Главная Юзердоски Каталог Трекер NSFW Настройки

Искусственный интеллект

Ответить в тред Ответить в тред
Check this out!
<<
Назад | Вниз | Каталог | Обновить | Автообновление | 528 398 92
Anime Diffusion #216 /nai/ Аноним 17/06/25 Втр 14:35:19 1249007 1
1702113355222.png 25277Кб, 4240x4240
4240x4240
1608715340456.jpg 1151Кб, 1568x2304
1568x2304
1613399691215.png 2458Кб, 1920x1416
1920x1416
1656360283962.jpg 2482Кб, 2240x2800
2240x2800
1688286983991.webp 1474Кб, 3840x2496
3840x2496
1680558045661.png 6767Кб, 2144x3296
2144x3296
1680349116239.jpg 3693Кб, 3840x2160
3840x2160
1606096748299.png 1805Кб, 1304x1656
1304x1656
Генерируем тяночек!

Прошлый тред: >>1239235 (OP) https://arhivach.hk/thread/1193802/

Схожие тематические треды
• SD-тред (не аниме): >>1241252 (OP)
• Технотред: >>1118663 (OP)
• Фурри-тред: https://2ch.hk/fur/res/374311.html

FAQ
https://2ch-ai.gitgud.site/wiki/nai

Установка
• NVidia: https://rentry.co/2ch_nai_guide
• AMD: https://2ch-ai.gitgud.site/wiki/nai/install/amd
• Облака: https://2ch-ai.gitgud.site/wiki/nai/install/clouds

Дополнительная информация
• Интерфейсы: https://2ch-ai.gitgud.site/wiki/nai/interfaces
• Модели: https://2ch-ai.gitgud.site/wiki/nai/models
• Промпты: https://2ch-ai.gitgud.site/wiki/nai/prompts
• Апскейл: https://2ch-ai.gitgud.site/wiki/nai/upscale
• LoRA: https://2ch-ai.gitgud.site/wiki/nai/lora
• ControlNet: https://2ch-ai.gitgud.site/wiki/nai/controlnet

Прочее
• CivitAI: https://civitai.com
• Каталог ссылок от форчанеров: https://rentry.co/sdg-link
• Шаблон для переката: https://rentry.co/nwhci
Аноним 17/06/25 Втр 14:53:02 1249050 2
[Judas] Akame g[...].jpg 273Кб, 1920x1080
1920x1080
image.png 10841Кб, 3840x2160
3840x2160
[Judas] Akame g[...].jpg 196Кб, 1920x1080
1920x1080
00012-2507310446.png 1852Кб, 1920x1080
1920x1080
Сап! Опытные аноны, поделитесь мудростью. Лора не воспроизводит стиль аниме. В связи с чем вопрос: это лора плохо обучена или SD объективно такое не под силу? Вот 2 примера (слева оригинал, справа генерация). Первый кейс - txt2img, второй img2img
Аноним 17/06/25 Втр 14:58:00 1249058 3
00008-1538141198.png 1083Кб, 1920x1080
1920x1080
Сделал инпеинт. Сразу видно, что цвета в оригинале и в генерации разные.
Аноним 17/06/25 Втр 15:04:19 1249066 4
image.png 6275Кб, 1280x1856
1280x1856
Аноним 17/06/25 Втр 15:11:23 1249076 5
>>1249050
Похоже, что немного не дожарил.
Но 100% сходимости ты все равно не получишь, отличия будут, как ни изгаляйся.

>>1249058
Цвета - чистый рандом.
Даже используя генерацию с той же модели в качестве базы, полного совпадения цвета не получишь.
Будут отличия, которые зависят от кучи вещей, от сида до апскейлера, плюс промпт и биасы модели.
Аноним 17/06/25 Втр 15:35:28 1249101 6
019171906230000[...].jpg 181Кб, 1933x1085
1933x1085
>>1249050
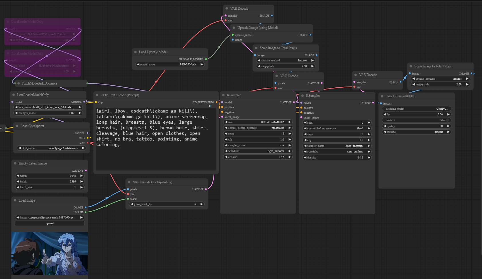
Я сейчас впервые в жизни инпеинтил на сдхл, на авось вместо емпти латент ноду инпейнта кинул. Чекпоинт знает этих персов, далее апскейл х1.5 с 0.15 денойсом. В промпте esdeath\(akame ga kill\), tatsumi\(akame ga kill\), anime screencap и далее теги из вд14
Аноним 17/06/25 Втр 15:52:12 1249115 7
1613140002390.png 3167Кб, 1536x1024
1536x1024
Аноним 17/06/25 Втр 16:00:57 1249120 8
by in amuseme[...].png 1669Кб, 1024x1024
1024x1024
>>1249101
>Я сейчас впервые в жизни инпеинтил на сдхл
Да? Ну тогда держи няшу.
Аноним 17/06/25 Втр 16:05:33 1249123 9
>>1249115
GPT же, за километр видно.
Аноним 17/06/25 Втр 16:29:05 1249141 10
Аноним 17/06/25 Втр 16:46:25 1249161 11
изображение.png 352Кб, 1687x977
1687x977
ComfyUI00130.webp 95Кб, 1933x1085
1933x1085
>>1249050
Денойс первого семплера наобум ставил, можно еще покрутить.
Аноним 17/06/25 Втр 16:53:37 1249175 12
image 945Кб, 1784x2376
1784x2376
Лисий
Аноним 17/06/25 Втр 17:16:34 1249214 13
>>1249007 (OP)
Молю, скиньте рабочий реферал линк для Civitai - чтоб было 500 баззов при реге
Аноним 17/06/25 Втр 17:37:31 1249250 14
T46YN43H03DYEX1[...].jpg 395Кб, 1280x1856
1280x1856
акварель, значит
Аноним 17/06/25 Втр 18:00:16 1249271 15
image 1091Кб, 1784x2376
1784x2376
Аноним 17/06/25 Втр 18:54:18 1249365 16
X2FJ028G7PAZD1Q[...].jpg 413Кб, 1280x1856
1280x1856
Аноним 17/06/25 Втр 18:55:00 1249367 17
изображение.png 299Кб, 1194x635
1194x635
ComfyUItempktyx[...].jpg 168Кб, 1920x1080
1920x1080
>>1249161
Так, этот инпаинт кал.
Нашел ноду с которой можно блюрить маску и получается практически бесшовно, так что потом всю картинку можно не денойсить и следовательно знание персонажей с промптом не нужны, кроме (big nipples:1.5)
Аноним 17/06/25 Втр 19:09:57 1249382 18
>>1249007 (OP)
Оп, есть просьба. Не бери в следующий оп-пост пикчи без реакций. Шапка должна отражать вкусы своих обитателей.
Аноним 17/06/25 Втр 19:26:22 1249404 19
>>1249271
>>1249365
(high angle view:1.4) делайте, чтоб наверняка.
>>1249382
Тут реакции ставит только Каложорка Говноедовна и Педолис Жирославович. По ним сверяться?
Аноним 17/06/25 Втр 19:28:20 1249408 20
image 287Кб, 892x661
892x661
Кто-нибудь с вас не пробовал настротьб тянку чтоб комментировала как вы играте в игру. Т.е. шлются скришоты экрана, а нейроночка их забавно комментирует в персонаже вашей тянки. Ну получилось бы будто с друганом играете который рядом сидит и смотрит, понимаете к чему?
Сори тут спрашиваю, а не чат треде, это ж ака Вайфу дифужн, а в чат тредах одни жлобы и троли.
Аноним 17/06/25 Втр 19:33:17 1249417 21
>>1249408
как будто здесь не
>одни жлобы и троли
Аноним 17/06/25 Втр 19:42:50 1249425 22
>>1249417
Всё относительно. Ладно, буду по-тихоньку таверну обмазывать. надо всего костыль для распознавалки и настроить бота чтоб не печатал лишнего и карточки на мир игры, чтоб она шарила за мир, не раздражала тупостью.
Аноним 17/06/25 Втр 19:51:50 1249436 23
>>1249404
> По ним сверяться?
Прекрасно же

>>1249382
> Шапка должна отражать вкусы своих обитателей.
Аноним 17/06/25 Втр 20:00:37 1249439 24
>>1249175
>>1249250
>>1249271
>>1249365
Uohhhhhh!!!
>>1249382
Не соответствие пункту 117 устава лисотреда, отклонено
Выражай реакции на что понравилось активнее, ну, а то рили одних лис хвалят когда много оче крутых пикч
Аноним 17/06/25 Втр 20:22:35 1249448 25
image 1082Кб, 1784x2376
1784x2376
Аноним 17/06/25 Втр 20:30:18 1249460 26
image.png 150Кб, 294x220
294x220
Аноним 17/06/25 Втр 20:30:28 1249461 27
190918000607000[...].jpg 373Кб, 1195x1755
1195x1755
>>1249382
Мнение бескортиночных не учитывается. Только реакции ОПа имеют вес.
Аноним 17/06/25 Втр 20:33:23 1249467 28
>>1249448
Хорошее

>>1249461
Мнение бесштанных учитывается!
Аноним 17/06/25 Втр 20:34:21 1249470 29
image.png 2661Кб, 1024x1024
1024x1024
>>1249461
У меня есть картинки. И я тоже лисичка.
Аноним 17/06/25 Втр 20:39:41 1249478 30
image 716Кб, 1784x2376
1784x2376
Аноним 17/06/25 Втр 20:42:26 1249482 31
>>1249460
У меня сломалась нейростерка в пирацком фотошопе.
Аноним 17/06/25 Втр 20:54:37 1249497 32
>>1249408
> настротьб тянку чтоб комментировала как вы играте в игру
Объясняешь ей, мотивируешь, обещаешь что-нибудь чтобы смогла долгое время рядом усидеть и этим заниматься.
> а нейроночка
А здесь уже нужны серьезные мультимодалки. С подобным справятся корпы, какая-нибудь жемини, но ставить на поток выйдет дорого. Уровень опенсорсных мультимодалок слабоват, тем не менее, можно попробовать и с ними, но учти что потребуется минимум вторая мощная видеокарта на которой будет крутиться модель.
По созданию текста на основе данных игры и скриншотов - в ллм тред, для того чтобы это озвучивалось - в tts (если тот еще жив).
>>1249461
Ля какая! Тема произрастания хвоста хорошо раскрыта.
Аноним 17/06/25 Втр 21:35:46 1249564 33
>>1249470
Скуфолиз, а не лисичка.
Аноним 17/06/25 Втр 21:36:23 1249565 34
Лисы хорошо переносят радиацию?
Аноним 17/06/25 Втр 21:45:10 1249579 35
>>1249497
Спасибо чел, я сижу на бесплатном командере. А учить не собираюсь робота инвалида, мне хватила в жизни ухаживаний за больной бабкой. Я писал есть карты на мира любые игровые и нейронка уже будет знать тонкости. Также можно гугл ей в руки дать чтоб сама искала.
Аноним 17/06/25 Втр 21:51:02 1249589 36
>>1249565
Становятся вздутыми как мешок с калом.
Аноним 17/06/25 Втр 22:02:14 1249605 37
>>1249579
Задачу можно разделить на цепочку простых действий: создание скриншотов и их отправка ллмке с вопросом что там происходит, поменялось ли относительно прошлого, происходит ли какое-то событие, на которое нужна быстрая реакция. Дальше по цепочке составление реплики с учетом содержания, или рассуждения про цвета воздуха и что-то абстрактное когда ничего не просходит (или пусть молчит), или прерывание всего этого и сразу комментарий относительно события. В идеале можно дергать данные с движка игры по статам, тем же событиям и прочему.
Все это можно объединить как в один запрос со сложной инструкцией, где будет сначала ризонинг а потом составление ответа, или в цепочку агентов, детализируя отдельные участки. Можно поколдовать чтобы было бесшовно и минимизировать задержки, используя модели разных калибров и прочее. Или начать с самого простого, где буквально будет скриншот, промпт с лором игры + знания самой ллм, и просить от нее комментарии, держа в истории десяток штук прошлых.
Аноним 17/06/25 Втр 22:04:28 1249607 38
>>1249408
Чел, я тебя помню еще год или больше назад с этой же шизо-идеей. За это время ты сам мог изучить и накодить все, лучшего времени чем сейчас нет. Но ты препочел то, что предпочел ты И кто тогда виноват?
Аноним 17/06/25 Втр 22:12:24 1249612 39
image.png 2702Кб, 1024x1024
1024x1024
>>1249564
А на вал твоя лисичка наматываться умеет?
Аноним 17/06/25 Втр 22:16:08 1249617 40
Аноним 17/06/25 Втр 22:23:11 1249623 41
image 959Кб, 1784x2376
1784x2376
image 866Кб, 1784x2376
1784x2376
image 1141Кб, 1784x2376
1784x2376
image 982Кб, 1784x2376
1784x2376
image 966Кб, 1784x2376
1784x2376
image 960Кб, 1784x2376
1784x2376
image 853Кб, 1784x2376
1784x2376
image 824Кб, 1784x2376
1784x2376
Мейдолисичек в тред
Аноним 17/06/25 Втр 22:25:28 1249625 42
>>1249607
>я тебя помню
>Аноним
Реально шизо-идея, но без идеи и это ты.
Аноним 17/06/25 Втр 22:26:14 1249626 43
image.png 2651Кб, 1024x1024
1024x1024
Аноним 17/06/25 Втр 22:30:49 1249628 44
>>1249623
Моар лисов с на кресле.
Аноним 17/06/25 Втр 22:31:22 1249630 45
>>1249626
Как успехи? Догнал?
Аноним 17/06/25 Втр 22:36:19 1249633 46
image.png 2842Кб, 1024x1024
1024x1024
Аноним 17/06/25 Втр 22:37:15 1249634 47
>>1249633
Уже несёшь наматывать?
Аноним 17/06/25 Втр 22:42:18 1249636 48
image.png 2760Кб, 1024x1024
1024x1024
>>1249634
Не, буду местного педа на живца ловить.
Аноним 17/06/25 Втр 22:47:25 1249641 49
Аноним 17/06/25 Втр 22:47:56 1249646 50
>>1249636
Леска выдержит? Судя по приманке добыча крупная.
Аноним 17/06/25 Втр 22:51:15 1249656 51
.jpg 1741Кб, 2800x2240
2800x2240
Аноним 17/06/25 Втр 22:58:12 1249663 52
image 1219Кб, 1784x2376
1784x2376
>>1249628
Вечерний чаек с оничаном
Аноним 17/06/25 Втр 22:59:21 1249664 53
image.png 1Кб, 50x43
50x43
>>1249646
Жир легче воды, при грамотном троллинге толстая леска не нужна.
Аноним 17/06/25 Втр 23:05:02 1249671 54
DZYHDBWZZY4E5VE[...].jpg 304Кб, 1280x1856
1280x1856
Аноним 18/06/25 Срд 01:25:17 1249852 55
rofl fox.png 8677Кб, 1920x2520
1920x2520
rofl fox2.png 8690Кб, 1920x2520
1920x2520
>>1249365
У меня вообще рофел какой-то получается
Аноним 18/06/25 Срд 01:42:23 1249913 56
image 981Кб, 1784x2376
1784x2376
Аноним 18/06/25 Срд 02:06:21 1249958 57
image.png 16Кб, 478x235
478x235
image.png 76Кб, 1234x827
1234x827
image.png 77Кб, 939x697
939x697
Здравствуйте, я новичок.
Скачал модель NoobAI, загрузил рекомендованный пресет в комфи, прочёл гайд на их странице на цивите и озадачился - почему в гайде четко указано "не используйте клип скип" а в пресете он есть?
Ещё рекомендованные настройки не совпадают с теми что в пресете.
Что из этого правильно а что нет?
Аноним 18/06/25 Срд 02:23:03 1249985 58
Аноним 18/06/25 Срд 03:11:18 1250041 59
А не знаете почему у меня пикчи бежевые? Ну как будто осветлёный. Причём я вижу на превью, когда неготовая пикча лезет, то нормальная палитра цветов, а на выходе, да ещё особенно после апскейла всё осветляется бежевым. Я как бы могу в ФШ пикче цвет дёрнуть, но мне не комфортно ручками, всё должно быть автоматически.
Аноним 18/06/25 Срд 03:13:50 1250046 60
.jpg 604Кб, 1920x1368
1920x1368
.jpg 526Кб, 1920x1368
1920x1368
Аноним 18/06/25 Срд 04:40:27 1250074 61
>>1249958
Скачай какой нибудь тюн или микс, чистый нуб сложен. Только не WAI
>>1250041
Может с вае проблема, скачай sdxl vae fp16 fix
Аноним 18/06/25 Срд 04:59:42 1250079 62
>>1250041
>А не знаете почему у меня пикчи бежевые? Ну как будто осветлёный.
Ты пользуешься chatgpt для их генерации?
Аноним 18/06/25 Срд 05:04:00 1250080 63
>>1250074
>чистый нуб сложен
Буквально надо смешать 2 артистов на свой вкус и всё.
Аноним 18/06/25 Срд 05:04:44 1250081 64
Аноним 18/06/25 Срд 08:33:36 1250114 65
>>1249367
>Нашел ноду с которой можно
Ах, эти страдания лапше-сектантов. Бесценно!
Аноним 18/06/25 Срд 08:34:28 1250115 66
>>1250041
Используй ноду с цветокоррекцией
Аноним 18/06/25 Срд 08:35:42 1250116 67
>>1249408
Локальные сильно тяжелые и тупые.
Фигово получится - либо будет фигню выцеплять, либо ресурсов на саму игру не останется.
Большие сетки в облаке лучше с этим справятся, но тут надо ключи где-то добывать, либо бабла отваливать.
Аноним 18/06/25 Срд 08:35:56 1250117 68
2025-06-18 09-3[...].png 5931Кб, 2008x2880
2008x2880
>>1250041
Используй ноду с цветокоррекцией
Аноним 18/06/25 Срд 09:32:15 1250141 69
X0P06YPMKWMHBKA[...].jpg 409Кб, 1536x1536
1536x1536
HYYTX4WVS4FGVHD[...].jpg 399Кб, 1536x1536
1536x1536
CC33AKYF4YFH4DX[...].jpg 433Кб, 1536x1536
1536x1536
H2J8WK265BZH60N[...].jpg 365Кб, 1536x1536
1536x1536
Аноним 18/06/25 Срд 09:37:56 1250145 70
Покупаю ведьмокарту бате, он очень подсел на нейронки.
Думаю пока 5060ti ему взять. Типа ВРАМ 16 гб вроде для нейронок кайф. Новая 50к стоит. Бюджет ~50к
Аноним 18/06/25 Срд 09:41:37 1250147 71
>>1250116
Есть куча бесплатных моделей, туповаты но не сильно, хотя б ведут себя как персонажи.
Аноним 18/06/25 Срд 09:41:53 1250148 72
>>1250115
Это только пользователи старых обложек страдают когда вынуждены перекатыватся со своего устаревшего кала, я сразу вкатился в комфи и мне по кайфу.
>>1250145
Самый разумный выбор.
Аноним 18/06/25 Срд 10:14:36 1250156 73
image 1031Кб, 1784x2376
1784x2376
Аноним 18/06/25 Срд 11:45:31 1250192 74
Гайз, у меня тут возник вопрос, но я чот даже хз. В основном SD треде спрашивать неохота, там больше за реализм и все такое.
Я один заметил что inpaint на любых моделях Pony/ill за последние примерно полгода стал работать... да никак он не стал работать, будто его вообще в ноль сломали. Ладно там сторонние картинки, но всего год назад я мог сгенерировать чем-нибудь пониобразным картинку, а потом вполне внятно инпеинтить ее этой же моделью. А сейчас - хрен.
Аноним 18/06/25 Срд 12:07:26 1250204 75
>>1250192
>Я один заметил что inpaint на любых моделях Pony/ill за последние примерно полгода стал работать... да никак он не стал работать, будто его вообще в ноль сломали.
Да ты один такой долбоеб. Отправляйся в загон к петухам, у которых вдруг ЛЛМ стали плохо работать, мамка стала плохо каклеты жарить, трава стала менее заленой и так далее. Потому что когда у тебя такие идеи в голове возникают - это уже клиническая шиза.
Аноним 18/06/25 Срд 12:10:41 1250205 76
image.png 915Кб, 600x800
600x800
Аноним 18/06/25 Срд 12:11:56 1250207 77
338180106130000[...].jpg 431Кб, 1920x1093
1920x1093
957181506460000[...].jpg 439Кб, 1924x1090
1924x1090
>>1250192
Специально для тебя заинпеинтил в богомерзком ваи потому что он на люстре. Генерил в нуботюне. Пони запускать влом.
Вот этим >>1249367
Аноним 18/06/25 Срд 12:15:16 1250208 78
image.png 1934Кб, 1024x1024
1024x1024
Скуфьё, не отчаиваемся. Будет и на нашей улице праздник
Аноним 18/06/25 Срд 12:16:42 1250209 79
>>1250207
Даже фокус нормально инпейнтит. Просто ноль причин почему они не должны на "своих" моделях. Ты просто пойми, у анончика кризис - весь мир вокруг становится хуже, а он остается таким же как был. Ни разу не старение.
Аноним 18/06/25 Срд 12:17:21 1250210 80
image.png 1Кб, 50x43
50x43
Аноним 18/06/25 Срд 12:18:19 1250211 81
image.png 1832Кб, 1024x1024
1024x1024
Аноним 18/06/25 Срд 12:22:11 1250213 82
image.png 1799Кб, 1024x1024
1024x1024
Аноним 18/06/25 Срд 12:34:46 1250219 83
>>1250213
Почему не по порядку?
Аноним 18/06/25 Срд 12:42:05 1250224 84
image.png 1988Кб, 1024x1024
1024x1024
image.png 1913Кб, 1024x1024
1024x1024
image.png 1908Кб, 1024x1024
1024x1024
image.png 1895Кб, 1024x1024
1024x1024
>>1250219
Пощу в порядке изготовления
Аноним 18/06/25 Срд 12:51:25 1250227 85
>>1250204
Не удивлен наличию такого долбоеба.
Хорошо, что ты тут такой конченный один.
Я даже потрачу минуту своего времени и растолкую тебе каличу, что если сука используется одна и та же модель, один и тот же промпт и одни и те же настройки, но год назад это делало все идеально, а сейчас не делает вообще нихуя- то это сука наверно чото значит. Ебучий ты шиз.
Аноним 18/06/25 Срд 13:03:31 1250235 86
image.png 2777Кб, 1024x1024
1024x1024
Аноним 18/06/25 Срд 13:03:54 1250237 87
>>1250227
>то это сука наверно чото значит.
То что ты криворукий долбоеб, например.
Аноним 18/06/25 Срд 13:08:19 1250240 88
image.png 2565Кб, 1024x1024
1024x1024
Аноним 18/06/25 Срд 13:08:44 1250242 89
>>1250237
Бля, прикинь, я даже не отрицаю. Охуеть, я знаю что для тебя это пиздец откровение, ведь петушки типа тебя пизда как боятся хотя бы немного показать что у них чот не выходит, ведь их обоссут такие же петухи, которым только в радость что у кого-то чото выходит хуже чем у них.

Ты, ебаный конч, мог просто ответить "нет, у меня все норм работает" и все сука, мне хватило бы что бы понять что проблема гдет в прокладке между компом и креслом. Но нет блять, тебе надо петушиться и нести хуйню про мамку, кризис, траву блять.
Аноним 18/06/25 Срд 13:10:11 1250243 90
>>1250141
>>1250156
Проснулся@улыбнулся, замечательно. Что за книжки она читает?
>>1250145
Самое то, лучшие альтернативы будут или бу с компромиссами, или значительно дороже.
>>1250208
Асуждаю.
Аноним 18/06/25 Срд 13:16:38 1250244 91
>>1250227
Ты бы хоть настройки/результат кинул, а то остаётся только в угадайку играть.
Аноним 18/06/25 Срд 13:21:45 1250245 92
image.png 2233Кб, 1024x1024
1024x1024
image.png 2246Кб, 1024x1024
1024x1024
image.png 2117Кб, 1024x1024
1024x1024
image.png 2182Кб, 1024x1024
1024x1024
Аноним 18/06/25 Срд 13:26:48 1250249 93
image.png 5027Кб, 1920x1093
1920x1093
image.png 5681Кб, 1920x1088
1920x1088
>>1250244
Да я могу конечно, но мне в целом было чисто понять- я просто криворукий и галлюцинирую или все же есть какая-то тенденция и ее кто-то заметил. Просто не думал, что тут будут шизы, у которых так сильно привстает на то, что кто-то чото не может.

Я просто хуй знает, суть не в том даже, что не выходит сейчас, а в том что раньше с абсолютно теми же настройками выходило нормально. Я хз, может стоило уточнить что я о nsfw инпеинте, потому что все что его не касается работает для меня все еще нормально.
Аноним 18/06/25 Срд 13:34:42 1250257 94
>>1250249
Под инпеинтом ты понимаешь режим fill для замены частей изображения?
> суть не в том даже, что не выходит сейчас, а в том что раньше с абсолютно теми же настройками выходило нормально
Оно всегда работало неоче в зависимости от кейса, были более простые задачи или тебе просто кажется что было лучше.
Для хорошего результата нужна именно инпеинт модель. С обычной у тебя происходит обработка всего изображения и могут меняться не помеченные маской участки, из-за чего есть шанс получить херню после вклейки участка обратно. Инпеинт модель имеет дополнительный входной канал с маской, которая при работе морозит все кроме обрабатываемого участка, за счет чего результат будет значительно лучше.
В качестве замены можешь юзать инпеинт контролнет.
Аноним 18/06/25 Срд 13:43:25 1250274 95
>>1250249
В фокусе лучший инпейнт.
Аноним 18/06/25 Срд 13:46:06 1250277 96
1750241391804-0[...].png 2260Кб, 1024x1024
1024x1024
1750242877229-6[...].png 2281Кб, 1024x1024
1024x1024
1750243000473-c[...].png 1998Кб, 1024x1024
1024x1024
1750243327918-6[...].png 2112Кб, 1024x1024
1024x1024
>>1250245
>>1250224
Мда, хреново у них там в Японии. Вот у нас в Советской Росии всё иначе!
Аноним 18/06/25 Срд 13:55:17 1250284 97
image.png 5486Кб, 2016x2624
2016x2624
image.png 5834Кб, 2016x2624
2016x2624
image.png 5916Кб, 2016x2624
2016x2624
>>1250257
>Под инпеинтом ты понимаешь режим fill для замены частей изображения?
Если ты про настройку Masked content, то нет, там Original. С Fill всегда выходило чот вообще неоч.
Опять же я тут бываю раз в год и не ебу что вообще важно в настройках, а что нет.
SD Forge (и старый и полностью обновленный), модели- да любые Пони/Иллюст. PonyV6, Autismmix, IllustriousXL, waiNSFW... Да дохуя любых пробовал, результат плюс минус один.
С настройками тоже хз, типа я могу написать Mask blur 9, CFG 7, Euler A, Denois 0.75, но хули толку, если я крутил каждую из них уже сто раз в поисках проблемы.

По примерам: первая ориг, вторая сделана год назад (да, я знаю что там видна аура вокруг зоны инпеинта, меня устраивало), третья- вот сейчас, на тех же настройках, на той же модели (Пони Autismmix, CFG 7, Denoising strength: 0.71, Mask blur: 12). И это еще не самый херовый из результатов, я даже удивлен.
Аноним 18/06/25 Срд 13:58:03 1250286 98
>>1250274
В стандартном или есть какие-то прям заточенные форки?

Да и наверно лучший- в ComfyUI, но я так не хочу с ним разбираться, когда обычный Фордж работал вполне сносно для меня
Аноним 18/06/25 Срд 14:14:18 1250303 99
>>1250208
Редкостно милая лолися испугана проявлением симпатии к себе.
Аноним 18/06/25 Срд 14:23:22 1250311 100
image.png 2737Кб, 1024x1024
1024x1024
image.png 2744Кб, 1024x1024
1024x1024
image.png 2545Кб, 1024x1024
1024x1024
image.png 2616Кб, 1024x1024
1024x1024
>>1250286
>В стандартном или есть какие-то прям заточенные форки?
Есть форки, тебе хватит обычного, я обычным пользуюсь.

>Да и наверно лучший- в ComfyUI, но я так не хочу с ним разбираться, когда обычный Фордж работал вполне сносно для меня
Это не так. Автор фокуса - это автор контролнета, и там свой "движок" для инпейнта, лучшая нода для инпейнта в комфи - вырванная с мясом из фокуса и она там корректно не работает. Все названные тобой модели в фокусе будут работать без проблем. Только стили не забудь отключить. И шаги там нужно выставлять принудительно во вкладке дебага (все галки проставь чтоб видеть её). Тащемта там ничего сложного, простой интерфейс. Там есть просто инпейнт и инпейнт с детализацией (сллева внизу выпадающее меню. Ты можешь сделать сиси общим инпейнтом, а потом прогнать еще раз с детализацией с них уберет мелкие огрехи. Это аналог фила/ориджинала. Вообще они отличаются только настройками сбоку, ты увидишь.
Аноним 18/06/25 Срд 14:29:26 1250319 101
>>1250311
Понял, спасибо. Обязательно попробую
Аноним 18/06/25 Срд 14:30:09 1250321 102
>>1250319
Пожалуйста, долбоеб.
Аноним 18/06/25 Срд 14:43:41 1250330 103
image 870Кб, 1784x2376
1784x2376
Аноним 18/06/25 Срд 15:17:48 1250346 104
>>1250145
На какие именно нейронки он подсел? И насколько сильно?
Просто если для картинок то заебись 5060ти на 16, но если он захочет там себе ллм развернуть то 16гб уже не так много.
Из ближайших вариантов без ёбли это с Авито взять 3090 на 24гб, за 60к. Но на вторичке всегда тряска что наебут или отъебнёт.
Ну или купить сейчас 5060ти, но предусмотреть чтобы у мамки была возможность вставить второй слот, чтобы потом ещё одну 5060ти докупить, если врама не хватать будет ему.
Аноним 18/06/25 Срд 16:23:13 1250370 105
image.png 5498Кб, 2016x2624
2016x2624
>>1250321
Еще раз спасибо, мудила.
Результат реально збс, не все настройки правда пока понятны и наверняка какие-то из них делают чото лучше или хуже (всякие Canny Threshold и т.д), но с этим я разберусь уж.
Буквально два-три прохода и результат уже збс.
Аноним 18/06/25 Срд 16:41:24 1250377 106
>>1250148
>>1250243
>>1250346
Спасибо за ответы.

>>1250346
Картинки. На ЛЛМ дрочу я и там все равно в врам хуй влезет модель. Все в рам пихать.
Аноним 18/06/25 Срд 16:58:22 1250381 107
9R8ACCYR3NTDT8B[...].jpg 438Кб, 1536x1536
1536x1536
>>1250243
Научную фантастику, конечно. Не эту же нудятину, которую на лето задают.
Аноним 18/06/25 Срд 17:53:03 1250406 108
>>1250141
Выражение лиц бесценно!
Аноним 18/06/25 Срд 17:55:17 1250408 109
image 1084Кб, 1784x2376
1784x2376
Аноним 18/06/25 Срд 17:57:19 1250409 110
>>1250408
Хорошее, ещё б геометрию не жмыхало.
Аноним 18/06/25 Срд 18:14:08 1250420 111
1637280906019.jpg 716Кб, 1920x2816
1920x2816
1715544691595.jpg 580Кб, 1920x2816
1920x2816
1603434187040.jpg 729Кб, 1920x2816
1920x2816
1680608347256.jpg 700Кб, 1920x2816
1920x2816
Аноним 18/06/25 Срд 18:37:35 1250431 112
image.png 2415Кб, 1024x1024
1024x1024
image.png 2640Кб, 1024x1024
1024x1024
image.png 2428Кб, 1024x1024
1024x1024
image.png 2604Кб, 1024x1024
1024x1024
Аноним 18/06/25 Срд 18:51:20 1250434 113
ComfyUI00003.jpg 414Кб, 1344x1728
1344x1728
После 20 артов с фурри тяночками в бикини, которые едят мороженное и оно падает им на грудь, я скидываю ссылку, которую надо добавить в блеклист гудбайдпи, что бы цивитаи заработал.
Аноним 18/06/25 Срд 19:06:31 1250450 114
chubby.png 9464Кб, 1920x2520
1920x2520
chubby2.png 9079Кб, 1920x2520
1920x2520
Не кормите больше лисичку, вы слишком много постите, из-за чего ей плохо
Аноним 18/06/25 Срд 19:09:59 1250455 115
Аноним 18/06/25 Срд 20:12:45 1250486 116
>>1250434
>>1250455
Которые запощу тут не я, важное уточнение
Аноним 18/06/25 Срд 20:45:01 1250514 117
>>1250434
Тут конечно тупые, но не настолько тупые, как фурри
Аноним 18/06/25 Срд 21:03:39 1250535 118
>>1250284
Дело больше в денойзе, чем он выше тем больше шанс убежать если окружение гвоздями не прибито.
> По примерам
Канонично, просто во второй повезло что эта часть никуда не уехала. Инпеинт контролнет решит эту проблему если не хочешь с прочими вариантами связываться.
>>1250450
Посадим на диету и заставим ездить на велосипеде.
Аноним 18/06/25 Срд 21:27:12 1250548 119
image 687Кб, 1784x2376
1784x2376
Аноним 18/06/25 Срд 21:30:07 1250549 120
Почему я не вижу разницы между v5 и v14 wai
Аноним 18/06/25 Срд 21:36:33 1250551 121
>>1250549
Это же мёрдж, а не тьюн. С чего ты вообще взял, что там должна быть какая-то качественная разница? Просто с разными пропорциями чекпоинты/лоры мешает, а смысл тот же самый.
Аноним 18/06/25 Срд 21:47:02 1250556 122
Всё я железно настроен выжать из нуба хоть одну годную пикчу без авторов и лор!
С моим любимым персонажем, нубу очень сильно хуево когда ты пишешь хоть какой то тег персонажа
Аноним 18/06/25 Срд 23:24:54 1250588 123
image.png 1683Кб, 800x1169
800x1169
Выкопал кое-что в предложке цивита и собираюсь экспериментировать с ним.
Для тех, кто хочет тоже попробовать:

Композиционные теги: vertically split screen, epic background,duo, close up, focusing face
Аноним 19/06/25 Чтв 00:21:23 1250598 124
EXTEVLICH.png 2945Кб, 1344x1728
1344x1728
Аноним 19/06/25 Чтв 00:34:09 1250611 125
koinaka.webm 2181Кб, 624x624, 00:00:05
624x624
longerscene.webm 1486Кб, 752x528, 00:00:09
752x528
scene.webm 2062Кб, 624x624, 00:00:05
624x624
waltz.webm 1433Кб, 512x752, 00:00:05
512x752
Попробовал у мж их видеоген, не идеально, но в целом относительно неплохо.
Аноним 19/06/25 Чтв 00:46:32 1250632 126
image.png 913Кб, 1258x617
1258x617
Как же хрома ебет. Вы посмотрите! Давно всем аниме пора перкатиться с ваших нубаев на хрому! Только промпт не воруйте!
Аноним 19/06/25 Чтв 00:46:55 1250633 127
>>1250611
> неплохо
Ебало сгенерировали?
Аноним 19/06/25 Чтв 00:50:51 1250636 128
>>1250633
Только в триде плоским спрайтом. Кстати анимационная модель виду генерит маняме нативно. Но в и2в её нету, вроде.
Аноним 19/06/25 Чтв 00:57:46 1250639 129
1704605144228.png 4631Кб, 1872x2736
1872x2736
1739590477773.png 4401Кб, 1872x2736
1872x2736
Лучше поздно чем рано
Аноним 19/06/25 Чтв 00:57:47 1250640 130
>>1250632
Какая красота. Мазня как у большинства китайских хуйдожников. Удар!
Аноним 19/06/25 Чтв 01:02:50 1250645 131
Постите вздутых лис.
Аноним 19/06/25 Чтв 01:09:09 1250649 132
1725333542972.png 4171Кб, 3296x1920
3296x1920
Аноним 19/06/25 Чтв 03:17:39 1250694 133
image.png 57Кб, 895x644
895x644
>>1250598
Сразу видно, человек высокой культуры
Короче, когда скачиваешь файл, смотри адрес откуда он его качает, он будет типа civitai-delivery-worker-prod.твой токен.r2.cloudflarestorage.com остальная шелуха после слэша не нужна. Если юзаешь FDM, то скопировать нужный линк не составит труда. Впрочем таким же образом можно получить доступ и к текстовым нейронкам
Аноним 19/06/25 Чтв 04:24:12 1250704 134
>>1250640
Ты дурачок и не понял шутки.

>>1250694
>Сразу видно, человек высокой культуры
Ты вумный как вутка. А можно просто не пытаться качать СЕБЕ на комп.
Аноним 19/06/25 Чтв 04:41:53 1250707 135
Как у меня жопа горит.
Хули все миксы и тюны стремятся в реализм?
Я. Хочу. 2D.
Хочу прям как в аниме
Аноним 19/06/25 Чтв 05:00:21 1250710 136
>>1250707
anime screencap пиши, можешь еще рисовак подобрать. Я вот скачал лора на реализм что бы в минус ставить против 3д, работает лучше чем флэт колор и лора на него же.
Аноним 19/06/25 Чтв 06:59:36 1250722 137
1649777524755.jpg 683Кб, 2816x1920
2816x1920
В кой-то веки тян не голая, да ещё и без спермы в жопе.
Аноним 19/06/25 Чтв 07:29:11 1250727 138
Бля...
У всех моих вайфу 2011-2016 годов на данбору по 50-70 артов тогда как у гачи хуйни вылупившейся год назад по 5к
Ебало можете не представлять...
Разница в качестве колоссальна
Аноним 19/06/25 Чтв 07:31:46 1250728 139
>>1250727
>У всех моих вайфу 2011-2016 годов на данбору по 50-70 артов тогда как у гачи хуйни вылупившейся год назад по 5к
По играм (даже не по гачам) художники почему-то интенсивнее фажат, чем по аниме.
Аноним 19/06/25 Чтв 07:35:22 1250729 140
>>1250722
>без спермы в жопе
Не факт, может просто из-за одежды не видно. Потому и покраснела, что сперма в жопе. Вообще, у всех сгенереных тянок по умолчанию сперма в жопе, если не видно обратного.
Аноним 19/06/25 Чтв 07:51:05 1250734 141
>>1250729
Если тян не держит сперму в жопе, то она не любит своего парня.
Аноним 19/06/25 Чтв 07:54:24 1250735 142
KMA75BSKF4F6G2J[...].jpg 295Кб, 1536x1536
1536x1536
Утро
Аноним 19/06/25 Чтв 07:59:26 1250736 143
>>1250735
Эк ее пожмыхало ночью. Неудобно спала.

Это все ещё watercolor лора или какая там из прошлого треда?
Аноним 19/06/25 Чтв 08:31:36 1250745 144
>>1250736
Потому что спала не в пижамке и тёплый душ перед сном не принимала.
Аноним 19/06/25 Чтв 09:22:20 1250758 145
sleepy.png 9693Кб, 1920x2520
1920x2520
Аноним 19/06/25 Чтв 09:36:03 1250762 146
Y02MWZG8AHB02EG[...].jpg 253Кб, 1536x1536
1536x1536
VN42JDR7GJ1TCNK[...].jpg 265Кб, 1536x1536
1536x1536
Аноним 19/06/25 Чтв 09:44:06 1250767 147
>>1249007 (OP)
Последняя пикча просто ахуенная. Кто делал отзовитесь. Какой промт?
Аноним 19/06/25 Чтв 09:49:26 1250769 148
image 933Кб, 1784x2376
1784x2376
Аноним 19/06/25 Чтв 09:54:22 1250772 149
>>1250769
Сейчас сестра из универа вернется, по жеппке надает, что чужое таскает.
Аноним 19/06/25 Чтв 09:54:32 1250773 150
image.png 2119Кб, 1216x832
1216x832
>>1250767
Там есть стелс метадата
Аноним 19/06/25 Чтв 10:14:36 1250786 151
image.png 240Кб, 931x595
931x595
Аноним 19/06/25 Чтв 10:15:50 1250787 152
00042-767281748.png 4952Кб, 1536x3072
1536x3072
КошкоСейба дуется.
Аноним 19/06/25 Чтв 10:19:08 1250788 153
>>1250786
Лан, почему-то пропала

masterpiece, best quality, highres, very aesthetic, yofukashi no uta, outdoors, night, artist:try \(lsc\), city, <lora:nonco:.4> , <lora:748cmSDXL:.5>
1girl, solo, nanakusa nazuna \(yofukashi no uta\), black jacket, hood down, glowing eye, from side, looking at viewer, canal, close-up, hair rings, cross,spotlight,, street fashion, starry sky, earrings, against railing, long nails, chuhai, holding can, galaxy, reflective water, depth of field, parted lips, fang,
Steps: 30, Sampler: Euler, Schedule type: Beta, CFG scale: 5.5, Seed: 881937277, Size: 872x1104, Model hash: 8f2a3674d9, Model: LS_Tiro_XL_vpred_v3_base, VAE hash: 4a093b4a02, VAE: sdxl_vae.safetensors, Denoising strength: 0.4, Hires sampler: Euler Ancestral CFG++, Hires CFG Scale: 1.5, Hires upscale: 1.5, Hires steps: 15, Hires upscaler: 4xBHI_realplksr_dysample_multiblur, Lora hashes: "nonco: a19059192c11, 748cmSDXL: A4F81EC6C80B", Emphasis: No norm, Version: f1.7.0dev-v1.10.1RC-latest-2224-g1cff78c1
Аноним 19/06/25 Чтв 10:25:07 1250791 154
>>1250788
Спасибо, ща порисуем.
>Size: 872x1104
А че так?
Аноним 19/06/25 Чтв 10:27:07 1250793 155
00010-3008597513.png 801Кб, 1280x720
1280x720
>>1250791
Случайно накрутил и не заметил
Аноним 19/06/25 Чтв 10:49:19 1250802 156
00052-1138005183.png 2968Кб, 1024x2048
1024x2048
Аноним 19/06/25 Чтв 11:23:19 1250827 157
image 1105Кб, 1784x2376
1784x2376
Аноним 19/06/25 Чтв 11:30:29 1250830 158
7Q3ZECFTZXNW1GX[...].jpg 313Кб, 1536x1536
1536x1536
Аноним 19/06/25 Чтв 13:00:39 1250864 159
>>1250827
Пантихузы порвала.
Аноним 19/06/25 Чтв 13:40:51 1250885 160
>>1250704
>А можно просто не пытаться качать СЕБЕ на комп.
И какую альтернативу ты предлагаешь?
Аноним 19/06/25 Чтв 14:46:35 1250920 161
image.png 2275Кб, 1024x1024
1024x1024
>>1250707
С реалистик-датасетами гораздо проще обучить модель так, чтобы она не рисовала с шансом 75% четыре/шесть пальцев и три руки, как на незабвенной полторахе.
Аноним 19/06/25 Чтв 14:49:32 1250927 162
image 1056Кб, 1784x2376
1784x2376
>>1250772
>Сейчас сестра из универа вернется,
Аноним 19/06/25 Чтв 14:52:18 1250929 163
image.png 814Кб, 640x640
640x640
>>1250927
> выражение лица
Это же Куно!
Аноним 19/06/25 Чтв 16:11:32 1250973 164
Img.png 3418Кб, 1024x1536
1024x1536
Аноним 19/06/25 Чтв 17:13:38 1251014 165
image.png 34Кб, 135x146
135x146
Аноним 19/06/25 Чтв 18:24:40 1251059 166
А есть бесплатный (с триалом) ресурс для анимации картинок? Чтобы к примеру персонаж с картинки позировал, двигался и танцевал словно вживую
Аноним 19/06/25 Чтв 18:26:29 1251060 167
>>1250632
Мне как раз такое нравится... китайский стиль
Аноним 19/06/25 Чтв 18:38:00 1251066 168
Поясните пожалуйста, как промптить на впред моделях в комфи? Всё время хрень выходит....
Аноним 19/06/25 Чтв 18:42:28 1251071 169
изображение.png 98Кб, 1045x682
1045x682
>>1251059
Тензор арт, каждый день дают 50 валюты. Сеа арт еще глянь, не знаю что там.
Аноним 19/06/25 Чтв 19:38:41 1251126 170
image.png 2588Кб, 1024x1024
1024x1024
image.png 3732Кб, 1024x1536
1024x1536
image.png 3300Кб, 1024x1536
1024x1536
image.png 3867Кб, 1536x1024
1536x1024
Писий. На последней картинке: за пять минут, до того как у жопаспермашиза в жопе появится сперма.
Аноним 19/06/25 Чтв 20:05:36 1251148 171
сссс12232.mp4 2566Кб, 640x480, 00:01:40
640x480
1257353523542.jpg 178Кб, 1024x1024
1024x1024
1257353523543.jpg 221Кб, 1024x1024
1024x1024
1257353523544.jpg 159Кб, 1024x1024
1024x1024
Аноним 19/06/25 Чтв 20:40:29 1251165 172
>>1243542 →
>Максимально детализируй промпт, это хоть как-то спасает картинку от скатывания в боди хоррор и лаконичность.
Как детализировать промпт, чтоб не было 3х рук, 6 пальцев, и тп? Я добавил все квалити теги и в негативный промпт еще добавил bad anatomy + всё, что относится к конкретному изображению.
Аноним 19/06/25 Чтв 21:00:11 1251177 173
image 908Кб, 1784x2376
1784x2376
Вечер
Аноним 19/06/25 Чтв 21:21:48 1251195 174
ui2.jpeg 514Кб, 1152x2496
1152x2496
>>1250707
Потому что, как бы это грустно не звучало, но это нравится большинству юзеров цивита. А так берешь базовый нуб (либо какой-нибудь популярный в hdg микс, они в плане 2д обычно ок), лоры по вкусу и всё хорошо работает.
Аноним 19/06/25 Чтв 21:58:24 1251231 175
>>1251195
>лоры по вкусу и всё хорошо работает
Мне пиздец грустно что модели не могут воспроизводить стиль аниме которого я указал, только какие то всратые лоры не разваливаются
Аноним 19/06/25 Чтв 22:25:40 1251251 176
image 1026Кб, 1784x2376
1784x2376
Аноним 19/06/25 Чтв 22:33:04 1251256 177
>>1251231
> воспроизводить стиль аниме
Стиль отдельного аниме мало кому интересен, исключения типа гибли и мадоки единичны. Для создания подобной лоры нужно вручную дергать удачные скриншоты и муторно работать с датасетом, при создании моделей таким не занимаются.
Аноним 19/06/25 Чтв 22:39:42 1251270 178
animecaps0.jpg 243Кб, 1024x1024
1024x1024
animecaps1.jpg 321Кб, 1024x1024
1024x1024
>>1251231
Так открытые модели не видели скриншотов из аниме за исключением совсем небольшого количества кадров которые просочились на данбуру, а специально резать аниме на кадры очень мало кто будет, т.к. куча работы.
Аноним 19/06/25 Чтв 23:13:16 1251283 179
image.png 1029Кб, 698x1228
698x1228
image.png 1001Кб, 697x1232
697x1232
image.png 953Кб, 721x1241
721x1241
image.png 976Кб, 744x1224
744x1224
lowres off vs on в негативе нуба первые 2 пикчи
newest, absurdres, highres в позитиве 3 пикча
absurdres, highres в позитиве 4 пикча
Аноним 19/06/25 Чтв 23:23:16 1251291 180
.jpg 1500Кб, 3840x2880
3840x2880
Столько интересных мест летом для приключений! А вот в другие времена года они совершенно не выглядят привлекательными
Аноним 19/06/25 Чтв 23:37:36 1251301 181
>>1251291
Осенью тоже классно. Желтые листья, жухлая трава. Комаров нет.
Аноним 19/06/25 Чтв 23:41:45 1251305 182
>>1251291
btw, у меня довольно много своих фоток ебеней, могу предоставить для приключений коши.
Аноним 19/06/25 Чтв 23:53:09 1251307 183
>>1251301
И чтобы ещё пахло мокрыми листьями! Но пока хочется, чтобы лето не кончалось.

>>1251305
Заранее обещать не буду, что получится придумать и вписать, но буду рад посмотреть. Спасибо! Не забудь убрать exif с геотэгами + убрать названия улиц, телефоны, etc, если не хочешь чтобы было понятно где снято.
Аноним 20/06/25 Птн 00:39:11 1251341 184
>>1251291
> А вот в другие времена года они совершенно не выглядят привлекательными
Наоборот же! Только представь эту локацию поздней осенью. Сумерки, сотни оттенков серого и ржавый блеск мокрых рельсов и луж. Уже промокший под не утихающим несколько дней дождем, ежась от ветра идешь там, пытаясь выцеливать кочки чтобы не вступить в грязь, или уже просто напролом смирившись с грязной обувью. На деревьях листвы уже почти нет, последние слетают под порывами ветров, а опавшая уже из желто-красной превратилась в серо-черную самый кайф такая в лесу после нескольких заморозков, действительно красиво выглядит и замерзшая приятно хрумкает. И тут еще дождь сменяется дождеснегом. Ммм такая-то атмосфера, прямо чувствуешь что живешь.
>>1251305
Предоставьте, мы конечно же тоже нагло украдем.
Аноним 20/06/25 Птн 01:50:55 1251408 185
Ладно я понял нуб вообще не подходит для нескольних персов, онли 1girl/1boy
Аноним 20/06/25 Птн 02:04:35 1251426 186
image 903Кб, 1784x2376
1784x2376
>>1251408
Тащемта единственная кто у меня смогла в лисо/зайко/кошкодевочек в одном кадре не перемешав уши и хвосты
Аноним 20/06/25 Птн 02:39:56 1251443 187
>>1251408
Для нескольких из которых он знает и в стандартных костюмах - без проблем. С чем-то другим сложнее из-за протечек.
Аноним 20/06/25 Птн 04:53:28 1251476 188
>>1251426
Огонь картинка! Реальный экшон, эмоции на месте!
Аноним 20/06/25 Птн 05:03:12 1251479 189
Какой же у меня жесткий хайп нуба v2 ребят он мне снится
Скоро совсем скоро прорыв прорывище блять будет кумить пока яйца не отсохнут
Аноним 20/06/25 Птн 07:38:54 1251511 190
1626452544201.png 3328Кб, 1536x1024
1536x1024
Аноним 20/06/25 Птн 07:39:57 1251512 191
1725842964956.jpg 802Кб, 1920x2816
1920x2816
Мне кажется, или на реалистик генериках анатомия выходит лучше, чем на анимешных?
Аноним 20/06/25 Птн 08:31:40 1251526 192
Аноним 20/06/25 Птн 08:37:50 1251528 193
>>1251512
А ты ожидал, что нейронка будет нормально генерить анатомию, обучившись на тысячах всратых почеркушках с пиксива? Средний уровень аниме-арта сильно ниже того, что не напрягаясь выплёвывает нейронка, и они тащат только сильной сюжетностью и связностью.
Аноним 20/06/25 Птн 08:50:29 1251532 194
>>1251512
По-всякому бывает.
Опять же, на реалистик-моделях, особенно лоботомированных, ты ВООООТ ТАКИЕ БИДОНЫ без лор не сделаешь.
Аноним 20/06/25 Птн 09:04:08 1251535 195
image.png 323Кб, 600x494
600x494
>>1251512
>на реалистик генериках анатомия выходит лучше
Аноним 20/06/25 Птн 09:31:33 1251550 196
изображение.png 2846Кб, 1024x1536
1024x1536
изображение.png 2791Кб, 1024x1536
1024x1536
>>1251535
Он просто запостил какой то слоп растнутый ган апскейлом в 4 раза без последующего денойса.
Аноним 20/06/25 Птн 09:43:34 1251556 197
Аноним 20/06/25 Птн 10:03:30 1251562 198
NTFX6C7J6ZGAV6D[...].jpg 285Кб, 1536x1536
1536x1536
WXXKF0N8558EHMH[...].jpg 279Кб, 1536x1536
1536x1536
Аноним 20/06/25 Птн 10:13:50 1251571 199
бля кто спалил тег anime screenshot/anime coloring ты просто бог
нуб раскрылся полностью, пишешь тайтл и один из тегов выше, со скриншотом стиль аниме передается на 90% но нужно подбирать промпт, с калорингом 60-70%
на ваи такого нет ибо там свет говно и сильные лоры запечены
Аноним 20/06/25 Птн 10:17:25 1251573 200
Аноним 20/06/25 Птн 10:51:41 1251591 201
image.png 2401Кб, 1024x1024
1024x1024
Аноним 20/06/25 Птн 10:53:31 1251592 202
image 924Кб, 1784x2376
1784x2376
Аноним 20/06/25 Птн 11:02:05 1251595 203
image.png 36Кб, 1147x360
1147x360
Заработок баззов теперь дырявый
Аноним 20/06/25 Птн 11:04:04 1251596 204
>>1251591
Фрагмент картины "Битва лапифов с кентаврами", который обнаружили методом рентгеноанализа, задав ключевое слово x-rays при генерации.
Аноним 20/06/25 Птн 11:05:12 1251597 205
image.png 214Кб, 500x383
500x383
>>1251532
>ты ВООООТ ТАКИЕ БИДОНЫ
Ах вот где ты сука. Я давно тебя искал.
Возвращайся в деревню.
Аноним 20/06/25 Птн 11:10:16 1251601 206
изображение.png 22Кб, 334x378
334x378
>>1251562
Огнестрельное ранение в область живота?
Аноним 20/06/25 Птн 11:20:47 1251607 207
Аноним 20/06/25 Птн 11:23:14 1251608 208
Аноним 20/06/25 Птн 11:27:53 1251609 209
>>1251597
Травмирован бидонами?
Понимаемо.
Аноним 20/06/25 Птн 11:29:40 1251610 210
>>1251571
айпиадаптер попробуй еще если нужно перенести стиль, у нуба он свой.
Аноним 20/06/25 Птн 11:40:22 1251614 211
DSC02374.JPG 4037Кб, 4758x3172
4758x3172
DSC03859.jpg 3752Кб, 4584x3056
4584x3056
DSC06449.jpg 4106Кб, 4912x3264
4912x3264
DSC08242.JPG 7171Кб, 4912x3264
4912x3264
Аноним 20/06/25 Птн 11:58:28 1251623 212
image.png 1Кб, 50x42
50x42
>>1251596
Нет, это лисохват из яйца выскочил.
Аноним 20/06/25 Птн 12:01:28 1251624 213
image.png 2601Кб, 1024x1024
1024x1024
Кто угадает?
Аноним 20/06/25 Птн 12:06:25 1251627 214
image.png 1943Кб, 832x1216
832x1216
>>1251624
Ну справа типичный представитель данного треда, а слева его шизотульпа
Аноним 20/06/25 Птн 12:10:53 1251628 215
image.png 1Кб, 50x40
50x40
Аноним 20/06/25 Птн 12:11:03 1251629 216
Народ, я спиздил лет 5 назад со старой работы 8 штук Квадро К6000 на 12гигов, потом забыл про них, а сейчас кладовку разбирал и нашёл - их реально сейчас продать ценителям ИИ? Потому что смотрю розничный ценник и чет не бьется вообще с тем, что карте 10 с гаком лет. Одну в НАС воткнул вместо 2070ti - вроде даже пободрее на фордже работает. Но чет хз, вообще почем их выставить можно?
Аноним 20/06/25 Птн 12:14:11 1251633 217
>>1251629
Ты сам уже ответил на свой вопрос, чё те от нас надо?
Аноним 20/06/25 Птн 12:15:45 1251636 218
>>1251633
Ну хз, один знакомый говорит что говно и моча, мол для больших моделей нужно больше ОЗУ и тензоры, а другой говорит, что если в стойку запихать - то норм.
Аноним 20/06/25 Птн 12:43:20 1251650 219
>>1251629
Кеплер, древнее древнего. Можешь как барыги закинуть на лохито с завышенным ценником, ожидая годами лоха, или более удачный вариант - впарить таким барыгам. Для ии ценность околонулевая из-за чипа, 12гигов тоже маловато на сегодня.
Аноним 20/06/25 Птн 12:48:13 1251651 220
image.png 4155Кб, 1856x1280
1856x1280
Аноним 20/06/25 Птн 12:49:46 1251652 221
Аноним 20/06/25 Птн 12:55:50 1251656 222
Аноним 20/06/25 Птн 13:18:47 1251679 223
>>1251636
>Ну хз, один знакомый говорит что говно и моча
Звачит заверни в пакет и вынеси на помойку, если знакомый няшный. Или раскрои ему голову камнем и продай на авито. Чё те надо то?
Аноним 20/06/25 Птн 13:20:43 1251680 224
image.png 2753Кб, 1024x1024
1024x1024
Это не и2и кстати.
Аноним 20/06/25 Птн 14:54:05 1251772 225
533201806140000[...].jpg 441Кб, 1467x2144
1467x2144
334190006540000[...].jpg 915Кб, 2352x3456
2352x3456
130718200618000[...].jpg 825Кб, 2352x3456
2352x3456
855201606160000[...].jpg 332Кб, 1195x1755
1195x1755
Аноним 20/06/25 Птн 15:10:46 1251810 226
image 1055Кб, 1784x2376
1784x2376
Аноним 20/06/25 Птн 16:02:39 1251890 227
Аноним 20/06/25 Птн 16:09:56 1251901 228
>>1251890
Особенно трансгендерный флаг на фоне
Аноним 20/06/25 Птн 16:22:25 1251913 229
image 118Кб, 689x885
689x885
Аноним 20/06/25 Птн 16:23:30 1251914 230
.png 625Кб, 700x489
700x489
>>1251901
Не разбираюсь в сортах.
Аноним 20/06/25 Птн 16:29:28 1251921 231
img2.png 4275Кб, 1536x1472
1536x1472
img.png 4371Кб, 1536x1472
1536x1472
Аноним 20/06/25 Птн 16:38:00 1251933 232
image.png 1618Кб, 1024x1024
1024x1024
Аноним 20/06/25 Птн 16:47:42 1251938 233
image 741Кб, 1784x2376
1784x2376
image 1027Кб, 1784x2376
1784x2376
image 1061Кб, 1784x2376
1784x2376
image 1000Кб, 1784x2376
1784x2376
image 877Кб, 1784x2376
1784x2376
image 1141Кб, 1784x2376
1784x2376
image 1033Кб, 1784x2376
1784x2376
image 838Кб, 1784x2376
1784x2376
Летних лисей постите
Аноним 20/06/25 Птн 17:00:29 1251947 234
im.png 2095Кб, 1024x1024
1024x1024
Аноним 20/06/25 Птн 17:15:19 1251956 235
image.png 2088Кб, 832x1216
832x1216
Аноним 20/06/25 Птн 18:16:28 1251998 236
image 916Кб, 1784x2376
1784x2376
image 934Кб, 1784x2376
1784x2376
image 961Кб, 1784x2376
1784x2376
image 991Кб, 1784x2376
1784x2376
Аноним 20/06/25 Птн 18:54:28 1252022 237
image.png 3028Кб, 1536x1920
1536x1920
Аноним 20/06/25 Птн 19:07:45 1252035 238
image.png 27Кб, 983x333
983x333
image.png 12Кб, 764x218
764x218
Поставил новую 5060ti. Получаю вотэту ошибку. Как понял текущая версия stable-diffusion-webui-forge не работает с картами 5000 серии.
В issues форажисоветуют это:

venv/Scripts/activate
python -m pip uninstall torch torchvision torchaudio
python -m pip install torch torchvision torchaudio --index-url https://download.pytorch.org/whl/cu128

Не могу выполнить даже первую команду выдает пик2.

Комфи не советовать батя и с форжи то охуел.
Аноним 20/06/25 Птн 19:16:50 1252039 239
>>1252035
скуфидзе, расслабся
Аноним 20/06/25 Птн 19:18:11 1252040 240
1633325005316.png 6021Кб, 3504x2040
3504x2040
>>1251938
Лето не завезли
>>1252035
> venv/Scripts/activate
venv\Scripts\activate.bat
Там же можешь xformers переустановить, в данный момент он под 2.7 торч как раз загружается. После этого может отвалитсья адетейлер и другие костыли, придется их обновить.
Аноним 20/06/25 Птн 19:22:58 1252041 241
image.png 3Кб, 370x57
370x57
image.png 12Кб, 729x279
729x279
>>1252040
ЧЯДНТ? Заускаю в пик2.
Аноним 20/06/25 Птн 19:33:19 1252044 242
>>1252041
Это что такое вообще на втором скрине?
Аноним 20/06/25 Птн 19:37:53 1252047 243
>>1252044
Корневая папка stable-diffusion-webui-forge? А где запускать если не там?
Аноним 20/06/25 Птн 19:42:10 1252054 244
>>1252047
Это фордж теперь так выглядит, не какой-то странный установщик для него?
В любом случае, тебе нужно найти где находится venv, вероятно в одной из этих двух папок. Открой командную строку уже так и повтори те команды, сработает.
Аноним 20/06/25 Птн 20:31:50 1252100 245
image.png 4732Кб, 1536x1536
1536x1536
>>1252040
>Лето не завезли
Я почти год ждал от лета гораздо большего.
Похоже, придётся искать способ заработать деньги на переезд в город в нормальной климатической зоне вместо мерзкого Приполярья.
Аноним 20/06/25 Птн 21:44:02 1252165 246
image 732Кб, 2376x1784
2376x1784
Аноним 20/06/25 Птн 22:10:52 1252179 247
1743541488597.png 6233Кб, 3504x2040
3504x2040
1730680550820.png 6096Кб, 3504x2040
3504x2040
1695060606959.png 5045Кб, 3504x2040
3504x2040
1661470811970.png 5577Кб, 3504x2040
3504x2040
>>1252165
Есть своя изюминка
Аноним 20/06/25 Птн 22:20:58 1252183 248
>>1252179
Что за лора на фоны?
Аноним 20/06/25 Птн 22:32:51 1252195 249
image.png 5316Кб, 1856x1280
1856x1280
Аноним 20/06/25 Птн 22:35:32 1252199 250
image.png 4422Кб, 1856x1280
1856x1280
>>1252195
Бля, не ту скопировал. Какой-то всратый у наи апскейл, не понимаю какие настройки ему нужны
Аноним 20/06/25 Птн 22:46:05 1252218 251
1650937412067.png 5265Кб, 3504x2040
3504x2040
1740804137715.png 5705Кб, 3504x2040
3504x2040
1686864420856.png 5517Кб, 3504x2040
3504x2040
1631180536626.png 6507Кб, 3504x2040
3504x2040
>>1252183
Лора "насрать в промпт на роувее". Артисты nihei tsutomu, nat the lich, 2dameneko, шизопромт про депрессивную атмосферу в руинах под дождем и жд пути.
Аноним 20/06/25 Птн 22:57:31 1252240 252
image.png 2391Кб, 1024x1024
1024x1024
Аноним 20/06/25 Птн 23:05:25 1252250 253
image.png 4644Кб, 1856x1280
1856x1280
Аноним 20/06/25 Птн 23:08:07 1252253 254
>>1252250
Нужна Тето-гонщик и Мику рейсингКаин
Аноним 20/06/25 Птн 23:14:31 1252260 255
какой же парашный у нуба негатив пресет на странице
все пикчи просто говно с ним
Аноним 20/06/25 Птн 23:25:35 1252280 256
>>1251291
Шикарно все сделано, но последние 4-5 тредов при взгляде на эту кшк меня не покидает ощущение, что пропорции проёбаны сильнее, чем стоило бы. Ощущение, что кшк должна быть чутка побольше. Или это так и задумано?
Аноним 20/06/25 Птн 23:32:15 1252289 257
>>1252280
Ну вот. Ты сказал, теперь я тоже буду думать. Ширина жд колеи 1.5м Где-то столько же получается
Спс
Аноним 20/06/25 Птн 23:46:57 1252301 258
image.png 5804Кб, 1856x1280
1856x1280
image.png 5638Кб, 1856x1280
1856x1280
Аноним 20/06/25 Птн 23:46:58 1252302 259
.jpg 625Кб, 1368x1920
1368x1920
.jpg 638Кб, 1368x1920
1368x1920
.jpg 365Кб, 1368x1920
1368x1920
.jpg 367Кб, 1368x1920
1368x1920
.jpg 315Кб, 1368x1920
1368x1920
Аноним 20/06/25 Птн 23:58:00 1252319 260
Аноним 21/06/25 Суб 00:03:32 1252325 261
1672037972999.png 13520Кб, 3840x2880
3840x2880
>>1252280
Поддвачну. Для лолинеки в целом то норм, но казалось что она чуть постарше, и автовыделение фотожопа позволяет представить что при увеличении вышло бы не хуже.
Аноним 21/06/25 Суб 00:04:52 1252328 262
>>1252325
> постарше
Дыс, да. По-хорошему надо с шакала всё переделать бы
Аноним 21/06/25 Суб 00:08:12 1252330 263
>>1252328
Делай как нравится, главное делай. И осенью по времени года обязательно запили!
Алсо, с фотопоиске и при генерациях попробуй разные ракурсы, которые будут захватывать больше неба или чего-то еще. Вайб просматривания старых фоточек это хорошо, но подобное хорошо освежит и добавит разнообразия. И еще панцушоты и ass visible though thighs, конечно же можно делать при ракурсе снизу.
Аноним 21/06/25 Суб 00:33:18 1252348 264
>>1252330
Спосеба!

Осень-то будет точно, можно будет подыскать красивые бэки.

> фотопоиске
Это вообще-то ногопоиск ))

> ракурсы, которые будут захватывать больше неба
Я несколько раз пробовал, но пока не вышло. Там foreshortening включать надо и масштаб гораздо сложнее и нужный угол наролить, по сравнению с плоской классической перспективой.

>
Ага, а потом она меня прибьёт мне будет оче стыдно и совесть замучает ))
Аноним 21/06/25 Суб 00:43:26 1252354 265
>>1252348
Отлично.
> foreshortening
Это уже немного специфичное, хотя тоже хорошо. Можно более простое, типа положить камеру на рельсу/между ними.
Получается, ты персонажа отдельно генерируешь, не инпеинтом?
> оче стыдно
Что естественно то не безобразно, да и все прилично ведь. Хотя какие-нибудь просвечивающие бубсы и животик через намокшую от дождя футболку были бы тоже кстати, да, но это походит уже на невероятное событие.
Аноним 21/06/25 Суб 00:57:47 1252359 266
.png 207Кб, 796x230
796x230
>>1252354
> отдельно
Дыс! Выбрав фонец, описываю как представляю уже с персом и с этим промтом генерю, пока не наролится понравившаяся. От 20 до 300-500 в зависимости от упоротости идеи обычно.

>
Тут разве что представить, что она риски-селфи делает, т.к. "казуал фоточки" с таким сюжетом не выйдет.
Аноним 21/06/25 Суб 01:09:16 1252369 267
.jpg 572Кб, 1120x1952
1120x1952
>>1252359
> риски-селфи
О, было у меня нечто похожее.
Аноним 21/06/25 Суб 06:11:16 1252454 268
image.png 4877Кб, 1536x1536
1536x1536
>>1252165
Да, если шарик clown world в радиусе твоего обзора - южнее 55 градусов широты.
Аноним 21/06/25 Суб 06:12:26 1252455 269
>>1252199
Железные дороги и прочие регулярные структуры у SDXL не очень выходят.
Надо бы флюкс и прочее посмотреть в этом плане, когда-нибудь.
Аноним 21/06/25 Суб 08:30:08 1252479 270
031211106010000[...].jpg 429Кб, 1463x2150
1463x2150
957202306000000[...].jpg 309Кб, 1641x1278
1641x1278
308202306360000[...].jpg 581Кб, 1467x2144
1467x2144
174520210637000[...].jpg 549Кб, 2011x1564
2011x1564
Аноним 21/06/25 Суб 08:46:29 1252483 271
image 949Кб, 2376x1784
2376x1784
>>1252454
56, правда вот дождик с утрищи, без утренних покатушек сегодня
Аноним 21/06/25 Суб 09:45:43 1252489 272
>>1252100
На ЛБС всегда солнцепёк.
Аноним 21/06/25 Суб 10:21:55 1252510 273
DNDYGMCCA32MT4M[...].jpg 257Кб, 1536x1536
1536x1536
WK141W220KGKK28[...].jpg 238Кб, 1536x1536
1536x1536
Аноним 21/06/25 Суб 10:37:20 1252517 274
image 1141Кб, 1784x2376
1784x2376
Аноним 21/06/25 Суб 12:07:06 1252563 275
Кто более прошарен с пиксивом, приглашения на участие в проект это наверняка скам или боты, да?
У меня очень маленький сфв-акк.
Аноним 21/06/25 Суб 13:28:10 1252603 276
>>1252563
Если рыба плывёт к тебе в руки - то либо дохлая, либо хочет сожрать.
Аноним 21/06/25 Суб 14:04:06 1252619 277
image.png 1898Кб, 1120x1200
1120x1200
Аноним 21/06/25 Суб 15:49:47 1252782 278
13494-2025-06-2[...].webp 1428Кб, 3840x2496
3840x2496
3girls, как обычно, стэндинг, ситтинг ёпта.
>>1252563
Мне только два раза дрочеры писали, чтобы я сгенерил их любимого перса. Спам вроде был разок, но я уже не помню, что там было.
Аноним 21/06/25 Суб 16:39:54 1252932 279
>>1252563
> наверняка скам
Дыс. Ещё "купить ваш арты как нфт". Всё скам. В блок сразу, даже разговоры не нужно разговаривать.

>>1252782
> сгенерил их любимого перса
Эти тоже, но реже скамеров. Но наглее. Особо наглые спустя отлуп приходят снова через несколько недель. Или у них память золотой рыбки и они забывают, кому писали. Смешно, что ещё не дождавшись ответа они пишут, чего бы они хотели увидеть. И после этого итт вообще монастырь.
Аноним 21/06/25 Суб 17:14:19 1253008 280
>>1252354
> невероятное событие
Просто сделай лору да одевай/раздевай как хочешь, было бы желание и цель. Смысл только непонятен. Какой-то генерикэ слоповый
Аноним 21/06/25 Суб 17:45:46 1253080 281
13496-2025-06-2[...].webp 1478Кб, 3840x2496
3840x2496
13497-2025-06-2[...].webp 1397Кб, 3840x2496
3840x2496
>>1252932
Не, меня дрочеры потом не доставали. При том, что я обещал сгенерить их персов, но забил.
Аноним 21/06/25 Суб 19:04:30 1253135 282
image.png 2627Кб, 1024x1024
1024x1024
Аноним 21/06/25 Суб 20:07:24 1253192 283
>>1252517
> dfc
> between breasts
Найс, хорошее.
>>1253008
Не интересно.
Аноним 21/06/25 Суб 21:57:23 1253288 284
Весь тред состоит из одного и того же - вздутые лисы и пластиковый пиздец из апельсиновой полторашки. Всё настолько плохо, что даже чел фоны фотошопит.
Аноним 21/06/25 Суб 21:57:26 1253289 285
image 965Кб, 2376x1784
2376x1784
Вечер
Аноним 21/06/25 Суб 22:09:30 1253306 286
1679188562063.png 3215Кб, 1536x2048
1536x2048
1598489809103.png 3252Кб, 1536x2048
1536x2048
Аноним 21/06/25 Суб 22:11:48 1253311 287
>>1253288
> фоны фотошопит
Ну это мой выбор. Хочется именно такие ебеня. До этого генерил целиком пикчи.
Аноним 21/06/25 Суб 22:35:57 1253332 288
image 923Кб, 2376x1784
2376x1784
Аноним 21/06/25 Суб 23:17:35 1253387 289
Пол года назад где-то вкатывался по гайду из шапки и мне потом здесь же хуев в панамку накидали за устареший софт и настройки.

Сейчас как дела с гайдом? Каттинг едж или старье? Если второе, то посоветуйте как надо правильно в 2к25 все устанавливать и настраивать.

3090 карта
Аноним 21/06/25 Суб 23:26:13 1253404 290
>>1253387
Суть та же, но нужно использовать актуальные sdxl модели вместо древних 1.5. Для скорости в автоматике нужно использовать дев ветку, основная протухла, вместо автоматика можно накатить forge, reforge, classic или комфи.
Основное доступно изложено тут
> FAQ https://2ch-ai.gitgud.site/wiki/nai
Аноним 21/06/25 Суб 23:30:49 1253415 291
G4TW3R13BS6P6RC[...].jpg 398Кб, 1280x1856
1280x1856
ZRFBF8DHKP6S63X[...].jpg 434Кб, 1280x1856
1280x1856
D62T6WB0B6RB6D3[...].jpg 410Кб, 1536x1536
1536x1536
Аноним 22/06/25 Вск 00:05:28 1253479 292
00004-343174285.png 3054Кб, 1024x2048
1024x2048
Поставил под 5000 карту рефордж он искаропки умеет с ней работать в отличии от обычного форжа.
Чет не очень заметил прибавку в скорости по сравнению с 3080. Ну мб еще не докрутил все флагии все такое.
Вот вам пока киберсейба.
Аноним 22/06/25 Вск 00:10:59 1253488 293
>>1253415
Супер! Намокание под дождем имеет свои плюсы но лучше пусть под зонтиком и не мерзнут.
>>1253479
Какая карточка, сколько итсов? Раньше в рефордже тянулись кривые зависимости и не работал xformers, с другими опциями оптимизации атеншна было быстрее. Сейчас вроде должно все быстро быть, еще включай фп16 аккумуляцию и стриминг.
Аноним 22/06/25 Вск 00:22:01 1253495 294
image.png 299Кб, 640x494
640x494
00732-1263037845.jpg 428Кб, 1440x3072
1440x3072
Пик1. Лиф которая сиди у меня на плече 24/7.

Пик2. Попробуйте теги transparent plastic coat, transparent plastic clothes, see-through clothes, Очень тематично для киберпанка.

Пик >>1253479 попробуйте тег censor bars, прописав в негативе convenient censoring, Иногда выйдет красивее если подранить зрителя и ничего ему не показывать.

>>1253415
Не подскажешь промт на персонажа? Если это конечно не твоя персональная вайфа.

>>1253488
>карточка
5060ti
>итсов
Каво?

>не работал xformers, с другими опциями оптимизации атеншна было быстрее. Сейчас вроде должно все быстро быть, еще включай фп16 аккумуляцию и стриминг.
Принято, спасибо. Завтра буду разбираться.
Почему блин обычный фордж не поддерживает по умолчанию 5000 карты вообще? Они же популярные довольно.
Аноним 22/06/25 Вск 00:34:05 1253505 295
>>1253495
> Каво?
Итераций в секунду, скорость работы модели.
> 5060ti
Типа на 2 шага вниз относительно 3080, врядли будет сильно быстрее, но уже круто что больше памяти.
> Почему блин обычный фордж не поддерживает по умолчанию 5000 карты вообще?
Там нет как таковой поддержки. Архитектура блеквелл поддерживается начиная с куды 128. По-дефолту, готовые сборки торча с ней делаются начиная с 2.7, это уже как пару месяцев стейбл ветка и все уже успели на него перейти. Инсталлятор форджа по умолчанию тянет какой-нибудь архаичный 2.4 или того старше, а тот, в свою очередь, не совместим с блеквеллами.
Можно ручками удалить старый торч, поставить 2.7, поставить под него хформерс, и все будет работать. Есть шанс встретить ошибку из-за нового нампая, решается командой
> pip install "numpy<2"
Аноним 22/06/25 Вск 00:39:06 1253507 296
>>1253505
>Итераций в секунду
А. Завтра скажу и вцелом мб опрос проведу по треду прикола ради. Возьмем какую-нибудь среднюю вангрелу да померяемся хуями.

>Там нет как таковой...
Спасибо за объяснения, записал себе. Ну если рефордж окажется слишком медленным то буду ебаться с просто форжой.
Аноним 22/06/25 Вск 00:40:13 1253512 297
Скажите откуда нынче модели и лоы берут? Цивит ебаный скурвился немного и поудалял мою любимую эмму уотсон. Суки фашисткие кибергулаговские.
Аноним 22/06/25 Вск 00:40:35 1253513 298
>>1253495
> Почему блин обычный фордж не поддерживает по умолчанию 5000 карты вообще? Они же популярные довольно.
Сделай батник в корне форжа и запусти, забэкапив предварительно venv, если боишься:

call .\venv\Scripts\activate.bat
pip uninstall torch torchvision torchaudio
pip install torch torchvision torchaudio --index-url https://download.pytorch.org/whl/cu128

Вишмастер новый теперь у тебя
Аноним 22/06/25 Вск 00:43:31 1253522 299
>>1253507
Рейфордж быстрее и функциональнее если тебе не нужна поддержка флакса. На самом деле он ужасно устарел и даже в дев автоматике местами больше фишек.
>>1253512
Тензорарт?
Аноним 22/06/25 Вск 00:46:07 1253528 300
1649483198083.png 3379Кб, 1536x2048
1536x2048
1697281016065.png 3003Кб, 1536x2048
1536x2048
1682728032747.png 3313Кб, 1536x2048
1536x2048
1677439357109.png 3055Кб, 1536x2048
1536x2048
>>1253512
Берёшь нуб и тренишь что тебе надо.
Аноним 22/06/25 Вск 00:48:01 1253530 301
>>1253513
Да находил это решение еще на гитхабе их. Как я понял (а я ламер пиздец) на свежей установке форжа не успевает создаться venv до того как run.bat высрет ошибку.
Но ок спасибо за совет попробую.

>Вишмастер новый теперь у тебя
Ооо а акк одногруппницы в вк вломает?

>>1253522
>Рейфордж быстрее и функциональнее
Значит я пока не настроил правильно. Мб реально одна из библиотек старый кал лол.

>На самом деле он ужасно устарел и даже в дев автоматике местами больше фишек.
Ыыыыавв((( Поставлю вообще все интерфейсы да сравню.

>Тензорарт?
Спасибо.

>>1253528
А это что за зверь? В шапке есть актуальные гайды?
Милые лисы


Как же приятно вернуться в артген. Кааайфффф. Еще все красивые стали такие ух. Я помню еще как руки за спину убирали стыдливо и 512х512 считалось вполне успшным разрешением.
Аноним 22/06/25 Вск 00:49:33 1253533 302
>>1253528
Приятный стиль, что там?
И картинки красивые, пости такого побольше.
Аноним 22/06/25 Вск 01:13:15 1253553 303
>>1253512
>и поудалял мою любимую эмму уотсон
Скрыл, скорее.
Полностью отключаешь отображение NSFW в профиле, и поиском можно будет найти.
Видел такой лайф-хак, не знаю, работает ли еще.
Аноним 22/06/25 Вск 02:05:58 1253588 304
1648386795319.png 2999Кб, 1536x2048
1536x2048
1667747100839.png 3014Кб, 1536x2048
1536x2048
1728152237139.png 3006Кб, 1536x2048
1536x2048
1609459050177.png 3258Кб, 1536x2048
1536x2048
>>1253533
> Приятный стиль
Мне Джоджо напоминает, инвертированные цвета как в четвёрке.
Аноним 22/06/25 Вск 07:59:19 1253646 305
image.png 6020Кб, 1280x1856
1280x1856
Аноним 22/06/25 Вск 08:14:32 1253649 306
Пробую генерить аниме персонажей в реалистик стиле — какая же лютая хуйня выходит, будто косплеерши какие–то.
Аноним 22/06/25 Вск 08:35:03 1253650 307
Блин, если анимешных тян генерить, то без тега mature female выходят лоли.

Если генерить реалистик тян и добавить сей тег, то будут старухи.
Аноним 22/06/25 Вск 09:00:31 1253656 308
Аноним 22/06/25 Вск 09:10:31 1253658 309
image.png 5Кб, 356x80
356x80
Почему комфи предлагает только тег скринкап если на гелбору/данбору это тег "anime_screenshot"?
Аноним 22/06/25 Вск 09:55:11 1253669 310
>>1253658
> комфи
Потому что буквально лапша. Это же тебе не комфи, а какой-то васянский скрипт, который он в виде узла оформил предлагает.
Аноним 22/06/25 Вск 10:16:54 1253673 311
Аноним 22/06/25 Вск 10:49:46 1253674 312
Анимешники, что глянуть посмотреть?
Аноним 22/06/25 Вск 10:55:15 1253676 313
543211606320000[...].jpg 447Кб, 2010x1565
2010x1565
Аноним 22/06/25 Вск 10:58:45 1253678 314
PB2XYGDFH125Y3F[...].jpg 373Кб, 1536x1536
1536x1536
>>1253495
Да просто описание лисодевочки - long straight hair, fox ears, fox tail, freckles, yellow eyes, white tshirt, white panties etc. Художник bubukka с примесью других по обстоятельствам.
Аноним 22/06/25 Вск 11:25:19 1253680 315
image.png 128Кб, 444x321
444x321
image.png 235Кб, 465x566
465x566
Аноним 22/06/25 Вск 12:09:16 1253699 316
image.png 2837Кб, 1024x1024
1024x1024
Аноним 22/06/25 Вск 12:10:46 1253700 317
Аноним 22/06/25 Вск 13:16:32 1253733 318
image.png 2504Кб, 1024x1024
1024x1024
Аноним 22/06/25 Вск 13:21:29 1253737 319
1604693662120.png 3728Кб, 1408x2064
1408x2064
Узнаваемы ли аниме тян в реалистик стиле? Или выглядят как косплеерши?
Аноним 22/06/25 Вск 13:26:49 1253742 320
Аноним 22/06/25 Вск 13:37:10 1253747 321
Аноним 22/06/25 Вск 13:38:37 1253749 322
>>1253747
Я ещё сперму в жопе и анальную еблю не пробовал генерить.
Аноним 22/06/25 Вск 13:42:26 1253754 323
>>1253749
Лучше бы только её бы и генерировал.
Аноним 22/06/25 Вск 14:02:50 1253773 324
>>1253588
Да, весьма симпатично. Признавайся как сделал.
>>1253674
Кошачий суп
>>1253737
Depends. Обычно база что шлюха не может косплеить богиню.
Но тут у тебя прямо страшная хтонь, вместо hip bones что-то страшное выпирает через натянутое подобие кожи и плечи попердолило.
Аноним 22/06/25 Вск 14:05:29 1253775 325
1745741009618.jpg 693Кб, 1920x2816
1920x2816
>>1253773
Аниме тян лучше генерятся?
Аноним 22/06/25 Вск 14:08:52 1253776 326
>>1253775
Дело еще в исполнении, та совсем поломанная и вызывает зловещую долину, а здесь без бросающихся проблем. Замерзнет же, накинь ей шубку.
Аноним 22/06/25 Вск 14:29:00 1253789 327
image.png 2471Кб, 1024x1024
1024x1024
image.png 2345Кб, 1024x1024
1024x1024
image.png 2410Кб, 1024x1024
1024x1024
Аноним 22/06/25 Вск 14:31:20 1253791 328
>>1253789
Почему на последней вдруг заяц опять мальчик?
Аноним 22/06/25 Вск 14:44:08 1253796 329
.jpg 1275Кб, 2348x1046
2348x1046
Аноним 22/06/25 Вск 15:15:35 1253810 330
image 648Кб, 1784x2376
1784x2376
Аноним 22/06/25 Вск 15:23:13 1253814 331
>>1253810
Суды по всему весь сезон усиленно крабами питалась.
Аноним 22/06/25 Вск 15:28:58 1253816 332
1683207380505.jpg 591Кб, 2816x1920
2816x1920
Аноним 22/06/25 Вск 15:32:21 1253819 333
1636836424824.png 3049Кб, 1408x2064
1408x2064
1717410220296.png 4059Кб, 1664x2432
1664x2432
1644910886573.png 3955Кб, 1664x2432
1664x2432
1668886639694.png 3724Кб, 1664x2432
1664x2432
>>1253776
> Замерзнет же, накинь ей шубку.
Аноним 22/06/25 Вск 15:35:19 1253823 334
.jpg 786Кб, 1388x1049
1388x1049
>>1253816
Ну лазер, воск, или бритва?
Аноним 22/06/25 Вск 15:37:26 1253826 335
>>1253823
У анимешек не растут волосы на лобке.
Аноним 22/06/25 Вск 15:40:20 1253828 336
image 1099Кб, 1784x2376
1784x2376
Аноним 22/06/25 Вск 15:40:25 1253829 337
>>1253826
Как этого добиться? Pubic hair в негатив?
Аноним 22/06/25 Вск 15:42:00 1253830 338
Аноним 22/06/25 Вск 15:43:20 1253831 339
А какой вообще лучший негатив для депиляции?
Аноним 22/06/25 Вск 15:44:14 1253832 340
Аноним 22/06/25 Вск 15:44:53 1253834 341
Аноним 22/06/25 Вск 15:45:35 1253835 342
Аноним 22/06/25 Вск 15:47:22 1253836 343
>>1253835
Иногда приводит к обратному результату и появляются кусты.
Аноним 22/06/25 Вск 15:51:11 1253839 344
>>1253831
pubic hair, body hair,
В нег естесна. И весу им.
Аноним 22/06/25 Вск 16:13:29 1253845 345
image 1026Кб, 1784x2376
1784x2376
Аноним 22/06/25 Вск 16:16:21 1253846 346
Аноним 22/06/25 Вск 16:33:48 1253848 347
>>1253839
А как то возможно сделать чтобы нейронка принимала именно словосочетания, а не отдельные слова.
А то ей даёшь негатив pubic hair, body hair, а она и на башке волосы уберёт.
Или даёшь green eyes, а она и волосы зелёными сделает, да ещё и в зелёном лесу.
Аноним 22/06/25 Вск 16:42:50 1253853 348
13498-2025-06-2[...].webp 964Кб, 2496x3840
2496x3840
15227-2025-06-2[...].webp 255Кб, 1824x1248
1824x1248
>>1253773
>Кошачий суп
Какая жестокость. Это типа вместо Боку но пико, потому что его теперь советовать - пропаганда ЛГБТ?
>>1253831
Ты там camonome промптишь, что ли? У большинства рисовак и так никакой мохнатости нет.
Аноним 22/06/25 Вск 16:47:40 1253855 349
1664092983900.png 2950Кб, 1536x2048
1536x2048
1709369058455.png 2905Кб, 1536x2048
1536x2048
1594610067297.png 2766Кб, 1536x2048
1536x2048
1633406722694.png 2854Кб, 1536x2048
1536x2048
>>1253773
> Признавайся как сделал.
Рисовака 浴衣村
Аноним 22/06/25 Вск 16:51:45 1253856 350
>>1253853
Бля, это что за всратая модель camonome так изуродовала? Хули он блестит?
Аноним 22/06/25 Вск 16:56:13 1253857 351
Аноним 22/06/25 Вск 16:57:33 1253858 352
>>1253856
Ну то есть отсутствие мохнатости тебя не смущает, а блеск, который и в оригинале вполне есть - смущает? Впрочем. чего я с дегенератом-серуном разговариваю...
Аноним 22/06/25 Вск 17:13:48 1253863 353
>>1253853
О, в теме. Пику но боко уже мейнстрим. Сейчас, наверно, можно просто какое-нибудь старье советовать, на современном фоне будет артхаусом или трешем.
>>1253855
Красивое, спасибо. Но это тренить надо, эх.
Аноним 22/06/25 Вск 17:25:07 1253867 354
>>1253858
Если б ты додиком не был, то знал бы что он всегда делает несколько рисунков с разным уровнем мохнатости. Но ты слишком занят пожиранием намасленного дмд-кала
Аноним 22/06/25 Вск 17:29:30 1253871 355
Аноним 22/06/25 Вск 17:38:19 1253881 356
Аноним 22/06/25 Вск 17:38:39 1253882 357
1648788452846.png 3173Кб, 1536x2048
1536x2048
1643035737661.png 3600Кб, 1536x2048
1536x2048
Аноним 22/06/25 Вск 17:44:15 1253885 358
>>1253882
Я пробовал впред у меня там не такая хорошая анатомия. Или он что там по разному работает на форже и комфи или как ?
Аноним 22/06/25 Вск 17:53:04 1253891 359
>>1253848
Она и так все поймет. Боди хеир это именно на теле волосы. подмыхи и лобок.
Аноним 22/06/25 Вск 18:05:48 1253904 360
16883332074040.webm 18835Кб, 1280x720, 00:02:43
1280x720
Я смотрю, в треде стали забывать своих предков... Освежаем память.
Аноним 22/06/25 Вск 18:06:50 1253907 361
22/06/25 Вск 18:13:51 1253920 362
>>1253904
Сам своё шизоидное говно в 5-ы раз в тред не кинешь, никто не кинет.
Аноним 22/06/25 Вск 18:19:24 1253925 363
image.png 1Кб, 50x42
50x42
Аноним 22/06/25 Вск 18:25:07 1253928 364
1684488572576.png 3565Кб, 1664x2432
1664x2432
1694440105826.png 3829Кб, 1664x2432
1664x2432
1598623534215.png 3777Кб, 1664x2432
1664x2432
1716671394362.png 3999Кб, 1664x2432
1664x2432
Сперма в жопе?
Аноним 22/06/25 Вск 18:26:52 1253932 365
1642844538146.png 3977Кб, 1664x2432
1664x2432
1746279289504.png 3522Кб, 1664x2432
1664x2432
1667599683608.png 3971Кб, 1664x2432
1664x2432
1680340822823.png 3911Кб, 1664x2432
1664x2432
Аноним 22/06/25 Вск 18:27:33 1253933 366
1618048458230.png 3936Кб, 1664x2432
1664x2432
Хтонь уровня полторахи.
Аноним 22/06/25 Вск 18:37:28 1253940 367
изображение.png 1599Кб, 1024x1024
1024x1024
изображение.png 1464Кб, 1024x1024
1024x1024
изображение.png 1414Кб, 1024x1024
1024x1024
изображение.png 1714Кб, 1024x1024
1024x1024
пошшуапл тут на днях люмину. Из плюсов пока чта только то что генерит на скорости сдхли.
Сырая шо пиздец. Но старается. понимание промта уже сейчас на уровень выши сдхли.
Аноним 22/06/25 Вск 18:39:06 1253941 368
Аноним 22/06/25 Вск 19:16:11 1253961 369
>>1253904
Давно не видел, снова поржал
Аноним 22/06/25 Вск 19:50:56 1253984 370
image.png 156Кб, 923x555
923x555
Аноним 22/06/25 Вск 20:27:55 1254010 371
image 925Кб, 2376x1784
2376x1784
Аноним 22/06/25 Вск 20:31:41 1254020 372
Аноним 22/06/25 Вск 20:45:11 1254039 373
image 847Кб, 2376x1784
2376x1784
Аноним 22/06/25 Вск 21:40:43 1254089 374
00156-403835465[...].png 6482Кб, 3872x1088
3872x1088
Аноним 22/06/25 Вск 22:49:04 1254150 375
image.png 5091Кб, 1536x1536
1536x1536
Аноним 22/06/25 Вск 22:56:48 1254156 376
image.png 2012Кб, 1024x1024
1024x1024
Аноним 22/06/25 Вск 23:20:30 1254184 377
image.png 1923Кб, 1024x1024
1024x1024
image.png 4100Кб, 1536x1536
1536x1536
Аноним 22/06/25 Вск 23:47:14 1254208 378
image.png 5265Кб, 1536x1536
1536x1536
Аноним 22/06/25 Вск 23:47:47 1254209 379
J1771KG7VA6GT1B[...].jpg 270Кб, 1536x1536
1536x1536
Аноним 22/06/25 Вск 23:57:18 1254213 380
image 1065Кб, 1784x2376
1784x2376
Аноним 23/06/25 Пнд 00:11:02 1254218 381
.jpg 1414Кб, 1568x3664
1568x3664
.jpg 1874Кб, 2240x2800
2240x2800
.jpg 160Кб, 1368x1920
1368x1920
Аноним 23/06/25 Пнд 00:13:48 1254222 382
>>1254209
Это чтобы замаскировать выход бабочек?
Аноним 23/06/25 Пнд 00:33:31 1254229 383
.jpg 1099Кб, 2740x3840
2740x3840
>>1252330
> при ракурсе снизу
Доставлено и вроде без сильных жертв со стороны совести.

Сейчас бы болтать ногами, а не понедельник...
Аноним 23/06/25 Пнд 00:43:19 1254231 384
>>1254229
Отлично, спасибо! Теперь обратил больше внимания на фасон платья, в верхней части, хорош.
Побольше (единиц) в секунду и качественного выхлопа моделей.
Аноним 23/06/25 Пнд 01:51:37 1254254 385
>>1253920
Это насколько надо быть неудачником, что бы считать, что тут все такие же эгоисты как ты? Ты серьезно считаешь, что тут нет людей, которым нравятся чужой контент? Съебись на улицу, траву потрогай.
Аноним 23/06/25 Пнд 01:53:43 1254256 386
1705803757678.png 3468Кб, 1536x2048
1536x2048
1618128400860.png 3953Кб, 1536x2048
1536x2048
1721141308535.png 3551Кб, 1536x2048
1536x2048
1683329510742.png 3733Кб, 1536x2048
1536x2048
Аноним 23/06/25 Пнд 01:55:49 1254257 387
>>1254254
> петросян
> контент
Аноним 23/06/25 Пнд 02:00:21 1254259 388
>>1254256
Красивое. А широкие лендскейпы с таким стилем получаются?
Аноним 23/06/25 Пнд 02:23:51 1254264 389
1747774406362.png 2551Кб, 2048x1280
2048x1280
1625544167358.png 2885Кб, 2048x1280
2048x1280
1706582904769.png 2822Кб, 2048x1280
2048x1280
1597558854905.png 2821Кб, 2048x1280
2048x1280
>>1254259
Чего бы им не получаться.
Аноним 23/06/25 Пнд 02:36:54 1254266 390
Аноним 23/06/25 Пнд 03:24:59 1254273 391
>>1254264
Невероятно восхитительно.
Аноним 23/06/25 Пнд 03:32:38 1254274 392
А где теперь можно скачать Stable Diffusion 1.5?
Аноним 23/06/25 Пнд 04:00:24 1254276 393
>>1254156
Потрясающе, не убавить ни прибавить. Однозначно в шапку.
Аноним 23/06/25 Пнд 06:40:07 1254297 394
>>1254274
Там же где и всегда.
Аноним 23/06/25 Пнд 09:20:49 1254317 395
>>1254218
Вот это кайф, а эти лисички уже настоебенили пиздец.
Аноним 23/06/25 Пнд 10:16:01 1254330 396
image 1166Кб, 1784x2376
1784x2376
Аноним 23/06/25 Пнд 10:16:04 1254331 397
image.png 3927Кб, 1080x1920
1080x1920
image.png 4276Кб, 1080x1920
1080x1920
image.png 2210Кб, 1080x1920
1080x1920
image.png 3494Кб, 1080x1920
1080x1920
Аноним 23/06/25 Пнд 11:58:46 1254388 398
00008-450577472.png 2182Кб, 1024x2048
1024x2048
>>1254331
Вы ебанулись так красиво делать? Промт дай плз.
Аноним 23/06/25 Пнд 12:09:49 1254392 399
>>1254388
мета в альфа-канале
Аноним 23/06/25 Пнд 12:19:31 1254400 400
>>1254392
А как его оттуда достать? Простой png info не работает.
Аноним 23/06/25 Пнд 12:34:53 1254420 401
Аноним 23/06/25 Пнд 12:39:23 1254430 402
image.png 2257Кб, 1024x1024
1024x1024
>>1254420
Отбой. Я щас чекнул, метадата почему-то проебалась.
Промпты:
1. syokuuuuuuuuumura, (vienri:0.7), (kukka:1.2), rella, [narue], 1girl, solo, sakura miku, alternate hairstyle, very long hair, twintails, head tilt, light smile, half-closed eyes, white dress, detached sleeves, holding flower, looking at flowers, jewelry, sitting, knee up, bangle, chain, greenery, sidelighting, abandoned place, aesthetic, posing, holding book, analogous colors, flowers, depth of field, white flats
BREAK masterpiece, best quality, very awa, absurdres, newest, very aesthetic
Negative prompt: lowres, worst quality, sketch, unfinished, artistic error, blurry, (watermark:1.1), text, jpeg artifacts, signature, username,
2. (zunkome:0.4), mzet, obj sheep, stu dts, (nat the lich), rella, chan8016, noriuma, sanbonzakura, kmgrn, aogisa,1girl, balloon, black shoes, blue bow, pale blue eyes, bow, box, breasts, candy, collarbone, dress, food, frills, gift, gift box, hair bow, hairband, heart, heart shaped balloon, angel wings, holding, holding candy, holding food, holding lollipop, holding stuffed animal, lollipop, looking at viewer, shopping cart, short sleeves, sitting, skirt, socks, solo, plush animal, stuffed animal, teddy bear, two sides up, white dress, white hair, white socks, handcuffs, halo, yumemi riamu,
BREAK masterpiece, best quality, very awa, absurdres, newest, very aesthetic
Negative prompt: lowres, worst quality, sketch, unfinished, artistic error, blurry, (watermark:1.1), text, jpeg artifacts, signature, username,
3. 1girl, hatsune miku, high contrast, long hair, looking at viewer, monochrome, red background, solo, twintails, very long hair, horror, surreal,surreal, jaggy lines, expressionless, luoman19921, nishikujic, (kawacy:0.4), mitsumoto_jouji, (eight-b:1), (k0nfette:0.6), (shionosuke:0.6), upper body,
BREAK masterpiece, best quality, very awa, absurdres, newest, very aesthetic
<lora:spo_sdxl_10ep_4k-data_lora_webui:1>
Negative prompt: lowres, worst quality, sketch, unfinished, artistic error, blurry, (watermark:1.1), text, jpeg artifacts, signature, username,
4. (nslacka:1.2), (diyokama:1.2), hanataro (sruvhqkehy1zied), sanbonzakura, 1girl, solo, backpack, bag, black hair, blue sailor collar, blue skirt, blue sky, bus stop, cloud, cloudy sky, day, facing away, from behind, horizon, ligne claire, medium hair, ocean, oekaki, outdoors, pleated skirt, road sign, sailor collar, school uniform, serafuku, shirt, short sleeves, sign, signature, skirt, sky, solo, standing, wading, water, white shirt, bus stop,
BREAK masterpiece, best quality, very awa, absurdres, newest, very aesthetic
<lora:spo_sdxl_10ep_4k-data_lora_webui:1>
Negative prompt: lowres, worst quality, sketch, unfinished, artistic error, blurry, (watermark:1.1), text, jpeg artifacts, signature, username,
Аноним 23/06/25 Пнд 13:11:38 1254488 403
657231606250000[...].jpg 188Кб, 1195x1755
1195x1755
757231606060000[...].jpg 203Кб, 1195x1755
1195x1755
157231606020000[...].jpg 196Кб, 1195x1755
1195x1755
>>1254388
Палю цензуру как бы невзначай , covered crotch, sfw, no panties,
Аноним 23/06/25 Пнд 13:39:48 1254514 404
>>1254488
convenient censoring, Это называется знаю. Мне больше по нраву наглая цензура жирными черными полосами. Цундер люблю.

>>1254430
Спасибо. А как по итогу доставать то если она там есть? Установить расширение и просто через пнг инфо?
Аноним 23/06/25 Пнд 14:04:29 1254527 405
>>1254514
>А как по итогу доставать то если она там есть? Установить расширение и просто через пнг инфо?
Да
Аноним 23/06/25 Пнд 14:23:43 1254538 406
>>1254527
Манда
>>1254514
двощ трет инфу в артах, только в webm или как его там.
Аноним 23/06/25 Пнд 14:24:23 1254541 407
>>1254538
трет в пнг, не трет в webp
Аноним 23/06/25 Пнд 15:12:29 1254574 408
>>1254538
Шизофреник, иди нахуй. Тебе уже за шиворот ссали всем тредом неоднократно
Аноним 23/06/25 Пнд 15:28:38 1254594 409
>>1254264
Присоединяюсь, очень классно.
Аноним 23/06/25 Пнд 16:06:04 1254613 410
>>1254574
Этот весь тред сейчас с тобой в одной комнате сидит? Отсасывай чмоня. Это уже тут 20 раз обсуждали, не сохраняет двощ метаданную в пнг.
Аноним 23/06/25 Пнд 16:13:28 1254618 411
Так а флюкс модели и должны 50 гб опреативки занимать? Можете мне какую-нидубь асуку сгенерить во флюксе и фулл параметры на нее дать?
А то какой-то цфг скейл, дистиллированный скейл. Я только дистиллированный самогон знаю.
Аноним 23/06/25 Пнд 16:21:45 1254622 412
image 1228Кб, 1784x2376
1784x2376
Аноним 23/06/25 Пнд 16:37:23 1254635 413
>>1254622
На горизонте с мостами пропала когерентность, а так хорошо. Не грусти, лисичка.
Аноним 23/06/25 Пнд 16:42:51 1254639 414
image.png 2791Кб, 1024x1024
1024x1024
>>1254618
>Можете мне какую-нидубь асуку сгенерить во флюксе и фулл параметры на нее дать?
>А то какой-то цфг скейл, дистиллированный скейл. Я только дистиллированный самогон знаю.
23/06/25 Пнд 18:05:28 1254682 415
>>1254639
Как же ты заебал своей унылой тупорылой хуйнёй
Аноним 23/06/25 Пнд 18:07:44 1254683 416
>>1254618
50 многовато, но сожрет по объему модели. Обычно ставят 3, но это лучше любителей флюксоводов дождись и сразу у них воркфлоу проси, или бери с цивы.
>>1254622
Милая. Задник интересно вышел, спишем на искажения широкого объектива.
Аноним 23/06/25 Пнд 18:23:04 1254695 417
Поясните по детайлерам, это нормально, что так медленно? У меня через злуду на амд затычке ~2.5с/ит в файнтюнах иллюстроуса (хассаку конкретно), а йоло8, которая всего 6мб, работает по ~25с/ит.
Аноним 23/06/25 Пнд 18:26:00 1254698 418
>>1254695
> злуду
Людям с амд вообще-то просто нужно быть благодарными, что у них хоть что-то работает
Аноним 23/06/25 Пнд 18:35:41 1254708 419
Аноним 23/06/25 Пнд 19:37:16 1254749 420
Анон, есть какие нибудь гайды как делать небольшие анимации? На том же цивике таких полно, из чего они их лепят?
Аноним 23/06/25 Пнд 19:38:52 1254751 421
image.png 2150Кб, 1024x1024
1024x1024
Аноним 23/06/25 Пнд 19:39:26 1254752 422
ComfyUI00160.png 1275Кб, 1024x1024
1024x1024
Аноним 23/06/25 Пнд 20:33:08 1254772 423
>>1254751
Волкодевочек лучше сделай.
Аноним 23/06/25 Пнд 20:45:18 1254779 424
image.png 2229Кб, 1024x1024
1024x1024
Аноним 23/06/25 Пнд 21:20:05 1254799 425
image.png 380Кб, 789x815
789x815
image.png 381Кб, 789x813
789x813
image.png 373Кб, 783x807
783x807
image.png 380Кб, 788x806
788x806
Аноним 23/06/25 Пнд 21:33:03 1254807 426
>>1254682
Чем твоя унылая тупорылая хуйня лучше, м?
Аноним 23/06/25 Пнд 21:44:25 1254817 427
image.png 2664Кб, 1024x1024
1024x1024
>>1254772
Держи, братюня. Пойду бутылочку охоты еще открою, может чё ржамбное придумаю)
Аноним 23/06/25 Пнд 22:01:45 1254834 428
image 1444Кб, 2304x3072
2304x3072
Вечер
Аноним 23/06/25 Пнд 22:33:34 1254848 429
image.png 3809Кб, 1024x1536
1024x1536
Аноним 23/06/25 Пнд 22:42:02 1254853 430
>>1254799
Офигеть, до чего техника дошла.
Но понимание негпромпта удлинняет генерацию в два раза по времени?
Аноним 23/06/25 Пнд 22:45:38 1254856 431
image 1496Кб, 2304x3072
2304x3072
Аноним 23/06/25 Пнд 22:52:55 1254857 432
image.png 2178Кб, 1024x1024
1024x1024
>>1254856
Лето же пришло. Пришло ведь?
Аноним 23/06/25 Пнд 23:12:22 1254861 433
1660503752637.png 5041Кб, 3072x2144
3072x2144
Аноним 24/06/25 Втр 00:37:04 1254889 434
Анон, вкотился в этот Stable Diffusion.
Всё поставил, прочитал матчасть, и т.п.

Но у меня 1660 SUPER. 6Gb VRam. Очень медленно. Это норма, или что-то делаю не так? И такого качества, как тут постят ну никак не получается.
Интересуют картинки с поняшками (всё есть для этого). К концу лета возьму RTX 4070 (или RTX 5060 TI).
Аноним 24/06/25 Втр 01:05:01 1254921 435
1645736121302.png 6282Кб, 3072x2144
3072x2144
1749085496426.png 5850Кб, 3072x2144
3072x2144
1604373153488.png 6027Кб, 2144x3072
2144x3072
1699067286734.png 5985Кб, 2144x3072
2144x3072
>>1254889
> 1660 SUPER
Старый лоу-мидл, будет медленно и едва хватит для базовой генерации на sdxl. Обновление видеокарты позволит делать быстро и применять всякие методы "повышения качества".
Аноним 24/06/25 Втр 05:09:59 1254978 436
>>1254889
Для качества нужно хайрезфикс и апскейл. Что бы меньше врам ело можно конвертнуть чекпоинт в фп8. Для ускорения используй дмд2. 5060ти 16гб лучше, сижу на 4070
Аноним 24/06/25 Втр 06:11:37 1254985 437
image.png 2114Кб, 1024x1024
1024x1024
>>1254889
>Но у меня 1660 SUPER. 6Gb VRam. Очень медленно.
Пикрил был лениво сгенерен на 1650, 4Gb VRam, без хайрезфикса, без ускорений, 25 шагов.
Просто оставил на ночь, наутро сохранил самое вкусное, остальное удалил. Днём оно в фоне крутится, пока я занимаюсь своими делами и иногда поглядываю, что там новенького.
Как видишь, технически даже старые видеокарты позволяют физически прокрутить модель сквозь себя, полная генерация мегапикселя занимает минут пять-десять в фоне. А всё потому, что часть модели выгружена на CPU.

Просто найди модель, которая тебе нравится. Не все модели хорошо управляемы и легко генерят сложную анатомию (особенно это касается архаики, поэтому желательно смотреть новейшие модели).
Если не хватает скорости, изучи методы ускорения (TGate или DeepCache, DMD2, Hyper4, CFG=1 с пустым негативным промптом, смена на линукс, смена на comfyui, отключение монитора при генерации, TensorRT). Эти методы не идеальны, нестабильны и/или влияют на качество картинки, поэтому используй их для черновиков и инпэйнта - с перерисовкой деталей ускоряки справляются вполне сносно.

> К концу лета возьму RTX 4070 (или RTX 5060 TI).
Ну или так, да.
Аноним 24/06/25 Втр 06:46:41 1254990 438
>>1254985
>полная генерация мегапикселя занимает минут пять-десять в фоне
Какая боль в этих словах...
На 4080 "единичный" мегапиксель в 20 шагов безо всяких ускоряк генерится за 5.5-6 секунд.
А если батчами по 4 - так вообще меньше 5 секунд на картинку получается.

>Просто
купи видеокарту.
Аноним 24/06/25 Втр 06:59:49 1254991 439
>>1254990
Куртка, ты? Не стану я у тебя ничего покупать ближайшие год-два, пока китайцы оптические чипы для нейронок на полную силу не выкатят.
Особенно когда ты хамишь покупателю.

>На 4080 "единичный" мегапиксель в 20 шагов безо всяких ускоряк генерится за 5.5-6 секунд.
У меня прямо сейчас 50 гигабайт генераций на харде. Основная проблема всё это потом отсмотреть, отсортировать и удалить ненужное.
Аноним 24/06/25 Втр 07:00:55 1254992 440
>>1254991
> У меня прямо сейчас 50 гигабайт генераций на харде.
А вы на цивитаи их выкладываете?
Аноним 24/06/25 Втр 07:06:01 1254994 441
>>1254992
Цивитаи, пиксив (до глухого бана РКН, теперь туда без охапки проксей не попасть), вк, телега, двач, корзина.
А если для себя, то большую часть и не надо выкладывать, просто поднимает настроение, которое у меня последние лет пять было в полной жопе из-за того, что в мире и рядом с домом пиздец и обещания ещё большего.
Аноним 24/06/25 Втр 07:21:48 1254995 442
00039.png 2408Кб, 1536x2048
1536x2048
>>1254991
>У меня прямо сейчас 50 гигабайт генераций на харде.
Пфффффф. Так мало?
Неудивительно, учитывая слабость твоей "видеокарты".
Или, лучше сказать, "обрезка от видеокарты"?

Хотя чего ожидать от нищука?
Когда у тебя достаточно мощная сборка, тебе даже хранить картинки не требуется.
Ты можешь просто взять, и быстро сгенерить нужное.
Аноним 24/06/25 Втр 07:33:34 1254999 443
>>1254995
У тебя хуёво получается продавать. Пошёл нахуй.
Аноним 24/06/25 Втр 07:59:02 1255005 444
>>1254994
> А если для себя, то большую часть и не надо выкладывать
Жалко проебать будет.

Впрочем, 50 гигов — это немного, и их можно по куче носителей информации раскидать.
Аноним 24/06/25 Втр 08:44:45 1255013 445
>>1254889
>1660 SUPER
Ооо ебать уважаю. Сам на этом джокере генерил когда сд только появился. Ебать печка медленная. Да увы никак не поможешь. Зато свое.
Какой интерфейс?
Аноним 24/06/25 Втр 08:49:21 1255017 446
>>1254999
Кто сказал, что я тебе что-то продаю?
Я над тобой издеваюсь.
Аноним 24/06/25 Втр 09:08:15 1255022 447
Аноним 24/06/25 Втр 09:08:20 1255023 448
>>1254994
>пиксив (до глухого бана РКН, теперь туда без охапки проксей не попасть)
Дмдшиз все-таки не просто нищук на шее у мамки без чувства вкуса и собственного достоинства, он монументальный дебил
Аноним 24/06/25 Втр 09:13:19 1255024 449
>>1255023
А что такого?
На пиксив много всякого можно лить, за что тебя на других платформах сразу забанят.
Плюс ИИ там не запрещен, и охват неплохой.
Прокси же - для стабильности. DPI и прочие методики обхода блокировок шатают структуру пакетов, что может не нравиться некоторым платфорамам. На патреоне у меня так было, например, когда я туда архивы свои грузил. Небольшие нормально агружались и потом скачивались, а большие - не читались после скачивания. Пришлось через прокси соединяться и загружать.
мимоанон
Аноним 24/06/25 Втр 09:54:56 1255039 450
image 1871Кб, 2304x3072
2304x3072
Утро
Аноним 24/06/25 Втр 11:24:56 1255086 451
>>1255024
>А что такого?
Этот проткнутый довен просто придирается и сбрасывает на бордах напряжение после ёбки клиентами его мамаши. Довольно бессмысленно искать какой-то глубокий смысл в его словах. Если бы он не нашёл конёк в виде хейта дмд, он бы кукарекал на то, что рыжий. Или на то, что ставишь / не ставишь точки.
Очевидно, что нормального человека не должно ебать то, чем люди занимаются по фану, а следовательно он просто гнилой членосос, чьи слова не имеют веса, а похвальба мнимым достатком не имеет резона, потому что он заработал эти деньги проституцией своей жопы.

> Прокси же - для стабильности.
До ПМЭФ можно было туда шастать через gdpi. Сейчас провайдер подрубил какой-то жёсткий блок, который аннигилирует или замедляет траффик к части полезных сайтов.
Давно пора купить и настроить прокси, но ужасно лень этим заниматься при обилии развлечений, которые есть в интернете.
Если бы с пиксива капала копеечка, имело бы смысл заморочиться, конечно.
Возможно, провайдер посчитает деньги на блокировку всего и вся и снова втихую открутит гайки, когда его перестанут интенсивно ебать за несоблюдение регламента. В любом случае, я не строю на это планы из-за слабого интереса, потому что есть более привлекательные занятия.
Аноним 24/06/25 Втр 11:39:03 1255096 452
1PMYGV45QQC07CN[...].jpg 335Кб, 1536x1536
1536x1536
SY6BZ4QNBZYN779[...].jpg 427Кб, 1536x1536
1536x1536
Аноним 24/06/25 Втр 12:14:23 1255114 453
>>1255086
Какой смысл ставить точки Просвяти
Аноним 24/06/25 Втр 12:15:59 1255116 454
>>1255022
Каломатик есть, фокуса нет.
Аноним 24/06/25 Втр 13:06:03 1255142 455
>>1254853
>Но понимание негпромпта удлинняет генерацию в два раза по времени?
При CFG да, при NAG не так что-бы заметно медленнее на DMD2.
Аноним 24/06/25 Втр 13:08:44 1255144 456
Аноним 24/06/25 Втр 13:18:54 1255148 457
>>1255116
Специально оставил графу "другое" Впиши.
Аноним 24/06/25 Втр 13:20:40 1255150 458
image 908Кб, 2304x3072
2304x3072
>>1255101
Лисичка поздравляет и говорит добро пожаловать в мир корпоративного рабства.

>>1255144
Private?
Аноним 24/06/25 Втр 13:26:51 1255153 459
>>1255142
Любопытная технология, надо заценить. Спасибо, что принёс в тред.
Аноним 24/06/25 Втр 13:44:14 1255167 460
>>1254985
> Пикрил был лениво сгенерен на 1650
> Просто оставил на ночь
Сначала прочитал это без продолжение и проиграл. Держись там и поскорее заполучи новую гпу чтобы делать мастерписи с милыми тяночками.
>>1255024
> На пиксив много всякого можно лить, за что тебя на других платформах сразу забанят.
Все так, только вареник замазывать или удобно цензурировать.
> через прокси
Измерение хаоса же.
>>1255039
Ворона зря так села, сейчас ее поймают.
>>1255096
Проснулся@улыбнулся, отлично.
Аноним 24/06/25 Втр 14:06:05 1255175 461
image 1345Кб, 2304x3072
2304x3072
>>1255167
>сейчас ее поймают.
и сыр отберут
Аноним 24/06/25 Втр 15:12:05 1255236 462
>>1245648 →
Кто то это vae пробовал запустить? С обычным сравнивали?
Аноним 24/06/25 Втр 15:34:14 1255248 463
>>1255236
Что оно вообще делает, и зачем оно нужно?
Картинка там в превьюхах что-то не шибко информативна.
Аноним 24/06/25 Втр 15:46:12 1255253 464
>>1255248
vae используется для кодирования и декодирования картинки из латентного представления и в основном на мелкие детали влияет, но в рефордже оно не запустится потому что модифицировали архитектуру, там скинули какой то код, но не понял как его в comfy запустить, или всё таки удалось, но разницы нет
Аноним 24/06/25 Втр 15:50:06 1255256 465
>>1255236
Там снижена плотность сжатия в 2 раза по каналу, (с 8 до 4). Для полноценной работы потребуется перетренировка основной модели, и делать это придется в повышенном разрешении с соответствующим ростом требований к компьюту и памяти. Также могут быть потенциальные проблемы с когерентностью и все сопутствующие, а инфиренс будет проходить в несколько раз дольше.
Память - главная проблема, на десктопе натренить ее до "полноценных 1024" в новой парадигме может быть несколько затруднительно.
Аноним 24/06/25 Втр 15:51:18 1255258 466
1a.png 912Кб, 1024x768
1024x768
1b.png 857Кб, 1024x768
1024x768
2a.png 2107Кб, 1600x1200
1600x1200
2b.png 1850Кб, 1600x1200
1600x1200
3a.png 3314Кб, 2048x1536
2048x1536
3b.png 2530Кб, 2048x1536
2048x1536
>>1255236
>>1255248
Сам проверил. Фигня какая-то.
Первая - на базовом, вторая на "новом".
Старторвая картинка.
Латент апскейл стартовой до 1600, денойз 0.62.
ГАН-апскейл стартовой картинки до 2048, денойз 0.5
Какой-то значимой разницы, кроме как в более насыщенных цветах, не видно. "Шумят" оба одинаково, на мелких деталях тоже лажают, хотя и в разных местах.

>>1255253
>но в рефордже оно не запустится
Даладна?
Хотя может оно и с косяками запускается, тут хз. Но какой-то эффект дает.
Аноним 24/06/25 Втр 15:56:56 1255263 467
Аноним 24/06/25 Втр 16:05:37 1255276 468
>>1255258
Там размерности другие, у тебя просто фоллбекнулось на какой-то из скачанных вае или встроенное в модель.
Аноним 24/06/25 Втр 16:14:37 1255283 469
>>1255276
Это я первым делом проверил.
У меня всего два вае (кроме этого), на всех (и на None тоже) картинка одинаковая.
Попробовал другую модель, эффект тот же.

Но вообще да, при подключении вае куча ошибок в консоли.
Т.е. оно как-то работает, но видимо не так, как рассчитано.
Аноним 24/06/25 Втр 16:17:50 1255284 470
>>1255283
> при подключении вае куча ошибок в консоли
Рефордж и другие в таких случаях просто загружают первое по алфавиту, последнее использованное или что-то еще. Чтобы заработало нужно править код, в итоге рабочее разрешение латента будет в 2 раза выше по стороне, но на выходе будет ерунда и шум из-за несовместимости юнета и вае.
Аноним 24/06/25 Втр 20:31:00 1255529 471
image.png 1789Кб, 1216x832
1216x832
>>1255024
Да просто та обезьяна какую-то великую проблему создает из обхода блока. Потом сидит тут и делает вид будто он во всем разбирается и его мнение равноценно человеческому
Аноним 24/06/25 Втр 20:50:44 1255538 472
>>1254994
>пиксив (до глухого бана РКН, теперь туда без охапки проксей не попасть)

Без проблем вхожу в пиксив без охапки проксей, используя только браузер.
Аноним 24/06/25 Втр 21:18:31 1255555 473
А есть разница между простым артом из нейросети и таким же простым от рисоваки?
Какая-нибудь 1гёрла стэндинг, ну пусть в не самой прям банальной даже позе и ракурсе, но на белом фоне, без излишек.
Аноним 24/06/25 Втр 21:18:57 1255556 474
Душнила на моче, я вообще-то завсегдатай треда
Аноним 24/06/25 Втр 21:20:46 1255557 475
>>1255555
Сейчас - уже практически нет.
Качество современных нейронок, особенно если со стилями хорошо заморочиться, переплюнуть могут далеко не все.
Аноним 24/06/25 Втр 21:47:56 1255571 476
>>1255555
Есть, нейронка будет лучше, лол. Где ручной арт выигрывает - так это в интересных ракурсах, необычных позах чем-то уникальном и не-дефолтном. Но это требует уже некоторого скилла и усилий, опытный нейрохудожник сможет сделать то же самое, но там уже граница размывается.
Аноним 24/06/25 Втр 22:40:50 1255627 477
1628989212696.png 3415Кб, 1536x2048
1536x2048
1734251829518.png 3301Кб, 1536x2048
1536x2048
>>1255556
Вздутых лис постишь?
Аноним 25/06/25 Срд 02:23:23 1255753 478
.jpg 1478Кб, 2240x2800
2240x2800
.jpg 1396Кб, 2240x2800
2240x2800
Аноним 25/06/25 Срд 04:54:11 1255791 479
Аноним 25/06/25 Срд 05:26:08 1255797 480
Сап, а что если свои модели и лоры хранить на хдд грамофоне медленном, чтоб их оттуда захватывало, не скажется на скорости? А то у меня подозрение, но это не точно, что модели и лоры засасывает в память 1 раз при загрузке, а во время работы они уже висят в памяти? (я б сам потестил, но не из дома капчую, да и настраивать надо чтоб захватывали с нужного места)
Аноним 25/06/25 Срд 06:14:52 1255803 481
>>1255797
Проще двухтерабайтный ссд с алика взять под лоры и модели.
Аноним 25/06/25 Срд 06:24:11 1255806 482
>>1255797
>что модели и лоры засасывает в память 1 раз при загрузке
На комфи это так. А если оутпут уже на хдд то модельки можно пихать в него же, создать подпапочки чекпоинтс и лора, будет оттуда грузить.
Аноним 25/06/25 Срд 06:27:28 1255807 483
>>1255803
Нет, не проще, мудель.
Аноним 25/06/25 Срд 06:51:28 1255811 484
1594363130172.png 3312Кб, 1408x2064
1408x2064
1660187729186.png 3077Кб, 1408x2064
1408x2064
1738697932300.png 3261Кб, 1408x2064
1408x2064
1717367285481.png 2634Кб, 1408x2064
1408x2064
>>1255807
В SSD-треде пишут, что харды объёмом менее четырёх терабайт нахуй не нужны и по цене за гиг сравнимы с SSD, только медленнее.
Аноним 25/06/25 Срд 07:20:13 1255813 485
>>1255811
И что, малютка? У меня 6 гигов.
Аноним 25/06/25 Срд 07:27:59 1255817 486
1697597850452.jpg 795Кб, 1920x2816
1920x2816
>>1255813
Шесть гигов очень быстро разрастутся до нескольких сотен, если скачивать все понравившеся лоры с цивитаи.
Аноним 25/06/25 Срд 07:54:22 1255823 487
1617284848678.jpg 750Кб, 1920x2816
1920x2816
Аноним 25/06/25 Срд 09:24:53 1255848 488
>>1255817
Поэтому неиспользуемые лоры лучше чистить сразу после использования.
Аноним 25/06/25 Срд 09:29:25 1255850 489
9GFSV6WKGAJMRR8[...].jpg 336Кб, 1536x1536
1536x1536
>>1255791
Другое тоже в стирке.
Аноним 25/06/25 Срд 09:50:45 1255858 490
image 1005Кб, 1784x2376
1784x2376
Аноним 25/06/25 Срд 10:03:41 1255861 491
>>1255797
Количество подгруженных лор можно в настройках автоматика менять.
На скорости генерации тип диска очень слабо сказывается, если ты не по 10 лор сразу подключаешь. Вот свап моделей может на HDD очень долго идти.

>>1255803
А потом он у тебя отъедет, через год-полтора, и усё.
Покупать дешевые SSD с низким сроком гарантии - нельзя.
Аноним 25/06/25 Срд 10:41:12 1255884 492
>>1255797
Для Лор похуй, они маленькие и быстро грузятся. Модель будет грузится подольше, но тоже не настолько чтобы запариваться с этим. Я вообще храню все модели и лоры на NAS и гружу их по гигабитной сетке. Первая генерация раза в 2 дольше получается по времени из-за подгрузки, а потом оно уже в памяти висит. Лоры вообще не замечаю, там плюс пару секунд на первую генерацию.
Аноним 25/06/25 Срд 10:49:23 1255897 493
>>1255823
Вроде всё красиво, но что-то прям выдаёт аишность. Что только...
Аноним 25/06/25 Срд 11:03:32 1255903 494
Аноним 25/06/25 Срд 11:05:21 1255907 495
>>1255897
Слишком детализирована одежда и фон, а лицо наоборот сплошной текстурой.
Аноним 25/06/25 Срд 11:14:17 1255913 496
>>1255897
Мыло, всратая композиция, расплавленные детали
Аноним 25/06/25 Срд 11:28:35 1255919 497
Аноним 25/06/25 Срд 11:29:09 1255920 498
>>1255861
А ссд подыхают чтоли? Были инценденты? Я думал у них надёжность на десятелетия, это ж схемы, а не диски вонючие трутся друг о друга. Т.е. были преценденты?
Аноним 25/06/25 Срд 11:50:30 1255931 499
>>1255920
За 15 лет было больше десятка разных, ни один не помер. Меняются по причине места мало или места на материнке нет. Один помнится специально покупал на убой под файл подкачки, до сих пор живой
Аноним 25/06/25 Срд 12:04:09 1255940 500
>>1255920
>>1255931
Подыхают, и еще как.
Терабайтник с системой и подразделом под ИИ-сетап, полтора года всего прожил - и уже куча ошибок и битых файлов.
Дошло до того, что эти косяки "сожрали" систему восстановления винды, и драйвера начали синий экран выкидывать на пустом месте из-за повреждений.
Пришлось менять, взял с гарантией на три года. Этот если подохнет - то хоть заменят.

В то же время старый на 128 гб, которому лет 7 уже, живой и целенький, хотя на нем и система раньше была, и игр всяких куча.

Эрго: не покупайте дешевое. Рулетка в чистом виде. Особенно - с алика.
Аноним 25/06/25 Срд 12:05:35 1255943 501
>>1255920
Да, они, в целом, менее надёжны чем хдд, обычно умирает контролер. Если конкретный пример, то у меня из 6 ССД которые были за всё время помер 1 смарт бай из среднего ценового сегмента, с топовыми СДД проблем нет.
Аноним 25/06/25 Срд 12:06:59 1255945 502
>>1255919
1girl, adult, shadow, blurry background, expression, underlighting, medium breasts, FaustLimbus, white hair, short hair, blue eyes, 21 yo age, beautiful body, artistic nude, action pose, smile, looking at viewer, nababa style, hands, outdoors, nipples, morning, wind, mountains,realistic, posing, lake, against railing, house, boat, full body, winter, snow, blue boots, blue beanie hat, black thighhighs, blue scarf, hand on hair, japanese, naked coat, gloves, pussy, blanket, cum in ass, after anal

С этой лорой: https://civitai.com/api/download/models/1820021?type=Model&format=SafeTensor
Аноним 25/06/25 Срд 12:35:46 1255964 503
>>1255940
В SSD–треде пишут, что древние ссд были на жорогой MLC памяти. Сейчас делают либо QLC (совсем низкий ресурс, но дёшево), либо TLC (получше, но дороже), а дорогая MLC память ушла в серверные ссд, где ресурс реально важен.


>>1255943
Что SSD, что HDD, — это всё сложные устройства, состоящие из кучи компонентов, отказ которых может привести к утере данных. А если оставить только сам носитель, то получатся оптические диски и магнитные ленты и дискеты, но они дико устарели, да всякая магнитооптика. Магнитная лента, при соблюдении всех условий, точно 30 лет хранится, но слишком зависит от устаревания самих стримеров; а из оптических дисков живучие лишь HTL BD-R с покрытием Hard Coat и M-Disk BD-R. DVD, CD и дешёвые LTH BD-R могут портиться сами по себе из-за органических материалов в рабочем слое. Проблема только в том, что для простого юзера по цене за гигабайт выгоднее всего ссд. Харды окупают себя дишь при объёме от трёх–четырёх терабайт, а нынче такой хранимый объём данных является лишь уделом гиков. Оптические диски дорогие (и будут дорожать), но какую-то ценную инфу имеет смысл записать на болванки, да хранить где-то не дома (главное — отсутствие сырости, темнота и стабильная температура). LTO с авиты — удел ещё больших гиков, т.к. пердолинг, да есть риск превращения архива в тыкву, если стример сдохнет, а нужный уже не найти.


А вообще — правило 3–2–1 придумали не зря:
Минимум три копии;
Минимум два разных типа носителя (доверять одному не стоит, т.к. даже рейды иногда дохнут целиком);
Минимум одна копия должна находиться далеко, на случай стихийного бедствия или пожара.

Бюджетная реализация: одна копия на компе, другая на внешнем харде, а третья лежит в облаке.
Аноним 25/06/25 Срд 12:40:46 1255972 504
Забыл добавить, что годовая подписка на облако, возможно, будет дешевле пердолинга с носителями информации. Главное — сервис должен быть российским (мыло, тындекс), чтобы остаться в случае Чебурнета.

Но локально, помимо компа, всё же хотя бы на внешнем харде должна быть копия. 100% доверия облакам нет. Ну или виесто харда можно юзать ССД, если нужно носить с собой, т.к. устойчивость к удараму них в разы выше. Главное — иногда подключать к компу (а это само собой разумеется, если активно бекапить), чтобы не допустить саморазряда ячеек памяти.
Аноним 25/06/25 Срд 13:19:28 1256017 505
>>1255811
6 пальцев каждая пикча...
Аноним 25/06/25 Срд 13:24:11 1256020 506
image.png 3245Кб, 1920x1080
1920x1080
>>1256017
Сперможопоклассика
Аноним 25/06/25 Срд 14:42:55 1256079 507
>>1255943
А как это можно предвидеть? они же не моментально врут? Я только в хдд знаю, что незадолго начинаются шершания, трески и прочие раздражающие звуки.
Аноним 25/06/25 Срд 14:50:30 1256092 508
image.png 2249Кб, 1024x1024
1024x1024
>>1256017
Генерация без бонусных пальцев - киловатт-часы на ветер.
Аноним 25/06/25 Срд 15:01:12 1256097 509
image 1737Кб, 2304x3072
2304x3072
>>1256092
А у лисички должно быть 5 пальцев на руках и 4 на ногах
Аноним 25/06/25 Срд 15:17:40 1256116 510
>>1256079
Если умирает контролер, то может вообще никаких проблем с ССД не быть, просто он в какой-то момент не включится и всё. Атак там также как и с ХДД, падение скорости, включение не с первого раза, битые блоки
Аноним 25/06/25 Срд 16:20:32 1256165 511
Аноним 25/06/25 Срд 16:28:31 1256172 512
image.png 3501Кб, 864x1920
864x1920
Аноним 25/06/25 Срд 16:48:50 1256189 513
image.png 3352Кб, 1920x864
1920x864
Аноним 25/06/25 Срд 17:14:43 1256200 514
>>1256165
А могут - и не одни нисколько тоже может быть
Аноним 25/06/25 Срд 17:17:37 1256202 515
>>1255972
> Главное — сервис должен быть российским
Ну что же вы так грубо, т-щ м-р!
Аноним 25/06/25 Срд 17:46:33 1256236 516
>>1256116
А его можно чинить? Память же не в контролере. Данные не удалятся?
Аноним 25/06/25 Срд 17:51:56 1256244 517
image.png 4748Кб, 1080x1920
1080x1920
Аноним 25/06/25 Срд 17:58:17 1256252 518
image.png 4027Кб, 1080x1920
1080x1920
Аноним 25/06/25 Срд 18:01:01 1256255 519
>>1255920
Еще как подыхают, даже фирмовые сосунги. Но там скорее тебе надоест его ужасная слоупочность когда подзабьется. Наилучший вариант - серверные поискать, могут быть вкусными по цене и постоянная скорость на всем объеме.
Самое обидно что может отрыгнуть внезапно без предпосылок, а не долго сигнализировать о надвигающимся звездеце. Восстановление потом - на грани невозможного.
>>1256165
У порядочной их может не быть, ведь есть хвост.
Аноним 25/06/25 Срд 18:12:14 1256267 520
>>1256255
Тогда пусть обнимет свой мягонький хвостик, пропустив его между ножек наперед.
Аноним 25/06/25 Срд 18:26:20 1256281 521
XKD3ZBATR9G1AV2[...].jpg 272Кб, 1536x1536
1536x1536
Аноним 25/06/25 Срд 18:37:19 1256289 522
>>1256281
Герой в котором мы нуждались, но не заслуживали!
Аноним 25/06/25 Срд 19:05:36 1256321 523
image 1644Кб, 2304x3072
2304x3072
Аноним 25/06/25 Срд 19:14:35 1256327 524
Дошутились, реально лисотред инб4 минусы будут
Аноним 25/06/25 Срд 19:24:02 1256331 525
00133-4053381870.png 2425Кб, 864x1920
864x1920
Аноним 25/06/25 Срд 19:24:46 1256333 526
Аноним 25/06/25 Срд 19:25:03 1256334 527
Аноним 27/06/25 Птн 12:12:16 1257923 528
test
Настройки X
Ответить в тред X
15000
Добавить файл/ctrl-v
Стикеры X
Избранное / Топ тредов