Главная Юзердоски Каталог Трекер NSFW Настройки

Искусственный интеллект

Ответить в тред Ответить в тред
Check this out!
<<
Назад | Вниз | Каталог | Обновить | Автообновление | 518 415 95
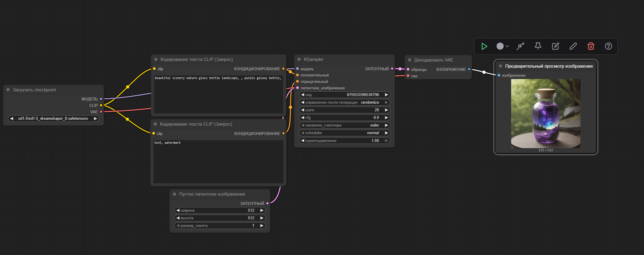
Stable Diffusion тред X+160 /sd/ Аноним 30/06/25 Пнд 16:21:19 1260174 1
image.png 2227Кб, 1024x1024
1024x1024
image.png 2158Кб, 1280x768
1280x768
image.png 2369Кб, 1408x768
1408x768
image.png 2029Кб, 1024x1024
1024x1024
Тред локальной генерации

База:
→ Приложение ComfyUI https://www.comfy.org/download
→ Приложение Forge https://github.com/lllyasviel/stable-diffusion-webui-forge
→ Примеры https://comfyanonymous.github.io/ComfyUI_examples/
https://comfyui-wiki.com/ (откуда, куда, как)
→ Менеджер расширений https://github.com/ltdrdata/ComfyUI-Manager (автоустановка, реестр расширений)
→ Модели https://civitai.com/

Промпт должен быть кратким для SDXL и поэма для Flux и SD3.5, негативы обычно вредны.

ЧТО НОВОГО АКТУАЛЬНОГО ЗА ГОД

• Flux Kontext в открытом доступе.
• Omnigen
• Генерация картинок на Wan.
• NAG (негативный промпт на моделях с 1 CFG)
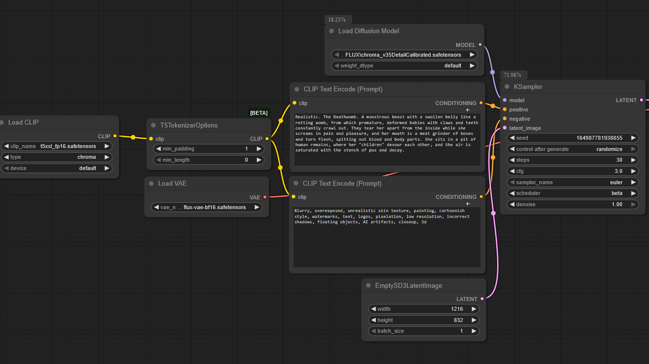
• Chroma
• Flux dev и schnell;
• Лора DMD2 для SDXL ускоряет в 2 раза. Пример: 10 шагов, семплер LCM, шедулер beta, 832x1216,
CFG 1 для обычных SDXL https://huggingface.co/tianweiy/DMD2/blob/main/dmd2_sdxl_4step_lora_fp16.safetensors,
CFG 3 для NoobAI https://huggingface.co/YOB-AI/DMD2MOD/blob/main/LYC-DMD2MOD%20(Dmo%2BTffnoi).safetensors,

Оффлайн модели для картинок: Stable Diffusion, Flux, Wan-Video (да), Auraflow, HunyuanDiT, Lumina, Kolors, Deepseek Janus-Pro, Sana
Оффлайн модели для анимации: Wan-Video, HunyuanVideo, Lightrics (LTXV), Mochi, Nvidia Cosmos, PyramidFlow, CogVideo, AnimateDiff, Stable Video Diffusion
Приложения: ComfyUI, Fooocus, webui-forge, InvokeAI

► Предыдущий тред >>1253979 (OP)https://arhivach.hk/?tags=13840
Дополнительно: https://telegra.ph/Stable-Diffusion-tred-X-01-03
Аноним 30/06/25 Пнд 16:23:47 1260179 2
ComfyUItempayhy[...].png 859Кб, 1024x1024
1024x1024
Снимок экрана20[...].png 460Кб, 1308x879
1308x879
Подскажите в чем проблема, почему мыло ебанное???
Аноним 30/06/25 Пнд 16:28:18 1260181 3
>>1260179
Вопрос исчерпан, это я долбоеб не долгядел что модель не та....
Аноним 30/06/25 Пнд 16:56:57 1260201 4
2222.png 582Кб, 683x505
683x505
image.png 456Кб, 443x678
443x678
kontext ничего так чинит всратые фотки нулевых с ебейшим iso шумом. ну и раздевает, хехе.
Аноним 30/06/25 Пнд 16:57:22 1260203 5
>>1260144 →
Того и гляди скоро с баб одежду снимать сможем!
Аноним 30/06/25 Пнд 17:01:36 1260206 6
image.png 1511Кб, 2554x1218
2554x1218
пытаюсь сделать муви постер одним промтом, тяжело ему
Аноним 30/06/25 Пнд 17:06:08 1260207 7
image.png 1655Кб, 3049x1171
3049x1171
Аноним 30/06/25 Пнд 17:26:32 1260218 8
07cdf487-e9e3-4[...].png 2752Кб, 1024x1536
1024x1536
Аноним 30/06/25 Пнд 17:30:36 1260220 9
image.png 2476Кб, 3064x1323
3064x1323
длинные промты оно не понимать.


>>1260218
ее убьют в конце?
Аноним 30/06/25 Пнд 17:32:07 1260222 10
image.png 2203Кб, 1024x1024
1024x1024
image.png 2234Кб, 1024x1024
1024x1024
image.png 2120Кб, 1024x1024
1024x1024
image.png 1982Кб, 1024x1024
1024x1024
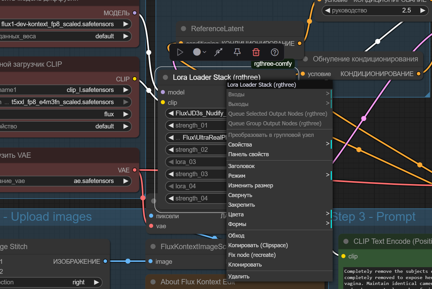
https://github.com/mit-han-lab/ComfyUI-nunchaku

В общем, нунчаку действительно прикольная хуйня, для тех, у кого маленький VRAM.
С турбо лорой на 8 шагов, Контекст генерит картинку за 16 секунд (20 шагов за 33 секунды).
Аноним 30/06/25 Пнд 17:33:24 1260225 11
b373e84e-d965-4[...].png 1640Кб, 1024x1024
1024x1024
Аноним 30/06/25 Пнд 17:47:36 1260237 12
>>1260222
Да, это прям спасение для меня!
Аноним 30/06/25 Пнд 17:49:08 1260239 13
Хмм.. А теоретически, может ли Контекст убирать бьюти фильтры с фото тянок? Например сделать лору с парами без бьютифильтра и с ним
Аноним 30/06/25 Пнд 17:55:16 1260248 14
ComfyUItempfpch[...].png 3357Кб, 1280x1360
1280x1360
Скажите, немного похоже на реалистик или нет, и если нет то почему?
Аноним 30/06/25 Пнд 17:57:33 1260250 15
>>1260222
И как эту китайскую парашу установить? Тупа нет нод, только нода установку нунчаки. Установка пакета нунчаки ничего не даёт.
Аноним 30/06/25 Пнд 17:58:35 1260251 16
>>1260248
> почему?
DMD-трава, кожа без текстуры.
Аноним 30/06/25 Пнд 17:59:19 1260252 17
>>1260248
Если не присматриваться в корявеньким мелким деталям, типа глаз, зубов и пальцев, то похоже
Аноним 30/06/25 Пнд 18:01:18 1260254 18
>>1260251
ну dmd там нету... Просто модель (точнее мой шизомикс) не расчитана на реалистичный стиль это я извращаюсь, пытаюсь выжать из нее того чего она не может по определению
Аноним 30/06/25 Пнд 18:02:00 1260255 19
Аноним 30/06/25 Пнд 18:05:08 1260257 20
ComfyUItempiqpk[...].png 2830Кб, 1280x1360
1280x1360
А так не лучше (если не обращать внимсние на проеб с ногами)?
Аноним 30/06/25 Пнд 18:06:48 1260261 21
>>1260257
Кажется, что чуть лучше
Аноним 30/06/25 Пнд 18:09:42 1260263 22
>>1260250
>как эту китайскую парашу установить?
тебе - никак, потому что у тебя вместо мозгов - параша, которая не позволяет зайти на гитхаб автора и внимательно прочитать всё.
Аноним 30/06/25 Пнд 18:22:29 1260265 23
>>1260263
> внимательно прочитать всё
Так после их инструкции и не работает нихуя. И в issues висят проблемы с этим же, всем похуй.
Аноним 30/06/25 Пнд 18:32:27 1260270 24
ComfyUItempdsxr[...].png 3067Кб, 1280x1360
1280x1360
Походу больше реализма я с этого микса не выжму....
Аноним 30/06/25 Пнд 18:46:10 1260275 25
ComfyUItempoido[...].png 2846Кб, 1280x1360
1280x1360
ComfyUItempmxik[...].png 2701Кб, 1280x1360
1280x1360
ComfyUItemphzny[...].png 2837Кб, 1280x1360
1280x1360
А что нетак с текстурой кожи, вроде на мой взгляд всё нормально...
Аноним 30/06/25 Пнд 18:57:24 1260279 26
>>1260275
3d модели у тебя а не реализм
Аноним 30/06/25 Пнд 18:58:34 1260281 27
image.png 124Кб, 1089x533
1089x533
image.png 1606Кб, 880x1184
880x1184
image.png 2041Кб, 880x1184
880x1184
image.png 1665Кб, 880x1184
880x1184
>>1260265
ну хз, у меня всё установилось. поставил ноду через comfyui manager. потом воркфлоу для установки backend скачал и запустил. после этого всё работает, правда сыпет предупреждениями.
Аноним 30/06/25 Пнд 19:00:19 1260282 28
>>1260279
Сложно из нуба выжать прям реализм... Я думаю он никогда и не сможет в полноценный реализм, это только базовая сдохля может (всмысле тюны типа лустифая).
Аноним 30/06/25 Пнд 19:02:45 1260284 29
>>1260281
А Сталин без усов выглядит ещё большим чэдом.
Аноним 30/06/25 Пнд 19:03:24 1260286 30
>>1260201
Мля, лет через 5-10 этот контекст будет встроен в прошивку драйвера камеры смартфона. Шумы будет убирать чётенко.
Аноним 30/06/25 Пнд 19:26:09 1260304 31
ComfyUItempmxik[...].png 2715Кб, 1280x1360
1280x1360
ComfyUItempmxik[...].png 2682Кб, 1280x1360
1280x1360
ComfyUItempmxik[...].png 2480Кб, 1280x1360
1280x1360
ComfyUItempmxik[...].png 2672Кб, 1280x1360
1280x1360
Аноним 30/06/25 Пнд 19:40:47 1260313 32
IMG202506301937[...].jpg 263Кб, 832x1216
832x1216
nunchaku chroma 20 steps — 25-30 сек генерации на 4070 12гб
всё ещё в 3 раза дольше nunchaku флюкса, но 30 сек уже нормально для такого качества. по полторы-две минуты ради картинки я просто не могу сидеть
Аноним 30/06/25 Пнд 19:45:53 1260315 33
>>1260313
А где тя взял nunchaku chroma, ее же конвертить в in4 надо както.
Я искал, готовой не нашел.
Аноним 30/06/25 Пнд 19:47:13 1260317 34
ComfyUItempmxik[...].png 3068Кб, 1280x1360
1280x1360
Аноним 30/06/25 Пнд 19:50:20 1260320 35
image.png 4030Кб, 1024x1536
1024x1536
image.png 3942Кб, 1536x1024
1536x1024
image.png 4521Кб, 1080x1920
1080x1920
image.png 3223Кб, 1024x1536
1024x1536
Аноним 30/06/25 Пнд 19:53:09 1260326 36
>>1260320
Это пони, она у меня есть. Я именно что с нубом экспериментирую, у него понимание промпта гораздо лучше остальных моделей (тут правда тоже от тюна зависит).
Аноним 30/06/25 Пнд 19:58:58 1260331 37
Аноним 30/06/25 Пнд 19:59:33 1260332 38
1661979423139.png 4201Кб, 1536x2048
1536x2048
1638020263739.png 5244Кб, 1536x2048
1536x2048
1716150753308.png 4047Кб, 1536x2048
1536x2048
1635052125596.png 4152Кб, 1536x2048
1536x2048
>>1260275
>>1260326
А зачем ты пытаешься в реалистик на аниме-модели?
Аноним 30/06/25 Пнд 20:28:57 1260357 39
2025-07-0100-25[...].png 30Кб, 620x240
620x240
2025-07-0100-25[...].png 29Кб, 1206x85
1206x85
Стабилити прислали мне письмо, в котором зопрещают!!!1 генерить при помощи их технологий любые сексуальные изображения, которые даже как-то условно связаны с сексуальными актами. В противном случае меня лишат доступа к их технологиям ☹️
Страшно, как теперь быть? Генерить только котиков и свинок в балетных юбочках?
Аноним 30/06/25 Пнд 20:29:59 1260359 40
3 (1).jpg 398Кб, 1216x720
1216x720
3 (2).jpg 338Кб, 1216x816
1216x816
3 (3).jpg 492Кб, 1216x720
1216x720
При помощи контекста раскрашиваю ч\б картинки.
Аноним 30/06/25 Пнд 20:30:54 1260360 41
>>1260357
Похуй. У Xl лицензия позволяет что угодно. А что там они выдумали в API и анальной тройке никого не волнует.
Аноним 30/06/25 Пнд 20:42:40 1260377 42
image.png 2823Кб, 3363x1434
3363x1434
смотри, анон, как он может из одной кроссовки сделать пару да еще и поместить их под другим ракурсом на белый фон
Аноним 30/06/25 Пнд 20:43:45 1260380 43
>>1260359
это можно было делать еще лет десять назад в любой спец проге. но с намного лучшим результатом чем у тебя.
Аноним 30/06/25 Пнд 20:44:53 1260384 44
ComfyUItempmxik[...].png 2896Кб, 1280x1360
1280x1360
>>1260332
Потому что у него понимание промпта гораздо лучше остальных моделей. Хочу максимально гибкую модель иметь у себя.
Аноним 30/06/25 Пнд 20:50:07 1260394 45
image.png 716Кб, 720x1018
720x1018
image.png 1873Кб, 880x1184
880x1184
image.png 862Кб, 832x1248
832x1248
image.png 2005Кб, 832x1248
832x1248
Аноним 30/06/25 Пнд 20:55:46 1260402 46
image.png 1000Кб, 640x928
640x928
image.png 2653Кб, 832x1248
832x1248
image.png 1296Кб, 1184x880
1184x880
image.png 2385Кб, 1184x880
1184x880
ладно, иногда оно не очень выходит.

Но может натренируют лору для колоризации манги или получим нормальную nsfw версию контекста когда-нибудь.
Аноним 30/06/25 Пнд 21:00:14 1260410 47
cs0a.png 1570Кб, 1184x880
1184x880
cs0c.png 1205Кб, 1184x880
1184x880
cs1a.png 1349Кб, 1184x880
1184x880
cs1b.png 1460Кб, 1184x880
1184x880
>>1260394
раскрасить хуету анимешную через контекст - это раз плюнуть. очевидно работа для реального сосунка вроде тебя.
Аноним 30/06/25 Пнд 21:01:07 1260414 48
br0a.png 1106Кб, 1184x880
1184x880
br0b.png 1179Кб, 1184x880
1184x880
gta0a.png 1267Кб, 1184x880
1184x880
gta0b.png 1813Кб, 1184x880
1184x880
Аноним 30/06/25 Пнд 21:04:29 1260420 49
w0a.png 1215Кб, 1392x752
1392x752
w0b.png 1702Кб, 1392x752
1392x752
nfs0a.png 1269Кб, 1184x880
1184x880
nfs0b.png 1448Кб, 1184x880
1184x880
Аноним 30/06/25 Пнд 21:15:13 1260435 50
Снимок экрана20[...].png 21Кб, 404x415
404x415
Снимок экрана20[...].png 3Кб, 284x135
284x135
>>1260331
А как их подгружать? nunchaku ошибку выдает.
Аноним 30/06/25 Пнд 21:18:36 1260439 51
image.png 271Кб, 1149x842
1149x842
Блять.
Пытался обновить старый комфи. Он мне насрал ошибок. Я его снес. Скачал по новой. И ..
Теперь всегда висит 2 окна? Мой внутренний перфекционист негодует. Это никак не убрать? Нельзя это сново собрать в cmd?
Аноним 30/06/25 Пнд 21:21:58 1260442 52
>>1260435
всё написано в репе. модель скачиваешь, воркфлоу скачиваешь, ноду заменяешь — используешь
Аноним 30/06/25 Пнд 21:22:37 1260445 53
Аноним 30/06/25 Пнд 21:23:20 1260447 54
image.png 2032Кб, 1024x1024
1024x1024
image.png 1935Кб, 880x1184
880x1184
image.png 1917Кб, 880x1184
880x1184
>>1260414
>>1260420
буквально ничего не поменялось кроме освещения.

>>1260439
>ComfyUI Launcher
Ты откуда эту хуйню откопал?
Аноним 30/06/25 Пнд 21:23:51 1260448 55
image.png 2216Кб, 3392x1567
3392x1567
Я раздел девушку. Снял с нее платье.
Аноним 30/06/25 Пнд 21:27:09 1260455 56
Аноним 30/06/25 Пнд 21:30:49 1260460 57
image.png 2147Кб, 1024x1024
1024x1024
image.png 1918Кб, 1024x1024
1024x1024
image.png 2007Кб, 880x1184
880x1184
image.png 2081Кб, 880x1184
880x1184
>>1260455
>YanWenKun/ComfyUI-Windows-Portable
>YanWenKun
Аноним 30/06/25 Пнд 21:39:57 1260479 58
>>1260455
>Эта хуйня без впн не открывается.
это официальный сайт комфи. всё остальное - хуита.
Аноним 30/06/25 Пнд 21:41:07 1260481 59
>>1260442
Почитал, скачал воркфлоу, заменил ноду, и нихуя. Короче в пизду, подожду оффициальной поддержки хромы в nunchaku, чтоб без пердолинга... Когда нормально квантанут.
Аноним 30/06/25 Пнд 21:45:47 1260484 60
Аноним 30/06/25 Пнд 21:51:24 1260491 61
ComfyUItempscnf[...].png 7803Кб, 2560x2720
2560x2720
Аноним 30/06/25 Пнд 22:06:35 1260514 62
>>1260484
странно у тебя провайдер чудит. держи портативку с гита комфи тогда.
https://dropmefiles.com/J4tXL
и установщик desktop-приложения, может оно получше будет.
https://dropmefiles.com/1MSsR
свой комфи я через git clone и pip устанавливал так что хз как всё это сейчас там работает.
Аноним 30/06/25 Пнд 22:36:10 1260561 63
1645172181995.png 2383Кб, 1536x1152
1536x1152
1671843273966.png 756Кб, 752x664
752x664
Аноним 30/06/25 Пнд 22:58:09 1260580 64
Снимок экрана 2[...].png 265Кб, 2193x871
2193x871
>>1260514
>ита комфи тогда.
Спасибо, я уже скачал его.
как же странно видеть русский язык везде, лол
Аноним 01/07/25 Втр 02:50:21 1260811 65
1751327420997.jpg 1041Кб, 2304x1792
2304x1792
Аноним 01/07/25 Втр 03:54:05 1260824 66
8ec7ebce-b5c6-4[...].png 1746Кб, 1024x1024
1024x1024
Аноним 01/07/25 Втр 03:55:33 1260825 67
image.png 2343Кб, 2980x1469
2980x1469
Аноним 01/07/25 Втр 09:25:40 1260891 68
>>1260825
Этот дев кал, у них же есть контекст макс, в сравнении с ним даже про оч.хуево выглядит.
Аноним 01/07/25 Втр 10:20:27 1260914 69
Кто прикрутил негативную промпт ноду к контексту и написал в ней: "мыло, пластик"? Покажите результат до/после.
Аноним 01/07/25 Втр 10:27:16 1260918 70
>>1260359
>>1260380
Он хуевые примеры скинул. Я тут тяночек чернобелых раскрасил своих с начала 90х еще фотки. Как живые.
Аноним 01/07/25 Втр 15:08:12 1261114 71
ComfyUItemplkyts.png 2431Кб, 1620x1080
1620x1080
Аноним 01/07/25 Втр 15:35:31 1261128 72
>>1261114
А жареных гвоздей нехочешь...?
Аноним 01/07/25 Втр 19:48:07 1261256 73
ComfyUItempactq[...].png 2370Кб, 1216x832
1216x832
ComfyUItempactq[...].png 2368Кб, 832x1216
832x1216
ComfyUItempactq[...].png 2206Кб, 832x1216
832x1216
ComfyUItemprxba[...].png 2306Кб, 832x1216
832x1216
Анонии прошу вас подсказать модели SDXL или FLUX для натуралистичной генерации монстров и прочей хтони или может какие лоры на них.
Я пока вот такое выжал из JuggernautXL, но как то все это не очень реалистично.
Аноним 01/07/25 Втр 19:53:45 1261262 74
JUG00001.png 1729Кб, 832x1216
832x1216
JUG00043.png 1725Кб, 832x1216
832x1216
JUG00089.png 1658Кб, 832x1216
832x1216
JUG00285.png 1757Кб, 832x1216
832x1216
Аноним 01/07/25 Втр 19:57:58 1261266 75
>>1261262
Ну так а что за модель то???
Аноним 01/07/25 Втр 19:59:28 1261267 76
>>1261256
>модели для натуралистичной генерации монстров и прочей хтони
неиронично генерация картинок на Wan >>1254767 →
Аноним 01/07/25 Втр 20:23:06 1261291 77
JUG00100.png 1637Кб, 832x1216
832x1216
JUG00113.png 1786Кб, 832x1216
832x1216
JUG00135.png 1847Кб, 832x1216
832x1216
JUG00218.png 1598Кб, 832x1216
832x1216
>>1261266
>Я пока вот такое выжал из JuggernautXL

>>1261267
>Wan
а какая модель не подскажешь, t2v? 480? 720?
Аноним 01/07/25 Втр 21:20:13 1261330 78
Flux kontext получится на 8гб карточке запустить в каком-нибудь виде? Кванты завезли?
Аноним 01/07/25 Втр 21:37:36 1261351 79
image.png 1212Кб, 3222x1394
3222x1394
>>1261330
в смысле? она даже на 6 гигах норм работает.

ну вот на 8 у меня. я уже второй тред засрал фотками с контекста.
Аноним 01/07/25 Втр 21:44:16 1261355 80
>>1261351
Так я спрашиваю просто, можно или нет. Что у тебя за модель, квантованная? Что за интерфейс?
Аноним 01/07/25 Втр 21:51:52 1261358 81
image.png 80Кб, 1433x566
1433x566
>>1261355

Можно и на 4 наверно завести.


swarm, модель на пике
Аноним 01/07/25 Втр 22:23:02 1261374 82
>>1261358
Спасибо, попробую заведется ли на моей карточке
Аноним 01/07/25 Втр 22:45:43 1261392 83
>>1261351
Не говорите ему ничего про фокус и 23-й год, пусь человек наслаждается, хоть кому-то в этом ебанутом треде весело.
Аноним 01/07/25 Втр 23:00:06 1261400 84
>>1261392
Не понял. Фокус у меня стоит. Он так не умет.
Аноним 01/07/25 Втр 23:21:03 1261422 85
>>1261392
Чел, я тут главный фокусник, даже задолго до >>1261400 педа в него вкатился, почти с первого дня в нём, так как колаб арбузю. И в фокусе реально такое не сделать. Да, инпейт там заебись, но по современным меркам - уже как-то это подзаебало, то есть если сравнивать с поломатиком, да еще и на1,5 когда надо было черепикать из десятков роллов - ваще отвал башки, фокус царь и бох. Но щас уже 2025 год, есть рефы у виду, элементы в колорс, грамотный фейсвам (отключенный) на последней модели дермины и вот охуенно сохраняющий внешку контекст (моча-1 от жопочата мог быть лучше, но там стоит антипромпт против реального сходства и анальная цензура, а гемини мультимодалка - просто убогая, хотя еблеты и пытается не проебывать). В фокусе же, сука, илюха спецом с первого дня ЗАСРАЛ генерацию с рефами на лицо, погугли если не веришь. Он спецом сделал так, что свапает на исходник, который ПОТОМ идет на имидж2имидж, а рефайнер всё сходство добивает. И всё че ты там можешь сделать это вырубить рефайнер, но на моделях отличных от базовых - рожи всё равно переебашит из-за перетрена моделей. А все костыли типа инстант айди и так далее - это больше 12 гигов и идут нахуй. Так что если этот пидорас не пиздит - я лично сажусь на сварм уи с ентим калтекстом.
Аноним 01/07/25 Втр 23:27:10 1261427 86
>>1261422
>пидорас не пиздит

В чем я обманываю? Садись. Хоть на комфи, хоть на сворм. Сам тести.
Аноним 01/07/25 Втр 23:33:46 1261435 87
Все, перехожу на лапшу ебаную. Заебало каждый раз интерфейс менять при переходе на новую технологию, потому что ебли с экстеншнами там еще больше чем в комфи
Аноним 01/07/25 Втр 23:44:35 1261464 88
>>1261435

А в сворме есть и лапша и обычный интерфейс.
Аноним 01/07/25 Втр 23:51:49 1261477 89
ComfyUItemprdht[...].png 2524Кб, 1280x1360
1280x1360
Аноним 01/07/25 Втр 23:53:48 1261484 90
image.png 1Кб, 50x41
50x41
>>1261427
Если он контекст не влезет в 12 гиг на калабе, я тебя буду репортить за каждую твою педоаватарку как последнюю проткнутую суку.
Аноним 02/07/25 Срд 00:04:02 1261506 91
>>1261484
>не влезет в 12 гиг на калабе,

ему 20 надо так-то. но через оперативку в моих 8 влезает легко
Аноним 02/07/25 Срд 00:06:01 1261513 92
7e883e528e424.jpeg 129Кб, 1024x1024
1024x1024
Хочу вкатится в ИИ и генерировать всякие штуки вроде пикрелейтеда но лучшего качества, не порно.
На руках 8гб видеопамяти карта ртх
Скачал стабилити матрицу.
Что посоветуете делать дальше?
Какая модель в моей ситуации будет давать самые качественные результаты?
Аноним 02/07/25 Срд 00:11:55 1261527 93
>>1260222
Лол, уже и контент пытаются ускорять.
И что, не убивает качество?
>>1260248
Какой-то странный шейдинг на жопе, лицо плоское.
Аноним 02/07/25 Срд 00:14:56 1261536 94
ComfyUItemprdht[...].png 2867Кб, 1280x1360
1280x1360
ComfyUItemprdht[...].png 3045Кб, 1280x1360
1280x1360
ComfyUItemprdht[...].png 2621Кб, 1280x1360
1280x1360
Аноним 02/07/25 Срд 00:26:28 1261557 95
ComfyUItemprdht[...].png 3100Кб, 1280x1360
1280x1360
ComfyUItemprdht[...].png 2913Кб, 1280x1360
1280x1360
>>1261527
>Какой-то странный шейдинг на жопе, лицо плоское.

Сложно на модели которая рисует вот так выжать максимальный реалистик.
Аноним 02/07/25 Срд 00:42:32 1261572 96
>>1261506
Сука пиздлявая, так и знал.
Аноним 02/07/25 Срд 00:43:10 1261573 97
Аноним 02/07/25 Срд 01:18:51 1261582 98
image.png 3445Кб, 3488x1531
3488x1531
Мэджик.
Аноним 02/07/25 Срд 01:40:29 1261588 99
image.png 3644Кб, 3028x1385
3028x1385
попросил его выложить букву А из этой обуви.
Аноним 02/07/25 Срд 03:07:52 1261629 100
>>1261358
>>1261374
Жесть, весь день (ночь) провозился, но все таки оно работает. 20 шагов на моей картошке за 2 минуты на пикчу ~1024х1024. Пришлось пересесть на ебаный комфи, но как же я рад что наконец разобрался
Аноним 02/07/25 Срд 03:20:31 1261632 101
conceptart1.png 974Кб, 1200x756
1200x756
подскажите хороших SDXL моделей для НЕ персонажки
предметы, объекты, интерьеры, пейзажи
Аноним 02/07/25 Срд 03:45:55 1261633 102
>>1261422
По поводу сходства: если у тебя пара-тройка говно-фоточек сомнительного качества, то его не жди не буде похоже нигде, на определенных сидах, где у референсного рисунка модель имеет схожеие черты лица, сходство будет максимальным, если нет, то минимальным, тоже самое происходит и лорами персов, даже сама лора содержит референсы, которые не имеют отношения к персонажу, а лишь дополняют его. И чем хуёвей сама лора, тем тяжелее работать с ней. Если автор Лоры заморочился, и добавил в сет фотки схожего (фигурой, чертами лица) с основным персонажем сторонних моделей, то работать будет одно удовольствие, если их нет, то вес не имеет значения, референсы будут браться уже из той или иной модели, так как им взяться больше не откуда, и браться будут первые попавшиеся, что будет негативно сказываться на сходстве.
Аноним 02/07/25 Срд 05:57:08 1261645 103
image.png 1575Кб, 2765x1462
2765x1462
правый пик - контекст. охуеть.
Аноним 02/07/25 Срд 06:58:03 1261649 104
>>1260257

Что у тебя в негатив промт?
В целом чо изобретать велосипед,на любом стоке моделей заходишь в свою модель,смотришь где тебе трава по вкусу,смотришь промты и лоры.Всё.
Аноним 02/07/25 Срд 07:11:56 1261650 105
>>1261256

Dream Come True с маленьким cfg 2-5 не пробывал?

В целом чёт разочаровался в Джаге,переоценёна весьма.
Аноним 02/07/25 Срд 07:22:36 1261651 106
>>1261536

С уважением,но счас бы сюда и такое покидать.
Такое легион ежесекундно генерится тоннами по всему миру.
Где тут трабла,которую интересно решить?
3тья ещё более менее и то с back light такое в клик.
Интереснее бывает,когда модель чё-нить может выдать с матами вроде кожи,воска,там где subsurface scattering с последними пейперами сопоставим в оффлайн движках.
Аноним 02/07/25 Срд 07:36:32 1261655 107
Только начал рюхать,полный нупь.
Кто-нить может просто объяснить,почему модели любят все какие-то завуалированные абстракции с туево странных деталей в промтах?Как девочки порой. Почему им так легче что-то реально адекватное выдать с базой уже для правок?
А не строгое какое-то описание свойственное мужикам,прям даже дотошно по порядку с весами вручную условно весьма.
Я про Natural Language Prompting.
Аноним 02/07/25 Срд 08:28:16 1261662 108
>>1261291
T2V 14b.
Если не влезет в память, можно взять ггуф 4Q_K_M.

>>1261330
Попробуй нунчаку >>1260222, с ним должна даже в 8gb влезть.
У меня на RTX 3070 за 33 сек генерит 20 шагов.

>>1261513
>Скачал стабилити матрицу.
Уже проиграл
Аноним 02/07/25 Срд 08:42:04 1261664 109
>>1261655
Так не пользуйся девочковыми моделями. Есть нормальные для мужиков на основе Пони, Люстры, Нубая. Там все строго, лаконично, по существу. Волосы черные, длинные. Сиськи большие. Бедра широкие. Талия узкая. Сапоги на высоком каблуке. Короткая юбка. Чулки. Сидит, ноги раздвинуты. Без трусов. И чтоб мастерпис был в бест кволити!
Аноним 02/07/25 Срд 08:42:19 1261665 110
>>1260313
>по полторы-две минуты ради картинки я просто не могу сидеть
Хехе сижу по 12 минут жду 30 итераций на 1600ти
Аноним 02/07/25 Срд 09:04:56 1261673 111
ComfyUItempqilr[...].png 727Кб, 720x480
720x480
ComfyUItempisvz[...].png 2517Кб, 1216x832
1216x832
>>1261662
Полная шляпа
1 wan 14b, 45 сеунд генерации
2 JuggernautXL 8 секунд генерации
Аноним 02/07/25 Срд 09:12:07 1261675 112
>>1261664

Так это старый пайплайн уже и весьма.
Я как раз про

"Sunlight streams through sheer curtains, illuminating two nude *teen girls still tangled in last night’s fishnet bodysuits. One lazily traces the red marks left by the mesh on her naked lover’s hips, smirking at the memory of how they got there."
Аноним 02/07/25 Срд 09:14:32 1261676 113
>>1261675
такое чатгпт высирает, когда просишь сгенерировать промт. на генерацию это больше отрицательный эффект оказывает, чем положительный
Аноним 02/07/25 Срд 09:18:41 1261683 114
>>1261664

При том,что он у тебя ещё с большей вариативностью в итоге будет от того, что ты задумал. Он безусловно ещё выдать может ок картинку рандомную, но хочется то не этого и будущее не за этим.

Уяснил, что на промты надо пытать анценз последние чат боты,что в курсе тегов и синтаксиса определённой модели.
Аноним 02/07/25 Срд 09:23:09 1261687 115
Аноним 02/07/25 Срд 09:25:49 1261688 116
Аноним 02/07/25 Срд 09:28:26 1261690 117
>>1261676

Счас можно именно писать как высирает.
И это будет лучше любого строго теггирования по итогу.
Туево время и я прям тестил.
Именно про то и был вопрос.
Аноним 02/07/25 Срд 09:28:48 1261692 118
изображение.png 1792Кб, 1216x832
1216x832
изображение.png 2194Кб, 1216x832
1216x832
изображение.png 2999Кб, 2493x1217
2493x1217
>>1261650
Не пробовал ща качаю, пока скачал realvisxl, немного картинок сгенерил вроде годно по реализму, но с остальным пока проблема. Еще и репитативный довольно. Джагер почти на каждом семплере что то новое выдавал, а тут много повторений получается.
Аноним 02/07/25 Срд 09:31:09 1261694 119
image.png 2304Кб, 832x1216
832x1216
image.png 1677Кб, 832x1216
832x1216
image.png 2240Кб, 832x1216
832x1216
>>1261673
хрома неплохо справляется даже на нунчаку 16 шагах.
3 пикрил 40 шагов для сравнения, но там и время гена х3
Аноним 02/07/25 Срд 09:33:02 1261696 120
>>1261692
Чтобы что-то новое получить надо сид менять, а не сэмплер
Аноним 02/07/25 Срд 09:38:24 1261702 121
>>1261692

Можешь показать ноды для клипинга?
Ты тоже что ли тегами короткими пишешь?
К SDXL любым моделям это маразм.
Аноним 02/07/25 Срд 09:41:16 1261705 122
>>1261690
это стандартное поведение стейбл диффьюжн

"тэги в пару слов" применяются в файнтюнах сдхл, которые обучили на датасетах с бур, где эти тэги применяются
Аноним 02/07/25 Срд 09:44:49 1261714 123
>>1261705

Это всё понятно,но ты низкоуровнево так всё равно не сможешь написать как это сделать декодер с натуральной модели промтинга ,он в разы лучше сформулирует,не даром 11 гигов весит.
Аноним 02/07/25 Срд 09:51:56 1261719 124
>>1261705

Я не буду много спорить. И понимаю,что лучше какое-то оптимизированное решение поправить,благо есть такое решение.
Сам кодю давно,счас на VEX и чаще уже там где можно OpenCL в Houdini.
Могу привести аналогию,писать счас тегами-это всё равно что кодить на ассемблере.И зачастую,99 процентов всё равно не поймут как именно надо,лишь копипастя.
И точно,как за нейронками не за таким будущее.
Промтинг с развитием нейронок в целом отомрёт вкупе с развитием языковых моделей.
Сиюминутная хуетень.
Аноним 02/07/25 Срд 10:10:53 1261728 125
1.png 1244Кб, 1889x941
1889x941
2.png 1186Кб, 1919x915
1919x915
>>1261692

Счас от нехуй делать как раз последовательно все моделю тестю что смог найти от SDXL.От 1 до 7 CFG,со своей спецификой.Но примерно понятно уже всё.Пока логично весьма самые реалистичные варианты выдаёт на 2-3.
Аноним 02/07/25 Срд 10:12:22 1261729 126
>>1261719
По-твоему, будущее за литературной поебистикой? Когда ты пытаешься описывать изображения невнятным текстом, рассчитанным тупо на чтение? С литературщиной в духе "усмехаясь воспоминаниям, о том как они здесь оказались"?
Хуйня это, а не будущее. Кто нейронки на такое затачивает, тот ебланище.
Они должны лучше всего понимать практичные описания по существу. Ты описываешь им, какое изображение нужно рисовать, а не книгу пишешь, епт.
Аноним 02/07/25 Срд 10:14:17 1261730 127
изображение.png 90Кб, 1029x673
1029x673
изображение.png 1592Кб, 1216x832
1216x832
изображение.png 1655Кб, 1216x832
1216x832
изображение.png 1516Кб, 1216x832
1216x832
>>1261694
>хрома
Спасибо конечно, но это уже FLUX, мне скорость генерации там очень не нравится, я хочу сперва промпты набить нормальные в sdxl, а потом уже с избранными перейду на FLUX.

>>1261696
Чтобы сид менять надо сначала с сэмплером определиться.

>>1261702
Пикрелейтед

>>1261650
>Dream Come True
Скачал пробую. На первый взгляд это что то среднее между JuggernautXL и realvisxl, у него с инсектоидами тоже проблема как у realvisxl
Аноним 02/07/25 Срд 10:21:19 1261736 128
>>1261729

Так это банально промежуточный этап эволюции.
Как всегда было в широчайшем нашем континууме во всех сферах.
Что они должны они и без нас скоро решат,вот только от кремния бы уйти и понесётся.
Аноним 02/07/25 Срд 10:30:38 1261744 129
>>1261729

Литературная поебистика это частный момент.
Тот или иной автор словами будоражил и будет будоражить умы.
Ты же до уровня хуйни пытаешься свести например поцелуй с девушкой первый-я де мол подошёл,наклонился,протянул губы,девушка тянет в ответ.
Т.е сам деформируешься,уподобляясь машине.
Люди ещё по счастью иначе устроены.
Это вопрос к шейперам и механистам в целом,как фантазию описал Брюс Стерлинг.
Аноним 02/07/25 Срд 10:42:15 1261757 130
>>1261744
>Ты же до уровня хуйни пытаешься свести например поцелуй с девушкой первый-я де мол подошёл,наклонился,протянул губы,девушка тянет в ответ.
И че не так? Если ты хочешь добавить каких-то эмоций, которые визуально видны - описывай, на здоровье. Неуверенность, стеснение, робость, поза какая-то особая, я хз, как ты для себя это видишь. А нахуй там всевозможные витиеватые эпитеты, ебанутые метафоры и глубинные описания мыслей в башке, которые снаружи не видны?
Аноним 02/07/25 Срд 10:43:54 1261758 131
>>1261714
> Это всё понятно
ты не понял. по твоей ссылке файнтюн сдхл, который промтится как базовая модель
в заметках там просто копипаста стандартного описания сдхл. он так всегда работал
Аноним 02/07/25 Срд 11:04:41 1261781 132
>>1261758

Не сбоку справа коротко,а ниже изменений версий очевидно,где всегда пишут нюансы нормальные ребята,даже не простыню пролистать.
Аноним 02/07/25 Срд 11:06:13 1261783 133
111.png 76Кб, 1901x867
1901x867
Аноним 02/07/25 Срд 11:10:05 1261787 134
>>1261783
> копипаста стандартного описания сдхл
Аноним 02/07/25 Срд 11:16:56 1261792 135
>>1261757

Я не пойму уже в каком контексте мы рассуждаем.
Ты и из реала что ли всю эту биохимию и прочее хочешь исключить?
Ты же понимаешь,что ты не полный хозяин своего тела.
У тебя вон орава всяких бактерий внутри,что отвечают там за иммунку и прячутся в аппендиксе,как иной решил им спиртным геноцид устроить.Они потом вылезут и туево инфы гормонально опосредованно в мозг.Интересная тема и частный момент.
Это исключая мозг,хотя всё связанно.
Про приятие человека лишь на этом уровне тоже отдельный разговор,феромонов там.
Это исключая микро какую моторику и электрические сигналы.
Это всё так взаимосвязанно.
Прекрасно,что мы кожаные ещё.
У меня нет на это время,хотя мог бы поговорить после туево отношений всё разбираюсь.
Давай забьём.
Аноним 02/07/25 Срд 11:28:33 1261808 136
>>1261787

Мб,я только 2рой день влез,наткнулся только в этой модели.
Что критично то это меняет в смысле,ты ранее принебрёг или потестил?
Аноним 02/07/25 Срд 11:29:23 1261810 137
>>1261651
Да это так, для разнообразия.
Аноним 02/07/25 Срд 11:35:24 1261818 138
изображение.png 95Кб, 1142x463
1142x463
>>1261692
Поставь ноды для плота.
Аноним 02/07/25 Срд 11:35:40 1261820 139
00011-1256373032.png 1646Кб, 1472x840
1472x840
00099-1256373032.png 1342Кб, 1344x768
1344x768
>>1261808
да я засунул его промт в рандомный порнофайнтюн сдхл, то же самое сгенерило плюс-минус
Аноним 02/07/25 Срд 11:38:31 1261824 140
>>1261820

Скажем так,это старуха,мне не интересная.
Что там с помоложе?
Аноним 02/07/25 Срд 11:43:12 1261832 141
>>1261820

teen если на preteen чё-нить адекватное выдаст?
Вот я и тестю и смотрю,что некоторые даже якобы не NFSW модели хз на чём обучали.
Тут уж постить не буду,но всё иные знают про особенности анатомии подростка.
Аноним 02/07/25 Срд 11:50:11 1261843 142
изображение.png 84Кб, 1300x701
1300x701
>>1261818
Они у меня есть с комфи изи юз, но я не знаю что это. Не мог бы ты дать флоу с примером использования? Что он делает?
Аноним 02/07/25 Срд 11:52:31 1261847 143
4.png 1165Кб, 1818x868
1818x868
>>1261820

Я просто перебираю все модели пока без всяких тьюнов,лор,что так или иная выдаст,целый зоопарк.
Аноним 02/07/25 Срд 12:06:58 1261867 144
изображение.png 593Кб, 1254x855
1254x855
ComfyUI00136.webp 3775Кб, 2252x2252
2252x2252
>>1261843
Делает сравнение с разными параметрами, лорами, чекпоинтами.
Аноним 02/07/25 Срд 12:11:28 1261874 145
>>1261867
Ага понял, довольно удобно, спасибо!
Аноним 02/07/25 Срд 12:23:35 1261893 146
>>1261649
В негативе у меня пусто. Да меня в целом всё устраивает в моей модели, она там такие вещи может делать которые другим моделям и не снились, а я много моделей перерыл разных. В любом случае лорами всегда можно дополнить если чегото не хватает.
Аноним 02/07/25 Срд 14:35:55 1262041 147
image.png 646Кб, 700x525
700x525
image.png 817Кб, 696x520
696x520
Проверка Флукс Калтекст.
Промпт: Заменить томаты и хлеб на блины.
Аноним 02/07/25 Срд 15:15:40 1262087 148
>>1261662
>Попробуй нунчаку
Я как раз пытался fp4 контекст запустить вчера другими методами, но не получилось. Попробовал поставить эту вашу нунчаку, но увы, у меня что-то идет по пизде. Может это они что-то нарукожопили в последних обновах, либо у меня пека слишком уникальная в своей хуевости, но выдает:

[2025-07-02 15:02:59.569] [info] Nunchaku version: Package 'nunchaku' not found.

[2025-07-02 15:02:59.570] [info] ComfyUI-nunchaku version: 0.3.3

[2025-07-02 15:02:59.570] [info] ComfyUI-nunchaku 0.3.3 is not compatible with nunchaku Package 'nunchaku' not found.. Please update nunchaku to a supported version in ['v0.3.1'].

Попробовал подключиться к venv и поставить пакет вручную, но оно все равно его не видит. В пизду короче, 10 шагов генерю на fp8 за минуту, сойдет.
Аноним 02/07/25 Срд 15:17:15 1262090 149
>>1261633
Чел, у меня фотосеты на 1000 пикч на каждую, я годами собирал, даже не представляешь со скольки источников. Речь не про лору, я это вообще не уважаю, побаловался когда первые три дня дримбудка появилась, тогда же я и модели активно мерджил и всё что ты говоришь я прекрасно понимаю.
Речь шла про генерацию с фейссвапом нативную внутри Фокуса, и она там нативно поломатая специально. А остальные методы (руп) забанены в гугле, по структуре папок и файлов, и мне не очень хочется вручную переписывать даже вайбкодингом все зависимости. Да, можно отдельно свапнуть, просто это миллион телодвижений.

>>1261427
На колабе сварм уи это тихий ужос просто. Взял с официального гита. Он даже автоматом, как фокус, не может сам модель для инпейта подкачать в хранилище колаба - предлагает мне на мой комп качать. Херня полная, не оптимизированая под колаб. Это не говоря о том, что он по каким-то неясным причинам генерит на дефолтных настройках простой текст2имидж раза в четыре (!!!) дольше чем фокус + там даже нельзя нормально с первого взгляда отключить превью генерации, из-за чего я полагаю всё дополнительно тормозит. Сувать туда контекст (кстати на цивите пидорасы даже не могут нормально протегать модели для него) и смотреть как он в ООМ улетит - я не стал. Нахуй надо. Лучше буду макс на прокладках арбузить.

Другой способ, конечно, был бы просто с хагга на колабе демку запустить, но эти ублюдки всё щас на диффузерах своих делают, а они разрослись уже до 100+ гигов и не лезут в диск. А раньше на инстант айди ранних я без проблем их кочал и запускал диффузерные версии.

Да и не думаю, что ебля стоит свеч, ведь внутри контекста явно какая-то вшитая цензура есть.
Аноним 02/07/25 Срд 15:18:05 1262092 150
ComfyUI00301.png 1955Кб, 1024x1024
1024x1024
16713713265590.jpg 214Кб, 1440x1800
1440x1800
295323660180378[...].jpg 461Кб, 1440x1440
1440x1440
переодел 3 пик в футболку со второго пика. но качество сильно плавает, зависит от воркфлоу правильного и размера.
Аноним 02/07/25 Срд 15:18:38 1262093 151
>>1261632
Еще раз: опендалле2. Модель старая, но топовая. Так же есть миллион специализированных китайских дизайнерских/архитектурных тюнов.
Аноним 02/07/25 Срд 15:19:38 1262096 152
>>1261645
Лицо переебалось, причмотрись.
Аноним 02/07/25 Срд 15:19:54 1262100 153
>>1262090
>чем фокус

причем тут фокус? он же ограничен sdxl.
да, он классный. но sdxl.


>вшитая цензура есть.
есть конечно. овер дохуя.
Аноним 02/07/25 Срд 15:21:10 1262102 154
>>1262096
Да. Но это еще збс получилось. Там не будет полного сходства на данном уровне моих рук. Все равно лучше айпи-адаптеров.
Аноним 02/07/25 Срд 15:21:23 1262103 155
>>1261655
>модели любят все какие-то завуалированные абстракции с туево странных деталей в промтах?
Потому что обучали так и картинки не привязаны были к бору тегам.
Аноним 02/07/25 Срд 15:42:58 1262146 156
image.png 2220Кб, 1218x1206
1218x1206
>>1262092
переодеть полностью смогло
Аноним 02/07/25 Срд 15:47:05 1262164 157
Подскажите промпт для контекста чтобы отремонтировать глаза? Можно так? Типа заменить инпаинт глаз.
Аноним 02/07/25 Срд 15:48:37 1262167 158
>>1262164
>отремонтировать глаза?

это как? цвет изменить или четкость добавить?
Аноним 02/07/25 Срд 15:51:16 1262180 159
image.png 6691Кб, 3337x1519
3337x1519
снег прикольно вставляет
Аноним 02/07/25 Срд 15:51:52 1262181 160
>>1262167
Ну, вот после сдхл часто глаза плохо получаются. С косяками. Были бы здорово их улучшать не трогая остальное.
Или те же пальцы? Можно исправлять контекстом плохие пальцы?
Аноним 02/07/25 Срд 15:55:39 1262194 161
>>1262087
ты не установил wheels, возьми с инструкций по установке нунчаку на гитхабе воркфлоу на их установку и нажми run в комфи (можешь в ноде на установку wheels проверить чтобы был 0.3.1 а не 0.3.0)

>>1262164
>промпт для контекста чтобы отремонтировать глаза?
>>1262181
>Можно исправлять контекстом плохие пальцы?
В принципе, если ты сделаешь кроп лица, то можешь вбить промп на апскейл лица и улучшение качества глаз, а потом обратно сшить кропленый участок в оригинальную картинку.
То же самое и с руками.
Можешь для начала просто попробовать вырезав лицо через обычный пейнт и либо апскейльнуть до того как вставить в контекст, либо попробовать так, так как контекст может сам апскейлить картинки.
Аноним 02/07/25 Срд 15:56:16 1262196 162
>>1262181
Не знаю, мне кажется она для такого не очень подойдет. Я не пробовал.
Аноним 02/07/25 Срд 15:58:44 1262198 163
>>1262194
>можешь вбить промп
Так в этом и состоит мой вопрос: я не могу придумать такие промпты. Это какие-то мейджик-заклинания.
Аноним 02/07/25 Срд 15:59:33 1262200 164
>>1262181
>Ну, вот после сдхл часто глаза плохо получаются. С косяками. Были бы здорово их улучшать не трогая остальное.
В фокусе есть режим инпейнта для деталей, а в других есть адетайлер, который сам детектит лица и улучшает твои глаза. Это не оасяк, а естественная особенность абсолютно всех моделей, они "не видят" лица и не могут делать их детализированными, если те занимают слишком малый % площади от всей картинки. С руками то же самое.
Аноним 02/07/25 Срд 16:00:32 1262203 165
>>1262198
>Это какие-то мейджик-заклинания.
если ты укажешь цвет глаз, это уже будет таким заклинанием.
Аноним 02/07/25 Срд 16:02:43 1262209 166
image.png 4533Кб, 2158x1854
2158x1854
image.png 4163Кб, 2158x1854
2158x1854
image.png 4276Кб, 2090x1763
2090x1763
image.png 3803Кб, 1739x1501
1739x1501
лайфхак с реддита

подход 1: фейл
подход 2: фейл
подход 3-4: успех
Аноним 02/07/25 Срд 16:05:13 1262212 167
Аноним 02/07/25 Срд 16:26:57 1262230 168
Взял картину с девушкой в платье и платком(сгенерено в шнель, если это важно). Засунул в контекст и попросил сделать черно белое фото. Ок. Потом взял это черно белое и попросил контекст сделать цветное фото. И результат почти полностью по цветам совпадает с первой картиной. Только цвета чуть ярче стали. Как такое может быть? Разве можно угадать какой цвет платья был до преобразования в черно белое? Узор на шарфике один в один раскрашен. Что за магия?
Аноним 02/07/25 Срд 16:31:00 1262233 169
pbd.mp4 943Кб, 1280x720, 00:00:05
1280x720
Аноним 02/07/25 Срд 16:31:22 1262234 170
>>1262230
Может он сохранил немного информации об изначальном цвете не полностью сделав изображение чёрно-белым, а с некоторым наклоном в сторону оригинального цвета вроде rgb(132, 129, 128), где понятно что оригинальный цвет был красным. А может из-за того что одно семейство моделей у него просто данная картинка "ассоциируется" с данными цветами
Аноним 02/07/25 Срд 16:31:51 1262237 171
1.jpg 266Кб, 1152x896
1152x896
2.jpg 229Кб, 1184x880
1184x880
3.jpg 249Кб, 1184x880
1184x880
>>1262230
Вот картинки. 1 оригинал. 2 Change to black-white. 3 Change to color photo
Проверьте.
Аноним 02/07/25 Срд 16:32:00 1262238 172
>>1262230
Черно-белое имеет градации серого. Каждая градация соответствует цветности. Фотошоп-то открой.
Аноним 02/07/25 Срд 16:34:31 1262242 173
>>1262238
Ну то есть ты можешь легко в Фотошопе в пару кликов сделать любое черно белое фото цветным?
Аноним 02/07/25 Срд 16:36:10 1262244 174
image.png 2740Кб, 3521x1187
3521x1187
image.png 2153Кб, 1548x1132
1548x1132
Вот это интересно. Второй пик - контекст max, как я понял. Ждем макс.
Аноним 02/07/25 Срд 16:39:50 1262248 175
image.png 2861Кб, 1456x816
1456x816
image.png 1671Кб, 2132x1209
2132x1209
image.png 2309Кб, 1024x1024
1024x1024
image.png 4261Кб, 3058x2034
3058x2034
Аноним 02/07/25 Срд 16:40:01 1262250 176
>>1262242
Да. Там уже лет восемь neural filters по раскрашиванию чб есть встроенные.
Аноним 02/07/25 Срд 16:47:14 1262263 177
>>1262238
Чет хз, нейросети говорят другое

Нет, по чёрно-белой фотографии невозможно однозначно определить цвет предмета. Вот почему:


1. Одинаковая яркость — разный цвет
Разные цвета могут выглядеть одинаково на чёрно-белом снимке, если у них схожая светлота (яркость).
Например:

Красный и зелёный могут быть одинаково тёмными.
Жёлтый и голубой могут казаться одинаково светлыми.

2. Отсутствие информации о спектре
Чёрно-белая фотография сохраняет только оттенки серого — информацию о яркости, но не о длине волны (цвете) света.

3. Освещение и контраст искажают восприятие
На фото могут быть тени, засветы или нестандартное освещение, и это делает определение цвета ещё менее надёжным.

Но можно попробовать угадать:

Существуют алгоритмы и ИИ, которые по базе данных, контексту и вероятностным моделям могут предположить цвета (например, на основе типичного цвета одежды, кожи, объектов и т. д.), но это всегда предположение, а не точный результат.

Вывод:

Чёрно-белая фотография не содержит информации о цвете, и без дополнительных данных (контекста, метаданных, примеров) определить его однозначно невозможно.
Аноним 02/07/25 Срд 16:55:56 1262280 178
Аноним 02/07/25 Срд 17:00:18 1262289 179
>>1262230
>сгенерено в шнель, если это важно
С картинкой из натвиса не прокатило.
Аноним 02/07/25 Срд 17:01:15 1262290 180
>>1262289
Так можно детектить что ген из флюкса
Аноним 02/07/25 Срд 17:09:30 1262296 181
image.png 2413Кб, 2330x1280
2330x1280
>>1262248
так его воркфлоу нужен. там что-то продвинутое. у меня такое не делает
Аноним 02/07/25 Срд 17:15:46 1262300 182
image.png 3629Кб, 3015x1284
3015x1284
зато так может
Аноним 02/07/25 Срд 17:17:52 1262301 183
>>1262280
Да просто контекст не совсем честно в ч/б переводит.
Аноним 02/07/25 Срд 17:25:07 1262309 184
image.png 2245Кб, 1775x952
1775x952
Аноним 02/07/25 Срд 17:30:50 1262317 185
image.png 1036Кб, 770x609
770x609
>>1262209
Какие же лоурезы охуенные, дебсы такой лайфак не пробовали: не кидать дерьмо на ввод.
Аноним 02/07/25 Срд 17:32:57 1262321 186
image.png 579Кб, 712x493
712x493
>>1262237
Это не черно белый.
Аноним 02/07/25 Срд 17:36:46 1262329 187
image.png 1020Кб, 1448x886
1448x886
>>1262296
>у меня такое не делает
у меня даже на нунчаке делает.
Попробуй поставить 1024x1024 разрешение на выходе.
Аноним 02/07/25 Срд 17:48:43 1262341 188
image.png 870Кб, 1376x852
1376x852
image.png 2328Кб, 1024x1024
1024x1024
image.png 2208Кб, 1024x1024
1024x1024
image.png 2483Кб, 1024x1024
1024x1024
>>1262244
В общем контекст дев может и близко к max выдавать результаты.
Но стиль max довел больше как на холсте, да.
Аноним 02/07/25 Срд 17:51:20 1262342 189
image.png 3379Кб, 1931x1460
1931x1460
Аноним 02/07/25 Срд 17:52:53 1262343 190
image.png 20Кб, 749x109
749x109
Аноним 02/07/25 Срд 18:00:41 1262347 191
Аноним 02/07/25 Срд 18:08:51 1262354 192
image 289Кб, 1536x920
1536x920
Ля какой снег получается у моего отшлифованного форкфлоу натвис дмд2!?
Аноним 02/07/25 Срд 18:14:49 1262360 193
image.png 2804Кб, 1536x920
1536x920
>>1262354
пух и нет твоего снега
Аноним 02/07/25 Срд 18:24:36 1262366 194
>>1262360
Ты там два шага юзаешь чтоле? Текстура песка как у ткани
Аноним 02/07/25 Срд 18:47:51 1262377 195
изображение.png 1683Кб, 1216x832
1216x832
изображение.png 1853Кб, 1216x832
1216x832
изображение.png 977Кб, 1143x985
1143x985
>>1261730
Во FLUX оно все конечно гораздо лучше выходит, только тут жирные семплеры, но с такими таймерами я не готов мириться, на обычные генерации по 20 секунд уходит с вэвйспид.
Аноним 02/07/25 Срд 18:57:18 1262392 196
image.png 81Кб, 231x207
231x207
>>1262354
Жопу не вытирает, опрелости такие, фу. Как же там воняет.
Аноним 02/07/25 Срд 19:02:07 1262397 197
image.png 1616Кб, 640x1024
640x1024
image.png 1594Кб, 640x1024
640x1024
image.png 1493Кб, 640x1024
640x1024
Аноним 02/07/25 Срд 19:06:08 1262400 198
1.png 1637Кб, 1024x1024
1024x1024
2.png 2408Кб, 1024x1226
1024x1226
3.png 2311Кб, 1024x1331
1024x1331
WanVideo00061.mp4 415Кб, 480x832, 00:00:03
480x832
альтушки, альтушечки мои....
Аноним 02/07/25 Срд 19:43:11 1262437 199
700001.png 1502Кб, 1216x832
1216x832
200016.png 1744Кб, 1216x832
1216x832
400021.png 1669Кб, 1216x832
1216x832
1000001.png 1394Кб, 1216x832
1216x832
>>1262397
Сейчас её качаю и Shuttle 3.1 schnell
Аноним 02/07/25 Срд 19:45:11 1262441 200
Аноним 02/07/25 Срд 19:56:54 1262462 201
Аноним 02/07/25 Срд 20:02:55 1262472 202
>>1262462
Пошёл нахуй! Не пиши мне!
Аноним 02/07/25 Срд 20:09:00 1262476 203
>>1262437
Наконец что-то нормальное вместо кумерства ебаного.
Аноним 02/07/25 Срд 20:10:15 1262477 204
2400003.png 1413Кб, 1216x832
1216x832
100006.png 1824Кб, 1216x832
1216x832
200013.png 1533Кб, 1216x832
1216x832
900005.png 1709Кб, 1216x832
1216x832
>>1262462
Мы на дваче сидим, сам как считаешь?
Аноним 02/07/25 Срд 20:24:17 1262487 205
rgthree.compare[...].png 982Кб, 1248x832
1248x832
rgthree.compare[...].png 1405Кб, 1248x832
1248x832
rgthree.compare[...].png 1035Кб, 1184x880
1184x880
rgthree.compare[...].png 1189Кб, 1024x1024
1024x1024
Аноним 02/07/25 Срд 20:30:50 1262492 206
Расхурьте ядеркой контору флакс
Аноним 02/07/25 Срд 20:33:14 1262493 207
image.png 2162Кб, 1024x1024
1024x1024
image.png 2040Кб, 1024x1024
1024x1024
image.png 1960Кб, 1024x1024
1024x1024
image.png 2000Кб, 1024x1024
1024x1024
Аноним 02/07/25 Срд 21:08:39 1262530 208
1751478284196-1[...].png 1672Кб, 1024x1024
1024x1024
image.png 1732Кб, 1184x880
1184x880
image.png 557Кб, 1184x880
1184x880
image.png 1285Кб, 1184x880
1184x880
Аноним 02/07/25 Срд 21:50:12 1262587 209
Народ, кто нибудь саню(Sana) щупал уже, как она вобще, лучше сдохли или флюкса хотябы и насколько прожорливая по ресурсам?
Аноним 02/07/25 Срд 22:24:04 1262606 210
>>1262530
Анон, а нагенерируй чумного доктора вместе с медсестрой.
Аноним 02/07/25 Срд 22:50:23 1262625 211
image.png 2407Кб, 1783x1192
1783x1192
image.png 838Кб, 572x831
572x831
image.png 2270Кб, 1861x1438
1861x1438
на реддите иностранцы кричат, что переодевать не получается. всё получается! но через раз. зависит от фото и от промта. и если уж начала переодевать - переодевает. если перестала - проще
перезапустить.

капризный он. непредсказуемый.
Аноним 02/07/25 Срд 23:51:17 1262715 212
Аноним 02/07/25 Срд 23:54:48 1262718 213
>>1262715
И когда это в драйверах появится?
Аноним 02/07/25 Срд 23:56:58 1262722 214
a.png 1308Кб, 1024x1024
1024x1024
inputimage.webp 62Кб, 1024x768
1024x768
Аноним 03/07/25 Чтв 01:26:49 1262906 215
image.png 2254Кб, 2122x1326
2122x1326
Аноним 03/07/25 Чтв 02:03:43 1262948 216
image.png 3413Кб, 2298x1424
2298x1424
Аноним 03/07/25 Чтв 02:43:35 1262957 217
>>1262948
Но может ли он сделать ее антропоморфным фурри волком?
Аноним 03/07/25 Чтв 04:36:59 1262995 218
>>1262957
Не знаю. Потеряет наверно похожесть.
Аноним 03/07/25 Чтв 05:48:39 1263003 219
>>1260201
А где взять воркфлоу нормальный рабочий? Скиньте пожалуйста
Аноним 03/07/25 Чтв 05:52:23 1263004 220
>>1263003


загугли. разрабы скинули сами.
Аноним 03/07/25 Чтв 05:54:41 1263005 221
>>1263004
Да там наверняка не влезет в 12гб врам, надо репачок с оптимизаторами и ускорялками
Аноним 03/07/25 Чтв 07:19:33 1263024 222
IMG202507030716[...].jpg 19Кб, 275x183
275x183
Аноним 03/07/25 Чтв 07:40:54 1263028 223
image.png 1420Кб, 2020x927
2020x927
Аноним 03/07/25 Чтв 07:45:38 1263029 224
изображение.png 177Кб, 1329x745
1329x745
ComfyUI00001.png 1897Кб, 1024x1024
1024x1024
ComfyUI00005.png 1729Кб, 1216x832
1216x832
ComfyUI00003.png 1893Кб, 1024x1024
1024x1024
>>1262397
Чтото я не ту хрому скачал или что то не так делаю, она очень хорошо следует описанию, НО рисует какие то картины вместо реализма.
Аноним 03/07/25 Чтв 08:05:44 1263032 225
>>1263024
Ладно, хоть и в официальном воркфлоу написано что над 20гб врам, но оно почему-то адекватно работает, полтора минуты на пикчу.
Аноним 03/07/25 Чтв 08:28:48 1263036 226
>>1263029
Квалити тег: студийное фото 4к хдр мастерпися виннер авардс оф фамос натионал географик авард
Аноним 03/07/25 Чтв 08:30:30 1263037 227
>>1262606
Кого ты называешь чумным? Абу?
Аноним 03/07/25 Чтв 08:31:40 1263038 228
>>1263032
c 20 гб врам просто гораздо быстрее будет генерить. а так часть весов в системную память выгружается, если целиком не влазит.
Аноним 03/07/25 Чтв 08:35:33 1263039 229
А в NSFW ваш Kontext может уже?
Аноним 03/07/25 Чтв 08:37:34 1263040 230
Аноним 03/07/25 Чтв 08:40:00 1263041 231
>>1263038
>гораздо быстрее будет генерить
Насколько будет быстрее? Мои исследования показывают ничтожный прирост скорости
Аноним 03/07/25 Чтв 08:43:13 1263042 232
image.png 2999Кб, 1536x1024
1536x1024
image.png 1851Кб, 1184x880
1184x880
image.png 2189Кб, 1024x1024
1024x1024
>>1262606
У калтекста возникли проблемы с лицом, которого нет. Две другие для сравнения моча-1.
Аноним 03/07/25 Чтв 08:46:53 1263044 233
>>1263040
А обычные флюкс лоры он не понимает получается?
Аноним 03/07/25 Чтв 08:51:16 1263049 234
Аноним 03/07/25 Чтв 08:54:49 1263051 235
>>1263049
>Combine with other normal .dev nsfw LORAs for best results
Хотя походу должен
Аноним 03/07/25 Чтв 08:54:50 1263052 236
Аноним 03/07/25 Чтв 09:03:03 1263055 237
>>1263041
kontext модель, которая влазит в память (4-bit svdquant): где-то секунда на итерацию
не влазит: ~3 секунды.
по-моему прирост в 3 раза нифига не ничтожный. маленький прирост может наблюдаться если скорость вычислений на видеокарте ниже определенного предела, либо pcie достаточно быстрый, чтобы успевать тасовать данные. у меня gen3 из-за проца с интегрированным видео, ещё и урезано до 12 гбайт\с вместо 16. может поэтому разница ощутима.
Аноним 03/07/25 Чтв 09:28:59 1263071 238
>>1263029
Есть такое, генерирует концепт арт. Photorealistic она понимает как искусство Фотореализм. Realistic тоже так себе.

Попробуй: Photo of, Amateur photo и т.д.
Аноним 03/07/25 Чтв 11:04:20 1263094 239
Анончики, запустил kontext на 3060 12gb через comfyui. Работает, но скорость 30 сек на итерацию, это норм или должно быть быстрее? Загружаю квантованную модель 6 бит, в вроде все vram влезает.
Аноним 03/07/25 Чтв 11:31:09 1263118 240
>>1263094
>30 сек на итерацию
что-то слишком дохуя
>модель 6 бит
пережатые ггуфы медленные, попробуй svdquant модель https://huggingface.co/mit-han-lab/nunchaku-flux.1-kontext-dev/blob/main/svdq-int4_r32-flux.1-kontext
ноду для загрузки модели брать отсюда dev.safetensorshttps://github.com/mit-han-lab/ComfyUI-nunchaku
ноду для лоры-ускорялки брать оттуда же, со стандартным загрузчиком лор не работает
Аноним 03/07/25 Чтв 11:32:41 1263121 241
Аноним 03/07/25 Чтв 13:35:31 1263210 242
CHROMA00001.png 1901Кб, 1216x832
1216x832
CHROMA00002.png 1749Кб, 1216x832
1216x832
>>1263036
1 Photo of, Amateur photo
2 Quality tag: studio photo 4k hdr masterpics winner awards of famous national geographic award
не посоны, не спасет положение особо.
Аноним 03/07/25 Чтв 13:53:51 1263235 243
Image.png 2508Кб, 1080x1920
1080x1920
Аноним 03/07/25 Чтв 13:59:41 1263241 244
>>1263040
>правда на цивите её банят.
Пчелы против меда? Или дело в том что контекст там в целом пока официально не поддерживается, как модель?
Аноним 03/07/25 Чтв 14:00:13 1263243 245
ComfyUI00013.png 1246Кб, 880x1184
880x1184
ComfyUI00014.png 1188Кб, 880x1184
880x1184
контекст с лорой на раздевание
Аноним 03/07/25 Чтв 14:09:37 1263256 246
image.png 328Кб, 1383x927
1383x927
Напомните, какая кастомная нода давала по правом клику на лору узнать ее тригерные слова и место хранения в инете.
Аноним 03/07/25 Чтв 14:13:33 1263268 247
image.png 12Кб, 508x218
508x218
>>1263071
Есть там некоторые нюансы, всё не упомнишь.
Проверь, что выдаст stable_diffusion
Аноним 03/07/25 Чтв 14:21:12 1263283 248
AquaRender.webp 67Кб, 944x998
944x998
ComfyUI00017.png 457Кб, 1024x1024
1024x1024
Аниме тоже кушает
Аноним 03/07/25 Чтв 14:22:32 1263286 249
>>1263283
Судя по качеству аниме в датасете не было
Аноним 03/07/25 Чтв 14:35:24 1263317 250
8341.jpg 478Кб, 1003x1068
1003x1068
ComfyUI00019.png 1166Кб, 1024x1024
1024x1024
>>1263286
Ну а че ты хочешь, моделям 2-3 дня. Чтобы нормальную натренить нужно минимум месяц.
Но потенциал точно есть
Аноним 03/07/25 Чтв 15:14:01 1263389 251
>>1263317
Ничо не хочу, просто говорю, что для аниме это мало юзабельно. Вообще флакс и флакс контекст в целом плохи для 2д. Блек форест лабу нужно спиздить датасет у создателя пони
Аноним 03/07/25 Чтв 15:27:23 1263413 252
>>1262715
>>1262718
>TesnorRT
говно еще то, нужно каждый раз при изменении разрешения картинки компилировать заново модель

>>1263241
Трамп подписал закон в США против дипфейков и раздевания людей на фото с помощью нейронки.

>>1263389
спиздить то, что уже спиженно с данбору
Аноним 03/07/25 Чтв 15:30:31 1263416 253
>>1263243 >>1263283
Очень круто, что в отличие от инпейнта оно как-то немного ориентируется на исходную форму сисек.
Аноним 03/07/25 Чтв 15:33:44 1263427 254
>>1263118
Спасибо, мимо ускорил генерацию с 200 до 100 сек
>лоры-ускорялки
А чё которая в итоге ускорялка для контекста заходит?
Аноним 03/07/25 Чтв 15:47:13 1263452 255
>>1263243
>>1263416
Но как всегда пластиковая кожа флюксовская и фейковые сиськи, вот бы как в тюнах сдхл
Аноним 03/07/25 Чтв 15:58:42 1263475 256
изображение.png 57Кб, 1091x460
1091x460
>>1263268
не эти нюансы по ходу
Аноним 03/07/25 Чтв 16:07:25 1263495 257
>>1263256
Power Lora Loader (rgthree)
Ты был близок.
Аноним 03/07/25 Чтв 16:20:16 1263519 258
>>1263452
Ну ты главное формы плюс-минус анатомически восстановил, дальше инпейнть соски, рейфайни кожу.
Главное что нет этой беды, когда под платьем ощутимо видны контуры груди, а интпенйт рисует отсебятину совершенно другой формы.
Аноним 03/07/25 Чтв 16:23:00 1263521 259
>>1263413
Так контекст это в целом тулза для дипфейков. Там теоретически можно на любую пикчу любое лицо другого человека вставить
Аноним 03/07/25 Чтв 16:35:59 1263539 260
image.png 1762Кб, 920x1160
920x1160
Аноним 03/07/25 Чтв 17:15:31 1263570 261
image.png 396Кб, 1592x1021
1592x1021
image.png 1171Кб, 1024x512
1024x512
>>1263475
Попробуй, может чего не хватает.
Аноним 03/07/25 Чтв 17:23:39 1263580 262
Аноним 03/07/25 Чтв 17:40:13 1263594 263
>>1263570
У тебя настройки двача съедают воркфлоу
Аноним 03/07/25 Чтв 17:42:48 1263598 264
>>1263594
Там нет никакого воркфлоу, просто скрины.
Аноним 03/07/25 Чтв 17:45:23 1263602 265
image.png 3738Кб, 1024x1536
1024x1536
Аноним 03/07/25 Чтв 17:48:07 1263605 266
image.png 313Кб, 482x456
482x456
может кто-нибудь эту картинку генернуть в абстрактное что-нибудь типа руин каких, овощей или ещё какой залупы, знаете вот эти изображения где жид или свастика какая спрятаны на превью, а приближаешь там коты гуляют или ещё чё. я бы чатгпт попросил, но бесплатный режим на сегодня закончился. только текст убрать попросите ии
Аноним 03/07/25 Чтв 18:12:42 1263638 267
изображение.png 424Кб, 1574x1021
1574x1021
>>1263598
так в картинке мог бы и воркфлоу выложить, у меня вот этого, это что такое?
Аноним 03/07/25 Чтв 18:29:16 1263657 268
>>1263638
Padding Removal вроде должен быть в этом паке, от автора Chroma.
https://github.com/lodestone-rock/ComfyUI_FluxMod

ModelSamplingFlux - часть Comfy Core, должен быть встроен в ComfyUI

Slider 2D - опционально, можешь вводить размер вручную, в ноде ModelSamplingFlux
Аноним 03/07/25 Чтв 18:30:29 1263660 269
Аноним 03/07/25 Чтв 18:54:47 1263708 270
ComfyUI00034.png 1121Кб, 1024x1024
1024x1024
ComfyUI00035.png 832Кб, 1024x1024
1024x1024
Флакс контекст. Первая пикча оригинал, вторая что получилось. Промпт "Make her full-length". При перезапуске с тем же промптом получается примерно сейм. Чяднт?
Аноним 03/07/25 Чтв 18:57:34 1263715 271
image.png 617Кб, 512x512
512x512
Аноним 03/07/25 Чтв 19:05:49 1263720 272
ComfyUI00038.png 1244Кб, 1024x1024
1024x1024
>>1263715
Базовое понимание промпта
Аноним 03/07/25 Чтв 19:06:19 1263723 273
image.png 1474Кб, 896x1216
896x1216
image.png 1565Кб, 896x1216
896x1216
>>1263708
`2 views of this tall and slender character standing`

Никогда не пиши full иначе будут коренастые коротышки
Аноним 03/07/25 Чтв 19:10:49 1263733 274
image.png 864Кб, 769x1245
769x1245
>>1263708
у меня так получилось. ты так хотел? я прост разрешение изменил и кондиционирование поднял. хотя можно не поднимать было


когда у тебя на выходе 1024 на 1024 сложно удержаться от того чтобы слепить карлика
Аноним 03/07/25 Чтв 19:21:53 1263740 275
ComfyUI00041.png 1082Кб, 1024x1024
1024x1024
>>1263723
Спасибо, в целом на том же разрешении работает, но анатомию контекст руинит сильно, может только в 2д

>>1263733
Мне подсунули воркфлоу без возможности изменить разрешение, только поставил комфи, разбираюсь как тут все. Ща буду искать тогда как сделать, спасибо
Аноним 03/07/25 Чтв 19:55:41 1263782 276
17428192723020.jpg 191Кб, 720x720
720x720
ComfyUI00031.png 1290Кб, 1024x1024
1024x1024
ComfyUI00032.png 1113Кб, 1024x1024
1024x1024
Recreate the character from the first image in three different anatomical views: front, side (profile), and back, matching the exact pose and perspective of the reference model on the second image. Maintain full consistency in the character's identity, including facial features, hair, clothes and accessories. Preserve the style, lighting, rich textures, and realistic anatomical proportions. Ensure that each new pose captures the same costume flow and detail placement from the original character design.(full body shots; white background;)

Есть какие-то секретные гемы, чтобы повысить качество?
Вроде и неплохо, но можно лучше, я уверен.
Аноним 03/07/25 Чтв 20:36:06 1263839 277
ComfyUItempjrlm[...].png 1280Кб, 1024x1024
1024x1024
ComfyUItempjrlm[...].png 1246Кб, 1024x1024
1024x1024
Аноним 03/07/25 Чтв 21:26:10 1263914 278
Посоны, только только собрал первую пеку себе на 4060ти 16, хочу вкатиться к вам, вот скачал comfyui, хочу с этим флюксом поиграть, особенно с контекстом.
Базу в шапке поглощать? Может ещё какие ссылки посоветуете... >>1262212 типа такого

Разобраться бы с этой кучей окошек в комфи, подобрать лучшее для врама моего.

Я конечно хуею с прогресса, заходил к вам в тред с месяц назад, когда ещё пеки не было, уже тогда был впечатлен, но вот этой заменой всякого через контекст вообще охуеваю.
Аноним 03/07/25 Чтв 21:44:14 1263937 279
>>1263914
Беги глупец, оно тебя сожрет!
Аноним 03/07/25 Чтв 22:10:30 1263973 280
>>1263914
Слишком много думаешь как будто. Не перегружай себя инфой, скачай первый попавшийся воркфлоу для контекста и загрузи модели нужные туда. Потом от этого уже отталкиваться будешь, достаточно ли быстро генерится, слушается ли тех промтов что ты пишешь и т.д.
Аноним 03/07/25 Чтв 22:10:50 1263975 281
>>1263733
>когда у тебя на выходе 1024 на 1024 сложно удержаться
Это кстати адовый рак контекста, что ты привязан к исходному разрешению изображения. Есть костыли какие-то, чтобы управлять разрешением, кроме как пририсовывать белые зоны сбоку исходника?
Аноним 03/07/25 Чтв 22:26:02 1263988 282
ComfyUItemppfgn[...].png 1711Кб, 1024x1024
1024x1024
ComfyUItemppcuf[...].png 2853Кб, 1280x1440
1280x1440
>>1263975
>Это кстати адовый рак контекста, что ты привязан к исходному разрешению

Да не привязан ты не к чему, ничего не мешает поменять разрешение на конечной картинке
Аноним 03/07/25 Чтв 22:26:13 1263989 283
>>1263839
Охуенчик, расскажи как картинки инхенсишь? У меня получилось откровенно старые зернистые фотки привести к среднему нейроговну, а вот более-менее современные фотки как будто хуже оригинала выходят
Аноним 03/07/25 Чтв 22:27:57 1263992 284
500007.png 1329Кб, 1216x832
1216x832
600006.png 1625Кб, 1216x832
1216x832
1400004.png 1523Кб, 1216x832
1216x832
2500004.png 1778Кб, 1216x832
1216x832
>>1263914
Ох, новый мальчик пожаловал, желающий сдернуть одежду со своей одноклассницы? Сколько открытий тебя ждет восхитительных и невероятных когда пойдешь дальше в wan. там то она тебя и сожрёт
Аноним 03/07/25 Чтв 22:30:15 1263993 285
>>1263988
Я пробовал было экспериментировал, но у меня просто результат комковался в углу исходно разрешения, а остаток заливало бессмысленным инпейнтом.
Я так понял, что через RefeneceLatent в гайданс всё равно попадает исходное разрешение.
Аноним 03/07/25 Чтв 22:34:46 1263999 286
>>1263993
Покажи воркфлоу, что ты в латент передаешь?
Аноним 03/07/25 Чтв 22:35:11 1264000 287
Снимок экрана20[...].png 516Кб, 1428x845
1428x845
>>1263993
Хз, я просто немного подправил дефолтный воркфлоу и всё работает без проблем.
Аноним 03/07/25 Чтв 22:41:51 1264008 288
изображение.png 3295Кб, 3214x2066
3214x2066
>>1263999
У меня официальный воркфлоу:
InputImage -> FluxContextImageScale -> VAE Encode -> RefeneceLatent -> FluxGuidence

>>1264000
Я так и пробовал, получалось говно. Может с промтом накосячил. Думал контекст в принципе не может менять разрешение. Спасибо за пример, поэкспериментирую ещё.
Аноним 03/07/25 Чтв 22:46:01 1264017 289
>>1264008
У тебя в латент идет то же самое изображение что и на вход. Создай "empty sd3 latent" или как-то так, и укажи там нужное разрешение выходной пикчи
Аноним 03/07/25 Чтв 22:47:00 1264019 290
>>1264017
*И присоедини его в KSampler заместо того что у тебя сейчас, забыл дописать
Аноним 03/07/25 Чтв 23:06:55 1264043 291
>>1263989
юзаю костыль в виде запроса turn image to 3d raytraced render
Аноним 03/07/25 Чтв 23:11:02 1264049 292
>>1264043
Спасибо, завтра попробую 😘️
Аноним 03/07/25 Чтв 23:15:30 1264060 293
ComfyUItempftqs[...].png 2046Кб, 1280x1280
1280x1280
ComfyUItempftqs[...].png 2346Кб, 1280x1280
1280x1280
ComfyUItempftqs[...].png 2006Кб, 1280x1280
1280x1280
ComfyUItempftqs[...].png 1973Кб, 1280x1280
1280x1280
Что-то я подзабыл, флюкс дев всегда так генерил? Вроде говорили что кожа пластиковая у персонажей а тут прям нормальная.... А вот с аниме как-то не очень
Аноним 03/07/25 Чтв 23:29:46 1264077 294
>>1264060
У Flux не такая уж силиконовая кожа, если не задирать некоторые настройки.
Здесь 2-3 трэда назад форсили wan video, как якобы супер-пупер скоростной генератр голых тянок. Вот там силиконовые и замыленные куклы.
Аноним 03/07/25 Чтв 23:32:04 1264082 295
>>1263992
>wan
как был хуетой так и остался. Даже 32гб не помогают.
Аноним 03/07/25 Чтв 23:50:47 1264104 296
15669134300690.jpg 285Кб, 811x1046
811x1046
ComfyUI00062.png 1299Кб, 880x1184
880x1184
ComfyUI00066.png 1183Кб, 880x1184
880x1184
ComfyUI00059.png 1268Кб, 880x1184
880x1184
Как же его все таки косоебит когда нужно "консистанси карактер" сделать. Опять нужно контрнеты привязывать, чтобы пропорции сохранить.
Аноним 04/07/25 Птн 00:38:37 1264137 297
Аноним 04/07/25 Птн 00:42:09 1264140 298
Аноним 04/07/25 Птн 01:22:01 1264170 299
>>1260332
Так пони тоже аниме модель. С нубом/люстрой у них один и тот же датасет считай - данбуру. Просто твой чекпоинт, это уже тюн на тюне, от пони там хуй да маленько
Аноним 04/07/25 Птн 01:34:22 1264175 300
>>1264140
*Сам разобрался, воркфлоу кривой был.
Аноним 04/07/25 Птн 05:47:36 1264238 301
UP00001.png 3979Кб, 2048x2048
2048x2048
Аноним 04/07/25 Птн 08:00:56 1264279 302
asd2.png 993Кб, 858x1425
858x1425
>>1264238
w

меня вот прикаляет, что можно взять на стоках премиум титлы и поменять текст на свой
Аноним 04/07/25 Птн 09:46:23 1264309 303
image.png 983Кб, 1332x1168
1332x1168
image.png 604Кб, 912x1021
912x1021
Аноним 04/07/25 Птн 09:53:41 1264313 304
>>1264170
далеко не один. у пони всего миллион аниме картинок в датасете, столько же фурри. у люстры 8 миллионов аниме, у нуба 8 миллионов аниме и 4 миллиона фурри
Аноним 04/07/25 Птн 10:39:00 1264322 305
изображение.png 441Кб, 2239x1275
2239x1275
изображение.png 2612Кб, 1184x880
1184x880
изображение.png 4136Кб, 1280x1280
1280x1280
>>1264000 >>1264017
Повторил эксперимент. Всё равно через раз генерит с оглядкой на предыдущее изображение + аутпейнт.
Если пердолить промпт, просить создать изображение, а не трансформировать - чуть лучше получается. Но всё равно, в общем случае получается, что исходное разрешение и соотношение сторон аффектит результат.
Аноним 04/07/25 Птн 11:29:20 1264352 306
Снимок экрана20[...].png 754Кб, 1250x717
1250x717
ComfyUItempnmus[...].png 1924Кб, 1024x1280
1024x1280
>>1264322
Что-то ты явно не так делаешь, может промпт как-то не правильно формируешь, это имеет значение.
Аноним 04/07/25 Птн 13:25:04 1264431 307
>>1264322
100% виноват этот блок нунчаку или модель которую ты юзаешь. Это даже не похоже на контекст, оно просто как будто вставляет изначальное изображение и очень криво дорисовывает все остальное, это ужасный результат для 20 шагов. Лучше скачай предложенную модель из воркфлоу, которая в Unet Loader (GGUF) и присоедини этот блок как модель, посмотри будет ли оно работать. Если да, то что-то однозначно не так с моделью что ты скачал или этим блоком
Аноним 04/07/25 Птн 13:44:33 1264453 308
Какая SDXL модель сейчас актуальна для реалистика? big lust, big love, lustify, cyberrealistic?
Аноним 04/07/25 Птн 13:50:38 1264459 309
rgthree.compare[...].png 1149Кб, 1104x944
1104x944
rgthree.compare[...].png 1013Кб, 1184x880
1184x880
rgthree.compare[...].png 1089Кб, 1184x880
1184x880
rgthree.compare[...].png 1001Кб, 1184x880
1184x880
Аноним 04/07/25 Птн 13:56:50 1264462 310
Аноним 04/07/25 Птн 13:59:01 1264463 311
>>1264453
Я выбираю биглов, лустифи хуев пихает без спроса, остальные более пластиковые.
Аноним 04/07/25 Птн 14:45:27 1264496 312
>>1264431
Я пробовал и на gguf и оригинальную модель.
Это промп, однозначно. Есть промпты которые перерисовывают картинки с нуля. Есть промпты которые берут куски исходного изображения. Первым похуй на смену разрешения. Вторые - сильно зависят от исходника.
Аноним 04/07/25 Птн 14:50:54 1264500 313
image.png 814Кб, 825x741
825x741
image.png 2498Кб, 1216x832
1216x832
image.png 1330Кб, 1216x832
1216x832
image.png 1593Кб, 1216x832
1216x832
>>1264082
хз у меня она на RTX 3070 со всеми убыстрялками быстрее чем Flux генерит картинку
Аноним 04/07/25 Птн 15:01:33 1264505 314
>>1264496
А еще бывает, что от промта не зависит. И на один и тот же промт и настройки может быть разное поведение модели. Это контекст капризный просто. Пора признать такое.
Аноним 04/07/25 Птн 15:13:18 1264511 315
image.png 4602Кб, 3233x1292
3233x1292
Попытки переделать освещение в кадре. Без лор, промтами. Хз, короче.
Аноним 04/07/25 Птн 15:25:17 1264515 316
Пупсы, кто знает как избавиться в контексте от вечной диспропорции головы? Она то огромная чиби, то маленькая. Только черри-пикинг? Или кто знает промпт под это.
Аноним 04/07/25 Птн 15:26:13 1264517 317
>>1264453
>сейчас актуальна
Всегда интересовали какой ответ ожидают люди с такими вопросами:
Какой-то анон ответит и вопрошающий без вариантов будет использовать только то, что посоветовал анон.
Сейчас не сдхл не совсем актуальна.
Сейчас уровень сдхл реалистичности такой же как и год назад.
Самому сгенерировать пару десятков картинок и самому сделать вывод.
С ботами не разговариваем.
И без ботов тема не увянет, не надо так апать.
Аноним 04/07/25 Птн 15:31:07 1264523 318
>>1264505
>Это контекст капризный просто. Пора признать такое.
В нем ещё мешает криво встроеная цензура. Едва ты попросишь оголить сосок, но или проще говоря стриггерится внутренний цензор-блок, то включается байпас.
Поэтому надо внимательно смотреть все слова в промпте, если что-то не получится.
Аноним 04/07/25 Птн 15:38:33 1264537 319
>>1264505
Очевидно что ближайшие недели мы будем обрастать знаниями как правильно готовить промпты для контекста. Где надо писать convert, где transform, где turn into и как на всё это в итоге влияет.
Аноним 04/07/25 Птн 15:40:58 1264541 320
>>1264515
хз. разрешения подбирай?
Аноним 04/07/25 Птн 15:46:41 1264546 321
>>1264537
>>1264523
Промты не самое важное. Модель надо другую просто. Я вот только что сделал пикчу. Добавить из фото 2 объект в фото 1. Ок получилось. Хотя и говно. Потом я сделал другой промт. Там не получилось вместо добавления, оно просто слепило две фотографии в одну. Тогда я вернул старый промт. И он больше не работает. Оно лепит две картинки.
Аноним 04/07/25 Птн 15:52:38 1264550 322
1751633556389.jpg 816Кб, 1240x1158
1240x1158
>>1264496
Это похоже на то как я пытался делать аутпеинт картинки с криво настроенным сдхл. Посмотри какая разница между инпут картинкой и то что оно к ней дорисовало. Оно как будто вставляет входное изображение на латент и аутпеинтит все остальное, при чем выглядит это ужасно, если ты, конечно, не указал 1-2 шага. Не похоже что такое может быть только из-за промпта
Аноним 04/07/25 Птн 16:01:00 1264558 323
>>1264523
цензуры и на слова и на объекты в фото триггерится
Аноним 04/07/25 Птн 16:06:19 1264562 324
12249630800n.jpg 64Кб, 532x800
532x800
ComfyUI00508.png 618Кб, 528x800
528x800
>put a cap on the girl`s head. remove apples and glasses.

Девочка на себя не совсем похожа стала.
Аноним 04/07/25 Птн 16:13:33 1264571 325
>>1260201
Как раздевать через flux kontext?.. Есть какой-то быстрогайд, у меня вот comfyui стоит и kontext dev оттуда. Что нужно сделать...
Аноним 04/07/25 Птн 16:23:44 1264581 326
>>1264571
качни специальную лору
Аноним 04/07/25 Птн 16:28:13 1264584 327
>>1264562
>не совсем похожа
>неужели нужно в деталях описывать девочку, хмм... жизнь меня не готовила к такому!
Аноним 04/07/25 Птн 16:33:17 1264587 328
Аноним 04/07/25 Птн 16:42:54 1264589 329
Без названия.jfif 902Кб, 1920x1388
1920x1388
>>1264581
Поделись ссылочкой, позязя. не умею гуглить правильно...
Аноним 04/07/25 Птн 16:44:21 1264590 330
>>1264562
Так то если туда-сюда листать, будто особо и не менялось в ней ничего, только глаза чуток темнее стали. Тут видимо очки оче решают.
Аноним 04/07/25 Птн 16:49:45 1264598 331
>>1264590
Вроде да, а смотрится иначе.
>очки
ага
Аноним 04/07/25 Птн 16:53:50 1264600 332
изображение.png 660Кб, 1556x1005
1556x1005
изображение.png 710Кб, 1556x1005
1556x1005
изображение.png 646Кб, 1556x1005
1556x1005
изображение.png 655Кб, 1556x1005
1556x1005
Я чё не так с цензурой в контексте? У меня без всяких лор голых тётенек норм рисует. Понимаю, что в лоб "покажи пизду" он проигнорирует, но базовые операции не зарубает
Аноним 04/07/25 Птн 17:02:11 1264604 333
>>1264587
>Ты ебнутый?
не перекладывай это на меня, это твой крест.
Аноним 04/07/25 Птн 17:07:18 1264605 334
Аноним 04/07/25 Птн 17:19:30 1264608 335
>>1264600
У него просто нет концепции сисек-писек, потому что этого не было в датасете. Цензуры у него нет. В теории можно показать ему голую фотку в качестве примера и сказать "сделай тоже самое с одетой тян"
Аноним 04/07/25 Птн 18:05:46 1264651 336
изображение.png 1196Кб, 832x1248
832x1248
изображение.png 1229Кб, 832x1248
832x1248
изображение.png 1180Кб, 832x1248
832x1248
изображение.png 1322Кб, 832x1248
832x1248
>>1264608
Ну их и у флюхи не было, там кровавое месиво рисовалось всегда.
В целом есть небольшие ограничения. Вторую девушку отказался рисовать. Верёки отказкался рисовать. Напрочь отказался рисовать all fours, даже в формулировке yoga cat-cow pose. Хотя дргуие позы, включая "покажи пизду" делает вполне себе.
Аноним 04/07/25 Птн 18:21:08 1264663 337
>>1264651
В случае с позами скорее не отказался, а так же просто их не знает. На счёт веревок хз
Аноним 04/07/25 Птн 18:30:34 1264676 338
Аноним 04/07/25 Птн 19:07:05 1264705 339
изображение.png 391Кб, 832x1248
832x1248
изображение.png 1164Кб, 832x1248
832x1248
Ахаха, "увеличь сиськи" отработало без сучка без задоринки.
Аноним 04/07/25 Птн 19:13:18 1264712 340
.jpg 189Кб, 602x534
602x534
Аноним 04/07/25 Птн 19:30:21 1264721 341
image.png 1087Кб, 1306x1355
1306x1355
Аноним 04/07/25 Птн 19:34:03 1264728 342
Есть что-то лучшее для контекста кроме текущих Эйлер Бета?
Аноним 04/07/25 Птн 19:38:54 1264735 343
>>1264721
О, жирошиз подъехал.
Аноним 04/07/25 Птн 19:57:10 1264754 344
ComfyUI00063.png 1483Кб, 880x1184
880x1184
ComfyUI00066.png 1276Кб, 880x1184
880x1184
ComfyUI00067.png 1301Кб, 640x1536
640x1536
ComfyUI00068.png 1455Кб, 832x1216
832x1216
>>1264515
только контрол нет
на разрешение пофиг.
на промт пофиг. уже 5 разных от разных ютюберов использовал. Все одно.
а, еще лоры иногда помогают. Но там 50\50
>первая картинка промт: girl in fishnets
Как тебе такой илон маск?
Аноним 04/07/25 Птн 20:16:20 1264783 345
image.png 2075Кб, 1700x1486
1700x1486
Я заметил, что эта хрень сильно влияет на результат.
Аноним 04/07/25 Птн 20:27:44 1264794 346
Аноним 05/07/25 Суб 04:29:52 1265111 347
>>1264712
Брить отказалась.
Уменьшать сиськи, кстати, тоже. Стрелочка не поворачивается.
Аноним 05/07/25 Суб 07:06:53 1265147 348
>>1264705
А теперь покажи цветное
Аноним 05/07/25 Суб 07:29:45 1265154 349
Ваннабе генератор в треде.
Где лучше использовать вызов лоры (который <lora:LoraName:1.337>), в конце, в начале или сразу после триггер ворда?
Везде говорят разное.
Аноним 05/07/25 Суб 08:35:47 1265186 350
>>1265154
Посмотри так и эдак, и реши сам
Аноним 05/07/25 Суб 09:43:01 1265207 351
Аноним 05/07/25 Суб 09:48:48 1265209 352
NATIVE00066.mp4 2466Кб, 704x480, 00:00:08
704x480
NATIVE00068.mp4 3133Кб, 704x480, 00:00:08
704x480
NATIVE00071.mp4 2561Кб, 704x480, 00:00:08
704x480
NATIVE00059.mp4 1969Кб, 704x480, 00:00:08
704x480
Аноним 05/07/25 Суб 10:16:16 1265218 353
ComfyUItempsqvz[...].png 4820Кб, 1920x1088
1920x1088
ComfyUItempsqvz[...].png 4799Кб, 1920x1088
1920x1088
ComfyUItempsqvz[...].png 4743Кб, 1920x1088
1920x1088
ComfyUItempsqvz[...].png 4807Кб, 1920x1088
1920x1088
Аноним 05/07/25 Суб 10:55:17 1265235 354
Аноним 05/07/25 Суб 11:50:00 1265282 355
>>1265235
>Merge of Clothes Remover(fm00) & Reveal.6
тупо обычный мердж двух лор назвали NSFW моделью, классический civitai.
Аноним 05/07/25 Суб 12:00:08 1265286 356
image.png 1761Кб, 832x1248
832x1248
image.png 1528Кб, 832x1248
832x1248
image.png 1429Кб, 832x1248
832x1248
Оригинальное изображение

`Draw this character with arms at sides looking directly at viewer`

`Draw this character from side but looking directly at viewer`


Обычный Kontext_fp8 без всяких лор
Аноним 05/07/25 Суб 13:33:05 1265359 357
image.png 3868Кб, 2403x1401
2403x1401
image.png 2053Кб, 1459x1256
1459x1256
Какой долбоеб удалил фото голой женщины? Там выше тоже голая баба и ты не удалил? Объясни хоть свою логику, даун. На ребенка она не похожа. Вот эта блядища. Пик 2. Выдрессировал абу поколение ублюдков, которым лучше перебдеть чем недобдеть, скотина тупая.
Аноним 05/07/25 Суб 15:23:48 1265454 358
687610.jpg 243Кб, 2400x1500
2400x1500
Как промтить в sdxl пикрил причёску. обычное styled up hair не работат, тоесть волосы убраны навер и чуть назад, но без явного bun.
Аноним 05/07/25 Суб 15:25:32 1265456 359
>>1265154
Не имеет значения, это не часть промпта, а просто интерфейсный костыль, указание на файл лоры, положение в тексте ни на что не влияет. Лоры применяются и при загрузке модели и никак специально не вызываются потом, нельзя применить лору к конкретному месту промпта, даже триггеры на самом деле не особо нужны, лора и так работает всегда.
Аноним 05/07/25 Суб 15:27:08 1265458 360
>>1265456
>положение в тексте ни на что не влияет
в полторахе и фордже играет, вот он и спрашивает
Аноним 05/07/25 Суб 15:32:34 1265461 361
image.png 450Кб, 512x406
512x406
image.png 503Кб, 512x400
512x400
>>1265235
Проверил, иногда косячит.
А что, оригинальный Флукс Калтекст не раздевает? Я на нем пока не проверял.
Аноним 05/07/25 Суб 15:40:31 1265468 362
Аноним 05/07/25 Суб 16:47:34 1265514 363
Image.png 1818Кб, 1024x1024
1024x1024
Аноним 05/07/25 Суб 16:51:40 1265520 364
Аноны, на comfy появилась нода сохраняющая метаданные?
А то с новыми правилами цивитай я заебался промты вписывать
ну или аналог цивитая подскажите что бы похотливых дев постить и лайки собирать
Аноним 05/07/25 Суб 17:16:04 1265537 365
>>1265456
>даже триггеры на самом деле не особо нужны, лора и так работает всегда.
Ну да, за исключением тех случаев, когда без триггера у лоры эффект под лупой только заметен, а с ним в полную силу работает, а так-то конечно не нужны

>>1265520
>ну или аналог цивитая подскажите что бы похотливых дев постить и лайки собирать
Сюда пости
Аноним 05/07/25 Суб 17:31:24 1265563 366
ComfyUI00910.png 3632Кб, 2432x1664
2432x1664
>>1265537
>Сюда пости
Здесь только хуев за щеку получу, да и здесь вроде как легкая эротика в почете
Аноним 05/07/25 Суб 18:42:06 1265731 367
ComfyUI00589.png 1392Кб, 880x1168
880x1168
Аноним 05/07/25 Суб 19:54:38 1265905 368
image.png 15Кб, 332x194
332x194
image.png 5812Кб, 2048x1024
2048x1024
image.png 5161Кб, 1920x1088
1920x1088
image.png 5766Кб, 1920x1088
1920x1088
Аноним 05/07/25 Суб 20:09:08 1265930 369
image.png 5856Кб, 2664x1613
2664x1613
Фото из чат гпт после пары правок в контексте стало говном.
Аноним 05/07/25 Суб 20:14:49 1265937 370
А контекст же можно просто юзать как генератор картинок, без контекстной картинки? Может оно генерит лучше чем простой флакс дев, а никто не юзает
Аноним 05/07/25 Суб 20:20:29 1265948 371
Screenshot9.jpg 152Кб, 1093x859
1093x859
>>1260174 (OP)
Можете раскрасить рисунок не меняя контур?
Аноним 05/07/25 Суб 20:24:28 1265951 372
>>1265937
нет

говенно он генерит
Аноним 05/07/25 Суб 20:33:29 1265962 373
ComfyUI00604.png 899Кб, 1088x864
1088x864
ComfyUI00603.png 1156Кб, 1088x864
1088x864
>>1265948
как угодно можно раскрасить
Аноним 05/07/25 Суб 20:38:40 1265971 374
ComfyUI00605.png 853Кб, 1088x864
1088x864
или так
Аноним 05/07/25 Суб 20:46:28 1265979 375
image.png 1299Кб, 1184x880
1184x880
Аноним 05/07/25 Суб 20:50:08 1265983 376
Screenshot5.jpg 65Кб, 566x795
566x795
>>1265979
>>1265971
>>1265962
Спасибо. Но нужно больше объема, с флэтартом 3d нейронка не дружит

То есть прмерено так. Это покрас от того же художника.
Аноним 05/07/25 Суб 20:53:55 1265993 377
Screenshot5.jpg 71Кб, 901x759
901x759
image.png 922Кб, 840x1231
840x1231
Аноним 05/07/25 Суб 20:57:18 1266004 378
ComfyUI00606.png 921Кб, 1088x864
1088x864
>>1265983

насколько больше?

или меньше объема?

п.с. остальные правки платные. ты чет охуевший больной.
Аноним 05/07/25 Суб 20:58:29 1266006 379
*больно
Аноним 05/07/25 Суб 21:00:06 1266008 380
Аноним 05/07/25 Суб 21:04:58 1266018 381
Screenshot7.jpg 87Кб, 1096x803
1096x803
>>1266004
>>1266008
Но сильно хуже получилось чем по картинкам из /b
Наверное поза ебанутая
Аноним 05/07/25 Суб 21:06:31 1266021 382
101060107250000[...].jpg 776Кб, 3456x2304
3456x2304
Аноним 05/07/25 Суб 21:13:02 1266030 383
Screenshot8.jpg 361Кб, 1743x1272
1743x1272
Screenshot9.jpg 80Кб, 1032x748
1032x748
>>1266021
Пизже, но тут уже моя нейронка не справляется.
Аноним 05/07/25 Суб 21:42:23 1266091 384
>>1265458
Хуйню несёшь. Это не триггер слово, а просто указание, что нужно загрузить лору.

Там новый тип хромы выкачен. Не ебу что это значит, но ещё быстрей (за 8 уже норм) генерит пластмассу еб твою мать, когда уже гиперфотомегасуперпуперреалистик модель без руинящего 2д.
Вопросик кто генерит Аноним 05/07/25 Суб 21:58:34 1266099 385
GIGABYTE GeForce RTX 3060 OC 12 GB
GIGABYTE GeForce RTX 4060 D6 8 GB
GIGABYTE GeForce RTX 5060 GD 8 GB

есть возможность взять из этого за 24-25-26к (персональная скидка только блять на них)

хотя вроде как могут отдать за 44100р 5060TI PA-RTX5060Ti INFINITY 3 16ГБ естественно палит епта. Но цена уже дороговата и думаю рязань 1600х уже перданет с ней. а это еще десятка сверху на какойнить 5500-и выше.
Мляяяяяяя еще pci 3 на матери но думаю потери минимальны так то будут.

в основном генерил на 16гб 512/768/1024, апскеил юзал сторонний от акул вроде у них лимита нет.
шаги были обычно в районе 25-40/ +- лора от 1 до 5/ ну и контроль поз иногда в итоге около 20-145сек на изображение с промтом на 30 слов.
Но это все на красной xt это сущий ад какой то.

хочу начать генерировать простенькие 3д объекты чтобы меньше возиться с компасом и скульптингом. Пропускать основной этап так сказать потом ручками до ума доведу.
Ну и увеличить скорость генерации изображений. Что то мне подсказывает что зеленые в разы быстрее это делают.

Что думаете есть ли смысл грейдить или нет.
наваливать 20 сверху за 5060 ti или проще за 26к 3060/4060/5060 забрать и не париться?
То что даже 8 гиговая версия быстрее моей будет думаю точно.
Аноним 05/07/25 Суб 22:07:31 1266108 386
image.png 61Кб, 1029x323
1029x323
>>1266099
Или до 5070 добивай. Но 8 гб точно не годятся нынче, да ещё на псе3.0. Все кроме 3060 обрубки по линиям к тому же.
Аноним 05/07/25 Суб 22:17:23 1266111 387
Аноним 05/07/25 Суб 22:18:22 1266113 388
image.png 337Кб, 1284x762
1284x762
>>1266099
>на какойнить 5500-и выше
Взял зимой за 8к, лол
Аноним 05/07/25 Суб 22:19:55 1266114 389
>>1266108
тоесть 3060 с 16х pci сделает новые поколения на 8gb?
5070 конечно хорошо, но проц точно не вывезит, да и в теории мать менять точно придется.
ой блять ебаный хуанг обрезки наделает и сидит довольный хуй
Аноним 05/07/25 Суб 22:20:07 1266115 390
>>1266099
На проц похер, 5060ти 16 бери, она в разгоне в два раза мощнее 3060 и гигов нормально.
Аноним 05/07/25 Суб 22:21:58 1266117 391
>>1266113
это да цены скачут пиздец. Ща смотрел боксовская версия 6 стоит
Аноним 05/07/25 Суб 22:24:25 1266121 392
>>1266114
а чё проц? все основные расчеты на видяхе. у меня ryzen 5700g с урезанными кэшем и pcie и норм. главное - 12-гиговая видяха (в идеале 16 гб) и хотя бы 32 гб озу (лучше 64).
Аноним 05/07/25 Суб 22:28:07 1266127 393
>>1266117
ОЗОН ебаный поднял комиссию для продавцов с 17% до 32% в июне. Почувствовали что цены упали и охуели. Не ищите там ничего.
Аноним 05/07/25 Суб 22:28:16 1266128 394
>>1266115
даже с учетом 8ми линий и pci 3?
разгон именно памяти роляет?
Аноним 05/07/25 Суб 22:33:45 1266131 395
>>1266121
>>1266127

озу 32 на борту тоесть 64 в иделе нужно? сильно критично?
короче понятно проц тогда идет нахуй.
значит за 44 нормально будет

да кста помню на озоне месяц эдак 2-3 назад 5060 16 гиговая стоила 40
Аноним 05/07/25 Суб 22:41:19 1266132 396
>>1266128
Я думаю пока модели висят в врам шина почти не будет тыквить. Вот на 8гб точно будет посос.
По чипу она хорошо гонится.
Аноним 05/07/25 Суб 22:44:16 1266134 397
image.png 20Кб, 602x644
602x644
>>1266131
>озу 32 на борту тоесть 64 в иделе нужно? сильно критично?
лучше иметь 64 гб озу, при 32 будет чаще уходить в своп и долбить ssd = долгое ожидание начала генерации. видеокарта скидывает в ram компа все используемые в процессе генерации модели, чтобы быстро менять их в зависимости от задачи, ну и сжатие моделей там же проворачивается.
Аноним 05/07/25 Суб 22:50:01 1266140 398
>>1266132
ну раз 8 гигов не вариант у меня выбор 3060 и 5060
в идеале 5070 бля ну уже семейный бюджет выйдет за рамки.
пока отдают за 44 думаю завтра заберу.
Гнать конечно хорошо но отдадут только палит, а у них вроде как с охладом постоянные проблемы (хотя может раньше было так)
Аноним 05/07/25 Суб 22:52:49 1266141 399
>>1266134
ясненько тогда точно выбор за 5060 а в след месяце докидаю памяти (а точнее всю менять)
Аноним 05/07/25 Суб 22:58:50 1266145 400
>>1266131
> 64 в иделе нужно? сильно критично?
Так-то вообще не критично ни разу ну вот совсем, но вся нейрозалупа и особенно гуи к ней написаны откровенными васянами и случаются накладочки. Например как таковая основная память вообще почти не нужна для генерации, но всякие комфи скидывают туда использованные модели и нихрена не чистят те, которые в текущей задаче не используются, например. По идее когда памяти не хватает, что-то должно оттуда удаляться, но происходит это не всегда и можно наблюдать охуенные моменты, когда без ошибок, предупреждений и без задней мысли начинает использоваться дисковый своп (которого вообще 128 мегабай, как у меня, например) и все пизда, все зависло, перезагружай.
С 64 такого почти не бывает.
Собственно по скорости генерации это почти нихрена не дает, даже когда у тебя там в одном воркфлоу десять разных моделей, которые гарантированно не влезут в ОЗУ и будут грузиться по очереди.
Аноним 05/07/25 Суб 23:05:34 1266149 401
>>1266141
у меня также процессор со встроенной видеокартой, благодаря этому на основной видюхе windows не захламляет где-то гигабайт видеопамяти и интерфейс не подвисает при тяжелых расчетах. правда у такого проца кэш в 2 раза меньше чем у собрата без встройки. и pcie 3.0 вместо 4. но это как-то некритично, хуже будет если из-за винды модель немного не влезет целиком и генерация сильно замедлится.
Аноним 05/07/25 Суб 23:10:44 1266153 402
>>1266145
С 64 такого почти не бывает
ну кста я встречаю довольно часто приколюху когда промт меняешь, а он генерит одно и тоже пока не зависнит нахуй вообще всё - обычно после 2-3х попыток, или не перезагрузишь и это на 32гб.
так понимаю на 64 это редкость
Аноним 05/07/25 Суб 23:16:03 1266160 403
>>1266153
>так понимаю на 64 это редкость
Ну наверное и от задачи зависит, вообще похоже на то, что оно способно забить память и обмякнуть при любом раскладе, просто чем больше памяти, тем меньше вероятность, что ты ее всю используешь частой сменой разных моделей.
Аноним 05/07/25 Суб 23:19:31 1266163 404
16964442834891.png 1066Кб, 1000x1000
1000x1000
ComfyUI00036.png 1034Кб, 1000x1000
1000x1000
ComfyUI00042.png 1096Кб, 1000x1000
1000x1000
06/07/25 Вск 00:18:53 1266222 405
Аноним 06/07/25 Вск 00:21:13 1266223 406
>>1266114
>тоесть 3060 с 16х pci сделает новые поколения на 8gb?
Не "сделает" ты идиот совсем что ли?, а просто "влезет". Но тебе придется выпить много чашечек кофе, как говорят у нас в клинге.
Аноним 06/07/25 Вск 00:24:15 1266228 407
>>1265563
>САРУКА-ЧАН
АСУЖДАЮ!!!! 999911919111
Аноним 06/07/25 Вск 00:49:09 1266258 408
image.png 179Кб, 931x468
931x468
image.png 327Кб, 1191x531
1191x531
image.png 488Кб, 1280x669
1280x669
image.png 7Кб, 153x77
153x77
image.png 49Кб, 310x402
310x402
Ну шо. Погенерил я на ноуте, 30 итераций HD - 15 минут. Охуел + заебался.
Сделал игрушьку на серваке, вместо покупки дорогущей видяхи. Запускаю ВМ на серваке, в браузере интерфейс сей хуйни. Пока не генерил, заливаю модели всё ещё.
По деньгам вышло - отладка заняла 434р, ВМ с теслой Т4 - 85р/ч. Резервирование ссд на 350Гб - 4.5к/мес, статический ип - 500р/мес. Можно конфигурацию поменять и лютую видяху прикрутить к ВМ, будет сильно дороже, но оплачивается только машинное время, так что можно шикануть иногда
Аноним 06/07/25 Вск 00:54:29 1266263 409
5.jpg 15Кб, 334x332
334x332
Почему вы генерируете какой то кал? Почему вы не можете генерировать не кал?
Аноним 06/07/25 Вск 01:10:30 1266272 410
>>1266258
>По деньгам вышло - отладка заняла 434р, ВМ с теслой Т4 - 85р/ч. Резервирование ссд на 350Гб - 4.5к/мес, статический ип - 500р/мес. Можно конфигурацию поменять и лютую видяху прикрутить к ВМ, будет сильно дороже, но оплачивается только машинное время, так что можно шикануть иногда
Еблан, просто купи себе кредитов на тензор.арте или любой подобной порнохуйне на эти деньги.
Аноним 06/07/25 Вск 01:10:48 1266273 411
>>1266258
Ох, шоб я так жил! Сижу тут, читаю твой инженерный подвиг сквозь слёзы умиления. Погнали разбирать твой "бюджетный апгрейд", Коперник облачных вычислений:
>15 минут
Братик, у меня в микроволновке пельмени разогреваются быстрее, чем твой ноут HD-арт генерит. У тебя что, там вместо GPU – три хомяка в колесе и abacus? "Охуел + заебался" – это не системные требования, это диагноз.
Ты не "сделал игрушку", ты собрал цифрового Франкенштейна из ВМ, кусков SSD и слез. "В браузере интерфейс сей хуйни" – ага, шедевр юзабилити. Пользоваться этим – как пытаться приготовить борщ через шахту лифта.
По финансам:
434р за отладку: Это не отладка, это оплата экзорциста, чтобы демоны CUDA не сожрали твою ВМ.
Т4 за 85р/час: Охренеть, Tesla! Не иначе как из секонд-хенда Илона Маска. Мощности – как у калькулятора, но с пафосным именем.
350Гб SSD за 4.5к/мес: Дороже, чем моя квартира в провинции. Ты что там хранишь – нейросетевую Библию в 8K? За эти деньги можно купить физический SSD, приклеить его к голубю и он будет летать быстрее твоего "резервирования".
Статический IP за 500р/мес: Ах, да! Ведь без этого твой "сервак" был бы просто... грустным анонимным сервером в пучине интернета. VIP-пропуск для гиганта мысли!
Итог:
Ты заплатил кучу бабла, чтобы сидеть в браузере и ждать генерацию как автобус ночью, гордо крича "Я НЕ КУПИЛ ВИДЯХУ!". Экономист года. Нобелевку тебе.

P.S. Шлю виртуальный пряник за старания.
Аноним 06/07/25 Вск 01:17:21 1266280 412
>>1266273
Нихуя ты понаписал братиш, респект за усилия, плюсик в кармочку поставил
мимо
Аноним 06/07/25 Вск 01:19:43 1266281 413
image.png 2471Кб, 1024x1024
1024x1024
Аноним 06/07/25 Вск 01:25:18 1266285 414
3.jpg 1386Кб, 2560x1440
2560x1440
Аноним 06/07/25 Вск 01:35:17 1266295 415
image.png 27Кб, 743x255
743x255
image.png 28Кб, 306x441
306x441
image.png 10Кб, 296x230
296x230
>>1266272
>просто купи себе кредитов
Гой спокуха
>>1266273
1660ти 6Гб в ноутпуке. Похуй на теслу, надо будет - просто подключу 8 тесл в100. Купить ссд - а нахуя он мне дома, когда он нужен на серваке?
>Ты что там хранишь – нейросетевую Библию в 8K?
пик3
Короче завидуешь ясн
Спасибо
Аноним 06/07/25 Вск 01:57:59 1266304 416
>>1266295
>просто подключу 8 тесл в100
Ага, конечно, "просто". Как "просто" заказать вертолёт, чтобы долететь до соседнего подъезда.
Ты: «Запущу 8 V100!»
Твой кошелёк: "Слушай, ну ты хотя бы будешь чем-то кроме демо-котиков генерить?"
Это же не "подключил" – это "арендовал на часок за стоимость твоего ужина в ресторане". Шиканул – и бегом выключай, пока кредитка не задымилась.
>ссд - а нахуя он мне дома
Логика железная. Зачем хранить вещь у себя, если можно платить 4.5к в месяц, чтобы она лежала у чужих дядь в дата-центре?
Это как арендовать холодильник за 150% его цены в год – и гордо говорить: «Зато у меня дома больше места для... эээ... воздуха!
>Models
Не иначе как коллекцию из 300 версий ChilloutMix, 15 терабайт Loras про аниме-девочек, и один файл ultra_mega_pony_v27.safetensors, который ты открывал один раз в 2023-м. Настоящее имя твоего SSD: Чёрная дыра для рублей.
>Завидуешь ясн
Завидую. Ага, щас. Завидую, как бабушка у подъезда завидует соседу, который купил пятую бесполезную спутниковую тарелку.
Финал. Твоя реальность:
Ноут: греет квартиру зимой.
Облако: греет душу мыслью "я могу V100, но не буду".
Кошелёк: тихо плачет в углу.
Но главное – ты счастлив. И это прекрасно!
Аноним 06/07/25 Вск 04:01:31 1266345 417
>>1266263
>не кал?
Мы не знаем что это такое. Если бы мы знали что это такое. Покажи это, для ориентира. Покажи к чему нам стремиться.
Аноним 06/07/25 Вск 05:19:44 1266354 418
>>1266163
Вообще-то там мужик под платьем.
Аноним 06/07/25 Вск 06:58:17 1266379 419
14598764941410.webm 387Кб, 854x480, 00:00:02
854x480
>>1266354
Да не может такого быть такого.
Аноним 06/07/25 Вск 08:45:42 1266415 420
>>1266099
Какой смысл брать огрызки, да ещё и за фуллпрайс? Перебивайся колабом, фри сервисами, копи. Если совсем пиздец никак, шиза требует срочно, возьми б/у. Новую есть смысл брать, если оно хорошее и надолго, а 8гб уже мало.
Аноним 06/07/25 Вск 11:32:26 1266478 421
>>1266091
>Хуйню несёшь
школота, ебало завали.
Аноним 06/07/25 Вск 11:46:06 1266496 422
>>1266415
>огрызок - 30к
>новое хорошее и надолго - 300к
А, ну да, стоит только чутка затерпеть - и накопишь.
Напоминаю базу - 8 мало, 16 мало, 24 тоже уже мало на самом деле, то, чем мы тут занимаемся, это просто детские игрушки, картиночные нейросети до сих пор ни для чего не годятся, кроме как для 1girl standing и картинок в стиле всратых обложек для книг, это черви-пидоры мира нейросетей, УСТАЛЫЕ ПРОФЕССИОНАЛЫ ЗА 40 покупают дорогие картонки совсем не для этого. А значит нет ничего хорошего и надолго в этом итт треде. 8 мало было даже для SD1, но чтобы это все пощупать и убедиться на квантах в хуете и в том, что оно тебе не нужно, достаточно до сих пор. Топы от нищеты по скорости генерации отличаются <10 раз и это просто смешно.
Так что да, огрызки - выбор даже не разумиста, а просто здорового человека.
Аноним 06/07/25 Вск 12:28:28 1266539 423
image.png 246Кб, 619x400
619x400
Аноним 06/07/25 Вск 12:47:00 1266558 424
Дратути.
Что лучше, Автоматик или SwarmUI?
Аноним 06/07/25 Вск 12:51:22 1266566 425
>>1266496
Этот обладатель отсутствия совсем обезумел.
Сможешь ли ты совладать с ним?

>>1266558
Да
Аноним 06/07/25 Вск 13:04:28 1266570 426
Аноним 06/07/25 Вск 14:35:19 1266636 427
image.png 1165Кб, 1019x580
1019x580
image.png 1049Кб, 1309x749
1309x749
разве не прекрасно?

>удали клетку
Аноним 06/07/25 Вск 15:44:05 1266678 428
камтекст в 12 гб лезет? надо гуфов искать?
Аноним 06/07/25 Вск 15:46:11 1266681 429
(you).gif 443Кб, 480x238
480x238
>>1266273
>>1266304
Дебики из артотредов не распознают иРоНиЧнЫй текст от нейронки...
Аноним 06/07/25 Вск 16:04:37 1266694 430
>>1266681
>иРоНиЧнЫй текст от нейронки
Это теперь дак придурков "я самый умный" называют?
Аноним 06/07/25 Вск 16:11:14 1266699 431
>>1266678
Ванильный 8бит работает только в лоу-врам режиме с выгрузкой. Ггуфы влазят, нунчаки влазят.
Аноним 06/07/25 Вск 16:14:23 1266701 432
>>1266681
Еблан, ответ сгенерирован.
Аноним 06/07/25 Вск 16:21:24 1266704 433
>>1266566
>Этот обладатель отсутствия
У лаКАЛодебилов теперь уже и арбузить корпов и рейтопритоны с прокладками забесплатно плохо? У меня есть всё и без лимита: калтиекст макс, ваны всех сортов, корпоративные модели, локальные модели, за инверенс которых я не плачу нихуя. Мне похуй кто там что обучает и какие фильтры тренирует, на каждую новую модель им нужны новые фильтры, это бесконечный процесс, я в выгоде, а дебики с прожареными видяхами ИТТ и в целом в разделе только могут скулить что у них что-то там не влазит. Один (1) сука белый американский номер, и у тебя 15 часов инференса уровня гуглоколаба про в месяц. У меня их пять. Я даже 30% квоты там не выжигаю, так как есть гораздо менее напряжные способы щас и на лучших моделях.

Выбирая обладание агрызком или ригом из огрызков, ты выбираешь отсталость, лоботомитов и занюхивание несвежих технологических пуков.

>>1266636
Нет, сука. Потому что МАКС - лучше.
Аноним 06/07/25 Вск 16:53:09 1266745 434
Анончики что на Хроме сидят, вы какие промпты/негативы для реализма юзаете? Пока верчу и так и сяк, иногда неплохо проскакивает, но чаще пластик и графоуний лезут.
Аноним 06/07/25 Вск 18:47:29 1266903 435
Попробовал на форге накатить Пони ХЛ.
Т.к. у меня огрызок в виде 1050ти, генерит оно на ней хуёво. Удалил, вернулся на 1.5.
При этом Форге докачал ещё 3 гига какой-то хуеты, чтобы обрабатывать ХЛ-модели.
Где эту хуйню удалить?
Аноним 06/07/25 Вск 19:30:00 1266955 436
image.png 153Кб, 335x224
335x224
Аноны, на 50 серии не могу заставить фордж работаь, не хочет. Есть мануалы как фиксить?
Гугл не помогает, у одного так работает, у другого так, пробовал, не помогает, непойми короче чё надо.
Может рабочий варик есть какой кто сталкивался?
Аноним 06/07/25 Вск 19:46:50 1266967 437
Аноним 06/07/25 Вск 20:11:24 1266996 438
>>1266955
Обновить торч до 2.7 в его венв, форж давно не обновлялся сам, там 2.4 или даже 2.1 Они не знаю про 50хх серию.
Аноним 06/07/25 Вск 20:15:03 1267007 439
>>1266996
А, всё, разобрался, там пизда танцы с бубном. Хуй бы сделал когда без гайда. На самом деле просто всё. Сука 5 часов ебанину ковырял эту.
Аноним 06/07/25 Вск 21:01:35 1267080 440
>>1260174 (OP)
Положняк такой:
NoobXL>Illust->Pony

В ближайшее время ожидается новый король? flux полным калом оказался? На нем годноты нету, а жрет как ебанутый.
Аноним 06/07/25 Вск 21:07:04 1267091 441
>>1267080
Седьмой Пони в разработке.
Аноним 06/07/25 Вск 21:07:59 1267093 442
>>1267091
Уже как 5 лет, а результата нет и кажется не будет
Аноним 06/07/25 Вск 21:19:15 1267107 443
>>1267091
Чтото не похоже. Он обещал год или два назад, с тех пор иллюст вышел и нуб, а пониразраб слился вроде совсем. Хочется объема конечно и детализации. Нуб хорош, но стоит взглянуть на реальные 3д рендеры или фотки, сразу понимаешь, что нейронки проигрывают во многих вещах.
Аноним 06/07/25 Вск 21:23:08 1267123 444
>>1260174 (OP)
Кстати. а хрома вообще пойдет на рефорже и прочих автоматикофорках или только комфи?
Аноним 06/07/25 Вск 21:49:02 1267185 445
00014-406614837[...].png 1685Кб, 1024x1536
1024x1536
Привет, анончики! Вкатываюсь в SD и мне нужно чтобы вы мне помогли советом. Ну то есть как, вкатываюсь – я уже года 2 назад генерировал картинки в Автоматике – но 2 года это считай вечность назад, это было еще во времена SD 1.5, когда еще динозавры по Земле ходили.
Почитав тредики на реддите и пообщавшись с чатоп ГПТ, чтобы немного себя ввести в курс дела – и всё ещё не могу выбрать какой всё же UI мне использовать.
Automatic1111 – я так понимаю скорее мертв, чем жив? В нем нет поддержки Flux моделей и в целом никаких значимых апдейтов не предвидится? Поправьте, если я не прав.
ComfyUI – не стукайте, но я к нему не готов, хоть и верю что он пиздатый. Мне от одного взгляда на интерфейс больно и страшно. Я не готов преодолевать этот ваш learning curve охуевший, я хочу дешевых и легких гормонов счастья от генерации красивых нейробарышень. Может как-нибудь потом и вкачусь, но не сразу, а то я всю мотивацию и энтузиазм об эти ебучие спагетти ноды себе обломаю.
Пока склоняюсь к двум вариантам – Forge и SwarmUI – и не могу из них выбрать. Инфа на реддите довольно противоречивая, а чатуГПТ вообще доверия мало, слишком часто он хуйню выдумывает. Поэтому прошу вашего совета – что из этих двух писечек выбрать. И хотелось бы чтобы вы ответили мне на ряд (наверное тупых) вопросов:
1. Я так понимаю, что Forge – это, по сути, Автоматик 2.0 – только более быстрый, всё еще живой, с апдейтами и поддержкой Flux моделей?
2. Я читал, что у SwarmUI есть какие-то проблемы c i2i генерацией и инпэинтом – мол в Forge это дело лучше? Это так или ложь, пиздежь и провокация? Я имею ввиду через понятный, человеческий интерфейс – без кастомных воркфлоу и нодов. Я к такому сейчас не готов.
3. Adetailer же работает на Forge? Я так понимаю, что на SwarmUI адетейлера нет, но там есть какие-то свои встроенные штучки, которые похожим образом работают – но вроде как хуже?
4. Как насчет Пони моделей? Они работают примерно одинаково и через Forge и через SwarmUI? Пони – это же своего рода файнтюн SDXL или я ошибаюсь?
5. Stability Matrix. Заебись? Не заебись? Подводные камни? Подумываю поставить её – и через нее ебнуть Forge + SwarmUI + Invoke и всё посмотреть, потестить. Что-то может пойти не так? Я правильно понимаю, что у меня все проги будут юзать одни и те же модели через Stability Matrix?
Сорян за ебучую стену текста, но я хз как это всё более кратко спросить, может кому-то будет не лень мне ответить.
Аноним 06/07/25 Вск 22:24:27 1267271 446
image.png 119Кб, 1081x1457
1081x1457
>>1267185


так попробуй оба

>у SwarmUI есть какие-то проблемы c i2i генерацией и инпэинтом
там есть загрузчик и маски можно рисовать. но мне не зашло. в фордже лучше сделано.

я установил сворм. сейчас не пользуюсь обычным интерфейсом. лапша намного удобнее. тем более, что вся настройка там (для ленивых) - это перетянуть туда картинку с ворфлоу. пизда как сложно?
а работает она стабильне чем фордже и всё остальное. потому что там сейчас вообще все аи программеры. а форджи всякие делает школота.
Аноним 06/07/25 Вск 22:25:39 1267274 447
>>1267185
ах да, настройки масок там такие что ты охуеешь. сворм ни разу не интуитивен если что.

короче, качай комфи и не еби мозг
Аноним 06/07/25 Вск 22:35:09 1267316 448
image.png 51Кб, 1514x226
1514x226
>>1267185
>SwarmUI

Это же лапша. Там есть вкладка с комфи. А есть обычный интерфейс.
Аноним 06/07/25 Вск 22:45:49 1267369 449
>>1267185
Суть в том, что легче всего будет там, где все и, как следствие, есть большой объем мануалов, все актуальные плагины сразу и все остальное.
А это комфи.
У тебя буквально нет выбора.
Лапша это ерунда, это 15 минут чтобы разобраться.
Аноним 06/07/25 Вск 22:56:12 1267391 450
>>1267185
Не боись комфи, потому что самому тебе ничего не придется делать, для тебя уже китайцы тысячи ворфлоу сделали под каждый случай, тебе нужно там только свой промпт написать или лору сменить
Аноним 07/07/25 Пнд 00:17:30 1267483 451
image.png 3352Кб, 3049x1318
3049x1318
хлеб и его вариация в комфи
Аноним 07/07/25 Пнд 00:19:53 1267487 452
.jpg 7Кб, 200x188
200x188
>>1267391
Уже нашел как метадату сохранять?
Аноним 07/07/25 Пнд 01:23:16 1267516 453
аноны, подскажите пожалуйста насчёт swarm ui. если я на него перейду с комфи , смогу все свои воркфлоу там использовать без ограничений? ничего для меня не изменится при работе с лапшой? в swarm заинтересовало переключение между макаронами и простым интерфейсом. второй было бы удобнее юзать с мобилы удаленно, когда нужно быстро поправить либо оживить фотку. в обычном комфи лапша почему-то подглючивает на мобильном браузере. а также можно ли swarm ui просто подключить к уже имеющемуся комфи?
Аноним 07/07/25 Пнд 03:05:19 1267524 454
Аноны образовалась задача разметить руками большое количество изображений.
Нужно нарисовать черно-белую маску к каждому изображению и чтобы эта новая маска сохранилась с таким же именем как и оригинальный пик, для последующей массовой обработки моделью. Каким софтом быстрее всего можно такие маски рисовать ? Чтобы хуяк хуяк, и готово и сразу чтобы сохранялось как надо под нужным именем?
Аноним 07/07/25 Пнд 03:38:56 1267533 455
>>1267524
нечто подобное видел в onetrainer от nerogar, сохраняет чб маску с одинаковым именем. правда детектирует и выделяет только людей.
Аноним 07/07/25 Пнд 04:48:29 1267546 456
Аноны, какая сейчас база по реалистик моделям (люстра-xl-нуб основанных) с сисиком и писиком?
Че то попробовал сделать косплей фрыни на этом китайском пиздеце - https://civitai.com/models/1045588?modelVersionId=1869816 и результат совсем не впечатлил. Да и помимо фрыни на всех девок как будто бы один ебальник, как фиксить?
Аноним 07/07/25 Пнд 12:42:39 1267759 457
>>1267516
>смогу все свои воркфлоу там использовать без ограничений?

да. а в чем могут быть ограничения?

>просто подключить к уже имеющемуся комфи
если ты программист, то да.
Аноним 07/07/25 Пнд 13:58:37 1267883 458
Image.png 4121Кб, 2048x2048
2048x2048
Аноним 07/07/25 Пнд 14:11:41 1267890 459
Кто то может поделиться гайдами, как тензорРТ от нвидии пердолить.
Аноним 07/07/25 Пнд 14:13:09 1267895 460
>>1267524
> Нужно нарисовать черно-белую маску к каждому изображению и чтобы эта новая маска сохранилась с таким же именем как и оригинальный пик, для последующей массовой обработки моделью.
А как вообще планируется это делать? Что дальше черно белая маска. Покажи пример.
Аноним 07/07/25 Пнд 14:54:09 1267964 461
ComfyUI00918.png 4051Кб, 2432x1664
2432x1664
>>1267487
Так и не нашёл, ноды что посоветовали либо не работают, либо мне непонятно как их соединять
Аноним 07/07/25 Пнд 16:39:34 1268088 462
ComfyUI00109.png 1626Кб, 640x1536
640x1536
А че кстати с 3.5 случилось?
Совсем бесполезная оказалась?
Некоторые говорили, что там какой-то прорыв в промтинге должен был случиться.
Чем вообще стабилити заняты сейчас?
на пике контекст
Аноним 07/07/25 Пнд 17:17:13 1268129 463
557.png 1104Кб, 1344x768
1344x768
>>1268088

3.5 лучшая модель для меня. Обожаю ее. Но долбоанону же дрочить надо, для спермовыделения она не подходит.
Аноним 07/07/25 Пнд 17:22:00 1268137 464
Спешите видеть: >>1268129 нитакусик, весь в белом, д'Артаньян, а вокруг все быдло
Аноним 07/07/25 Пнд 17:25:37 1268145 465
>>1268137
Именно так-с. Вынужден с вами, дурачками, сосуществовать.
Аноним 07/07/25 Пнд 17:25:58 1268146 466
image.png 28Кб, 127x123
127x123
Аноним 07/07/25 Пнд 17:27:58 1268151 467
>>1268146
Без апскейлеров же. Мозг включи.
Аноним 07/07/25 Пнд 17:57:53 1268180 468
>>1268151
Хорошей модели не нужны апскейлеры, дурачок.
Аноним 07/07/25 Пнд 18:17:03 1268215 469
image.png 5602Кб, 1920x1088
1920x1088
image.png 5274Кб, 1920x1088
1920x1088
image.png 5498Кб, 1920x1088
1920x1088
ComfyUItempevpa[...].jpg 2048Кб, 1920x1088
1920x1088
>>1268151
тоже без апскейлеров
Аноним 07/07/25 Пнд 18:18:40 1268218 470
>>1268215
>1920x1088
>без апскейлеров
верим
Аноним 07/07/25 Пнд 18:26:25 1268225 471
>>1268215
Мой вариант намнооого лучше. Пох что мыльный.
Аноним 07/07/25 Пнд 18:33:09 1268230 472
image.png 5656Кб, 1920x1088
1920x1088
image.png 5775Кб, 1920x1088
1920x1088
image.png 5484Кб, 1920x1088
1920x1088
image.png 458Кб, 847x844
847x844
>>1268218
>верим
сколько вас там в одной комнате?
Аноним 07/07/25 Пнд 18:44:05 1268242 473
Аноним 07/07/25 Пнд 19:15:42 1268268 474
image.png 5752Кб, 1920x1088
1920x1088
image.png 5174Кб, 1920x1088
1920x1088
image.png 5511Кб, 1920x1088
1920x1088
ComfyUItempkdmf[...].jpg 1331Кб, 2048x2048
2048x2048
>>1268242
свидетель каломыла, ясн.
Аноним 07/07/25 Пнд 19:22:05 1268276 475
>>1268268
Мистер Пластик, плиз.
Аноним 07/07/25 Пнд 19:27:55 1268284 476
image.png 523Кб, 512x512
512x512
>>1268276
Свидетель 3Д силикона.
Аноним 07/07/25 Пнд 19:45:30 1268310 477
>>1268230
>1 пик
Прям старая добрая нфска вспомнилась...
Аноним 07/07/25 Пнд 19:48:01 1268314 478
>>1268129
>Но долбоанону же дрочить надо
Порно - двигатель нейропрогресса, так что забейся в угол и молчи.
Аноним 07/07/25 Пнд 19:49:06 1268316 479
>>1268242
>Свидетель WAN
Ты давай не пизди, а свои шедевры выкладывай.
Аноним 07/07/25 Пнд 19:51:44 1268321 480
>>1268230
Анон, можешь кинуть flow?
Аноним 07/07/25 Пнд 20:09:37 1268347 481
>>1268215
Это что за модель такая не ломается на 2 мегапикселях? Выглядит совсем не локально.
Аноним 07/07/25 Пнд 20:20:35 1268360 482
Аноним 07/07/25 Пнд 21:02:16 1268411 483
>>1268268
Требуем продолжения третей!
Аноним 07/07/25 Пнд 22:29:10 1268507 484
sd fp8.png 12Кб, 602x95
602x95
Я правильно понимаю, что если я подключу вот эту опцию в Forge, генерация будет использовать меньше VRAM?
Аноним 08/07/25 Втр 00:42:33 1268633 485
>>1268230
3 пик норм, не идеал, не гугл конечно, но очень неплохо.
Впервые вижу хоть какой-то прогресс в локалках за последние тысячу лет.
Аноним 08/07/25 Втр 08:25:56 1268706 486
>>1268507
да. и качество будет похуже.
Аноним 08/07/25 Втр 09:40:13 1268743 487
>>1268706
Интересно... Надо затестить, спасибо!
Аноним 08/07/25 Втр 10:55:48 1268786 488
Топ 10 крутых промптов для Flux Kontext
Аноним 08/07/25 Втр 12:54:39 1268857 489
>>1268786
Кайф, спасибо братан!
Аноним 08/07/25 Втр 14:55:09 1268943 490
>>1268857
Вскрикнул.
Сам хотел на реддите сделать тред про это, поделиться и узнать у других какие применения находили. Нюанс в том, что я там не постил и не придумал применения.

Активно юзаю в основном для VACE
- Очевидное удаление текста и прочих элементов
- Смена цвета одежды на более яркую, чтобы одним кадром разукрасить всё видео - с яркой одежды проще маску сделать
- Переделать стиль пикчи (и зарестайлить всё видео)
- Заменить освещение, убрать светофильтр
Не припоминаю больше ничего интересного.



Вы, кстати, не проспали релиз коцнутой хромы? Круто генерит за 14 шагов на цфг 1, то есть значительно быстрее. От стиля к стилю скачет пиздец как, всё классически косое, но всё равно ебёт.
https://civitai.com/models/1330309/chroma
Аноним 08/07/25 Втр 16:13:58 1269005 491
изображение.png 1347Кб, 1184x880
1184x880
изображение.png 2340Кб, 880x1184
880x1184
изображение.png 1637Кб, 1184x880
1184x880
изображение.png 2738Кб, 880x1184
880x1184
>>1268943
1) Быстрый фотошоп с удалением фона, объектов, инпейнт небольших деталей. Если разобраться, в чём он годится, в чём нет - вполне рабочий инструмент. Главное, избегать изменения размера объектов иначе начнутся ебучие шакалы. И ещё аутпейнт человеческих тел порождает уродливых карликов.
2) Рисование новых картинок с референсом на исходник. Вот тут контекст прямо раскрывается, особенно если нароллить схожесть получше, есть вау эффект.
3) Реставрация старых царапанных снимков и колоризация работает. Расшакаливание шумных картинок срабатывает через раз. Мыльных - вообще от силы раза два получилось. Но зато если получается - то выглядит как магия, как кнопка "сделать заебись"
4) Стилизация тут я хз. Конечно это большой шаг на фоне i2i, но кажется как будто они толком отработали полтора сценария: лего, пластелин, аниме, мраморная скульптура, а остальное уже так себе, примитивно, шакально
5) Раздевать прикольно. С одной стороны лора - говно, которая всё ломает. С другой стороны цензуре пофиг что ты там на вход подаёшь. Потому сценарий "сначала раздел, а потом контекстом крутишь" вполне себе рабочий.

В целом работать очень тяжело. Модель капризная и часто непонятно как она себя поведёт. Думаю через пару месяцев лоры напердолят, гайды по промптингу напишут и жить станет лучше
Аноним 08/07/25 Втр 16:36:21 1269035 492
>>1269005
А модель говно ну ладно, не говно, а просто сосет в множестве юзкейсов потому что это все еще ебаная диффузия, чисто модель для генерации изображений, к которой костылем прикручен текстовый энкодер, чтоб она хоть что-то понимала. Нужна базированная, опенсорс, мультимодальная ллм с авторегрессией как 4о, только без их уебанского стилистического файнтюна и сделанная крупной компанией вроде блэк форест лаб, а не какой-то группкой студентов из MIT, как те модели что есть в опенсорсе сейчас. В идеале сделать даже круче чем сделали 4о, сделав реально омнимодальную модель, а то сейчас мультимодалки по факты составные и имеют отдельную модель для понимания изображений. Вот тогда может наконец появятся модели которые будут идеально слушаться промпта и работать не только на тех юзкейсах на которых их обучили. Но это еще не скоро, поэтому дрочим лоры, инпеинты и прочие костыли
Аноним 08/07/25 Втр 16:49:35 1269057 493
Аноним 08/07/25 Втр 17:08:56 1269068 494
>>1269035
>Но это еще не скоро
Но как бы контекст - это всё равно дохуя шаг вперёд для опенсорса. Очень много новых возможностей, которые до этого подразумевали кучу костылей, либо вообще были невозможны. Спасибо бфл за царский подгон
Аноним 08/07/25 Втр 18:07:02 1269114 495
ComfyUI00029.png 4383Кб, 1920x1088
1920x1088
ComfyUI00032.png 4400Кб, 1920x1088
1920x1088
ComfyUI00031.png 4411Кб, 1920x1088
1920x1088
ComfyUI00030.png 4372Кб, 1920x1088
1920x1088
Аноним 08/07/25 Втр 18:35:45 1269144 496
WAN00006.mp4 2263Кб, 1664x928, 00:00:03
1664x928
>>1269057
нет. кто-то тоже сообразил один кадр отрендерить)
>>1268411
держи продолжение
Аноним 08/07/25 Втр 19:56:16 1269253 497
Такой вопрос - если мне надо редактировать существующие изображения - то что лучше всего подойдет для этой задачи?
Аноним 08/07/25 Втр 20:00:32 1269265 498
Аноним 08/07/25 Втр 20:05:00 1269271 499
ComfyUItempszjd[...].png 2400Кб, 1024x1024
1024x1024
ComfyUItempkqfd[...].png 2415Кб, 1024x1024
1024x1024
Аноним 08/07/25 Втр 20:39:12 1269308 500
>>1269265
Хотел бы я делать что-то руками - я бы не зашел сюда в тред.

Так какие есть бесплатные варианты?
Аноним 08/07/25 Втр 20:54:56 1269332 501
image.png 2398Кб, 1254x1257
1254x1257
>>1269308
попробуй flux1.kontext. говорят, помогает.
Аноним 08/07/25 Втр 21:45:12 1269452 502
1631628539129.jpg 206Кб, 1536x2048
1536x2048
1662297415231.jpg 271Кб, 1536x2048
1536x2048
1651431879589.jpg 340Кб, 1536x2048
1536x2048
1745233883300.jpg 1391Кб, 1536x2048
1536x2048
>>1269271
Выглядит как будто сгенерили на флюксе и прошлись дмд.
09/07/25 Срд 00:10:30 1269558 503
Аноним 09/07/25 Срд 00:30:27 1269579 504
image.png 1862Кб, 1473x1082
1473x1082
ComfyUI00674.png 1703Кб, 1072x1504
1072x1504
охуеть. первый вариант это контролнет tile и еще куча всего на sdxl (мыльная баба это исходник). второй пик это божественный контекст за один промт и несколько секунд.

охуеть. а вы говорите прогресса нет.
Аноним 09/07/25 Срд 01:38:17 1269601 505
>>1269579
Ты только что опозорил весь локальный прогресс одним постом.
Слева кал, справа ебанный кал, посередине среднячковая онлайн генерация. Я бы сказал локальная, если бы ебучая хрома не рисовала по четыре руки торчачих из ануса и ухо в очке. А там она норм текстуры рисует. Не понимаю какого хуя за 3 года ни одной технологии для структурной целостности, только дмд2 для одной копромодели.
Аноним 09/07/25 Срд 02:02:04 1269610 506
>>1269601
Ты либо пьяный, либо под веществами, либо просто долбоеб.
Аноним 09/07/25 Срд 02:04:39 1269613 507
>>1269610
Это типичный долбаёб, который в каждом треде, кроме слова КАЛ, ничего не может высрать. Потому что это просто ходячее очко. Не обращай внимания.
Аноним 09/07/25 Срд 04:48:20 1269636 508
>>1269610
это местный кал. периодически пишет своё имя, чтобы не забыть как его назвали, когда вытащили не из того места.
Аноним 09/07/25 Срд 08:47:51 1269696 509
image.png 1009Кб, 600x800
600x800
image.png 968Кб, 600x800
600x800
image.png 1094Кб, 600x800
600x800
image.png 998Кб, 600x800
600x800
Аноним 09/07/25 Срд 08:49:07 1269700 510
ChromaGenerated[...].png 599Кб, 600x800
600x800
ChromaGenerated[...].png 765Кб, 600x800
600x800
>>1269601
>ебучая хрома не рисовала по четыре руки торчачих из ануса и ухо в очке.
Аноним 09/07/25 Срд 09:30:34 1269750 511
>>1269700
Всё намного проще. Я не копрофил как ты, который жрёт любую всратую выдачу из копронейронок.
>>1269700
Я и без тебя знаю, что иногда хрома даёт целиком хорошее фото, где и текстура удалась, и анатомия. Это частично напоминает ситуацию с sd3, только анцензурную с нефиксированным стилем. Собственно, ты и запостил пруфы всего этого. Продублированная морковка в воздухе, даже за плащом не скрылась оторванная нога, 4 глаза, одна бровь, вся эта хуйня связана и наверняка фиксится каким-то хитрым способом подобно тому, как нашли десятки способов улучшить генерацию видео.
Аноним 09/07/25 Срд 09:38:05 1269758 512
>>1269750
Она не в воздухе, она у неё во рту. В основном то что на пикчах это теговый промпт из опендалле, который хрома и понимать то не должна, но понимает. Там всего 8 тегов. А дальше я пару слов связных лениво написал. Всё о чем ты говоришь - фиксится через промпт написанный правильным языком. Ну и у тебя в целом, конечно, притензии долбоебские. Я знаю таких как ты. Возьми чистый 1,5 и ты на нём оставишь одну картинку из 1000. Чтоб норм была. На сдксле будет 1 картинка из 100. А на хроме это 1 картинка из 10. Да блядь, пиздец, прогресса нет. То что я скинул - это буквально генерации подряд без всякого черепика. Без апскейлов, детайлеров и прочих свистопирделок. И тем не менее, мразь, у тебя еще хватает смелости раскрывать свой ебальник и вякать что это "плохо".
Аноним 09/07/25 Срд 09:42:23 1269765 513
изображение.png 1570Кб, 960x1280
960x1280
изображение.png 1708Кб, 960x1280
960x1280
изображение.png 1605Кб, 960x1280
960x1280
изображение.png 1762Кб, 960x1280
960x1280
>>1269601
> Не понимаю какого хуя за 3 года ни одной технологии для структурной целостности, только дмд2 для одной копромодели.
Нужна структурная целостность - используй ваньку. Ванька в этом прекрасен. Он ошибается наверное раз из двадцати, и даже это делает плюс-минус геометрически и пространственно корректно.
Аноним 09/07/25 Срд 10:02:13 1269784 514
>>1269758
>Она не в воздухе, она у неё во рту.
Походу, авторы так же оправдывают. Она не lying on the grass, просто это разные части разных женщин. Вот и имеем такой лоКАЛ.
>у тебя еще хватает смелости раскрывать свой ебальник и вякать что это "плохо"
Конечно, хватает. Видел бы ты столько же генераций из самых разных нейросетей, в том числе тысячи пикч хромы на разных промптах, у тебя бы тоже твой копровкус исчез.
>>1269765
Кстати, бля, точно. Ван реально пытается пофиксить, когда пихаешь ему ии генерацию с img2vid. Сама хрома наверное даже на финальном релизе будет кривой, но зато знает дохуя концептов, имеет охуенную текстуру даже без лор, уже достаточно быстрая. Надо попробовать флоу > база на chroma > фикс мелких проебов через wan > ретекстуризация на chroma / analog flux / xl, глянуть что выйдет. Кстати, на img2img хрома пиздец как ебёт. Как будто вся проблема в первых шагах и ещё может быть пофикшена трейном. Может даже уже в 42-rl будет сильно лучше, он как раз сейчас копошится сейчас на хаггине, возможно зальёт в течение часа.
Аноним 09/07/25 Срд 10:19:08 1269806 515
>>1269784
> флоу > база на chroma > фикс мелких проебов через wan > ретекстуризация на chroma / analog flux / xl
Тоже об этом подумал когда писал. Покажи результат как соберёшь, самому интересно, я до вс компа с видюхой не увижу.
Аноним 09/07/25 Срд 11:09:50 1269841 516
>>1269806
Соберу, когда финалочка хромы будет, может и не пригодится. 42-rl зажоплена, до сих пор нет, только 43+hd.
Аноним 09/07/25 Срд 13:07:23 1269944 517
Аноним 12/07/25 Суб 00:15:43 1273480 518
>>1269057
Западники давно уже генерят картинки на ван, это у нас здесь слоупоки только додумались. Открой на ютубе канал Nerdy Rodent, например.
Настройки X
Ответить в тред X
15000
Добавить файл/ctrl-v
Стикеры X
Избранное / Топ тредов