Главная Юзердоски Каталог Трекер NSFW Настройки

Искусственный интеллект

Ответить в тред Ответить в тред
Check this out!
<<
Назад | Вниз | Каталог | Обновить | Автообновление | 513 158 117
ИИ-видео №14 /video/ Аноним 23/08/25 Суб 05:31:36 1329709 1
A detective ent[...].mp4 2780Кб, 1906x1080, 00:00:10
1906x1080
17556025553190.mp4 2794Кб, 1280x720, 00:00:08
1280x720
17537136930340.mp4 1242Кб, 350x640, 00:00:15
350x640
m2-res1430pl.mp4 12766Кб, 1080x1430, 00:00:24
1080x1430
Генерируем свое (и постим чужое) в Hunyuan, Wan, Veo3, Luma Dream Machine, Hailuo Minimax, Kling, Sora, Vidu, Runway, Pixverse, Pika и др. сервисах.


1. Hailuo Minimax

https://hailuoai.video/

2. Kling

https://klingai.com/

3. Sora от OpenAI

https://openai.com/sora/

4. Luma Dream Machine

https://lumalabs.ai/

5. Vidu

https://www.vidu.com/create

6. Pixverse

https://app.pixverse.ai/

7. Pika

https://pika.art/try

8. Runway Gen. 4

https://runwayml.com/

9. Wan от Alibaba

https://wan.video/

10. Veo3 от Google

https://deepmind.google/models/veo/

Гайд (возможно устаревший) по бесплатному использованию через ВПН

https://telegra.ph/VEO-3-Opal-08-10


Сайты, где можно попробовать генерации на разных моделях

https://nim.video/
https://pollo.ai/
https://www.florafauna.ai/

Коллекция ИИ-видео:

https://www.reddit.com/r/aivideo/

Локальные модели

1. Hunyuan от Tencent

https://hunyuanvideoai.com/
https://github.com/Tencent/HunyuanVideo

2. Wan от Alibaba

https://github.com/Wan-Video/Wan2.1
https://github.com/Wan-Video/Wan2.2

3. MAGI-1 от Sand AI

https://sand.ai/magi
https://github.com/SandAI-org/MAGI-1


Локальный UI

https://github.com/comfyanonymous/ComfyUI

Установка локальных моделей

Hunyuan Video: https://comfyanonymous.github.io/ComfyUI_examples/hunyuan_video/
Wan 2.1: https://comfyanonymous.github.io/ComfyUI_examples/wan/
Wan 2.2: https://comfyanonymous.github.io/ComfyUI_examples/wan22/

Гайд для использования Wan 2.2:

https://alidocs.dingtalk.com/i/nodes/EpGBa2Lm8aZxe5myC99MelA2WgN7R35y

Альтернативные ноды ComfyUI
Hunyuan Video: https://github.com/kijai/ComfyUI-HunyuanVideoWrapper
Wan 2.1: https://github.com/kijai/ComfyUI-WanVideoWrapper

Квантованные чекпоинты
Hunyuan Video (GGUF): https://huggingface.co/Kijai/SkyReels-V1-Hunyuan_comfy/tree/main
Wan 2.1 (GGUF): https://huggingface.co/city96/Wan2.1-I2V-14B-480P-gguf/tree/main
Wan 2.1 (NF4): https://civitai.com/models/1299436?modelVersionId=1466629

Где брать готовые LoRA
https://civitai.com/models
Hunyuan Video: https://civitai.com/search/models?baseModel=Hunyuan%20Video&sortBy=models_v9
Wan 2.1: https://civitai.com/search/models?baseModel=Wan%20Video&sortBy=models_v9

Обучение LoRA
https://github.com/tdrussell/diffusion-pipe

Предыдущий тред

>>1303696 (OP)
Аноним 23/08/25 Суб 05:46:39 1329713 2
>>1309680 →
Пробую воркфлоу отсюда, выдает вот такое. Как это побороть?
Expected all tensors to be on the same device, but found at least two devices, cuda:0 and cpu!

Плюс, сама моделька называется Wan2_1-Wan-I2V-MAGREF-14B_fp8_e4m3fn. Когда я в другом воркфлоу пробовал завести Wan2_2-I2V-A14B-HIGH_fp8_e4m3fn_scaled_KJ, то у меня не взлетело на 3090, писало не поддерживает такой формат, я скачивал e5m2 версию, который работала. Но вот этот MAGREF в e5m2 не нашел. Что делать в этом случае?
Аноним 23/08/25 Суб 08:02:42 1329731 3
0000000 (1).jpg 141Кб, 1024x1024
1024x1024
Аноним 23/08/25 Суб 08:10:02 1329733 4
>>1329443 →
> ~1 минута на секунду видео без оптимизаций
Блин, я прочел как целое видео.
Думаю, в натуре, ну у меня генерит 2 минуты видосян, но у меня 4070 ти, а тут на 3060 обещают 1 минуту! Ничоси, быстрый!
А тока с третьего раза понял, что все норм. =D

Не пиши «на секунду» пиши «промпт экзекьютед».

>>1329713
Магреф — это ван2.1, там одна цельная модель.
Ван2.2 — это Ван2.2 там две модели (HIGH и LOW). Ваш кэп.
Ты че-то разные вещи делаешь. В начале выбери, что тебе надо — магреф, который генерит сильно отличные от первого кадра видео, зато соединяет объекты, или ван2.2, который лучше следует промпту. Исходя из выбора — выбирай и воркфлоу подходящий модели.
А то тыкаешь абы как, получается абы что.
Аноним 23/08/25 Суб 09:11:53 1329760 5
tmp3zk5sg9.mp4 602Кб, 832x480, 00:00:05
832x480
Аноним 23/08/25 Суб 09:48:49 1329777 6
тут в прошлом треде проскочило, что res_2s лучше использовать в качестве семплера. И как понял шедулер beta57 к нему. Но на 6 шагах, с лайт лорами от 2.1 получается видео с артефактами. Какие-то спец настройки нужны, чтоб его использовать?
Аноним 23/08/25 Суб 10:01:23 1329789 7
Что ты за ебань нерелейтед в шапку добавляешь. Тут в основном локалки обсуждают.
Аноним 23/08/25 Суб 10:22:41 1329810 8
Заебало жрать слоумо ебаное.
Уже смешно читать посты "вау видите оно двигается а год назад такое мм??" И там просто и 5 секунд экшена на дае
Аноним 23/08/25 Суб 11:58:05 1329836 9
09084100001.mp4 3143Кб, 2560x1472, 00:00:05
2560x1472
11433800001.mp4 1941Кб, 1920x1280, 00:00:05
1920x1280
Что ж, первые опыты в Wan 2.2 i2v
Почему-то нормально зацикленное видео пока не получается - всё равно виден переход. Хотя вроде воркфлоу с первым и последним кадром.
Аноним 23/08/25 Суб 12:05:56 1329840 10
>>1329777
этот долбаеб эту инфу принес из мира t2i, для видосов неактуально
Аноним 23/08/25 Суб 12:39:22 1329858 11
>>1329836
Словами не передать, ты лучший.
Аноним 23/08/25 Суб 13:19:39 1329890 12
>>1329858
Ой всё.
Меня видео интересует только в плане переделки нагенеренных картиночек в живые обои.
Лучше бы подсказал почему конец от начала на глаз может немного отличаються (из-за чего виден переход при зацикливании), хотя и там и там одно и то же изображение в основе своей, и как это фиксить.
Я пока видел только ебучего монстра из трёх воркфлоу для зацикленного видео, и там для нормального качества автор предлагает использовать локальную нейронку для формирования промпта.
Аноним 23/08/25 Суб 14:42:31 1329941 13
>>1329448 →
>2х14В
Какая разница хоть 5, они же не одновременно грузятся.

>>1329623 →
>База - это RES 2S.
А шедулер какой, бонг тангент? Светанешь ВФ?

>>1329643 →
просто перетягиванием видеоролика в рабочее окно комфи...
Аноним 23/08/25 Суб 14:53:57 1329948 14
>>1329836
По тому что ван при генерации каждой секунды повыщает насыщенность, по немногу, но первый кадр от восемьдесят первого отличить можно без труда, По этому перед сборкой надо прогонять кадры через цветокоррекцию.

Также первый и последний кадр ОДИНАКОВЫЕ, то есть у тебя подряд идут два точ в точ кадра при 16 фпс это можно заметить, при интерполяции до 30 фпс ты получишь уже 4 кадра одинаковых что уже можно заметить невооруженным глазом. По этому при сборке видео надо исключать последний кадр.
Аноним 23/08/25 Суб 15:02:57 1329952 15
121.png 9Кб, 442x240
442x240
После обновления в пинокио Ван2.1 стал выдавать ошибку.
Что делать.
Аноним 23/08/25 Суб 18:54:00 1330074 16
>>1329789
Ты про текст или про видео?
Аноним 23/08/25 Суб 19:00:58 1330077 17
>>1329760
Сначала подумал что на видео лицехват.
Аноним 23/08/25 Суб 19:03:06 1330081 18
>>1329789
>в основном локалки обсуждают

>Hunyuan, Wan, Veo3, Luma Dream Machine, Hailuo Minimax, Kling, Sora, Vidu, Runway, Pixverse, Pika и др. сервисах.

Ты лучше генерируй видео, а не сри текстом.
Аноним 23/08/25 Суб 19:24:46 1330093 19
Аноним 23/08/25 Суб 20:04:37 1330127 20
Как называлась новая альтернатива SAM2? На редите висело в hot со сценой из ГП, по примерам она сильно лучше сегментировала, но название у неё совершенно хуевое было, тяжело гуглилось и тогда ещё вроде не было комфи ноды.
Аноним 23/08/25 Суб 22:28:47 1330205 21
изображение.png 102Кб, 854x591
854x591
Обновил конфи называется, спасибо ебать. Ноды поотлетали а фикситься не хотят.
Аноним 23/08/25 Суб 22:30:22 1330207 22
Кто нибудь сможет подсказать где и как сделать срыв одежды чтобы оголялась грудь на ван 2.2?
Аноним 23/08/25 Суб 22:39:02 1330211 23
>>1330207
в прошлом треде обсуждали и это можно без лор делать тупо промптом
Аноним 23/08/25 Суб 22:41:35 1330213 24
>>1330211
Спасибо и на этом, буду искать
Аноним 23/08/25 Суб 23:00:21 1330222 25
Что это на 2.2 за лора хай и лора лоу. Я поставил лоу и там просто картинка разваливается вся.
Опять какую-то хуету придумали. Нормально же на 2.1 всё было, без этой хуеты.
Аноним 23/08/25 Суб 23:07:22 1330225 26
image.png 160Кб, 1631x406
1631x406
>>1330222
Тебе сразу 2 надо.
2 модели+2лоры+2 семплера
Аноним 23/08/25 Суб 23:10:21 1330229 27
>>1330211
Не работает чет.
>A beautiful woman with bare chest, topless, nude breasts, detailed anatomy, realistic skin texture, soft lighting, high resolution, artistic style, NSFW.
Это я добавил для раздевания (не работает нихуя)

>, man appears and she sucks his penis,
Этот на блоу, работает.

Что не так, где ошибка?
Аноним 23/08/25 Суб 23:16:37 1330230 28
>>1330225
Нахуя они нагородии хуеты
Аноним 23/08/25 Суб 23:35:53 1330247 29
Аноним 23/08/25 Суб 23:58:07 1330261 30
>>1330229
>Не работает чет.
>A beautiful woman with bare chest, topless, nude breasts, detailed anatomy, realistic skin texture, soft lighting, high resolution, artistic style, NSFW.
>Это я добавил для раздевания (не работает нихуя)
У тебя тут описание персонажа, но нет описания того что он делает (снимает майку, как именно)
>man appears and she sucks his penis
>Этот на блоу, работает.
Тут есть описание происходящего. Более того, это промпт на который тренилась лора орал инсершен, естественно он будет работать с этой лорой
Аноним 24/08/25 Вск 00:06:24 1330268 31
234212.PNG 6Кб, 894x111
894x111
Ну я добавил обе.
И нихуя не поменялось. Картинка всё равно разваливается.
Аноним 24/08/25 Вск 00:11:44 1330274 32
>>1329890
>Лучше бы подсказал почему конец от начала на глаз может немного отличаються (из-за чего виден переход при зацикливании),
Потому что нужно использовать ВАСЕ начальный и конечный фрейм, где ты в начало и конец добавишь одну картинку. Но с такой убогой анимацией ты можешь установить мовави, скопировать огрызок два раза, сделать обратное проигрывание и удалить пару фреймов в середине.
Аноним 24/08/25 Вск 01:46:33 1330309 33
>>1330268
Покаж воркфлоу мб подскажу
Аноним 24/08/25 Вск 03:38:23 1330334 34
какими ускорялками пользуетесь?
Аноним 24/08/25 Вск 04:01:38 1330338 35
motionmuse.ai/r/clsx1m0p

Подскажите, какие модели используются? Реально ли такое сделать локально?
Аноним 24/08/25 Вск 04:48:53 1330344 36
image.png 60Кб, 860x556
860x556
Возможно я капитан очевидность, но я буквально недавно понял что можно просить один ИИ написать промт для другого ИИ)
Аноним 24/08/25 Вск 08:35:25 1330391 37
Снимо76к.PNG 46Кб, 924x901
924x901
>>1330309
Вот все настройки. В разделе лор, там только моно лоры вставить и всё, больше настроек нету. Пинокио программа.
Аноним 24/08/25 Вск 11:31:29 1330438 38
10531500001.mp4 6420Кб, 1056x1920, 00:00:05
1056x1920
09031400001.mp4 5067Кб, 1856x992, 00:00:05
1856x992
08064600001.mp4 2182Кб, 1088x1920, 00:00:05
1088x1920
И вот опять я что-то делаю не так.
Если сиськи небыли заранее нарисованы, то на WAN2.2 при i2v в аниме-стилистике нихуя не получается.
Не нашёл отдельных лор на соски, может в промпте надо что-то прописывать более конкретное?
Аноним 24/08/25 Вск 11:55:31 1330447 39
>>1330438
Потрясающе, просто... ну реально, я в шоке. Как ты смог добиться таких анимаций? Особенно на третей, теперь я понимаю, насколько тебе сложно сделать зацикленную анимацию, они такие сложные, что вряд ли это в пределах человеческих возможностей. Если у тебя получиться, то ты сможешь считаться полубогом, как Геракл, например. Да, это тринадцатый подвиг Геракла будет.
Аноним 24/08/25 Вск 11:58:34 1330449 40
>>1330447
Я тебя уже посылал нахуй, ты ещё не дошёл или уже вернулся?
Неси свои охуительные генерации и объяснения, как они были сделаны, а не ной.
Аноним 24/08/25 Вск 17:56:58 1330677 41
HailuoVideoA fi[...].mp4 1002Кб, 1366x768, 00:00:05
1366x768
HailuoVideoA fi[...].mp4 1136Кб, 1366x768, 00:00:05
1366x768
HailuoVideoThe [...].mp4 627Кб, 1366x768, 00:00:05
1366x768
HailuoVideoA fi[...].mp4 828Кб, 1366x768, 00:00:05
1366x768
А помните, чел не верил в промо хайлы? Чистый t2v, плюс с промптом у меня малый опыт, поэтому не так хорошо или интересно как могут сделать другие. Попробуйте сгенерить что-то маловероятное, но реалистичное. Оставил промпт в мете первого видео, если не хочется начинать с нуля. Что генерят другие сетки лучше не видеть.
Аноним 24/08/25 Вск 18:16:23 1330695 42
Без имени.png 1Кб, 50x43
50x43
>>1330677
>хайлы
так он ж запейволились, нахуй они теперь нам нищукам.
Аноним 24/08/25 Вск 18:34:00 1330707 43
Раньше еще во времена актуального аутоматик1111 была популярна прога rope/roop.
Была портабл версия rope by neurogen, на старой видюхе старые версии работали хорошо, но потом я купил видеокарту новую, и оказалось старые версии не работают на 50ХХ видюхах, а новый роуп который он выпустил с патчем, стоит 2500р у него на бусти.
Есть какие то аналоги этой проге? неужели никто больше не сделал портейбл версии? всем лень, всем похуй? кто нибудь вообще пользовался/пользуется роупом? ахуенная же прога, очень удобная для создания контента
Аноним 24/08/25 Вск 18:59:12 1330730 44
232.mp4 1048Кб, 1280x720, 00:00:08
1280x720
Что-то вео3 слабоват
Аноним 24/08/25 Вск 19:17:49 1330743 45
Girl2.mp4 1261Кб, 1280x720, 00:00:08
1280x720
Нужен вео4
Аноним 24/08/25 Вск 19:40:52 1330760 46
Wan00001.mp4 544Кб, 480x640, 00:00:02
480x640
Аноним 24/08/25 Вск 20:01:55 1330778 47
>>1330760
Спасибо!
Но по соскам - увы и ах, эта лора и так используется мною, значит надо что-то делать иначе.
Пойду экспериментировать.
Аноним 24/08/25 Вск 20:02:26 1330779 48
image.png 35Кб, 965x695
965x695
Как же заебал этот ебаный конфи, ну что ему надо опять? Я нажал install, он все скачал, я пк перезапустил, НУ ЧТО ЕЩЕ БЛЯТЬ
Аноним 24/08/25 Вск 20:48:04 1330819 49
Не могу победить wan 2.2. На загрузке второй модели уходит в переподключение. 3090 и 64 рам
Аноним 24/08/25 Вск 20:49:06 1330821 50
image.png 139Кб, 1109x765
1109x765
Обрадовался что и для 3хх серии fast завезли но чето не работает
Аноним 24/08/25 Вск 20:55:19 1330828 51
Ребята, а можно реквест?
АннаСофия Робб и Кирнан Шипка сидят на зеленом пригорке перед большим космодромом, и сладко улыбаются, глядя в вечернее небо. АннаСофия кладет голову на плечо Шипке. У них за спиной лес. С космодрома, перед которым они сидят, медленно взлетает в космос огромный медведь, из его задней части (задницы) с искрами вырывается пламя как из сопла ракеты, оставляя длинный дымный след.

Если сетка не знает кто такая АСР, то вот ее описание: низкая девушка с большими серо-зелеными глазами и длинными, до лопаток, светлыми волосами с мелкими кудряшками.
Аноним 24/08/25 Вск 20:56:30 1330829 52
Аноним 24/08/25 Вск 20:58:02 1330831 53
>>1330828
Ты ебанутый?
Иди нахуй отсюда
Аноним 24/08/25 Вск 22:25:06 1330879 54
image.png 78Кб, 285x177
285x177
>>1330828
>Если сетка не знает кто такая АСР, то вот ее описание: низкая девушка с большими серо-зелеными глазами и длинными, до лопаток, светлыми волосами с мелкими кудряшками
Аноним 24/08/25 Вск 23:19:00 1330918 55
>>1330819
> вчера в облаке такую же хуйню словил с 4090+64рам, не понял, нахуй снес "облачный" том. За бабки ещё нахуй сидеть и искать проблемы.
Аноним 25/08/25 Пнд 06:06:26 1331051 56
image.png 856Кб, 736x556
736x556
>>1330821
Как вообще определил что не работает?
Какой вообще смысл от этих фаст версий?
Почему бэйс пресижен фп16 фаст, а не бф 16?
Почему модель е5м2, а не е4м3?
Все эти вопросы не дают мне спокойно спать по ночам, все эти настройки перебирал так и не понял зачем все это. Знаю только что без е5м2 торч не заведется на 30хх серии, но сейчас на wan2.2 он вообще не заводится почему то, даже с е5м2, он типа подключен и даже что то там собирает предварительно (но не колеса) только скорость генерации одинаковая что с ним что без него.
Аноним 25/08/25 Пнд 09:33:32 1331109 57
>>1331051
Думается мне, что никто ваще нихуя не понимает в этом, а просто рандомно перебирают варианты до получения нормального результата.
Аноним 25/08/25 Пнд 09:53:14 1331119 58
>>1331051
>фаст версий
Ухудшить качество за счет минус трех секунд времени генерации
>>1331051
>фп16 фаст, а не бф 16
Быстрей
>>1331051
>е5м2, а не е4м3
Первая для старых видюх (вроде 30xx и ниже)
Аноним 25/08/25 Пнд 11:54:54 1331191 59
>>1331109
>старых видюх
Так на старых также и е4м3 идет или е5м2 производительности добавляет на старых?
Аноним 25/08/25 Пнд 13:03:33 1331234 60
>>1331109
>никто ваще нихуя не понимает в этом,
Девиз этого дебильного треда, генерирующего исключительно стены шизо-текста и больше ничего, ни результатов, ни собственных наработок, ну разве что раз в три дня какой-то школьник выложит во все треды двача очередную горлоеблю со сметаной, и всё на этом, и опять стены шизойдного бухтежа о ниочём, так и живём, казалось бы, какая хуй разница, где ты живешь, на каком языке говоришь, тебе доступен тот-же инструментарий, что и какому-нибудь косорылому китайчёнку или копчёному засранцу из мумбаев, но нет, это похоже на эпидемию слабоумия в паре с словесным недержанием.
Аноним 25/08/25 Пнд 13:19:36 1331239 61
>>1331234
Это ты тот даун, который стучал моче на нсфв, а когда моча его внезапно разрешила, так порвался, что в ответ начал постить куколд порно с дедами? Вот уж кто всех заебал своим нытьем, так это ты.
Аноним 25/08/25 Пнд 13:34:06 1331243 62
>>1331234
> стены шизойдного бухтежа о ниочём
Зачем ты так себя приложил?
Аноним 25/08/25 Пнд 14:51:10 1331293 63
>>1331239
Это не мог быть я, потому что это был ты, больной ты ублюдок)
Аноним 25/08/25 Пнд 17:21:37 1331462 64
Opal бесплатный через впн всë? Подскажите что-нибудь аналогичное бесплатное в облаке
Аноним 25/08/25 Пнд 18:50:05 1331540 65
elflow.mp4 16280Кб, 480x720, 00:00:43
480x720
>>1331234
>разве что раз в три дня какой-то школьник выложит во все треды двача очередную горлоеблю со сметаной
Ну раз ты так просишь
на самом деле мне просто нужен пост чтобы следить за свежим тредом
Аноним 25/08/25 Пнд 18:51:44 1331543 66
>>1330225
Анон, где взять 4 степ лайтнинг лору?
Аноним 25/08/25 Пнд 19:30:24 1331577 67
>>1331543
В прошлом треде ищи там даже ссылка есть, где то в конце треда
Аноним 25/08/25 Пнд 21:52:34 1331767 68
image.png 320Кб, 1200x675
1200x675
m2-res1080p.mp4 3199Кб, 1920x1080, 00:00:15
1920x1080
Аноним 25/08/25 Пнд 22:55:31 1331873 69
image.png 149Кб, 957x716
957x716
А что можно сделать, чтобы лицо не менлось?
Аноним 25/08/25 Пнд 23:16:49 1331903 70
Почему-то стал выключаться монитор - нет сигнала и сильно шуметь видеокарта, кто сталкивался с таким? все было ок)
Аноним 26/08/25 Втр 02:37:51 1332025 71
>>1331903
Мамкин ужимальщик таймингов по инструкциям детей из ютюба?
Аноним 26/08/25 Втр 04:44:54 1332069 72
>>1329713
>у меня не взлетело на 3090
Как производительность для видосов на 3090?

Думаю закупиться чем-то относительно недорогим и похоже 3090 это минималка, но хватает ли её? Базовая норм или лучше на Ti подкопить? Или до 4090 жизни нет?
Аноним 26/08/25 Втр 05:36:48 1332078 73
demo.mp4 4720Кб, 1280x720, 00:00:38
1280x720
Аноним 26/08/25 Втр 07:26:39 1332106 74
>>1332069
3090 тема, 4090 лучше, но не на столько на сколько она дороже 3090 выходит. Если бы 4090 продавали тысяч за 70 то можно было бы брать, а дороже уже лучше рассматривать 5070ти
Аноним 26/08/25 Втр 08:25:00 1332129 75
>>1332106
То есть можно брать базовую 3090 для генерёжки 720р видосов и с Ti версией не ебаться?

>5070ти
В ней же памяти не доложили.
Аноним 26/08/25 Втр 08:42:09 1332140 76
>>1332129
>720р видосов
это зависит от объема видеопамяти, мало памяти - придется сгружать часть модели в озу от этого будет падать скорость генерации. Для 720р даже 24 гигов мало. В основном генерят 480р и потом апскейлят.

>5070ти
>>В ней же памяти не доложили.
Да, НО у нее архитектура современней и за счет большей скорости генерации она нивелирует разницу от того что выгружать в озу приходится. Получается примерно равная 3090 скорость генерции. Только в случае 5070ти ты получаешь свежую карточку с длсс4 и прочими финтифлюшками + она на гарантии будет.
Аноним 26/08/25 Втр 09:00:25 1332150 77
gpu-benchmark-3[...].webp 327Кб, 2412x1256
2412x1256
Мож кому пригодится при выборе картонки.
Аноним 26/08/25 Втр 09:18:06 1332161 78
>>1332150
>TIME
>3090 - 40 min
>4090 - 15 min
Что-то меня насчёт винрарности 3090 сомнения терзают...
Аноним 26/08/25 Втр 09:25:47 1332164 79
image.png 83Кб, 1700x38
1700x38
>>1332150
чето табличка хуйни какая то
3090 24 гб почти в 3 раза медленнее чем 5080 16 гб при практически равном количестве куда ядер, схуя ли?

NO BLOCKSWAP
>5080 16 гб.
>CAN RUN FP16 WITHOUT OMM AT 720P
>YES
что это такое блять? Там только модель весит как вся vram...

>3090 24 гб CAN RUN FP16 WITHOUT OMM AT 720P
>YES (with torch compile)
Что за приписка про торч? Типо что торч вообще сделает в данной ситуации, когда ответ да или нет.

А внизу охуительные бенчмарки на порашной нунчаке для бомжей. Почему не сделали на FLUX1.d? Ах да, он же нихера не поместится в 16 гигабайтный огрызок.
Аноним 26/08/25 Втр 09:43:56 1332183 80
Всё таки сделал выбор в сторону 5070ti. Можете, пожалуйста, скинуть оптимизированный под неё воркфлоу с ван 2.2? А я пока в днс съездию
Аноним 26/08/25 Втр 10:39:50 1332218 81
>>1332150
Кто-то еще генерит без лайта?
Аноним 26/08/25 Втр 11:03:59 1332238 82
>>1332069
4070 ti чуть побыстрее 3090 и скорость меня вполне устраивает, думаю на 3090 вполне можно норм генерить.
3060 в 2,7 раза медленнее 4070 ti (условно в 2,5 раза медленнее 3090) и вот там уже терпеть приходится.
4090 должна быть еще в 2 раза быстрее, а 5090 еще в 1,5 раза быстрее.

Но 5070 ti звучит как хороший вариант, а лучше подождать 5070 ti SUPER.

>>1332140
> это зависит от объема видеопамяти, мало памяти - придется сгружать часть модели в озу от этого будет падать скорость генерации. Для 720р даже 24 гигов мало. В основном генерят 480р и потом апскейлят.
Немного бред.
От выгрузки скорость страдает не сильно. Количество видеопамяти ограничивает контекст (количество кадров умноженное на разрешение).

На WAN2.1 можно генерить 1280720 5 секунд, а на WAN2.2. уже не влазит, приходится или 4 секунды генерить, или 960544, а потом апскейлить.

16 гигов должно быть лучше, туда влезет 5 сек на WAN2.2, но у нас тут новые релизы… =D Опять не хватит?

>>1332183
Ну норм выбор. =)
Аноним 26/08/25 Втр 11:43:22 1332285 83
>>1332069
720р видос с лорой - 5 минут
480р 2.5 минуты
Аноним 26/08/25 Втр 13:21:12 1332355 84
>>1332183
Помогите)
После установки новой видеокарты перестали работать ранее работающие воркфлоу. Сейчас модель загружается в память, но застывает на нулевом шаге генерации и на этом всё) При этом видеокарта нагружена на сотку и видеопамять занята. Ошибок никаких нет
Аноним 26/08/25 Втр 13:23:33 1332356 85
>>1332238
>От выгрузки скорость страдает не сильно. Количество видеопамяти ограничивает контекст (количество кадров умноженное на разрешение).
Немного биполярочка
Если от выгрузки скорость страдает не сильно тогда выгрузи 40 блоков - освободишь место на карте под контекст, можно тогда и на 12 гигах fhd делать, чтож раньше до такого не додумались?
Аноним 26/08/25 Втр 13:25:43 1332359 86
>>1332355
Какую на какую менял? Скорее всего надо куду новую поставить и торч+сажу пересобрать под неё.
Аноним 26/08/25 Втр 13:27:03 1332362 87
>>1332183
Оперативки не забудь добрать хотя бы до 64гб
Аноним 26/08/25 Втр 13:31:30 1332371 88
Аноним 26/08/25 Втр 13:43:08 1332384 89
>>1332150
Как вообще себя fp4 показывает на flux/qwen/wan?

Есть 4090, не могу понять, есть ли смысл в апдейте до 5090. +30% к перфомансу на fp8 относительно 4090 и +8 GB VRAM довольно жиденько выглядят. Кажется, что если взять китайскую 4090 на 48 GB VRAM за ту же цену, то толку больше будет.
Аноним 26/08/25 Втр 15:01:22 1332449 90
>>1332356
Дурачок? :) Я же все расписал.
12 гигов для 720p81 не хватает на WAN2.2, но хватало на WAN2.1.
Я тоже тред назад ляпнул, что 12 гигов хватит — а потом проверил и понял, что заблуждаюсь.
Ну вот такие дела, хули. Контекст потолстел немного.
А биполярочку свою лечи, здоровым жить проще, рекомендую. =)

Вот щас еще раз запустил, 81 кадр занимает 13,8 гигов на 2.2 версии. =(
Я остановился на 960*544, а там апскейлим 4х и получаем 4к. И качество местами очень даже.

>>1332384
Тока +50%.
4090 на 48 гигов для LLM нужны.
А генерить-то лучше 5090, 32 гига хватит и на модель, и на контекст, огонь же.
ИМХО, дело твое.
Аноним 26/08/25 Втр 15:07:26 1332459 91
>>1332449
>а там апскейлим 4х и получаем 4к. И качество местами очень даже.
Ранее в тред часом не кидали ВФ на апскейл видео?
Можешь поделиться?
Аноним 26/08/25 Втр 15:23:01 1332478 92
Upscale00010.mp4 7969Кб, 1280x1920, 00:00:09
1280x1920
>>1332459
Оно ж там суперпростое.

Ну, такое вот накидал.

Есть через другую ноду, но мне лень, может меня поправят.
Аноним 26/08/25 Втр 15:27:03 1332486 93
.mp4 12965Кб, 1440x1920, 00:00:05
1440x1920
в принципи и на 4070 чето можно генерить
правда исходник почище лучше брать
но ещё с апскейлерами подрочиться
Аноним 26/08/25 Втр 15:30:59 1332494 94
It's 4K time in this thread!..
Аноним 26/08/25 Втр 15:44:24 1332505 95
ComfyUI00001.mp4 1255Кб, 1280x720, 00:00:05
1280x720
>>1332449
>А биполярочку свою лечи
Так может объяснишь как тогда у меня это сгенерировалось без всяких блоксвапов и еще 1.5 гига в запасе на 3090?
Аноним 26/08/25 Втр 15:50:01 1332509 96
>>1332478
Просто не в курсах как там называется модель апскейла. Пасибо.
Аноним 26/08/25 Втр 16:26:30 1332540 97
>>1332505
Ты не в курсе? Нативный комфи сливает часть модели в оперативу сам. Я никогда не понимал, зачем блоксвап юзать с комфи, а не с киджаем, если киджай придумал блоксвап для своей ноды.
Может они работают по-разному, и блоксвап дает чуть быстрее — хезе, но нативную комфи я тоже могу так же запустить и получить все модель на оперативе.

Плюс, я не исключаю, что натив как-от иначе работает с самим контекстом, надо прочекать, конечно.

У меня руки все не дойдут перебрать с киджая на натив.
Аноним 26/08/25 Втр 16:35:41 1332551 98
>>1332505
!!! Exception during processing !!! Allocation on device

Не работает, ожидаемо.

Поставил 61 кадр вместо 81 — генерит нормально, потребляет 10,5 гигов.

Итак, 13,8 / 81 = 0,17 * 61 = 10,4.
Математика подтвердила один кадр 1280х720 весит ~170 мб.
Такие дела.

Но за вф спасибо, может переползу наконец на комфи, вместо киджаевских.

Можешь скинуть лору lightx2v из этого вф, кстати?
У меня такой нет, а из репы они снесли, как я понял.
Аноним 26/08/25 Втр 16:48:21 1332566 99
Аноним 26/08/25 Втр 16:48:40 1332567 100
>>1332505
А, все, допер что за лора. Буду пробовать.
Аноним 26/08/25 Втр 16:59:22 1332577 101
>>1332567
Стандартная чтоли, что у киджая валяется?
Аноним 26/08/25 Втр 17:02:59 1332580 102
изображение.png 40Кб, 1499x523
1499x523
изображение.png 65Кб, 782x226
782x226
30ХХ воды, подскажите, у кого нибудь получалось прикрутить торч к вану 2.2? Всякое разное выбирал он предлагает модели которых в природе нет.
АИ говорит что это и есть те самые модели которые нужны, но e4m3fn и e5m2 ту же ошибку выдают.

>>1332540
Не в курсе да, получается он ка кто порционно заливает опираясь на имеющуюся врам? Так как памяти то все равно забито было 22.3 гига.

>>1332551
чувак, там же прям в ВФ ссылки.
Аноним 26/08/25 Втр 17:45:52 1332620 103
>>1332580
> чувак, там же прям в ВФ ссылки.
Так я перешел, а там 404. =)
Ну не суть.

> он ка кто порционно заливает опираясь на имеющуюся врам?
Да. И это круто. За это я натив люблю больше Киджая, где надо руками выставлять.

> 30ХХ воды, подскажите, у кого нибудь получалось прикрутить торч к вану 2.2?
Я каким-то чудом это делал на 3060, но уже и не помню, как именно.

>>1332577
Не, она удалена, но видимо это какая-то из дефолтных SEKO.
В оригинале она 32-битная, у Киджая 16-битная, но я не увидел разницы, в итоге, так что можно забить и пользоваться любыми привычными.

———

Как итог, приделал к нативу сажу с торч компайлом и получил 31 секунду против 44 у Киджая. И это с авто-выгрузкой.
Лепота. Один минус — чо-то форма сисек мне не нравится, надо будет еще лоры поперебирать и с промптом поиграться. У Киджая они как-то покрасивше были.

———

>>1332566
Теперь интересно, че это за модель.
Аноним 26/08/25 Втр 18:14:39 1332657 104
Аноним 26/08/25 Втр 18:42:50 1332695 105
>>1332025
ниче не трогал
гтх 5070, в играх полет нормальный
Аноним 26/08/25 Втр 18:51:59 1332714 106
Можно ли как-то контролировать движение по продолжительности?

Сейчас я могу поставить ключевые кадры на примерно нужном месте в списке из 81 фреймов. Но Сетка все равно буджет делать движения слишком резкими или ломанными
Аноним 26/08/25 Втр 18:52:14 1332716 107
Аноним 26/08/25 Втр 20:03:34 1332813 108
AnimateDiff00157.mp4 981Кб, 960x544, 00:00:05
960x544
WanVideo22I2V00[...].mp4 1417Кб, 960x544, 00:00:05
960x544
ComfyUI01568.png 1045Кб, 1280x720
1280x720
Короче.
Ай хейт зе натив комфи.
Он у меня хоть усрись рисует сильно хуже Киджая. =(
Да, когда нужно быстро нафигачить кучу роликов — он делает умеренно и очень быстро.
Но вот когда я хочу сделать видео без артефактов — тут комфи срет себе в штаны.
Я начинаю думать, что у меня проблема локальная, с железом или в системе насрано.

Обидно, короче.

Вот два видоса. Если кого не затруднит, зарандомьте сид, поставьте свои настройки и шедулер, подрубите свои лоры.
Попробуйте получить результат, как на видео Киджая.
Ну или просто рераньте натив и посмотрите, будет ли у вас такое же, или у вас будет норм, а косяк реально у меня.
Аноним 26/08/25 Втр 20:58:13 1332857 109
3222.mp4 780Кб, 400x560, 00:00:06
400x560
Сорри за прон, но почему nsfw версия вана всегда делает дерганье бабы? как будто ее невидмый чел ёбёт? при любом промте.

Как это блядь фиксить?
Аноним 26/08/25 Втр 21:08:13 1332862 110
>>1331903
видеокарта с авито из-под майнера?
Аноним 26/08/25 Втр 21:27:05 1332875 111
>>1331903
карту в слоте поправь, такаяж хуйня была, просто вытащил продул разьем и вставил, больше не повторяется
Аноним 26/08/25 Втр 21:30:12 1332881 112
>>1332862
новая запечатанная
Аноним 26/08/25 Втр 21:52:27 1332900 113
AnimateDiff00056.mp4 800Кб, 640x368, 00:00:05
640x368
AnimateDiff00057.mp4 781Кб, 960x544, 00:00:02
960x544
>>1332813
вот так вот.
но у меня 2060 6гб, так что больше\дольше долго.
А распадание на зерна как у тебя - у меня такая же хуета была если юзать фп8 модели вместо гуфов, я еще пару тредов назад спрашивал за эту хуету, никто не ответил.
Аноним 26/08/25 Втр 22:31:45 1332932 114
>>1332900
Да, я тоже много тредов назад попробовал ггуф и подумал, что у меня кривые сейфтензоры.
Но я думал, что со второй версией вана этого не будет, а тут вот, хуй.
Значит реально у комфи косяк с fp8, так и не научился адекватно квантовать.
Спасибо! =)
Думаю, попробую другие чекпоинты и ггуфы в т.ч.
Аноним 26/08/25 Втр 23:01:03 1332959 115
17562295069731.mp4 2084Кб, 576x1024, 00:00:23
576x1024
Что за нейронкой это сделали?
Аноним 26/08/25 Втр 23:12:52 1332972 116
Аноним 27/08/25 Срд 00:32:03 1333011 117
Итак, из Киджая я выжал 45 секунд, из натива 33 секунды — это модели fp16, торч компайл + запуск с ключом sage_attention. Качество сопоставимое, скорость выше, я доволен.
Раньше вообще генерил 3+3 степа и 56 секунд, сейчас 2+2.

Вообще, торчкомпайл дает всего 2 секунды выигрыша на каждую генерацию, не так много, но пусть будет.

Завтра проснусь, а там S2V нормально только у Киджая поддерживается… хд
Аноним 27/08/25 Срд 00:34:23 1333012 118
Да, всем спасибо! =)
Аноним 27/08/25 Срд 03:38:45 1333065 119
>>1333011
>запуск с ключом sage_attention.
звуки ярости потому что не компилируется внимание сажи 2
Почему эти пидоры не могут выложить уже готовую штуку, как для первой версии..
Аноним 27/08/25 Срд 03:57:36 1333067 120
>>1333011
>Раньше вообще генерил 3+3 степа и 56 секунд, сейчас 2+2.
А как же все эти разговоры что меньше 8-10 степов (всего) и цфг меньше 3 это 5 секунд где ничего не происходит?
Аноним 27/08/25 Срд 04:20:41 1333073 121
Visions raivideo.mp4 18395Кб, 1920x816, 00:01:21
1920x816
Аноним 27/08/25 Срд 07:19:16 1333123 122
>>1333073
Как ты такой ЦК на 00:34 сделал?
Аноним 27/08/25 Срд 07:37:51 1333124 123
a4f54376-30a7-4[...].mp4 3150Кб, 1280x720, 00:00:08
1280x720
Аноним 27/08/25 Срд 09:57:45 1333229 124
Anal Hot Ass Ho[...].mp4 6784Кб, 1080x1538, 00:00:20
1080x1538
Аноним 27/08/25 Срд 10:31:14 1333250 125
>>1333073
Кал. Классно там стекло между домов появилось и все окна целые.
Аноним 27/08/25 Срд 11:34:51 1333295 126
изображение.png 8Кб, 334x174
334x174
Анон, а есть какая-то замена клипу? А то чет он долгий какой-то. Внес изменения в промпт и ждешь пока он раздуплится.
Аноним 27/08/25 Срд 11:41:32 1333304 127
>>1333295
В safetesor быстрее. Если есть хотя бы 12GB vram.
Аноним 27/08/25 Срд 13:38:36 1333456 128
>>1332857
Потому что нет никакой nsfw версии, это все неофициальные поделки с кучей лор сомнительного качества.
Аноним 27/08/25 Срд 14:17:58 1333511 129
Аноним 27/08/25 Срд 14:27:21 1333522 130
>>1333067
Зависит от того, что ты хочешь, я думаю. От промпта.
Когда нужно больше качества и точности, то я тоже добавляю.
Но меня устраивает и так, по итогу.

———

Итак, Киджай написал, что WAN2.2 включает в себя Framepack от Ильясвиэля. Т.е., внимание там тоже динамическое и ну вы в курсе. Таким образом мы получаем длительные ролики на ВАН.
Ура, Фреймпак в массы, наконец-то на нормальной модели, а не глянцевой пруф оф концепт. =)

Впрочем, хули ура, надо идти тестировать, конечно.

Доброе утро, сегодня у меня выходной и я высыпался.
Аноним 27/08/25 Срд 14:34:54 1333530 131
Аноним 27/08/25 Срд 14:54:41 1333535 132
>>1333530
Погодите sound2video от wan это open-source? Я думал останется у них.
Аноним 27/08/25 Срд 14:57:15 1333539 133
>>1333522
это ты про какую модель? что-то новое киджай делает?
Аноним 27/08/25 Срд 15:26:57 1333564 134
>>1333522
>Киджай написал, что WAN2.2 включает в себя Framepack от Ильясвиэля
Что, и где почитать, как пользоваться?
Аноним 27/08/25 Срд 15:37:57 1333581 135
>>1333535
>>1333539
>>1333564
Вот эта модель: https://humanaigc.github.io/wan-s2v-webpage

!!! НЕ ГЕНЕРИТ АУДИО, А НАКЛАДЫВАЕТ ЕГО НА ВИДЕО ИЗ КАРТИНКИ !!!

Вышла опенсорс: https://huggingface.co/Wan-AI/Wan2.2-S2V-14B
Уже квантизирована Комфи: https://huggingface.co/Comfy-Org/Wan_2.2_ComfyUI_Repackaged/blob/main/split_files/diffusion_models/wan2.2_s2v_14B_bf16.safetensors
+
https://huggingface.co/Comfy-Org/Wan_2.2_ComfyUI_Repackaged/blob/main/split_files/audio_encoders/wav2vec2_large_english_fp16.safetensors

Воркфлоу тут: https://github.com/comfyanonymous/ComfyUI/pull/9568

Генерит, сами видите, долго, как и фреймпак.
Липсинк и текстовый промпт.

https://huggingface.co/Comfy-Org/Wan_2.2_ComfyUI_Repackaged/discussions/10
Вот сюда накидайте плюсов, может Комфи нас услышит, мне лень разбираться, как там надо квантовать.
А ВДРУГ заработает и с русским языком, а?

Пока я разбираюсь, ну, получается неплохо, живое лицо достаточно, лучший липсинк, учитывая, что это видео модель, ИМХО.

Ну и да, лайтнинг лоры работают, ясное дело.

И это все WIP, ворк ин прогресс, только тесты, а не конечный вариант.
Аноним 27/08/25 Срд 16:05:58 1333609 136
Аноним 27/08/25 Срд 17:25:48 1333696 137
ref.png 683Кб, 640x960
640x960
AnimateDiff0020[...].mp4 431Кб, 320x480, 00:00:04
320x480
1. Возможно файнтьюн я выбрал не лучший.
2. Смех — тяжело.
3. Как видите по рефу, смартфон он нарисовал с нуля сразу.
4. 6 степов потому что на всякий случай, и вообще взял рандомную лору.
Аноним 27/08/25 Срд 18:04:00 1333741 138
>>1333696
Разрешение слишком мелкое, вот и шакалы. Раза в два выше надо, а лучше 720р нормальное.
Аноним 27/08/25 Срд 18:09:32 1333751 139
изображение.png 70Кб, 856x514
856x514
>>1333609
он через git clone шляпу по килобайту накачал вместо моделей
А так тема интересная хотел занятся липсинком, да пока не очень качество было.
Аноним 27/08/25 Срд 18:19:53 1333766 140
Аноним 27/08/25 Срд 18:46:36 1333829 141
>>1333751
Да, простите. Нужен git-lfs — large file storage.
Не помню, как в винде ставится, у меня работает.
Ну или просто докачайте pytorch.bin что ли в эту папку.

>>1333741
Да это не суть, это ж тока тестовые воркфлоу, понятное дело качество подрастет.
Мое дело показать в общем, что оно работает.
Вообще, не мое дело, че это я… Ну вы поняли. =)
Аноним 27/08/25 Срд 18:50:04 1333831 142
ComfyUI00002.mp4 63Кб, 128x64, 00:00:05
128x64
Решит вкатиться в wan 2.2 и чето приуныл,выставил 5B по кастомному воркфлоу с промтом Гитариста в подземке,просто чтоб проверить на работоспособность,маленький размер видео 480 ,видяха 3080TI 12gb, 32 GB ram,в итоге видео цветная радуга артефактов,всё по дефолту ничего не менял,пробовал на портабл сборке и на десктоп версии ,в чем может быть затык не понимаю,по видео гайдам должно норм генерить,а уменя блин радуга вместо видео
Аноним 27/08/25 Срд 19:12:01 1333858 143
>>1333831
>128x64
чел хотя бы 480х480 поставь, а вот длину уменьши до 73
Аноним 27/08/25 Срд 19:15:28 1333861 144
image.png 46Кб, 231x218
231x218
Аноним 27/08/25 Срд 19:25:36 1333874 145
>>1333858
да такая же фигня и на 480,чё за длинна?
Аноним 27/08/25 Срд 19:28:32 1333876 146
>>13>>1333874
а понял туплю ,да ставил я и длину и fps менял тоже самое
Аноним 27/08/25 Срд 19:31:35 1333877 147
>>1333874
я уже сутки мучась по настройке ,чтоб хотяб ЕОТ сиськи промяла
Аноним 27/08/25 Срд 19:53:57 1333907 148
ComfyUI00003.mp4 393Кб, 480x480, 00:00:03
480x480
Аноним 27/08/25 Срд 20:08:54 1333918 149
WanVideo00010.mp4 655Кб, 512x512, 00:00:03
512x512
>>1333907
пиздец бля. ставь хотя бы 512, и накати турбо и фаст лору, чтобы так всрато не было.
Аноним 27/08/25 Срд 20:18:48 1333923 150
>>1333918
где взять турбо и фаст лору ? и такой вопрос 14b fp8 есть смысл ставить на 3080gb 12gb\32ram?
Аноним 27/08/25 Срд 20:37:12 1333931 151
>>1333923
>есть смысл
наверно есть. я вообще считай на картофелине(3060) кручу. у меня правда ггуфы wan2.2, нормально заходят на 12врам 32рам.
фп8 ван 2.1 влезала с блокасвапом. в 2.2 не пробовал фп8, наверно в подкачку улетят веса.
на гуфах около 5 минут с ускорялками в 480p. у тебя раза в 2-3 быстрее будет.

https://huggingface.co/Kijai/WanVideo_comfy/blob/main/FastWan/Wan2_2_5B_FastWanFullAttn_lora_rank_128_bf16.safetensors

https://huggingface.co/Kijai/WanVideo_comfy/blob/main/Wan22-Turbo/Wan22_TI2V_5B_Turbo_lora_rank_64_fp16.safetensors

бля 5b такая шустрая, но распердёж гребаного вае раза в три занимает больше времени чем сама генерация, если генерить в 720p.
Аноним 27/08/25 Срд 21:24:37 1333961 152
>>1333931
а ты как обычно генеришь на своей системе?есть примеры ? 5b что то вообще шакально получается,я ёшё не умею вркфлоу настраивать,беру шаблонный самый простой 5b video,как туда лору прикрутить? а гуфы это чё? файлы с расширением guf,для чего они? сорян за нубство,только первые сутки))
Аноним 27/08/25 Срд 21:26:28 1333963 153
>>1333961
мне хотяб еотову раздеть на 3-5 сек в норм качестве
Аноним 27/08/25 Срд 22:08:02 1334015 154
Generated File [...].mp4 4613Кб, 1280x720, 00:00:08
1280x720
Generated File [...].mp4 5483Кб, 1280x720, 00:00:08
1280x720
Generated File [...].mp4 2043Кб, 1280x720, 00:00:08
1280x720
17562480762860.mp4 2320Кб, 1280x720, 00:00:08
1280x720
veo2 неплох, когда звук не нужен.
Аноним 27/08/25 Срд 22:25:11 1334042 155
Други подскажите с помощью какой нейронки можно раздевать по фото?чтоб достаточно точно угадывало пропорции тела,локально
Аноним 27/08/25 Срд 22:33:12 1334047 156
>>1333961
1. Скачай плагин Video Helper Suite.
2. Скачивай видео из треда — внутри лежат наши воркфлоу. Как видишь, мы тут вроде разбираемся потихоньку, у нас рабочее.
3. 12 гиговой 3080 можно смело крутить взрослый ван и забить на 5б модель, она те нахуй не нужна. Вон, выше чел на 2060 6-гиговой сидит и ниче.
Аноним 27/08/25 Срд 23:38:32 1334083 157
>>1334047
скачивал,кидал видосы ,там ваще пипец награмождено хео поймешь ,с чегото простого начать. 32 оперативы дд4 хватит для чего то по лучше 5б?
Аноним 28/08/25 Чтв 05:16:13 1334165 158
>>1333581
>!!! НЕ ГЕНЕРИТ АУДИО, А НАКЛАДЫВАЕТ ЕГО НА ВИДЕО ИЗ КАРТИНКИ !!!
Мне не интересно видео из аудио, мне нужны длинные видевы, а тут хуйня какая-то.
Аноним 28/08/25 Чтв 07:01:42 1334190 159
>>1333581
Все равно пока что кал - попадает только в самые простые слова, картинку выжигает мама не горюуй еще и с лорами полный пиздец творится кроме ускорялки
Аноним 28/08/25 Чтв 07:05:42 1334191 160
>>1329709 (OP)
Посоны, понимаю, что платина и заебало, но подскажите. Имеется платформа на 13700k под воздухом в приличном андервольте и 850Вт платосный суперцветок. Что лучше для генерации видева (допустим, на wan 2.2): джве 3090 (по 50-60к за штуку б/у), две 5070ti (около 80к за штуку новые), одна 4090 48Гб (150к за штуку от дяди ляо через лохито)? Две 4090 не потяну, так как надо будет докупать оперативку (критична ли разница между 96 и 128Гб?) и бп (на 3ххх были ебаные транзиенты, но 1200Вт должно же хватить даже на 3090?). И насколько ебется проц? Пушо если в соточку, тогда еще и 360 сжо с новым корпусом придется добирать.
Аноним 28/08/25 Чтв 07:07:54 1334192 161
17563143915260.mp4 16394Кб, 720x1280, 00:01:01
720x1280
Аноним 28/08/25 Чтв 07:07:55 1334193 162
>>1334191
А, ну и насколько критичны частоты и тайминги озу? А то ссаные мсины на z790 обосрались с разгоном памяти. Сильно выше xmp не поедет.
Аноним 28/08/25 Чтв 07:15:44 1334196 163
>>1334191
> одна 4090 48Гб (150к за штуку от дяди ляо через лохито)
Отбой. Это я губу раскатал. 250к за 48гб. Тогда ссаный ARC Pro B60 Dual 48G вместо этого варианта. Но там еще и мать менять.
Аноним 28/08/25 Чтв 07:30:05 1334203 164
>>1334191
Все это для того чтобы сделать писюн к фотке еотовой? стоит ли оно того анон? Одумайся.

Ну мое мнение офк лучше 4090 на 48гб. 128гб рам, рама много не бывает в этом деле, тут много у кого 96 под завязку им приходится еще 60 добавлять с подкачки. Процу на сколько я знаю похуй, он в этом деле не учавствует почти
Аноним 28/08/25 Чтв 07:41:21 1334204 165
>>1334203
Всё это для того, чтобы сделать писюн к фотке чужой еотовой или генерить нейрослоп для масс.
>Ну мое мнение офк лучше 4090 на 48гб
250к только на картонку не потяну, так что возвращаемся к 2х3090/5070ти, либо арк-хуярк.
>128гб рам, рама много не бывает в этом деле, тут много у кого 96 под завязку им приходится еще 60 добавлять с подкачки.
Сукпздц, ну тогда легче два раза по 96 взять, а то 128-комплекты только в сраэнэсе по оверпрайсу. Зато ебля с 4 плашками будет обеспечена. Насколько критична пропускная способность озу? А то 96 гигов 5200cl40 стоят в полтора раза дешевле, чем 6400cl32.
И спасибо, да.
Аноним 28/08/25 Чтв 07:56:09 1334207 166
>>1334204
Бери 5070ti+3090
2 раза по 96,
>Насколько критична пропускная способность озу?
Не особо критична
Аноним 28/08/25 Чтв 07:57:05 1334209 167
а стоит ли сейчас переходить с 3060ти на 5070ти или подождать 5070супер в начале следующего года?
Аноним 28/08/25 Чтв 08:16:58 1334225 168
>>1334207
Кей, спс, тогда вообще заебись. По хуяркам вообще инфы пока нет, как я понимаю?
Аноним 28/08/25 Чтв 09:12:42 1334243 169
>>1334083
Бля, жопочтец очередной.
Я тебе четко сказал — ебош, блядь. полноценный ван. хули ты в начале отказываешься, а потом переспрашиваешь? Ответ, сук, такой же: ЕБОШ ПОЛНОЦЕННЫЙ ВАН.

Нагромождено — ну я тебе сочувствую.
Тогда пошел нахуй из треда, если не хочешь генерить видео, че сюда пришел. Сложно ему. Всем сложно, зато бесплатно.

>>1334165
Ну, тут пока не завезли в комфи, да.
Ну и как всегда — вряд ли промпту будет сильно хорошо следовать.

>>1334190
Ну, в слова попадает вроде норм с русским wav2vec.
А вот выжигание да. Ждем, пока пофиксят, доделают.

>>1334191
Две 3090 тебе ниче толком не дадут. Комфи хуево работает с удержанием в памяти двух видях двух моделей. Плюс, чип слабый, а загрузка из оперативы в видео не такая уж и долгая при повторных запусках.

5070ti звучат будто можешь и напрячься по деньгам ради памяти.

4090 даст тебе видеопамяти сразу много, чтобы не париться моделью и контекстом.
НО.

5090 одна будет быстрее и лучше всех кандидатов. Докинь, прошу тебя. Спасибо скажешь.

Оператива в случае многовидеопамяти не так критична и 96 гигов хватит, конечно.
Но если можешь — опять же, докинь до 128 (если это 2 х 64 и ддр5), ллм тебе спасибо скажут.

На проц похуй, в общем.

>>1334193
И хуй с ним, в общем-то. Упирается чаще в чип видяхи.

>>1334196
Он два чипа, и будет у тебя в видеогенерации 24 гига на ебейше слабом чипе, сразу забей.

>>1334204
Ради видеонейронок ебля с оперативой вообще нахуй не всралась. Сразу вычеркивай.

Запомни простую вещь: все что тебе надо — это мощный видеочип. Память тут нихуя не роляет, выгрузка в оперативу замедляет в два раза всего лишь (а не в десятки и сотни, как с ллм), так что, уж не знаю, 5070ти или 3090, но две карты дадут тебе хуй пососать, а вот один мощный чип подарит наслаждение скоростью.
Ну, либо две видяхи с 24 гигами минимум каждая. И мощным чипом. И ебаться с комфи, писать свою ноду.
И все это звучит как будто ты хуйню придумал.

Бери одну 4090, 5080, 5090, подожди SUPER-апгрейдов ради памяти, я хз. Будет лучше твоих идей, правда.

>>1334209
Подождать, ИМХО.
Аноним 28/08/25 Чтв 10:08:07 1334267 170
>>1334243
А что там Комфи (Торч) умеет работать с не Нвидиа картами (Интел, Амудка) с Ваном, всеми этими сажа и флеш атеншонами, Торч компайлами? Или там постоянное красноглазие и низкая скорость?
Аноним 28/08/25 Чтв 10:22:29 1334279 171
>>1334267
Честно — я даже не брался.
Ну, я могу предположить, что лично я разберусь, если мне понадобится, найду как сбилдить часть софта.
Но звучит так, будто это уже красноглазие, да. И, вероятно, низкая скорость.

Опять же, люди генерят картинки на амд, на интеле, стабла работает.

Но вот всякие тритоны, сажи, это уже что-то немного редкое, не уверен, как у них с работой на красных/синих картах.

Не подскажу, но я бы не рисковал покупать их видеокарты под генерацию видео.

Но если видяхи уже есть… Ну, я бы погуглил, если внятного ниче не будет, накатил линукс и пытался бы сам собрать. Вдруг заведется.
Аноним 28/08/25 Чтв 11:04:57 1334306 172
WanVideo22I2V00[...].mp4 748Кб, 320x480, 00:00:05
320x480
>>1334083
Вот, чуть доработанный воркфлоу, который кидал раньше другой анон.
Спешиал фор ю.
Я не знаю куда проще:
1. Нативный комфи.
2. Ссылки на модели слева.
3. Автоподбор разрешения при изменении.
4. Есть торч и сажа, выключены, если хочешь — удали, если хочешь — установи. Не пугайся, если напишет «нет плагинов, хотите установить».
При генерации жрет 73 гига оперативы суммарно, нужен файл подкачки или докупи оперативы, вот честно, она стоит не так дорого же.

Если хочешь, можешь заменить на fp8_scaled, будет меньше оперативы, но хуже качество. Там уже сам будешь экспериментировать.

Я не проверял на RTX 3060, сейчас я на работе.
Если не заведется вдруг — вечерком посмотрю. Но должно работать.
Аноним 28/08/25 Чтв 11:07:20 1334310 173
>>1334306
У меня генерится такое 32-34 секунды на RTX 4070ti.
Значит на 5090 должно генериться 10-12 секунд, а то и меньше.
Всего лишь вдвое медленнее реалтайма на WAN, пусть и в малом разрешении.

Еще полгодика, и будут нам реалтайм тянки в силлитаверне по референсу. Ну или на 6090 какой-нибудь. =)
Аноним 28/08/25 Чтв 11:08:11 1334312 174
>>1334225
Арк как и амд не для нейронок вроде как, насколько я знаю
>>1334209
Если есть возможность и деньги, лучше подождать. Но будет значительно дороже в первые полгода точно, смотри сам
Аноним 28/08/25 Чтв 11:14:07 1334321 175
Кстати. Я еще не писал в этом треде.
Мне пришли CMP 50HX и CMP 90HX.
По идее, они при 10 гигах могут быть мощнее 3060.
Так что, я поэкспериментирую с ними на неделе, может быть есть варик для бомж-WAN-генерации.
При стоимости в 5 и 9 тыщ рублей —це подарки.
Аноним 28/08/25 Чтв 11:14:37 1334322 176
Кто-нибудь уже пробовал тренить лору под WAN (в частности 2.2)?
Чем делаете капшны видосов? Сколько по времени занимает? Есть смысл тренить на А100?
Аноним 28/08/25 Чтв 11:18:26 1334331 177
>>1334243
>Бери одну 4090, 5080, 5090
Разброс по цене офигенный, на самом деле. Блядь, не хотел за 200к вылезать, но ладно, пойдем по пути 5090+96озу. Если проц не ебется, то 850Вт должно же хватить?
Аноним 28/08/25 Чтв 12:00:40 1334362 178
>>1334322
>Есть смысл тренить на А100?
Блин.. а есть смысл на 16гб тренить и какой конфиг? На картиночках, конечно, вряд ли даже лоурез видео влезет.
Аноним 28/08/25 Чтв 12:21:03 1334373 179
Это что получается, после покупки 5070ti раму надо добивать не до 64 а до 96гб (сейчас 32)? Иначе потрачу 90к но все равно буду ловить ООМы без тормозной подкачки?
Аноним 28/08/25 Чтв 12:28:52 1334379 180
>>1334331
Эээ… Честно: нет.
То есть, вот когда я генерил на компе хэппипк удаленно, там как раз был 850 ватт. Но страшно было жуть, когда видяха кушала 630 ватт в пике.
ИМХО, какой-нибудь надежный киловаттник будет получше, при норм цене. Я брал тот же монтеч за 11к что ли в днсе, ну аналоги такие.

Да, 5090 + 96 хороший выбор.

>>1334373
Ну, ООМа не будет, даже генерация не катастрофически падает. Просто лично меня напрагает такое использование ссд (хотя там же просто копируется раз и читается наверное, я не спец, может и похуй).

Энивей, я запускал на 32 гигах и оно тоже генерило (в свап уходило ~46 гигов что ли).

Но лично я предпочитаю нагружать только оперативку, это мой личный бзик.
Аноним 28/08/25 Чтв 12:42:20 1334387 181
>>1334379
А ты не смотрел график использования диска во время такой генерации? Чёто мне кажется, что там пиздец
Аноним 28/08/25 Чтв 12:44:28 1334390 182
AnimateDiff0001[...].mp4 797Кб, 512x512, 00:00:06
512x512
>>1334243
>в слова попадает вроде норм с русским wav2vec
Аноним 28/08/25 Чтв 14:00:09 1334433 183
Как меня заебало все сука. Почему на 50ХХ картах нет поддержки до сих пор sm_120 в ебаном пайторче. Я из-за этого не могу пользоваться visomaster, facefusion, rope,roop, купил блять новую видеокарту для нейронок называется, уебище блять. Лучше бы дальше сидел на 40ХХ и не ебал мозги
Аноним 28/08/25 Чтв 14:01:58 1334436 184
sticker.webp 26Кб, 512x437
512x437
Аноним 28/08/25 Чтв 14:11:21 1334448 185
>>1334433
> на 50ХХ картах нет поддержки до сих пор sm_120 в ебаном пайторче
Припизднутый? Начиная с 2.8 есть уже давно. Ставь только с кудой 12.8 или 12.9. Куда 12.6 не поддерживает новые архитектуры, да.
Аноним 28/08/25 Чтв 14:15:46 1334452 186
>>1334448
Лучше б пожалел, чел сколько времени не пользуется всем этим, имаджинируй.
Аноним 28/08/25 Чтв 14:19:24 1334458 187
>>1334448
Все я ставил, ничего не работает. Я уже 2 дня проебал на эту еблю.
https://www.youtube.com/watch?v=T4trI9KMa08&ab_channel=StableDif
Вот конкретно висомастер не ставится.

Ошибка
NVIDIA GeForce RTX 5070 Ti with CUDA capability sm_120 is not compatible with the current PyTorch installation.
The current PyTorch install supports CUDA capabilities sm_50 sm_60 sm_70 sm_75 sm_80 sm_86 sm_90.
If you want to use the NVIDIA GeForce RTX 5070 Ti GPU with PyTorch, please check the instructions at https://pytorch.org/get-started/locally/

Куда была 12.9, снес через дду все драйвера нвидиа, поставил 12.8, снес пайторч, поставил nightly версию как и пишут везде на ебучих редитах и прочем, НИ ХУ Я.
Аноним 28/08/25 Чтв 14:24:52 1334464 188
1657792500297.png 55Кб, 1749x728
1749x728
>>1334458
Хуй знает что ты там делаешь не так. Как я тебе и сказал - всё работает давно на свежем торче, только весной проблемы были в первые месяцы. Алсо, тебе надо ставить не куду на пеку, а торч с нужной кудой. По умолчанию торч с 12.6.
Аноним 28/08/25 Чтв 14:29:46 1334468 189
>>1334464
Как поставить этот торч с нужной кудой? Вот допустим я щас удалю куду и торч полностью с пк. Что мне нужно поставить будет? какой торч? Чтобы sm_120 был
Аноним 28/08/25 Чтв 14:50:46 1334490 190
>>1334468
Слушай, я не ставил, но верно ли я понимаю:

1. Накатываешь это https://developer.nvidia.com/cuda-12-9-1-download-archive в систему.
2. Проверяешь Environment variables, чтобы была 12.9.1, а не другие.
3. В то пространство (venv, conda, embeded, root), где ты запускаешь софт, устанавливаешь https://download.pytorch.org/whl/nightly/torch/ отсюда.
Либо командой
pip install --pre torch torchvision --index-url https://download.pytorch.org/whl/nightly/cu129

И не работает?

Ты точно ставишь в то пространство, где работаешь?
Аноним 28/08/25 Чтв 15:00:12 1334496 191
Подскажите, с видеокартой GeForce RTX 3070 что то получится сделать?
Или она слабовата для генерации видосов?
Аноним 28/08/25 Чтв 15:00:45 1334497 192
>>1334490
Подозреваю на 3 пункте я обсираюсь постоянно. Как узнать какое у меня пространство лол? Помню что анаконду ставил, ну скорее всего конда. Как из под конды стаивть? Ебать как же все сложно. Я просто cmd открылвал вот это вставлял pip install --pre torch torchvision --index-url https://download.pytorch.org/whl/nightly/cu129 и все, видимо это не так нужно было делать?
Аноним 28/08/25 Чтв 15:07:20 1334501 193
AnimateDiff02319.mp4 705Кб, 480x704, 00:00:04
480x704
AnimateDiff02269.mp4 877Кб, 480x544, 00:00:04
480x544
AnimateDiff02365.mp4 777Кб, 720x480, 00:00:04
720x480
videooutput00013.mp4 2755Кб, 480x576, 00:00:05
480x576
>>1334496
Нормально все, сделано на 3070.
Но если не совсем нищеброд, лучше заменить на 50хх и тратить меньше времени на генерации.
Аноним 28/08/25 Чтв 15:10:42 1334506 194
>>1334433
>visomaster, facefusion, rope,roop
Да нахер тебе нужно это устаревшее говно, можно натренировать лору для флакса, генеришь там начальный кадр, а потом уже поехали в ван.
Я с выходом ван 2.1 выкинул на помойку весь этот недоинструментарий.
Но если хочешь поизъебываться погугли на цивите есть ВФ с заменой лиц в видео для комфи. Там геморно с IP адаптерами возиться, я раньше пробовал пока лоры делать не мог для хромы, да так и не совладал, там надо гдето старый питон ставить где то еще чето усторевшее. По хорошему надо взять отдельную старую стенэлоун версию комфи и на нее накатить, должно легче пойти.
Аноним 28/08/25 Чтв 16:33:58 1334562 195
>>1330338
Реально, всё это делается "локально".
>motionmuse.ai
Воркфловы бы, некоторые нормально выглядят, и там сильно больше, чем наши любимые три лоры раздевать-сосать-кончать.
Аноним 28/08/25 Чтв 16:53:58 1334574 196
>>1334497
Не то.

Если конда, то для начала conda activate то окружение, в котором у тебя стоит софт. Можешь посмотреть conda env list список.
А уже после активации — внутри и ставишь.
Аноним 28/08/25 Чтв 17:13:30 1334589 197
>>1334306
антоха спасибо тебе большое по братски.что не послал нахуй а дал вводную,с простого будем начинать ,3-й день пошёл увлёкся не по детски,даже спать не хочу! я вообще на бичь конфиге на зеоне 64 оперативки и 3080ti
Аноним 28/08/25 Чтв 17:38:04 1334604 198
>>1334501
на 4060 ti 8 гигов видеопамяти потянет??
Аноним 28/08/25 Чтв 18:06:15 1334622 199
Ребята выполните реквест пожалуйста >>1330828
Аноним 28/08/25 Чтв 19:10:16 1334712 200
Аноним 28/08/25 Чтв 19:15:43 1334718 201
>>1334589
Я сам хочу завтра припереть свой зеон 4-канальный за 7,5к рублей с работы и воткнуть майнерскую видяху. Ото будет бич, ото будет развлекалово. )
3080ти так-то не самая плохая.

>>1334604
Да.
Аноним 28/08/25 Чтв 19:18:31 1334724 202
image.png 796Кб, 570x945
570x945
image.png 1082Кб, 697x870
697x870
>>1334501
Я понимаю, что тут не приветствуются реквесты. Но возможно сделать как на вебм 2 и 4 с пик ниже?
Аноним 28/08/25 Чтв 20:30:29 1334776 203
Можина быстрогайд без графомании по вану+конфи чтоб генерить в низшем разрешении картинку оживлять + по реферу.
Куда че втыкать схемы, блок схемы, куда рефер вводить и какие к нему условия, че качать.
Могу я например для хентай подложить рефер из ирл прона или надо только аниме чтоб повторяло?
Аноним 28/08/25 Чтв 20:35:35 1334781 204
>>1334776
Не, даже не надейся, тут самому разбираться нужно иначе никак. Тут нет такого что ты взял и 2 кнопки кинул все заработало, постоянно что то отьебывает, постоянно что то тестить нужно
Аноним 28/08/25 Чтв 20:38:47 1334783 205
>>1334781
Ну а как хотя бы учиться? У меня пиздец долго 5 секунд в 480р генерится полчаса няху. Как так можно научиться чему-то? Если б оно еще фоном это незаметно генерило, а оно видюху вешает и ничем на компе нельзя больше заняться. Даже 5 минут пиздец как долго и раздражающе для ошибки, я хочу с 1 попытки делать что задумаю.
Аноним 28/08/25 Чтв 20:39:01 1334784 206
>>1334433
ЕБАТЬ я смог запустить visomaster (он же роп) на 5070ти.
https://github.com/loscrossos/core_visomaster
Дохуя чего перепробовал, ничего не работает, советы из треда тоже (скорее всего я тупой и не смог их правильно применять, но похуй)
Нашел эту сборку на гитхаб, там все настолько просто что даже такой тупой как я смог поставть эту хуйню на блеквелл. Нахуй ваш конфи, теперь я беру любое видео и ставлю любое лицо и получаю то что хочу сразу за несколько секунд без ожиданий. Оживление фото хуйня, заебывает быстро, да и фоток столько ты не найдешь еотовой и лор, а если и найдешь пройдешь 100 кругов пердолинга
Аноним 28/08/25 Чтв 20:39:57 1334785 207
Аноним 28/08/25 Чтв 22:19:09 1334852 208
>>1334785
3060
Это я еще ускорил чтоб быстрее было.
Аноним 28/08/25 Чтв 22:50:04 1334874 209
Аноним 28/08/25 Чтв 22:58:38 1334880 210
>>1334776
Я иногда консультирую за деньги, и выходит порою даже не один час, чтобы с нуля настроить и заставить работать.

А без графомании: ставишь плагин Video Helper Suite, качаешь воркфлоу выше, запускаешь.
Все.

>>1334784
> да и фоток столько ты не найдешь еотовой
Дык… Флюкс Контекст, Квен Имейдж Эдит… Эээ…
Да и замена лица прямо в комфи же…
Аноним 28/08/25 Чтв 23:46:59 1334913 211
view (1).mp4 3850Кб, 640x640, 00:00:05
640x640
>>13 уже что то нарисовывается,подскажи это предельное качество для fp8 scaled ,или можно что подкрутить?
Аноним 28/08/25 Чтв 23:51:00 1334918 212
>>1334913
Чел, fp8 от киджая ничем не отличается по качеству от fp16.
Аноним 29/08/25 Птн 00:09:24 1334941 213
Аноним 29/08/25 Птн 01:00:15 1334994 214
изображение.png 597Кб, 900x600
900x600
HD00022.mp4 5974Кб, 1440x960, 00:00:16
1440x960
HD00023.mp4 5618Кб, 1440x960, 00:00:16
1440x960
Дарова бандиты. Чо там как, коммьюнити высрало апгрейженый метод для бесконечных видосов?
Firs Last image эта кнечно хорошо, но... движения проябываются. Да тут всё улетает. Деградация заметна, но тут как с последним кадром повезёт на самом деле.
Аноним 29/08/25 Птн 01:30:27 1335004 215
>>1334724
Надеюсь не забуду с утреца
Аноним 29/08/25 Птн 04:10:17 1335090 216
>>1334784
>получаю то что хочу сразу за несколько секунд без ожиданий
ага надо всего лишь накачать видеороликов с актрисами с таким же типом прически и цветом волос как у еот, еще в идеале и с формой ебальника и комплекцией такой же.

>Оживление фото хуйня, заебывает быстро
то ли дело накладывание однотипной маски которая еще довольно часто артефачит так что на мгновение ебало или пидорасит или маска отваливается от чего пропадает весь эффект на видеоролик который ты видел ранее без возможности контроля происходящего, ахуенная тема - никогда не заебёт.

>да и фоток столько ты не найдешь еотовой и лор
Во первых есть генераторы ебальников на основе 1 фотографии, можно с 1 фотки сделать датасет на лору еот к тому же там всего 20 фото требуется.

А потом уже имея лору на еот для флакса можно давать полную волю воображению для стартового кадра омолаживать/состаривать/морфировать/кони/волки/тентакли/зомби/насекомые, любые партнеры что в голову придут, практически нет ограничений. https://civitai.com/models/1853189 заебывает да, когда фантазия на 0.
Аноним 29/08/25 Птн 04:20:41 1335093 217
>>1334913
У тебя там какая то хуйня вырисовывается так даже хуньюань не пидорасило, явно проблема в вф, даже ггуф такую хуйню не генерит.
Дело явно не в модели.
Аноним 29/08/25 Птн 05:45:08 1335109 218
>>1335090
>ага надо всего лишь накачать видеороликов с актрисами с таким же типом прически и цветом волос как у еот, еще в идеале и с формой ебальника и комплекцией такой же.
Эта проблема решается, когда у тебя 5-6 енотовых было разных типажей, тогда ты просто свапаешь на подходящих и всё.
Аноним 29/08/25 Птн 09:23:38 1335189 219
2025-08-2909-22[...].png 40Кб, 1072x394
1072x394
>>1335093
а я уже пробовал 5b модель ставить,там ещё хуже ,скачал fp8 от киджая по совету анона,не знаю тот ли что надо ,вот пробую пока ругается
Аноним 29/08/25 Птн 09:47:23 1335217 220
view (3).mp4 3653Кб, 640x640, 00:00:05
640x640
>>1335189
получилось обойти эту ошибку выставив в vae wan_2.1 вместо 2.2,видимо какую то модель скачал не ту или что почему не хочет семплер работать с 2.2? но результат уже лучше с киджай моделью,хотя почему такая шакальная не понятно
Аноним 29/08/25 Птн 09:50:37 1335224 221
>>1335217
По тому что ван 2.2_14б продолжает работать на вае 2.1, а вае 2.2 только для ван 2.2_5б
Аноним 29/08/25 Птн 09:54:20 1335225 222
>>1335189
>>1335189
Да блять когда вы уже читать научитесь
Дело явно не в модели.
проблема в вф
Ты или лоры где то перепутал хай с лоу или значения ебанутые выставил на семплерах или весах.
Аноним 29/08/25 Птн 10:04:47 1335229 223
2025-08-2910-02[...].png 684Кб, 1676x912
1676x912
Аноним 29/08/25 Птн 10:23:20 1335243 224
image.png 113Кб, 981x250
981x250
>>1335229
Ну вот и ответ - лоу модель и лоу лору туда поставь где пометил, че у тебя все на хаях генерится?
Аноним 29/08/25 Птн 11:01:22 1335269 225
>>1335090
Анон скажи где натренить свою лору ?
Аноним 29/08/25 Птн 11:48:52 1335278 226
>>1335243
спасибо анон что тыкнул носом,всё выставил но походу 12gb vram не могут в 14в ф8 скейлид ,переподключение постоянно на ксамлере происходит
Аноним 29/08/25 Птн 12:00:24 1335283 227
>>1335269
flux gym очень простой в использовании и позволяет тренить лоры для флакса на картах от 12 гб врам

>>1335278
Снизь разрешение до 480х480 и наблюдай за забитостью оперативы, если все еще отключать будет сделай 4 секунды вместо 5 - 65 кадров.
Аноним 29/08/25 Птн 12:01:54 1335285 228
>>1335283
Для 5090 тоже подойдет?
Аноним 29/08/25 Птн 12:17:29 1335290 229
68747470733a2f2[...].jpg 93Кб, 1309x512
1309x512
>>1335285
Для 5090 лучше посерьезней поставить ai-toolkit https://github.com/ostris/ai-toolkit
Там тоже все интуитивно понятно и есть гуи интерфейс. Можно будет задействовать карточку по полной и лоры будут за час тренироваться если не быстрее.
Аноним 29/08/25 Птн 12:30:47 1335294 230
>>1335283
делал для проверки даже 240 \240 73 на 10 fps ,такая же фигня переподключение на сэмплере .64 гиг ram 12vram
Аноним 29/08/25 Птн 12:37:29 1335299 231
12415.mp4 5018Кб, 480x800, 00:00:15
480x800
23632432.mp4 11453Кб, 512x640, 00:00:21
512x640
>>1334724
Держи братиш. Вторая фотка прям клевая.
Но реквестируй впредь не в этом треде.
Аноним 29/08/25 Птн 12:42:03 1335304 232
>>1334918
Вот как можно сделать два fp8_scaled, один из которых мусор, а другой почти не отличается.
До сих пор понять не могу.

>>1334941
https://github.com/Kijai/ComfyUI-WanVideoWrapper
Ну и там example_workflows, как всегда.

>>1334994
Пока нет.

>>1335093
Нет, это рил частая генерация fp8_scaled от комфи. Их fp16 и ггуфы работают отлично ровно в тех же воркфлоу.
Просто загадка.
Спасибо 128 памяти, я просто фп16 юзаю и забил на это.

>>1335189
Модели ты скачал ЕГО или взял от комфи? У них разные кванты немного, нужно перекачать вообще все.
https://huggingface.co/Kijai/WanVideo_comfy

>>1335217
А вот это уже косяки какие-то, у Киджая такого не бывает при норм настройках.

>>1335225
Ну будем честны, у комфи дело явно в модели и только в ней.
Но у данного товарища да, косяк в другом, комфи просто сверху говна накидывает своим квантом. =)

>>1335278
Кстати, видяха какая? Я еще хуй знает, как там e4m3 работает с RTX 30xx, из коробки пашет ли.

>>1335294
Что значит «перепоключение на сэмплере»?
Ты в курсе, что там две разные модели и два сэмплера и они генерят в начале одна, потом другая догенеривает? Это бай дизайн, у тебя в чем проблема-то?
Аноним 29/08/25 Птн 12:51:20 1335310 233
>>1335304
>Нет, это рил частая генерация fp8_scaled
Ни разу не было и это даже не суть ты открой его вф у него в обе модели в хай было загружено, и лоры также

И у него KJ модели.

>Ну будем честны, у комфи дело явно в модели и только в ней.
смотри выше

>как там e4m3 работает с RTX 30xx
нормально работает

>Что значит «перепоключение на сэмплере»?
когда гуи отваливается из за недостатка озу

>>1335217
Скинь стартовую картинку, я проверю на дефолтной модели и на kj
Аноним 29/08/25 Птн 13:09:28 1335320 234
Аноним 29/08/25 Птн 13:11:56 1335322 235
LVAgfYGg6vM.jpg 320Кб, 763x1077
763x1077
>>>>1335310
всё так ,kj модели e4m3,норм они или другие скачать? карта 3080ti.
да переподключение это то что отвал comfy на любом разрешении.
отваливается из за недостатка vram? или озу ddr?
Аноним 29/08/25 Птн 13:16:23 1335324 236
view (5).mp4 1799Кб, 704x1088, 00:00:03
704x1088
>>1335322
на 5b 16 решил попробовать,словил кринж .там наверое модель надо подключать.сейчас пытаюсь разобраться что мне светит только 5b или получиться все же 14
Аноним 29/08/25 Птн 13:22:00 1335328 237
>>13353>>1335304
модели были везде хай генерило хуйню от комфи и от киджая,выставил модели как надо отваливается комфи когда доходит до сэмплера
Аноним 29/08/25 Птн 13:23:43 1335329 238
Аноним 29/08/25 Птн 13:35:20 1335334 239
WanVideo22I2V00[...].mp4 3724Кб, 480x688, 00:00:05
480x688
WanVideo22I2V00[...].mp4 3724Кб, 480x688, 00:00:05
480x688
WanVideo22I2V00[...].mp4 3657Кб, 480x688, 00:00:05
480x688
>>1335322
1. дефолтный fp8_scaled
2. kj_e4m3fn
3. kj_e5m2

Как говориться попробуйте найти 10 отличий.

Лицо пидорасит из за низкого разрешения и из за того что сильно далеко если предварительно обрезать в ручную и повысить разрешение будет гораздо лучше. Ну и шагов хотя бы до 6 накинуть надо.
Аноним 29/08/25 Птн 13:48:03 1335344 240
>>1335334
чето я не вижу отличий между дефолтом и kj,но по расходу ресурсов есть разница? и в теории какое различие между e4m3fn
и e5m2? а впрочем у меня всё равно отвал комфи
Аноним 29/08/25 Птн 13:56:04 1335349 241
>>1335344
kj весят на 700 мегабайт больше
Ты мониторишь загруженность системы в момент отвала генерации?
Проблема скорее всего в недостатке ram, когда она полностью забивается происходит отвал.
Попробуй перезагрузить комп поотрубать все что кушает рам, стимы всякие телеграмы и прочее, хорошо раму жрет еще куча закладок в браузере, можешь поставить отдельный какойнить облегченный браузер когда кофи загрузится закрыть свой дефолтный браузер и в облегченном вручную вбить http://127.0.0.1:8188/

ставь 65 кадров, запускай комфи и генерируй, следи за ресурсами так будет понятно отчего происходит отвал.
Аноним 29/08/25 Птн 14:06:55 1335359 242
>>1335349
счас попробую промониторить ,но там и ram и vram почти в100 долбятся,не понимаю как у людей на меньше 12гигов работает 14в.
65 кадров это fps ты имеешь ввиду ? а длительность
Аноним 29/08/25 Птн 14:24:00 1335381 243
>>1335359
65 кадров это и есть длительность, а фпс 16 по дефолту всегда
Аноним 29/08/25 Птн 14:39:56 1335417 244
изображение.png 23Кб, 1638x191
1638x191
>>1335359
тред не читал @ сразу пишу
- Попробуй в батнике, с которого запускаешь комфи, прописать --normalvram или --lowvram
- Посмотри файл подкачки у тебя на сколько установлен.
- Используй ггуф вместо фп8, разницы, как выше написали, практически нет.
Аноним 29/08/25 Птн 14:43:56 1335423 245
>>1335417
файл подкачи 30гигов ,не подскажешь какой гуф использовать ,где скачать?
Аноним 29/08/25 Птн 14:44:13 1335424 246
>>1335310
> Ни разу не было
А я не смог фп8 настроить от комфи нормально. Шумит всегда. При этом буквально все остальные чекпоинты работают без шума.
Хуй знает.
Ну да похуй, ладно.

> когда гуи отваливается из за недостатка озу
Ы, ну тада можно файл подкачки добавить. Может поможет.

>>1335322
Так для Киджая нужно юзать воркфлоу от Киджая же, я же сказал. А не тоже самое.
Они в одном работать и не будут, я хз.
Аноним 29/08/25 Птн 14:44:43 1335427 247
>>1335423
Поставь 96 на всякий случай.
Шутник что ли, с таким маленьким файлом подкачки. =)
Аноним 29/08/25 Птн 14:51:46 1335438 248
Аноним 29/08/25 Птн 14:52:40 1335440 249
Аноним 29/08/25 Птн 16:12:46 1335537 250
>>1335299
Какая у тебя видеокарта, сколько видеопамяти на ней и сколько ОЗУ и какой процессор напиши пожалуйста анон, прошу. Качество огонь получается у тебя
Аноним 29/08/25 Птн 16:30:04 1335554 251
>>1335537
Вангую это тот самый челик с 5090+4090
Аноним 29/08/25 Птн 16:31:49 1335559 252
>>1335290
Установил я toolkit создал env c токеном дальше застопорился
Аноним 29/08/25 Птн 16:32:00 1335560 253
>>1335554
На 5090 нет смысла такие шакалы генерить.
Аноним 29/08/25 Птн 16:34:57 1335570 254
Аноним 29/08/25 Птн 16:35:02 1335571 255
верните горлоеблю в тред, а то чето совсем уныло стало
Аноним 29/08/25 Птн 16:35:03 1335572 256
view (6).mp4 452Кб, 320x480, 00:00:04
320x480
>>1335381
ура пошло наконец ,увеличил файл подкачки и генерит до конца на 14b fp8 на обычном и на kj,в одном и том же вркфлоу,кстати разницу особо не вижу !только артифачит,на руку глянь ,куда копать?
Аноним 29/08/25 Птн 16:37:56 1335578 257
>>1335570
Интерфейс то запускается что дальше делать
Аноним 29/08/25 Птн 16:38:39 1335580 258
>>1335417
анон не пинай сильно,как использовать гуф вместо фп8? надо отдельную ноду создаваь под него? куда его кидать ? я скинул в diffusion_models но в лодмоделс его нет
Аноним 29/08/25 Птн 16:46:26 1335588 259
изображение.png 3Кб, 282x115
282x115
изображение.png 8Кб, 338x157
338x157
Аноним 29/08/25 Птн 16:49:42 1335592 260
>>1335570
Скопируйте пример файла конфигурации, расположенный в config/examples/train_lora_flux_24gb.yaml( config/examples/train_lora_flux_schnell_24gb.yamlдля schnell), в configпапку и переименуйте его вwhatever_you_want.yml
Отредактируйте файл, следуя комментариям в файле.
Запустите файл вот такpython run.py config/whatever_you_want.yml
Вот тут я застопорился
Аноним 29/08/25 Птн 17:36:04 1335613 261
Аноним 29/08/25 Птн 17:42:36 1335617 262
изображение.png 5Кб, 282x150
282x150
изображение.png 111Кб, 651x940
651x940
изображение.png 209Кб, 2288x1280
2288x1280
>>1335592
там не надо питон дрочить
сделай просто такой батник

cd ui
npm run build_and_start

Запустится сервер, перейдешь на гуи http://localhost:8675

В папку датасетс кидаешь папку с лицом еот, можешь еще описания добавить в виде текстовых файлов через joy_caption, или сам ручками текстовые файлы с коротким описание что на картинке типа "Close-up photograph of chirbo with light skin, brown hair, brown eyes, and a playful expression, against a blue background."

Настройки особо не трогаешь, подправь как у меня 1200 шагов более чем достаточно для тренировки лица.

chirbo - слово для активации лоры в промте, надо чтото придумать оригинальное иначе магия не случится

как настроишь джоб, сохраняешь и запускаешь тренировку
Аноним 29/08/25 Птн 17:58:40 1335631 263
интересный ВФ полностью собранный на сабграфах (новая фишка в комфи), позволяющий делать ролики любой длины просто копируя нужное количество сабграфов и соединяя их друг с другом. Все настройки внутри каждого сабграфа (лоры в том числе) или еще глубже в других сабграфах.

https://civitai.com/models/1866565/wan22-continous-generation-subgraphs?modelVersionId=2141876
Аноним 29/08/25 Птн 18:25:53 1335649 264
>>1335617
"D:\Новая" не является внутренней или внешней
командой, исполняемой программой или пакетным файлом.

D:\Новая папка (2)\AI-Toolkit>

При запуске эты выскакиевает ну и интерфейсе error
Аноним 29/08/25 Птн 19:11:22 1335696 265
>>1335649
>Новая папка (2)
Ты угараешь? Пробелы в названиях папки, кириллица, спецсиволы - ты вообще комбо собрал. В корень диска положи тулкит.
Аноним 29/08/25 Птн 19:30:27 1335707 266
друзья подскажите шаги для хай и лоу лоры должны быть разными?
Аноним 29/08/25 Птн 22:26:12 1335872 267
WanVideo21Infin[...].mp4 3450Кб, 832x480, 00:00:32
832x480
17046119317860.mp4 3926Кб, 1280x720, 00:00:29
1280x720
Ебать аноны, я вам покушать принес.
Аноним 30/08/25 Суб 00:09:57 1335957 268
>>1335872
Неплохо попадает. Это что за инструмент?
Аноним 30/08/25 Суб 00:17:43 1335960 269
>>1335872
Довольно близко попадает, чтобы мемы ебошить.
Палевно, конечно, но для смехуечек уже не критично
Аноним 30/08/25 Суб 00:26:56 1335968 270
>>1335872
Тоже мечтал залипсинкать это видео. Жаль, теряется улыбка Ортеги на конкретном моменте, самый сок. Может оно совместимо с VACE и можно маску хотя бы на глаза захуярить? Сомневаюсь...
Спасибо за воркфлоу, наконец попробую.
>>1335872
InfiniteTalk
Аноним 30/08/25 Суб 05:59:56 1336028 271
>>1335957
воркфлоу в видео

>>1335960
По мне так вообще лучшее из того что есть на ван 2.1, тут хотя бы попадает в отличии от недавнего s2v >>1333581

И картинку не выжигает и генерить можно неограниченную длину, да еще и лоры можно прикрутить, правда только если в изначальном видео был схожий контент, тут я пытался сделать титти дроп, но не работает.
На другом видео где был титти дроп работает.
Также и с камшотом без лор он хуй на руку просто заменил, с лорами хуй появился но другой не такой как в изначальном видео.

я так понимаю принцип работы там такой - он в латентном пространстве изначального видео перегенерирует половину шума, для липсинка достаточно, для применения новых лор - нет.
Аноним 30/08/25 Суб 07:45:30 1336049 272
Нейраны, поделитесь опытом, будьте добры.
Нужен такой воркфлоу: я загружаю фото, через одну модель/лору генерю свои 5 секунд, но последний кадр я передаю уже в другую модель, где она по другому промпту генерит следующие 5 секунд, потом я всё это склеиваю в 10 секунд. Комфи так умеет?
Аноним 30/08/25 Суб 08:50:25 1336070 273
>>1336049
Конечно умеет, просто продублируй еще раз воркфлоу и из первого вместо создания видео передай последний кадр во второй вф с новой моделью, перед финальной генерацией видео сделай батч картинок из первого декодера и второго и отправляй на на создание видео.
Аноним 30/08/25 Суб 09:22:01 1336078 274
>>1336070
Ну я примерно так и представлял, но у меня случился затык вот тут:
> передай последний кадр
Это каким нодом делается?
Аноним 30/08/25 Суб 10:15:54 1336096 275
изображение.png 7Кб, 303x138
303x138
>>1336078
Можно дефолтным ImageFromBatch
Аноним 30/08/25 Суб 10:18:42 1336102 276
>>1336096
Заебись, спасибо, буду прбовать.
Аноним 30/08/25 Суб 10:43:57 1336119 277
>>1335872
Пока S2V не докрутили до нормальной рабочей версии и не запихнули бесконечный контекст, эта прям выглядит хорошо.
Смотрел не целиком, но склеек было не видно, это круто.

>>1335631
О, ну тут обычный «передай последний кадр», зато запаковано хорошо, не знал, что такое есть. Прикольно, можно своим мутить, да.

———

Хорошее утро. =3
Аноним 30/08/25 Суб 12:51:45 1336185 278
Народ, а как у вас с большим объёмом RAM от 96гб?
Нормально по 4 планки то заводится? А то пишут что у ддр5 с этим проблемы. Мать вроде как хорошая а вот с процессором ryzen 5 7500f хз взлетит ли
Аноним 30/08/25 Суб 13:11:28 1336206 279
>>1336185
Есть плашки по 48 и 64Гб. Есть дешевый комплект из говна и палок на 96Гб 5200cl40 от гейскилов. На савеле за 18к, на газоне за около 23к.
Аноним 30/08/25 Суб 13:16:39 1336215 280
подскажите хочу поставить NSFW/Female Genitals helper for Wan T2V/I2V но там один файл лоры ,а у меня в воркфлом хай и лом модели,как ее прикрутить ?
Аноним 30/08/25 Суб 13:56:24 1336297 281
>>1336215
или это для 2.1 только и в 2.2 ее не поставить?
Аноним 30/08/25 Суб 14:02:00 1336308 282
>>1336206
В общем к имеющимся 32гб adata xpg 6000 докупать 64 такой же бессмысленно и надо все же именно две планки? Вот блин
Аноним 30/08/25 Суб 14:13:46 1336331 283
>>1336308
Смысл имеет, то что там потеряется сколько-то пропускной способности это только в бенчмарках заметишь.
Аноним 30/08/25 Суб 14:36:17 1336359 284
>>1336331
>>1336308
Ты заебешься заводить 4 плашки, особенно разных производителей. Про xmp/expo можно забыть. Типа чтобы система элементарно постнулась. Амуде даже 4800 для четырех плашек не гарантирует еще.
Аноним 30/08/25 Суб 14:43:15 1336366 285
>>1336308
Для LLM важно (критически), для видеомоделей пофиг в целом.
Аноним 30/08/25 Суб 14:44:17 1336368 286
>>1336297
Ставь родной, в лоу нойз ставь, можешь в обе одну и туже поставить, эффект будет, не ярко выраженный, но будет даже в wan22.
Аноним 30/08/25 Суб 16:24:58 1336431 287
>>1335613
Мне, правда на анимешые, но спасибо, попробую.
Аноним 30/08/25 Суб 16:49:22 1336472 288
>>1336366
>>1336359
>>1336331
Спасибо за ответы. Ну видимо все же куплю такой же адаты 64 гига, не заведётся если со старыми 32, толкну их на авито.
Все ж не буду всратую память чисто под генереж писюнов переставлять
Аноним 30/08/25 Суб 16:52:21 1336477 289
163925UPIN00001.mp4 7864Кб, 1920x1536, 00:00:05
1920x1536
Аноним 30/08/25 Суб 17:11:51 1336500 290
>>1336472
>Ну видимо все же куплю такой же адаты 64 гига, не заведётся если со старыми 32, толкну их на авито.
Купи в сраэнэсе онлайн с оплатой картой онлайн и сдай обратно в течение недели, если не заведешь, делов-то.
>Все ж не буду всратую память чисто под генереж писюнов переставлять
Любая ddr5 память в 4 плашки становится всратой, ага. Либо скорость, либо объем. И на скорости тебе поебать в данном случае. Ну и ты хочешь к 2х16, как я понимаю, добавить 2х32. Они одинаковые-то мозг могут нормально ебать, даже если они из разных комплектов.
Аноним 30/08/25 Суб 17:34:12 1336534 291
AnimateDiff00716.mp4 3849Кб, 480x560, 00:00:05
480x560
>>1336500
Вообще в таком случае странно, что в ATX материнке под ддр5 MSI B850 GAMING PLUS WIFI 4 слота и двухканальный режим, если такие проблемы с его поддержкой. Так или иначе будем разбираться.
>Купи в сраэнэсе онлайн с оплатой картой онлайн и сдай обратно в течение недели, если не заведешь, делов-то.
Идея вин!
Аноним 30/08/25 Суб 17:52:44 1336559 292
>>1336500
Никаких проблем не бывает с 4 плашками, просто ты откатываешься на базовые частоты, для DDR5 это 4800-5400. XMP естественно только с двумя плашками будет работать. Тайминги автоматом ставятся по самой всратой плашке и всё работает даже с зоопарком разных вендоров и моделей.
Аноним 30/08/25 Суб 18:02:11 1336573 293
>>1336559
Жопу ставишь?
Бабки вернешь если я щас 240 гб ддр5 закажу?
Аноним 30/08/25 Суб 18:04:35 1336576 294
>>1336534
Не, не странно.
>>1336559
Бывает, конечно. Охуенно зависит от матери. По процам, особенно красным, не смотрел, что и как.
>для DDR5 это 4800-5400
>5400
Оптимист
> Тайминги автоматом ставятся по самой всратой плашке и всё работает даже с зоопарком разных вендоров и моделей.
Джедек там ставится, и хорошо, если на 4800 без пинка система запостится. В любом случае, главная мысль была о том, что в 4 плашки любая ддр5 становится всратой и нет смысла гнаться за йобаxmp/expo, когда есть 96 гигов дешмана без ебли.
Аноним 30/08/25 Суб 18:15:45 1336590 295
>>1336576
Сам летом лохонулся купил 64 гб. Думаю добавить еще 64 или 128 за 50 к покупать . Ваня 2.2 жрет все под чистую
Аноним 30/08/25 Суб 18:22:01 1336603 296
>>1336368
ставил,заместо хай и заместо лоу ,вместо хай лучше работает,пизда улучшилось но общее качество упало по сравнению с lightx2 лорой. анон а можно несколько лор подряд подключать последовательно? и как это сделать
Аноним 30/08/25 Суб 18:39:39 1336623 297
>>1336590
Не знал в мае еще о развитии нейронок, купил благо 32гб 6000 за 9к.
И теперь встает выбор, либо докупить 64 за 20 рублей и сыграть в лотерею запустится ли 4 слота на 5400 или хотя бы на 4800 без бсодов. Либо сразу 96гб 5400 на 2 слота за 25 рублей покупать, а старую слить. Похоже проще будет именно второй вариант для нас.
Аноним 30/08/25 Суб 18:45:42 1336627 298
Есть ворквлоу wan 2.2 14b с одной подключаемой моделью и сразу с двумя low noise и high noise, если по-простому, в чем принципиальное различие?
Аноним 30/08/25 Суб 18:46:50 1336630 299
подскажите можно как то апскейл фотки подрубить прям в комфи ,загружаешь фотку она опскэлится и идёт дальше. или какими то другими нейронками лучше сделать?
Аноним 30/08/25 Суб 19:48:27 1336709 300
output00001.mp4 4509Кб, 480x832, 00:00:30
480x832
>>1335631
Спасибо за подгон, воркфлоу рабочий. На моей старушке 4070 генерация заняла 35 минут на дефолтных параметрах и промптах. Сейчас буду крутить и реализовывать свои грязные фантазии
Аноним 30/08/25 Суб 20:17:51 1336749 301
>>1336627
High noise модель накидывает обобщённую композицию, так сказать. Общую концепцию, делая из полного нихуя что-то осязаемое. Концепт-арт, эскиз, называй как хочешь.
А ligh noise модель уже "наводит красоту", накидывая детали. Более тонкая работа, так сказать.
И вот такой "творческий тандем" делает по итогу заебись.
Аноним 30/08/25 Суб 20:19:27 1336751 302
image.png 40Кб, 824x444
824x444
>>1336630
Можно, хули бы и нет.
Аноним 30/08/25 Суб 20:20:34 1336753 303
изображение.png 91Кб, 2378x235
2378x235
>>1336603
Паровозиком

>>1336627
ван22 состоит из 2х моделей хай и лоу, обе нужны.

>>1336630
Берешь воркфлоу с апскейлом фотки копируешь его в свой текущий воркфлоу, ставиш ноды в начало делаешь апскейл, из сайв имэнд передаешь дальше в свой воркфлоу

Но ван плохо апскейлит лучше через топаз
Аноним 30/08/25 Суб 20:41:08 1336776 304
изображение.png 33Кб, 618x300
618x300
А как вызвать окно loraloadermodelsonly? А то когда просто тыкаю на шаблон он блять с каким то клиопм ебучим вылетает и на хуй он мне нужен клип этот куда то соединять, а без соединения он пиздит типа соедини.
Аноним 30/08/25 Суб 20:45:47 1336781 305
image.png 8Кб, 804x122
804x122
Аноним 30/08/25 Суб 22:05:09 1336833 306
>>1336749 >>1336753
Благодарю. А можно ли в одном проекте мешать разные кванты для моделей, например high noise q3, low noise q5, чтобы экономить RAM VRAM? Или кванты должны быть одинаковы?
Аноним 30/08/25 Суб 23:14:30 1336899 307
view - 2025-08-[...].mp4 980Кб, 480x640, 00:00:04
480x640
>>1336753
а есть разница в каком порядке ? вот у меня lightx2 4steps лора хай и лоу подключена ,далее надо лоры на генитялии,мастурбацию итд в каком порядке их подключать? сейчас просто вместо хай стоит лора на гениталии,но помоему так только хуже стало
Аноним 31/08/25 Вск 01:13:21 1337002 308
>>1336899
Присоединяюсь к вопросу. Поделитесь примером json c правильной последовательностью подключения лор к high и low noise моделям.
Аноним 31/08/25 Вск 14:53:11 1337233 309
HD00039.mp4 2957Кб, 800x520, 00:00:16
800x520
Аноним 31/08/25 Вск 15:00:34 1337234 310
HD00038.mp4 4630Кб, 576x808, 00:00:16
576x808
HD00040.mp4 4174Кб, 576x808, 00:00:16
576x808
эхъ, есть какая лора на раздевание? чот заёпся.
Аноним 31/08/25 Вск 15:42:32 1337263 311
Аноним 31/08/25 Вск 16:15:03 1337277 312
Аноним 31/08/25 Вск 16:58:13 1337296 313
>>1337277
Этим всем занимается не комфи, а ось. Отключи файл подкачки, хули ты.
Аноним 31/08/25 Вск 17:20:02 1337310 314
>>1337296
>>1337277
Не рекомендую совсем отключать файл подкачки даже если памяти дохуя. Если памяти достаточно то в своп ОС лазить не должна. Если ССД грузится значит он читает модели, значит что-то некорректно отрабатывает Комфи все-таки. Можно попробовать блок-свап ноды подключить чтобы принудительно выгрузить модель в оперативу.
Аноним 31/08/25 Вск 17:37:11 1337321 315
image.png 10Кб, 468x130
468x130
>>1337234
В начале их было много, но потом на civitai начали их активно выпиливать и банить. Теперь совсем нема.
Аноним 31/08/25 Вск 17:45:22 1337323 316
>>1337321
> на civitai начали их активно выпиливать и банить
Чего бля? То есть типа хуи и в рот пихать это нормально, а шмотки снимать — не скрепно?
Аноним 31/08/25 Вск 18:21:55 1337333 317
Аноним 31/08/25 Вск 18:23:12 1337335 318
HD00047.mp4 5085Кб, 800x600, 00:00:16
800x600
>>1337323 это чтобы ЕОТовых не начали массово ебать.
А так нагенерил картинок, оживил их потом. Никто не пострадал.
Аноним 31/08/25 Вск 18:32:53 1337340 319
Сейчас словил такой глюк Комфи, при установке нодов нажал перезапустить Комфи, он перезапустился, но процесс python остался висеть и занимать 17 из 24гб врама, и при запуске Комфи создал новый процесс python, но врама не освободилась, все тупило и тормозило, пока не обнаружил старый процесс и не грохнул его через диспетчер задач.
Аноним 31/08/25 Вск 18:36:10 1337342 320
>>1337323
>а шмотки снимать
Это какой уровень идиотии на ван лорой раздевать?
Аноним 31/08/25 Вск 20:04:02 1337391 321
>>1337335
> это чтобы ЕОТовых не начали массово ебать
Ну вот как раз с еблей и хуями во рту (и спермой на лице) I2V-лоры на сивитаи есть. А с раздеванием нет, лол.
Аноним 31/08/25 Вск 20:18:23 1337410 322
>>1337391
Сука тупоголовая, кому нахуй они нужны? Это делается буквально промптом: шкура разделась и показала сисик.
Аноним 31/08/25 Вск 21:11:47 1337465 323
Народ, скажите или я дурак (это риторический вопрос), либо ван 2.2 значительно хуже работает с генерацией текста? Использую gguf q6 на обе модели и q8 для текст энкодера. Это трабл gguf или реально модель сама по себе слабее в этом плане?
Аноним 31/08/25 Вск 21:19:08 1337469 324
>>1337465
Причем закономерность такая:

Модель High + Lora 2.2 high
+
Модель Low + Lora 2.2 Low
Шаги 3/3 = результат говно

Модель High + Lora 2.2 high
+
Модель Low + Lora 2.1_rank128
Шаги 1/5 = результат годный
Аноним 31/08/25 Вск 21:32:55 1337484 325
>>1337410
Ты хули трясёшься? Мне вообще поебать на эти сиськи письки, я просто оухеваю с политики сивитая. Блочат нудятину, но разрешают еблю.
Аноним 31/08/25 Вск 21:44:08 1337503 326
Стоит ли надеяться на что то годное с 16 гб видеопамяти? Или не ебать себя мозг, и вкатываться только с 24 гб?
Аноним 31/08/25 Вск 21:46:28 1337508 327
>>1337503
Я вообще на 12-ти сижу. Поглядываю на 5090, но пока жаба душит. Думаю ,скоро сорвусь.
Аноним 31/08/25 Вск 21:47:13 1337512 328
>>1337503
Даже 32 маловато без блоксвапа в fp8. На 16 будешь свапать как шакал или сидеть на говноквантах.
Аноним 31/08/25 Вск 21:53:37 1337519 329
>>1337503
Годное это хайрез 1920х1080 в 120фпс + 20 сек? Нет.
800х600 на q5 моделях, 5 сек 24 кадра - да.
Аноним 31/08/25 Вск 22:02:51 1337529 330
>>1337503
1280x720 121 кадр на ван 2.1 легко. Чтобы не уходило в файл подкачки, желательно 96-128гб рам. Всё в фп8-фп16.
>>1337512
>свапать как шакал
Минусы? Скорость даже не вдвое падает.
Аноним 31/08/25 Вск 22:19:54 1337538 331
>>1337529
> Скорость даже не вдвое падает.
Потому что она у тебя и так низкая. На 5090 свапы как раз вдвое замедлить могут.
Аноним 31/08/25 Вск 22:32:54 1337556 332
>>1337310
Файл подкачки выключен уже с год, проблем не ловил.
128 гигов отрабатывают на вин11 нормально.

Но, да, если не хватит — все будет крашиться.
Аноним 31/08/25 Вск 22:44:41 1337576 333
>>1337484
>я просто оухеваю с политики сивитая.
Просто чистят от мусора. Зачем там ненужные лоры? Почему тебя вообще ебет что там удаляют? Не сидит там, раз не нравится.
Аноним 01/09/25 Пнд 04:11:16 1337793 334
>>1337556
На 128 возможно нормально будет до поры. Я давненько отключал когда еще 32 гб считалось много, при заполнении памяти на 2/3 винда уже неадекватно работала, хотя казалось бы еще треть свободна, но программы уже начинали поглюкивать и падать.
Аноним 01/09/25 Пнд 05:24:06 1337813 335
А можно сохранить латент в файл, а потом его загружать чтобы генерить только лоунойз для него?
Аноним 01/09/25 Пнд 06:53:49 1337826 336
>>1337556
На вин 10 через пару дней как отрубил файл подкачки начал замечать неладное. Просто в некоторых приложениях по умолчанию говнокод забит что обязательно нужен файл подкачки какую то часть они туда сгружают.
Возможно ты не пользуешься таким по просто.

>>1337576
От какого мусора? Еще очень много людей пользуются ван 2.1, попробуй там раздень без лор. Там четко было сказано - политика партии поменялась и все андрессинги удаляем и удалили их еще до выхода ван 2.2. Алсо на лорах можно сделать более естественно развевание, а не снятие водолазки/пиджака стягиванием вниз вез всякой физики. Алсо была лора на то как ладошкой закрывает экран а потом показывается голой, алсо лора на разрывание одежды. Попробуй сделать это без лор.
Аноним 01/09/25 Пнд 08:29:54 1337850 337
ssstwitter.com1[...].mp4 1097Кб, 720x720, 00:00:15
720x720
Аноним 01/09/25 Пнд 09:49:46 1337912 338
>>1337826
> Возможно ты не пользуешься таким по просто.
И спасибо, что не пользуюсь… Ажтрисет от говнокода такого. =(
Аноним 01/09/25 Пнд 12:06:52 1337994 339
Аноним 01/09/25 Пнд 12:08:17 1337995 340
>>1337994
Просто читай тред пожалуйста.
Куча подробных описаний как сделать.
Куча видосов в которых лежат воркфлоу для этого.
Да, легко, просто прочти тред, скачай видосы, засунь и все работает.
Не ленитесь, пожалуйста.
Аноним 01/09/25 Пнд 12:54:32 1338020 341
>>1337813
Бляя, помню тоже давно задавался этим вопросом и видел issue чела, kj что-то поотнекивался, сразу не сказал что запилит.
Удваиваю вопрос (хотя пользоваться вряд ли буду, теперь есть ускорялки, один хуй оно очень быстро генерит, а 2.2 ещё не пробовал), как там сейчас с этим обстоят дела? Может через сторонние ноды можно сохранить? Латент вроде везде одинаковый, если для какой-то другой модели реализовали, то и на ван будет работать.
Даже странно, что не находит кучу нод для этого дела. Как делать по стопятьсот batch images, resize и прочей залупы, которая итак есть в comfy core (под дебильными нелогичными названиями), так они спешат делать дубликаты.
Аноним 01/09/25 Пнд 13:12:53 1338029 342
>>1337995
Бля заебал приедь ко мне в гости и сделай за меня по братский.
Аноним 01/09/25 Пнд 13:56:05 1338054 343
изображение.png 107Кб, 843x928
843x928
>>1337813
Так зафиксируй сид на хай семплере - делов то.
Аноним 01/09/25 Пнд 14:07:35 1338062 344
>>1338054
Ты реально такой тупой или тебя кто-то таким сделал?
Аноним 01/09/25 Пнд 14:52:47 1338089 345
Аноним 01/09/25 Пнд 15:08:36 1338100 346
HD00055.mp4 1178Кб, 576x704, 00:00:09
576x704
ебанул через FUN control продолжение видосов. берём последние 16 кадров и пихаем в контрол. По времени просто дохуя уходит и результат нууу - хуйня.
VACE грите надо подождать?
воркфлоу в видосе
Аноним 01/09/25 Пнд 17:22:59 1338229 347
изображение.png 5Кб, 185x107
185x107
>>1338062
Меня сделали таким одноклеточные дегенераты вроде тебя. Если тебе уж прям так надо именно сохранить, то сохрани картинки, при новой генерации загрузи их передай через VAE encode что сделает их вновь латентными в семплер лоу нойза.

>>1338100
Браток, под твои задачи никакой фан и вайс не нужен, возьми вот https://civitai.com/models/1851648/wan22-highspeed-freelengthloop-processing-i2v-workflow-for-your-scenario-v11 воркфлоу и пользуйся, можно там и 20 и 30 секунд сделать и на каждые 5 секунд отдельный промпт писать.

Вот еще вариант поизъебистей но тут уже можно и лоры подключать на каждые 5 секунд новые:
https://civitai.com/models/1866565/wan22-continuous-generation-subgraphs

И еще похожий, но не свернутый в сабграфы https://civitai.com/models/1845620/wan22-i2v14bgguf-kijai-wf-with-for-loop-lightxv2
Аноним 01/09/25 Пнд 17:32:07 1338244 348
WanVideo22I2V00[...].mp4 12997Кб, 512x752, 00:00:32
512x752
>>1338229
А и еще если у тебя сцена не сильно меняется можешь использовать KJ ноду WanVideo Context Options она хорошо сохранит лицо, но для динамических сцен не очень подходит, что можно увидеть в видео. ВФ кстати в нем
Аноним 01/09/25 Пнд 20:30:38 1338370 349
Сап. Не игрался со времен симсвапа, что щас в мете?
Есть rtx 3080 10гб, нужно сделать видос минут на 5, куча статичных фоток, которые я хочу объединить в таймлапс и налепить веселый драмбас, какую локальную модель нужно? Если есть ссылка на пошаговый гайд для дебилов, буду признателен.
Аноним 01/09/25 Пнд 20:36:00 1338379 350
>>1338370
>нужно сделать видос минут на 5
Удачи
Аноним 01/09/25 Пнд 20:48:09 1338401 351
>>1338370
> Есть rtx 3080 10гб
Видеокарта нужна. Как купишь приходи с вопросами.
Аноним 01/09/25 Пнд 21:27:55 1338425 352
>>1338370
>какую локальную модель нужно
Никакую
>хочу объединить в таймлапс и налепить веселый драмбас
Вроде clipchamp таким заведует
Это не тема треда, это больше про видеомонтаж где-то в профильном разделе
Аноним 01/09/25 Пнд 21:31:47 1338426 353
>>1338229
>Браток, под твои задачи никакой фан и вайс не нужен
браток, при твоём подходе даже на одинаковом сиде движения проёбываются. Нужно бесшовное видео, а не нарезка по 5 сек.
нейрокум - самый главный двигатель прогресса.
Аноним 01/09/25 Пнд 22:09:20 1338461 354
Я отказываюсь жрать слоумо кал.
Это неюзабельно.
Аноним 01/09/25 Пнд 22:17:02 1338464 355
Screenshot20250[...].png 214Кб, 1080x2400
1080x2400
>>1338401
Какая из циферок самая важная для локальных моделей?
>>1338425
У меня между фотками разница в несколько дней, хочу запросами нагенерить промежуточный прогресс. тян худела / качала жепу
Аноним 01/09/25 Пнд 23:45:18 1338540 356
>>1338464
> Какая из циферок самая важная для локальных моделей?
VRAM, хотя бы 24 надо.
Аноним 02/09/25 Втр 00:15:55 1338560 357
SkyreelsDiffusi[...].mp4 1836Кб, 544x544, 00:00:08
544x544
SkyreelsDiffusi[...].mp4 7336Кб, 512x752, 00:00:08
512x752
SkyreelsDiffusi[...].mp4 2768Кб, 512x752, 00:00:13
512x752
SkyreelsDiffusi[...].mp4 2564Кб, 512x752, 00:00:12
512x752
>>1338100
>последние 16 кадров
для этой хрени нужна дифужнфорсинг модель. в скайрилсе есть така.
14б лень качать, на винте 1.3б была, вот такая залупа получилась на кежичевском вф
Аноним 02/09/25 Втр 03:15:26 1338632 358
>>1338560
бессмысленный речекряк + лоботомия = говно (всё как всегда).
Аноним 02/09/25 Втр 13:16:38 1339096 359
>>1330707
Дарова. Ты нашел аналог ропа? Вроде как на реддите создатель ропа кидал ссылку на свою прогу, т.к на гитхабе его удалили
Аноним 02/09/25 Втр 14:23:02 1339197 360
>>1338560
Дрочил скайрилс когда он вышел, все бы ничего, склейки получаются бесшовными с плавной анимацией, но все остальные недостатки присутствуют что и у обычного i2v метода. Плюс очень сильно выжигаются цвета и деградирует картинка после нескольких экстендов.
Аноним 02/09/25 Втр 15:49:15 1339306 361
2025-09-02-15h1[...].mp4 1168Кб, 832x480, 00:00:03
832x480
Ну какой-то прогресс есть
Аноним 02/09/25 Втр 16:21:58 1339347 362
>>1339306
Это на чем сделано?
Аноним 02/09/25 Втр 16:23:14 1339350 363
Аноним 02/09/25 Втр 16:28:45 1339362 364
1756609485251.mp4 1505Кб, 640x960, 00:00:06
640x960
>>1339306
Какой-то у тебя соболь страшнее обычного.
Аноним 02/09/25 Втр 16:31:17 1339366 365
>>1339350
Который Wan? Туда просто картинку нужно закинуть и дать промт?
Аноним 02/09/25 Втр 16:39:27 1339372 366
>>1339366
Картинка + звуковая дорожка. В пинокио тещу с дефолтными настройками.
Аноним 02/09/25 Втр 16:55:23 1339393 367
>>1339372
А есть ссылка на эти ноды или гитхаб?
Аноним 02/09/25 Втр 17:00:55 1339401 368
>>1339393
Не, пинокио это без макарон для шизов.

Там просто скачиваешь через 1 кнопку, и генеришь через 1 кнопку.

Просто установи пинокио и там в поиске найди wan2.1.
Аноним 02/09/25 Втр 17:33:56 1339429 369
WanVideo21Refin[...].mp4 7852Кб, 576x704, 00:00:38
576x704
Аноним 02/09/25 Втр 17:40:35 1339437 370
изображение.png 24Кб, 364x340
364x340
>>1339429
Вот какого хуя kj не сделает просто ноду WanVideo Long I2V? Так то это вин, но что бы ее использовать надо аналную хуйню со звуками тащить иначе она не работает.
Аноним 02/09/25 Втр 17:48:33 1339447 371
17568167481990.mp4 784Кб, 540x720, 00:00:05
540x720
Аноним 02/09/25 Втр 17:49:41 1339450 372
>>1339447
В /ga/ с хуями уходи, там оценят такое.
Аноним 02/09/25 Втр 18:52:49 1339537 373
>>1339306
В данном случае в сто раз лучше было бы сделать инпейнт сисек через VACE.
>>1339393
Это всё в дефолтных нодах Kijai, пример воркфлоу тоже лежит в samples.
Аноним 02/09/25 Втр 19:22:30 1339553 374
Снимок экрана 2[...].png 1177Кб, 1100x777
1100x777
Подскажите, какой параметр не верно задаю, что такая хрень получается? WAN 22, лор Oral
Аноним 02/09/25 Втр 19:27:07 1339554 375
>>1339537
>инпейнт сисек через VACE
Можешь поделиться WF?

>>1339553
Ты или видео с метадатой скинь или воркфлоу покажи
Аноним 03/09/25 Срд 10:46:41 1340056 376
>>1339429 ну ты бы хоть воркфлоу не рубал ёпта. Чо зажмотил?
Аноним 03/09/25 Срд 11:42:53 1340114 377
>>1340056
да инфинит толк обыкновенный на ван 2.1, проебал вф на стадии vfi, а ща уже оригинальный ролик потёр...
Аноним 03/09/25 Срд 15:50:28 1340241 378
audio.mp4 67Кб, 1400x390, 00:00:04
1400x390
Давно не отваливалось всё. То Higgs Audio отъебнётся, то JoyCaption перестаёт работать. Теперь Wan не генерит с компиляцией.

У кого хотя бы ван работает, скиньте, пожалуйста, ваши версии. Не могу липсинк снова отгенерить.
Запустите в конда среде или где у вас комфи стоит:
wmic path win32_VideoController get name & pip show torch sageattention triton triton-windows | findstr "Name Version" & nvcc --version | findstr Build
Аноним 03/09/25 Срд 15:55:14 1340248 379
Аноним 03/09/25 Срд 16:19:27 1340293 380
>>1340241
> конда
Все нормальные люди используют uv или хотя бы pip.
Аноним 03/09/25 Срд 16:57:10 1340338 381
Хуевы советчики, версии покажите на которых сейчас активно работаете, мне ваши теории не нужны.
>>1340248
Куда ещё ниже. Раньше на 2.9 работало, на ней фичи для ускорения вана. Но я уже заебался переставлять после несовместимостей. Алсо, зачем-то послушал теоретика, получил ошибку на входе из-за новой несовместимости.
>>1340293
>деньги
>все нормальные люди юзают купюры или хотя бы монеты
Ты бы хоть разобрался вначале что значит каждый из этих непонятных тебе наборов символов и как они работают вместе.

Скриншоты дайте.
Аноним 03/09/25 Срд 17:36:36 1340375 382
t2.jpg 263Кб, 1992x1249
1992x1249
t1.png 444Кб, 3043x1708
3043x1708
Подскажите, для этих моделей wan2.2 (1 пик) мало Vram 16Gb? Сначала выдавал ошибку (пик 2). Потом я поднял файл подкачки. Доделывает до 50% и reconnection error.
Если мало, то какие скачать? (отсюда скачал Q4K high и low https://huggingface.co/bullerwins/Wan2.2-I2V-A14B-GGUF/tree/main)
Аноним 03/09/25 Срд 17:51:50 1340394 383
>>1340338
> Ты бы хоть разобрался
Это ты клован не разобрался и пользуешься устаревшим менеджером зависимостей. А потом жалуешься что что-то не работает. Особенно смешно то что в комфи нет нормальной поддержки конды, а значит при обновлении комфи сам не обновит зависимости.
> версии покажите на которых сейчас активно работаете
На тех что комфи сам ставит. Напердолил что-то, сам и разгребай.
Аноним 03/09/25 Срд 19:05:51 1340512 384
>>1340394
>в комфи нет нормальной поддержки конды
>uv вместо конды
Фундаментальное непонимание. Прекрати позориться сейчас же и бегом разбираться что такое uv, что такое conda и чем они отличаются. Додик даже не понимает, что ноды перекрывают чужие зависимости, а ошибки появляются в конкретных функциях с конкретными параметрами, и никак с резолверами не связаны.
Уже понятно, что ты увидел прикольные видосики в /b/, наставил хуйни по гайдам и стесняешься спросить как смотреть версии. С залетного дурачка с одной средой, одной версией питона и нативными нодами полезной инфы не взять.
Интересуют версии нормальных людей с нодами киджая и прочей хуйней.
Аноним 03/09/25 Срд 19:39:20 1340539 385
>>1340512
> что такое uv, что такое conda
> uv manages project dependencies and environments
> Conda is an open-source package management and environment management system
Дебилу, не умеющему читать, действительно сложно понимать буквы. Алсо, использование pip в окружении конды - это отдельная болезнь.
Аноним 03/09/25 Срд 20:24:52 1340557 386
>>1340375
На 12GB VRAM + 32 GB RAM работает:
Wan2.2-I2V-A14B-HighNoise-Q8_0.gguf
Wan2.2-Lightning_I2V-A14B-4steps-lora_HIGH_fp16

Можешь попробовать свою fp16 поменять на fp8 или переехать на GGUF. В процессе смотри на потребление ресурсов (хоть в диспетчере задач)
Аноним 03/09/25 Срд 20:32:41 1340562 387
>>1340539
>Дебилу, не умеющему читать, действительно сложно понимать буквы
То, что полез узнавать, имея такой диагноз, молодец. Жаль, что все равно не понял. Ничего страшного, знать такие вещи необязательно, главное не позорься снова в другом месте и никто не узнает.
Аноним 03/09/25 Срд 23:23:38 1340743 388
Когда лишний раз подумаете "да это мы разбираемся, а нормисы вообще не заметят, что это нейрокартинка/нейровидео", вспоминайте вот этот тред:
https://2ch.hk/b/res/324114588.html

Нормикал даже реальное видео обзовёт нейрокалом и выдумает для этого причины. А уж нейроговно всем за километр видно.
Аноним 03/09/25 Срд 23:37:53 1340763 389
>>1340743
Ты путаешь.
Нейрокалом называют реальные видео именно потому, что не способны отличить.
Т.е., ты буквально пруфанул точку зрения «нормисы не заметят». Потому что неотличимо, и видя любое видео, которое не укладывается в их картину мира — нормисы (и скептики) сразу называют это нейрокалом. И, да, их мозг сразу ищет к чему придраться.

Это было отлично показано на фотке стула на льду, когда настоящее фото клеймили нейросетью, а нейросетевые считали настоящими лишь потому, что в их картине мира было так, как и у нейронки. Но не как на самом деле.
Аноним 04/09/25 Чтв 05:57:40 1340879 390
042250-56491663[...].mp4 791Кб, 544x464, 00:00:05
544x464
Аноним 04/09/25 Чтв 06:15:08 1340880 391
>>1330230
Одна модель хорошо делает из шума полушум, другая из полушума результат. Это сделано по наблюдению, что в середине меняется характер кое-какой ебанины, и можно вместо огромной модели делать две специализированные, суммарно менее огромные.
Если хочешь по-старому, то юзай старое.
Дефолтный комфи-рант скипнут но валиден
Аноним 04/09/25 Чтв 06:50:54 1340883 392
>>1334243
>либо две видяхи с 24 гигами минимум каждая. И мощным чипом. И ебаться с комфи, писать свою ноду
Я тут новый, но по опыту с другим нейрософтом, завести два чипа никто из нас не потянет, если этого нет твердо и четко искаропки. И даже тогда будет ебля и чотакмало. Две видяхи это полная хуйня затея в текущем году. Разве что ролить t2i параллельно с очередью камшотов и надеяться что бп не унесет с собой весь риг от этих качелей.
Аноним 04/09/25 Чтв 07:52:17 1340888 393
Расскажите как с ваших видосов вфы загружать. В комфи делал чистый вф, кидал в него. По краям он не принимает. File - Open делал. Ничего. Скачивал пр.кнопкой по оранжевой ссылке, скачивал кнопкой скачать.

Пробовал эти например:
>>1335872
>воркфлоу в видео

Еще многие пробовал
Аноним 04/09/25 Чтв 09:09:41 1340913 394
>>1340883
Да не, при желании-то можно, и даже не очень сложно, просто муторно.
Другое дело, что никто этим не парится особо, слишком муторно, слишком узкий юзкейс, перезагрузки модели в одну видяху отжирают гораздо меньше времени, при наличии оперативы, чем ты будешь переписывать код.
Такое развлечение — особый сорт извращения, на самом деле.

>>1340888
Установи плагин Video Helper Suite на комфи, и тогда заработает.
04/09/25 Чтв 09:18:39 1340914 395
>>1340557
Поставил Q8 - работает. Q4 тоже. А в чём между ними разница?
Аноним 04/09/25 Чтв 10:47:18 1340938 396
А есть лора или промт что бы со стороны камеры в лицо на пикче летела струя воды, типа как от сквирта? Как такое сделать
Аноним 04/09/25 Чтв 10:51:12 1340940 397
>>1340914
У Q4 меньшая точность, будет чуть больше шума и чуть меньше деталей - нужна для использования меньшего объема VRAM.
Q8 будет лучше по качеству, fp16 - ещё чуть лучше.
Аноним 04/09/25 Чтв 10:53:19 1340941 398
>>1340914
Степень жмыхнутости. Q4 хуже Q8. Можешь fixed seed сделать и прогнать обе модели на одном видео. Посмотреть на разницу: волосы, пальцы.
Аноним 04/09/25 Чтв 11:02:16 1340946 399
123.jpg 293Кб, 626x646
626x646
>>1340914
Буквенные обозначения квантов и рекомендации для малокековых картонов.
Аноним 04/09/25 Чтв 11:41:30 1340973 400
quantcomparison[...].mp4 7083Кб, 2496x1618, 00:00:05
2496x1618
Аноним 04/09/25 Чтв 11:42:55 1340974 401
Аноним 04/09/25 Чтв 12:30:50 1341018 402
>>1340938
Возьми лору на камшот и опиши кончу как воду + без появления пениса.
Аноним 04/09/25 Чтв 17:08:49 1341310 403
>>1340913
>Установи плагин Video Helper Suite
Спасибо большое, помогло.
А еще вопрос, миссинг ноды можно не глядя ставить (хотя бы из итт), или на свой страх и риск? Какой там система безопасность? Как обычно, никакой?

И еще поделюсь первым опытом, на 4070ти12, 64, нвме-своп завел сходу в общем-то дефолтный ван 2.2 i2v 14b с лайтнингом и экстра лорами камшотов конечно же, с цивика. Сначала было мутно, но поиграл с промптом, весами, кфг, и все норм получилось. Понял, что с лайтнингом обычная лора не успевает сработать, поэтому увеличил степы, сначала до 4+4, потом сделал 2+4 с повышением силы лоры. 4+2 еще не пробовал. С 3+3 чот не особо получалось. В целом на первичный примитив все устраивает, мутняка и артефактов как выше по треду нет. Генерация занимает около 3 минут (+-), разрешение держу около 640х640, 512х720, 16фпс, 3-4сек. До свопа так понял дело не доходит, но могу помониторить TBW если кому прям интересно. Странно было то, что при 12гб и моей карте, ожидания по идее должны быть в десятках минут. Например хуюнян во фреймпаке со всеми аттеншенами 1 секунду генерит за 1.5-2 минуты (при дефолтах фп).

Алсо, появилась ли нода с динамик или выбираемым из списка промптом?
Или по старинке ручками заносим тексты из блокнотика, правим фразы?

И умеет ли жопате помогать писать подобные ноды, или это пока еще сакральное и в целом муторно?
Аноним 04/09/25 Чтв 18:01:11 1341374 404
image.png 1092Кб, 1344x768
1344x768
>>1341018
Достаточно промпта.
Аноним 04/09/25 Чтв 18:04:19 1341377 405
>>1341374
Это изо рта. и спложным потоком. Совсем не то.
Аноним 04/09/25 Чтв 18:15:24 1341391 406
>>1341310
Да особо никакой. Сделали ноду, выложили в гит, попала она в мастер лист их и все.
Естественно, если ты там нахуевертишь в ней фигни, Комфи ее лично проверять не будет.

Но в общем, ставят, да и основных не так много, быстро собирается пакетик более-менее известных нод. Там звездочки с гита есть, хоть какой-то рейтинг.

> Странно было то, что при 12гб и моей карте, ожидания по идее должны быть в десятках минут.
С чего бы? :)

> Например хуюнян во фреймпаке со всеми аттеншенами 1 секунду генерит за 1.5-2 минуты (при дефолтах фп).
Ну, считай. Ван вдвое медленнее хуьюана архитектурно, но это при 20 степах там и там, а при 6 — должен быть в полтора раза быстрее. Выходит: 1,5 минуты хуньюан => 1 минута ван, 3-4 секунды — 3-4 минуты, а ты пишешь:
> около 3 минут (+-)
> 3-4сек
Ну, вроде как математика совпала. =)

> До свопа так понял дело не доходит
У меня, кстати, 72~84 гига, но я допускаю, что винда просто ленится чистить оперативу и держит кэш других приложений.
Аноним 04/09/25 Чтв 19:10:04 1341421 407
Подскажите, вопрос тупой.
Перс делает действие по промпту 5 сек. Если ставишь больше 5 сек, то после 5 сек времени он либо делает обратное действие, либо заново повторяет действие (но уже коряво). Какой параметр поменять, чтобы видео было, например, 10 сек.?
Аноним 04/09/25 Чтв 19:13:40 1341424 408
>>1341421
Ничего с этим не сделать. Лучшее что можешь придумать - запромптить чтоб в конце тян/камера переставала двигаться.
Аноним 04/09/25 Чтв 19:31:52 1341437 409
>>1340914
Дед, ты как этот форум-то нашел?
Внуки показали, куда кнопки тыкнуть?

Ну что за дебилы, бля...
Аноним 04/09/25 Чтв 20:11:56 1341481 410
>>1341421
Модель натренена на 5 секундные видео. Можно пробовать пердолиться с контекстом, но все равно будет выходить залупа.
Аноним 04/09/25 Чтв 20:29:19 1341502 411
>>1341421
Юзай последовательные воркфлоу, когда последний кадр одного сегмента передаётся в следующий сегмент.
Аноним 04/09/25 Чтв 20:33:42 1341506 412
>>1341377
Да мне лень просто прумптить, я и наоборот делал и брызги.
Аноним 04/09/25 Чтв 21:59:59 1341567 413
>>1340338
А в чем прикол апгредить торч, если все работало?
Комба торч 2.7.1 + triton 3.3.1.post19 работает стабильно, ипакта по скорости вроде как нигде никто не описывал. Если в логе не срет явными ошибками - проще пересоздать env имхо
Аноним 04/09/25 Чтв 22:02:32 1341569 414
>>1340293
конда нормальная хуетень, чтобы создавать изолированные окружения, уже несколько лет с ней только и пердолюсь, под каждую нейрошляпу отдельно делаю env и все работает, как часики
Аноним 04/09/25 Чтв 22:27:26 1341593 415
>>1337465
>>1337469
Народ кто не юзает гуфы, можете плиз сгенерить, что нибудь i2v с lightx2v лорами на wan 2.2, чтобы в промпте было 'sign with a text "dvach is the best imageboard"' или любой другой текст, я юзаю гуф q6 и у меня просто трындец как с генерацией текста все плохо, качать fp8, чтобы просто попробовать - лень
Спасибо
Аноним 04/09/25 Чтв 23:18:48 1341651 416
image.png 83Кб, 736x799
736x799
>>1341567
Опять бля по кусочкам выборочные версии вместо полного скрина с видеокартой, сажей и т.д.. Ещё надо было версию питона вывести. Один хуй ни одна калека не смогла сделать простейший копипаст в консоль. Спасибо, папаша, блядь, тред помощи нахуй.
Да как раз отъебнулось всё, когда пришлось поставить версию пониже. Уже не помню последовательность отъёбов, обычное дело, когда каждый разраб тянет на себя одеяло зависимостей и все они в одной среде.
>в чем прикол апгредить торч
пик
Ну, к слову, с твоей версией теперь только ошибка torch.nn.Module.to_empty() после семплинга. Уже был такой этап, что-то другое не сошлось. Похуй, пока не погенерю, не кину воркфлоу, который два анона просили, другой кинет. Один хуй сейчас другим занят, потому как-то переставлю всё с нуля, давно назревало.
Ах, да, ошибка именно после генерации липсинка, воркфлоу из видео, то есть раньше всё работало. Обычные генерации как работали, так и работают. ПОХУЙ, забили.
Аноним 04/09/25 Чтв 23:42:04 1341678 417
изображение.png 2Кб, 47x47
47x47
>>1341651
>Спасибо, папаша, блядь, тред помощи нахуй.
Я сижу на нативах, киджаем под хвост не балуюсь, да и мнение его по скорости сомнительно, думаю от модели gpu зависит, мой pip list тебе нахуй не упал.
Путь nightly = путь ебли, сырое, условно быстрое, мб субъективно, но как есть.
ХЗ как ты даунгрейдил опять же, одного понижения pytorch мало, там ещё transformers нужно понижать и другие связные пакеты, что за ебаторию с тензорами отвечают.
Аноним 05/09/25 Птн 00:58:45 1341764 418
Аноны, в дефолтном комфи сажа стоит? Если нет, стоит ли заморачиваться для ван2.2 на винде?

Логи:
pytorch version: 2.8.0+cu129
Set vram state to: NORMAL_VRAM
Device: cuda:0 NVIDIA GeForce RTX 4070 Ti : cudaMallocAsync
Using pytorch attention
Python version: 3.12.9 (main, Feb 12 2025, 14:52:31) [MSC v.1942 64 bit (AMD64)]
ComfyUI version: 0.3.57
Аноним 05/09/25 Птн 01:01:01 1341766 419
WanVideo BlockS[...].webp 5Кб, 281x169
281x169
Посоветуйте, какие оптимальные параметры ставить в ноде Wanvideo blockswap, при видеокарте с 8 gm VRAM и загрузке GGUF high low noise моделей Wan 2.2 около 11 gb каждая?

blocks_to_swap
offload_img_emb
offload_txt_emb
use_non_blocking
Аноним 05/09/25 Птн 01:24:10 1341789 420
Аноним 05/09/25 Птн 02:13:56 1341814 421
Китайцы Ван на порнухе тренили что ли? У меня есть лора на целующихся тянок, в датасете хуёв не было, но Ван через раз в руки их вставляет. А что ещё хуже - хуи иногда изо рта показываются вместо языка. Чё за пиздец.
Аноним 05/09/25 Птн 02:37:34 1341827 422
>>1341814
У китайцев нет либеральной шизы и на копирайт они хуэй клали, поэтому все возможно. Лицемерная либерда с реддита вспоминает постоянно, что китайские ллм модели отказываются отвечать про площадь Тяньаньмэнь в 1989г (как главный аргумент политической цензуры в китайских моделях, так никто и не утверждает, что её нет). В то время, когда американские модели могут отказаться отвечать вообще на что угодно.
Аноним 05/09/25 Птн 06:39:43 1341899 423
>>1341827
Ну так запрет тяньмень это ж гегемония диктатуры, а вот лишение работы белых натуралов блекрок инкорпорейтедом это швабодное сасаити.
>>1341814
Попробуй спросить у дикпика, как хуйцы дрочка сосание идиоматически будет по китайски, и засунуть в негатив. Он в этом шарит, я через него кучу фетиш-контента находил в ихнем хуньсуньнете.
Аноним 05/09/25 Птн 07:09:22 1341902 424
>>1341814
Стоит wan2.2_i2v_lightx2v_4steps_lora_v1 - хуев физически нет (что угодное генерится, но не они).
Аноним 05/09/25 Птн 10:51:42 1341968 425
thatsit.mp4 4248Кб, 1280x720, 00:00:09
1280x720
Просто нет инфы, почему кроме Auto у kj Sage attention нихуя не работает. Говорят fp16_triton лучший по скорости, а если в этом режиме генерить то комфи просто крашится после загрузки модели на старте генерации. Чат гпт нихуя не помогает. Инфы мало у всех всё норм, либо на похуе генерят в Auto. Мб я просто чет не знаю объясните.

rtx5070 12gb vram.
triton = 3.2.0
pytorch = 2.7.1+cu128
sageattention = 2.2.0+cu128torch2.7.1.post2

В авто режиме sageattention++ скорость генерации wan 2.2 увеличилась в 1.5-1.8 раз. Говорят можно разогнать до 3+ раз. Но видимо это с тритоном.
Аноним 05/09/25 Птн 12:08:16 1342012 426
>>1341968
> кроме Auto у kj Sage attention нихуя не работает
Значит пакет нормально не установлен, может куда-код не скомпилирован как надо, может под sm_120 нет собранного кода.
> fp16_triton
Наоборот худший, медленнее чем вообще без сажи. Тритон очень медленный, всегда медленнее куды. Лучший по скорости fp8++, но на том же Ване разница между fp16 и fp8++ минимальная.
> можно разогнать
Нельзя. Он в среднем не сильно далеко от флеш аттеншена ушёл.
Аноним 05/09/25 Птн 13:35:32 1342096 427
image.png 1259Кб, 3180x1199
3180x1199
Бля почему в итоговом получается такая хуета? Если перевести на ван 2.1 то генерится всё как полагается. С ван 2.2 вокрфлоу конечный результат вообще не похож на оригинальный кадр.
Аноним 05/09/25 Птн 14:09:31 1342133 428
>>1341421
Ну почему, он может и 7, и 8, и, очень редко, 9 секунд нормально делать.

Но это ограничение модели — ее учили на 5-секундных видео. Так что, нормально она умеет только в 5 секунд.
Аноним 05/09/25 Птн 15:45:08 1342354 429
>>1342096
это че у тебя там за лора загружена?
Аноним 05/09/25 Птн 16:54:51 1342459 430
>>1342354
2x которая. Короче я хуй знает. Ща ебанул офф воркфлоу комфи. Абсолютно все ноды такие же и всё работает збс. Я хз че за магия.
Аноним 05/09/25 Птн 16:56:08 1342461 431
>>1335090
Натренил я свою лору. Дальше что ? Анон кинь пример воркфлова на сивите где я могу ее ипользовать .
Аноним 05/09/25 Птн 18:20:07 1342605 432
>>1335617
Описания обязательно добавлять ? На что влияют ?
Аноним 05/09/25 Птн 21:47:31 1342849 433
Ждать по 10 минут ради 5 секунд 840х420 видео как
то ух бля
Аноним 05/09/25 Птн 22:00:36 1342859 434
>>1342849
Это на какой видюхе 10 минут. У меня на 3060 минимум 40 минут, а то и час. И это в 16 фпс.
А инфинити толк который в 24 фпс надо рендерить, так вообще 1,5 - 2 часа.
Аноним 05/09/25 Птн 22:17:35 1342884 435
>>1342859
С ускорялками на 3060 5 сек в 480х832 генерится 5 мин за 5 степов.
Аноним 05/09/25 Птн 22:28:27 1342903 436
>>1342884
И как там будет качество на 5? У меня меньше 15 качество вообще полная херня.
Аноним 05/09/25 Птн 22:37:24 1342912 437
Аноним 05/09/25 Птн 22:42:18 1342920 438
>>1342912
>comfy
Макароны не юзаю. Т.к. там просто какие-то красные рамки и ничего не работает впринципе.
Использую только пинокио, т.к. там всё само устанавливается и работает, и никаких красных рамок.
В пинокио такое есть?
Аноним 05/09/25 Птн 22:43:41 1342926 439
>>1342920
>красные рамки
Нужно читать какие ошибки пишет. Сложно, понимаю
Аноним 05/09/25 Птн 22:52:41 1342940 440
>>1342926
Мне кажется, что если в интерфейсе ошибки, то их должен исправить тот, кто делал этот интерфейс. А не я.
В пинокио у меня ошибок нет, всё работает по нажатию одной кнопки.
Аноним 05/09/25 Птн 23:27:47 1343006 441
>>1342940
Красные рамки это не ошибки интерфейса. Там показывается что в этой ноде что-то не так. Иожет у тебя модели нужной нет, а она выбрана, к примеру.
Аноним 06/09/25 Суб 05:02:59 1343282 442
>>1342096
>должен
>всё работает по нажатию одной кнопки
Что ж значит нажимать кнопку раз в 40 минут это твоя судьба.
Аноним 06/09/25 Суб 06:39:36 1343293 443
>>1343006
С проектами вроде комфи часто объективная проблема, что ультраполезный базовый функционал пересекается с непроходимой упертостью авторов. Наверняка тысячу раз обсуждалось, что неплохо бы комфи иметь интерфейс похожий на эту пинокию или еще на что-то, но всегда разбивалось об идиологическое "а мне так не кажется" костяка команды. Причем сделать это внутри - никакой тех.проблемы нет, кроме этого манярезиста. Потому и плодятся эти суб-стрим проекты, которые постоянно отстают, потому что нет структуры, мешающей что-то ломать изменениями в основном проекте, и они ходят прыжками от версии к версии. В опенсорсе такое сплошь и рядом. Берется парадигма, и слепо ей следуется. Зачем - никто ответить не может. Так принято. Разбираешь по частям - возгорание, а че сам не зделоешь, а да че ты панямаешь, а че мне тут бесплатно вам че-то делоть. Хотя проблема в 500 раз тривиальнее чем те, что он решает каждый день, а все что надо сделать, это разрешить кому-то создать ветку с этой фичей и потом просто принять ее.
Аноним 06/09/25 Суб 06:40:33 1343294 444
>>1343293
s/интерфейс/доп.интерфейс/
Аноним 06/09/25 Суб 06:59:40 1343301 445
>>1343293
В пинокио дело не в том, как интерфейс выглядит, а в том, что пинокио логично автоматизирован.
Тоесть там все модели и прочая хуйня просто само скачивается.

Но сами ноды тоже конечно через очко сделаны. Там нельзя например название скопировать, нельзя выбрать файл модели просто из файлового менеджера винды.

Эту хуету делали не люди и не для людей. Этим невозможно пользоваться.
Аноним 06/09/25 Суб 09:17:51 1343326 446
>>1343293
Комфи по сути и так упрощение с ограничениями. Можно вообще все на питоне писать и запускать, а ты предлагаешь дальше упрощать до пинокио и стабилити матрикс? Это вообще не решение, это деградация. В текущем виде комфи позволяет реализовать вещи выходящие за рамки, позволяет экспериментировать, это в первую очередь инструмент для энтузиастов. Для обывателей сделали wan2gp, фреймпак и прочее на градио. Им по сути и не нужны эти инновации, картинку загрузил кнопку нажал, хуй в рот засунул и рад.

>>1343301
>все модели и прочая хуйня просто само скачивается
Для базовых воркфлоу и в комфи все качается само.
Аноним 06/09/25 Суб 11:40:40 1343390 447
>>1343326
Энтузиастов ебли в очко разве что.
Качаешь портативную версию, качаешь воркфлоу. В нем миллион каких-то файликов рассованы по папочкам и подпапочкам каким-то шизом. Ну ты справедливо решаешь удалить нахуй эти папочки, и всё слинковать в одну папку, как нормальный человек. Ой, а эта ебанина больше не запускается, ей поебать на линки и логичность, она хочет что бы всё было в шизопапочках.
Ладно 4 часа качаешь тысячу ебаных файликов, и рассовываешь по шизопапочкам. Тычешь на кнопку, о боже наконец эта хрень запустилась.
пол часа она докачивает еще миллион каких-то файликов, и... ваши зависимости не зависимости.
Как? Я же скачал портативную версию, вот и питон тут. Вот же он.
Нееет, хуеглот. А ты не знал, что помимо питона есть еще и тритон, только он почему то в отличии от питона не включен в портативную сборку. Да вот был у тебя питон, анаконда, теперь будет еще и тритон. Целый зоопарк хуйни. Только тритон должен быть такой же как питон, смотри не перепутай. А иначе нихрена не запустится.
Как ты не знал, что помимо уставки тритона, еще нужно выполнить команду по установке зависимости, а ты не зная этого запустил воркфлоу и опять ждал 20 минут? Ну бывает.
Аноним 06/09/25 Суб 12:01:34 1343399 448
изображение.png 175Кб, 700x675
700x675
>>1343390
>Энтузиастов ебли в очко разве что
Вот это верно подмечено, энтузиасты же ни пидорасы какието, мануалы читают, обучающие видео смотрят, совсем дебилы, не то что ты, сразу в дело!
>Ну ты справедливо решаешь удалить нахуй эти папочки
Полностю согласен, я вот когда винду устанавливаю тоже сразу папку виндовс чищу, хули там папок так много совсем идиоты эти разработчики замусорили всё.
>всё слинковать в одну папку
>нормальный человек
Правильно. Во дураки то разложили лоры, модели, адаптеры, аудиомодели и прочее по разным папкам, надо было вообще все модели и прочее в один файл собрать и заебись было бы, его выбираешь и все работает.
>тритон
Вот что они за неумехи, они же сразу должны были скомпилировать тритон под все видеокарты и добавить в дефолтное комфи. Или еще лучше сделать сразу 50 сборок комфи под каждую видеокарту и обновлять их.
Аноним 06/09/25 Суб 13:13:54 1343454 449
>>1343399
> Правильно. Во дураки то разложили лоры, модели, адаптеры, аудиомодели и прочее по разным папкам, надо было вообще все модели и прочее в один файл собрать и заебись было бы, его выбираешь и все работает.
То, что я не могу самолично указать путь к нужному файлику это тупо
Аноним 06/09/25 Суб 13:16:00 1343459 450
>>1343399
>Полностю согласен, я вот когда винду устанавливаю тоже сразу папку виндовс чищу, хули там папок так много совсем идиоты эти разработчики замусорили всё.
Попытался в аналогию но тут же обосрался. Шизопопачки комфиюая пустые, и я на все сделал виндовый линк на общую папку. То, что программа не поняла виндовые линки, говорит только о криворукости её разрабов.
> Во дураки то разложили лоры, модели, адаптеры, аудиомодели и прочее по разным папкам, надо было вообще все модели и прочее в один файл собрать и заебись было бы, его выбираешь и все работает.
Дураки, да и шизики. Складывать каждую ерунду в отдельную папку это шизофрения. Это как в винде создавать отдельную папку для каждой длл-ки. Одна папка для всей этой ерунды и логичнее и практичнее. А подобную структуру может нагородить только аутист, который носки разного цвета по разным ящикам ирл раскладывает.
>Вот что они за неумехи
Именно. Ведь в пинокио всё ставится само. Очевидно, что определить на этапе уставки какая у кого видеокарта труда не составляет. Для нормальных разработчиков.
Аноним 06/09/25 Суб 13:45:53 1343509 451
>>1343459
>Дураки, да и шизики. Складывать каждую ерунду в отдельную папку это шизофрения.

Фейспалм, как говорится. Я, видимо, совсем шизофреник. Я ещё и подпапки создаю, чтобы все модели были аккуратно разложены.
Аноним 06/09/25 Суб 18:07:08 1343780 452
>>1342940
А если все работает — то у того человека, который это делал, а не у тебя.
Я считаю, все справедливо.
Генерь 2 часа, короче.

———

Тред не читал, Комфи не хотел всерьез делать че-то, завирусился, интерфейс полное говно, но сосут те, кто макароны не юзают, ничем помочь не можем, проще юзать макароны, чем самому писать код, шо поробышь.
Аноним 06/09/25 Суб 18:19:42 1343803 453
>>1343326
>Можно вообще все на питоне писать и запускать
Я бы хотел. Вот например самплер:

лоунойз_латенты = ксамплер(модель, позитив, негатив, соус_латент, ...)

Но в реале "писать на питоне" выглядит так:

из залупения импорт залупоха, подзалупы
хуйзалупа = [залупох.залупохуйство(хуилиард параметров из 15 модулей).всполучить(хуение.КакойТоМаняКейворд4) for (дроч, парам, пампам) in хуение.кудаХуюдаТензоры[индекс_Залупы].каратель(подзалупы())]
очередь.вставить(хуйзалупа[1:], -(очередь.индекс_хуиты(долгое получение хуиты)-1))
...еще 30 строк этой дрисни...

То есть в коде та же самая проблема - нет нормального интерфейса. Ты не представляешь мое горение, когда я вижу, что мог бы иметь чоткий простой код и грабить корованы, но вместо этого у меня либо лапша, либо хуйзалупство. Тут дело не в "кнопку нажал", а в том, что комфи это датафлоу программирование, как бы себя кто ни обманывал. И оно сосет, и для юзеров, и для кодеров. Это маняидея каждого второго школотрона - обмазаться визуальными блоками. Она быстро разбивается об то, что даже в простом случае выходят невоспринимаемые сопли. Вы уже переизобрели то ли циклы то ли процедуры >>1335631. Это ред флаг, сверкающий алармом, разрывающий уши. Но слепые не видят, глухие не слышат. Через N лет какой-то хер из этой тусовки будет мудро почесывая бороду рассуждать, что мда конечно вф подход породил множество пиздеца и конечно ну пиздец и можно было просто человечный код, да, и модульность, и либы. Опыт и путь конечно интересный, но кто ж мог знать на ранних этапах, хиндсайт ис 20/20. любой хуй с 10+YoE, просто блять спроси

Вот так бы выглядел ван22 темплейт с функционалом автоподбора аспекта и колва кадров, где основные параметры собраны в отдельный проперти бар, с историей значений и прочим:

-----
clip = load_clip(<name>, type="wan")
vae = load_vae(<name>)
high = load_diffusion(<name>)
low = load_diffusion(<name>)
extra_loras = [load_lora(name, strength) for name, strength in ui.loras]
pic = load_pic(ui.pic_path)

i2v = wan22.image_to_video()
i2v.pos(clip.encode(ui.pos))
i2v.neg(clip.encode(ui.neg))
i2v.vae(vae)
i2v.pic(pic)
i2v.w(choose_w(pic.w, ui.sizes)) # ["640x640", "480x720", "720x480"]
i2v.h(choose_h(pic.h, ui.sizes))
i2v.length(ceil(ui.sec x ui.fps))
pos, neg, latent = i2v.init()

low.loras(wan22.lora_4steps_low, extra_loras).sample_sd3(shift=5)
latent = ksampler(low, pos, neg, latent, cfg=ui.cfg, steps=(4,0,2), seed=rand32())

high.loras(wan22.lora_4steps_high, extra_loras).sample_sd3(shift=5)
latent = ksampler(high, pos, neg, latent, cfg=ui.cfg, steps=(4,2,4), seed=0)

video = pics_to_video(vae.decode(latent), fps=ui.fps)
ui.video_path = video.save(...).path
-----

Это (и автозагрузка нехватающего) отменило бы 99% каломатиков и пинокий, потому что они превращаются в 20 строк тривиального кода, которые энтузиасты могут писать и шарить в пастебин, а хомяки просто пастить в поле "задача" и жать кнопку "начать уи". А то что щас - это чистой воды пик выше.
Аноним 06/09/25 Суб 18:59:06 1343846 454
>>1343293
>>1342920
Нет никакой объективной проблема. Есть только твоя шиза.
Второй тред уже кекаю с хуйни твоей.
Аноним 06/09/25 Суб 19:10:03 1343857 455
>>1343846
Шиза это когда второй тред кекаешь с анона, который позавчера в него зашел, и путаешь его с очевидно другим.
>Нет никакой объективной проблема
Неудобства и ограниченность это объективная проблема. Возможно на твоем уровне юза это просто не видно.
Аноним 06/09/25 Суб 19:29:45 1343893 456
>>1343803
Брат, запили такое решение, пожалуйста - я буду пользоваться. Еще надо, чтобы зависимости библиотеку сама разруливала и микропрограммы в изолированных средах исполняла, чтобы конфликтов версий не было.
Аноним 06/09/25 Суб 21:12:20 1343956 457
У вана нужно и лоу нойс, и хац нойс модели в один воркфлоу кидать? С моими 12гб врам оно же дохуя это будет генерить, хотя у меня ддр5 с 95гб пропускной. Минут 10 точно. И это ради 5 секунд.
Аноним 06/09/25 Суб 21:16:52 1343958 458
>>1337465
Оказалось дело было в ноде torch.compile он убивает генерацию текста лично у меня
Аноним 06/09/25 Суб 21:18:54 1343962 459
>>1343956
Оно хитро выгружается в озу, 832x480 со всеми свистоперделками можно будет 5 секунд генерить примерно за 100-120 секунд
Аноним 06/09/25 Суб 21:23:47 1343966 460
>>1343956
Да ладно - у меня на 3060 и ddr4 2400 - оно в 3-4 минуты укладывается для 5-и секунд. Это c fp8 safetensors моделями. Какие еще 10 минут?
Так что - да, нужно обе, и high и low. Просто по 2-3 шага для каждой, с соответствующими лорами.
Аноним 06/09/25 Суб 22:24:31 1344031 461
>>1343966
Напоминаю, что от размера/кванта моделей (почти) не зависит, если оперативы хватает. На fp16/bf16 на соответствующем железе даже может быть быстрее, чем на fp8, хотя и минорно.
Так что ты объем тоже уточняй. =)
Аноним 06/09/25 Суб 23:05:46 1344093 462
16201500001.mp4 3453Кб, 1408x1344, 00:00:03
1408x1344
image.png 937Кб, 970x967
970x967
набираем пять классов и я отпускаю собачку не делая этого...
Аноним 06/09/25 Суб 23:59:13 1344153 463
>>1344093
Чет хрюкнул
Положи щеночка в это ведро с водой и никто не пострадает!
Аноним 07/09/25 Вск 05:41:49 1344299 464
cock (2).mp4 5798Кб, 1120x1216, 00:00:19
1120x1216
Неужели никак не сшить нормально видеки, чтобы не было дёрганий между каждым куском. контекста first-last img нихуя не хватает. По одному кадру ваныч не понимает направление движения и скорость
Аноним 07/09/25 Вск 06:23:15 1344302 465
>>1343893
Если не кекаешь - как я его запилю-то? Даже просто прикинуть, можно ли из комфи выдрать идею нод, и есть ли там что-то подобное слой, будет стоить несколько суток ковыряния. А вероятность почти ноль.
git ls-files | xargs wc -l | tail -n 1
1045269 total
Ебал рот по такому лазить, еще и питон.
>Еще надо, чтобы зависимости библиотеку сама разруливала
Это уже делает пип, либо в пакете нюансы.
>и микропрограммы в изолированных средах исполняла, чтобы конфликтов версий не было
Фантастика, почти всему нужен торч 5гб. Родовые травмы питона, тут просто страдаем.

Че я точно запилю, так это уи-параметризатор готовых вф, чтобы отделить параметры от самого вф шаблона в нормальный вид. Как станет не стыдно, скину в тред. Если кто писал уи ноды, скажите плиз можно ли такое сделать на них. Пока делаю через апи.
Аноним 07/09/25 Вск 06:31:00 1344306 466
>>1344299
Ролить никто не отменял
Аноним 07/09/25 Вск 07:31:28 1344315 467
>>1344299
Неужели дебилы даже через год не найдут vace...
Аноним 07/09/25 Вск 11:36:52 1344385 468
6156.PNG 21Кб, 1503x461
1503x461
Оно просто сыплет ошибку за ошибкой.
Теперь не может найти какой-то модуль.
А почему оно само не может скачать этот модуль?
Аноним 07/09/25 Вск 11:41:10 1344387 469
>>1344385
> А почему оно само не может скачать этот модуль?
Пиздец поколение. Перед вами все блага цивилизации, бесконечный интернет, нейронки и тысяча способов найти любую информацию и решить любую задачу. И даже тут обсираетесь, хотите чтобы всё делалось само. Тьфу бля.
Аноним 07/09/25 Вск 11:51:15 1344391 470
А есть сборка комфи, где все эти бесконечные модули уже установлены?
Что бы таких ошибок вообще не было?
Аноним 07/09/25 Вск 11:55:20 1344396 471
Аноны а есть воркфлоу на сосание хуя для слабой видюхи 4060 8 гб или от 12 только можно? скиньте если есть.
Аноним 07/09/25 Вск 12:18:52 1344412 472
img-2025-09-07-[...].png 590Кб, 1804x1092
1804x1092
Аноны, выручайте, как заставить FP8 WAN2.2 работать?
GGUF 5_K_M работает прекрасно, но раз владею 5070ti то решил протестить скорость генера на FP8, и как бы я воркфлоу не дёргал (даже дефолтный) выдает срань, куда копать?
Аноним 07/09/25 Вск 12:25:13 1344414 473
>>1344412
Тебе русский интерфейс комфи настолько мозг сломал, что ты и промпт на русском пишешь? Сколько ж тебя открытий чудных ещё ждёт.
Аноним 07/09/25 Вск 12:25:17 1344415 474
изображение.png 575Кб, 1034x1166
1034x1166
>>1344412
ебаный рот этого казино
Аноним 07/09/25 Вск 12:37:53 1344422 475
>>1344414
Wan 2.2 как и wan 2.1 вполне адекватно хавает русский, сам проверь
Аноним 07/09/25 Вск 12:40:30 1344424 476
>>1344415
На размер похуй, это не решает
Суть в том что это дефолт модель fp8 из деффолтного ворклфоу, там нет scaled типа, даже если ставлю default все равно та же дрисня
Аноним 07/09/25 Вск 13:09:17 1344446 477
Аноним 07/09/25 Вск 13:48:51 1344469 478
ComfyUI00114.mp4 473Кб, 640x640, 00:00:04
640x640
>>1344414
Китайский в негативе тебя не смущает? Языковые модели ващето мультиязыковые.
>>1344422
Для него это все одно и то же, потому что слова и сочетания из языка ембеддятся в латент. Это побочный эффект самой сути, самого прикола трансформеров.
>Кинематографик яктырту. Кызы камерага карый, елмая. Кадрда уңнан кул күренә, аңа кызыл чәчәк бирә. Кыз бу чәчәкне ала да ашый башлый.
>начар сыйфат, ямьсез, JPEG артефактлар, артык күп аяк-кул
Аноним 07/09/25 Вск 14:17:14 1344495 479
>>1344469
> Китайский в негативе тебя не смущает?
Для китайской модели? Нет, не смущает.
Аноним 07/09/25 Вск 14:18:10 1344497 480
1692998685560.mp4 3722Кб, 1280x1920, 00:00:05
1280x1920
1715811818282.mp4 3830Кб, 1280x1920, 00:00:05
1280x1920
>>1344415
Эта нода автоматом скейлит и кропает пикчу.
>>1344412
Вангую это из-за того что модель не влезает в VRAM и fast ломает её. Для fp8 в 81х640х640 без свапа 16 гигов явно мало.
Аноним 07/09/25 Вск 14:18:39 1344498 481
>>1344446
Я видел в видосе какой-то блохер говорил, что разницы почти нет, а вот в скорости fp8 выигрывает.
Аноним 07/09/25 Вск 14:25:59 1344504 482
>>1344412
fp8 от Comfy — У-ЖА-СЕН, писали в треде сто раз, начинайте читать, а не сразу вопросы задавать.
У fp8 от Киджая на его нодах такой проблемы нет.
Либо возьми fp16, там все хорошо, либо Q8 gguf, там тоже все хорошо.

Ну и плюс еще тыща проблема может быть, но начни с того, чтобы сменить модель.
Аноним 07/09/25 Вск 14:28:22 1344508 483
>>1344504
> У fp8 от Киджая на его нодах такой проблемы нет.
Киджаевский fp8 и в нативных нодах работает заебись.
Аноним 07/09/25 Вск 14:41:35 1344532 484
>>1344498
так и есть, любой ггуф это замедление
Аноним 07/09/25 Вск 15:02:53 1344593 485
Есть гайд как wan установить?
Аноним 07/09/25 Вск 15:19:23 1344624 486
>>1344593
Устанавливаешь пинокио, потом устанавливаешь ван одной кнопкой.
Но там 2.2 лоры не поддерживает.
Но хотя бы работает. В отличии от комфиюай. Который только выдает ошибки и красные рамки.
Аноним 07/09/25 Вск 15:29:43 1344651 487
>>1344624
А че эт за пинокио, почему кто-то решил бесплатно хорошее людям сделать? Выглядит как ловушка для распространение говняка и вишмастера
Аноним 07/09/25 Вск 16:12:54 1344688 488
1757250764924.mp4 1887Кб, 768x928, 00:00:07
768x928
1757250764925.mp4 434Кб, 560x832, 00:00:03
560x832
1757250764925.mp4 601Кб, 560x832, 00:00:04
560x832
Ну чот пока хер знает. Как сохранить лица?
Аноним 07/09/25 Вск 16:14:56 1344689 489
>>1344412
Когда форсишь ван делать резкие действия надо увеличивать шаги на семплерах, хай нойз модель и лору убавлять, и вообще 4 шага мало даже с лорами

попробуй на первом семплере 10 шагов, закончить на 3
на втором тоже 10 шагов, начать с 3
Аноним 07/09/25 Вск 19:33:44 1344846 490
Не совсем понимаю что мне надо чтобы хуйцы генерить? Вот ван скачал 2.2, вроде видео генерит, но хуи не хочет.
Аноним 07/09/25 Вск 20:17:48 1344874 491
>>1344846
Лору с хуцами для вана
Аноним 07/09/25 Вск 20:19:49 1344876 492
>>1344874
А где ее скачать и куда кидать?
Аноним 07/09/25 Вск 20:37:23 1344883 493
>>1344876
Сивитаи из шапки, там найдешь нужную, я качал только с блоуджобами, кидай в папку лор загружай как и любую другую на лапше
Аноним 07/09/25 Вск 20:42:33 1344886 494
>>1344883
>там найдешь нужную
Не нашел нихуя ссылку дай лучше
> на лапше
На ком?

Я зелень в этой теме просьба отнестись с пониманием
Аноним 07/09/25 Вск 20:48:54 1344893 495
Аноним 07/09/25 Вск 20:54:00 1344896 496
image.png 183Кб, 400x410
400x410
>>1344893
>В комфи имею ввиду
Ну я в комфи, мне вот это что ли скачивать или оно уже по дефолту? Вроде щас рандомную модель запустил, подцепил лоалодером, работает.
Аноним 07/09/25 Вск 21:00:11 1344900 497
>>1344896
Открой темплейт воркфлоу вана для t2v или i2v смотря че тебе надо, и там уже нодом лоадлорамоделонли например цепляй нужные лоры, а лучше гайд на ютубчике глянь, ну и лору на 4 шага если карта не шибко охуевшая
Аноним 07/09/25 Вск 21:09:04 1344907 498
image.png 51Кб, 571x534
571x534
>>1344900
>ну и лору на 4 шага если карта не шибко охуевшая
Ты не про эти шаги? Просто у меня в лоралодере только сила модели и клипа. Русская локализация
Аноним 07/09/25 Вск 21:15:11 1344911 499
>>1344907
Во первых открой воркфлоу ван 2.2 из темплейтов, там кейсемплер адвэнст или расширенный будет и их 2, по одному на модель лоу и хай. Там 4 шага на каждый и лору загугли лайтнинг на 4 шага, ее грузишь лоралоадером, она дает возможность генерить видео за меньшее количесво шагов
Аноним 07/09/25 Вск 21:28:54 1344923 500
Аноним 07/09/25 Вск 21:31:32 1344929 501
>>1344923
Ну значит ты не по адресу.
Аноним 07/09/25 Вск 21:35:10 1344931 502
>>1344929
Сноб спок. Нет чтобы нормальный гайд сделать, будем выебываться на любого новичка. Я только скачал модель на 5б а о воркфлоу впервые слышу. Нигде нет исчерпывающей информации блять. Додик ебаный, стручок у тебя отсохнет
Аноним 07/09/25 Вск 21:37:37 1344933 503
Аноним 07/09/25 Вск 21:37:50 1344934 504
>>1344931
Ну хули ты агришься, мудила? Тут есть порог вхождения, который просто есть, его никак не убрать. Чё ты сразу выёбываешься? Я в этих тредах уже куче людей помог всё это дело освоить, а ты тут вылез и типа модный дохуя.
Аноним 07/09/25 Вск 21:43:44 1344936 505
>>1344933
Вот это более исчерпывающе выглядит спасибо
>>1344934
>Я в этих тредах уже куче людей помог всё это дело освоить, а ты тут вылез и типа модный дохуя.
Кому ты пиздишь? Если бы это было так, то давно бы уже в шапке первой ссылкой весел гайд
Аноним 07/09/25 Вск 21:45:21 1344939 506
>>1344936
> Если бы это было так, то давно бы уже в шапке первой ссылкой весел гайд
Перекаты пилю не я, за шапку не отвечаю. Ты давай чуть попроще будь, и тебе тоже помогу.
Аноним 07/09/25 Вск 21:55:15 1344943 507
>>1344939
Ладно извини, зря я быканул. Добрый все таки ты
Аноним 08/09/25 Пнд 07:11:39 1345116 508
17538782680910.mp4 1251Кб, 480x640, 00:00:04
480x640
Аноним 08/09/25 Пнд 07:45:01 1345120 509
image.png 725Кб, 3035x685
3035x685
>>1344934
>порог вхождения
>Во первых открой воркфлоу ван 2.2 из темплейтов, там кейсемплер адвэнст или расширенный будет и их 2, по одному на модель лоу и хай. Там 4 шага на каждый и лору загугли лайтнинг на 4 шага, ее грузишь лоралоадером, она дает возможность генерить видео за меньшее количесво шагов
Это и есть порог вхождения. Я бы не знал - нихуя не понял бы. Это традиция двача - из треда в тред зелень кормить блатным порожняком уровня малолетки. Если бы мы были попроще и хотя бы писали названия как есть, а не двачезябрами, то цены бы этим доскам не было.
И даже разобрав твой пост лексически, он не бьется с тем, что сейчас в комфи. Ему не надо гуглить лайтинг 4 шага, потому что она уже есть в шаблоне. Все, что ему надо (при условии что дефолтный "WAN 2.2 14B Image to Video" воркфлоу работает), это:
- скачать ван лору с цивитая https://civitai.com/search/models?baseModel=Wan%20Video&modelType=LORA&sortBy=models_v9
- положить ее в ComfyUI\models\loras\хуи-малафья.safetensors
- в воркфлоу вставить ее в разрыв согласно пикрилу
Изначально этой лоры не будет в элементе выбора, т.к. уи даунский. Так что придется открыть сайдбар Models, нажать кнопку обновить, зайти в loras, найти и перетащить нужную лору на две новые ноды. При следующем старте комфи ее уже можно будет менять/выбирать нормально.
Аноним 08/09/25 Пнд 19:27:29 1345667 510
Может кто объективно ответить на вопрос, насколько сильно медленнее будет генерить, если вместо 96Гб ОЗУ использовать 32Гб плюс дешевый М.2 на 250 со стогиговой подкачкой на нем?
Аноним 09/09/25 Втр 13:16:45 1346639 511
>>1345667
У меня на 4070 12ГБ ВРАМ скорость была плюс-минус одинаковой на 32 и 96 ГБ ОЗУ, может изредка подтупливала. Использовал Q8 GGUF, может на бОльших моделях будет разница
Аноним 10/09/25 Срд 00:32:50 1347740 512
Аноним 10/09/25 Срд 01:01:37 1347752 513
>>1344936
Ебало этого дауна, которому надо сказать, что стоит чекнуть ютуб на тему, представили?
Настройки X
Ответить в тред X
15000
Добавить файл/ctrl-v
Стикеры X
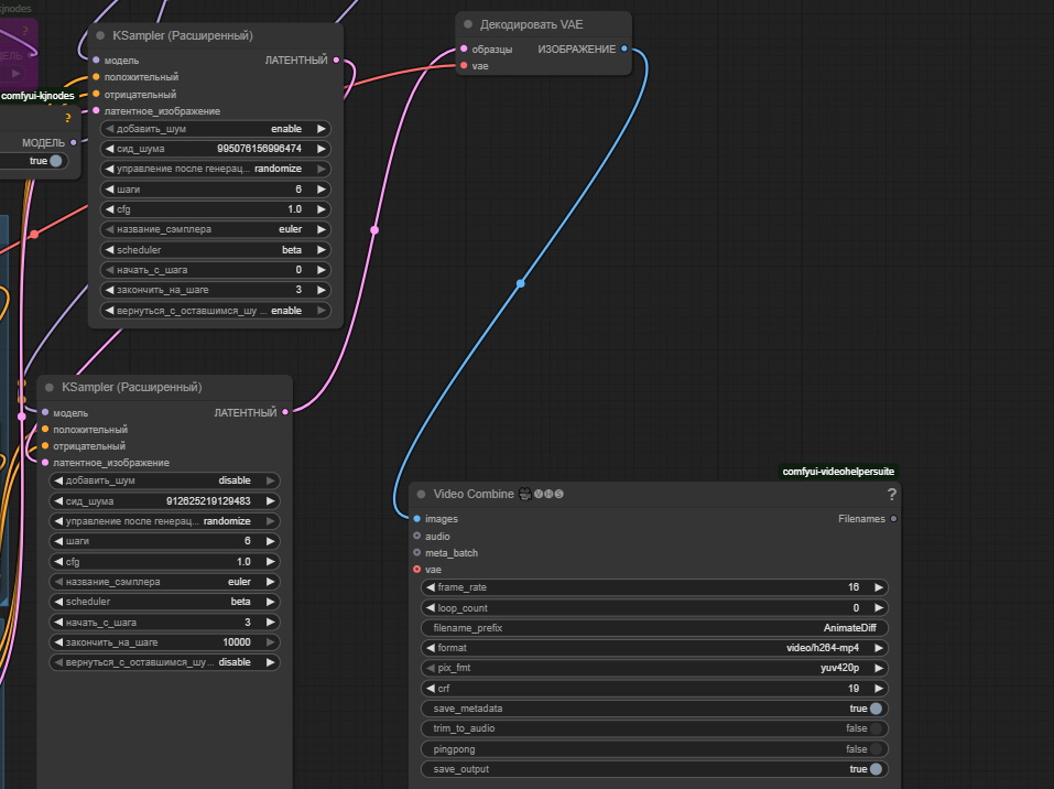
Избранное / Топ тредов