Главная Юзердоски Каталог Трекер NSFW Настройки

Искусственный интеллект

Ответить в тред Ответить в тред
Check this out!
<<
Назад | Вниз | Каталог | Обновить | Автообновление | 1034 355 238
ИИ-видео №18 /video/ Аноним 11/10/25 Суб 00:19:14 1382874 1
17598763461820.mp4 4837Кб, 1280x704, 00:00:10
1280x704
17597043367540.mp4 4470Кб, 1280x704, 00:00:10
1280x704
17598765221600.mp4 8949Кб, 1280x704, 00:00:15
1280x704
17598779497800.mp4 1733Кб, 872x480, 00:00:10
872x480
Генерируем свое (и постим чужое) в Hunyuan, Wan, Veo3, Luma Dream Machine, Hailuo Minimax, Kling, Sora, Vidu, Runway, Pixverse, Pika и др. сервисах.


1. Hailuo Minimax

https://hailuoai.video/

2. Kling

https://klingai.com/

3. Sora от OpenAI

https://openai.com/sora/
https://openai.com/index/sora-2/


4. Luma Dream Machine

https://lumalabs.ai/

5. Vidu

https://www.vidu.com/create

6. Pixverse

https://app.pixverse.ai/

7. Pika

https://pika.art/try

8. Runway Gen. 4

https://runwayml.com/

9. Wan от Alibaba

https://wan.video/

10. Veo3 от Google

https://deepmind.google/models/veo/

Сайты, где можно попробовать генерации на разных моделях

https://nim.video/
https://pollo.ai/
https://www.florafauna.ai/

Коллекция ИИ-видео:

https://www.reddit.com/r/aivideo/

Локальные модели

1. Hunyuan от Tencent

https://hunyuanvideoai.com/
https://github.com/Tencent/HunyuanVideo

2. Wan от Alibaba

https://github.com/Wan-Video/Wan2.1
https://github.com/Wan-Video/Wan2.2

3. MAGI-1 от Sand AI

https://sand.ai/magi
https://github.com/SandAI-org/MAGI-1


Локальный UI
https://github.com/comfyanonymous/ComfyUI

Установка локальных моделей
Hunyuan Video: https://comfyanonymous.github.io/ComfyUI_examples/hunyuan_video/
Wan 2.1: https://comfyanonymous.github.io/ComfyUI_examples/wan/
Wan 2.2: https://comfyanonymous.github.io/ComfyUI_examples/wan22/

Гайд для использования Wan 2.2:

https://alidocs.dingtalk.com/i/nodes/EpGBa2Lm8aZxe5myC99MelA2WgN7R35y

Альтернативные ноды ComfyUI
Hunyuan Video: https://github.com/kijai/ComfyUI-HunyuanVideoWrapper
Wan 2.1: https://github.com/kijai/ComfyUI-WanVideoWrapper

Квантованные чекпоинты
Hunyuan Video (GGUF): https://huggingface.co/Kijai/SkyReels-V1-Hunyuan_comfy/tree/main
Wan 2.1 (GGUF): https://huggingface.co/city96/Wan2.1-I2V-14B-480P-gguf/tree/main
Wan 2.1 (NF4): https://civitai.com/models/1299436?modelVersionId=1466629

Где брать готовые LoRA
https://civitai.com/models
Hunyuan Video: https://civitai.com/search/models?baseModel=Hunyuan%20Video&sortBy=models_v9
Wan 2.1: https://civitai.com/search/models?baseModel=Wan%20Video&sortBy=models_v9

Обучение LoRA
https://github.com/tdrussell/diffusion-pipe

Предыдущий тред

>>1372362 (OP)
Аноним 11/10/25 Суб 00:48:53 1382900 2
user-HTsufHWVUR[...].mp4 1716Кб, 872x480, 00:00:10
872x480
Аноним 11/10/25 Суб 00:49:38 1382902 3
20251011001801k[...].mp4 8455Кб, 1280x704, 00:00:10
1280x704
Аноним 11/10/25 Суб 00:50:27 1382903 4
Аноним 11/10/25 Суб 00:51:50 1382904 5
17601298106913.mp4 7004Кб, 1280x704, 00:00:15
1280x704
Перекатился
Аноним 11/10/25 Суб 00:56:01 1382907 6
16201500001.mp4 3453Кб, 1408x1344, 00:00:03
1408x1344
Насчёт ван 2.2 i2v a14b есть вопросики

Какие вы настройки юзаете? А именно. Разрешение, фпс без ресемплинга, кол-во кадров, семплер, щедулер, сколько шагов, какой кфг на каждом, хай/лоу нойз лоры на скок ставите?

Если два семплера, то какой end_at_step на первом? Если юзаете МОЕ то какая сигма?

Я чёт ебал сколько не генерю, не могу подобрать нормальные настройки чтобы было реалистично, не слоумо не муарило, не блюрило/плавило, не телепортировало, картинка не выгорала от контраста. Чтобы были естественные движения. У меня постоянно какая-то хуйня всплывает брейнротная, бывают единичные случаи когда случайным образом получаются хорошие гены.

Я ебашу в 800px, мб надо ровно 1280x720/720x1280 делать? Мб говно выходит от малого кол-ва кадров? Я проверить пока не могу да и дорого. В облаке генерирую, бабло кончилось пока.

И мб кто тоже в облаке ебашит вы тестили tesla h100-h200 карты? на сколько они быстрее будут чем rtx 5090 в ване?

Ахуел ли я тут со своими вопросами? Ахуел.
Аноним 11/10/25 Суб 01:08:20 1382926 7
22122900001.mp4 10412Кб, 1664x1440, 00:00:08
1664x1440
>>1382907

6 квант, разрешение динамическое, ставлю в среднем 768-832 по меньшей стороне на выходе апскейлю через тензор скейлер, фпс 16, интерполяция х2, длина клипа 129, еулер бета, 6 шагов по 3 на каждый, кфг 1,
время генерации
>Я чёт ебал сколько не генерю
10-12 минут

>Я чёт ебал сколько не генерю
скил ишью ну или воркфлоу говна (ну и я хз что там за железо у тебя анон)
я сам разбирался (ну кроме пунктов установки конфи и то там надо поползать еще по инету для сажи и прочих перделок), так как гайды или вокфлоу с цивита в большинстве случает говно говна
Аноним 11/10/25 Суб 01:30:10 1382947 8
Получалось у кого нормально по референсным видосам еблю анимировать через анимейт\вейс\фан контроль? У меня пока хуйня какая-то получается чет.
Аноним 11/10/25 Суб 01:33:04 1382950 9
>>1382926
У меня хуета какая-то получилась. Покажи свой воркфлоу
Аноним 11/10/25 Суб 01:43:15 1382961 10
Как у сора2 получаются такие натуральные и разные люди, хотя там тоже по логике температура выкручена, чтоб он следовал промту?

В генераторах картинок кфг всегда выкручен на максимум, с минимальной креативностью и они херачат одинаковый узнаваемый супер контрастный стиль и лица. Только на локалке можно самому это пофиксить
Аноним 11/10/25 Суб 03:05:05 1382997 11
>>1382947
А есть гайды стрейт ап по анимированию ебли? Насколько я понимаю, все модели в шапке с анальной цезурой и там с ходу ничего не нагенеришь.
Аноним 11/10/25 Суб 06:14:58 1383026 12
4200005.mp4 15817Кб, 5120x1724, 00:00:05
5120x1724
>>1382907
Вот различные настройки самплер+шедулер, верхний ряд симметричные, нижний ряд ассиметричные.
Все сгенерено 480х832х81, шаги 3/3.
Выбирай какой понравится.
Аноним 11/10/25 Суб 08:04:43 1383047 13
хайп.mp4 18425Кб, 768x432, 00:03:47
768x432
Аноним 11/10/25 Суб 08:35:19 1383055 14
видеогайд по вк[...].mp4 19792Кб, 768x432, 00:03:37
768x432
Аноним 11/10/25 Суб 09:00:24 1383062 15
>>1383026
по тестам еулер бета топ, еулер а бета имеет свойство шакалить, а са совер почемуто делает генерацию без души, хуй знает на его генах всегда вялые все какие то
Аноним 11/10/25 Суб 09:02:52 1383064 16
Аноним 11/10/25 Суб 09:15:26 1383070 17
12.jpg 290Кб, 2176x1269
2176x1269
01251000001.mp4 13199Кб, 1664x2080, 00:00:08
1664x2080
>>1382950
та в целом простой форкфлоу, который собирал сам на коленке (ну ладно напиздюнькал, почти сам) подглядывая и изучая разные сборки с просторов инета. Работает как твой любимый драндулет. Пыхтит дает оомы иногда, отваливается на декодере вае, но работает для меня лучше всех.

Воркфлоу сразу скажу не дам, не суди строго анонче, это для твоей же пользы, я ж разобрался, хотя такой же был как ты.
Но могу помоч советом
Аноним 11/10/25 Суб 10:21:30 1383107 18
>>1383064
У меня просто ~250 таких песенок сгенерено и набиваю руку подкручивая параметры и промпты потихоньку... чтобы генерить то под что у меня 1000+ треков сгенерено

Тем более угарно выходит как референсы для сиквела игры.
Аноним 11/10/25 Суб 10:35:15 1383114 19
Блядь, пиздец дегенерат. Все в треде общаются про ван, это нищее животное перекатывает Сорой. Ты сука ещё по 3 пустых абзаца поставь между ненужными устаревшими ссылками. Эта гнида специально гасит тред из зависти.

1. Hailuo Minimax



https://hailuoai.video/



2. Kling



https://klingai.com/



3. Sora от OpenAI
Аноним 11/10/25 Суб 11:14:52 1383132 20
сора для быдла
Аноним 11/10/25 Суб 11:19:52 1383133 21
10383300001.mp4 11056Кб, 1536x1728, 00:00:08
1536x1728
>>1383114
засунул в хайнойз лайтинг дистил 1,25+секо 0,8

обкончался, прости секо зря захейтил
Аноним 11/10/25 Суб 11:38:00 1383145 22
>>1383133
не то тегнул, извиняй анонче
Аноним 11/10/25 Суб 13:09:10 1383242 23
>>1383133
В лоу только секо оставил?
Пытаюсь по твоим гайдам насобирать воркфлоу, но такого качества даже близко не могу пока получить.
У тебя лица пиздец похожие везде получаются, у меня корежит постоянно
Аноним 11/10/25 Суб 13:30:54 1383260 24
12490300001.mp4 15883Кб, 1536x2048, 00:00:08
1536x2048
>>1383242
>но такого качества даже близко не могу пока получить.
У тебя лица пиздец похожие везде получаются

бля лучшая похвала от анона, стараемся, сейчас сам эксперементирую с негативами, и настройками
выходит пока так, кажется можно даже чуть забыться что это нейронка

ответ на твой вопрос
В хайноз wan 2.1 i2v14b cfg distill rang 64 - 1.25 + 2.2 seko v1 - 0.8
В лоунойз wan 2.1 i2v14b cfg distill rang 64 - 1.25 + wan2.2 lighting fp16 - 0.5
Аноним 11/10/25 Суб 13:35:11 1383264 25
>>1383260
дополню что сама одна секо на 1 весах по тестам выходит как полное говно, генерация выходит какая то без души как будто нейронку палкой пиздят, лоу нойз секо вообще хуита говна таки
Аноним 11/10/25 Суб 13:36:15 1383267 26
>>1383242
Торч выруби, он очень сильно пикселит лицо. И убавь все лоры в лоу в 2 раза. Также нужно минимум 6 степов, никак не 4.
Аноним 11/10/25 Суб 13:46:02 1383273 27
13322700001.mp4 13680Кб, 1536x2048, 00:00:08
1536x2048
>>1383267
да 6 шагов топ

ну я выше писал анонче свои настройки анонче>>1383242
>6 квант, разрешение динамическое, ставлю в среднем 768-832 по меньшей стороне на выходе апскейлю >через тензор скейлер, фпс 16, интерполяция х2, длина клипа 129, еулер бета, 6 шагов по 3 на каждый, >кфг 1,

бля аноны чет я все спустил
Аноним 11/10/25 Суб 14:09:49 1383289 28
>>1383260
Скинь такой же ролик только без интерполяции, хочу сравнить
Аноним 11/10/25 Суб 14:19:04 1383295 29
>>1383289
бле я не сохраняю их D:
Аноним 11/10/25 Суб 14:19:34 1383296 30
>>1383295
Ну давай новый сид, похуй
Аноним 11/10/25 Суб 14:32:40 1383297 31
wan2200001.mp4 2944Кб, 768x768, 00:00:08
768x768
14164500001.mp4 10396Кб, 1536x1536, 00:00:08
1536x1536
>>1383296
я уже заехал к новой бабехе, без скейла и интерполяции и с ними
Аноним 11/10/25 Суб 14:37:55 1383299 32
>>1383297
Ну короче как я и думал, с интерполяцией выглядит так будто оно тупо скипает кадры чтобы добить фреймрейта, ощущение будто сперма телепортируется. Ну если тебе норм то все ок
Аноним 11/10/25 Суб 14:50:21 1383315 33
>>1383299
ну так сказать издержки технологии, но не сказал бы что прям сильно разница от исходника, там может еще скейлер повлиял

это еще на х2, видел у гениев с цивита тип фулхд 60 фпс воркфлоу, так там бля интерполяция на х4 ебать там конеш на выходе каша
Аноним 11/10/25 Суб 15:05:38 1383327 34
Сора 2-15.mp4 4976Кб, 1260x720, 00:00:10
1260x720
Сора 2-16.mp4 6607Кб, 1024x1792, 00:00:10
1024x1792
>>1381808 →
Это точно не из-за этого, причины уходят в века. Хотя ЦП тоже перецензуриоровано (на него, конечно, надо вводить цензуру, но не так как сейчас по сравнению с 70-80 годами прошлого века)

>>1381869 →
Спорный вопрос. Тот кто гоняется за детьми на детской площадке - конкретно больной человек, ему похер на инет и прочее, таких надо сразу ловить и изолировать от общества навсегда, так как такое не лечится как и шизофрения.

>>1382136 →
Добавь к своему бреду ещё, что сейчас цензуру снимут, все начнут дрочить, а не трахаться и люди вымрут.

А мой пост был о другом - о бзике человечества, который привили ему во времена пуританства и шлифуют с конца 90-х.
Аноним 11/10/25 Суб 15:21:45 1383351 35
image.png 664Кб, 697x530
697x530
Аноним 11/10/25 Суб 15:50:41 1383393 36
20251009175601k[...].mp4 5671Кб, 704x1280, 00:00:10
704x1280
20251009174801k[...].mp4 5013Кб, 1280x704, 00:00:10
1280x704
20251009173001k[...].mp4 7772Кб, 1280x704, 00:00:10
1280x704
Аноним 11/10/25 Суб 15:52:07 1383395 37
20251008140901k[...].mp4 6035Кб, 1280x704, 00:00:10
1280x704
20251008104901k[...].mp4 7626Кб, 704x1280, 00:00:10
704x1280
20251008104701k[...].mp4 5384Кб, 704x1280, 00:00:10
704x1280
Аноним 11/10/25 Суб 15:54:27 1383396 38
Аноним 11/10/25 Суб 16:31:03 1383420 39
>>1383393
>3
помню пиздюком у таких торгашей порно на вхс кассетах покупал
Аноним 11/10/25 Суб 16:31:21 1383422 40
Аноны, а кто может мне нагенерить с еотовой всяких видосов (за деньгу естественно). Я чет ебал за дохуя денег покупать видяху
Аноним 11/10/25 Суб 16:34:07 1383424 41
>>1383422
А арендовать за деньгу облако тямы не хватает?
Аноним 11/10/25 Суб 16:36:30 1383428 42
>>1383422
кинул бы в нф в соответствующем разделе, может я или ктото другой взялся бы
Аноним 11/10/25 Суб 16:40:30 1383438 43
>>1383428
неохота в общий тред кидать

>>1383424
да как то сложно без гайда все это говно настроить
Аноним 11/10/25 Суб 17:13:05 1383510 44
Sora с финского ip заведётся?
Аноним 11/10/25 Суб 17:19:37 1383522 45
16561400001.mp4 14875Кб, 1536x2304, 00:00:08
1536x2304
>>1383299
задумался какое мнение анонов,
сначало делать апскейл а потом интерполяцию, наоборот, по идее интерполяция с более высокого разрешения должна давать результат пизже на субкадрах, нежели потом эти субкадры раскукоживать
Ну и плюс видос для привлечения внимания (делал апскейл до интерполяции)
Аноним 11/10/25 Суб 17:24:02 1383530 46
>>1383522
просто много в каких воркфлоу видел сначала интерполяцию, а потом апскейл, но на цивите ж 90% дерьма а не воркфлоу
Аноним 11/10/25 Суб 17:29:28 1383538 47
чета у мена fp8 вылетает на 4070 и 64 озу typeerror: failed to fetch как будто нехватка или интернет не понимаю.
Аноним 11/10/25 Суб 17:40:33 1383546 48
>>1382947
Ты видишь в треде интересные и разнообразные генерации с еблей? Нет? И я. а они есть Если это представлялось бы возможным тут было бы разнообразие кроме камшотов.
Аноним 11/10/25 Суб 17:52:37 1383552 49
>>1383546
Но в ебле нет ничего разнообразного, это просто фрикции взад-вперед...
Аноним 11/10/25 Суб 17:54:11 1383553 50
image.png 779Кб, 2313x1232
2313x1232
ComfyUI00467.webp 1865Кб, 512x768
512x768
Фух, наконец, удалось подразобраться с Комфи (установить эти всякие менеджеры, кастомные ноды и т.д.).
Первый результат, конечно, мда... Но хоть что-то двигающееся уже.
Использовал воркфлоу из гайда в шапке
https://comfyanonymous.github.io/ComfyUI_examples/wan/
Видимо это что-то оооочень базовое и начальное.
А можете, пожалуйста, направить на более-менее нормальные воркфлоу для 3090 и 32Гб рам? Делиться своими уж не прошу, судя по тому что я тут немного читал - такое не в почёте здесь. Но пару "базовых" воркфлоу видел в каком-то из прошлых тредов, буду искать сейчас.

И, кстати, в качестве взноса в сообщество - думаю стоит добавить в шапку вот это - https://platform.decart.ai/
Не помню уже откуда отрыл, но там дают дохулион кредитов при регистрации через гугл акк (а их можно клепать бесконечно).
Аноним 11/10/25 Суб 17:54:55 1383554 51
>>1383546
Весь интерес заключается в том, чтобы генерить с еотами или то, что запрещено постить
Аноним 11/10/25 Суб 17:55:54 1383557 52
17211500001.mp4 14438Кб, 1536x2304, 00:00:08
1536x2304
>>1383552
внатури ебля переоценена
Аноним 11/10/25 Суб 17:57:46 1383558 53
>>1383553
Тут полно было воркфлоу, зашитых в сами вебмы, в тредах.
В нейрофапе еще найдешь то, с чего можно начать.

Херова туча каналов на ютубе или бусти типа stabledif.ru
Аноним 11/10/25 Суб 18:00:08 1383560 54
>>1383558
>зашитых в сами вебмы
Я, кстати, слышал про это, но уже минимум штук 20 запихивал в комфи - ничего не импортировалось. Ни перетаскиванием, ни открытием проекта через комфи. Тут какой-то аддон ещё нужен, как понимаю?
Аноним 11/10/25 Суб 18:02:43 1383561 55
Аноним 11/10/25 Суб 18:05:36 1383567 56
>>1383560
там метадата удалена просто
Аноним 11/10/25 Суб 18:10:41 1383573 57
>>1383560
Если что воркфлоу еще и в изображения могут быть зашиты
Аноним 11/10/25 Суб 18:16:44 1383578 58
Аноним 11/10/25 Суб 18:19:03 1383583 59
>>1383561
Спасибо! Буду пробовать с ним.

>>1383567
Были такие мысли, да. Просто, неужели я такой удачливый, и прямо во всех >20-и видосах из трёх разных тредов была удалена метадата.

>>1383573
Про это в принципе в курсе ещё с зари SD, но мы ж тут про видосы, так что я даже и не думал. Спасибо, попробую и их.

>nf
>Тут https://pastebin.com/QkRh0vXW будет инструкция для чайников по нейросети. Passwords: 2chNF
Пиздец, конечно, на дваче меня ещё так не наёбывали. Зашёл в канал, а там какая-то скам-хуйня с продажей скрытых камер, дампов VK и подобной хуйни.

Кстати, на какой из WAN-ов лучше ориентироваться? Вот тут >>1383260 прямо околоидеально сделано, как по мне. Непосредственно хуи меня не особо интересуют, но в остальном - анатомия, сохранение лица и т.д. - вообще пушка. И на wan 2.1, как понимаю.
Аноним 11/10/25 Суб 18:22:50 1383589 60
>>1383530
Да в этих самых 90% случаях, что делать первым, а что вторым выбирается тупо по скорости. Смотря чем и на чем апскейлят.
Банальный lancroz будет разумеется быстрее, чем процесс интерполяции - тут выгодно сначала интерполировать, потом апскелить. А если апскейл через модель, и по нескольку секунд (а то и десяток оных) на кадр - разумеется тут уже быстрее будет наоборот - сначала апскейл меньшего числа картинок/кадров, а потом уже множить их через интерполяцию.
Финальный результат от перестановок этих слагаемых хоть и меняется, но во первых - в разную сторону (от содержимого зависит), а во вторых - почти всегда оно мало заметно.
Аноним 11/10/25 Суб 18:29:38 1383597 61
>>1383583
2.2 у него. У всех тут 2.2 сейчас. Просто к нему можно лоры подрубать от 2.1.
>Просто, неужели я такой удачливый, и прямо во всех >20-и видосах из трёх разных тредов была удалена метадата.
Бля, если у тебя плагин не стоял, у тебя бы ниче не открылось, хоть с метадатой, хоть без.
Аноним 11/10/25 Суб 18:40:48 1383609 62
17600978578460.mp4 2747Кб, 480x848, 00:00:13
480x848
17600978578811.mp4 2804Кб, 480x848, 00:00:13
480x848
17600978579042.mp4 3077Кб, 480x848, 00:00:14
480x848
Аноним 11/10/25 Суб 18:42:28 1383611 63
18275300001.mp4 17129Кб, 2080x1536, 00:00:08
2080x1536
image0.png 264Кб, 2258x971
2258x971
>>1383583
если брал мои видосы там нет метадаты :d
>Вот тут прямо около идеально сделано
мои потуги, пасиб анон
на еще бонус видео

>Да в этих самых 90% случаях, что делать первым, а что вторым выбирается тупо по скорости. почти всегда оно мало заметно

ну дьявол как говорится в деталях всегда, тип ты генеришь в низком разрешении в целом в пределах 0,4 -1 мегапикселя, соответственно неприятные бонусы от такой генерации через экстраполяцию ток помножаться же.
ну я пришел к мнению что интерполяция надежнее с более высоко разрешения при нормальном скейлере (не с бикубика xD)
раньше интерполировал до апскейла, сейчас для тестов после апскейла

вот пока моя связка с таймингами, так сказать для постобработки
тензор скейлер нормально так делает в связке с ультрашарпом
общее время для генерации приложенного видоса 584,99 сек
Аноним 11/10/25 Суб 18:53:23 1383623 64
>>1383578
Большое спасибо!

>>1383597
>Бля, если у тебя плагин не стоял, у тебя бы ниче не открылось, хоть с метадатой, хоть без.
Значит я ебло. Просто несколько раз видел выражения типа "да просто закинь в комфи и воркфлоу появится", про этот плагин не упоминали. Спасибо, сейчас буду ставить.
>2.2 у него. У всех тут 2.2 сейчас. Просто к нему можно лоры подрубать от 2.1.
Принял, спасибо.

>>1383611
>мои потуги, пасиб анон
на еще бонус видео
А без апскейлеров/интерполяторов сколько у тебя это всё генерится?
А то мне, вот, например, это особо и не нужно, меня в целом более-менее устраивал platform.decart.ai со своим 480p, только секунд хотелось побольше 5-и, где-нибудь 8 хотя бы, в идеале 10 (дальше, слышал, уже генерации сыпятся и нужны костыли).
Аноним 11/10/25 Суб 18:59:10 1383628 65
>>1383623
ну гдето от 190 до 250 секунд на каждый семплер, зависит от разрешения и прочей хуйни
Аноним 11/10/25 Суб 19:40:53 1383669 66
image.png 152Кб, 2056x1102
2056x1102
image.png 160Кб, 1922x1047
1922x1047
image.png 45Кб, 1160x567
1160x567
>>1383578
Ох, таки опять меня этот Комфи потрошит.
Импортировал это воркфлоу, но ругается на отсутствующие ноды и старую версию.
Я в итоге и версию обновил на аж ещё более новую чем требовалось, и все три набора из списка установил (через менеджер напрямую по ссылке с гита), а оно всё равно ругается на версию и отсутствующие ноды.
И в менеджере Update All делал.
Есть ли какая-то возможность конкретно их как-то скачать? А то по этим наборам символов ничего не ищется.
Сейчас ещё чатгпт попробую заебать с этим.
Аноним 11/10/25 Суб 20:00:28 1383682 67
>>1383669
че за хуйню а увидел, возми просто отсюда вокфлоу
https://civitai.com/models/1847730?modelVersionId=2264611

единственный нормальный чел у которого видел нормальный полезный флоуворк для старта
который сам тестил и он работает без ебли
К тому же там адаптивный ресизер (не смотри что он ресизает Х на Х, с теми настройками что там он ресизает по меньшей диагонали)

Потом когда вкуришь что там за что отвечает
прикрутишь туда сажу и прочие перделки
Аноним 11/10/25 Суб 20:02:16 1383685 68
image.png 88Кб, 845x736
845x736
image.png 63Кб, 1151x429
1151x429
>>1383669
Это не ноды. Это сабграфы - средство для объединения и сокрытия логики. Ты такие же можешь делать прям в комфи. Внутри правая так выглядит.
Почему они у тебя так отображаются - хз
Аноним 11/10/25 Суб 20:02:37 1383689 69
>>1383682
дополню что сам потом делал свой воркфлоу опираясь на опыте после воркфлоу того чела, респект ему короч, остальные на цивите почти все говнари
Аноним 11/10/25 Суб 20:07:24 1383694 70
>>1383689
Я, конечно, всех воркфлоу не видел на цивате, но везде +- одинаково, если речь про простую генерацию
Аноним 11/10/25 Суб 20:08:22 1383696 71
>>1383609
атмосферно получилось.

>>1383669
не проще своими уже установленными нодами заменить?
Аноним 11/10/25 Суб 20:09:24 1383697 72
>>1383696
Че ты там заменять собрался и как, шиз?
Аноним 11/10/25 Суб 20:22:30 1383712 73
>>1383694
от что я скинул, для меня показался самым наглядным и понятным, ну и работал хорошо

Ну я дохуя перелистал воркфлоу, открывал их чтобы подчерпнуть чтото интересное чтоб свое собрать, там есть где подчерпнуть что полезное но как по мне 90% дерьма, перегружено всем подряд, нет нормального ресизера входящего изображения, у кого попрятано все и выведено через графы, у кого прикручены свапблоки без мозгов, изза чего я кстати на тесте улетал в оом при 64 гигах оперативы (ну там чел наверно генерил в 240х240)

новичку это все нахуй не надо, а вот то что я скинул ему будет просто и понятно и легче разобраться
Аноним 11/10/25 Суб 20:23:23 1383714 74
>>1383682
Спасибо за развёрнутый ответ! Сейчас буду пробовать.

>>1383685
Да, я, похоже, разобрался. Ещё раз переустановил этот плагин для импорта воркфлоу из видео, и, внезапно, заработало.

>>1383696
Да мне бы для начала на каком-то готовом воркфлоу получить более-менее результат, и от него уже отталкиваться. А так да, будем пробовать и изучать.
Аноним 11/10/25 Суб 20:49:41 1383738 75
20382800001.mp4 12476Кб, 1536x2048, 00:00:08
1536x2048
>>1383712
>>1383714
потом будешь будешь таким же нейрокалом срать как я
Аноним 11/10/25 Суб 21:05:00 1383757 76
image.png 219Кб, 1961x887
1961x887
image.png 466Кб, 1956x1127
1956x1127
>>1383682
>https://civitai.com/models/1847730?modelVersionId=2264611
В общем, тоже хуетень какая-то.
Ни в какую не экспортируется, ругается на пик1.
Но если тупо удалить video-helper-suite и установить заново - разок даёт импортнуть, при этом получаются ноды сложенные в кучу и без соединений (пик2, это я их разгрёб немногоПозх).
Аноним 11/10/25 Суб 21:14:58 1383764 77
Какие ИИ посоветуете чтобы по промту генерировать видео? Реалистичные, желательно с минимум цензуры (не прям порно, но эротику чтобы можно было например)
Аноним 11/10/25 Суб 21:20:21 1383774 78
image.png 328Кб, 500x500
500x500
Аноним 11/10/25 Суб 21:27:41 1383780 79
OviWan-00010-au[...].mp4 529Кб, 384x672, 00:00:02
384x672
OviWan-00002-au[...].mp4 4948Кб, 480x832, 00:00:38
480x832
OviWan-00020-au[...].mp4 6582Кб, 480x832, 00:00:50
480x832
OviWan-00028-au[...].mp4 6057Кб, 480x832, 00:00:46
480x832
Нагенерил кринжухи на ови
Аноним 11/10/25 Суб 21:28:04 1383781 80
17471357179870.jpg 252Кб, 2410x1395
2410x1395
>>1383757
хм чет у тебя с комфи, надеюсь ты скачал тот что WAN 2.2 Smooth Workflow v2.0
если да то чет с комфи посмотри что творится в смд

я нажал у меня залетел без проблем
Аноним 11/10/25 Суб 21:39:07 1383788 81
26204083.mp4 2170Кб, 480x832, 00:00:05
480x832
>>1383780
>Нагенерил кринжухи на ови
Там же лор нет а от 5B не работают нормально вроде... Я поэтому даже тыкать пальцем не стал
Аноним 11/10/25 Суб 21:44:22 1383792 82
OviWan-00015-au[...].mp4 1686Кб, 480x832, 00:00:05
480x832
>>1383788
Ну да, лор кот наплакал. Турбо и фаст лоры вообще не работают.
Аноним 11/10/25 Суб 21:45:29 1383795 83
image.png 1451Кб, 1707x1020
1707x1020
image.png 162Кб, 1426x607
1426x607
>>1383781
>надеюсь ты скачал тот что WAN 2.2 Smooth Workflow v2.0
Да, несколько раз перепроверил что именно то что нужно (в принципе, там даже видно что ресайзер на месте, про который ты писал).

>если да то чет с комфи посмотри что творится в смд
Да, там из всего лога про ошибку только в начале, дальше всё "саксесфул", "лаунчед" и так далее.
Скармливал чатугпт уже, говорил откатить версию комфи, перекачать video-helper-suite и т.д.
Всё это делал, через менеджер откатил с 0.6.34 до 0.6.32 через менеджер, хелперсьют удалял и переустанавливал, в том числе форки с самыми свежими обновами двухдневной давности - одна хуйня.
Может дело в том что у меня портабл комфи? Ох и страшно ставить обычный, хотя с другой стороны вроде и ничего страшного должно быть.
Аноним 11/10/25 Суб 21:54:31 1383806 84
>>1383297
Тебе ещё не надоело, придурок?
Сколько ещё тредов тебе нужно для своего горлотраха тупорылого, где ещё ты не высерался?
Аноним 11/10/25 Суб 21:57:20 1383813 85
>>1383806
там же вроде на лицо спускают только
Аноним 11/10/25 Суб 21:58:18 1383816 86
Тред можно закрывать, шиз горлоёб залил всё своей хуёво сгенерённой спермой. Анончикам позволено что-то там чирикать между его высерами, стараясь не попасть под струи спермы.

Вам не западло, терпилы?
Аноним 11/10/25 Суб 21:59:25 1383819 87
>>1383816
тут уже как минимум два шиза теперь
Аноним 11/10/25 Суб 21:59:41 1383820 88
>>1383816
Всем похуй, шиз.

Сам бы че полезного высрал. Или нечего?
Аноним 11/10/25 Суб 22:00:16 1383823 89
>>1383820
он только визжать умеет и плакать)
Аноним 11/10/25 Суб 22:01:23 1383826 90
>>1383806
че порвался то, ну ок давай генерь видосы сам, показывай умный контент.
все ж просто, не нравятся видосы, кидай свои тогда
Аноним 11/10/25 Суб 22:04:40 1383831 91
1666624001014.mp4 5621Кб, 854x1280, 00:00:05
854x1280
>>1383816
> горлоёб
У него короткостволы, не уверен что там горло кто-то ебёт.
Аноним 11/10/25 Суб 22:06:19 1383835 92
>>1383795
проблема не в версии, у меня 0.6.34 но такой хуиты как у тебя не видел

удали просто ноды, кидай воркфлоу в конфи и попробуй уже тогда поставить
Аноним 11/10/25 Суб 22:07:16 1383838 93
26200033.mp4 3311Кб, 640x832, 00:00:05
640x832
>>1383831
Все так. Ему есть еще над чем работать...
Аноним 11/10/25 Суб 22:09:02 1383843 94
image.png 445Кб, 2742x1331
2742x1331
>>1383795
Фух, вроде дело сдвинулось.
С помощью чатжпт поковырялся в коде этого хелпера, переписал последний коммит, который так ещё и не добавлен в релиз был, и всё импортировалось. Смущает эта стена ошибок справа, конечно, но посмотрим как сейчас будет работать. С виду все ноды и соединения вроде на месте.
Аноним 11/10/25 Суб 22:13:10 1383849 95
image.png 98Кб, 932x975
932x975
>>1383843
И сразу же вопрос - это мне две модели нужно использовать? О_о
Так понимаю, относительно быстро не погенерировать нормально всё это. Это ж никак не вместится в мои 24Гб врама, получается, будут загружаться/выгружаться постоянно.

(и лоры там две просит - хай и лоу, но это в принципе, вполне приемлемо)
Аноним 11/10/25 Суб 22:14:11 1383853 96
>>1383835
Угум, спасибо за ответ. Уже разобрался, почему-то видеохелпер криво вставал, без последнего коммита, исправляющего как раз мою проблему.
Аноним 11/10/25 Суб 22:15:36 1383856 97
>>1383843
выглядит не здорово, у меня такого небыло

>>1383849
да в 2 лоры да все будет так, туда сюда будет все гонятся, так и живем анон
Аноним 11/10/25 Суб 22:16:56 1383858 98
Нуб, только разбираюсь. Есть пара вопросов. Что такое FramePack? Какая модель лучше WAN или Hunyuan по качеству, пониманию промта, nsfw)? В шапке какая-то хуйня с рекламой онлайн сервисов.
Аноним 11/10/25 Суб 22:26:25 1383876 99
>>1383858
Есть смысл только от wan 2.2, в особенности для nsfw. Все остальное шляпа уже. Hunyuan устарел, framepack это настройка для него позволяющая делать длительные видосы но там нет ускорялок как для вана поэтому это будет долго. Да и лор на него нормальных буквально 2
Аноним 11/10/25 Суб 22:36:55 1383889 100
>>1383856
>да в 2 лоры да все будет так, туда сюда будет все гонятся, так и живем анон
И в две модели, да? Лоунойз и хайнойз.
Попробовал сейчас прогнать с только хайнойз (в оба инпута моделей воткнул одну и ту же) - получилось светлое пиксельное месиво. Что, так понимаю, и ожидалось, в принципе.
Качаю лоунойз, в общем, и лоунойз лору заодно.
Аноним 11/10/25 Суб 22:39:04 1383895 101
>>1383843
Ебать у тебя там какая-то хуетень происходит...
Нормальные люди запускают и пользуются, а ты аж в комиты вынужден полезть был, лол
Аноним 11/10/25 Суб 22:41:36 1383900 102
>>1383849
>Это ж никак не вместится в мои 24Гб врама
А оператива на что?
>>1383889
Ты бы хоть какие статьи полистал, мож видосик-другой чекнул на ютубе, хз. А то тебя скоро на хуй пошлют с вопросами твоими
Аноним 11/10/25 Суб 22:42:56 1383902 103
>>1383858
да шапка говна нет инфы по вану актуальной совсем чисто хейтер вана на перекатере.

Если уж взялся перекатывать, так удалил бы хуиту из шапки, написал бы про разные ваны, хули там бля модели старые такие по ссылкам,
https://huggingface.co/QuantStack/Wan2.2-I2V-A14B-GGUF

включил бы файтюн (заявленый)
wan 2.2 palingenesis,
https://huggingface.co/befox/WAN22.XX_Palingenesis-GGUF

про вариации текст энкодеров для вана написал бы,

помог бы тензор поставить анонам:
.\python_embeded\python.exe -m pip install wheel-stub
pause

.\python_embeded\python.exe -m pip install tensorrt
pause

(это в батник в корневой папке конфи портабл)

хоть бы про сажу написал, но хуй там, будет сюрпризом для анона
https://github.com/HerrDehy/SharePublic/blob/main/sage-attention-install-helper-comfyui-portable_v1.2.bat


дал бы ссылку на нормальный воркфлоу для начальной генерации

насрал своей сорой и онлайнгенераторами говна, сын генератора бля

>А то тебя скоро на хуй пошлют с вопросами твоими
я добрый
Аноним 11/10/25 Суб 22:43:26 1383903 104
image.png 23Кб, 396x288
396x288
>>1383895
Угум, мне постоянно везёт на такое, часто приходится копаться в том, что у всех отлично работает в один клик.
Ну, главное что в итоге заработало - ни единой ошибки, всё сгенерировалось с первого раза. В результате, конечно, пиксельная каша, но это уже, как я понимаю, из-за того что я только хайнойзной моделью генерил.
Вот, теперь кайфую, пытаясь скачать, собственно, модель. Хз почему, но если раз 5-7 повозобновлять загрузку, начинает качать с полноценной скоростью. Только с хаггингфейсом так, всё остальное летает.
Аноним 11/10/25 Суб 22:45:45 1383906 105
Аноним 11/10/25 Суб 22:50:10 1383909 106
>>1383900
>А оператива на что?
Это да. Просто мне казалось раньше одной моделью генерили.

>Ты бы хоть какие статьи полистал, мож видосик-другой чекнул на ютубе, хз. А то тебя скоро на хуй пошлют с вопросами твоими
Да я читал немного (может даже смотрел что-то), но там у всех постоянно либо самый минимальный набор (как в шапке), который подходит чисто для нетребовательной анимации какого-нибудь рисунка, либо гигаворкфлоу с сотней нод и всеми возможными мокрописьками.
Извините если вопросы кажутся тупыми, но стараюсь с большинством разбираться сам, а тут лишь парочка вопросов "по ходу дела", чисто если кому не лень коротко ответить будет.
Спасибо ещё раз всем отвечающим!
Аноним 11/10/25 Суб 22:51:04 1383910 107
Аноним 11/10/25 Суб 22:56:35 1383914 108
>>1383909
>Это да. Просто мне казалось раньше одной моделью генерили.
Прогресс на месте не стоит. Глядишь так и тремя генерить начнем
Аноним 11/10/25 Суб 23:12:32 1383936 109
22553400001.mp4 17730Кб, 1536x2304, 00:00:08
1536x2304
>>1383910
потом научишься будешь видосы делать
Аноним 11/10/25 Суб 23:22:08 1383949 110
image.png 938Кб, 729x595
729x595
>>1383936
Что это и зачем он пытается оторвать эту огромную жопу от земли тряся ее вверх-вниз?
Аноним 11/10/25 Суб 23:26:23 1383955 111
23090600001.mp4 18514Кб, 1536x2304, 00:00:08
1536x2304
>>1383949
xD
да это издержки промптинга, члена нет в промте, а то нейронка еще хуйнет его в неожиданных местах, вот потому и может такое появляться, но пробую по разному прописать появление мужика
Аноним 11/10/25 Суб 23:45:28 1383974 112
Как писать промты правильно? Вот прошу написать дипсика промт без цензуры, он его пишет и удаляет сразу же
Аноним 11/10/25 Суб 23:47:10 1383977 113
image.png 401Кб, 2852x1202
2852x1202
>>1383843
Ух бля, всё, нагенерился, похоже.
Уже третий раз подряд после генерации в первый проход (т.е. при переключении на вторую модель) просто отрубается без ошибок и сообщений. Вообще хуй знает как теперь дебажить это.
При этом, один раз вообще сказал что не хватает файла подкачки, хотя он 54 гигабайта, неужели не хватает даже столько.

(что бы никого не заёбывать - ответа прямо сильно не жду, поразбираюсь сам ещё)

>>1383910
Спасибо! Буду пробовать сразу же как заебусь с текущим неработающим воркфлоу.
Аноним 11/10/25 Суб 23:50:55 1383978 114
17471357179870.jpg 14Кб, 268x118
268x118
>>1383977
>неужели не хватает даже столько.
Аноним 11/10/25 Суб 23:54:56 1383983 115
>>1383977
Ну у тебя похоже оом. Ставь crystools, оно показывает потребление рам и врам. Файл подкачки на моей памяти нихуя не решает, у меня например такая же хуйня вылетала когда я пытался bf16 модель грузить на 64 гб оперативы, помогло только докупить еще плашку. Потом я правда энивей забил на эту bf16
Аноним 11/10/25 Суб 23:57:20 1383986 116
>>1382443 →
Все упирается в то, что разрешение умножить на количество кадров = видеопамять. А у тебя ее не очень много. Т.е., да, либо маленькое разрешение 5 секунд, либо 720p, но секунды 2-2,5.

>>1383977
Мне 128 оперативы хватает, не знаю, че у вас за проблемы, что еще и файлы подкачки подключаете… намекает
Аноним 12/10/25 Вск 00:03:56 1383993 117
>>1383986
128 да хорошая штука
я генерю на 64 и все нормуль, но я б рекомендовал анону>>1383977 поставить динамичный файл подкачки

>еще и файлы подкачки подключаете… намекает

бле скрин сделал уже после чистки врама но не суть считай там накинь еще 10-15г
так он у тебя тоже есть, или ты хочешь сказать у тебя магически какие нибудь 170г помещаются в 128 оперативы
Аноним 12/10/25 Вск 00:04:13 1383994 118
17471357179870.jpg 19Кб, 281x174
281x174
Аноним 12/10/25 Вск 00:04:51 1383995 119
>>1383993
селф фикс не врама а рама
Аноним 12/10/25 Вск 00:07:00 1383997 120
>>1383986
>Мне 128 оперативы хватает
Я лично на ддр5 сижу и когда ценники увидел охуел, ладно 96гб от 25к в объеба-гой-нессе но там тайминги хуйсосня и частота тоже, с норм хар-ками от 38к, а 128гб вообще от 50к начинаются, хз, мб рыбачить надо на маркетплейсах но я лучше себе дешевые ссд буду каждые пол года покупать, пока они сдыхают раз за разом от подкачки.
Аноним 12/10/25 Вск 00:09:48 1384001 121
>>1383997
>ддр5

для генерации похуй, главное объём а так хоть ддр4
Аноним 12/10/25 Вск 00:18:49 1384014 122
image.png 21Кб, 725x153
725x153
image.png 4Кб, 396x120
396x120
image.png 9Кб, 328x227
328x227
>>1383983
Спасибо! Звучит как то что нужно, сейчас будем мониторить.

В принципе, увеличил максимальный размер файлов подкачки, перезагрузил комп - и получилось успешно сгенерить. Правда, видео там в дичайшем слоумо почему-то, но с этим уже заёбывать не буду, разберусь. Сейчас хоть есть от чего отталкиваться, наконец.

>>1383986
>что еще и файлы подкачки подключаете… намекает
Да надо будет озаботиться вопросом, похоже, да.

>>1383993
>но я б рекомендовал анону>>1383977 (You) поставить динамичный файл подкачки
Ну, после увеличения пока ничего не падает. Хотя даже так впритык уже, надо будет ещё бахнуть (я даже и не думал что две ~15 гиговые модели + пара гиговых лор разжиреют до таких размеров при генерации)
Аноним 12/10/25 Вск 00:21:12 1384020 123
>>1384014
ты забываешь про текст энкодер, про латентные файлы, прочую всю хуйню которая нужна чтоб как раз эти 2 модели и пара гиговых лор пердели и работали
Аноним 12/10/25 Вск 00:22:39 1384026 124
>>1384001
>а так хоть ддр4
На языковых моделях с офлоудом можно так то пару т\с от частоты выиграть, особенно когда их всего ~10 если много слоев выгружено и контекст засрался. Да и комп не только для работы, игродауном тоже побыть хочется, так шо один хуй чем больше частота тем лучше. но денег меньше peeporot
Аноним 12/10/25 Вск 00:24:08 1384028 125
17471357179870.jpg 18Кб, 260x174
260x174
>>1384014

>>1384020
дополню еще что вот например моя печка в процессе генерации
Аноним 12/10/25 Вск 00:27:25 1384034 126
>>1384026
ну я ж не говорю что это не круче я говорю что в целом похуй для видео генерации, для языковых там другая специфика и принципы генерации таки
Аноним 12/10/25 Вск 00:56:41 1384060 127
19700121115468e[...].mp4 5340Кб, 704x1280, 00:00:09
704x1280
Походу в соре пификсили сочетание "gain eagers", теперь такие ролики не проходят...
Аноним 12/10/25 Вск 01:05:42 1384062 128
>>1384060
ммммм швабодка! И, главное, что никакого пердолинга!
Аноним 12/10/25 Вск 01:11:42 1384064 129
>>1383997
Успел за 45к взять.
Но вообще, 25к за одну планочку для компа — это, конечно, вызывает вздох.

> дешевые ссд буду каждые пол года покупать
Звучит дешевле, да. Сильно дешевле.
Аноним 12/10/25 Вск 07:04:16 1384182 130
>>1383876
Спасибо. Ещё вопрос по VACE. Что это? И ещё, я не разобравшись скачал какую-то модель отсюда: https://huggingface.co/hunyuanvideo-community/HunyuanVideo/tree/main качалось 3 дня через мобильный интернет
Там куча файлов, которые хуй знает для чего. Все ноды которые я видел используют один файл модели. Мне теперь придется качать что то другое или можно это как то использовать?
Аноним 12/10/25 Вск 07:29:00 1384190 131
Что за шваль немощная повылезала и по всему двачу вякает на лучшего анона локального видео-треда? Он пробует немало новых фич, показывает как они работают, подбирает параметры, сохраняя время остальным. А вы кто, пидоры? Тот кал, что запутался в блоксвапе и ноет про ноды киджая и серит тут сора высерами из /b/? Знаю точно, что один недовольный криворукий дебил генерит мыло на сд 1.5 и это его потолок. Ебальники закрыли и съебали из треда, если вы за спермой и хуем ничего не видите, и завидуете его упорству и методичности. Возникает чувство, что это пиздомрази из /dev/ протекли и бугуртят из-за одного изображения хуев во рту.
За то время пока он не постил, вы, инвалиды, разучились сперму генерить и ещё с какой-то нелепой проблемой не могли разобраться.
Аноним 12/10/25 Вск 08:58:15 1384206 132
Из видосов специально стали вф удалять? Есть вф на ван 2.2 оптимизированное?
Аноним 12/10/25 Вск 09:13:37 1384211 133
image.png 31Кб, 1087x434
1087x434
image.png 321Кб, 1463x819
1463x819
Как фиксить? Вф из сгенерированного видоса, я только модели и лоры скачал.
Аноним 12/10/25 Вск 09:21:38 1384214 134
>>1384211
сам такое не встречал но умные люди пишут такое, ту тебя чтот из пункта 1-3

Решение 1: Обновите ComfyUI и пользовательские узлы

Решение 2: Используйте VAE 2.1, а не VAE 2.2 для модели Wan 2.2 14B

Решение 3: Если у вас есть пользовательский узел Flow2, отключите его. Если нет, попробуйте отключить пользовательские узлы с помощью --disable-all-custom-nodes и посмотрите, сработает ли это. Если это сработает, это означает, что у вас есть. пользовательский узел, который мешает работе нового обновления.

Решение 4: Установите новый comfyui
Аноним 12/10/25 Вск 09:49:49 1384221 135
image.png 601Кб, 1280x552
1280x552
>>1384190
>Что за шваль немощная повылезала и по всему двачу вякает на лучшего анона локального видео-треда?
Вероятно опять александр "Коммандор птааг" (оп храма головы) головань
Аноним 12/10/25 Вск 11:15:56 1384251 136
>>1384190
>разучились сперму генерить
я лично даже и не учился, мне похуй, мне это не интересно, я против тго, чтобы превращать тред в порно-тред. пиздуйте в нейрофап , и там хоть захлебнитесь своей блядь спермой.

Я за полный и безаговорочный бан порно в этом треде.
Аноним 12/10/25 Вск 11:21:38 1384253 137
>>1384251
>Я за полный и безаговорочный бан порно в этом треде.
Всем похуй за что ты там, иди потрогай траву
Аноним 12/10/25 Вск 11:27:38 1384255 138
>>1384253
>иди потрогай траву
это ты пиздуй и трога там всё подояд пока пизды не дадут, озобоченный, блядь...

Повторяю: ЭТО НЕ ПОРНОТРЕД БЛЯДЬ, ПОРНОГРАФЫ ИДУТ НАХУЙ В Neurofap! Пидары блядь, вы залили своей спермой уже все треды, это был единственный тред, в котором вас всегда слали нахуй.
Аноним 12/10/25 Вск 11:40:49 1384262 139
>>1384255
>ПОРНОГРАФЫ ИДУТ НАХУЙ В Neurofap
Не идут, потому что правила были переписаны и в рамках обсуждения технический подробностей генерации порно было разрешено. То есть допустимо скидывать видео где ебут твою мамашу в горло если я сопровождаю его обсуждением методики генерации, или видео содержит воркфлоу, и т.д. Все ради прогресса.
>это был единственный тред, в котором вас всегда слали нахуй.
Нет, все хотят делать порнуху со своими еот, ну кроме тебя, потому что у тебя писюлька уже не стоит от хуевого образа жизни, поэтому это ты единственный кто вечно бегает и ноет что тут, что в нф. Заебал уже всех своим нытьем, иди траву потрогай братан, подыши глубже, таблеточки прими там я не знаю, нельзя же вечно негатив свой на других переносить
Аноним 12/10/25 Вск 11:43:39 1384265 140
>>1384262
>правила были переписаны
а санитары вкурсе?
Аноним 12/10/25 Вск 11:46:09 1384268 141
234234234.png 10Кб, 1277x179
1277x179
>>1384265
>а санитары вкурсе?
Видимо нет, раз тебе не передали до сих пор
>>1298094 →
Аноним 12/10/25 Вск 11:50:22 1384272 142
>>1383070
Здесь неоч, шизит картинку чёт.

>>1383260
>>1383273
А тут прям заебись, я хз как такое на 6 шагах у тебя выходит.

Вот тут мужик тесты по настройкам проводил
https://www.youtube.com/watch?v=jH2pigu_suU
У него там всегда на 6 шагах пиздец не очень. Не пробовал вообще сам на 20+ генерить?
Аноним 12/10/25 Вск 12:42:04 1384300 143
09440900001.mp4 20155Кб, 1312x2304, 00:00:08
1312x2304
>>1384272
>У него там всегда на 6 шагах пиздец не очень

та просто он долбоеб, бывает такое, хуль тестить когда не шаришь

6 шагов топ если ты юзаешь лайтинг лоры, 4 тоже хорошо если для скорости большей, можно ради тестов попробовать и 8 шагов но там бывает с нюансами.

анон тут какойто бугуртил на нсфв, но лан чуток еще скину для примера и уползу в нф порадовать там анонов а то заскучали наверн,

вот тебе генерация на 6 шагах с лайтинг лорами время генерации 546 сек.
настройки лор кидал уже выше:
В хайноз wan 2.1 i2v14b cfg distill rang 64 - 1.25 + 2.2 seko v1 - 0.8
В лоунойз wan 2.1 i2v14b cfg distill rang 64 - 1.25 + wan2.2 lighting fp16 - 0.5
6 квант еулер бета
все лоры (кроме лайтинга) в хайнойсе стандартно не выше 0.7 ставлю, по необходимости повышаю
все лоры (кроме лайтинга) в лоу нойсе стандартно ставлю на 0,5, при необходимости повышаю

на таких настройках сетка дает хороший результат (но опять же как знаем из базы 80% успеха эт исходник и промт)

та что первая у тебя где не оч, там делал как по гайдам где дистил с весом 3 в хай, в 1.5 веса в лоу, но знаешь что, разницу ты видишь, короче пошел нахер тот долбаеб который придумал пережаривать сетку весами больше 1.25 на лайтингах, сын ускорятора блин
п.с. в примере (одежду пока прописал так, потому что при моем ундресе что был, она зачемто начинает обратно одеваться в конце, короч словил скил ишью

>Не пробовал вообще сам на 20+ генерить?
можно конеш, но ждать дохера xD
Аноним 12/10/25 Вск 13:32:36 1384320 144
об этом невозмо[...].mp4 18585Кб, 768x432, 00:03:49
768x432
Аноним 12/10/25 Вск 13:36:33 1384326 145
мир безграничны[...].mp4 16306Кб, 768x432, 00:03:22
768x432
Аноним 12/10/25 Вск 13:48:46 1384334 146
13065800001.mp4 15364Кб, 1312x2304, 00:00:08
1312x2304
>>1384300
ну лан еще разок, скину нсфв и убегу, вот тебе еще пример генерации на 6 шагах,
при чем как видишь тут попробывал и поменять сцену и сделать освещение, и вообще поза другая

поставил контекст на 8 секунд, но как видно по последним кадрам, хуй обойдешь сей технический лимит без склейки и генерации с генерации, залупа конеш что у вана память 5 секунд, но что поделать, технически то можно генерить и 10 секунд, ну или может чтото еще получится придумать без этой ебучей склейки и генераций с генераций, ну лан, эт надо лезть в глубины говна.
добавлю ток что на 7 секундах еще можно генерить в целом стабильно
ну или надеятся что например как тут >>1384300 откат вана будет в целом в тему

эх пойти чтоли попробывать покрафтать воркфлоу на х2 длину сначало хотябы
Аноним 12/10/25 Вск 15:01:39 1384394 147
>>1384272
Один дебил че-то там тестирует без лайтнинг лор, другой дебил даж про них не знает, потому что смотрит дебилов типа первого...
И это в передовом научном треде!
Аноним 12/10/25 Вск 15:06:11 1384399 148
астральный бур [...].mp4 19121Кб, 768x432, 00:04:13
768x432
Аноним 12/10/25 Вск 15:06:39 1384400 149
лучший тренд 20[...].mp4 18978Кб, 768x432, 00:04:08
768x432
Аноним 12/10/25 Вск 16:05:37 1384454 150
image.png 38Кб, 458x280
458x280
Так говорите торч тоже участвует в разрывании лица и его лучше отключить?
Аноним 12/10/25 Вск 16:10:14 1384457 151
>>1384454
не юзаю торчкомпил, ток сажу
Аноним 12/10/25 Вск 16:22:17 1384477 152
>>1384454
да, ебани 1 сид с ним и без, приблизь ебальник скролом и сам посмотри насколько он разлетается на пиксели. Тот самый случай когда 10% к скорости не нужны и делают только хуже.
Аноним 12/10/25 Вск 17:52:16 1384574 153
16541100001.mp4 6849Кб, 928x1696, 00:00:06
928x1696
AnimateDiff03467.mp4 1697Кб, 480x848, 00:00:06
480x848
AnimateDiff03466.mp4 2015Кб, 480x848, 00:00:06
480x848
>>1384477
>>1384457
>>1383757
>>1383260
Cкачал этот ваш снучибучиз ворк, применил ускорялки как написано, не включил торч. Вроде чето получилось. Может еще два семплера заменить одним МОЕ или не стоит? И кум какой то йогуртовый. Это из за ускорялки 64 или из за низких весов меньше единички интересно?
Последние две на своем старом ворке, обычный секо по единичке и второй с твоими ускорялками по две шт в хай и лоу, контекстные лоры тоже по единичке. Да, с СЕКОй в лоу похуже вышло
Аноним 12/10/25 Вск 17:57:03 1384575 154
>>1384300
>В хайноз wan 2.1 i2v14b cfg distill rang 64 - 1.25 + 2.2 seko v1 - 0.8
В лоунойз wan 2.1 i2v14b cfg distill rang 64 - 1.25 + wan2.2 lighting fp16 - 0.5
Я не понял, я тупой, ты сразу две лайтинг лоры и в хай и в лоу засовываешь, и секо и 64? Или тут или\или, микс 64 ранка с секо
Аноним 12/10/25 Вск 17:58:31 1384576 155
Аноним 12/10/25 Вск 18:01:44 1384579 156
>>1384574
Ебать я там тупанул, две лоу модели в юнет засунул в первом видосе. Переделываю.
Аноним 12/10/25 Вск 18:07:49 1384580 157
17483600001.mp4 6611Кб, 1664x1664, 00:00:07
1664x1664
>>1384575
да, вот тебе результат (по ощущениям как будто снято на мобилку, довольно реалистично вышло, как мне кажется)
опять конеш притащил свою похабщину, но сорян, генерю для анонов из нф, не могу их бросить бедных

все так пихаешь 2 лоры, занижая веса что на секо, что на дистилах, в лоу нойсе секо вообще сосет, хуй знает че они там сделали, но генерит без чувства и души лора, как будто высасывает душу из нейронки

не слушай дебилов которые говорят ставить высокие веса на лайтингах, может для ван 2.1 так и надо было, но ван 2.2 они пережаривают

да и рекомендую в лоу нойсе юзать ван палингенезис (выше кидал) хай нойз не бери, он говно, долбаеб вшил туда лайтинг (причем хуй знает какой), чем засрал чекпоинт мудак
Аноним 12/10/25 Вск 18:14:55 1384586 158
>>1384580
>палингенезис
Он ж для t2v, для i2v там же инсайт рядом лежит. А то еще не прочитает полностью.
Аноним 12/10/25 Вск 18:15:23 1384587 159
>>1384586
ну да инсайт он и есть
Аноним 12/10/25 Вск 18:16:42 1384589 160
>>1384587
не вникал там в детали наименования, прост какого хуя назвали общий ссыль палингенезис, конеш тебе нужен вариант для 2.2 i2v
Аноним 12/10/25 Вск 18:17:48 1384590 161
>>1384586
незнаю какие ты юзаешь, но я юзаю 6 кванты
Аноним 12/10/25 Вск 18:20:35 1384592 162
18044400001.mp4 7196Кб, 928x1696, 00:00:06
928x1696
>>1384579
Ну, вроде норм.
Заодно сразу апскейлит и вырезает последний кадр. Можно работать
Аноним 12/10/25 Вск 18:34:55 1384601 163
>>1384580
скинешь воркфлоу с этим промптом пожалуйста?
Аноним 12/10/25 Вск 18:59:52 1384615 164
>>1384580
В общем спасибо тебе за наводки анон. Делается чуть дольше, но такого качества я еще не получал. Также опробовал фёрст-ту-ласт, полет нормальный, ебальники сохраняются гораздо лучше.
Аноним 12/10/25 Вск 19:04:21 1384621 165
>>1384580
а че за резкая смена кадра, у меня такое только с t2v лорами было один раз, а так всегда со стартовой картинки плавно начинается, и что за лора с pov минетом?
Аноним 12/10/25 Вск 19:12:54 1384626 166
Как обойти цензуру в Sora 2 когда указываешь Имя/Фамилию известной личности, по типу Майкла Джексона, Уилла Смита, или исторических как Гитлер/Сталин?
У меня получилось только с Хоккингом сгенерировать, и то не с первой попытки. Отказывается, ссылаясь что нарушение политики нейросети или указание на персону и проч отмазы.
Друг спокойно у себя нагенерил видосы с Гитлером его ИИ даже свастон без цензуры сгенерила и полуголыми тнями фитоняшами, у меня даже с намеками на Гитлу в описании промпта отказывалось делать. ЧЯДНТ?
Аноним 12/10/25 Вск 19:15:35 1384627 167
>>1384621
лора с цивита на пенис плей, найдешь там анонче, а переход прост промпт, запромти правильно и четко переход в новую сцену и будет счастья (фантазируй епт :d)
Аноним 12/10/25 Вск 19:39:39 1384645 168
>>1384626
>Друг спокойно у себя нагенерил видосы с Гитлером его ИИ даже свастон без цензуры сгенерила и полуголыми тнями фитоняшами, у меня даже с намеками на Гитлу в описании промпта отказывалось делать. ЧЯДНТ?
Ты опоздал на несколько дней
Аноним 12/10/25 Вск 19:51:28 1384660 169
>>1384645
через недельку можно будет генерить только кролика на траве, и то только нейтральными никого не оскорбляющими тегами, с приложением своего паспорта и разрешения местной администрации на доступ к генерации общественно полезного контента
Аноним 12/10/25 Вск 19:55:08 1384665 170
>>1384660
>кролика на траве
Кролик на траве это вероятно намёк на что-то плохое, ИИ знает миллион вариантов плохих намёков.
Аноним 12/10/25 Вск 20:01:12 1384671 171
ostrov-1.mp4 14957Кб, 854x480, 00:01:23
854x480
аноны, мы уже в наступившем будущем!
Аноним 12/10/25 Вск 20:06:06 1384674 172
image.png 44Кб, 892x338
892x338
image.png 84Кб, 1117x420
1117x420
>>1384575
>В хайноз wan 2.1 i2v14b cfg distill rang 64 - 1.25 + 2.2 seko v1 - 0.8
>В лоунойз wan 2.1 i2v14b cfg distill rang 64 - 1.25 + wan2.2 lighting fp16 - 0.5
Вы же про эти лоры говорите, что на пиках?
Что-то попробовал сейчас, и не то чтобы увидел улучшений, скорее даже чуть хуже стало (но тут ещё куча всего могло повлиять, пока разбираюсь)
Аноним 12/10/25 Вск 20:16:49 1384682 173
>>1384674
я тебя не та лора в лоу я ж писал фп 16
Аноним 12/10/25 Вск 20:26:34 1384686 174
>>1384660
>можно будет генерить только кролика
Кролика нельзя...

...your bunny wrote
Аноним 12/10/25 Вск 20:30:06 1384689 175
Без имени.jpg 79Кб, 838x370
838x370
Аноним 12/10/25 Вск 20:34:08 1384690 176
>>1384682
>>1384674
дополню, та что у тебя лора это полноразмерные весы fp32, они работают хуже чем старая fp16 лора

я вот честно хрен знает что эти улучшаторы на разрабах там улучшают, что только хуже становиться
Аноним 12/10/25 Вск 20:34:44 1384691 177
>>1384682
О, точно, спасибо, анон! Таки нашёл её, сейчас будем пробовать.
Аноним 12/10/25 Вск 20:37:47 1384695 178
>>1384691
расписал ват тут все, шаурму в сырном должны короч анонче
Аноним 12/10/25 Вск 21:07:45 1384729 179
image.png 240Кб, 2017x977
2017x977
image.png 27Кб, 525x357
525x357
AnimateDiff0002[...].webm 4140Кб, 1440x960, 00:00:05
1440x960
>>1384695
Да хоть с двойным мясом, говори адрес.

>>1384690
>у тебя лора это полноразмерные весы fp32
А это ты про какую из четырёх говоришь?
И ещё вопрос, если можно, насчёт Палигенезиса - там есть некие "инсайт вэйт" модели. Что-то путное, или не выёбываться и качать обычный лоунойз? (хотя ладно, всё равно всё буду пробовать)

И ещё приметил момент в одном из твоих предыдущих постов -
>>1384300
>6 квант
Это из-за недостатка видеопамяти используешь, или в этом есть какой-то другой смысл? (в голову приходит только возможность запихнуть хай и лоу нойз модели в память одновременно)

Кстати, с лорой fp16 по твоему исправлению - результат действительно чуть лучше стал. Пока что всё равно не получается заставить их нормально "оживать" и бегать, поковыряюсь с промптом ещё (да и с интерполяциями-хуяциями всякими). Мне бы, конечно, перейти уже к непосредственной отладке на еот-овых, но хочется оставить это на десерт.
Аноним 12/10/25 Вск 21:12:59 1384736 180
Аноним 12/10/25 Вск 21:28:31 1384747 181
>>1384729
> инсайт вэйт
Это i2v. А обычная паль - это Ван анимэйт. На обычную паль лоры от i2v не лезут.
Аноним 12/10/25 Вск 21:43:29 1384754 182
>>1384729
я брал квант инсинг обычной, если вайт не квантовали, то скорее всего говно говна.

>А это ты про какую из четырёх говоришь?
про ту которая была справа нижняя на 0.5 это полноразмерные веса
в теории должно быть пизже, на практике говно говна

>Это из-за недостатка видеопамяти используешь
ля обижаешь анонче, у тя там 4 а100 в связке, если то не выпендривайся тем чего нет, и юзай кванты, полноразмерные веса вана весят 50 гигов каждый, или ты думаешь это только нищуки без 24 гигов юзают кванты, то расстрою тебя мы все нищуки, так что суй в зад кванты.

п.с.:
> голову приходит только возможность запихнуть хай и лоу нойз модели в память одновременно

ну точно выебнуться решил, ладно прощаю xD
то что ты юзаешь кстати, ебаный обрубок в фп8, он для тех кто не осилил установку ггуфа

>>1384736
>Вот тут пишут что создатель Palingensis

хм ну хайнойз модель как раз с этим вшитым говном, я писал её не брать, плюс писал выше уже что это файтюн в скобках (заявленый)
на тестах лоунойз модель давала результат немного получше чем стандартный квант, но это было давно и надо бы перетестить, во всех тестах есть погрешности...
Аноним 12/10/25 Вск 21:46:18 1384758 183
>>1384754
>то что ты юзаешь кстати, ебаный обрубок в фп8, он для тех кто не осилил установку ггуфа
Я уже сам уверовал что q8>fp8, по крайней мере для 2.2 они щас все какие то обосранные, скейледы, киджаевские огрызки но не нормальный fp8, его почему то не существует в природе.
мимо другой анон
Аноним 12/10/25 Вск 21:50:08 1384761 184
>>1384758
> не нормальный fp8, его почему то не существует в природе
Потому что тупая конверсия в fp8 говно, так никто не делает. Всегда только scaled используй. И киджаевский fp8 ничем не хуже Q8, даже чуть получше может быть в движениях.
Аноним 12/10/25 Вск 22:00:28 1384772 185
>>1384761
>И киджаевский fp8 ничем не хуже Q8
та на практике ты хрен че увидишь если это не 1-4 квант, но и 4 в целом нормуль
Аноним 12/10/25 Вск 22:09:56 1384778 186
если уж юзать тензоры то как богатый анон сразу 2 модели бф16 сувать
Аноним 12/10/25 Вск 22:11:41 1384781 187
image.png 205Кб, 1118x1056
1118x1056
>>1384754
>ля обижаешь анонче, у тя там 4 а100 в связке, если то не выпендривайся тем чего нет
>ну точно выебнуться решил
Да в смысле выебнуться, я ж ещё в самом начале писал свои спеки - 3090 (на последнем издыхании, сегодня, вот, выключил андервольт, т.к. каким-то хуем стала ронять систему под длительной нагрузкой) и всего 32Гб рама.

>то что ты юзаешь кстати, ебаный обрубок в фп8, он для тех кто не осилил установку ггуфа
Во, ценная информация, спасибо. С ггуфами у меня порядок, ранее юзал комфи для генерации t2i с wan 2.1 gguf.

>я брал квант инсинг обычной, если вайт не квантовали, то скорее всего говно говна.
Бляха, а я уже скачал обычную, не успел попробовать, по совету анона >>1384747 удалил уже и скачал инсайт вейт. Ну ничего, перекачаем.

>на тестах лоунойз модель давала результат немного получше чем стандартный квант, но это было давно и надо бы перетестить, во всех тестах есть погрешности...
Вот это было бы очень интересно.
А чем ты сейчас пользуешься? Так понимаю, просто квантованным ваном 2.2 i2v как на пике?
В общем, получается, качаю два этих Q8 и на сдачу палигенезис лоу этот, будем пробовать/сравнивать/изучать.
Аноним 12/10/25 Вск 22:12:25 1384782 188
Ггуфы медленнее на 30%, напоминаю
Аноним 12/10/25 Вск 22:15:03 1384783 189
>>1384782
Это без учёта fast-режима. С фастом на свежих картах все х2 есть.
Аноним 12/10/25 Вск 22:20:15 1384786 190
>>1384781
ну выход ток качать и тестить под одним сидом

>>1384782
>Ггуфы медленнее на 30%

ну 500 сек на генерацию на 8кванте
правда тест говна вышел, сунул 2 лоунойз модели подумал че за хуйня такого говна даже на 2 кванте нет xD
Аноним 12/10/25 Вск 22:27:40 1384794 191
17602934703230.mp4 2550Кб, 576x1024, 00:00:08
576x1024
17602931200080.png 884Кб, 1080x1751
1080x1751
А вы говорили Сора говно
Аноним 12/10/25 Вск 22:51:56 1384816 192
Аноним 12/10/25 Вск 22:54:07 1384819 193
Аноним 12/10/25 Вск 23:06:46 1384842 194
1.mp4 10344Кб, 1536x1888, 00:00:07
1536x1888
2.mp4 10448Кб, 1536x1888, 00:00:07
1536x1888
3.mp4 10318Кб, 1536x1888, 00:00:07
1536x1888
>>1384781
вот тест на одном сиде
понимаю что опять похабщина но как говорил ,не могу бросить анонов в нф, они там еот своих хотят, надо помочь

Вот 3 видоса, что тут имеем:
хайлоу 8квант
хайлоу 6квант
хай 6квант + 6 квант лоу инсинг

где какой не скажу, различия есть во всех 3 видосах, вот и задача на разницу между 3 связками, определить где какая, и почему :3
за одно понимание какое появится в том что лучше
8квант+8квант инсинг потом как нибудь затестирую
а я пока пойду в нф
Аноним 12/10/25 Вск 23:09:38 1384849 195
image.png 144Кб, 1563x769
1563x769
Возможно ли с помощью этого сгенерировать nfsw контент ? Или нужны лоры другие какие то ? Или модели ? Подскажите пожалуйста
Аноним 12/10/25 Вск 23:17:46 1384868 196
>>1384842
хайлоу 8квант 1.mp4
хайлоу 6квант 3.mp4
хай 6квант + 6 квант лоу инсинг 2.mp4
На 1 кулончик четкий, на 2 соски отличаются от двух других.
Аноним 12/10/25 Вск 23:19:09 1384873 197
>>1384849
Ну ты сделай 1 прогон и сразу поймешь все
Аноним 12/10/25 Вск 23:21:36 1384878 198
>>1384868
кто победил по твоему?
Аноним 12/10/25 Вск 23:25:45 1384886 199
>>1384878
Пусть будет 2, там сосок красивый, а так разницы и не видно особо.
Аноним 12/10/25 Вск 23:27:02 1384888 200
>>1384886
тогда подожду еще минуток 10 и скажу ответ, может кто из анонов еще выскажется
Аноним 12/10/25 Вск 23:50:36 1384929 201
>>1384886
ну могу сказать так, ты угадал ток 1 модель

1. модель 6 квант
2. модель 6+инсинг
3. модель 8 квант

основные заметные различия

8 квант показал себя хуже всех
одежда которая снимается с бабехи остается на руке мужика слева, справа хуй помни что за красная мебель и нахуя там матрас рядом с ней, плюс тени говна на красном обьекте, мелкие детали такие как кулон и часы выглядят как говно.

6 квант показал себя лучше 8 (как так то бля че за хуйня)
одежда с бабехи пропадает как надо, справа адекватное красное кресло стоящее на полу, на котором мы видим тени от действа, мелкие детали как часы или кулон выглядят лучше, но кольцо на пальце местами было проебано при движении руки, за спиной бабехи мы видим ебано страшные ноги мужика, просто как корень имбиря (пиздец)

и 6 квант +лоу инсинг побеждает в этой битве

одежда с бабехи пропадает как над, вместо кресла у нас теперь красная мебель на которой стоит предмет похожий на пакет, что более реально нежели хуйпоми че за белая хуйня на кресле в 6 кванте, тоже стоит как надо на полу, тени чуть пизже чем на 6 кванте и более следуют движениям, кулон и часы выглядят также пиздато как и на 6 кванте, но кольцо ведет себя тут более аккуратно и не проебывается на тех кадрах где 6 квант его проебал, так же за спиной бабехи мы видим симпатичные ноги мужика а не корни имбиря.

как бы не хаяли дурочка который заявил что сделал файтюн вана (я честно в это и не верил, потому всегда писал файтюн (заявленый)) но лоу модель ведет себя чуть лучше чем стандартная в обработке деталях, что так то плюс
Аноним 12/10/25 Вск 23:58:34 1384953 202
>>1384842
>>1384929
Эх, не успел поучаствовать.
Вообще, мне первое видео чуть больше остальных понраивлось - там лицо самое не "сыплющееся". Во втором сыпется больше всех. Третье, вот, тоже неплохо. Сейчас пересматриваю и сравниваю - не могу понять, лучше ли первого - вроде как глаза даже меньше сыпятся.
Тем не менее, спасибо за тесты! Теперь даже хуй знает, придётся и 8 и 6 кванты пробовать, ибо первый видос ну прямо хорош.
А как по скорости, на 6-ом сильно медленее чем на 8-ом?
Аноним 12/10/25 Вск 23:59:26 1384956 203
>>1384873
не генерить nfsw вообще, не девушка двигается на видосе.
можешь подсказать чего не хватает ? лору какую нужно ? или модель другую ?
Аноним 13/10/25 Пнд 00:01:14 1384963 204
>>1384953
там бело-черные ресницы, что для генерации в резких движениях просто пизда, в целом все модели с этим +/- хуево справились так что на это внимание особо не заострял
Аноним 13/10/25 Пнд 00:05:19 1384971 205
>>1384953
я бы сказал по скорости в рамках погрешности и лишних вкладок в браузере с голыми дивицами :D
все уложились в +/- 520-540 секунд
Аноним 13/10/25 Пнд 00:07:33 1384976 206
>>1384953
посмотри на то что я отметил в заметных деталях
Аноним 13/10/25 Пнд 00:08:59 1384980 207
>>1384976
лицо опять же скажу не учитывал изза ресниц, с самими чертами и зубами 6 кванты таки справились чуть лучше чем 8 но ресницы у при зумауте рассыпались и это норма в целом
Аноним 13/10/25 Пнд 01:23:37 1385090 208
image.png 1Кб, 315x27
315x27
AnimateDiff0003[...].webm 6663Кб, 1440x960, 00:00:06
1440x960
image.png 14Кб, 327x172
327x172
>>1384971
В принципе неплохо, учитывая что это 7 секунд ещё.

>>1384976
Ну да, согласен с тобой. Будем Q6 пробовать и сравнивать обязательно.

Ух, накатил Q8 хай и этот Пилатес Q8 лоу, поменял сэмплер со стандартного эйлера_а симпл на ейлер бета, и уже что-то начало получаться. Честно говоря даже улыбнулся когда результат увидел.
Над чёткостью и сыпучестью надо будет ещё поработать (так понимаю, нужны хорошие апскейлеры ещё, а то у меня там какой-то обычный x2 lanccos), но уже хоть какой-то результат есть.
Спасибо ещё раз советы, разбираться/копаться в этом оказалось гораздо прикольнее, когда начало получаться и запустились таки генерации.
Аноним 13/10/25 Пнд 01:32:28 1385099 209
Попробовал я Ови у Киджая…
ВАЕ он починил, ок, но 20 степов…
Генерит живенько, но цвета прыгают шо ебанутые, все еще лучше любой другой модели, но из-за времени генерации (4:30 против 0:45 у Wan2.2) весь шарм «голоса-из-коробки» пропадает.
Если запилят лайтнинг лору, то да, а без нее ну очень сильно такое все еще.
Аноним 13/10/25 Пнд 01:52:32 1385126 210
01425000001.mp4 10963Кб, 1728x1728, 00:00:07
1728x1728
>>1385090
опять несу свою пошлятину уж извините, радую анонов, все последний раз и уползаю точно в нф ищите там

выше делал пост с текстом для батника, в комфи манагере вбей tensor увидишь там тензор апскейлер, он отлично работает с ультрашарпом2 лайт, результат дает лучше любого скейлера который в искал для комфи, можешь сам заценить, но ставить надо не больше х2, если ты юзаешь ланкоз (он так то лучший из представленых в этой ноде) то рекомендую ставить не больше 1.5 или начнет подсерать
Аноним 13/10/25 Пнд 02:02:13 1385143 211
image.png 11Кб, 1500x22
1500x22
>>1385126
Спасибо огромное, анон. Да, я в батнике уже всё прописывал и скачал по твоей инструкции, теперь пришло этим воспользоваться, заценим этот тензор.

А насчёт
>опять несу свою пошлятину
Так неси спокойно, в правилах раздела (пик) указано про пошлятину без технического контекста. Ты-то контекста наваливаешь будь здоров, тут не докопаться.
Аноним 13/10/25 Пнд 02:12:01 1385154 212
image 17Кб, 353x60
353x60
>>1385099
В нативе скоро появится поддержка ови. Может там турболора заработает. Я пробовал отдельно видеочасть от ови запускать в нативе, быстрые лоры(фаст и турбо) работают с ней нормально.
Аноним 13/10/25 Пнд 03:06:37 1385186 213
image.png 389Кб, 1877x832
1877x832
>>1385143
Блин, запустил с этим тензоррт апскейлером, и чего-то он уже полчаса молчит. Так понимаю, билдит модель, но хуй его знает, успешно или нет, загрузка видеокарты в принципе в районе 20-30% постоянно прыгает, значит вроде что-то просиходит. И выключать страшно, потом опять полчаса+ ждать.
Влёгкую погуглил, на всяких реддитах говорят на 3090 минут по 20 билдилась.
Аноним 13/10/25 Пнд 03:55:52 1385202 214
>>1384300

Подскажите тупому, почему такое ощущение что нейронка тупо игнорирует промпт, какой бы воркфлоу я не использовал. я надеюсь, что я их просто пишу криво. Вот хочу я, например, просто заставить кого-то раздеться как тут например >>1383578

Пробовал "naked" или "undresses", "undresses until naked" и тд. Бестолку. Картинка оживает, идет, качество хорошее, но не раздевается.

Пробовал и Hunyuan Video и дефолтный темплейт Wan 2.2, и какой-то прошаренный, который уже не помню откуда тут взял.
13/10/25 Пнд 04:16:22 1385203 215
Аноним 13/10/25 Пнд 05:34:29 1385213 216
AnimateDiff0004[...].webm 4743Кб, 1080x720, 00:00:06
1080x720
>>1385186
Короче, это коромешный пиздец. После предыдущего поста уже больше двух часов сижу и пытаюсь запустить этот тензоррт.
Искусственный долбоёб сказал что портабл-комфи не покажет в консоли нихуя, надо запускать через python main.py чтобы увидеть в чём ошибка. Заодно, для корректной работы надо обновить питон, торч, иксформерс и кучу дополнительной поеботы (ну окей, торч у меня действительно староватый был, но работал исправно со всеми SD/Flux-ами и прочими комфи/ванами).
В итоге обновлял всё это, раз 5 попал в петлю зависимостей, когда установка иксформерса переустанавливала торч на другую версию, а переустановка торча - переустанавливала искформерс.
В итоге додрочил эту хуйню (устанавливал одним блоком + без искформерсов, иначе никак).
в итоге через python main.py всё равно комфи нихуя не запускается, за каким-то хуем тонны зависимостей снова требует, заебался где-то на 10-ой. И всё это чтобы только УЗНАТЬ почему ТензорРТ роняет Комфи и не билдит модель апскейла.

Слава богам что ничего не поломалось в итоге хоть, и через батник всё по-прежнему работает (ну, кроме злоебучего тензоррт).
Обновлённый торч (2.7.1+cu128), питон (3.12.10) прироста, конечно, не дали. Но после многочасовой ебли реально рад что не сломал ничего. Может позже ещё попробую поковыряться с ним.
Аноним 13/10/25 Пнд 06:46:41 1385222 217
>>1385213
А в чем прикол юзать эти модели через tensor rt если их напрямую можно использовать через ноду апскейла? тот же real esgran, например
Аноним 13/10/25 Пнд 07:47:10 1385229 218
>>1385222
Блин, а отличная идея, кстати. Я пока об этом не думал даже (всё пытаюсь по совету анона с tensorrt сделать, т.к. его выхлоп прям очень хорош, хочется подобной детализации).
Хотя тем временем ещё два с лишним часа просидел с этим тензором, уже обновил куду с 11.6 до 12.1, установил ТензорРТ с сайта нвидии, прошёлся пипом, добавил всё в path. Даже проверки проходит, питон видит всю эту хуйню. В Комфи же по-прежнему всё падает на этапе билда модели.
Чую и вправду скоро начну искать обычную ноду для апскейла, и апскейлить без тензора.
Аноним 13/10/25 Пнд 07:58:04 1385230 219
>>1385222
я не нашел как без тенсора прикрутить х4 модели скейл х2, через стандартный нод скейлится по параметрам модели, потому у многих там видел рсган х2, но он средненький и старенький, нормально прикрутить чтоб ультра шарп скейлил в х2 не вышло, а все костели получались как сначало он скейлит до х4 потом ужимает до х2, на выходе говно, и только в тензоре я нашел заветную хуйню на х2 где сразу идет перерасчет и скейл на заветный размер, а так то да можно скейлить и стандартными нодами
Аноним 13/10/25 Пнд 08:13:46 1385233 220
image.png 36Кб, 441x383
441x383
>>1385230
Ну вот пробую сейчас вот так, посмотрим что на выходе получится.
Радует что тензор не панацея (всю ночь не спал из-за него, а ведь на работу через пару часов уже).
А ты, кстати, в каком разрешении изначально генеришь? А то у тебя видео-то в довольно таки приличном разрешении, взять хоть это - >>1385126 - учитывая x2 апскейл это уже 864x864. Долго же, блин. Или ты несколько раз апскейлишь просто?
Аноним 13/10/25 Пнд 08:18:55 1385235 221
>>1385233
вот так я и делал до тенсора xD
Аноним 13/10/25 Пнд 08:20:53 1385236 222
>>1385233
апскейлю 1 раз генерю от 768 до 864 в зависимости от исходника
Аноним 13/10/25 Пнд 09:14:57 1385255 223
>>1384754
>то что ты юзаешь кстати, ебаный обрубок в фп8, он для тех кто не осилил установку ггуфа
ггуф это есть обрубок, из того что замечал - не хотел генерить прическу которую я просил, все время ебашил одну и ту же, поменял на фп8 и сразу следовать промту начал, например.
Аноним 13/10/25 Пнд 09:16:51 1385257 224
>>1384626
>Друг спокойно у себя нагенерил видосы с Гитлером его ИИ даже свастон без цензуры сгенерила и полуголыми тнями фитоняшами
Он сгенерил это в ване и наебал тебя.
Аноним 13/10/25 Пнд 09:27:14 1385261 225
Дайте вф для 8гб видюхи?
Аноним 13/10/25 Пнд 09:57:54 1385272 226
Подскажите пожалуйста , стоит wan 2.2 i2v , получилось только раздеть девушку , когда пишу другой промт к примеру на камшот , не понимает меня
Аноним 13/10/25 Пнд 10:18:51 1385281 227
Аноним 13/10/25 Пнд 10:25:44 1385286 228
22481500001.mp4 7317Кб, 800x1440, 00:00:06
800x1440
23013300001.mp4 4575Кб, 800x1440, 00:00:06
800x1440
Аноны, как можно избавиться от ебучего слоумо в голом ване с ускорялками? Есть какие специальные лоры? Потому что если генерить порнуху с лорами, там всё норм. А тут сколько не прописывай все заторможенные.
Аноним 13/10/25 Пнд 10:42:32 1385296 229
>>1385154
Лайтнинг работают? Ну если так, то збс, конечно. Это поимеет смысл.
Но опять же, что там с аудио будет, пока непонятно.

Ну, ждем-ждем.

Если вдруг эта херня будет работать хотя бы как 28B, зато со звуком, но низким качеством, это может быть не самым плохим вариантом как альтернативой иногда поржать-поанимировать что-нибудь.

>>1385229
>>1385230
А plus версии не пробовали?
https://huggingface.co/nateraw/real-esrgan/tree/main

>>1385286
Поднять шаги с 2+2 до 3+3 или 4+4, слоумо будет гораздо реже.
Как минимум это часто помогает.
Аноним 13/10/25 Пнд 10:58:39 1385308 230
>>1382874 (OP)
Че попробовали уже гейм ченджер Wan Lynx?
Аноним 13/10/25 Пнд 12:17:49 1385352 231
>>1385272
покажи плз воркфлоу как раздел девушку?
Аноним 13/10/25 Пнд 12:40:21 1385361 232
Интересно сколько сора2 весит и реально ли впихнуть такую в 48гб-96 врам
Аноним 13/10/25 Пнд 13:36:13 1385389 233
>>1385308
Тестирую пока, но вроде как гораздо лучше держит черты лица, на уровне магрефа
Аноним 13/10/25 Пнд 13:40:26 1385393 234
>>1385361
Я почти уверен, что подобное будет сделано на moe и будет запускаться даже на 24гб. Через годика 2.
Аноним 13/10/25 Пнд 14:28:49 1385421 235
image.png 854Кб, 908x899
908x899
вопрос, натренил лору t2v на wan2.2 вроде бы не совсем плохо но почему изображение двоится? и можно ли за деньги обучать лору сейчас?
Аноним 13/10/25 Пнд 14:31:44 1385425 236
итак на текущий момент получилось заставить тян показать сиськи через дефолтный wan 2.2 i2v.
В связи с чем вопрос:
1ый ближе к концу видео появляется чутка мути и шумы. как это обойти?
Аноним 13/10/25 Пнд 14:46:35 1385434 237
>>1385425
> показать сиськи через дефолтный wan 2.2 i2v
Зочем?
Аноним 13/10/25 Пнд 14:57:14 1385439 238
Когда в МОЕ семплере ставишь 6 шагов, он генерит сперва 2 в хай, потом 4 в лоу. Так то норм получается, но как называется нода, где можно деление степов выставить между моделями?
Аноним 13/10/25 Пнд 15:07:18 1385445 239
Грок - 2.mp4 18759Кб, 720x960, 00:01:10
720x960
А тем временем в Грок у избранных без цензуры (подборка с Реддита и не только, да, да, это всё Грок)
Аноним 13/10/25 Пнд 15:46:34 1385465 240
>>1385434
а через какой надо?
Аноним 13/10/25 Пнд 16:09:57 1385483 241
>>1385465
Ну я к тому, что лоры на раздевание подключаешь и все.

Хотя хуй знает, че ты там имеешь в виду под дефолтным
Аноним 13/10/25 Пнд 17:30:04 1385566 242
>>1384300

Сложно разобраться, где кто пишет. В итоге лучше брать за основу Smooth Workflow или воркфлоу из видео?

>>В хайноз wan 2.1 i2v14b cfg distill rang 64 - 1.25 + 2.2 seko v1 - 0.8
В лоунойз wan 2.1 i2v14b cfg distill rang 64 - 1.25 + wan2.2 lighting fp16 - 0.5

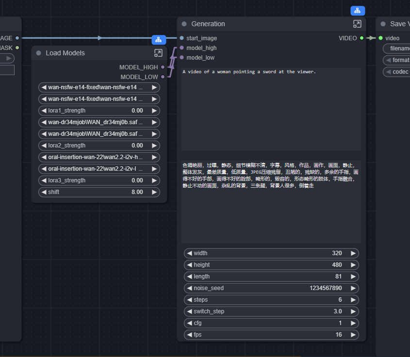
Вот это я правильно понимаю, что это всё лоры? два лоадера, в каждом по две лоры.

wan 2.1 и там, и там одна и та же, да? Вот такую нашел, только тут еще stepdistill https://huggingface.co/lightx2v/Wan2.1-I2V-14B-480P-StepDistill-CfgDistill-Lightx2v/blob/main/loras/Wan21_I2V_14B_lightx2v_cfg_step_distill_lora_rank64.safetensors

А про две вторые лоры вообще не понял. seko вроде вот тут
https://huggingface.co/lightx2v/Wan2.2-Lightning/tree/main/Wan2.2-I2V-A14B-4steps-lora-rank64-Seko-V1

взять high_noise_model.safetensors отсюда?

И где брать "wan2.2 lighting fp16"?
Аноним 13/10/25 Пнд 17:31:37 1385568 243
Аноним 13/10/25 Пнд 17:39:38 1385578 244
>>1385445
Это в платной подписке за 30 долларов в месяц?
Аноним 13/10/25 Пнд 17:58:48 1385592 245
>>1385568
Страница не найдена.

Хз, бл, че там в каких воркфлоу. Если у тебе уже как-то работает воркфлоу без лор, иди на циват и смотри лоры для вана. Какие надо - подрубай у себя и мозга не еби.
Аноним 13/10/25 Пнд 18:39:47 1385672 246
>>1385592
он просто картинку оживляет, а на промпт ему похуй. Если хочу раздевать, нужны лоры на раздевание, если хочу член приставить, нужны лоры с членами, так что ли?
Аноним 13/10/25 Пнд 18:49:24 1385682 247
wan00218.webm 1733Кб, 784x784, 00:00:04
784x784
wan00204.webm 1990Кб, 784x784, 00:00:04
784x784
wan00220.webm 1669Кб, 656x944, 00:00:04
656x944
Аноним 13/10/25 Пнд 19:17:03 1385730 248
>>1385672
Ну да, епт. Ты думаешь, там из коробки тебе хуи рисовать будет?
Аноним 13/10/25 Пнд 19:24:08 1385750 249
neurostory.mp4 14199Кб, 768x432, 00:05:44
768x432
Аноним 13/10/25 Пнд 20:02:52 1385811 250
>>1385255
>ггуф это есть обрубок
двачую, еще и на 6 кванте самоподдув какой то врубается что там на заднем фоне пакет нормально сгенерировался.
Аноним 13/10/25 Пнд 20:05:59 1385814 251
https://github.com/thu-ml/SageAttention что-то установка сажи изменилась? Устанавливал в июле этого года, там для каждой версии был определенный файл, который надо было активировать.
Аноним 13/10/25 Пнд 22:35:49 1386004 252
22043500001.mp4 10720Кб, 1248x2240, 00:00:07
1248x2240
>>1385811
>двачую

ну тогда жду сочных генеров на бф16, он
ждет тебя анонче

>>1385566
уже все расписал, теперь еще найти надо
на качай а то их сунули в олд лоры, спецом видно чтоб аноны на говне генерили, еще поди снесут потом
https://huggingface.co/Kijai/WanVideo_comfy/tree/main/LoRAs/Wan22-Lightning/old
>>1385272
>Подскажите пожалуйста , стоит wan 2.2 i2v , получилось только раздеть девушку
тебе нужны лоры с цивита, но даже с лорами, вану нужна паста текста для нормальной генерации, чем сочнее промпт тем лучше результат, считай ты как описываешь сцену из книги, кто что взял за что схватил куда повернулся, положение камеры, свет,
эмоции не пропишешь будет бабеха с кислым ебалом одежду снимать.
если ты написал просто воман тейк оф хер клозес, то хуиту сс каменным ебалом статичным кадром и стремно шаращими руками по телу

>ггуф это есть обрубок, из того что замечал
скил ишью вот тебе генерация на 6 кванте, хуево чтоль, ты глянь на кожу бабехи в зуме, ну разве не реалистично и пиздато

но вообще спор про кванты тензоры и прочее стар как моя папка с генерациями в сд.
Тип отправной точкой для теста можно считать только полноразмерную модель но провести реальные сравнительные тесты с ней и сравнить разницу с квантами и прочим можно только на двух а100 перевязанных изолентой...
Все остальное в целом это субьективщина, кому то могут нравятся тензоры, комуто гуффы в разных квантах, можешь для когото отличия на 5 кванте например больше нравятся чем на тензоре.
просто например на 4 кванте у тебя будут потери, но модель все также смогет в хорошую генерацию

опять конеш принес похабщину, ну сорян, пришел домой решил порадовать анонов из нф
Аноним 13/10/25 Пнд 23:30:28 1386096 253
image.png 26Кб, 523x371
523x371
image.png 65Кб, 1122x325
1122x325
Wani2vInterp2x0[...].mp4 7193Кб, 1824x1344, 00:00:07
1824x1344
>>1386004
Решил я опробовать твои цыганские фокуса, по началу плевался, а потом шары разул и увидел какой шакальный исходник засунул, по началу думал ну и че это, че кожа такая плохая, че лицо такое... А я обосрался. Ну в целом неплохо. Взял лору на дитрот и обычный отсос одновременно, как ты выше писал 0.7 на хай 0.5 на лоу. Вы там еще выше обсуждали что торч компайл лицо ебет в переносном смысле у меня между моделями и лорами только сажа и компут дататайп. Единственный момент который я не понял, че оно мне в консоль страшными вещами срать стало после того как я вф преобразил
lora key not loaded: diffusion_model.blocks.0.cross_attn.k_img.diff_b
lora key not loaded: diffusion_model.blocks.0.cross_attn.k_img.lora_down.weight
lora key not loaded: diffusion_model.blocks.0.cross_attn.k_img.lora_up.weight
lora key not loaded: diffusion_model.blocks.0.cross_attn.norm_k_img.diff
lora key not loaded: diffusion_model.blocks.0.cross_attn.v_img.diff_b
lora key not loaded: diffusion_model.blocks.0.cross_attn.v_img.lora_down.weight
lora key not loaded: diffusion_model.blocks.0.cross_attn.v_img.lora_up.weight
lora key not loaded: diffusion_model.blocks.1.cross_attn.k_img.diff_b
lora key not loaded: diffusion_model.blocks.1.cross_attn.k_img.lora_down.weight
lora key not loaded: diffusion_model.blocks.1.cross_attn.k_img.lora_up.weight
lora key not loaded: diffusion_model.blocks.1.cross_attn.norm_k_img.diff
lora key not loaded: diffusion_model.blocks.1.cross_attn.v_img.diff_b
lora key not loaded: diffusion_model.blocks.1.cross_attn.v_img.lora_down.weight
lora key not loaded: diffusion_model.blocks.1.cross_attn.v_img.lora_up.weight
lora key not loaded: diffusion_model.blocks.10.cross_attn.k_img.diff_b
lora key not loaded: diffusion_model.blocks.10.cross_attn.k_img.lora_down.weight
lora key not loaded: diffusion_model.blocks.10.cross_attn.k_img.lora_up.weight
lora key not loaded: diffusion_model.blocks.10.cross_attn.norm_k_img.diff
lora key not loaded: diffusion_model.blocks.10.cross_attn.v_img.diff_b
lora key not loaded: diffusion_model.blocks.10.cross_attn.v_img.lora_down.weight
lora key not loaded: diffusion_model.blocks.10.cross_attn.v_img.lora_up.weight
lora key not loaded: diffusion_model.blocks.11.cross_attn.k_img.diff_b
lora key not loaded: diffusion_model.blocks.11.cross_attn.k_img.lora_down.weight
lora key not loaded: diffusion_model.blocks.11.cross_attn.k_img.lora_up.weight
lora key not loaded: diffusion_model.blocks.11.cross_attn.norm_k_img.diff
lora key not loaded: diffusion_model.blocks.11.cross_attn.v_img.diff_b
lora key not loaded: diffusion_model.blocks.11.cross_attn.v_img.lora_down.weight
lora key not loaded: diffusion_model.blocks.11.cross_attn.v_img.lora_up.weight
lora key not loaded: diffusion_model.blocks.12.cross_attn.k_img.diff_b
lora key not loaded: diffusion_model.blocks.12.cross_attn.k_img.lora_down.weight
lora key not loaded: diffusion_model.blocks.12.cross_attn.k_img.lora_up.weight

Это я еще подтер а то не влезет все сообщение.

Когда на похуй втыкал секо в1 в лоу и хай на стр 1 без второй лайтнинг лоры такого не было.
Аноним 13/10/25 Пнд 23:35:46 1386101 254
>>1386096
А то, что у тебя первая модель простая а вторая Insight - это так и задумано?
Аноним 13/10/25 Пнд 23:36:23 1386103 255
>>1386096
Еще добавлю что юзал реалесрганх2_плюс, а еще что у нее при самом мувменте лицо начинается мазаться, чет как то не то все же
Аноним 13/10/25 Пнд 23:37:05 1386104 256
>>1386101
Так выше вроде обсуждали это, что ее стоит в лоу засовывать, а в хай она там смерджена с говном по этому обычную надо, или я чета не то понял?
Аноним 13/10/25 Пнд 23:43:04 1386113 257
>>1386104
А, вижу. Ну я мимо проходил.
Аноним 13/10/25 Пнд 23:47:57 1386119 258
image.png 50Кб, 811x453
811x453
>>1386096
>Единственный момент который я не понял, че оно мне в консоль страшными вещами срать стало после того как я вф преобразил
>lora key not loaded: diffusion_model.blocks.0.cross_attn.k_img.diff_b

Это ничего страшного, сам как раз недавно у искуственного идиота спрашивал (пик).

>>1385296
>А plus версии не пробовали?
>https://huggingface.co/nateraw/real-esrgan/tree/main
Ещё нет. Честно говоря, от использования 4х_ультрашарпВ2_лайт не особо кайфанул - разницы с обычным лакзосом особо не замтил, а вот апскейл длится минимум в 10 раз дольше.
Но буду пробовать ещё. На самом деле много всего хочется попробовать, но нужно постоянно выбирать самое теоретически эффективное, т.к. тут не SD/Flux со своими 10-20 секунд на генерацию, тут минут 10 ждать приходится.

Поставил, кстати, sage attention (в очередной раз пришлось хорошенько поебаться, то visual studio в path не вбит оказался, то тритон выёбывался, то в эмбед питоне библиотек нужных для компиляции не было и т.д.).
Стало ощутимо быстрее, это да. Мои генерации которые занимали по 250 секунд на сэмплер, стали 160 секунд. Но, блин, как будто больше мазать стало, движения более "нейронистые".
Похоже, вот, тоже >>1385236 надо будет попробовать генерить в разрешении повыше, может это спасёт. Благо 880x640 теперь генерит с той же скоростью, что раньше генерило 720x480.
Аноним 14/10/25 Втр 00:11:21 1386132 259
Аноны, я знаю что это надо писать в другой тред, но он мертвый... По любому кто-то из вас используя липсинкеры подтягивает к этому делу какой-то из ТТСов, какие щас есть нормальные опен сорсные нейронки для озвучки? Чтоб я еще мог закинуть туда референсный войс лайн\сделать лору\модель на конкретный голос сам без ебли? Элвен лаб господствует уже больше года и ничего близкого к нему в открытом доступе не появилось, позор...
Аноним 14/10/25 Втр 00:12:33 1386133 260
>>1386132
Ах да, не для русского даба, в первую очередь интересует качественная речь на англ.
Аноним 14/10/25 Втр 00:22:26 1386138 261
image.png 223Кб, 1280x720
1280x720
>>1386132
Хз, я VibeVoice пробовал мельком. Все ниче, но хз, как там интонациями управлять и можно ли в принципе.
Аноним 14/10/25 Втр 02:10:36 1386251 262
videooutput00001.mp4 755Кб, 720x1280, 00:00:01
720x1280
videooutput0001[...].mp4 2509Кб, 720x1280, 00:00:05
720x1280
videooutput0001[...].mp4 6067Кб, 1440x2560, 00:00:05
1440x2560
Гуру, расскажите, как вы тырполируете ваном или подобным инструментом. Сегодня попробовал это делать тремя разными способами, и все говно:
1. Видрил 1, в Vace засунул видео с промежуточными серыми кадрами и соотв. контрол маски, чтобы генерило только на нужных кадрах. Вейс не сумел в такое - если первый промежуток он заполнил, то последующие ниасилил и там мелькает серый
2. Второй вариант - флф2в обычным ваном 2.2, длительность 5 кадров. Он сделал между ними полуразмытое серое нечто. И это не в лорах дело, без них тоже хуево. Я так понял, ван не умеет в настолько короткую длительность видео. Прикладывать тут даже нечего.
3. Третий вариант - Vace, генерю батчами по 5 кадров по схеме sliding window. Эта тварь меняет цвета (известная проблема), но кое-как поборол, чтобы между генерациями не было хуеты (во второй половине цвет все же чуть меняется, т.к. забыл зафиксировать сид перед отправкой на вторую карту, от него тоже зависит, насколько поедут цвета). Как итог - получилось смотрибельно, но дрожит пиздец. Блять, вейс позиционировался как неебаться инструмент, а по итогу дефект такой же, как какой-то анон тут писал, когда он кадры апскейлил или тырполировал черед сд. Генерил офк с лайтнингом, без нее я бы до морковкина заговенья генерил.

В общем, у меня больше нет идей. Если кто подскажет, у кого есть реальный опыт, тому чмоки на видрил 3.
Аноним 14/10/25 Втр 02:14:52 1386263 263
>>1386251
На всякий случай отдельно пропишу, что видрил 1 - это п.1. видрил 2 - п.3, видрил 3 - одна из старых генераций, там FILM интерполяция
Аноним 14/10/25 Втр 02:33:00 1386277 264
>>1386096
забей у меня так же, это норма и можно забить.

это дьявольские козни, сетка пишет тебе что ты тип долбаеб, сунул 2.1 лору к 2.2 вану, но пихуй на это, считай просто сетка решила выебнутся на тебя не шаря, но пусть она не выебывается и жрет что дают.
Аноним 14/10/25 Втр 07:36:39 1386381 265
>>1386138
Потестил значит, положняк такой:
На английском говорит заебись и голос копирует почти 1 в 1, не робовойсит лол эти проблемы "гугл синтезатора" ушли наверное еще 2 года назад не срет в ударения (ну или почти может мало тестил а может я глухой), кроме англ языков не тестил но разраб пишет что вайб войс тренился в основном на англ и в меньшей степени на китайском, значит должен быть нормальный аутпут на этих двух языках, русский не тестил но разраб писал чета типа "другие языки тоже работают но результат из раза в раз может быть разный может насрет а может нет", что касается интонации, нет, ее нельзя без костылей менять, это можно сделать хаотично через знаки препинания или через мульти референс где озвучкер будет говорить разными тонами и оно это подсасет, а управляемо это сделать нельзя по типу вписать [/evil voice] `text` [evil voice]. Завтра как проснусь потесчу как оно будет давать аутпут на англе при японском рефе, я предварительно у гпт спросил говорит норм должно быть тока акцентом насрать может и если реф длинный может начать шизить и кидаться jp фразами между строк.
Аноним 14/10/25 Втр 07:44:25 1386382 266
>>1386381
А кстатит о минусах, пока только обнаружил ебучую музыку, даю на реф чистый пиздеж на 20+ сек без музыки\чужого пиздежа на фоне и оно любит налепить фоновую музыку рандомную в аутпуте итоговом.
Аноним 14/10/25 Втр 07:55:25 1386387 267
Посоветуйте промт, чтобы персонаж уходил из кадра в конце.
Аноним 14/10/25 Втр 08:19:03 1386400 268
>>1383267
>Торч выруби, он очень сильно пикселит лицо.
Как это сделать?
Аноним 14/10/25 Втр 08:32:39 1386406 269
Аноним 14/10/25 Втр 11:29:25 1386500 270
>>1386251
Никак. Любая интерполяция по моему мнению выглядит всрато, особенно на камшотах
Аноним 14/10/25 Втр 12:14:44 1386551 271
AnimateDiff03579.mp4 2984Кб, 560x784, 00:00:06
560x784
AnimateDiff03580.mp4 2345Кб, 640x704, 00:00:06
640x704
Наконец то получилось нормально трахать сиськи со спермой. Хз в чем проблема была со старыми лорами, как то все перекликалось что всегда был телепорт беленькой на лицо. А теперь даже адекватно. Ну и соски breast_insertion рисует адекватные, в отличие от вановских.
Аноним 14/10/25 Втр 12:16:00 1386554 272
>>1386382
На реф голос надо подготавливать - убирать фоновый шум, он из фонового шума пытается музыку сделать.
Аноним 14/10/25 Втр 12:48:00 1386588 273
>>1386551
>>1386551
Привет , подскажи пожалуйста какими моделями ван и Лорой пользуешься ? Заранее спасибо ^^
Самой интересно попробовать все это:)
Аноним 14/10/25 Втр 13:23:06 1386630 274
image.png 765Кб, 2409x1141
2409x1141
>>1386588
Привет!
Да вроде все основное на скрине, весь ворк не влезет. Но я из своих видосов метадату не удаляю, в отличие от некоторых. Ворки есть в видосах сверху. У меня там даже часть промтов сохранена для удобства, all in one так сказать.
Для 5070ti решил остановиться на Q6_K
Оптимальное качество и скорость для 16гб памяти
Аноним 14/10/25 Втр 14:09:32 1386684 275
>>1386381
>Завтра как проснусь потесчу как оно будет давать аутпут на англе при японском рефе, я предварительно у гпт спросил говорит норм должно быть
Нашел, бля, че и у кого спрашивать
Аноним 14/10/25 Втр 14:24:57 1386697 276
image.png 12Кб, 319x76
319x76
>>1386381
Можно еще с этой хуйней поиграться, чтобы интонацией поуправлять.
temperature: Sampling temperature (0.1-2.0, default: 0.95)
top_p: Nucleus sampling parameter (0.1-1.0, default: 0.95)

На низких робвойс, на высоких - истерики, экспрессия!11!
Аноним 14/10/25 Втр 15:40:17 1386750 277
>>1386119
Ну и не забываем, что сажа квантует внимание в 8 бит, по сути, какое-то влияние оказать может энивей.

>>1386132
F5 => Fish-Speech 1.5 => VibeVoice
Но если инглиш, то хз, поищи разные, может еще что-то есть, не интересует такое.
Их много.

>>1386381
Хуиту натеститл значит, не робовойсит она. Ну или 1.5б модель, но она слабоватая, да.

Русский есть, но качество среднее, иногда идеально, иногда хуйня.
Вообще, много языков поддерживает на удивление.

> разраб писал
Нихуя ты майкрософтов унизил. =)

>>1386382
Потому что это подкаст-модель. А там бэкграунд частенько.
Аноним 14/10/25 Втр 15:49:12 1386751 278
Бамп
Аноним 14/10/25 Втр 15:55:40 1386754 279
>>1386750
>Ну и не забываем, что сажа квантует внимание в 8 бит, по сути, какое-то влияние оказать может энивей.
Кстати, оказалось всё не так уж и плохо. Это сид проклятый был, похоже, ибо попробовал с ним же сгенерировать то же самое, только без сажи - результат в точности такой же с "моргающими" пальцами был. В последующие разы всё в полном порядке было.
Есть, конечно, и другие минусы - эта сажа, судя по всему, сильнее нагружает видеокарту, с ней Ksampler-ы хоть и прям ощутимо быстрее работают, но GPU Hotspot накаляется до 100 (иногда даже до 102) градусов, хотя без саги выше 95-и не бывает.
Ещё и роняет Комфи почти всегда если генерировать следующий видос сразу без перезапуска Комфи (но тут просто в батнике автозапуск можно прописать, так что не особо проблема).
Аноним 14/10/25 Втр 15:57:21 1386755 280
>>1386630
Приветствую, подскажешь ссылку где брал квант 6 low insight,не могу его в поиске найти, обычный safetensors выдаёт только
Аноним 14/10/25 Втр 16:02:53 1386756 281
>>1386630
Мой пиздюк, прям все хорошо поставил, даже сажу прикрутил
Горжусь короч анончем не зря писал тут
Аноним 14/10/25 Втр 16:38:05 1386781 282
>>1386756
Да не зря. Еще раз благодарю тебя и всех кто давал подсказки и ссылки. Приятно когда тыкаешь и всё работает.
>>1386755
Так выше в треде есть. Читай внимательно только названия файлов
https://huggingface.co/befox/WAN22.XX_Palingenesis-GGUF
Аноним 14/10/25 Втр 16:39:22 1386783 283
>>1386630
В промпте ничего про сперму. Наверное другой? Да и камшот-модель наверное включать надо?
Аноним 14/10/25 Втр 16:41:37 1386786 284
Аноним 14/10/25 Втр 16:43:46 1386787 285
AnimateDiff03590.mp4 6237Кб, 560x688, 00:00:06
560x688
>>1386783
Да, там вообще другой ролик. Там я телке сиськи делал через одежду, без раздевания, без кума.
Всё что хочешь надо конкретно прописывать. Придет с опытом.
Аноним 14/10/25 Втр 16:56:51 1386794 286
image.png 21Кб, 292x133
292x133
>>1386630
А для сажи разве нужны ноды? Или это специфика 50XX серии?
А то гуглил немного, вроде говорили sage attention в батнике прописать и всё заработает (собственно, у меня и заработало, срезав процентов 30%, если не больше, времени на генерацию). Но у меня 30XX, конечно.
Аноним 14/10/25 Втр 17:01:29 1386799 287
>>1386794
У меня и там и там. Были некоторые проблемы с некоторыми вещами помимо сажи, из за свежего питона скорей всего. так что на всякий прикрутил и сажину ноду и фп16.
Аноним 14/10/25 Втр 17:02:50 1386801 288
>>1386794
Да, сажа давно в комфи нативно поддерживается. А эти ноды будут работать только если без флагов на аттеншен запускаешь.
Аноним 14/10/25 Втр 17:04:03 1386803 289
>>1386799
>>1386801
Понял, спасибо, значит сидим и не дёргаемся.
Аноним 14/10/25 Втр 17:04:55 1386804 290
>>1386750
>Хуиту натеститл значит, не робовойсит она.
У меня тож было робвойсил. Мож это ты хуета?
Аноним 14/10/25 Втр 17:38:30 1386831 291
>>1386387
BUMP.
Помогите плиз. Как сделать, чтобы персонаж появлялся в кадре и уходил из кадра? В I2V надо. Персонаж из исходного изображения появляется в кадре, говорит какую-нибудь фразу и уходит из кадра.
Аноним 14/10/25 Втр 17:43:27 1386838 292
>>1386831
Мы такое не делаем. У нас ток негры с хуями наперевес выходят и остаются.
Аноним 14/10/25 Втр 17:59:27 1386854 293
image.png 20Кб, 679x132
679x132
Блдж только сейчас заметил. В корпус не лазил года два, сама видяшка со старта продаж у меня, тоесть никогда не обслуживал. Пора или пойдет на нейроночках в 100% лоад? В игорах 64 +-.
palit
Аноним 14/10/25 Втр 18:10:58 1386862 294
изображение.png 41Кб, 455x549
455x549
изображение.png 27Кб, 710x191
710x191
изображение.png 202Кб, 1113x893
1113x893
>>1386787
Братан у тебя торча нет.

NAG тоже нет, все что ты пишешь в негатив не работает при cfg=1

Вот эта хуитка с разрешениями и ресазером заменяется пик 1, там можно обрезать по любой стороне до нужного тебе разрешения. LayerUtility: ImageScaleByAspectRatio V2

Промпты свои сохраняй в блоки String (Multiline), так ты можешь промт подрубить на прямую к текст энкодеру пик 2

Если хочется еще оптимизировать процесс промптинга можно сделать пик 3 прикрутить туда счетчк на select чтобы он инпуты переключал
Аноним 14/10/25 Втр 18:15:26 1386869 295
>>1386862
Третье что-то сложное, а первые две попробую спасибо.
А вот с торчем у меня не срослось, не нравится, убрал.
Аноним 14/10/25 Втр 18:21:20 1386877 296
>>1386854
Хотспот вообще под 100 у тебя. Я врубаю вентиляторы на 60% шумно, но холодно видяхе.
Аноним 14/10/25 Втр 18:31:49 1386888 297
>>1386754
Видал и 120°.

Но на хуньюане на Киджае, на ван на нативе выше 85° не поднимался, вроде.

>>1386804
Ну, у меня ж не робовойсит. Значит я заебись. B)
Аноним 14/10/25 Втр 18:37:04 1386895 298
>>1386554
Ну так у меня чистейший исходник, литерли войс лайн голоса выдернутый из игры без ничего, попросил гпт поискать решение проблемы в комьюнити, сказал на редите пишут есть тригер ворды которые делают вайб войсу флешбеки по рекламе\етс и он начинает говно подсасывать, а еще может влиять что я ему .ogg даю а не wav. но как по мне бред.
>>1386750
>Хуиту натеститл значит, не робовойсит она.
Ну тык о чем я и писал.
>поищи разные
Меня щас интересует интонация, в идеале еще звуки типо смеха но мне кажется хуй щас какая-либо нейронка сделает их без костылей. Там гпт про какую то тортилу-дрочиллу рассказывал и еще пару вариантов для игры с очком тоном.
>F5 => Fish-Speech 1.5 => VibeVoice
Как анон ниже делюсь примером, по моему заебись получилось (en->en)
https://vocaroo.com/1nPS27aZIQmn
Не предел мечтаний конечно, есть еще такое ощущение как будто х1.1 поставить хочется, но в целом сносно. Модель кстати q8 large
А вот с этой попытки jp->ru проиграл с подливой.
https://vocaroo.com/1oDATagyI1cK
"И тут вы не поверите товарищи анончики, милая японочка превращается в киргизку. "
Аноним 14/10/25 Втр 18:44:24 1386901 299
image.png 21Кб, 679x132
679x132
image.png 511Кб, 473x739
473x739
Аноним 14/10/25 Втр 18:57:50 1386921 300
>>1386862
о умный анон так и забайтил поставить наг потестить, знал о нем но чет руки не доходили

Штука с переключением да огонь сам такую юзаю, а то заебешься постояно текст перебирать же

За ресизер тебе тоже спасибо, я юзал другой но этот поприятнее
мимо другой анон
Аноним 14/10/25 Втр 19:10:32 1386936 301
>>1386794
>А для сажи разве нужны ноды? Или это специфика 50XX серии?
>А то гуглил немного, вроде говорили sage attention в батнике прописать и всё
Если прописать - хороший шанс что qwen-edit отвалится. Он с сажей не шибко дружит, потому лично я сейчас нодами предпочитаю включать на отдельных workflow.
Аноним 14/10/25 Втр 19:19:27 1386952 302
>>1386862
nag на wan 2.2 кто то тестил
он там вообще работает?
Аноним 14/10/25 Втр 19:25:52 1386963 303
>>1386952
прикрутил, сча потесчу :d
Аноним 14/10/25 Втр 19:27:22 1386967 304
Двач как всегда на острие новостей
Выпустили новую i2v лору, но она говно и ничего не фиксит, я потерял веру в китай
Аноним 14/10/25 Втр 19:37:43 1386977 305
>>1386862
анонче я ж правильно понял, что наг негатив идет напрямую в семплер, негативы оставляем пустыми

Так то пыхтит, сча заценю результат минут через 7 xD
Аноним 14/10/25 Втр 19:44:57 1386991 306
>>1386967
Всё с ней норм. Слоумошен главное полностью пофикшен. А детализация ещё на прошлой была норм.
Аноним 14/10/25 Втр 19:47:05 1386996 307
>>1386895
Ладно, попытки конвертнуть один язык в другой не увенчались успехом, почти всегда звучит кринжово, акцента наваливает как Шварцнегер в "красной жаре" а то и еще хуже, так впрочем со всеми языками.
Аноним 14/10/25 Втр 19:48:05 1386999 308
>>1386991
Я блять твой рот ебал.
Сгенерируй видос без лоры и с лорой и поймешь что такое слоумо
Не пофикшено нихуя
Аноним 14/10/25 Втр 19:48:17 1387000 309
Аноним 14/10/25 Втр 19:51:01 1387007 310
>>1386999
Слоумо не из-за лайтнинга, чел. Слоумо из-за лоу лор в хае и неправильного шедулинга на низких шагах.
Аноним 14/10/25 Втр 19:51:11 1387008 311
>>1386895
> Меня щас интересует интонация, в идеале еще звуки типо смеха но мне кажется хуй щас какая-либо нейронка сделает их без костылей.
Я не слежу за английским, раньше был CosyVoice, который хорошо выдавал нужные интонации, с тех пор повыходили новые модели еще лучше, но я не подскажу названий, прости. =(
Всякие MoeTTS, OuteTTS, еще че-то, не ебу.

>>1386996
ВайбВоис в кросслингв не умеет. =) И ФишСпич тоже. Вроде у F5 с этим норм, но он самый слабенький из всех.
Аноним 14/10/25 Втр 20:06:50 1387022 312
>>1386977
какие кстати у тебя настройки нага анонче
Аноним 14/10/25 Втр 20:07:19 1387024 313
Аноним 14/10/25 Втр 20:13:11 1387033 314
>>1386781
Спасибо, видимо не углядел
Аноним 14/10/25 Втр 20:17:17 1387038 315
Ну новая лора определённо хороший прогресс имеет. Вместо эпилепсии нормальные быстрые движения, промпту получше следует.
Аноним 14/10/25 Втр 20:21:57 1387042 316
>>1387038
хуя там хуйня на 3 гига считай
Аноним 14/10/25 Втр 20:27:37 1387049 317
>>1387038
Сука я тебя блять сейчас удушу нахуй.
Уже на реддите этого говна начитался а все кто против лоры писал заминусовали и кенсельнули
Аноним 14/10/25 Втр 20:30:40 1387053 318
>>1387049
че там хуевого я пока не сувал, думал попробывать так же как секо хотя бы хайнойз сунуть на 0.8 весе, лоу нойз бф16 на 3 гига я чет ебал конеш
Аноним 14/10/25 Втр 20:31:50 1387056 319
>>1387053
все равно конеш попробую сча на одном сиде
как раз для теста делаю бабеху с зум аутом и светлыми глазами, их нейронка не очень любит
Аноним 14/10/25 Втр 20:57:05 1387096 320
>>1387056
хмммм ну по тестам хай мое в 0,8 весе получше секо таки
лоу нойз бф16 даже сувать не хочу для теста
Аноним 14/10/25 Втр 21:19:24 1387122 321
IMG2407.MP4 1802Кб, 720x1280, 00:00:07
720x1280
в какой нейросети было сгенерено? подскажи анон!
Аноним 14/10/25 Втр 23:27:11 1387258 322
>>1386500
То есть два-три треда назад бегали с умным видом, говоря, что надо интерполировать нейронками (даже анона какого-то засрали), а как я принес реальные тесты с этим методом - уже пишут, что никак. Интересно получается.

А доступные средства, которые я нашел, это компромиссы, да, но не камшотами едиными, а что там руки-ноги смазываются - да и хуй с ними, эффект плавности лично для меня намного превышает эти мелочи. Это тоже самое как в картинкотредах - вечные доебы до пальцев, пылинок и лишнем волоске.
Аноним 14/10/25 Втр 23:38:04 1387281 323
>>1387258
>эффект плавности лично для меня намного превышает эти мелочи
Ну тут кому как. Лично меня бесит эта телепортирующаяся сперма и в целом рваные движения при ебле. Только если эти самые движения на видео изначально не быстрые тогда еще терпимо выходит
Аноним 14/10/25 Втр 23:50:09 1387297 324
23083900001.mp4 8320Кб, 1216x1824, 00:00:08
1216x1824
20593400001.mp4 10352Кб, 1664x2112, 00:00:07
1664x2112
>>1387258
>а что там руки-ноги смазываются - да и хуй с ними, эффект плавности лично для меня намного превышает эти мелочи

ну хз, чет не замечал чтоб с интерполяцией было так, ну если ты генеришь в 540 потом это интерполируешь и раскукоживаешь на 1080 то наверно такое может быть.
Нормально все интерполируется
>что надо интерполировать нейронками
конеш надо, в зад эти 16ти кадровое слайдшоу
>>1386500
>Любая интерполяция по моему мнению выглядит всрато, особенно на камшотах
ну незнаю вроде не всрато, но может конеш если приглядываться там прям, ну хуй знает так на быстрый взгляд нормально вроде,

>>1387281
>Лично меня бесит эта телепортирующаяся сперма и в целом рваные движения при ебле
для тебя принес интерполированые, вроде все нормально там

Сорян за похабщину, но помогаю анонам из нф не погибнуть
Аноним 14/10/25 Втр 23:52:33 1387299 325
>>1386787
а откуда вот эта? Wan2_2-I2V-A14B-LOW_Insight-Q6_K.gguf
Аноним 15/10/25 Срд 00:08:10 1387314 326
>>1387297
>для тебя принес интерполированые, вроде все нормально там
Во втором видосе в целом да, в первом опять телепортирующаяся сперма.
Аноним 15/10/25 Срд 00:10:55 1387316 327
>>1387314
>в первом опять телепортирующаяся сперма

да я бы сказал это не из-за интерполяции скорее а в целом нюансы лоры (или вана), может через негативы еще можно насыпать и в самом промте прописать дополнительно

скил ишью короч в сперме
Аноним 15/10/25 Срд 00:13:42 1387320 328
>>1387316
Да нет, это конкретно проблема интерполяции, ты же уже кидал примеры без нее
Аноним 15/10/25 Срд 00:19:41 1387329 329
>>1387297
Ахуеть 2 вебм просто топ. Помню раньше тут делали тока лоуфпс лоурез отсосы, а теперь такое. Вот бы кто гайд запилил как в это вкатиться. Читаю тред и нихуя конечно же не понимаю
Аноним 15/10/25 Срд 00:20:47 1387332 330
>>1387258
Да тебе и собака норм. А в тредах доебываются - то до морды, то до хвоста.
Аноним 15/10/25 Срд 00:21:11 1387333 331
>>1387320
та я хз таки в итоге, если промптиш погуще то ничего не пропадает, может влияние оказывает что в промте прописано куда должна падать и если она летит/падает не туда, то нейронка её устраняет как не валидную, надо же следовать ей промпту
Аноним 15/10/25 Срд 00:22:33 1387336 332
>>1387329
ты в нф зайди, я там кидаю еот анонов xD
Аноним 15/10/25 Срд 00:23:02 1387338 333
>>1387336
тут то надо чет умное написать вместе с похабщиной, а по выгонят еще
Аноним 15/10/25 Срд 00:24:28 1387340 334
>>1387336
Да я видел, просто ебейши получается. Почему гайд не сделаешь? Я бы даже кинул монетку за помощь
Аноним 15/10/25 Срд 00:29:31 1387348 335
>>1387340
Да он же чмо поехавшее. Упивается своей "нужностью" на подыхающем форуме анонимном.
Аноним 15/10/25 Срд 00:34:37 1387354 336
>>1387297
Найс у первой паркинсон
Аноним 15/10/25 Срд 00:39:35 1387359 337
WanVideo2100009[...].mp4 5731Кб, 1664x960, 00:00:05
1664x960
WanVideo2100009[...].mp4 8646Кб, 1664x960, 00:00:05
1664x960
>>1387333
Ну сравни вот.
1 видос генерил в 22 фпс (магреф), 2 с интерполяцией в 50 фпс. Струя спермы летит плавно, на интерполяции чуть-чуть палевно но уже не так сильно, потому что исходные 22 фпс а не 16
Аноним 15/10/25 Срд 00:40:23 1387360 338
>>1387348
>Упивается своей "нужностью" на подыхающем форуме анонимном
да да, зачем тогда расписывал выше анонам, что использовал, ссылки давал и советовал, чтоб аноны лучше генерили

>>1387340
та я хуевый гайдист, могу ток советом помочь D:
Аноним 15/10/25 Срд 00:42:02 1387362 339
>>1387299
В этом треде аж две ссылки на нее на хаггинфейс.
Пролистай
Аноним 15/10/25 Срд 00:42:58 1387363 340
>>1387360
>да да, зачем тогда расписывал выше анонам, что использовал, ссылки давал и советовал, чтоб аноны лучше генерили
Именно поэтому, лол. Мог бы молча воркфлоу скинуть и всем бы похуй было на твои советы.
И именно по этой же причине ты уже раз 8 за тред упоминаешь как ты бедолагам в нейрофапе генеришь. Хартьфу. Тебе только аватарки не хватает. Впрочем по мелкобукве и несвязности текста ты и так отлично детектишься.
Аноним 15/10/25 Срд 00:43:52 1387366 341
>>1387359
ну да, но я бы сказал можно в целом и забить, если не всматриваться то в целом и не заметно
Аноним 15/10/25 Срд 00:47:23 1387370 342
>>1386936
>Если прописать - хороший шанс что qwen-edit отвалится.
Как-то вечер угробил из-за этой хуйни, бля
Аноним 15/10/25 Срд 00:47:54 1387373 343
Аноним 15/10/25 Срд 00:53:51 1387380 344
>>1387363
>Мог бы молча воркфлоу скинуть
ну может я не хочу его кидать, мое ж дело кидать свой вф или нет.

ты то че порвался то, сам бы помог, подсказал анонам, поделился мудростью, скинул свой вф
мне то похуй, мог бы вообще ничего не писать, вон оп дал всю нужную инфу

>по этой же причине ты уже раз 8 за тред упоминаешь
я так пишу ток потому что тут бугуртили на члены со спермой, а я пока сижу в нф другого не генерю, и для примеров не могу другого чтото принести, вот и все, простая вежливость, но ты там себе чет придумал, че я тя обидел чтоли чем, ну извини ладно, такое бывает.
Аноним 15/10/25 Срд 00:54:02 1387382 345
>>1387373
Какое же говно ебать.
>нейрасетачка памахи пятон с гятом устанавить шоба все было свежае и заработало

Тут людям нужны комбинации лор, весов, нод и прочей хуеты.
Аноним 15/10/25 Срд 00:55:31 1387384 346
>>1387380
>ну может я не хочу его кидать
Ну так я и пишу почему не хочешь

>мне то похуй, мог бы вообще ничего не писать
Вот мне похуй - я и не пишу. хотя на самом деле пишу А тебе не похуй.
Аноним 15/10/25 Срд 00:57:19 1387385 347
Грок - 3.mp4 1405Кб, 416x752, 00:00:06
416x752
Грок - 4.mp4 1474Кб, 464x688, 00:00:06
464x688
>>1385578
Это у тех у кого баги с цензурой (а может и не баги, Маск хитрый). А сама цензура Грока осталась на месте, её, конечно, можно обойти и делать вот такие видосы, но нафиг, долго бодаться, когда те у кого баг делают вообще что угодно без напрягов.
Аноним 15/10/25 Срд 00:57:28 1387388 348
>>1387382
Двачую. Комфи то я установил уже. А вот как делать именно такие качественные видосы (я имею ввиду с большим разрешением, с большим фпс), вот это интересует. Ну и как ты сказал комбинации лор и тд. Этим хуй кто нормально поделится. Да тут скидывали воркфлоу, они либо кривые, либо нихуя в них не понятно
Аноним 15/10/25 Срд 00:57:41 1387389 349
>>1387382
>Не любой, но с именем Comfy скорее всего будет с воркфлоу (а вообще может быть в любом).
А это по твоему что?
Аноним 15/10/25 Срд 00:58:47 1387391 350
>>1387384
>я и пишу почему не хочешь
ну ты же все знаешь и понимаешь конечно, какой мудрый анон
ну лан думай дальше как хочешь
Аноним 15/10/25 Срд 00:59:02 1387392 351
>>1387389
Да не твои воркфлоу нужны, а шиза того. Он хоть и долбоеб, но генерит норм.
Аноним 15/10/25 Срд 01:02:40 1387396 352
Если у меня допустим 16гб оперативки, я могу ведь файл подкачки поставить ну 128 гигов допустим, или больше, у меня есть лишний ссд диск под это дело, прокатит такой костыль чтоб генерить без проблем?
Аноним 15/10/25 Срд 01:04:58 1387398 353
>>1387297
А чем ты интерполируешь?
Аноним 15/10/25 Срд 01:06:26 1387399 354
Аноним 15/10/25 Срд 01:08:39 1387401 355
image.png 316Кб, 1621x798
1621x798
>>1386862
Правильно NAG присоединил? После лор перед сажей и прочим, на оба семплера
Аноним 15/10/25 Срд 01:12:28 1387404 356
image0.png 264Кб, 2258x971
2258x971
>>1387398
стандартно, через риф, как в целом почти в каждом вф с интерполяцией
Аноним 15/10/25 Срд 01:13:36 1387405 357
Аноним 15/10/25 Срд 01:17:12 1387407 358
image.png 86Кб, 1346x959
1346x959
image.png 101Кб, 2282x514
2282x514
>>1387399
Кто то знает почему тикэш не хочет вставать?
Аноним 15/10/25 Срд 01:20:38 1387408 359
>>1387407
На import failed жмеш и смотриш ошибку, а так отключи и все.
Аноним 15/10/25 Срд 01:21:19 1387409 360
>>1387404
А, я-то думал что-то эдакое. Мне FILM лучше показался. И вообще, автор нод интерполяции - ленивый хуесос, последняя версия RIFE - 4.26, я пробовал ей интерполировать и получалось намного лучше, чем 4.9. Впрочем, все равно хуже FILM
Аноним 15/10/25 Срд 01:21:48 1387410 361
>>1387388
>тикэш
Если ты не генеришь без лайта то он нахуй не нужен
Аноним 15/10/25 Срд 01:21:54 1387411 362
Аноним 15/10/25 Срд 01:25:40 1387417 363
>>1387409
>FILM лучше показался

так это ж вроде он и есть, или я чет не вкурил там
Аноним 15/10/25 Срд 01:25:45 1387418 364
>>1387362
спасибо большое. нашел
Аноним 15/10/25 Срд 01:27:30 1387422 365
image.png 1199Кб, 1664x1579
1664x1579
Вот эта сборка комфи норм или лучше самому установить без готовых сборок?
Аноним 15/10/25 Срд 01:28:23 1387424 366
>>1387422
Просто скачай портабл
Аноним 15/10/25 Срд 01:32:23 1387427 367
>>1387422
я свою сам сделал, просто пришел сюда, тут никуя, пошел на цивит, там хуй пойми что, сел и стал вкуривать что это ленточки от квадратов идут в разные стороны, просто взял с цивита 1 воркфлоу который мне понравился и перелопатил его весь, двигал ленточки, чтоб вкурить что за что отвечает и накуя оно там надо, и все анонче,
ты если такую сборку возмешь, там не вкуришь что за хуйня там массивная, я такие скипал на цивите, там как не откроешь там пиздец какой то
Аноним 15/10/25 Срд 01:33:47 1387430 368
>>1387427

а бля не прочитал, там сборка еще, не нахуй, ставь просто обычный портабл, в пизду эти сборки от рандомов каких то, там хуй помчи какие мины могут быть
Аноним 15/10/25 Срд 01:34:06 1387431 369
>>1387427
Да уж походу так просто вкатиться не получится, придется вникать и голову включать
Аноним 15/10/25 Срд 01:37:08 1387433 370
>>1387431
я советую этот вф, там в целом для старта нужен минимум
https://civitai.com/models/1847730?modelVersionId=2264611

там тебе и без сажи и без прочей хуйни, раскуришь его и уже вкрутишь сажу в комфи, я выше тооже кидал там найдешь ссылки и на сажу для портабла и другие
Аноним 15/10/25 Срд 01:41:42 1387438 371
>>1387422
и кстати это чет древнее таки пиздец
Аноним 15/10/25 Срд 01:41:51 1387440 372
>>1387422
Воркфлоу у него прикольные, мож и сборка норм, хз.
Аноним 15/10/25 Срд 01:49:25 1387449 373
>>1387440
в портабле уже 13 питон, 2.8 торч и 12.9 цуда, у него в описании из вана ток 2.1 остальное в целом тебе нафиг не надоЮ ну можешь поставить конеш, но чет сомнительная фигня
Аноним 15/10/25 Срд 01:55:49 1387459 374
>>1387449
Нахуя ты мне это пишешь?
Иди уже поспи.
Аноним 15/10/25 Срд 01:57:30 1387460 375
>>1387449
>13 питон, 2.8 торч и 12.9 цуда
Мне это все нужно все в ручную устанавливать, да? Перед тем как комфи портейбл ставить
Аноним 15/10/25 Срд 01:58:06 1387461 376
>>1387459
сам иди, я потом пойду
Аноним 15/10/25 Срд 02:03:03 1387466 377
Аноним 15/10/25 Срд 02:05:59 1387469 378
>>1387466
Да им твой грок такой хуйни навалит, что они разгребать заебутся. Тут тот случай, когда лучше найти материалы от какого-нить индуса со свежими комментами, что все заебись работает.
Аноним 15/10/25 Срд 02:06:48 1387470 379
Аноним 15/10/25 Срд 02:08:58 1387472 380
image.png 6Кб, 81x74
81x74
>>1387470
Аааа, ебать, спасибо дошло. Я сначала установил этот портейбл, потом зачем то решил в ручную питон 12.8 поставить хд, потом понял что там он все равно 13.8, доперло что там изолированная среда, удалил 12.8. Короче тут надо быть немного программистом чтобы хоть как то разбираться
Аноним 15/10/25 Срд 02:22:40 1387479 381
>>1386630
Спасибо. Сколько генерация занимает?

Какая это у тебя модель с камшотами? Которая wan2.2-i2v-high-cumshot-v1.0

То, что тут у вас явно получше, чем у меня. Пытаюсь ее найти, но что-то не встречается такое имя файла
Аноним 15/10/25 Срд 02:45:37 1387489 382
>>1387470
А как ты делаешь такое большое разрешение у видосов и чтоб лицо не сыпалось и не терялось, это какой то секрет или ты уже писал про это? Твои видосы выделяются прям качеством
Аноним 15/10/25 Срд 02:52:53 1387496 383
image.png 95Кб, 3839x232
3839x232
Словил вот такую хуйню после 2 мин генерации, не хватило памяти?
Аноним 15/10/25 Срд 03:02:27 1387499 384
02553500001.mp4 13508Кб, 960x1408, 00:00:06
960x1408
Первый результат на >>1387433
этом вф, блин почему такой глоу повсюду, gguf нищий скачал ? (q6_k)
Аноним 15/10/25 Срд 03:10:46 1387506 385
03054900001.mp4 4296Кб, 960x672, 00:00:06
960x672
А ну вот, сфг повысил просто. Но качество какое то кал. Походу реально надо gguf максимальный грузить, думаю в нем дело. Генерится 3 минуты на 5070ти 16 рам и файлом подкачки на 140гб лол
Аноним 15/10/25 Срд 03:10:46 1387507 386
Аноним 15/10/25 Срд 03:33:35 1387519 387
>>1387499
лайтинги сунун в лоры то?
Аноним 15/10/25 Срд 03:34:38 1387520 388
>>1387519
писал выше какие лоры куда сувать ссылки выше тоже были на лоры
Аноним 15/10/25 Срд 04:54:03 1387535 389
Выше обсуждался Smooth Workflow, как неплохой для вкатывающегося анона. А никто его модели не юзал Smooth Mix Wan? На них вроде как и без лор ускорялок можно на 6 шагах генерить.
Аноним 15/10/25 Срд 05:18:26 1387536 390
>>1383997
>но я лучше себе дешевые ссд буду каждые пол года покупать, пока они сдыхают раз за разом от подкачки.
Получается лучше файл подкачки с системного диска выпиздить?
Аноним 15/10/25 Срд 08:30:53 1387566 391
>>1387536
Да. Я себе отдельный ссд под это дело поставил, тот который не жалко
Аноним 15/10/25 Срд 10:35:02 1387637 392
image.png 296Кб, 672x293
672x293
image.png 304Кб, 677x304
677x304
>>1387566
>>1384064
>> дешевые ссд буду каждые пол года покупать
>Звучит дешевле, да. Сильно дешевле.
Примнорно полгода и будет при постоянной нагрузке. Первый скрин ссд под нейронку, второй - обычный, которому пара лет. Сдыхает в 30 раз быстрее. Но камон, стоит 2 тысячи а не 40 как 128 современной оперы. Я ебу куда мне столько, для писюнов сойдет и дешманский ссд.
Аноним 15/10/25 Срд 10:59:59 1387650 393
>>1387535
Для ебли и минетов сойдет, для камшотов уже надо лоры добавлять и подбирать веса. Из-за вшитых лор на еблю и тряску жопой все постоянно трясутся и пытаются ебать рот при пососаке и руку при дрочке, это можно обойти, юзая соответствующие лоры в хвй нойзе с -весами. А ну еще я заметил что если персонаж изначально стоит далеко на фото, то его лицо меняется до неузнаваемости
Аноним 15/10/25 Срд 11:02:53 1387652 394
>>1387637
> не 40
А 56, я чекал скок стоит пара, которую я за 46 брал. На десятку за месяц подскочила, ояебу.
Аноним 15/10/25 Срд 11:08:07 1387655 395
>>1387637
Вообще - у этой модели 600TBW заявлено. Даже в таком режиме (если считать от рабочих часов и объема записанного) - это ~900 дней, а не всего лишь полгода. Так что вопрос лишь в том, чтоб скорости хватало.
Аноним 15/10/25 Срд 11:12:40 1387659 396
>>1387535
мне не понравилось анон, но все как говорится познается в сравнении, но да как сказал этот анон>>1387650
там чет зашито много, по моему мнению лишнего.
лучше уж к стандартному вану подрубать что тебе нужно
Аноним 15/10/25 Срд 11:17:19 1387662 397
Окей https://huggingface.co/eddy1111111/WAN22.XX_Palingenesis/tree/main (ссылку ни разу не давали, кстати)
Поясните, чем Insight отличается от Palingenesis собственно?
Что за модели, а то в карточке пустота и толком не гуглится.
Может тред есть?
Аноним 15/10/25 Срд 11:33:12 1387669 398
Аноним 15/10/25 Срд 12:32:09 1387700 399
изображение.png 70Кб, 691x474
691x474
>>1386977
>>1387401

NAG идет так, а кондишенинг берешь из CLIP Text Encode (Negative Prompt)

>>1386936
А можно просто для квена сделать отдельный батник для запуска убрав сажу от туда.

>>1387407
Нахуй он не нужен этот тикэш, это то что сильно всирает генерацию, и для 4-6 шагов в нем нет смысла абсолютно

>>1387422
В целом сборка годная, у него установлены библиотеки для pullid и instantid, а это та еще ёбань. Но боюсь она полетит после первого обноления комфи.

>>1387499
>>1387506
Тебе уже ответили, нужны lightning лоры в хай и лоу нойз.
Аноним 15/10/25 Срд 12:42:56 1387703 400
>>1387655
>вопрос лишь в том, чтоб скорости хватало.
Вот даже не знаю как скорость влияет. У нового дешманского ссд в самом уебищном третьем порте на плате на 2 линии писи 4, скорость такая же как у самого старого ссд воткнутого в самый крутой порт на 4 линии писи 5, потому что на нем система. Около 2000. В нормальном порте у него было бы 3.500
Аноним 15/10/25 Срд 12:47:45 1387704 401
>>1387700
Я взял уже семплер с нагом и напрямую в него негативы втыкнул, все работает нормуль
Аноним 15/10/25 Срд 13:14:04 1387726 402
Поставил Комфи портейбл, смуз воркфлоу поставил, получилось сгенерировать 6 сек видос с блоу, вроде все ок. Пора прогрессировать, с чего начать, хочу супер реализм с большим разрешением и много фпс, максимально качественно, куда двигаться дальше?

Алсо как тритон и сагу поставить? Или они в новом Комфи уже предустановлены?
Аноним 15/10/25 Срд 13:40:55 1387749 403
Из-за вас скоро поисковые системы в интернете перестанут иметь смысл!
Аноним 15/10/25 Срд 14:04:27 1387767 404
>>1387507
а она для реалистичного подходит или только для аниме?
Аноним 15/10/25 Срд 14:05:38 1387768 405
Аноним 15/10/25 Срд 14:41:02 1387789 406
>>1387700
>А можно просто для квена сделать отдельный батник для запуска убрав сажу от туда.
Почему нет? Вопрос лишь в том, с какой частотой что используется. Мне удобнее ноды - я сейчас в основном с квеном играюсь, и только иногда - видео.
Аноним 15/10/25 Срд 15:39:12 1387829 407
>>1387662
>>1387669
Заебись, ответ, а где тут фанат палигенезиса, че не ответил? Или сам не знает? =D
Аноним 15/10/25 Срд 15:51:50 1387847 408
>>1387704
И как этот семплер со встроенным нагом называется, не подскажешь?
Аноним 15/10/25 Срд 16:19:09 1387862 409
>>1387829
Та я не дома :d
Выше кидал там 3 видоса на разных квантах для сравнения и в одном 6 квант инсинг Лоу
Инсинг заявлялся как типо файтюн вана но конечно это оказалось не так.

Вопрос сложный касательно лоу нойза и простой для хай нойза.

Хай нойз не юзаем это говно со вшитыми лайтингами, из-за которых хрен че нормальное сделаешь, даже лайтинги другие не поюзаешь.

Для лоу нойза вопрос поинтереснее, в нем нет ускорялок, и в обработке деталей он справляется чуть лучше чем обычный ван, не прорыв или разрыв жопы, а просто чуть лучше.

Не могу дать пока ссыль на тот пост, но выше анонче посмотри, там генерация на одном сиде и чуть ниже описание различий. Мне инсинг показался лучше и я юзаю его
Аноним 15/10/25 Срд 16:20:53 1387864 410
>>1387847
А он идет с тем же набором нодов там посмотри есть ксемплер виз наг
Аноним 15/10/25 Срд 16:21:13 1387866 411
Аноним 15/10/25 Срд 16:21:20 1387867 412
Аноним 15/10/25 Срд 16:44:33 1387886 413
Я надобавлял кучу лор в Lora Loader, пока тестил. Как мне удалить ненужные? Можно как-то совсем строку убрать? Пока что ничего кроме как поменять лору на None (строчка все равно остается) не придумал
Аноним 15/10/25 Срд 16:48:19 1387888 414
>>1387886
>ока что ничего кроме как поменять лору на None
Других способов нет. Можешь разве что еще сбросить ноду нажав на fix node (recreate).
Аноним 15/10/25 Срд 17:31:04 1387914 415
>>1387886
Если ты про power lora loader, то
пкм по лоре > remove
Аноним 15/10/25 Срд 17:31:34 1387916 416
Аноним 15/10/25 Срд 17:51:12 1387932 417
image.png 64Кб, 846x303
846x303
Салам братки. Пидоры из 11 лабораторий не дают работать под проксями. Где еще можно сделать дубляж видео на другой язык?
Аноним 15/10/25 Срд 18:53:59 1387962 418
Краем глаза зацепил инфу что Грок научился видео со звуком генерить, это реально или псиоп?
Аноним 15/10/25 Срд 19:34:42 1387979 419
Объясните какого хуя мужик начинает штангу тягать на ван 2.2. Я уже плакать хочу.
Надо что бы он просто стоял.
man standing пишу, man breathing, ему просто похую, он начинает из-за кадра какую-то хуйню вытаскивать железную из спорт зала и руки качать.
Как же он заебал, дуроёб.
Аноним 15/10/25 Срд 19:47:12 1387987 420
у кого то были проблемы что ovi долго генерит видео
10 мину и 8% пиздец
пару раз попробовал и пока хуй забил
ван нормально генерит за минуты 4
Аноним 15/10/25 Срд 19:47:29 1387989 421
>>1387979
Модель дефолтная или говномикс от васяна?
Аноним 15/10/25 Срд 19:48:22 1387992 422
>>1387989
дефолтная с лайтнинг лорой
Аноним 15/10/25 Срд 19:53:17 1387998 423
>>1387992
Ну без вф тут никак
Аноним 15/10/25 Срд 20:08:24 1388010 424
>>1387979
ну так ты пасту больше делай, как сочинение
тип пробуешь всякое тип такого, можно еще че докинуть там если надо
still shot, the man stands still and does not move, man not move and looks at the camera, stands straight, his arms at his sides, stands calmly and relaxed, the man breathes
Аноним 15/10/25 Срд 20:14:46 1388015 425
>>1387998
Я через ван2гп делаю.

>>1388010
Ща попробую. Но это просто хуета какая-то. Как будто где-то вшит промпт, потому что несмотря на рандомный сид, он вытаскивает обязательно синие предметы, то штанги, то швабры какие-то, и начинает ими качаться.
Аноним 15/10/25 Срд 21:50:40 1388097 426
кто-нибудь нашел годные настройки на обновленную I2v лайтнинг лору для 2.2?
Аноним 15/10/25 Срд 22:06:04 1388111 427
И снова здравствуйте!

Я к Вам делегирован группой беженцев из сора-тредов в бэ. Что там насчёт идеи создать на доске отдельный тред онлайн-видео генераций для таких как мы?
Нам больше некуда идти...
Аноним 15/10/25 Срд 22:32:05 1388146 428
>>1388111
Ну так делай, локальщики за вас должны делать? Вас всё равно тут будут ссаными тряпками гнать за сора-мусор.
Аноним 15/10/25 Срд 22:49:44 1388185 429
>>1388146
Это то понятно, никто сюда постить не будет
Аноним 16/10/25 Чтв 00:36:21 1388402 430
Кто-нибудь встречал лору для футджоба, которая создает член, если его нет в кадре как лоры с титфаком и оралом?

все лоры на civitai, которые я нашел, так понимаю, неспособны сами член создать, только оживлять готовые изображения.

ну или, если есть способ как-то "стабильно" с помощью другой лоры или еще чего спавнить член для этого дела, подскажите
Аноним 16/10/25 Чтв 00:57:17 1388430 431
>>1388402
Все они могут, лоры на орал хуй спавнят сами и очень даже неплохо, разве что на и2в в 2д артах они всратовато выглядят, если хуй есть с нулевой результат конечно получше будет.
Аноним 16/10/25 Чтв 00:58:39 1388435 432
>>1388430
А, пардон, не так прочитал, я думал там вопрос про все три пункта комплексно.
Аноним 16/10/25 Чтв 01:07:12 1388451 433
>>1388402
Smooth mix глянь на цивите, может с ним прокатит. Если нет, пробуй тот же орал инсершн с маленьким весом добавлять
Аноним 16/10/25 Чтв 01:17:38 1388468 434
>>1388430
я так и написал. лоры на орал спавнят вообще без проблем, а с этими проблемы. да и не только с этими
Аноним 16/10/25 Чтв 09:09:16 1388923 435
Попробовал я Insight ентот ваш. И субъективно — он лучше. Меньше артефактов на 4 степах, реже слоумо, активнее движения и лучше следование промпту. Никаких пруфов не будет, чисто у меня такое ощущение. Не сильно, но поменять модельки точно стоит с дефолтных на эти.
Может показалось, может я не так варю. Но что есть, то есть.
Аноним 16/10/25 Чтв 18:50:47 1390007 436
Аноним 16/10/25 Чтв 19:31:53 1390038 437
>>1390007
Чем отличается от позавчерашней? Мне кажется это то же самое.
Аноним 16/10/25 Чтв 19:57:24 1390075 438
2.mp4 1496Кб, 816x1024, 00:00:05
816x1024
скрин 2.png 709Кб, 604x768
604x768
Из всего Оп-списка бесплатно работает только ПиксВерс который плохо переваривает промпт и добавляет отсебятину. Не могу его заставить повернуть мне голову вправо-влево и потом вверх-вниз....Остальные требуют денег...Неужели аноны платят? Или еще есть бесплатные варианты?
Аноним 16/10/25 Чтв 22:59:46 1390316 439
>>1390007
Может ли кто то обьяснить принцип работы этих лор? Их вообще обязательно ставить, что они дают?
Аноним 16/10/25 Чтв 23:05:18 1390327 440
>>1390038
Короче говно ебаное. 2 часа убил.
>>1390316
2 мастхэв лоры: 1. лайтинг - ускорение. 2. лайтх2в - твой промт становится более понятным для ИИ. Ну и третья рабочая, например, POV sex.
Аноним 16/10/25 Чтв 23:06:48 1390332 441
Аноним 16/10/25 Чтв 23:19:38 1390345 442
>>1390327
Так. Стоп.
lightx2v и lightning - это разве не версии одной и той же лоры?
Аноним 16/10/25 Чтв 23:31:11 1390362 443
>>1390345
Да.

>>1390327
Нет.
1. Лайтнинг — ускорение.
2. Лайтх2в — ускорение.
Всякие каусвид и прочие — тоже ускорение.
Это все разные версии ускорений от одной фирмы.

Но опять же, одна может лучше генерить, другая лучше читать промпт, и человеку так показалось. Не исключено, что можно подоткнуть две сразу.
А может у него плацебо.
Аноним 16/10/25 Чтв 23:36:02 1390367 444
>>1390362
О, может ты подскажешь, как ускорить ЧТЕНИЕ ПРОМПТА?
А то заался по полминуты ждать пока он одно новое слово переварит.
Аноним 16/10/25 Чтв 23:58:27 1390377 445
>>1390367
Текст энкод который?
А что ж за железо?
У меня такое давно было только с Киджаем.

Обычном энкодер подбрасывается в видео память, работает пару секунд и выгружается. И лежит в оперативе/файле подкачке, ждет следующей генерации.

Такое ощущение, что у тебя на проце делается. Может нода какая-то? offload device или cpu указаны?
Аноним 17/10/25 Птн 03:14:23 1390460 446
Новый проект112.mp4 18513Кб, 670x1080, 00:00:19
670x1080
Всё таки не стоит вставлять апскейленный фрейм для последующей генерации, а сохранять крайний кадр в оригинале. А то разрешение таки проебывается.
Аноним 17/10/25 Птн 03:39:52 1390473 447
>>1384214
съебал нахуй отсюда
Аноним 17/10/25 Птн 03:53:31 1390476 448
>>1390377
>offload device или cpu
Спасибо, покопаю в этом направлении, может лучше станет.
--lowvram на это может влиять, как думаешь?
Аноним 17/10/25 Птн 03:59:12 1390477 449
>>1390377
оффлоад девайс это то куда сбрасывается, а работает оно в любом случае на видяхе и загружается в врам соответственно
Аноним 17/10/25 Птн 04:10:16 1390479 450
>>1390377
Эта дрянь на ВСТРОЕННУЮ В МЕТЕРИНКУ видюху его загружал с какого-то хера!
Спасибо за развёрнутый ответ, хоть стало ясно на что смотреть.
Аноним 17/10/25 Птн 07:50:08 1390543 451
>>1390362
Существуют ли lightx2v лоры для t2v? Мне только для i2v встречались.
Аноним 17/10/25 Птн 09:40:12 1390599 452
>>1390479
Гениально!
Рад, что проблему нашли.

>>1390543
Очень странная формулировка «встречались».
Видимо, они заходили к тебе в гости, а сам ты их нигде не искал и не видел. =)

https://huggingface.co/lightx2v — каг бе, авторы лоры, окда?
https://huggingface.co/lightx2v/Wan2.2-Lightning — ускорялка, например
https://huggingface.co/lightx2v/Wan2.2-Lightning/tree/main — о, что это у нас тут! 1 папка с i2v и 4 папки с t2v.
Не представляю, как можно не встретить 80% контента. =)

Лоры у Киджая: https://huggingface.co/Kijai/WanVideo_comfy/tree/main/Lightx2v
Тоже половина t2v.

Просто листай нужные тебе папки, выбирай нужные тебе лоры и ищи там.
Вроде как, все и везде есть.
Может для конкретной версии модели лоры нет t2v версии, но это немного другой вопрос.
Аноним 17/10/25 Птн 11:18:20 1390669 453
>>1390599
Так это лайтинг всё, это же не то же самое что лайтх2в?
Аноним 17/10/25 Птн 11:22:41 1390673 454
>>1390669
lightx2v это версия для вана 2.1 (которая работает с 2.2 и даже лучше, если веса добавлять). Lightning это версия для 2.2
Аноним 17/10/25 Птн 12:25:33 1390730 455
Выйдет ли когда-нибудь что-то типо SD автономное, чтобы на свой пука установить и генерить видео уровня Соры 2? Это вообще технически возможно?
Аноним 17/10/25 Птн 12:28:19 1390733 456
>>1390730
Ну ван вполне автономное, другое дело что сора более продвинутая, но думается что там тоже много разных моделей которые уже настроены чтобы генерить ролики в один клик.
Аноним 17/10/25 Птн 12:39:55 1390739 457
20251017143701k[...].mp4 5939Кб, 704x1280, 00:00:10
704x1280
Какая же тупорылая хуита эта ИИ, просто пиздец. Попросил самую прогрессивную (вроде как) Сора 2 сделать простой видос, и он мне эту хуйню высрал. Может конечно промт неправильный, но я ебал мануалы читать

“Found footage style horror short. Handheld camera footage, slightly shaky and grainy, recorded on a cold winter evening in a dense snow-covered forest. The camera captures the crunch of snow under boots, visible cold breath in the air, muffled wind, and distant cracking branches.
Suddenly, the camera pans right — a tall, massive silhouette of a Yeti appears between the trees, covered in snow and mist. The creature slowly inhales; its chest expands massively, glowing faintly from within. Then it exhales — a powerful burst of icy wind and frost vapor erupts from its mouth, forming a blizzard-like wave that rushes toward the camera.
The operator falls backward, the view tumbles to the ground, snow covers the lens, and static noise fills the sound. The final frame flickers with frost patterns and distorted audio before cutting to black.
Low-light forest, cinematic cold blue tones, realistic breath mist physics, handheld cam feel, VHS-style noise, eerie wind ambience, no gore, no violence, atmospheric horror realism, found footage style.”
Аноним 17/10/25 Птн 12:42:37 1390743 458
2025-10-16-1508[...].mp4 35695Кб, 1440x1920, 00:00:24
1440x1920
>>1390460
вот я делал генерацию с ласт кадра + склейка с пропуском кадра, при чем как дуралей делал склейку после интерполяции, и апскейла, память страдала в оомах.

Разрешение не может проебаться, если ты скейлишь по одной диагонали, вот он тебе 720 раскукожил в финале в 1440, так при генерации с кадра он тебе обратно в 720 и скукожит

Возник насущный вопрос аноны, как сгенерить анус с нуля если его нет в кадре, как лучше прописать его (хз может чтото не знаю еще) на ван 2.2
Вроде сук все перепробывал а он ублюдок не хочет генериться нормально.
Аноним 17/10/25 Птн 12:58:33 1390750 459
>>1390669
По последней ссылке буквально нет никакой lightning, я хз, что тебе еще надо…

Если тебе очень нужна лора именно для два.первого вана — они там же, по скинутым ссылкам есть. Листай, выбирай.
Аноним 17/10/25 Птн 13:29:02 1390759 460
Какие нейронки кроме соры2 хорошо понимают русский контекст? Могут генерить реалистичные видео наших городов, машин, лиц, съёмку не профессиональную типо обычную и т.д?
Аноним 17/10/25 Птн 13:44:09 1390772 461
AnimateDiff0015[...].mp4 2621Кб, 960x720, 00:00:05
960x720
Когда нибудь случайно копировали стандартный негатив промт в позитив?
Аноним 17/10/25 Птн 13:45:06 1390775 462
>>1390743
Как ты заставил её хуй вынуть из рта? У меня если присосалась то сосет до последнего.
>анус
Это проблема насущная. Даже где жопебля, не удается нормально его сгенерировать. На цивите недавно проскакивала лора на анус где бабу на блюде мужику приносили с надписью LoL, сейчас что то найти не могу.
Аноним 17/10/25 Птн 13:48:59 1390783 463
>>1390775
Я не он. Но просто ставишь камшетную лору, отключаешь сосательную. Вставляешь фешиал промт соответственно. Вуаля
Аноним 17/10/25 Птн 13:51:32 1390788 464
Аноним 17/10/25 Птн 14:00:58 1390804 465
Аноним 17/10/25 Птн 14:01:43 1390806 466
Какие китайские сервисы - пидорасы, везде с порога требуют денег, даже не дают тестовый видос сделать.
Аноним 17/10/25 Птн 14:22:34 1390830 467
>>1390775
ну кстати, на первых прогонах уже вылечило, жопа перестала быть гладкой взлеткой
Аноним 17/10/25 Птн 14:25:15 1390832 468
>>1390743
Как делать так чётко?
Ван 2.2 смутворкфлоу разумеется разглядывал и много экспериментировал с ним, но всё-равно нет такого качества, все полуигрушечное. Что крутить, какие модели?
Аноним 17/10/25 Птн 15:39:29 1390935 469
OVI00005-audio.mp4 852Кб, 608x864, 00:00:05
608x864
>>1390913 делай сам, не выёбывайся. Всё там нормально с голосами. с писиками вот швах. лор нема.
Аноним 17/10/25 Птн 16:12:58 1390992 470
Помогите новичку. Есть гайд как минет генерить? Поставил комфи + ван 2.2, всё по дефолту и выходит прикольно. Вот только сосут они не хуй, а какую-то белую морковку. Запрос писал на разных языках.
Аноним 17/10/25 Птн 16:26:04 1391013 471
>>1390935
,kz xt z edbltk gbpltw? lf ye yf[eq
Аноним 17/10/25 Птн 16:31:07 1391025 472
Кто ни будь делал видео на сайте tensor?
Пробовал делать, но не могу из простой портретной фотографии сделать переход в анимацию. То анатомия странная, то совсем что то не то. Пробовать разное тоже не вариант, там всего пару раз в день можно и потом снова ждать.
Есть промты для примера.
Пока что там не особоцензурят.
Аноним 17/10/25 Птн 17:00:39 1391084 473
16440900001.mp4 5651Кб, 928x1632, 00:00:08
928x1632
>>1390775
короч ипал в рот этот анус, единственное что лора помогла сделать, это более менее нормальный анал, дебил на тренере, сделал какой то ебейший биас на анальную еблю, стоит написать в промте ток anus, butthole туда член залетает на сверх звуке

придеться дальше ждать с надеждой на жопохелпер, ну ладно хоть потренировался в промптинге

>>1390832
уже выше написано, какие модели, лайтинги и прочее

да кстати секо в хайнойзе лучше поменять на моэ, мне как то больше понравилось
Аноним 17/10/25 Птн 17:23:12 1391114 474
WanVideoOvi0000[...].mp4 2127Кб, 544x704, 00:00:10
544x704
изображение.png 50Кб, 563x267
563x267
блядь киджай ебаный, на другом враппере всёж норм работало, да ёбт твою сукка медь, опять русская речь через жопу работает.
ну ладно, зато 10 секунд блядства на 3090 за 400 сек получилос сделоть.

враппер на OVI вот тока тока вышол:
https://www.reddit.com/r/comfyui/comments/1o62gag/ovi_released_on_wan_video_wrapper/?tl=ru
Аноним 17/10/25 Птн 17:50:11 1391184 475
>>1391084
тут проблема скорее всего что слово пинус присутствует, на тарелку же бабу без хуя в жопе принесли, да и там и так есть примеры где просто анус, но везде его растягивают.
Аноним 17/10/25 Птн 18:07:26 1391211 476
>>1391184
>тут проблема скорее всего что слово пинус присутствует

Та не, я имел ввиду когда тебе нужен анус для вагиноебли сзади, но с лорой + тегом ануса, член при любых твоит тегах на вагиноеб старается залететь в другое место
Аноним 17/10/25 Птн 19:55:30 1391369 477
Тут есть обмазывающиеся ваном 5B? У меня он на дефолтных настройках 20s/UniPC/simple выдает какой-то кал в T2V, в смысле качества картинки, про понимание промта речь не идет. В I2V работает сносно при тех же настройках. У кого-нибудь получалось из него выжать что-то?
Аноним 17/10/25 Птн 20:11:14 1391380 478
Владельцы Blackwell, вы третью сажу пробовали? Смысл есть ковыряться?
Она заменяет вторую или тоже её содержит? Боюсь ставить не зная броду. Пишут что там по шагам разный аттеншн надо использовать и это вроде даже в обновленных киджаевских прописано.
Аноним 17/10/25 Птн 20:57:44 1391415 479
1760572063752762.mp4 1937Кб, 752x416, 00:00:06
752x416
1760572287185295.mp4 1824Кб, 752x416, 00:00:06
752x416
>>1390743
>дегенерат - школьник продолжает срать хуями в горле из треда в тред, во всех тредах двача одновременно, уже половини тредов всего двача это горлоебля различной степени всратости
тем временем за пределами ебаного лепрозория:
Аноним 17/10/25 Птн 21:19:37 1391438 480
>>1391415
Промпт, лоры, веса лор? Не говорю уже про воркфлоу
Аноним 17/10/25 Птн 22:05:44 1391493 481
>>1391463
>>1391450
Смысла от нейросети в которой нельзя генерить порно со знаменитостями нет никакого.
Аноним 17/10/25 Птн 22:07:44 1391494 482
>>1391493
это от вас пидарасов бездарных толку ноль, всё на что вас хватает это ёбла тёлок менят в спизженном вф.
Аноним 17/10/25 Птн 22:15:35 1391504 483
>>1391494
Уж лучше ебля с воркфлоу с минетами и спермой, чем ваше говно нормисное гойское из жопы Альмана
Аноним 17/10/25 Птн 22:17:39 1391505 484
>>1391504
>из жопы Альмана
кто это?
этот тот к то вам в штаны насрал в очередной раз?
Аноним 17/10/25 Птн 23:25:28 1391573 485
>>1391494
Так а че тебе в б то не сидится с тамашними талантами?
Аноним 17/10/25 Птн 23:45:14 1391603 486
>>1391573
А у него хобби такое, прибегать сюда и в нф, ныть, и получать струю мочи на лицо)
Аноним 18/10/25 Суб 01:00:31 1391656 487
1760738000299062.mp4 1587Кб, 480x640, 00:00:06
480x640
1760728422612362.mp4 1725Кб, 464x688, 00:00:06
464x688
>>1391603
> я обожаю получать струю мочи на лицо от токсичного анона, который приходит сюда чтобы чморить безруких и тупых дегенератов
Аноним 18/10/25 Суб 01:05:42 1391664 488
>>1391656
Почему у нее платье стекает будто жидкий терминатор?
Аноним 18/10/25 Суб 01:10:22 1391665 489
>>1391664
>жидкий терминатор?
да
Аноним 18/10/25 Суб 05:40:09 1391733 490
Поясните за ФПС.
Как я понимаю модель в душе не чает, с каким фпс будет сохранено видео, и рендерит из расчёта 16 фпс?
Или из video combine фреймрейт как-то просачивается в водные данные?
Если нет - то как вообще вменяемо контролировать скорость видео?
Аноним 18/10/25 Суб 06:00:36 1391734 491
>>1391656
это чтоли пиздатый ген, с разъебаными руками проходящими сквозь руки другого человека, 6 пальцев у бабехи, со съезжающими ребрами туда сюда, то что нейронка уже на 3 секунте проебала контекст волос бабехи добавив просто длинных к косичкам
а разрешение где проебал, ну да ладно...

вот такое говно даже выкладывать стыдно, хоть бы сид покрутил чтоб руки не разъебывались, или музыку прикрутил значит топовый ген :d

Да в горлотрахе в разы больше работы проведено, когда принесешь хотя бы 20 секунд видоса с удержанием контекста, тогда и можно будет говорить
Аноним 18/10/25 Суб 08:10:07 1391754 492
>>1391733
каждую модель тренируют на видео с определенным фпс, на котором она и работает. че ты этим набором кадров будешь потом делать модели поебать.

все ван 14b работают на 16 фпс
хуньянь и ван 5b на 24 фпс

способы контроля скорости:
1) промпт. не самый стабильный вариант, так как следование промпту зависит от ряда факторов, в первую очередь от наличия ускорялок, плюс рандом.

2) банальное ускорение/замедление постфактум. будет заметно если персонаж разговаривает или в сцене есть подвижные объекты, изменение скорости которых тоже будет заметно. из-за низкого фпс замедление скорее всего придется делать через интерполяцию, что может выглядеть всрато.

3) генерация с контроль видео через vace или fun. заготавливаешь подходящее видео с нужной скоростью и вперед. для меня изначально замедленное контроль видео это единственный способ сделать реально быстрые движения без мыла и артефактов. то есть я беру сгенеренное видео, конвертирую его в контроль, затем интерполирую в 2 раза и по уже этому видео генерю заново. разница весьма ощутима.
Аноним 18/10/25 Суб 08:53:59 1391762 493
>>1391754
Ясно, спасибо за разъяснение.
Аноним 18/10/25 Суб 09:09:38 1391768 494
Анонче, ну помогите плиз будущему режиссеру запромтить сцену, чтобы персонаж появлялся в кадре и уходил из кадра. Персонаж должен быть не случайно сгенерированный, а взятый с референсного изображения. Хочу снимать фильмы в стиле Сергея Кропочкина Стивена Спилберга. Посмотрел предыдущие треды, ничего похожего не нашел. Одни хуи за щеку, что какбэ намекает. Или существующие модели такому не обучены и мне сюда через пару лет вернуться?
Ещё вопрос. Почему человек на генерации постоянно открывает рот. Ставил "talking, speaking" в негатив, почти без эффекта.
Аноним 18/10/25 Суб 09:39:17 1391780 495
>>1391768
Ну и сделай "закулисье", откуда персоаж в основную сцену входит, потом лишнее на монтаже обреж.

Негатив с лайтнинг лорами вообще не работает, насколько из треда понял.
Аноним 18/10/25 Суб 10:31:48 1391828 496
>>1391768
у тебя есть два пути

1) генерация именно по референсу персонажа через t2v.
подходящие модели: wan vace или magref
2) генерация по ключевым кадрам. пустая сцена -> чел на сцене -> пустая сцена. можно еще между ними накидать если надо.
изначально сгенерить сцену, потом вставить туда персонажа через квен эдит, либо сразу сгенерить перса в сцене, чтобы смотрелось натуральнее, а потом его удалить. на chat.qwen.ai можешь попробовать как оно, если результат устроит то можно и не качать. но локальный получше.
потом ты либо генеришь от кадра к кадру, в wan 2.2 fun inp или wan 2.1 vace как самый простой вариант, либо если создаешь контроль видос для vace где сразу раскидываешь все фреймы, это отдельно могу объяснить. я только не помню как оно себя ведет если дольше 5 секунд делать
Аноним 18/10/25 Суб 10:40:59 1391848 497
>>1390772
когда сд 1.5 вышла и народ познал для себя генерацию, то были целые треды где пихали негатив в позитив и хихикали с результатов.
я только хз в чем смысл "upside down" в негативе, хоть кому-то случайно выдавало перевернутую бабу?
Аноним 18/10/25 Суб 10:53:42 1391861 498
В WAN 2.2 Animate можно заменить бабу в порнухе на свою? С сохранением лица и анатомии? Если меняют в танцульках и всяких сценах - значит и там можно
Аноним 18/10/25 Суб 11:01:13 1391869 499
>>1391828
>пустая сцена -> чел на сцене -> пустая сцена
Я думал только по двум кадрам генерит
Или ты имеешь ввиду двумя сценами сделать?
Аноним 18/10/25 Суб 11:09:21 1391876 500
>>1391869
> потом ты либо генеришь от кадра к кадру, в wan 2.2 fun inp или wan 2.1 vace как самый простой вариант, либо если создаешь контроль видос для vace где сразу раскидываешь все фреймы, это отдельно могу объяснить
Аноним 18/10/25 Суб 11:31:22 1391882 501
image.png 60Кб, 978x375
978x375
image.png 225Кб, 1207x771
1207x771
Просто останавливается и предлагает нажать любую кнопку, после чего закрывается.
Аноним 18/10/25 Суб 11:38:29 1391888 502
>>1391882
Не просто, а табличка сверху справа. Попытка реконнекта. У тебя комфи отвалился, уменьшай настройки, добавляй файл подкачки, ну и блоксвап поставь.
Аноним 18/10/25 Суб 11:45:28 1391896 503
>>1391888
Попытка реконекта потому и висит, что процесс завершился. Не написана причина завершения. Ни ошибки, ни хрена. У меня 32 гб рам и 32 гб свап.
Аноним 18/10/25 Суб 11:56:23 1391902 504
image.png 4Кб, 372x102
372x102
image.png 6Кб, 317x141
317x141
>>1391896
>32 гб свап

Очень мало. У меня тоже 32Гб рам, но файл подкачки под 110 гигабайт. И во время генерации в среднем занимается 80-90 гигов.
Аноним 18/10/25 Суб 12:06:44 1391913 505
>>1391902
А оно вообще того стоит с 2060 супер или проще на 2.1 сидеть?
Аноним 18/10/25 Суб 12:09:48 1391916 506
>>1391896
Лапша тупая. У меня 12 гигов видюха. Лапша ничего не генерит виснет, типа не хватает памяти.
Ван2гп с теми же моделями всё генерит без проблем. Без всяких гуфов и прочего дерьма. Просто без проблем генерит в дефолтном ван2.2.

Просто не юзай лапшу, забей на неё хер.
Аноним 18/10/25 Суб 13:16:27 1392019 507
>>1391882
Копируй выхлоп консоли, вставляй в копайлот, поясняя что у тебя проблема с комфи и проси помощи. Я так уже много раз спасался
Аноним 18/10/25 Суб 13:19:08 1392021 508
>>1391828
Пасиб, попробую

>или wan 2.1 vace
А 2.2 Вася не подойдёт что ли? Я прост уже его скачал.
Аноним 18/10/25 Суб 13:30:28 1392040 509
>>1392021
подойдет, я забыл что для 2.2 fun vace сделали
Аноним 18/10/25 Суб 13:34:33 1392043 510
>>1391780
>Негатив с лайтнинг лорами вообще не работает
Плохо,чё. Приходится по несколько раз переделывать, пока рот не закроет.
А лайтнинг лоры, это единственный способ ускорить генерацию или как-то ещё можно? И может ты знаешь, Лоры от WAN2.1, которые для стилизации можно использовать в 2.2 или нет?
Аноним 18/10/25 Суб 13:51:15 1392066 511
>>1391656
Ты вот это хуетой убого хвастаешься или че, бля?
Аноним 18/10/25 Суб 14:19:39 1392110 512
13475400001.mp4 4912Кб, 1024x1792, 00:00:08
1024x1792
>>1392066
та лан, дурак >>1391656 похвастался тем что скачал с цивита радномный воркфлоу, вкинул в него хуету и нагенерил на 240х320 с которого потом и апскейлил наверно, ну и музыку наложил что признак пиздатого гена сразу.

Принес бы че пиздатое я б еблак завалил бы даже, всегда есть к чему стремится

А так, хуй пойми чего выебываться таким, никакой работы над видосами нет


Аноним 18/10/25 Суб 16:19:19 1392319 513
>>1392110
блять это ты тот самый нытик, который в каждом нейрофап треде ноет что не нравится контент, хотя сам ничего стоящего предоставить не может?
Аноним 18/10/25 Суб 16:22:54 1392327 514
>>1392319
не угадал, я тот кто как раз постит в нф свои генерации

>>43621
можешь оценить там D:
Аноним 18/10/25 Суб 16:42:21 1392352 515
Снимок.PNG 94Кб, 1006x831
1006x831
Аноним 18/10/25 Суб 16:44:14 1392357 516
>>1391916
>Лапша тупая. У меня 12 гигов видюха. Лапша ничего не генерит виснет, типа не хватает памяти.

То, что ты дегенерат, и не способен что-либо руками настроить, говорит только о том, что ты дегенерат.
Люди на Комфи даже для 4гиговых видюх рабочие воркфлоу создают.
Аноним 18/10/25 Суб 17:21:07 1392404 517
ComfyUI00020.mp4 398Кб, 512x512, 00:00:06
512x512
Аноним 18/10/25 Суб 17:25:27 1392407 518
>>1391916
лапша у тебя в башке чел)
Аноним 18/10/25 Суб 17:29:31 1392414 519
изображение.png 122Кб, 1008x840
1008x840
Аноним 18/10/25 Суб 17:33:34 1392421 520
>>1392414
это ПРОВЕРКА на дебила. ты её прошёл. поздравляю
Аноним 18/10/25 Суб 17:54:15 1392482 521
>>1391896
>>1391916
https://2ch.su/nf/res/42605.html#43716
Вот сделано на 3060 12гб + 32 рам, файл подкачки по выбору системы, в батнике прописано такое .\python_embeded\python.exe -s ComfyUI\main.py --windows-standalone-build --force-fp16 --dont-print-server --cache-none
pause
Аноним 18/10/25 Суб 18:38:05 1392588 522
>>1391896
Дак 32 свап это мало. У меня на 32 гигах оперативы 49 свап.
Аноним 18/10/25 Суб 18:51:32 1392607 523
>>1390743
Аноний, а можешь конкретно по этому видео показать все лоры и промпт? Уж больно смачно камшот получился, и insertion классный.
Аноним 18/10/25 Суб 19:01:10 1392629 524
>>1392607
В файле метадата есть, просто перетащи его в комфи.
Аноним 18/10/25 Суб 19:18:36 1392663 525
Аноним 18/10/25 Суб 19:31:19 1392705 526
>>1392629
Бля, я настолько уже не верю во вшитые вф, что в этот раз даже не пытался, а оно вон как, спс

>>1392663
И тебе сотни нефти
Аноним 18/10/25 Суб 20:20:42 1392765 527
grok-video-766e[...].mp4 1568Кб, 480x640, 00:00:06
480x640
grok-video-766e[...].mp4 1429Кб, 480x640, 00:00:06
480x640
grok-video-c92c[...].mp4 1794Кб, 464x688, 00:00:06
464x688
grok-video-c92c[...].mp4 1815Кб, 464x688, 00:00:06
464x688
Аноним 18/10/25 Суб 20:23:04 1392769 528
grok-video-dd57[...].mp4 1789Кб, 416x752, 00:00:06
416x752
grok-video-f5ff[...].mp4 1828Кб, 464x688, 00:00:06
464x688
grok-video-081f[...].mp4 1731Кб, 464x688, 00:00:06
464x688
grok-video-081f[...].mp4 1594Кб, 464x688, 00:00:06
464x688
Аноним 18/10/25 Суб 20:35:53 1392780 529
>>1392588
24 видяха, 64 рам, 9-15 своп туда-сюда
Аноним 18/10/25 Суб 21:05:46 1392800 530
>>1392629
воркфлоу там на тему кодирования видео, а не модели собственно с весами
ha-ha
Аноним 18/10/25 Суб 21:06:41 1392803 531
Сора 2-17.mp4 12993Кб, 704x1280, 00:00:15
704x1280
>>1390739
Да вроде норм получается)
Аноним 18/10/25 Суб 21:12:23 1392808 532
LONG00137.mp4 19766Кб, 720x560, 00:00:28
720x560
>>1392352
Вот наглядная демонстрация деградации передачи последнего кадра. Как от этого избавиться?
Аноним 18/10/25 Суб 21:22:46 1392817 533
>>1392629
там воркфлоу склейки видосов, а не генерации
Аноним 18/10/25 Суб 21:25:31 1392821 534
Грок - 5.mp4 18144Кб, 1300x720, 00:00:57
1300x720
Позавчера в Гроке полностью заблокировали NSFW (писюны, вагины). Вчера сделал такой видос (кошкодевочка с демоном, часть 2). А сегодня уже и такой нельзя. Видимо Маск решил, что для мира это слишком и вернул Грок к обычным сиськам.

ЗЫ: а то, что творилось около 5 дней с обновы, можно посмотреть у одного челика в Х: https://x.com/sexy__imagines

ЗЫЗЫ: и, да, это можно было делать на акке Супергрок за 30$, это не баг, просто с телефона надо было вбить возраст в приложение Грок для полного снятия цензуры
Аноним 18/10/25 Суб 21:50:56 1392850 535
>>1392821
Как же охуенно работают большие модели, без всяких лор и прочего, почему эти соевые уёбки не сделают нормальную nsfw большую модель и не гребут деньги лопатой с кумеров? Это же был бы лютый вин.
Аноним 18/10/25 Суб 22:15:39 1392867 536
как в nf залететь?
Аноним 18/10/25 Суб 23:17:18 1392974 537
Пощупала Sora 2, очень реалистично, есть локальная ИИ без цензуры, чтобы также было максимально качественно и реалистично?
Ультрареализм люди и озвучка
Аноним 18/10/25 Суб 23:56:28 1393015 538
На 4 cublaslinear не дает прироста итов вообще, хотя по идее должен. Кто тестил?
Аноним 19/10/25 Вск 00:59:06 1393050 539
>>1392765
>>1392769
Круто получилось, умели в 80-е красиво девушек подать.
Аноним 19/10/25 Вск 01:05:21 1393061 540
>>1392974
Так же - наврятли. Там датацентр с небольшой город размером.
Но тот же ВАН неплохо марку держит, пока сидами играть не начинаешь, и не понимаешь, что по сути он одно и то же генерит с одинакового промпта.
Аноним 19/10/25 Вск 07:08:23 1393253 541
>>1392808
если делаешь луп то банально используя одну и ту же пикчу для первого и последнего кадра. ну и в целом вопрос деградации/шифтинга решается заготовленными ключевыми кадрами + лорами на персонажа
Аноним 19/10/25 Вск 07:11:34 1393255 542
>>1392974
ультрареалистичные генерации видосов снятых на тапок, ага
Аноним 19/10/25 Вск 07:14:32 1393256 543
>>1393061
дааа, ведь лучше когда на один и тот же промпт тебе выдает совершенно разную хуйню. или ты как лудоман получаешь кайф от того что 10 часов крутишь рулетку в ожидании когда из сундучка вылезет шедевор вместо кала?
Аноним 19/10/25 Вск 08:45:00 1393292 544
Есть какие то методы как лицо сохранить? Все разъебывает после 1-2 секунды и там уже другой человек, особенно если эмоции какие то
Аноним 19/10/25 Вск 08:50:34 1393293 545
>>1393061
>и не понимаешь, что по сути он одно и то же генерит с одинакового промпта

Тебе с такими суждениями в картинко-тред, это у них там считается считается зашкваром если модель тебе с одного промта одно и тоже генерит.

У видео говна другие принципы генерации, оно обязано следовать промту, или будет лютый пиздец, ты хуй че сделаешь нормально. у тебя персонаж может - повернуться, отвернуться, почесать жопу и так далее, в кадре может появиться всякая хуита, нахуя оно надо....
Аноним 19/10/25 Вск 08:58:00 1393295 546
>>1393256
>>1393293
Но ведь это норма, когда на том же SD была вариативность, суть на генерации не меняется и следование промпта остается, но каждая генерация разная, другой ракурс/движения/камера и т.д. Но в wan как будто все одинаковое, меняется что то незначительное, как будто сид не меняется а добавляется немного шума к латент
Аноним 19/10/25 Вск 09:34:51 1393309 547
>>1393256
>>1393293
Кажется я задел нежные чувства ваносектантов. (не путать с пользователями Вана)
Аноним 19/10/25 Вск 09:45:34 1393316 548
>>1393295
>Но ведь это норма
это как раз таки не норма, а технические ограничения и принципы генерации, от чего все время с начала сд хотят избавиться. Потому что любая нормальная нейронка делается с коммерческим уклоном, конечному пользователю надо на свой промпт получить хороший ген, за что он платит подписку/балы/прочая монетарная хуита.
И как ты инвестору будешь заливать когда на его запрос "моя красивая жена стоит у дома" там приходит негр и начинает ебать её :d

>исследование промпта остается, но каждая генерация разная, другой ракурс/движения/камера
а вот это это так, для энтузиастов, чисто глянуть насколько модель разъебана

>>1393309
да нет, ты просто сморозил хуиту, но так и не понял это, что грустно D:
Аноним 19/10/25 Вск 09:56:53 1393323 549
>>1393253
>если делаешь луп
Не луп, это просто как пример 6 генераций, ну и даже для банального секса fflf не подойдет по тому что даже если не будет видно склеек, все равно будет видно возвращение на исходную, хотелось бы чтобы в процессе действие развивалось. Также хочется сделать на минуту минимум, чтобы с чувством с толком с расстановкой. Сначала представить персонажа потом какойнибудь небольшой сюжетец на 10 секунд, а потом действие уже различные с фэйдаутами.

А вот как заготовить ключевые кадры, особенно если реалистик например. Вот я хочу чтобы она позу сменила из миссионерской на наездницу, где мне взять ключевой под это, рандомить во флюксе чтобы окружение не поехало, а если таких смен надо 5-6?
Крайне годно делает нано-банана, но nsfw она не пропускает, а локальный квен както очень уж уступает в качестве и понимании пропта к тому же альтерит лицо заметно.
Аноним 19/10/25 Вск 10:09:08 1393329 550
ok-0vexzu.jpg 42Кб, 600x500
600x500
>>1393316
>Внешности всех персонажей всеми силами стараются усреднится к ОДНОЙ внешности, которую оно ВСЕГДА генерит по дефолту без промпта.
@
>РЯЯЯЯЯ ЭТАНАРМАЛЬНА!!!! ТАКИДАЛЖНОБЫТЬ!!!! ТЫНИЧИВОНИПАНИМАИШ!!!!! ТЫХУЙНЮСМАРОЗИЛ!!!!!
Аноним 19/10/25 Вск 10:21:13 1393333 551
>>1393329
ты зачем меня тагнул на свой выдуманный текст, долбаеб чтоли, держи свой мусор в своей голове пожалуйста D:
сам придумал, сам ответил, молодец конеш, но по факту бы че умное сказал
Аноним 19/10/25 Вск 10:59:05 1393379 552
>>1392110
Дай форкфлоу лучше
Аноним 19/10/25 Вск 11:38:45 1393415 553
Анончик, суп! Вышло что-то интереснее wan 2.2? Как дела с wan s2v?
Аноним 19/10/25 Вск 14:29:51 1393588 554
ошибка.png 127Кб, 1156x743
1156x743
>>1386551
Попробовал этот вф. Выдает черную картинку сразу после ksampler`a. Настройки не трогал. Квант q4_k
Что я делаю не так?
Аноним 19/10/25 Вск 15:52:47 1393679 555
Аноним 19/10/25 Вск 15:53:37 1393683 556
>>1393309
дмд-шиз протек в видеотред?
Аноним 19/10/25 Вск 15:58:01 1393687 557
>>1393329
ебало чела из колхоза который не вдупляет почему модель раз за разом выдает ему именно то, что он сам и запромптил)
Аноним 19/10/25 Вск 16:00:28 1393692 558
131891558p2mast[...].jpg 971Кб, 822x1200
822x1200
generatedvideo.mp4 1790Кб, 464x688, 00:00:06
464x688
generatedvideo [...].mp4 1907Кб, 464x688, 00:00:06
464x688
generatedvideo [...].mp4 2704Кб, 464x688, 00:00:06
464x688
Аноним 19/10/25 Вск 16:15:14 1393731 559
>>1393415
wan ovi вышел с генерацией сразу видео и звука. но он на 5b. wan 2.5 все так же за пейволлом.
Аноним 19/10/25 Вск 17:45:51 1393843 560
>>1393679
Спасибо анончик, не знал про такую сборку, попробую. На обычном квен этит 2509 результаты были так себе.
Аноним 19/10/25 Вск 18:08:44 1393855 561
Ван 2.2 не оптимизируется какими-то более легкими моделями и сэйдж атеншонами? У меня на 2.1 хватает 8гб врам и 32 гб рам и подкачка даже не юзается.
Аноним 19/10/25 Вск 19:43:59 1393909 562
>>1393731
Хм, посмотрел на Wan OVI, вроде не так уж и плохо получается. Надо попробовать. В треде нет примеров случайно?
Аноним 19/10/25 Вск 19:46:12 1393911 563
>>1393855
сажа влияет только на скорость
в 32 оперы хай и лоу нойз модели по идее нихуя не влезают. можешь как вариант только лоу нойз использовать, тогда все норм будет. вопрос какое разрешение будет доступно на 8 врам
Аноним 19/10/25 Вск 19:47:33 1393913 564
>>1393909
вроде чето было в прошлом треде, хз. да нах тебе примеры из треда когда есть дискорд и ютуб
Аноним 19/10/25 Вск 19:54:43 1393920 565
>>1393913
Дискорд и ютуб надо шерстить и смотреть уебанские видеогайды, а текстом оно как-то проще и понятнее.
Аноним 19/10/25 Вск 20:01:48 1393931 566
>>1393415
Не вышло.
На S2V всем пофиг, как генерило 5 сек вместо безлимита, так и генерит. =( Ни Киджай, ни Комфи не запарились фреймпак-контекстом из модели.
Ну и по качеству, вроде как, хумо и инфиниттолк лучше.

>>1393909
Ну, типа, ДОСТУПНЫЙ и почти ЕДИНСТВЕННЫЙ с озвучкой — это норм, да.
Но качество все еще плохое, конечно.
Аноним 19/10/25 Вск 20:10:01 1393936 567
19492400001.mp4 16362Кб, 1632x2176, 00:00:08
1632x2176
>>1393855

ну более легкие это какие по твоему
3 квант тебе в помощь, попробовать на нем напихав чистки врама и рама в воркфлоу, чтоб у тебя в раме всякое говно не висело, файл подкачки у меня стоит динамический, но это говно срет в него как не в себя...

Можно подтянуть блок свапы, если будут на 3 кванте лезть оомы (хотя по идее не должны), ну и разрешение бери для старта небольшое чет типо 544 по длинной диагонали
Не будет оомов, можно повышать, там в комфи тем более видно твои ресы, сможешь оценить возможности
Аноним 19/10/25 Вск 20:15:11 1393938 568
Аноним 19/10/25 Вск 20:18:04 1393942 569
>>1393938
а че не 4090 у чела, а?
че за тупой вопрос, исходить надо из его возможностей, или че он тебе в 32 рама и 8 врама сунет 8 квант чтоли
Аноним 19/10/25 Вск 20:27:35 1393955 570
>>1393942
смысл впихивать невпихуемое? какой третий квант блять, там от модели уже ничего не остается, одна лужа из артефактов. ниже шестого это все кал который генерит кривую хуйню, тормозит, хуево работает с лорами и тормозит от лор еще сильнее и к тому же промпт перестает слушать. нахуй такое счастье нужно?

просто юзаешь лоу нойз без хая и все
Аноним 19/10/25 Вск 21:02:19 1394005 571
https://github.com/thu-ml/SageAttention
Собрал из исходников SageAttention 2.2 вместо 1.6 и 4090 стала потреблять 360-390Вт вместо полных 440-445Вт на самых тяжелых шагах KSampler, время сборки клипа точно не ухудшилось. Не знаю, зачем я это пишу, но рад поделиться годной историей.
Аноним 19/10/25 Вск 21:14:17 1394017 572
21001300001.mp4 18231Кб, 1632x2176, 00:00:08
1632x2176
image0 (3).jpeg 128Кб, 1199x747
1199x747
>>1393955
ты сам то 3 квант юзал, или слышал как бабки на лавке сказали что все что ниже 6 кал

>все кал который генерит кривую хуйню, тормозит, хуево работает с лорами и тормозит от лор еще сильнее и к тому же промпт перестает слушать
хуйню высрал, ввел анона в заблуждение, вот сьеби в ужасе от мощи 3 кванта.

п.с. ну конечно 3 квант не будет как 6 или 8, но генерить на нем вполне можно.
Аноним 19/10/25 Вск 21:22:43 1394026 573
>>1393955
>Дегрод серанул инфой, которую не проверял.
@
>Радостно дрочит на своё железо.

Ну мы рады за тебя, что в твою видюху и память что угодно запихать можно.
Аноним 19/10/25 Вск 21:41:56 1394048 574
>>1394017
> вот сьеби в ужасе от мощи 3 кванта
от этой вязкой каши вместо видеоряда реально хочется съебаться подальше
Аноним 19/10/25 Вск 21:53:45 1394052 575
>>1394026
тебе в голову походу крепко что-то запихали в свое время, если ты в сомнениях о целесообразности видишь какие-то выебоны. кого-то еще дегродом при этом называет, что характерно.
Аноним 19/10/25 Вск 21:55:49 1394053 576
Ребята, если веруете в бога, поделитесь воркфлоу с еблей, пожалуйста!
Аноним 19/10/25 Вск 21:56:32 1394054 577
>>1393292
лучше лоры чела других методов нет
Аноним 19/10/25 Вск 22:06:13 1394060 578
>>1394053
Я буддист, пошёл нахуй.
Аноним 19/10/25 Вск 22:06:30 1394061 579
>>1394048
>от этой вязкой каши вместо видеоряда реально хочется съебаться подальше
так купи очки и посмотри внимательнее ;o
(можно конечно еще не апскейлить, тогда я думаю будет посимпатичнее в общем виде, но мне лень было скейл вырубать)
этого более чем достаточно чтобы удовлетворить потребности чела с ограниченными ресурсами, а не юзать один лоу нойз

и ладно анон, ну обосрался ты с кем не бывает, никто ж не осуждает прям.
и не неси хуиты уж, довольно достойный ген, промпту следует, все красиво, кожа детальная, грудь хорошая, трусы симпатичные, че те еще надо, чел на своем компе радугой будет срать что завел модель такую.
Конечно там будут нюансы, но для легковесовой модели, все очень солидно.

Ну и принес бы ген на лоунойсе для сравнения, че пиздеть то, раз уж посоветовал.
Аноним 19/10/25 Вск 22:12:04 1394070 580
>>1394061
Он этой хуетой уже третий тред срёт, при этом ни разу ничего полезного не спизданул (во всяком случае в том же посте).
Просто всем лень было взять его за шкирку и мордой в его же дерьмо ткнуть.
Аноним 19/10/25 Вск 22:15:10 1394073 581
>>1394048
>от этой вязкой каши вместо видеоряда
Так это из-за интерполяции, а не кванта
Аноним 19/10/25 Вск 23:22:45 1394137 582
>>1394061
да не ссы, ну забил 32 гига ошметками модели, ну сгенерил говно, да в принципе и так сойдет епта, шишка встала значит все четко, ресурсы ограниченные же бля

сравнение ты можешь сам сделать на своих же промптах
Аноним 19/10/25 Вск 23:24:36 1394141 583
>>1394070
кто "он", какой хуетой, какой третий тред, шиз? типа если ты неоднократно слышал что квант это кал, то это говорил один и тот же чел 100%? или о чем ты вообще?
Аноним 20/10/25 Пнд 03:12:48 1394279 584
dolboeb.jpg 66Кб, 962x576
962x576
>>1394141
>Срёт из треда в тред умозрительной хуетой, которую сам придумал и сам возвёл в ранг истиныны, не подтверждая никакими тестами.
@
>НИЙА АДИН ТАКОЙ ДЕГЕНЕРАТ, НАС ТУТА МНОГА, И МЫ ФФФСЕ ЕТА ГАВАРИМ!!!! А ТЫ ДАКАЖИ ШТА ЙА СИМЁН ОЛОЛО)))))))
Аноним 20/10/25 Пнд 04:21:56 1394294 585
>>1394279
понял, выздоравливай
Аноним 20/10/25 Пнд 05:28:15 1394310 586
Фотография по пояс, а я хочу отдалить чтобы сделать в полный рост. Пишу, что камеру нужно отдалить и что на челе штаны надеты. Вместо отдаления камеру двигает на штаны. Будто описание штанов расценивает как сюжет к показу. Как это фиксить? Camera zooms out не работает.
Аноним 20/10/25 Пнд 05:38:20 1394314 587
Аноним 20/10/25 Пнд 10:35:26 1394398 588
Я ваш тред не читал, но если вверху видосяны с трехбитным ггуфом, то квант 3 бита и правда херня. Очень плохие видосы по сравнению с тем, с чем можно.
Возможно, лучше 5б модели, но я бы 4 бита юзал, если судить по сравнению у того же палигенезис-ггуф.
Аноним 20/10/25 Пнд 11:50:33 1394487 589
>>1394310
Прогони свой промпт через ллм какую-нить. Можешь юзать эти ноды https://github.com/gokayfem/ComfyUI_VLM_nodes
В этих нодах можно гузануть модель, свой промпт, изначальную картинку и системный промпт. В системный промпт пишешь что-то типа такого или дополняешь его какими-то правилами на свой вкус:
You are an expert in rewriting video description prompts.
Your task is to rewrite the provided video description prompts based on the images given by users, emphasizing potential dynamic content.

На выходе получаешь промпт, переписанный под твои требования из системного промпта с учетом твоей картинки.
Аноним 20/10/25 Пнд 15:03:30 1394814 590
Безымянный.jpg 38Кб, 478x362
478x362
Анончики, как на мою древнюю 1070 8 Gb накатить Wan через ComfyUI и генерить разные POV-видео? Я нигде нормального гайда не нашёл, или разрозненная инфа, или гайды на топовом железе
Если совсем всё печально, то какие у меня могут быть альтернативы? Хочу генерировать всякие непотребства с еот
Аноним 20/10/25 Пнд 15:28:45 1394844 591
Wan с фермами видюх не работает? То есть нельзя, например, собрать 5+ 3060 12гб и на них генерить лучше, чем на какой-нибудь 4080? Объем врам будет в разы больше, да и вычислительная мощность, при условии возможности распараллеливания на них, больше.
Аноним 20/10/25 Пнд 15:34:22 1394846 592
помогите плз. может кто сталкивался. Все хорошо работало в wan 2.2 i2v. Но внезапно после очередного запуска на моменте загрузки low модели диффузии (14b) Comfyui прерывает процесс и пишет переподключение.

модель переустанавливал
ВФ стандартный.
Железо 3060 12гб и 64 гб ОЗУ

че могло сломаться?
Аноним 20/10/25 Пнд 15:46:57 1394856 593
>>1393936
Ты вырезаешь вф из файла? При перетаскивании в комфи, ничего не открывается.
Аноним 20/10/25 Пнд 15:51:19 1394858 594
>>1394844
это вопрос не к нейронкам а к среде в которой их запускают. в комфи есть какой-то зачаток мультигпу, хз как оно вообще
Аноним 20/10/25 Пнд 16:14:23 1394866 595
изображение2025[...].png 1860Кб, 1280x960
1280x960
flux01067.png 936Кб, 1216x640
1216x640
>>1393323
есть варик генерить несколько пикч в одной например. эти пикчи я сделал тупо одним промптом в хроме, потом с region prompt еще попробую, так как на трех пикчах промпт уже пиздец сильно протекает.

промпт такой юзал:
this image conists from two separate photos of a (описание бабы и сцены)
at the first image...
at the second image...
Аноним 20/10/25 Пнд 16:51:42 1394903 596
>>1394844
Объем врам тебе ничего не даст.
А чипы гораздо слабее.
Комфи толком не работает с мультигпу (без танцев с бубном, никому не интересно, никто не танцевал).

Если хочешь — попробуй запустить оригинальный код вана, может пойдет.
Аноним 20/10/25 Пнд 18:56:57 1395142 597
AIO00004.png 1094Кб, 928x1120
928x1120
AIO00016.png 2329Кб, 1728x1344
1728x1344
AIO00001.png 2148Кб, 1344x1728
1344x1728
AIO00003.png 1660Кб, 1344x1344
1344x1344
>>1394866
Это идея конечно, спасибо, удивительно что хрома это понимает.

С квеном у меня всякая херня получается пока что, reverse cowgirl во всей красе как говорится. И это на рапиде АИО.
Аноним 20/10/25 Пнд 20:17:08 1395264 598
>>1394903
Я танцевал через рейлайт, квен получался в полтора-два раза медленнее обычного оффлоада в рам, так что забил хуй.
Аноним 20/10/25 Пнд 20:53:51 1395306 599
А где перекат то, ебать. Или там на верхах обсуждают, быть ли локальному треду генерации или нет?
Аноним 20/10/25 Пнд 21:42:18 1395341 600
.mp4 13928Кб, 768x768, 00:00:18
768x768
Аноним 20/10/25 Пнд 21:56:26 1395353 601
>>1395142
> это на рапиде АИО
это квен эдит если че, для простой генерации в теории может быть хуже чем обычный квен, но это лишь предположение. ну и не ленись, напиши что она сидит на мужике спиной к камере (вьюверу).
качество картинки кстати прям ниче так, вполне. заметно лучше чем реализм с мылом и артефактами, надо тоже попробовать аниму погенерить на нем.
Аноним 20/10/25 Пнд 22:28:17 1395364 602
А я в правильный тред попал, если хочу видосы без цензуры делать? Что-то вроде порно-мемов с сенаторами и трампыней и фанфиков по книгам? С моей 2060с можно что-то делать?
Аноним 20/10/25 Пнд 22:43:29 1395377 603
webm01687.mp4 5355Кб, 854x1280, 00:00:05
854x1280
>>1395341
Это ты ещё не видел как выглядит появление хуя в кадре.
Аноним 20/10/25 Пнд 22:50:42 1395378 604
>>1395364
> С моей 2060с можно что-то делать?
ктож тебе запретит?
Аноним 20/10/25 Пнд 23:04:11 1395382 605
>>1395377
Учись писать более подробный промпт.
Ну и сид роляй как обезьянка с электродом в центре удовольствия.
Аноним 20/10/25 Пнд 23:29:53 1395387 606
23121.PNG 5Кб, 451x92
451x92
И что это значит, никаких ошибок нет. Просто переподключение.
Аноним 20/10/25 Пнд 23:40:22 1395394 607
Аноним 20/10/25 Пнд 23:42:54 1395397 608
>>1395394
И что с этим делать
Аноним 21/10/25 Втр 00:09:50 1395410 609
>>1395397
Набираться OOMа
У вас там споры о квантах (которые нахуй не нужны). А что мешает просто въебать файл подкачки на ссд?
Аноним 21/10/25 Втр 00:13:18 1395411 610
>>1395410
>Набираться OOMа
И что это значит?
>А что мешает просто въебать файл подкачки на ссд?
Он на ссд.
Аноним 21/10/25 Втр 00:19:41 1395413 611
Capture.PNG 526Кб, 374x569
374x569
Аноним 21/10/25 Втр 00:48:32 1395426 612
Screenshot10.png 338Кб, 960x633
960x633
А можете проанимировать эту картинку и зациклить видос? Чтоб первый кадр был таким же как и последний.
Аноним 21/10/25 Втр 01:47:58 1395445 613
image.png 6Кб, 317x141
317x141
>>1395411
>Он на ссд.
90+ гигабайт, надеюсь? На пике ещё далеко не самый объёмный воркфлоу с парой лор.

>И что это значит?
Out of memory
Аноним 21/10/25 Втр 02:00:20 1395447 614
>>1395445
>90+ гигабайт, надеюсь?
Так а сколько нужно и для каких воркфлоу, есть список этих воркфлоу с описанием сколько им нужно памяти? Что бы не играть в угадайку. У меня 12 гб. Есть воркфлоу под такую память? Я запустил какой-то там с этими ггуф файлами. Я думал ггуф это и есть для маленькой памяти. Но оно пишет, что переподключение.
>Out of memory
Я знаю, что такое Out of memory, я не понимаю, что значит фраза Набираться OOMа.
Набираться нехватки памяти.. Это какая-то пардон, белиберда.
Аноним 21/10/25 Втр 03:19:03 1395491 615
>>1395447
>Что бы не играть в угадайку.
Ну ~100 Гб чтобы не сильно выёбываться вполне норм будет.

> Я думал ггуф это и есть для маленькой памяти
Ну да, так и есть. Считай, у тебя два ггуфа (лоу и хай) по 10 гигов, + 4 лоры, энкодер, вае, вижн, всякие латентные файлы и т.д. - так гигабайт 60-70 и наберётся влёт.
Аноним 21/10/25 Втр 05:40:29 1395503 616
>>1395377
закономерные последствия использования "trhusts penis" в промпте?
Аноним 21/10/25 Втр 05:43:41 1395504 617
>>1395491
хуйня, если 10 гб гуфы то по идее в 32 оперы влезает. какие блять 60-70 гигов?
Аноним 21/10/25 Втр 08:16:28 1395523 618
>>1395504
>>1395491
Так я не понял, чё сделать то нужно, что бы оно не вылетало.
Вот у меня 12 гб видео, 100 гигов файл подкачки (ну и ебанизм).
Оно всё равно переподключается без всякой ошибки. Попробовал другой воркфлоу, он не переподключается и не выдает никакой ошибки, просто висит бесконечно на первом семплере.

Тоесть вообще не понятно что делать.
Аноним 21/10/25 Втр 08:40:40 1395531 619
image.png 9Кб, 202x384
202x384
>>1395523
оператива точно ничем лишним не забита? попробуй официальные воркфлоу, там ничего лишнего
Аноним 21/10/25 Втр 08:52:26 1395537 620
>>1395531
Так а смысл, вы же обещали что на комфи будет более быстрая генерация, из-за всяких там кастомных ускорителей, и памяти нужно будет меньше.

А тут наоборот получается что её нужно больше? Что-то я не пойму прикола. На дефолтном темплейте в ван2гп у меня всё генерится без всяких ггуфов и прочего. Ничего не вылетает. При том, что в этот момент в оперативе 3 браузера и какой-нибудь еще фотошоп запущен.
Аноним 21/10/25 Втр 09:25:12 1395556 621
>>1395537
кто "вы"-то бля
у меня возникли подозрения, что в ван2гп ты юзаешь ван 2.1, а в комфи пытаешься 2.2 впихнуть, который в 2 раза больше весит
Аноним 21/10/25 Втр 09:40:34 1395564 622
>>1395531
Кстати, иногда когда комфи как-то некорректно закрылась то может остаться питоновский процесс с гигабайтами занятой памяти, его надо найти в диспетчере задач и завершить.
Аноним 21/10/25 Втр 09:47:54 1395574 623
На все вопросы «а чо оно не влазит и скока надо», ответ уже, объективно, один:
КУПИТЕ ПАМЯТЬ.
Все, нахуй, никакой мозгоебли, покупаешь себе 128 гигов оперативы и живешь себе.
Не хочешь память —купи 120-240 ГБ ССД и сделай его под файл подкачки целиком.
Попытки экономить лишние 10 гигов — ебейшая хуйня, вы ноете в треде по 20 сообщений, а итог, блядь, один: КУПИТЕ ПАМЯТЬ.
Нахуй ноете, МИНИМУМ СТО ГИГОВ ИЛИ ИДИ В ЖОПУ.

Какие-то, блядь, калькулирования, вот q4_K_M весит 9,9 гига, значит я 100 мб могу сэкономить, а тут еще вае пожму, и еще 122 мб сэкономлю, ух, заживем!..

Удаляй доту, нахуй, ставь файл подкачки, если совсем бомж.

WAN в Комфи может потреблять ОТ 57 ДО 97 гигов, вот хуй угадаешь, видел и те, и другие числа, связано с нихуя, просто живем с этим.

Позязя.
КУПИТЕ ПАМЯТЬ.
Аноним 21/10/25 Втр 09:53:23 1395584 624
>>1395531
уточню что тут под "лишним" я имел в виду сторонний софт и браузеры с сотней вкладок
Аноним 21/10/25 Втр 10:19:14 1395606 625
>>1395353
>это квен эдит если че, для простой генерации в теории может быть хуже чем обычный квен, но это лишь предположение.
Это даже не предположение, а судя по всему, вполне себе факт. Я уже тестировал - без исходной картинки (с пустым латентом и чисто текстовым промтом) qwen-image-edit генерит примитивную фигню, а 2509 - вообще, в основном полную херню. Иногда вообще размытое туманное НЕЧТО вместо хоть чего-то оформленного.

>>1395574
>Нахуй ноете, МИНИМУМ СТО ГИГОВ ИЛИ ИДИ В ЖОПУ.
Минимум - таки 64. Мне хватает с под wan 2.2 в fp8 на 3060. Чуть-чуть свопа образуется - гиг 5-10, и то не всегда. А свидетелям святых gguf квантов еще меньше надо, если с мозгами юзать.

Просто имей в виду, что 64 - это еще одновременно порог для старых контроллеров. Так что не везде 128 физически поддерживается, из тех железок которые в остальном еще в принципе боле-менее норм под нейронки можно завести, и это уже не "купи память" а "поменяй все железо" получается.
Аноним 21/10/25 Втр 10:28:29 1395615 626
>>1395556
>у меня возникли подозрения
И на основании чего ты это заключил интересно?

Генерится первый и последний фрейм ван 2.2. С тремя запущеными браузерами и фотошопом.
Ну на 6 степов где-то пол часа.

Но ведь генерится и не вылетает. Может там профиль какой-то на маленькую память. В комфи есть какие-то профили для ограниченной памяти, что бы я там не знаю загружалось как-то блоками, или я хз?

>>1395574
Совет купить память это тупость какая-то.

>>1395606
>Мне хватает с под wan 2.2 в fp8 на 3060
У меня 3060 на 12 гигов, у меня идет переподключение, как это исправить, чё надо делать.
Аноним 21/10/25 Втр 10:45:25 1395628 627
>>1395606
>Минимум - таки 64
Если в видимокарте 24гб то 64гб системной норм, у меня даже в своп не лазит.
Аноним 21/10/25 Втр 10:49:28 1395635 628
>>1395615
>на 6 степов где-то пол часа.
>3060 на 12 гигов
Нахуй так жить, на 3090 6 степов за 4 минуты генерится, 81 фрейм, разрешение что-то около 800х600
Аноним 21/10/25 Втр 10:50:35 1395636 629
>>1395635
Так а что для этого нужно? Есть инструкция какая-то?
Аноним 21/10/25 Втр 11:06:24 1395645 630
>>1395636
Купить 3090ти на авито.
Аноним 21/10/25 Втр 11:08:43 1395649 631
>>1395615
если ты зайдешь на гитхаб ван2гп то там написано что оно оптимизировано для лоу врам. то есть претендует на то чтобы быть лучше комфи в этом плане.

совет купить память это лучший совет который только можно дать, память дешевая, но на ней все и держится по сути. врам даже близко не так важен как оператива.
Аноним 21/10/25 Втр 11:11:40 1395651 632
>>1395649
Так а откуда тогда куча историй что на 3060 всё быстро генерится на комфи, это всё пиздёж и наебалово? Оставаться на ван2гп и не ебать мозг?

Я думал что комфи более гибок и его можно настроить под разные архитектуры а в итоге, выходит что это нетак?

>совет купить память
Так всё упирается именно в оперативную физическую память что ли? Ты в этом уверен?
Аноним 21/10/25 Втр 11:13:58 1395652 633
>>1395615
>Совет купить память это тупость какая-то.
Да не, это, как по мне, единственный вариант адекватно заниматься видеогенерацией локально. У меня вот тоже 32 Гб оперативы (и 3090), и из-за постоянной дрочки файла подкачки на 80-90 гигов обычные генерации идут по 9-13 минут, хотя непосредственно сама работа обоих семплеров - от силы минуты 3-4, иногда и меньше.
Аноним 21/10/25 Втр 11:17:10 1395654 634
>>1395652
У меня 32. Типа еще 32 докупить?
Аноним 21/10/25 Втр 11:29:09 1395661 635
>>1395651
причем здесь скорость генерации если твоя проблема в том что модель в принципе не влезает при использовании комфи
докупай еще 32 оперы и не еби голову.
Аноним 21/10/25 Втр 11:29:56 1395662 636
>>1395654
Да, будет гораздо приятнее (но тогда всё равно подкачку гигов в 20 оставить надо будет на всякий случай).

Но вообще, если у тебя без ошибки ООМ отваливается комфи и пишет "переподключение" и "нажмите любую клавишу" в консоли - дело может быть и в чём-то другом. Комфи-портабл в редких случаях не пишет всю инфу в консоли (у меня такая хуйня при попытке установить TensorRT была, комфи нихуя не сообщал мне про ошибки с cuda и прочей хуйнёй), надо запустить через python main.py в папке "комфи-портабл"/ComfyUI, там будет полный лог.
Ну или у ЧатЖПТ какого-нибудь поспрашивай, опишина каком шаге падает и что пишет - он тупо всё об этом КомфиЮИ знает, точно поможет.
Аноним 21/10/25 Втр 11:37:02 1395669 637
>>1395661
Так я даже не пойму влезает оно или не влезает.
Своп вроде не занят, ну на половину может. Видео ну отображается 11 из 12.
Один воркфлоу переподключение. Другой просто бесконечно висит на первом семплере и видюха загружена на 11 из 12. Я даже не ебу делает он там что нибудь или нет. Просто висит несколько часов без какой-то ошибки.

Может нужны какие-то воркфлоу специальные. Где вообще эти воркфлоу находятся. Для маленькой памяти.
Аноним 21/10/25 Втр 12:08:02 1395701 638
>>1395353
> квен эдит если че, для простой генерации в теории может быть хуже чем обычный квен
Я сравнивал, различия минорны.

>>1395606
> Я уже тестировал - без исходной картинки (с пустым латентом и чисто текстовым промтом) qwen-image-edit генерит примитивную фигню, а 2509 - вообще, в основном полную херню.
У меня все норм, что-то с комфи или вф, не знаю.
Что прошу, то и генерит.
Стиль чуть отличается, не более.
А вот простой квен едит (не последний) — тот правда херню генерил.

> Минимум - таки 64.
Я про файл подкачки. Проще поставить сотню и забыть, чем добавлять по 5 гигов каждый раз, когда вновь вылетает.

> "поменяй все железо"
У меня ноут только 32 поддерживает, к сожалению. И такое бывает, согласен.
Но файл подкачки все же поможет.

>>1395615
> Совет купить память это тупость
> У меня 3060 на 12 гигов, у меня идет переподключение, как это исправить, чё надо делать.

Тебе лично — ничего.
Добавить оперативы, увеличить файл подкачки, докупить ссд под него дешманский — это все тупость, как ты говоришь.

>>1395635
По идее, там раза в 2-2,7 дольше, чем на 3090.
Проверял на 3060 с 32 гигами оперативы, скорости вполне себе скейлятся от чипа + немного потерь на оперативе.

>>1395651
Ну слушай.
У меня на 3060 все норм генерилось.
Что не так у тебя — не знаю.
Причин уйма, а судя по твоему заходу с «правильные советы — это тупость», мне тебе посоветовать нечего.

>>1395662
Я дважды ловил такое поведение на 3090 у двух разных людей, на одной моей сборке.
При этом, человек с 3060 на этой же сборке запускал и у него все работало из коробки.
Т.е., косяки с переподключением и нажмите любую кнопку без вывода ошибки встречаются как минимум на 3090.

Файл подкачки, конечно, сразу ставили побольше, и оперативы у всех было по 64.
Т.е., там может быть еще какая-то проблема, но я ее так и не порешал.

>>1395669
Ну тогда остался второй совет.
> ИЛИ ИДИ В ЖОПУ
Ноу оффенс, вы первый начали. =) Или кто там за глупый совет затирал.
Аноним 21/10/25 Втр 12:13:00 1395709 639
>>1395701
>У меня на 3060 все норм генерилось.
Ну так а с какими воркфлоу.
>правильные советы
Просто ван2гп не вылетает у меня. Потому и говорю, что совет что-то расширить это объективно тупо. Тут тебе не стоит обижаться.
Просто видимо какие-то настройки нужны для 12 гигов вирем, но какие я не могу понять. Я думал что эти модели ггуф это специально для лоу вирем. Но они почему-то переподключаются.
Аноним 21/10/25 Втр 12:22:10 1395720 640
>>1395709
бля пиздуй обратно генерить секундное видео по 10 часов на своем ван гп, заебал
Аноним 21/10/25 Втр 12:48:03 1395757 641
Аноним 21/10/25 Втр 12:57:00 1395771 642
>>1395720
Не понимаю чего тебе так бомбит.
Это легитимный аргумент, что ван2гп не вылетает при определенном конфиге ПК. Следовательно совет купить новый ПК при использовании комфи не катит.
Просто нужны какие-то другие настройки комфи, какие-то воркфловы для лоу вирем.
Я жду что меня кто-то сориентирует в треде именно по настройкам. Советы типа по покупке нового ПК мне не нужны.
Аноним 21/10/25 Втр 13:06:09 1395781 643
Вот это дрисню походу надо качать Wan2.2-I2V-A14B-HighNoise-Q2_K.gguf
Аноним 21/10/25 Втр 13:17:14 1395792 644
>>1395771
"если танк не летает, то нужно всего лишь найти кнопку которая выпускает крылья"
Аноним 21/10/25 Втр 13:23:02 1395798 645
>>1395792
Так твоя аналогия не работает. Танк то летает, просто медленно.
А вы говорили, что на комфи можно быстро генерить. Даже на 3060. Но что-то пока я не пойму как.
Аноним 21/10/25 Втр 13:27:01 1395804 646
>>1394846
похоже на глюк файервола или что-т вроде того. Ещё можно попробовать установить десктопную версию комфи. Подключения проходят под капотом и ты не узнаешь, что у тебя с ними проблема
Аноним 21/10/25 Втр 13:27:28 1395805 647
.mp4 1809Кб, 512x512, 00:00:07
512x512
Аноним 21/10/25 Втр 13:29:02 1395809 648
1scene00001.png 2652Кб, 1600x1600
1600x1600
2scene00001.png 2191Кб, 1600x1600
1600x1600
3scene00001.png 1988Кб, 1600x1600
1600x1600
Аноним 21/10/25 Втр 14:11:44 1395830 649
>>1395771
>ван2гп не вылетает при определенном конфиге ПК
А какой конкретно моделью/гуфом (и какими лорами) ты генерил на этом ван2гп (в душе не ебу что это, судя по взгляду по диагонали на гите - что-то для как раз малообъёмных видеокарт)? В Комфи теми же самыми пытаешься?
Насколько я понял, в ван2гп просто изначально встроено дохуя всяких оптимизаторов чтобы работало на бомжевидюхах. А Комфи это конструктор, где нужно все эти оптимизации ставить и ковырять самостоятельно.
Тут хз, поищи в интернетах/цивите что-то типа low vram/ram workflow, наверняка есть сотни вариантов такого.
Аноним 21/10/25 Втр 14:25:21 1395838 650
>>1395830
Там дефолтные вановские модели 2.2. Плюс лоры я скачал лайтинг.

>Тут хз, поищи в интернетах/цивите что-то типа low vram
Так я так и делал. Скачал с ютуба 1 воркфлоу. В нем внутри ггуфы, сегетеншен, там лайтинг лоры. Этот конфиг просто вылетает, идет переподключение.
Еще качал отсюда воркфлоу там просто ггуфы от чела который говорил, что у него такая же как у меня видеокарта, он висит на первом семплере и нифига не генерит, и ошибки не выдает. Ждал несколько часов, потом отрубил.

Пришел вот теперь спросить конкретно, что мне нужно сделать. А тут какой-то хуй аггрится на то, что его шлют с советами про покупку памяти. И больше нихуя тут никто не говорит.
Аноним 21/10/25 Втр 14:37:30 1395848 651
>>1395838
пробовал читать логи?
например, может встречаться текст "No module named 'имя модуля'"
Всё, что будет так попадаться, надо доустановить командой
pip install 'имя модуля'
У меня вот после установки очередной ноды слетает питон. Приходится комфи переустанавливать и доустанавливать все эти модули. Причём после перезагрузки комфи в логе появляются очередные зависимости. Может потребоваться десяток таких установок-перезапусков, пока они не прекратятся появляться в логе. Я в итоге собрал их в один текстовик и одной копипастой их устанавливаю. Пора переустановить питон. Питон сам себя себя не переустановит
Аноним 21/10/25 Втр 14:46:17 1395855 652
>>1395798
>Но что-то пока я не пойму как
потому что ты ебаный необучаемый долбоеб
Аноним 21/10/25 Втр 14:48:48 1395857 653
>>1395809
опа, прикольная лорка, не знал про такую, спасибо
Аноним 21/10/25 Втр 15:12:26 1395877 654
>>1395838
>Этот конфиг просто вылетает, идет переподключение.
А в консоли при этом что-то пишет? Если да, то, как и говорил выше, можешь выключить голову и втупую копировать в чатжпт, он знает абсолютно всё про комфи, подробно подскажет.

Не знаю что там у тебя за воркфлоу, но у меня впервые получилось завести Ван 2.2 вот на этом -
https://civitai.com/models/1847730?modelVersionId=2091039
Тут никаких изъёбств, и ничего лишнего. Попробуй тут ггуфы свои запустить.
Аноним 21/10/25 Втр 15:50:04 1395914 655
>>1395757
Они там еще и управление генерацией заявляют... Чет больно жирно выглядит.
Аноним 21/10/25 Втр 16:30:56 1395993 656
>>1395914
Там управление генерацией на уровне сгенерировал 3 секунды по ндому промпту, написал новый промпт с 3й секунды он начинает генерировать по новому промтпту. Управление уровня /Б
Еще и на wan 2.1 кому это нужно - непонятно.
Аноним 21/10/25 Втр 17:39:09 1396103 657
>>1395651
>Я думал что комфи более гибок и его можно настроить под разные архитектуры а в итоге, выходит что это нетак?
Хули ты там настраивать собрался, дегенерат ебаный? Ты на первой же проблеме начал гундеть как сука побитая. Юзай че для тебя барин сделал и не выебывайся, раз тямы нет нихуя.
Аноним 21/10/25 Втр 17:49:50 1396109 658
image.png 76Кб, 666x743
666x743
>>1395709
Дефолтным.
Которое я тут выкладывал не раз, и другие выкладывали.

Никакой магии, берешь и генеришь.

> Просто ван2гп не вылетает у меня.
Тогда в чем проблема пользоваться ван2гп?
Совет расширить — это не тупо, это ты тупой, если не понимаешь этого. И тут тебе не стоит обижаться. =)
Комфи и ван2гп — кроме того что разные фреймворки, так у них еще и разные окружения, среды. Возможно, у комфи какие-то косяки, а ван2гп поставился нормально. Может проблема в винде где-то, может еще что-то.

> Просто видимо какие-то настройки нужны для 12 гигов вирем, но какие я не могу понять. Я думал что эти модели ггуф это специально для лоу вирем. Но они почему-то переподключаются.
Нет, долбоеб, мой друг, никакие настройки не нужны, тебе миллиард раз написали, хватит башкой об пол ебашиться.
Все работает без каких либо настроек.

Блядь, щас пойду и сгенерю нахуй видос на 3060, посмотрю, че да как там сейчас.

>>1395757
Это очень хорошо, но у нас и Wan S2V тоже без ограничений по длительности, но ни Киджай, ни Комфи не завезли.
Боюсь, Креа может ждать тот же результат. =(

>>1395771
> Это легитимный аргумент
Нет, и я описал выше, почему.

> совет купить новый ПК
Так тебе посоветовали сидеть на Ван2ГП, если он не вылетает.
В чем проблема?

> Просто нужны какие-то другие настройки комфи, какие-то воркфловы для лоу вирем.
Нет. Вообще нет. Совсем нет. Никак нет.
Какие-то влажные фантазии.

> Я жду что меня кто-то сориентирует в треде именно по настройкам.
Тебя уже 100% сориентировали.
Если ты пришел и не работает — значит купить новый ПК.
И хоть усрись, разбивая голову об пол, оно ВДРУГ не заработает от смены пары галочек.

>>1395792
Все так.

>>1395798
> Танк то летает, просто медленно.
Аноним 21/10/25 Втр 18:29:10 1396161 659
WanVideo22I2V00[...].mp4 964Кб, 480x480, 00:00:05
480x480
Ryzen 5 5500
32 GB DDR4 3200 MHz
RTX 3060 12 GB Palit JetStream

480 x 480 @ 81
4 степа, фп 16 аккум, сажа
Исключая время на загрузку моделей с нуля (делал лишь 1 прогон) — 160-180 секунд генерации.

Использовал модели Insight, потому что мне так было быстрее перекидать их с диска на диск.

safetensors, конечно.

Какие нахуй lowvram, gguf, берешь себе файл подкачки и ебашишь.

Может быть дело в моей сборке, где уже все настроено.
Аноним 21/10/25 Втр 18:30:38 1396166 660
>>1396161
Ну и, строго говоря, конечно, возможно ггуф-модели помогут выиграть в оперативе где-то, пощадят твой ссд диск с файлом подкачки и так далее.
Не обязательно прям юзать fp8 или fp16 (я сам fp16 использую) модели.

НО, я говорю так, как у меня лично работает. А у меня лично так работает.
Аноним 21/10/25 Втр 18:34:30 1396169 661
>>1395771
Внутри ComfyUI ставишь плагин Video Helper Suite.

Качаешь видос, который я тебе скинул (ета ти=).
Перетягиваешь его в браузер — откроется воркфлоу.

Возможно, тебе придется вырубить там sageattention при запуске (правой кнопкой и Обход / Bypass).

Модели брать тут:
https://huggingface.co/eddy1111111/WAN22.XX_Palingenesis/tree/22458867ac438914556061b5b2ead4751e935cc3
Вообще, автор их удалил, а я их мало тестировал, не ебу, бери любые модели, правда, выбирай на вкус.

Лоры брать тут:
https://huggingface.co/lightx2v/Wan2.2-Lightning/tree/main/Wan2.2-I2V-A14B-4steps-lora-rank64-Seko-V1
Вроде как есть новые, но я скачал первые попавшиеся (до этого на том компе не было лор).

Накидано от балды — но работает без проблем.
Аноним 21/10/25 Втр 18:36:55 1396173 662
>>1395809
Кстати, лора действительно очень крутая, жаль я не творческий человек и мне сложно вот это ваше «продолжать сцену». =) Но она прям по превьюхам могет.
Аноним 21/10/25 Втр 19:08:23 1396236 663
>>1396173
Так можно генерацию промта какой-нибудь LLMке поручить же.
Аноним 21/10/25 Втр 19:26:44 1396278 664
>>1396161
С этим заработало.
При чем я подключил не ггуф модели, а Wan2_2-I2V-A14B-HIGH_fp8_e4m3fn_scaled_KJ
Которые весят сильно больше.
Значит проблема не в памяти, и не в подкачке, как форсил выше видимо сотрудник днс, а в чем то другом.
Хотя у меня был воркфлоу на первый и последнйи кадр. Мне нужен именно такой. Хз может и с этим что-то связано.
Аноним 21/10/25 Втр 19:37:36 1396301 665
>>1396278
> Хотя у меня был воркфлоу на первый и последнйи кадр

Это типа чтобы по раскадровке генерить длинные видео? А можешь в меня им кинуть, попробую у себя.
Аноним 21/10/25 Втр 19:57:42 1396323 666
Вы заебали. Катиться будете?
Аноним 21/10/25 Втр 20:10:21 1396335 667
>>1385126
а как в нерофап залезть?
Аноним 21/10/25 Втр 20:49:07 1396367 668
Аноним 21/10/25 Втр 20:51:35 1396372 669
>>1396278
БЛЯДЬ ИДИ НАХУЙ ПИДОРАС
Это я и писал про память изначальный пост.
Какого хуя вы все такие неблагодарные сволочи, ояебу, если честно.
Сотрудником ДНСа еще обзываешься. =)
Причем, меня больше всего удивило то, что в посте было «увеличьте файл подкачки», но об этом ты ни разу не написал, то есть даже ни разу не попытался.
Это охуеть как странно — игнорить советы, и ждать, пока на блюдечке принесут.

> Хотя у меня был воркфлоу на первый и последнйи кадр.
Ммм… Подожди-подожди…

> Wan2_2-I2V-A14B-HIGH_fp8_e4m3fn_scaled_KJ
А у тебя это воркфлоу на Kijai ноде?

А ты blockswap там делаешь 40, например?
Идея в том, что комфи нативное само выбирает, сколько выгружать в оперативу, а у Киджая надо задавать. Если не блоксвапать, то он будет пытаться запихнуть ВСЮ модель в видяху, что очевидно не сработает.
А 40 — значит всю модель в оперативу помещать.

Проверь, я не помню точное название ноды, но что-то такое. BlockSwap.

Но у тебя уже хоть что-то генерится — это хорошо. =)
Аноним 21/10/25 Втр 21:10:33 1396386 670
Есть смысл дрочить Kijai ноды? Они делают лучше нативных? В чем их смысл? Кроме блоксвапа ( хотя в нативе тоже все ок с ним)
Аноним 21/10/25 Втр 21:13:17 1396389 671
>>1396386
Попробуй. Иногда они делают лучше при всех равных.
Аноним 21/10/25 Втр 21:15:14 1396391 672
>>1396386
Они немного лучше натива, обладают гораздо большим функционалом, но с большими возможностями приходят большие траблы, и блоксвап ручной.

Если тебе нужен липсинк, последний кадр, всякие ОВИ и прочие хитрые ништяки — то да.
Если тебе просто видяшки генерить, то проще сидеть на нативе, ИМХО.

Зависит от твоих хотелок — ты либо в любом случае приходишь к Киджаю, как безальтернативным нодам, либо они тебе и не нужны.
Аноним 21/10/25 Втр 21:16:03 1396392 673
>>1396109
>Это очень хорошо, но у нас и Wan S2V тоже без ограничений по длительности, но ни Киджай, ни Комфи не завезли.
В темплейты самого комфи хоть иногда заглядывайте, и обновляться тоже хоть изредка стоит. Все там уже завезли...
Другое дело, что S2V - ну такое себе, само по себе получилось. Вроде и работает, и длительно, но качество... "спецфическое".
Аноним 21/10/25 Втр 21:23:25 1396400 674
>>1396392
Комфи обновляю постоянно.
А вот в темплейты надо бы, мой косяк.
Пасиба, посмотрю!

В таком случае и на креа можно понадеяться… Но я че-т хз, Wan2.1? Оно точно стоит того?
Хотя Креа-Флюкс была эстетично красивой, да.
Аноним 21/10/25 Втр 21:26:37 1396401 675
.mp4 552Кб, 512x512, 00:00:09
512x512
Аноним 21/10/25 Втр 21:41:43 1396415 676
>>1396392
Эээ… Я не уверен, что это то, что надо. Тут костыли в виде тех самых сабграфов.

Как это должно работать можно посмотреть во фреймпаке Киджая — просто фигачишь до 2 минут и оно генерит понемногу.
Фреймпак, конечно, на фоне вана 2.2 уже совсем фигня, но я к тому, что тут сделано странно, при том, что сами Алибаба обещали как раз ту самую технологию внимания.

Но, ладно, я попробую интереса ради, что получится.
Аноним 21/10/25 Втр 21:50:23 1396429 677
Пилите перекат отдельно для локалок, Сора-тред будет для онлайн-генераций. Только сделайте ссылку на этот тред, чтобы была преемственность.
Аноним 21/10/25 Втр 21:55:01 1396438 678
>>1396429
Плюсую, мне тоже кажется, что локалки с онлайном пора разделять.
Аноним 21/10/25 Втр 21:59:31 1396444 679
>>1396415
>Эээ… Я не уверен, что это то, что надо. Тут костыли в виде тех самых сабграфов.
>
Это не костыли. Там сабграф получает весь предыдущий блок (а не один кадр) и продолжает генерацию исходя из него, а не из единственного изображения. Т.е. ты продолжаешь именно видео, а не картинку, со всеми векторами движения и прочим. Но можешь в каждом блоке отдельный промпт выставить.

Фреймпак - там другой принцип, со своими ограничениями (промпт только общий, и хреново его слушается).
Аноним 21/10/25 Втр 22:03:42 1396450 680
>>1396444
А, ок. Спс, значит все не так плохо, буду разбираться.
Аноним 21/10/25 Втр 22:59:37 1396508 681
>>1396386
у киджая дохуища нод которые дополняют нативные, всякие полезные приблуды которые кроме него никто не сделал
Аноним 22/10/25 Срд 06:00:46 1396695 682
>>1396367
Блин, дружище, а можешь сам воркфлоу скинуть, без вот этих вот уебанских видеогайдов?
Аноним 22/10/25 Срд 06:03:20 1396698 683
>>1396450
Подписался, поставил колокольчик. Держи в курсе!
Аноним 22/10/25 Срд 08:46:40 1396730 684
>>1396695
Там в описании воркфлоу.
Я его поковырял вчера еще. Короче когда я отключил сагатеншены, то "переподключения" на первом семплере не случилось, процесс даже прошел до второго семплера, но на втором просто завис. Без ошибок, просто бесконечно висел на этапе 1/3.

Я бля не знаю, каким сверхразумом и гением телепатии нужно быть, что бы заставить эти сагатеншены работать. По-моему это просто невозможно настроить их так что бы ничего не вылетало и не выдавало ошибок.
Аноним 22/10/25 Срд 09:44:25 1396742 685
Ну че анончи, кто еще тестил ван 2.2 и2в
Какой по вашему мнению достойный семплер с шедулером.
Какие лайтинги и веса на них юзаете
Аноним 22/10/25 Срд 11:14:35 1396768 686
>>1396730
ХЗ, я сажу не юзаю вовсе. Ничего она особо и не даёт.
Аноним 22/10/25 Срд 11:23:57 1396770 687
>>1396730
С зависаниями я не сталкивался.

Блин, я качнул твое ВФ, и мне стало еще меньше понятно.
Оно построено на нативных нодах. От Киджая только те две, которые и в моем вф — это сажа и фп16 аккум.
Как оно умудряется ломаться, если у тебя отработало мое — хрен пойми.

Тут даже Unload model есть, чтобы память не переполнялась.
Хотя она и без нее должна работать.

Я начинаю думать, что все-таки у RTX 30xx есть какая-то проблема с Windows и ComfyUI. Пока что из 5 человек у 2 заработало гладко, у 3 не работает в принципе.

Банальные советы — попробуй убрать Unload Model, попробуй загрузить safetensors вместо gguf, попробуй убрать сажу и фп16 аккум.

Может быть, в какой-то момент заработает.

Поставь новые драйвера, поставь CUDA необходимой версии (которая у тебя в комфи).

Полная база, но ошибка у этого дерьма может скрываться где угодно.
Аноним 22/10/25 Срд 11:57:14 1396785 688
>>1396770
мимо другой анон

у меня кофи ебал мозги изза asyncio
постоянно пизда отваливалась при генерации, помогло смена с false на true в файле config.ini в папке ComfyUI_windows_portable\ComfyUI\user\default\ComfyUI-Manager

windows_selector_event_loop_policy = True

правда полетели пиздой превьюшки в боковой панели, но зато перестала пизда отваливаться как хуй пойми че, ну и файл подкачки хуйнул на 250 гигов на ссд, чтоб хуйня даже не думала выебываться там. сучий комфи
Аноним 22/10/25 Срд 12:13:28 1396795 689
Аноним 22/10/25 Срд 12:30:06 1396802 690
11050300001.mp4 6074Кб, 1152x1464, 00:00:08
1152x1464
11153900001.mp4 9273Кб, 1536x1952, 00:00:08
1536x1952
>>1396785
да кстати забыл, на ваш суд анончи, просто мне кажется что х2 залупа слишком много для скейла....
1 сделано , через апскейл стандартным ланкозом на х1.5+чутка шарпа насыпано
2 сделано через тензор апскейлер с х4анимешарпом на множителе х2 (та я сам охуел но на тестах он самый пиздатый в обработке реализма, остальное хуита какая то)

глаза просто уже хуй че различают от 2 дневного теста етих ебаных лайтингов, да кстати выкинул нахуй пока кфг дистил ранг 64 который рекомендовал тут >>1384300
также веса по другим лорам в хай и лоу нойзе пересмотрел
Аноним 22/10/25 Срд 13:23:47 1396817 691
e1976e1568e127f[...].jpg 250Кб, 640x640
640x640
Уважаемый анон, буду чрезмерно благодарен, если она обхватит губами что-нибудь интересное
Аноним 22/10/25 Срд 13:37:42 1396826 692
Аноны, тут же не только про Ван?
Какой инструмент можно в комфи использовать для совмещения двух фоток с людьми в одну? Qwen Image Edit пойдет? Онлайн с кредитами по 9.99$ не предлагайте пожалуйста.
Аноним 22/10/25 Срд 13:45:07 1396829 693
WanVideo22I2V00[...].mp4 2328Кб, 640x640, 00:00:05
640x640
Аноним 22/10/25 Срд 13:56:20 1396832 694
>>1396829
я, конечно, рассчитывал, что там будет слюнявый минет, но ты, анон, открыл мне глаза на новый мир, это превосходно, аж слезы навернулись от радости
Аноним 22/10/25 Срд 14:12:47 1396846 695
1761131564997.mp4 1122Кб, 480x720, 00:00:05
480x720
Аноним 22/10/25 Срд 14:16:45 1396850 696
1761131800439.png 1072Кб, 1024x1024
1024x1024
1761131801296.png 1123Кб, 768x1344
768x1344
1761131801979.jpeg 105Кб, 817x897
817x897
Аноним 22/10/25 Срд 14:17:58 1396854 697
>>1396846
как заигрывает, а, чертовка
Аноним 22/10/25 Срд 14:23:05 1396860 698
Аноним 22/10/25 Срд 15:04:44 1396897 699
>>1396850
Класс, то что надо. Пойду пилить ВФ, надеюсь с 16врам нахуй сразу не пошлет.
Аноним 22/10/25 Срд 15:37:37 1396920 700
>>1396897
делал на 8 gb и 32 озу (4060), полёт нормальный. Делает где то 40-60 секунд
Аноним 22/10/25 Срд 17:17:41 1396962 701
.PNG 1487Кб, 1287x675
1287x675
блиииин. до чего же техника дошла. кто-то реально остался без работы. неиронично
Аноним 22/10/25 Срд 17:37:10 1396976 702
>>1396795
На 3090 тестил, разницы не заметил.
Аноним 22/10/25 Срд 18:23:19 1397030 703
>>1396802
Не вижу особо разницы, разве что на 1 вроде как больше синего цвета.
Аноним 22/10/25 Срд 18:25:48 1397034 704
Аноним 22/10/25 Срд 18:27:03 1397038 705
>>1397030
Ну или зеленого фильтра, интересно узнать что получилось по результатам тестов, какие веса и лоры показали себя лучше и по какому принципу их лучше выбирать?
Аноним 22/10/25 Срд 20:42:24 1397144 706
image.png 46Кб, 250x208
250x208
Аноним 22/10/25 Срд 20:47:08 1397147 707
Я не понимаю. Теперь в файлах вф не встроен или у меня их комфи не открывает?
Аноним 22/10/25 Срд 20:56:51 1397164 708
>>1397147
Если ты раньше их открывал то значит челик просто выкладывает видосы без вф
Аноним 22/10/25 Срд 20:57:10 1397166 709
А есть генерация с 3-мя опорными фреймами, а не двумя. Как такое загуглить?
Аноним 22/10/25 Срд 23:54:01 1397256 710
.png 1713Кб, 1024x1200
1024x1200
.png 3106Кб, 1024x1024
1024x1024
.png 3106Кб, 1024x1024
1024x1024
.png 6036Кб, 2000x1024
2000x1024
чтоб собрать сцену и он не выдумывал абсолютно новых персов в новых позах, приходится их вертеть, расширять кадр... Но рапид справляется. Причём рапид расширяет лучше обычной расширялки
Аноним 23/10/25 Чтв 01:23:16 1397315 711
>>1396976
У меня тоже 3090. Там где было 80ит/с стало 45-50. Но жрёт ресурсов это всё гораздо больше, 8 лор вообще не тянет, 6 иногда вылетает, 4 норм. И видуха раскаляется гораздо сильнее с этой сагой.
Но толку без 128 оперативы особого для себя не заметил, один хуй из-за дроча свопа генерации по ~10 минут занимают. То что сэмплеры отработают за 3 минуты вместо 4-ёх особой погоды не делает.
Аноним 23/10/25 Чтв 02:52:27 1397353 712
Я не понимаю как ещё нужно обоссать ван чтобы они релизнули веса?
Там уже и грок и сора лучше в сто раз даже чем грядущий ван 3.0
Единственный вариант реально привлечь внимание это 3.0 локально
Аноним 23/10/25 Чтв 04:33:34 1397378 713
>>1397353
Я вообще не понимаю ребят, которые сначала делают опенсорс, а потом ВДРУГ становятся закрытыми. Например те же стейблы. Нахуй они кому нужны в условиях ебейшей конкуренции, причем с качеством куда более донным зачастую. В итоге закономерно проваливаются.
Аноним 23/10/25 Чтв 06:43:17 1397405 714
Аноним 23/10/25 Чтв 06:46:22 1397406 715
>>1397166
такое только vace может. ему вообще похуй сколько фреймов.
Аноним 23/10/25 Чтв 06:52:38 1397410 716
>>1397378
если для тебя это ВДРУГ является чем-то неожиданным, а не закономерным, то ты реально нихуя не понимаешь
Аноним 23/10/25 Чтв 07:55:12 1397422 717
Обновлю?
Обновлю?
Обновлю может?
Обновлю?
Да обнови блять.
Пухтон.ехе стопед воркинг.
Пидарас ебанный блядь тупорылый ублюдок сука гавно блядь тупое
Аноним 23/10/25 Чтв 08:23:13 1397427 718
>>1397164
Раньше каждый видос был с вф, а сейчас ни в одном нет. Выкладывают разные люди, судя по названиям.
Аноним 23/10/25 Чтв 08:32:45 1397428 719
>>1397405
Шутка в том, что потерял работу из-за дрочки.
Аноним 23/10/25 Чтв 09:08:55 1397434 720
>>1397428
вот дурак
я дрочу перед работой, пока я на работе у меня дома генерятся видосы, прихожу домой уже на них дрочу еще пару раз
Аноним 23/10/25 Чтв 09:20:54 1397438 721
>>1397422
>Пухтон.ехе
А надо было ставить линукс.
Аноним 23/10/25 Чтв 09:28:37 1397443 722
>>1397406
А есть пример воркфлоу например с тремя кадрами? Я только с двумя нашел.
Аноним 23/10/25 Чтв 09:33:23 1397445 723
Я не понимаю как это работает. Вот я беру фотку в анфас. Прошу повернуть в профиль. Он поворачивает и реально похоже получается, при этом результат не меняется. То есть по фото в анфас можно 100% точный профиль построить? Разве там не должно быть множество неизвестных деталей лица?
Аноним 23/10/25 Чтв 09:39:17 1397449 724
>>1397445
Все люди братья все бабы сестры.
Если ты например выглядишь как остбалт, ты с любого ракурса будешь выглядеть как остбалт.
Аноним 23/10/25 Чтв 09:49:07 1397451 725
>>1397449
У них разные лица. Люди с одинаковыми лица - двойники. Это редкость.
Аноним 23/10/25 Чтв 10:08:16 1397456 726
>>1397451
у многих пород кошек в днк больше различий, чем у норвежца и японца
Аноним 23/10/25 Чтв 10:12:11 1397459 727
>>1397456
При этом кошки реально имеют одинаковую анатомию морды, а человек - нет.
Аноним 23/10/25 Чтв 10:16:04 1397461 728
FireShot Captur[...].png 9Кб, 221x409
221x409
Пиздец нахуй. А на хуй эти нейросети нужны тогда, генерить свиней?
Аноним 23/10/25 Чтв 10:19:08 1397463 729
>>1397461
Генерь как кот защищает бабку от медведя, выкладывай в тик ток. Там тебе боты Жидмана лайк поставят, и коммент напишут, про то, какой этот кот смелый.
Аноним 23/10/25 Чтв 10:51:44 1397475 730
Есть какие-то удобные сервисы для генерации нейропрона, готов даже в целом за подписку платить, если платежи из РФ принимать будут.
Аноним 23/10/25 Чтв 11:21:44 1397485 731
>>1397475
на пикабу полно и бесплатно
Аноним 23/10/25 Чтв 11:26:04 1397487 732
>>1397485
Хочется именно с генерацией побаловаться, а возможности локально поднять нет.
Аноним 23/10/25 Чтв 11:58:36 1397500 733
Аноним 23/10/25 Чтв 12:24:58 1397506 734
Аноним 23/10/25 Чтв 12:25:37 1397507 735
Аноним 23/10/25 Чтв 16:58:30 1397734 736
>>1397506
Спасибо. А это ты вообще где взял, сам слепил что ли? Есть какие-то авторы которые публично такие воркфлоу распространяют?
Аноним 23/10/25 Чтв 17:14:33 1397744 737
ComfyUI00003.mp4 1286Кб, 640x640, 00:00:10
640x640
>>1397507
Братик, вот это ты заморочился, респект.
Аноним 23/10/25 Чтв 19:20:01 1397848 738
>>1397734
это сам сделал, когда киджай мне объяснил как вейс работает. я до этого тоже был уверен что он только старт/энд фрейм умеет так как других инпутов в вейс энкод нодах просто нету.

> Есть какие-то авторы которые публично такие воркфлоу распространяют?
ну это не воркфлоу, это просто небольшой кусочек выполняющий свою конкретную функцию. такое если и скидывают, то где-нибудь в чате в дискордике, часто просто скриншотом, из того что я видел.
Аноним 23/10/25 Чтв 20:19:40 1397909 739
>>1397848
объясни еще раз подробнее. это вф для перехода 1 кадра к другому(последнему), учитывая еще и промежуточный? В голове такое не укладывается.
Аноним 23/10/25 Чтв 20:47:43 1397964 740
изображение.png 103Кб, 939x1068
939x1068
>>1397909
Да именно так, ты генеришь пустое видео с ключевыми кадрами, в серых квадратиках вэйс сам достраивает картинку до следующего ключевого кадра. Но к сожалению не идеально, он все равно больше опирается на первый кадр.
Аноним 23/10/25 Чтв 20:57:44 1397987 741
>>1397964
>он все равно больше опирается на первый кадр.
да вообще не должен так-то, мб я не прав конечно, сам такого не замечал в любом случае. мб ты в референс первый фрейм засунул дополнительно?
Аноним 23/10/25 Чтв 22:50:37 1398160 742
Лора - это костыль? Просто упрощение для генерации конкретных вещей, которые можно получить без нее подробным и точным промптом?
Аноним 23/10/25 Чтв 22:55:00 1398165 743
>>1398160
Это костыль для генерации конкретных вещей, которые нельзя получить без нее подробным и точным промптом (или когда промпт не срабатывает всегда, и нужна 100% отработка). Например, в базовой модели может не быть хуев и пезд, самого понятия что такое ебля, с лорой это все можно сделать
Аноним 23/10/25 Чтв 22:57:04 1398166 744
.mp4 946Кб, 512x512, 00:00:09
512x512
как его заставить остановиться?
Аноним 23/10/25 Чтв 22:59:20 1398168 745
>>1398165
Ну типа как художнику, который не знает, что такое хуй, в точности его описать, чтобы он понял и смог нарисовать, не?
Аноним 23/10/25 Чтв 23:47:33 1398239 746
61333ap.webm 3108Кб, 832x494, 00:00:05
832x494
23423dap.webm 2862Кб, 700x394, 00:00:06
700x394
23423d-ap.webm 3491Кб, 1472x836, 00:00:08
1472x836
>>1397451
Видимо по анфасу всё же можно определить профиль. Потому что вот например Ван с лорой рисует точно такой профиль какой и есть на самом деле. Как это еще объяснить.
Аноним 24/10/25 Птн 00:15:53 1398262 747
image.png 358Кб, 640x750
640x750
>>1398239
Не, невозможно. Уже убедился погуглив. Если у тебя рыжая из странных дел, то у тебя хуету нарисовала.
Аноним 24/10/25 Птн 00:23:51 1398273 748
>>1398239
>>1398262
Точно - нельзя, только до некоторой степени похожести. Но тут срабатывает особенность человеческого восприятия - оно цепляется за характерные детали в первую очередь. Шаржи видели? Картинка дико искажена, но персонаж узнается легко. Здесь принцип тот же.
Аноним 24/10/25 Птн 00:30:54 1398283 749
>>1398262
Ну такой же профиль. А на 3-й так и вообще 100% сходство.
Аноним 24/10/25 Птн 02:28:34 1398352 750
>>1397987
В реф не пихал, в промпте мужик подходит до клоузапа, останавливается и лапает рукой грудь

по факту мужик подходит до 2й картинки потом отступает назад в сторону 1 кадра, потом на середине подходит до 3й картинке потом опять назад отступает и потом до 4й картинки.

Вот тот выше пример на vace wan 21 c 3 кадрами, там более-менее слушается.

Ща пытался запустить нормально на wan2.2 и нифига, 6 генераций и не в одной чел не останавливался, а все время назад отходил. По сути никакого лапанья не происходит, а просто прикосновение и отступление назад. Я даже туда лору вкорёжил boob_grab - бестолку.
Аноним 24/10/25 Птн 02:34:17 1398355 751
>>1398168
Типа как немой глухому будет объяснять что такое звук.
Аноним 24/10/25 Птн 08:17:46 1398410 752
>>1398355
И в чем сложность? Или они еще умственно отсталые до кучи?
Аноним 24/10/25 Птн 09:04:51 1398418 753
Шо, посоны, LTX-2.0?
https://website.ltx.video/blog/introducing-ltx-2
Обещают:
1. Генерацию из текста, изображения, видео, аудио. Ну понлый wan в одной модели!
2. Генерация звука на выходе!
3. 4K, 50 fpx, 10 секунд!
4. Реалтайм на high-end потребительских видеокартах (5090 вестимо, да еще и в HD, небось).

Нюансы: эта фирма все еще делает самые хреновые видео-модели, вероятно будет неудобоваримое говно уровня 5B, зато 4к 50 фпс 10 секунд со звуком.

Поправьте меня, если я где-то ошибся.
Аноним 24/10/25 Птн 09:05:19 1398419 754
Ах да, в опенсорсе—в конце ноября.
Аноним 24/10/25 Птн 10:21:51 1398462 755
лтх2.mp4 13407Кб, 1280x720, 00:00:02
1280x720
>>1398418
Видосик с реддита ещё есть.

Как-будто руки стали получше в видосах, но всё равно кал. В динамике опять клешни будут скорее всего.

Такие же видосики наверно и в ови сейчас можно пилить, которые к слову меньше робовойсят.

Может это сподвигнет азиатских братулек поделиться своей ван2.5ей.
Аноним 24/10/25 Птн 13:11:52 1398608 756
>>1398462
> Может это сподвигнет азиатских братулек поделиться своей ван2.5ей.
Ой, вот это было бы круто!
Аноним 24/10/25 Птн 13:55:26 1398624 757
tae sd.jpg 100Кб, 859x252
859x252
tae sd.mp4 2852Кб, 960x880, 00:00:05
960x880
tae hd.jpg 69Кб, 644x198
644x198
tae hd.mp4 4509Кб, 1440x1296, 00:00:05
1440x1296
Бля, я и не знал что такая быстрая мандула для раскодирования вае есть. На 5б конечно качество порядочно всирает, но для превью заебись. Для 480p за одну секунду. Для hd 3 секунды охуеть как быстро по сравнению с hd.

На 14б проверял, вроде качество не сильно ухудшается.
Аноним 24/10/25 Птн 14:05:55 1398635 758
>>1398624
И че, с ней пятера становится юзабельной?
А фаст-лор на нее нет?
Чисто второй комп с телеграм-ботом запустить было бы весело.
Аноним 24/10/25 Птн 14:28:51 1398657 759
loras.jpg 58Кб, 266x469
266x469
>>1398635

Ну теперь сиды и промпты роллить гораздо быстрее. А то сама генерация занимала гораздо меньше времени, чем распердеж этого дурацкого вае.

Есть фаст и турбо. Две эти лоры использую вместе, но так и не решил какие веса подходят лучше. На этих видосах были такие веса как на пикче.


Фаст лоры
https://huggingface.co/Kijai/WanVideo_comfy/blob/main/FastWan/Wan2_2_5B_FastWanFullAttn_lora_rank_128_bf16.safetensors
https://huggingface.co/Kijai/WanVideo_comfy/blob/main/FastWan/Wan2_2-TI2V-5B-FastWanFullAttn_bf16.safetensors

Турбо
https://huggingface.co/Kijai/WanVideo_comfy/blob/main/Wan22-Turbo/Wan2_2-TI2V-5B-Turbo_fp16.safetensors

Фаст на высоких весах (1 или около того) в i2v меняет внешность сильно. А турбо на высоких выдает какую-то кашу.

Лайтнинг лора пока так и не релизнулась.
Аноним 24/10/25 Птн 14:44:30 1398669 760
>>1398624
> Бля, я и не знал что такая быстрая мандула для раскодирования вае есть
так она на днях появилась буквально
Аноним 24/10/25 Птн 14:52:00 1398677 761
>>1398352
я думаю это на 99% из-за того что ты длительность ебанутую сделал. ван (именно ван а не вейс) нормально делает до 120 кадров, если дольше то начинаются разные приколы, в том числе с повторением промпта, что мы видимо и наблюдаем. интересно, пофиксится ли это если контроль видео ебануть между фреймами.
Аноним 24/10/25 Птн 15:35:26 1398702 762
>>1398657
Спасибо, потыкаю интереса ради!
Для бота и тае хватит.
Аноним 24/10/25 Птн 15:52:36 1398710 763
>>1398657
как ты на пятеру ее поставил? у меня дефолтная load vae нода ее не грузит
Аноним 24/10/25 Птн 16:14:08 1398720 764
Аноним 24/10/25 Птн 17:37:49 1398798 765
bleh.jpg 67Кб, 687x390
687x390
>>1398657
Бля я слепошарый. Не те ссылки кинул, вместо лоры турбо скинул ссылку на модель.

Вот тут турболоры.
https://huggingface.co/Kijai/WanVideo_comfy/tree/main/LoRAs/Wan22-Turbo

И вот это лишнее. https://huggingface.co/Kijai/WanVideo_comfy/blob/main/FastWan/Wan2_2-TI2V-5B-FastWanFullAttn_bf16.safetensors
А вот это было правильное https://huggingface.co/Kijai/WanVideo_comfy/blob/main/FastWan/Wan2_2_5B_FastWanFullAttn_lora_rank_128_bf16.safetensors

Блин, этот жукка шупаненыч не мог нормально раскидать, лоры туда, модели сюда.

Тут нода BlehTAEVideoDecode
https://github.com/blepping/ComfyUI-bleh

Тут тае файлы для разных моделей. https://github.com/madebyollin/taehv которые нужно закинуть в папку models/vae_approx

Простите.
Аноним 24/10/25 Птн 17:55:59 1398814 766
KJ00001.mp4 1898Кб, 640x640, 00:00:10
640x640
KJ00007.mp4 1731Кб, 640x640, 00:00:10
640x640
flf2v00009.mp4 424Кб, 640x640, 00:00:05
640x640
vace00003.mp4 430Кб, 640x640, 00:00:05
640x640
>>1398677
Так я на вэйсе и делал, видно как его тянет обратно на первый кадр вернуться.
2й вариант с 4 кадрами, уже получше, но все равно не то.
3й вариант fflf через ноду и вообще без лоры на буб граб
4й вариант flf на vace, почему то цвета поехали, но качество картинки лучше.
Аноним 24/10/25 Птн 18:45:11 1398866 767
Аноним 24/10/25 Птн 18:57:18 1398871 768
>>1398814
ну я о том, что это не вейса нюанс, а всего базового вана. ты на 10 секунд видео ебанул)
Аноним 24/10/25 Птн 19:09:49 1398880 769
>>1398657
Попробовал, Фаст мутная и гладкая слишком, а Турбо резкая и шумит.
Вместе они норм нейтрализуют друг друга, да. Ну и по желанию можно менять веса — спокойную пастельную сцену или же жаркую постельную.

Спасибо, остановился на 960x544~640 — норм картинка. Ниже у меня че-то совсем херню генерит, конечно.
Аноним 24/10/25 Птн 19:23:31 1398901 770
Аноним 24/10/25 Птн 20:23:51 1398949 771
2.2 умеет пряди волос на лицо кидать?
Аноним 24/10/25 Птн 21:11:27 1398971 772
>>1398949
Пример хоть бы скинул
Аноним 24/10/25 Птн 21:35:58 1398993 773
>>1398880
для 5b нативное разрешение примерно мегапиксель. чем ниже тем хуже.
Аноним 24/10/25 Птн 21:36:53 1398996 774
>>1398901
такой смайлик что не поймешь это вопрос или падкол типа "азаза порнолора на скрине"
Аноним 24/10/25 Птн 22:31:53 1399020 775
WanVideo225B000[...].mp4 3785Кб, 1280x704, 00:00:05
1280x704
83 секунды на ноуте с 3060 мобильной.
Неплохо, в принципе.
Естественно, степы поднять можно, лор накинуть, разрешение до 960х544 урезать.
Аноним 24/10/25 Птн 22:32:48 1399024 776
>>1398996
Бля, хуй знает, смайлик максимально открытый и без подкола.
Если честно, не знаю, где там подкол можно найти. =(
Аноним 25/10/25 Суб 01:54:43 1399120 777
>>1398814
>буб граб
Тебя не смущает то, что буб граб с лорой не работает везде, а работает там где его нет? Скорее всего нет, тебя волнуют "цвета", блядь...
Аноним 25/10/25 Суб 02:48:04 1399126 778
1761253655553721.mp4 1190Кб, 464x688, 00:00:06
464x688
1761253599829115.mp4 1187Кб, 464x688, 00:00:06
464x688
1761253361000018.mp4 1861Кб, 464x688, 00:00:06
464x688
грок охуенен конечно, по анатомии ему нет равных
и да, моча хуй соси...
Аноним 25/10/25 Суб 03:46:21 1399134 779
Что по генерации ведева на arm маках, думал попробовать а из машин ток M1 Pro 32gb и древняя пека r5 2600 32gb 1070
Аноним 25/10/25 Суб 04:33:09 1399141 780
7ecbe15cff7e040[...].jpg 207Кб, 800x1257
800x1257
Помогите дебилу только что вкатившемуся.
Генерировать что-то с 720р качеством - можно даже не пытаться, или я что-то не понимаю?
Аноним 25/10/25 Суб 06:52:00 1399157 781
17502780880500.jpg 55Кб, 512x512
512x512
ComfyUI00006.png 7562Кб, 2560x2560
2560x2560
Вот это нихуя себе Апскейлер я вам скажу, но как же он прожорлив до vram.
Аноним 25/10/25 Суб 07:32:04 1399160 782
>>1399157
что за апскейлер?
У тебя даты в пнг нету =(
Аноним 25/10/25 Суб 08:44:53 1399173 783
AnimateDiff00073.mp4 1278Кб, 2560x2560, 00:00:01
2560x2560
>>1399160
Да бля, че двач режет вф в картинках, я же убрал галочку в настройках.
Вот вф через мп4 в 1 кадре, точно должно работать.
Аноним 25/10/25 Суб 09:13:27 1399179 784
>>1399173
спасибо, будет чем развлечься
Аноним 25/10/25 Суб 11:46:24 1399205 785
Уебок киджай и его команда выпускают так много лор, то теперь хер разберешься какие использовать и какие веса. Основное мое время занимается не генерация, а отладка и поиск оптимальных настроек, что бы яйца на лобке не генерило.
Аноним 25/10/25 Суб 12:08:36 1399223 786
Есть у кого какие советы по использованию ускорялок для T2V ? А то действительно киджай серит лорами и не говорит че по чем ваще.
Аноним 25/10/25 Суб 13:47:44 1399306 787
>>1399205
оформи самозапрет на скачивание моделей киджая, жить станет проще. можно еще дополнительно на автоматик перекатиться и генерить на сд 1.5, изи лайф
Аноним 25/10/25 Суб 13:48:47 1399308 788
>>1399223
обратись к разрабам лор чтобы они нахуй перестали их делать, чтобы киджаю было нечего адаптировать под комфи. заживем!
Аноним 25/10/25 Суб 13:56:02 1399321 789
>>1399126
Локально грок доступен? Если честно, то видео нереалистичны, больше похоже на мультик.
Аноним 25/10/25 Суб 14:56:29 1399409 790
https://github.com/meituan-longcat/LongCat-Video

LongCat-Video-13.6B

- t2v, i2v и продолжение существующего видео
- генерирует длинные видео в 720p 30fps
- сперва генерирует в 480p 15 fps, затем сам апскейлит до 720р с помощью лоры
- в примерах длина до 1 минуты без деградации
- размер как у wan2.1
- визуально чуть хуже чем wan2.2
- требования по vram не пишут


Veo3 PixVerse Wan LongCat
Text 3.99 3.81 3.70 3.76
Visual 3.23 3.13 3.26 3.25
Motion 3.86 3.81 3.78 3.74
Overall 3.48 3.36 3.35 3.38

Текст спизжен у Tensor Banana.
Аноним 25/10/25 Суб 14:57:43 1399412 791
>>1399126
>>1392769
>>1392765
А в WAN 2.2 ведь можно получить такие же результаты как в Грок? Какие у Грока отличия? Поначалу казалось что это файнтюн вана. Видно что промпт лучше понимает а что еще? Разрешение то же самое и длительность, но как будто чуть лучше чем в ван видеоряд, более живой чтоли. Как таких же результатов достичь в ван?
Аноним 25/10/25 Суб 15:05:10 1399421 792
>>1399412
Ты буквально спрашиваешь: а как работать с видео-моделями?
Это звучит как то, чему нужно учиться.
1. Учись промптить.
2. Подбирай лоры.
3. Используй модели в fp16/bf16, не используй ускорялок.
Как бы, очевидное.
Аноним 25/10/25 Суб 16:04:28 1399505 793
>>1399409
Подожду когда для комфи запилят.
Аноним 25/10/25 Суб 16:48:34 1399524 794
>>1399505
Зе сейм, лень разбираться.
Завезут — посмотрим.
Аноним 25/10/25 Суб 16:51:58 1399526 795
На ван 2.2 реально надо 100+ гб подкачки поверх 32 гб рамы? Это же краштест ссд получается. Через год можно будет менять.
Аноним 25/10/25 Суб 16:54:27 1399528 796
>>1399526
Тебе и всей жизни не хватит, чтобы израсходовать весь ресурс ссд, если он исправный.
Аноним 25/10/25 Суб 17:06:48 1399534 797
image.png 6Кб, 350x125
350x125
>>1399528
Думаешь не хватит, если я буду каждый день по несколько террабайт на него перезаписывать? Так-то у ссд ресурс указывается именно в данных, а не во времени наработки. Хотел найти 100% аргумент с тестом-бенчмарком, но будто никто на ютубе не делал тест бесконечной записи на ссд до отказа. Хотя вроде когда-то видел такое.
Аноним 25/10/25 Суб 17:12:40 1399541 798
>>1399534
Похуй ваще. У меня ссд лежит ваще под торренты. Ну через лет 5 купишь новый. И да у меня 59 гига свопа заполняются при каждой генерации. Под терабайт записи каждый день стабильно.
Аноним 25/10/25 Суб 17:15:30 1399542 799
ахаха.webm 182Кб, 480x360, 00:00:03
480x360
>>1399541
>Тебе и всей жизни не хватит
>Ну через лет 5 купишь новый
Аноним 25/10/25 Суб 17:15:58 1399543 800
>>1399526
2х64(400бачей сейчас примерно хороший кит) оперативки надо, но думаю это будет дороже чем нвмешка за 60-70
Аноним 25/10/25 Суб 17:23:07 1399545 801
Аноним 25/10/25 Суб 18:40:03 1399585 802
>>1399526
Но диски по 1000 рублей в год дешевле оперативы. =D
Да.

>>1399534
Это называется «крипта через ссд», умирали за три месяца.

>>1399543
Я за 45к купил, щас 60к…

Хотя ддр4 норм будет. Наверное.
Аноним 25/10/25 Суб 18:46:46 1399591 803
image.png 20Кб, 1105x133
1105x133
>>1399173
Уфф, это что за комп должен быть?
ООМит и на х4 и на х3

5070ti, 32ГБ озу + 100гиговая подкачка
Аноним 25/10/25 Суб 18:49:07 1399594 804
>>1399591
Наверное на зивоне можно задешево памяти набрать.
Аноним 25/10/25 Суб 18:53:21 1399596 805
image.png 213Кб, 651x201
651x201
>>1399534
Ну вот мой за полтора месяца.
Если ебашить каждый день, то года на полтора хватит с учетом 300ТБВ. Конечно будет подольше.
Аноним 25/10/25 Суб 18:54:02 1399597 806
>>1398624
>>1398798
>>1398657
>>1398880
Так это вин получается эпический. 720p 5 сек. за ~ 25 секунд, с включенной сажей. О таком только мечтать можно было
Аноним 25/10/25 Суб 19:13:32 1399605 807
>>1399596
Чел обещал, что всей жизни не хватит.
Аноним 25/10/25 Суб 19:51:56 1399630 808
>>1399597
Ну, считай в 2,5 раза быстрее, чем A14B, да.
Но квадратит.
Но быстро, да.
И разрешение сразу хорошее. х)
Неплохой вариант, на самом деле.
Аноним 25/10/25 Суб 20:02:11 1399637 809
>>1399591
Надо дохера врам я же писал. Какую нибудь А100. Подкачка тут не поможет, максимум в RAM тут залетит модель, если 36 блоков свапнуть, ну еще i/o можно закинуть чтоб немного места освободить. VRAM жрет контекст - разрешение * батч сайз. Так что про 4к можно забыть пока что, но чел вроде дорабатывает ноды.
Батч сайз в идеале конечно делать = кадров исходного видео, но можно и схитрить, если у тебя там не лицо на весь экран, делать батч на +-49 кадов, так переходы не сильно бросаются в глаза. Постепенно повышай разрешение и следи за загрузкой именно VRAM, как начнет долбиться под крышечку - все это предел либо понижать батч, либо разрешение.

Но даже при всем при этом хочу отметить что даже небольшой ресайз в 1.5 заметно улучшает качество картинки, возможно даже холостой прогон с ресазом в 1 это делает, я не проверял.
Аноним 25/10/25 Суб 20:07:19 1399641 810
image.png 81Кб, 671x234
671x234
>>1399596
Вот мой, пару лет ему. 4000g в названии означает что ресурс записи 4000 Терабайт или 4,000,000 Гигабайт. Думаю, хватит надолго
мимо
Аноним 25/10/25 Суб 20:11:40 1399644 811
>>1399641
>4000g в названии означает что ресурс записи 4000 Терабайт
Объебался немного, 4.0 PBW это значит в характеристиках а не 4000g в названии
Аноним 25/10/25 Суб 21:49:51 1399706 812
>>1399526
64рам + 24врам практически без свопа работает
Аноним 25/10/25 Суб 22:39:07 1399743 813
>>1399706
Эх, была бы 5080 с 24ГБ, взял бы её.
Дебильная конечно линейка. 5070ти 16Гб, 5080 ТОЖЕ 16Гб, а 5090 сразу 32(!!)
Аноним 25/10/25 Суб 23:32:55 1399776 814
Господа знатоки, помогите нубасу.

Как передавать в WanImageToVideo больше одного кадра для поддержки контекста и минимизации проеба движения в роликах 5+ секунд?
Например, генерировать ролик 3 секунды + 1,5 секунды прошлого ролика (хз, хватити ли 12 ГБ ВРАМ под больший контекст).

Еще вопрос, как подобрать настройки для 2 разных воркфлоу i2v: "чернового" - для макс скорости генерации и "чистового" - для максимального качества?
Идея варианта использования: быстро перебирать веса лор, текст промпта и сид, пока на видео не начнет получаться то, что задумывалось. Потом на этих настроек запустить чистовой прогон с бОльшим количеством шагов, шагами без лайтинга, интераполяцией, апсейлом и прочими плюшками.

Такое вообще возможно или я дохуя хочу?

В наличии: RTX4070 12 GB VRAM, 96 RAM. WAN 2.2 Q8 GGUF
Аноним 26/10/25 Вск 00:17:48 1399791 815
>>1399776
>WanImageToVideo больше одного кадра для поддержки контекста и минимизации проеба движения в роликах 5+ секунд?
Это умеет только s2v. Простой Wan - только стартовый и конечный кадры.
Еще VACE вроде что-то такое умеет, но не совсем именно такое.

>Еще вопрос, как подобрать настройки для 2 разных воркфлоу i2v: "чернового" - для макс скорости генерации и "чистового" - для максимального качества?
Никак. Изменишь настройку генерации - поменяется результат. Максимум - отключать апскейл и интерполяцию. А саму генерацию менять бессмысленно на такой случай.
Аноним 26/10/25 Вск 00:43:14 1399808 816
>>1399776
> генерировать ролик 3 секунды + 1,5 секунды прошлого ролика
генерация с продолжением это отдельная не особо обкатанная тема, diffusion forcing-ом такое называют. такое умеет Skyreels DF на wan 2.1 и Framepack на хуньяне, возможно есть что-то более свежее.
Можно через VACE попробовать, думаю это оптимальный вариант.
Аноним 26/10/25 Вск 01:09:39 1399830 817
LongCat-Video 13.6И - мощная open-source модель для генерации видео.

Модель поддерживает:

- Текст в видео (Text-to-Video)
- Оживлять картинку (Image-to-Video)
- Продолжать существующее видео (Video Continuation)

Всё в одном фреймворке, без переключения между разными моделями.

Главное преимущество модели - способность генерировать длинные видео (минуты) без потери качества и цветового дрейфа, что до сих пор остаётся слабым местом большинства аналогов.

Еще из интересного, модель позволяет создавать видео в разрешении 720p при 30 кадрах/с.

LongCat-Video конкурирует с лучшими open-source решениями и даже некоторыми коммерческими моделями, особенно в согласованности текста и изображения.

Самое приятное - полный open-source под лицензией MIT, можно использовать как в исследованиях, так и в коммерческих проектах.

GitHub: https://github.com/meituan-longcat/LongCat-Video
Hugging Face: https://huggingface.co/meituan-longcat/LongCat-Video
Сайт проекта: https://meituan-longcat.github.io/LongCat-Video/
Аноним 26/10/25 Вск 01:11:13 1399832 818
>>1399791
>Это умеет только s2v.
Я там только танцульки/песни/пиздеж аватаров встречал.
Или есть какой-то sound+video-to-video? Совсем случайно пример воркфлоу не завалялся?

S2V сможет сделать какие-то более сложные вещи, типа боевой сцены из аниме/игры или только музыкальные клипы?

Ну и логичный вопрос LoRA от t2v/i2v в s2v будут работать или это совершенно разные модели?


>Никак. Изменишь настройку генерации - поменяется результат. Максимум - отключать апскейл и интерполяцию. А саму генерацию менять бессмысленно на такой случай.
Значит я как-то неправильно работу WAN представляю. Думал, что количество шагов в семплере только за качество и детализацию отвечают, а на само движение (разницу двух соседних кадров) - нет.
Еще идея: от размера исходной картинки и количества кадров тоже все поменяется? Условно, делать в 240р 15 кадров до выхода на результат, потом 480р*81.
Аноним 26/10/25 Вск 02:46:17 1399864 819
>>1399157
Лол, он оставляет артефакты, если смотреть на картинку в таком же разрешении на экране, что и в исходном. Например, волосы на лбу, да и справа тоже, все пересечены горизонтальными линиями, которые являлись шумами в исходной картинке. Т.е. он шумы в текстуру волос (и кожи местами) перевел. Ну хз...
Аноним 26/10/25 Вск 04:10:09 1399878 820
photo2025-10-25[...].jpg 12Кб, 256x256
256x256
ComfyUI00008.png 2449Кб, 1280x1280
1280x1280
>>1399864
Да беда-беда, прям так в глаза бросается. Может подскажешь аналоги которые могут лучше апскейлить на х5 из шкальной картинки? Интересно было бы посмотреть.
Аноним 26/10/25 Вск 04:30:04 1399885 821
>>1399878
С шакальным дедом вот норм получилось кстати, ему шумное лицо к лицу и в апскейле, хаха. А я обычным real esgran plus x2 пользуюсь при генерации, а вот именно из шакалов апскейлить - хз. Я недавно видел вф на реддите, где чел апскейлил лоунойзом вана 2.2 (не шакалы, норм пикчи). Сам я не пробовал, впрочем...

эххх как же хочется перекатик локальных генераций с моим видеорил3 >>1386251 в шапке, всяко разнообразнее постоянных хуев и камшотов, хотя качественным вроде >>1390743 и того анона с дилдолорой тоже место в шапке. Я даже подумывал сам перекатить и написать гайд в шапку по вану да и вообще по всяким общим вопросам в комфи, что наизучал сам, но 2ch-ai.gitgud.site перестал работать из РФ, сукаблять, и я вообще хз где теперь гайды писать.
Аноним 26/10/25 Вск 11:23:50 1400000 822
Блядь как с huggingface качнуть, неделю назад как перестало качать оттуда, аноны с антизапретом скиньте их домены, а то говнари с ркн поблочили похоже.
Аноним 26/10/25 Вск 12:37:53 1400030 823
>>1399832
Я быстренько покатал, сложных сцен не умеет, будто бы как был фреймпак так и остался по итогу.
Только с липсинком и под музыку теперь.

>>1400000
Я вчера seedvr2, чи как его, качал через просьбу в чатике скинуть мне файлообменником.
Аноним 26/10/25 Вск 13:15:01 1400043 824
Аноны, а от чего может разрешение пидарасить в меньшую сторону? Задаю 1280720, генерится 640360, чет дичь какая-то. И какую лучше модель использовать для 8гиг врам и 32 рам, high или low? А то скачал low и чёт шакалы генерит, хотя разрешение норм. А aoi как раз таки разрешение делит на два.
Аноним 26/10/25 Вск 13:35:15 1400048 825
>>1400043
видосов 1280x720 на 8врам тебе скорее всего не видать, увы. мб на wan 5b только. а разрешение уменьшает (вернее, просто задает) одна из нод в воркфлоу, очевидно.
модели high и low используются либо вместе, либо можно только low, результат хуже будет.
Аноним 26/10/25 Вск 14:24:56 1400065 826
>>1399885
> 2ch-ai.gitgud.site перестал работать из РФ, сукаблять, и я вообще хз где теперь гайды писать
Анончик, а можешь глянуть, у тебя хоть что-то из списка открывается? Ты первый, кто такую проблему подсветил и никакие из доменов связанные с gitgud сейчас не вижу в реестре РКН. Неужели и сам хостинг к себе придётся переносить, а не просто билд-сервер для этого держать... Или может на github-pages или ещё куда с готовой инфраструктурой перенести.

https://2ch-ai.gitgud.site/wiki/nai/
https://gitgud.io/2ch-ai/wiki/
https://gitgud.site (должно давать 404, а не хост не найден и т.п.)
Аноним 26/10/25 Вск 14:39:55 1400076 827
>>1400048
> разрешение уменьшает (вернее, просто задает) одна из нод в воркфлоу, очевидно.
Я тоже так думаю, но разрешение херится только на aoi, но обычном low воркфлоу не херится
> модели high и low используются либо вместе, либо можно только low, результат хуже будет.
Буду дрочить low воркфлоу вчерашний, может количество шагов увеличу и поинтереснее будет уже
Аноним 26/10/25 Вск 14:41:17 1400079 828
>>1400076
* не воркфлоу, а чекпоинт
Аноним 26/10/25 Вск 15:57:22 1400120 829
>>1399832
>>Это умеет только s2v.
>Я там только танцульки/песни/пиздеж аватаров встречал.
По большому счету - это то, что оно боле-менее может. И общее качество картинки... весьма так себе. Сильно другая модель, лоры нормально не работают, хотя какой-то эффект дают.

>>1399832
>Еще идея: от размера исходной картинки и количества кадров тоже все поменяется?
Да. Это вообще везде, хоть в картинках хоть в видео, на любых моделях, кроме разве что flux и qwen которые edit, т.к. у них там особый тренинг на сохранение исходника вне того что промпт затрагивает, и то - не идеально.
Более того, даже просто при повторной генерации с теми же параметрами и в том же сиде, Wan и то может сгенирить отличающееся видео. Мелкие отличия в расчетах вызванные ошибками округления дробной части в операциях нарастают как снежный ком, и видео получается другое. На картинках это не заметно, а вот на видео - вполне себе бывает.
Аноним 26/10/25 Вск 17:38:07 1400208 830
Я катываюсь в локальную генерацию. Начал осваивать comfy и прочее.

Поставил ComfyUI и несколько моделей/лор WAN2.2

Заинетресовала новость, что lightx2v недавно запилили новые модели и они топ для домашних ПК:

https://huggingface.co/lightx2v/Wan2.2-Distill-Models

https://www.reddit.com/r/StableDiffusion/comments/1odmveg/wan22_lightx2v_distillmodels_test_kijai_workflow/

Скажите, пожалуйста, кто уже ими пользуется. Я так понял что лора там "вшита". Скачал пока что для ComfyUI модели и воркфлоу. Но на моей видеокарте (5060, 16GB) в их настроенном воркфлоу генерация срывается по причине нехватки видеопамяти. Я взял стандартный шаблок от comfyui, убрал оттуда лоры и выбрал эти модели - все работает, но качество не как на примерах.
Кто-нибудь уже пробовал это? Можно как-то заставить работать на 16 гигабайтной карте? Sageattention и triton установлены.

И еще вопрос. У них есть свой фреймворк.
https://lightx2v-en.readthedocs.io/en/latest/deploy_guides/deploy_local_windows.html
Я пока не качал, сконцентрировался на том с чего начал (comfy). Там оба источника на китайском и хотят регистрацию. И вопрос, будет ли работать на моей карточке. Очень хочется получше качество+поменьше времени. Может кто-то подсказать?

Спасибо.
Аноним 26/10/25 Вск 18:35:52 1400262 831
Аноним 26/10/25 Вск 19:08:03 1400287 832
>>1400208
те проще взять готовый вф с цивитая или из треда с видосиками, вангую у тебя файл подкачки стоит по умолчанию. Нужно выставить гигов так по 50 для начала. также возможно у тебя полноценная модель скачалась автоматом, нужно скачать FP8 scaled.
Аноним 26/10/25 Вск 20:47:00 1400385 833
0532ccf3a2ad510[...].mp4 6118Кб, 1280x720, 00:00:05
1280x720
0c9616f465fb806[...].mp4 6877Кб, 1200x800, 00:00:05
1200x800
19121900001.mp4 5852Кб, 736x1280, 00:00:05
736x1280
>>1400287
Файл подкачки по выбору системы. То есть 64 гб. Модели скачал под ComfyUI:
wan2.2_i2v_A14b_high_noise_scaled_fp8_e4m3_lightx2v_4step_comfyui.safetensors
wan2.2_i2v_A14b_low_noise_scaled_fp8_e4m3_lightx2v_4step_comfyui.safetensors
Воркфлоу тоже с их офф странички. Они релизнули это буквально 3 дня назад.
О спаисбо за совет про подхват ВФ с видео, не подумал. Подхватилось от одного блогера (3-е видео). Буду экспериментировать.
Аноним 26/10/25 Вск 20:55:05 1400386 834
>>1400385
У меня только что сломался ComfyUI после установки отсутствующих компонентов. Если кто-то захочет повторить и подхватить вф из 3-го видео учтите это.
Аноним 26/10/25 Вск 22:05:22 1400430 835
Аноним 26/10/25 Вск 22:27:27 1400440 836
>>1400120
>Мелкие отличия в расчетах вызванные ошибками округления дробной части в операциях нарастают как снежный ком
То есть будет следование промпту или нет я не пойму? Например, в промпте "взмах рукой", а результате может быть и взмахнуть и помахать из-за ошибки округления, даже на полностью идентичных настройках?
Аноним 26/10/25 Вск 22:44:11 1400450 837
>>1400440
Следовать промпту будет. Но по разному. Скажем для "взмах рукой" - могут отличаться скорость, траектория/направление, и чем дальше по видео - тем сильнее больше может быть отличий.
Аноним 26/10/25 Вск 22:45:32 1400452 838
>>1400262
>>1400430
Понял, спасибо. за инфу. Сам сайт с развёрнутым гитлабом (где репа) не попал под блок, интересно... Похоже, для собранной вики нужно создать зеркала на Claudflare pages + GitHub pages и настроить билд-агента, чтобы автоматом туда же сразу деплоил.

Займусь этим на днях.

Как же заебал ёбаный РКН. Ещё и хаггингфейс теперь под моим провайдером работать перестал.
Аноним 26/10/25 Вск 22:56:27 1400457 839
>>1400386
Открой лог тут C:\Users\XXX\Documents\ComfyUI\user, копирни ошибку и закинь в chatgpt/gemini.
Аноним 26/10/25 Вск 22:57:18 1400458 840
>>1400452
Так запусти батник, любой сайт пашет.
Аноним 26/10/25 Вск 23:00:18 1400459 841
>>1400452
А эти сайты ты держишь? Вот допустим я хочу написать гайд по вкату в ван. Как мне это там сделать? Флажок в анусе присылать не буду, сразу говорю.
Аноним 27/10/25 Пнд 00:36:22 1400510 842
>>1382874 (OP)
Посоветуйте какой-то более продвинутый апскейлер чем video2x, чтобы, например, можно было деноиз настраивать, чтобы прямо реально детали наворачивал.
Аноним 27/10/25 Пнд 00:40:20 1400512 843
>>1400457
Спасибо, толковый совет.
Разобрался уже. Через консоль надо было докачать что-то. Обошлось без переустановки.
Аноним 27/10/25 Пнд 01:22:36 1400525 844
>>1400458
> Так запусти батник, любой сайт пашет.
Да придётся, не ожидал просто, что и хаггинг под раздачу попадёт.

>>1400459
> А эти сайты ты держишь?
Я владелец репы с вики. Сам https://gitgud.io - это платформа для хостинга гит-репозиториев, типа github.

Репу с вики заводил в тот момент, когда github выпилил AUTO1111 по непонятным причинам. Тогда были опасения, что могут начать репрессировать open-source проекты по нейронкам из-за CSAM в датасетах диффузионок, поэтому и выбрал gitgud вместо мейнстримного github.

> Вот допустим я хочу написать гайд по вкату в ван. Как мне это там сделать? Флажок в анусе присылать не буду, сразу говорю.
Регаешься на https://gitgud.io/users/sign_in (можно на proton mail), а дальше два варианта:
1. Если умеешь работать с гитом - форкни репу, внеси правки и сделай пулл-реквест. После первого PR дам роль контрибьютера, а дальше сможешь вносить правки напрямую.
2. Вариант попроще - залей черновик на pastebin (или куда удобно) и кинь ссылку + свой ник на gitgud - дам права контрибьютера, тогда сможешь правки напрямую вносить.

Вики собирается из набора md-файлов в git'е, что повышает порог входа, но зато проект легко клонировать целиком - любой может сделать полную локальную копию через git clone.
Аноним 27/10/25 Пнд 09:29:56 1400638 845
А как теперь качать с huggingface? Буквально в пятницу всё работало.
Аноним 27/10/25 Пнд 10:51:57 1400670 846
Аноним 27/10/25 Пнд 11:40:33 1400684 847
>>1400458
Какой батник не подскажешь? У меня тоже хаггинг отвалился, уже неделю ниче не могу скачать как и с civit.

>>1400510
Вот самый продвинутый на текущий момент >>1399157
Есть еще менее прожорливый до ресурсов FlashVSR
Аноним 27/10/25 Пнд 12:32:51 1400704 848
.png 381Кб, 1669x1342
1669x1342
.png 445Кб, 1669x1477
1669x1477
.png 256Кб, 1666x1279
1666x1279
>>1400262
>>1400430
Так, теперь понял.

https://2ch-ai.gitgud.site/wiki/nai/ не грузится
https://gitgud.io/2ch-ai/wiki/ работает
https://gitgud.site не грузится (должно давать 404)

Для такой картины это 100% знак что вашим провайдером блочится клаудфлара: 2ch-ai.gitgud.site и gitgud.site висят за клаудфларой, а вот gitgud.io хостится напрямую, поэтому он и доступен.

Так что это не давка конкретно вики или gitgud, а РКН снова решил во что бы то ни стало приложить клаудфлару, не считаясь с потерями. Алсо по этой причине нет смысла рассматривать переезд вики на claudflare pages, надо об альтернативах думать.
Аноним 27/10/25 Пнд 13:26:59 1400731 849
>>1400704
Ну охуенно бля, теперь у меня и у самого вики не грузится.

Алсо huggingface крупные файлы проксирует через AWS CloudFront и он у меня тоже теперь не работает. То есть РКН похоже решил и AWS сразу наебнуть, а то что обниморда отвалилась - это сопутствующий ущерб.
Аноним 27/10/25 Пнд 14:21:09 1400764 850
Аноним 27/10/25 Пнд 15:13:43 1400808 851
Какие настройки сэмплера лучше для 8гб видюхи на wan 2.1? Отсюда много видосов было с uni_pc steps 4 cfg 1. Генерило минут за 5. Качество удобоваримое, но иногда замедленное получается и от лор бывает мазня начинается.
Нейросеть сказала, что это хуета, uni_pc медленный и надо dpm++ 3m steps 30 cfg 3 делать. Сгенерило минут за 30 и качество картинки хуже, хотя движения получше без слоумо. Euler a на 10 шагов, тоже медленно. Вроде как uni_pc получается топ?
Аноним 27/10/25 Пнд 15:26:14 1400822 852
>>1400808
уни писи вообще какую-то мазню генерить, какие-то фиолетовые всполохи, и картинка вся разваливается нахуй.
Аноним 27/10/25 Пнд 15:36:08 1400839 853
>>1400808
Нифига не понял, чем тебе обычный wan2.2. не нравится, оперативы, диска не хватает?
euler/beta, я хз, мне норм.

Докинь лору на ускорение, ты чо, как 30 степс, 4-8.
Аноним 27/10/25 Пнд 15:36:54 1400840 854
>>1400822
Это i2v. Забыл уточнить.
Аноним 27/10/25 Пнд 17:50:32 1401051 855
Поясните за Ван2.2:
Одни тренеры генерят две отдельных лоры на хай/лоу нойз, другие одну сразу. Это типа норм, что одна лора на 2 разных модели?
Как лучше сэмплить эпохи I2V лоры, если у мусуби не хватает мозгов динамически оффлоадить, и на длинный видос не хватит врам, а пара фреймов от исходного не будут отличаться в любом случае? Она будет примерно аналогична T2V на том же датасете, или может быть совершенно по-другому, и нужно вслепую натренить дохуя эпох и потом руками проверять?
Аноним 27/10/25 Пнд 17:59:08 1401059 856
>>1401051
> Это типа норм, что одна лора на 2 разных модели?
Это рецепт для слоумошена, если не тренишь хай отдельно. Таким можно заниматься только если видосы говно, например камера трясётся и надо как-то избавиться от лишних движений.
> Как лучше сэмплить
Отскейль видосы в несколько разрешений и делай низкое вроде 360р на всю длину, а 720р с chunk по секунде. Хай можешь тренить только на лоурезе. Хай можешь не тренить с нуля, а дотюнивать лоу с lr пониже и 700-1000 шагов.
Аноним 27/10/25 Пнд 18:47:09 1401098 857
Всё, лавочка закрылась? Модельки не качаются.
Аноним 27/10/25 Пнд 18:52:10 1401103 858
image.png 19Кб, 365x202
365x202
Аноним 27/10/25 Пнд 18:54:37 1401106 859
>>1400764
А есть пример воркфлоу? Какой vae использовать, какой текст энкодер?
Аноним 27/10/25 Пнд 19:00:30 1401113 860
>>1400684
Как какой батник?) чел ты угораешь? Весь рунет в курсе, даже быдло!
Аноним 27/10/25 Пнд 19:02:30 1401122 861
>>1400808
Я реально не выкупаю. Сделал один и тот же сид
uni_pc steps 4 cfg 1 - 260 сек
ddim steps 30 cfg 3 - 2800 сек
Разница по времени 10 раз, а в качестве зачастую на uni_pc лучше. Зачем платить больше?
Аноним 27/10/25 Пнд 19:04:40 1401126 862
>у мусуби не хватает мозгов динамически оффлоадить, и на длинный видос не хватит врам
Попробуй difussion-pipe, он умеет в блок-своп, можно сразу длинные видосы пихать, ну как длинные, 81 фрейм 640х360 с блок-свопом на 24 блока свободно помещаются с 24гб врам, на 1 шаг около минуты уходит, можно и больше накрутить, но тогда совсем медленно будет.
Аноним 27/10/25 Пнд 19:06:17 1401129 863
>>1401122
так у тебя количество шагов почти в 10 раз различается, в первом случае небось с лайтинг лорой, во втором в нативе.
Аноним 27/10/25 Пнд 19:07:46 1401131 864
>>1401129
Ну да, о том и речь, что на качестве это не сказывается. Результат один.
Аноним 27/10/25 Пнд 19:23:57 1401149 865
>>1401131
Так это не от семплера зависит, а от использования лоры ускорения, если используешь лору ускорения, то нет смысла ставить более 4 шагов, без лоры ускорения надо 30 шагов, независимо от используемого семплера. А нейросеть хуйни напиздела, как обычно.
Аноним 27/10/25 Пнд 19:27:33 1401153 866
>>1400684
>FlashVSR
Эту хуйню на гугл колабе можно запустить или там пизда вообще?
Аноним 27/10/25 Пнд 20:10:09 1401180 867
>>1401098
Добавь cas-bridge.xethub.hf.co в список антизапрета.
Аноним 27/10/25 Пнд 20:13:08 1401183 868
Кинаман - О, му[...].webm 412Кб, 1280x720, 00:00:05
1280x720
Аноним 27/10/25 Пнд 20:51:03 1401199 869
>>1401059
Сведущий анончик подскажи пожалуйста. Я всё пытаюсь натренировать лору на камшот в рот, но у меня одня херня получается. Что я делаю не так?
Я взял 12 видосов, обрезал их под рот с пинусом в 512х512х16фпс на 81 кадр, написал ко всем капшены разные. Запустил генерацию high+low на 3к шагов.
В итоге у меня хтонь какая то получается, даже если я беру промпт с капшена для т2в он генерит похожее, но либо пинус какой то уродский либо кам вообще непонятного цвета, либо кам вообще не появляется.
Если делаю с промптом где все лицо женщины в кадре, то либо член не делает кам, либо у бабы уже кам во рту есть или его генерируется очень мало либо совсем нет. Уродский пинус в наличии.
Аноним 27/10/25 Пнд 23:34:03 1401263 870
>>1401122
А причем тут нахуй uni_pc и ddim? Сэмплеры к этому отношения вообще не имеют.
Аноним 28/10/25 Втр 00:06:32 1401274 871
>>1400262
>>1400430
https://2ch-ai.github.io/wiki/llama/
https://github.com/2ch-ai/wiki
Клонировал репу на гитхаб и настроил там процесс сборки. Поскольку гитхаб не прикрыт каким-либо сторонним CDN, то и ковровые блокировки РКН к нему не должны быть применимы.

Если всё ок работает, можно будет добавить в старую репу на gitgud плашку что вики переехала, и затем попросить ОПов соответствующих тредов обновить ссылки в шапках.
Аноним 28/10/25 Втр 00:31:54 1401278 872
Несчастный случ[...].mp4 1005Кб, 1120x1120, 00:00:06
1120x1120
Аноним 28/10/25 Втр 04:01:01 1401320 873
>>1400764
Попробовал, чет такое, по качеству что-то на уровне хуйнюана, промта слушается приблизительно, после ван22 прямо мех.
Аноним 28/10/25 Втр 04:16:03 1401327 874
>>1401199
Текст энкодер для тренировки используешь не киджаевский случаем?
Я например когда начинал изучать это всё думал что модели текст энкодера от комфи и от киджая одинаковые, но нет, разные и между собой слабо совместимы.
Алсо, для тренировки лоры на какую то новую фичу желательно датасет побольше, это для персонажей достаточно 12 сэмплов, да и то не всегда, а чтобы обучить модель что такое хуй надо больше информации. Попробуй еще картинки высокого качества добавить в датасет, для уточнения анатомии они хорошо подходят.
Аноним 28/10/25 Втр 05:23:51 1401343 875
>>1401327
>>1401199
Качество промтов к сэмлплам еще очень важно, сильно детально описывать не надо, в общих чертах, но надо описать бэкграунд - иначе модель подумает что этот бэкграунд связан с пинусом и будет пытаться его повторить, например. Описать освещение, яркое, тусклое, естественное, искусственное. Описать угол камеры, широкий, узкий, крупный план, откуда она смотрит, сверху, снизу, сбоку, глубину резкости если есть.
Аноним 28/10/25 Втр 09:35:08 1401373 876
>>1401263
А за что он тогда отвечает и почему их так много разных, и зачем им шаги?
Аноним 28/10/25 Втр 12:55:07 1401437 877
pov52.mp4 311Кб, 512x512, 00:00:04
512x512
eulerancestral-[...].mp4 391Кб, 512x512, 00:00:05
512x512
eulerancestral-[...].mp4 355Кб, 512x512, 00:00:05
512x512
>>1401327
>Текст энкодер
Вот это идея конечно, я даж не знаю какой. Тренировал через AI-toolkit, он сам какойто подтягивает. Главно на лицо тренируется все нормально.
Посмотрел сейчас вроде дефольный models--ai-toolkit--umt5_xxl_encoder на нем и генерить пытался.
>>1401343
>Качество промтов
Ну как пример вот видос 1 и капшен к нему: c4m1n, POV view of mouth catching cumshot burst, multiple spurts with recoil, creamy texture spreading, cool blue lighting for contrast, smooth camera pan, high fidelity liquid flow, subtle quiver on impact, cum in mouth, cum on tongue
Наверное сильно детально?
2й видос это генерация в t2v по этому же промпту.
3й по общему промту с медиум клоузапом, который нормально генерит с обычной камшот лорой.
Аноним 28/10/25 Втр 13:33:53 1401446 878
>>1401373
Мне кажется, ты в принципе начал с того, что забил себе голову полной хуйней, а теперь исходишь из нее и с тестами, и с вопросами.

Твой вопрос не имеет смысла.

А зачем тебе хлеб и мясо, как это влияет на вкус, и причем тут огонь, если я пью молоко?
Набор шизы.

Без обид, но тебе не фартануло хапануть шизо-базы какой-то, забудь все, что ты читал, и начинай сначала.

Есть шаги. Есть выборка.
Это не связанные вещи.
Работай с этими вещами совершенно раздельно.

Шаги — это количество итераций, через которые прогоняется шум в попытке стать картинкой.
А сэмплеры — это способы, алгоритмы, КАК рисовать картинку. Разные модели с разными сэмплерами работают по разному — какие-то лучше, какие-то хуже. В начале выставляешь комфортное для себя количество шагов, чтобы время генерации устраивало, начинай с Euler, а дальше меняя сэмплеры с Эйлера на другие, подбирай те, которые тебе больше понравятся. Может быть уберешь/добавишь шаг.
Аноним 28/10/25 Втр 13:45:54 1401449 879
>>1401446
Что мне должно понравится или не понравится в сэмплере и когда я должен увеличивать количество шагов?
Аноним 28/10/25 Втр 14:31:37 1401476 880
>>1401059
Чет хуйня получается. Решил проверить I2V поставив начальным кадром одну из картинок из датасета с обрезанной башкой и промптом перевести камеру выше - совершенно левый перс. T2V с теми же настройками нормально генерит.
Аноним 28/10/25 Втр 15:01:42 1401489 881
>>1401476
На сколько я понял тренинг лоры на I2V это чисто для мувмента, а T2V уже на персонажа и окружение.

Я сам вначале тренил персов на I2V модели и шляпа какая то получалась, но на T2V персы нормальные получались. Причем лора натрененая на T2V модели хорошо работает и на I2V модели при генерации.
Аноним 28/10/25 Втр 15:50:12 1401515 882
>>1401489
Ебать, реально подставил T2V лору в I2V воркфлоу, и перс узнался. Получается I2V надо тренить на отдельном датасете чисто из движений, а не поз и ракурсов.
Аноним 28/10/25 Втр 20:07:38 1401679 883
>>1401449
Результат.
Качество видео.
Аноним 28/10/25 Втр 20:26:07 1401688 884
Аноним 28/10/25 Втр 20:41:34 1401704 885
>>1401688
К тому что сэмплер на прямую не коррелирует с шагами и кфг. Загугли что такое lightxv2 и для чего оно надо.

Тебе уже сказал посмотри какое нибудь базовое обучающее видео, чтобы глупыми вопросами в треде не срать.

Хотя бы у нейросети спроси, что такое семплер, шедулер, степ, кфг и прочие непонятные тебе термины использующиеся в comfyui.
Аноним 28/10/25 Втр 23:31:32 1401824 886
Ван 2.2 с лайтх2 от 2.1 нормально работает, а с парой хай и лоу нойз выдает такие кошмарики, что лучше на ночь не генерить. Это от чего может быть?
Аноним 29/10/25 Срд 12:42:56 1402017 887
Грок-6.mp4 5404Кб, 720x1068, 00:00:06
720x1068
Грок-7.mp4 3489Кб, 928x1376, 00:00:06
928x1376
В Гроке немного слетела цензура на NSFW после вчерашнего обновления генератора картинок)

ЗЫ: актуально только для Супергрока за 30$
Аноним 29/10/25 Срд 12:51:28 1402024 888
>>1401824
Я использую оригинальные лайтх2в (которые SEKO у них в репах), норм.
Может быть скачал какую-то не оттуда? Или воркфлоу хитрое?
Я когда менял местами натив и киджая модели, лоры и ноды, иногда херня получалась, да.
Аноним 29/10/25 Срд 13:51:33 1402069 889
image.png 33Кб, 1067x240
1067x240
image.png 142Кб, 845x788
845x788
>>1402024
Да вроде обычная с сагой подключенной. Сейчас подряд попробовал 4 варианта, которые у меня скачаны. Именно на секо картинка смазанная и всё в каком-то страшном красном свету, как в фильме ужасов.
Аноним 29/10/25 Срд 15:12:31 1402155 890
ComfyUI00084.mp4 982Кб, 480x720, 00:00:05
480x720
>>1402069
Вот такая шляпа выходит.
Аноним 29/10/25 Срд 16:53:40 1402245 891
изображение.png 87Кб, 677x1014
677x1014
>>1402155
Вот так бы сразу, у тебя хай с лоу лоры местами перепутаны
Аноним 29/10/25 Срд 16:54:34 1402246 892
>>1402245
и там сила не нужна ебейшая, 1 достаточно
Аноним 29/10/25 Срд 16:56:28 1402247 893
>>1402245
А не, лоры правильно стоят у тебя просто не логично они расположены, хай типа вверху должно быть, а лоу внизу. Силу поправь на 1 и там и там и все нормально будет.
Аноним 29/10/25 Срд 17:08:49 1402259 894
image.png 37Кб, 1062x307
1062x307
>>1402247
Да, лучше стало, но в слоумоушн. Надо опять со всеми тест прогнать. Я с гайда на ютубе вф взял там было так. Эти ноды же одинаковые значения используют? У него там еще шаги стояли от половины до 10к на втором сэмплере.
Аноним 29/10/25 Срд 18:33:27 1402358 895
>>1402259
для старых лор которые под ван 2.1 надо повышать силу как в гайде хай на 3 лоу на 1.5, новые лоры которые для ван 22 и имеют хай и лоу надо ставить силу 1. это как база, дополнительно можно играться со значениями, но не сильно в диапазоне 10-30%. Слоумошен от промпта/сида/дополнительных лор еще зависит тут надо подбирать силу.
Аноним 29/10/25 Срд 18:50:58 1402365 896
>>1402358
Им разница в 2 раза не нужна? Например, 1 и 0.5.
Аноним 29/10/25 Срд 20:59:30 1402431 897
Как бороться с тем что картинка светлеет. Хотя последний кадр по яркости такой же как первый.
Аноним 29/10/25 Срд 23:16:30 1402526 898
грок победил потому-что им легче пользоваться?
Аноним 30/10/25 Чтв 00:03:20 1402538 899
>>1402526
А че там, уже можно в горло ебать?
Аноним 30/10/25 Чтв 00:26:16 1402552 900
ЧМОРИЯ ДЫРКАЙМ.mp4 1390Кб, 560x704, 00:00:05
560x704
>>1402538
не прям в горло, но наш тред будто умер. Всегда в топе был, а сейчас на дне. Сверху сора да грок
Аноним 30/10/25 Чтв 00:40:44 1402558 901
>>1402552
>попытался представить, как скрючило мужика и чем он держит телефон.
@
>проиграл.
Аноним 30/10/25 Чтв 02:21:11 1402596 902
Грок-8.mp4 2187Кб, 928x1376, 00:00:06
928x1376
Грок-9.mp4 5395Кб, 720x1068, 00:00:06
720x1068
Грок-10.mp4 1812Кб, 752x416, 00:00:06
752x416
Грок-11.mp4 3949Кб, 720x1068, 00:00:04
720x1068
>>1402526
Победил бы, если бы не было цензуры на NSFW, а так - такое себе. Первые два видоса то, что пока может сейчас, вторые два, то, что уже не может - насилие заблокировали на данный момент.
Аноним 30/10/25 Чтв 02:24:56 1402598 903
Сора2Про-1.mp4 8634Кб, 1888x1080, 00:00:15
1888x1080
Сора2Про-2.mp4 8800Кб, 1888x1080, 00:00:14
1888x1080
Забавно, что в пуританской Соре 2 вполне себе можно потыкать ножичком, а в Гроке, который показывает сиськи - нельзя)
Аноним 30/10/25 Чтв 02:34:03 1402604 904
>>1402598
Это прошка? Хуле такое охуенное качество
Аноним 30/10/25 Чтв 03:11:51 1402620 905
>>1402596
>Победил бы
Да БЫ мешает. Наслаждался бы одинаковым разъебанным вареником пропитой алкашки на любом из видео и таким же мутным хуем. Ни лор прикрутить, нихуя, а из коробки кал сплошной.

Первые 2 видоса - кал говна, хуже ван 2.1 - ничего не происходит на видео, статичная камера, убогая анимация.
Аноним 30/10/25 Чтв 09:35:57 1402680 906
Аноним 30/10/25 Чтв 09:39:40 1402682 907
>>1402680
При чем если ставишь больше 5 секунд, то ситуация начинает только усугубляться. На сцену как будто прожектором начинают светить из-за кадра. Как сделать стабильное освещение, яркость и контраст.
Иначе теряется смысл строить длинные сцены, когда всё фликерит постоянно.
Аноним 30/10/25 Чтв 11:50:27 1402722 908
>>1402682
гамма летит при такой генерации, надо использовать vace
либо грамотно подбирать семплер шедулер чтобы минимизировать этот эффект + коррекцию гаммы ластфрейма делать на основе ферст фрейма
А вообще качни ноду vantage, посмотри по ней ролик на ютубе и будет тебе счастье.
Аноним 30/10/25 Чтв 14:32:56 1402847 909
Чет у меня время от времени комфи стал просто останавливаться. В консоль никакой ошибки не пишет, просто обычный лог работы идет, а за ним сразу "нажмите любую клавишу чтобы закрыть".
Аноним 30/10/25 Чтв 15:26:29 1402936 910
>>1402847
Файл подкачки как поживает? А оператива? При нехватке оперативы она себя ведет так, например.
Но причин может быть множество, конечно.
Аноним 30/10/25 Чтв 17:12:03 1403045 911
>>1402936
Да вроде все ок. Пугали подкачкой в 100 гб, но у меня 32 оперы хватает и в подкачку даже не лезет.
Аноним 30/10/25 Чтв 18:01:28 1403086 912
>>1403045
>но у меня 32 оперы хватает
не может быть такого, у меня тоже 32 оперы, а отжирает при генерации видео 32 гига+ 40 гигов минимум.
Аноним 30/10/25 Чтв 18:23:53 1403103 913
>>1403086
Может напиздел. Я по графикам в диспетчере смотрел. Надо афтебернер поставить и посмотреть точно. В любом случае у меня подкачка установлена в 32 гига.
Аноним 30/10/25 Чтв 18:43:38 1403120 914
>>1403045
> 32 оперы хватает и в подкачку даже не лезет
> комфи стал просто останавливаться
Да, конечно, это фича, это не проблема. Так и надо, в этом суть генерации. Иногда останавливаешься, закрываешься и думаешь о бытие.

Я уже не спорю в этих тредах, я согласен.
Аноним 30/10/25 Чтв 18:57:08 1403136 915
>>1403120
А всю неделю я как генерировал? Расскажешь? Экстрасэнсорика у тебя вкачана, раз ты без лога проблему вычисляешь.
Аноним 30/10/25 Чтв 19:17:01 1403162 916
>>1403136
Так я же говорю, все хорошо.
Ты прав.
Ты теперь сам с собой не согласен, что ли?
Аноним 30/10/25 Чтв 19:31:33 1403182 917
Аноним 30/10/25 Чтв 21:42:39 1403309 918
>>1402552
>тред будто умер
тяжело жить когда та 400 постов уже в бамплимите
Аноним 30/10/25 Чтв 21:51:52 1403320 919
17614036964470.mp4 10333Кб, 416x752, 00:00:22
416x752
Ольга Зарубина.
Аноним 30/10/25 Чтв 21:52:21 1403324 920
17613511790371.mp4 7561Кб, 1280x704, 00:00:15
1280x704
17613511789670.mp4 6049Кб, 1280x704, 00:00:15
1280x704
Аноним 31/10/25 Птн 12:06:39 1403658 921
>>1402722
А какой для гаммы лучше семплер.
Я вообще между ними разницы не вижу, еулер попровомал димм, и еще пару, между ними разницы вообще никакой нет.
У меня там короче картинка, там бабу ебут, и вторая картинка, там вообще только слегка поза меняется, что бы так сказать задать паттерн движения.

Ну и короче, несмотря на то, что картинки по факту абсолютно одинаковые, к концу генерации в комнату как будто за кадром кто-то входит с фонарем, настолько всё осветляется. При чем ладно бы изменялся один кадр, ну там последний. Но нет сцена начинает плавно осветляться за секунду до конца. Ну так же вообще невозможно.
Аноним 31/10/25 Птн 12:16:27 1403663 922
>>1402722
>vantage
Не могу найти первый последний кадр. По запросу vantage fflf выдает какие-то тикеры фондового рынка.
Аноним 31/10/25 Птн 13:56:51 1403718 923
>>1403320
Скуфская уродина. Только дегенерату без малейшего намёка на вкус подобное может нравиться.
Аноним 31/10/25 Птн 14:42:08 1403765 924
Почему у всех негативный промпт на китайском? Пытался нагуглить, но только говорят, что не надо его удалять и он работает лучше именно на китайском, а тоже самое на английском уже не так.
Аноним 31/10/25 Птн 14:46:47 1403775 925
Грок-12.mp4 3601Кб, 720x1068, 00:00:06
720x1068
Грок-13.mp4 3670Кб, 928x1376, 00:00:06
928x1376
Грок-14.mp4 3811Кб, 928x1376, 00:00:06
928x1376
Грок-15.mp4 2109Кб, 928x1376, 00:00:06
928x1376
Насилие таки можно, но опять на пробитой цензуре в аниме, с реализмом в этом плане всё плохо. В реализме максимум можно делать так как в трёх этих видосах.

>>1402620
А большее сделать не позволяет цензура, поэтому я и сказал, что это такое себе

>>1402604
Да, это Сора 2 Про (как бы в названии видосов написано)
Аноним 31/10/25 Птн 15:21:20 1403809 926
Что по LongCat Video?
Аноним 31/10/25 Птн 15:31:21 1403815 927
>>1403809
Говно уровня хуйнян и фреймпак.
Аноним 31/10/25 Птн 16:17:22 1403868 928
Аноним 31/10/25 Птн 20:52:27 1404066 929
Аноним 01/11/25 Суб 16:30:02 1404643 930
>>1392110
А что это за лора? Или ты промтом прописал такой эффект?
Аноним 01/11/25 Суб 17:51:02 1404724 931
putite v /nf
Аноним 03/11/25 Пнд 08:47:28 1405954 932
grok-video-a213[...].mp4 1359Кб, 1376x928, 00:00:06
1376x928
>>1404724
А как в NF просочиться, 404
Аноним 04/11/25 Втр 11:39:41 1406855 933
анал огичный вопрос, 404 нф
Аноним 04/11/25 Втр 20:11:16 1407231 934
Генерач, подскажи какие ИИшки могут ватермарку с динамичного небольшого видоса убрать? Не обязательно прям идеально. Шапка огромная, в каждой разбираться устану
Аноним 04/11/25 Втр 20:28:57 1407255 935
>>1403718
>Скуфская
Что в ней скуфского?
>уродина.
Вообще нет.
>Только дегенерату без малейшего намёка на вкус
Какая глупая топорная демагогия.

Всё было бы ничего, но ты допустила одну ошибку: ты написала хохляцкий форс "скуф", что автоматически делает твой высер байтом на конфликт поколений, потому что старшее поколение за Путина и СССР. С этой целью вы стравливаете поколения.
Аноним 04/11/25 Втр 23:10:35 1407368 936
>>1407231
С соры? Через VACE, достаточно самому нарисовать маску для 3 позиций, где она появляется. Очень просто. Для чего-то сложней нужен хороший сегментер, sam2 может не справиться. Выходила какая-то модель сильно лучше, но я забыл сохранить, а потом не смог найти, у неё было слишком дженерик название, которое даже в поиске терялось. Заметил его на /r/stablediffusion, в примерах был гарри поттер. Найти бы.
https://github.com/kijai/ComfyUI-segment-anything-2
Аноним 05/11/25 Срд 03:36:02 1407499 937
>>1407368
Как вариант с соры хотя бы, но вообще более динамичное, из фильма начальные титры на активном фоне вырезать
Аноним 11/11/25 Втр 00:51:04 1413264 938
>>1405954
>>1406855
Зайти на любую другую борду с nsfw контентом и подтвердить что есть 18. Через какое-то время и нейрофап откроется.
Аноним 12/11/25 Срд 16:55:38 1414757 939
test
Аноним 12/11/25 Срд 17:01:35 1414759 940
Ребзя, сколько нужно общей оперативы для квен-эдита, и можно-ли генерить на 2060super c 8-ю гигами?
Аноним 13/11/25 Чтв 17:46:40 1415687 941
nf
Аноним 13/11/25 Чтв 23:22:16 1415913 942
IMG202511132239[...].jpg 150Кб, 960x1280
960x1280
можете оживить поэротичнее?)
Аноним 14/11/25 Птн 05:18:01 1416018 943
>>1415913
Ну ты позу сам видишь? Она в лучшем случае об угол стены мандой потрётся и то будут искажения.
Аноним 17/11/25 Пнд 15:34:04 1418991 944
nf
Аноним 18/11/25 Втр 03:57:40 1419549 945
nf
Аноним 18/11/25 Втр 10:19:55 1419681 946
nf
Аноним 19/11/25 Срд 14:55:44 1421714 947
>>1383273
Скоро на порнхаб можно будет не заходить
Аноним 19/11/25 Срд 23:30:23 1422661 948
nf
Аноним 20/11/25 Чтв 19:19:13 1423698 949
nf
Аноним 20/11/25 Чтв 20:36:53 1423799 950
>>1382874 (OP)
А есть готовые решения, по типу загрузил фото своего пениса и фото тян, и тебе выдает пов блоуджоб? Я бы ради такого обновил ПК чтобы локально такое делать.
Аноним 20/11/25 Чтв 21:18:31 1423857 951
>>1423799
В ComfyUi легко делается
Аноним 20/11/25 Чтв 22:44:29 1423970 952
>>1423857
А что про времени генерации? Сколько времени нужно на 30 секундный ролик, например на 5070ти? И как идеально потратить 200к на ПК под такие нужды?
Аноним 20/11/25 Чтв 23:39:28 1424004 953
finalvideo38.mp4 12118Кб, 1280x720, 00:00:36
1280x720
>>1423970
Вот на 3090 и 32 ram за 60 минут с sageattention одним воркфлоу, где-то по 1 минуте на 1 степ, наверно если озу увеличить чтобы в файл подкачки не лезло то минут на 10-15 меньше будет.
Аноним 23/11/25 Вск 10:39:48 1427016 954
Поясните за вот эти лоры плиз:
Wan2.2-Lightning_I2V-A14B-4steps-lora_HIGH_fp16
Wan2.2_i2v_lightx2v_4steps_lora_v1_high_noise
Wan2.2-I2V-A14B-HIGH-4steps-lora-rank64-Seko-V1
Wan2_2_I2V_A14B_HIGH_lightx2v_MoE_distill_lora_rank_64_bf16

Насколько я понял это же всё сорта говна для ускорения генерации и можно использовать любую или есть разница между ними? Или лучше вообще без них? Или эти уже не актуальные и есть что-то лучше?
Аноним 23/11/25 Вск 15:18:52 1427253 955
/nf
Аноним 24/11/25 Пнд 08:41:22 1427899 956
Аноним 24/11/25 Пнд 11:08:04 1427937 957
/.
Аноним 24/11/25 Пнд 19:38:44 1428489 958
Можно в процессе генерации видео в комфи смотреть превью готовых кадров? Сложно эксперементировать, когда оно тебе комп вешает на 10 минут и потом выдает какую-то дичь.
Аноним 24/11/25 Пнд 19:58:28 1428503 959
>>1428489
>Можно в процессе генерации видео в комфи смотреть превью готовых кадров? Сложно эксперементировать, когда оно тебе комп вешает на 10 минут и потом выдает какую-то дичь.

нет
Аноним 25/11/25 Втр 12:58:37 1429565 960
какая временная почта будет работать для регистрации в facefusion co?
Аноним 26/11/25 Срд 03:27:56 1430468 961
Ужасно
Аноним 27/11/25 Чтв 13:27:08 1432043 962
Грибы
Аноним 27/11/25 Чтв 20:13:26 1432490 963
image.png 250Кб, 1280x786
1280x786
Ребят подскажите в чем именно гребанная ошибка, Veo уже заебал отказывать в генерации
Помогите Аноним 29/11/25 Суб 00:44:40 1434052 964
Screenshot20251[...].jpg 717Кб, 1080x2400
1080x2400
Screenshot20251[...].jpg 656Кб, 1080x2400
1080x2400
Screenshot20251[...].jpg 644Кб, 1080x2400
1080x2400
Screenshot20251[...].jpg 524Кб, 1080x2400
1080x2400
Сделайте супер как вы тут могёте
Аноним 30/11/25 Вск 07:27:27 1435731 965
https://higgsfield.ai/ кто-нибудь юзал? что сказать можете? как он в плане генерации видосов вообще
Аноним 30/11/25 Вск 11:20:38 1435823 966
nf
Аноним 30/11/25 Вск 21:51:52 1436647 967
/nf
Аноним 01/12/25 Пнд 14:14:00 1437114 968
Анонче, молю, доставь прон - генераций на фильм Девчата.
Тут проскакивало несколько, не могу найти.
Аноним 03/12/25 Срд 15:30:23 1439256 969
nf
Аноним 05/12/25 Птн 20:01:17 1442068 970
90f2abf4-19f5-4[...].mp4 5694Кб, 896x438, 00:00:15
896x438
Аноним 06/12/25 Суб 17:43:38 1443662 971
/nf
Мое видео про бубу Аноним 06/12/25 Суб 18:02:39 1443687 972
raw-1.mp4 9763Кб, 704x1280, 00:00:15
704x1280
Здравствуйте,я геймер (псевдоним),я просто человек который люблю делать всякие ИИ видео, сегодня хочу представить свое видео про бубу, скажите что думаете насчёт видео?
Мое видео про бубу ии Аноним 06/12/25 Суб 19:22:52 1443840 973
raw-2.mp4 11636Кб, 704x1280, 00:00:15
704x1280
ребята оцените мое видео пожалуйста
Аноним 07/12/25 Вск 16:08:32 1445596 974
Накатил wan 2.2 5б.
1280х704 на 121 кадр делает 9 минут на 5060ти.
Я где-то проебался или такие скорости и должны быть?
Алсо, лоры от 2.1 подойдут?
Если нет то как генерить nf контент на нем?
Кто может качественно с ними поработать на тему порн? Аноним 10/12/25 Срд 13:44:20 1449760 975
IMG5783.jpeg 335Кб, 1252x1824
1252x1824
IMG5779.jpeg 448Кб, 1320x2213
1320x2213
IMG5778.jpeg 356Кб, 1258x2165
1258x2165
IMG5772.jpeg 81Кб, 682x655
682x655
Аноним 12/12/25 Птн 07:57:02 1452315 976
test
Аноним 12/12/25 Птн 13:54:51 1452579 977
image.png 490Кб, 800x450
800x450
Каким апскейлером пользуетесь?
Аноним 13/12/25 Суб 05:56:17 1453462 978
f4mk3j4ns3n-gig[...].png 7536Кб, 2304x1792
2304x1792
Аноним 13/12/25 Суб 14:22:26 1453773 979
>>1443687
>>1443840
Три варианта:
1) генерить МНОГО пока ни получится идеально
2) скачать программу для видеомонтажа, нарезать клипы на сцены и собрать в готовое видио
3) То же, что и второе, но не нарезать, а сразу генерить эти самые короткие сцены.

В том, что ты выложил сильно отстают друг от друга по смыслу видеоряд и звук.
Аноним 13/12/25 Суб 22:56:00 1454106 980
ComfyUI00039.mp4 734Кб, 1280x720, 00:00:05
1280x720
Аноним 14/12/25 Вск 08:57:46 1454459 981
>>1454106
что у этой zet-ки с кожей творится?
Аноним 14/12/25 Вск 16:52:15 1454930 982
image 695Кб, 768x417
768x417
image 838Кб, 761x542
761x542
Как на Wan сделать безносых 2д воландемортов, вместо таких страхуебищ?
Nose в негатив не помогает, noseless в позитив тоже.
Аноним 14/12/25 Вск 20:16:59 1455192 983
wan2200014.mp4 2390Кб, 960x1440, 00:00:04
960x1440
wan2200030.mp4 3779Кб, 960x1440, 00:00:03
960x1440
Генерирую локально видео в WAN 2.2
У меня 5070 вместо видеокарты, поэтому юзаю GGUF модели. Но не думаю, что дело в этом. Без LORA видосы контрастные.

Почти со всеми LORA ловлю эффект белесости и пережатости. Сила лоры на 1 стоит и на лоу и на хай нойс.


Антоши, не понимаю, что я делаю не так. Может, кто-то из вас экстрасенс и скажет как это фиксить?

Для примера два видео приложу, одно шакальное, другое норм в какой-то мере.
Аноним 15/12/25 Пнд 03:07:30 1455690 984
>>1455192
fog в негатив, контраст в позитив, тэги на камеру
Аноним 15/12/25 Пнд 14:17:29 1455999 985
>>1455192
Ну, это же ван, хули ты хотел?
Аноним 15/12/25 Пнд 16:52:49 1456252 986
>>1455690
>>1455999
Заметил, что если хай нойз лоры убавляю с 1 до примерно 0.6, то шакалить почти перестает.
Аноним 16/12/25 Втр 00:14:22 1456947 987
Аноним 16/12/25 Втр 15:07:13 1457498 988
>>1445596
Смотри внимательно за температурой видюхи. Если упала до состояния "как на десктопе без нагрузки", значит вывалился за видеопамять и ждать результата будешь полгода.

Собирай или ищи воркфлоу оптимизированные под конкретный объем видеопамяти.
Аноним 16/12/25 Втр 17:52:03 1457793 989
2025-12-17-00-3[...].mp4 988Кб, 736x928, 00:00:05
736x928
Аноним 17/12/25 Срд 00:43:15 1458383 990
+
Аноним 17/12/25 Срд 16:31:38 1459144 991
Незнайка на Луне.jpg 265Кб, 1404x1080
1404x1080
grok-video-b599[...].mp4 1310Кб, 640x480, 00:00:06
640x480
grok-video-83f3[...].mp4 1356Кб, 640x480, 00:00:06
640x480
Еще не отписывался в этом разделе, но я так и не понял, есть ли здесь реквест-треды для локальной генерации эротики/порно видео без надобности подбирать промпт для обхода?
Аноним 18/12/25 Чтв 05:49:52 1460018 992
>>1459144
>реквест-треды
в шизо-помойке с агрессивными неадекватами под солями?
поищи другое место)
Аноним 18/12/25 Чтв 08:22:18 1460068 993
Аноним 18/12/25 Чтв 11:05:53 1460171 994
Spellbinders01e[...].png 635Кб, 716x574
716x574
grok-video-4d89[...].mp4 1993Кб, 640x480, 00:00:06
640x480
grok-video-4d89[...].mp4 1936Кб, 640x480, 00:00:06
640x480
Аноним 18/12/25 Чтв 12:54:46 1460275 995
image 6Кб, 435x200
435x200
Аноним 18/12/25 Чтв 17:20:49 1460524 996
Подскажите,как в пика сделать что бы человек показывал фак,все время указательный вместо среднего поднимает. Может есть какой то шаблон?
Аноним 18/12/25 Чтв 19:11:29 1460592 997
69440799b1fa0d1[...].mp4 4479Кб, 704x1248, 00:00:05
704x1248
>>1460524
Вот пример,все устраивает кроме того что блять ей невозможно обьяснить жесты,говоришь средний она указательный хуярит и тд
Аноним 21/12/25 Вск 06:51:50 1463772 998
image 622Кб, 454x1014
454x1014
image 288Кб, 312x678
312x678
WanVideoStarrin[...].mp4 4347Кб, 1920x1080, 00:00:09
1920x1080
Ваныч конечно ебет.
Как они интересно аватары делают? Разбивают видос на картинки и тренируют лору? Но это происходит быстрее чем генерится 10 секундное видео.
Аноним 21/12/25 Вск 06:53:41 1463773 999
watch-dogs-aide[...].mp4 3086Кб, 720x1280, 00:00:12
720x1280
WanVideoStarrin[...].mp4 3250Кб, 1920x1080, 00:00:09
1920x1080
image 582Кб, 712x1128
712x1128
>>1463772
Я вкинул первое видео как основу аватара и в нем буквально на пару кадров появляется Эйден Пирс, но оно так органично его впихало как часть аватара.
Аноним 21/12/25 Вск 07:00:25 1463776 1000
Nova.mp4 2359Кб, 1920x1080, 00:00:05
1920x1080
WanVideoStarrin[...].mp4 8054Кб, 1920x1080, 00:00:09
1920x1080
WanVideoStarrin[...].mp4 6222Кб, 1920x1080, 00:00:09
1920x1080
Еще интересно как аксесуары вроде оружия захватывает.
Правда боевые сцеы-перестрелки у него похоже не получаются.
Аноним 21/12/25 Вск 13:54:16 1463965 1001
huita.mp4 19654Кб, 720x1280, 00:00:02
720x1280
на какой модели делают подобные шортсы от кисы-хуисы и тд.?

из видоса в видос сохраняется стилистика и модель в целом улавливает пиздато контекст (Беня Ельцин в виде котика, срочники-КОТИКИ на БТРах и тд.)

раннее был опыт только с генерацией пикч, а не видосов.

если в Hailuo использовать LoRA Pixel style hunyuan video model
и копировать seed'ы и использовать при создании новых видосов, то у меня сохранится стилистика и тд. и я смогу получить подобный результат? или такое возможно только на локалке?

опыт был раннее только с генерацией пикч в stable diffusion
Аноним 21/12/25 Вск 14:07:44 1463977 1002
>>1463965
Генерит картинку с лорой под нужный стиль, кидает ее в сору/вео, записывает экран + апскейлит чтобы без вотерки.
Аноним 21/12/25 Вск 21:10:30 1464486 1003
spellbinder-s01[...].mp4 5159Кб, 716x574, 00:00:40
716x574
Аноним 21/12/25 Вск 23:31:59 1464682 1004
spellbinder-s01[...].mp4 5157Кб, 716x574, 00:00:40
716x574
>>1464486
Чет звук хреновей генерит, чем видео.
Аноним 22/12/25 Пнд 03:45:19 1464828 1005
Вы нахрена в мертвом треде пишете? Все уже давно перекатились.
Аноним 22/12/25 Пнд 11:11:49 1465084 1006
image 288Кб, 1458x785
1458x785
Аноним 22/12/25 Пнд 12:32:04 1465184 1007
>>1463965
В какое же ебанутое время живем, не перестаю проигрывать уже.
Аноним 22/12/25 Пнд 14:00:43 1465250 1008
>>1465084
>>1404066
Уже два месяца как перекатились. Опа посадили.
Аноним 22/12/25 Пнд 14:23:39 1465283 1009
>>1465250
Так это трендт ЛОКАЛЬНОЙ генерации, а мы тут онлайновое говно кидаем.
Аноним 22/12/25 Пнд 19:40:54 1465628 1010
ch.mp4 5173Кб, 640x480, 00:01:04
640x480
Аноним 27/12/25 Суб 13:59:35 1470958 1011
скиньте видос про негра на стуле в виде репортажа новостей
Аноним 28/12/25 Вск 04:11:21 1471868 1012
Чач, через какую нейронку щас бесплатно можно картинку оживить? Хочу пикчу анимировать, чтобы на рабочий стол закинуть. Сначала думал сам в AE сделать, но видимо талант всё-таки пропьёшь. Все нейронки, которые я нашёл, либо качество ужимают до 480-720р, либо не понимают что такое зацикленное видео, либо имеют вотемарки
Аноним 30/12/25 Втр 17:11:55 1474406 1013
>>1471868
Ну ты и охуел, конечно. Хочешь больше 720п, без вотермарок, бесплатно и еще чтобы зацикленно.

Думаешь оперативка в цене взлетела, чтобы тебе бесплатно видосики генерили?
Аноним 01/01/26 Чтв 00:40:32 1475985 1014
bump
Аноним 01/01/26 Чтв 09:50:31 1476138 1015
>>1474406
Да можно и автономные модели, в целом похуй, думаю пека позволяет
Аноним 01/01/26 Чтв 13:34:48 1476226 1016
>>1476138
Ну делай на WAN мои 16гб только 720п на 8 секунд позволяют, если у тебя 32 попробуй 1080п, с апскейлами и 2к-4к получишь. Или вывались в оперативку и делай полчаса. Но как конкретно циклить я не подскажу, видел на циви и в интернетах воркфлоу и лоры, сам не пользовался.
Аноним 01/01/26 Чтв 23:52:40 1476615 1017
у кого есть киберпанковые сора видосы в СНГ антураже? там были панельки и люди ос светящимися глазами и типа нейроинтерфейсами на висках.
видел в б месяца 4 назад.
Аноним 03/01/26 Суб 21:36:22 1478429 1018
ComfyUI00009.mp4 485Кб, 1280x704, 00:00:05
1280x704
Аноны, а что порекомендуете для генерации легкой аниме эротики? Видеорелейтед я на WAN 2.2 13B модели сгенерил, получилось весьма хуево.
Может лучше онлайн генерить? Где цензура сейчас не сильно душит?
Аноним 07/01/26 Срд 16:23:53 1481780 1019
VID1.mp4 1793Кб, 464x688, 00:00:06
464x688
>>1478429
Грок неплохо генерит эротику, можно на нем клепать видосы до 1 минуты без особых проблем, но есть конечно же свои заебы, т.к. полноценный видос нужно генерить через конечный скрин первого по порядку видоса. Не всегда выдает стабильный результат.

Но все это робит и бесплатно.

Ну и офк нужно сначала генерить пикчу, а только потом её уже анимировать через Imagine.
Аноним 07/01/26 Срд 16:35:05 1481787 1020
>>1460592
Бери референс пикчу и кидай её в какую-нибудь Nanobanana (она хорошо с пальцами и тд. работает) и попроси чтобы телка с фотки показывала средний палец, затем уже пикчу анимируй. Если что-то не выходит на генерации видоса, то это должно допиливаться на самом референсе.
Аноним 07/01/26 Срд 20:49:53 1481973 1021
Аноны, какие базовые wan модели используете? или только в /nf искать воркфлоу?
Аноним 07/01/26 Срд 21:21:59 1482019 1022
Y.M.C.A.mp4 6497Кб, 688x464, 00:00:28
688x464
Плиз, скиньте это в /po/, а то я там забанен.
Аноним 10/01/26 Суб 17:50:28 1485284 1023
image.png 210Кб, 927x880
927x880
Пацаны какие есть новые варианты img to video с липсинком аудиодорожки? Sad tolker совсем старый. Live portret нужен видео референс. Wan воркфлоу на липсинк медленный и работает хуево.
Аноним 11/01/26 Вск 18:32:42 1486347 1024
>>1485284
InfiniteTalk
>Live portret нужен видео референс
Ну так растяни один кадр на сколько тебе нужно или анимируй в другом месте сначала.
Аноним 11/01/26 Вск 21:31:20 1486519 1025
>>1481780
Спасибо за совет, Грок внезапно оказался очень неплох. Почему-то на голову лучше чем Сора 2 с аниме-стилем. Но приходится малость ебаться с промптом.
Правда как и в Соре проблема с низкой предсказуемостью результата. Загрузить можно только начальный кадр и что в итоге будет - хз.
Хули они не сделают хотя бы загрузку первого и последнего кадра?
Аноним 12/01/26 Пнд 19:20:29 1487435 1026
Сап! Хотел бы попросить помощи. Тян в инсте с акка @irbis.altai постит сюжеты о персонаже коренных народов Алтая, сама не являясь таковой. То бишь создала ии чела и лепит видосы и пытается на этом рубануть денег. Все бы ничего, поставь отметку что это ИИ. На контакт не идет. Сыпаните в комы или киньте жалобу. Спасибо, Антон!
Аноним 13/01/26 Втр 14:03:01 1488294 1027
image.png 175Кб, 400x257
400x257
Аноним 13/01/26 Втр 14:48:04 1488337 1028
nf
Аноним 18/01/26 Вск 08:12:26 1493679 1029
18/01/26 Вск 17:01:19 1494179 1030
>>1481780
>видосы до 1 минуты
>Грок
щито?
быстро нагенерить приемлиый видос Аноним 18/01/26 Вск 18:58:30 1494301 1031
поджскажи плиз что за нейронка, а то я оплатил pornworks а там то ли баг то ли че нет возможности фотку загрузить. в Тг ботах мало опций нет с неграми и тг. Подскажите по возможности вообще топовые ИИ
Аноним 24/01/26 Суб 14:31:50 1501083 1032
test1.mp4 4211Кб, 576x1048, 00:00:47
576x1048
С помощью какой модели делаются подобные видосы?
Интересует больше то, как делают такой lyp_sync.

Есть 2D-перс которого нужно озвучить, но с помощью чего добиться lyp_sync'a? elevenlabs это вообще не то, увы.
Аноним 25/01/26 Вск 20:05:14 1502251 1033
>>1501083
Конкретно это видео несколько генераций соры 2. Единственный вариант нормального липсинка это video to video. Клинг в такое умеет
Аноним 30/01/26 Птн 03:41:27 1503660 1034
nf
Настройки X
Ответить в тред X
15000
Добавить файл/ctrl-v
Стикеры X
Избранное / Топ тредов