Главная Юзердоски Каталог Трекер NSFW Настройки

Искусственный интеллект

Ответить в тред Ответить в тред
Check this out!
<<
Назад | Вниз | Каталог | Обновить | Автообновление | 599 318 127
Stable Diffusion тред X+183 /sd/ Аноним 19/02/26 Чтв 07:42:45 1525962 1
image.png 3610Кб, 1440x1440
1440x1440
image.png 1390Кб, 1024x1024
1024x1024
image.png 4220Кб, 1728x1344
1728x1344
image.png 3358Кб, 2304x960
2304x960
Тред локальной генерации

ЧТО НОВОГО АКТУАЛЬНОГО

• Z-Image-Base
• FLUX.2 klein (4b и 9b)
• Z-Image-Turbo
• Flux 2
• Qwen Image / Qwen Image Edit
• Wan 2.2 (подходит для генерации картинок).
• NAG (негативный промпт на моделях с 1 CFG)
• Лора Lightning для Qwen, Wan ускоряет в 4 раза. Nunchaku ускоряет модели в 2-4 раза. DMD2 для SDXL ускоряет в 2 раза.

База:
→ Приложение ComfyUI https://www.comfy.org/download
→ Примеры https://comfyanonymous.github.io/ComfyUI_examples/
https://comfyui-wiki.com/ (откуда, куда, как)
→ Менеджер расширений https://github.com/ltdrdata/ComfyUI-Manager (автоустановка, реестр расширений)
→ Модели https://civitai.com/

► Предыдущий тред >>1509245 (OP)https://arhivach.hk/?tags=13840
Дополнительно: https://telegra.ph/Stable-Diffusion-tred-X-01-03
Аноним 19/02/26 Чтв 12:07:26 1526162 2
Напоминаю базу треда: Если вокруг тебя говно, значит ты - опарыш.

Говори что думаешь, но думай что говоришь.
Аноним 19/02/26 Чтв 12:48:01 1526202 3
>>1526162
>думай
Нашел дурака, этим пусть нейросетки занимаются.
Аноним 19/02/26 Чтв 14:24:22 1526303 4
videoframe1051.png 193Кб, 480x476
480x476
Аноним 19/02/26 Чтв 14:38:09 1526332 5
Аноним 19/02/26 Чтв 14:51:05 1526346 6
>>1526303
Должно быть шесть пальцев же, ну.
Аноним 19/02/26 Чтв 15:17:22 1526390 7
1771503442393.jpeg 2111Кб, 3456x2688
3456x2688
Аноним 19/02/26 Чтв 15:28:56 1526413 8
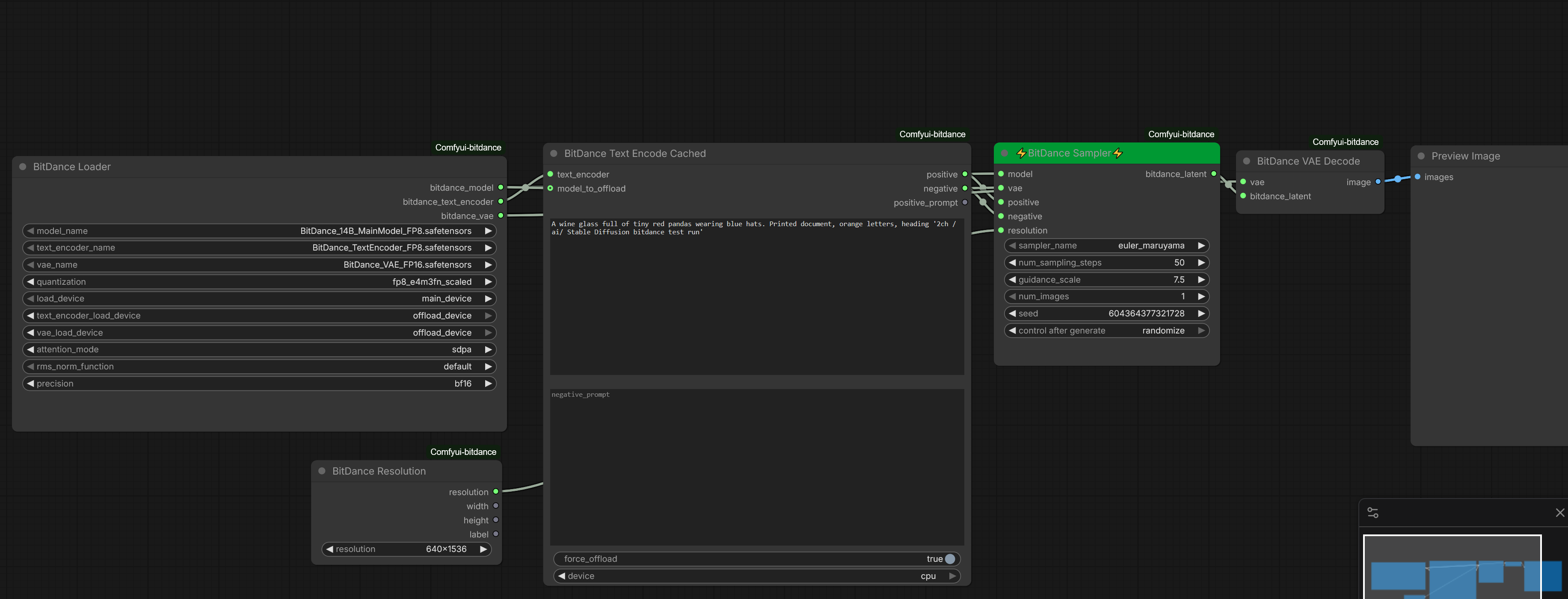
По-моему, шапка треда стала чересчур лаконичной, рассчитанной на то, что сюда заглядывают исключительно те, которые сидят в треде уже несколько лет и окончательно пресытились избыточными объяснениями. Однако было бы разумно добавлять базу, например, про комфи, что все ставят портабле. Далее, про менеджер расширений - несложно заметить, что его название говорит само за себя, а комментарий "автоустановка, реестр расширений" бессмысленный. Почему вместо этого не написать что-то вроде "ставить в ComfyUI\custom_nodes\", что как раз не самоочевидно?
Аноним 19/02/26 Чтв 15:44:21 1526437 9
>>1526413
> шапка треда стала чересчур лаконичной, рассчитанной на то, что сюда заглядывают исключительно
Шапку вообще никто не читает. Постоянные не читают, потому что она не менялась больше года, а ньюфаги не читают, потому что хуй знает, но очевидно, что не читают, судя по вопросам "где скачать комфи?".
> разумно добавлять базу, например, про комфи, что все ставят портабле
Можно еще добавить, все используют %modelname, чтобы гарантировать срачи.
> менеджер расширений
Уж лучше ссылку на актуальную поменять, он уже давно переехал в основную репу Comfy-Org.
Аноним 19/02/26 Чтв 15:56:22 1526447 10
>>1526413
>По-моему, шапка треда стала чересчур лаконичной
>Однако было бы разумно добавлять базу
>Почему вместо этого не написать что-то

Отличные идеи, сразу видно, что ты в теме. Напишешь?
Аноним 19/02/26 Чтв 18:26:33 1526616 11
CUA Plugin Guide.png 2009Кб, 2860x1440
2860x1440
Сколько нужно места, чтоб влез ваш этот ебучий комфи, модели какие-нибудь и что там еще за хуйня нужна, чтоб просто генерить прон?
Аноним 19/02/26 Чтв 18:51:08 1526635 12
>>1526616
От 4GB vram + 10-12 GB на диске, до "и целого датацентра мало". Зависит от того - чем конкретно и какой прон генерить. Смирись, таки немного напрячься и подумать придется, чтоб разобраться, comfy - это комбайн а не кнопка "сделай мне зашибись". :)
Аноним 19/02/26 Чтв 19:36:48 1526695 13
>>1526616
40-50 гб памяти
16 гб рам
6 гб врам
Нвидиа карточка
Это минимум

32 гб рам
16 гб врам
40+ серия нвидиа
Этого за глаза для 99%
Аноним 19/02/26 Чтв 19:50:03 1526709 14
>>1526695
>40+ серия нвидиа
с 24 гб врам, иначе особо смысла нет
Аноним 19/02/26 Чтв 19:56:14 1526724 15
>>1526695
карта 3060 не потянет?
Аноним 19/02/26 Чтв 20:04:12 1526732 16
ComfyUItempczpq[...].png 1879Кб, 1280x1152
1280x1152
Аноним 19/02/26 Чтв 20:41:25 1526800 17
>>1526709
+, 3090 обоссывает любые карты кроме 4090 и 5090
Аноним 19/02/26 Чтв 22:29:46 1526948 18
>>1526616
Я уж думал что-то годное по VAM будет. 3 года нейросетей, сука, а там до сих пор нет генерации модели по ебальнику, до сих пор даже топы клепают лытый кал за исключеним двух-трех людей.
Аноним 19/02/26 Чтв 22:31:22 1526951 19
>>1526948
Там с 2020 года застой. VAM 2 вышла - допилят бету к волшебному 2030
Аноним 19/02/26 Чтв 22:41:46 1526973 20
Download.mp4 2173Кб, 576x1024, 00:00:15
576x1024
GTWRb5xXUAAXIQL.jpg 65Кб, 538x727
538x727
Что можете посоветовать, для переноса движения с видео танцулек на фото с нужным персонажем? Например есть такое видео и фото. Хватит ли 16Гб врам чтобы получить приемлемое качество?
Аноним 19/02/26 Чтв 22:47:45 1526983 21
Аноним 19/02/26 Чтв 23:54:17 1527099 22
>>1526983
Какой воркфлоу, чтобы вот такую вот колоритную бабу всунуть вместо китаянки?
Аноним 20/02/26 Птн 01:42:39 1527271 23
>>1526983
wan animate
пример не кину модеры удаляют. в том треде написано
Аноним 20/02/26 Птн 02:07:28 1527297 24
LTX200032-audio.mp4 4249Кб, 704x1280, 00:00:05
704x1280
LTX200037-audio[...].mp4 8387Кб, 704x1280, 00:00:15
704x1280
Аноним 20/02/26 Птн 02:12:24 1527301 25
>>1527297
с лицом конечно хуита происходит.
Аноним 20/02/26 Птн 02:48:57 1527330 26
>>1527297
И не только, еще и с пальцами. Есть что-то лучше?
Аноним 20/02/26 Птн 03:26:52 1527355 27
>>1525962 (OP)
я новенький, как 69 позу в промте прописать?
Аноним 20/02/26 Птн 03:40:57 1527358 28
>>1527355
Если серьёзно, то скорее всего никак.
Точнее, не совсем так.

За исключением NSFW-тюнов старых SD моделей, новые модели (Qwen-Image, FLUX.2) очень соевые и такого там просто нет.

Если тебе нужно coomerство, то тебе нужно искать менее соевые модели на которые есть NSFW-тюны или LoRAs (Z-Image-Turbo как неидеальный пример, который в этом деле лучше FLUX.2).
Затем для них искать на каком-нибудь CivitAI LoRAs, которые это позволяют получить (типа Qwen snofs; это в качестве примера, не рекомендации; очень посредственная из коробки, как модель Qwen-Image, так и LoRA).
А потом, когда у этого тебе перестанет хватать и всё равно не будет получаться, что задумано, тебе ещё придётся искать worfklow с сегментированием и inpaintом гениталий.
В целом, получение NSFW, кроме 1 girl, требует нетривиального подхода.
Аноним 20/02/26 Птн 03:56:47 1527363 29
1771549006804.png 1600Кб, 1152x896
1152x896
>>1527355
С 10-го раза на ZIT нароллилось, и то хуета. Тебе лучше в сторону pony/IL копать, и то скорее всего в фоториле сложно будет.
full shot, side view, a petite, skinny, young woman laying on top of the muscular negro man with her head just above his crotch, the woman's head is on the left side of the image and the man's huge cock is inside her mouth, her breasts squished against the man's belly, her knees are on the bed, the man is positioned in the opposite direction, his head is buried in the woman's ass
Аноним 20/02/26 Птн 04:01:59 1527369 30
Аноним 20/02/26 Птн 10:05:29 1527543 31
>>1526709
Я бы сказал что решает сейчас больше рам чем врам (ну не ультимативно конеш) 24+ врама конеш заебись
Но я генерю спокойно на ване видосы в примерно 1 мегапихель, юзаю квен едит 26 гиговый на 4080 16г врама и 128г рама, все пиздато и охуенно генерится,
скажу дальше у меня больше затыков было с 64г рама на ване, нехватало бле :o
Аноним 20/02/26 Птн 10:36:32 1527567 32
ComfyUI00002.png 1222Кб, 1040x1088
1040x1088
2026-02-20-1024[...].webp 175Кб, 896x1160
896x1160
REDZ1500192.png 1656Кб, 1088x1408
1088x1408
Короче ананасы, слил 16к поинтов в помойку, взял эту херню чтоб тебе не пришлось
>>1516542 →


Погонял и с вф от автора и с другими вф, чет хуита какаято, работает как говно, вообще честно чет флюкс клейн в и2и говно какое то ибаное
может конеш у меня скил ишью, но квен просто разьебывает эту залупу нахуй, с одним и тем же промптом, с одним исходником.

Я хз анончи что не так я делаю с флюксом, может просто он говно ипаное, но я и вф автора этой модели юзал, и другие вф, чет все равно в среднем с квеном не стоит рядом даже
может кто шарящий подскажет чего конеш....
Вот себе еще исходник анон для понимания что пихал туда
Аноним 20/02/26 Птн 11:53:19 1527662 33
1771577598360.png 1499Кб, 1536x640
1536x640
1771577598360.png 2594Кб, 2304x960
2304x960
1771577598376.jpeg 1735Кб, 4608x1920
4608x1920
Бля. Кое-как запердолил тайловый апскейл с контролнетом (3) на ZIT, но всё равно рулетка. Даже с высоким strength хуй чего удерживается с их вариантом tile контролнета, но лучше, чем ничего. Автор USDU нихуя не спешит чинить тайлинг кондишена через model_patcher.
Аноним 20/02/26 Птн 12:07:12 1527676 34
comfy00003.jpg 2073Кб, 4096x4096
4096x4096
>>1527662
Опять, апскейлишь, шакал?
Аноним 20/02/26 Птн 12:21:28 1527699 35
1771579287593.jpeg 2716Кб, 4608x1920
4608x1920
Аноним 20/02/26 Птн 14:37:32 1527926 36
>>1527699
Я не понял смысла сегодняшнего апскейла, увы.
В генерации апскейлить генки тоже смысла нет. Сегодня модели из коробки генерят хайрез. Если только косяки подправлять надо.
Как ретушь реальных фото он пока не работает, лица всегда меняются до неузнаваемости.
Как технический приём быть может годится для типографии, да.
Аноним 20/02/26 Птн 14:40:09 1527929 37
WanVideo00024-a[...].mp4 4737Кб, 480x832, 00:00:18
480x832
LTX200002-audio.mp4 9766Кб, 704x1280, 00:00:14
704x1280
Аноним 20/02/26 Птн 14:43:54 1527932 38
>>1527926
> Сегодня модели из коробки генерят хайрез
Z-image больше 2048 по любой из сторон не может.
Аноним 20/02/26 Птн 15:30:33 1528024 39
>>1527926
Так ладно ещё апскейлить фотореал. Но зачем в аниме треде каждое первая картинка в 4к? Вот где загадка. Зачем они там-то это делают? Что там апскейлить? Какие детали?
Аноним 20/02/26 Птн 15:34:05 1528030 40
>>1527932
>больше 2048
Для интюрнетов больше и не надо.
Аноним 20/02/26 Птн 15:42:16 1528041 41
>>1528030
Для сосача инпейнта и не надо.
Для подрочить пять пальцев и две ноги и не надо.
Для себя, что-то лучше фотабаша из идеограма и не надо.
Дальше сам придумывай. Так бесконечно можно, но кому-то что-то из этого таки надо.
Аноним 20/02/26 Птн 16:11:57 1528079 42
>>1528041
Шиз. Если ты не астрофотограф какой-нибудь, то между 2к / 4к / 8к - ноль информативной разницы.
Ты приблизь любой хайрез кадр - там будет расфокус, зерно, аберрация, нейромусор.
Аноним 20/02/26 Птн 16:22:34 1528094 43
>>1527926
>Сегодня модели из коробки генерят хайрез

Я тоже так считал до того момента, пока не начал этот самый «хайрез» генерить.
Так вот, мне FLUX.2 [dev] с одного прохода требуемое качество не даёт. Примеры и workflow в прошлом треде.

Теперь постепенно разбираюсь с tile ControlNet, чтобы не SD, а FLUX.2 делать tile diffusion.
И результаты не очень.
Похоже вообще нужно что-то типа DLDSR:
Первая генерация на FLUX.2 [dev] > апскейл SeedVR2 > тайлинг и дифьюжн кусков > даунскейл до исходного разрешения (например 1080p кадра).
Аноним 20/02/26 Птн 16:31:53 1528114 44
>>1528094
> FLUX.2 делать tile diffusion
Оно вообще поддерживает контролнет flux.2? Контролнеты через model_patch точно не работает, а на флаксе же вообще своя хуйнюшка для контролнетов. Репа уже больше года не обновлялась, последний работающий контролнет на ней - это сдохлевый юнион. Или таки тайлится flux.2 кондишн?
Аноним 20/02/26 Птн 16:34:55 1528117 45
>>1528114
Через референсы должно и так работать, зачем ему контролнеты.
Аноним 20/02/26 Птн 16:41:47 1528123 46
>>1528114
В прошлом треде постил ссылку на ControlNet для FLUX.2 [dev]. Он тайлы поддерживает (судя по описанию).
Аноним 20/02/26 Птн 16:48:30 1528130 47
>>1528117
Я так и не разобрался, но FLUX.2 [dev] гадит зелёными пикселями вне зависимости от настроек schedulers/samplers даже на default workflow (что FP8, что BF16). Я всё перерыл, но issue не нашёл. Вот что-то похожее на SD https://www.reddit.com/r/StableDiffusion/comments/19042kd/does_anyone_know_what_these_pixel_artifacts_are/ В тёмных областях заметно, только там синие. Это надо убирать пост-обработкой и рефайном. Прогон через референс удаляет шум в одном месте и добавляет/усиливает в другом.
Аноним 20/02/26 Птн 16:50:13 1528134 48
>>1528130
Я когда тестил его не было ничего подобного.
Аноним 20/02/26 Птн 16:52:33 1528139 49
1771595552869.png 152Кб, 1116x641
1116x641
>>1528123
Я не про контролнет, а про
>>1528094
> tile diffusion

С квеном и z-image он не работает. Латент бьется, а кондишн нет. Чтобы оно с тайлами работало, нужно и пиксели/латент тайлить и отдельный кондишн для каждого тайла (пикрелейтед). Понятия не имею, как там флаксовый контролнет устроен, но если там что-то кроме стандартного Apply ControlNet, то tile diffusion его разобьет на тайлы, а будет применять целый control_image на каждый тайл.
>>1528123
> Он тайлы поддерживает (судя по описанию).
Это другое. То сам тип кондишена, который применяется. Поддержка тайлинга в нодах, а не в контролнете.
Аноним 20/02/26 Птн 16:53:33 1528141 50
>>1528139
> то tile diffusion его не разобьет на тайлы
fixed
Аноним 20/02/26 Птн 17:16:22 1528166 51
>>1528134
Может, внимание не обратил?
Я на сильном увеличении этот пиксельный шум замечать начал. Он местами еле заметный, а местами проявляется сильно. Когда увидишь, уже не развидеть.
На пике из >>1525936 → хорошо виден на лицах, одежде. Рассматривать нужно с увеличением до единичных пикселей. Я сначала думал, что это стили имитации цифрового шума фотоаппаратов нулевых просачиваются. Конспирологи предполагают, что это такой watermark. Мне кажется, что VAE виноват. Не знаю. Это, конечно на FP8, так как полной и 128 Гбайт RAM мало. Но я и полную запускал, там этот дефект тоже присутствует (и на FP4 тоже). Возможно, меньше, но я тщательно не проверял, так как там оффлоад уже на SSD шёл, переливаясь через край 128 Гбайт.
Аноним 20/02/26 Птн 17:24:49 1528171 52
>>1528139
Это проблема.
Но я уже готов попробовать топорное решение, которое подсмотрел в одном чужом workflow:

Сделать заготовку изображения на 6-8 вручную разрезанных тайлов (под ходовое разрешение), где к каждому такому кусочку подключается ControlNet. Каждый кусочек проходит сэмплер, а потом весь этот Франкенштейн сшивается обратно.
В чужом workflow без subgraphs это выглядит ужасно. Это неуниверсально. Но, может, будет работать.
Аноним 20/02/26 Птн 17:31:13 1528179 53
>>1528166
> VAE виноват
На кляйне тот же VAE и там точно такого нет.
Аноним 20/02/26 Птн 17:36:01 1528185 54
1771598160871.png 235Кб, 2468x647
2468x647
>>1528171
Ну как бы там >>1528139 так же делается, только на тайлы картинка бьется не вручную, а Make Tile SEGS из импакта (пикрелейтед). Единственный косяк - тайлы только квадратные. Есть еще 🔧 Image Tile от матео - охуенный контроль размера тайлов, но там нет возможности выдать маску, так что не катит. Пробовал еще какую-то ноду, выдает и тайлы, и маски, но там код кривой, на не крайних тайлах оверлап добавляется справа и снизу, а не со всех сторон - выкинул это говно. Ебашить вручную - это пиздец, без возможности динамически менять количество и размер тайлов в зависимости от инпута.
Аноним 20/02/26 Птн 17:48:02 1528198 55
>>1528094
>требуемое качество
Тобой?
Аноним 20/02/26 Птн 17:50:22 1528201 56
>>1528185
> 🔧 Image Tile
Вот ими хотел как раз.

Спасибо. Есть над чем подумать теперь.
Про маску тем более. Я даже не задумывался, хотел в черновом варианте хоть как-то сшить на пробу для проверки работоспособности.
Аноним 20/02/26 Птн 17:55:57 1528207 57
>>1528198
Ну да, тебя это удивляет?
Если результат меня не устраивает, ищу другой инструмент или приёмы работы этим инструментом, чтобы получить нужный мне результат.

Если тебя устраивает качество генерации из коробки, которое кроме имиджборд где-то ещё показать стыдно и неприлично, имеешь на это полное право.
Аноним 20/02/26 Птн 17:56:25 1528208 58
>>1528024
Четкость рисовки/контура. Некоторые на нее фактически дрочат, а простая техника "апскейл + ресайз обратно" позволяет эту четкость увеличить, если не совсем кривыми лапками делать.
Аноним 20/02/26 Птн 18:11:52 1528231 59
>>1528208
Я за них должен ресайзить обратно? Если сами этого не делают, то значит план у них другой.
Аноним 20/02/26 Птн 18:18:35 1528238 60
>>1528231
4K нормальное разрешение для десктопа и устройств отображения с высоким ppi. Не всё же на 1080p/1440p сидеть.
А downscale они вполне с 8K до 4K могут делать.
Аноним 20/02/26 Птн 18:30:43 1528258 61
>>1528024
Не знаю насчет аниме, но в целом выше разрешение - это больше пикселей в распоряжении модели, чтобы нарисовать запрошенное. Это ведет к меньшему количеству косяков. Даже у бананы про при генерации в 1к и 2к различия в качестве видны невооруженным взглядом.
Аноним 20/02/26 Птн 18:33:21 1528262 62
1771601600840.png 249Кб, 1965x810
1965x810
>>1528201
Кстати сейчас заметил. У него тоже тайлится криво, оверлап только с одной стороны прибавляется на центральных тайлах. Так что Make Tile SEGS - единственный вариант, даже если маски отложить в долгий ящик.
Аноним 20/02/26 Птн 20:33:01 1528362 63
Я тут прикупил 5060 ti на 16Гб и думал что зимага как пойдет генерироваться. А на деле словил ООМ, хотя на 6Гб все отлично генерировал через ряд костылей.

Хотел попробовать запустить все с nvfp4 чтобы быстро работало.
Судя по логу - там в bf16 кастит, наверное из за этого памяти не хватает. Как вообще заставить это работать? cu130 и последние драйвера стоят.

got prompt
Using xformers attention in VAE
Using xformers attention in VAE
VAE load device: cuda:0, offload device: cpu, dtype: torch.bfloat16
Found quantization metadata version 1
Using MixedPrecisionOps for text encoder
Requested to load ZImageTEModel_
loaded completely; 3318.11 MB loaded, full load: True
CLIP/text encoder model load device: cuda:0, offload device: cpu, current: cuda:0, dtype: torch.float16
Found quantization metadata version 1
Detected mixed precision quantization
Using mixed precision operations
model weight dtype torch.bfloat16, manual cast: torch.bfloat16
model_type FLOW
Requested to load Lumina2
Аноним 20/02/26 Птн 20:43:13 1528378 64
image.png 527Кб, 471x605
471x605
>>1528362
ладно, похоже что я погорячился с ключиком --highvram
Аноним 20/02/26 Птн 20:53:17 1528391 65
1771609997457.jpeg 3293Кб, 3456x2688
3456x2688
Аноним 20/02/26 Птн 21:58:36 1528489 66
Купил 5070. Стейбл выдавал ошибки и две переустановки и попытки исправить с чатгпт не помогли. Скачал инсталлер стейбла с патреона челика. Все работает, но я на жопу присел, вдруг там вирус. Вин дефендер ничего не нашел при нескольких проверках, но вдруг там скрытый троян? Мне пиздец?
Аноним 20/02/26 Птн 22:12:39 1528509 67
>>1527929
Попробовал - тоже мыло. Либо для таких целей мало 16Гб, либо не хотят оптимизировать готовое. У меня есть пару воркфлоу и если хотите могу скинуть, но там требуются карточки >16 Гб врам.
Аноним 20/02/26 Птн 22:27:55 1528535 68
>>1528489
Там вирус и троян, покупай новый пк. На нём просто качай comfy, качай вручную или ставь из консоли torch и делай pip install по requirments.txt и всё.
Аноним 20/02/26 Птн 22:40:03 1528544 69
WanVideo00030-a[...].mp4 9700Кб, 704x1280, 00:00:18
704x1280
WanVideo00041-a[...].mp4 4403Кб, 544x960, 00:00:17
544x960
>>1528509
Там же на кале говна можно генерить чанками. Думаю даже на 8 гигах можно, только чанков будет много. В 720p хватает 4 чанков для первого видоса на 12 кеках. Можно даже в исходном фэпесе ебануть для плавности, только кусков будет больше.
пиздос, мейлсрач трёт посты из под луковых носков? я хуею с этой дуры
Аноним 20/02/26 Птн 22:42:59 1528547 70
>>1528535
Walwarebytes и дефендер при полном скане ничего не нашли. Я привык к а1111. Надеюсь там нет майнеров короч
Аноним 20/02/26 Птн 22:57:39 1528557 71
>>1528544
Вот 2 воркфлоу на основе ван.https://transfiles.ru/pjsj8 Такое если лить как АИ модель - слишком заметны косяки. С этими воркфлоу, якобы лучше все с этим и косяков меньше. Я не смог попробовать, потому что надо арендовать серваки.
Аноним 21/02/26 Суб 00:36:59 1528687 72
>>1528489

для винды комфи портабл https://github.com/Comfy-Org/ComfyUI?tab=readme-ov-file#installing
для линукса - просто:

#!/bin/bash

# кеш поближе положил пушто системный диск засран немного и не лезет кеш.
export PIP_CACHE_DIR=/media/disk/cache/pip
export UV_CACHE_DIR=/media/disk/cache/uv

python3 -m venv venv
source venv/bin/activate

pip install torch torchvision torchaudio --extra-index-url https://download.pytorch.org/whl/cu130
pip install -U xformers --index-url https://download.pytorch.org/whl/cu130
pip install -r comfyui/requirements.txt


Сообственно это и есть весь васяноинсталлятор, с сажей и тритоном надо будет попердолиться отдельно.
Аноним 21/02/26 Суб 00:51:03 1528691 73
1771624262843.png 4862Кб, 1836x1428
1836x1428
Аноним 21/02/26 Суб 01:29:53 1528723 74
Сижу на flux crea по ьольшец части. 12гб вркм, 32гб ддр5 врам. Для генерации не порно стомт на что то новее переходить? А то я слышал. Что новые фоюксы еще больше памяти жрут
Аноним 21/02/26 Суб 01:43:31 1528740 75
Flux200051.png 3602Кб, 1440x1440
1440x1440
FLUX2dev-RAM.png 2Кб, 401x105
401x105
>>1528723
Если именно из FLUX2, то FLUX.2 [klein] 9b можешь попробовать (4b наверно не стоит). Хотя не уверен, что влезет без оффлоада на SSD с твоими спеками, та 32 Гбайт RAM прямо впритык может быть.
FLUX.2 [dev] точно не стоит, там пикрил по RAM (на 16 Гбайт VRAM 4080s), бывает и под 80 Гбайт, когда референсов побольше добавишь. И это только в FP8 (и модель и text encoder). И ещё у него есть несколько неприятных приколов.
Аноним 21/02/26 Суб 01:50:23 1528744 76
>>1528740
Мне нравились картинкогенераци, что они, в отличии от ллм, не были столь требовательны к памяти. А оно вон как теперь.
Аноним 21/02/26 Суб 02:04:37 1528756 77
>>1528744
Из популярных и нежирных сейчас Z-Image-Turbo есть.
Можешь в дополнении к своей FLUX Krea поразбираться, если ещё по каким-то причинам не попробовал. Для неё (в том числе здесь) рефайнеров/апскейлеров накрутили, в реалистичной стилистике выдаёт вполне достойные результаты.
Аноним 21/02/26 Суб 04:18:23 1528806 78
00022-1807938394.png 3099Кб, 1536x2304
1536x2304
00025-3254399576.png 3187Кб, 1536x2304
1536x2304
00049-364028015.png 2432Кб, 1536x2304
1536x2304
00071-3833261524.png 3220Кб, 1536x2304
1536x2304
Аноним 21/02/26 Суб 06:42:09 1528827 79
Аноним 21/02/26 Суб 08:46:07 1528855 80
>>1527363
там как бы лоры есть, ало + прон модели на базе zit, а ты сидишь дефолт модель дрочишь
Аноним 21/02/26 Суб 08:50:41 1528856 81
>>1527567
а чем Moody Porn Mix не устраивает? там по цветам и освещению мне правда 7-я больше нравится, чем последняя, но это лорами фиксится
Аноним 21/02/26 Суб 09:07:40 1528858 82
>>1528855
>ало + прон модели на базе zit
ты вообще видел это говнище?
у них даже рожи поневские, проёбан масштаб, перспектива, там поней всё обосрано.
Аноним 21/02/26 Суб 09:38:47 1528865 83
image 137Кб, 1215x460
1215x460
Аноним 21/02/26 Суб 09:42:45 1528869 84
>>1528865
Ты припизднутый? Один сид - это не значит что один и тот же шум используется для всех шагов. Сид - это начальная точка генератора.
Аноним 21/02/26 Суб 09:45:33 1528870 85
>>1528869
Зачем ты так долго в себе это держал?
Аноним 21/02/26 Суб 09:56:34 1528876 86
>>1528865
>no-no-no
дело не в этом, дело в смысле всего этого, можно майку черех жопу одевать, но только смысл где, в чём? результат чем-то сильно отличается от обычного способа? нет. ну, тогда нахуя?
Аноним 21/02/26 Суб 10:13:03 1528885 87
>>1528876
>сильно отличается от обычного способа?
А кто тебе обещал сильно? Вот я собрал несколько своих методов в один воркфлоу. Каждый улучшает картинку совсем немного, но в сумме даёт хороший результат. Показывать который здесь не имеет смысла ибо внятной конструктивной критики по делу здесь никто не напишет.
Если некий метод дает видимый на результате плюс(и не надо здесь пытаться разделять на субъективный взгляд и объективный), пусть совсем не большой, этот метод нужно использовать. Пусть даже он будет сперва мега сложным и запутанным. Я понимаю, что вам нужна только одна нода которая сразу сама, без всяких настроек, дает буст на "сильное" качество.
Если ты выглядишь в майке, одетой череж жопу, лучше - то может стоит именно так ее и одевать? Нам важен процесс одевания или?
Аноним 21/02/26 Суб 10:21:07 1528890 88
>>1528885
различие на уровне соседнего сида, ты выдаёшь рандом за жирнющий плюс, никакого безоговорочного приемущества это не даёт.
Аноним 21/02/26 Суб 10:38:53 1528905 89
>>1528885
Идея, в принципе, может давать эффект - менять сид по дороге, ломая "накатанный путь", может заставлять модель лучше выбрать разные места, эффект схож с тем, как при классическом двушаговом workflow с апскейлом, для второго шага другой сид чем на первом дает лучший результат (а на одинаковом сиде картинка может легко в "пережарку" уйти). Кстати, ты бы попробовал туда ноду "upscale latent" засунуть между блоками - может еще лучше получиться. :)

Но если уж играть с такими каскадами, IMHO - больше толку дает еще и семплеры в них менять. На последнем что-то из SDE выставить, и т.д. Я таким на сдохле игрался - довольно заметно влияло.
Аноним 21/02/26 Суб 10:55:48 1528916 90
>>1528865
Такой воркфлоу будет очень полезен, например, с анимой. В ней ужасно плохо, по сравнению со сдохлей, миксятся встроенные стили и приходится выкручиваться шедулингом по типу [artist1|artist2] или [artist1:artist2:0.35], и более глубокими вложенными конструкциями, в комфи это всё намного точнее можно настроить, но вот для других моделей и правда хз зачем менять на ходу сэмплинг и шедулеры
Аноним 21/02/26 Суб 11:29:43 1528936 91
1771662582492.png 2086Кб, 1152x896
1152x896
1771662582492.png 2053Кб, 1152x896
1152x896
1771662582492.png 2101Кб, 1152x896
1152x896
1771662582492.png 2114Кб, 1152x896
1152x896
>>1528855
> лоры есть
Это уже с ZITnsfwLoRAv2.
> прон модели на базе zit
Они очень хуевые. Если бы были не хуевые, ты бы добавил картинки к посту, не так ли?
Аноним 21/02/26 Суб 13:25:31 1529041 92
SNOFS, POV и ещё некоторые one-concept лоры довольно неплохие. Если их объединить, уже что-то хорошее получилось бы. А если бы сделать файнтюн из них, может вышло бы заебись.
Аноним 21/02/26 Суб 14:45:58 1529113 93
Подскажите пожалуйста, как двум персонажам в сцене разные прически и одежду сделать?
Аноним 21/02/26 Суб 14:59:59 1529120 94
Аноним 21/02/26 Суб 15:17:40 1529124 95
>>1529120
В чистом Stable Diffusion, без расширений
Аноним 21/02/26 Суб 15:18:32 1529125 96
Аноним 21/02/26 Суб 15:28:10 1529127 97
>>1529125
А что скачать тогда?
Аноним 21/02/26 Суб 15:29:07 1529128 98
image 223Кб, 896x1152
896x1152
image 121Кб, 896x1152
896x1152
image 318Кб, 1345x819
1345x819
Ладно. Не читайте дальше и не скачивайте вокрфлоу, если у вас сильно пригорает от чего-либо в контексте Зетки из этого: Karras шедулер(с уникально подобранными параметрами), Ancestral семплинг, смена семлинга и шедулера на полпути к финалу. Просто иди мимо.
Для остальных - суть на пик3. Воркфлоу в пик2. Пик1 - дефолт.
Это не шутка. Мне нравится, как получается. Это не замена дефолта, но как что-то уникальное к нему пригодится.
Ваше мнение? Мнение не о моей генерации, а о идеи - покажите что у вас получилось.
Аноним 21/02/26 Суб 15:37:23 1529140 99
>>1529128
> Зетки
Ты из 2025 года капчуешь что ли?
Аноним 21/02/26 Суб 15:48:35 1529154 100
>>1529128
> Мнение о моей идеи
Мне еще в прошлом треде написали мнение о твоей идее.
>>1516839 →
> Оооо, нет...

> Ваше мнение?
Если тебе нравится и результат не становится хуже, пользуйся. Почему бы и нет? Комбинации из двух Ксэмплеров еще со времен сдохли дают результат лучше, чем дефолт, если не обосраться с настройками. Karras там или linear_quadratic - это ньюансы, что лучше или хуже, зависит от ролла. Главное, чтобы на втором ксэмплере было то, что модель поддерживает.
Аноним 21/02/26 Суб 16:21:58 1529185 101
ComfyUItemprrkp[...].png 2449Кб, 1360x1280
1360x1280
ComfyUItemprrkp[...].png 2528Кб, 1360x1280
1360x1280
ComfyUItemprrkp[...].png 2344Кб, 1360x1280
1360x1280
ComfyUItemprrkp[...].png 2232Кб, 1360x1280
1360x1280
Анима из коробки неплохо может в реалистик, если её до тюнят то с её концептами это будет шоколад!
Аноним 21/02/26 Суб 16:32:58 1529192 102
>>1529185
Зумеры изобрели SD 1.5
Аноним 21/02/26 Суб 16:35:32 1529195 103
ComfyUItemprrkp[...].png 2189Кб, 1360x1280
1360x1280
>>1529192
1.5 в пальцы немогла, да и много чего немогла, картинка была плавающей...
Аноним 21/02/26 Суб 16:48:09 1529212 104
>>1529185
Аахахахахах
>>1529195
f[f[f[[ахаха

Я уже не удивлюсь, если какой-то уникум реально начнет пробовать разные скедулеры, десять денойзов цеплять, чтобы "реалистик" """улучшить""" на 2д модели.
Аноним 21/02/26 Суб 16:57:25 1529223 105
>>1529185
>неплохо может в реалистик
А это "неплохо" с тобой в одной комнате? А то на пикчах пластик какой-то.
Аноним 21/02/26 Суб 16:57:49 1529224 106
ComfyUItemprrkp[...].png 2110Кб, 1360x1280
1360x1280
ComfyUItemprrkp[...].png 2051Кб, 1360x1280
1360x1280
ComfyUItemprrkp[...].png 2011Кб, 1360x1280
1360x1280
>>1529212
Валенок, не надо улучшать реалистик на базовой модели семплерами/шедулерами, её нужно затюнить под реалистик с сохранением концептов.
Аноним 21/02/26 Суб 16:59:12 1529226 107
Хотя кому я говорю, это же двач, тут только сраться умеют...
Аноним 21/02/26 Суб 17:48:37 1529274 108
f9fcba49-357d-4[...].png 2037Кб, 1536x1024
1536x1024
>>1529113
В комфи и инвоке - региональным промптом. В автоматике/фордже и фукусе - импэйнтом. Но проще было бы вместо СД взять более новую модель, которая просто нарисует нужное с промпта.
Аноним 21/02/26 Суб 18:06:01 1529301 109
Какие нибудь нормальные туториале на ютубчике есть по вкату для чайников?
Аноним 21/02/26 Суб 18:13:58 1529310 110
>>1529301
Например, Latent Vision и Nerdy Rodent.
Аноним 21/02/26 Суб 18:15:17 1529312 111
Аноним 21/02/26 Суб 18:42:53 1529350 112
>>1529128
>Пик1 - дефолт.
мне дефолт нравится больше, более обьёмное. естественное освещение. под столом как и положено темно, более естественный оттенок кожи, приятная температура. на обоих проёбан масштаб, на первой в меньшей степени.
Аноним 21/02/26 Суб 19:03:47 1529380 113
Аноним 21/02/26 Суб 19:28:03 1529405 114
1771691283317.png 3933Кб, 1728x1344
1728x1344
Аноним 21/02/26 Суб 20:35:08 1529457 115
Flux2-Klein02211.png 1002Кб, 1024x1024
1024x1024
Flux2-Klein02213.png 988Кб, 1024x1024
1024x1024
Flux2-Klein02215.png 1000Кб, 1024x1024
1024x1024
Такое вот генерировал вчера
Аноним 21/02/26 Суб 20:35:43 1529458 116
Flux2-Klein02216.png 1172Кб, 1024x1024
1024x1024
Flux2-Klein02217.png 1094Кб, 1024x1024
1024x1024
Flux2-Klein02220.png 1150Кб, 1024x1024
1024x1024
Flux2-Klein02221.png 1143Кб, 1024x1024
1024x1024
С дополнительной лорой на красивых тян
Аноним 21/02/26 Суб 20:37:03 1529460 117
>>1529457
Очень даже неплохо. Лорки на такой реализм были или это клейн из коробки так может?
Аноним 21/02/26 Суб 20:37:41 1529462 118
Flux2-Klein02230.png 1265Кб, 1024x1024
1024x1024
Flux2-Klein02231.png 1237Кб, 1024x1024
1024x1024
Flux2-Klein02233.png 1247Кб, 1024x1024
1024x1024
Flux2-Klein02236.png 1259Кб, 1024x1024
1024x1024
Аноним 21/02/26 Суб 20:42:43 1529468 119
Аноним 21/02/26 Суб 20:44:01 1529471 120
Аноним 21/02/26 Суб 21:01:15 1529496 121
Аноним 21/02/26 Суб 21:08:09 1529510 122
1771697289037.png 3562Кб, 1728x1344
1728x1344
>>1529457
Чем зерно убрать? В промпте нету, а оно лезет.
Аноним 21/02/26 Суб 21:09:40 1529513 123
>>1529496
у красивых тян должно быть минимум по 7
Аноним 21/02/26 Суб 21:26:08 1529532 124
Flux2-Klein02114.png 936Кб, 1024x1024
1024x1024
Flux2-Klein02124.png 1065Кб, 1024x1024
1024x1024
Flux2-Klein02134.png 1098Кб, 1024x1024
1024x1024
>>1529460
С двумя лорами
>>1529510
У меня таких проблем нет, а ты в каком разрешении генеришь?
Аноним 21/02/26 Суб 21:33:22 1529539 125
>>1529510
Видимо, много синематографа использовали для обучения.
Аноним 21/02/26 Суб 21:34:26 1529541 126
Flux2-Klein02246.png 1182Кб, 1024x1024
1024x1024
Flux2-Klein02256.png 1198Кб, 1024x1024
1024x1024
Flux2-Klein02258.png 1148Кб, 1024x1024
1024x1024
Flux2-Klein02281.png 1185Кб, 1024x1024
1024x1024
Аноним 21/02/26 Суб 21:36:45 1529544 127
1771699005121.png 1829Кб, 1152x896
1152x896
1771699005121.png 1841Кб, 1152x896
1152x896
1771699005138.png 1679Кб, 1152x896
1152x896
1771699005138.png 1718Кб, 1152x896
1152x896
>>1529532
> в каком разрешении
В любом.
>>1529539
Разобрался, кажется. Похоже оно на любое упоминание film так резко реагирует и автоматом зерна ведрами насыпает. С digital этого нету, но результат всратый.
Аноним 21/02/26 Суб 22:33:56 1529590 128
А помните упоминали, что вышел промпт-екстенд кажется под Z-Image? А где? А как подключить? Джва года жду, чтобы без ебли с ллм-нодами и косыми систем промптами.
Аноним 21/02/26 Суб 22:40:13 1529597 129
>>1529590
> чтобы без ебли с ллм-нодами
Пальцами печатать промпты не пробовал?
Аноним 21/02/26 Суб 22:47:33 1529607 130
>>1529597
Я не просил объебышей всяких отвечать. Вопрос уважаемым людям из треда.
Аноним 21/02/26 Суб 22:52:54 1529615 131
>>1529607
> Вопрос уважаемым людям из треда.
Жди еще джва года, уёбок.
уважаемый человек из треда
Аноним 21/02/26 Суб 23:01:28 1529623 132
>>1529615
Пиздец еблан. Нет бы промптом поделится
Аноним 22/02/26 Вск 00:35:46 1529701 133
image.png 1913Кб, 1024x1024
1024x1024
>>1529623
Ты забыл хуесосом назвать.
Аноним 22/02/26 Вск 01:11:52 1529737 134
>>1529541
Сколько нужно мощностей для такого?
Аноним 22/02/26 Вск 01:31:42 1529745 135
Аноним 22/02/26 Вск 03:22:34 1529856 136
025638001-flux-[...].jpg 1409Кб, 1664x2432
1664x2432
160059006-Chrom[...].jpg 1193Кб, 1248x1824
1248x1824
165114005-Chrom[...].jpg 1471Кб, 1248x1824
1248x1824
150057004-anima[...].jpg 1047Кб, 1040x1520
1040x1520
Аноним 22/02/26 Вск 08:35:48 1529906 137
>>1529745
>NVIDIA RTX 4090 and above
мухаахахаххах
Аноним 22/02/26 Вск 11:42:22 1529982 138
image.png 2348Кб, 1536x1536
1536x1536
image.png 1598Кб, 1536x1536
1536x1536
Тестанул эту вашу аниму, реализм так себе
Аноним 22/02/26 Вск 12:24:38 1529998 139
Ребят как поставить реактор? хочу чтобы лицо которое я сохранил мне понраувилось и редачить уже только позы, обстановку и тп
Аноним 22/02/26 Вск 12:43:31 1530013 140
image.png 1186Кб, 1280x698
1280x698
>>1529982
>>1529185
Литералли, кандидаты на премию "паста про ложку".
Пробовать реализм на модели, которую
- задумывали как аниме-ген
- тренировали на аниме

Вы ебанутые?
Аноним 22/02/26 Вск 12:50:41 1530020 141
>>1530013
Чо б ты понимал ваще.
Напомню, что у нас до сих пор нет модели, которая знала бы аниме и хентай концепты, и при этом могла бы выдавать фотореалистичную картинку. Все, кто пытался этого добиться, жидко фейлились, получая в итоге либо 3дшный стиль, либо затирая все анимешные знания реалистик датасетом.

Так что это потенциальный вин, если нормально доучить.
Соединение хентайных концептов и реалистичного рендера будет дофига востребованным.
Аноним 22/02/26 Вск 13:33:20 1530050 142
>>1530020
Бля, какой же даун. Ты позавчера в генерацию залетел?
Аноним 22/02/26 Вск 13:47:10 1530058 143
изображение.png 2Кб, 56x51
56x51
>>1530050
>Пук-пук, нубло, хе-хе, даун, пук-срак, сырок залетный, среньк!
По делу есть что сказать, или ты только пердеть умеешь?
Аноним 22/02/26 Вск 13:51:01 1530062 144
image.png 597Кб, 1280x853
1280x853
>>1530020
>что у нас
У кого - нас? у тебя и твоих одноклассников?

>которая знала бы аниме и хентай концепты, и при этом могла бы выдавать фотореалистичную картинку.
Правда? нихуя себе, а на циве в курсе?

>либо затирая все анимешные знания реалистик датасетом.
после вот этого экспертного мнения синьора ML-рисерчера мне больше нечего сказать.
Аноним 22/02/26 Вск 13:57:33 1530064 145
>>1530062
Да ты у нас смотрю дохуя умный.

Ну тогда покажи мне и моим одноклассникам модель, которая:
1) Знает аниме-персов на уровне люстры\нуба и умеет их воспроизводить.
2) Может в полный спектр СФВ и НСФВ-концептов с бур, включая всякие извращения по типу футанари, камфлейшн и прочего непотребства.
3) Умеет все это делать в полноценном фотореалистике, без ухода в 3д рендер.
Аноним 22/02/26 Вск 13:58:33 1530065 146
>>1530062
> а на циве в курсе?
> 1boy, standing
да и ты не в курсе похоже
Аноним 22/02/26 Вск 14:44:11 1530088 147
>>1530064
>камфлейшн
>в полноценном фотореалистике
Вам шашечки или ехать? Нет в реализме камфлейшена и футанари, это анимешные термины, с ними что в интернете, что у нейронки ассоциируется аниме. Если что-то похожее хочешь получить то "1ladyboy или как оно должно быть, big breasts, penis, shaved skinny body" и "over expanded belly, cum dump, covered in fluids" и так далее.

Мимо другой анон.
Аноним 22/02/26 Вск 14:56:41 1530098 148
>>1530020
>Девочки тоже срут, а теперь опровергните меня.
Аноним 22/02/26 Вск 15:12:12 1530111 149
>>1529745
Думаю вкатиться в тему. Сам я до этого только с текстовыми нейронками, локальными и не очень работал. Мощности не очень большие выходят, арендовать не сложно будет.
Аноним 22/02/26 Вск 15:17:50 1530116 150
>>1530088
>Вам шашечки или ехать?
Мне реалистичный рендер. Шашечки и ехать - себе оставьте.

Ну сам смотри:
У нас есть концепт. Любой, не обязательно про извращенцев - тот же incoming hug, например.
У нас есть стиль/художник. anime coloring или какой-нибудь sakimichan.
Аниме-модель их свободно комбинирует. Любой концепт работает с любым стилем, даже если исходный художник никогда такое не рисовал, и конкретно этого сочетания в тренировке не было.

Вопрос: в чем концептуальное отличие реалистичного фото-рендера от того же сакимичана или 3д?
Ответ: ни в чем, просто аниме-модели на фотках не обучали, а "реалистик" файнтюны таких моделей выполнены криворукими дебилами, и через задницу.
Аноним 22/02/26 Вск 15:40:50 1530132 151
>>1529998
Реактор? Или редактор?
Аноним 22/02/26 Вск 16:26:33 1530205 152
image.png 2262Кб, 1536x1536
1536x1536
image.png 4511Кб, 1536x1536
1536x1536
image.png 6230Кб, 1536x1536
1536x1536
image.png 4285Кб, 1536x1536
1536x1536
>>1529737
>>1529906
>>1530111
>>1529745
>>The FLUX.2 [klein] 9B model fits in ~29GB VRAM and is accessible on NVIDIA RTX 4090 and above.
>С выгрузкой в RAM будет работать на 12+ Гбайт VRAM 3000+ серии NVIDIA и 32+ Гбайт RAM.
Это нативно в питоне с кодом от разработчиков, а в Комфи очень даже все шустро с оптимизацией спокойно генерит за 5 сек на RTX 3070 с 8ГБ, при этом с подгрузкой в подкачку и обратно, которое Комфи в прошлом месяце очень даже ускорил.

Если совсем не тянет можно вот такую комбинацию использовать:
https://huggingface.co/unsloth/FLUX.2-klein-9B-GGUF/blob/main/flux-2-klein-9b-Q4_K_M.gguf
https://huggingface.co/unsloth/Qwen3-8B-GGUF/blob/main/Qwen3-8B-Q4_K_M.gguf
Аноним 22/02/26 Вск 16:30:04 1530211 153
>>1530205
Что можно сгенерировтаь на 4 ГБ врам?
Аноним 22/02/26 Вск 16:35:56 1530214 154
Аноним 22/02/26 Вск 16:37:07 1530217 155
image.png 386Кб, 832x1216
832x1216
>>1530013
Ну я же не анимудаун, кошу под 40+ професси анала итт, нужно марку держать, выкладывая своё важное анал итическое мнение по поводу трендов индустрии с умным видом, подкрепляя пост реалистиком, не в соседний тред говнофилов же идти или предлагаешь постить anima-пикрел итт? Ясно дело модель не для реалистика, но выдаёт его - в чём её и обсёр
Аноним 22/02/26 Вск 17:01:17 1530238 156
.jpg 14Кб, 193x175
193x175
>>1530205
>сделано на 3070
Переделывай на 4090.
Аноним 22/02/26 Вск 17:33:43 1530272 157
>>1530211
из нового - anima flux-4b z-image-turbo/base.
вопрос только в том сколько RAM у тебя есть. а так --lowvram и погнали
Аноним 22/02/26 Вск 17:45:29 1530293 158
Аноним 22/02/26 Вск 18:24:23 1530337 159
1771773862968.png 5062Кб, 1798x1400
1798x1400
Аноним 22/02/26 Вск 19:18:20 1530389 160
>>1530064
Тебе не модель надо, а лечиться от кумерства головного мозга в терминальной стадии.
Аноним 22/02/26 Вск 19:19:44 1530390 161
How to Train a [...].mp4 1219Кб, 2560x1440, 00:00:12
2560x1440
О чем он говорит, какой нахуй prompt upsampler? Ничего такого не гуглится, это эффект манделы?
Аноним 22/02/26 Вск 19:23:21 1530396 162
>>1530390
Нейронка писала и озвучивала текст же. На ютубе сейчас этого говна навалом. Авторы даже не случают что там, главное пару десятков тысяч просмотров собрать.
Аноним 22/02/26 Вск 19:26:20 1530397 163
>>1530390
Yo dowg. Мы засунули аи слоп в ваши subtitles к аи слопу вашего voice generation озвучивающему аи слоп от LLM, чтобы вы могли аи слопить, пока учитесь аи слопить.
Аноним 22/02/26 Вск 19:27:05 1530399 164
>>1530293

> Видюха 970

тут только полторашкой (sd1.5) генерить и то это будет больно из за отсутствия оптимизаций.
Лучше купи затычку уровня 5060 ti 16гб / 4060ti / 3060ti (смотри по бюджету и доступности. но ориентируйся чтобы vram был не меньше 16гб, чтобы жить по кайфу)

У меня 5060ti норм работает на старой системе ddr3-1333 32гб и Xeon(R) CPU E3-1245 V2
Аноним 22/02/26 Вск 19:29:04 1530401 165
image.png 120Кб, 979x766
979x766
Аноним 22/02/26 Вск 19:31:29 1530405 166
>>1530396
>>1530397
Это ostris о tongyi (alibaba), какой в пизду слоп
>>1530401
>2 years ago
>какой-то ноунейм ебанный
Вот аи слоп ответ
Аноним 22/02/26 Вск 19:35:12 1530407 167
.png 1893Кб, 1152x896
1152x896
>>1530405
> ostris о tongyi
имлаинг, что он зачитывал текст, а не скормил нейронке бурятскую мову
Аноним 22/02/26 Вск 19:53:39 1530417 168
>>1530407
Ты реально такой дурак или прикидываешься? Уж кто если не ostris понимает о чем говорит, таких единицы.
Аноним 22/02/26 Вск 20:01:07 1530424 169
>>1530417
Здаюсссс. Ничем не могу тебе помочь. Попробуй у него самого спросить
> какой нахуй prompt upsampler?
Аноним 22/02/26 Вск 20:18:09 1530432 170
17025202022500.jpg 25Кб, 400x300
400x300
Модели реалистик валенок реалистик нужно шедулерами базовой её под не улучшать на с затюнить сохранением семплерами концептов надо.
Увидев это все дети были потрясены
Аноним 22/02/26 Вск 21:11:35 1530490 171
1771783895169.png 1742Кб, 768x1344
768x1344
1771783895185.png 3459Кб, 1152x1984
1152x1984
1771783895185.jpeg 2744Кб, 2304x3968
2304x3968
>>1527662
>>1528185
Захуярил неквадратные тайлы. Держу в курсе.
Аноним 23/02/26 Пнд 00:54:03 1530688 172
Кто-нибудь генерит не сисик-писик, а что-то псевдоисторическое, но пиздец, как натуральное. Типо нацистов, которые пожгли и захватили Лондон, Советов на Луне, Горбачева в образе диктатора продолжателя дела Сталина и подобное. Какие модели и техники хороши для генерации таких панорамных фото, где соблюдаются стиль одежды, военной формы, техники, и вайбы зернистой фотоплёнки?
Аноним 23/02/26 Пнд 01:10:30 1530717 173
1771798229772.png 2201Кб, 1162x904
1162x904
Аноним 23/02/26 Пнд 01:12:04 1530720 174
>>1530688
>Какие модели
Нано Банана Про. Локал полезен для узкого круга специфических задач. Что же касается дженерик прумтинга, онлайн дает локалу тысячу очков вперед, если ты не упоротый кумер.
Аноним 23/02/26 Пнд 01:23:39 1530735 175
Flux200045.png 2690Кб, 1920x1088
1920x1088
>>1530688
>где соблюдаются стиль одежды, военной формы, техники, и вайбы зернистой фотоплёнки

Даже не знаю как тебе объяснить. Сначала ты должен получить представление о том, что могут и чего не могут даже современные модели.

Если я тебе напишу что-то вроде: возьми FLUX.2 [dev]/FLUX.2[klein] 9b, запасайся реалистик-синематик LoRAs (или дополнительно ищи prompt на нужный тебе стиль изображения кадра аналоговой фотоплёнки, которые будут понимать эти модели), фотографиями-референсами нужных тебе «стилей одежды, военной формы, техники». Потом пытайся всё это подсовывать в качестве референсов при генерации. Это тебе скорее всего не очень поможет.

«Знания» концептов моделью определяются датасетом при её разработке (тонкости дообучения LoRAs не берём, я в этом вопросе не силён).
В общем, надо брать модель и пробовать насколько она выдаёт что-то, что тебе нужно из коробки. Если она этих концептов не знает, то дальше подкидывать референсами.
В целом, скорее всего, получится так, что «знания» модели в указанных тобой областях будут очень ограниченными и тебе придётся плотно сидеть в Edit-режиме генерации по референсу с prompt уровня: «A man in the uniform from image 1, wearing peaked cap from image 2».
Аноним 23/02/26 Пнд 01:26:40 1530736 176
OTHER.jpg 3491Кб, 1536x2752
1536x2752
>>1530720
У меня по аpi nana banana не может сгенерировать ни одного фото или плоката с реальными людьми. Попросил сделал Маленкова 100 other из 100. Может это из-за европейского местонахождения и гига цензуры там, может впн США сделает попроще. Но сейчас я не могу сгенерировать и изменить ни одно фото. Возможно есть методы джейлбрейка, но пока это больше невозможно использовать.

Вот пример фото, где я получаю OTHER, прося изменить два дефиса на тире.
Аноним 23/02/26 Пнд 01:29:43 1530739 177
>>1530735
>Это тебе скорее всего не очень поможет.

До этого я занимался текстовыми локальными и не очень нейронками. Матан и программирование для меня не проблема. Про лору слышал, как работают енкодеры, декодеры разбирусь. До этого не вкатывался в эту тему, сейчас стало интересно. Так что если ты накидаешь технической инфы, это как раз будет охуенно и поможет.
Аноним 23/02/26 Пнд 01:38:36 1530748 178
>>1530739
>Матан и программирование
Я от этого далёк и знания минимальны.
>если ты накидаешь технической инфы
На прикладном потребительском уровне там не про это. Это если что-то специфическое нужно сделать у меня проблемы возникают.

>я занимался текстовыми локальными и не очень нейронками
Значит, скорее всего у тебя достойный комп с большим объёмом RAM или риг из нескольких видеокарт, как в тредах про LLM.

Поэтому просто качаешь portable ComfyUI и ComfyUI-Manager.
Разбираешься. Запускаешь workflow из TEMPLATES для разных Edit-моделей (из актуальных FLUX.2 [klein] 9b, кому-то последний Qwen-Image-Edit-2511).
Если у тебя такой бэкграунд, как ты говоришь, то вкатишься очень быстро.
Аноним 23/02/26 Пнд 02:09:10 1530777 179
177179920036307[...].jpg 191Кб, 1327x922
1327x922
>>1530736
Это проблема api, а не бананы. На лмарене без проблем сделал по первой просьбе.
Аноним 23/02/26 Пнд 02:20:18 1530778 180
>>1530777
Я почти уверен, что дело в европе. Европейцы насрали себе в штаны, сделав себе очередной охуительный закон. Завтра попробую перевести на США.
Аноним 23/02/26 Пнд 02:24:45 1530780 181
>>1530778
Меня на kie.ai по api банана шлет нафиг по любому запросу и с американским айпи. Подозреваю, дело в том, что у них просто вычислительных мощностей на всех не хватает.
Аноним 23/02/26 Пнд 07:11:04 1530842 182
изображение.png 2Кб, 61x53
61x53
>>1530389
Ну т.е. модели не будет?

Ожидаемо.
Аноним 23/02/26 Пнд 11:40:57 1530933 183
image.png 1394Кб, 832x1216
832x1216
>>1530842
как я говорил выше - у нас персонаж из пасты про ложку ИТТ.
Успейте пообщаться с ориджинал, оно скоро психанет и уйдет в рид-онли лечить порезы от ножа и вилки
Аноним 23/02/26 Пнд 11:48:58 1530943 184
image.png 4456Кб, 2560x1408
2560x1408
image.png 2610Кб, 1440x1440
1440x1440
image.png 2455Кб, 1024x1536
1024x1536
image.png 4882Кб, 2560x1440
2560x1440
Как же зэточка разъебывает соевое европейское BFL-дерьмо пиздос прст
Аноним 23/02/26 Пнд 11:59:31 1530962 185
>>1530933
Я вот сейчас не понял - ты вообще чьих будешь?

То, что Анима хоть как-то может в реализм (в 3д, кстати, тоже слегка может) - это как раз охуенно.
Людям будет намного проще дотренить до полноценного реалистик-тюна, если база в модели уже есть.
Люстра с нубом такого не могли вообще. За исключеним тэга photo_background, кек.
Аноним 23/02/26 Пнд 14:22:35 1531095 186
CAPYBARA: A Unified Visual Creation Model
Key Features:
🎬 Multi-Task Support: Supports Text-to-Video (T2V), Text-to-Image (T2I), Instruction-based Video-to-Video (TV2V), Instruction-based Image-to-Image (TI2I), and various editing tasks
https://huggingface.co/xgen-universe/Capybara

vae в 5 гигабайт!
Аноним 23/02/26 Пнд 14:30:26 1531101 187
Аноним 23/02/26 Пнд 14:31:30 1531102 188
image.png 55Кб, 613x541
613x541
Аноним 23/02/26 Пнд 14:47:37 1531113 189
Мужички, у меня на ПК есть WSL2. Лучше комфи в него ставить или портабл на винде самой?
Аноним 23/02/26 Пнд 15:41:23 1531157 190
Аноним 23/02/26 Пнд 15:42:27 1531159 191
>>1530943
Соевые европейцы хоть что-то выпускают. А американцы настолько гиперсоевые и этичные тревожные трясуны, что никаких моделей генерации изображений в открытый доступ в принципе не выпускают.
Аноним 23/02/26 Пнд 15:49:36 1531178 192
>>1531095
В видео-треде уже обоссали этот скам-файнтюн hyn-video 1.5
Аноним 23/02/26 Пнд 15:54:20 1531182 193
>>1531159
и... при чем тут американцы, если семейство Z - это китайцы.
Кстати, как там дела у Stable Ai?
Аноним 23/02/26 Пнд 15:55:48 1531187 194
>>1531113
Если в базе, то на Винде. А так WSL2 меньше проблем даст при использовании всяких либ, собрать что-то проще. Ну и под WSL2 производительность чуть повыше около 2-3% против Винды с выключенным Защитником и VBS, за счёт того что нет всякого говна для защиты как под Виндой.
Аноним 23/02/26 Пнд 15:58:46 1531192 195
>>1531182
У тебя плохо с логикой. Очень, очень плохо с логикой.
Аноним 23/02/26 Пнд 16:04:38 1531194 196
>>1531095
Круто нет, группа китайских инцельчиков обнаружили революционный факт: существующие модели для генерации и редактирования — разные модели. Вау.
Обозначили это проблемой и побежали ее решать до озарения : "а в чем проблема просто сделать одну модель, которая делает все". Зумеры, узнали себя?. Почему никто не додумался раньше — загадка природы (VACE, UNIC, EditVerse, UniVideo, UniVid, Kling-Omni, VINO и еще дохуя кто на этом моменте - крупным планом с каменными еблами).

В базе - HunyuanVideo 1.5, который уникально нет протренили: сначала учили не ломать, потом добавляем editing, потом quality tuning — то есть дотюн на типа сложных примерах. Это называется прогрессивным обучением и существует с незапамятных времен, но у них это подается как архитектурная инновация (что ожидаемо).

Говно. Не тащи больше сюда такое.
Аноним 23/02/26 Пнд 16:15:41 1531205 197
17668187035530.mp4 744Кб, 640x288, 00:00:12
640x288
Аноним 23/02/26 Пнд 17:00:11 1531233 198
Love.mp4 5589Кб, 1024x1280, 00:00:18
1024x1280
Аноним 23/02/26 Пнд 17:14:36 1531241 199
>>1530943
А уж как зеточка редактирует и с референсов рисует... мммм... просто сказка!
Аноним 23/02/26 Пнд 17:19:29 1531245 200
>>1531194
Всё это похуй абсолютно. Играют роль ровно две вещи: (1) хорошо ли работает; (2) какие системные требования.
Аноним 23/02/26 Пнд 17:36:39 1531264 201
>>1531241
>с референсов
Ха-ха, если говорить о стилях, то зетка и через VL реверс промптинг стили переносит лучше, чем квен/кляйн в edit режиме.
Аноним 23/02/26 Пнд 17:46:17 1531274 202
1771857977167.png 4076Кб, 1984x1152
1984x1152
Аноним 23/02/26 Пнд 17:52:19 1531280 203
Аноним 23/02/26 Пнд 18:41:38 1531332 204
ComfyUItemppqgp[...].jpg 405Кб, 1400x1800
1400x1800
ComfyUItemppqgp[...].jpg 409Кб, 1400x1800
1400x1800
>>1531241
>>1531264
жаль, что примеров этого мы так и не увидим, потому что это пиздёжь зетка внутри пустая как детская погремушка, чтобы хоть что-то появилось с горем пополам, её надо полчаса пинать ногами и уговаривать, я устал от этого, я хочу потрать остаток жизни на что-то более продуктивное.
Аноним 23/02/26 Пнд 18:46:44 1531337 205
>>1531264
Да что там париться с реверс промптингом, можно же просто тренить лору на каждый референс — и зеточка будет отрисовывать их лучше, чем любая едит модель.
Аноним 23/02/26 Пнд 19:08:22 1531351 206
image.png 161Кб, 942x960
942x960
Пару лет в тред не заходил
Аноны, кто-нибудь пробовал локальные авторегрессионные модели?
Как они генерят? Могут ли в NSFW?
Аноним 23/02/26 Пнд 19:30:13 1531366 207
>>1531332
> я устал от этого, я хочу потрать остаток жизни на что-то более продуктивное

AGI когда придёт, он даст вечную жизнь, так что можешь смело пердолить зетку.
Аноним 23/02/26 Пнд 22:56:01 1531534 208
Flux2-Klein02305.png 1193Кб, 1024x1024
1024x1024
Flux2-Klein02306.png 1201Кб, 1024x1024
1024x1024
Flux2-Klein02308.png 1235Кб, 1024x1024
1024x1024
Аноним 23/02/26 Пнд 23:36:34 1531589 209
>>1530417
> Уж кто если не ostris понимает о чем говорит, таких единицы.
Ты там это, поосторожнее. А то был тут у нас такой, возводил себе кумира, денег ему башлял на бусти. А потом вера пошатнулась, и чел тупо сломался, деградировал в ничтожество, а потом и тред за собой потянул. Вот так уже джва годи и сидим из-за него в треде, где человек человеку волк.
Аноним 24/02/26 Втр 00:09:23 1531610 210
>>1531589
Это как? И речь про флекси-приводного?
Нет, я просто в рамках разумного говорю очевидное, что чел, который пишет адаптеры для де-дистиляции и допиливает скрипты для обучения уж точно сможет отличить, когда речь идёт о каких-то апсемплерах и прочих штуках и не запутается в этом. Это же не блоггер-дурачок-теоретик. Так же как Киджай, Комфипидор и другие разбирающиеся люди.
Аноним 24/02/26 Втр 01:07:54 1531671 211
>>1531534
хоспади, как же от флакса фонит пластиком и мылом по низам.
Почему из релиза в релиз это такое говнище??
Аноним 24/02/26 Втр 01:16:19 1531683 212
>чел, который пишет адаптеры для де-дистиляции и допиливает скрипты для обучения уж точно сможет отличить, когда речь идёт о каких-то апсемплерах и прочих штуках и не запутается в этом.

Камон, что что сейчас творит Claude Сode на Opus 4.6 позволяет накидать трейнер как у ostris даже Понасенкову.
Аноним 24/02/26 Втр 01:25:16 1531690 213
>>1531351
>Пару лет в тред не заходил
И правильно делал. Ничего из того, что даже близко приблизилась к закрытым моделям корпоратов нет и не ожидается.

>Аноны, кто-нибудь пробовал локальные авторегрессионные модели?
Пробовать -нет, это слишком сложно для анона, а нужно чтобы ван-клин писик еуропеиан вуман.

>Как они генерят? Могут ли в NSFW?
Пока хуево, денег на трейн не дают, байтдэнс недавно что-то в этом направлении двинул, но во-первых, это лаб-тесты, а во вторых если доведут до ума - хуев там опен-сорс будет.
Аноним 24/02/26 Втр 01:32:30 1531695 214
Все стесняются наверное и стараются гнать эту мысль но... Когда дмд для анима? Почему его для dit модели сделать сложней чем саму модель?
Аноним 24/02/26 Втр 01:32:57 1531697 215
>>1531690
> Ничего из того, что даже близко приблизилась к закрытым моделям
> слишком сложно для анона, а нужно чтобы ван-клин
На ноль делишь, копро-шиз. Либо сиди ван-кликай в своем проприетарном треде и не рыпайся, либо прокачивай скилл и переставай рекламировать свою парашу в локальном треде.
Аноним 24/02/26 Втр 01:47:29 1531707 216
>>1531697
>переставай рекламировать свою парашу

ТАБЛЕТКИ
А
Б
Л
Е
Т
К
И


Забыл, да?
Аноним 24/02/26 Втр 02:21:49 1531744 217
сидим.jpg 3565Кб, 2816x1536
2816x1536
Аноним 24/02/26 Втр 02:34:19 1531750 218
Разбираю залежи моделей, сейчас решал что оставить Qwen Image Q4 или FP8. Запустил обе по три раза с чистого запуска и слегка охуел с разброса - 44 секунды на Q4 и 26 секунд на FP8. 16врам 64 рам. Такие дела.
Аноним 24/02/26 Втр 02:56:52 1531761 219
>>1531744
на столе вместо карты должна быть comfy-лапша
Аноним 24/02/26 Втр 03:48:28 1531785 220
>>1531750
gguf медленнее на 30-40%, все верно. Поэтому смысл его юзать есть только если ты совсем нищий
Аноним 24/02/26 Втр 04:45:54 1531801 221
anima1.png 1097Кб, 832x1216
832x1216
anima2.png 2278Кб, 1536x1024
1536x1024
anima3.png 1011Кб, 832x1216
832x1216
Аноним 24/02/26 Втр 05:27:54 1531811 222
>>1531801
и все это на 2 млрд параметрах.
Вангую, что ваш любимый Клей на 4B жидко обсерится в бесконечных попытках даже приблизиться к такой же технике.

Вот что значит, когда модель делают неравнодушные к результату люди, а не соевички, которые трясутся от каждого твита с критикой от поехавших левачков.
Аноним 24/02/26 Втр 05:29:03 1531812 223
1771900143194.jpeg 4843Кб, 3456x2688
3456x2688
Аноним 24/02/26 Втр 06:33:08 1531821 224
Аноним 24/02/26 Втр 07:24:24 1531848 225
1771907063782.png 1442Кб, 1184x880
1184x880
1771907063782.png 1308Кб, 1184x880
1184x880
1771907063782.png 1384Кб, 1184x880
1184x880
1771907063799.png 1463Кб, 1184x880
1184x880
Аноним 24/02/26 Втр 09:00:50 1531872 226
>>1531821
Модель в архиве и не сафетензор. Вангую бирусы
Аноним 24/02/26 Втр 10:04:57 1531908 227
>>1531872

50 гигобайт вирусов или 50 гигобайт для 5В модели
одинаково странно
Аноним 24/02/26 Втр 11:10:21 1531953 228
image.png 82Кб, 1227x340
1227x340
>>1531872
>>1531908
Там уже давно воркфлоу с сейфтенсорами добавили. 34Гб.
Аноним 24/02/26 Втр 14:04:12 1532125 229
image.png 148Кб, 670x757
670x757
>>1531821
VL (3В) - Qwen2.5-VL
DiT (2B) - Skywork unipic 2.0, которую, в свою очередь лепили из SD3.5-Medium

После вот этой хуйни - закрыл пейпер и не стал читаль дальше и вам не советую

>To fully unlock the potential of of DeepGen 1.0’s compact architecture, we design a data-centric training strategy tailored for tight VLM-DiT integration in the low-parameter regime. This strategy emphasizes simplicity and data efficiency across three progressively stages. First, in Alignment Pre-training, we optimize only the connector and learnable think tokens to align VLM representations with the DiT’s latent space, utilizing large-scale image-text pairs and editing triplets.
Second, during Joint Supervised Fine-tuning (SFT), we unfreeze the DiT and apply LoRA to the VLM for end-to-end optimization.

Кароч, выглядит как курсовая по GenAI, которую делали на коленке для ноунэйм шараги, чтобы сжечь грант.
Аноним 24/02/26 Втр 14:09:48 1532137 230
>>1531610
> Это как? И речь про флекси-приводного?
Ага. Легенда гласит, что он упорно впитывал каждое слово из видосов хача и славил делиберит при любом удобном случае, к месту и не к месту. Потом его забанили где-то у хача, и он окончательно двинулся. При виде делиберит в треде, срака так рвалась, что весь тред забрызгивала.
Времена еще а1111 были, и тут часто спрашивали промт и получали метадату из а1111, а там часто deliberate_v11.safetensors среди всей метадаты встречался. В итоге он на это так триггерился, что промпты вообще перестали спрашивать, чтобы не дай бог не получить очередную истерику.
Я к тому, что ты бы полегче с вот этим вот всем
>>1530417
> ostris понимает о чем говорит, таких единицы
Как-бы не получилось повторения истории, когда острис сделает что-то, что тебе не понравится.
Аноним 24/02/26 Втр 14:17:13 1532144 231
>>1532137
> каждое слово из видосов хача
его еще не набутылили?
Аноним 24/02/26 Втр 14:25:58 1532151 232
>>1532144
Ни малейшего представления. Мне от него одного видоса хватило, чтобы понять, что он озвучивает для не шаряших в энгрише то, что уже было давно сказано другими, типа nerdy rodent и прочих ютуберов. В тред про него новости больше не несут, даже спелл из куклы убрал уже.
Аноним 24/02/26 Втр 14:36:52 1532158 233
image.png 1551Кб, 868x1022
868x1022
image.png 1237Кб, 1024x1024
1024x1024
image.png 471Кб, 512x512
512x512
image.png 760Кб, 1024x1024
1024x1024
>>1532125
что бы вы понимали качество сетов, на которой это поделие тренили.
Аноним 24/02/26 Втр 14:39:00 1532161 234
>>1531821
>>1532125
В последнее время почему то выходят вот такие вот говны. Не файнтюнов крупных не моделей.. Еще и зетку не выпускают едит модель
Аноним 24/02/26 Втр 14:54:21 1532171 235
.png 3317Кб, 1280x1536
1280x1536
.png 3096Кб, 1536x1536
1536x1536
.png 3096Кб, 1536x1536
1536x1536
.png 3429Кб, 1536x1536
1536x1536
>>1532158
Зато бесплатно и нет никаких проблем с копирайтом датасета. Все бы так делали.
Аноним 24/02/26 Втр 15:01:51 1532178 236
image.png 23Кб, 646x126
646x126
>>1532161
все упирается в экономику.
Хорошие обучающие данные (юридически чистые так, чтобы ни одна мразь не ущемилась и не побежала по судам) стоят очень дорого и их нужно много. А потом еще и описать и прочекать за GPT\VL\Гигачатом авто-капишены.
Аренда компьюта - тоже не дешево, вот например Z-image (из пейпера) стоила 628 тыс. долларов.
Это только аренда, прибавь остальные расходы на ФОТ синьоров-ML-помидоров, джунов-макак и по мелочи туда-сюда.
Навскидку, думаю что +- миллион-полтора весть цикл обучения более-менее нормальной модельки.

Как думаешь, захочется хоть как-то отбить эти затраты? С корпоратами понятно, для них это пыль, но это своя пыль и отдавать это анону в интернете под открытой лицухой - чисто нон-профитная репутационная тема, типа как благотворительность.

Я не поднимаю тему с разработкой какой-то принципиально новой архитектуры или адаптации той же авторегрессии для пикче-генерации, это вообще отдельная темя для срача - это еще дороже.



Аноним 24/02/26 Втр 15:08:57 1532195 237
>>1532171
такое нахуй даже бесплатно не надо. Вон, рисовые братья в языковых моделях тупо выцеживают инференс OpenAI и Antropiс последних моделей через бото-фермы и прокси и им заебись. Ну возбудились Альтман с Амодеем по этому поводу, покричали про нечестные методы, сбегали в сентат США даже по этому поводу, прикрутили банхаммер на ботов.
А хули толку - данные слиты, а китайцам глубоко поебать на копирайты еще с начала 90-х. Вот это - охуенный путь, правильный. Он работает и благодая ему у нас есть Дипсики-хуики, Квены-хуены.
Аноним 24/02/26 Втр 15:15:18 1532205 238
>>1532195
>тупо выцеживают инференс OpenAI и Antropiс
Ебать новости. Они все там другу у друга по кругу датасеты под хвост генерят.
Аноним 24/02/26 Втр 15:17:08 1532210 239
>>1532195
> Ну возбудились Альтман с Амодеем по этому поводу, покричали про нечестные методы
Всё в точности наоборот. Алтман, Куртка, Цукер и другие невозбранно торрентят копирайт контент петабайтами и тренируют своих чатботов. Это остальные выкручиваются тренировками на нейрослопе, который не защищен копирайтом.
Аноним 24/02/26 Втр 15:21:42 1532217 240
>>1532210
Раз блядь: https://www.bloomberg.com/news/articles/2026-02-12/openai-accuses-deepseek-of-distilling-us-models-to-gain-an-edge

>В меморандуме для Комитета Палаты представителей по Китаю OpenAI пожаловалась, что DeepSeek обучала свои модели на выходных данных чужих моделей для воспроизведения возможностей американских ИИ-систем.

>По данным компании, сотрудники DeepSeek применяли сторонние роутеры и программный доступ к API, чтобы обойти защитные механизмы. OpenAI также указала на теневых реселлеров своих сервисов. Заблокировать их активность пока безрезультатны: методы обфускации становятся все изощреннее.

>Помимо бизнес-угрозы, китайские модели бесплатны, тогда как американские ИИ-гиганты инвестировали миллиарды в инфраструктуру.



Два нахуй: https://www.anthropic.com/news/detecting-and-preventing-distillation-attacks

>Anthropic заявила о масштабной дистилляции знаний. По словам компании, всего было cгенерировано более 16 млн. запросов к Claude сетью из 24 тыс. аккаунтов через прокси-сервисы в обход региональных ограничений.

>Главной целью был сбор датасетов для копирования ризонинга, написания кода и работы с инструментами. По данным Anthropic, DeepSeek извлекала алгоритмы пошаговых рассуждений и варианты обхода фильтров. Moonshot выкачивала данные по кодингу и CV, а MiniMax перехватывала логику новейших версий Claude буквально в день их релиза.

>Для защиты своей инфраструктуры компания уже развернула системы, автоматически блокирующие нелегальный API-трафик.
Аноним 24/02/26 Втр 15:31:12 1532229 241
>>1532217
Так и не понимаю в чём проблема
Аноним 24/02/26 Втр 15:46:38 1532233 242
anima1.png 2222Кб, 1536x1024
1536x1024
anima2.png 1695Кб, 1536x1024
1536x1024
anima3.png 839Кб, 1536x1024
1536x1024
anima4.png 1317Кб, 1536x1024
1536x1024
>>1531811
Учитывая, что это разрешение выдаёт на говнокарте за 10 сек в 10 шагов на 1 кфг через дистиллят - нативно, только с одним позитивным промптом, без апскейлов и прочего, это как минимум геймченджер и анало говнет. Самый близкий варик это зетка, но только по насыщению детализации, не дотягивая до впреда нубая, а тут как будто их вместе собрали и пробустили.
Аноним 24/02/26 Втр 16:06:29 1532249 243
изображение.png 1248Кб, 725x1055
725x1055
Ребятушки, которые по nsfw упарываются. Скажите, есть ли сеточки которые сгенерят мне висящий, неэрегированный пиструнчик? Чисто академический интерес
Аноним 24/02/26 Втр 16:23:32 1532264 244
Аноним 24/02/26 Втр 16:28:24 1532268 245
>>1532264
То што надо, целую в пузико
Аноним 24/02/26 Втр 16:30:32 1532269 246
>>1532268
ах тыж паразит такой, ты же сказал что тебе для академического интереса
не за что
Аноним 24/02/26 Втр 17:13:52 1532329 247
image 167Кб, 896x1152
896x1152
image 175Кб, 896x1152
896x1152
>>1532233
Ты что?! Смари какие горячие Зеточки. Такое захочешь фиг напромтишь.
Аноним 24/02/26 Втр 17:19:16 1532335 248
>>1532329
Не,зетка это топ в фотореализме+скорость+безсоевости относительной, я выше втирал про то, что анима похожа на зетку своей детализацией окружения и светотенью (спасибо дит космосу модели), а возможностями в нсфв как в нубаивпреде и лучше. Это я про стиль иллюстраций. Зетке бы понимание данбору как у анима...
Аноним 24/02/26 Втр 17:37:53 1532364 249
>>1532335
zib более соевая чем zit
Аноним 24/02/26 Втр 18:48:43 1532447 250
image.png 102Кб, 278x189
278x189
>>1532364
>zit
Ясное дело говоря зетка, имеется в виду турбо т.к. её привыкли называть до выхода базовой каловой соевой тормознутой
Аноним 24/02/26 Втр 19:14:37 1532524 251
Аноним 24/02/26 Втр 20:41:49 1532630 252
Пишу: равномерное освещение, без бликов и пересветов, сохрани исходник - оно упорно мне рисует блики и пересветы. Как это говно победить?
Transform the image into early spring: the first fresh green grass and the first spring flowers, sparsely growing here and there, young and tender light green leaves and buds on the tree branches, a beautiful blue sky with light clouds. The sun illuminates the scene evenly, without bright glare or overexposure of the building and objects, the scene is contrasting. Relaxed style of digital photography outdoors. Preserve the original composition, objects, cropping, brightness and contrast of the image without changing them.
Аноним 24/02/26 Втр 20:51:25 1532644 253
image.png 2143Кб, 1024x1024
1024x1024
>>1532630
Поправил твой промпт на всякий случай, чтобы он и слона туда не добавлял.
the first fresh green grass and the first spring flowers, sparsely growing here and there, young and tender light green leaves and buds on the tree branches, a beautiful blue sky with light clouds. The sun illuminates the scene evenly, without bright glare or overexposure of the building and objects, the scene is contrasting. Relaxed style of digital photography outdoors. Preserve the original composition, objects, cropping, brightness and contrast of the image without changing them.
Under circumstances put an elephant in the center of the image. There is definitely no elephant there.
Аноним 24/02/26 Втр 20:52:35 1532646 254
>>1532644
> Under no circumstances
отвалилось
Аноним 24/02/26 Втр 20:54:55 1532651 255
Аноним 24/02/26 Втр 20:58:28 1532654 256
image.png 2502Кб, 1024x1024
1024x1024
>>1532651
Просто вежливо попроси нейронку не думать о bright glare or overexposure of the building and objects. Вежливость залог успеха, а также сам иди нахуй.

the first fresh green grass and the first spring flowers, sparsely growing here and there, young and tender light green leaves and buds on the tree branches, a beautiful blue sky with light clouds. The sun illuminates the scene evenly, without bright glare or overexposure of the building and objects, the scene is contrasting. Relaxed style of digital photography outdoors. Preserve the original composition, objects, cropping, brightness and contrast of the image without changing them.
Under no circumstances put an elephant in the center of the image. There is definitely no elephant there.
By the way try as hard as you can not to think of a flying pink elephant with angel wings.
Аноним 24/02/26 Втр 21:01:18 1532657 257
>>1532654
Чел, этот >>1532651 вообще невдупляет, что ты ему пытаешься сказать. Шутка за 200 icq не парсится с icq 70
Аноним 24/02/26 Втр 22:03:23 1532730 258
872269542161026[...].gif 4262Кб, 350x263
350x263
>>1532644
>>1532654
Осветляет исходник и рисует ебаный блик, даже если вообще ничего не писать про солнце, свет, пересвет, яркость, небо и аллаха. Осветляет исходник и рисует ебаный блик, даже если это конкретно пишешь в промте не делать. Но шутки у тебя очень смешные конечно, ты случайно не клоуном работаешь?

>>1532657
Сёма, спокич
Аноним 24/02/26 Втр 22:09:06 1532744 259
.png 66Кб, 855x334
855x334
>>1531690
> Ничего из того, что даже близко приблизилась к закрытым моделям корпоратов нет

И чё? Ну есть какие-то там закрытые модели за закрытыми дверями, нам-то что? Какая разница, что там есть? Это их личные модели, и нам не дают ими нормально пользоваться (они ломаются буквально от самого лёгкого дуновения эротики).

Вспоминая тему Эпштейна, возможно, там есть какой-то VIP-доступ для элитариев, где можно генерировать что угодно без цензуры. То есть, по сути эта так же локалка, но только для избранных.
Аноним 24/02/26 Втр 22:17:25 1532759 260
>>1532730
Экстрасенсы перевелись, остались только шутники. Терпи.
Аноним 24/02/26 Втр 22:30:14 1532783 261
Подскажите, аноны, что щас является наилучшим в категории img to img, чтобы с ЕОТ всякое творить.
Аноним 24/02/26 Втр 22:41:20 1532799 262
>>1532783
зимага и флюс клейн, лучше человечество пока ничего не придумало!
Аноним 24/02/26 Втр 23:29:44 1532849 263
1771964983757.png 1979Кб, 904x1162
904x1162
1771964983774.png 1974Кб, 904x1162
904x1162
1771964983774.png 1986Кб, 904x1162
904x1162
1771964983774.png 1979Кб, 904x1162
904x1162
Аноним 24/02/26 Втр 23:31:18 1532852 264
anima1.png 548Кб, 1536x1024
1536x1024
anima2.png 801Кб, 1536x1024
1536x1024
Аноним 24/02/26 Втр 23:35:33 1532856 265
Оригинальный промпт для исследований, если что:

1girl, ass, black hair, naughty look, black stockings, white panties lift, white sneakers, vagina peek, top down bottom up

>>1532852
Аноним 24/02/26 Втр 23:45:20 1532864 266
1771965920226.png 4181Кб, 1728x1344
1728x1344
1771965920242.png 3856Кб, 1728x1344
1728x1344
>>1532852
Nyet.
>>1532856
По этому исследовательскому промпту только pic2 вылезает.
Аноним 24/02/26 Втр 23:51:03 1532871 267
Пацаны, Аноны, скажите честно, вы деньги на этом лутаете? Я узнал, что всякие иллюстраторки лутают огромные деньги, рисуя своей кривой рукой, всякую херню типо фурей, соника с огромным хуем, и прочего. Ёбнутые неплохо платят даже за дерьмовые иллюстарции, но человек, владеющий нейронками, может выдать намного лучший результат. Ебанутые тем хороши, что они знают, чего хотят, а те кто знают, что они хотят, готовы платить за это. Так что вы, аноны, делаете деньги?
Аноним 25/02/26 Срд 00:14:51 1532891 268
>>1532871

Я конечно, далёк от этой темы, но это какие-то фантазии.
Что ж, давай пофантазируем.

Вообще не слышал про такое. Смесь баек и выдачи желаемого за действительное.
Я не могу объективно оценить рынок, но отдельные примеры, которые я наблюдал, скорее из серии «варганю comissionы за еду». Если идёт речь о каких-то баснословных прибылях, то это явно не про нонейм NSFW-рисобак и, скорее, про какие-то мутные схемы отмыва финансов.

Второй момент, даже если такая целевая платёжеспособная аудитория и есть, то она находится явно за пределами РФ (и ту часть аудитории, которую я наблюдал, она, конечно, целевая, но платить особо никто не спешит и вряд ли будет). С присутствием на зарубежных площадках, продающих NSFW-арты и финансовыми транзакциями сейчас есть определённые моменты.
За производство тех материалов, про которые ты говоришь, в РФ положена бутылка.

>человек, владеющий нейронками, может выдать намного лучший результат

Таких единицы. По крайней мере, которые выдают «продакшн» качество.
Представим даже, что такой человек не является резидентом РФ, чтобы отбросить предыдущий момент.
Аудитория фетишистов, кинкстеров и прочих квиров, в своей массе малоплатёжеспособные леваки на квотах, у которых снега зимой не допросишься. Кроме того нужно принимать во внимание общее падение уровня жизни населения. Все донаты они с жиру, когда жирок посрезают simpам уже не до донатов будет.

>что всякие иллюстраторки лутают огромные деньги
Здесь могу только предположить, что всё дело именно в этом и, по сути, является завуалированным OnlyFans. Но таких опять же должны быть единицы. А не то, что каждому зашедшему деньги в карманы будут запихивать.
Аноним 25/02/26 Срд 00:21:01 1532896 269
>>1532864
А не плохо, дрочибельно
Аноним 25/02/26 Срд 01:12:34 1532937 270
ComfyUI00022.png 1811Кб, 1280x1024
1280x1024
>>1532891
>Аудитория фетишистов, кинкстеров и прочих квиров, в своей массе малоплатёжеспособные леваки на квотах, у которых снега зимой не допросишься. Кроме того нужно принимать во внимание общее падение уровня жизни населения.

Пока там есть такие как artica sparkle, опасаться стоит лишь таких же нейро-рисобак. (говорят этот хрен работает инженером в флоте пиндосии и спустил больше полуляма на картинки) Ну и в подобной среде у них любителей пушистой ебли почему-то много. Надо лишь помнить, если заварушка пойдёт активнее, останутся лишь те самые леваки на квотах, и весь бизнес рухнет. Впрочем, что к тому времени останется, уже иной вопрос.
Аноним 25/02/26 Срд 01:51:37 1532969 271
1771973497011.png 4178Кб, 1642x1278
1642x1278
Аноним 25/02/26 Срд 02:09:47 1532984 272
>>1525962 (OP)
Хочу генерить видосики как в ourdream.ai
Не понимаю, что именно для этого должно использоваться. Есть те, кто что-то подобное у себя пробовал?
Аноним 25/02/26 Срд 02:23:24 1532992 273
>>1532984
Ничего не знаю про твой проприетарный корпоративный сервис.
Локально видео можно генерировать на Wan и LTX-2.
Аноним 25/02/26 Срд 03:12:52 1533014 274
>>1532992
Был бы моим, такие бы вопросы не задавал. Он умеет генерить неплохие аниме видосики с сексом. Вот только любой корпорат найдёт способ все изговнить.
Аноним 25/02/26 Срд 03:24:10 1533018 275
>>1533014
>Он умеет генерить неплохие аниме видосики с сексом.
Тогда скорее Wan с NSFW LoRAs.

Проблема локальных моделей генерации видео в их сравнительно высоких аппаратных требованиях и сравнительно низком качестве видео по сравнению с дорогими и жирными проприетарными корпоративными моделями.
Качество видео можно поправить или на этапе генерации, или уже потом с помощью апскейлеров-«улучшайзеров» типа SeedVR2.
Это отнимает дополнительное время, причём, иногда очень значительное.

В общем, загляни на помойку CivitAI, посмотри на NSFW LoRAs для Wan (на LTX-2 тоже, если сделали что-то, я в NSFW теме не ориентируюсь). Там будут примеры видео. Уже по ним сможешь решить, стоит ли игра свеч. Возможно от увиденного качества разочаруешься и сразу примешь решение, что лучше не связываться.
Аноним 25/02/26 Срд 07:49:22 1533089 276
image 127Кб, 1024x1024
1024x1024
image 158Кб, 1024x1024
1024x1024
>>1532233
>>1532852
Чёт какие-то поломаные они у тебя.
1 - er_sde simple 40 steps
2 - seeds_2 ddim 30 steps
Попробуй.
Аноним 25/02/26 Срд 09:18:14 1533119 277
>>1532871
Лутаю.
На оплату электричества хватает, и еще остается. Как для хобби - неплохо, хотя я и ленивый ппц.
Можно получать сильно больше, но тут уже надо работать-работать, не факт что раскрутишься, и будет это не сразу.

Однако из РФ это делать - куча подводных, потому что санкции.
Аноним 25/02/26 Срд 11:08:38 1533222 278
image.png 1273Кб, 1536x1024
1536x1024
>>1533089
>2 - seeds_2 ddim 30 steps
С псевдодмд2 на 10 шагах за 20сек чет долго
Аноним 25/02/26 Срд 12:54:05 1533334 279
Аноним 25/02/26 Срд 15:20:48 1533479 280
1772022047715.png 4431Кб, 1214x1726
1214x1726
Аноним 25/02/26 Срд 16:17:50 1533526 281
>>1533479
Кажется я это видел года 2 назад итт или я обдрочился до шизы
Аноним 25/02/26 Срд 16:28:31 1533536 282
>>1531351
>кто-нибудь пробовал локальные авторегрессионные модели
да, вот GLM-image релизнули китайцы в январе
>Как они генерят?
пока хуево, и долго, не лучше чем тот же Flux Klein 9B
Поэтому никто на них и не пересел.

Может кто-то пока сделает лучше.
Аноним 25/02/26 Срд 16:29:58 1533540 283
1772026197881.png 4372Кб, 1536x1984
1536x1984
>>1533526
Ты вот это мог видеть год назад в тред. Если не считать оригинала, который ты мог видеть где угодно за последние триста лет.
Аноним 25/02/26 Срд 16:48:48 1533563 284
image.png 6484Кб, 1792x2304
1792x2304
Аноним 25/02/26 Срд 17:14:19 1533597 285
>>1533540
Ultra-detailed erotic portrait of a wild, untamed young woman in her early 20s, raw feral beauty radiating dangerous allure. She stands defiantly in a decaying industrial wasteland hideout, piercing direct gaze locked on the viewer — eyes heavy with lust, challenge and quiet desperation, slightly parted lips glistening as if she just licked them, subtle flush on cheeks and chest.

Her dirty-blonde hair is wildly tousled, streaked with electric turquoise, strands clinging to sweat-damp skin and falling provocatively over one eye and across her exposed collarbones. Completely topless, small perfect natural breasts fully bare, nipples visibly hardened from cold air or arousal, goosebumps trailing down her sternum and ribs. A tiny torn scrap of red-black plaid fabric barely clings to her torso like a ruined bra, one strap snapped, the cloth slipping lower to tease the undercurve of her breasts.

She wears only a minuscule black string thong — so thin the side ties dig into soft hip flesh, the front triangle barely covering her mound, fabric slightly sheer and damp-looking from sweat or something more intimate. Black ankle socks, one slipped lower around her ankle, exposing delicate Achilles tendon. Long legs slightly parted in a confident, inviting stance.

Draped loosely over her shoulders and back is a massive, filthy, oversized patchwork blanket-coat — layers of ragged beige fleece, scorched brown wool, frayed tartan scraps, torn black cloth — it hangs open at the front, framing her naked torso like a ruined robe. One side has completely fallen off her shoulder, pooling at her elbow, the other clutched loosely in her right hand near her thigh, fingers teasing the edge as if ready to let it drop entirely. Fabric full of authentic grime, burn holes, loose threads, dried mud, giving it a post-apocalyptic, been-fucked-in-the-ruins texture.

In her left hand a rough wooden staff, held low and casually, tip resting on the filthy floor, her grip firm yet sensual — like she could use it to pin someone down or balance while riding.

Background: claustrophobic ruined machinery room — rusted orange pipes dripping condensation, hanging black cables like vines, piles of stained rags, burlap, discarded clothes scattered around her feet. Warm dim golden-orange light from a single bare bulb and broken high windows, casting long dramatic shadows that caress her curves, highlight sweat sheen on skin, create deep contrasts between light and dark.

Ultra-textured, tactile, hyper-real cinematic style — shallow depth of field, intimate mid-shot from slightly low angle to emphasize power and vulnerability. Color grade: desaturated earth tones with pops of turquoise hair and flushed pink skin. Grainy 35mm film look, erotic decay, survivalist kink, raw post-catastrophe intimacy, feral seductive rebellion.

Mood & feeling: dangerously intimate, on the edge of surrender and dominance, body language screaming "come take me if you dare" while her eyes promise she'll devour you first. Pure, unfiltered, filthy-glam apocalypse desire.
Аноним 25/02/26 Срд 17:44:38 1533623 286
ComfyUItempklsi[...].png 1473Кб, 1024x1024
1024x1024
Аноним 25/02/26 Срд 17:49:00 1533629 287
ComfyUItemplmps[...].png 1711Кб, 1024x1024
1024x1024
Аноним 25/02/26 Срд 17:51:57 1533633 288
ComfyUItempzkli[...].png 2008Кб, 1024x1024
1024x1024
Аноним 25/02/26 Срд 17:53:08 1533634 289
1-анима, 2-зимага, 3-флюкс кляйн
Аноним 25/02/26 Срд 17:58:17 1533637 290
ComfyUItempjbtx[...].png 1659Кб, 1024x1024
1024x1024
Хромая
Аноним 25/02/26 Срд 19:05:11 1533675 291
>>1530205
Ссылочки на можель для 12гб врам?
Аноним 25/02/26 Срд 19:14:14 1533680 292
>>1533675
ну так модель которая пойдет на 8гб пойдет и на 12гб.
можешь там же по ссылке но разделом выше взять другой уровень квантизации, не Q4_K_M а Q6 к примеру.
Аноним 25/02/26 Срд 19:15:42 1533682 293
1772036141680.jpeg 3795Кб, 2816x3576
2816x3576
Аноним 25/02/26 Срд 22:20:36 1533865 294
1772047235785.jpeg 3432Кб, 3960x2304
3960x2304
Аноним 25/02/26 Срд 23:20:16 1533921 295
изображение.png 1982Кб, 880x1168
880x1168
>>1533637
А чё кстати кто там следит за хромой? Kaleidoscope на кляйне похоже дропнули. Zeta-Chroma уже тыкали?
Аноним 25/02/26 Срд 23:30:38 1533925 296
>>1533921
Не дропнули. Лодстоне просто фришные мощности для тренировки периодически выпрашивает и они иногда кончаются. Зета еще неюзабельна.
Аноним 25/02/26 Срд 23:50:43 1533936 297
Под 300 постов подряд отборного кала уже достаточно. Начинайте постить не кал.
Аноним 26/02/26 Чтв 00:06:18 1533951 298
изображение.png 1008Кб, 880x1168
880x1168
>>1533936
> бадабухнул на весь тред
> картинку не прикрепил
Аноним 26/02/26 Чтв 00:12:05 1533966 299
>>1533951
Лягушка норм, не кал. Отрадно видеть, что мое замечание возымело воспитательный эффект.
Аноним 26/02/26 Чтв 02:02:48 1534040 300
>>1533966
ебать тут у нас некаловый вахтер ИТТ.
Тред, знаешь, полон анонов которым не поебать на твое мнение, ага.
Аноним 26/02/26 Чтв 02:20:48 1534048 301
>>1534040
Как минимум одному не поебать. Сказал постить не кал, он сразу годную лягушечку принёс. А если бы я промолчал, остались бы вы без лягушечки, и тред по-прежнему состоял бы исключительно из кала. Полезность моей деятельности, таким образом, неопровержимо эмпирически доказана. Ты вот тоже лучше бы прикрыл свое трясучее ебальце, прекратил визгливое кукареканье и начал постить не кал.
Аноним 26/02/26 Чтв 02:37:41 1534056 302
>>1534048
>начал постить не кал.
Покажи на личном примере, бескартиночный котроллер говна
Аноним 26/02/26 Чтв 02:39:19 1534059 303
>>1534048
>Как минимум одному не поебать
Хуя самоподдув.
С тобой что, тянусы дружить не хотят да? Злин фулл-тайм френдзона или ростом не вышел?
Аноним 26/02/26 Чтв 03:51:11 1534098 304
1772067070632.jpeg 4833Кб, 5184x4032
5184x4032
Аноним 26/02/26 Чтв 03:52:00 1534099 305
>>1534056
Да ты и сам бескартиночный так то.
Аноним 26/02/26 Чтв 04:09:30 1534116 306
1772068170387.jpeg 1456Кб, 3840x1600
3840x1600
Аноним 26/02/26 Чтв 07:06:34 1534188 307
Занимается кто-то из здешних написанием своих нод, которые не выложили на гитхаб? По разными причинам. Я например делаю свою коллекцию надерганных нод из различных монструозных "паков". Или часто переписываю ноды с помощью нейрослопинга ллм в тот вид и функциональность как мне надо. Естественно у моего набора лицензии хз какие и на гитхабе я это не положу.
В последнее время по душам поговорив с нейросетями я заставил ее снейрослопить то, что мне нужно с нуля. А именно шедулер. Разрабатывал конкретно под Зетку, но подходит и к другим. Очень интересно получается. Пишешь буквально текстом, что надо решить, какие проблемы преодолеть и получаешь код. Не сразу он работает, но в итоге делает именно то, что просил. В удивительное время живём.
Аноним 26/02/26 Чтв 07:13:54 1534191 308
>>1534188
> 2026
> только открыл для себя вайбкодинг
Продолжай держать в курсе
Аноним 26/02/26 Чтв 07:40:05 1534196 309
>>1534191
Идея, не друг мой, главное идея. Сила именно в промпте, в умении донести до ллм, что ты вообще от нее хочешь.
Аноним 26/02/26 Чтв 09:31:21 1534233 310
Мне двух V100 по 32 ГБ хватит на z-image, glm-image и qwen-image-2512? Нет какого-то ограничения в связи с тем, что там CC7.0 древняя, из-за чего скорость будет катастрофически низкой или ситуации что просто не запускается?

На какую скорость рассчитывать? Я до этого сидел на sdxl на 4070 с 1 картинкой за 15-30 секунд.

Тут есть как с sdxl сотни дообученных сеток (которые достаточно сильно от родного sdxl отличаются), или архитектура сложная, обучающая выборка нифига не просто картинки с тегами и потом файнтюнов нет совсем или полторы штуки неясного качества?

Аналог controlnet существует какой-то, и вообще насколько всё вышеуказанное в комфи работает?
Аноним 26/02/26 Чтв 09:42:33 1534236 311
>>1534233
>V100
Это говно мамонта морально устарело. Приемлемый вариант это A100
Аноним 26/02/26 Чтв 10:12:03 1534255 312
изображение.png 150Кб, 1634x807
1634x807
>>1534236
Я не согласен со вторым утверждением.
A100 это CC8.0, и оно за 80ГБ версию стоит порядка 600-800к.
И в это же время есть Blackwell 6000 pro на 96 GB, за цену порядка 600-800к, но с CC12.0 и pcie5.0

Таблица, 2/3 кремний искал, 1/3 я сам дозаполнял, недоделана и вот это всё.
A100 - самое дно.
Очень дорогая, и при этом следующая на выбывание после V100.

Если не брать что-то за полляма, то тогда blackwell 4000 pro, 24 гб за 150к - это очень хорошее соотношение, лучше чем на 5090. Промежуточные 4500 и 5000 сильно хуже, чем 4000 и 6000, а вот поставить две современных blackwell 4000 достаточно вкусно.

С первым утверждением тоже не согласен. Я из ллм-треда. При генерации в ллм V100 всего в два раза уступает 5090, которая по идее вообще из другой категории.
Аноним 26/02/26 Чтв 10:14:41 1534256 313
Аноним 26/02/26 Чтв 10:20:21 1534263 314
>>1534188
> А именно шедулер
Какие у тебя могут быть проблемы с шедулером? Шедулер - максимально простая хуйня, и любая вообразимая форма расписания легко решается связкой из кастомной беты+шифта+СплитСигма нода, все из коробки.
Сдается, что у тебя ии-психоз, и ты сам себя убеждаешь в процессе болтовни с чатботиком.
Аноним 26/02/26 Чтв 10:22:48 1534267 315
Аноним 26/02/26 Чтв 10:34:32 1534291 316
>>1534267
https://share.google/aimode/hKc7Gi2aDuz7O4tCr
К чему этот диалог? У меня уже есть V100; A100 брать категорически не выгодно при существовании более архитектурно современной и более быстрой 6000 pro по той же цене, в этом просто 0 смысла наверное во всех сценариях, кроме варианта если у тебя есть DGX-плата и ты можешь nv-link использовать + он тебе требуется для твоей задачи. Это не про инференс ллм точно, и очень вряд ли про генерацию картинок.

Если возвращаться к моему вопросу, то если подходить со стороны обновления до 6000 pro, то в нём нет смысла, так как на ней запустится весь существующий софт доступный мне.
Ты мне объясни как с ножа есть - вопрос явно об этом. Не предлагай мне ложку покупать, лол.
Аноним 26/02/26 Чтв 10:39:53 1534294 317
>>1534291
Выгодней продать твою v100 и купить 4090 48G тебе это скажет любой адекватный человек, разбирающийся в теме. Ты просто хочешь притянуть за уши и убедить себя что в этом есть смысл
Аноним 26/02/26 Чтв 10:42:21 1534297 318
>>1534294
Я не против, но я не знаю где продаются 4090 48G, не вижу ни одного объявления.
Аноним 26/02/26 Чтв 12:06:57 1534377 319
>>1534233
> Мне двух V100 по 32 ГБ хватит на z-image, glm-image и qwen-image-2512?
Что ты подразумеваешь под "хватит"? Тебе и одной хватит, в диффузерах больше решает скорость чипа, кроме уж совсем огромных моделей. Видел ноды какие то для деления по картам, но вроде там в основном параллельное исполнение, а не как с ллмками
> Нет какого-то ограничения в связи с тем, что там CC7.0 древняя, из-за чего скорость будет катастрофически низкой или ситуации что просто не запускается?
Может быть отсутствие какой нибудь оптимизации аттеншена, отсутствие аппаратных ускорителей бф16, что повлечёт за собой поиск модели переслоппленной в фп16, как например с анимой и обладателями 2000 тютюрей, потому что почти всё сейчас тренится, насколько я знаю, в бф16. В будущем может выйти архитектура железно требующая новую куду 13+, и никуда от этого ты с некро не денешься, максимум придумают костыль
> На какую скорость рассчитывать?
Если за базу взять скорость 3090 с хл в 5ит/с, то примерно ~3-4, но на разных моделях может быть по разному, смотри сырое значение флопсов
Аноним 26/02/26 Чтв 12:19:40 1534387 320
Как же я в рот ебал все ancestral ебучие, просто сраку щас разорвало в клочья, снова на те же грабли наступил
Аноним 26/02/26 Чтв 12:39:12 1534422 321
image.png 1716Кб, 896x1152
896x1152
Аноним 26/02/26 Чтв 13:30:24 1534515 322
>>1534048
двачую, 1girl засрали все, на красивое мозгов не хватает
Аноним 26/02/26 Чтв 13:31:00 1534518 323
>>1534255
> 24 гб за 150к - это очень хорошее соотношение, лучше чем на 5090
Откуда цены? Меньше чем за 80к можно 3090 всё ещё найти не убитую. 5090 у барыг 220к стоит, раньше в магазах Палит за 230к можно было взять, может и сейчас можно если мониторить Яндекс Маркет/Озон. 150к за такое же количество флопсов как у 3090 - это дохуя.
Аноним 26/02/26 Чтв 14:07:43 1534555 324
>FLUX.2-dev-Turbo
>FLUX.2
>FLUX.2 Klein
В чём вообще разница? ЧТо выбрать если врам 12гб?
Аноним 26/02/26 Чтв 14:15:51 1534562 325
>>1534555
требованиями к врам. бери клейн 4b или 9b, они быстрые.

9b на 5060 16гб обрабатывает картинки за 10-20 секунд в зависимости от количества референсов
Аноним 26/02/26 Чтв 14:16:24 1534563 326
>>1534377
>Если за базу взять скорость 3090 с хл в 5ит/с
Скорость SDXL гуглится для всех карт, я потому и спрашиваю именно про z-image, glm-image. То есть информация для любой карты - сравниваю насколько медленнее sdxl - по таблице для sdxl грубо оцениваю что будет в z-image.

>>1534518
Часть сетка моя локальная нашла, часть чатжпт, часть я вписал. Конкретна эта - висела неделю/две назад на t-bazar. Сейчас там 180 или 190. Это просто ориентир супер грубый.
>как у 3090 - это дохуя.
Ага. Я согласен. Но 3090 почти все б/у в неясном состоянии, за последние 3 месяца в ллм-треде у двух анонов что-то отвалилось на их 3090. Это как-то не очень. А тут новая, с CC12.0, всякие fp4/fp6 аппаратно умеет. Хотя если ты говоришь, что есть 5090 за 220, то смысла в этой 4000 pro нет, я просто не видел меньше чем за 290.
Но в целом да - лучше просто взять две б/у 3090, они тоже не то что бы древние, архитектура уже близка к универсальному параллельному ускорителю - и если архитектурный затык и будет, то скорее только уровня что оно работает в два раза медленнее с fp4 условным, а не так что проблема уровня "нет тензорных ядер -> скорость 0.02 от нормальной". Впрочем для llm там ещё появился какой-то transformer engine начиная с CC9.0, а на 3090 вроде как только его огрызки или вообще нет поддержки. С другой стороны воя и писка про это нет, а про флеш-аттеншн есть, хотя он не даёт даже х2 ускорения, то есть вряд ли есть проблема с этим transformer engine.
Аноним 26/02/26 Чтв 14:19:17 1534565 327
>>1534555
Флюс турбо просто ускоряет, требования к железу наоборот возрастают за счёт +3Гб лишних врама сверху флюсдева. Ты бля не путай понятия
Аноним 26/02/26 Чтв 14:35:22 1534577 328
На заметку, кто не знал. Комфи при апдейтах не удаляет своё старое говно. Сейчас удалил и поставил с нуля с тем же обвесом - освободилось 20Гб
Аноним 26/02/26 Чтв 15:32:09 1534675 329
1772109129440.png 2367Кб, 1152x896
1152x896
Аноним 26/02/26 Чтв 18:03:35 1534851 330
>>1534577
Поздравляю, ты открыл для себя как работает git. :)
(Ничего никогда не удаляется из репы, хранится полная история изменений).
Аноним 26/02/26 Чтв 18:32:27 1534889 331
>>1534851
20Гб там наберется только, если у него весь мусор завалялся еще до переезда фронтэнда в pip пакет или от запусков с latest фронтэндом. Более вероятно, там просто хуева туча препроцессоров была в comfyui_controlnet_aux, которые снова закачаются, при необходимости, или еще какая кастом_нода, которая по дефолту весь мусор в свою папку качает.
Аноним 26/02/26 Чтв 19:02:49 1534907 332
>>1534889
тут только ncdu/windirstat покажет
Аноним 26/02/26 Чтв 20:10:48 1534974 333
изображение.png 2132Кб, 880x1168
880x1168
>>1534256
На самом деле интересно потыкать. Понимаю что реализм там говно, но есть куча ситуаций когда обычная диффузия не вывозит. Освобожу ссд на выходных да засяду может.
Аноним 26/02/26 Чтв 20:46:17 1535018 334
Что лучше Klein 9B distil

или

klein 9B base + turbo lora?
Аноним 26/02/26 Чтв 21:25:43 1535075 335
1772130342981.jpeg 2343Кб, 3840x1612
3840x1612
Аноним 26/02/26 Чтв 22:24:17 1535154 336
Аноним 26/02/26 Чтв 23:02:32 1535217 337
Бля, анима может в жёсткое гуро с реалистиком, как соевички такое вообще пропустили, это ж обдрочиться не встать
Аноним 27/02/26 Птн 00:28:05 1535250 338
>>1526413
Можно было бы и ссылочку прикрепить на версию ComfyU ZLUDA - гитхаб (для владельцев видеокарт от amd). Сам поставил, всё отлично работает и инструкция там же есть.
Аноним 27/02/26 Птн 02:43:38 1535305 339
>>1535250
ЭйЭмДишники должны страдать же, это база гармонии мира. Инь и Янь.
Аноним 27/02/26 Птн 02:44:04 1535307 340
Аноним 27/02/26 Птн 02:57:23 1535314 341
>>1535250
> ZLUDA
Если для каждого полпроцента от процента отдельно гайд в шапку добавлять, так и для треда места не останется. Если кто-то решил на амд в картинко-генерации вкатываться, то у него и без шапки получится rocm для своего дистра поставить. АМД+винда+zluda - редкий зверь, который шапку читать не станет, а сразу в треде спросит раз год.
>>1535305
Интело-боярин, у которого банановые токены кончились?
Аноним 27/02/26 Птн 03:00:47 1535316 342
>>1535018
Какая именно LoRA? Конкретно. Для FLUX.2 [klein] 9b их несколько есть.
И некоторые, например https://huggingface.co/vafipas663/flux2-klein-base-9b-distill-lora содержат прямо на странице описание:
>For the reasons I cannot explain, it produces static noise at strength > 0.5. And sometimes, you have to go as low as 0.1.
Такая честность приятна, но сразу ставит под вопрос использование подобного.
Аноним 27/02/26 Птн 03:09:27 1535326 343
1772150967393.jpeg 1942Кб, 2944x2304
2944x2304
Аноним 27/02/26 Птн 03:17:36 1535331 344
AnimateDiff0000[...].mp4 2630Кб, 720x1280, 00:00:05
720x1280
>>1526973
Вот, подарили нормальный воркфлоу
Аноним 27/02/26 Птн 04:19:00 1535343 345
AnimateDiff0000[...].mp4 2830Кб, 720x1280, 00:00:05
720x1280
Аноним 27/02/26 Птн 05:37:05 1535365 346
>>1535314
>Интело-боярин
Смарт-нвидиа гигачэд, который на хую вертел онлайн-помойки для быдла. Да, на месте.
Аноним 27/02/26 Птн 06:43:17 1535381 347
Bitdance.png 121Кб, 1838x1020
1838x1020
Bitdance02.png 358Кб, 3665x1401
3665x1401
>>1534256
Даже ждать больше не буду. На моих 128 Гбайт RAM и 16 Гбайт VRAM 4080s FLUX.2 [dev] так не тормозит.
Эта хрень и в оперативку не выгружается нормально как FLUX.2 [dev] и скорость на 16 Гбайт черепашья.
Попробовал все настройки:
https://aistudynow.com/how-to-fix-the-generic-face-bug-in-bitdance-14b-optimize-speed/
Пробовал выгружать, оставлять, с бубном плясать.
В общем, это наверно для тех у кого кастомные 4090 на 24, а скорее 48 Гбайт и выше.
Я сначала думал, что это у меня медленно генерится, потому что что-то мог не так настроить. Потом увидел этот пост:
https://huggingface.co/comfyuiblog/BitDance-14B-64x-fp8-comfyui/discussions/3
Да, время порядка 35 минут на генерацию в дефолтном разрешении как раз и просматривается. Ну и на здоровье, как говорится.
Рекомендуемые настройки для default workflow на 2 скрине.
OOM я не получил, но дожидаться результата просто не стал.
У кого железо мощнее, VRAM больше, карта 4090/5090, RAM — разогнанная DDR5 и так далее, можете попробовать.
Аноним 27/02/26 Птн 07:09:05 1535386 348
>>1535217
Так вроде Хрома может во всякое такое, не? А анима написано не очень хороша в реалистике. Сам не пробовал.
Аноним 27/02/26 Птн 09:52:05 1535452 349
>>1535381
ещё бы на результаты всего этого посмотреть, но наверняка я дохуя чего хочу, ведь правда, антоша?
пиздёнки без лор в Z-turbo Аноним 27/02/26 Птн 11:00:31 1535484 350
image.png 94Кб, 258x251
258x251
image.png 125Кб, 330x272
330x272
scaredsim-inter[...].gif 3253Кб, 640x360
640x360
Только сегодня заметил...
1. pubis hair
2. slightly hairy pubis
3. default (euro-castrate) soy-boy prompt
Аноним 27/02/26 Птн 11:13:20 1535500 351
image.png 707Кб, 1280x720
1280x720
image.png 763Кб, 1280x720
1280x720
image.png 864Кб, 1280x720
1280x720
image.png 918Кб, 1280x720
1280x720
>>1534233
>Аналог controlnet
Да, просто есть edit модели, говоришь что им сделать с исходником и что от туда взять, контролнеты больше не нужны, это прошлое.

>>1535018
>Klein 9B distil
это

>klein 9B base
вообще не для генерации, а для тренировки лора и кастомных чекпоинтов.
Аноним 27/02/26 Птн 11:21:20 1535514 352
>>1535500
>Да, просто есть edit модели, говоришь что им сделать с исходником и что от туда взять, контролнеты больше не нужны, это прошлое.
У тебя после одного прохода VAE encode-decode уже начинают проявляться артефакты от выжигания, после нескольких правок таким способом результат можно смело выкидывать и идти в фотошоп. Эдит без ручного рисования маски это абсолютно бесполезная хуйня, которая годится разве что прикинуть как может выглядеть результат после ручного эдита.
Аноним 27/02/26 Птн 11:33:01 1535539 353
Аноны я дико извиняюсь за вопрос, но вот настроил комфиуи и ZOV-image и все типа генерить могу че угодно, но вот деликатный момент, а я реально могу генерить ну все что мне придет в голову если вы понимаете о чем я и если да то не может ли быть у этого последствий? Генерация-то локальная
Аноним 27/02/26 Птн 11:43:17 1535562 354
1772181796643.png 2010Кб, 1536x640
1536x640
1772181796660.png 1993Кб, 1536x640
1536x640
1772181796660.png 2062Кб, 1536x640
1536x640
1772181796677.png 2074Кб, 1536x640
1536x640
>>1535539
> а я реально могу генерить ну все что мне придет в голову
Нет.
> если вы понимаете о чем я
Это из коробки есть.
> не может ли быть у этого последствий? Генерация-то локальная
Только для личной психики, если не будишь это потом постить в клеарнет.
Аноним 27/02/26 Птн 12:21:55 1535620 355
>>1535562
>Нет.

Можно подробнее про этот моментик? Я так понимаю в локальных моделях нужно вручную под каждую специфическую задачу там какие-то штуки выставлять и настройки и еще кучу всего, я не шарю, скачал установку-пример с аниме тянкой и под ней уже генерю персонажа в статике без дополнительной массовки и прочего, если не сложно поясни кратко

>Только для личной психики, если не будишь это потом постить в клеарнет.

Ух бля сука. Какое же кумерство меня ждет
Аноним 27/02/26 Птн 12:27:28 1535630 356
image.png 1070Кб, 966x707
966x707
image.png 723Кб, 966x707
966x707
image.png 534Кб, 966x707
966x707
>>1535514
ну с таким подходом и от контролнета мало толка. Но в отличие от контролнета edit модели работают еще и концептом а не просто делают трассировку по сути.
плюс, чем больше разрешение тем меньше декодинг заметен, по крайней мере на vae от Flux Klein, который на самом деле vae от Flux 2.
У Qwen Edit-а к сожалению старый vae от wan, который не сильно отличается от vae Flux 1.
Аноним 27/02/26 Птн 12:30:00 1535636 357
Аноним 27/02/26 Птн 12:30:56 1535640 358
>>1535514
Чел, ты отстал от жизни. Это FLUX Kontext таким страдал. Flux 2 Klein 9B картинку на последовательных редактированиях не портит (если сид менять не забываешь, если с одним сидом - слегка "выгорает" иногда). Лично более десятка последовательных итераций на нем делал - все ок, тогда как на Kontext уже к 5-ой - каша их артефактов вместо картинки.
Аноним 27/02/26 Птн 13:14:44 1535704 359
>>1535640
Всё верно. На FLUX.2 [dev] нужно только downscale Latent Reference выключать и редактируй на здоровье даже с VAE Encode/Decode. А для совсем трясунов для нескольких последовательных Edit одного изображения можно вообще изображение не декодировать, а работать с Save/Load latent на каждой итерации.
Аноним 27/02/26 Птн 13:14:54 1535705 360
Аноним 27/02/26 Птн 13:36:31 1535732 361
>>1535620
> Можно подробнее про этот моментик?
> все что мне придет в голову
Зависит от фантазии. Средне-статистическому хуману с IQ выше комнатной температуры в голову может прийти больше, чем современные нейронки способны воспроизвести.
> с аниме тянкой и под ней уже генерю персонажа в статике без дополнительной массовки и прочего
> поясни кратко
Если нужно просто одну тянку, то просто пиши обычным текстом, что хочешь видеть, и оно что-то такое выдаст. Если выдает не совсем то, что просил, пробуй изменять - что-то добавить в промпт, что-то удалить, переключить на следущий сид, поменять соотношение сторон.
Аноним 27/02/26 Птн 13:42:30 1535735 362
Пишешь ишью к бранчам-хуянчам на гитхабе, отвечают чингчонги ебаными клетками своими. Теперь это норма? Их не учили, что в таких местах ты либо по-английски пишешь, либо ебало на замок и сиди блядь как щенок молча сука, чёт бомбануло, я обычно спокойный и добрый
Аноним 27/02/26 Птн 13:46:22 1535740 363
>>1535735
> отвечают чингчонги
Это еще хуйня, в ишью фронтенда отвечает бот-долбоеб, который по 10 нерелейтед PR добавляет в ответ, живые юзеры вообще игнорят и продолжают ломать фронтэнд, впиздячивая app-mode сапорт и прочую хуйню. Впрочем, половину ишью пишет другой бот.
Аноним 27/02/26 Птн 15:05:52 1535814 364
ftrgf.jpg 637Кб, 3863x2667
3863x2667
Screenshot20260[...].jpg 125Кб, 1799x1171
1799x1171
Screenshot20260[...].jpg 82Кб, 1211x650
1211x650
Screenshot20260[...].jpg 150Кб, 1790x1106
1790x1106
Minimalist UI extension for ComfyUI

https://civitai.com/articles/26615/minimalist-ui-extension-for-comfyui

Расширение для Комфи добавляющее минималистичный интерфейс:
- Не надо экспортировать воркфлоу
- При обновлении страницы ничего не обнуляется
- Стабильные очереди
- Пресеты для часто используемых промптов
- Поддерживаются изображения, видео, аудио, текст
- Пакетная обработка
Аноним 27/02/26 Птн 15:09:12 1535819 365
>>1535814
>Ушли от такого интерфейса для большей гибкости настроечек всего и вся
>Расширением вернули интерфейс убрав гибкость, заново воссоздав A1111

А нахуя?
Аноним 27/02/26 Птн 15:11:12 1535825 366
>>1535819
Ради поддержки всех фичей комфи в более удобной упаковке.
Красноглазики соснули в очередной раз.
Аноним 27/02/26 Птн 15:17:03 1535837 367
image.png 2006Кб, 1024x1024
1024x1024
>>1535819
> А нахуя?
ты бы еще спросил, для чего пандусы и кнопку вызова сотрудника во всех гастрономах понаделали
Аноним 27/02/26 Птн 15:20:14 1535843 368
>>1535814
надо потыкать. иногда хочется режим чтобы не нужно было вручную открывать генерации на весь экран и освободить руки для самого важного.
Аноним 27/02/26 Птн 15:34:27 1535858 369
>>1525962 (OP)
Помогите в какой нейросети можно делать дипфейк со своей фоткой?
Аноним 27/02/26 Птн 15:35:23 1535861 370
image.png 74Кб, 356x179
356x179
Аноним 27/02/26 Птн 15:40:26 1535871 371
image 156Кб, 1024x1024
1024x1024
>>1535819
>А нахуя?
Для локалочки по комнатной сети вифи. Лежать на диване и тыкать генерацию со смартфона, а гудит комп в другой комнате вообще. Ибо сейчас в нодах пальцем это боль.
Разрабы и делают ноды 2.0 для этого.
Аноним 27/02/26 Птн 15:54:49 1535885 372
image 336Кб, 3808x1699
3808x1699
image 199Кб, 1521x1045
1521x1045
image 2610Кб, 2161x1909
2161x1909
>>1535814
В Комфи уже вот такое встроено, алло.
Аноним 27/02/26 Птн 16:03:02 1535892 373
>>1535837
Норм ты обоссал каломатикоинвалидов
Аноним 27/02/26 Птн 16:13:31 1535907 374
>>1535861
можно ссылку? как пользоваться?
Аноним 27/02/26 Птн 16:16:27 1535909 375
image.png 2372Кб, 2161x1909
2161x1909
Аноним 27/02/26 Птн 16:22:41 1535911 376
>>1535885
>Ушли от такого интерфейса для большей гибкости настроечек всего и вся
>Обновлением вернули интерфейс убрав гибкость, заново воссоздав A1111

А нахуя?
Аноним 27/02/26 Птн 16:27:06 1535915 377
>>1535911
Не знаю, я не пользуюсь. Но их можно как воркфлоу шарить для быдла.
Аноним 27/02/26 Птн 16:29:55 1535918 378
>>1535500
Какое отношение присоединенные тобой манякартинки имеют к контролнету? У контролнетов другой функционал, в значительную часть которого едит модели не могут, даже жирные онлайновые, не говоря уже о локальных объедках с барского стола.
Аноним 27/02/26 Птн 17:13:14 1535956 379
image.png 2836Кб, 1344x1045
1344x1045
Аноним 27/02/26 Птн 17:19:07 1535964 380
anima1.jpg 245Кб, 832x1216
832x1216
anima2.jpg 195Кб, 832x1216
832x1216
Аноним 27/02/26 Птн 17:21:05 1535966 381
>>1535909
> latest
Что не нравится? Там всё работает, кроме кастом-скриптов, на которые уже пол года как хуй забил автор и они с 1.40 окончательно поломанные. Тем более весь их функционал в отдельных нодах есть, причём даже лучше. Ну ещё Anything Everywere сломаны, но они уже давно сломались, да и изначально с ними куча проблем было, например экспорт для API из-за них не работает.
Аноним 27/02/26 Птн 17:34:35 1536001 382
>>1535966
> с 1.40
> хуй забил автор
С 1.40 поломан был CLIP Text Encode (Prompt) - дефолтная нода, без которой ничего не работает. Какие кастом ноды нахуй? В 1.41 не работают сабграфы, кроме совсем элементарных из пары нод, для которых сабграф и не нужен.
Аноним 27/02/26 Птн 17:35:50 1536004 383
>>1535918
>У контролнетов другой функционал, в значительную часть которого едит модели не могут
В том то и дело, что в значительную часть они могут. Хоть бери позу - она скопирует но уже с пониманием контекста позы что поможет лучшей ее адаптации, ты можешь даже если хочешь сделать depthmap или даже сегментацию на одной только едит модели и скормить ее обратно ей же чтобы она использовала её при следующей генерации и при этом не нужно подключать дополнительные модули как с контролнета, сама модель уже умеет это из под коробки.
Нахуй контролнеты теперь нужны, хз.
Аноним 27/02/26 Птн 17:43:09 1536020 384
.png 1854Кб, 832x1280
832x1280
>>1536004
> Нахуй контролнеты теперь нужны, хз.
Чтобы генерить картинки, очевидно же. Чтобы писать на сосаче о том, как можно генерить картинки, не нужно ни контролнетов, ни моделей, ни ПК. Можно просто телефона зайти и написать.
Аноним 27/02/26 Птн 17:45:27 1536023 385
image 43Кб, 2406x243
2406x243
>>1536001
Кому ты пиздишь, всё работает, у меня 100 паков нод стоит и ничего не ломается. Если ты наставил всякого говна, которое патчит интерфейс и ломает всё, то спрашивай с пердоль, а не с Комфи.
> Какие кастом ноды нахуй?
Пикрил дристня.
> В 1.41 не работают сабграфы
У меня всё на сабграфах, ничего не ломалось ни в 1.40, ни в 1.41.
Аноним 27/02/26 Птн 17:52:23 1536033 386
Аноним 27/02/26 Птн 17:57:39 1536040 387
1772204259392.png 37Кб, 431x671
431x671
1772204259392.png 43Кб, 435x733
435x733
1772204259409.png 30Кб, 314x748
314x748
1772204259409.png 24Кб, 266x544
266x544
>>1536023
> у меня 100 паков нод стоит и ничего не ломается. Если ты наставил всякого говна, которое патчит интерфейс и ломает всё, то спрашивай с пердоль, а не с Комфи
У меня 26 стоит и все работают. Вот только я не про кастом ноды написал, а про сабграфы.
> У меня всё на сабграфах, ничего не ломалось ни в 1.40, ни в 1.41.
Может у тебя как раз
> кроме совсем элементарных из пары нод, для которых сабграф и не нужен
Вф из десятка сабграфов, все распидорашены, последний вообще одноуровневый.
Аноним 27/02/26 Птн 18:10:36 1536053 388
>>1536040
Твой пикрил - это как раз дрисня Custom-Scripts с моего скрина. Удали её нахуй. Она ещё и с 1.38 жуткие тормоза добавляет. С 1.40 автокомплит в ней перестаёт работать. В 1.41 она делает как у тебя. А в 1.41.7 вообще воркфлоу из-за неё не грузятся.
Аноним 27/02/26 Птн 18:15:21 1536059 389
>>1536053
Выключил. Ничего не изменилось. От слова совсем. Ожидаемо. Кстати, можешь красной стрелочкой показать, где ты там Custom-Scripts увидел.
Аноним 27/02/26 Птн 18:45:08 1536081 390
image 248Кб, 2084x1260
2084x1260
>>1536059
Пиздишь. Если я его включаю, то у меня вот такой пиздец случается - все сабграфы сломаны, какие-то красные ноды, все коннекты разорваны, ноды друг на друга накиданы кучками по всему воркфлоу. И естественно все поля сабграфов пропадают, их даже невозможно добавить.
> можешь красной стрелочкой показать, где ты там Custom-Scripts увидел
Так я твоё говно с Disconnected уже видел потому что и знаю из-за чего оно. Повторить не смогу, потому что уже не помню на какой точно версии так, но сейчас ещё хуже чем у тебя.
Аноним 27/02/26 Птн 19:05:26 1536097 391
1772208326074.png 46Кб, 368x486
368x486
1772208326074.png 290Кб, 1971x660
1971x660
1772208326074.png 42Кб, 372x491
372x491
>>1536081
Ты Custom-Scripts в этом году обновлял уже?
> говно с Disconnected
Говно с Disconnected происходит от того, что они меняют архитектуру промоута виджетов. А конкретно заменяют proxyWidgets из какой-то js хуйни на самопальные promotedWidgets из vue хуйни. А заодно заменяют шесть триллинов чеков промоута на всего лишь девять сотен чеков и single source of truth, но мерджат ломающие коммиты до фиксящих коммитов. Никакого отношения к Custom-Scripts конкретно это говно с Disconnected не имеет.
Пикрелейтед не работает равнохуйственно, как с включенным Custom-Scripts, так и с выключенным. Загрузка воркфлоу с одним только этим сабграфом работает без проблем. Загрузка целого воркфлоу, как из json, так и перетягиванием картинки, нихуя не работает.
То, что у тебя там красные ноды это как раз
>>1536023
> если ты наставил всякого говна, которое патчит интерфейс и ломает всё, то спрашивай с пердоль
Аноним 27/02/26 Птн 19:14:08 1536107 392
Аноним 27/02/26 Птн 19:18:34 1536111 393
>>1536097
> То, что у тебя там красные ноды это как раз
Чел, я тебе уже написал - как только включаю ту хуйню, сразу всё отъёбывает. Без неё всё отлично работает. Красные ноды появляются после включения Custom-Scripts, это ванильные ноды Комфи, если что. Комфи тут не при чём, на один другой экстеншен ничего не ломает.
> Загрузка целого воркфлоу, как из json, так и перетягиванием картинки, нихуя не работает.
Только что попробовал на 1.41.7 загрузить воркфлоу трехмесячной давности и никакие сабграфы не ломаются. Хватит пиздеть.
Аноним 27/02/26 Птн 19:22:52 1536118 394
>>1536111
> please be patient
Понял тебя.
Аноним 27/02/26 Птн 19:48:45 1536140 395
image.png 20Кб, 428x150
428x150
>>1535705
Галоперидол 2 раза в день после еды в течении 14 дней.
Регулярные прогулки на свежем воздухе длительностью от 1 часа и общая физическая нагрузка в виде комплексов вольных упражнений №1 и 2
Аноним 27/02/26 Птн 20:04:53 1536154 396
>>1535814
Если появится нечто похожее на фокус, я тут-же брошу эту ебучую лапшу, сука как же я её блядь ненавижу!
Аноним 27/02/26 Птн 20:13:57 1536160 397
1772212437406.jpeg 3702Кб, 3456x2688
3456x2688
Аноним 27/02/26 Птн 21:03:44 1536202 398
>>1536140
>всерьёз вникает в это говно
>серьёзно отвечает
>пропускает приём таблеток вовремя
Аноним 27/02/26 Птн 21:26:10 1536247 399
Лоры Flux 1 серии ко второй подходят?
Аноним 27/02/26 Птн 21:38:26 1536258 400
изображение.png 40Кб, 1211x491
1211x491
Пытаюсь в комфи разобраться, что это значит?
Аноним 27/02/26 Птн 21:59:22 1536285 401
>>1536258
Инвалидом тебя называет
Аноним 27/02/26 Птн 22:49:26 1536339 402
Аноним 27/02/26 Птн 22:52:16 1536343 403
>>1536258
что тот чекпоинт, который ты суешь, не содержит подходящего clip или текстового энкодера
Аноним 27/02/26 Птн 22:57:26 1536351 404
>>1536258
копируешь все содержимое отчета и закидываешь в какой-нибудь норм ии. получаешь ответ что делать.
я так дохуя пофиксил. думать разучился только совсем нахуй.
Аноним 27/02/26 Птн 22:58:15 1536352 405
image.png 3780Кб, 2560x1440
2560x1440
>>1536107
>Имба
для хлебушков

Надо продолжать упрощать. Идеальный интерфейс - пустая страница с 2-мя кнопками
"Сделать писю"
"Реролл"

Хотя, кого я обманываю, даже с таким GUI тред будет завалеy запросами гайдов какую кнопку нажимать и почему инференсируется не та пися.
Аноним 27/02/26 Птн 23:06:23 1536358 406
>>1536352
Это слишком минималистично. Нужна минимум еще кнопка "Сделать попу"
Аноним 27/02/26 Птн 23:08:31 1536365 407
image.png 2681Кб, 1728x1344
1728x1344
>>1536358
ну вот, уже конструктив пошел. Не отмалчиваемся, коллеги, давайте побрейнштормим
Аноним 27/02/26 Птн 23:09:18 1536367 408
>>1536352
да будет, пока не придумают нормальную и полную автоматическую систему закачки моделей и узлов.
Аноним 27/02/26 Птн 23:22:24 1536383 409
>>1536365
В идеале должен быть непрерывный стрим пись и поп. Без всяких кнопок.
Аноним 27/02/26 Птн 23:24:29 1536384 410
image.png 3037Кб, 1344x1728
1344x1728
>>1536383
не ну это же в чистом виде RedGF. А он как бы уже есть.
Аноним 28/02/26 Суб 02:25:22 1536500 411
173038009-Chrom[...].jpg 1554Кб, 1248x1824
1248x1824
130051001-Chrom[...].jpg 2012Кб, 1248x1824
1248x1824
191142002-Chrom[...].jpg 720Кб, 832x1216
832x1216
193614001-Chrom[...].jpg 1470Кб, 1248x1824
1248x1824
>>1535814
Так а зачем, если есть swarmui?
Аноним 28/02/26 Суб 02:44:57 1536506 412
>>1536365
>>1536384
На чём генерил пикрилы? Круто выглядит
Аноним 28/02/26 Суб 03:47:02 1536519 413
Аноним 28/02/26 Суб 04:17:16 1536524 414
>>1536352
Так есть же уже fooocus
Аноним 28/02/26 Суб 04:19:31 1536525 415
17673589168850.jpg 108Кб, 565x680
565x680
>>1536365
Щас добрейнштормимся до такого.
Аноним 28/02/26 Суб 05:30:52 1536532 416
1772245851724.png 3924Кб, 1920x1118
1920x1118
Аноним 28/02/26 Суб 09:24:28 1536578 417
>>1536524
>fooocus
Под флюкс и зетку?
Аноним 28/02/26 Суб 10:05:17 1536597 418
image 305Кб, 1526x786
1526x786
image 238Кб, 1145x738
1145x738
Ну, когда вы собирались написать мне о том, что в комфи работает ллм текст в стандартных нодах? Я сам что ли должен узнавать?
Запилил на основе ее кастом ноду с отделёным ризонингом и своим системным промптом. Прикольно. Мне просто скучно.
Аноним 28/02/26 Суб 10:44:34 1536625 419
>>1536597
>Запилила нейронка
В день так по 2-4 ноды зпиливаю
Аноним 28/02/26 Суб 12:08:29 1536729 420
>>1536525
Звучит ахуенно, вот бы ИРЛ такую штуковину.
Аноним 28/02/26 Суб 12:32:48 1536752 421
image.png 152Кб, 1356x673
1356x673
Как же эт овё надоело.2 часа пытаюст запустить Z-Image-Turbo. ВО всех примерах ноды разные, ещё и самодельные.
Аноним 28/02/26 Суб 12:38:49 1536759 422
>>1536752
Собери сам простейшиий ВФ с загрузкой модели, VAE, CLIP и сэмплером, зачем лезть в залупу сразу?
Аноним 28/02/26 Суб 12:44:54 1536768 423
image.png 34Кб, 699x390
699x390
>>1536759
Я пытаюсь, но я дурачок. Поэтому пытался готовые найти, а они не запускаются.
Аноним 28/02/26 Суб 12:49:36 1536775 424
>>1536752
Что просходит на этом воркфлоу?
Аноним 28/02/26 Суб 13:07:56 1536786 425
>>1536768
Обновил все модули и теперь даже не запускается.
Аноним 28/02/26 Суб 13:17:28 1536796 426
image.png 627Кб, 1689x775
1689x775
>>1536752
> запустить Z-Image-Turbo
Аноним 28/02/26 Суб 13:27:15 1536810 427
Ладно, заработало. Под Z-Image-Turbo лоры других моделей каких подойдут?
Аноним 28/02/26 Суб 13:33:09 1536816 428
1772274789436.jpeg 1376Кб, 2304x1792
2304x1792
Аноним 28/02/26 Суб 13:50:52 1536836 429
>>1536752
Ты щас вызовешь кого то из преисподней с этим воркфлоу!
Аноним 28/02/26 Суб 13:58:26 1536842 430
>>1536775
>Что просходит на этом воркфлоу?
Это электрическая принципиальная схема программируемого микрокалькулятора МК-61.
Аноним 28/02/26 Суб 14:07:09 1536852 431
>>1536384
ImageFap тоже как бы уже есть, но ты все равно генеришь и постишь сюда псевдо-фотки дженерик бдсм шмар, которые от фоток мясных шмар с ImageFap отличаются только более хуевым качеством картинки и меньшим реализмом.
Аноним 28/02/26 Суб 14:15:35 1536862 432
1772277334821.jpeg 2976Кб, 3456x2688
3456x2688
Аноним 28/02/26 Суб 14:30:55 1536875 433
Аноним 28/02/26 Суб 14:38:01 1536881 434
>>1536810
Не должны. Используй только те, которые изначально тренились под Z-Image-Turbo.
Аноним 28/02/26 Суб 15:33:55 1536973 435
>>1536881
Их не так уж и много.
Аноним 28/02/26 Суб 15:59:45 1537005 436
>>1536752
А чем тебя не устраивает стандартный воркфлоу в комплекте с комфи? Если что, его можно доработать под конкретные нужды, чем, собственно, и занимаются все авторы воркфлоу. Эти сложные "принципиальные схемы" это результат эволюции генома стандартного воркфлоу.
Аноним 28/02/26 Суб 16:09:12 1537016 437
image.png 726Кб, 1912x842
1912x842
>>1537005
>А чем тебя не устраивает стандартный воркфлоу
всё его устраивает. но только дефолтный вф из шаблонов для зетки ккой-то ебанутый, да там раасписаны пути в которых должны лежать модели и вае, но абсолютно не дают понимания процесса.
>>1536810
>Ладно, заработало
Ну, слава богу...
напонимаю тебе, кфг можно залупать аплоть до: 1.6 с такими емплерами как эйлер.
Аноним 28/02/26 Суб 16:17:03 1537023 438
image.png 61Кб, 440x235
440x235
>>1537016
> но абсолютно не дают понимания процесса
они дают больше понимания, чем его есть у тебя
пиздец нахуй. зануление на всякий случай у него блядь. единственное назначение ZeroOut - воткнуть в него позитив и занулить, чтобы не тратить лишние две секунды на энкод пустого негатива, который ты всё равно впиздячил
Аноним 28/02/26 Суб 16:56:30 1537061 439
image 50Кб, 1089x511
1089x511
Ну, что Анон, если ты не хочешь включать ноды 2.0, то заставим. И я не про эту конкретно ноду, а все новые будут требовать 2.0
Аноним 28/02/26 Суб 16:59:21 1537066 440
>>1537061
Спасибо, что сообщил, что теперь и ты про это знаешь. Ты последний похоже.
Аноним 28/02/26 Суб 17:00:59 1537067 441
>>1537066
Да, отпишись там, что я теперь тоже в курсе. А где ты писал об этом раньше? Покажи.
Аноним 28/02/26 Суб 17:01:19 1537068 442
>>1537061
Значит обновления все идут нахуй, твердо и четко
Аноним 28/02/26 Суб 17:04:21 1537076 443
>>1537067
В конце лета примерно или в начале осени. Тред сам ищи.
Аноним 28/02/26 Суб 17:13:54 1537089 444
>>1537068
Они и так уже идут нахуй. Еще в ноябре багнутый рефактор открытия файлов перетек в стейбл, хотя ишью висело три недели.. Там разрабы на самоподдуве внедряют фичи вайб кодингом, а чтение баг-репортов оставяют на ботов, которые они же и пишут. Только после наплыва репортов в основной репе комфи они кинулись чинить. Половина коммитов - это фиксы ботов, а не самого фронтэнда.
Аноним 28/02/26 Суб 17:59:59 1537153 445
Аноним 28/02/26 Суб 18:07:03 1537163 446
image.png 11Кб, 293x141
293x141
>>1537023
>единственное назначение ZeroOut - воткнуть в него позитив и занулить, чтобы не тратить лишние две секунды на энкод пустого негатива
я так понял на таблетки ты сегодня забил, да?

единственная бесполезная хуйня это пикрил, а так вполне годное решение, ksampler я бы поставил обыкновенный.
Аноним 28/02/26 Суб 18:26:49 1537179 447
1772292408555.png 1633Кб, 1024x1024
1024x1024
1772292408572.png 562Кб, 1753x806
1753x806
>>1537153
Лучше вообще откатить уже имеющиеся обновления.
>>1537163
> единственная бесполезная хуйня это пикрил
В твоем конкретном частном случае со значением 3.0 - да, бесполезная. Там у zit дефолт 3 и без ноды получается такой же результат, как с 3.0 в ноде. По чистому совпадению.
> таблетки
Чел, сварганить воркфлоу с двумя ксэмплерами, и проверить разницу между подключением на негатив пустого CLIP Text Encode (Prompt) и обнуленного позитива - 20 сек. Ну зачем же так обсираться? ConditioningZeroOut сделали, чтобы было что подавать в негатив на обычный KSampler (в отличие от кастомсэмлера с бэсик гайдером, которому только позитив нужен) с CFG 1, чтобы не было ошибки с миссинг инпут.
Аноним 28/02/26 Суб 19:49:50 1537256 448
>>1537179
>проверить
я проверял, разница есть, выражается в большей детальности и имерсивном освещении. без зануления лицо персонажа как-бы подсвечивалось. хотя для этого не было никаких причин в промте. чуть позже я выложу для сравнения 2 пикчи.
>>1537179
>обнуленного позитива
найди и покажи обнулённый позитив на том >>1537016
примере, а то у меня батарейки сели
Аноним 28/02/26 Суб 20:01:54 1537263 449
>>1537256
> найди и покажи обнулённый позитив на том
Его там нет. Вместо него там обнуленный пустой CLIP Text Encode (Prompt). На моем ПК на эту абсолютно лишнюю ноду уходит аж 0.82 сек.
А если серьезно, то тот >>1537016 пример сильно напоминает троллинг - обновленный вариант картинки-гайда, которую он сюда годами постил, не хватает только japan, (very sun]1:3 в негативе.
Аноним 28/02/26 Суб 20:15:58 1537275 450
>>1537263
>На моем ПК
он не пустой. и кфг больше 1. завтра покажу разницу, как и обещал
Аноним 28/02/26 Суб 20:27:56 1537280 451
1772299676184.png 133Кб, 2171x559
2171x559
>>1537179
> разницу между подключением на негатив пустого CLIP Text Encode (Prompt) и обнуленного позитива
> чтобы было что подавать в негатив на обычный KSampler с CFG 1
> с CFG 1
>>1537275
> он не пустой. и кфг больше 1
Кто о чем, но разговор был про ConditioningZeroOut, и что в него стоит подключать, когда он вообще есть в воркфлоу. Ты его с непустым негативом и CFG>1 используешь, что ли?
Аноним 28/02/26 Суб 20:54:06 1537306 452
>>1537280
>Ты его с непустым негативом и CFG>1 используешь, что ли?

>> он не пустой. и кфг больше 1))
всё дело в том, что этот занулятор ничего током не зануляет при всоком кфг, но тем не менее положительно влияет на картинку, голая теория это оследнее, что меня интересует, если по какой-то странной причине это работает в +. то я это стараюсь использовать, и мне пох на то, как странно это выглядит.
Аноним 28/02/26 Суб 21:03:32 1537320 453
>>1537306
> тем не менее положительно влияет на картинку
Покажи скрин, где ты его используешь в своем воркфлоу. У меня хрустальный шар разбился. Если у тебя там негатив из полутора тысяч токенов и ты его обнуляешь или модель, которая ломается от негатива, но ты его всё равно используешь, то ConditioningZeroOut действительно будет положительно влиять на результат.
Аноним 28/02/26 Суб 23:23:20 1537486 454
image.png 358Кб, 1573x990
1573x990
Уже пробовали hunyuan image 3? Судя по отзывам из твиттера, там 0 цензуры
Аноним 28/02/26 Суб 23:32:20 1537495 455
hunyuan-image-3[...].png 1714Кб, 1024x1024
1024x1024
>>1537486
Цензуры там и правда нет, но и таких компов, чтобы его использовать локально, тоже практически ни у кого нет. Погугли системные требования.
Аноним 28/02/26 Суб 23:36:22 1537502 456
>>1537486
Там блядь 83B параметров. На чем запускать-то чтобы попробовать?
Аноним 01/03/26 Вск 00:23:57 1537555 457
Аноним 01/03/26 Вск 00:31:34 1537558 458
image.png 1Кб, 50x43
50x43
Аноним 01/03/26 Вск 02:11:06 1537618 459
>>1537555
и что там на Q1 от весов останется?
Аноним 01/03/26 Вск 02:12:55 1537619 460
>>1537618
Ван герл стендинг есть если, больше и не надо
Аноним 01/03/26 Вск 02:48:09 1537646 461
JzMo7XsiA0TeZHS.mp4 1109Кб, 464x848, 00:00:12
464x848
Всех с весной, говноеды хуевы!
Аноним 01/03/26 Вск 03:01:57 1537654 462
+
Аноним 01/03/26 Вск 08:48:56 1537725 463
ComfyUItemppekf[...].png 3827Кб, 1200x1800
1200x1800
ComfyUItempixdb[...].png 3511Кб, 1200x1800
1200x1800
image.png 225Кб, 1610x750
1610x750
>>1537320
>негатив из полутора тысяч токенов
даже если бы их было столько, то они бы просто игнорились, с кфг ~1.5 он (негатив) как-бы есть, но очень неглубокий, буквально на 2-3 токена не больше, это иногда выручает, когда на казалось-бы удачном сиде вылазиет какая-нибудь непонятно откуда взявшаяся бесящая хуета, подобрав методом тыка нужный токен ты от неё избавляешься, вот только для этого.
Итак, вот эта лора перса, у этой ухоженной милфы довольно детальная конопатая (рыжая) кожа:
https://civitai.com/models/2294388/nobodydilys-zit?modelVersionId=2581854
и смотри, что тут происходит, при забайпашеном ZeroOut фигура и лицо становится светлее, а кожа менее детальной (рис 1), тогда как в промте: veranda, shade и казалось-бы откуда взяться такому странному освещению? но стоит его восстановить (рис 2), всё возвращается в норму, и мало того, проявляются детали. иногда это выглядит достаточно нелепо, когда осветляется одно лишь лицо. WF тут стандартное, без изысков и хитросплетений. тоесть разница между 1 и 2-й картинками только лишь в снятии байпаса с зануления, и больше ни в чём.
Аноним 01/03/26 Вск 09:48:08 1537745 464
>>1537725

а то же самое с кфг 1? Я пробовал так же, но по-моему картинка портится с повышением кфг больше чем плюсы от работающего негатива.
Аноним 01/03/26 Вск 11:24:43 1537817 465
1772353483377.png 655Кб, 1850x806
1850x806
>>1537725
> при забайпашеном ZeroOut
Ты не понял, какая нода там лишняя. Ты просто обнуляешь то, что заенкодил для негатива и поддаешь нули на негатив ксэмплера. Ксэмплеру похуй, что было до обнуления, он получает нули из ConditioningZeroOut при любом раскладе. Если не энкодить негативный промпт, а обнулять позитив - результат не меняется, меняется только время генерации на 0.82s, ну может еще врам на пару мегабайт меньше расходуется, хуй знает.
Аноним 01/03/26 Вск 13:09:40 1537915 466
1772359780436.png 217Кб, 1744x808
1744x808
>>1537725>>1537817
Пикрелейтед для наглядности того, что делает ConditioningZeroOut. В твоем случае это второй вариант отсюда
>>1537320
> или модель, которая ломается от негатива, но ты его всё равно используешь
Аноним 01/03/26 Вск 13:25:51 1537946 467
>>1537817
>>1537915
Ты у меня разницу видишь >>1537725 ?
Я тебе ещё раз повторяю, мне похер на теорию, мне важен результат, у меня в негативе ничего не было ни про свет, ни про светлую кожу, ничего такого, но с занулением получается лучше, это всё что я хочу сказать, если бы всё было как ты излагаешь, то картинки были бы абсолютно одинаковые, но это не так.
Аноним 01/03/26 Вск 13:31:58 1537955 468
1772361118030.png 238Кб, 1627x796
1627x796
>>1537946
> если бы всё было как ты излагаешь, то картинки были бы абсолютно одинаковые, но это не так
Ты вообще посты читаешь или нейронку просишь пересказать? О какой теории ты говоришь? Подключи, как на пикрелейтед и сравни результат со своим pic2.
Аноним 01/03/26 Вск 13:33:59 1537961 469
>>1537745
Я обожаю портить свои картинки, такой я человек, что тут поделаешь)
Аноним 01/03/26 Вск 13:46:50 1537976 470
>>1537955
Нахера мне так делать, если меня устраивает именно второй вариант?
Аноним 01/03/26 Вск 13:56:40 1537999 471
>>1537955
>>1537976
То есть буквально, это скрин с wf от второй картинки. В первой картинке зероаут отключен, считай нет его там.
Аноним 01/03/26 Вск 14:00:14 1538005 472
1772362814530.png 599Кб, 1892x814
1892x814
1772362814530.png 92Кб, 1276x367
1276x367
>>1537976
> Нахера мне так делать
Чисто ради интереса, ты же ресерчер-практишенер.
> если меня устраивает именно второй вариант
Если устраивает, то базару нет. Можешь еще вариант с пикрелейтед попробовать, чтобы даже невооруженным взглядом разницу видно было.
>>1537999
Это скрин, в котором на вход zeroout реюзится promptencode от позитива, чтобы не тратить время на енкод негатива, который всё равно обнуляется.
Аноним 01/03/26 Вск 14:19:08 1538047 473
>>1538005
Он тупой. Бесполезно объяснять.
Аноним 01/03/26 Вск 14:24:05 1538054 474
>>1538047
Даже если это и так, может мимокроку пригодится.
Аноним 01/03/26 Вск 21:45:24 1538569 475
1772390724522.png 3589Кб, 1728x1344
1728x1344
Аноним 01/03/26 Вск 22:49:42 1538613 476
image 235Кб, 660x708
660x708
image 314Кб, 976x1056
976x1056
Есть ли какой-то способ уменьшить влияние Flux2.Klein Edit на картинку? Я написал промпт для раскукоживания мелких или безтекструтрых картинок, но слишком он жестко текстур накидывает. Пробовал уменьшать шаги, цфг - всё не устраивает. Промпт не хочу менять.
Аноним 01/03/26 Вск 23:33:33 1538650 477
image.png 5095Кб, 1984x2128
1984x2128
>>1538613
а что не так? охуенно же деталей накидало
Аноним 02/03/26 Пнд 07:58:23 1538846 478
>>1538613
Шэдулер\сэмплер другие попробуй.
Некоторые более шумные, некоторые менее.
Аноним 02/03/26 Пнд 10:02:50 1538884 479
>>1537725
>как-бы есть, но очень неглубокий
Алё, это плацебо, там не может быть влияния негатива, его там нет по механике. Хватит тупить.
Аноним 02/03/26 Пнд 12:08:08 1538943 480
1772442488024.png 1925Кб, 1408x768
1408x768
1772442488024.png 1812Кб, 768x1408
768x1408
1772442488040.png 1831Кб, 832x1280
832x1280
1772442488040.png 2089Кб, 1344x832
1344x832
Аноним 02/03/26 Пнд 13:14:51 1538998 481
image 926Кб, 1984x2128
1984x2128
>>1538650
Да в принципе норм, но иногда выглядит как пережаренный HDR и хотелось бы слегка уменьшить. Вот, прошелся так же по твоему апскейлу. Вообще так даже лучше получилось - сначала апскейлить, а потом полирнуть кляйном. Норм, спасибо.
Аноним 02/03/26 Пнд 13:51:22 1539033 482
1772448681898.png 542Кб, 1943x729
1943x729
1772448681914.png 816Кб, 660x708
660x708
>>1538613>>1538998
Попробуй сначала просто артефакты с оригинала убрать. Тут >>1538650 же денойз еще, который как минимум хуманов на бэкграунде изменил. Ну или может еще даунскел не 0.25 до оригинала (пикрелейтед), а 0.5 например.
Аноним 02/03/26 Пнд 14:19:44 1539071 483
>>1538884
>его там нет по механике
ещё один бля мамкин теоретик
>не может быть влияния негатива
При 1 возможно, если выше то есть, у базовой всё ок с этим. Тут либо занулятор не зануляет, либо вы нихуя никогда не пробовали. Блядь, тут как-то незаметно на нашу голову выросло целое поколение людей читающих инструкции, ни любознательности, ни жажды экспериментов, абсолютно послушная кастрированная, стерильная, безмозглая соевая хуита. Другая крайность: атоша - экспериментатор, это другой полюс, тот постоянно призвает ходить на руках, срать через рот, 8 из 10 тейков чистейшая шиза, но с ним хотя-бы весело, но с вами, с утками больничными как с вами только бабы живут, я х.з...
Аноним 02/03/26 Пнд 14:22:03 1539075 484
Аноним 02/03/26 Пнд 15:35:40 1539187 485
>>1539071
опять койки кончились и тебя выписали?
Аноним 02/03/26 Пнд 18:07:43 1539388 486
1772464063338.png 3284Кб, 1416x1520
1416x1520
1772464063338.png 3374Кб, 1416x1520
1416x1520
1772464063355.png 3293Кб, 1416x1520
1416x1520
1772464063355.png 3388Кб, 1416x1520
1416x1520
Аноним 03/03/26 Втр 02:10:00 1539798 487
Аноним 03/03/26 Втр 05:44:50 1539880 488
ComfyUItempqpzp[...].png 1830Кб, 1024x1024
1024x1024
>>1533637
А как тебе результат этой модели
Аноним 03/03/26 Втр 06:39:06 1539894 489
Аноним 03/03/26 Втр 09:19:15 1539935 490
Кому удалось запустить хуйню 3?
Пытался на L40 (48 гб + 128 гб) с этими нодами: https://github.com/EricRollei/Comfy_HunyuanImage3

Нихуя не идёт. Пару часов ебался, все отчёты об ошибках скармливал gemini pro. Такой же далбаеб как и я, видимо этот гемини.

Удалось только модель скормить, а как доходит до семплера, всё пиздец.
Аноним 03/03/26 Втр 09:58:25 1539954 491
>>1539187
как в твоём случае?
Аноним 03/03/26 Втр 16:01:25 1540298 492
.mp4 5267Кб, 1216x766, 00:00:20
1216x766
image 18Кб, 608x244
608x244
Теперь можно дефолтными усилиями свитчить всякое своей кастомной нодой субграфом. Жду восторгов моей гениальности.
Аноним 03/03/26 Втр 16:14:27 1540322 493
1772543668014.png 51Кб, 934x305
934x305
Аноним 03/03/26 Втр 16:33:13 1540352 494
>>1540298
>Жду
блядь, опять какие-то сферические кони в вакууме.
Аноним 03/03/26 Втр 16:58:53 1540371 495
Аноним 03/03/26 Втр 17:45:28 1540435 496
эржетрее вот это кринж.
Аноним 03/03/26 Втр 18:18:54 1540460 497
image 1145Кб, 2583x1692
2583x1692
>>1540298
>>1540322
Это всё хуйня, лучше прям в ноде писать код.
Аноним 03/03/26 Втр 18:20:42 1540464 498
>>1540460
> писать код
Красноглазый дохуя?
Аноним 03/03/26 Втр 18:34:10 1540495 499
>>1537495
Да с хера ли. На макбуках особенно последних изи.
Аноним 03/03/26 Втр 19:31:23 1540606 500
image.png 4159Кб, 1600x1800
1600x1800
>>1540298
нахера рандомайзер, если каждый сид это бросок костей?
главное не разучись дышать, изобретатель хуев...
Аноним 03/03/26 Втр 19:48:35 1540628 501
>>1540606
> рандомайзер
Пиздец. Откуда вас таких понарожали?
Аноним 03/03/26 Втр 19:51:58 1540636 502
>>1540628
>Пиздец
В точку...
Ты только-только понял, что сотворил хуйню?
Аноним 03/03/26 Втр 20:04:03 1540656 503
>>1539894
>>1539935
Нет, это хуйнян как раз. Вчера запустил в NF4, 150 секунд на картинку в дистилле
Аноним 03/03/26 Втр 20:35:34 1540717 504
>>1540656
есть еще хуйняные картинки?
какие ноды использовал? есть какие особенности запуска?
Аноним 03/03/26 Втр 21:31:50 1540825 505
>>1540717
>картинки
Дай мне промпты, я нагенерю. У меня с фантазией на выдумки не очень. Пробовал еще 69 промпт тут выполнить - модель у негра реальный хуй нарисовала, я аж удивился. Но в остальном боди хоррор был, может моделька уквантованная в хлам, я nf4 использовал.
>ноды
Ну вот те, которые у анона на L40 не запускались. Из особенностей запуска - нужны 4.57.3 трансформерсы в окружении или около того (см. https://github.com/EricRollei/Comfy_HunyuanImage3/issues/24). И кое-где код скопипастить, чтобы блок свап для дистилл nf4 модели работал. Ну и очевидно, что веса должны помещаться в твою vram+ram
Аноним 03/03/26 Втр 21:51:49 1540843 506
>>1540460
Лучше самому написать wrapper на gradio для того что нужно, и не ебать мозги
Аноним 03/03/26 Втр 23:49:35 1540978 507
FluxInpaint00051.png 1282Кб, 1024x1024
1024x1024
>>1540825
спасибо за подсказку, анон! запустил. 6000 блаквел ебашит мощно, 15-20 сек на картинку 8 шагов. умеет дохуя всего. знает разных персонажей. сиськи письки разные умеет. ебение умеет.
нужен подробный промпт, иначе распидарашивает.
пик пример.
общее впечатление - может очень много, но сыровата. по цензуре график выше по треду был, похоже так и есть.
Аноним 03/03/26 Втр 23:51:38 1540981 508
>>1540978
к имени файла не доебывайтесь, не поменял из другого воркфлоу. картинку хуйнёй сделал.
Аноним 03/03/26 Втр 23:57:01 1540984 509
>>1540978
У тебя тоже эта злоебучая сетка артефактов. Видимо nf4 слишком заквантована, надо инт8 пробовать. Или у тебя инт8 и есть раз блеквелл? На нем нет смысола гонять nf4
Аноним 04/03/26 Срд 00:03:02 1540988 510
>>1540984
гонял нф4 дистил инструкт. 6000 взял чтобы наверняка. на скорую руку немного прогнал. мне пока главное что заработало
Аноним 04/03/26 Срд 00:06:35 1540992 511
Вставленное изо[...].png 59Кб, 759x872
759x872
>>1540988
на massedcompute.com гоняю. цена и промокод пикрил
Аноним 04/03/26 Срд 00:14:19 1540997 512
1772572458956.jpeg 1458Кб, 2048x2048
2048x2048
Аноним 04/03/26 Срд 07:44:57 1541122 513
>>1540978
Почему у тебя вечно всё в раскоряку?
Аноним 04/03/26 Срд 10:27:13 1541183 514
>>1541122
Тестовый промпт. Сложное описание положения тела + проверка цензуры. Несколько раз прогнал, ни разу хуйнян не накосячил. Могут не только лишь все модели, мало кто может это делать.
Аноним 04/03/26 Срд 10:51:25 1541201 515
>>1525962 (OP)
Ну шапка у вас пиздец канешь. В языковой хоть модели написали какие юзать. Тут вообще хуй пойми.
Аноним 04/03/26 Срд 14:19:37 1541379 516
>>1541201
Никто сам не знает. некоторые до сих пор на Пони сидят.
Аноним 04/03/26 Срд 20:34:13 1541800 517
>>1541201
А она у всех одна и та же, хоть и называться может по разному, но по сути это квеновская модель.
Аноним 05/03/26 Чтв 08:45:45 1542250 518
Анон ну что там с хасл векторайзеном для анимы? Или не потянешь? Читал что дит-дистилляты тот ещё гимор делать
борьба со мхом в зетке Аноним 05/03/26 Чтв 11:49:01 1542322 519
image.png 1390Кб, 1200x950
1200x950
https://civitai.com/models/1657256/luminnude-nsfw-ce?modelVersionId=2707316
при кфг: 1.6 с весом: 0.2-0.3 убирает мох на 99%, фиксит соски, подрисовывает письку, повышать вес дальше нет смысла, т.к кожа начинает замыливается уже на: 0.4 и детали уходят. Как временное решение сойдёт.
Аноним 05/03/26 Чтв 11:56:52 1542327 520
>>1540997
Subject: A female character, appearing young adult, with fair skin and shoulder-length blonde hair featuring green/blue streaks near the left ear. Her hair appears slightly tousled. She has a slender build and a toned midsection visible. Her breasts are exposed and unclothed; two distinct nipples are clearly visible on each breast. She wears a red and black plaid sash/band around her upper torso, positioned horizontally across her chest and abdomen, acting as a makeshift top. Below this, she wears a black thong-style bikini bottom. On her lower legs, she wears what appear to be black socks or the tops of boots. She holds a rough, wooden staff in her right hand, extending downwards.

Clothing/Accessories:
Outerwear: An oversized, open-front coat draped over her shoulders. The coat features a rugged, textured appearance, primarily beige/tan in color. It has a distinct pattern: large black geometric or tribal-like shapes on the sleeves and lower sections, with a plaid section (matching the sash) visible near the right side. The hem and edges of the coat have long, frayed tassels.
Sash/Band: A thick, wide band made of red and black plaid fabric, wrapped tightly around her upper body.
Bottoms: A black, minimal-coverage garment covering the pelvic area and upper thighs (thong/bikini style).
Legwear: Black fabric covering the shins/calf area, resembling socks or soft boots.
Prop: A straight, unpolished wooden stick/staff held vertically in the right hand.

Setting/Background:
The environment is an industrial or rustic interior space characterized by aged pipes and warm lighting.
Structures: Large, rusty-looking metal pipes run vertically along the left and right sides of the frame, connected by smaller horizontal lines. Some pipes appear to have valves or joints.
Lighting: Two prominent, glowing light bulbs (resembling vintage Edison-style bulbs) hang from cables in the upper left and upper right areas, casting a warm, yellowish glow. A third, fainter light source is visible through a window in the background.
Floor/Debris: The floor appears cluttered with indistinct fabrics, possibly torn clothes or rags, in muted tones of grey and brown.
Windows: A multi-paned window is visible in the upper center-left background, allowing some daylight to enter.

Composition & Mood:
Pose: The subject stands facing forward with a slight turn towards the viewer's right. Her body is angled slightly, leaning back on the staff for support. Her head is tilted slightly upward, looking past the camera.
Expression: Her facial expression conveys intense physical strain and discomfort, consistent with a strong urge to defecate. Her eyebrows are deeply furrowed, her eyes are wide and slightly squinted as if focusing on internal pressure, and her mouth is slightly open, revealing a look of strained endurance rather than simple weariness or confusion. This suggests she has been forced into the pose while suffering from acute gastrointestinal distress.
Lighting/Color Palette: The scene is dominated by earthy, warm tones (browns, tans, rust oranges) created by the industrial setting and lighting. The subject's skin provides a contrast with its lighter tone against the darker background.
Texture: High contrast between the soft textures of the subject's skin and hair versus the hard, rough textures of the metal pipes, wooden staff, and frayed fabric of the coat.

Vignette:
There is a subtle darkening of the corners, particularly noticeable in the top-right corner, creating a vignette effect that draws focus to the central subject.
Аноним 05/03/26 Чтв 12:34:25 1542343 521
1772703265622.jpeg 1433Кб, 1792x2304
1792x2304
>>1542327
Очень много текста.
Аноним 05/03/26 Чтв 13:36:15 1542412 522
>>1542327
Я так понимаю это из "Войны и Мира", почему тогда пропущен кусок на французском?
Аноним 05/03/26 Чтв 13:52:33 1542433 523
Аноним 05/03/26 Чтв 14:03:06 1542442 524
>>1542343
хуйнян?
edit пробовал?
Аноним 05/03/26 Чтв 14:46:17 1542481 525
>>1542442
> хуйнян?
ZIT+XL+FaceID
> edit пробовал?
Я и обычный не пробовал. У меня 64ГБ рам, даже пробовать нет смысла.
Аноним 05/03/26 Чтв 19:19:51 1542723 526
>>1542442
> хуйнян?

Нахуя этот кал весом с самолет и анально ограниченой лицензией нужен вообще. Ну типа из-за лицензии эту модель даже кабанчики с дата центрами хостить не будут
Аноним 05/03/26 Чтв 20:00:24 1542798 527
>>1542723
непосредственно сейчас гоняю хуйню на сталин 6000 блаквел
кому интересно, кидайте промпты. еще с часок точно подержу сервак.
едит работает. можете кинуть картинку с промптом для едита
Аноним 05/03/26 Чтв 20:25:46 1542838 528
image.png 3554Кб, 1440x1120
1440x1120
>>1542798
> картинку с промптом для едита
Добавь между ними персонажа по промпту an european woman, casual dress.
Аноним 05/03/26 Чтв 20:36:48 1542861 529
hun00050.png 1500Кб, 1024x768
1024x768
hun00051.png 1505Кб, 1024x768
1024x768
>>1542838

add an european woman in casual dress between them
Аноним 05/03/26 Чтв 20:39:03 1542864 530
Аноним 05/03/26 Чтв 20:41:18 1542867 531
>>1542861
Вае на 600 триллионов параметров, а ёбла перекорежило. А если разрешение оставить оригинальное, такая же хуйня?
Аноним 05/03/26 Чтв 20:46:58 1542874 532
>>1542867
не остается оригинальное, хотя опция включена. похоже ноды сырые, кое-как работают. если на входе пропорции не нравятся, OOM выдает. приходится обрезать.
Аноним 05/03/26 Чтв 21:11:08 1542911 533
image.png 3470Кб, 1440x1120
1440x1120
>>1542874
Может ему надо стороны кратные чему-то типа 64, или 112, или 7π/2. Хотя если OOM, то скорее просто не влезает.
Аноним 05/03/26 Чтв 21:26:47 1542957 534
>>1542911
влезает. маленький файл с неправильным разрешением - ООМ. большой правильный - норм.
Аноним 05/03/26 Чтв 21:32:02 1542971 535
>>1542957
Попробуй до 1408х1152 кропнуть.
Аноним 05/03/26 Чтв 21:33:35 1542973 536
>>1542798
всё, отключился.
потенциал охуительный, но модель недопилена.
хотя возможно если бы столько параметров зетке или флюксу впихнули, было бы пижже.
Аноним 05/03/26 Чтв 21:56:20 1543031 537
Блять, Flux Kontext был лучше, не?
Аноним 05/03/26 Чтв 22:54:12 1543146 538
Screenshot 2026[...].png 54Кб, 223x208
223x208
А чо там Христ? Гуру слился? зашел на его канал, а там уже больше года ни одного видоса нет. Он живой вообще?
Аноним 05/03/26 Чтв 22:54:25 1543148 539
>>1543031
По ощущениям он и сейчас лучший
Аноним 05/03/26 Чтв 22:56:55 1543151 540
>>1543146
Всем настолько похуй на него, что твой пост детектит в тебе его
Аноним 05/03/26 Чтв 23:01:05 1543159 541
>>1543146
Это который Хач (имя), или другой цыганин?
Аноним 05/03/26 Чтв 23:04:09 1543164 542
djyu9fe-223047a[...].jpg 851Кб, 2592x2016
2592x2016
>>1543159
он самый. я свой дис чичстил там его канал всплал. я уже и забыл про него. зашел на ютуб, а там пусто, кек. он там не здох? приуныл от скоропостижной кончины СД?
Аноним 05/03/26 Чтв 23:06:47 1543170 543
>>1543151
смысл ему тут пиздюнькать что у него видосов нет? чини детектор, блядь
Аноним 05/03/26 Чтв 23:10:53 1543183 544
1772741453303.jpeg 1925Кб, 2304x1792
2304x1792
Аноним 05/03/26 Чтв 23:22:52 1543210 545
image.png 1179Кб, 1222x1084
1222x1084
image.png 206Кб, 1160x1103
1160x1103
image.png 266Кб, 1292x773
1292x773
>>1543146
ушел в жесткий Gen-As-a-Service, монетизирует свою прелесть Flexy
Ютуб мертв, дикорд мертв, сам делибирэйт-маэстро теперь CEO.
О сроках выхода на IPO, равно как и планов по поглощению Black Forest Labs не сообщается.
Аноним 05/03/26 Чтв 23:28:59 1543222 546
.png 1571Кб, 1367x922
1367x922
>>1543210
Завизжал ультразвуком. Скажи, что это такой троллинг, пожалуйста.

> дат втф на титульной картинке
> 2 раза интеграции
> обещания чего
Аноним 05/03/26 Чтв 23:32:58 1543227 547
>>1543146
Я скучаю по этому grey-bearded armenian slutty old guy пиздаболу , с ним было весело, а с вами говноедами - скучно. душнилы ебаные, рядом с вами вода тухнет за сутки.
Аноним 05/03/26 Чтв 23:34:29 1543231 548
>>1543170
>>1543227
Съебос форми себе, инфоцыганин калчатур
Аноним 05/03/26 Чтв 23:39:33 1543244 549
>>1543231
>себе
за щеку тебе оформил, проверь...
Аноним 05/03/26 Чтв 23:56:34 1543278 550
Аноним 06/03/26 Птн 00:05:50 1543289 551
1772744750377.jpeg 252Кб, 1080x2136
1080x2136
Имба
Аноним 06/03/26 Птн 00:26:24 1543305 552
Хач решил снова попиариться итт, забыв что здесь профессионалы 40+, а не школота их /б и ожидаемо был попущен как всегда
Аноним 06/03/26 Птн 01:02:08 1543328 553
>>1543289
>Имба
я даже не представляю, что мне нужно сделать в зетке, чтобы получить хотябы одну такую (on fours, view from behind) попку, сука, руки опускаются...
Аноним 06/03/26 Птн 01:11:41 1543335 554
[hegre] 2018-02[...].jpg 137Кб, 1920x1080
1920x1080
[hegre] 2018-02[...].jpg 239Кб, 1920x1080
1920x1080
[hegre] 2018-02[...].jpg 142Кб, 1024x640
1024x640
>>1543289
>>1543328

соевым евро-кастратам кто-то или что-то помешало добавить в дата-сет зетки стилы с этого ролика от hegre.
Аноним 06/03/26 Птн 01:44:40 1543360 555
image.png 224Кб, 960x513
960x513
>>1543289
%ироник мод он%
И в чем он неправ? По факту что просил - все сделано:
Много голых девушек - чек
на четвереньках в ряд - ну окэй
раскрыв попка - сомнительно, но окэй
Лето, фото, пляж, закат волны моря - чек
%ироник мод офф%

На секундочку - 2200 в месяц, за это. Я хуй знает. Но я смотрю на количество подписоты его говно-бусти и теряю веру в разумность человеков (10 451 человек).

Ну пусть не все конечно платные, но даже если 2% - это 200 рыл*2200=полляма в месяц.

Никто не хочет к слову, ОСВОИТЬ Notepad++ за триста?
Аноним 06/03/26 Птн 01:49:54 1543362 556
>>1543222
>дат втф на титульной картинке
Это прорывные технолоджии в одном месте (с), ты просто не шаришь )

>2 раза интеграции
ChatGPT is AI and can make mistakes. Be patient.

> обещания чего
Flexy разработана с нуля. Какие еще могут быть вопросы вообще?

Будете себя плохо вести - буду постить пикчи из галереи этого уникального авторского сервиса. Вам будет больно.
Аноним 06/03/26 Птн 01:51:14 1543364 557
Аноним 06/03/26 Птн 02:01:25 1543366 558
>>1543362
>Вам будет больно
Хач, пощади, и так вся моя жизнь это боль, я не могу генерить в своей зетке девок на четвереньках.
Аноним 06/03/26 Птн 02:04:58 1543368 559
>>1543360
>ОСВОИТЬ Notepad++ за триста
Лучше бы курсы по виму продавал.
Аноним 06/03/26 Птн 02:05:15 1543369 560
>>1543362
>разработана с нуля
почему я до сих пор не вижу веса в доказательство этого утверждения? Очевидная лора под сдохлю весом в 3 сдохли
Аноним 06/03/26 Птн 02:10:06 1543372 561
>>1543360
>полляма в месяц
Я понимаю тебя, это боль. Просто давайте для себя решим, что всё это дутое, и что хач влачит жалкое существование, питается одним лишь дошиком, и спасает его только его блокнот++.
Аноним 06/03/26 Птн 02:10:16 1543373 562
.png 1457Кб, 1344x768
1344x768
>>1543366
> я не могу генерить в своей зетке девок на четвереньках
генерировай в квене
Аноним 06/03/26 Птн 02:12:42 1543375 563
>>1543373
представил что они намертво слиплись в такой конструкции и мой алмазный резец зашевелился
нехач если что
Аноним 06/03/26 Птн 02:12:45 1543376 564
>>1543373
У меня 8-ми гиговая карточка и 32 оперативы
Аноним 06/03/26 Птн 02:15:21 1543379 565
>>1543375
>представил
И́ что они не могут от тебя убежать, как это обычно бывает?
Аноним 06/03/26 Птн 02:21:11 1543387 566
>>1543379
>убежать
если бы, они обычно просто ржут
Аноним 06/03/26 Птн 02:21:41 1543388 567
>>1543376
лучше, конечно - наоборот
Аноним 06/03/26 Птн 02:21:58 1543389 568
.png 1249Кб, 1536x640
1536x640
>>1543375
> резец зашевелился
экран не залей
много голых девушек, вид сбоку, на четвереньках друг за другом, паровозиком, лижут попки друг другу, лето, пляж, закат, волны моря
Аноним 06/03/26 Птн 02:22:48 1543391 569
>>1543366
Генерировай стэндинг

С тебя 300 рублей за сеанс личностного роста
Аноним 06/03/26 Птн 02:42:44 1543406 570
>>1543389
Ларс Фон Триер тебе бы руки целовал
Аноним 06/03/26 Птн 02:46:14 1543409 571
.png 1399Кб, 1536x640
1536x640
>>1543406
> Ларс Фон Триер
а заодно карпентер, кронненберг и джим керри
Аноним 06/03/26 Птн 03:33:23 1543431 572
ComfyUI-F2d-F2k[...].png 3156Кб, 1920x1088
1920x1088
>>1543373
Это Qwen-Image-2512?

Спасибо тебе, анон. Твоя генерация пришла в нужный момент.
Я настолько намучился уже с FLUX.2 [dev] и FLUX.2 [klein] 9B в плане рефайна, что уже был готов вновь посмотреть на Qwen-Image, с которого ушёл уже несколько месяцев назад.
А так взглянул на твои картинки, чуть не вывернуло с незабываемого Qwen halftone dithering pattern. Словил «вьетнамские[/s ]Qwen-овские флешбеки», вспомнил, что это была ещё одна причина, по которой бросил линейку Qwen, так и не попробовав Qwen-Image-2512: «Why? Oh, that's why». Неужели они не пофикисили за столько времени. Впрочем, именно этот halftone dithering pattern хорошо убирается двукратным апскейлом через SeedVR2; да и вообще любым двукратным апскейлом).
Аноним 06/03/26 Птн 06:54:46 1543470 573
image.png 4141Кб, 1728x1344
1728x1344
>>1543409
Приятно встретить интересного человека в этой пучине биопроблемного навоза и пубертатной гидроцефалии.
Жму руку
Аноним 06/03/26 Птн 11:40:52 1543653 574
>>1543146
>>1543210
А может помнит кто его курсы по 500 000 рублей, где он обучает в дискорде
как делать полноценные модели на сд 1.5? Нашлись ли лохи Покупал кто нибудь?
Аноним 06/03/26 Птн 12:06:09 1543677 575
А почему везде упоминается 2512, а не 2501? Или я что-то напутал и не было релиза в январе? Плохо следил за квеном, но было ощущение, что там 4 версии, с одним спин-оффом и две из них вышли с разницей в месяц. Не так?
Аноним 06/03/26 Птн 12:50:44 1543728 576
>>1543677
Не понимаю про какой январь идёт речь. Были такие релизы:

Qwen-Image (aka 2508)
Qwen-Image-2512

Qwen-Image-Edit (aka 2508)
Qwen-Image-Edit-2509
Qwen-Image-Edit-2511

В феврале 2026 анонсировали и выкатили в онлайн Qwen-Image2, но весов пока не дали
Аноним 06/03/26 Птн 13:49:43 1543795 577
1772794183141.jpeg 1592Кб, 3136x1344
3136x1344
Аноним 06/03/26 Птн 13:59:11 1543808 578
{A976FC5C-3DA5-[...].png 361Кб, 890x1086
890x1086
Видели? Пробовал кто? Как вам?
Аноним 06/03/26 Птн 14:31:12 1543840 579
>>1543808
> build on flux.1-dev
Там хрому уже сто лет как обучили. Уже на flux.2-klein учат
Аноним 06/03/26 Птн 14:35:04 1543848 580
>>1543808
> Built on the Flux.1-dev architecture
> Uncensored

Что-то мне кажется это нарушение ихней non-commercial лицензии

А ещё мне нравится как у LTX-2 в тексте лицензии напрямую запрещено порно, но на civitai всё в нем. Конечно вероятно civitai они дали специальную лицензию, но разрешить порно даже в ней они не имеют права, из-за того что его запрещает энкодер gemma3
Аноним 06/03/26 Птн 15:58:33 1543941 581
>>1543848
>нарушение ихней non-commercial лицензии
ну да и что? Всем похуй на лицензию, за исключением тех редких случаев, когда за яйца тянут в суд. В котором, к слову, нихуя толком нет практитки правоприменения нормальной в сфере ИИ, что автоматически ведет за собой расходы на юридичкое сопровождение размером с рой боингов.

>LTX-2
Статье уже древнее, ЦЕЛЫХ ДВА ДНЯ НАЗАД дропнули LTX-2.3, причем опенсорс и кванты по всей сетки битности уже налепили.

>civitai они дали специальную лицензию
нет никаких специальных лицензий, просто есть те у еого есть тестикулы, а есть тревожные трясуны.
Аноним 06/03/26 Птн 16:03:04 1543951 582
>>1543941
Ну хорошо, убедил. Показывай результаты
Аноним 06/03/26 Птн 16:04:42 1543953 583
image 659Кб, 1410x806
1410x806
Всё хуйня. Скажите лучше что за капибара? Кто-то пробовал?
Аноним 06/03/26 Птн 16:16:45 1543963 584
>>1543953
Эксперты с двача с умным видом сказали что говно >>1531194 . Результатов, конечно, никто не показывал
Аноним 06/03/26 Птн 16:17:19 1543965 585
>>1543951
>Показывай результаты
двухнедельного интенсива как срать не снимая свитер?
Аноним 06/03/26 Птн 16:19:17 1543966 586
>>1543953
>Кто-то пробовал?
ну вот попробуй и расскажи нам
Аноним 06/03/26 Птн 16:26:53 1543976 587
>>1543953
> что за капибара?
Так себе. Качество картинки хуйня, понимание промпта примерно на уровне всего остального, что вышло после сдохли.
>>1543963
> Результатов, конечно, никто не показывал
Само собой >>1531848
Аноним 06/03/26 Птн 16:30:35 1543980 588
>>1543976
>Само собой >>1531848
Таких косяков с перспективой я даже в полторахе не видел
Аноним 07/03/26 Суб 02:36:12 1544447 589
DynVRAM-Disabled.png 109Кб, 1838x1020
1838x1020
DynVRAM-Enabled.png 100Кб, 1838x1020
1838x1020
Возможно это только мне «повезло» (хотя по ссылкам ниже вижу, что не только мне).
После недавнего выката чудесного обновления с функцией Dynamic VRAM, которая теперь включена по умолчанию: https://github.com/Comfy-Org/ComfyUI/discussions/12699 у меня стали плохо работать вот эти узлы: https://github.com/pollockjj/ComfyUI-MultiGPU
В целом, с ними или без них время генерации на FLUX.2 [dev] увеличилось где-то в 1,2 раза или чуть больше, в зависимости от сценария.

Выключить эту чудесную функцию вроде бы пока ещё можно через: --disable-dynamic-vram

Я не сохранял для сравнения время генерации до апдейта, поэтому присутствует субъективный момент, но даже после добавления указанного ключа запуска (пик DynVRAM-Disabled.png), мне кажется, что полностью, скорость генерации так и не восстановилась, и до апдейта было быстрее.
Аноним 07/03/26 Суб 02:57:44 1544453 590
>>1544447
есть такое золотое правило - не ставить апдэйты ComfyUI, если точно не знаешь зачем это делать.
Тысячи людей регулярно рвут себе волосяной покров на жопе после каждого апдейта.

Просто не обновляйся, а лучше - используй 2 копии портейбла, одну как стабильную, другую для экспериментов или если становится скучно и хочется поебстить в консольку.
Аноним 07/03/26 Суб 03:02:05 1544454 591
>>1544453
Золотое правило - это писать Brad Pitt в негатив, а то что ты написал - это хуета для трясунов.
Аноним 07/03/26 Суб 03:08:10 1544458 592
>>1544453
Я уже давно snapshotы portable ComfyUI делаю и здесь советовал.
Цель поста: я по собственной инициативе словил говняк, чтобы не пришлось вам.

>если точно не знаешь зачем это делать

В этом новом апдейте выкатили поддержку и оптимизации для LTX-2.3
Аноним 07/03/26 Суб 03:47:30 1544468 593
>>1544447
Не ответ тебе, но пожалуюсь в пространство. В целом они какую-то хуйню делают. Релиз Комфи месяца два-три назад отлично запускал модели qwen на моих 32рам+16врам. Не ггуф. А теперь я сделал к этому ещё файл подкачки на 64 гигабайта чтобы работало хоть как-то! И то ловлю оом иногда. Проверял на чистой свежей Комфи. В момент генерации потребление рам доходит до 70-80 гигов. Не было такого раньше. Модели qwen теже самые. Воркфлоу тоже.
Разработчики заинтересованы только на работоспособности api-нод.
Аноним 07/03/26 Суб 03:58:44 1544473 594
>>1544458
LTX-2.3
как она кстати? кванты сильно хуже полной точности?
Аноним 07/03/26 Суб 03:59:43 1544474 595
>>1544468
это результат вайбкодинга, ща почти везде так.
Аноним 07/03/26 Суб 04:01:40 1544476 596
>>1544454
Хачатур, спок, негативы только для твоей Флекси нужны, LLM-based модели в нем не нуждаются.
Аноним 07/03/26 Суб 04:05:19 1544477 597
>>1544476
От Хачатура слышу! На LLM-based моделях нужно в позитив писать no Brad Pitt, please.
Аноним 07/03/26 Суб 04:17:04 1544486 598
>>1544473
Я пока только пользовался LTX-2.
А до LTX-2.3 я сегодня не добрался. Решил референс для I2V сделать, перед тем как пробовать. Пришло всё к моему посту выше, а LTX-2.3 с таким заходом я отложил.

Вообще, я там вижу потенциальную проблему. Скорее всего, workflow для LTX-2, который я пилил из кусков, чтобы он lipsync делал, умел с промежуточными кадрами работать, голос выделять и так далее, вероятно с новой моделью не заработает. Там нужны будут изменения. Какие именно, по default workflow из ComfyUI Templates не понятно, потому что он там только I2V, да ещё и ущербный. Для начала хотел качнуть моделей, воткнуть в свой workflow и посмотреть что отвалится. Некоторые узлы для VAE и ещё чего-то надо вроде заменять узлами из KJNodes.
Надо внимательно посмотреть вот здесь:
https://huggingface.co/RuneXX/LTX-2.3-Workflows/

Также видел пост авторов LTX, что LoRAs от LTX-2 работать не будут, их надо заново тренировать. А это как раз LoRA на управление движением камеры и всякие dolly (static camera тоже).

В целом первые баги и результаты тут:
https://huggingface.co/Kijai/LTX2.3_comfy/discussions/2
С моим железом я distill fp8 использовал для LTX-2, подожду пока осядет пыль, а потом посмотрю и workflow и тюны моделей для LTX-2.3. Сегодня только обнову ComfyUI накатил в качестве подготовительного этапа. Накатил, так накатил, ничего не скажешь.
Аноним 07/03/26 Суб 08:52:05 1544541 599
Настройки X
Ответить в тред X
15000
Добавить файл/ctrl-v
Стикеры X
Избранное / Топ тредов