Главная Юзердоски Каталог Трекер NSFW Настройки

Программирование

Ответить в тред Ответить в тред
Check this out!
<<
Назад | Вниз | Каталог | Обновить | Автообновление | 9 2 9
ваш успех в it Аноним 31/07/25 Чтв 03:05:44 3509637 1
IMG2186.jpeg 76Кб, 736x842
736x842
привет двач, интересно узнать как вы пришли в it? сам работаю преподом по информатики, хочу съебаться в девопс но хуй знает с чего начать. так может по вам гляну и найду себя хы-хы •^•
Аноним 31/07/25 Чтв 03:16:42 3509639 2
>>3509637 (OP)
В школе понял, что мне нравится программирование. Поступил в вуз на айтишную специальность. После выпуска нашёл работу. Всё.
Аноним 31/07/25 Чтв 03:50:38 3509643 3
>>3509637 (OP)
>как вы пришли в it?
Никак не пришёл, я никогда и не уходил из айти. Дома самый первый компьютер был spectrum на кассетах. В 2000-ом получил диплом верстальщика. Пошёл на курсы corel draw. В школе нравилось программирование, этот "хакерский" вайб. Потом универ с программисткой специальностью. Ходил в библиотеку, читал книги по программированию. Потом фриланс...
Аноним 31/07/25 Чтв 13:06:19 3509879 4
>>3509637 (OP)
Начал писать скрипты для Arma 2, ну и понеслось
Аноним 10/08/25 Вск 16:10:36 3517074 5
>>3509637 (OP)
Вкурил по глупости кресты и CUDA для числодробления квантов. В универе пошёл в одну шарашкину контору подзаработать на карманные расходы, а там тимлид взял и уволился. Хуяк, и я тимлид с горящими проектом и жопой. Так и не выкатился с тех пор, сраная трясина. Уж лучше бы я тогда пошёл бургеры переворачивать.
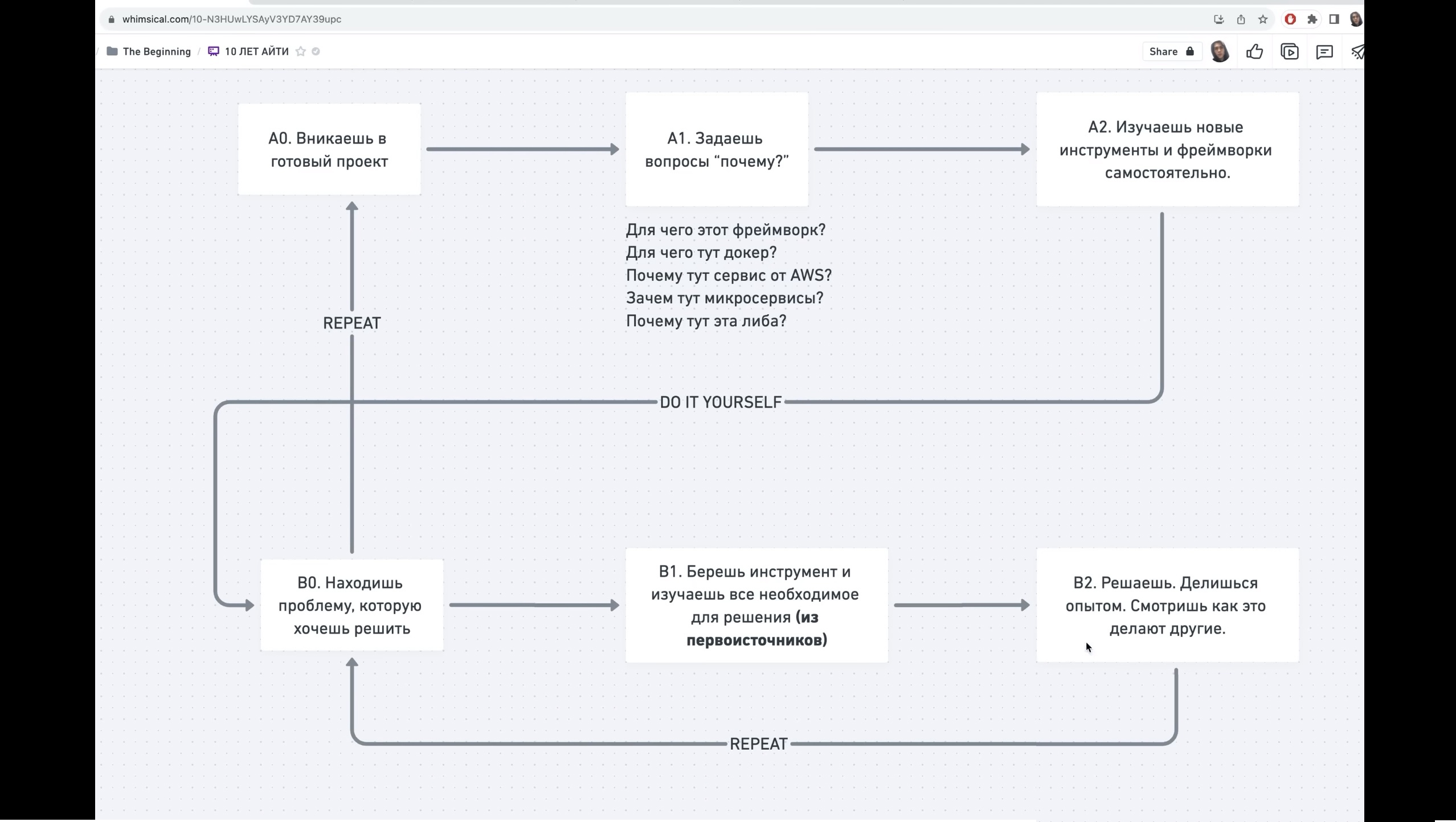
Аноним 10/08/25 Вск 17:24:26 3517125 6
3XBQThDqrqs.jpg 477Кб, 2556x1444
2556x1444
>>3509637 (OP)
Первое, если ты абсолютно нулевой в плане проги, то выучи голый питон. Это легкий язык который реально научит тебя проге. Это несложно, при интенсивных занятиях займет у тебя месяца три или что-то около того.
Полезные сайты:
https://stepik.org/org/pygen - теория + практика, пройди все курсы.
https://pythontutor.ru/
https://pythonworld.ru/samouchitel-python
Старайся особо не вдаваться в слишком глубокие подробности: досконально изучение Лутца точно тебе не нужно.

Изучил? Молодец, ты теперь "чувствуешь" программирование. Сам пайтон тебе нахуй не нужен :)))
Теперь, следуя этим же принципам, берешь и изучаешь Kotlin с Java. Языки близкие, так что можно совмещать. Тоже займет где-то 3-5 месяцев. Погугли книги и сайты какие-нибудь.

Fine, этот этап ты тоже прошел. Теперь ты знаешь голые языки, это фундамент, нужно изучать конкретный технологический стек, то есть софтины и технологие, которые используются непосредственно в разработке.
По классике: в дополнение к голой джаве учишь Spring Framework и Hibernate ORM, потом Git, Docker, SQL (PostgreSQL, MySQL, SQLite) и СУБД, S3, Kafka, Linux (ss, grep, chmod, etc, по верхам.), удаленные серверы, JavaScript (Node.js, Express, Electron), NoSQL (MongoDB, Redis), TypeScript. Не пугайся объема: если справишься с Питоном и Джавой, то потом всё пойдет как по маслу. И если ты реально аутист и техногик, то не составит проблем спутся 3 года карьеры (разумеется, параллельно ты должен свои знания расширять и навыки апать) выйти на 200к.

Важно понимать: Если у тебя нет каких-то обязательств вроде семьи, детей, ебатеки и прочего такого - то у тебя самый идеальный момент для вката, потому что ты сможешь себе позволить тратить мало денег, парралельно обучаясь. Каждое обязательство усложняет этот процесс, ведь ты же не сможешь внезапно отказаться от гречневой относительно успешной зп в 100к на твоей основной работе чтобы пару месяцев вообще жить без денег на неоплачиваемой стажировке например. Тут потребуется финансовая подушка.

По поводу обучения. В принципе джуноосновы, если учить размеренно так, без перенапрягов с последующим выгоранием, но и без распиздяйства - это примерно год. Если у тебя уже есть работа, то тебе придется будет заменить этим все свои хобби и увлечения, по сути работать после работы. Тут будет нужно пиздец какое чувство воли и выдержка, а также разумеется и интерес.

Кстати по поводу интереса. Вообще если ты вкатываешься в айти чисто ради бабок, но интереса у тебя к этому нет - лучше выбери другой способ зарабатывания бабок. Серьёзно. Есть способы попроще. Например заняться каким нибудь мелким бизнесом, который будет приносить денег не меньше - заняться намного проще. Кроме того в айтишке деньги придут далеко не сразу. Скорее всего будешь ждать их года 2-3, а если тебя затянет в болото первой говноконторы, которая берёт даже вкатунов - то и на лет 5 можешь засесть, пока не придет просветление.
Аноним 10/08/25 Вск 20:48:13 3517209 7
12/08/25 Втр 00:27:13 3518076 8
Завтра ищешь в интернете книжку Dive into python. Пoхуй если ничего не поймешь. Затем идешь на python.org и изучаешь стандартную библиотеку от корки до корки. Потом зубришь, именно, сука, вызубриваешь конвенцию по написанию питоньего кода - PEP8, чтобы от зубов отскакивало. Когда напишешь свою первую имиджборду, по пути изучив верстку на html+css, скачиваешь и изучаешь любой питоний асинхронный вебсервер, рекомендую Tornado или Gevent. Как переделаешь имиджборду, чтобы выдавала по крайней мере 5 тысяч запросов в секунду, можешь идти дальше - тебя ждет увлекательный мир хайлоада. Apache Hadoop, сверхбыстрые асинхронные key-value хранилища, MapReduce. Отсос хиккующих выблядков / просто неудачников типа рейфага или сисярп/джава-хуесосов, которые сосут хyй по жизни не заставит себя ждать и уже через пол года ты будешь получать такие суммы, что любая баба будет течь при одном упоминании твоей зарплаты.
Аноним 23/09/25 Втр 14:41:35 3547912 9
>>3509637 (OP)
На парах в шараге кодили, после выпуска прочитал несколько книг по крестам, накодил пару пет-проектов, и после череды собесов нашёл первую РАБотку
Настройки X
Ответить в тред X
15000
Добавить файл/ctrl-v
Стикеры X
Избранное / Топ тредов