Главная Юзердоски Каталог Трекер NSFW Настройки

Искусственный интеллект

Ответить в тред Ответить в тред
Check this out!
<<
Назад | Вниз | Каталог | Обновить | Автообновление | 533 449 105
Stable Diffusion тред X+163 /sd/ Аноним 01/08/25 Птн 15:23:17 1295599 1
image.png 4566Кб, 1920x1088
1920x1088
image.png 5425Кб, 1920x1080
1920x1080
image.png 4827Кб, 1920x1088
1920x1088
image.png 1608Кб, 1024x1024
1024x1024
Тред локальной генерации

База:
→ Приложение ComfyUI https://www.comfy.org/download
→ Приложение Forge https://github.com/lllyasviel/stable-diffusion-webui-forge
→ Примеры https://comfyanonymous.github.io/ComfyUI_examples/
https://comfyui-wiki.com/ (откуда, куда, как)
→ Менеджер расширений https://github.com/ltdrdata/ComfyUI-Manager (автоустановка, реестр расширений)
→ Модели https://civitai.com/

Промпт должен быть кратким для SDXL и поэма для Flux и SD3.5, негативы обычно вредны.

ЧТО НОВОГО АКТУАЛЬНОГО ЗА ГОД

• Flux Krea.
• Wan 2.2.
• Flux Kontext в открытом доступе.
• Генерация картинок на Wan.
• NAG (негативный промпт на моделях с 1 CFG)
• Chroma
• Flux dev и schnell;
• Лора DMD2 для SDXL ускоряет в 2 раза. Пример: 10 шагов, семплер LCM, шедулер beta, 832x1216,
CFG 1 для обычных SDXL https://huggingface.co/tianweiy/DMD2/blob/main/dmd2_sdxl_4step_lora_fp16.safetensors,
CFG 3 для NoobAI https://huggingface.co/YOB-AI/DMD2MOD/blob/main/LYC-DMD2MOD%20(Dmo%2BTffnoi).safetensors,

Оффлайн модели для картинок: Stable Diffusion, Flux, Wan-Video (да), Auraflow, HunyuanDiT, Lumina, Kolors, Deepseek Janus-Pro, Sana
Оффлайн модели для анимации: Wan-Video, HunyuanVideo, Lightrics (LTXV), Mochi, Nvidia Cosmos, PyramidFlow, CogVideo, AnimateDiff, Stable Video Diffusion
Приложения: ComfyUI, Fooocus, webui-forge, InvokeAI

► Предыдущий тред >>1284303 (OP)https://arhivach.hk/?tags=13840
Дополнительно: https://telegra.ph/Stable-Diffusion-tred-X-01-03
Аноним 01/08/25 Птн 15:30:46 1295607 2
Пончики, есть ли тредик группа в телеге, Дискорд е, вацапе, токс, етс по теме? Интересно было бы.
Аноним 01/08/25 Птн 15:33:57 1295612 3
Skufotronic - П[...].mp4 2623Кб, 400x400, 00:01:44
400x400
>>1295607
Нет, мы анонимные тут все. Вниманиеблядство не нужно.
Аноним 01/08/25 Птн 15:44:30 1295622 4
>>1295612
>Вниманиеблядство не нужно.
>Постит свою видюшку из конца прошлого треда, что бы заметили и оценили.
Ок
Аноним 01/08/25 Птн 15:53:42 1295631 5
>>1295622
>неспособен даже в третий слой метаиронии
Ясно.
Аноним 01/08/25 Птн 16:57:54 1295720 6
1754056673011.png 1607Кб, 1024x1024
1024x1024
Аноним 01/08/25 Птн 17:41:58 1295755 7
Ктонибудь знает что с цивитом творится, кидаю картинки а они только на следующий день появляются, неужели такая нагрузка что сервера несправляются!?
Аноним 01/08/25 Птн 18:13:35 1295774 8
>>1295755
Я просто нажимаю F5 каждую минуту и там появляется сотня новых картинок.
Аноним 01/08/25 Птн 18:16:08 1295776 9
>>1295774
Странно, у меня так почемуто неработает...
Аноним 01/08/25 Птн 18:20:59 1295781 10
>>1295776
Я в жизни никогда не доходил до места, где я уже смотрел. Это если включить фильтр newest со всеми включенными уровнями просмотра.
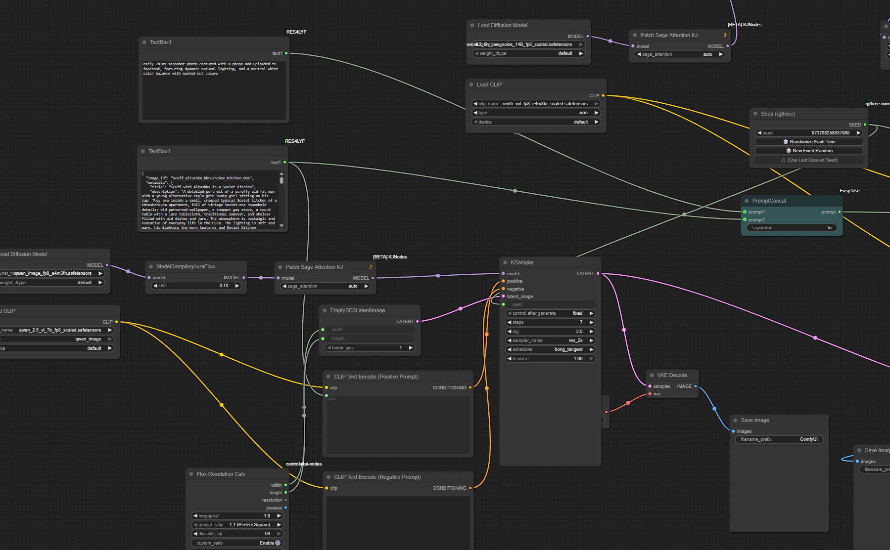
Аноним # OP 01/08/25 Птн 18:22:08 1295783 11
image.png 5217Кб, 1920x1088
1920x1088
https://civitai.com/models/1829888/simple-wan-22-text-to-image-workflow?modelVersionId=2070789

Похоже на то, что самый простой способ использовать Wan 2.2 для генерации картинок, это просто использовать LowNoise модель, так как HighNoise модель она изначально для динамики в видео.

Можно даже еще проще сделать и заменить в вашем текущем t2i воркфлоу Wan 2.1 на Wan 2.2 LowNoise
Аноним 01/08/25 Птн 18:26:52 1295786 12
>>1295781
Бля, рили на пк-версии дошел до конца. Два дня не заходил.
Аноним 01/08/25 Птн 19:41:04 1295818 13
ComfyUI00104.png 2368Кб, 1920x1088
1920x1088
ComfyUI00105.png 2862Кб, 1920x1088
1920x1088
Первый пик ван 2.2. лоунойс. Второй пик ван 2.1.
Аноним 01/08/25 Птн 19:48:37 1295821 14
>>1295755
У них какая-то жопа была в эти дни, он писали о проблемах. Я охуел, когда запостил свои шедевры и не получил привычные сотни лайков от поклонников. Подумал, неужто плохо вышло в этот раз. Но нет, это хуета с сайтом.
Аноним 01/08/25 Птн 20:00:09 1295828 15
image.png 32Кб, 738x257
738x257
image.png 5775Кб, 1920x1088
1920x1088
image.png 221Кб, 1808x581
1808x581
image.png 1Кб, 281x72
281x72
>>1295794
>>1295804
>>1295818
Лору может не ту подключил (или вообще не подключил) проверь что она точно выбралась, и это должна быть не вторая версия лоры для t2v а первая.

Вот, что у меня выдает этот воркфлоу.
Аноним 01/08/25 Птн 20:12:12 1295832 16
>>1295818
похоже на то, что ты используешь vae 2.2 от 5b модели, для wan 2.2 14b нужно использовать vae от Wan 2.1
Аноним 01/08/25 Птн 20:21:51 1295834 17
image.png 98Кб, 1400x1018
1400x1018
image.png 147Кб, 1962x783
1962x783
>>1295832
вае от 2.1


>>1295828
вот мои настройки. q6 - это плохо? у него по умолчанию оно стояло вроде.
только sageвнимание отключил, но без нее ван 2.1. норм работает. и эта должна. так что не здесь проблема.

качаю q4
Аноним 01/08/25 Птн 20:28:33 1295836 18
image.png 13Кб, 686x471
686x471
giphy.gif 5882Кб, 480x270
480x270
Аноним 01/08/25 Птн 20:29:47 1295839 19
Аноним 01/08/25 Птн 20:35:20 1295843 20
image.png 45Кб, 1110x579
1110x579
image.png 329Кб, 1064x1720
1064x1720
>>1295836
Ссылка в воркфлоу ведет именно сюда. Значит проблема в создателе воркф.
Аноним 01/08/25 Птн 20:50:09 1295853 21
Аноним 01/08/25 Птн 21:03:43 1295866 22
>>1295853
ага, у него и скачал
Аноним 01/08/25 Птн 21:14:05 1295871 23
image.png 661Кб, 640x640
640x640
Привет, парни, может кто-то нагенерить фоток с этим еблом без очков, селфи всякие и тд, чтобы выглядели натурально и естественно, с не очень светом, чтобы не выглядели как ии
молюююююю
Аноним 01/08/25 Птн 21:16:42 1295875 24
>>1295871
Будешь дрочить на него?
Аноним # OP 01/08/25 Птн 21:16:56 1295876 25
ComfyUI00017.png 1613Кб, 1024x1024
1024x1024
image.png 1476Кб, 1024x1024
1024x1024
image.png 2718Кб, 1024x1024
1024x1024
image.png 2Кб, 276x46
276x46
Аноним 01/08/25 Птн 21:17:10 1295877 26
Аноним 01/08/25 Птн 21:19:21 1295881 27
>>1295876
О, нормально, такое уже можно попробовать. Не хотелось качать целую, толку от неё без лор. Сильно хуже чем fp8?
Аноним 01/08/25 Птн 21:21:17 1295883 28
>>1295871
Сам напромпть без очков. Этого же ты как-то нанейрослопил.
Аноним 01/08/25 Птн 21:22:12 1295885 29
ComfyUI00111.png 2923Кб, 1920x1088
1920x1088
ComfyUI00109.png 2630Кб, 1920x1088
1920x1088
1 пик ван 2.1

2 пик ван 2.2.

пластика поменьше, контрастнее. а так тож самое
Аноним 01/08/25 Птн 21:26:16 1295887 30
image.png 699Кб, 1291x681
1291x681
image.png 835Кб, 1267x795
1267x795
image.png 810Кб, 1294x681
1294x681
image.png 915Кб, 1405x791
1405x791
>>1295881
ну смотри, взял промпты из их сайта

а так, будто-бы проебывается раз в несколько генерации, но с учетом скорости как бы можно и забить и нароллить результат.
Аноним 01/08/25 Птн 21:33:12 1295891 31
>>1295887
У тебя буквально: "у нас есть дома"
Аноним 01/08/25 Птн 21:35:52 1295895 32
image.png 2329Кб, 1024x1024
1024x1024
image.png 2257Кб, 832x1216
832x1216
image.png 2025Кб, 832x1216
832x1216
image.png 2503Кб, 832x1216
832x1216
PuLID работает с Flux Krea, не напиздели суки насчет единой архитектуры.

Даже в сборке nunchaku отсюда >>1295876


>>1295871
похож?
Аноним 01/08/25 Птн 21:48:48 1295903 33
>>1295891
Да навряд ли там и в официальной dev версии такое же. Да и на сайте черепик же.
Аноним 01/08/25 Птн 21:53:35 1295906 34
image.png 1709Кб, 768x1344
768x1344
Аноним 01/08/25 Птн 22:47:01 1295934 35
image.png 279Кб, 1095x571
1095x571
>>1295881
>толку от неё без лор.
кое-как работает с лорами от flux dev, но самое главное - работает хорошо с turbo лорой на flux, если ускорения от нунчаку было еще недостаточно, можно разогнаться до предела.
Аноним 01/08/25 Птн 23:15:36 1295946 36
>>1295895
>PuLID работает с Flux Krea
Каждый день чет новое узнаю. Хотя у меня натренирована лора на нужное ебало, но круто что технологии развиваются. Flux Krea тем не менее все такая же хуйня. На реддите там более менее реалистичные картинки делали, но я попробовал huggingface с PuLID поиграться и получается не очень. Буду пробовать ван. Кстати, там же на huggingface внезапно оказалось можно генерировать ван не только 5 секундный, а даже 0.3 секунды, а в комфепараше нельзя
Аноним 01/08/25 Птн 23:15:39 1295947 37
Krea00040.png 1060Кб, 720x1280
720x1280
Krea00041.png 1023Кб, 720x1280
720x1280
Krea00043.png 1165Кб, 720x1280
720x1280
Krea00058.png 1026Кб, 720x1280
720x1280
20 шагов на нунчаке, 12 секунд
Аноним 01/08/25 Птн 23:16:33 1295948 38
Krea00030.png 965Кб, 720x1280
720x1280
Krea00027.png 1023Кб, 720x1280
720x1280
Krea00023.png 1243Кб, 720x1280
720x1280
Krea00019.png 840Кб, 720x1280
720x1280
Аноним 01/08/25 Птн 23:19:55 1295951 39
скачал флюс нунчакал, дифмодель, установил с плясками с бубном, наконец форкфлоу смогло открыться хуяк УСТАНОВИ ТЕПЕРЬ СУКА ЕЩЁ 3 ЛОРА, КЛИП и ТЕКСЭНКОДЕР. пиздос, удалил к хуям даже не стал выдрачивать. По кайфу как раньще фп8 флюс одним файлом где всё включено. Сука теперь вычищать это говно
Аноним 01/08/25 Птн 23:23:54 1295953 40
>>1295951
Удваиваю, там хаггинфейс WAN2.2-14B-Rapid-AllInOne чел запилил все в одном, у него видимо тоже пригорело. Меня тоже такой пердолинг не сильно радует, особенно с учетом что я через сервис использую, а там каждый раз скачивать надо
Аноним 01/08/25 Птн 23:26:23 1295954 41
>>1295946
>а в комфепараше нельзя
Я тебе даже больше скажу, в Комфи можно генерить 1 кадр (не секунду, а кадр). А ты думаешь как мы генерим text2image на Wan?
Аноним 01/08/25 Птн 23:28:47 1295957 42
>>1295953
самое тупое в этой ситуации то, что нигде нет ссылок на эти лора ускорялки и клиппы с энкодерами даже в инструкции нунчаки и даже от авторов модели, орнул когда в камментах чел спросил - типа я смог нагуглить только клип, помогите найти остальное лол, ему левый чел отвечает мол юзай пока этот клим, я сам ищу. Какой-то длолбоебизм
Аноним 01/08/25 Птн 23:31:58 1295958 43
>>1295954
Я тоже генерю t2i 1 кадр, но это работает только в t2i, в i2i или vace там количество кадров не задается никак

>>1295957
Во во, гуглишь как дебил, все потому что автору воркфлоу западло написать
Аноним 01/08/25 Птн 23:35:03 1295961 44
image.png 2229Кб, 720x1280
720x1280
image.png 1891Кб, 720x1280
720x1280
image.png 1845Кб, 720x1280
720x1280
image.png 2197Кб, 1280x720
1280x720
креа - кал
Аноним 01/08/25 Птн 23:36:16 1295962 45
facepalm-really.gif 3497Кб, 640x456
640x456
>>1295958
>в i2i или vace там количество кадров не задается никак
Как же заебали неосиляторы в треде
Аноним 01/08/25 Птн 23:37:03 1295964 46
>>1295962
Ты покажи как сделать, чем срать тупыми коментами
Аноним 01/08/25 Птн 23:38:32 1295966 47
Я хуею, что тут сддауны не могут найти? В видеотреде по 4 новых технологии в неделю выходит, на каждую пачка разных файлов, отдельно от комфидауна и отдельно от киджая. А эти раз в полгода не могут найти старый дефолтный клип.
Аноним 01/08/25 Птн 23:40:37 1295967 48
>>1295961
>креа - кал
Ну так никто и не спорит, ведь это тот же флюкс, только без жопных подбородков, а этого уже достаточно, ведь они так сказать singlehandedly делали флюкс хуже чем SDXL. А теперь мы имеем что-то вроде сдохли, но без нсфв, которую потенциально кто-то вроде лодстоуна может использовать чтобы сделать новую хрому (нет)
Аноним 01/08/25 Птн 23:45:42 1295975 49
>>1295967
Но флюкс выглядел лучше крекала. Теперь всё в зерне и дичайшем блюре.
Аноним 01/08/25 Птн 23:48:36 1295978 50
>>1295966
Пруф или твои вскукареки что wan vace можно заставить генерить 1 кадр так и останутся вскукареками

>>1295975
Все ж помешались добавлять grain, вот теперь не надо.
Аноним 01/08/25 Птн 23:51:57 1295984 51
>>1295967
В хроме и так всё нормально, без обоссаного крякала. У тебя одного только в треде фиксация на этих подбородках. Небось, у тебя его вообще нет?
Аноним 01/08/25 Птн 23:51:59 1295985 52
1754081518206.png 249Кб, 416x432
416x432
Аноним 01/08/25 Птн 23:54:19 1295988 53
>>1295978
Ты чем так объебался? Ты видел на какой пост отвечаешь, причем тут vace? И тем более в прошлом треде был воркфлоу на твой вейс >>1293543 →
Аноним 01/08/25 Птн 23:54:25 1295989 54
image.png 855Кб, 701x517
701x517
>>1295961
Ха-ха, руки задом наперед. Когда у всех пальцами большими внутрь, а не сука наружу.

мимо пользователь пони
Аноним 01/08/25 Птн 23:56:12 1295992 55
ComfyUI00а139.png 2745Кб, 1920x1088
1920x1088
ComfyUI0ф0136.png 2526Кб, 1920x1088
1920x1088
Лампово.
Аноним 01/08/25 Птн 23:56:14 1295993 56
>>1295988
Там не воркфлоу, а фото воркфлоуа. Не долбись в глаза
Аноним 02/08/25 Суб 00:03:26 1296001 57
m8pixH.gif 1319Кб, 320x180
320x180
>>1295966
Пикрил тред итт буквально

>>1295984
>У тебя одного только в треде фиксация на этих подбородках
Значит ты не пользовался флюксом до появления холмы, это буквальное первый его недостаток, который упоминается ВЕЗДЕ

>>1295978
>Пруф
Месяц два назад ещё показывал как генерил на мердже FusionX с VACE вот тут >>1254072 →
Аноним 02/08/25 Суб 00:07:55 1296003 58
>>1296001
>Месяц два назад ещё показывал как генерил на мердже FusionX с VACE вот тут >>1254072 →
Ох ты ж блять, ну и зачем ты это высрал? Это дефолтные воркфлоу. В прошлом треде там была какая-то нода с num_frames, в официальных воркфлоу ее нет. Я хуею дорогая редакция, я должен искать способы генерить по васяновским картинкам с двача из-за криворуких долбоебов, которые не могут нормальные официальные воркфлоу выложить
Аноним 02/08/25 Суб 00:52:08 1296025 59
image.png 99Кб, 190x265
190x265
>>1296001
>Значит ты не пользовался флюксом до появления холмы, это буквальное первый его недостаток, который упоминается ВЕЗДЕ
Пользовался с первого дня. Еще раз - я не являюсь бесподбородочным унтерком хейтящим подбородки. Пруфани для начала, что он у тебя вообще есть. Полагаю ты что то типа пикрила.
Аноним 02/08/25 Суб 00:55:06 1296027 60
image.png 5639Кб, 1920x1088
1920x1088
ComfyUItempvstx[...].png 4966Кб, 1088x1920
1088x1920
image.png 5839Кб, 1920x1088
1920x1088
ComfyUItempvstx[...].jpg 693Кб, 1088x1920
1088x1920
Аноним 02/08/25 Суб 00:57:19 1296029 61
>>1296001
>это буквальное первый его недостаток, который упоминается ВЕЗДЕ
У меня натренирована лора, но всеравно периодически флукс делает всратые подбородки, думал это артефакты генерации, а это именно особенность флукса. Куууурррввваааа. Жду ван 2.2 vace что б генерить нормально уже
Аноним 02/08/25 Суб 01:33:26 1296043 62
ComfyUI00151.png 2644Кб, 1920x1088
1920x1088
Ладно, я поехал.
Аноним 02/08/25 Суб 04:16:00 1296109 63
1.jpg 180Кб, 1024x1024
1024x1024
>НУНЧАКАЛ ЭТА КРУТА СКОРОСТЬ БЫСТРЕЙ СДОХЛИ!!11 КАЧЕСТВО КАК ФЛЮСКАЛ
по итогу качество хуже говна дохлого пса и до люстотюнов как до китая

пикрел ваш нунчакал флюксдев тюн, идите на хуй со своей нунчакой
Аноним 02/08/25 Суб 08:07:34 1296150 64
??? Аноним 02/08/25 Суб 09:40:04 1296219 65
Вопрос: Появилось-ли на сегодняшний день более человечное Ui для Wan нежели лапша?
Аноним 02/08/25 Суб 09:41:30 1296223 66
>>1296109
А что ты хотел от q4? Нунчака хороша только как первый шаг для wan 2.2

>>1296219
Чем тебя комфи не устраивает? Один хрен vace нет, лор толком нет
Аноним 02/08/25 Суб 09:42:57 1296226 67
Аноним 02/08/25 Суб 09:46:02 1296230 68
>>1296226
Стенд-алон версия под винду с самодокачкой всего необходимого имеется?
Аноним 02/08/25 Суб 09:48:22 1296234 69
>>1296223
>ты хотел от q4?
если-бы я знал что это, но я не знаю что это: >>1296223
>Один хрен vace нет лор
Это печально, но хотелось-бы всё-же узнать как это связано с Wan?
Аноним 02/08/25 Суб 09:50:58 1296236 70
изображение.png 74Кб, 1217x699
1217x699
>>1296223
>Нунчака
Где свой собственный Ui?
Не вижу...
02/08/25 Суб 10:30:47 1296255 71
672865331475124[...].jpg 339Кб, 1920x1088
1920x1088
Мамка твоя
Аноним 02/08/25 Суб 10:39:52 1296259 72
>>1296255
Пузо жирное, но я бы все равно выебал.
Аноним 02/08/25 Суб 10:49:22 1296271 73
>>1296223
>Чем тебя комфи не устраивает?
Лапша в самых примитивных действиях. Причем коллапс группы и как следствие компоненты до сих пор работает через жопу — настолько, что этим нельзя пользоваться.
Аноним 02/08/25 Суб 11:00:50 1296290 74
Аноним 02/08/25 Суб 11:17:32 1296305 75
image.png 1695Кб, 896x1152
896x1152
Аноним 02/08/25 Суб 11:18:01 1296306 76
>>1296290
>Это Скабеева?
А надо что-бы была неприменно скабеева?
У тебя ломка без неё?
Аноним 02/08/25 Суб 14:46:45 1296537 77
>>1296306
Просто лицо похоже немного, вот и спросил.
Аноним 02/08/25 Суб 17:04:07 1296705 78
image 120Кб, 832x1216
832x1216
image 148Кб, 832x1216
832x1216
В ван2.2 явно добавили текстур. И раньше было хорошо, а теперь шикарно.
Аноним 02/08/25 Суб 17:41:06 1296742 79
ComfyUI00179.png 1966Кб, 1920x943
1920x943
Аноним 02/08/25 Суб 17:42:16 1296743 80
ComfyUI00187.png 2800Кб, 1920x1088
1920x1088
Аноним 02/08/25 Суб 18:46:54 1296806 81
GEoYWcTqTzUdtVs[...].jpeg 852Кб, 1536x3200
1536x3200
Аноним 02/08/25 Суб 19:13:50 1296814 82
popcorn-minions.gif 514Кб, 245x155
245x155
>>1296806
>Stable Diffusion в 2025 году
Аноним 02/08/25 Суб 19:30:49 1296825 83
>>1296806
Пиздец, хотел зарепортить эту говнину, а репортить можно только открыв публичный дискас.
Новый уровень скотства после мерджей с уникальными названиями.
Аноним 02/08/25 Суб 20:11:18 1296838 84
ComfyUI00ввв014.png 2161Кб, 1920x1088
1920x1088
Аноним 02/08/25 Суб 21:05:29 1296898 85
>>1296223
>Нунчака хороша только как первый шаг для wan 2.2
как 1й шаг для вана и полторашка хороша епта, нунчака литерали костыль для врамлет нищенок
Аноним 02/08/25 Суб 21:32:24 1296934 86
1754159543689.png 1602Кб, 1152x896
1152x896
Аноним 02/08/25 Суб 22:19:16 1296954 87
image.png 20Кб, 608x280
608x280
image.png 18Кб, 461x306
461x306
image.png 2325Кб, 1024x1024
1024x1024
image.png 1952Кб, 1024x1024
1024x1024
>>1296223
>Нунчака хороша только как первый шаг для wan 2.2
>>1296898
>нунчака литерали костыль для врамлет нищенок
Если не использовать квантированный t5 для нунчака (пик) а подключить старую ноду для загрузки обычного клипа, результаты получаются почти такие же как и на Q8
Аноним 02/08/25 Суб 22:26:59 1296959 88
image.png 616Кб, 1279x671
1279x671
image.png 357Кб, 536x677
536x677
image.png 813Кб, 1266x672
1266x672
image.png 455Кб, 533x661
533x661
>>1296954
примеры с обычным клипом от Flux
Аноним 02/08/25 Суб 22:27:13 1296961 89
>>1296814
Помню как некоторые шизки когда flux только вышел ныли про то, почему у него такой хайп, если он хуже чем СД и вообще со временем о нем все забудут ЛОООЛ
Аноним 02/08/25 Суб 22:41:46 1296974 90
image.png 559Кб, 631x746
631x746
image.png 2491Кб, 1024x1024
1024x1024
image.png 1894Кб, 1024x1024
1024x1024
image.png 2353Кб, 1024x1024
1024x1024
>>1296959
еще, многое зависит от ролла, думаю действительно на сайте они черрипикнули
Аноним 02/08/25 Суб 23:12:34 1296991 91
image.png 2798Кб, 1024x1024
1024x1024
>>1296806
Превьюшка, сделанная через гопотню...
Аноним 03/08/25 Вск 03:39:42 1297117 92
>colossus-project-flux
бля, попробовал флюс-калосос-дев1, будто говна поел
Аноним 03/08/25 Вск 03:51:49 1297121 93
ComfyUI0сс0080.png 2629Кб, 1920x1088
1920x1088
ComfyUI0d0067.png 3184Кб, 1920x1088
1920x1088
ComfyUI00041.png 2293Кб, 1920x1088
1920x1088
Ван хороший
Аноним 03/08/25 Вск 09:13:11 1297180 94
Комфи не умеет в такой синтаксис?:
(Orange background | teal background)
Он это тупо в один токен впишет, вместо того чтобы переключатся между двумя токенами?
Аноним 03/08/25 Вск 09:21:49 1297182 95
>>1297180
Нода нужна, стопицот.
Как на любой чих, вообщем-то.
Аноним 03/08/25 Вск 09:23:14 1297184 96
>>1297182
Мда, ебаная комфипараша
Аноним 03/08/25 Вск 09:39:03 1297189 97
>>1295947
Постите еще альтушек.
>>1297182
Почему нельзя нормально это сделать? А1111 невъебичский код написал, что-ли, для этого?
Аноним 03/08/25 Вск 10:56:46 1297208 98
>>1297189
>нормально это сделать?
Комфи пишут дауны-смузихлебы, которые очень быстро внедряют что-то новое, но не фиксится старое. Я сам сижу плотненько в нем и плююсь этим кактусом. Система вкладок багованная. Если у тебя идёт генерация в соседней вкладке, то в текущей будут артефакты, как будто здесь генерируется и все уже сгенерированные превьюшки, которые ты рассматривал пока генерируется соседняя вкладка, меняются на сгенерированные. Боль.
Копирование и последующая вставка нод в двойном экземпляре (при включенной русской раскладке) не фиксится уже больше года. Им пох на это. Это то что я вспомнил. Многие баги уже забыл, так как привык к ним и воспринимаю как есть.
Аноним 03/08/25 Вск 11:36:15 1297267 99
2025-08-0319-26[...].png 1497Кб, 1024x1024
1024x1024
>>1297208
>привык
А я вот даже и не стал, жду "фокус" для Van'a)
Аноним 03/08/25 Вск 11:37:27 1297269 100
>>1297208
У автоматика тоже говна придостаточно. На слабых ПК нужно каждую вкладу выдрочить. Все вычитать, узнать что жрет врам. Узнать какие видеокарты поддерживают half-preccision. Память при смене моделей не выгружается. Скачивание сд1.5 после установки а1111 он так, не смог исправить и в итоге сдался. Если бы оно, хотя бы, воркфлоу могло сохранять может быть бы перешел.
Два, сука, стула но хотя бы бесплатно.
Аноним 03/08/25 Вск 12:04:04 1297289 101
image.png 2763Кб, 1024x1024
1024x1024
image.png 2684Кб, 1024x1024
1024x1024
image.png 2631Кб, 1024x1024
1024x1024
image.png 1582Кб, 1024x1024
1024x1024
>>1297189
>Постите еще альтушек.
Аноним 03/08/25 Вск 12:08:52 1297293 102
image.png 2357Кб, 1024x1024
1024x1024
>>1297267
Любую демку с хага можно развернуть на компе, даже те что на диффузерах. Только диффузёры придется скачать еще.
Аноним 03/08/25 Вск 12:12:47 1297296 103
1754212366762.png 4461Кб, 6360x2328
6360x2328
1754212367195.png 1469Кб, 1024x1024
1024x1024
>>1297180
Без ноды на a1111 синтаксис только так.
Аноним 03/08/25 Вск 12:28:18 1297310 104
image.png 2797Кб, 1024x1024
1024x1024
image.png 2529Кб, 1024x1024
1024x1024
image.png 2205Кб, 1024x1024
1024x1024
image.png 2405Кб, 1024x1024
1024x1024
Аноним 03/08/25 Вск 12:29:30 1297312 105
>>1297310
Очень мощный скуф на третьем пике.
Аноним 03/08/25 Вск 12:33:00 1297314 106
2025-08-0319-33[...].png 1287Кб, 960x1088
960x1088
Аноним 03/08/25 Вск 12:50:50 1297327 107
image.png 1906Кб, 1024x1024
1024x1024
>>1297312
Да и шутки с такими плохи.
Аноним 03/08/25 Вск 12:51:33 1297328 108
>>1297314
К тому что ты тупой.
Аноним 03/08/25 Вск 12:52:21 1297330 109
real00588.png 944Кб, 832x1152
832x1152
real00575.png 1186Кб, 832x1152
832x1152
Аноним 03/08/25 Вск 13:47:39 1297435 110
>>1297293
>демку с хага можно развернуть на компе
А как это сделать? Где скачать код? Вот я находил одну демку очень офигенную, но даже не понял что за модель и где ее скачать. Можно было только генерировать. Может позже найду, дам ссылку. Очень хочется скачать ту модель.
Аноним 03/08/25 Вск 14:00:56 1297472 111
>>1297267
>жду "фокус" для Van'a
Я задумывался над реализацией этого самому. По сути можно взять морду от фокуса, а комфи как движок. Есть даже именно такой китайский форк фокуса с поддержкой флюкса и т.п. можно на основе него запилить ван, если это уже не сделано, лол, давно не смотрел его, забыл название.
Что собственно нужно от Ван на Фокусе? Генерация т2и самого собой. Что ещё? Апскейл, инпаинт? В фокусе режим работы переключается вкладками. То есть для конкретной вкладки нужно будет использовать подготовленный воркфлоу (естественно пользователь этого не видит). То есть сначало нужно так сказать "выливать" этот воркфлоу в самом Комфи.
Интересно было бы почитать стороннее мнение на эту тему.
Аноним 03/08/25 Вск 14:03:15 1297481 112
>>1297472
>"выливать"
"Вылизать"
Аноним 03/08/25 Вск 14:49:04 1297606 113
>>1297435
>Где скачать код?
Справа вверху.
Аноним 03/08/25 Вск 14:51:50 1297620 114
>>1297472
Я видел эту китайчатину, там и без Вана был полный пиздец, скрестить ужа и ежа не получится, слишком разные подходы, в фокусе всё нюансы подключаемые, а в лапше на тебя вываливается ушат зачастую неработающих помоев, одно исключает другое. На каждый чих закладок не напасешься, ты же видел онлайн-дрочильни, там есть с пару десяток (в лучшем случае) пресетов (сценариев), в которые ты можешь запихивать своих персонажей, это тупиковая хуета. Нужен анализатор видео2видео, где можно было бы возможным чёткое следование увиденному (распознанному) сценарию с низким "денойзом", либо внесение изменений с высоким.
Аноним 03/08/25 Вск 14:53:53 1297623 115
K (6).png 680Кб, 1080x957
1080x957
Анчоусы, так кто сейчас ебёт-то?

Ван? Флакс?

СД тонет в говне? Или есть шансы?

Давно не заходил

изначально топил за блюро-подбородочных ждунов-генвдвеминуточников
Аноним 03/08/25 Вск 15:06:22 1297648 116
>>1297623
Ебет в какой области? С какой целью?
Единственные модели с реальным юзкейсом для работы это СД-тюны.
Все остальное пока на уровне "сгенерить прикольный мемчик для анонов из треда".
Аноним 03/08/25 Вск 15:11:28 1297661 117
>>1297648
А, что, натвис+вдв 4 шага уже никого не ебёт? Не верю...
Аноним 03/08/25 Вск 15:18:38 1297676 118
image 58Кб, 1024x1024
1024x1024
image 55Кб, 1024x1024
1024x1024
image 56Кб, 1024x1024
1024x1024
Аноним 03/08/25 Вск 15:27:11 1297691 119
1681801905373.jpg 218Кб, 1152x1536
1152x1536
1630805808237.jpg 225Кб, 1152x1536
1152x1536
1611802782521.jpg 221Кб, 1152x1536
1152x1536
1609477605044.jpg 214Кб, 1152x1536
1152x1536
>>1297623
Лучше SDXL пока ничего не изобрели.
>>1297661
> натвис+вдв 4 шага уже никого не ебёт?
Только DMD-шиза. В 4 шага разве что PCM + implicit-семплеры gauss-legendre и lobatto-star ебут. А DMD шакалит дико генерации и надо сосать у всратого LCM семплера.
Аноним 03/08/25 Вск 15:47:42 1297709 120
>>1297623
ну вот тут Ван, смотри >>1297121
можно генерить с лорой на ускорение за 4 шага.
В зависимости от разрешения, можно хоть за 40 секунд 720p или +-минуту 1080p нативно
Аноним 03/08/25 Вск 16:18:59 1297741 121
image.png 7Кб, 252x213
252x213
image.png 5Кб, 321x100
321x100
image.png 21Кб, 626x288
626x288
>>1297676
Поникал. У этого хуесоса там .апп пустышка который ссылается на другой апп, я не совсем понимаю как они это делают, но городили такую же залупу когда банили им фессвапы, ты либо ищешь от кого он его клонировал там вот этот пёс в правках упомянут: https://huggingface.co/seawolf2357 а ну вот я нашел по списку коммитов что этот пидор спрятать пытался: https://huggingface.co/spaces/Heartsync/NSFW-Uncensored-REAL/commit/011e30308c4326793aeeaf35ad80c4adeb82a20e все настройки есть в пайплайне, читается он легко (даже мной незнакомым с погромированием). Но по мне это мултяшный кал, лучше вотэту модель возьми: https://civitai.com/api/download/models/1570999 это более реалистичный тюн киберлюстры
Аноним 03/08/25 Вск 16:19:49 1297742 122
Аноним 03/08/25 Вск 16:21:17 1297744 123
>>1297472
>>1297620
Любая демкана хаге это и так уже готовая морда, скачай все файлы и запусти. Хули еще надо? Все свистопирделки можно вписать с помощью гемини.
Аноним 03/08/25 Вск 16:22:13 1297746 124
>>1297620
>в фокусе всё нюансы подключаемые, а в лапше на тебя вываливается ушат
Фокус это и есть лапша, просто с гуем. Держу в курсе.

мимо фокусник, лапшу не ем
Аноним 03/08/25 Вск 16:52:03 1297788 125
Аноним 03/08/25 Вск 18:20:01 1297907 126
image.png 16Кб, 522x350
522x350
>>1297296
Ты про эту что-ли? хотя у меня идея была чтобы в одном шаге он убирал "Orange background" а в следующем "teal background" и так по кругу пока не закончится генерация. Ну по крайней мене я так понял "|" синтаксис.
>>1297330
Топовые.
Аноним 03/08/25 Вск 19:26:29 1298003 127
1754238388882.png 5316Кб, 7392x3432
7392x3432
1754238389399.png 1042Кб, 1024x1024
1024x1024
>>1297907
> про эту что-ли?
Хуй знает, возможно.
> Ну по крайней мене я так понял "|" синтаксис.
Правильно понял, но есть нюанс. Это легаси метод, который либо криво, либо совсем не работает на новых (2+года) модных сеэмплерах/планировщиках. Суть чередования - примерно сделать average, когда такой возможности нет.
Дефолтными нодами это делается очень через задницу (settimerange для каждого шага).
Аноним 03/08/25 Вск 19:58:54 1298055 128
>>1297744
>готовая морда
Которой всё известно о твоей видяхе, версии дров, торча и питона)
03/08/25 Вск 20:00:51 1298058 129
>>1297691
сдхл параша с трупной кожей нахуй не нужна уже джва года
Аноним 03/08/25 Вск 20:02:07 1298062 130
17484095163240.mp4 441Кб, 512x512, 00:00:03
512x512
>>1298058
>сдхл параша с трупной кожей
Аноним 03/08/25 Вск 20:08:30 1298079 131
>>1298055
Ну, хочешь я и тебе это всё вышлю?
Аноним 03/08/25 Вск 21:03:43 1298171 132
1720255269769.jpg 350Кб, 1152x1536
1152x1536
1744280723136.jpg 313Кб, 1152x1536
1152x1536
1752316314029.jpg 392Кб, 1152x1536
1152x1536
1649888740867.jpg 281Кб, 1152x1536
1152x1536
>>1298058
Где кроме XL ты ещё сможешь сгенерть очко своей мамаши? И в XL хотя бы нет такого пластика как в Ване.
Аноним 03/08/25 Вск 22:01:53 1298232 133
ComfyUыI00113.png 2740Кб, 1920x1088
1920x1088
>>1298171

Ван реалистичней может иногда
Аноним 03/08/25 Вск 22:10:32 1298243 134
image.png 4606Кб, 1920x1088
1920x1088
image.png 2834Кб, 1920x1088
1920x1088
image.png 2865Кб, 1920x1088
1920x1088
image.png 5307Кб, 1920x1088
1920x1088
ЛООООООООООООООЛ

ЧТООООООООООООООООО

оказывается Flux Krea может нативно генерить в FullHD разрешении

только надо выключить Turbo лору, с ней рассыпается.

28 шагов на Нунчаку генерит 1920x1088 за 50 секунд.
Аноним 03/08/25 Вск 22:21:48 1298265 135
>>1298243
В dev сосали пластик и блюр, в krea сосём зерно и артефакты перешарпа/хроматических аберраций. Сорта говна. Но dev хотя бы мог лес сгенерить, а krea впринципе не может в мелкие контрастные делали.
Аноним 03/08/25 Вск 22:50:32 1298310 136
image.png 4530Кб, 1920x1088
1920x1088
image.png 4486Кб, 1920x1088
1920x1088
image.png 4954Кб, 1920x1088
1920x1088
image.png 4792Кб, 1920x1088
1920x1088
>>1297189
>Постите еще альтушек.
первые два Krea
последние Wan 2.2 lownoise
Аноним 03/08/25 Вск 22:54:11 1298317 137
>>1298310
в креу текстур не завезли. а ван как обычно сосет по композиции
Аноним 03/08/25 Вск 23:54:39 1298401 138
>>1298171
Нихуя себе, это что за конфиг? 2-4 фото я бы не отличил от реальных. Не зря походу читал что для нормальной кожи нужно проходить sd в качестве рефайнера
Аноним 04/08/25 Пнд 01:47:49 1298490 139
>>1298171
Посоветуй сдохлю.
Скачал bigasp 2.0 и обблевался, 40 шагов 1024х1024 а результаты какая то мешанина, чернота вместо глаз и деформированные лица
Аноним 04/08/25 Пнд 02:03:56 1298497 140
>>1298171
Что с ебалами? crop_factor 1.5?
Аноним 04/08/25 Пнд 02:13:58 1298502 141
1754262837421.png 1937Кб, 1152x896
1152x896
1754262837621.png 1852Кб, 1152x896
1152x896
1754262837805.png 1902Кб, 1152x896
1152x896
1754262838005.png 1915Кб, 1152x896
1152x896
Аноним 04/08/25 Пнд 04:46:33 1298529 142
4354578.png 2725Кб, 1920x1088
1920x1088
Аноним 04/08/25 Пнд 06:37:57 1298540 143
>>1298171
>Где кроме XL
В хроме, даже с такими же геморроидальными шишками как у твоей мамаши.
Аноним 04/08/25 Пнд 06:39:58 1298542 144
>>1298055
>Которой всё известно о твоей видяхе, версии дров, торча и питона)
Речь о том что локально можно запустить, даун. Не говоря о >>1298079 реально кому не похуй, такого только пед боится.
Аноним 04/08/25 Пнд 06:47:42 1298544 145
>>1298171
Зачем ты фотки своей мамы сюда выкладываешь? Это локальной генерации тред.
Аноним 04/08/25 Пнд 06:51:26 1298546 146
>>1298310
первые 2 хорошая геометрия всего, последние всё пошло по пизде
блять, я думал ван лучше всех щас и не придраться, а на деле чёт хз уже вкатываться в него или крею попробовать...
мимо
Аноним 04/08/25 Пнд 07:14:30 1298554 147
>>1298546
>я думал
А люди делают. И не у всех прямые руки, как у меня. Зачем делать вывод на основе криворучек? Или ты теоретик просто?
Аноним 04/08/25 Пнд 07:40:13 1298572 148
2025-08-0319-29[...].png 1391Кб, 896x1152
896x1152
Аноним 04/08/25 Пнд 08:36:42 1298585 149
Посоветуйте апскейлер для реалистика/западной около 3д анимации.
Для аниме любой бери и отлично работает, а тут прям беда.
Аноним 04/08/25 Пнд 08:55:56 1298592 150
Аноним 04/08/25 Пнд 08:59:06 1298593 151
>>1298490
биглов
асп для мержей
Аноним 04/08/25 Пнд 09:30:16 1298601 152
>>1298554
>Или ты теоретик просто?
у самого руки прямые и ты прав, лучше скачать и потестить всё самому
Аноним 04/08/25 Пнд 09:55:48 1298604 153
retro1.png 1567Кб, 1024x1024
1024x1024
retro2.png 1617Кб, 1024x1024
1024x1024
retro3.png 767Кб, 1024x1024
1024x1024
retro4.png 1523Кб, 1024x1024
1024x1024
Буквально завалено всё ебучими дженерик картинками пёзд и сисек, заебали gooner'ы, мало вам реальных фоток что ли. На пикчах вот древняя SDXL, пару лор для шлифовки, ну и controlnet само собой. Пикселизацией явные огрехи и следы генерации можно замаскировать. В фотошопе еще текстуру закинуть, не шедевр конечно, но глаз хоть немного радуется. Кстати, просветите, самое близкое что есть к фотореализму сейчас, это wan text2image + лора? Давно новости не читал.
Аноним 04/08/25 Пнд 10:07:07 1298610 154
retro5.png 1196Кб, 1024x1024
1024x1024
retro6.png 1328Кб, 1024x1024
1024x1024
retro7.png 1598Кб, 1024x1024
1024x1024
retro8.png 1314Кб, 1024x1024
1024x1024
Еще немного.
Аноним 04/08/25 Пнд 10:21:16 1298615 155
>>1298604
>Кстати, просветите, самое близкое что есть к фотореализму сейчас, это wan text2image + лора?
Да, для t2i достаточно lownoise версии Wan 2.2 с lightxv2 T2V Лорой (вообще лора на 4 шага, но это для видео, для t2i лучше ставить сразу 10 шагов).
Аноним 04/08/25 Пнд 10:38:17 1298621 156
>>1298610
>>1298604
Выглядит как говно, если честно. Спасибо, что поделился. Молодец!
Аноним 04/08/25 Пнд 12:37:37 1298712 157
>>1298604
>не шедевр конечно
ну хз, я как профессиональный художник-иллюстратор с 10+ стажем и вкусом могу сказать что вполне себе шедевр
Аноним 04/08/25 Пнд 12:38:15 1298715 158
Аноним 04/08/25 Пнд 13:07:56 1298753 159
>>1298610
Не пробовал как иллюстрации в журналы продавать? Реально круто выглядит.
Аноним 04/08/25 Пнд 13:34:04 1298785 160
>>1298610
>>1298604
Свяжись с искусствоведами, тебе галерею пора открывать со своими работами.
Аноним 04/08/25 Пнд 13:40:03 1298787 161
>>1298715
>>1298753
>>1298785
Обосрался. Его любой недоучка отхуесосит за такой "пиксельарт".
Аноним 04/08/25 Пнд 13:46:15 1298795 162
>>1298787
ты нихуя не понимаешь в искусстве
Аноним 04/08/25 Пнд 13:52:28 1298800 163
>>1298787
Ты просто завидуешь, в тред редко что-то годное постят, но это оно. И спешите видеть - дмд-даун сразу прибежал рваться. У него генерить поучись.
Аноним 04/08/25 Пнд 15:19:33 1298918 164
Подключил флакс + контролнет для первого шага, дальше ван. По итогу картинки генерит нормально, для фотореализма получается хуета. Это особенности такой связки или можно подправить?
Аноним 04/08/25 Пнд 15:30:57 1298926 165
1.mp4 385Кб, 568x510, 00:00:10
568x510
А у вас сид такой же? Задолбали баги в комфи.
Аноним 04/08/25 Пнд 15:36:31 1298936 166
>>1298918
У ван модели подразделяются на: т2в, и2в. Мы используем модель т2в как т2и. А вот использовать модель и2в как и2и не получается никак. Фигная выходит. Ты на какую модель подаешь картинку?
Аноним 04/08/25 Пнд 15:38:24 1298941 167
>>1298926
У меня при рандомном сиде показывал 0. Ещё баг есть с версии 0.3.40 многие ноды перестали работать из-за ошибки очереди запроса. Юзаю комфикал со дня сотворения этого поделия и столько багов я не видел ещё ни в одной проги. У этих криворуких долбоёбов обоссанных нет даже стабильной версии и что такое багтрекинг они не знают. Школота какая-то китайская высирает коммиты, а долбоёб их сразу апрувит.
Аноним 04/08/25 Пнд 15:41:56 1298945 168
image 43Кб, 629x388
629x388
>>1298941
Еще вот эту хуйня бесит. Суют всякое непонятное и х.з. где читать.
Аноним 04/08/25 Пнд 15:46:24 1298955 169
image.png 98Кб, 225x225
225x225
>>1298945
Это ахуительная штука. Надо не читать, а потреблять. Рекомендую с пикадор сацебели.
Аноним 04/08/25 Пнд 15:51:38 1298963 170
>>1298171
В норме анус и пизда расположены гораздо глубже. Чтобы было видно очко, нужно ещё ягодицы раздвинуть.

Такую пролапсирующую промежность почему-то любят художники рисовать (откуда SD такого и нахватался). Большие половые губы выглядят и выпирают так, будто это яички, а то и ещё дальше. А анус будто рисуют поверх трусов или склеенных ягодиц, и либо огромным и раздроченным, будто у видавшего виды мула, либо едва заметно точкой.

Видимо, среди художников или их платёжеспособной ЦА преобладают короткостволы, которые проецируют свой короткий пипир на изображению, считая что только в такой вывернутой, выпирающей конфигурации он достанет до дырки.
Аноним 04/08/25 Пнд 15:56:05 1298969 171
image 142Кб, 485x1207
485x1207
image 3446Кб, 1080x1920
1080x1920
>>1298936
>Ты на какую модель подаешь картинку?
На т2и подаю латент такой схемой и получается что-то типа такого. Сейчас если добавляю больше шагов на ване, то он перепердоливает картинку, а мне нужно что бы он просто исправил недочеты флакса. Но походу я пытаюсь скрестить ежа с носорогом и нужно использовать только одну модель.

А флакс уже похоронили или все еще годнота для реализма? Ван в любом случае буду дальше крутить
Аноним 04/08/25 Пнд 15:59:47 1298973 172
image.png 2019Кб, 1024x1024
1024x1024
>>1298963
>Такую пролапсирующую промежность почему-то любят художники рисовать (откуда SD такого и нахватался). Большие половые губы выглядят и выпирают так, будто это яички, а то и ещё дальше. А анус будто рисуют поверх трусов или склеенных ягодиц, и либо огромным и раздроченным, будто у видавшего виды мула, либо едва заметно точкой.
>
Аноним 04/08/25 Пнд 16:17:54 1299011 173
>>1298969
делай не пряму передачу латента а полный второй проход, то есть сначала генерируй картинку полностью на флюксе (то есть не тупо кидай латенту, а декодируй его в изображение), потом делай img2img со средне-высоким денойзом на Wan.
Аноним 04/08/25 Пнд 17:34:27 1299126 174
image 328Кб, 1280x1920
1280x1920
image 69Кб, 320x1142
320x1142
image 616Кб, 1280x1920
1280x1920
image 503Кб, 1280x1920
1280x1920
>>1299011
Я решил не переизобретать вокрфлоу, а просто увеличил готовность в первом шаге тут. Первая оригинал, 3 флакс, 4 финальная ван. Реквестирую что тут еще можно подркутить?
Аноним 04/08/25 Пнд 17:42:37 1299137 175
image.png 92Кб, 428x288
428x288
image.png 120Кб, 518x336
518x336
>>1299126
ты хоть сам понял что за хуйню ты делаешь?
Аноним 04/08/25 Пнд 18:21:00 1299188 176
image 368Кб, 1536x1536
1536x1536
image 562Кб, 1280x1920
1280x1920
image 523Кб, 1280x1920
1280x1920
image 68Кб, 303x1192
303x1192
>>1299137
Там в оригинальном воркфлоу такая же хуйня была, я уже подгонял. Но щас сделал так, результат получше, но всеравно недотягивает до оригинального ван.

Первая оригинальный ван t2i, вторая флукс, третья - обработка предыдущей ваном
Аноним 04/08/25 Пнд 18:37:41 1299219 177
>>1299137
> цифры не бьются, ололо, ты нихуя не понимаешь
Ты и сам похоже не понимаешь, что эти шаги делают.
Аноним 04/08/25 Пнд 18:41:24 1299222 178
68747470733a2f2[...].jpeg 1838Кб, 3665x2181
3665x2181
Аноним 04/08/25 Пнд 18:45:45 1299226 179
>>1299222
Ебать ты быстрый. Ждем ворклфоу и модели.

20B это уже лучше вана должно быть, а я его еще толком не освоил.
Аноним 04/08/25 Пнд 18:59:55 1299237 180
image 101Кб, 731x543
731x543
Аноним 04/08/25 Пнд 19:09:45 1299252 181
image.png 487Кб, 605x413
605x413
Аноним 04/08/25 Пнд 19:26:55 1299268 182
image.png 4145Кб, 1734x1079
1734x1079
Аноним 04/08/25 Пнд 19:35:05 1299279 183
image.png 718Кб, 975x687
975x687
image.png 1053Кб, 975x624
975x624
image.png 610Кб, 1004x402
1004x402
image.png 633Кб, 978x391
978x391
>>1299222
пишут что идет вместе со встроенным режимом контекста
Аноним 04/08/25 Пнд 19:54:02 1299313 184
Раньше хотя бы сддауны генерили картинки из текста, теперь аутисты генерят картинки из картинок, вот это прогресс....


конец 2025 года....


Какой позор....
Аноним 04/08/25 Пнд 20:03:54 1299341 185
Аноним 04/08/25 Пнд 20:49:14 1299439 186
Аноним 04/08/25 Пнд 20:50:43 1299440 187
>>1299279
его пока не опенсурсят, потом как-нибудь может быть, говорят
Аноним 04/08/25 Пнд 21:13:41 1299466 188
image 185Кб, 922x787
922x787
image 90Кб, 1077x631
1077x631
>>1299440
Да вроде уже, только на васяна с q4 антивирус триггернулся
Аноним 04/08/25 Пнд 21:42:38 1299501 189
image.png 13Кб, 870x165
870x165
>>1299466
это просто генерация картинок же, не редактирование
Аноним 04/08/25 Пнд 22:50:06 1299557 190
image 481Кб, 1280x1920
1280x1920
image 444Кб, 1280x1920
1280x1920
>>1299126
По итогу допилил, 2 - ван. Заебца же для фотореализма?
Аноним 04/08/25 Пнд 23:48:21 1299616 191
>>1299557
> Заебца же для фотореализма?
Все, кто видел гитару - ржут и показывают пальцем
Аноним 04/08/25 Пнд 23:53:41 1299626 192
>>1299557
>Заебца
Ты долбаёб? Нахуя ты из реального фото делаешь кривой сдкал?
Аноним 04/08/25 Пнд 23:57:44 1299629 193
image 80Кб, 1080x270
1080x270
image 48Кб, 1080x270
1080x270
>>1299616
>Все, кто видел гитару - ржут и показывают пальцем
Артефакты есть, я ж не инпейнтил

>>1299626
>Нахуя ты из реального фото делаешь кривой сдкал?
А по твоему зачем контролнеты придумали?
Аноним 05/08/25 Втр 00:43:36 1299657 194
>>1299629
>А по твоему зачем контролнеты придумали?
Это нечестно, в шедевруме нет контролнетов, это нечестно, нечестно
Аноним 05/08/25 Втр 04:12:57 1299755 195
Аноним 05/08/25 Втр 04:22:02 1299758 196
>>1297744
>Любая демкана хаге это и так уже готовая морда, скачай все файлы и запусти.
Так-то оно возможно, но комфи умеет разруливать ситуации когда у тебя мало врам, а дуффезерс же будет протекать в шаред озу и всё будет томрозить? Я просто не знаю.
Аноним 05/08/25 Втр 04:32:58 1299763 197
А помните дни когда все говорили что натвис ебёт...
Куда делись все те аноны, будто у всех уже 3090 под флаксы и хромы
Аноним 05/08/25 Втр 04:55:04 1299768 198
>>1299758
По моему диффузерсы наоборот меньше памяти потребляют. Тут я как бы тоже хз, но есть объективно ограниченный объем памяти на зеро (в юнитах/секунду) и раз там успевает 5 сек, то и на пекарне успеет. С ваном 2.1 это как бы не проблема. Это не говоря о том, что ты можешь так же вебморду написать просто в гроке/гемини, а код взять с колаба, где тоже есть пятисекундные варианты влезающие в 12 врама (но там хуже всё оптимизировано, ну или я норм не находил).
Аноним 05/08/25 Втр 05:03:34 1299770 199
>>1299755
У них есть омни модель в чате. Результат не буду показывать, но выглядит как говно. Конкретно по редактированию фото. Замыливает и всех превращает в китайцев. От этих насильников флакса вообще ничего хорошего можно не ждать.
Аноним 05/08/25 Втр 05:42:12 1299778 200
>>1299768
У меня 8 врам и Ван 14 гигов входит и работает в Комфи. Надо попробовать как будет это работать на дуффезерс
Аноним 05/08/25 Втр 07:37:51 1299802 201
>>1299557
Явное повреждение внутренних органов или дефект от рождения
Аноним 05/08/25 Втр 08:26:47 1299823 202
>>1299802
Ну по картинке же видно, что поручень в заднице торчит.
Аноним 05/08/25 Втр 09:08:50 1299837 203
>>1299823
Да там вообще ощущение что это аппликация, будто вырезали чувака и в фотошопе на фон прилепили. Настолько неестественную светотень ещё поискать.
Аноним 05/08/25 Втр 09:41:38 1299867 204
image.png 1Кб, 50x43
50x43
>>1299557
Очень классно получилось, сохранил себе на телефон и обязательно буду пользоваться.
Аноним 05/08/25 Втр 10:43:34 1299909 205
1754379813494.jpeg 1114Кб, 1536x2688
1536x2688
Аноним 05/08/25 Втр 11:11:13 1299941 206
>>1299909
Потрясающе, свежее видение.
Аноним 05/08/25 Втр 13:02:54 1300035 207
175438720436637[...].png 1587Кб, 1024x1024
1024x1024
привет, парни
выпал на пару месяцев в миджорню как-то

хотел уточнить вопросики:
1) флюкс уже починили чтоб не генерил втрое дольше сдхл или только пережатую хуйню дрочить и никто этим не занимается? (про контекст слышал только)
2) появились новые прямочки для убыстрения люстры...?
3) пони в7?
4) какая МЕТА (более менее общепринятая) по реализму/аниме (были натвиз/нубаи)
5) дмд срач продолжается?

спасибо за внимание
Аноним 05/08/25 Втр 13:51:09 1300082 208
>>1300035
>1) флюкс уже починили чтоб не генерил втрое дольше сдхл или только пережатую хуйню дрочить и никто этим не занимается? (про контекст слышал только)
да, на специальной ноде генерит теперь даже быстрее чем SDXL
https://github.com/nunchaku-tech/ComfyUI-nunchaku
плюс еще выпустили на днях flux krea, в которой можно сказать полностью вылечили проблему жопных подбородков и пластиковой кожи, но там другие появились проблемы (грейн теперь по дефолту везде)
https://huggingface.co/nunchaku-tech/nunchaku-flux.1-krea-dev

>>1300035
>2) появились новые прямочки для убыстрения люстры...?
нет, но появились ускорялки для Wan, который кстати как выяснилось генерит реальные картинки быстрее и лучше чем Flux (с художественными похуже)

>>1300035
>3) пони в7?
да (почти) https://huggingface.co/lodestones/Chroma

>>1300035
>по реализму
Wan 2.2 lownoise, воркфлоу в начале треда обсуждался

>>1300035
>5) дмд срач продолжается?
что такое дмд?
Аноним 05/08/25 Втр 14:18:43 1300131 209
>>1299837
>Настолько неестественную светотень ещё поискать
Тени всратые, но это все что может выдать флукс креа + реализм лора. Попробую еще простой canny для контролнета, вместо глубины.

>>1300082
>как выяснилось генерит реальные картинки быстрее и лучше чем Flux
Генерит прям заебись. Контролнета под него еще не завезли?
Аноним 05/08/25 Втр 14:27:38 1300151 210
Аноним 05/08/25 Втр 14:52:20 1300187 211
>>1300151
Не работает с квантами - не нужно.
Аноним 05/08/25 Втр 15:24:07 1300239 212
>>1300131
>Генерит прям заебись. Контролнета под него еще не завезли?
Ну есть Wan VACE, который теоретически должен из под коробки работать с различными контролнетами, но я не стал парится с ним

есть только ссылка на воркфлоу
https://drive.google.com/file/d/1ELN00CXKvZP65tfXZegLFDvKKj2vcoih/view
Аноним 05/08/25 Втр 15:42:48 1300267 213
image.png 2400Кб, 1664x928
1664x928
image.png 12Кб, 992x140
992x140
Аноним 05/08/25 Втр 15:47:39 1300276 214
>>1300267
>ну что ребяты
>мыльный дристозный форк флюха превращающий всех в китайцев
Нет, спасибо.
Аноним 05/08/25 Втр 16:21:00 1300316 215
image.png 3505Кб, 1328x1328
1328x1328
image.png 3562Кб, 1328x1328
1328x1328
image.png 366Кб, 765x515
765x515
>>1299755
Ну вот, для базовой модели вроде норм.

Откровенное nsfw невозможно, но поддержку лор представили с 1 дня. Если будет действительно легко тренируемым, а не как запарытый флюкс, то может стать новой основной моделью для локального имагена

Меня больше всего удивило то, что она запустилась на моем 3070 с его 8 ГБ.

Только вот не хватает ускорения, нужно чтобы сделали турбо лору и поддержку Нунчаку в придачу.
Аноним 05/08/25 Втр 16:22:38 1300319 216
>>1300276
>превращающий всех в китайцев
Про Ван ты так же писал. Хватит пиздежа.
Аноним 05/08/25 Втр 16:39:10 1300336 217
Пиздец квен мыльный. Фиксите
Аноним 05/08/25 Втр 16:55:37 1300347 218
image.png 1443Кб, 1024x1024
1024x1024
image.png 1629Кб, 1024x1024
1024x1024
image.png 1671Кб, 1024x1024
1024x1024
image.png 1797Кб, 1024x1024
1024x1024
>>1300336
не, это я просто малое количество шагов ставлю чем нужно, так как иначе ждать дохера времени, тупо экспериментирую с тем что можно. Тут еще нужно с шифтом играться, если повышаешь его чтобы уменьшить блюр то теряешь детали.
Аноним 05/08/25 Втр 17:12:44 1300355 219
image 25Кб, 561x108
561x108
>>1300347
Расскажи ощущения от этого энкодера? Русский должен понимать. На китайском же пишут. Попробуй.
Аноним 05/08/25 Втр 17:21:24 1300367 220
image.png 302Кб, 1114x216
1114x216
Аноним 05/08/25 Втр 17:33:04 1300382 221
image 271Кб, 1384x1072
1384x1072
image 307Кб, 1384x1072
1384x1072
image 318Кб, 1384x1072
1384x1072
image 325Кб, 1384x1072
1384x1072
>>1297741
>>1299763
>тюн киберлюстры
Низашло. Видно что это пони. Первый пик это оно. Остальные это натвис дмд.
Загроможденная комната чек. Эпик лайт чек. Не лошадинный анус чек.
(pov, doggystyle, anal:1.2), grab ass, (looking back,:1.2) epic light, cluttered room
Аноним 05/08/25 Втр 17:41:25 1300386 222
>>1300382
>cluttered room
А нахера ты всё на пол кидаешь?
Аноним 05/08/25 Втр 17:46:18 1300393 223
image.png 291Кб, 1366x617
1366x617
image.webp 60Кб, 1664x928
1664x928
image.webp 100Кб, 1024x1024
1024x1024
image.webp 107Кб, 1024x1024
1024x1024
Аноним 05/08/25 Втр 17:47:00 1300395 224
noNAG (1).webp 79Кб, 1024x1024
1024x1024
NAG (1).webp 100Кб, 1024x1024
1024x1024
noNAG (2).webp 85Кб, 1024x1024
1024x1024
NAG (2).webp 107Кб, 1024x1024
1024x1024
Ну и тест с НАГ и без.
Аноним 05/08/25 Втр 17:51:13 1300399 225
image 283Кб, 1000x1456
1000x1456
image 334Кб, 1000x1456
1000x1456
image 368Кб, 1000x1456
1000x1456
image 335Кб, 1000x1456
1000x1456
Аноним 05/08/25 Втр 17:59:02 1300410 226
image.png 18Кб, 413x191
413x191
image.png 1947Кб, 1024x1024
1024x1024
image.png 1891Кб, 1024x1024
1024x1024
image.png 1278Кб, 1023x720
1023x720
>>1300355
>Русский должен понимать.
Но он не понимать. А ангиске норм.
Аноним 05/08/25 Втр 18:11:21 1300426 227
image.png 739Кб, 1568x796
1568x796
>>1300355
хотя лол, я тебя не понял сначала.
Она текст генерить на русском не умеет, но промпт понимает.
Аноним 05/08/25 Втр 18:33:45 1300439 228
>>1300426
Почему-то вместо девушки китаянка. Пиши классическое: redhead European woman 21yo in casual dress standing on street, very sun
Аноним 05/08/25 Втр 18:44:12 1300454 229
квенкал впаяли тупо ллмку свою вместо клипа, а текстурки добавить забыли, зато всратых гендерфлюидных полукитаянок запихнули, чуда не случилось
Аноним 05/08/25 Втр 18:54:47 1300480 230
изображение.png 2211Кб, 1024x1024
1024x1024
>>1300151
Выглядит как хуёвый фильтр резкости в фотошопе. ИРЛ таких фотографий не бывает.
Аноним 05/08/25 Втр 18:57:36 1300489 231
>>1300480
Выглядит, как апскейл с 128р.
Аноним 05/08/25 Втр 19:03:06 1300497 232
>>1300489
>апскейл
Скорее всего и апскейл и эта лора училась на примитивном датасете из автоматически конвертированных картинок.
Аноним 05/08/25 Втр 19:30:48 1300543 233
image 115Кб, 660x998
660x998
>>1299268
>huggingface
>>1300497
>на примитивном датасете
Не может быть! Вот смотри пример качества.
Аноним 05/08/25 Втр 19:42:17 1300567 234
image.png 536Кб, 1194x639
1194x639
Аноним 05/08/25 Втр 19:45:46 1300574 235
Аноним 05/08/25 Втр 19:51:11 1300588 236
>>1300574
Это всё хуйня, от модели и воркфлоу сильно зависит, нет какого-то одного лучшего семплера. Те же implicit семплеры как говно могут выглядеть, но с 4-шаговыми лорами или если правильно приготовить - топ. CFG и наличие аттеншен гайденса сильно влияет на оптимальный семплер. Гибридные семплеры там чел вообще не осилил.
Аноним 05/08/25 Втр 19:51:15 1300589 237
>>1300567
Ну, ладно, nsfw говоришь не возможен. Но работают ли разные позы? Например: стоит спиной к камере нагнувшись вперед и раздвинув ноги.
Ну и т.п. типа "сиди на стуле подняв и разведя ноги вверх"
Работают?
Аноним 05/08/25 Втр 19:54:06 1300595 238
Аноним 05/08/25 Втр 19:57:15 1300601 239
>>1300454
У квена никогда не было своих видео и картнко моделей, они просто подбирают плохо лежащий опенкал.
Аноним 05/08/25 Втр 19:59:16 1300604 240
>>1300319
Про ван я так не писал. Зайди в чат квена и выбери омнимодель, кинь фото тянки (которой у тебя нет) и посмотри как она станет пиздоглазкой в мыле.
Аноним 05/08/25 Втр 19:59:38 1300605 241
>>1300574
>a neutral vibrant yellow background
Я вот так не тестю. Нужен лес на фоне. Сосновые деревья и кусты. Сразу будет понятен грип и детализация. А на однотонном фоне это не тест.
Аноним 05/08/25 Втр 19:59:56 1300606 242
>>1300316
Это и есть флюкс, долбоеб.
Аноним 05/08/25 Втр 20:02:31 1300612 243
>>1299755
Чё там у тебя кончилось? Модем перезапустить и обновить свой динамикайпи не хватает айсикю?
Аноним 05/08/25 Втр 20:05:59 1300617 244
>>1300605
да, он мегатупо поступил, ещё и разрешение некондиционное, что на нет всё сводит
Аноним 05/08/25 Втр 20:09:38 1300626 245
ComfyUI00041.png 1176Кб, 1024x1024
1024x1024
ComfyUI00036.png 1215Кб, 1024x1024
1024x1024
ComfyUI00035.png 983Кб, 1024x1024
1024x1024
ComfyUI00034.png 1042Кб, 1024x1024
1024x1024
>>1300606
>Flux - 12b модель
>Qwen Image - 20b модель
как по твоему они добавили дополнительные 8 миллиардов параметров в 12b модель? Просто замерджили? Сделали add paremeters?
Ну и кто теперь долбаеб?
Еще скажи что в SD 1.5 можно добавить 3 млрд. параметров чтобы он стал похоже на SDXL.
Аноним 05/08/25 Втр 20:19:42 1300648 246
image.png 1960Кб, 1024x1024
1024x1024
>>1300639
а да?
конечно, ведь он же еще и натренировал лично на своем домашнем ПК модель уровня Imagen от Google и он добродушно дает доступ через свой дискорд к этой 100% сделанной лично им мега модели.
Аноним 05/08/25 Втр 20:28:10 1300664 247
image.png 397Кб, 1100x701
1100x701
17544092885320.png 1463Кб, 1024x1024
1024x1024
>>1300480
а так норм? Я понимаю, тяжело сразу с блюра соскочить
Аноним 05/08/25 Втр 20:28:15 1300665 248
image.png 20Кб, 763x194
763x194
image.png 17634Кб, 7680x1152
7680x1152
https://huggingface.co/city96/Qwen-Image-gguf

Мастер квантования и отец Ггуфа вернулся, и даже не просто чтобы дать собственный мастерский квант на Квен, но и чтобы преподнести миру новый способ, который позволяет сохранять качество вплоть до Q2 модели. УРА, ТОВАРИЩИ!

https://imgsli.com/NDA0MTIy

сам конечно ничего не пробовал, сейчас затестим новый Q2
Аноним 05/08/25 Втр 20:30:24 1300668 249
>>1300665
>Q2
Уже обсосали его в максимальной сборке с 50 шагами кал вылезает, а ты с q2 лол
Аноним 05/08/25 Втр 20:33:40 1300677 250
>>1300664
Пчел. Если ты слепоёбок - не значит что все такие. Дело не в ёлках. У неё перетравлены высокие частоты, как это было в хуёвых уроках фотошопа из 2003. Это брак.
Аноним 05/08/25 Втр 20:36:44 1300680 251
>>1300668
новость даже не про Qwen слоупокич, перечитай еще раз.
05/08/25 Втр 20:41:14 1300687 252
2P-00021.jpg 360Кб, 1920x1088
1920x1088
Аноним 05/08/25 Втр 21:06:53 1300743 253
image.png 4687Кб, 1600x1600
1600x1600
Аноним 05/08/25 Втр 21:12:24 1300755 254
Аноним 05/08/25 Втр 21:18:06 1300763 255
Можно ли как-то сделать очередь, написал промт - добавил в очередь, следующий, потом нажал сгенерить?
Аноним 05/08/25 Втр 21:34:49 1300801 256
>>1300763
да, просто нажми на run снова пока генерируется.
Аноним 05/08/25 Втр 22:44:41 1300952 257
не успеваю уже следить, каждую неделю какая то йоба модель выходит, че за квен новый, там тоже такая же всратая кожа как во флюксе?
Аноним 05/08/25 Втр 23:00:38 1300977 258
>>1300952
Там вообще нет кожи. Нет текстур - нет проблем!
Аноним 06/08/25 Срд 00:10:06 1301094 259
>>1300952
По качеству и пониманию промпта квен явно лучше вана, но без ускорялок грустно, по минуте на пик. Радует только то что это не всратый огрызок как флюкс.
Аноним 06/08/25 Срд 00:23:44 1301117 260
1754429023078.jpeg 4184Кб, 4608x3584
4608x3584
1754429023495.jpeg 1427Кб, 3840x2160
3840x2160
1754429023645.jpeg 1364Кб, 3840x2160
3840x2160
1754429023795.jpeg 1130Кб, 3840x1600
3840x1600
Аноним 06/08/25 Срд 01:22:11 1301173 261
1655700043389.png 1151Кб, 960x1280
960x1280
1599578293447.png 1406Кб, 960x1280
960x1280
1687508557536.png 1181Кб, 960x1280
960x1280
1623939103625.png 1182Кб, 960x1280
960x1280
Ну по пониманию промпта это конечно топ. Уровень топовых платных сеток, флюкс даже рядом не стоял.
Аноним 06/08/25 Срд 01:42:06 1301206 262
>>1301094
>По качеству и пониманию промпта квен явно лучше вана
По качеству то, что я видел не лучше, а сильно худше, пластиковое все на равне с флуксом первым

>но без ускорялок грустно
Нунчаку уже пилят
Аноним 06/08/25 Срд 02:10:13 1301229 263
1740519276907.png 1026Кб, 960x1280
960x1280
1680982147032.png 1123Кб, 960x1280
960x1280
1695002294029.png 1150Кб, 960x1280
960x1280
1623467537565.png 1415Кб, 960x1280
960x1280
>>1301206
Это потому что лоурезы. Клоузапы нормально выглядят. Будет скорость, можно будет и про качество думать, а пока каждый шаг и пиксель экономим. Можно XL проходиться.
Аноним 06/08/25 Срд 02:19:35 1301238 264
image.png 542Кб, 2819x1591
2819x1591
качнул квен и вылазит ошибка. не так делаю что-то?

Prompt outputs failed validation:
CLIPLoader:
- Value not in list: type: 'qwen_image' not in ['stable_diffusion', 'stable_cascade', 'sd3', 'stable_audio', 'mochi', 'ltxv', 'pixart', 'cosmos', 'lumina2', 'wan', 'hidream', 'chroma', 'ace', 'omnigen2']
Аноним 06/08/25 Срд 02:21:50 1301242 265
Аноним 06/08/25 Срд 02:26:33 1301245 266
>>1301242
спасибо, заработало.
Аноним 06/08/25 Срд 02:28:09 1301247 267
image.png 38Кб, 1353x715
1353x715
Хотя нет, не заработало. Теперь вот это пишет
Аноним 06/08/25 Срд 03:13:41 1301277 268
image.png 257Кб, 676x1341
676x1341
Короче заработало. На 8 гигах уже 15 минут рендерит один кадр. Еще полчаса. Надеюсь он будет гениальным.
Аноним 06/08/25 Срд 03:17:30 1301280 269
1754439449637.png 1571Кб, 1472x1136
1472x1136
1754439449803.png 1410Кб, 1472x1136
1472x1136
1754439449937.png 1391Кб, 1472x1136
1472x1136
Аноним 06/08/25 Срд 03:25:55 1301286 270
ComfyUI00019.png 1123Кб, 1280x720
1280x720
А квен реально охуенен. Час ожидания оправдан.
Аноним 06/08/25 Срд 03:36:57 1301289 271
1754440617460.png 1449Кб, 1472x1136
1472x1136
>>1301286
> Час ожидания
У тебя тостер или адсл? На что час ушел?
Аноним 06/08/25 Срд 07:03:17 1301316 272
>>1301094
Ору с говноеда, какое качество шиз? Понимание промпта не есть качество.
Аноним 06/08/25 Срд 07:19:33 1301322 273
>>1301173
В списке клиентов билла клинтона забыл. И нужно чтоб было как на печатной машинке сделано, а не фломастером.
Аноним 06/08/25 Срд 08:17:10 1301338 274
М-да, видимо не осталось здесь старожил времён сд1.5. Иначе бы помнили, что в негатив вписывать токены Chinese, Asian считалось обязательным и решало все проблемы с азиатчиной, которая также лезла со всех щелей.
Аноним 06/08/25 Срд 08:27:00 1301342 275
>>1301338
Как это пофиксит каловое качество датасета квена? Тупые школьники итт вынуждены сдохлей квен рефайнить
Аноним 06/08/25 Срд 08:41:15 1301350 276
>>1301342
>Чтобы кофе был сладким надо добавить сахара.
>Как это уменьшит сколы на капоте моей машины?
Ты вообще в связную логику можешь?
Аноним 06/08/25 Срд 09:17:44 1301379 277
>>1301338
> в негатив вписывать токены
Вообще-то (japan:2).5, а в позитив нужно писать (very sun]:1.7. Знаем такое.
>>1301350
> в связную логику можешь?
У него фокууусное расстройство личности. Скажи спасибо, что он в твоем ответе совет использовать карася не увидел.
Аноним 06/08/25 Срд 09:52:17 1301412 278
>>1301350
Твоя проблема в слабоумии. Это свойственно школьникам, которые что видят о том и думают, без намёка на мышление.
Аноним 06/08/25 Срд 10:05:36 1301422 279
ComfyUI00078.png 4060Кб, 1536x2048
1536x2048
ComfyUI00077.png 4765Кб, 1536x2048
1536x2048
ComfyUI00113.png 4533Кб, 1536x2048
1536x2048
ComfyUI00103.png 5621Кб, 1536x2048
1536x2048
Сижу дальше на ваньке. Жду нунчаку этого вашего квена.
Аноним 06/08/25 Срд 11:08:27 1301460 280
>>1301422
А мог бы девушку найти. Лето на дворе.
Аноним 06/08/25 Срд 11:10:48 1301463 281
Цель - генерация максимально обычных фоток, будто на телефон сняли, со всеми недостатками телефонных камер. В общем, нужна генерация неидеальных фото. Не учитывая лоры, то какуюая модель/файтюн лучше подойдет
Аноним 06/08/25 Срд 11:40:52 1301495 282
ComfyUI00940.png 843Кб, 1024x768
1024x768
>>1301460
Если б он мог, он бы тут не сидел.
Аноним 06/08/25 Срд 12:20:49 1301546 283
17544230.png 1481Кб, 880x1184
880x1184
175442273808.png 1420Кб, 880x1184
880x1184
Аноним 06/08/25 Срд 12:21:59 1301549 284
ComfyUI00066.png 3866Кб, 2048x1536
2048x1536
>>1301460
Девушки переоценены
Аноним 06/08/25 Срд 12:37:44 1301573 285
>>1301463
Хрома. Но придётся попердолиться.
Аноним 06/08/25 Срд 12:47:02 1301586 286
Аноним 06/08/25 Срд 13:30:44 1301633 287
1754476243556.png 934Кб, 1152x896
1152x896
1754476243639.png 1247Кб, 896x1152
896x1152
1754476243756.png 1177Кб, 896x1152
896x1152
1754476243873.png 1008Кб, 1536x640
1536x640
Аноним 06/08/25 Срд 13:30:51 1301634 288
1690707530724.png 1666Кб, 1152x1536
1152x1536
1723241993403.png 1448Кб, 1152x1536
1152x1536
1697865393947.png 2055Кб, 1152x1536
1152x1536
1739408759018.png 1625Кб, 1152x1536
1152x1536
>>1301586
Я пока сам не напердолил как надо. Как-то стиль скачет между генерациями - иногда мылит, иногда на XL похоже, иногда заебись прям. Что-то меняешь и вроде лучше становится, а потом спустя пару генераций вроде и нет. Надо пердолиться ещё. Пикрил что получается, в целом достойный наследник XL, и лоры на 24 гигах можно тренить нормально. Если тебе надо зашакалить как фото с телефона, то он с радостью мылит, в стилизацию умеет.
Аноним 06/08/25 Срд 13:36:09 1301640 289
1754476568762.png 1018Кб, 1536x640
1536x640
1754476568879.png 1080Кб, 1536x640
1536x640
1754476568979.png 965Кб, 1536x640
1536x640
1754476569062.png 955Кб, 1536x640
1536x640
Аноним 06/08/25 Срд 13:43:20 1301651 290
>>1301229
>Это потому что лоурезы. Клоузапы нормально выглядят
Уровень sd1.5. Для картинок с его понимаем промпта норм, но для реализма пока ван тащит
Аноним 06/08/25 Срд 13:44:54 1301652 291
image.png 523Кб, 1313x818
1313x818
Аноним 06/08/25 Срд 13:53:55 1301659 292
1733499475421.png 940Кб, 1946x1151
1946x1151
>>1301652
Нашёл чем тестить, лол. Это говно на всё показывает 100% сгенерировано.
Аноним 06/08/25 Срд 13:58:44 1301666 293
>>1301659
Мне удалось обмануть но с лорой реального человека ванька в этом плане молодец
Аноним 06/08/25 Срд 14:08:32 1301675 294
>>1301634
> в стилизацию умеет
Для Хромы отлично работает мокрописька для стилей на семплере, подбираешь подходящий референс стиля и генеришь.
Аноним 06/08/25 Срд 14:16:02 1301683 295
image.png 2273Кб, 1024x1024
1024x1024
image.png 2326Кб, 1024x1024
1024x1024
>>1301094
>без ускорялок грустно
>>1301229
>Будет скорость, можно будет и про качество думать
>>1301422
>Жду нунчаку этого вашего квена.

https://modelscope.cn/models/DiffSynth-Studio/Qwen-Image-Distill-Full/summary
Не долго пришлось ждать, уже выпустили первый дистиль квана

https://huggingface.co/QuantStack/Qwen-Image-Distill-GGUF

на 15 шагах 1 CFG выдает норм текст, на 10 шагах уже сыплется.
Аноним 06/08/25 Срд 14:23:52 1301689 296
>>1301683
Я ещё вчера потратил 2 часа на квантование этого говна, шакалит очень сильно, как будто на XL со всратым VAE вернулись. Даже пробовал 2/3 семплить им, а потом 6 шагов добивать обычным - всё равно говно. Ждём нормальную лору на 4/8 шагов или нунчаку.
Аноним 06/08/25 Срд 15:10:51 1301737 297
>>1301666
>но с лорой реального человека
>ванька в этом плане молодец
Сам натренил?
Аноним 06/08/25 Срд 17:21:53 1301926 298
Квен не качайте. я скачал, обучил лорку. параша мыльная
Аноним 06/08/25 Срд 17:22:30 1301928 299
бамп
Аноним 06/08/25 Срд 17:36:05 1301939 300
>>1301926
Чем обучал? Для вана 2.2 что-то знаешь? Я musubi чекнул, но он не запустился у меня
Аноним 06/08/25 Срд 17:42:48 1301949 301
>>1301939
Троллингом треда, учил лохов юшки накидывать ему.
Аноним 06/08/25 Срд 17:45:37 1301950 302
>>1301939
ai-toolkit. сейчас как раз запустил 22 проверить, вроде автор ничего не говорил про новую версию, но в коде есть упоминание параметра wan22
Аноним 06/08/25 Срд 17:50:42 1301953 303
Аноним 06/08/25 Срд 18:23:47 1302006 304
ComfyUI00030.png 1152Кб, 1024x1024
1024x1024
ComfyUI00028.png 1104Кб, 1024x1024
1024x1024
>>1301689
>2/3 семплить им, а потом 6 шагов добивать обычным
на реддите пишут что латента Qwen спокойно идет в Wan без декодинга, так как vae от qwen основана на vae от wan.
Аноним 06/08/25 Срд 19:16:26 1302063 305
>>1300082
>chroma
две минуты, но зачетно... убыстрялки в наличии?
Аноним 06/08/25 Срд 19:39:25 1302099 306
Аноним 06/08/25 Срд 21:48:57 1302243 307
Привет аноны, я тут из спячки к вам одним глазком. Что там за квена такая?
Моар 30 генераций-примеров.
Аноним 06/08/25 Срд 22:02:00 1302263 308
ComfyUI00021.png 1014Кб, 1280x720
1280x720
675675.png 2561Кб, 1920x1088
1920x1088
>>1302243
1 пик квен
2 пик ван

То есть квен выглядит как форк вана, но очень мыльный и требует 5090 для норм работы. Не нужен.
Аноним 06/08/25 Срд 22:21:55 1302271 309
>>1302263
>квен выглядит как форк вана
Это ты исходя из чего такой вывод сделал, пед?
Аноним 06/08/25 Срд 22:30:06 1302274 310
ComfyUI00020.png 1008Кб, 1280x720
1280x720
ComfyUI00187.png 2800Кб, 1920x1088
1920x1088
>>1302271
Исходя из аналогичных картинок, чмонь.

1. квен.
2. ван
Аноним 06/08/25 Срд 22:31:36 1302275 311
>>1302274
Так ты же им одинаковые промпты и пишешь, пед
Аноним 06/08/25 Срд 22:38:08 1302283 312
>>1301117
жопа с киськой прямо удались, а ебальце пластиковое - совсем нет
Аноним 06/08/25 Срд 22:39:56 1302286 313
с.png 1398Кб, 1024x1024
1024x1024
>>1302275
Да, чмонь, выдают одинаковую картинку по одному и тому же промту. А вот сд3.5 по этому промту рисует совершенно иначе. Так что квен это ухудшенный ван для 5090. Вернее, ван заточен под видео, а квен это ван для фото, но что-то пошло не так.
Аноним 06/08/25 Срд 22:42:41 1302290 314
>>1298800
Ебанутый копроежка, это и есть дмд с очень всратым фильтром и процессингом. Одних этих ублюдских цветов достаточно, что понять его уровень и понимание чем он занимается.
Аноним 06/08/25 Срд 22:44:36 1302294 315
>>1301229
>>1301280
>>1301286
>>1301289
>>1301633
>>1302006
чёто прям вообще грустный пиздец по квалити. картинки с трампом, конечно вдохновляют, но их в контексте можно напердолить в несколько шагов. подожду короче больше примеров с реддита
Аноним 06/08/25 Срд 22:51:18 1302300 316
>>1302063
rl и flash версии
сейчас как раз последние этапы обучения, следующими можно ждать дистиллированные версии
Аноним 06/08/25 Срд 22:52:30 1302301 317
>>1302286
Приятно видеть итт адекватов. Эти дни тестирую квен и пришёл к выводу, что всё с ним печально. При том что у меня руки прямые и я в этой теме с полторашки ещё. Квен ощущается каким-то тюном а ля бля flux colossus/chroma. Ну типа одно дело понимание промпта, другое реализация этого понимания.
Аноним 06/08/25 Срд 22:53:52 1302305 318
>>1302286
>А вот сд3.5
Пед, у тебя с другим соотношением сторон даже ван другую композицию сваяет
Аноним 06/08/25 Срд 23:13:19 1302336 319
а.png 1474Кб, 1536x768
1536x768
>>1302305
Чмонь, ну что ты несешь. Вот с другим соотношением. Сд 3.5.
Аноним 06/08/25 Срд 23:27:05 1302361 320
>>1302336
Откуда у тебя баба взялась и куда фломастеры делись? Очевидно у тебя хуёвый промпт чтобы делать из него какие-то выводы, пед
Аноним 06/08/25 Срд 23:30:40 1302367 321
Аноним 06/08/25 Срд 23:42:15 1302379 322
Аноним 06/08/25 Срд 23:45:27 1302383 323
Как запустить сдшу при отключенном инторнете?
Аноним 06/08/25 Срд 23:51:07 1302391 324
image.png 1550Кб, 1419x1072
1419x1072
Аноним 06/08/25 Срд 23:53:23 1302394 325
Как запустить сдшу при отключенном инторнете?
Аноним 06/08/25 Срд 23:58:40 1302402 326
1754513919559.jpeg 839Кб, 1792x2304
1792x2304
Аноним 07/08/25 Чтв 00:00:03 1302404 327
1675439278363.png 2005Кб, 1152x1536
1152x1536
1611928984657.png 2398Кб, 1152x1536
1152x1536
>>1302099
> не очевидно хорошо или нет
Как минимум ими можно cfg убрать, а это уже в два раза быстрее генерации.
Аноним 07/08/25 Чтв 03:04:27 1302613 328
>>1302404
>эта квен-палитра ни с чем не спутаешь блекло зеленоваты выцветший лоурезкал
Аноним 07/08/25 Чтв 04:10:01 1302657 329
Вы начали удивлять, кал стал меньшинством.
>>1302404
Дай промпт если это на хроме. Без всяких приколов, обычный воркфлоу?
Аноним 07/08/25 Чтв 04:55:13 1302679 330
>>1302394
Использовать комфиуи
Аноним 07/08/25 Чтв 06:27:52 1302751 331
ComfyUI00023.png 2976Кб, 1920x1088
1920x1088
Аноним 07/08/25 Чтв 08:36:23 1302808 332
image 117Кб, 832x1216
832x1216
image 118Кб, 832x1216
832x1216
Квин. Промптите как на сд1.5. Кучу фото-тегов. Подобранный негатив.
Аноним 07/08/25 Чтв 08:41:38 1302814 333
image 121Кб, 832x1216
832x1216
Вот еще. Какие-то текстурки в квине всё же есть.
Detailed grainy film photograph of a selfie film photograph of a girl long hair blue eyes brown hair night body freckles
Аноним 07/08/25 Чтв 10:10:54 1302867 334
Аноним 07/08/25 Чтв 10:39:01 1302904 335
>>1302679
>Использовать копроуи
Аноним 07/08/25 Чтв 11:31:56 1303008 336
На реддите пишут что для фотореализма лучше SD3 + контролнеты + instantid так ничего и не придумали. Мнение?
Аноним 07/08/25 Чтв 11:48:55 1303054 337
we-are-doomed-v[...].webp 296Кб, 1080x1409
1080x1409
>>1303008
> На реддите пишут
> Мнение?
Аноним 07/08/25 Чтв 12:10:37 1303095 338
>>1303008
Показать они свой реализм, конечно, не смогут?
Аноним 07/08/25 Чтв 12:15:00 1303102 339
>>1303008
Кстати, вполне вероятно. Может на img2img она намного лучше. Я помню, охуел как реалистично выглядят портреты на сд3. Но больше она ничего не умела, поэтому уже даже не помню как она генерила. С тех пор многое поменялось, не сравнивал.
Аноним 07/08/25 Чтв 12:18:04 1303116 340
Есть ещё у кого-то здесь rtx3050 на 8гиг? Интересно, что у меня любые гуфы чуть медленнее обычных моделей. Причем заведомо больше размеров врам. Флюкс, Ван, Квин и т.п. Специально скачивал мелкие гуфу на Q2 или Q3 чтобы в память карты входили и они медленнее чем 12-20 гиговые обычные модели. Немного, но есть. Смысл от гуфов для меня вообще? Сталкивался кто с таким?
Аноним 07/08/25 Чтв 12:43:32 1303161 341
1754559811161.png 2246Кб, 1136x1472
1136x1472
1754559811377.png 225Кб, 963x786
963x786
1754559811411.png 582Кб, 1210x825
1210x825
>>1302814
> текстурки
Ну хуй его знает. Единственные текстуры, которые я там вижу - пересекающиеся полосы, будто напечатано на простыне. Это VAE косячит или сэмплер/щедулер/шаги не те?
Аноним 07/08/25 Чтв 12:54:28 1303170 342
>>1303095
>Показать они свой реализм, конечно, не смогут?
У меня самое реалистичное фото сгенерено на sd1.5 + реализм лора + контролнет.

Сейчас мучаю ван 2.2, ебало генерит как надо, но без контролнета он деревянный. А артефактов как на 1.5. Хз как их убрать, инпеинта ваном нет.

>>1303102
>Я помню, охуел как реалистично выглядят портреты на сд3
Так и здесь выше в треде >>1298171 чел на сд делает, ван в такую кожу не умеет
Аноним 07/08/25 Чтв 12:54:56 1303171 343
Сап бывалые, подскажите, кто ни будь пробовал себе собирать "бенчмарк" для теста моделей/лоры?
Хочу сделать какой ни будь максимально конкретный и стабильный промпт по которому будет рисоваться всегда одно и тоже
Для чего? что бы при добавлении лоры например, было видно на "бенчмарке" как и на что именно лора влияет, максимально предсказуемо(насколько это возможно) относительно эталона
Кроме желания у меня не хватает опыта такое сделать, может есть идеи или примеры подобных вещей? может что то делали для себя подобное и готовы поделится опытом?
Аноним 07/08/25 Чтв 12:56:47 1303173 344
>>1303171
Для каломатика был x/y plot, для комфипараши есть ноды, но там под каждую модель пердолиться надо, я не нашел универсального решения
Аноним 07/08/25 Чтв 12:59:20 1303176 345
>>1303171
> максимально конкретный и стабильный промпт по которому будет рисоваться всегда одно и тоже
Не будет.
Аноним 07/08/25 Чтв 13:13:55 1303197 346
image.png 945Кб, 1535x593
1535x593
>>1303173
Знаю, xyz plot нужен уже после того как есть что обкатывать
я хочу именно базовую картинку максимально стабильную придумать, именно как основа для xyz'a в будущем, что бы сравнивать(почти бенчмарк)
>>1303176
я понимаю что будет плавать сид и в зависимости от него результат
и 100% точности не будет, и плавает на картинке всё что не описано максимально подробно и точно, но даже не идеальный результат всё равно сильно поможет в оценке лор/моделей/ новых тегов/ чего угодно ещё
Как пример пик - меняется только прическа в промпте, а в результате меняется, возраст персонажа, положение головы, одежда, раса и тп
основная причина потому что всё это не записано подробно в промпте,
Вот я и хочу придумать максимально конкретный стабильный промпт для подобных вещей
Аноним 07/08/25 Чтв 13:34:10 1303231 347
hi
Аноним 07/08/25 Чтв 13:50:16 1303255 348
img00009.png 1466Кб, 832x1248
832x1248
Аноним 07/08/25 Чтв 14:26:53 1303322 349
image 1860Кб, 1155x821
1155x821
Страшная мысль пришла - а что если нейронки, да вообще мощние видео карты запретят как герыч? Я вот недавно размышлял что как будто с нейронками смысл жизни обрёл, и я не какой-то шиз, а значит об этом многие сейчас думают. А так думать в массах нельзя, чтоб плодячка не исчезла и многие сферы услуг. По этой же самой причине запретили тоже безобидных курильщиков зелёного. И я даж не знаю. Если отнимут нейронки, я буду горевать. Надо как-то всё сейвить.
Аноним 07/08/25 Чтв 14:29:12 1303327 350
>>1303322
Таблетки пей, а то вдруг их тоже запретят.
Аноним 07/08/25 Чтв 14:54:54 1303379 351
>>1303197
> максимально конкретный стабильный промпт
Не будет. Если ты считаешь, что сменив 1.5 на хруму/квену/флюху/небо/аллаха ты внезапно сможешь заставить нейронку следовать промпту так, чтобы при смене прически менялась только прическа, да еще и на разных моделях и с разными лорами, то ты слишком много хочешь. Но всегда есть классика - european woman, casual dress.
Аноним 07/08/25 Чтв 15:01:35 1303392 352
>>1303197
>всё что не описано максимально подробно
Тебе надо искать те имена, в которые максимально предопределённый и узнаваемый образ: Чарли Чаплин, Барт Симпсон, Венера милосская, Микки Маус, Эйфелева башня, Мерлин Монро и тд. Надо только подобрать, чтобы копирайтом не задевало.
Аноним 07/08/25 Чтв 15:25:13 1303420 353
>>1303392
Пробовал, проблема в том что образ конкретного "персонажа" тащит за собой влияющие на результат куски (атрибуты, цвета одежды, материал одежды и тп)
Если персонаж носил зеленый костюм похожий на латексный, то и всю одежду которую ты ему предложишь он отрисует в латексе и в зелёном цвете(если не указано обратное), предложишь платье(без уточнений) - будет зелёное латексное платье
Это хорошо когда ты рисуешь конкретного персонажа, одежда будет соответствовать
Но цель придумать универсальный бенчмарк, и тут известный персонаж слишком сильно повлияет на результат там где это не надо
>>1303379
Я не поехавший, понимаю разницу между моделями, и не жду между моделями большой повторяемости
Я хочу брать лору на одежду/прическу/атрибут/"улучшатель" от васяна или просто экспериментировать с тегами новыми, не кардинально влияющее на результат и хочу его прогнать так, что бы четко видеть результат а не генерить пальцем в небо где ты меняешь прическу а персонаж меняет положение головы,цвет кожи и одежду, именно для качественной оценки/тестов и хочу делать этот "бенчмарк"
Аноним 07/08/25 Чтв 15:39:28 1303441 354
image 73Кб, 1080x607
1080x607
На квен реализм лору прикрутили, получилось неплохо. Такими темпами глядишь будет годная модель
Аноним 07/08/25 Чтв 15:48:25 1303454 355
>>1298171
Чел, это >>1298171 позорный дмд кал, который и я тысячами генерю, но получше и со своими лорами. С реализмом связано это очень слабо.
Аноним 07/08/25 Чтв 15:56:34 1303466 356
>>1303454
>Критикует
>Свое не показывает
Ясно
Аноним 07/08/25 Чтв 15:57:15 1303467 357
>>1303170
>инпеинта ваном нет
как нет, есть. так же как и инпейнт на любой другой модели. и img2img, апскейл есть. пока есть значение денойза, инпейнт есть на любой модели, так как по сути инпейнт это насрать шумом на область картинки и перегенерить эту область заново - что не отличается от обычной генерации пикселей которую делают все картиночные модели.

>>1303322
>Надо как-то всё сейвить.
Все уже засейвлено на харддрайвах миллионов пользователей civitai. Сейчас автоархивация проходит так, что ни одна удаленная с него модель не остается без бэкапа от кого-то, подозреваю что боты скачивают все публикуемые на civitai модели https://civitaiarchive.com/deleted-models?is_nsfw=true&is_deleted=true
Аноним 07/08/25 Чтв 16:09:58 1303480 358
>>1303467
>есть. так же как и инпейнт на любой другой модели. и img2img, апскейл есть. пока есть значение денойза, инпейнт есть на любой модели
Ох ебал я всё это, у меня уже бугурт от того что нужно копаться на ютубе слушая индусов, на говноцивитаи, где вперемешку всё и реддите что б найти нормальный воркфлоу. Был же нормальный каломатик, где всё в одном интерфейсе, а тут ищи подходящий воркфлоу
Аноним 07/08/25 Чтв 16:16:00 1303485 359
1717754809057.jpeg 185Кб, 1152x1536
1152x1536
>>1303441
> 50 шагов
Это пиздец, конечно. Тут на 20 еле выживаешь. И прибавка качества мизерная, но она сука есть.
Аноним 07/08/25 Чтв 16:20:58 1303493 360
1754572857688.png 1449Кб, 832x1216
832x1216
1754572857822.png 1427Кб, 832x1216
832x1216
1754572857972.png 1349Кб, 832x1216
832x1216
1754572858088.png 1420Кб, 832x1216
832x1216
>>1303420
> Я хочу брать лору на одежду/прическу/атрибут/"улучшатель" от васяна или просто
Не бу Тогда тебе нужно составлять промпт на каждую лору на одежду/прическу и делать прогон без нее и с ней, а не искать магический промпт, на котором можно всё тестировать. Как только ты скачаешь лору с триггером, которого нет в твоем универсальном промпте, все предыдущие результаты окажутся инвалидами.
amateur photo, 1girl, ginger, shy, formfitting dress, petite, standing, dorm, natural light, evening twilight
Аноним 07/08/25 Чтв 16:22:21 1303495 361
image.png 1858Кб, 1024x1024
1024x1024
image.png 2345Кб, 1024x1024
1024x1024
image.png 1878Кб, 1024x1024
1024x1024
image.png 2306Кб, 1024x1024
1024x1024
>>1302294
Уже все решили что топ https://www.youtube.com/watch?v=gO6_pDYHPlw

Особенность Qwen не в качестве кожи или текстур, а в том, что оно может в то, что другие локальные нейронки не могут.

>>1303480
Это все от не понимания того, что вообще происходит при генерации картинки нейронкой. Поэтому и ComfyUI с его лапшой лучше чем автоматик, ведь на последнем можно доталова сидеть не понимая что делает vae, текстовые энкодеры и что происходит при апскейле или img2img, а вот с ComfyUI становится понятно - ведь тебе в итоге нужно самому построить пайплайн для инпейнта и ты понимаешь что ты делаешь то же самое что и при t2i только для отдельной области картинки.
Аноним 07/08/25 Чтв 16:36:04 1303510 362
111.png 933Кб, 1429x1135
1429x1135
>>1303493
>Как только ты скачаешь лору с триггером, которого нет в твоем универсальном промпте, все предыдущие результаты окажутся инвалидами.
Если это будет происходить не каждый второй раз, а например на 1 из 5 лор - то меня это более чем устроит, это уже более чем стоит усилий
Дело даже не только в лорах, я теги тоже хочу прогонять
Показал на пике хороший пример, первое что хочу стабильно получать (через подробный xyz plot а не через контрол неты и пердолинг)
Второе - то что часто всплывает само по себе (полагаю что из-за слабо описанного промпта персонажа , не уверен)
Аноним 07/08/25 Чтв 16:52:25 1303531 363
>>1303495
>Это все от не понимания того, что вообще происходит при генерации картинки нейронкой
Это как если бы тебе каждый раз, когда нужно куда-то поехать на машине нужно было бы пересобирать коробку с двигателем. Мне для нескольких картинок нужно пердолиться 3 недели.

>делаешь то же самое что и при t2i только для отдельной области картинки
Вот это было до вана, когда была одна универсальная модель, а тут мало того что на 2 части разделили, так еще и t2i и i2i отдельно, пидоры
Аноним 07/08/25 Чтв 17:48:21 1303616 364
>>1303441
страшных бабищ завезли, мне нинад
Аноним 07/08/25 Чтв 17:49:04 1303619 365
>>1303531
>так еще и t2i и i2i отдельно
ничто не мешает делать i2i на t2v модели, i2v модель отдельно только для видео. Для целей генерации картинок не нужно что-то более чем t2v Wan 2.2 качать, да и то достаточно lownoise t2v 2.2 Wan.
Аноним 07/08/25 Чтв 18:16:07 1303638 366
1706361983940.png 1635Кб, 1152x1536
1152x1536
1732010353959.png 2136Кб, 1152x1536
1152x1536
1633026213853.png 2011Кб, 1152x1536
1152x1536
1730324133593.png 2029Кб, 1152x1536
1152x1536
>>1303495
> Особенность Qwen не в качестве кожи или текстур, а в том, что оно может в то, что другие локальные нейронки не могут.
Да, квен промптится лучше чем даже платные флюксы. А для генерации баб и реализма есть Хрома.
Аноним 07/08/25 Чтв 19:01:24 1303711 367
>>1303638
На пиках хрома? Я уже запутался с вашими постами. Дай промпт и название модели.
Аноним 07/08/25 Чтв 19:12:14 1303732 368
1754583133310.png 1069Кб, 896x1152
896x1152
1754583133410.png 1063Кб, 896x1152
896x1152
1754583133527.png 1075Кб, 896x1152
896x1152
>>1303485
Осталось только дождаться пару годков, когда на промпт фото будет выдавать фото, а не unreal engine render.
> прибавка качества мизерная, но она сука есть
А вот с этим я запутался. Увеличение шагов таки добавляет четкости, но вместе с ней и артефактов наваливает. 1 - 15 шагов, 2 - 20, 3 - 30. Уже на 20 шагах появляется эффект прифотошопленного ебала и какие-то дырки в пальцах.
Аноним 07/08/25 Чтв 19:26:09 1303754 369
OfPI54agHjk6In7[...].png 1693Кб, 1024x1024
1024x1024
>>1303638
>Да, квен промптится лучше
В реализм и несколько селебов может?

Arnold Schwarzenegger and Sylvester Stallone, in matching bright pink tracksuits, doing squats with concrete blocks, rusty outdoor gym in a snowy park, leafless birch trees, grey apartment blocks in distance, low resolution candid emotional live photo from rus social network, spontaneously taken in motion from random angel with a cheap phone camera in Chelyabinsk, compressed jpeg poor quality, chromatic aberrations, minor color distortion, date stamp
Аноним 07/08/25 Чтв 19:42:42 1303804 370
Аноним 07/08/25 Чтв 19:46:27 1303814 371
image.png 2423Кб, 1328x1328
1328x1328
image.png 2250Кб, 1328x1328
1328x1328
image.png 2496Кб, 1328x1328
1328x1328
image.png 2626Кб, 1328x1328
1328x1328
>>1303804
Да похер, это мелочи, ну исправил, этот ваш квен кончено пиздец рофл, в голос проиграл с генераций
Аноним 07/08/25 Чтв 19:50:21 1303825 372
ComfyUI00027.png 3360Кб, 1920x1088
1920x1088
ComfyUI00028.png 3137Кб, 1920x1088
1920x1088
Аноним 07/08/25 Чтв 19:54:00 1303835 373
>>1303804
Так над Слаем как раз летает рандомный ангел.
Аноним 07/08/25 Чтв 19:54:33 1303841 374
qwen 8946986349[...].png 1074Кб, 768x1152
768x1152
Квен плохо понимает английский, из-за чего порой случаются забавные моменты типа пикрелейтед.

Общее наблюдение: квеновские картинки пиздец как похожи на выдачу дерьмины по тем же промптам, в некоторых случаях буквально идентичные лица рисует. То ли на одном датасете тренированы, то ли оба файнтюны одной модели, х.з.
Аноним 07/08/25 Чтв 19:57:13 1303857 375
>>1303835
>над Слаем
Это пар, какой ангел шиз
Аноним 07/08/25 Чтв 19:59:59 1303874 376
>>1303857
> Это пар
Нет его в промпте, какой пар шиз
Аноним 07/08/25 Чтв 20:01:33 1303883 377
>>1303874
>Нет его в промпте
Нормальная нейронка сама понимает что должно быть а чего не должно, не трясись кловн
Аноним 07/08/25 Чтв 20:02:22 1303893 378
894701281770230[...].png 1100Кб, 1152x768
1152x768
Ух, анончики, реально грофон дерьмины, плюс лучше слушается промпта и нет цензуры на промпт/выдачу, и все это бесплатно без смс. Просто праздник какой-то, был уверен, что такого еще год-два ждать.
Аноним 07/08/25 Чтв 20:05:22 1303912 379
image.png 165Кб, 231x287
231x287
>>1303893
>реально грофон
Фанат ps3?
Аноним 07/08/25 Чтв 20:09:50 1303948 380
20250807195809 [...].png 1104Кб, 1152x896
1152x896
20250807200353 [...].png 1929Кб, 1152x896
1152x896
20250807200601 [...].png 1844Кб, 1152x896
1152x896
20250807200818 [...].png 1703Кб, 1152x896
1152x896
Аноним 07/08/25 Чтв 20:11:28 1303962 381
>>1303883
> Нормальная нейронка сама понимает
Стало быть ты предыдущего поколения? Когда обновят?
Аноним 07/08/25 Чтв 20:12:15 1303965 382
>>1303893
>грофон дерьмины
Что это? Покажи типичный пример сравнение Квин и дерьмины.
Аноним 07/08/25 Чтв 20:14:13 1303977 383
ComfyUI00034.png 2771Кб, 1920x1088
1920x1088
Аноним 07/08/25 Чтв 20:17:46 1303998 384
1751048711348.png 1947Кб, 1152x1536
1152x1536
1739138117364.png 1919Кб, 1152x1536
1152x1536
>>1303711
> название модели
Хрома, ванильная, блять. Берёшь и генеришь. В порнуху сразу умеет немного.
Аноним 07/08/25 Чтв 20:18:26 1304003 385
>>1303841
Он русский лучше английского понимает, лол. На русском вообще заебись.
Аноним 07/08/25 Чтв 20:23:16 1304035 386
670920e0b1d6469[...].webp 303Кб, 1080x1080
1080x1080
f56f6bf2e7b045a[...].webp 354Кб, 1080x1080
1080x1080
Аноним 07/08/25 Чтв 20:25:41 1304046 387
>>1304035
> 1pic
Да это же распухшие Кевин Костнер и Мэл Гибсон.
Аноним 07/08/25 Чтв 20:26:01 1304048 388
Dreamina 011.jpeg 436Кб, 1664x936
1664x936
Dreamina 012.jpeg 413Кб, 1664x936
1664x936
jimeng-2025-05-[...].jpeg 402Кб, 936x1664
936x1664
jimeng-2025-05-[...].jpeg 525Кб, 1056x1584
1056x1584
>>1303965
Вот дерьмина по тому же промпту, что >>1303893, только револьвера нет, пришлось убрать из-за цензуры. Третий и четвертый пик - персы отдельно, очень похожи на тех, которых квен нарисовал. Как иллюстрация к >>1303841

У дерьмины качество все же получше, но тут вопрос, насколько влияет то, что у меня на картинках квен с тензора (fp8, euler simple, 25 шагов, разрешение низкое).
Аноним 07/08/25 Чтв 20:38:22 1304135 389
Стикер 511Кб, 347x244
347x244
>>1304048
>только револьвера нет, пришлось убрать из-за цензуры.
Аноним 07/08/25 Чтв 20:43:27 1304177 390
image 150Кб, 1152x896
1152x896
image 108Кб, 1152x896
1152x896
image 126Кб, 1152x896
1152x896
image 99Кб, 1152x896
1152x896
>>1301463
>>1303008
Голая сд3 (не 3.5 которая хрень). Ролил 20 раз это лучшее. И кстати тоже одни китаянки.
Аноним 07/08/25 Чтв 20:51:39 1304255 391
Moviestill-3585[...].png 1129Кб, 768x1152
768x1152
jimeng-2025-05-[...].jpeg 552Кб, 1104x1472
1104x1472
Квен не может нарисовать, как тяночка тащит крокодила за хвост, дерьмина может.
Аноним 07/08/25 Чтв 21:10:11 1304390 392
image.png 3431Кб, 1703x929
1703x929
Аноним 07/08/25 Чтв 21:20:47 1304488 393
image.png 3740Кб, 1703x929
1703x929
image.png 4024Кб, 1703x929
1703x929
image.png 3764Кб, 1703x929
1703x929
image.png 3832Кб, 1703x929
1703x929
Аноним 07/08/25 Чтв 21:31:44 1304553 394
>>1304390
>>1304488
Никто и не сомневался, что имаген это может.
Аноним 07/08/25 Чтв 21:38:09 1304581 395
>>1303841
>Квен плохо понимает английский
>>1304003
>Он русский лучше английского понимает, лол.

Что-то мне кажется, анон, что это ты английский плохо понимаешь.
Аноним 07/08/25 Чтв 21:41:06 1304590 396
>>1303619
Подскажи где найти инпейнт воркфлоу

>>1303754
Пикча на чем сгенерена?

>>1303825
Довольно неплохо, но сука артефакты

>>1304177
Ну заебись с учетом, что контролнет можно подключить
Аноним 07/08/25 Чтв 21:48:39 1304637 397
831047361418548[...].png 1521Кб, 1024x1024
1024x1024
Whiske2198d8417.jpg 531Кб, 1024x1024
1024x1024
>>1304581
Когда кажется, креститься надо.
Аноним 07/08/25 Чтв 22:12:00 1304725 398
image.png 1285Кб, 1915x747
1915x747
image.png 1570Кб, 1920x832
1920x832
image.png 1481Кб, 1915x812
1915x812
image.png 1402Кб, 1901x885
1901x885
Вот реальное сравнение
Аноним 07/08/25 Чтв 22:15:58 1304745 399
image.png 21Кб, 347x245
347x245
Аноним 07/08/25 Чтв 22:16:39 1304747 400
>>1303998
Да, блядь, дай промпт и точную версию модели. Я с 16 версии её дрочу, дохуя генерил, такой четкости не получалось, но выше 1мгпксл не генерил.
Аноним 07/08/25 Чтв 22:26:36 1304791 401
7b5250a5-83ea-4[...].mp4 6423Кб, 1280x720, 00:00:08
1280x720
>>1304590
>Пикча на чем сгенерена?
Аноним 07/08/25 Чтв 22:28:31 1304797 402
>>1304725
>реальное сравнение
Слишком примитивные промты для реального сравнения
Аноним 07/08/25 Чтв 22:31:41 1304812 403
ComfyUI00003.png 2541Кб, 1920x1088
1920x1088
ComfyUI00002.png 2669Кб, 1920x1088
1920x1088
ComfyUI00001.png 2497Кб, 1920x1088
1920x1088
ComfyUI00004.png 2168Кб, 1920x1088
1920x1088
>>1304725
>>1304797
>примитивные промты

а почему ван не может в звезду?
Аноним 07/08/25 Чтв 22:37:50 1304832 404
image.png 756Кб, 1405x867
1405x867
image.png 2847Кб, 1344x1024
1344x1024
>>1304255
>>1304390
>>1304488
ну, модель то может и понимает такую вещь, но прикол то в том, что из-за особенности многоязычного текстового энкодера оно может просто не воспринимать отдельные слова так, как мы их понимаем.
Но можно подобрать слова в промпте чтобы вызвать нужно действие.
Может дермьина просто использует собственный текстовый энкодер, а модели обучены на одном и том же датасете.
Аноним 07/08/25 Чтв 22:39:28 1304842 405
image.png 2784Кб, 1145x1087
1145x1087
Аноним 07/08/25 Чтв 22:56:22 1304908 406
ComfyUI00051.png 3341Кб, 2048x1536
2048x1536
ComfyUI00002.png 3007Кб, 2048x1536
2048x1536
ComfyUI00065.png 4099Кб, 2048x1536
2048x1536
ComfyUI00063.png 4288Кб, 2048x1536
2048x1536
Доложите чё там по квену в итоге?
Аноним 07/08/25 Чтв 23:11:18 1304959 407
>>1304908
На сегодняшний день лучшая модель с открытыми весами.
Аноним 07/08/25 Чтв 23:12:58 1304964 408
Аноним 07/08/25 Чтв 23:23:43 1305025 409
ComfyUI00п015.png 2546Кб, 1920x1088
1920x1088
Аноним 08/08/25 Птн 00:10:32 1305127 410
>>1304812
А ты откуда знаешь? Ты запостил первый кадр видео. Промпти правильно, когда используешь видеомодель, тогда и первый кадр будет соответствовать.
Аноним 08/08/25 Птн 00:19:42 1305144 411
>>1303467
>Все уже засейвлено на харддрайвах миллионов пользователей civitai. Сейчас автоархивация проходит так, что ни одна удаленная с него модель не остается без бэкапа от кого-то, подозреваю что боты скачивают все публикуемые на civitai модели
А что насчёт самого главного - то есть технологий и костылей питоновских? У меня сд без интернета не запускается.
Аноним 08/08/25 Птн 00:32:46 1305178 412
1754602365012.png 3938Кб, 1248x1824
1248x1824
Аноним 08/08/25 Птн 00:46:32 1305204 413
1754603191462.png 4076Кб, 1344x1728
1344x1728
Аноним 08/08/25 Птн 00:52:35 1305216 414
>>1305127
Свидетель святого промта на месте.
Аноним 08/08/25 Птн 02:03:36 1305326 415
1746169931822.png 1907Кб, 1152x1536
1152x1536
1662565793719.png 1793Кб, 1152x1536
1152x1536
Аноним 08/08/25 Птн 02:18:03 1305336 416
>>1305216
Да, представь, модели ушли дальше твоего дмд-кала. Особенно видео модели, в которых внезапно промптится действие, а не статичное изображение, поэтому особенно важно прописать правильно, если тебе важен старт видео.
Аноним 08/08/25 Птн 08:36:18 1305572 417
как трясётся итт шизик с дмдфобией
Аноним 08/08/25 Птн 11:44:05 1305747 418
image.png 1081Кб, 1024x1024
1024x1024
image.png 1301Кб, 1024x1024
1024x1024
image.png 1330Кб, 1024x1024
1024x1024
image.png 1006Кб, 1024x1024
1024x1024
Аноним 08/08/25 Птн 11:57:17 1305759 419
image.png 1541Кб, 1024x1024
1024x1024
image.png 1529Кб, 1024x1024
1024x1024
image.png 1637Кб, 1024x1024
1024x1024
image.png 1552Кб, 1024x768
1024x768
Это всё подозрительно похоже на выдачу дерьмины и сидрима, как будто они файнтюнили флюкс на их генерациях или там в основе одна китайская моделька.
Аноним 08/08/25 Птн 13:57:06 1305880 420
>>1305144
>У меня сд без интернета не запускается.
А у меня - да.

Ничего в sd не требует подключения к интернету, только если у тебя модели не скачаны и их нужно докачать при первом запуске. В комфи интернет нужен только для обновления проги.
Аноним 08/08/25 Птн 14:02:00 1305888 421
>>1305759
>подозрительно
Ну а что? Так нельзя было? Они купили лицензию специальную и всё.
Для нас то что это меняет? Для тебя?
Аноним 08/08/25 Птн 14:56:18 1305996 422
>>1305888
>Для тебя?
Для меня оно тогда нахуй не нужно, так как я все эти черепа рисуемые флюксом и вот эту характерную рисовку от дерьмины - уже занюхал до блевоты. Поэтому квен ну просто скучная модель, да норм понимание промпта, но артистичность околонулевая. >>1305759 вот тут как бы МОЖНО сказать что он нормально понимает промпт (и на русском тоже), но! Есть один ньюанс. Там два раза был упомянут абстракционизм. Ты видишь на этих картинках его? И вот я тоже не вижу. Для сравнения Хрома там такое ебанула - я сюда постить не буду, но там явно видно что художественный стиль она поняла, да и промпт - тоже. Вывод? Хрома ебет.

А квенкал, фотон, сидримс, дерьмина - одни и те же китайские яйца, то в анфас, то в профиль.
Аноним 08/08/25 Птн 15:08:22 1306022 423
Аноним 08/08/25 Птн 15:16:07 1306046 424
>>1306022
анусы хорошие получаются?
Аноним 08/08/25 Птн 15:29:02 1306092 425
Как начать понимать, какие модули нужно использовать в комфи? Вот у ЛЛМ все просто. Написать код для txt2txt процесса не составляет осоьоых проблем. А для условной Flux, я без понятия.
Аноним 08/08/25 Птн 15:37:14 1306121 426
>>1306092
Сделать вокрфлоу - Export API, раздербанить этот json, заменить нужное программно и отправлять это в комфи.
Аноним 08/08/25 Птн 15:38:07 1306128 427
pixelshiza1.png 1763Кб, 1024x1024
1024x1024
pixelshiza2.png 1763Кб, 1024x1024
1024x1024
pixelshiza3.png 1736Кб, 1024x1024
1024x1024
pixelshiza4.png 1436Кб, 1024x1024
1024x1024
Еще немного пикселей в тред. Нейронки современные, отлично конечно с портретами научились работать.
Аноним 08/08/25 Птн 15:45:23 1306156 428
20250808152709 [...].png 1839Кб, 896x1152
896x1152
20250808152755 [...].png 1737Кб, 896x1152
896x1152
20250808153612 [...].png 1572Кб, 896x1152
896x1152
Аноним 08/08/25 Птн 15:51:38 1306180 429
Квин очень однообразен. Если Ван на одном промпте с разными сидами выдает кучу разнообразных картинок, то Квин выдает очень одинаковые картинки. Например даже все бабы повернуты в одну сторону. Это очень плохо.
Аноним 08/08/25 Птн 15:54:56 1306206 430
>>1305996
Ты забываешь об одном. У квина лицензия апачи 2, как и у шнеля на котором хрома. А значит... Сам понимаешь чего можно ожидать.
Аноним 08/08/25 Птн 15:57:53 1306226 431
>>1306180
очень ценная информация. спасибо что поделился своим мнением
Аноним 08/08/25 Птн 16:00:03 1306236 432
Sorry if I am asking a stupid question, but what is the difference between v50 and v50-annealed?
Аноним 08/08/25 Птн 16:02:59 1306246 433
>>1306236
The latter has risen from it's knees as in "встала с колен".
Аноним 08/08/25 Птн 16:49:37 1306409 434
>>1303493
Няшная тянка получилась.
Аноним 08/08/25 Птн 16:50:09 1306414 435
image.png 40Кб, 220x220
220x220
Анальная хрома это не дистил, с повышенным цфг получается на 20 шагах, дпм2 бета.
>>1306156
>v47-flash
Что за такая странная неофициальная версия от сильвера, которая ебет официальные хромы. До этого у него был один только кал, который сильно ухудшал за счет скорости. Пока лень самому качать и пробовать.
Аноним 08/08/25 Птн 17:24:27 1306517 436
>>1306206
Нет не понимаю. Я лишь вижу что энтузиаст тюнит флюкс на коленке качественней чем корпы. Никто квенкал тюнить не будет, это бесмысленно. Тут сд 3,5 момент. Ну есть и есть, промпты понимает, гкенерит стоковый кал, идет нахуй, так как затренирован синтетикой с китаеговна. То что затренирован - легко понять, когда тебе по дефолту китаез генерит.
Аноним 08/08/25 Птн 17:25:45 1306521 437
>>1306128
Очень круто, анон. Ожидаю это увидеть в шапке нового треда. Лучшие пики треда.

>>1306156
Восхитительная анатомия.
Аноним 08/08/25 Птн 17:31:38 1306529 438
ComfyUI07263.png 1948Кб, 1024x1536
1024x1536
ComfyUI07262.png 2188Кб, 1024x1536
1024x1536
ComfyUI07261.png 2292Кб, 1024x1536
1024x1536
Аноним 08/08/25 Птн 17:38:20 1306548 439
image.png 2281Кб, 1024x1024
1024x1024
image.png 2164Кб, 1024x1024
1024x1024
image.png 1813Кб, 1024x1024
1024x1024
image.png 1790Кб, 1024x1024
1024x1024
>>1306022
>ВЫШЛА! ВЫШЛА!
>
>Первая в мире АНАЛЬНАЯ ХРОМА!
Вот затестил. Очень анально. Каеф, Раньше хрома ебала, а теперь ебет АНАЛЬНО.

По факту: перестало наклеивать губы на пятку.
Аноним 08/08/25 Птн 17:43:50 1306560 440
>>1306517
>Это другое
Все, что ты пишешь, говорили про флюкс. И потом нашелся энтузиаст. Так же через годик найдутся такие и для трена квина. Как бы ты тут не брызгал слюнями.
Аноним 08/08/25 Птн 18:14:32 1306622 441
>>1306529
Хуя себе как ебёт. Не видел ещё даунш со стрелками, готично. Творите.
Генерит только долго пиздец, как все ранние версии. Вот бы вагинальную хрому на 4 степа с таким же качеством.
Аноним 08/08/25 Птн 18:15:44 1306627 442
>>1306517
>Никто квенкал тюнить не будет
Пиздос, а как же HiDream, за него вообще обидно. В моменте была лучшая локальная базовая модель, но все её игнорят.
Аноним 08/08/25 Птн 18:19:36 1306643 443
Аноним 08/08/25 Птн 18:23:00 1306657 444
>>1306643
Как этим пользоваться, не видел нормальных сэмплов с flash версией. Покажешь что-то без выкрученной резкости и аберрации?
Аноним 08/08/25 Птн 19:07:30 1306779 445
Аноним 08/08/25 Птн 19:36:15 1306857 446
1754670975400.png 1646Кб, 896x1152
896x1152
>>1306414
> 20 шагах, дпм2 бета
Чуть лучше, но не на много. Еще варианты?
Аноним 08/08/25 Птн 19:44:15 1306875 447
>>1306857
На 6 цфг. Да забей хуй, флеш генерит лучше и быстрей.
>>1306657
Heun (beta?) 1cfg 10 step
Аноним 08/08/25 Птн 19:51:04 1306889 448
1754671863752.png 1557Кб, 896x1152
896x1152
>>1306875
> 6 цфг
Чего-то всё-таки не хватает.
Аноним 08/08/25 Птн 19:54:57 1306896 449
image 12Кб, 372x164
372x164
image 264Кб, 832x1216
832x1216
image 252Кб, 832x1216
832x1216
Я ж тут сцуко самый умный? На шнеле вот так поставил и оно генерит! ГОРАЗДО ЛУЧШЕ! Но промпт немного попизде идет. Часто валит ошибку 0 и 0 и черный экран - надо перезапускать консольку комфи. Хуйзнает почему оно вообще работает. С дев и хромой еще не пробовал - спешу поделиться с вами. Жду результата ваших экспериментов. А может еще есть рецепт чтобы ошибку и черный экран не было?
2пик т5ххл
3пик qwen scnell
Аноним 08/08/25 Птн 20:00:27 1306900 450
>>1306896
Я кстати первый раз когда так сгенерил, то долго повторить не мог. Картинка с воркфлоу есть, а не генерит повторно - ошибка или черный экран. От чего зависит так и не понял. Комфи обновил получше стало.
Аноним 08/08/25 Птн 20:28:47 1306951 451
>>1306889
Осталось сид поменять, хрома не всемогущая. Но да, там всё равно не очень получается. Мне кажется анальная подойдёт для рефайна лучших пикч.
Аноним 08/08/25 Птн 20:40:35 1306986 452
ComfyUI00059.png 1625Кб, 720x1280
720x1280
>>1306896
с таким же успехом ты можешь просто оставить clip_l и генерить только с ним.
Аноним 08/08/25 Птн 20:57:48 1307035 453
>>1306896
с таким же успехом ты можешь просто рандомные картинке в гугле роллить
Аноним 08/08/25 Птн 21:28:39 1307139 454
>>1306560
> Так же через годик найдутся такие и для трена квина
Но квен это и так тюн флюкса, зачем кому то тренить на тюне? Что это за шиза? На колорсе много натренили?
Аноним 08/08/25 Птн 23:11:42 1307314 455
изображение.png 1193Кб, 768x1024
768x1024
> твоё лицо когда в пайплайне генерации промптов заменил модель на gpt-oss
Аноним 09/08/25 Суб 00:28:15 1307453 456
image.png 1763Кб, 1894x1174
1894x1174
Как сука сделать так, чтобы фотка выглядела естественно, без коммерческого вида, постобработки и ИИ-шности. Будто просто рандомная фотка из галереи. Только пару дней долблюсь в комфи юай. Тестирую flux krea и хз. В треде вижу фотки которые реально хуй отличишь от реальности, сделанные во flux krea, а у меня такая параша. Подскажите че не так делаю
Аноним 09/08/25 Суб 00:44:40 1307479 457
image.png 2341Кб, 1024x1024
1024x1024
image.png 2187Кб, 1024x1024
1024x1024
image.png 1947Кб, 1024x1024
1024x1024
image.png 2319Кб, 1024x1024
1024x1024
>>1307453
>Как сука сделать так, чтобы фотка выглядела естественно
Аноним 09/08/25 Суб 00:46:43 1307481 458
>>1307479
я тоже хочу генерировать наташек
Аноним 09/08/25 Суб 00:48:18 1307483 459
>>1307479
Свои клоузапы себе в анус запихай. Без инфы по воркфлоу тоже можешь нахуй проследовать.

>>1307453
Не использовать flux в любых его проявлениях. На ван достаточно неплохо получается, на sd3 + контролнеты достаточно хорошие отзывы
Аноним 09/08/25 Суб 00:48:58 1307485 460
image.png 1741Кб, 1024x1024
1024x1024
image.png 1751Кб, 1024x1024
1024x1024
image.png 1880Кб, 1024x1024
1024x1024
image.png 1908Кб, 1024x1024
1024x1024
Аноним 09/08/25 Суб 00:50:47 1307487 461
>>1307453
А в чём смысл генерить фотографии? Объяснит кто? Ну понимаю генерить мазню хуйдожника, спиздить его стиль. Но, блядь, обычные фотки, просто открываешь инсту или еще какую хуйню для баб и смотришь это говно тоннами.
Аноним 09/08/25 Суб 00:54:10 1307497 462
>>1307487
я просто модель тестирую на реализм, потом буду делать необычные фото и возможно чето в коммерческих целях.
Аноним 09/08/25 Суб 01:13:17 1307522 463
>>1307483
>На ван достаточно неплохо получается, на sd3 + контролнеты достаточно хорошие отзывы
Для 1girl более чем достаточно файнтюнов сдохли, и результаты будут лучше.
Аноним 09/08/25 Суб 01:19:22 1307538 464
>>1307522
>файнтюнов сдохли
Например?
Аноним 09/08/25 Суб 02:31:02 1307600 465
>>1307479
>>1307485
Опять вылез нищий шизопидорас с Imagen 4 Ultra срать онлайн генерациями в локальном треде
Аноним 09/08/25 Суб 03:02:21 1307617 466
1754697740502.jpeg 865Кб, 2304x1792
2304x1792
Аноним 09/08/25 Суб 03:44:06 1307632 467
>>1307617
Дед в майке смотрит в окно. Отличная работа!
Аноним 09/08/25 Суб 03:55:01 1307637 468
>>1307600
хуя ты его приложил
Аноним 09/08/25 Суб 03:55:02 1307638 469
1754700899428.jpg 1039Кб, 2048x2048
2048x2048
1754700899518.jpeg 1008Кб, 2048x2048
2048x2048
Хочется блин себе
Аноним 09/08/25 Суб 05:20:45 1307668 470
Аноним 09/08/25 Суб 06:42:13 1307702 471
>>1303893

Промт не кинешь?Хочу сам потестить ровно на таком же промте для сравнения.
Аноним 09/08/25 Суб 07:33:04 1307720 472
>>1307617
С трудом могу себя убедить в том, что это не настоящий дед.
Аноним 09/08/25 Суб 09:40:50 1307770 473
Что за хрень новую придумали в Комфи - субграф? Не доделали шаблоны и прочее и уже что-то новое суют. Где справку почитать хз, как обычно. На гитхабе не нашел.
Кто распробовал это?
Аноним 09/08/25 Суб 09:50:54 1307777 474
>>1307770
Пародия на модули у дрочеров генерации текста. Нормальный редактор нод, а не кривущие вложенные ноды.
Аноним 09/08/25 Суб 10:09:15 1307792 475
>>1307777
То есть в принципе можно изучать и пользоваться? А то я как-то наделал групповых годов, которые прячутся в один нод, а потом выяснилось, что это работает только в пределах одного воркфлоу. Ну и нахер это тогда?
Тут такое же?
Аноним 09/08/25 Суб 10:32:21 1307800 476
>>1307638
Опять вылез нищий шизопидорас с Imagen 4 Ultra срать онлайн генерациями в локальном треде
Аноним 09/08/25 Суб 10:35:26 1307801 477
>>1307720
Просто посчитай число ручек на плите
Аноним 09/08/25 Суб 10:57:08 1307813 478
image.png 78Кб, 1094x656
1094x656
Как же я ору, сука... Уже час мне мозги ебёт
Аноним 09/08/25 Суб 11:09:13 1307828 479
>>1307638
Не хватает банки огурцов и самогонного аппарата, попробуй запромтить его, если отморозится напиши дисстилятор, и да сушеная рыба и кот, без них - никак)
>>1307800
>Опять вылез
Значит все правильно делаешь, видал как комфи-выблядков корёжит, пости ещё, развивай тему.
Аноним 09/08/25 Суб 12:32:56 1307896 480
image 286Кб, 1248x1824
1248x1824
Сап, как убрать блюр? Может лоры, промпты или интрументы какие?
Дело в том что кидал шакальные пикчи при создании лоры, по сути скринчики из видео 540p с вебкамщицей. Можно ли как-то чёткость улучшить?
Аноним 09/08/25 Суб 12:36:28 1307900 481
1754732186026.jpg 264Кб, 1799x1113
1799x1113
>>1307800
Ебать нормально прокнули похоже, аж везде детектишь.
>>1307828
Ты давай осторожнее, а то совсем забупал анонов тут.
Аноним 09/08/25 Суб 12:57:50 1307917 482
image.png 848Кб, 1024x1024
1024x1024
>>1307900
> прокнули
> забупал
Аноним 09/08/25 Суб 13:21:33 1307933 483
image.png 1691Кб, 720x1280
720x1280
image.png 1696Кб, 720x1280
720x1280
image.png 825Кб, 1216x864
1216x864
image.png 1319Кб, 1024x1024
1024x1024
>>1307453
ты промптишь как 3 года назад на оригинальном sd 1.5.

эти времена уже прошли, тогда модели не могли понимать естественный человеческий язык.

и да, для реализма используй Wan. на Flux Krea все будет насрано артистичностью.
Аноним 09/08/25 Суб 13:26:02 1307938 484
20250809131828 [...].png 1012Кб, 1152x896
1152x896
20250809132110 [...].png 1655Кб, 1152x896
1152x896
20250809132433 [...].png 1772Кб, 1152x896
1152x896
Аноним 09/08/25 Суб 13:36:57 1307952 485
1754735808723.jpg 751Кб, 1792x2176
1792x2176
Аноним 09/08/25 Суб 13:43:27 1307967 486
image.png 77Кб, 296x170
296x170
Аноним 09/08/25 Суб 13:48:18 1307973 487
image.png 1393Кб, 1255x628
1255x628
>>1307900
Ты хочешь сказать что этот квен с нуля с текстового промта генерит такие отражения и такие детальные окна? Не верю
Аноним 09/08/25 Суб 13:53:57 1307980 488
1754736836434.png 2574Кб, 1920x1080
1920x1080
Аноним 09/08/25 Суб 13:59:20 1307988 489
1754737156593.jpg 1006Кб, 1792x2176
1792x2176
>>1307973
Нет, квен кал. Он нужен на лоу степах для следования промпту. Латентные имаджи совместимы между ван и квеном, так что потом латент апскейл. А вот ван дальше - база.
В общем я спиздил отсюда, только убрал Fusion лору и поменял lightx2v на новую версию и поигрался с параметрами.
https://civitai.com/models/1848256/qwen-wan-t2i-2k-upscale
Сам потести.
Я уже наткнулся на то, что квен срёт в штаны вану и ломает иногда человека. Ну и в целом сам ван лучше.
Аноним 09/08/25 Суб 14:03:39 1307991 490
>>1307988
когда импэйнт приделаешь? ужас же
Аноним 09/08/25 Суб 14:04:50 1307992 491
>>1307988
Я так и не понял, это апскейл уже готовой картинки или генерация с нуля по промту?
Аноним 09/08/25 Суб 14:10:42 1308003 492
Больше года не занимался, что сейчас для эротики-реализма, всё так же СДХЛ?
Аноним 09/08/25 Суб 14:11:21 1308005 493
>>1307991
Зачем? Я же не шиз. Слишком много эффорта, я хочу тыкать одну кнопку.
>>1307992
С нуля по промпту.
Аноним 09/08/25 Суб 14:14:31 1308008 494
>>1308003
Да по сути для реализма нихуя лучше сдхл не придумали
Вон посмотри какой кал генерят не на сдхл
Аноним 09/08/25 Суб 14:18:50 1308015 495
>>1308005
> хочу риализма
> хочу тыкать одну кнопку
> в локальной генерации
а ты точно не шиз?
Аноним 09/08/25 Суб 14:30:07 1308024 496
1754739006694.png 215Кб, 843x933
843x933
1754739006711.png 1597Кб, 896x1152
896x1152
Вы во что тред превратили, мерзавцы? Тут один сумасшедший semen из /b/ все посты строчит или все остальные у него манеру переняли?
Аноним 09/08/25 Суб 14:43:53 1308048 497
>>1308008
Какие лоры/мерджы ?
Аноним 09/08/25 Суб 14:49:09 1308064 498
image.png 4024Кб, 1920x1088
1920x1088
image.png 3978Кб, 1920x1088
1920x1088
image.png 3973Кб, 1920x1088
1920x1088
image.png 161Кб, 1374x671
1374x671
>>1307973
ну так Wan давно такое делает, не удивительно что при втором проходе после Qwen он будет выдавать картинку лучше.

Кстати, пикрил на чистом Wan 2.2 lownoise за 4 шага с этими лорами (новая FastWan лора реально ускоряет скорость генерации)
Аноним 09/08/25 Суб 14:53:28 1308078 499
image.png 3Кб, 440x40
440x40
Аноним 09/08/25 Суб 14:54:22 1308080 500
image.png 479Кб, 601x399
601x399
image.png 390Кб, 491x419
491x419
image.png 1006Кб, 1595x723
1595x723
>>1308064
самый прикол, что вот эту хуйню я не писал в промпт, топовое понимание композиции у Вана
Аноним 09/08/25 Суб 15:46:01 1308199 501
>>1307896
Резкость в графическом редакторе подкрути вручную, шизик
Аноним 09/08/25 Суб 16:07:40 1308256 502
ComfyUI00092.png 1762Кб, 896x1152
896x1152
ComfyUI00094.png 1758Кб, 896x1152
896x1152
ComfyUI00096.png 1753Кб, 1152x896
1152x896
ComfyUI00102.png 1796Кб, 896x1152
896x1152
>>1308003
>Больше года не занимался, что сейчас для эротики-реализма, всё так же СДХЛ?
Ну смотри если задаешь такой вопрос, то технически сейчас возможно генерить порно есть и на одном из самых прорывных моделей после SDXL - на Wan.

Как уже было обсуждено в начале треда, можно генерить и картинки на модели, которая была изначально для видео.

Теперь же, даже если взять лоры на видео, как к примеру эту https://civitai.com/models/1811313/wan-dr34ml4y-all-in-one-nsfw и эту https://civitai.com/models/1307155?modelVersionId=2083303 (а вообще таких лор уже полно на civitai для Wan).

Даже если некоторые из этих лор i2v (хотя наверное все таки лучше подыскать t2v) то их все равно можно использовать для генерации эротики и даже октровенного nsfw контента.

К примеру вот.

То есть, все те примеру видео t2v контента, которые ты видишь на civitai можно повторить и для t2i (зачастую быстрее чем генерация видео). Учитывая еще и хорошую (лучшую?) анатомию у Wan, то это идеальная модель для такого контента. Просто все думают - вот видео лора, значит нужно только генерить видео, но это далеко не так и все лоры на Wan имеют хорошую адаптацию для создания картинок.

Ведь все логично, Every Frame a Painting как говорят в отношении кино, значит можно из любого генератора видео сделать генератор картинок.

Больше примеров тут >>1303696 (OP) и тут >>1287986 (OP)
Аноним 09/08/25 Суб 16:17:12 1308294 503
Аноним 09/08/25 Суб 16:18:02 1308297 504
>>1308256
> порно
Это скорее пластиковые рендеры. Ван вообще не умеет в текстуры.
Аноним 09/08/25 Суб 16:29:43 1308331 505
>>1308015
А что тебе не нравится? Если пердолик пиксельхантер не у всех как у тебя с кукухой проблемы, сорян.
Аноним 09/08/25 Суб 17:02:26 1308434 506
>>1308256
ну, охуеть! как-как модель называется?
Пони?
Хмм, надо-же какое название чудное)
Аноним 09/08/25 Суб 17:03:59 1308442 507
Аноним 09/08/25 Суб 17:37:23 1308521 508
image 16Кб, 394x132
394x132
Как переименовать субграф чтобы он в меню был переименован и появлялся переименованным?
Аноним 09/08/25 Суб 18:19:03 1308566 509
Аноним 09/08/25 Суб 18:42:25 1308586 510
>>1308566
Переведи в мышекликальный язык.
Аноним 09/08/25 Суб 18:42:32 1308587 511
Парни, бюджет 50 000 руб. Какую карту купить чтобы локально картинки такие как у вас рисовать?
Аноним 09/08/25 Суб 19:29:57 1308656 512
>>1308587
>бюджет 50 000 руб.
5060ti 16gb
Аноним 09/08/25 Суб 20:21:32 1308748 513
Аноним 09/08/25 Суб 20:31:38 1308768 514
>>1308587
Лучше потести Imagen 4 ultra. Он бесплатный. Выйдет лучше чем локально.
Аноним 09/08/25 Суб 20:43:17 1308778 515
>>1308768
Два чаю. Уже 3 года так делаю, не потратил ни рубля на видеокарту. Завсегдатай этого треда.
Аноним 09/08/25 Суб 21:24:06 1308846 516
>>1308768
Он свою ватермарку скрытую хуячит
Аноним 09/08/25 Суб 21:50:11 1308874 517
>>1308846
Обосраться. Добавь шум и пизда твоей вотермарке. Это невозможно обойти.
Аноним 09/08/25 Суб 22:07:33 1308879 518
image.png 404Кб, 932x850
932x850
>>1308768
>Imagen 4 ultra. Он бесплатный. Выйдет лучше чем локально.
>>1308778
Аноним 09/08/25 Суб 22:27:32 1308901 519
1.PNG 265Кб, 513x271
513x271
Аноним 09/08/25 Суб 23:05:20 1308952 520
>>1308901
Надо играть за Сопряжение.
Аноним 10/08/25 Вск 00:09:23 1309051 521
Что-то у меня ощущение, что RL версия была лучше всех по скорости-качеству. Думал он её улучшит, а вышла flash-хуйня. Обидно.
Аноним 10/08/25 Вск 00:14:55 1309066 522
>>1309051
Очень интересное наблюдение, держи в курсе. Особенно если сможешь преодолеть обиду.
Аноним 10/08/25 Вск 02:13:40 1309308 523
1754354032385.png 3276Кб, 1536x2048
1536x2048
1606933587885.png 3187Кб, 1536x2048
1536x2048
>>1308901
Зато будет на квене генерить.
Аноним 10/08/25 Вск 04:23:37 1309406 524
>>1309308
Выглядит будто сцг не дожали или использовали хай-нойз, не тот шифт. Как будто модель может сильно лучше.
Аноним 10/08/25 Вск 07:47:30 1309459 525
image 201Кб, 832x1216
832x1216
>>1308297
>Ван вообще не умеет в текстуры.
Ты уже в который раз это пишешь. Я сначала не понял, а потом как понял! Этим ты байтишь себе на рабочий воркфлоу. Так вот нет, обломись.
Картинка Wan2.2
Аноним 10/08/25 Вск 08:05:56 1309463 526
Аноним 10/08/25 Вск 08:16:34 1309467 527
00019-255617621[...].jpg 59Кб, 615x318
615x318
А появились какие-то модели, которые понимают анатомию, физиологию на уровне концепции, а не просто лепят паттерны пикселей хуй пойми куда?
Я попробовал какие-то переделки с SD15, sdxl, и они все не понимают что такое анатомия, вообще совсем.

Какие-то более прогрессивные истории и способы появились?
Аноним 10/08/25 Вск 09:05:32 1309490 528
>>1309467
Если ты про еблю в соски, то это уже на 1,5 было без лор. Скорее проблема не с моделями, а с твоим криволапым промптингом.
Аноним 10/08/25 Вск 09:06:35 1309491 529
>>1309406
>Выглядит будто
Нет, это тепичная генерация с дерьмины, на которой он дотренирован.
Аноним 10/08/25 Вск 09:17:59 1309497 530
Аноним 10/08/25 Вск 09:24:07 1309498 531
>>1309490
>Если ты про еблю в соски
Ебанутый.
Аноним 10/08/25 Вск 11:28:39 1309549 532
По итогу и в Ван и в Квин победили Лоры ускорялки - аналоги дмд2 для сдхл. Аха-ха-ха как же я рад. А сколько срача было от противников дмд2. Занюхайте.
Аноним 18/08/25 Пнд 10:38:43 1324191 533
realisticVisionV60B1_v51HyperVAE норм модель? или есть получше?
Настройки X
Ответить в тред X
15000
Добавить файл/ctrl-v
Стикеры X
Избранное / Топ тредов