Главная Юзердоски Каталог Трекер NSFW Настройки

Искусственный интеллект

Ответить в тред Ответить в тред
Check this out!
<<
Назад | Вниз | Каталог | Обновить | Автообновление | 566 425 128
Stable Diffusion тред X+164 /sd/ Аноним 10/08/25 Вск 09:17:21 1309496 1
image.png 1224Кб, 720x1280
720x1280
image.png 3101Кб, 1920x1088
1920x1088
image.png 5343Кб, 1536x2048
1536x2048
image.png 1544Кб, 896x1152
896x1152
Тред локальной генерации

База:
→ Приложение ComfyUI https://www.comfy.org/download
→ Приложение Forge https://github.com/lllyasviel/stable-diffusion-webui-forge
→ Примеры https://comfyanonymous.github.io/ComfyUI_examples/
https://comfyui-wiki.com/ (откуда, куда, как)
→ Менеджер расширений https://github.com/ltdrdata/ComfyUI-Manager (автоустановка, реестр расширений)
→ Модели https://civitai.com/

ЧТО НОВОГО АКТУАЛЬНОГО ЗА ГОД

• Qwen Image (SOTA модель для генерации картинок).
• Flux Krea.
• Wan 2.2 (подходит для генерации картинок).
• Flux Kontext.
• NAG (негативный промпт на моделях с 1 CFG)
• Chroma
• Лора DMD2 для SDXL ускоряет в 2 раза. Пример: 10 шагов, семплер LCM, шедулер beta, 832x1216,
CFG 1 для обычных SDXL https://huggingface.co/tianweiy/DMD2/blob/main/dmd2_sdxl_4step_lora_fp16.safetensors,
CFG 3 для NoobAI https://huggingface.co/YOB-AI/DMD2MOD/blob/main/LYC-DMD2MOD%20(Dmo%2BTffnoi).safetensors,

Оффлайн модели для картинок: Stable Diffusion, Flux, Wan-Video (да), Auraflow, HunyuanDiT, Lumina, Kolors, Deepseek Janus-Pro, Sana
Оффлайн модели для анимации: Wan-Video, HunyuanVideo, Lightrics (LTXV), Mochi, Nvidia Cosmos, PyramidFlow, CogVideo, AnimateDiff, Stable Video Diffusion
Приложения: ComfyUI и остальные (Fooocus, webui-forge, InvokeAI)

► Предыдущий тред >>1295599 (OP)https://arhivach.hk/?tags=13840
Дополнительно: https://telegra.ph/Stable-Diffusion-tred-X-01-03
Аноним 10/08/25 Вск 09:32:10 1309500 2
1719440467774.png 2953Кб, 1536x2048
1536x2048
1714511625360.png 2693Кб, 1536x2048
1536x2048
>>1309406 →
Это вообще дистилл квена, без cfg, его пидорасит знатно.
Аноним # OP 10/08/25 Вск 09:36:21 1309503 3
image.png 509Кб, 2322x991
2322x991
image.png 7104Кб, 2656x2752
2656x2752
Вышла таки Lightning лора и для Qwen Image от (lightx2v) создаталей ускорялки для Wan.

https://github.com/ModelTC/Qwen-Image-Lightning/

Пока пишут что не работает на Комфи работает на nightly версии.

Сам пока не смог запустить из-за бага с клип лоадером на найтли версии комфача.

Второй пик пример теста от Киджая.
Аноним # OP 10/08/25 Вск 10:02:47 1309516 4
image.png 675Кб, 1747x857
1747x857
image.png 2515Кб, 1328x1328
1328x1328
image.png 601Кб, 1680x763
1680x763
image.png 2103Кб, 1328x1328
1328x1328
>>1309503
обновил комфи через update_comfyui_and_python_dependencies.bat

конечно же половина нод слетела и теперь не работает

но зато запустилась эта лора на лайтнинг, на 4 шагах генерит аниме но шакалит картинку, на 8 выдает точный текст. Остается ждать лору на 4 шага.

еще добавили ебаную минимапу, минимапу КАРЛ!
Аноним 10/08/25 Вск 10:03:12 1309517 5
1754809391735.png 968Кб, 1152x896
1152x896
1754809391819.png 897Кб, 1152x896
1152x896
>>1309503
> 1.6 Gb
За что?
> Пока пишут что не работает на Комфи.
Работает. 1 - с, 2 - без.
Аноним 10/08/25 Вск 10:31:30 1309524 6
челики, помогайте, у меня есть одна непонятка. Юзаю старый ui comfy (привычнее) и там классический Custom Nodes Manager.
Я видел что когда включен новый интерфейс и при закидывании ВФ с отсутсвующими нодами вылетает кнопка Open Manager и открывается совсем другой Custom Nodes Manager, с иным оформлением и проч. Как его открыть? Все мои попытки открывают старый, новый только если закинуть ВФ с недостающими нодами. чзх?
Аноним 10/08/25 Вск 10:46:45 1309534 7
1702429825920.png 3644Кб, 1536x2048
1536x2048
1611658677791.png 3171Кб, 1536x2048
1536x2048
1750874197564.png 3776Кб, 1536x2048
1536x2048
1613493125753.png 3061Кб, 1536x2048
1536x2048
>>1309503
> Пока пишут что не работает на Комфи работает на nightly версии.
Всё работает, я ничего не обновлял, это же просто лора.
В целом заебись, не пидорасит как дистилл. Теперь 20 секунд на пик, с этим уже можно жить.
Аноним 10/08/25 Вск 11:56:11 1309557 8
>>1309524
если у тебя стоит ComfyUI менеджер, то будет открываться он. Если его нет, будет открываться проприетарный от команды комфи, который имхо говно но я конечно не пользовался им.
Аноним 10/08/25 Вск 12:04:09 1309564 9
image.png 14Кб, 421x241
421x241
resmultistep.png 1658Кб, 1328x1328
1328x1328
euler.png 1714Кб, 1328x1328
1328x1328
А ведь рекомендуемый Комфи res_multistep реально лучше на 1 cfg
Аноним 10/08/25 Вск 12:09:20 1309568 10
>>1309516
>обновил комфи через update_comfyui_and_python_dependencies.bat
достаточно было нажать на update_comfyui.bat
Аноним 10/08/25 Вск 12:11:00 1309570 11
>>1309534
>Теперь 20 секунд на пик, с этим уже можно жить.
это дохуя долго, что за ведро у тебя?
Аноним 10/08/25 Вск 12:14:31 1309574 12
>>1309557
>который имхо говно
согласен, но однажды я только через него смог установить ноду без ошибки. Ладна пофиг, комфи всё равно кривая дыра, вечно что-то не ладно.
Аноним 10/08/25 Вск 12:46:04 1309595 13
1754819148517.jpg 1028Кб, 2432x1664
2432x1664
1754819148608.jpg 1018Кб, 2432x1664
2432x1664
Нюхать
Аноним 10/08/25 Вск 13:09:21 1309612 14
>>1309503
>пример теста от Киджая
Уебище анимешное. Такую хуйню, блядь, и на 1.5 можно высрать за 0.1 секунду. Какой смысл такого "теста", нихуя не понятно что оно может.
Аноним 10/08/25 Вск 13:13:48 1309613 15
>>1309612
Да у тебя все можно сделать на 1.5 и на сдхле. Но чот в треде охуенных генераций не вижу на них, только маняфантазии и коупинг.
Аноним 10/08/25 Вск 13:14:28 1309615 16
image.png 61Кб, 2398x654
2398x654
>>1309612
>Какой смысл такого "теста"
Аноним 10/08/25 Вск 13:26:15 1309634 17
>>1309615
Так в этом тоже пиздец. Если лора_офф, то шагов нужно было поставить не 8, а 50.
Аноним 10/08/25 Вск 13:26:57 1309636 18
>>1309613
>охуенных генераций
Слепой дегенерат, который походу и хавает вот такое полторашное аниме за обе щеки.
>>1309615
Ну и что это нахуй даёт? Понятен хуй, что без лоры на лоу цфг будет кал. Ну, с лорой тоже получился убогий-преубогий кал с мегавсратым шейдингом и обводкой аля базовая полтораха. На люстре даже с дмд вышло бы в несколько раз лучше. То есть он намекает, что модель всегда рисовала такой кал? Я откуда знаю как оно без лоры выглядело на нормальных настройках? Показывать надо на фото, с эталонной пикчей на базовых настройках, тогда будет видна разница не только между лорой/без, но можно сравнить саму модель с остальными.
Аноним 10/08/25 Вск 13:28:51 1309639 19
>бескартиночное чмо
>критикует каждую генерацию
Le classique. Почему за столько тредов это говно ещё не трут из тредов? Свобода свободой, но он тут реально не к месту.
Аноним 10/08/25 Вск 13:58:57 1309681 20
1754823534652.png 3988Кб, 1920x1088
1920x1088
1754823535052.png 4059Кб, 1920x1088
1920x1088
1754823535468.png 3862Кб, 1920x1088
1920x1088
1754823535868.png 4009Кб, 1920x1088
1920x1088
>>1309639
Воу-воу, полегче. Если его совсем удалить, кто же тогда будет оставлять комментарии под каждым моим шедевром? Кроме него фанатов не осталось(
Аноним 10/08/25 Вск 14:21:39 1309713 21
Wan21T2I00022.png 2309Кб, 1920x1088
1920x1088
>он
>него
Вы реально настолько дегенераты, что думаете, что тут один человек различает говно не от говна и пишет об этом? И вы реально свое говно считаете чем-то хорошим?
К слову, мое говно зачем-то добавили в шапку и я хочу предложить жестко поменять вектор пикч в шапке, а именно не брать в шапку говно. Да, понимаю это жестко звучит, но давайте попробуем. Столько годных пикч начало появляться, как вышли новые модели и заглушили говноедов с их пластмассовыми киберпони-тамедлюстрами. Кстати, половину сообщений "кал" вы получали именно от него, если постили что-то нетипичное для треда (некал). Его как проткнули так он начал бумкать на всё не кибер-пластмассовое. В целом будьте более самокритичными, на локалках довольно сложно сгенерить не кал в фото реализме.
Аноним 10/08/25 Вск 14:41:18 1309760 22
1664045670797.png 3318Кб, 2048x1536
2048x1536
>>1309639
Он просто сидит с 8-гиговым огрызком, вот и бомбит с квена.
Аноним 10/08/25 Вск 14:43:27 1309765 23
Ван 2.2 работает на недовидеокарте с 6гб памяти, есть ли рабочий пример воркфлоу?
Стоит ли мне ожидать 5 минут на генерацию?
Аноним 10/08/25 Вск 14:47:15 1309771 24
>>1309595
>моя засранная кухня 1в1 даже окно копия и размеры стен
пиздец
Аноним 10/08/25 Вск 14:49:03 1309778 25
>>1309613
>не вижу
это не маняметред, довен
Аноним 10/08/25 Вск 14:50:13 1309782 26
image.png 395Кб, 1380x723
1380x723
image.png 681Кб, 1431x804
1431x804
image.png 2106Кб, 1328x1328
1328x1328
image.png 2160Кб, 1328x1328
1328x1328
>>1309636
>Ну и что это нахуй даёт?
То, что 20b модель уже генерирует на доступном железе это уже чудо.

Текстуры и прочее это вещи зависящие от промпта/правятся лорами и не лучший показатель модели.

Важен прогресс и возможность приближения к уровню проприетарных моделей.

Qwen Image максимально приблизился к уровню ChatGPT 4o в плане генерации картинок, а она появилась между прочем только в марте этого года тогда еще даже казалось, будто-бы нам не видать такого на локале еще несколько лет.

>>1309765
Попробуй вот это что-ли >>1295783 →
Аноним 10/08/25 Вск 14:53:29 1309787 27
>>1309782
>То, что 20b модель уже генерирует на доступном железе это уже чудо.
Ну вообще в том что 20b fp8 квант генерит на консьюмерском железе ничего такого нет. Я сразу буквально запустил и тестил. Не понял нахуя лоры если и так быстро вроде генерит.
Аноним 10/08/25 Вск 14:57:14 1309795 28
ComfyUI00s007.png 3092Кб, 1920x1088
1920x1088
>>1309765
4 примерно

мимо ртх 4060
Аноним 10/08/25 Вск 14:58:22 1309796 29
>>1309760
Пробоал квен на 8врам, кстати, без лора и ускорялок хз есть ли они, тупо фп8 не квант и генерит так же как флюкс по скорости, но хуже по качеству. Это минута по скорости. Бомбить можно когда оно вообще не заводится или генерит по полчаса, а тут ну хз
мимо
Аноним 10/08/25 Вск 15:01:09 1309800 30
>>1309795
Ты бы блюр убрал, и выше тоже
Аноним 10/08/25 Вск 15:03:12 1309802 31
>>1309796
>квен на 8врам


На 4060 у меня около часу на 1 картинку на квене. На быстром воркфлоу около 15 минут. На выходе мусор. Возможно у тебя RTX 6060 с 8 гигами.
Аноним 10/08/25 Вск 15:04:51 1309803 32
>>1309800
Это размытие объектива. Погугли что это такое, охуеешь. Не поздно перестать быть дауном.
Аноним 10/08/25 Вск 15:06:05 1309807 33
>>1309802
Не мешай мне дизу вбрасывать. Иди своей дорогой, щенок.
Аноним 10/08/25 Вск 15:09:56 1309814 34
17548270357880.png 1773Кб, 1920x1088
1920x1088
>>1309803
Наслаждайся, долбоёб.
Аноним 10/08/25 Вск 15:14:55 1309822 35
image 141Кб, 832x1216
832x1216
А где трусонюх? На Квине легко же! Тем более на русском.
Девушка нюхает сжатые в кулаках обоссаные трусы, закрыв глаза от наслаждения.
Аноним 10/08/25 Вск 15:17:16 1309826 36
image.png 662Кб, 1767x789
1767x789
>>1309802
>На 4060 у меня около часу на 1 картинку на квене.
Я хз что ты делаешь не так.

>мимо не гордый владелец микрописьки RTX 3070 8GB VRAM.
Аноним 10/08/25 Вск 15:17:39 1309827 37
image.png 2796Кб, 1171x1699
1171x1699
>>1309814
Опытные люди платят тысячи баксов чтобы этого эффекта добиться, даун.
Аноним 10/08/25 Вск 15:17:49 1309829 38
>>1309822
Кстати да, заметил чот тараканы зачем то на квене пишут по английски. Так то он и русские буквы генерит, лол.
Аноним 10/08/25 Вск 15:18:52 1309831 39
>>1309827
Так нейросеть все равно правильно не сделает. Нахуя тогда махать картинку то я не понимаю??
Аноним 10/08/25 Вск 15:19:50 1309835 40
>>1309831
Похуй, все равно сделает лучше, что фотошоп.
Аноним 10/08/25 Вск 15:20:16 1309836 41
Аноним 10/08/25 Вск 15:35:43 1309870 42
>>1309782
>на доступном железе
Насколько доступном, и насколько быстро?
Аноним 10/08/25 Вск 15:43:47 1309883 43
ComfyUI00135.png 1773Кб, 1328x1328
1328x1328
ComfyUI00134.png 1689Кб, 1328x1328
1328x1328
ComfyUI00150.png 1881Кб, 1328x1328
1328x1328
ComfyUI00145.png 1450Кб, 1328x1328
1328x1328
Аноним 10/08/25 Вск 16:34:06 1309961 44
image 119Кб, 832x1216
832x1216
Аноним # OP 10/08/25 Вск 17:03:05 1310016 45
Аноним 10/08/25 Вск 17:42:33 1310083 46
>>1309595
Блять, не верю что сд научился так генерить с промта, такая детализция и отражения, охуеть
Аноним 10/08/25 Вск 18:00:45 1310125 47
image.png 1634Кб, 1024x768
1024x768
image.png 2165Кб, 1024x1536
1024x1536
image.png 1793Кб, 1024x768
1024x768
image.png 3587Кб, 1024x1536
1024x1536
>>1309782
>Qwen Image максимально приблизился к уровню ChatGPT 4o в плане генерации картинок
Только в твоих фантазиях, по соответствию промта квену твоему до гопоты, как прогуляться пешком до луны.
Аноним 10/08/25 Вск 18:03:40 1310139 48
>>1310125
Ну давай промпт сложный который может гопота
Аноним 10/08/25 Вск 18:08:28 1310157 49
>>1310139
Ну вот промт с котами и тортом-собакой

realistic humorous live-action scene at a cat birthday in the backyard. a black cat standing in the focus, holding a big knife horrifying reflection. front of the cat a a realistic cake that looks like a dog, but already cutted into half to reveal the sponge cake layers filled with strawberry jam, flowing out. surrounded the cat various cats having weird party, some in impossible position flying in the air.
photo taken with a compact digital camera from the early 1990s, grainy, saturated colors, flash photography, grainy texture, overexposed light, ethereal mood, low resolution, camera flash, realistic, ultra high quality real image, unreal contrast, low saturation, highlights
Аноним 10/08/25 Вск 19:02:28 1310261 50
>>1309883
геометрию у девки знатно попидорасило
Аноним 10/08/25 Вск 19:29:35 1310305 51
1754843372648.png 3975Кб, 2240x960
2240x960
1754843373048.png 3987Кб, 1664x1280
1664x1280
1754843373465.png 3978Кб, 1664x1280
1664x1280
1754843373865.png 3841Кб, 2240x960
2240x960
Аноним 10/08/25 Вск 19:55:31 1310368 52
>>1310305
Тpи гoда прoшло а всё одни и те же прoмты, хоть бы что нoвое придумaл
Аноним 10/08/25 Вск 20:04:43 1310382 53
Аноним 10/08/25 Вск 20:17:09 1310395 54
>>1310382
Yep. Единственное, что за 1.5 года смогло локально повторить 2-3 результаты после дале. С той лишь разницей, что тут 2/2, а там было примерно 2/40, учитывая брак и собаку с яйцом. 1 всё еще не хочет правильно рисовать, как и дале не хотело. 4 - еще на 1.5 можно было нароллить, но нужно было инпейнтить.
Аноним 10/08/25 Вск 20:45:58 1310453 55
20250810203608 [...].png 4011Кб, 1664x1280
1664x1280
20250810203834 [...].png 3950Кб, 1664x1280
1664x1280
20250810204255 [...].png 3984Кб, 1664x1280
1664x1280
20250810204433 [...].png 4000Кб, 1664x1280
1664x1280
Аноним 10/08/25 Вск 21:29:13 1310519 56
Залетуха из видео треда, подскажите получается qwen ебет и wan для t2i уже лучше не использовать?
Аноним 10/08/25 Вск 22:04:05 1310563 57
>>1310519
По пониманию промпта - да. По скорости и детализации не очень, хотя они оба мыльные. Но Квен можно проходить 4-шаговым Креа с нунчакой чтоб размылить.
Аноним 10/08/25 Вск 22:28:37 1310603 58
Кто устанавливал веб версию SD на карты 50 серии, какой py torch + cuda и xformers вы юзаете? Я поставил торч 2.8.0, куда 12.8, а xformers готового нет, самому собрать не получилось
Аноним 10/08/25 Вск 22:35:28 1310611 59
>>1310603

>унылые проблемы погромистов
Аноним 10/08/25 Вск 22:38:06 1310616 60
Подскажите мету пожалуйста, для модели wan22
1) Используем только low noise model ?
2) После пары тестов понял, что новая лора просирает весь propmt adherence то есть юзаем лучше старую t2v лору для 2.1?
3) res_2s + bong_tangent?

В чем прав в чем ошибаюсь? Мб какие ещё фишки?
Аноним 10/08/25 Вск 22:48:42 1310632 61
>>1310616
>res_2s + bong_tangent?


разницы нет с обычными
Аноним 10/08/25 Вск 23:04:41 1310666 62
>>1310632
Попробовал euler с различными скедулерами - мыльней выходит
Аноним 10/08/25 Вск 23:26:33 1310706 63
>>1310702
res_2s + бонг - 10 секунд на итерацию
euler + beta/simple примерно 5
Пробовал даже поднимать количество шагов вдвое, все равно детали не выбил. Слышал так же, что бонг вроде с шифтом вообще не работает, мб где-то там собака зарыта.
Аноним 11/08/25 Пнд 00:34:53 1310790 64
1754861692698.png 1763Кб, 896x1152
896x1152
Аноним 11/08/25 Пнд 03:12:03 1310932 65
NAG пока не работает с ускорялкой qwen. Там вообще суетятся, делают? Я же жду вообще-то.
Аноним 11/08/25 Пнд 04:26:56 1310986 66
edwardhopp-1351[...].png 970Кб, 768x1152
768x1152
Аноним 11/08/25 Пнд 08:38:42 1311043 67
image 31Кб, 394x132
394x132
Subgraph Offici[...].webm 10677Кб, 1920x1080, 00:01:01
1920x1080
Шебм. Всё как бы хорошо с этими субграфами. Но они даже в видиво это не показали: вот сделал я субграф и он по умолчанию имеет имя "субграф" и под этим именем добавляется в меню создания. Можно переименовать уже созданный субграф, но КАК переименовать его в меню создания?
Мне просто нужно знать это пока не доработка или переименование где-то спрятано? Я не нашел, а без переименования в меню это хрень пока.
Аноним 11/08/25 Пнд 09:11:14 1311061 68
image 114Кб, 1178x779
1178x779
Теперь можно выкладывать скриншоты без шокирования двачера. Вот мой воркфлоу. Норм кабельканал.
Аноним 11/08/25 Пнд 09:18:17 1311065 69
Аноним 11/08/25 Пнд 09:20:56 1311069 70
>>1311043
Открываешь в блокноте сохраненный воркфлоу, ищешь там New Subgraph, переименовываешь в свое. Добавлять из меню имеет смысл только в пределах одного воркфлоу. Если нужно перенести в другой - ctrl+c/ctrl+v.
>>1311061
Теперь можно вообще не выкладывать, т.к. информативность такого скрина меньше, чем у самой картинки с промптом под спойлером, который хотя бы скопипастить можно.
Аноним 11/08/25 Пнд 09:24:17 1311071 71
>>1311061
Алсо, на данный момент bool кондишены внутри сабграфа ломают всё к хуям, поэтому их полезность весьма ограничена.
Аноним 11/08/25 Пнд 09:30:40 1311072 72
>>1311061
Стены текста со ссылками ведущими вникуда, кува пустого пиздёжа о ниочём, а пизду по прежнему не завезли. И вот так всё у них...
Аноним 11/08/25 Пнд 09:52:09 1311081 73
Почему ван такое говно в плане фотореализма? И когда выпустят хоть что то лучше SDXL?
Аноним 11/08/25 Пнд 09:56:09 1311082 74
1754895367022.png 1940Кб, 896x1152
896x1152
1754895367238.png 3853Кб, 1280x1664
1280x1664
1754895367622.png 5606Кб, 1536x2048
1536x2048
1754895368205.png 7366Кб, 1792x2368
1792x2368
Аноним 11/08/25 Пнд 10:45:40 1311128 75
popcorn-minions.gif 514Кб, 245x155
245x155
Аноним 11/08/25 Пнд 10:47:09 1311131 76
>>1311081
хз, итт генерят такое же говно на ване и квене как и 2 года назад на сдохле 1в1, отличий ноль по качеству, но они внушаемые плацебо-долбоёбы без вкуса
Аноним 11/08/25 Пнд 10:50:12 1311133 77
>>1311061
Чёт как говнодел ты дохуя высокого о себе мнения
Аноним 11/08/25 Пнд 10:52:21 1311134 78
>>1311043
а как из этого говна выйти обратно, используя старый ui.
Вообще этот новый ui блевотный, но пидрокомфи теперь только его качают, положив хуй на старый. Черти.
Аноним 11/08/25 Пнд 11:53:37 1311208 79
>>1311131
Как минимум ван делает нормальные руки всех всяких пердолингов с адетайлером. А воркфлоу на сдохлю ты так и не принес, какие лоры/чекпоинты юзать. Тащемто без контролнета твоя сдохля хуета
Аноним 11/08/25 Пнд 12:18:39 1311250 80
image.png 284Кб, 1872x721
1872x721
>>1311061
Джва года о таком мечтал.
Аноним 11/08/25 Пнд 14:00:49 1311379 81
1754910048332.png 2792Кб, 1920x800
1920x800
??? Аноним 11/08/25 Пнд 14:12:23 1311399 82
2025-08-1121-41[...].png 1314Кб, 1024x1024
1024x1024
Как правильно промтится данная причёска? Я уже всё перепробовал, вплоть до: Khaleesi hairstyle, всё бы ничего, но там сразу рисуется лор, царские одежды, факела во дворце и прочее) Сочетание: (braided:0.1) side strands, [loose hair], довольно сложная (частично рабочая) концепция, но не все модели её понимают, перебрал причёски базовой sdxl, там таковой не существует вовсе. Бесит, что по слову braid сразу-же рисуется коса толщиной в руку без вариантов. Есть-ли гарантированный простой тэг?
Аноним 11/08/25 Пнд 14:13:33 1311401 83
>>1311082
Потрясающе. Тысам это сгенерировал?
Аноним 11/08/25 Пнд 14:54:25 1311462 84
>>1311401
Ты в глаза долбишься? Там пахнет ии за километр
Аноним 11/08/25 Пнд 14:59:33 1311477 85
>>1311462
Что в слове "сгенерировал" тебе не понятно? Я спросил: сам ли он сгенерировал это. Промпт там придумал и так далее. Выглядит очень классно.
Аноним 11/08/25 Пнд 15:25:36 1311513 86
1690561567490.png 2343Кб, 1152x1536
1152x1536
1674087225129.png 1853Кб, 1152x1536
1152x1536
1643460861483.png 2430Кб, 1152x1536
1152x1536
1729195845106.png 1698Кб, 1152x1536
1152x1536
Аноним 11/08/25 Пнд 15:30:34 1311519 87
2025-08-1121-46[...].png 1347Кб, 1024x1024
1024x1024
>>1311513
Да, это оно, но как видишь оно за собой тянет всякий medieval и прочие сказочные штучки, о которых я упоминал, конечно можно избежать этого на импаинте, но всё-же хотелось бы выпекать это за один раз.
Аноним 11/08/25 Пнд 15:51:02 1311556 88
1754916662097.jpeg 1080Кб, 1664x2432
1664x2432
Аноним 11/08/25 Пнд 15:55:08 1311573 89
>>1311556
что именно ты пишешь?
Аноним 11/08/25 Пнд 15:59:34 1311582 90
Аноним 11/08/25 Пнд 16:08:17 1311589 91
Screenshot (47).jpg 1442Кб, 2560x1440
2560x1440
50.png 1607Кб, 720x1280
720x1280
41.png 1472Кб, 720x1280
720x1280
Сверху - 50-flash
Снизу - 41-rl

Пиздец.
Научите промптить на Chroma флеш, почему такой кал получается.
Не черипик даже, взяты по 6 генераций подряд.
Аноним 11/08/25 Пнд 16:09:23 1311591 92
изображение.png 1634Кб, 1024x1024
1024x1024
>>1311582
ну, возможно это средневековый сруб) нужно вписывать dark hair иначе халиси сплошные будут. Вообщем, если в негатив пульнуть: (medieval) dress, то всё становится более-менее нейтральным.
Аноним 11/08/25 Пнд 16:16:11 1311606 93
1670617667930.png 1639Кб, 1152x1536
1152x1536
1612821515254.png 1707Кб, 1152x1536
1152x1536
>>1311519
Сак это у меня в промпте средневековый замок был, можно и без него. Хотя теги на одежду немного похуже делают, распрямляют волосы.
Аноним 11/08/25 Пнд 16:32:43 1311623 94
изображение.png 1631Кб, 960x1088
960x1088
>>1311606
> распрямляют волосы
не заметил)
yoga top, sport,
Но если написать gymnast, то будет просто зализанный назад bun.
Аноним 11/08/25 Пнд 16:37:26 1311630 95
1684235461142.png 2173Кб, 1152x1536
1152x1536
1673720535781.png 2199Кб, 1152x1536
1152x1536
1732210430863.png 2354Кб, 1152x1536
1152x1536
1624326894721.png 2160Кб, 1152x1536
1152x1536
>>1311589
Потому что свежий Флеш говно. Бери экстракт из прошлого heun Флеша и генерь на v50 без cfg на 20 шагах.
Аноним 11/08/25 Пнд 17:20:28 1311672 96
>>1311630
Покажи всем как делать так же, детально, со ссылками и воркфлоу
Аноним 11/08/25 Пнд 19:14:09 1311828 97
image.png 19Кб, 989x159
989x159
И как теперь буззы получать? Подписку не купить.
Аноним 11/08/25 Пнд 19:25:02 1311843 98
1754929502138.jpeg 1062Кб, 1664x2432
1664x2432
Аноним 11/08/25 Пнд 19:44:29 1311866 99
Аноним 11/08/25 Пнд 19:51:29 1311872 100
Аноним 11/08/25 Пнд 20:04:15 1311901 101
>>1311872
Там должна быть верховная жрица)
Ты работаешь над этим?
Аноним 11/08/25 Пнд 20:10:02 1311910 102
изображение.png 555Кб, 519x574
519x574
Аноним 11/08/25 Пнд 20:15:55 1311924 103
Аноним 11/08/25 Пнд 20:17:29 1311931 104
Аноним 11/08/25 Пнд 20:43:02 1311979 105
ageslider-2.jpg 1083Кб, 1296x1944
1296x1944
Аноним 11/08/25 Пнд 20:51:10 1311985 106
>>1311979
зато никто обмалофит), я не хочу что-бы какой-то школотрон, спиздивший воркфлоу и засравший полдвача своей криво анимированной горлоеблей и малофьёй обосрал мой материал, это хоть какая-то гарантия...
Аноним 11/08/25 Пнд 20:56:15 1311991 107
>>1311985
ну и как он спиздит? Хотя если ты юзаешь форжи всякие и пнг не чистил...
А вообще я делаю через батник для надёжности
https://imagemagick.org/script/command-line-options.php#:~:text=%2Dweight.-,%2Dstrip,-Strip%20the%20image
Ну и в любом случае что мешает школотрону у спизженного воркфлоу изменить под себя что-то. Не логично чёт всё
Аноним 11/08/25 Пнд 21:03:27 1312004 108
>>1311991
>изменить
Ну, взять картинку (девочки) он может, но выложить здесь результат он не сможет. Будь она чуть постарше - без вопросов) Вот и всё...
>>1311991
>всякие и пнг не чистил...
Я сохранение мета-даты включаю только, когда мне это нужно. На борде пролазиет только webp с мета-датой, у остальных она автоматом чистится.
https://www.google.com/search?q=ExifCleaner.exe
Аноним 11/08/25 Пнд 21:22:11 1312022 109
image 239Кб, 832x1216
832x1216
>>1311630
Распознаете модель? Под спойлером ответ. Хоть немного подумай, анон. Потом смотри: +++++ван2.2++++++
Аноним 11/08/25 Пнд 21:25:03 1312025 110
>>1312022
Ну и хорошо. А лоры (персов) под van свои?
Аноним 11/08/25 Пнд 21:31:44 1312038 111
>>1312025
>А лоры
На 22 по сути даже на еблю лоры не нужны. Охуенное понимание промпта.
Аноним 11/08/25 Пнд 21:34:38 1312044 112
Аноним 11/08/25 Пнд 21:42:35 1312058 113
>>1312044
>>лоры (персов)
>???
Ты со времен 1,5 не понял что любой твой перс это просто набор описательных признаков? Соболезную. К тому же нет смысла генерировать т2в если можно и2в. И я все еще не упоминаю про ван 2.1 вася, где есть рефы. Наверняка на 22 скоро тоже будет.
Аноним 11/08/25 Пнд 21:48:44 1312061 114
>>1312058
>любой твой перс это просто набор описательных признаков?
мой? нет, эмбиддинг очень далёк от полноценной лоры со своим уникальным дата-сетом. Конечно ты можешь расписать: национальность, цвет волос, цвет глас, тип фигуры, но каждый раз это будет генерик (+-), если только это не селебрити. Как дела у ван с селебрити обстоит?
Аноним 11/08/25 Пнд 22:14:25 1312084 115
>>1312004
>у остальных она автоматом чистится
я тебя разочарую, но сделанные в форже и его форках не чистятся, т.к. он сохраняет мету в альфаканал, который харкач не распознаёт, вот же форжедауны соснули лол
Аноним 11/08/25 Пнд 22:16:20 1312089 116
image.png 139Кб, 280x210
280x210
>>1312061
Не пиши мне больше.
Аноним 11/08/25 Пнд 22:22:44 1312097 117
>>1312089
Значит никак, гы-гы-гы...
>>1312084
>сделанные в форже
это очень легко проверить. вытереть картинку с метой через эксифклинер, а потом засунуть снова в форч, и посмотреть, осталось-ли что.
Аноним 11/08/25 Пнд 22:24:13 1312100 118
>>1312089
>Не пиши
Не льзь сюда со своим ваном, если ван не знает нихуя селебов, то в этом треде ему не рады.
Аноним 11/08/25 Пнд 23:11:17 1312147 119
1754943077459.jpeg 1267Кб, 1664x2432
1664x2432
Аноним 12/08/25 Втр 00:17:35 1312228 120
>>1312147
Очень глубоко, явный кандидат в следующую шапку.
Аноним 12/08/25 Втр 00:21:01 1312233 121
>>1312022
Напиши промпт. Нихуя не получается ван заставить генерить реалистичные фото без артефактов
Аноним 12/08/25 Втр 00:25:19 1312240 122
1754947518448.png 3685Кб, 1280x1640
1280x1640
Аноним 12/08/25 Втр 01:05:43 1312330 123
image 552Кб, 713x547
713x547
2 года дрочат эти ИИ, ладно уже пальцы нормально генерит, а сука плитку так и не научился
Аноним 12/08/25 Втр 02:47:23 1312445 124
>>1312330
Как похорошела плитка при...
Аноним 12/08/25 Втр 05:15:22 1312507 125
>>1312330
А че ты смеёшься. Ты просто не видел плитку на нашем районном автовокзале. Я когда по жуткой необходимости там ждал транспорт всегда пытался понять узор или логику укладки и не мог.
Давай до чего-то другого докапайся.
Аноним 12/08/25 Втр 08:42:13 1312585 126
>>1312507
>А че ты смеёшься. Ты просто не видел плитку на нашем районном автовокзале. Я когда по жуткой необходимости там ждал транспорт всегда пытался понять узор или логику укладки и не мог.
Рефайнером по ней пройдись в след раз как стоять будешь.
Аноним 12/08/25 Втр 10:09:25 1312690 127
Аноним 12/08/25 Втр 10:18:41 1312707 128
Почему эти мудни анимешники при публикации своих аниме картинок на цивитай перестали добавлять к ним соответствующие теги? У меня они отфильтрованы в игнор и раньше все было замечательно. Только фотореал. А сейчас зашёл и всё завалено анеме рисованной херетой без возможности ее отфильтровать и скрыть.
Аноним 12/08/25 Втр 10:31:19 1312714 129
Аноним 12/08/25 Втр 10:50:24 1312725 130
1754985022298.png 4073Кб, 1280x1640
1280x1640
1754985022681.png 4077Кб, 1280x1640
1280x1640
1754985023098.png 4089Кб, 1280x1640
1280x1640
1754985023481.png 4086Кб, 1280x1640
1280x1640
Аноним 12/08/25 Втр 11:11:22 1312750 131
Пока пидарасы гейткипят как делать нормальные генерации, кал начал срать батчами
Аноним # OP 12/08/25 Втр 11:31:24 1312771 132
image.png 2096Кб, 1328x1328
1328x1328
image.png 2562Кб, 1328x1328
1328x1328
image.png 2322Кб, 1328x1328
1328x1328
image.png 2593Кб, 1328x1328
1328x1328
Аноним 12/08/25 Втр 11:31:30 1312772 133
>>1312750
Не так: Пока говноеды-теоретики срут стенами текста, на которых всем прхуй, говноеды-практики срут батчами отборного бреда, которых никто не замечают. Тред шизойдов-аутистов, где нет, и не может быть общения.
Аноним 12/08/25 Втр 11:32:47 1312774 134
>>1312771
>ВЫШЛА
Держи нас в курсе, а то не дай бог пропустим что-то.
Аноним 12/08/25 Втр 11:35:14 1312776 135
>>1312771
Последняя фотка наверняка ulrarealistic candid amateur?
Аноним 12/08/25 Втр 11:46:58 1312787 136
image.png 18Кб, 600x321
600x321
Аноним 12/08/25 Втр 11:52:37 1312795 137
image.png 732Кб, 1074x727
1074x727
image.png 2467Кб, 1328x1328
1328x1328
Аноним 12/08/25 Втр 11:53:19 1312798 138
Накатил комфи, спиздил чекпоинт с цивитая, скопировал промт и настройки. Генерируется уродливое говно. ЧЯДНТ?
Аноним 12/08/25 Втр 11:55:05 1312804 139
>>1312771
> ВЫШЛА - наконец-то 4-х шаговая
Так вчера еще.
Аноним 12/08/25 Втр 12:01:13 1312813 140
парни, может кто показать нормальный воркфлоу для ван 2.2. т2и

всем спасибо
Аноним 12/08/25 Втр 12:11:41 1312838 141
1754989900746.png 3572Кб, 1920x1152
1920x1152
Аноним 12/08/25 Втр 12:13:20 1312847 142
Аноним 12/08/25 Втр 12:16:04 1312852 143
>>1312771
Ну ты же видишь, что это мыло пиздец, нет смысла на этом сейчас генерить что-либо.
>>1312022
>>1311630
Хочется вот такое качество с цензурой уровня хромы. А лучше качеством чуть ниже, но за 10 шагов. А у меня она вылетает с такое же мыло как у тебя или вообще в аниме.
Аноним 12/08/25 Втр 12:57:58 1312932 144
175499262283830[...].png 1902Кб, 1280x720
1280x720
175499173941457[...].png 2034Кб, 720x1280
720x1280
>>1312847
там у него модель какаято левая стояла, но это хуй с ним
он мне не дал поставить в итоге свои optimizations я так и не понял влияют они на что-то или нет - я их выкинул
по скорости 1минута 11секунд для hd (1280х720) на 10 шагов

эти его оптимизации вообще ускоряют что-то?
Аноним 12/08/25 Втр 12:59:24 1312936 145
175499213541066[...].png 1902Кб, 1280x720
1280x720
175499225283253[...].png 2034Кб, 720x1280
720x1280
>>1312847
там у него модель какаято левая стояла, но это хуй с ним
он мне не дал поставить в итоге свои optimizations я так и не понял влияют они на что-то или нет - я их выкинул
по скорости 1минута 11секунд для hd (1280х720) на 10 шагов

эти его оптимизации вообще ускоряют что-то?
Аноним 12/08/25 Втр 13:05:08 1312947 146
>>1312940
да эт ясно
не понимаю зачем автор его вообще добавил
только грейн не решает проблему с долгой генерацией, стоит ваще пайторч этот ставить 2.7.0 найтли или как?
Аноним 12/08/25 Втр 13:06:16 1312951 147
>>1312947
типа sageattention включить чтобы? попробуй. я не пробовал. мне пох на время.
Аноним 12/08/25 Втр 13:09:52 1312959 148
>>1312940
>убери грейн
нет. уж лучше ты свою кунсткамеру восковых фигур зерном прикрой
Аноним 12/08/25 Втр 13:11:45 1312963 149
>>1312959
этот уебищный грейн можно в фотожопе добавить если надо. безвкусица.
Аноним 12/08/25 Втр 13:13:10 1312966 150
>>1312940
сюжет: требуется пояснительная бригада
Аноним 12/08/25 Втр 13:14:45 1312971 151
>>1312963
> культист восьмилетней матки рассуждает о вкусах
чел
Аноним 12/08/25 Втр 13:18:21 1312979 152
>>1312971
>культист порнухи с милфами рассуждает о вкусах
Аноним 12/08/25 Втр 13:27:09 1313002 153
>>1312795
Я на sd1.5 реалистичней генерил
Аноним 12/08/25 Втр 13:31:49 1313015 154
>>1312936
короче ебала какая-то тупарылая

натвис+дмд ебет
Аноним 12/08/25 Втр 14:09:44 1313093 155
image 1341Кб, 1000x1456
1000x1456
image 1333Кб, 832x1216
832x1216
image 259Кб, 1815x765
1815x765
>>1313015
>натвис+дмд ебет
Штош. Поделюсь с ценителем своим воркфлоу. LCM+Beta преднастроены, не дофолт. Для сравнения обычный ген на дефолте. Воркфлоу должен сохраниться в первой картинке. Правда натвис у меня немного изменён, но это не важно.
Аноним 12/08/25 Втр 14:15:42 1313106 156
20250812141224 [...].png 1961Кб, 832x1216
832x1216
20250812141241 [...].png 1982Кб, 832x1216
832x1216
20250812141323 [...].png 1948Кб, 832x1216
832x1216
20250812141347 [...].png 1990Кб, 832x1216
832x1216
Аноним 12/08/25 Втр 14:16:22 1313110 157
Аноним 12/08/25 Втр 14:20:45 1313126 158
image 284Кб, 1000x1456
1000x1456
image 213Кб, 832x1216
832x1216
image 274Кб, 1810x778
1810x778
Аноним 12/08/25 Втр 14:21:33 1313129 159
image.png 2086Кб, 1080x1080
1080x1080
image.png 2107Кб, 1080x1080
1080x1080
image.png 2107Кб, 1080x1080
1080x1080
image.png 1667Кб, 1080x1080
1080x1080
Аноним 12/08/25 Втр 14:53:20 1313228 160
image 29Кб, 640x920
640x920
>>1313129
>А вот так?
Уже и такую лору подвезли, но я пока не хочу пердолиться, мучаю ван. Qwen и генерит дольше и преимуществ не вижу. Я только допилил нормальный воркфлоу для вана.
Аноним 12/08/25 Втр 15:01:39 1313256 161
>>1311082
Это qwen или wan? Всяко выглядит хуёво очень.
Аноним 12/08/25 Втр 15:03:15 1313260 162
>>1313126
Какое же мыльное. Аноны, доколе вообще мыльники будут постить тут? Пора уже сделать загон для норм господ с SDXL и нитакусь с мылом.
Аноним 12/08/25 Втр 15:09:32 1313280 163
Псны. Там из всех утюгов трезвонят, что Qwen ебёт Kontext. Я так и не понял, он умеет в edit изображений? У кого-нибудь есть примеры?
Аноним 12/08/25 Втр 15:13:35 1313297 164
>>1313280
А у тебя нет карты, чтобы проверить? А если нет карты, то какое твое дело, кто там кого ебет?
Аноним 12/08/25 Втр 15:13:52 1313299 165
>>1313280
Не знаю, по мне так пластмасса.
Аноним 12/08/25 Втр 15:17:04 1313309 166
Ну и я так понял, что в реализм он не оче может. Только для арта
Аноним 12/08/25 Втр 15:21:40 1313318 167
>>1313297
>А у тебя нет карты, чтобы проверить?
Не хочу тянуть 20 Гб говна пока нунчаку не сдалают. Тем более если она в эдиты не умеет, то в общем-то нахуй и не нужна.
Аноним 12/08/25 Втр 15:25:18 1313331 168
>>1313093
В голос с суперкачества. Резина резиной. Какие же дмдюзеры криворукие и слепые дегенераты.

дмдбог
Аноним 12/08/25 Втр 15:37:49 1313368 169
1755002268510.png 4167Кб, 1664x1344
1664x1344
Аноним 12/08/25 Втр 16:27:57 1313519 170
607874768085408[...].png 3806Кб, 1248x1824
1248x1824
>>1309496 (OP)
Вообщем чел смешал новую Крея и Хрому,просто гений и офигеваю над рейнджем,он может в чо угодно,вплоть до порно 20 -,автор походу сам не понял шедевральности.
Пока проходит незаметно,но я ржу,появляются новые модели с NSFW в названиях,что и близко не стояли,эта даже не заявляется оной.
Тестю 2рой день и кайфую.
остановился на euler+kl_optimal,в меньшей степени karras,ddim/beta-можно забить,скучная стандартная хуета,а kl_optimal охуенно для деталей и volumetric light,karras лучше со светом мб,но шакалит детали изначалоьно,над больше семплов и разрешение
Никакая хуета новая пластиковая и рядом не стояли по-прежнему,осоюбенно ржу с ебал китайских ли,пластиковых Куё,+ проблема с затыком на одном,как у старой хуеты,над глобально комп ребутить чтобы иное плюс минус получить,ну или форс освобождать всю память

Короче автор не я
ЕНо буду рад,если потестите и чё-нить путёвоё кинуете в галерею
https://civitai.com/models/1836040/cenkrechro?modelVersionId=2077750
Аноним 12/08/25 Втр 16:31:42 1313529 171
>>1313519
Кому охото можно

"Contrast camera flash light,home video style shot(Kodak Color Plus 200) from above in a room, POV, close up, a petite girl 20yo, completely naked, sitting on the floor and giving blowjob to man, holds man's penis and aggressively deep sucks it with pleasure, man fucks her in the mouth, his penis deep in her mouth. A girl has a cute face, wet puffy lips, small perky tits with erect hard nipples, dirty messy hair, "SLUT" written in marker on forehead. Highly detailed, anatomically correct, proportionate hands with five clearly visible fingers."

Чтобы оценить весь потенциал без всяких лора.
Возраст лучше не менять,посадят а то.
Аноним 12/08/25 Втр 16:36:56 1313544 172
>>1313519
>пикрел
,то для тебя норма? светотень по пизде, её будто аппликацией в фотошопе на фон вклеили
Аноним 12/08/25 Втр 16:43:21 1313560 173
>>1313544
Я вижу косяки,но как окончивший художку не понимаю о чём ты,как раз промтом легко добился по планам,майбуть у тебя какие иные критерии,покажи оный же промт в любой другой модели,самому интересно,где у тебя нет каких-то непонятных с эстетики косяков,в любой модели,+- равнл с этим промтом,как хочешь там опиши удобно
Аноним 12/08/25 Втр 16:45:35 1313568 174
>>1313560
Если воркфлоу загрузишь-там всё чётко и ясно,майбуть что приклеили для тебя по планам трабла,потри и потести всё это,в Фотошопе)
Аноним 12/08/25 Втр 16:47:17 1313575 175
>>1313544
Если тебе не нравится разделение по планам-вон выше промт,там всё предельно просто,тебе понравится видать)
Аноним 12/08/25 Втр 16:48:29 1313577 176
>>1313544

Чё-нить совоставимо на

Hyper-realistic cinematic wide shot with exaggerated FOV, Ultra HD 8K HDR, a scene composed according to the golden ratio, with the main subject positioned at the golden ratio point or along the golden spiral curve for balanced and harmonious visual flow. Use the Fibonacci spiral to guide the viewer's eye naturally through the image. In the dark, abandoned underground catacombs that once served as a sewage system for a thriving civilization, a vast chamber framed by rounded corridors and corroded concrete walls (completely covered with inscriptions and faded holographic glyphs) shows relentless decay. Rusted metal pipes and flickering neon cables hang from the ceiling. The air is thick with mold, dampness, and a faint metallic tang. A crowd of people(various ages,women and men) stand partially visible, peeking out from the corridors converging on the chamber. They wear coarse, hooded garments—women in white and men in black. Their faces are mostly hidden but show fear and hope, looking up in ecstasy. Some hold flickering candles casting warm yellow light or say prayers while counting beads. Above, a hole in the ceiling leads outside, casting a flickering, holds a flying naked young woman (20yo), naturally pose with a pronounced arch in her back and chest, arms relaxed and hanging down, long hair flowing downward. Water flows from the opening, extinguishing some candles, which smoke when they go out. The cold blue light from above clashes with warm candlelight below, casting fractured, glitching shadows.Observers whisper about the woman’s identity—perhaps a symbol of rebirth or a sacrifice—as dripping water and rustling shadows intensify the uneasy, static moment at the threshold between past and future, darkness and hope.Intricate body details of flying naked women and her pose. Cinematic composition focusing sharply on the dark chamber,contrast light,flying women and crowd of people.
Аноним 12/08/25 Втр 16:51:12 1313589 177
Снимок экрана 2[...].png 185Кб, 959x356
959x356
Аноним 12/08/25 Втр 16:52:11 1313594 178
Аноним 12/08/25 Втр 16:53:26 1313604 179
Аноним 12/08/25 Втр 16:57:14 1313619 180
image.png 353Кб, 1482x720
1482x720
>>1313577
Я просто бомж,генерю на апу Ryxen 5700g,без приколов,до 16 гигов поставил из 64 в биосе и вот развлекаюсь как неделю.
Час на такую картинку уходит в таком разрешении.
Но сам факт возможности нравится-уже и Комфи изучил и промтинг,хотя куда до крутанов.
Аноним 12/08/25 Втр 16:57:15 1313620 181
image.png 41Кб, 714x432
714x432
Аноним 12/08/25 Втр 16:58:50 1313623 182
image.png 38Кб, 947x374
947x374
>>1313619
Ок, ты продолжай. Просто хотел убедиться, что он прав насчет предыдущего.
Аноним 12/08/25 Втр 17:00:59 1313632 183
>>1313620
Тем не менее вон чёт выдаётся,я так понял Fllux любит Вкусные описания,не эта хуета старая,что только вникнув сразу отсёк,тут пишешь естественно предложениями и тебе адекватный результат,не старое дрочево с негатив.
Аноним 12/08/25 Втр 17:01:53 1313637 184
>>1313632
Это не сочные описания это хуйня.
Аноним 12/08/25 Втр 17:04:56 1313645 185
>>1313637
А как ты бы Сочнее переписал,я просто 3 нейронки прогнал,ты от важного к второстепенному ровно эту же сцену как бы переформулировал?
Как бы и где ты улучшил шот?
Аноним 12/08/25 Втр 17:07:25 1313656 186
>>1313637
Если без ровно той же модели,но иным описанием ты не можешь лучше,лучше бы не писал,или storyteller...
Аноним 12/08/25 Втр 17:12:56 1313672 187
image.png 2144Кб, 1024x1024
1024x1024
image.png 2055Кб, 1024x1024
1024x1024
>>1313645
Это троллинг тупостью? Какой шот. У тебя там какой-то шизокал вместо описания. В школе в пятом классе учат сочинения писать.
Аноним 12/08/25 Втр 17:13:03 1313674 188
>>1313645
>>1313656
Он всё правильно сказал, такой промптинг это как минимум "школьник вчера узнал про существование нейронок", как максимум долбоёб с минусовым айсикю. Модель всё равно будет разбивать этот твой "неча ленгвич" на токены пытаясь связать композицию, а это просто стена мусорных междометий и наречий, на которые ей похуй, но ты забиваешь лимиты и она переварит только треть твоего говна.
Аноним 12/08/25 Втр 17:20:15 1313691 189
кубиквкубе.webm 4481Кб, 640x270, 00:03:15
640x270
>>1313656
>не можешь лучше,лучше бы не писал,или storyteller...
>>1313594
>Не тот,но и это запо
>>1313577
>Чё-нить совоставимо на

ты изгой старовер-отступник или латыш?

Напомнило видеорелейтед
Аноним 12/08/25 Втр 17:20:36 1313692 190
image.png 1322Кб, 1024x768
1024x768
Аноним 12/08/25 Втр 17:22:31 1313696 191
>>1313691
Это какой то прикол?
Аноним 12/08/25 Втр 17:23:16 1313700 192
Аноним 12/08/25 Втр 17:29:22 1313715 193
>>1313674

Чушь,но я спорить не буду.
Банально посмотрел генерации тут https://civitai.com/
Какие,нет-ну смешно
Аноним 12/08/25 Втр 17:31:31 1313722 194
>>1313715
>Банально посмотрел генерации тут
Так там шизофазия с легасикалом.
Аноним 12/08/25 Втр 17:52:32 1313758 195
>>1313715
Ты бы ещё на забор посмотрел.
Аноним 12/08/25 Втр 18:01:43 1313769 196
1662376333431.jpeg 348Кб, 2048x1536
2048x1536
1675308604160.jpeg 280Кб, 2048x1536
2048x1536
>>1313519
А мог бы на квене генерить. Всё что кроме порнухи надо на квене генерить, порнуху на хроме. Это просто база.
Аноним 12/08/25 Втр 18:26:24 1313807 197
Мне здесь обещали, что когда хрому дотренят, то выполнят обратную свертку-дистилляцию и она будет как шнель по шагам, но хрома. Это был обман?
Аноним 12/08/25 Втр 18:30:06 1313816 198
>>1313807
Нет, на 8-10 шагах можно генерить на Флеше без проблем.
Аноним 12/08/25 Втр 18:43:24 1313850 199
1755013403332.png 1913Кб, 832x1216
832x1216
>>1313577
> стена текста
Не читал, но осуждаю.
Аноним 12/08/25 Втр 19:27:01 1313982 200
.gif 4413Кб, 598x416
598x416
>>1312940
Анон, что у тебя в промпте?
Аноним 12/08/25 Втр 19:41:54 1314015 201
ComfyUItempklaf[...].png 2381Кб, 1536x768
1536x768
>>1313982
да все, что видишь. стеклянная девочка, девочка их макарон, завязанные их глаза, яичники висят стеклянные, из яичников капает черная жидкость, мужчины молятся, и т.д. квен и ван промты на русском понимают хорошо.
Аноним 12/08/25 Втр 19:45:29 1314027 202
>>1313769
вот тут правильно фотоны света огибают края кожи тела и светотень в норме
Аноним 12/08/25 Втр 19:55:24 1314058 203
>>1313769
А если апскейлить ваном ещё?
Аноним 12/08/25 Втр 19:55:55 1314061 204
Прикольный тред? Фотки надыбили по типу, только где?)))
Аноним 12/08/25 Втр 20:18:24 1314105 205
>>1313769
>Всё что кроме порнухи надо на квене генерить
Ван пока попизже, хотя такая же залупа уровня sdxl
Аноним 12/08/25 Втр 20:21:47 1314111 206
>>1314105
Если знать как то сдхл точно уж лучше вана будет, чел. Ван пластмасса с проёбанными тенями и текстурой кожи.
Аноним 12/08/25 Втр 20:26:10 1314121 207
fgfg.jpg 15Кб, 225x512
225x512
>>1314111
>и текстурой кожи.

И тут проебал?
Аноним 12/08/25 Втр 20:40:02 1314148 208
1755020401939.jpeg 1296Кб, 1664x2432
1664x2432
Аноним 12/08/25 Втр 21:16:39 1314243 209
wallpapercleanb[...].png 3880Кб, 2048x1152
2048x1152
Аноним 12/08/25 Втр 21:48:12 1314369 210
>>1313715
>Чушь,но я спорить не буду.

Для тупых объясняю ещё раз по-тупому, чтоб хоть ты хоть суть уловил.

правильно: "молодая женщина сидит на полу широко раздвинула ноги дрочит свою вульву своей рукой" - все токены всосаны моделью - кпд 100% - что описал то и получил при любом сиде.

ошибка: "охуенная тёлочка бампнула своей сракой раскидав в стороны охуенно сасные ножечки бля лизал бы джва часа ну так вот кароч и решила немножко пошликать фасолинку думая о сочных хуйцах моих карешей гыгы и там такие стены ну как в том фильме какой-то там ну где киану ривз снимался и атмосфера такая ну аж муражки по коже и добавь туда эффектов чтобы объёмы там как в блокбастерах ну те что выиграли премию из топ 10 окружение на своё усмотрение но чтоб топово бохато так чтоб прям как будто это снято на дорогой фотик а лучше айфон чтоб дорого ну и т.п. кароче вери ава мастерпис бест оф зе бест и без бреда пита погнали" - модель охуела и начала слопировать выдавая при каждом сиде абстрактную хуйню - кпд 0%

Если твоё описание понимают твои одноклассники, это не означает норму.
Аноним 12/08/25 Втр 21:54:29 1314409 211
>>1314111
>Если знать как то сдхл точно уж лучше вана будет, чел
Расскажи, будем тоже знать

>Ван пластмасса с проёбанными тенями и текстурой кожи.
Тени проебывает, в остальном норм. Меня больше напрягает что артефачит похуже флукса
Аноним 12/08/25 Втр 22:22:32 1314552 212
1755026538615.jpg 751Кб, 2432x1664
2432x1664
1755026538695.jpg 842Кб, 2432x1664
2432x1664
1755026538765.jpg 789Кб, 2432x1664
2432x1664
Хочется лизать
Аноним 12/08/25 Втр 22:52:45 1314620 213
Аноним 12/08/25 Втр 22:53:16 1314621 214
>>1313674

Ты ошибаешься,Персплекти разве тебя совсем тупым не называт и говорит,что Флюксу над,чтобы не кукарекали,и работает,а не эти...
Аноним 12/08/25 Втр 22:54:58 1314622 215
>>1314620
Всё тот же квен и ван апскейл. Но заебал ван. Я переобулся. Он видимо из-за разрешения срёт мутантами и портит квен. Надо искать денойз меньше.
Аноним 12/08/25 Втр 23:07:39 1314628 216
>>1314369
>ошибка
Во времена клипа и полторахи может так и было. Сегодня, когда у тебя полноценные llm вместо енкодера, модель понимает между спермотоксикозных срок что надо делать фап конент, а не просто лепит усреднённый коллаж из раздвинутых ног и вульвы.
Аноним 12/08/25 Втр 23:26:29 1314630 217
1755030387155.png 3595Кб, 1664x1344
1664x1344
1755030387505.png 3587Кб, 1664x1344
1664x1344
1755030387855.png 3554Кб, 1664x1344
1664x1344
1755030388205.png 5388Кб, 1600x2112
1600x2112
Аноним 12/08/25 Втр 23:44:31 1314640 218
>>1309496 (OP)
Ждал выхода Хромы и вроде дождался. Ее ведь дотренировали? Там 50 версия лежит в репо.

Так что реквестую все самое топовое что есть по Хроме на данный момент. Поделитесь, плиз.
Аноним 12/08/25 Втр 23:49:42 1314646 219
17547627907410.webm 951Кб, 480x688, 00:00:05
480x688
Аноны, какой моделью можно сделать картинку для для генерации такого видоса? Интересна модель которая может в реализм или фото и умеет делать фурри.
Аноним 12/08/25 Втр 23:50:09 1314648 220
1755031800885.jpg 871Кб, 1664x2432
1664x2432
1755031800971.jpg 916Кб, 1664x2432
1664x2432
1755031801043.jpg 654Кб, 1664x2432
1664x2432
1girl, standing
Аноним 13/08/25 Срд 00:06:23 1314658 221
image 535Кб, 658x510
658x510
>>1314622
Поделись воркфлоу. У меня хуйня мыльно-рисованная выходит. Но по моим тестам квен прям охуеннен именно по отсутствию артефактов, на голову выше вана. Тест на плитку проходит на изи вообще.
Аноним 13/08/25 Срд 00:12:30 1314664 222
>>1314658
https://2ch.hk/ai/res/1295599.html#1307988
Вот я кидал откудова спиздил.
А насчёт плитки - да, да вообще ван при апскейле все говнит бывает, от случая к случаю.
Аноним 13/08/25 Срд 00:12:43 1314665 223
Какая же параша Комфи. Тут чел жаловался что у него субграфы не переименовываются. Ну это пофиксили в каком-то коммите пару недель назад. Но у меня всё ещё хуже - субграфы вообще не попадают в список нод. Пиздец просто, поставил комфи начисто с такой же версией фронта - всё работает. Ну и дрисня, блять. Заново что ли настраивать всё? Не прошло и полугода как пришло время переустанавливать комфиговно.
Аноним 13/08/25 Срд 00:14:32 1314667 224
1755033270413.png 3969Кб, 1280x1664
1280x1664
1755033270813.png 3954Кб, 1280x1664
1280x1664
1755033271196.png 3970Кб, 1280x1664
1280x1664
1755033271596.png 3945Кб, 1280x1664
1280x1664
Аноним 13/08/25 Срд 00:16:06 1314669 225
>>1314665
Это очень интересно. Спасибо, что поделился этой историей. Обязательно пили продолжение, когда зашьешь жопу.
Аноним 13/08/25 Срд 00:20:49 1314673 226
>>1314669
Не, ходи с порванной, мне-то зачем тебе зашивать что-то.
Аноним 13/08/25 Срд 01:29:58 1314749 227
>>1314369

Для тупых ты застрял на пару лет назад видать и генеришь всякую полэтому хуйн,тебе даже не мамка,а Персплексити скажет куда тебе пойти с таким старым пайппланом,а нормальные молодые поцики пишут как хотят и не парятся получая нужное,воистину как училка советская,в топку таких,покажи чё ты нагенерил,кроме стандартной хуеты,тошнит уже
Аноним 13/08/25 Срд 01:37:06 1314761 228
wan00012 (1).mp4 1899Кб, 1280x720, 00:00:05
1280x720
wan00014.mp4 2412Кб, 1280x720, 00:00:06
1280x720
wan00013.mp4 2992Кб, 1280x720, 00:00:06
1280x720
Аноним 13/08/25 Срд 01:59:22 1314790 229
checking-prompt[...].webp 359Кб, 5196x1890
5196x1890
Что вы скажете о таком воркфлоу для хромы?
Аноним 13/08/25 Срд 02:16:32 1314826 230
посоны я карочи генерю т2в на ване и скрин кадра итт пощу типа а потом через какое-то время я типа из картинки анонаса сделол видос крута придумал да и все ахуели
Аноним 13/08/25 Срд 04:16:49 1314951 231
>>1313769
>порнуху на хроме
каком еще хроме?
мимо нубас
Аноним 13/08/25 Срд 04:40:19 1314956 232
>>1314790
Таблеточки пропускать не нужно.
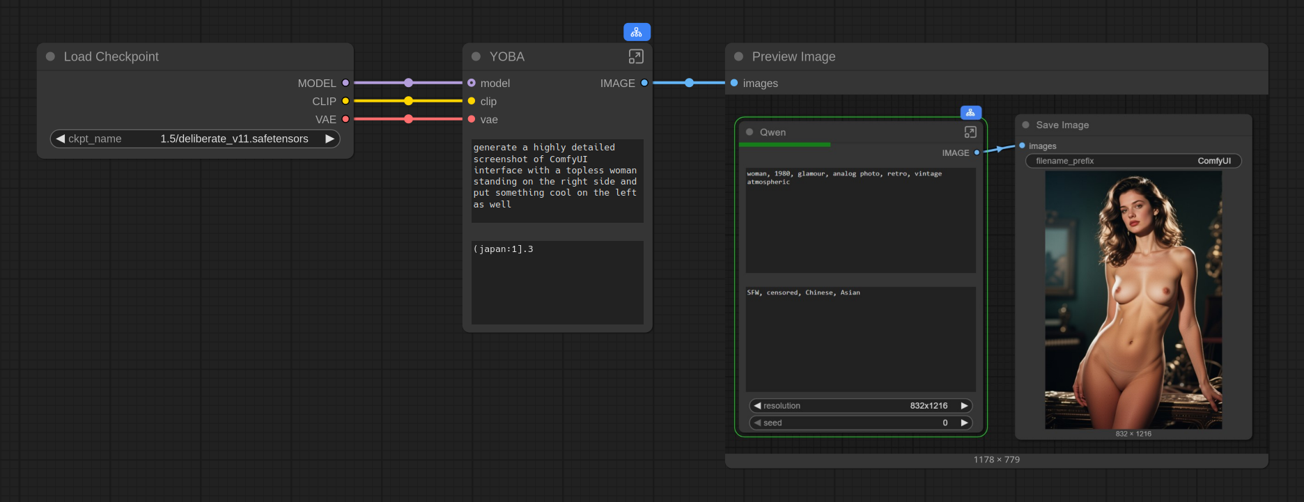
Искусственный интеллект 13/08/25 Срд 04:56:27 1314963 233
Объясните мне - баклану что качать? я скачал 140 гб нифига не понял что куда кидать. скачал - ComfyUI, Pinokio - расширений - вагон в пинокио правда одно, а вот файлами для ComfyUI - много, куда кидать в какую папку так и не понял. 2ое как и что делать жать там надо - есть у кого ресурс или ещё что-то ? или сборка какая-то- спасибо
Аноним 13/08/25 Срд 06:32:50 1314985 234
13/08/25 Срд 08:44:57 1315037 235
>>1314985
спасибо! попробую это - раньше stable deffision была года 3 назад, я готовую сборку скачал, кто-то выложил - прикольно было конечно, но то какое изображение сейчас - небо и земля.
Аноним 13/08/25 Срд 08:58:15 1315048 236
>>1315037
> сейчас - небо и земля
если скачаешь сборку по ссылке выше - и сейчас земля будет
Аноним 13/08/25 Срд 09:02:45 1315052 237
анончики, есть что подреализм хорошее на сдхл? топ цивитаи очень сложно разбирать, куча говна с одинаковыми еблами
что мета для вас по реализму?
Аноним 13/08/25 Срд 09:19:50 1315067 238
>>1314761
Литералли ми на 3ей
Аноним 13/08/25 Срд 09:20:46 1315070 239
Аноним 13/08/25 Срд 09:54:40 1315084 240
>>1315052
Натвиз дмд лучшее что в открытом доступе есть вообще, за всё время.
Аноним 13/08/25 Срд 10:00:18 1315087 241
>>1315048
>сейчас земля будет

долбоеб, плиз. фокус долсих пор ебет всё.
Аноним 13/08/25 Срд 10:06:33 1315091 242
>>1315087
ага. а еще фокус лучше сдхл/флюкса/дали/гемина. слышали о таком, но повторить всё равно нужно, чтобы не забывали
Аноним 13/08/25 Срд 10:09:59 1315095 243
>>1315091
>фокус лучше сдхл

дальше не читал
Аноним 13/08/25 Срд 10:17:26 1315098 244
>>1315095
а зря. великий нейронный грандмастер макакич еще его годы назад открыл нам эту истину, а его слово - догма
Аноним 13/08/25 Срд 11:41:10 1315157 245
>>1314648
Чем рисовал анонче?
Аноним 13/08/25 Срд 11:44:35 1315163 246
1653315924232.jpg 225Кб, 1152x1536
1152x1536
1726885568319.jpg 224Кб, 1152x1536
1152x1536
Аноним 13/08/25 Срд 11:48:01 1315171 247
image.png 107Кб, 224x225
224x225
>>1315098
То что ничего лучше фокуса не сделали о многом говорит.
Аноним 13/08/25 Срд 11:56:17 1315185 248
ComfyUI00161.png 1764Кб, 1328x1328
1328x1328
ComfyUI00148.png 2282Кб, 1328x1328
1328x1328
>>1314665
можешь запустить update_comfyui_and_python_dependencies.bat чтобы сделать твою сборку такой же как новая, но это скорее всего поломает все твои ноды и тебе придется их переустанавливать заново.
Аноним 13/08/25 Срд 12:19:57 1315232 249
1755076796050.png 2315Кб, 1152x1536
1152x1536
1755076796283.png 2394Кб, 1152x1536
1152x1536
1755076796500.png 2224Кб, 1152x1536
1152x1536
1755076796717.png 2339Кб, 1152x1536
1152x1536
Аноним 13/08/25 Срд 12:23:01 1315238 250
изображение.png 693Кб, 964x833
964x833
изображение.png 347Кб, 624x550
624x550
изображение.png 637Кб, 1160x792
1160x792
изображение.png 672Кб, 988x797
988x797
Аноним 13/08/25 Срд 12:27:41 1315247 251
>>1315238
А тебе нужна была цыпочка в перьях?
Аноним 13/08/25 Срд 12:37:03 1315251 252
1755077822604.png 2265Кб, 1152x1536
1152x1536
1755077822837.png 2365Кб, 1152x1536
1152x1536
1755077823054.png 2239Кб, 1152x1536
1152x1536
1755077823287.png 2334Кб, 1152x1536
1152x1536
Аноним 13/08/25 Срд 12:41:56 1315254 253
>>1315247

ну ты же сам видел что хуета вышла, на этих >>1315251 пофикшена.
Однако сами картинки так себе, времен киберпони и т.п.
Аноним 13/08/25 Срд 12:43:31 1315256 254
>>1315254
> времен киберпони
ты долбоеб же. зачем ты сюда пишешь?
Аноним 13/08/25 Срд 12:49:10 1315258 255
>>1315256
потому что ты хуету запостил
Аноним 13/08/25 Срд 12:58:21 1315264 256
image.jpg 55Кб, 640x480
640x480
>>1315258
Он запостил хуету, как бы намекая, что 128b parameters двумя постами выше уже почти приближаются к хуете на 1.5 тюнах. А вот зачем ты сюда хуету пишешь каждый раз, когда у тебя разрырает сраку, остаётся загадкой.
Аноним 13/08/25 Срд 12:59:00 1315266 257
image.png 237Кб, 1992x829
1992x829
>>1314646
Так в спец треде и спрашивай. Хромой сейчас всё делают.
Аноним 13/08/25 Срд 13:30:37 1315295 258
>>1315232
>>1315251
У вас, пони/люстра юзеров, реально стоит на эти уродские пони-еблища? Или вы все мозги прокумили и не видите уже ВОТ ЭТУ рожу?
Аноним 13/08/25 Срд 13:33:12 1315299 259
>>1315295
Чел, это модели для импейнта.
Аноним 13/08/25 Срд 13:33:57 1315301 260
17550778253901e[...].png 105Кб, 245x293
245x293
17550778253720e[...].png 170Кб, 312x357
312x357
17550767989312e[...].png 229Кб, 352x433
352x433
17550767988960e[...].png 96Кб, 209x309
209x309
как же хочется переебать сковородкой по этим уродцам, мимикрирующим под людей. Это зловещая долина какая-то блять
Аноним 13/08/25 Срд 13:35:15 1315303 261
>>1315299
>иМпейнта
ну хоть не импаинта, и на том спасибо
Аноним 13/08/25 Срд 13:38:03 1315304 262
1755081482960.png 2116Кб, 1152x1536
1152x1536
>>1315264
Какая же это хуета, когда это фотогазмический шедевр?
Аноним 13/08/25 Срд 13:41:20 1315307 263
160a438d783111f[...].jpg 666Кб, 896x1152
896x1152
81da214b781211f[...].jpg 711Кб, 896x1152
896x1152
65818b4e780711f[...].jpg 779Кб, 896x1152
896x1152
627d838177af11f[...].jpg 650Кб, 896x1152
896x1152
Аноним 13/08/25 Срд 14:26:19 1315414 264
>>1315264
>128b
проспись шизоид
Аноним 13/08/25 Срд 15:21:33 1315558 265
>>1314664
Пердолился несколько часов, так нормально и не завелось. Походу остается только говнован без вариантов
Аноним 13/08/25 Срд 16:33:10 1315826 266
>>1309496 (OP)
А что для локальной генерации только SD ? Или есть другие варианты?
И как генерить серию картинок? Чтоб там присутствовали общие элементы.
Аноним 13/08/25 Срд 16:38:52 1315836 267
А на АМД Радеон карты есть что-нибудь?
Аноним 13/08/25 Срд 17:09:48 1315863 268
>>1315266
Спасибо. А есть тред по Хроме?
Аноним 13/08/25 Срд 17:19:20 1315875 269
Аноним 13/08/25 Срд 17:20:36 1315878 270
>>1315875
У меня комфай не ставится.
Мол, устройство не соответствует.
Аноним 13/08/25 Срд 17:21:50 1315879 271
>>1315863
Есть тред по нейро-фурри-арту, где тебе и вокфлоу кинут с нужными лорами, и на хрому и на ван, а тут народ не любит эту тему.
Аноним 13/08/25 Срд 17:35:39 1315909 272
>>1315879
Если ты про этот, то он полумертвый. Там последнее сообщение три дня назад было
Аноним 13/08/25 Срд 17:36:48 1315910 273
>>1315909
Так если никто не пишет, откуда взяться сообщениям?
Аноним 13/08/25 Срд 17:41:26 1315919 274
>>1315878
Если винда, гугли comfyui wsl docker.
Аноним 13/08/25 Срд 19:13:06 1316138 275
>>1315863
Это и есть тред по хроме. Да, это спецмодель по рисованию фуррей.
Аноним 13/08/25 Срд 19:22:00 1316168 276
image.png 2357Кб, 1024x1024
1024x1024
>>1316150
Это не творчество. Вот творчество.
Аноним 13/08/25 Срд 19:25:47 1316180 277
А где режиссёр?
Аноним 13/08/25 Срд 19:33:04 1316203 278
>>1316180
Пошёл тварить новый шедевр.
Аноним 13/08/25 Срд 19:37:46 1316225 279
1755103063559.png 4272Кб, 1664x1344
1664x1344
1755103063975.png 4270Кб, 1664x1344
1664x1344
1755103064409.png 4285Кб, 1664x1344
1664x1344
1755103064825.png 4296Кб, 1664x1344
1664x1344
Аноним 13/08/25 Срд 19:38:42 1316228 280
>>1316168
хуйня полная, анончик, без намека на креатив.

но это лучше сисек да.
Аноним 13/08/25 Срд 19:53:05 1316276 281
WanVideo00001.mp4 660Кб, 720x464, 00:00:02
720x464
Аноним 13/08/25 Срд 19:54:48 1316281 282
1755104087929.png 2533Кб, 1024x1536
1024x1536
Аноним 13/08/25 Срд 19:58:48 1316297 283
image.png 2253Кб, 1328x1328
1328x1328
Я тут заметил, что Qwen лучше выдает текст на кириллице, когда ему прямо пишешь про это вот так - in Cyrillic script "СЛОВО"
Но прям писать не начнет на русском конечно же текст, но слово два может правильно вставить, если повезет.

>>1316168
>Вот творчество.
нет, вот творчество

но бля, qwen не знает что такое пельмени и сует везде китайские дамплинги
Аноним 13/08/25 Срд 20:07:47 1316315 284
Аноним 13/08/25 Срд 20:08:25 1316317 285
>>1316297
Даже не буду объяснять почему это выглядит плохо.
Аноним 13/08/25 Срд 20:13:35 1316324 286
1755105214735.png 1778Кб, 896x1152
896x1152
Аноним 13/08/25 Срд 20:19:02 1316337 287
image 196Кб, 1152x896
1152x896
image 194Кб, 1152x896
1152x896
image 197Кб, 1152x896
1152x896
image 193Кб, 1152x896
1152x896
Ванчик топчик?
Аноним 13/08/25 Срд 20:22:00 1316342 288
>>1316337
хуёпчик
зловещая долина от этих взглядов как манекенов
на дворе 2025, а говноделы до сих пор не осиливают позиционирование глаз
Аноним 13/08/25 Срд 20:24:23 1316349 289
>>1316337
Кал без души.

>>1316324
Ом-ном-ном, облизала бы эти ножки. Сделай еще с поедателем тунца!
Аноним 13/08/25 Срд 20:28:25 1316353 290
66.png 5488Кб, 3072x1536
3072x1536
>>1316297
>писать не начнет на русском конечно же тек

квен прекрасно пишет на русском
Аноним 13/08/25 Срд 20:52:13 1316398 291
Суки, вы пидарасы. Хули вы гейткипите как генерить хорошо на хроме?
Аноним 13/08/25 Срд 20:53:28 1316400 292
>>1316398
Просто пиши промпты как в 1,5. Ставь негатив как в 1,5.
Аноним 13/08/25 Срд 21:12:05 1316445 293
1755108725205.png 1624Кб, 896x1152
896x1152
Аноним 13/08/25 Срд 21:14:29 1316452 294
>>1316400
Нихуя не просто. Я пишу лучше чем на 1.5, лучше чем на флаксе, лучше чем на старых версиях хромы, получается хуйня.
Аноним 13/08/25 Срд 21:19:13 1316462 295
1755109151531.png 1772Кб, 896x1152
896x1152
1755109151697.png 1760Кб, 896x1152
896x1152
1755109151864.png 1768Кб, 896x1152
896x1152
1755109152047.png 1726Кб, 896x1152
896x1152
Аноним 13/08/25 Срд 21:21:46 1316467 296
>>1316452
>получается хуйня
Потому что хрома это и есть.
Аноним 13/08/25 Срд 21:25:06 1316475 297
>>1316467
Нет, это потому что ты криворукий, но почему-то боишься признаться в этом.
Аноним 13/08/25 Срд 21:30:30 1316483 298
Сейчас я скачаю 48 хрому и буду срать говном в тред, пока вы не скажете как делать не говно. Это угроза
Аноним 13/08/25 Срд 21:35:13 1316488 299
Аноним 13/08/25 Срд 21:36:18 1316489 300
Аноним 13/08/25 Срд 21:41:13 1316496 301
image.png 97Кб, 300x168
300x168
>>1316445
Нет, это всё еще режик комнаты. Я про поедателя тунца. Его Бринейшество.
Аноним 13/08/25 Срд 21:41:36 1316497 302
Аноним 13/08/25 Срд 21:50:51 1316504 303
>>1316475
>боишься признаться в этом
Это вы боитесь предоставить рабочий воркфлоу на 50 флеш хроме с преднастроенными параметрами, с подобранным промптом и черрипикнутым сидом. Потому что нет такого.
Аноним 13/08/25 Срд 22:02:06 1316513 304
>>1316504
Да, они боятся.
>>1316483
Если скачаешь 48-рл из дебаг ветки, она окажется не говном, но это не то. Задача сгенерить не говно на 50-флеше. На полной за 3 минуты любой даун начерипикает нормальную генерацию, но нахуй такое нужно. Флеш может почти так же хорошо генерить за 30 секунд. 46-рл вообще охуенно за 20 секунд генерил, но видно было что недожата модель.
Аноним 13/08/25 Срд 22:06:34 1316521 305
1755111992687.png 2061Кб, 896x1152
896x1152
1755111992887.png 1934Кб, 896x1152
896x1152
1755111993071.png 1980Кб, 896x1152
896x1152
1755111993287.png 1979Кб, 896x1152
896x1152
Аноним 13/08/25 Срд 22:09:35 1316524 306
image.png 2Кб, 50x43
50x43
>>1316521
Норм. А где ты телефон прячешь, когда санитары приходят?
Аноним 13/08/25 Срд 22:10:51 1316525 307
>>1316524
> когда санитары приходят
жизненно?
Аноним 13/08/25 Срд 22:12:19 1316529 308
1.png 5261Кб, 3072x1536
3072x1536
Аноним 13/08/25 Срд 22:23:25 1316550 309
image.png 2296Кб, 1024x1024
1024x1024
>>1316525
У меня-то с головой всё в порядке.
Аноним 13/08/25 Срд 22:25:49 1316558 310
34567567567.PNG 1047Кб, 1801x760
1801x760
ComfyUI01642.png 1034Кб, 1024x1024
1024x1024
17547627907410.webm 951Кб, 480x688, 00:00:05
480x688
Окей. Я сделал такое. Хрома 48 на дефолтном комфи воркфлоу без ускорялок. Как сделать ее более реалистичной?
Хочу чтобы было как на видео.


A full body photograph of A anthro deer girl having vaginal sex with a male in cowgirl position in a room on bed.

She is complitley nude. She has large breasts. She has deer ears and deer horns.

Dramatic lighting highlights the figure's form, and the overall aesthetic is ameteur smartphone selfie. The image is noisy, a professional photograph of a high-level artistic accomplishment.
Аноним 13/08/25 Срд 22:31:26 1316566 311
>>1315157
>>1314664
Вот тут, сейм рисовал.
>>1315558
Хз, может кванты нужны, у меня просто много видеопамяти.
Аноним 13/08/25 Срд 22:48:55 1316598 312
1755114533571.png 2243Кб, 896x1152
896x1152
1755114533788.png 2188Кб, 896x1152
896x1152
1755114534005.png 2254Кб, 896x1152
896x1152
1755114534221.png 2305Кб, 896x1152
896x1152
Аноним 13/08/25 Срд 22:50:57 1316603 313
>>1316550
>У меня-то с головой всё в порядке.
>шнель
Аноним 13/08/25 Срд 22:52:42 1316606 314
1755114760843.png 2188Кб, 896x1152
896x1152
1755114761059.png 2086Кб, 896x1152
896x1152
1755114761276.png 2153Кб, 896x1152
896x1152
1755114761476.png 2423Кб, 896x1152
896x1152
Аноним 13/08/25 Срд 22:59:34 1316624 315
image.png 1312Кб, 1024x1024
1024x1024
image.png 2069Кб, 1024x1024
1024x1024
>>1316558
1976s studio photo, A full body photograph of A anthro deer girl having chess game with a male in cowgirl position in a room on bed.

She is complitley nude. She has large breasts. She has deer ears and deer horns and deer fur.
Аноним 13/08/25 Срд 23:01:14 1316632 316
ComfyUI01668.png 6005Кб, 1664x2432
1664x2432
ComfyUI01664.png 1068Кб, 832x1216
832x1216
ComfyUI01666.png 1115Кб, 832x1216
832x1216
ComfyUI01662.png 1202Кб, 832x1216
832x1216
>>1316558
Покрутил настройки и промт, получилось такое. аик 1 после апскейла, вроде самая хорошая шерсть вышла.

>>1316624
Чел..
Аноним 13/08/25 Срд 23:09:34 1316654 317
1755115772980.jpeg 1796Кб, 2688x1536
2688x1536
1755115773163.jpeg 1400Кб, 2688x1536
2688x1536
1755115773313.jpeg 1460Кб, 2688x1536
2688x1536
1755115773446.jpeg 1357Кб, 2688x1536
2688x1536
Аноним 13/08/25 Срд 23:24:24 1316670 318
2025-08-1406-06[...].jpeg 58Кб, 800x800
800x800
>>1316462
старайся лучше, лузер
Аноним 13/08/25 Срд 23:49:44 1316731 319
ComfyUI00041.png 1872Кб, 1280x1024
1280x1024
>>1316632
А в чём проблема, недостаточно лохматое плохая детализация шерсти?
Аноним 13/08/25 Срд 23:52:42 1316737 320
ComfyUI00118.webm 2392Кб, 576x848, 00:00:05
576x848
>>1316731
Я хочу чтобы это было похоже на реальное фото, но пока это похоже на рендер. Я хз как сделать детальную шерсть, освещение и цвета как под VHS фильтром? как на видосе с оленикой >>1316558
Аноним 13/08/25 Срд 23:58:36 1316761 321
image.png 511Кб, 256x256
256x256
Аноним 14/08/25 Чтв 00:04:40 1316780 322
2025-08-1406-35[...].png 1357Кб, 1024x1024
1024x1024
>>1316761
да-да, пиздеть не мешки ворочить
Аноним 14/08/25 Чтв 00:15:40 1316808 323
>>1316780
причина вайпа? ты же сам видишь, что резиновый кал получаешь. и что с глазами? ты ведь специально их такими делаешь? зачем?
Аноним 14/08/25 Чтв 00:20:32 1316816 324
>>1316737
тренировали на разном, много рендера, вот его нейронка и вспоминает. Надо промтить так, чтоб меньше тригерилось на рендер. Упоминать фотографии и т.д.
Аноним 14/08/25 Чтв 00:22:41 1316819 325
>>1316816
Ну я в промте и указал amateur photography. Видимо нужно как-то более расширенно описывать
Аноним 14/08/25 Чтв 00:22:59 1316820 326
1755120178934.jpeg 1319Кб, 2048x2048
2048x2048
Аноним 14/08/25 Чтв 00:28:03 1316830 327
изображение.png 95Кб, 304x169
304x169
изображение.png 107Кб, 264x219
264x219
>>1316808
> и что с глазами?
Их нет)

Кто-бы пиздел, а?
Аноним 14/08/25 Чтв 00:37:35 1316848 328
>>1316830
>Кто-бы пиздел, а?
>показывает рандом скрин
каково это круглосуточно мониторить все доски и все треды в надежде, что тебе наконец ответит именно тот анон, который тебя скрыл три года назад? ты реально веришь, что на твои посты он отвечает?
Аноним 14/08/25 Чтв 00:40:52 1316854 329
>>1316848
>что на твои посты он отвечает?
ты отвечаешь...
Аноним 14/08/25 Чтв 00:42:03 1316855 330
ComfyUI00001.png 1395Кб, 768x1280
768x1280
>>1316819
Я всегда пишу что это фотография несколько раз по разному на протяжении промта, ну и всё остальное в негативе. И то куча реролов всегда.
Аноним 14/08/25 Чтв 00:45:26 1316858 331
>>1316337
Напомни, на чём ты делал свои кухонные дела, это ведь онлайн генерилка?
Аноним 14/08/25 Чтв 00:49:06 1316866 332
>>1316855
Попробую промты для флюкса, там есть такое с повторениями.
>куча реролов
Да это пиздец, они совсем разные. Начиная от головы оленя на девушка до сносной антро оленихи
Аноним 14/08/25 Чтв 09:08:41 1317117 333
175515145566750[...].png 1458Кб, 896x1152
896x1152
175515105872665[...].png 1028Кб, 928x1232
928x1232
175515088536739[...].png 1235Кб, 928x1232
928x1232
175515128134536[...].png 2682Кб, 1024x1536
1024x1536
так а можно общий положняк?
что я уже знаю:
automatic1111 - это стейблдифьюжон
foooocus - миджорни
comfyui - контролнет

какие еще есть нейронки крутые?
Аноним 14/08/25 Чтв 09:52:23 1317155 334
>>1317117
всё правильно понял, добавлю:
флюкс - импаент
ван - лора
квен - ллм
сана - анстейблдифьюжен
Аноним 14/08/25 Чтв 10:09:47 1317168 335
1755155386522.png 1736Кб, 1152x896
1152x896
>>1317117
Ты забыл про invokeai - фотошоп.
Аноним 14/08/25 Чтв 11:22:19 1317211 336
175515916826683[...].png 1836Кб, 1024x1024
1024x1024
175515894414147[...].png 1031Кб, 1024x1024
1024x1024
175515888967798[...].png 1729Кб, 1024x1024
1024x1024
175515916781828[...].png 3452Кб, 1024x1536
1024x1536
>>1317168
>>1317155
воооо, спасибо ребята за вклад в комьюнити
Аноним 14/08/25 Чтв 13:51:11 1317346 337
Скачал 48-рл с dev репо, пиздец она ебёт по сравнению со всем остальным говном. Даже ебёт себя же, 41-рл версию, на фиксированном сиде. Но она какая-то сломанная, с полосами и не очень дружит с хд. Хуй разберёшься в его названиях, может там где-то лежит годная rl, потому что флеш это параша, а анал генерит в 6-8 раз дольше.
>>1317117
2 и 3 заебись, если бы ещё больше схожести было
Как ты это сделал?
Аноним 14/08/25 Чтв 14:17:32 1317377 338
1755170251252.png 4922Кб, 2304x1792
2304x1792
Аноним 14/08/25 Чтв 14:17:41 1317378 339
>>1317346
секрет прост...мижорни
а по промпту mid-motion, from distance, through crowd, low resolution и вот подобные теги
Аноним 14/08/25 Чтв 14:55:18 1317433 340
>>1317346
>Хуй разберёшься в его названиях
Зачем он шифруется? Он даже на прямые вопросы о названии и прочем на хаггине не отвечает. Что за дебил?
Аноним 14/08/25 Чтв 15:25:08 1317462 341
image.png 244Кб, 450x450
450x450
>>1316858
>>Ванчик
>Напомни, на чём ты делал свои кухонные дела, это ведь онлайн генерилка?
Как называется такая болезнь?
Аноним 14/08/25 Чтв 17:19:05 1317619 342
какие сейчас есть методы генерить 2х разных персонажей с лорой на каждого? раньше использовал forge couple separator, но чую что говно мамонта уже, да и с несколькими лорами херово работал, подскажите что сейчас нового есть
Аноним 14/08/25 Чтв 18:43:33 1317764 343
изображение.png 407Кб, 978x435
978x435
>>1317462
>Как называется
тот, кто обзывается.
Аноним 14/08/25 Чтв 18:49:45 1317775 344
image.png 698Кб, 1777x841
1777x841
image.png 79Кб, 788x479
788x479
>>1317764
Ну так Imagen 4 Ultra знает что такое пельмени.

тут >>1316337 китайские дамплинги, а теперь догадайся - что еще китайского?
Аноним 14/08/25 Чтв 18:53:36 1317780 345
>>1317775
это ты еще reliberate не видел, там знает про снегурочку и сало
Аноним 14/08/25 Чтв 19:11:41 1317806 346
>>1317775
>дамплинги
манты, для меня это манты
>>1317775
>догадайся - что еще китайского?
Сервера в дата-центре?
Модель запущеная на этом оборудовании?
Я прям теряюсь в догадках)
Аноним 14/08/25 Чтв 19:28:33 1317815 347
>>1317806
>Модель запущеная на этом оборудовании?
ну вот понимаешь же

А еще все китайские модели локальные, в отличие от Imagen и ЧатХПТ.
Аноним 14/08/25 Чтв 19:37:14 1317819 348
image.png 196Кб, 1062x635
1062x635
image.png 1618Кб, 1024x1024
1024x1024
image.png 1659Кб, 1024x1024
1024x1024
image.png 1614Кб, 1024x1024
1024x1024
>>1310616
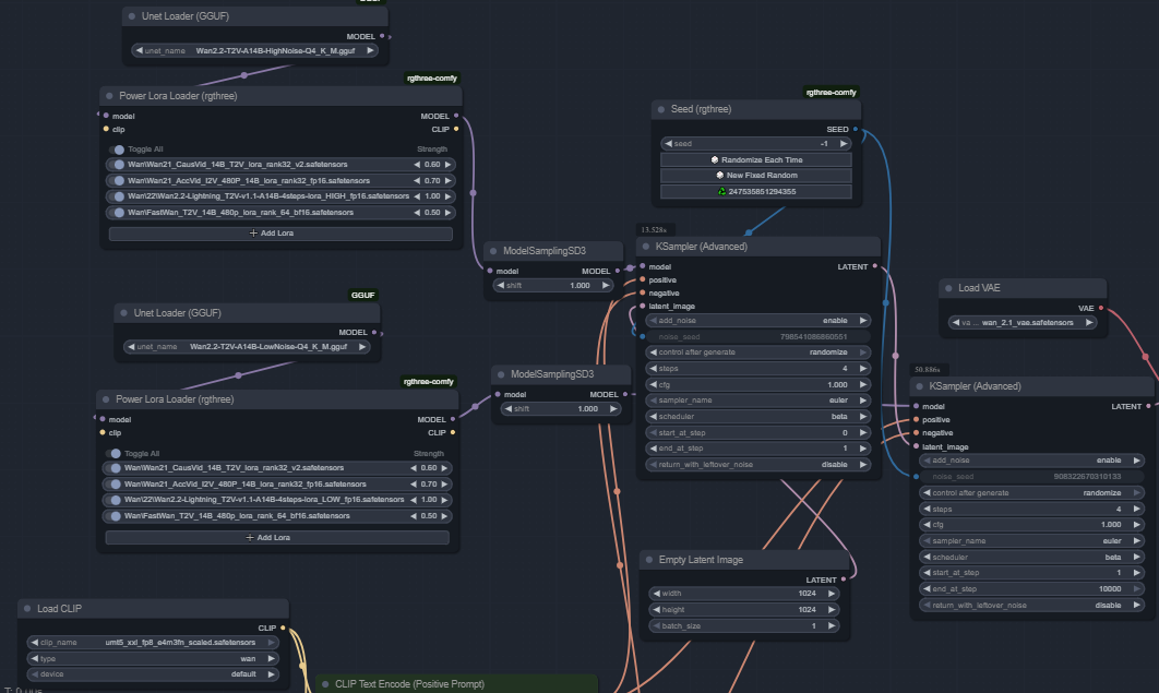
>1) Используем только low noise model ?
В общем я нашел другую мету.

Максимальная возможность приблизить Wan 2.2 t2i по скорости к Wan 2.1 t2i, при этом используя не только low noise, но и high noise (хз делает это лучше или нет).

При этом норм картинки для 4 шагов.
Аноним 14/08/25 Чтв 19:38:55 1317820 349
Аноним 14/08/25 Чтв 19:42:05 1317823 350
image.png 3679Кб, 2115x1024
2115x1024
Аноним 14/08/25 Чтв 19:43:27 1317824 351
1755189806877.jpeg 1404Кб, 2048x2048
2048x2048
Аноним 14/08/25 Чтв 19:49:08 1317827 352
image 1598Кб, 832x1216
832x1216
image 1505Кб, 832x1216
832x1216
Пик1 хрома 30. Ну, думаю, шикарно будет к концу обучения. И вот пик2 версия 50. Это что такое? Кто знает с какой именно версии всё пошло вразнос?
Аноним 14/08/25 Чтв 19:52:24 1317831 353
>>1317433
Да не шифруется, просто технические названия, нужно понимать термины.
Аноним 14/08/25 Чтв 19:55:32 1317835 354
>>1317827
Ты как будто не ту версию скачал или не те настройки поставил.
Она долгая, но генерит почти идеально. Попробуй дефолтные с civit из пикчи с 1-HD. Я ещё гонял на dpmpp_2m-beta.
Аноним 14/08/25 Чтв 19:57:28 1317838 355
1755190647327.png 2282Кб, 1024x1024
1024x1024
1755190647560.png 2477Кб, 1024x1024
1024x1024
1755190647810.png 2393Кб, 1024x1024
1024x1024
1755190648044.png 2061Кб, 1024x1024
1024x1024
Аноним 14/08/25 Чтв 20:04:23 1317849 356
ComfyUI01668.png 6005Кб, 1664x2432
1664x2432
ComfyUI01676.png 5799Кб, 1664x2432
1664x2432
>>1317827
На 48 хроме вот такое.

>dpmpp_2m-beta.
Имхо хуже, чем euler simple или res_multistep. Тут 30 шагов cfg 4.0 = Апскейл
Аноним 14/08/25 Чтв 20:17:23 1317863 357
image 212Кб, 1427x844
1427x844
>>1317849
>На 48 хроме
Во. Сгенерируй вот на этих кастройках на 48. Сид 512121521 Промпт:
A photo of a pale-skinned woman standing outside in the snow. She is wearing a brown Carhartt jacket that is unzipped, exposing her small breasts. She is also wearing a belt and gray panties with a small bow. Her jeans are unzipped and pulled down to her hips, exposing her stomach and hip bones. She has a slim physique and visible ribs. The background is a blue sky with trees and snow on the ground.

>>1317835
>не ту версию скачал
Сгенерируй на своей версии. Может действительно не та.
Аноним 14/08/25 Чтв 20:24:17 1317871 358
ComfyUI01682.png 1527Кб, 832x1216
832x1216
678967897698789.PNG 697Кб, 2365x863
2365x863
>>1317863
Вот, но у меня не gguf
Аноним 14/08/25 Чтв 20:29:21 1317876 359
ComfyUI01683.png 1471Кб, 832x1216
832x1216
56785678956789.PNG 568Кб, 1710x775
1710x775
Аноним 14/08/25 Чтв 20:44:11 1317896 360
1755193450816.png 1972Кб, 832x1216
832x1216
Аноним 14/08/25 Чтв 20:54:19 1317907 361
>>1317896
зачем ты столько зерна без меры наваливаешь?
Аноним 14/08/25 Чтв 20:57:32 1317910 362
>>1317907
Потому что qwen, без зерна совсем печально.
Аноним 14/08/25 Чтв 20:58:47 1317912 363
>>1317907
чтобы скрыть пластик
Аноним 14/08/25 Чтв 21:50:46 1317976 364
>>1317912
ясно, то улица повдоль, то пизда поперек.
Аноним 14/08/25 Чтв 21:53:21 1317985 365
Хз, вроде разраб фурриеб, но фурриебство получается как-то хуево
Аноним 14/08/25 Чтв 22:31:59 1318036 366
image 211Кб, 832x1216
832x1216
image 186Кб, 832x1216
832x1216
>>1317819
>я нашел другую мету
Слушай, ну прикольно. Пик1 обычный ван лоу нойз. Пик2 твой вариант. Единственное, мне показалось, что хайнойз, например, не может(часто) генерить людей находящихся частично вне кадра. Руки большие.
Аноним 14/08/25 Чтв 22:36:26 1318040 367
>>1317985
Да ты шо, по меркам фурриебов это годнота, наверное.
На самом деле, просто настройки хуевые. А хорошие пидорасикс гейткипит. Если кто-то пошарится по фанкоммьюнити хромы и достанет годноту, будет героем.

Я пока только заметил, что хрома генерит хуево на привычном 1 мегапикселе, нужны разрешения как у гпт соры. Только заебешься ждать генерацию. Типа привычное разрешение для хромы это как 640х640 для сдхл.
Аноним 14/08/25 Чтв 22:44:04 1318058 368
>>1318040
Базовые настройки это явно не годнота. Я хз где искать кроме реддита

> для хромы это как 640х640 для сдхл.
А какое нужно по твоему?
Аноним 14/08/25 Чтв 22:56:08 1318093 369
>>1317912
а зря, пластиком нужно гордиться, не каждый может качественный пластик сгенерить
Аноним 14/08/25 Чтв 23:16:19 1318114 370
de39cb2749bbf58[...].jpeg 458Кб, 958x1280
958x1280
Аноним 14/08/25 Чтв 23:20:40 1318117 371
>>1318040
Кстати на 0.8-0.7 от 1024 разрешения генерируется лучше. Меньше деталей, но композицию не ломает или ломает не так сильно.
Аноним 15/08/25 Птн 00:41:50 1318240 372
Аноним 15/08/25 Птн 00:45:33 1318241 373
>>1318240
У тебя они пластиковые. Мне нужны фото фурри
Аноним 15/08/25 Птн 01:35:07 1318262 374
ComfyUI00012.png 1634Кб, 1280x1280
1280x1280
Аноним 15/08/25 Птн 02:19:51 1318305 375
image.png 1496Кб, 768x921
768x921
image.png 1217Кб, 768x911
768x911
outputgrid.jpg 2982Кб, 4512x4512
4512x4512
chroma.jpg 172Кб, 663x658
663x658
>>1318240
Пизда. Это ещё хуже, чем весь тот калореалистик копропони люстрошлак.
Сам сейчас прогнал некоторые свои дмдгенерации через JoyCaption > Chroma (41-rl и 50-flash) на денойзе 0.7, получил ебучий кал сильно хуже оригиналов, со сломанной анатомией и артефактами. Даже попробовал ещё десяточку на HD, euler-sgm, около 1504x1504, сильно лучше не стало. Приложенный кал - наверное, лучшее, но даже оно не может соревноваться с простецким дмд. Очень расстроен таким финалом хромы. Может выход есть. Ещё на хл помню, добавишь несколько процентов денойза или пару лишних шагов на апскейле и годная генерация превращается в пластик, так и тут окажется. Нужно дальше экспериментировать с ван и квен, кидать из модели в модель ждать фотолор и героя, что нароллит охуенную комбинацию настроек, пока ебанные корподауны не обучат одну moe с геометрией<>цветами<>глубиной<>текстурой/шумом, а не будут пытаться перебить друг друга пластмассовой однозадачной хуйнёй, годящейся только для фапа, но выпущенной зацензуренной. Интересно что там с пони в7. Наверное, уже отменили, осознав всю тщетность.
До кучи - грид 41-rl / 50-flash / HD на 14/14/24 шагах с dpm++2m-beta / heun-beta / 3.5 cfg euler-sgm.

на хроме с 0 лет 16 версии
Аноним 15/08/25 Птн 06:23:00 1318359 376
image 155Кб, 832x1216
832x1216
image 189Кб, 832x1216
832x1216
image 173Кб, 832x1216
832x1216
image 203Кб, 832x1216
832x1216
Ванчик. Дайте пару промптов на такой вот реализм.
Аноним 15/08/25 Птн 07:18:47 1318367 377
ComfyUI00194.png 2021Кб, 1344x704
1344x704
ComfyUI00177.png 1773Кб, 1344x704
1344x704
ComfyUI00285.png 1442Кб, 1344x704
1344x704
ComfyUI00245.png 1342Кб, 1344x704
1344x704
Fallout 2
15/08/25 Птн 07:19:51 1318368 378
94092595.png 1622Кб, 1024x1360
1024x1360
ну всё, квен новая база
Аноним 15/08/25 Птн 07:26:32 1318372 379
ComfyUI00154.png 2227Кб, 1344x704
1344x704
ComfyUI00170.png 1270Кб, 1344x704
1344x704
ComfyUI00385.png 1312Кб, 1344x704
1344x704
ComfyUI00373.png 2206Кб, 1344x704
1344x704
Аноним 15/08/25 Птн 07:36:35 1318376 380
Qwen00061.png 1397Кб, 1600x896
1600x896
Qwen00058.png 1386Кб, 1600x896
1600x896
Qwen00057.png 1422Кб, 1600x896
1600x896
Qwen00063.png 1492Кб, 1600x896
1600x896
Квен
Аноним 15/08/25 Птн 07:50:27 1318381 381
>>1318359
amateur photo, mirror selfie, low resolution...
Аноним 15/08/25 Птн 10:16:55 1318478 382
Аноним 15/08/25 Птн 12:08:47 1318607 383
>>1318478
Двачую надо всегда анус в негативы добавлять иначе рисовать будет.
Аноним 15/08/25 Птн 12:11:31 1318609 384
>>1318607
Там надо было геморроидальный узел в неги добавить, чтоб он анус коричневый не закрывал.
Аноним 15/08/25 Птн 12:21:08 1318617 385
>>1316337
>топчик
Неестественные выражения лиц, особенно у бабы всё портят, реализма мало, сразу дженерик видно
Аноним 15/08/25 Птн 12:48:40 1318644 386
>>1318478
так это жируха, 150кг, не меньше. у них всегда такие анусы
Аноним 15/08/25 Птн 12:49:06 1318645 387
Из всех пиков в треде только вот эти норм, неплохой уровень для локалок
>>1309595
>>1314552
Остальное дефoлтный кривoй мусoр уровня первой сдхл
Аноним 15/08/25 Птн 12:53:27 1318648 388
>>1318645
двачаю. лютый вин. этим работам нужно висеть на главной сивиты
Аноним 15/08/25 Птн 13:18:36 1318680 389
>>1318648
В третьяковке, не меньше.
Аноним 15/08/25 Птн 13:24:34 1318686 390
>>1318680
> третьяковке
Обязательно на главной.
Аноним 15/08/25 Птн 15:10:39 1318811 391
image.png 1385Кб, 832x1216
832x1216
image.png 1817Кб, 1024x1024
1024x1024
image.png 1318Кб, 832x1216
832x1216
image.png 1589Кб, 1024x1024
1024x1024
>>1318036
Да, я еще заметил, что при комбинации с ханойз часто получаются более динамичные позы и позиции рук/пальцев.

>>1318114
Lightning лора снижает данный эффект на низких шагах. Проверь что точно используешь 1.1 версию лоры (а не 1.0).

>>1318359
Попробуй вот это https://civitai.com/models/1822984
Еще все рекламируют res_2s самплер, но он замедляет скорость генерации в два раза. В общем вот как выглядит эта лора на обычном еулере.
Аноним 15/08/25 Птн 15:21:57 1318827 392
Почему на многих моделях семплеры руинят полностью генерацию(отличные от рекомендованного)?
как вообще такое может произойти что просто из-за "шума" с которого всё начинается - просто не выходит адекватная картинка, в чем причина?
Аноним 15/08/25 Птн 15:43:52 1318843 393
image.png 1306Кб, 832x1216
832x1216
image.png 1357Кб, 832x1216
832x1216
image.png 1930Кб, 832x1216
832x1216
image.png 1410Кб, 1024x1024
1024x1024
>>1318645
>>1318648
>>1318680
>>1318686
Забавно что генерация 5 пальцев на ноге казалась сложным достижением в основном благодаря рандому год назад. А сейчас в Квен и Wan это почти каждая генерация.

>>1318827
хз, началось где-то после Flux с появлением не SD-шных моделей. До этого такого не припомню.
Аноним 15/08/25 Птн 16:03:56 1318872 394
ComfyUI00059.png 1283Кб, 1024x1024
1024x1024
ComfyUI00062.png 1279Кб, 1024x1024
1024x1024
ComfyUI00060.png 1292Кб, 1024x1024
1024x1024
image.png 1498Кб, 1024x1024
1024x1024
Аноним 15/08/25 Птн 16:36:50 1319002 395
>>1315266

У меня хрома мылит чето. Часто рисует аниме несмотря на фото в позитиве и аниме и картун в негативе. Процент просто кривых результатов высок. Не хочет рисовать тощих и длинноногих с большими сиськами.
Так было и на 35 и на релизе. По мне так модель для первого шага по качеству, но слишком для этого медленная.
Аноним 15/08/25 Птн 19:56:46 1319389 396
Снимок экрана20[...].png 32Кб, 526x438
526x438
Уважаемые профессионалы 40+ лвл, такой вопрос. Как в ебанном комфи после обновления отключить эту ебанную мини карту в правом нижнем углу????
Аноним 15/08/25 Птн 20:43:51 1319434 397
image.png 1383Кб, 832x1216
832x1216
image.png 1244Кб, 832x1216
832x1216
image.png 1173Кб, 832x1216
832x1216
image.png 1409Кб, 832x1216
832x1216
>>1319389
По дефолту справа снизу выключалка
Аноним 15/08/25 Птн 20:58:25 1319447 398
Привет аноны. Использую facedetailer из пака для Комф и по гайду сделал себе воркфлоу на улучшение глаз, но постоянно улучшается только один глаз вместо двух. Была у кого такая проблема?
Аноним 15/08/25 Птн 21:03:46 1319454 399
>>1319447
>сделал себе воркфлоу на улучшение глаз
а надо было на улучшение лица
Аноним 15/08/25 Птн 21:07:20 1319462 400
>>1319454
Да для лица тоже есть, но лицо у меня хорошо генерирует, а вот глаза вечно проёбывает куда-то.
Аноним 15/08/25 Птн 21:41:03 1319511 401
Аноним 15/08/25 Птн 22:27:15 1319587 402
>>1319434
А можешь на скрине показать? У меня нет никаких выключателей ((
Аноним 15/08/25 Птн 23:30:18 1319716 403
95.JPG 77Кб, 779x947
779x947
>>1318843
Как перебороть вредную привычку считать пальцы на любой пикче?
Аноним 15/08/25 Птн 23:50:15 1319743 404
>>1319716
Начать считать ступни.
Аноним 16/08/25 Суб 00:14:50 1319771 405
Что сейчас наиболее актуальное под задачу генерировать картинки для РП в Таверне? Т.е. чтобы оно нормально жрало описания персонажей, без ебейшего дроча с тэгами и лорами под каждый чих. Естессна какого-то гигарезультата с такими запросами не жду (ну либо если мой запрос совсем уебанский, то хоть скажите какие альтернативы)
Аноним 16/08/25 Суб 00:26:02 1319788 406
>>1319771
Покажи пример такого описания
Аноним 16/08/25 Суб 00:26:48 1319790 407
1755293206962.png 3591Кб, 1331x1946
1331x1946
Аноним 16/08/25 Суб 00:28:37 1319792 408
>>1319790
Все хорошо, но жаль, что пальцы проебались
Аноним 16/08/25 Суб 00:32:22 1319797 409
1.jpg 138Кб, 960x641
960x641
>>1319790
Просто невозможно после 2022 не считать пальцы на руках.
Аноним 16/08/25 Суб 01:01:17 1319830 410
изображение.png 0Кб, 59x37
59x37
изображение.png 4Кб, 258x84
258x84
Аноним 16/08/25 Суб 01:21:02 1319894 411
1755296461877.png 3128Кб, 1920x1080
1920x1080
>>1319797
> невозможно
Я не согласен. На своих картинках не считать можно.
Аноним 16/08/25 Суб 01:45:21 1319937 412
>>1319894
Почему у него пальцев не хватает, верни мой 2022, верни полтораху!
Аноним 16/08/25 Суб 02:04:52 1319947 413
>>1319788
Да авг описание, по которым нормисы в условном гпт что-то генерят, без какой-то дикой промт-инженерии. Условно говоря, описание атрибутов внешности персонажа из его карточки + происходящее действие/ракурс там
Аноним 16/08/25 Суб 02:36:49 1319970 414
>>1319937
>верни полтораху!
Не переживай, благодаря мимокрокам-зумерам отрывающим для себя дивный новый мир, теперь каждый год будет 2023-м) Эксперименты с локалкой за охулиард мильёноа с модненькими модельками станет уделом одиночек, а фан-база полторахи (запущенной на столетнем ведре), с её эйлером и карасём будет только расширяться, так что теперь каждый день, как день сурка.
Аноним 16/08/25 Суб 02:50:27 1319978 415
image.png 955Кб, 1024x1024
1024x1024
Аноним 16/08/25 Суб 07:16:59 1320048 416
>>1319771
>генерировать картинки для РП в Таверне
А у нас, прямо в Кобольд, завезли флюкс контекст. Но зачем?
Аноним 16/08/25 Суб 07:48:03 1320064 417
>>1319970
1,5 практически никто не использует. Это даже по шодан видно. А уж там самые тупые эвар.
Аноним 16/08/25 Суб 07:52:44 1320066 418
image.png 1782Кб, 1024x1024
1024x1024
Аноним 16/08/25 Суб 13:36:02 1320384 419
>>1320064
>1,5 практически никто не использует
Судя по высерам в треде (исключив стены шизо-текста), добрая половина анонов сидят именно в ней, со своими 1girl, casual dress и ебейшим распиздосом по анатомии)
Аноним 16/08/25 Суб 13:40:45 1320385 420
>>1320384
Чел, это тред ЛОКАЛЬНОЙ генерации. А что в локал очке может в правильную анатомию? Напиши скорее название и ссылку на скачивание и мы все будем генерировать только на этой модели.
Аноним 16/08/25 Суб 13:47:11 1320386 421
>>1320385
Есть flux лора для sdxl, которая с весом до 0.4 фиксит многие анатомические проёбы.
Аноним 16/08/25 Суб 13:51:33 1320389 422
>>1320386
> flux лора для sdxl
А еще standing lora, 1girl лора, casual dress лора и closeup лора, ну hyper лора, куда же без нее. Без всех этих лор невозможно генерить на sdxl, знаем да.
Аноним 16/08/25 Суб 13:53:41 1320391 423
>>1320389
и все это нужно запускать на опендали в фокусе
Аноним 16/08/25 Суб 13:54:05 1320393 424
>>1320386
подбородок добавляет двойной?
Аноним 16/08/25 Суб 14:27:42 1320423 425
>>1320393
Да. Жопненький, смачный с дырочкой. Для это и делалось. Эталон красоты разрабов флюскала, пыня мать надо.
Аноним 16/08/25 Суб 14:35:41 1320436 426
>>1320386
Что за лора? Где скачать?
Аноним 16/08/25 Суб 14:48:08 1320471 427
>>1309564
Тестил на инпайнтах - Adaptive Progressive лучшие результаты дает, из быстрых. Из медленных DPM++ SDE все равно лучше. Res Multistep чуть похуже обоих был.
Аноним 16/08/25 Суб 14:48:55 1320477 428
>>1320386
>для sdxl
Ты забыл написать название этой модели.
Аноним 16/08/25 Суб 15:14:10 1320530 429
>>1320477
>забыл
Нет не забыл, работает на любой реалистик модели.
Лора называется: FLUXEnh4nce
Аноним 16/08/25 Суб 15:16:25 1320535 430
>>1320393
>подбородок добавляет двойной?
сильно не залупай и не будет никаких подбородков, во всём нужна мера, про вес я написал уже.
Аноним 16/08/25 Суб 16:00:42 1320629 431
1755349240816.png 2496Кб, 1024x1024
1024x1024
1755349241066.png 2533Кб, 1024x1024
1024x1024
1755349241299.png 2579Кб, 1024x1024
1024x1024
1755349241549.png 2460Кб, 1024x1024
1024x1024
Аноним 16/08/25 Суб 16:40:20 1320735 432
>>1320535
это сарказм был, держу в курсе
Аноним 16/08/25 Суб 17:03:15 1320835 433
>>1320735
>это сарказм был
нет
Аноним 16/08/25 Суб 17:15:39 1320895 434
Bump
Аноним 16/08/25 Суб 17:16:59 1320905 435
>>1320530
>Лора называется: FLUXEnh4nce
>Модель обучалась на 764 изображениях из flux dev
>This resource has been removed by its owner
Аноним 16/08/25 Суб 17:28:44 1320956 436
>>1320530
Че-то какая то странная лора, хэш ее 2971b8e2d268 нигде не находится, но сама лора нашлась по названию, весит 870гб, когда скачал и включил на 0.4 с триггером, вроде как ничего не поменялось, картинки такие же как и были.
Аноним 16/08/25 Суб 17:29:06 1320959 437
Господа знатоки, я давно не генерил в комфи, сейчас вернулся.

Есть вопросики.

1. есть ли какой-то пайплайн, где я бы прямо цветными пятнами нахуй рисовал примерно где что, задавая условия каждому цветному пятну? Про блоки знаю, это не то.
Или нужно всё ещё действовать поштучно инпейнтом?

2. не появилось ли новых улучшаторов, которые бы заставляли нейронку строже соблюдать карту глубины (из 3д)? Потому что некоторые объекты ужасно жмыхает. А мне бы хоть общую форму сегенрить с правильным светом, даже если нейронка не знает.

Или тут только платные видеонейронки такое могут?
Аноним 16/08/25 Суб 17:41:24 1321014 438
>>1320959

Региональный промптинг. Последнее поколения описание что где рисовать и так понимает так что я давно этим не занимался.
Аноним 16/08/25 Суб 17:41:58 1321018 439
>>1320956
Даже когда на вес 1 переключил, ничего не поменялось. Говно короч, а не лора.
Аноним 16/08/25 Суб 17:42:45 1321020 440
Аноним 16/08/25 Суб 17:43:52 1321029 441
>>1321020
Она и есть у меня. Вот так включил <lora:FLUXEnh4nce:1> FLUXEnh4nce
Изменений че-то незаметно, руки как были кривыми так и есть, глаза тоже.
Аноним 16/08/25 Суб 17:52:46 1321070 442
>>1321029
>руки как были кривыми
у меня руки лечит
Аноним 16/08/25 Суб 18:02:32 1321109 443
Аноним 16/08/25 Суб 18:18:35 1321162 444
>>1321070
Лицо вроде бы не меняет, но если включить-выключить меняется положение рук. Стиль картинки не меняется даже на весе 1. Так что наверное что-то меняет, но крайне слабо и незаметно.
Аноним 16/08/25 Суб 18:18:38 1321163 445
>>1321029
>Вот так
А по другому ты включать не умеешь?
У тебя или 0 или 1, да?
Аноним 16/08/25 Суб 18:20:00 1321165 446
>>1321163
На 0.4 вообще изменений незаметно было, вот и включил 1. Причем на 1 тоже изменений не особо.
Аноним 16/08/25 Суб 18:23:17 1321179 447
>>1321163
На такую лору короч надо было-стало картинок от автора. А то ничего непонятно, работает ли она вообще. Когда включаешь, вроде картинки все такие же остаются.
Аноним 16/08/25 Суб 18:55:07 1321255 448
>>1320048
Ну, у меня с визуализацией образов и придумыванием в голове как-то не очень хорошо, поэтому хочется какую-то хуйню для того чтобы было полегче жить. Но вообще даже если не связывать Таверну с генератором картинок, то для условной карточки персонажа все равно надо генерить. И понятное дело, что можно сесть, задрочиться с тэгами, накатить дохуя лор чтобы получить пиздатый результат. Но персонажи которых я для таверны делаю (или скачиваю) обычно не настолько пиздатые, чтобы ради них тратить столько времени, поэтому хочется чтобы создавалось чето удовлетворительного качества (и похуй что без изысков). Понятное дело что условный ГПТ с этим лучше справится, но он в один день соглашается генерить персонажа, а в другой для него даже мелкая сексуализация это пиздец какое несоответствие политикам (причем ему даже young adult это харам, потому что типа молодой и неопытный, только бля взрослым стал) . И ладно бы можно было роллить промты пока не найдешь тот который его устроит, но он каждую "неудачную" генерацию все равно токен тратит
Аноним 16/08/25 Суб 19:21:45 1321300 449
>>1321255
Как вообще по рп может перс генериться. Там же позы нужны, внешка, наряд, все только тегами описывается. А чтобы докены не тратить, ставят локальный SD. Хороший чекпойнт к нему скачиваешь с цивитая, потом заходишь в бесплатную нейронку, излагаешь какого перса, наряд, позу хочешь словами и просишь написать тегов для SD под это дело. Вставляешь в SD, получаешь в 9 случаях из 10 что надо, затрат времени минимум.
Аноним 16/08/25 Суб 20:01:37 1321432 450
>>1321300
>Как вообще по рп может перс генериться. Там же позы нужны, внешка, наряд, все только тегами описывается.

Как бы да... Но вот условный ЖПТ умеет из потока мыслей тэги для SD высасывать. Офк мощности ГПТ несопоставимы с любой локальной хуйней, но когда изначально вопрос задавал, была надежда, что с последнего раза как я во все это погружался, какой-то прогресс в сторону нормального интерпретирования обычного текста случился. Шош, не судьба видимо на данный момент. Идея с генерацией промтов для SD через ЖПТ была, но оставил ее как last resort, на случай если ниче не найду, энивэй спасибо
Аноним 16/08/25 Суб 20:16:26 1321455 451
1755364585756.png 1717Кб, 1280x1664
1280x1664
Аноним 16/08/25 Суб 20:57:43 1321548 452
image 21Кб, 301x433
301x433
Они наконец-то вытащили кнопочку запуска встроенного менеджера кастомных нод. Я посмотрел его возможности и пришел в интернет с вопросом: нужен ли теперь кастомный менеджер кастомных нод?
Аноним 16/08/25 Суб 21:05:39 1321577 453
>>1319830
Спасибо тебе человек, такой кнопки у меня нет но хоть комбинация клавиш работает.
Аноним 16/08/25 Суб 23:38:43 1321924 454
image 193Кб, 1152x896
1152x896
А вы на какой таблетке сидите? У меня, на стейбле, фронтэнд версии v1.23.4. Это норма?
Зато без этих ваших минимапов и субграфов.
Аноним 17/08/25 Вск 00:09:10 1322020 455
m8jfnddv53if1.png 2956Кб, 1328x1328
1328x1328
А где теперь лоры на знаменитостей искать?
Чел запостил генерациию с лорой на квен и я немного охуел. Если бы квен не был ебучим пластиком и это не передалось на её резиновые щёки, то можно было бы посчитать это лучшей генерацией лица.
Аноним 17/08/25 Вск 00:18:45 1322055 456
Ещё вопросик. Помнится на SD1.5 была классная лора на свет. Там и тёмный и контрастный, и высокий ключ, всё можно было.

Есть такая на SDXL/Pony? Не в смысле есть ли вообще, а есть ли у вас любимая эффективная такая?

Пока что более или менее меня устроила Pony realistic catalyst 30
Лоры на SDXL с ней работают плюс-минус, иногда нужно задрать вес для нереалистичных деталей (ультратонкая талия например).


>>1321014
Спасибо за наводку, пойду искать где и чо оно такое.
Аноним 17/08/25 Вск 00:20:46 1322063 457
>>1321300
Если нет навыков обучить Лору, то можно попробовать писать эмбеддинги для деталей.
Ну и контролнет для несложных поз. Сложные всё равно нейронки сами не вывозят, нужны опять таки лоры.
Аноним 17/08/25 Вск 00:40:42 1322123 458
Обучал лору на нужное ебало на ван. Обучилось мое почтение. Но он запомнил и элемент одежды (как в captions). Теперь пишу jeans он дает именно те джинсы из датасета, пишу t shirt - именно ту футболку.

Можно ли пофиксить именно при генерации? И как переобучить, но что бы он не обучался одежде, а только ебалу?
Аноним 17/08/25 Вск 01:04:56 1322242 459
.png 256Кб, 600x460
600x460
>>1322123
Трень на голой еот, очевидно же
Аноним 17/08/25 Вск 02:23:05 1322434 460
image 151Кб, 745x782
745x782
Пытаюсь заинпейнтить wan. Он как будто не понимает контекст пикчи. Я беру тот же промпт, делаю маску, играюсь с денойзом. В итоге он не пытается встроить, дорисовать, он где-то отдаленно рисует похожее по промпту и просто накладывает, иногда совпадает, но чаше получается хуйня. Что подкрутить?
Аноним 17/08/25 Вск 05:54:41 1322570 461
>>1322123
Есть какой-то masked_loss, но уебки ничего толкового не могут сказать по нему, потому что сами не пробовали.
Аноним 17/08/25 Вск 09:12:47 1322628 462
ccb9b3bd-e571-4[...].mp4 1669Кб, 480x632, 00:00:06
480x632
>>1320385
>А что в локал очке может в правильную анатомию? Напиши скорее название и ссылку на скачивание и мы все будем генерировать только на этой модели.
Ну так давно известно, что Wan, так его тренили не на статике, а на движениях.
Все другие модели не понимают, как должны двигаться руки и пальцы в принципе, так как на этом их не обучали.

см тут >>1318843

>>1322434
Тебе не нужно на Wan делать crop and stitch, он и так может в высокие разрешение, хотя-бы увеличь на несколько порядков context_from_mask_extend_factor или даже больше.
Аноним 17/08/25 Вск 09:28:52 1322634 463
Уважаемые, посоветуйте лучшие на сегодня модели для генерации женщин с низкой социальной ответственностью. Упор на фотореализм. Спасибо!
Аноним 17/08/25 Вск 09:36:55 1322644 464
huJ.png 138Кб, 1921x1441
1921x1441
3080ti ещё актуальна? Можно видео на Wan создавать?
Аноним 17/08/25 Вск 09:42:26 1322645 465
1701277887877.webp 53Кб, 1200x900
1200x900
>>1322644
Нет. Без 24 гигов ни о каком видео нет речи. И скорость будет в 3-4 раза хуже чем у нормальных карт.
Аноним 17/08/25 Вск 09:56:59 1322651 466
image 82Кб, 1081x426
1081x426
>>1322628
>Wan
Так я пытался, но был как обычно пик1.
Как генерить на Wan хорошие лица которые относительно мало занимают площадь кадра(далеко)?
Аноним 17/08/25 Вск 09:59:15 1322652 467
>>1322634
Семь бед - один ответ. Это Хрома (Chroma). Относительно умеет в анатомию, текстуры вроде норм, но как по мне соответствие промпту (уж в сравнении с Квеном), хромает. Самое главное, что расцензурена до основания.
Аноним 17/08/25 Вск 10:03:47 1322654 468
>>1322652
>умеет в анатомию, текстуры вроде норм, но как по мне соответствие промпту (уж в сравнении с Квеном), хромает. Самое главное, что расцензурена до основания.
Причем всё это она умеет в отдельности: анатомия или текстуры или промпт или расцензурка. То есть вместо всё это, в одном кадре, не возможно.
Аноним 17/08/25 Вск 10:07:24 1322655 469
>>1322654
Ты просто даун, вот и не получается.
Аноним 17/08/25 Вск 10:15:25 1322657 470
>>1322655
> просто даун
по приложенным к твоему посту картинкам сразу видно, что ты тоже
Аноним 17/08/25 Вск 10:46:16 1322665 471
Может кстати кто нибудь рассказать или дать ссылку на гайд, как работает промптинг у моделей с естественным языком? Работают ли там всякие приколы синтаксиса и пунктуации как в "теговых" моделях типа сдохли.
Аноним 17/08/25 Вск 11:31:15 1322695 472
Аноним 17/08/25 Вск 11:38:52 1322697 473
>>1322695
Спосеба, очень хорошее и полезное
другой анон
Аноним 17/08/25 Вск 12:43:38 1322775 474
>>1322655
Мимодругойанон а че есть какие-то удачные примеры? Интересно посмотреть, желательно с промтом. На цивитае не так много всего в карточке чекпоинта можно глянуть
Аноним 17/08/25 Вск 12:45:03 1322777 475
1755423901459.png 1728Кб, 1152x896
1152x896
1755423901909.png 1805Кб, 1152x896
1152x896
1755423902275.png 2016Кб, 1152x896
1152x896
1755423902759.png 1933Кб, 1152x896
1152x896
Аноним 17/08/25 Вск 13:13:55 1322843 476
Постучите, когда Qwen Nunchaku заработает на комфи.
Аноним 17/08/25 Вск 13:14:47 1322847 477
>>1322843
А зачем нужны эти нунчаки то? Чисто для пчелов без норм видеокарт?
Аноним 17/08/25 Вск 13:18:24 1322859 478
>>1322644
Да даже с 4гб можно видео на wan генерировать.
>>1322847
С лучшими видеокартами, чтобы как еблан не генерить на тухлой модели по несколько минут. Считай это fp4, но сделанная грамотно, ускоряя генерацию.
Аноним 17/08/25 Вск 13:21:43 1322870 479
>>1322859
Все равно точность теряется, лол.
Да и на моей 5090 все и так быстро генерится. Хз. Я бы не трейдил. Fp8 ещё куда ни шло.
Аноним 17/08/25 Вск 14:46:27 1322973 480
image.png 1040Кб, 864x1152
864x1152
https://huggingface.co/hanzogak/comradeshipCR
Что у анимешного скота в башке, когда они вот такие семплы выставляют к своему плохому (у меня уже слов нет на этих злодеев) мерджу современной модели?

Лор нет, нормального дистала уровня шнели нет, одно разочарование с хромой. Ебет, но не так как хотелось.
Аноним 17/08/25 Вск 15:19:59 1323005 481
image 1152Кб, 832x1216
832x1216
image 1148Кб, 832x1216
832x1216
>>1322634
Natvis + Лоры dmd2+spo. Для максимального фотореализма применять это воркфлоу >>1313110
Пик1 dmd2+spo. Пик2 dmd2+spo + воркфлоу
Аноним 17/08/25 Вск 15:40:10 1323032 482
>>1323005
>максимального фотореализма
А зачем нужен? Не для себя спрашиваю, для друга.
Аноним 17/08/25 Вск 15:53:23 1323042 483
>>1322628
>Тебе не нужно на Wan делать crop and stitch, он и так может в высокие разрешение
Какой воркфлоу нашел, такой и запустил. Я и сам его старался подогнать что б он ничего не кропал.

>увеличь на несколько порядков context_from_mask_extend_factor
Попробую
Аноним 17/08/25 Вск 15:56:38 1323047 484
>>1322843
На 16гб карте fp8 работает как надо, нунчака нинужна

>>1322645
>Без 24 гигов ни о каком видео нет речи
Удваиваю, сам генерю на 16, но она прям впритык
Аноним 17/08/25 Вск 15:59:17 1323053 485
>>1323032
Тебе? Не знаю. Может тебе и не нужен, может тебе аниме приятнее, дело твое. Но если человеку хочется максимального реализма в пиках, чтоб было буквально как реальная фотка, то вот рецепт.
Аноним 17/08/25 Вск 16:06:39 1323075 486
1755435999234.png 1807Кб, 896x1152
896x1152
Аноним 17/08/25 Вск 16:23:04 1323116 487
>>1323047
>работает как надо
Генерирует за 20 секунд и меньше? Если нет, то это ёбанные пропуки на устаревшем ведре.

Следующей ван скукожат. Лишь бы потом lx2v переобучили, иначе какой тогда смысл.
Аноним 17/08/25 Вск 16:26:34 1323125 488
>>1323047
>нунчака нинужна
>но она прям впритык
Таблетки
Аноним 17/08/25 Вск 16:46:30 1323152 489
1755438389798.png 1797Кб, 832x1216
832x1216
1755438389965.png 1847Кб, 832x1216
832x1216
1755438390148.png 1828Кб, 832x1216
832x1216
1755438390332.png 1835Кб, 832x1216
832x1216
>>1313093
Для какой цели у тебя там LCMUpscale, вместо изначально большего латента или обычного апскейла вторым проходом? Почему scale_ratio всего 1.2, учитывая 2 скейл степа и бету, я и сам догадываюсь.
Аноним 17/08/25 Вск 17:01:47 1323172 490
Аноним 17/08/25 Вск 17:03:14 1323175 491
Аноним 17/08/25 Вск 17:24:54 1323228 492
image.png 4303Кб, 1504x1504
1504x1504
image.png 4589Кб, 1504x1504
1504x1504
image.png 4233Кб, 1504x1504
1504x1504
Наглядней некуда.
HD и 41-рл.
Да, 50 более прямая, но рл более реалистичная, хоть и ломается всё. А может я просто не тот семплер юзаю. Потому что гоняю на dpmpp2m на рл.
Может надо на других?

https://huggingface.co/silveroxides/Chroma-LoRA-Experiments/tree/main
Тут ещё появляются обновления, надо потестить. Третье очко это хд с grainscape.
Аноним 17/08/25 Вск 17:26:45 1323232 493
1725476737766.png 1946Кб, 1280x1536
1280x1536
1615436274353.png 1939Кб, 1280x1536
1280x1536
1722077447034.png 1735Кб, 1280x1536
1280x1536
1658043270645.png 2041Кб, 1280x1536
1280x1536
>>1323005
Пиздос как всрато. Дмд это кал в 2025.
Аноним 17/08/25 Вск 17:38:28 1323270 494
>>1323232
чё за мыльная дрисня с насраной хроматической аберрацией ? въеби шарпа
Аноним 17/08/25 Вск 17:38:55 1323273 495
1660076845003.png 2577Кб, 1280x1536
1280x1536
1682166416948.png 3345Кб, 1280x1536
1280x1536
>>1323228
Ты явно что-то не то делаешь, детализации слишком мало. Для начала возьми семплер хотя бы RES 2S.
Аноним 17/08/25 Вск 17:42:37 1323294 496
>>1323270
>хроматической аберрацией
покажи, я хоть буду знать что это такое.
Аноним 17/08/25 Вск 17:46:34 1323315 497
>>1323294
а, ну понято, извини пожалуйста, я не думал что ты слепой и в гугле забанен
Аноним 17/08/25 Вск 17:47:54 1323320 498
>>1322651
>Как генерить на Wan хорошие лица которые относительно мало занимают площадь кадра(далеко)?
Старый добрый only masked инпейнт, который придумали еще во времена автоматика.

На ComfyUI делается помощью следующей ноды https://github.com/lquesada/ComfyUI-Inpaint-CropAndStitch/

Можно еще автодекторы лиц из Impact Pack добавить, чтобы маска автоматически наносилась на лицо.

>>1322847
Запускать модели полностью в VRAM всегда быстре, чем если она отгружается в RAM. Даже на топовых карта, не все знают, что часть модели у них свапается в оперативку, так как это происходит тихо на ComfyUI.
Аноним 17/08/25 Вск 17:52:15 1323342 499
>>1323270
> хроматической аберрацией
там же просто сдвиг канала на пару пикселей в одну сторону в фотошопе по заветам хача
Аноним 17/08/25 Вск 17:53:27 1323346 500
image 20Кб, 474x355
474x355
>>1323342
А воспринимается вот так:
Аноним 17/08/25 Вск 17:54:38 1323352 501
image 89Кб, 782x435
782x435
>>1323320
>не все знают
Я знаю. Copy1 показывает моменты свапа данных. В эти моменты Gpu чуть простаивает.
Аноним 17/08/25 Вск 17:55:00 1323353 502
>>1323320
> свапается в оперативку
Только если ты low-vram флаг врубил.
Аноним 17/08/25 Вск 17:57:07 1323364 503
wan00009 (1).mp4 983Кб, 560x720, 00:00:05
560x720
wan00023.mp4 2094Кб, 720x560, 00:00:05
720x560
wan00019.mp4 2515Кб, 720x560, 00:00:05
720x560
Аноним 17/08/25 Вск 18:05:06 1323392 504
>>1323364
проиграл с сюрприза во втором видосе
Аноним 17/08/25 Вск 18:07:43 1323405 505
>>1323346
нет, не так. ты не видишь, что у лошади сдвиг расходится и красный снаружи, синий внутри, а не красный справа, синий слева по всей пикче?
Аноним 17/08/25 Вск 18:12:37 1323413 506
>>1323353
она без каких-либо флагов автоматически прогружает модель в оперативку. Я на Комфи уже несколько лет как не видел OOM, хоть и сижу на 8гб видеопамяти. Технически в ComfyUI нет модели которая не запуститься на любой видекарте, хоть 4гб, только вот скорость, да ее не будет - потому что когда заканчивается оперативка идет подгрузка еще и в файл подкачки.
Аноним 17/08/25 Вск 18:15:40 1323415 507
1705326566893.png 2309Кб, 1280x1536
1280x1536
1699685129534.png 2404Кб, 1280x1536
1280x1536
1609160728347.png 2933Кб, 1280x1536
1280x1536
1643685650513.png 2723Кб, 1280x1536
1280x1536
>>1323270
>>1323346
Аберрации лучше мыльного промасленного XL со всратым вае.
Аноним 17/08/25 Вск 18:17:59 1323417 508
>>1323315
>извини
но где ты это видел на пикрилах?
покажи в каком месте.
или ты пиздабол?
Аноним 17/08/25 Вск 18:19:47 1323420 509
>>1323415
> Аберрации лучше мыльного
Да. Кроме тех случаев, когда они выглядят вырвиглазно фейково, как тут >>1323232 и с проебанной анатомией, замыленной пластиком. А в остальном полностью согласен.
Аноним 17/08/25 Вск 18:29:08 1323436 510
1755444547205.png 1769Кб, 832x1216
832x1216
1755444547388.png 1701Кб, 832x1216
832x1216
1755444547555.png 1681Кб, 832x1216
832x1216
1755444547705.png 1649Кб, 832x1216
832x1216
Аноним 17/08/25 Вск 18:30:28 1323438 511
image 184Кб, 1132x780
1132x780
image 109Кб, 797x615
797x615
image 1141Кб, 832x1216
832x1216
image 1544Кб, 832x1216
832x1216
Вот, к примеру генерация на chroma-unlocked-v50-Q8_0.gguf с размером файла 9.5гиг. График Copy1 на диспетчере показывает непрерывную подгрузку частей модели из рам в врам на каждом шаге. Хотя казалось бы использование врам всего около 7 гигов. Из-за этого и некоторый простой гпу в моменты подгрузки и само время подгрузки.
И сгенерировалось что-то не оче
Аноним 17/08/25 Вск 18:45:41 1323464 512
1646985080495.png 2555Кб, 1280x1536
1280x1536
>>1323420
Что ещё расскажешь ещё, чмондель? Опять запостишь промасленных мутантов на DMD и скажешь что это реализм? Ты же никогда людей не видел, шизик.
Аноним 17/08/25 Вск 18:47:31 1323468 513
>>1323438
Так выключи все подгрузки, там же есть настройка --highvram --gpu-only
Аноним 17/08/25 Вск 18:50:27 1323471 514
>>1323438
У тебя значит из-за карты автоматом врубился low vram или ты пиздишь нам. Пропиши normal vram и увидишь как оно работает в дефолте, без low vram он никогда модель не станет оффлоадить.
Аноним 17/08/25 Вск 18:51:10 1323474 515
>>1323417
там буквально всё в аберрацияхЪ, только слепой не увидит
Аноним 17/08/25 Вск 18:51:50 1323477 516
>>1323415
ну вот эти боевые картинки уже лучше
Аноним 17/08/25 Вск 18:53:02 1323480 517
Аноним 17/08/25 Вск 18:56:27 1323488 518
>>1323480
>сделал
уже на второй перебор, если слегонца то - да, реализма добавляет, но реализм даёт оооочень лёгкое подмылевание задника, потому что слишком детальный задник всегда выпаливает генерацию.
Аноним 17/08/25 Вск 19:07:09 1323505 519
image 114Кб, 804x608
804x608
image 15Кб, 1099x109
1099x109
>>1323468
>>1323471
Сразу видно людей которые нихера не соображают в теме. То что я показал выше это и есть --normalvram. И это норма. Это предельно быстро.
Если включить --highvram. То будет использоваться рам, как расширение врам, а не как обмен. И будет замедление в 10 раз! Как только хоть байт будет на графике общей памяти, то туши генерацию.
Больше не умничайте о том, что не понимаете.
Аноним 17/08/25 Вск 19:35:22 1323558 520
>>1323505
Чел, ты хоть описание параметров открой. --highvram --gpu-only отключает любой рам и использует только память видеокарты. Какое нахуй замедление, у тебя модель все время в карте будет, никуда больше не грузясь. Сука, троллишь что-ли. Нормалврам же туда-сюда по прежнему модель гоняет, что конечно медленнее. Твоя же хуйня от того, что у тебя памяти не хватило на модель. По ходу у тебя еще и не отключен врам оффлоадинг в драйвере для комфи, от чего ты долбоеб вдвойне, он все замедляет. Либо купи карту, где хватает чистой памяти под модель, либо попробуй fp8 настройки комфи, с ними может влезет целиком в твои 8гб видюхи. Самое быстрое это когда все целиком в видюхе лежит.
Аноним 17/08/25 Вск 19:40:02 1323566 521
1755448802223.png 3469Кб, 1216x1792
1216x1792
Аноним 17/08/25 Вск 19:45:08 1323578 522
>>1323558
Я делаю так чтобы генерировать на качественных гуфах, а не на Q2. Сам подумай, что войдёт в 8 гигов врам? ООМ. Да, так дольше, но приятнее результат. Это вам, школоте, нужна скорость.
Аноним 17/08/25 Вск 20:38:04 1323651 523
>>1323125
Ну ладно, ты прав, для квена нунчака нужна, для вана нет. Она пердолит качество сильно.
Аноним 17/08/25 Вск 21:39:10 1323716 524
>>1323005
Весьма неплохо, эффекта зловещей долины почти нет. На первой немного хуже, на груди и пупке что-то не так, нужен инпейнт. На второй все почти идеально, даже грудь поправилась.

>>1323232
Вот у тебя ссанина, которая сразу в глаза бросается кривизной всего, что можно.
Аноним 17/08/25 Вск 21:40:09 1323718 525
>>1323716
нах ты свою же крипоту хвалишь?
Аноним 17/08/25 Вск 21:43:26 1323721 526
>>1323718
Так это не моя крипота, я даже не знаю что такое dmd2+spo, просто тред листал.
Аноним 17/08/25 Вск 22:11:49 1323747 527
>>1323005
> natvis_g11.safetensors
Что это за чекпойнт там используется? Я такого не нашел. На цивитае 2.7 и 1.0 есть, вроде не то.
Аноним 17/08/25 Вск 22:34:56 1323774 528
>>1323464
> никогда людей не видел, шизик
Мог бы хоть для приличия и человека, а не пластиковую куклу запостить. Или ты не он, а тролль, который в оба лагеря подливает?
Аноним 17/08/25 Вск 22:41:22 1323784 529
>>1323774
Это срун, который на флюксе без всяких дмд свое говно генерит. С дмд результаты как раз приличные бывают, если чекпойнт + лоры друг к другу подходят.
Аноним 17/08/25 Вск 22:51:39 1323800 530
>>1323464
> постит говняные боевые картиночки, подкрепляя петушиными визгами
Сначала не понял, а потом как понял. Ты ведь думаешь, что если никто не поливает дерьмом твои высеры, как это делаешь ты, то это значит, что у тебя хорошо получается? У меня для тебя плохие новости. Твой кал просто никому обычно не интересен, пока ты не вбросишь какой-нибудь провокационный вскукарек.
Аноним 17/08/25 Вск 22:52:44 1323801 531
ComfyUItempjnuy[...].png 1416Кб, 1024x1024
1024x1024
ComfyUItempjnuy[...].png 1408Кб, 1024x1024
1024x1024
ComfyUItempjnuy[...].png 1416Кб, 1024x1024
1024x1024
ComfyUItempjnuy[...].png 1407Кб, 1024x1024
1024x1024
Аноним 17/08/25 Вск 22:54:54 1323805 532
>>1323801
Хорошо хоть не дмд-кал семена.
Аноним 17/08/25 Вск 23:04:34 1323812 533
1755461073985.png 3080Кб, 1920x1080
1920x1080
Аноним 17/08/25 Вск 23:30:34 1323828 534
ComfyUItempjnuy[...].png 1447Кб, 1024x1024
1024x1024
ComfyUItempjnuy[...].png 1406Кб, 1024x1024
1024x1024
ComfyUItempjnuy[...].png 1309Кб, 1024x1024
1024x1024
ComfyUItempjnuy[...].png 1305Кб, 1024x1024
1024x1024
Аноним 17/08/25 Вск 23:36:40 1323833 535
image.png 550Кб, 1432x981
1432x981
image.png 1130Кб, 1385x1088
1385x1088
image.png 44Кб, 715x566
715x566
Нихуя не могу скачать с этого блядского сайта. Весь день ебусь толку ноль. Может у кого есть эти две лоры, закиньте по-братски.
Аноним 17/08/25 Вск 23:38:12 1323836 536
1755463092309.jpeg 1030Кб, 1664x2432
1664x2432
Аноним 18/08/25 Пнд 00:03:20 1323862 537
изображение.png 29Кб, 536x186
536x186
>>1323833
только этой хуетой и получается, но только в 2 нитки, не больше.
Аноним 18/08/25 Пнд 00:06:22 1323866 538
>>1323862
Зачем ты скачиваешь лоры для флюкса, если у тебя модель пони?
Аноним 18/08/25 Пнд 00:12:33 1323874 539
Аноним 18/08/25 Пнд 00:12:44 1323875 540
>>1323862
наверное теневая блокировка, чтобы ты им сервак не душил. я когда там чето быстро и много выкачивал то ловил сильное снижение скорости до нуля. через сутки примерно восстанавливалось. ограничиваю скорость в браузере теперь до 100 Мбит/с, вроде норм.
Аноним 18/08/25 Пнд 00:14:07 1323878 541
ComfyUItempjnuy[...].png 886Кб, 1280x720
1280x720
ComfyUItempjnuy[...].png 959Кб, 1280x720
1280x720
ComfyUItempjnuy[...].png 1063Кб, 1280x720
1280x720
ComfyUItempjnuy[...].png 1040Кб, 1280x720
1280x720
Аноним 18/08/25 Пнд 00:18:37 1323889 542
>>1323874
Спасибо большое, здоровья тебе, хорошего вечера.
Аноним 18/08/25 Пнд 00:45:51 1323914 543
>>1323866
>лоры для флюкса
это 3 модели, а не лоры)
Аноним 18/08/25 Пнд 01:30:01 1323964 544
image.png 4566Кб, 1504x1504
1504x1504
>>1323273
Лол, так у тебя ещё меньше чем даже на первой картинке, которая - оригинальные официальные настройки без изменений. Попробовал ещё и на рл, то же самое, только текст убило ещё сильней.
Но тестить на очке тигра это такое себе, конечно, буду пробовать его ещё. На каком scheduler эти res юзать?
Аноним 18/08/25 Пнд 01:57:38 1323984 545
1755471457743.png 1752Кб, 1152x896
1152x896
1755471457926.png 1746Кб, 1152x896
1152x896
1755471458076.png 1809Кб, 1152x896
1152x896
Аноним 18/08/25 Пнд 02:43:56 1324027 546
1734160419920.png 3202Кб, 1536x1536
1536x1536
1648965828501.png 3429Кб, 1536x1536
1536x1536
>>1323964
На этом пике у тебя попидорасило всё - текст кривой, шерсть волнами и слипшаяся, в глазе мыло, цвета бледные, а мелких деталей в пиксель нет вообще. И на тех пиках в прошлом посте у тебя как будто апскейл бикубиком из 768х768.
> тестить на очке
Да хоть на свиньях.
Аноним 18/08/25 Пнд 03:14:22 1324039 547
Аноним 18/08/25 Пнд 03:30:13 1324045 548
Аноним 18/08/25 Пнд 03:53:23 1324050 549
image.png 61Кб, 496x649
496x649
image.png 313Кб, 457x316
457x316
image.png 521Кб, 375x634
375x634
image.png 1003Кб, 1000x390
1000x390
>>1324027
Опять у тебя мылит. Сделаю вид, что каменного гладкого динозавра вообще нет.
Я таки поставил ваш RES4LYF. Всё в артефактах стало, типичные волосы клочками и рванная одежда. Но единственный плюс есть - ни разу не ушло в аниме, только фото даже на flash. Если юзать обычные семплеры и ноды, то получается как на четвёртой - слегка менее рыхлые артефакты на рл и тотальное мыло без артефактов на флеше.
Кот хоть без артефактов, это на чём? Если это не 1 CFG с невысоким количеством шагов, я хуй знает зачем ты вообще постишь. В целом интересно посмотреть хд, но тогда хоть пости разные примеры с детальными настройками, хули толку от пустых одиночных картинок.
https://civitai.com/user/ArtisanDreamer/images у этого чела неплохие последние пикчи на хроме, но это опять хд. Итак понятно, что хд будет лучше, но лично я лучше видосы погенерю, чем столько же времени буду ждать одну картинку, которая ещё и может не получиться. Хотя хуй знает, может хрома такие картинки умеет, что любое видео превзойдёт, пока таких не находил.
Аноним 18/08/25 Пнд 05:20:30 1324103 550
>>1324050
хосспаде, говнина ебаная...
Аноним 18/08/25 Пнд 05:43:58 1324106 551
ComfyUItempjnuy[...].png 923Кб, 768x1024
768x1024
Аноним 18/08/25 Пнд 07:49:41 1324130 552
>>1324050
>поставил ваш RES4LYF. Всё в артефактах стало
Збс, сэкономил моё время. Спасибо. Я так и думал.
А ещё сейчас тебе скажут, что ты этот семплер настраивать не умеешь. А как его настраивать не скажут, как обычно
Вообщем ожидаемое, обсуждаемое качество на хроме это миф. Иначе всё было бы завалено картинки только из хрома.
Аноним 18/08/25 Пнд 09:02:19 1324147 553
1689415400110.png 3103Кб, 2875x1670
2875x1670
>>1324050
Я уже понял что ты собрался продолжать траллить своим дмд, но мог бы хоть потоньше быть.
Аноним 18/08/25 Пнд 09:14:38 1324152 554
Аноним 18/08/25 Пнд 09:48:25 1324164 555
>>1323320
>Запускать модели полностью в VRAM всегда быстре, чем если она отгружается в RAM. Даже на топовых карта, не все знают, что часть модели у них свапается в оперативку, так как это происходит тихо на ComfyUI.
Так это трейд точностью происходит, а значит результатами. И не надо пиздеть что там ничего не меняется. В ване особенно меняется.
Аноним 18/08/25 Пнд 09:56:38 1324167 556
ComfyUItempcpcs[...].png 1243Кб, 1024x1024
1024x1024
ComfyUItempcpcs[...].png 1162Кб, 1024x1024
1024x1024
ComfyUItempcpcs[...].png 534Кб, 512x1024
512x1024
ComfyUItempcpcs[...].png 2602Кб, 1920x1088
1920x1088
Аноним 18/08/25 Пнд 10:42:38 1324192 557
Господа, вопрос: кто нибудь пробовал использовать хрому для стилизации пикч? Какой воркфлоу использовали? Просто столкнулся с проблемой, что квен не выдает желаемый стиль, получается какой то флетарт, а хрома не умеет нормально следовать промпту и еще не умеет рисовать некоторые предметы и текст. Есть какие то еще варианты как выкрутиться?
Аноним 18/08/25 Пнд 10:51:57 1324198 558
>>1324192
>хрому для стилизации пикч?
>не умеет рисовать некоторые предметы и текст
ЯННП, тебе надо i2i или t2i, но с определённой стилизацией?
Аноним 18/08/25 Пнд 10:56:11 1324207 559
>>1324198
Скорее i2i. Стилизовать квеновское изображение, потому что хрому все равно не заставишь нарисовать что нужно.
Аноним 18/08/25 Пнд 11:28:07 1324249 560
1755505686661.png 2160Кб, 1536x1216
1536x1216
1755505686878.png 2808Кб, 1536x1216
1536x1216
>>1324192
> Есть какие то еще варианты как выкрутиться?
Аноним 18/08/25 Пнд 11:30:56 1324251 561
>>1324207
То есть ты хочешь сделать апскейл/рефайн квена при помощи хромы, потому что апскейл/рейфан при помощи ван тебе не понравился?
Я делал рефайн хромой - практически всегда получается говно. Если входной латент отличается от представления хромы, то с ростом денойза сначала пидорятся адекватные детали, и только потом более-менее проявляется целевой стиль.
Единственная рабочая схема - делать рефайн хромой на большом денойзе, получить кромешный пиздец, и потом полировать косяки ещё одним проходом вана на микроденойзе. Лично мне показалось, что этап с хромой лучше делать на лоурезе 0,8..1,5МП.

>>1324249
С этим соглашусь, сдохля для рефайна подходит сильно лучше.
Аноним 18/08/25 Пнд 11:39:00 1324258 562
Аноним 18/08/25 Пнд 11:39:54 1324260 563
>>1324249
У него вае слишком всратый. После апскейла просерает все детали.
Аноним 18/08/25 Пнд 14:29:24 1324514 564
>>1324147
>дмд
По голове ебанный?

Алсо, останавливаюсь пока на флеш+дпм-bong с лорой на фотостиль, быстро и неплохо. Остальное хуета, особенно low step лора и клоунская нода.
Аноним 27/10/25 Пнд 23:31:42 1401262 565
бамп
Аноним 29/11/25 Суб 23:57:57 1435408 566
/nf
Настройки X
Ответить в тред X
15000
Добавить файл/ctrl-v
Стикеры X
Избранное / Топ тредов