Главная Юзердоски Каталог Трекер NSFW Настройки

Искусственный интеллект

Ответить в тред Ответить в тред
Check this out!
<<
Назад | Вниз | Каталог | Обновить | Автообновление | 503 372 106
Anime Diffusion #224 /nai/ Аноним 05/09/25 Птн 14:15:45 1342145 1
1742077475102.png 23634Кб, 4368x4368
4368x4368
1751473793552.jpg 3877Кб, 3840x2960
3840x2960
1688664209445.png 5191Кб, 2912x1992
2912x1992
1600967098406.png 4199Кб, 1536x2048
1536x2048
1699365959997.jpg 1944Кб, 2304x3456
2304x3456
1712123761404.png 3512Кб, 1584x1984
1584x1984
1687350091216.png 6480Кб, 2816x1536
2816x1536
1753712589806.jpg 1984Кб, 1368x1920
1368x1920
Генерируем тяночек!

Прошлый тред: >>1327209 (OP) https://arhivach.vc/thread/1228508/

Схожие тематические треды
• SD-тред (не аниме): >>1335471 (OP)
• Технотред: >>1272560 (OP)
• Фурри-тред: https://2ch.hk/fur/res/374311.html

FAQ
https://2ch-ai.gitgud.site/wiki/nai

Установка
• NVidia: https://rentry.co/2ch_nai_guide
• AMD: https://2ch-ai.gitgud.site/wiki/nai/install/amd
• Облака: https://2ch-ai.gitgud.site/wiki/nai/install/clouds

Дополнительная информация
• Интерфейсы: https://2ch-ai.gitgud.site/wiki/nai/interfaces
• Модели: https://2ch-ai.gitgud.site/wiki/nai/models
• Промпты: https://2ch-ai.gitgud.site/wiki/nai/prompts
• Апскейл: https://2ch-ai.gitgud.site/wiki/nai/upscale
• LoRA: https://2ch-ai.gitgud.site/wiki/nai/lora
• ControlNet: https://2ch-ai.gitgud.site/wiki/nai/controlnet

Прочее
• CivitAI: https://civitai.com
• Каталог ссылок от форчанеров: https://rentry.co/sdg-link
• Шаблон для переката: https://rentry.co/nwhci
Аноним 05/09/25 Птн 14:35:17 1342195 2
Пока что самая худшая шапка из всех что были. Поздравляю всех
Аноним 05/09/25 Птн 14:37:58 1342203 3
>>1342195
Да вообще одно говно всегда в шапку попадает: лисьи писи, кошкодевочки, мейды и жопоспермошиз.
Аноним 05/09/25 Птн 14:44:03 1342211 4
Аноним 05/09/25 Птн 14:54:02 1342239 5
>>1342211
Любой ньюфаг с чувством вкуса на эту хуйню посмотрит и пройдет мимо. Что собственно и происходит
Аноним 05/09/25 Птн 15:09:57 1342269 6
image 754Кб, 2024x2696
2024x2696
Аноним 05/09/25 Птн 15:23:33 1342297 7
>>1342203
Это то, из чего состоит тред
Аноним 05/09/25 Птн 15:31:02 1342314 8
>>1342239
Вруша, картинки милые, симпатичные и интересные. В разных стилях, каждый найдет себе что-то интересное. Ньюфаги могут испугаться разве что сложности установки и освоения, но наигравшись с простыми вариантами все равно придут к этому. Как не тужься, в рисобак не обратятся.
Аноним 05/09/25 Птн 15:32:11 1342317 9
>>1342314
>Вруша, картинки милые, симпатичные и интересные
Если ты скуфенский который лис 24/7 генит
Аноним 05/09/25 Птн 15:38:44 1342337 10
что у вас там.png 1075Кб, 1024x1024
1024x1024
>>1342317
А что, имеет смысл останавливать генерацию?
Аноним 05/09/25 Птн 15:40:49 1342343 11
>>1342317
А кого еще генерировать?
Аноним 05/09/25 Птн 16:01:51 1342390 12
>>1342317
Обладатель отсутствия, ты?
Аноним 05/09/25 Птн 16:03:28 1342395 13
>>1342239
Все ньюфаги в /b/ просто сидят. В тематику новые люди редко заходят.
Аноним 05/09/25 Птн 17:30:19 1342498 14
image.png 3468Кб, 1536x1536
1536x1536
Аноним 05/09/25 Птн 18:09:46 1342579 15
Поздравляю с перекатом!
Аноним 05/09/25 Птн 18:50:11 1342649 16
Аноним 05/09/25 Птн 19:05:57 1342667 17
.jpg 1053Кб, 3840x2940
3840x2940
Смотрит стрим, наверное стримит
Аноним 05/09/25 Птн 19:08:27 1342673 18
>>1342667
В 18 сразу на онлифайнс?
Аноним 05/09/25 Птн 19:14:34 1342689 19
>>1342673
На бюджет пусть поступает лучше
Аноним 05/09/25 Птн 20:09:03 1342766 20
>>1342006 →
> Splash Thomson
> Сведения о странице
> 2.13kучастников
> 293платных подписчика
> 590публикаций
> 1625$/month
Неплохо так он зарабтывает.
Аноним 05/09/25 Птн 20:21:31 1342777 21
image.png 1373Кб, 827x974
827x974
Аноним 05/09/25 Птн 20:28:10 1342782 22
Аноним 05/09/25 Птн 20:31:54 1342786 23
>>1342667
У меня рекомендации такие же
Аноним 05/09/25 Птн 20:37:05 1342792 24
>>1342786
Ты тоже чья-то кошкожена?
Аноним 05/09/25 Птн 21:20:31 1342826 25
>>1342786
Хорошо же пришлось усиленно тыкать в разное чтобы заполнило главную
Аноним 05/09/25 Птн 21:58:24 1342857 26
image 822Кб, 2024x2696
2024x2696
Пятнецо
Аноним 05/09/25 Птн 22:19:55 1342889 27
>>1342857
Пьяная лиська хвосту не хозяйка.
Аноним 05/09/25 Птн 22:35:40 1342910 28
ComfyUI00017.png 2647Кб, 1920x1440
1920x1440
Едрить Qwen-image-editor тащит.
Аноним 05/09/25 Птн 22:40:52 1342917 29
>>1342910
Да, много забот на себя взял теперь он.
Аноним 05/09/25 Птн 22:41:20 1342919 30
.jpg 1493Кб, 2800x2240
2800x2240
>>1342145 (OP)
Пора бы уже тему на осеннюю менять.
Аноним 05/09/25 Птн 22:43:15 1342923 31
image 947Кб, 2024x2696
2024x2696
Аноним 05/09/25 Птн 22:47:58 1342934 32
image.png 1676Кб, 1024x1024
1024x1024
image.png 1722Кб, 1024x1024
1024x1024
image.png 1700Кб, 1024x1024
1024x1024
>>1342917
Местами такие модели довольно ленивые, но в целом это гораздо больший прогресс в сохранении консистентности, чем было до того.
Аноним 05/09/25 Птн 22:54:44 1342944 33
>>1342923
Выставленной из клуба "Платина" за прилюдное неприличное дегустирование пива несовершеннолетней лиське была вручена утешительная бутылка. С ней она сможет трезветь не так быстро. Все же пятница, друзья.
Аноним 05/09/25 Птн 23:33:50 1343016 34
image 837Кб, 2024x2696
2024x2696
>>1342944
В бутылке оказался лимонад
Аноним 06/09/25 Суб 00:21:33 1343096 35
.png 2181Кб, 1416x1920
1416x1920
.png 1344Кб, 872x1192
872x1192
.mp4 1438Кб, 896x1152, 00:00:05
896x1152
>>1342910
Хороший концепт.

Показывайте свои фигурки!


Qwen-image-editor:
Create a commercially available 1/7 scale figure of the character in the illustration, with a realistic style and environment, high quality, and maximum detail. Place the figure on a computer desk, using a circular, clear acrylic base without text. On the screen, demonstrate the modeling process of the figure using ZBrush, which is still uncolored. Next to the screen, place a BANDAI-style toy packaging box printed with the original illustration and the character name "{girl_name}."

Wan2.2:
With both hands, carefully hold the figure in the frame and rotate it slightly for inspection. The figure's eyes do not move. The model on the screen and the printed model on the box remain motionless, while the other elements in the background remain unchanged.
Аноним 06/09/25 Суб 00:23:02 1343099 36
>>1343016
Но малышка была настолько доверчивая, что смогла накосорезиться даже им.
Аноним 06/09/25 Суб 00:35:30 1343125 37
ComfyUI00087.png 1937Кб, 1248x1824
1248x1824
ComfyUI00089.png 2098Кб, 1248x1824
1248x1824
ComfyUI00110.png 2083Кб, 1248x1824
1248x1824
Аноним 06/09/25 Суб 00:45:54 1343137 38
172907-44204546[...].png 4208Кб, 1480x1480
1480x1480
Нейрота сломалась и не генерируется нормально. До новых встреч.
Аноним 06/09/25 Суб 01:13:58 1343157 39
.jpg 180Кб, 1008x1296
1008x1296
.jpg 196Кб, 976x1312
976x1312
>>1343096
> Qwen-image-editor:
Спосеба!! Это оказалось очень весело! Виртуальные модельки несуществующих персонажей, как глубока эта нора?
Аноним 06/09/25 Суб 02:07:49 1343197 40
image.png 1567Кб, 928x1152
928x1152
image.png 1422Кб, 832x1248
832x1248
image.png 1522Кб, 928x1152
928x1152
image.png 1847Кб, 928x1152
928x1152
Еще бы иметь фуллбади картинки
Аноним 06/09/25 Суб 02:23:52 1343208 41
>>1343197
Ну да, из ковбойшота она делает карликов
Аноним 06/09/25 Суб 02:25:44 1343210 42
>>1343096
О да, будущее наступило
>>1343197
Какая же первая орная.
Аноним 06/09/25 Суб 02:33:04 1343213 43
1652563683266.png 7681Кб, 3456x1920
3456x1920
1742061167629.png 5168Кб, 3456x1920
3456x1920
1746425816148.png 5447Кб, 3456x1920
3456x1920
1713817381926.png 5322Кб, 3456x1920
3456x1920
Аноним 06/09/25 Суб 02:47:19 1343222 44
>>1342766
И как их с таким контентом не банят?..
У меня, блин, пикчу с Харухи с вооот такенными сиськами патреон нафиг удалил - а тут всем персам в каноне вообще по 14-15.
Аноним 06/09/25 Суб 07:03:24 1343304 45
1757131404520.png 1214Кб, 1024x1024
1024x1024
Аноним 06/09/25 Суб 08:13:11 1343308 46
>>1343213
Странно, почему юбки не имеют разреза для хвоста, чтобы он не поднимал их.
Аноним 06/09/25 Суб 08:39:48 1343314 47
>>1343308
Это не баг, это фича.
Аноним 06/09/25 Суб 08:44:03 1343316 48
Я снова начал пониблядствовать, ваей пользовался месяца два, круто конечно, качественно без потения, но оно какое-то синтетическое, а в пони ДУША, прямо смотришь и будто нейронка угадала как я хочу в деталях, но зато реролить чаще, чем на люстре, чтоб полный шлак не был, и у пони до сих пор самая большая база лор хороших на циве. Это как понимать?
И у меня вопрос токо - пони што, не предназначены, чтоб больше 768 разрешение до всяких хайрезов ставить? Стаблю например стандартный квадрат 1024х1024 и уже заметно ужаснахи лезест - двойные пупки, длиннющие туловища, какие-то мужики с лицами демонов в бэкграундах. И я не знаю как фиксить. Но с хайрезом белисимо делает.
Аноним 06/09/25 Суб 09:05:53 1343325 49
>>1343316
>ваей пользовался месяца два, круто конечно, качественно без потения, но оно какое-то синтетическое
Это лишь одна из множества моделей люстры.
Аноним 06/09/25 Суб 09:41:16 1343333 50
1757132552.png 1135Кб, 1024x1024
1024x1024
1757133133.png 1105Кб, 1024x1024
1024x1024
1757139422.png 1007Кб, 1024x1024
1024x1024
Аноним 06/09/25 Суб 10:12:41 1343358 51
>>1343333
Это локалка? Облачный сервер не пропустил бы такое, я думаю.
Аноним 06/09/25 Суб 10:14:51 1343360 52
>>1343358
Тем не менее, пропустил (хоть и не все).
Аноним 06/09/25 Суб 11:03:20 1343371 53
Есть гайды какие актуальные?
И вообще че щас по контролнету, раньше были скелеты, контур, тени, пятно и тд, щас смотрю и просто дохуя каких-то anytest-ов
Аноним 06/09/25 Суб 11:22:09 1343381 54
06/09/25 Суб 13:17:22 1343463 55
ComfyUI03329.png 1892Кб, 1024x1024
1024x1024
Аноним 06/09/25 Суб 13:22:09 1343474 56
>>1343463
Копродед мёртв, но дело его живёт.
Аноним 06/09/25 Суб 13:48:45 1343511 57
>>1343308
В некоторых костюмах такое предусмотрено, но в остальных >>1343314 базу говорит.
>>1343316
Какие лоры используешь?
>>1343333
3 ахуенная вот ее нужно анимировать с поворотом, разумеется хвост все будет прикрывать или нет
>>1343371
Энитест один, а так юнион с разными препроцессорами умеет работать как разные контролнеты раньше.
Аноним 06/09/25 Суб 14:57:38 1343559 58
1757158751.png 1122Кб, 1184x896
1184x896
1757159209.png 988Кб, 1184x896
1184x896
1757157339.png 1072Кб, 1184x896
1184x896
1757156650.png 1021Кб, 1376x768
1376x768
>>1343096
Прикольновое надо теперь искать что и куда пердолить чтобы локально такое делать
Аноним 06/09/25 Суб 17:52:02 1343757 59
ComfyUI00026.png 1173Кб, 872x1192
872x1192
Аноним 06/09/25 Суб 18:07:37 1343781 60
скуфье нашло новый промпт впервые за год. готовьтесь, это надолго
Аноним 06/09/25 Суб 18:09:11 1343784 61
Шиз-обладатель отсутствия не может терпеть, его ажтрисет. готовьтесь, это надолго
Аноним 06/09/25 Суб 19:23:18 1343883 62
image 2841Кб, 1448x2168
1448x2168
Аноним 06/09/25 Суб 19:28:29 1343892 63
Аноним 06/09/25 Суб 20:22:06 1343928 64
ComfyUI00074.png 1866Кб, 1080x1920
1080x1920
ComfyUI00070.png 1841Кб, 1080x1920
1080x1920
ComfyUI00066.png 1880Кб, 1080x1920
1080x1920
ComfyUI00079.png 1980Кб, 1080x1920
1080x1920
Аноним 06/09/25 Суб 20:25:38 1343929 65
1757174306.png 1001Кб, 1024x1024
1024x1024
1757177608.png 1154Кб, 1024x1024
1024x1024
1757178879.png 1004Кб, 1024x1024
1024x1024
Аноним 06/09/25 Суб 20:37:45 1343935 66
17571764437862.png 2029Кб, 1248x1824
1248x1824
Аноним 06/09/25 Суб 21:10:40 1343953 67
Никто не знает почему на вае когда детализируешь глаза адетайлером, в глаза лезет какое-то розовое бельмо? Почему именно розовое млин? Я даже пишу в негативы pink, red eyes, не помогает. Только если умегьшить гразус заливки может поомочь, но глаза тогда не четкие. А инпеинтом маской норм рисует на 30% заливки, но мне тааак лень это делатьк каждый раз, вы не представляете, это почти в 2 раза больше действий, а еще рисовать вручную.
Аноним 06/09/25 Суб 21:17:05 1343959 68
image 422Кб, 1424x2200
1424x2200
На батю смолы не хватило
Аноним 06/09/25 Суб 21:47:30 1343984 69
>>1343959
Просто он за хлебом ушёл.
Аноним 06/09/25 Суб 22:50:54 1344075 70
1757187571.png 1134Кб, 1024x1024
1024x1024
Аноним 06/09/25 Суб 23:06:22 1344094 71
>>1343953
>Никто не знает почему на вае когда детализируешь глаза адетайлером, в глаза лезет какое-то розовое бельмо? Почему именно розовое млин?
Дефект VAE, я думаю.
Увеличь разрешение картинки.
Аноним 06/09/25 Суб 23:46:36 1344130 72
>>1343953
Покажи примеры. Возможно это побочный эффект какого-то среднего смещения яркости/оттенка/насыщенности из-за сильно кропа и модели-промпта.
>>1343959
Ай лол
Аноним 07/09/25 Вск 00:10:30 1344159 73
Как генерить бобров? Пишу female pubic hair — генерит лёгкий пушок, что не то.
Аноним 07/09/25 Вск 00:12:24 1344162 74
>>1344159
> бобров
Kurwa писал? Вот потом и не генерятся

> pubic hair
> 2025
> anime thread
Итоги
Аноним 07/09/25 Вск 00:55:49 1344197 75
1761124887.png 3827Кб, 1792x2048
1792x2048
1943570960.png 3121Кб, 1792x2048
1792x2048
778275601.png 3668Кб, 1792x2048
1792x2048
>>1344159
excessive pubic hair
Дополнительно - navel hair, если полоска прям до пупка а иногда и далее нужна.
Ну и не используй тэги художников, которые постоянно детей бритые киски рисуют. Занижают силу влияния. Тут либо веса завышать, либо вообще лору качать.
Аноним 07/09/25 Вск 02:05:22 1344268 76
.jpg 1053Кб, 1368x1920
1368x1920
.jpg 843Кб, 1368x1920
1368x1920
.jpg 882Кб, 1368x1920
1368x1920
.jpg 860Кб, 1368x1920
1368x1920
Аноним 07/09/25 Вск 02:27:45 1344270 77
Аноним 07/09/25 Вск 03:13:19 1344274 78
>>1344268
шейдинг от ваидерьма портит все
Аноним 07/09/25 Вск 08:39:00 1344324 79
>>1344274
Это шейдинг от плоского 2D-художника, стиль которого взят.

мимокрок
Аноним 07/09/25 Вск 09:57:15 1344340 80
>>1344324
нет, пчел. это смуз шейдинг ваи который я везде узнаю и который нельзя вывести
Аноним 07/09/25 Вск 12:00:00 1344400 81
1687700558260.jpg 692Кб, 1920x2816
1920x2816
Аноним 07/09/25 Вск 15:15:57 1344615 82
>>1344274
как же оно не хейтит ваи. лучше бы картиночки постил, чем к модели доебываться
07/09/25 Вск 15:22:47 1344636 83
2025-09-0700056.png 1508Кб, 1024x1024
1024x1024
2025-09-0700045.png 1499Кб, 1024x1024
1024x1024
2025-09-0700044.png 1769Кб, 1024x1024
1024x1024
2025-09-0700042.png 1670Кб, 1024x1024
1024x1024
Аноним 07/09/25 Вск 15:52:58 1344673 84
1757226384.png 1025Кб, 832x1248
832x1248
1757173050.png 899Кб, 864x1248
864x1248
Аноним 07/09/25 Вск 16:08:15 1344687 85
image 976Кб, 1536x2048
1536x2048
Что читает?
Аноним 07/09/25 Вск 16:17:26 1344691 86
>>1344687
Про взаправдышные приключения лолисячьих братиков.
Аноним 07/09/25 Вск 16:35:19 1344696 87
.png 5Кб, 295x88
295x88
.jpg 985Кб, 1368x1920
1368x1920
.jpg 639Кб, 1368x1920
1368x1920
.jpg 740Кб, 1368x1920
1368x1920
>>1344340
И снова этот детектор словил фиаску.
Wаи ниразу не скачивал.
Аноним 07/09/25 Вск 17:13:11 1344722 88
>>1344687
"Ремонт экскаватора э-505"
>>1344696
Забей на дурня, красивые же пикчи. Так еще и наоборот гладкие и мягкие, а не ваишная желтизна с глянцом и малошарпом.
Аноним 07/09/25 Вск 17:39:37 1344738 89
>>1344722
>Забей на дурня
>ваишная желтизна с глянцом и малошарпом
Френдли-файр у ваи-хейтеров прям доставляет порой.
Аноним 07/09/25 Вск 17:44:12 1344740 90
>>1344738
Какой френдли, поехавшие не нужны. Но они меркнут на фоне ваишизов, что ловят все оплеухи, оскорбляясь на каждую ерунду. Вазелиновый?
Аноним 07/09/25 Вск 17:46:14 1344741 91
>>1344696
Тогда удивительно как ты хорошую модель так запарашить сумел... Небось говнолоры криворукие трененые на ваи
Аноним 07/09/25 Вск 18:14:01 1344759 92
.jpg 830Кб, 1368x1920
1368x1920
>>1344741
> трененые на ваи
Лучше, на понях.
Аноним 07/09/25 Вск 18:23:00 1344772 93
image 480Кб, 2168x1448
2168x1448
>>1344722
Интересное наверное
Аноним 07/09/25 Вск 18:24:36 1344775 94
image.png 4739Кб, 1368x1920
1368x1920
Аноним 07/09/25 Вск 18:59:11 1344804 95
ComfyUItempxfql[...].png 14267Кб, 2392x3496
2392x3496
Аноним 07/09/25 Вск 19:40:18 1344854 96
детей не трогайте
Аноним 07/09/25 Вск 19:45:25 1344858 97
зачем ты их трогал, шиз?

Здесь пишут промты и генерят пикселы
Аноним 07/09/25 Вск 19:57:35 1344862 98
>>1344854
>>1344858
Здесь детей не трогают.
Здесь их только показывают.
Аноним 07/09/25 Вск 20:36:45 1344882 99
image 491Кб, 1304x2400
1304x2400
>>1344854
А не то они сделают из вас теплые пижамки
Аноним 07/09/25 Вск 22:50:01 1344969 100
.jpg 1838Кб, 2240x2800
2240x2800
.jpg 1891Кб, 2240x2800
2240x2800
.jpg 1315Кб, 3664x1568
3664x1568
.jpg 1710Кб, 2240x2800
2240x2800
.jpg 1769Кб, 2240x2800
2240x2800
Аноним 07/09/25 Вск 23:32:08 1344974 101
.jpg 1001Кб, 1368x1920
1368x1920
.jpg 736Кб, 1368x1920
1368x1920
Аноним 07/09/25 Вск 23:44:11 1344984 102
1757276445.png 1472Кб, 1328x1328
1328x1328
Аноним 07/09/25 Вск 23:58:16 1344998 103
image.png 664Кб, 735x547
735x547
Аноним 08/09/25 Пнд 00:55:42 1345021 104
Почему если я в промпт пишу wedding ring, то кольцо генерится сразу на нескольких пальцах? Это ведь всё руинит.
Аноним 08/09/25 Пнд 01:14:16 1345026 105
>>1345021
Так твою тян ебали всем тредом, ты уже пятый у неё на очереди.
Аноним 08/09/25 Пнд 01:19:34 1345031 106
image 10Кб, 278x144
278x144
>>1344130
Что-то не могу найти больше. Потому что я обычно удаляю сразу такое.
Аноним 08/09/25 Пнд 01:42:22 1345044 107
image 5Кб, 204x287
204x287
Сап, помогите найти лору для ваи на такой вот говнистый стиль, где видно лайн карандашиком немытый.
Не люблю когда всё синтетически вылизанно, кажется я поехал головой за десятилетия поиска клада на бурах, и мне вот аткое заходит, фетиш.
Аноним 08/09/25 Пнд 03:11:20 1345083 108
Что сейчас актуально для генерации r34 контента, особенно в western стилистике?
Аноним 08/09/25 Пнд 04:37:24 1345087 109
>>1345083
> western стилистике
Ебанутый извращенец.
Аноним 08/09/25 Пнд 06:53:33 1345113 110
>>1345044
Прописывай raw, sketchy.
Аноним 08/09/25 Пнд 07:18:03 1345119 111
>>1345113
>sketchy
Завизжал от этого сдавшего ielts. Одна буква, а как меняет смысл
Аноним 08/09/25 Пнд 08:11:04 1345125 112
А какая модель самая популярная сейчас на циве, если не люстра? У меня такое ощущение будто у поней больше спроса до сих пор. Или же интерес угасает к нейронкам, все наигрались? Или все рассосались по множествам моделей? Не сидят же все на устаревших понятх. Есть мысль будто компы апгрейднули с тех пор и локалками вместо сайта пользуются, но лоры делать самому геморно, должны быть хотя бы скачки. Лично у меня интерес еще долго не остынет, слишком хорошо. Предположения?
Аноним 08/09/25 Пнд 08:22:13 1345127 113
image.png 2871Кб, 1536x1536
1536x1536
Аноним 08/09/25 Пнд 08:45:13 1345132 114
image 252Кб, 1248x1824
1248x1824
image 306Кб, 1248x1824
1248x1824
image 225Кб, 1248x1824
1248x1824
image 244Кб, 1248x1824
1248x1824
Какой стиль победит в смертельном бою насмерть?
Аноним 08/09/25 Пнд 08:45:54 1345133 115
image.png 457Кб, 816x1280
816x1280
>>1345132
Тот который не ваислоп, так что никакой из этих
Аноним 08/09/25 Пнд 08:46:47 1345134 116
>>1345127
Ну что высрал, то и кушай. Я сам приготовил.
Аноним 08/09/25 Пнд 08:49:12 1345135 117
>>1345132
4 пожалуй, только поярче бы) А что за стиль?
Аноним 08/09/25 Пнд 08:49:51 1345136 118
image 36Кб, 122x168
122x168
image 13Кб, 95x74
95x74
image 10Кб, 102x114
102x114
image 4Кб, 74x80
74x80
>>1345133
Тебя опять унизили в классе, да что ж такое. Придется попку зашивать А что за говно ты постишь? Стыдно показывать такое, я б не стал на твоём месте за критику браться, самому надо опыта набраться.
Аноним 08/09/25 Пнд 09:11:19 1345139 119
>>1345125
>А какая модель самая популярная сейчас на циве, если не люстра?
ChatGPT, Flux.
Сдохля вообще не очень популярна у бургов, они могут себе позволить видимокарту подороже, да и Flux выдаёт более дизайн-вей картинку.
Аноним 08/09/25 Пнд 09:31:45 1345143 120
image 998Кб, 1280x960
1280x960
>>1345139
>Сдохля
Че за сдозля лол? сд хл?
Ну фиг знает, флюкс больше для генерации фото человеков и ирл прона чтоб каждая щетинка была видна, а я шиз аутист, мне противно ирл порно, я его может месяца 3 уже не видел. А вот девки 2д, 3д, даже фурри восхитительны. Флатколор, скетч лайн и скоропальные лоры из восьми пикч наше всё.
Ну я не знаю, что такого может быть в жизни еще лучше? Разве что они из монитора вылезу и мне на лицо грудями душистыми сядут и обнимать их по-настоящему, а не шизовоображение прокачивать.
Аноним 08/09/25 Пнд 10:15:01 1345168 121
image 350Кб, 1464x2144
1464x2144
Аноним 08/09/25 Пнд 11:11:28 1345188 122
>>1343096
А где можно погенерить нелокально? Есть вариант напрямую с их ключей?
Аноним 08/09/25 Пнд 11:16:35 1345194 123
>>1345031
Некоторые художники так рисуют и их стиль в зрачки давит.
Аноним 08/09/25 Пнд 12:07:51 1345235 124
1665189691711.png 3138Кб, 1408x2064
1408x2064
1677389257909.png 1229Кб, 1216x832
1216x832
1642514298791.png 3239Кб, 1408x2064
1408x2064
1608772360948.png 1008Кб, 1280x720
1280x720
Аноним 08/09/25 Пнд 12:08:44 1345238 125
1686325255394.png 2942Кб, 1408x2064
1408x2064
1646312954271.png 2730Кб, 1408x2064
1408x2064
1600268490950.png 2797Кб, 1408x2064
1408x2064
1756433459577.png 2784Кб, 1408x2064
1408x2064
Аноним 08/09/25 Пнд 12:09:38 1345239 126
1606599388044.png 2768Кб, 2064x1408
2064x1408
1612581939133.png 3288Кб, 1408x2064
1408x2064
1612897141046.png 3095Кб, 1408x2064
1408x2064
1751553603256.png 3060Кб, 1408x2064
1408x2064
Аноним 08/09/25 Пнд 12:29:50 1345257 127
image 1188Кб, 1536x2048
1536x2048
Попробовал запилить Ложкина на квене
Аноним 08/09/25 Пнд 12:57:58 1345268 128
оф.png 2453Кб, 1536x1536
1536x1536
Аноним 08/09/25 Пнд 13:05:52 1345273 129
1b4b431d-6441-4[...].png 1200Кб, 896x1152
896x1152
nano-banana-202[...].png 1216Кб, 896x1152
896x1152
Аноним 08/09/25 Пнд 15:06:39 1345382 130
>>1345125
Ньюфаги что-то слышали про ту модель и не знаю насколько она устарела, да и в целом не осознают насколько быстро все здесь развивается, потому и могут ее сейчас юзать. Есть и идейные ретрограды, вон выше постил.
>>1345136
Каждый раз как в первый с этого
>>1345139
Квен и ван если уж речь по видюхи. Но для анимы они годны очень ограничено, а апскейлить кроме xl считай нечем полторахой
>>1345257
Проявляется ли проблема разнообразия на разных сидах?
Аноним 08/09/25 Пнд 15:23:28 1345402 131
image 1046Кб, 1536x2048
1536x2048
>>1345382
Не думаю что отличается от обычного без лор. На крайний случай можно чуть промпт тасовать каждый раз.

https://civitai.com/models/1939109/vasya-lozhkin-style-qwen-image

Не знаю как ее с qwen edit подружить полноценно, стиль цепляет но как то слабо. Или может сразу на edit модели тренить?
Аноним 08/09/25 Пнд 17:05:34 1345527 132
image.png 2227Кб, 1152x896
1152x896
image.png 2505Кб, 1152x896
1152x896
image.png 2047Кб, 1152x896
1152x896
image.png 2100Кб, 1248x832
1248x832
Аноним 08/09/25 Пнд 17:16:20 1345540 133
Аноним 08/09/25 Пнд 17:37:01 1345561 134
image.png 2423Кб, 1088x960
1088x960
image.png 1752Кб, 1088x960
1088x960
image.png 1913Кб, 896x1152
896x1152
image.png 2362Кб, 1088x960
1088x960
Аноним 08/09/25 Пнд 17:52:28 1345575 135
>>1345136
>опять унизили
>816x1280
Чел, ну яхз.
Фуллбоди чар, и даже без апскейла.
Ты б еще к артефактам сжатия доебался. Кстати, откуда они там вообще?
Аноним 08/09/25 Пнд 18:23:05 1345606 136
1757344865.png 792Кб, 864x1248
864x1248
Аноним 08/09/25 Пнд 19:11:06 1345652 137
>>1342269
Наелась знаний и спит.
Аноним 08/09/25 Пнд 19:57:18 1345710 138
Лисодевочку красивую сгенерируйте
Аноним 08/09/25 Пнд 20:22:32 1345733 139
Первый раз картинко-генерацией занимаюсь, попробовал завести ComfyUI на амудэ 9070 ХТ.
https://www.reddit.com/r/ROCm/comments/1n1jwh3/installation_guide_windows_11_rocm_7_rc_with/
Такой способ заработал. Предварительно снес AMD Adrenalin и накатил HIP SDK 6.4 с Pro драйверами. После этого делал по гайду. Путь к ROCm в environment variables винды пришлось ставить вручную (Path - edit - new).

Скорость поносненькая (40 - 45 сек на 1024х1024), но главное, что метод сработал для новой серии карточек под виндой. Вдруг кому-то будет полезно. Пойду дальше развлекаться с этой конской залупой.
Аноним 08/09/25 Пнд 20:43:36 1345743 140
>>1345733
>Скорость поносненькая (40 - 45 сек на 1024х1024)
Это ещё сносная скорость.
Аноним 08/09/25 Пнд 21:00:57 1345754 141
>>1345743
> Это ещё сносная скорость
Так он может на 1.5 генерил
Аноним 08/09/25 Пнд 21:05:57 1345760 142
>>1345754
Если честно, я сам не понимаю, как и чего я делал. Настройки и промпт скопировал у выложившего модель чела, чтобы проконтролировать результат. Мне картинко-генерация не очень интересна - так, со скуки попробовал. Хотелось увидеть, как оно вообще работает.
Аноним 08/09/25 Пнд 21:08:37 1345762 143
image 889Кб, 1536x2048
1536x2048
Аноним 08/09/25 Пнд 23:02:27 1345841 144
ComfyUI00120.png 1148Кб, 944x1280
944x1280
Аноним 09/09/25 Втр 00:09:56 1345906 145
AnimateDiff00001.gif 9470Кб, 744x960
744x960
Аноним 09/09/25 Втр 00:42:54 1345924 146
00000-666954490.png 1380Кб, 896x1152
896x1152
AnimateDiff00002.gif 15764Кб, 744x960
744x960
09/09/25 Втр 04:28:19 1346157 147
>>1345606
Кто-то своими шаловлими ручёнками добрался до Luimi
Аноним 09/09/25 Втр 11:25:13 1346418 148
AnimateDiff00008.gif 12580Кб, 744x960
744x960
Аноним 09/09/25 Втр 12:30:04 1346543 149
00239-1232518428.png 3602Кб, 2560x1600
2560x1600
00143-3889380621.png 4533Кб, 2560x1600
2560x1600
00159-2177273872.png 4036Кб, 2560x1600
2560x1600
00433-3308584947.png 4576Кб, 2560x1600
2560x1600
Здарова, анон. Открыл для себя illustrious, прям кайфую. Подскажи, если знаешь какие модели могут в таком же стиле, так же качественно, но чуть более реалистично? До этого пользовался понями с лорами и всякими мерджами. Но ILL прям меня удивил в плане следования промпту и качеству рук-ног. Что еще посоветуешь попробовать?
Аноним 09/09/25 Втр 12:57:57 1346590 150
1757411752.png 935Кб, 1024x1024
1024x1024
Аноним 09/09/25 Втр 14:26:29 1346759 151
1634131783448.jpg 692Кб, 1920x2816
1920x2816
Аноним 09/09/25 Втр 15:44:42 1346884 152
image 1395Кб, 1680x2240
1680x2240
А еще только вторник
Аноним 09/09/25 Втр 17:11:15 1346954 153
image.png 965Кб, 855x641
855x641
Аноним 09/09/25 Втр 17:37:31 1346987 154
image 1034Кб, 1680x2240
1680x2240
Перерыв на вкусный пончик
Аноним 09/09/25 Втр 19:10:50 1347171 155
1713420594422.png 3099Кб, 1408x2064
1408x2064
1700088812317.png 3031Кб, 1408x2064
1408x2064
1630979759236.png 2979Кб, 1408x2064
1408x2064
1633168813143.png 2979Кб, 1408x2064
1408x2064
Аноним 09/09/25 Втр 19:29:43 1347223 156
>>1346987
Где лиса так долго пропадала?
Аноним 09/09/25 Втр 20:04:25 1347345 157
>>1346987
Так вот чего ее так раздуло.
Пончики жрет вместо того чтоб бицуху качать.
Аноним 09/09/25 Втр 20:06:14 1347347 158
>>1346884
>>1346987
Красивая! А хорошо устроилась, в офисе в одной рубашке ходить.
>>1346954
Ну содомит
Аноним 09/09/25 Втр 22:09:00 1347545 159
image 1389Кб, 1680x2240
1680x2240
image 1703Кб, 1680x2240
1680x2240
image 1528Кб, 1680x2240
1680x2240
image 1538Кб, 1680x2240
1680x2240
Аноним 09/09/25 Втр 22:32:35 1347609 160
>>1347545
Почему такие пиксельные артефакты на первой?
Аноним 09/09/25 Втр 22:34:33 1347613 161
Аноним 09/09/25 Втр 22:38:20 1347624 162
>>1347545
С голыми ногами, да по необработанной природе.
Жирок не согнала такая же раздутая, но клещей нацепляла полный набор, это точно. Что они там переносят? Энцефалит, чуму, бешенство?
Аноним 09/09/25 Втр 22:43:00 1347634 163
>>1347613
Его типо никак не пофиксить?
Аноним 09/09/25 Втр 22:48:36 1347641 164
Очень грустная история про лисичку-диабетичку. Не надо так больше, пожалуйста. Мне пора спать, а теперь придется плакать.
Аноним 09/09/25 Втр 22:57:09 1347652 165
image 1260Кб, 1680x2240
1680x2240
>>1347634
Тут возможно из за lightning лоры, но без нее все долго и результат не тот
Можно запостпроцессить чем нибудь после, люстрой той же с небольшим денойзом

>>1347624
По идее на высоте 2000+ (где корявые березки) клещей быть не должно уже
Аноним 09/09/25 Втр 23:01:37 1347663 166
>>1347652
Учитывая что их с самолётов сбрасывают для распространения дизайнерских штаммов боррелиоза, легко ожидать клещей и на 2000+.
Аноним 09/09/25 Втр 23:11:46 1347681 167
1757447430.png 1884Кб, 1136x1472
1136x1472
1757447660.png 2050Кб, 1136x1472
1136x1472
1757448539.png 1972Кб, 1136x1472
1136x1472
Аноним 09/09/25 Втр 23:12:28 1347683 168
image 1097Кб, 1680x2240
1680x2240
>>1347663
Значит нужно после каждой прогулки тщательно осмотреть лисичку везде
Аноним 09/09/25 Втр 23:23:48 1347692 169
>>1347683
А еще выкупать в антиблошином шампуне и вычесать шерстку специальной рукавичкой.
Аноним 09/09/25 Втр 23:48:02 1347711 170
>>1347545
Перед зимой, обычно, наоборот набирают, лол. Будет компенсировать мехом?
Довольно прилично стиль лег кстати.
>>1347683
[x] приступить к осмотру
Аноним 10/09/25 Срд 00:01:31 1347716 171
image 1064Кб, 1680x2240
1680x2240
>>1347711
Потому что все сразу наедалось обратно

>Довольно прилично стиль лег кстати
я тут пробую на простых генерациях из люстры тренировать
Аноним 10/09/25 Срд 01:22:02 1347769 172
155465899211292[...].jpg 288Кб, 797x1080
797x1080
ZuCC2bRkWPY.jpg 63Кб, 640x457
640x457
Доброго вечерочка. Может кто нарисовать астольфо с феликсом на гаупвахте в зелёном слонике?
Аноним 10/09/25 Срд 02:38:11 1347786 173
00046-2126649092.png 2776Кб, 1512x1512
1512x1512
00033-2126649089.png 2794Кб, 1512x1512
1512x1512
00021-2126649088.png 3071Кб, 1512x1512
1512x1512
00043-2126649093.png 2816Кб, 1512x1512
1512x1512
Аноним 10/09/25 Срд 08:58:47 1347847 174
image.png 1476Кб, 1024x1024
1024x1024
>>1347769
Ручку позолоти, родной
Аноним 10/09/25 Срд 11:39:55 1347943 175
Анонче подскажите, стоит ли тренить лору на стиль на 1.1 или даже 2.0 люстре.
До этого тренил на 0.1 люстре выходило нормуль, думаю будет ли пизже результат, но чет проебывать на говно результат часов 10 треньки не охота
Аноним 10/09/25 Срд 11:41:48 1347945 176
>>1347943
> часов 10
Стили тренятся 15 минут, что там можно дольше тренить.
Аноним 10/09/25 Срд 12:44:34 1347971 177
image.png 1119Кб, 1024x1024
1024x1024
Аноним 10/09/25 Срд 12:45:29 1347972 178
image.png 1440Кб, 1024x1024
1024x1024
Аноним 10/09/25 Срд 13:28:57 1347997 179
image 1029Кб, 1680x2240
1680x2240
Среда
Аноним 10/09/25 Срд 13:43:09 1348001 180
image.png 1815Кб, 896x1152
896x1152
image.png 2207Кб, 896x1152
896x1152
image.png 1650Кб, 896x1152
896x1152
image.png 1678Кб, 1152x896
1152x896
>>1347997
у вас наушники не на тех ушах
Аноним 10/09/25 Срд 15:07:23 1348088 181
image 1252Кб, 1680x2240
1680x2240
>>1348001
>у вас наушники не на тех ушах
Да. Промышленность обделила. Пусть будет бизнес идея!
Аноним 10/09/25 Срд 15:09:01 1348091 182
>>1348001
Нижние ушки для слышимости, верхние для выражения эмоций.
Аноним 10/09/25 Срд 15:51:27 1348129 183
image 979Кб, 1680x2240
1680x2240
Поработала
Аноним 10/09/25 Срд 16:06:02 1348146 184
Аноним 10/09/25 Срд 16:46:14 1348192 185
>>1348146
Noobai,лоры какие-то на качество (Aesthetic Quality Modifier и еще что-то).
И в редакторе Qwen покрутил немного.
Аноним 10/09/25 Срд 17:15:13 1348212 186
>>1347945
>15 минут
На 4090 или 5090?
Даже на 4080 это минут 30 занимает.
Или ты с полторахи так и не слез, болезный? Там да, 15 минут.
Аноним 10/09/25 Срд 17:20:41 1348218 187
1608409449416.png 75Кб, 1750x713
1750x713
>>1348212
> На 4090 или 5090?
Вроде того.
Аноним 10/09/25 Срд 17:27:32 1348223 188
>>1348218
А в каких сценариях две карточки используются? У самого лежит 4090 думаю воткнуть, но надо бп менять.
Аноним 10/09/25 Срд 19:10:18 1348290 189
>>1347945
> 15 минут
Нуу, чёт хз что ты тренишь. 10 часов на ван например (5+5 на хай+лоу).
Аноним 10/09/25 Срд 20:15:29 1348363 190
image.png 2009Кб, 1224x1920
1224x1920
Аноним 10/09/25 Срд 21:31:48 1348436 191
image.png 2286Кб, 1536x1536
1536x1536
Сегодня танцуем канкан!
Аноним 10/09/25 Срд 21:35:45 1348439 192
Аноним 10/09/25 Срд 21:52:13 1348444 193
>>1347786
Разве она была фигуристой?
>>1347997
Вот бедолага, работает сотрудником службы безопасности банка. Действительно наушники неправильные.
>>1348218
Блеквелл фе или обычная? Как в корпусе разместил?
>>1348436
Найс
Аноним 10/09/25 Срд 22:04:44 1348459 194
>>1348444
> Как в корпусе разместил?
В чем может быть проблема разместить всего 2 печи в корпусе?
Аноним 10/09/25 Срд 22:09:16 1348467 195
image.png 3011Кб, 1536x1536
1536x1536
Куда бежит лошадка?
Аноним 10/09/25 Срд 22:16:23 1348473 196
Аноним 10/09/25 Срд 22:31:03 1348497 197
>>1348459
Если там хату спалит или какой-нибудь типичный вендор - она по габаритам (особенно высоте) просто ебанистическая. 4090 тоже немаленькие и суммарного тепла много. Потому задача не самая тривиальная.
>>1348467
За адетейлером, лол.
Аноним 10/09/25 Срд 22:51:42 1348521 198
1709841993093.webp 244Кб, 2000x2000
2000x2000
>>1348444
> Как в корпусе разместил?
У меня пикрил корпус. Даже с учётом того что охлад на обоих 4-слотовый, они дышат нормально.
Аноним 10/09/25 Срд 23:00:53 1348531 199
>>1348444
>Разве она была фигуристой?
Нет, но мне так нравится...
Аноним 10/09/25 Срд 23:06:26 1348538 200
>>1348467
На тот свет.
Или это другая недавно отъехала?
Аноним 11/09/25 Чтв 00:36:32 1348590 201
.jpg 1545Кб, 3840x2960
3840x2960
Иногда нужно и убираться
Аноним 11/09/25 Чтв 01:35:55 1348648 202
le spaghetti.png 1455Кб, 3208x1594
3208x1594
gguf-speed.png 69Кб, 1696x507
1696x507
nunchaku-speed.png 66Кб, 1699x577
1699x577
QwenImageEdit-Q[...].png 3087Кб, 1664x1280
1664x1280
svdq-fp4r128-qw[...].png 1797Кб, 1680x1240
1680x1240
https://huggingface.co/nunchaku-tech/nunchaku-qwen-image-edit
Там fp4/int4 кванты для qwen-image-edit выкатили. Если взять самый агрессивный из предоженных fp4 вариантов - с вмёрженной lighting лорой на 4 шага, то 2Мп картинки менее чем за 4 секунды (1.28it/s) на 5090 генерит.

Для GGUF Q5_1 с лайтинг-лорой на 4 шага и тем же размером одна генерка уже 21-22 секунды идёт (3.29s/it), так что разница существенная. Хотя у меня воркфлоу напердоленный для GGUF, не исключаю, что это негативно влияет. Но по скорости семлинга разница более чем в 4 раза выходит в любом случае.

Ещё бы дождаться поддержки лор и квантов для вана (есть в планах согласно их roadmap - https://github.com/nunchaku-tech/nunchaku/issues/431 ) то вообще хорошо было бы.
Аноним 11/09/25 Чтв 01:37:42 1348649 203
>>1348192
>редакторе Qwen
Это чекпоинт или отдельная программа?
Аноним 11/09/25 Чтв 02:03:37 1348696 204
678678678.PNG 329Кб, 1427x600
1427x600
679090.PNG 53Кб, 1012x760
1012x760
86796789.PNG 35Кб, 963x468
963x468
ComfyUI00180.png 2035Кб, 1248x1824
1248x1824
>>1348648
Хз, у меня проблема не со скоростью генерации, а с загрузкой модели.
Использую дефолтный воркфлоу Комфи с лайтнинг лорой на 4 шага. Модель fp8, но каждый раз грузится по несколько минут при этом вся оперативка забита.
Вот холодный прогон и второй прогон.
Генерация 11сек, все вместе 86 сек на 4090.
Аноним 11/09/25 Чтв 02:04:50 1348704 205
>>1348590
Неистово реквестирую Кшк в коробке! Можно чтобы сидела типа wariza или на боку свернулась, как полагается представителям feline.
Аноним 11/09/25 Чтв 02:29:49 1348749 206
>>1348696
Я вообще fp8 на 4090 не пробовал (вроде бы), мне казалось, оно по памяти не влезет - сама модель 20B, считай 20 из 24 GB на сами веса, а если ещё и моник к карте подключён, то уже вплотную всё. Но fp8 сильно поинтереснее гуфов должно быть для 40 поколения конечно.

Оно же у тебя, похоже, в подкачку вылезает в момент подгрузки модели. Мониторил скорость записи на диск в моменты подвисания?

Комфи пытается выгружать TE/дифьюзерсы в оперативку чтобы VRAM высвобождать + он выполняет послойную выгрузку дифьюзерсов если он не влезает целиком (по крайней мере так это работает для WAN). По сути он автоматически повторяет старое поведение при активности флагов --medvram + --lowvram в автоматике. Но если оперативки не хватит, как в твоём случае, он тебе начнёт веса не в оперативке, а прям на диске кешировать.
Аноним 11/09/25 Чтв 02:42:03 1348754 207
>>1348749
>считай 20 из 24 GB на сами веса
Кек, я почему-то думал что все вместе 20Гб, а это только дифужн часть. Сверху еще 9Гб текст энкодела и всего остального оказывается. Теперь ясно

>подвисания
Оно не подвисает. У меня работает браузер и я могу спокойно смотреть стрим, например. Просто занимает всю остальную память и меееедленно грузится.

Наверное стоит подумать о апгрейде до 64Гб оперативы.
Аноним 11/09/25 Чтв 03:28:38 1348761 208
Аноним 11/09/25 Чтв 03:49:15 1348763 209
>>1348761
Нет. Аон как-то влияет на загрузку модели?
Аноним 11/09/25 Чтв 04:08:33 1348766 210
>>1348763
Нет, просто комфикал насрал по дефолту вот этим https://github.com/comfyanonymous/ComfyUI/commit/e2d1e5dad98dbbcf505703ea8663f20101e6570a и оно очень сильно подсирает по времени с первым геном после запуска, во время которого происходит кэширование. Вообще 32 гига рам это пиздец, 64 даже было впритык ещё с флюксами первыми я помню, мб линукс получше вывезет в этом плане
Аноним 11/09/25 Чтв 08:52:46 1348783 211
>>1348704
Хе-хе, надо будет подумать, спасибо. Так-то она крупная девочка, там коробка от стиралки должна быть тогда
Аноним 11/09/25 Чтв 11:36:44 1348839 212
ME0EZN0PZX4D9S6[...].jpeg 298Кб, 832x1216
832x1216
JYQ6BKCE2S1BW7Q[...].jpeg 309Кб, 832x1216
832x1216
Как бы заставить её держать телефон подальше от лица?)
Аноним 11/09/25 Чтв 12:12:01 1348872 213
>>1348839
Ты не поверишь, но сменить ориентацию пикчи
Аноним 11/09/25 Чтв 13:31:45 1348937 214
>>1348783
Нормальная она, в ту, которую держит, поместится. Можно обыграть тему когда формально внутри но по факту размеры не по шансам, ну, платина же
>>1348839
Соотношение сторон пошире и само выйдет, двачую другого анона.
Аноним 11/09/25 Чтв 14:05:03 1348973 215
1664321745370.jpg 432Кб, 1280x1856
1280x1856
1600266532437.jpg 390Кб, 1280x1856
1280x1856
Аноним 11/09/25 Чтв 14:22:13 1348990 216
Бля, что я делаю не так. Модель дефолтная, люстра-нсфв, пытаюсь заставить рисовать её (умеренно) взрослых персонажей. Условно возраста двадцати лет. Но на выходе всё равно получаются лоли, ну или что-то очень близкое к ним. Пытался фиксить это промтами, добавлял в негатив loli, young, teen и прочее, в позитив mature или пытался цифрами указать желаемый возраст типа 20 years old, но ничего не помогает. Это особенность модели или мои кривые руки? Вкатился недавно, не бейте.
Аноним 11/09/25 Чтв 14:35:44 1348999 217
>>1348990
>Но на выходе всё равно получаются лоли, ну или что-то очень близкое к ним.
Дефинируй "лоли".

Вообще, у аниме байас на молодость.
Аноним 11/09/25 Чтв 14:44:32 1349006 218
.png 17Кб, 358x300
358x300
>>1348990
> mature
Чел, изучи какие есть тэги и не пиши глупости. Того, что ты пишешь нет, но есть пикрелейтед. Опять же часть тэгов связаны, напиши гигабрестс, тебе и выдаст милф.

> Это особенность модели или мои кривые руки?
Да.
Аноним 11/09/25 Чтв 14:48:59 1349013 219
image 994Кб, 1680x2240
1680x2240
>>1348990
Может стиль артиста лоликоношного используется? Хотя если люстра чистая она на самом деле такая. Как что-то плохое.
Аноним 11/09/25 Чтв 14:50:44 1349015 220
1648468682846.png 3391Кб, 1536x2048
1536x2048
1731234705889.png 3500Кб, 1536x2048
1536x2048
Аноним 11/09/25 Чтв 14:53:06 1349017 221
7bdaebfadb9060f[...].jpg 108Кб, 736x736
736x736
>>1348999
Ну хуй знает как дефинировать, я вообще от этой темы далек. Текущий стиль который мне выдает сетка - пухлые щеки, узкие глаза и в целом лицо немного сплющенное, мягкое. Пиркил - то что мне хочется получить. Разумеется, речь про форму лица, не про монохромную мангу. Возможно, объяснил хуево, но опять же, не художник и даже не близко, тяжело формулировать то, что просто находится в голове.

>>1349006
>Того, что ты пишешь нет, но есть пикрелейтед.
Его тоже пробовал, но мне не нужны милфы с сиськами дефолтной тетушки из хентая.

>>1349013
>Может стиль артиста лоликоношного используется?
Не, никаких стилей и дополнительных лор не стоит.
Аноним 11/09/25 Чтв 14:57:00 1349019 222
>>1349017
> то что мне хочется получить
Если у тебя есть изображения в стиле, что ты хочешь получить, то откуда ты вообще себе проблемы нашел? Сделал лору и довольный.

Голая люстра - базовая модель. Она прекрасно знает для хл много важных тем. То, что там какие-то стили есть, а не то, что этим называется в пони - это просто бонус. А уж направлять ее в нужный тебе стиль - это твоя работа.
Аноним 11/09/25 Чтв 15:06:48 1349023 223
>>1349019
>Сделал лору и довольный.
>Она прекрасно знает для хл много важных тем.
Так ты определись, мне лору тренировать или теги перебирать, если люстра итак обо всем знает?
Аноним 11/09/25 Чтв 15:29:21 1349030 224
Аноны, подскажите пожалуйста, может кто знает, понять всё никак не могу qwen-image-edit может в nsfw? конкретно мне нужно чтобы один и тот же персонаж (анимешно-мультяшная рисовка) был в разных позах (covering breasts, затем hands behind back, covering face и так далее), уже устал с интпеинтом воевать, а через него ведь нужно по несколько раз прогонять, чтобы изменить выражение лица, позу, уходит непозволительно много сил на это.
Аноним 11/09/25 Чтв 15:47:32 1349037 225
Учись рисовать.
Никому твой нефрослоп без обработки не нужен давно.
Аноним 11/09/25 Чтв 15:49:04 1349039 226
>>1349037
Так я для себя, мне нужен.
Аноним 11/09/25 Чтв 15:54:55 1349043 227
>>1349023
> Так ты определись
Определился, тебе - пройти =====> как самому умному.
Аноним 11/09/25 Чтв 16:06:05 1349052 228
>>1349043
>дал совет говна
>недоволен что его не похвалили
Аноним 11/09/25 Чтв 17:21:10 1349091 229
1716165743325.jpg 631Кб, 1920x2816
1920x2816
1642764906540.jpg 646Кб, 1920x2816
1920x2816
Почему цивитаи на это ставит xxx рейтинг?
Аноним 11/09/25 Чтв 17:48:27 1349102 230
>>1349015
нельзя никак сделать платье таким, чтобы было прям видно что там отверстие под хвост? а то такое ощущение что хвост прям из платья растет
Аноним 11/09/25 Чтв 17:56:04 1349104 231
image - 2025-(1).png 2059Кб, 1536x1536
1536x1536
Аноним 11/09/25 Чтв 18:03:01 1349107 232
Сколько сейчас примерно стоит генерить картинки онлайн на больших моделях?
Сейчас пару раз в месяц в колабе запускаю комфи погенерить бубсы на нубаи/люстре, но хочется квены да контексты всякие тоже пощупать, а на бесплатном колабе их не запустить.
да, может какой-нибудь супер убитый 2битггуф с выхлопом картинка в 3 минуты и можно, но это слишком даже для меня
Аноним 11/09/25 Чтв 18:34:12 1349140 233
Аноним 11/09/25 Чтв 18:58:31 1349167 234
>>1349140
Ну так просвети хули.
Аноним 11/09/25 Чтв 19:13:14 1349173 235
image.png 1910Кб, 864x1184
864x1184
>>1349107
Нихуялион нульгриков
Аноним 11/09/25 Чтв 19:47:57 1349213 236
>>1349167
купи три буквы и наплоди аккаунтов
Аноним 11/09/25 Чтв 19:57:17 1349215 237
>>1349213
Аккаунтов для чего? У меня есть аккаунты гугла, но там на бесплатном тире квены и контексты не запустишь.
Аноним 11/09/25 Чтв 20:26:49 1349230 238
>>1349215
Анон, просвети как ты комфи запускаешь на бесплатном тире?
ну или скинь линк на коллаб для запуска. плз
Аноним 11/09/25 Чтв 20:30:27 1349231 239
image 997Кб, 1680x2240
1680x2240
Вечер
Аноним 11/09/25 Чтв 22:34:50 1349316 240
>>1349230
В гугле есть разные всякие. Напиши ComfyUI Colab. Там и автоматики и его форки есть, и сборки какие-то попадались с вшитыми расширениями.
Если что бан на вебуи вроде полностью убрали, я никаким шаманством не занимаюсь как это было в начале банов.

У меня вроде вот этот, но я в своей книжке долгое время уже всё понемногу меняю под себя, так что даже не уверен.
https://colab.research.google.com/github/ltdrdata/ComfyUI-Manager/blob/main/notebooks/comfyui_colab_with_manager.ipynb
Аноним 11/09/25 Чтв 22:49:36 1349324 241
1692231414067.png 3196Кб, 1408x2064
1408x2064
1739458256275.png 3037Кб, 1408x2064
1408x2064
Аноним 11/09/25 Чтв 23:16:27 1349354 242
00286-329714599[...].png 6759Кб, 2256x1496
2256x1496
Аноним 11/09/25 Чтв 23:34:53 1349376 243
>>1349354
А потом эту воду будут продавать вашим детям на серых рынках, ((((задумайтесь))))
Аноним 11/09/25 Чтв 23:44:02 1349396 244
.png 41Кб, 2320x1712
2320x1712
.png 56Кб, 1736x1296
1736x1296
Вроде не аниме, но не к дедам же пиксели постить...

>>1349231
Лисовое!
Аноним 12/09/25 Птн 00:02:16 1349419 245
>>1349231
Хорошая, вместо яблочного логотипа лисичку бы.
>>1349354
Годно!
>>1349396
Каксделал? Ну очень необычное сочетание, особенно палитра удачно подобрана.
Аноним 12/09/25 Птн 02:27:18 1349464 246
2454832487.png 3540Кб, 1792x2048
1792x2048
1415674843.png 2417Кб, 1536x2048
1536x2048
1119780560.png 3158Кб, 1664x2048
1664x2048
2878117460.png 3529Кб, 1536x2048
1536x2048
2535938854.png 2823Кб, 1536x2048
1536x2048
2950753639.png 3294Кб, 1536x2048
1536x2048
>>1349006
>напиши гигабрестс
Не путай теплое с мягким, и новичка не запутывай. Ему ж стилистика нужна.
И правильные тэги стиля тут гораздо большее влияние дадут, чем тэги анатомии. Причем настолько большее, что в особо "запущенных" случаях и гигабрестс, и 'mature female', и 'muscular male', и даже лоры стиль рисоваки до конца не забьют. Хотя и покорежат.

>>1349017
>Не, никаких стилей и дополнительных лор не стоит.
Что оно тогда у тебя вообще рисует?
Что чистая люстра, что чистый нуб - без стилевых и квалити тэгов выдают лютую дичь.
Либо используй тэги художников, либо ставь стилевую лору, либо переедь на какой-нибудь стабилизированный микс с уже вжареной базовой стилистикой под твой вкус.
Из того, что навскидку вспомнил, для более "взрослых" лиц можешь Yoyaro попробовать, или kunaboto, или ilya kuvshinov (последние три пикчи) - хотя у них всех довольно специфичная рисовка.
Экспериментируй, миксуй стили между собой с разными весами, смотри что получится. Вариантов - бесконечное количество, рано или поздно найдешь, что понравится.
Аноним 12/09/25 Птн 02:49:46 1349467 247
1721425364378.png 3150Кб, 1408x2064
1408x2064
1640419208090.png 3464Кб, 1408x2064
1408x2064
1688255889766.png 3178Кб, 1408x2064
1408x2064
1650558528512.png 3190Кб, 1408x2064
1408x2064
Аноним 12/09/25 Птн 03:13:26 1349473 248
1634361847905.png 3024Кб, 1536x1024
1536x1024
Аноним 12/09/25 Птн 05:22:03 1349481 249
>>1349419
> Каксделал? Ну очень необычное сочетание, особенно палитра удачно подобрана.

Спосеба. Да в итоге достаточно просто оказалось:
Гулял, фоткал
Попросил Квен-едит Transform the image into a high-resolution modern pixel art scene in the style of "magical realism". Apply the visual filter of "eternal blazing summer noon". Drastically simplify the color palette to dominant shades: pale sky-blue, dusty green, and concrete grey. Other colors are faint and rare. The air shimmers with intense heat haze. The lighting is stark, creating high contrast and long, sharp shadows. The scene is almost empty, evoking a sense of silent, haunting loneliness and frozen time. Add subtle magical elements. The overall mood is melancholic, nostalgic, and dreamlike.
Немного ручками покрутил потом цвета.
Прогнал через unfaker https://github.com/jenissimo/unfake.js точнее через самозапиленную пакетную обработку над раст-питон портом этой тулзы. Ощущения, когда ради горстки пикселей молотят все ядра и воют вентили - непередаваемые.
И совсем немного убрал руками несколько левых пикселей.
Аноним 12/09/25 Птн 05:52:19 1349484 250
1728794793989.png 3356Кб, 1408x2064
1408x2064
1649570621726.png 3137Кб, 1408x2064
1408x2064
1731053582625.png 3407Кб, 1408x2064
1408x2064
Аноним 12/09/25 Птн 06:03:33 1349485 251
>>1348990
Если ничего не помагает используй эйдж слайдер, он даже на стилях лоликонщиков вытягивает милф.
Аноним 12/09/25 Птн 06:43:35 1349490 252
>>1349464
>Что чистая люстра, что чистый нуб - без стилевых и квалити тэгов выдают лютую дичь.
Разве там есть квалити теги как в том же пони? Ну кроме дефолтных бест квалити, мастерпис и прочего.
>Экспериментируй, миксуй стили между собой с разными весами, смотри что получится.
Да, как раз этим и занимаюсь щас. Скачал несколько адаптеров, пытаюсь миксовать. Всё еще не то что мне нужно, но уже лучше в сравнении с тем что было.

>>1349485
Спасибо, попробую.
Аноним 12/09/25 Птн 07:01:38 1349492 253
1757649340.png 939Кб, 1152x896
1152x896
Аноним 12/09/25 Птн 08:00:37 1349505 254
>>1349492
Грустна! Квен так смог?
Аноним 12/09/25 Птн 08:37:34 1349520 255
Аноним 12/09/25 Птн 08:53:02 1349526 256
Аноним 12/09/25 Птн 08:54:03 1349527 257
image.png 822Кб, 1024x1024
1024x1024
Аноним 12/09/25 Птн 10:33:16 1349584 258
image.png 1722Кб, 1024x1024
1024x1024
image.png 1808Кб, 1024x1024
1024x1024
Аноним 12/09/25 Птн 10:49:10 1349592 259
1757662930.png 915Кб, 896x1152
896x1152
Аноним 12/09/25 Птн 10:52:26 1349599 260
Аноны, какие лоры накатывать на ваи? Лоры от люстры не работают, от нуба непонятно впред или эпсилон.
Аноним 12/09/25 Птн 11:25:42 1349638 261
Аноним 12/09/25 Птн 11:26:34 1349639 262
image.png 1260Кб, 896x1152
896x1152
Аноним 12/09/25 Птн 11:27:17 1349642 263
>>1349599
Первой и второй обычно достаточно, много не надо.
Аноним 12/09/25 Птн 11:59:46 1349670 264
Как в промпте явно сказать какие теги и описания относятся к одному объекту, а какие к другому? Я пытаюсь двух рыцарей сгенерить идущих на встречу друг-другу, а описания геральдики ИИ делит между ними в случайной последовательности.
Аноним 12/09/25 Птн 13:28:11 1349732 265
image 1380Кб, 2048x2048
2048x2048
Аноним 12/09/25 Птн 13:56:49 1349747 266
>>1349732
Добрая Лунная Лиса подарила ей долгожданный набор "Собери себе сестричку"?
Аноним 12/09/25 Птн 14:10:14 1349757 267
>>1349492
Ну не, тут она грустная и просто сидит, а не довольно залезла в коробку.
>>1349527
>>1349592
Хе, найс.
Аноним 12/09/25 Птн 14:18:46 1349764 268
image 1380Кб, 2048x2048
2048x2048
>>1349747
Будет шуршать ночами на чердаке
Аноним 12/09/25 Птн 14:19:57 1349765 269
image 1307Кб, 2048x2048
2048x2048
Аноним 12/09/25 Птн 14:46:37 1349796 270
>>1349490
>Разве там есть квалити теги
Ну да, те самые.
Плюс стилистика всякая, хотя тут тренировка зачастую похуже. Разные варианты традишки с префиксом medium, anime coloring, по годам, типа 1990' style, и прочее, и прочее.
Поставь какое-нибудь расширение на автокомплит тэгов, если по дефолту не установлено. В некоторых даже встроенная ссылка на данбору-вики есть, там много полезного.
Аноним 12/09/25 Птн 14:49:27 1349801 271
>>1349520
Будущее наступило.

Цук, придется ведь комфи ставить.
Кучу задач этот квен мне закрыть сможет...

На 4080 16VRAM/32RAM оно запустится хоть?
Аноним 12/09/25 Птн 14:50:49 1349805 272
>>1349599
>Лоры от люстры не работают
Все там работает.
Даже понячьи иногда заводятся.
Аноним 12/09/25 Птн 14:56:09 1349810 273
image 1307Кб, 2048x2048
2048x2048
Аноним 12/09/25 Птн 15:02:00 1349813 274
image.png 2044Кб, 1024x1024
1024x1024
Аноним 12/09/25 Птн 15:29:32 1349846 275
>>1349801
>На 4080 16VRAM/32RAM оно запустится хоть?
На счёт 32 рам - хз, но у меня на 4080 и 64гбрам запускается с флеш лорой. Скорость генерации сильно разнится от запроса - может за две минуты картинку обработать, а может минут 8 хуевертить её. Вообще никакой стабильности в скорости генерации нет.
Аноним 12/09/25 Птн 15:51:25 1349866 276
1626378618740.png 5085Кб, 2912x1992
2912x1992
1733447365977.png 5009Кб, 2912x1992
2912x1992
1619150714425.png 4910Кб, 2912x1992
2912x1992
Хвост чесать
Аноним 12/09/25 Птн 16:08:29 1349885 277
>>1349846
> Скорость генерации сильно разнится от запроса - может за две минуты картинку обработать, а может минут 8 хуевертить её. Вообще никакой стабильности в скорости генерации нет.
Чекай систему, у тебя вытекает в озу модель похоже. Когда работает нормально - время абсолютно одинаковое на любой запрос, модель - это же чистая математика, на не "включается другой сложный алгоритм" на сложный промт
Аноним 12/09/25 Птн 16:25:53 1349898 278
изображение.png 213Кб, 705x906
705x906
>>1349810
Фига их там.
Как какать, памагите
Аноним 12/09/25 Птн 16:35:34 1349906 279
>>1349810
Как юзать нунчаки и как оно с качеством? Есть смысл с обычной модели перекатыаться для скорости?
Аноним 12/09/25 Птн 17:06:24 1349911 280
>>1349906
> как оно с качеством?
На уровне гуфов Q6.
Аноним 12/09/25 Птн 18:29:49 1349962 281
>>1349813
Коллекционерка в ужасе от того, что уже третий по счету лутбокс идет с одной и той же фигуркой.
Аноним 12/09/25 Птн 18:33:18 1349964 282
>>1349962
Наоборот, очень рада же - рарная кошка выпала.
Аноним 12/09/25 Птн 18:37:30 1349965 283
>>1349964
Судя по тому, как та стоит в ящике, их там еще не меньше двух.
Аноним 12/09/25 Птн 19:55:39 1350023 284
00152-3961516132.png 1963Кб, 1200x1920
1200x1920
Аноним 12/09/25 Птн 20:51:28 1350073 285
image.jpg 195Кб, 912x1144
912x1144
Есть готовые решения для ужатия картинок без потери метадаты и промптов? Уже 20гб скопилось.
Они мне конечно нафиг не нужны на самом то деле, но удалять историю генераций очень жалко чёт.
Аноним 12/09/25 Птн 21:05:58 1350086 286
>>1350073
Просто напиши сам на петухоне, ллм для кого сделали? И нефиг генерить мусор в пнг было
Аноним 12/09/25 Птн 21:37:40 1350121 287
image 921Кб, 1536x2048
1536x2048
Пятница же
Аноним 12/09/25 Птн 21:39:11 1350124 288
Аноним 12/09/25 Птн 22:39:00 1350158 289
image 1334Кб, 2048x2048
2048x2048
Аноним 12/09/25 Птн 23:02:14 1350171 290
>>1350158
ААААААААААААААААА!!! Только не дс2 не выношу эти камни вместо города в центре
Аноним 12/09/25 Птн 23:37:25 1350181 291
tyjye.jpg 536Кб, 1536x1536
1536x1536
Всем привет, я же не один хай резю пикчи с новел ай на сд
Аноним 12/09/25 Птн 23:51:59 1350186 292
1616660228278.png 3483Кб, 1408x2064
1408x2064
1687766209619.png 3575Кб, 1408x2064
1408x2064
1677803949470.png 3386Кб, 1408x2064
1408x2064
1653888337099.png 3335Кб, 1408x2064
1408x2064
Аноним 13/09/25 Суб 00:11:24 1350192 293
Cat 60-02.png 23Кб, 200x200
200x200
Приветствую, местных. 3 день вката. Чем объекты, вотермарки и т.д. убираете? Инпейнту обычному что говорить? Или мб что для адетайлера посоветуете
Аноним 13/09/25 Суб 00:25:28 1350196 294
>>1350181
>с новел ай на сд
Тут наверное всего один или два чела, кто NAI используют.
Но вполне себе вариант, почему нет. Композицию NAI лучше ставит, в аниме умеет. Можно не только хайрезить, но и как заготовку использовать.
>>1350192
Ватермарки разные бывают, некоторые не убираются ничем, только руками, в фотошопе. С опциональным прогоном и2и поверх.
Аноним 13/09/25 Суб 00:52:07 1350211 295
image.png 1491Кб, 1024x1024
1024x1024
Аноним 13/09/25 Суб 01:17:00 1350225 296
image.png 35Кб, 561x204
561x204
16703546551860.jpg 68Кб, 800x450
800x450
Аноним 13/09/25 Суб 03:08:58 1350297 297
Аноны, есть какие-нибудь спейсы с Квеном, чтоб пощупать?
Желательно без фильтров.

Не хочется с установкой лапши и кучи зависимостей париться, чтоб в итоге выяснить, что для моих задач оно не шибко подходит.

Особого NSFW у меня нет, без секса и видимых гениталий, по крайней мере.
Но тот же банан от гугла тупо на декольте нарисованного перса агрится тупой кланкер.
Аноним 13/09/25 Суб 03:45:06 1350316 298
>>1350297
АПД: нужен именно квен-эдит.
Просто генерить мне и люстры пока хватает.
Аноним 13/09/25 Суб 04:20:07 1350327 299
Аноним 13/09/25 Суб 06:03:55 1350334 300
ComfyUI00035.png 2306Кб, 1840x1416
1840x1416
>>1350327
Спасибо.
Но я поебавшись часок поставил таки себе лапшу и нунчаку на комп, и заставил все это работать.
Работает на удивление бодро, 18-20 секунд на редактирование картинки в 2.5 мегапикселя. Правда пришлось править скрипт, отключив там pin_memory. Иначе вылетал с ООМ.

Ждал одновременно и большего, и меньшего.
С задачей нунчаки не справились, но тупо по причине незнания нужного мне концепта. С около-НСФВ тематикой там все-таки плохо.
Банан старался, но в итоге не смог забороть цензуру.

Если бы можно было два изображения как-то сразу скормить...
Но я что-то не нашел как. Поделитесь вокфлоу, если есть у кого блджажд, становлюсь лапшесектантом, хелп.

Или, второй вариант, лору сделать. Но там для тренировки наверняка суперкомпьютер НАСА нужен будет. Если вообще поддержка лор есть. Вроде нет.
Аноним 13/09/25 Суб 06:35:07 1350337 301
image.png 2158Кб, 1024x1024
1024x1024
Аноним 13/09/25 Суб 07:29:04 1350348 302
1621826334257.png 3502Кб, 1408x2064
1408x2064
1628147109174.jpg 539Кб, 1920x2816
1920x2816
Аноним 13/09/25 Суб 08:44:54 1350368 303
Не был тут пол года где-то, последний релиз люстры щас все еще самый лучший выбор или появился ее более интересный тюн/другая топ модель? Насчёт нуба, сам никогда не генерил на нем и не думаю что получится что-то нормально ибо в промптинге и пост обработке скилл ишью.
Аноним 13/09/25 Суб 09:23:35 1350381 304
pixai-192134191[...].png 1632Кб, 768x1280
768x1280
pixai-192134641[...].png 1580Кб, 768x1280
768x1280
pixai-192134641[...].png 1664Кб, 768x1280
768x1280
pixai-192134641[...].png 1612Кб, 768x1280
768x1280
Аноним 13/09/25 Суб 10:00:21 1350387 305
Суп, аноны. Чалился с вами тут год назад. Рад, что лисичек все еще постите.

Вопрос, хуле вы все еще на Пони? Ну или что у вас там за аналог того Аутизм Микса который был год назад.
Да, вроде арты у вас получше стали, но все равно чувствуются следы вытянутых пони-тел.
А как же технический прогресс за год, почему не переезжаете на Флюкс или новый СД? Доколе древний СДХЛ собираетесь мучать?

Сам я сейчас хочу вкатиться в генерацию img2img, из хуевых 3д моделей в аниме-арты. ComfyUI, ControlNet depth, все дела. Неужели мне тоже придется технологии древних годовой давности вспоминать?
Аноним 13/09/25 Суб 10:27:38 1350395 306
ai.jpg 1147Кб, 2392x3496
2392x3496
Once upon a time in the goat kingdom
Аноним 13/09/25 Суб 10:51:26 1350402 307
image.png 18Кб, 386x370
386x370
Где можно найти список промптов для nsfw например или просто большой список (когда что-то пишешь, то снизу появляются строки). Промпты не в плане уже готовые для копипасты, а конкретно позы и тп, потому что я не ебу, как некоторые обозвать, чтобы ИИ понял правильно.
Аноним 13/09/25 Суб 11:28:59 1350421 308
>>1350395
Сделайте великую битву козей и овечей за обладание Золотым Руном, бикини из золотой шерсти.
Аноним 13/09/25 Суб 11:31:25 1350423 309
>>1350387
>А как же технический прогресс за год, почему не переезжаете на Флюкс или новый СД?
Чел? Тут уже на чатгпт и квене арты постят.
Аноним 13/09/25 Суб 11:31:48 1350425 310
Аноним 13/09/25 Суб 12:07:12 1350443 311
>>1350423
>и квене арты постят.
Ну, квен это тема значит, надо попробовать.

>Тут уже на чатгпт
А нах чатгпт нужен? Он же не может в банальный импеинт, Лоры, контролнет модели. Мне не интересно 1Girl мастерписей генерить, хочу сложное и с постоянным персонажем. Там небось еще и цензурой душат.
Аноним 13/09/25 Суб 12:18:33 1350445 312
>>1350196
>Тут наверное всего один или два чела, кто NAI используют.
Бля жалко что наших мало, одни пендосы да азиаты и то, эти додстеры всякую хуетень кидают на фоче, а пообщаться хочется. Там покидать картинок, стили поосубждать, пездес.
Аноним 13/09/25 Суб 12:45:57 1350467 313
image 1588Кб, 2837x1465
2837x1465
>>1350334
>Если бы можно было два изображения как-то сразу скормить...
на вход промпту подаешь сшитые картинки
на вход семплеру пустое или то что хочешь править

>Если вообще поддержка лор есть.
от обычного квена походят
Аноним 13/09/25 Суб 12:57:38 1350478 314
>>1350443
Нано банана попробуй тогда, он может менять положение и выражения персонажей.
Аноним 13/09/25 Суб 14:22:26 1350593 315
>>1350181
Но нахуя? Сдохля вон превратила ошейники в какой-то мыльный кал. Апскейлнуть через наи стоит ~10 аналсов
Аноним 13/09/25 Суб 14:28:21 1350597 316
>>1350593
Че лучше юзать enhancer или upscaler в наи?
Аноним 13/09/25 Суб 14:46:46 1350613 317
>>1350334
Деточка, ты же лопнешь
Аноним 13/09/25 Суб 14:49:26 1350618 318
>>1350478
А чем банан лучше чем Flux Context или Qwen Image Editor? Я попробовал на их сайте, очень куцые возможности. Без ControlNet Depth сложно контролировать позу персонажа.
Аноним 13/09/25 Суб 15:47:38 1350721 319
Аноним 13/09/25 Суб 16:15:12 1350746 320
image.png 305Кб, 1164x564
1164x564
>>1350618
> Без ControlNet Depth сложно контролировать позу персонажа.
Аноним 13/09/25 Суб 16:41:41 1350761 321
>>1350467
Файлом можно? Двач же трет метаданные.
А то я заебусь всю эту лапшу самостоятельно разворачивать.
Аноним 13/09/25 Суб 16:42:27 1350762 322
>>1350445
>покидать картинок
Так кидай, никто не запрещает.
Аноним 13/09/25 Суб 18:04:35 1350839 323
>>1350762
хентай можно кидать?
Аноним 13/09/25 Суб 18:21:04 1350889 324
>>1350337
Ты руками делаешь текст? Какие вообще модели хоть как-то могут в текст? Я бля в негативы постоянно закидывая буквы, слова, надписи чтобы не дай этот ужас не насрал мне на пикчу где-нибудь ссзади
Аноним 13/09/25 Суб 18:43:21 1350918 325
15335632214550.png 588Кб, 595x599
595x599
>>1350425
>>1350721
Какой же кайф, что многолетнее сидение на бурах и знание тегов пригодилось в жизни. В кои-то веки я почувствовал, что занимался не бесполезной хуйней, не просто тратил время на сайтики с членодевками с драконьими членами
Аноним 13/09/25 Суб 20:11:07 1351014 326
>>1350746
Мне нужно двух и более персонажей генерить которые взаимодействуют. Думаю хуйня будет даже с более-менее простыми позами.
Аноним 13/09/25 Суб 20:12:18 1351017 327
>>1350918
Я благодаря бурам знаю английские слова, которые хрен бы в учебниках попались.
Аноним 13/09/25 Суб 21:11:02 1351060 328
>>1350839
Эротику. Можно с сисиком и писиком.
Для хентая есть /nf.
Аноним 13/09/25 Суб 21:14:56 1351063 329
>>1351060
Какая разница? Если можно дрочить, то это порно.
Аноним 13/09/25 Суб 21:16:27 1351065 330
>>1350839
Можешь кидать, если там не членодевки/гуро/копро и прочий контент уровня /ho/.
Аноним 13/09/25 Суб 21:18:03 1351066 331
>>1351063
Дрочить можно на всякое.
Хоть на пальцы ног осуждаю.
Что не делает их порно.
Аноним 13/09/25 Суб 21:19:06 1351070 332
>>1351066
Видно сисик и писик — порно.
Аноним 13/09/25 Суб 21:22:41 1351073 333
image.png 1506Кб, 832x1248
832x1248
>>1351014
>Мне нужно двух и более персонажей генерить которые взаимодействуют.
Аноним 13/09/25 Суб 21:45:14 1351096 334
>>1351070
Пока нет акта и выделения "жидкостей" в широком смысле - эротика.
Аноним 13/09/25 Суб 21:46:04 1351097 335
>>1351073
Ну это не взаимодействие.
Пусть обнимутся хотя бы, или этот кент лису на плечах покатает.
Аноним 13/09/25 Суб 21:47:41 1351098 336
>>1351096
Половой акт тоже может под эротику попадать, если есть художественно–эстетическая ценность.
Аноним 13/09/25 Суб 21:57:52 1351100 337
image.png 7581Кб, 1536x2040
1536x2040
image.png 409Кб, 512x512
512x512
Аноны, привет. Два года назад баловался с диффузионными моделями, потом переключился на текстовые. Сейчас возникла производственная необходимость вновь генерировать картинки, а также инпеинтить и перерисовывать.
Пошёл освежать знания - обновил автоматика, обновил дрова на карточку, скачал рекомендованную модель из гайда https://civitai.com/models/827184/wai-nsfw-illustrious-sdxl . Выбрал картинку для тестовой генерации, пик1. Скопипастил все параметры из карточки изображения, в т.ч. сид. Нажал Generate, на выходе получил ебабобу пик2.

Вопрос: что я делаю не так? Сверился по новому гайду, из несоответствий вижу, что в пути до директории автоматика есть пробелы. Но никаких ошибок при этом не вылазит. Куда ещё можно поглядеть, чтобы найти корень проблемы?
Аноним 13/09/25 Суб 21:59:15 1351101 338
VAE выставил в None, если выбираю clearvae, то получается просто цветастый обмылок.
Аноним 13/09/25 Суб 22:01:59 1351102 339
>>1351100
Ну и хуйню написал пиздец. Только написал и тут же понял.
Там же разрешение высокое, хайрезфикс какой-то нужно, или ещё что-то, для точного соответствия.
Но один хуй результат ненормальный, так что прошу совета.
Аноним 13/09/25 Суб 22:06:26 1351105 340
>>1351100
>>1351102
Кинь скрин с настройками генерации, так непонятно.
Аноним 13/09/25 Суб 22:10:00 1351110 341
>>1351100
Разрешение влияет радикально, особенно в подобных тюных в интенсивной эстетической полировкой. В стандартных 1к оно будет выглядеть гораздо симпитичнее, но все еще мэх, с хайрезфиксом уже приятнее, далее адетейлер чтобы лицо расшакалить.
>>1351101
> если выбираю clearvae
То для sd1.5 вае. Скачай sdxl_vae_fp16_fix, гуглится в первых запросах, установи его и забудь.
Аноним 13/09/25 Суб 22:27:25 1351128 342
image.png 345Кб, 1220x594
1220x594
image.png 2828Кб, 1280x1280
1280x1280
>>1351105
Пик настройки, VAE был None, Clip skip = 2.

>>1351110
>Разрешение влияет радикально, особенно в подобных тюных в интенсивной эстетической полировкой.
Попробовал увеличить хайрезом, получился пик2. Насколько это нормальный результат для этой модельки?
Аноним 13/09/25 Суб 22:30:12 1351132 343
>>1351128
> Попробовал увеличить хайрезом
Чел, ты же сам на свою ошибку указал, почему до сих пор ее не исправил? Базовое разрешение в 1 мегапиксель, 1024х1024 или 832х1216. Уже поверх него хайрезфикс х1.5..х1.8.
> Clip skip = 2
Для sdxl это мем.
Аноним 13/09/25 Суб 22:34:04 1351138 344
>>1351098
>художественно–эстетическая ценность.
Порнуха остается порнухой, несмотря на ее "ценность".
Ну и к данному треду, к нейрогенерациям, да и вообще всему двачу - отношения точно не имеет.
Аноним 13/09/25 Суб 22:42:11 1351146 345
image.png 2416Кб, 1024x1024
1024x1024
>>1351132
А, понял. У меня почему-то было в голове, что максимальное базовое разрешение = 512х512, а выше только хайрезфикс или другие инструменты. Может так два года назад было...
Энивей, поднял до одного мегапикселя, получился пик. Уже лучше. Получается, то, что такие модели на низких разрешениях генерят кашу - это фича, а не баг, и они просто на них не рассчитаны?

>Для sdxl это мем.
А тут не понял... Типа для sdxl эта настройка уже не играет роли?
Аноним 13/09/25 Суб 22:42:25 1351148 346
t1.png 1101Кб, 896x896
896x896
t2.png 1383Кб, 904x904
904x904
>>1351102
>Там же разрешение высокое
Ага.
Латент меняется в зависимости от разрешения, так что если ты всего на 8 пикселов любую из сторон увеличишь/уменьшишь - той же самой картинки уже не получишь.
На картинках разница всего 8 пикселов, а задник уже поменялся капитально. И это я еще позу с позицией в промпте жестко задал, по факту разница еще больше может быть.
Для воспроизводимости нужно точное знание начальных условий генерации.

>>1351110
>особенно в подобных тюных в интенсивной эстетической полировкой
От модели это не зависит, они все так работают.
Аноним 13/09/25 Суб 22:48:19 1351158 347
>>1351146
> что максимальное базовое разрешение = 512х512
Это было в полторашке, и то почти все чекпоинты в 768 были перетренены.
> это фича, а не баг, и они просто на них не рассчитаны?
Да, также как теряется когерентность в слишком высоком, деградирует качество в низком.
> Типа для sdxl эта настройка уже не играет роли?
Если коротко то да, оставь 1 и забудь навсегда.
>>1351148
> Латент меняется
Шум генерируемый по тому же сиду.
> они все так работают
Некоторые подвержены в меньшей степени, та же базовая sdxl. Там они ведь еще намудрили с эмбеддинггами, основанными также на изначальном разрешении пикчи и их кропом(!). Хз насколько это релевантно сейчас, но в трейнерах остается.
Аноним 13/09/25 Суб 23:03:56 1351164 348
>>1351148
>>1351158
Всё, понял, пока вопросов больше нет. Спасибо за помощь ананасы.
Аноним 13/09/25 Суб 23:12:56 1351172 349
>>1349805
Накачал лор на бэкграунды от одного автораи ни одна не запустилась. Каков шанс, что проблема в интерфейсе фордж, если другие лоры работают?
Аноним 13/09/25 Суб 23:15:45 1351173 350
>>1351172
Давай лоры, посмотрим.
Аноним 13/09/25 Суб 23:16:40 1351175 351
Недавно вкатился, как мне целиком спиздить композицию чужого арта, чтоб поза, расстояние да и вообще вся задумка была 1 в 1? Canny + depth map хватит или еще чем то помазать надо для лучшего эффекта?
Аноним 13/09/25 Суб 23:31:53 1351185 352
>>1351175
Обычно хватает, тут есть простор для экспериментов. Еще можешь ту же пикчу или обработанную фильтрами или другой генерации в качестве исходника (по сути в image2image) подавать, или поиграться сразу с несколькими контролнетами/ипадаптерами.
Аноним 13/09/25 Суб 23:38:48 1351193 353
Аноним 13/09/25 Суб 23:52:55 1351211 354
3391472386.png 4428Кб, 1664x2048
1664x2048
изображение.png 8Кб, 252x74
252x74
>>1351193
Хз. У меня норм.
Попробуй способ вызова лоры в настройках поменять, с внутреннего ИД на имя файла.
Маловероятно, что в этом дело, но я что-то больше ничего придумать не могу. Разве что все файлы дружно при закачке у тебя побились.
Аноним 14/09/25 Вск 00:10:52 1351220 355
>>1351211
Я скачивал сразу около 50 разных лор, потом тестил, именно у этого автора не работают, остальные в основном нормально, но пара стилей тоже не запустились, например: https://civitai.com/models/1878165?modelVersionId=2125832
Попробую как ты сказал, спасибо.
Аноним 14/09/25 Вск 00:39:35 1351233 356
image.png 14Кб, 325x164
325x164
Аноним 14/09/25 Вск 01:40:32 1351265 357
1628177368109.png 3126Кб, 1408x2064
1408x2064
1640471192529.png 3132Кб, 1408x2064
1408x2064
Аноним 14/09/25 Вск 01:46:48 1351267 358
1726350141140.png 162Кб, 412x304
412x304
Аноним 14/09/25 Вск 01:49:21 1351269 359
>>1351267
Кастомный приклад в форме клюшки.
Аноним 14/09/25 Вск 01:50:36 1351270 360
>>1351233
О как.
Давно качал какой-то из этих "стабилизаторов", так и не понял, что он стабилизирует, удалил и забыл.
Аноним 14/09/25 Вск 03:44:46 1351293 361
Аноним 14/09/25 Вск 05:20:05 1351308 362
1645177068689.png 3267Кб, 1408x2064
1408x2064
Аноним 14/09/25 Вск 07:44:00 1351319 363
>>1351097
Заебал, реквестач в /b/, нанобанана для опытов доступна на лмарене и там требуется примерно нихуя по уровню понимания тегов и системным требованиям машины.
Аноним 14/09/25 Вск 08:24:13 1351328 364
>>1351319
Какой-то ты злой сегодня, анон.
Мамка завтраком не накормила?
Аноним 14/09/25 Вск 09:15:39 1351344 365
>>1351328
У тебя катастрофично низкие навыки убеждения.
Аноним 14/09/25 Вск 11:41:46 1351405 366
1677181059626.png 3378Кб, 1408x2064
1408x2064
1714199306763.png 3071Кб, 1408x2064
1408x2064
1733556184023.png 3381Кб, 1408x2064
1408x2064
1742267388660.png 3439Кб, 1408x2064
1408x2064
Аноним 14/09/25 Вск 16:10:26 1351601 367
>>1351405
прикольно, схоронил
Аноним 14/09/25 Вск 17:23:23 1351616 368
Аноним 14/09/25 Вск 17:30:56 1351627 369
>>1351193
То есть ты на этот кал в примерах посмотрел и решил "ага, красиво, надо скачивать"? Опустим факт того что лоры на бэкграунды это хуйня идея изначально
Аноним 14/09/25 Вск 18:43:14 1351763 370
Без имени.jpg 78Кб, 1122x626
1122x626
ЧЯДНТ? Сделал пару советов с реддита по добавлению
>commandline_args = os.environ.get('COMMANDLINE_ARGS', "--xformers")
в пару конфигурационных файликов, но не помогло.
Аноним 14/09/25 Вск 19:03:07 1351783 371
00016-308755224[...].jpeg 277Кб, 1024x1280
1024x1280
Генерирует вот такой пиздец, если что. Модель выставлена, vae выставлен.
Аноним 14/09/25 Вск 19:16:39 1351799 372
Аноним 14/09/25 Вск 19:17:23 1351800 373
>>1351783
Кто нить, возьмите маску и догенерируйте лисичку.
Аноним 14/09/25 Вск 19:31:25 1351811 374
image.png 1347Кб, 896x1152
896x1152
image.png 1487Кб, 896x1152
896x1152
>>1351800
1) мне было лень сгружать с видеокарты задачи, сгенерил на нанобанане
2) бонус
Аноним 14/09/25 Вск 19:49:45 1351818 375
Аноним 14/09/25 Вск 20:11:06 1351836 376
>>1351344
Это было не убеждение, анон.
Это было лайтовое оскорбление, если ты не понял.
Аноним 14/09/25 Вск 20:13:28 1351840 377
>>1351627
>лоры на бэкграунды это хуйня идея
Если как некоторые генерить только simple background или outdoors - то конечно.

А вот если что-то необычное нужно, чего модель не знает - тут уже пригодятся. Некоторые концепты люстро-модели даже на ипэинте с фотки или рисунка не ухватывают или искажают.
Аноним 14/09/25 Вск 20:14:31 1351841 378
>>1351836
Чё, попа бобо что тебе отказались картиночку генерить анонимы? Утю-тю, мой маленький.
Аноним 14/09/25 Вск 20:14:38 1351842 379
>>1351783
Vae не от того поколения моделей скорее всего.
Аноним 14/09/25 Вск 20:18:19 1351865 380
>>1351841
Блин, какой же ты смешной.
Еще раз повторяю - над тобой сейчас слегка так издеваются.
И над автором оригинальной картинки тоже, потому что он попытался продемонстрировать "взаимодействие", не смог, и сгенерил примитивность - стоящих рядом персонажей.
Аноним 14/09/25 Вск 20:25:11 1351883 381
>>1351865
Почему тогда ты взял хуй в рот и яростно сосёшь? Это твоя форма издевательств?
Аноним 14/09/25 Вск 20:38:13 1351899 382
1637230082365.png 5650Кб, 2144x2912
2144x2912
1616415190926.png 6817Кб, 2288x2944
2288x2944
Аноним 14/09/25 Вск 20:43:01 1351905 383
На civitai, как-то можно в лайкнутых моделях отслеживать новые картинки от пользователей? А то приходится каждую тыкать и вниз крутить, а хочется как-то всё разом.
Аноним 14/09/25 Вск 20:44:20 1351907 384
>>1351905
Ты можешь отсортировать по newest.
Аноним 14/09/25 Вск 20:51:23 1351915 385
image.png 15Кб, 2032x106
2032x106
>>1351907
Это? Но так я только узнаю, что в какой-то модели добавили новую версию. А мне хочется посмотреть картинки внутри от анонов.
Аноним 14/09/25 Вск 20:54:48 1351926 386
00035-3287962209.png 1393Кб, 1024x1024
1024x1024
Я вот сейчас посмотрел всякое как чего, почитал на гитхабе и на цивке. И у меня сложилось впечатление, что в двачегайд спецом добавили какой-то полурабочий кал, не говоря уже о том, что он безбожно устарел. Либо я сам дурак. Но у меня тестовой лисички даже близко не получается.
Аноним 14/09/25 Вск 20:55:58 1351935 387
>>1351915
Если в модели добавили новую версию, у версии будет новая галерея.
Newest сортирует внутри галереи версии.
Аноним 14/09/25 Вск 20:56:50 1351940 388
>>1351926
>И у меня сложилось впечатление, что в двачегайд спецом добавили какой-то полурабочий кал, не говоря уже о том, что он безбожно устарел.
С подключением.
Тут уже люди некстген на домашние пекарни ставят.
Гайды устаревают быстрее, чем их обновляют.
Аноним 14/09/25 Вск 20:57:37 1351942 389
>>1351926
Все актуальное в вики, там очень подробно и интересно.
С поры написания гайда как поколения моделей сменились, так и софт для запуска. Воспроизвести сиды сейчас считай невозможно и не нужно на это обращать внимание.
Аноним 14/09/25 Вск 21:14:36 1351971 390
Есть ли ноды с автозаполнением буру-тэгов или с их списком?
Надоело каждый раз их писать и еще сверятся с сайтом, правильно ли написал.
Аноним 14/09/25 Вск 21:20:05 1351981 391
>>1351883
Мамка твоя хуй в рот взяла и яростно сосет, анон.
Беги скорее, проверяй, может успеешь, и тебе тоже чего перепадет!

Не, ну серьезно, что еще в ответ на такой примитивный высер запостить можно?
Аноним 14/09/25 Вск 21:24:30 1351987 392
>>1351942
Дай ссылку плес. В гугле забанили.
Аноним 14/09/25 Вск 21:27:35 1351988 393
>>1351981
>Не, ну серьезно, что еще в ответ на такой примитивный высер запостить можно?
Закрыть обмалафьенный ротик и пойти нахуй, потому что заниматься генерацией ты не можешь и способна только паразитировать на анонах, выклянчивая у них картиночки.
Аноним 14/09/25 Вск 21:28:03 1351990 394
Аноним 14/09/25 Вск 21:29:59 1351992 395
Аноним 14/09/25 Вск 21:31:58 1351993 396
>>1351992
Блжад. Так эта хрень и протухла в первую очередь.
Аноним 14/09/25 Вск 21:35:58 1352001 397
Аноним 14/09/25 Вск 21:47:26 1352014 398
>>1351988
>ряяя, реквесты /b/, ряяя, ты дурак, ряяя, тебя в рот трахают
Ты какой-то совсем непробиваемый, и лишь продолжаешь показывать свою тупость.
Еще и пол сменил мне почему-то.
Аноним 14/09/25 Вск 21:50:02 1352017 399
>>1351993
По гайдам из вики вкатился неделю назад, всё нормально работает и никаких проблем с качеством генераций нет.
Аноним 14/09/25 Вск 21:50:45 1352020 400
>>1352014
> дурачок решил потроллить на форуме для троллей
> теперь дурачку неприятно читать потоки говна, которые на него щедро выливают, потому что говна не жалко.
Экий ты простофиля.
Аноним 14/09/25 Вск 21:57:57 1352030 401
image.png 3875Кб, 1920x1200
1920x1200
>>1351840
Ну покажи пример хорошо работающей лоры на бекграунд
Аноним 14/09/25 Вск 22:07:51 1352043 402
ComfyUI00560.png 1581Кб, 832x1216
832x1216
ComfyUI00557.png 1538Кб, 832x1216
832x1216
Нянянянянн
Аноним 14/09/25 Вск 22:10:04 1352048 403
>>1352030
Да я так то сам их и не использую.
Потому что я как раз из тех людей, которые только симпл бэкграунд генерят.

Но потенциальную полезность отрицать все равно глупо же.
Если есть лоры на конские пенисы, мемы и лягушку пе-пе - чем лоры на бэкграунд хуже?
Аноним 14/09/25 Вск 22:22:30 1352057 404
>>1352048
Все так, просто лору на конкретный бекграунд чтобы она не давала лоботомию и вагон побочек сделать гораздо сложнее просто ввиду отсутствия семплов достаточного качества. Можно нормально сделать на какую-то группу или свойства задника, но это сложнее чем с персонажами или стилями.
Аноним 14/09/25 Вск 22:34:24 1352076 405
image.png 3713Кб, 1200x1920
1200x1920
>>1352048
>чем лоры на бэкграунд хуже
Наверное ничем, но нормальных не существует. Это как лоры на автомобили какие-нибудь. Выглядит вроде норм, когда генеришь одну машину. Но когда пытаешься добавить персов - лезет пиздец и модель не понимает как это вообще комбинировать с остальным промптом
Аноним 14/09/25 Вск 22:39:41 1352082 406
>>1352057
>>1352076
Так можно в два этапа генерить.
На первом лору с полной силой использовать, на апскейле или и2и - занизить. База картинки будет, понимание не уйдет, но побочки поуменьшатся.

Кстати, ебеня же. И панельки.
Сам не использовал, правда.
Аноним 14/09/25 Вск 22:56:17 1352097 407
chitanda0.jpg 396Кб, 1280x1856
1280x1856
misc091.jpg 611Кб, 1408x2112
1408x2112
misc092.jpg 369Кб, 1280x1856
1280x1856
misc093.jpg 360Кб, 1280x1856
1280x1856
>>1350445
Ну я тут есть, как главный наи-шиз, но я редко что-то кидаю, т.к. фантазия заканчивается регулярно что-то под тред генерить.
Аноним 14/09/25 Вск 23:07:10 1352102 408
1757879888.png 1459Кб, 1328x1328
1328x1328
Аноним 14/09/25 Вск 23:49:01 1352162 409
>>1352082
Панельки и ебеня, кстати, относительно удачный пример, у них байасы не настолько жесткие и в целом можно нормально юзать. Но это на группу и тип фонов, не на концепт.
По техникам что описываешь тоже вопросов нет, можно все из кусков собрать. Просто многие лоры настолько лоботомированные и унылые что смысл всем этим заниматься совершенно теряется.
>>1352097
Генерируй милых девочек желательно с ушками и хвостами, но не только их.
Аноним 15/09/25 Пнд 00:17:48 1352199 410
1.png 3790Кб, 2107x5384
2107x5384
2.png 2794Кб, 2107x5384
2107x5384
3.png 2646Кб, 2107x5384
2107x5384
4.png 2513Кб, 2107x5384
2107x5384
Имеет смысл при лорном обучении закидывать одинаковые пикчи но с небольшими изменениями? Или среди этих можно только 1 взять и нормально. Лора на стиль художника
Аноним 15/09/25 Пнд 00:20:02 1352204 411
>>1352199
Ну лора и будет потом тебе выплёвывать одинаковых пикчи.
Аноним 15/09/25 Пнд 00:24:09 1352216 412
>>1352204
Значит буду 1 оставлять. Иначе слишком много дубликатов будет
Аноним 15/09/25 Пнд 00:29:00 1352226 413
>>1342919
Да, хотя погода пока что радует. Нужно придумать какой-нибудь сюжет и найти время
Аноним 15/09/25 Пнд 00:30:33 1352233 414
image.png 2851Кб, 1176x1920
1176x1920
Аноним 15/09/25 Пнд 00:33:32 1352242 415
1.png 25Кб, 1296x1744
1296x1744
2.png 41Кб, 1496x1112
1496x1112
>>1352082
>Кстати, ебеня же. И панельки
Аноним 15/09/25 Пнд 01:20:12 1352314 416
175931-45847081[...].png 2412Кб, 1480x1480
1480x1480
слыш работать
Аноним 15/09/25 Пнд 01:36:00 1352335 417
Аноним 15/09/25 Пнд 01:37:55 1352338 418
Аноним 15/09/25 Пнд 01:39:34 1352342 419
>>1352233
Лоли нельзя постить
Аноним 15/09/25 Пнд 01:50:26 1352351 420
image.png 114Кб, 357x367
357x367
Аноним 15/09/25 Пнд 01:51:11 1352352 421
Аноним 15/09/25 Пнд 02:05:15 1352368 422
Аноним 15/09/25 Пнд 02:06:25 1352369 423
vsvsv (2).jpg 272Кб, 1024x1024
1024x1024
Аноним 15/09/25 Пнд 02:15:55 1352380 424
qrqr (3).jpg 274Кб, 832x1216
832x1216
qrqr (2).jpg 269Кб, 832x1216
832x1216
qrqr (1).jpg 287Кб, 832x1216
832x1216
Аноним 15/09/25 Пнд 02:29:27 1352388 425
.png 581Кб, 2664x1576
2664x1576
>>1351993
Не могу толком времени найти, чтобы поддерживать её в актуальном состоянии. Тут бы самому попытаться успеть всё освоить, не то что ещё для кого-то расписывать.

Добавил тайм-лайн по диффузионным моделям и инфу по текущим вариантам запуска квена:
https://2ch-ai.gitgud.site/wiki/nai/models/
https://2ch-ai.gitgud.site/wiki/nai/models/qwen-image/
Аноним 15/09/25 Пнд 02:36:43 1352391 426
image.png 4333Кб, 1536x2560
1536x2560
>>1352342
ладно, больше не буду
Аноним 15/09/25 Пнд 06:11:00 1352433 427
.jpg 512Кб, 1920x1080
1920x1080
.jpg 475Кб, 1920x1080
1920x1080
.jpg 342Кб, 1920x1080
1920x1080
.jpg 435Кб, 1920x1152
1920x1152
Тоже пробую квена на чара обучить.

Стилистика скачет, отдельные фичи чара иногда не хотят воспроизводиться, а дефолтная одежда наоборот вылезает - выглядит всё не очень стабильно. Надо похоже датасет/гиперпараметры крутить.
Аноним 15/09/25 Пнд 06:47:36 1352436 428
GW7X2B77RYEYW96[...].jpg 421Кб, 1664x2432
1664x2432
Аноним 15/09/25 Пнд 09:48:03 1352468 429
image 989Кб, 1680x2240
1680x2240
Аноним 15/09/25 Пнд 11:36:46 1352577 430
image.png 2215Кб, 1280x1280
1280x1280
>>1352351
Складка это. Вообще рисовка, художник так видит, не придирайся.
>>1352335
А где тут порно? Никого не сношают же. Эротика! Ну бог с тобой, зацензурил.
Аноним 15/09/25 Пнд 11:50:14 1352597 431
mismagiusandmis[...].jpg 341Кб, 1137x2048
1137x2048
41ad70a0-2e38-4[...].png 2416Кб, 1024x1536
1024x1536
Аноним 15/09/25 Пнд 12:45:43 1352698 432
>>1352577
Не слушай их, хорошо же. Пости еще лучше.
Аноним 15/09/25 Пнд 12:51:27 1352721 433
>>1352468
О, сколь прекрасен мир, в котором разрешают брать своих домашних лолисичек на работу! И даже составляют расписание, когда кто из сотрудников может такую с собой привести.
Аноним 15/09/25 Пнд 13:05:17 1352762 434
>>1352721
> брать своих домашних лолисичек на работу
Не удивлюсь если она там еще в начальниках и прописывает пропиздоны халтурщикам, а не просто "домашняя".
Аноним 15/09/25 Пнд 13:08:01 1352765 435
>>1352762
Пусть лучше работает офис-леди для мини-офиса. Приносит чай, заряжает степлер и дарит всем хорошее настроение мягкостью хвоста.
Аноним 15/09/25 Пнд 13:22:32 1352807 436
17230172442630.mp4 507Кб, 360x360, 00:00:09
360x360
>>1352388
отдуши братуха от лица всех тупых
Аноним 15/09/25 Пнд 14:47:44 1353038 437
image 1532Кб, 2048x2048
2048x2048
Аноним 15/09/25 Пнд 15:44:32 1353082 438
1757940090.png 964Кб, 832x1248
832x1248
Аноним 15/09/25 Пнд 16:13:09 1353171 439
Пора картинку менять на осеннюю, наверно.
Аноним 15/09/25 Пнд 16:15:32 1353175 440
Аноним 15/09/25 Пнд 16:31:35 1353201 441
53567889.png 2178Кб, 1536x1536
1536x1536
Аноним 15/09/25 Пнд 16:43:22 1353223 442
Привет! Подскажите нейронку, которой я смогу скормить 7 картинок с аниме тянками и дам задание нарисовать их вместе и она нарисует? Без цензуры
Аноним 15/09/25 Пнд 16:58:50 1353251 443
image 2589Кб, 4400x2052
4400x2052
Аноним 15/09/25 Пнд 17:02:55 1353261 444
>>1353038
Лол, имаджинировал пикрел в реальности. Не, с такой было бы невозможно, вся рабочая обстановка нарушается. Разве что вход пошли бы персональные поощрения
>>1353082
Важные параметры указаны
>>1353171
Давай заготовку задника
Аноним 15/09/25 Пнд 17:13:12 1353283 445
>>1352335
> сосач
> порно нельзя
Ты скозал?
Пиздуй на пикабу, там все твои друзья, хули ты тут забыл?
Аноним 15/09/25 Пнд 17:19:06 1353300 446
>>1353283
У мамы своей спроси, сынок. Ща только ебать закончу.
Аноним 15/09/25 Пнд 17:28:51 1353312 447
>>1353300
Уроки на завтра лучше закончи.
Аноним 15/09/25 Пнд 17:30:53 1353314 448
WanVideo22I2V00[...].mp4 1389Кб, 480x832, 00:00:05
480x832
WanVideo22I2V00[...].mp4 1807Кб, 480x832, 00:00:05
480x832
Сука, как же я ненавижу лапшу, но это зараза впереди планеты всей, удобные гайды на все, но сама лапша, как я же она супер отталкивающая контр-интуитивная, где в форже нужно поменять пару галочек/ползунков, тут нужно эти макаронни тянуть, тянуть. Но без нее походу больше никуда.
Аноним 15/09/25 Пнд 18:48:46 1353394 449
1645516283400.jpg 590Кб, 2012x2012
2012x2012
>>1352388
Чтош. Я думал на неё вообще все забили. Общая информация там полезная, а всё остальное нет. Мне пришлось по названиям самому искать гитхабы проектов, читать их ридми, факи, ишусы и всё-всё-всё. Потом всё полностью сносить, что я пытался по этим гайдам делать, и устанавливать всё заново, немного патчить, чуть-чуть настраивать. Хорошо хоть модели одним файлом идут. Не самый простой вкат получился, но времени в будни пробовать нет особо, так что будет всё это лежать аж до выходных. А там поди опять что-нибудь будет не так, и опять нужно будет пердолиться.
Аноним 15/09/25 Пнд 18:52:44 1353400 450
>>1353394
Лол, это вместо спасиба челу, который столько собрал?
Я тебе больше скажу, что рано или поздно ты упрешься и будешь писать часть тулзов сам
Аноним 15/09/25 Пнд 18:53:26 1353403 451
>>1353394
> Мне пришлось по названиям самому искать гитхабы проектов
Буквально вся установка сводится к клонированию репозитория и запуску скрипта оттуда. Какие проекты ты искал, что читал, что патчил?
По неопытности в целом может быть непривычно, но быстро освоишься. Если офк у тебя не амд или что-то еще.
Аноним 15/09/25 Пнд 19:01:30 1353413 452
>>1353400
>Я тебе больше скажу, что рано или поздно ты упрешься и будешь писать часть тулзов сам
Как будто в век чат гпт это звучит страшно.
Просто надо не косноязычно сообщить боту, что ты хочешь накодить.
Я так и не выучил питон, потому что раньше можно было набросать по документации или переделать спизженный скрипт, а теперь - навайбкодить.
Аноним 15/09/25 Пнд 19:39:44 1353495 453
>>1352199
Две можно. Одетую и раздетую. Но отзеркалив.

Однако разбавлять другими картинками все равно надо, иначе лора запомнит концепт "вангёрл, стэндинг", и будет рисовать только его.
Кропай, поворачивай. Фон какой-нибудь анимешный в похожей стилистике можно вставлять, для разнообразия.
Аноним 15/09/25 Пнд 19:46:22 1353501 454
>>1353403
>Буквально вся установка сводится к клонированию репозитория и запуску скрипта оттуда.
А потом оно не находит модуль, пайторч конфликтует, иксформерсы почему-то не скачались, и скрипт генерации без допила руками или прописывания определенных параметров в запуск вызывает ООМ...

Ни одна установка диффузии у меня еще гладко не проходила. Всегда какие-то косяки лезут, блин.
мимоанон
Аноним 15/09/25 Пнд 20:03:27 1353529 455
Аноны этого треда.
Аноним 15/09/25 Пнд 20:03:49 1353530 456
image.png 1056Кб, 1440x667
1440x667
Аноним 15/09/25 Пнд 22:40:17 1353807 457
image.png 2604Кб, 1536x1536
1536x1536
image.png 3107Кб, 1536x1536
1536x1536
image.png 3062Кб, 1536x1536
1536x1536
Лень грузить их промпт на цивит, пускай будут здесь.
Аноним 15/09/25 Пнд 22:44:54 1353817 458
Аноним 15/09/25 Пнд 22:46:08 1353820 459
>>1353817
Последняя sitting! Ну или kneeling.
Аноним 15/09/25 Пнд 22:59:03 1353827 460
>>1353529
>>1353530
Девочки только другие чуть должны быть
>>1353807
Красивые и приятные
Аноним 15/09/25 Пнд 23:20:57 1353842 461
ai.jpg 884Кб, 2208x3864
2208x3864
Аноним 15/09/25 Пнд 23:25:48 1353848 462
>>1353817
1boy, 1girl я в тред не лью, потому что потрут.
Аноним 15/09/25 Пнд 23:28:24 1353851 463
>>1353848
Лей 2girls, fox ears, fox tail, loli, child, lesbian, sex
Местные педофилычи оценят и точно не потрут!
Аноним 15/09/25 Пнд 23:37:27 1353863 464
>>1353851
Почему ты еще не в бане, озабоченный?
Аноним 15/09/25 Пнд 23:40:43 1353866 465
misc094.jpg 202Кб, 1472x704
1472x704
>>1353827
>Девочки только другие чуть должны быть
Аноним 15/09/25 Пнд 23:48:29 1353875 466
ComfyUI00211.png 1494Кб, 1328x1024
1328x1024
ComfyUI00198.png 1233Кб, 1328x1024
1328x1024
Чому квен с разными сидами и даже сильно изменённым промптом почти одинаковые пикчи выдаёт? Это из-за лайтнинг лоры или квен сам по себе такой?
Аноним 15/09/25 Пнд 23:50:59 1353879 467
>>1353866
Да!
>>1353875
И то и другое. Тут несколько анонов его раскочегаривало вроде хорошо, но мне сам по себе он вообще не зашел. Вот если использовать эдит для работы с заготовками - срабатывает отлично.
Аноним 16/09/25 Втр 00:17:46 1353890 468
image.png 2182Кб, 1280x1856
1280x1856
Аноним 16/09/25 Втр 01:48:07 1353952 469
image 1305Кб, 2048x2048
2048x2048
>>1353875
Не баг а фича. Особенность архитектуры. Флух также реагирует на сиды.
Аноним 16/09/25 Втр 01:50:05 1353953 470
А как генерить персонажей в полный рост? У меня глаза и руки тут же по пизде идут. Нужно Сразу в большом разрешение генерить?
Аноним 16/09/25 Втр 01:58:41 1353954 471
Я ненавижу нуб.
Буквально нужно описать каждую деталь одежды чтобы получилось не говно, и ради чего?
Чтобы картинка выглядела чуть менее слоповой?
Модель для мазохистов, ты даже продать её не сможешь и ради чего ты потел спрашиватся, подрочить и на слоп можно
Аноним 16/09/25 Втр 02:07:38 1353955 472
>>1353954
О, давно тебя не было. Ты уже год грозишься начинать свой слоп кому-то продавать. Как успехи?
Аноним 16/09/25 Втр 03:09:45 1353965 473
>>1353953
Генерить лоурес, апскейлить раз, потом еще раз, потом адетайлером (или вручную инпэинтом) с повышенным разрешением по нужным местам.
Аноним 16/09/25 Втр 04:13:38 1353975 474
.jpg 1999Кб, 2240x2800
2240x2800
.jpg 1612Кб, 2240x2800
2240x2800
.jpg 1419Кб, 2240x2800
2240x2800
Аноним 16/09/25 Втр 06:07:12 1353989 475
Качество генерации зависит от мощностей железа? Или от мощностей зависит только скорость генерации?
Аноним 16/09/25 Втр 07:15:54 1354005 476
>>1353989
>Качество генерации зависит от мощностей железа?
Если ты ничего трогать в настройках не будешь, то не зависит.
Аноним 16/09/25 Втр 12:06:55 1354176 477
image.png 1362Кб, 832x1216
832x1216
image.png 1710Кб, 832x1216
832x1216
Аноним 16/09/25 Втр 12:34:40 1354207 478
>>1354005
Я ставил модель waiNSFW v150, sampling method DPM++2M SDE, Karras, разрешение 1344 768, steps 50. Получаются всратые лица и глаза. В онлайн нейронке akuma с такими же настройками и промптом получается лучше.
Аноним 16/09/25 Втр 12:36:46 1354210 479
AnimateDiff00022.mp4 2202Кб, 480x480, 00:00:02
480x480
>>1354207
>steps 50.

Боюсь даже представить, что ты там еще наковырял
Аноним 16/09/25 Втр 12:42:40 1354219 480
>>1354210
Я в онлайн 50 ставил и получалось норм. На пека поставил 20 и 30 и получается убого. С 50 более детальное, но все равно не то.
Аноним 16/09/25 Втр 12:47:50 1354229 481
>>1354219
Больше 25-30 на вае не будет результатов, ставя 50 это показатель, что ты не понимаешь, что делаешь, значит скорее всего есть еще где ты поставил неправильно, кинь пикчу которую сгенерил суда посмотрим что там у тебя
Аноним 16/09/25 Втр 12:50:23 1354235 482
>>1354229
Боюсь за такие пикчи меня забанят. Больше ничего не крутил.
Аноним 16/09/25 Втр 13:04:48 1354263 483
lumina00091.png 8003Кб, 1664x2432
1664x2432
Аноним 16/09/25 Втр 13:10:35 1354273 484
Поставил Clip skip с 2 на 1, как выше писали - генерируется чёрный экран
Аноним 16/09/25 Втр 13:11:44 1354277 485
>>1354207
Скорее всего твой онлайн генератор не выдаёт чистый результат генерации, а проходится по ней сверху улучшаторами: как минимум adetailером - ты себе локально ничего дополнительного не установил, вот и получаешь говно без улучшательств на выходе. Количество памяти тут не влияет.
Аноним 16/09/25 Втр 13:48:31 1354314 486
AnimateDiff00042.mp4 6721Кб, 480x832, 00:00:05
480x832
Аноним 16/09/25 Втр 14:25:34 1354364 487
image.png 1737Кб, 1024x1024
1024x1024
Кто наху?
Аноним 16/09/25 Втр 14:27:34 1354366 488
От чего ещё зависит скорость генерации? То нейронка рожала одну пикчу 10 минут. Сейчас начала пулять по пикче за полторы минуты. Карта 3050 8gb.
Аноним 16/09/25 Втр 14:32:40 1354371 489
>>1354366
ресурсы смотри. наверное запустил какой нибудь ютуб в фоне и оно полезло в шаред мемори
Аноним 16/09/25 Втр 14:37:05 1354377 490
>>1354371
Ничего не запущено. Только торрент и браузер где интерфейс нейронки. Видяха тоже сначала даже не шумела и не грелась. А теперь слышно как работает.
Аноним 16/09/25 Втр 15:06:04 1354423 491
ComfyUItempcrpo[...].png 2585Кб, 1280x1440
1280x1440
ComfyUItempcrpo[...].png 3019Кб, 1280x1440
1280x1440
ComfyUItempcrpo[...].png 2719Кб, 1280x1440
1280x1440
ComfyUItempcrpo[...].png 2600Кб, 1280x1440
1280x1440
Аноним 16/09/25 Втр 15:12:08 1354433 492
ComfyUItempcrpo[...].png 2631Кб, 1280x1440
1280x1440
ComfyUItempcrpo[...].png 2664Кб, 1280x1440
1280x1440
ComfyUItempcrpo[...].png 2544Кб, 1280x1440
1280x1440
ComfyUItempcrpo[...].png 2683Кб, 1280x1440
1280x1440
Аноним 16/09/25 Втр 15:17:08 1354441 493
ComfyUItempcrpo[...].png 2550Кб, 1280x1440
1280x1440
ComfyUItempcrpo[...].png 2658Кб, 1280x1440
1280x1440
ComfyUItempcrpo[...].png 2542Кб, 1280x1440
1280x1440
ComfyUItempcrpo[...].png 2764Кб, 1280x1440
1280x1440
Аноним 16/09/25 Втр 15:24:28 1354449 494
image 1354Кб, 2048x2048
2048x2048
>>1353875
С лайтнинг v2.0 вариативности однако заметно больше стало
Аноним 16/09/25 Втр 15:38:27 1354468 495
>>1354449
Надеюсь, она у нас не заболевает? А то так и весь офис недолго заразить. Померяйте температуру и вызовите санчасть. Пусть поднимутся на этаж и заберут на передержку.
Аноним 16/09/25 Втр 15:57:06 1354511 496
hq8t5m3xett3qfx[...].png 79Кб, 382x394
382x394
>>1354468
> Померяйте температуру
Так, как я думаю?
Аноним 16/09/25 Втр 16:03:16 1354521 497
>>1354511
Нет, в подмышечке щекотно. Так что поцелуем в лобик. И за ушком пальцем проверьте. Если там начала потеть, точно сильный жар и помощь должна прибыть срочно.
Аноним 16/09/25 Втр 18:18:52 1354714 498
Снимок экрана 2[...].png 189Кб, 1652x623
1652x623
>>1353965
Починил лицо с помощью инпейнта, но руки профиксить так и не получилось. Возможно я просто выбрал сложную позу, руки за спиной и одна рука держит другую за запястие.
Аноним 16/09/25 Втр 18:37:48 1354733 499
>>1354714
Инпэйнт кроп теряет информацию о всей картинке в целом, поэтому мог проебать позу.
Попробуй инпэйнт из самого комфи, он смотрит на всю картинку.
Аноним 16/09/25 Втр 19:23:35 1354770 500
>>1354714
Некоторые жесты нейронке действительно трудно даются.
Interlocked fingers попробуй сделать, например.
Тут либо роллить, либо ручками дорисовать что надо, и под низким денойзом прогнать для улучшения.
Аноним 16/09/25 Втр 22:29:55 1355084 501
image.png 1230Кб, 1024x1024
1024x1024
Не стоит вскрывать эту тему.
Аноним 16/09/25 Втр 22:39:08 1355114 502
00049-339806276[...].png 8337Кб, 3440x1928
3440x1928
00048-566917676[...].png 4104Кб, 2568x1440
2568x1440
00075-4038354661.png 6188Кб, 3872x1088
3872x1088
Аноним 17/09/25 Срд 00:07:51 1355349 503
Настройки X
Ответить в тред X
15000
Добавить файл/ctrl-v
Стикеры X
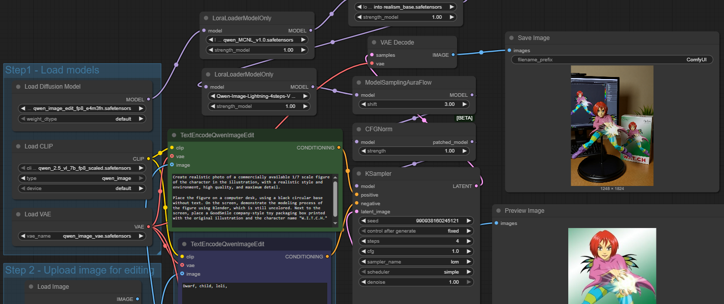
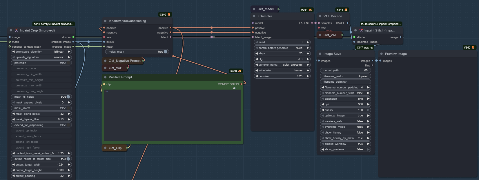
Избранное / Топ тредов