Главная Юзердоски Каталог Трекер NSFW Настройки

Искусственный интеллект

Ответить в тред Ответить в тред
Check this out!
<<
Назад | Вниз | Каталог | Обновить | Автообновление | 538 302 104
Stable Diffusion тред X+167 /sd/ Аноним 29/08/25 Птн 15:26:05 1335471 1
image.png 4841Кб, 2560x1440
2560x1440
image.png 3522Кб, 1280x1664
1280x1664
image.png 2121Кб, 1152x1280
1152x1280
image.png 3905Кб, 2304x960
2304x960
Тред локальной генерации

База:
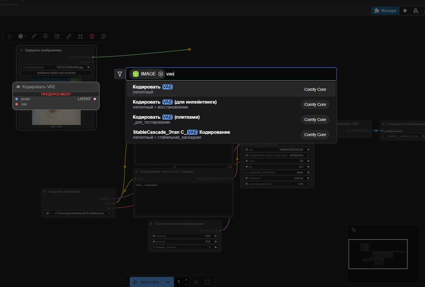
→ Приложение ComfyUI https://www.comfy.org/download
→ Примеры https://comfyanonymous.github.io/ComfyUI_examples/
https://comfyui-wiki.com/ (откуда, куда, как)
→ Менеджер расширений https://github.com/ltdrdata/ComfyUI-Manager (автоустановка, реестр расширений)
→ Модели https://civitai.com/

ЧТО НОВОГО АКТУАЛЬНОГО ЗА ГОД

• Qwen Edit (SOTA модель для редактирования картинок).
• Релиз Chroma.
• Qwen Image (SOTA модель для генерации картинок).
• Flux Krea.
• Wan 2.2 (подходит для генерации картинок).
• NAG (негативный промпт на моделях с 1 CFG)
• Лора Lightning для Qwen, Wan ускоряет в 4 раза. Nunchaku ускоряет модели в 2-4 раза. DMD2 для SDXL ускоряет в 2 раза. Пример: 4-8 шагов, CFG 1. https://huggingface.co/tianweiy/DMD2/blob/main/dmd2_sdxl_4step_lora_fp16.safetensors,
CFG 3 для NoobAI https://huggingface.co/YOB-AI/DMD2MOD/blob/main/LYC-DMD2MOD%20(Dmo%2BTffnoi).safetensors,

Оффлайн модели для картинок: Stable Diffusion, Flux, Wan-Video (да), Auraflow, HunyuanDiT, Lumina, Kolors, Deepseek Janus-Pro, Sana
Оффлайн модели для анимации: Wan-Video, HunyuanVideo, Lightrics (LTXV), Mochi, Nvidia Cosmos, PyramidFlow, CogVideo, AnimateDiff, Stable Video Diffusion
Приложения: ComfyUI и остальные (Fooocus, webui-forge, InvokeAI)

► Предыдущий тред >>1330740 (OP)https://arhivach.hk/?tags=13840
Дополнительно: https://telegra.ph/Stable-Diffusion-tred-X-01-03
Аноним 29/08/25 Птн 15:33:39 1335484 2
Что за артефачный ужас на первом пике, зачем ты это вместе с моим шедевром рядом поставил
Аноним 29/08/25 Птн 15:34:48 1335486 3
Так, ану скажите в итоге SOTA эта ваша имба? Насколько сильно она ебет в генерации дефолтные локальные xl модели?
Аноним 29/08/25 Птн 15:43:07 1335492 4
image.png 2149Кб, 1328x1328
1328x1328
image.png 2268Кб, 1328x1328
1328x1328
image.png 2039Кб, 1328x1328
1328x1328
image.png 2085Кб, 1328x1328
1328x1328
>>1335486
с лорами норм, уже на порядок выше базовых SD 3.5 и Flux на момент их выхода.
Лоры легко обучаются, поэтому нужно подождать еще две недели первых файнтюнов.
Аноним # OP 29/08/25 Птн 15:44:50 1335498 5
image.png 2131Кб, 1085x1280
1085x1280
Не забываем ребята, что ститчить для инпута в Qwen Edit можно и больше 2-х картинок/объектов.
Аноним 29/08/25 Птн 15:45:34 1335503 6
>>1335484
Похоже теперь ОП решил перекатывать по принципу 'от каждой модели по пику'. 1 - хрома, 2 - квен, 3 - крея?, 4 - сдохля. Для 1 ничего лучше не нашлось прост.
Аноним 29/08/25 Птн 15:50:30 1335510 7
>>1335503
>1 - хрома
Смешно, клоун. Смеёмся.
>мямя у меня хрома не идет я буду писять щто плахая мадель палучилясь и постить 1.5 подписывая хромой
Аноним # OP 29/08/25 Птн 15:50:36 1335511 8
>>1335498
>Keep the scene of the chair on the right unchanged and let the woman on the left sit on the green chair with the white sword in the middle. The output image is a scene of a woman sitting on the char with a sword.

>>1335503
Да просто заебался уже присматриваться к картинка, уже какой раз качу. Для каталога норм thumbnail все равно.
Аноним 29/08/25 Птн 15:54:00 1335522 9
Есть где Novel AI версия новее той, которую через magnet качают?
Аноним 29/08/25 Птн 15:57:00 1335527 10
Аноним 29/08/25 Птн 16:10:06 1335534 11
>>1335498
Я через похожую хуйню фейссвоп накостылил. Работает правда через жопу, 1 скрутка из 10, но работает. Лолблять.
Аноним 29/08/25 Птн 16:11:08 1335536 12
1756473067658.png 4315Кб, 1344x1728
1344x1728
>>1335498
Мне показалось, что чем больше пиков ститчить, тем дольше он клипэнкодит, или на самом деле так?
Аноним 29/08/25 Птн 16:15:27 1335539 13
>>1335510
> Смешно, клоун. Смеёмся.
Где твои реальные пики с хромы без артефактов, хохотун? Пока что только кривая хуйня с таким обилием артефактов требующих импэйнта была за все предыдущие треды, что 1.5 была бы глотком свежего воздуха.
Аноним 29/08/25 Птн 16:21:11 1335542 14
>>1335539
Никто сюда реальные не будет выкладывать, товрищ майор.
Аноним 29/08/25 Птн 16:24:03 1335545 15
>>1335542
Понял вас. А вот это >>1311630 → 1.5 под видом хромы или это топ? Ты еще смеешься?
Аноним 29/08/25 Птн 16:34:45 1335567 16
Сейчас буду тренить первую лору. Датасет из сотни пикч собрал, проверю взлетит ли идейка.
Аноним 29/08/25 Птн 16:49:27 1335591 17
Есть ли жизнь, если купить RTX 5060 Ti 16 ГБ если на больше жалко денег(нету). Для Вана, квена, крея и лом. Есть что-то лучшее за эти же деньги? Немного добавить и купить 5090 не предлагать.
Аноним 29/08/25 Птн 16:51:51 1335596 18
image.png 21Кб, 402x198
402x198
>>1335536
Не замечал, но вообще если скейлить заститченную картинку к определенному количеству пикселей то разницы быть не должно.
Если не скейлить то конечно ведь количество пискелей увеличивается для восприятия текстовым энкодером.
Аноним 29/08/25 Птн 16:52:28 1335598 19
>>1335591
>Для Вана, квена, крея и лом.
Если картинки только генерить, то 8 - впритык, 12 - терпимо, 16 - достаточно. RTX 5060 Ti 16 ГБ - хороший выбор для сеточек сегодня.
Аноним 29/08/25 Птн 17:29:33 1335611 20
1756477773036.png 435Кб, 1178x845
1178x845
1756477773086.png 3342Кб, 1280x1664
1280x1664
>>1335596
Да, похоже в этом была проблема. Сейчас нормально енкодится.
Аноним 29/08/25 Птн 17:45:00 1335619 21
>>1335591
Генерирую на 3060 12кеков на любой модели(жирные типа флюкса и вана в квантах). 5060 быстрее раза в два, плюс уже можно не лезть в гуфы на крупных моделях а крутить фп8 без всяких свапов в оперативку.
Ещё можно посмотреть в сторону 4070 ti super. На ней будет комфортнее в плане скорости, и она не сильно дороже (если б\у) 5060.
У 4070 ti super 44тфлопса производительности, у 5060ти 23. У 3060 вообще 12тфлопсов, кек.
5060ти короче отличный вариант для дегенераций, я бы взялскорее всего так и поступлю в скором времени.
Аноним 29/08/25 Птн 17:51:47 1335623 22
>>1335619
>фп8
Копилот советует:
FP8
Blackwell‑ядра в 5060 Ti умеют нативный FP8 с улучшенной точностью накопления — это может сильно сократить разрыв в скоростях на Qwen/Wan, если пайплайн и фреймворк (Torch/Xformers) поддерживают FP8 без костылей.

4070 Ti Super FP8 тоже поддерживает (через Ada Tensor Cores), но выигрыш от FP8 у неё меньше, т.к. упор идёт в память и планировщик, а не в чистую математику.

На Flux в FP8 при оптимизированных весах 5060 Ti может догнать или даже слегка обогнать 4070 Ti Super в итерациях/сек на малых батчах, но при высоких разрешениях и сложных сценах 4070 Ti Super снова вырывается вперёд за счёт ширины шины и большего числа блоков.
Итог по твоим задачам
Если приоритет — максимальная скорость в FP16 (минимум возни, стабильность, большие батчи) → 4070 Ti Super.

Если приоритет — энергоэффективность и работа в FP8 (с готовностью оптимизировать пайплайн под Blackwell) → 5060 Ti может быть очень близка по скорости при меньшем TDP.

Для Wan/Qwen в FP8 на 5060 Ti можно ожидать ~90–95% скорости 4070 Ti Super при меньшем потреблении, но в FP16 разрыв ощутим.

Для Flux в FP8 разница будет зависеть от того, насколько хорошо ты оптимизируешь attention и загрузку памяти — Blackwell любит мелкие батчи и агрессивный offload.
Аноним 29/08/25 Птн 18:59:18 1335690 23
image.png 402Кб, 938x967
938x967
image.png 496Кб, 450x738
450x738
>>1335498
В вебморде на сайте квена как я понимаю это не работает?
Аноним 29/08/25 Птн 19:49:00 1335717 24
image.png 404Кб, 449x763
449x763
image.png 203Кб, 1363x889
1363x889
>>1335690
Нет, квен едит может работать только с одной картинкой как на локале так и онлайн, просто характеристика модели из под коробки.
Как мы делаем ститчинг мы все так же посылаем одну картинку в модель, просто это картинка состоит поставленных друг против друга других картинок.
Ты можешь то же самое сделать просто объединив картинки в пейнте и запихнув результат в онлайн qwen.

Он реально херово проебывается на русском
Аноним 29/08/25 Птн 19:53:27 1335720 25
>>1335717
Окей, понял спасибо. Просто в банане можно это делать.
Аноним 29/08/25 Птн 19:54:07 1335721 26
image 143Кб, 832x1216
832x1216
image 152Кб, 832x1216
832x1216
image 252Кб, 832x1216
832x1216
image 199Кб, 832x1216
832x1216
Какая нравится?
Аноним 29/08/25 Птн 20:01:40 1335726 27
image.png 404Кб, 456x793
456x793
image.png 1281Кб, 800x1344
800x1344
image.png 211Кб, 1039x879
1039x879
>>1335717
>>1335720
В общем вот, такой вот ебанутый промптинг чтобы на вебморде вывезти желаемый результат.

хз, на локале получается проще, может они что-то нахуевертили со своей 235B моделью, кажется у них дополнительный ЛЛМ-промптинг подключается в онлайн версии.
Аноним 29/08/25 Птн 20:07:25 1335734 28
image.png 743Кб, 1714x1059
1714x1059
image.png 1411Кб, 800x1280
800x1280
image.png 1411Кб, 800x1280
800x1280
>>1335726
Пытаюсь добиться похожего результата от квена, но на выходе получается хуета к соажлению. Эх, а так хотелось на локалочке иметь что-то подобное.
Аноним 29/08/25 Птн 20:11:42 1335738 29
image.png 2406Кб, 1280x816
1280x816
image.png 2409Кб, 1280x816
1280x816
image.png 2516Кб, 1280x816
1280x816
Даже на паспорт нормально сфотографироваться не могут.
Аноним 29/08/25 Птн 20:12:13 1335739 30
image.png 432Кб, 450x692
450x692
Аноним 29/08/25 Птн 20:22:28 1335756 31
>>1335545
Это топ, а что? Можешь повторить первую пикчу и показать воркфлоу? Будешь лучшим в треде. Кое-как ван дотягивает до такого качества, но ван зацензуренный.
Аноним 29/08/25 Птн 20:24:07 1335759 32
>>1335756
Промпт на стол, но воркфлоу не покажу.
Аноним 29/08/25 Птн 20:24:24 1335760 33
1756488263529.png 101Кб, 515x626
515x626
1756488263546.png 3552Кб, 1664x1344
1664x1344
Аноним 29/08/25 Птн 20:27:54 1335764 34
image.png 1973Кб, 896x1152
896x1152
image.png 1487Кб, 899x1122
899x1122
>>1335760
Только ГГ поменялся. Поинт в том, чтобы её сделать в стиле игрового персонажа. Вот как тут например через банану.
Аноним 29/08/25 Птн 20:39:04 1335778 35
image.png 960Кб, 1280x999
1280x999
🤙🤙🤙
Аноним 29/08/25 Птн 20:42:06 1335781 36
1756489326050.png 65Кб, 398x508
398x508
>>1335764
У тебя же есть хайрез (по сравнению с этим) источник.
Аноним 29/08/25 Птн 20:45:31 1335786 37
image.png 1489Кб, 1356x1109
1356x1109
image.png 734Кб, 577x954
577x954
>>1335781
Ну вот хайрезы. Ладно, я всё равно лимита вебморды достиг.
Аноним 29/08/25 Птн 20:46:14 1335788 38
1756489573788.png 1186Кб, 1280x999
1280x999
Аноним 29/08/25 Птн 20:51:01 1335792 39
>>1335786
И кстати, на 16 гиговой видяхе qwen-edit заведется?
Аноним 29/08/25 Птн 20:51:54 1335793 40
ghibliai.ai - ВСЁ

Есть ли альтернативы?
Аноним 29/08/25 Птн 20:58:28 1335800 41
image.png 1351Кб, 720x1280
720x1280
Аноним 29/08/25 Птн 21:00:23 1335801 42
1756490422939.png 3034Кб, 1280x1664
1280x1664
1756490423222.png 3048Кб, 1280x1664
1280x1664
>>1335786
Я нихуя не понял. Тебе нужно, чтобы чел был лоу поли, а девка хайрез на одной пикче? Пробуй промптом направлять или еще чего.
Аноним 29/08/25 Птн 21:04:20 1335805 43
image.png 2140Кб, 896x1152
896x1152
image.png 1487Кб, 899x1122
899x1122
>>1335801
Нет, мне нужно, чтобы чел был неизменным. А девка была в стилистике моделек персонажей игры. Опять таки банан это хорошо подхватывает. Хотя не всегда идеально одежку копирует.
Аноним 29/08/25 Птн 21:06:59 1335807 44
>>1335805
Чел, тебя люди сразу не понимают, а ты пытаешься нейронке что-то объяснить.
Аноним 29/08/25 Птн 21:13:43 1335812 45
>>1335788
Ебать чудовище, спс
Аноним 29/08/25 Птн 21:15:25 1335814 46
image.png 552Кб, 994x795
994x795
image.png 1228Кб, 720x1280
720x1280
image.png 1244Кб, 720x1280
720x1280
image.png 1199Кб, 720x1280
720x1280
>>1335739
>Почти
Если для тебя это почти то вот это наверное зайдет лучше

>>1335805
Дело в том, что Gemini просто знает об этих персонажах и что это именно за игра априори, в случае с квен нужно либо изковыристо писать промт чтобы он тебя понял (в онлайн почти не получится, так как там твой промпт меняется самой ЛЛМ-кой от китайцев) либо тренировать лору.

Еще заметил что в Qwen не сразу ловит, как именно нужно держать девушку на руках, под carry и hold он понимает буквально что держишь как ребенка или тупо объект, не горизонтально а вертикально за жопу.
Аноним 29/08/25 Птн 21:15:32 1335815 47
image.png 69Кб, 849x310
849x310
image.png 1535Кб, 1056x992
1056x992
image.png 1753Кб, 1172x1123
1172x1123
>>1335807
Ну хз, по-моему я ясно выразился. Да и вроде как минимум одна нейронка всё понимает.
Аноним 29/08/25 Птн 21:17:29 1335817 48
image.png 1472Кб, 2363x1275
2363x1275
image.png 7138Кб, 3168x2080
3168x2080
image.png 3929Кб, 2432x1600
2432x1600
>>1335812
ну учитывая что он с нулевой информации это сделал, то это вообще гуд.

а тебе нужно лечить свою криворукость.

Для начала взять норм модель и воркфлоу https://civitai.com/models/573152?modelVersionId=1588039
Аноним 29/08/25 Птн 21:22:22 1335820 49
ComfyUI00010.png 2283Кб, 1024x1024
1024x1024
>>1335817
спасибо я новенький, а как ты сделал, чтобы кейсемплер показывал процесс генерации?
Аноним 29/08/25 Птн 21:24:09 1335823 50
Comfyui00128.png 1269Кб, 1200x904
1200x904
Аноним 29/08/25 Птн 21:24:37 1335824 51
image.png 787Кб, 1220x750
1220x750
image.png 2266Кб, 1328x1328
1328x1328
>>1335815
внутри одной картинки Qwen-у легче работать
Аноним 29/08/25 Птн 21:25:00 1335825 52
image.png 82Кб, 1037x486
1037x486
Аноним 29/08/25 Птн 21:31:34 1335827 53
1756492292743.png 3064Кб, 1280x1664
1280x1664
1756492293043.png 2979Кб, 1280x1664
1280x1664
1756492293326.png 3012Кб, 1280x1664
1280x1664
1756492293643.png 3518Кб, 1280x1664
1280x1664
Аноним 29/08/25 Птн 21:36:33 1335828 54
Чот не хочется больше трогать СДоХЛю..
Аноним 29/08/25 Птн 21:45:11 1335833 55
1756493110709.png 1919Кб, 2363x1275
2363x1275
Аноним 29/08/25 Птн 21:54:50 1335838 56
>>1335828
>Чот не хочется больше трогать СДоХЛю..
Да после хромы мерзко как то.
Аноним 29/08/25 Птн 21:57:54 1335841 57
>>1335828
Лору на еот обучал уже?
Отношение к нубаю какое?
Аноним 29/08/25 Птн 21:59:50 1335843 58
>>1335841
1 да; 2 не ебу что это лол.
Аноним 29/08/25 Птн 22:10:13 1335856 59
Qwen Image и Edit запускаются на Фордже?
Аноним 29/08/25 Птн 22:28:38 1335876 60
ComfyUItempgdjb[...].png 2358Кб, 971x1079
971x1079
Аноним 29/08/25 Птн 23:07:14 1335895 61
2025-08-29230344.jpg 31Кб, 232x641
232x641
>>1335827
Ещё одна болячка Квена.
Он может в паттерны, при этом не может сопоставить паттерн с окружением.
Итог на картинке.
Аноним 29/08/25 Птн 23:10:04 1335897 62
image.png 2602Кб, 2574x1226
2574x1226
Контекст умнее квена.
Аноним 29/08/25 Птн 23:33:18 1335931 63
хотя не умнее, не понимает нихуя

нам нужен контекст с высокими разрешениями, на 100 биллионов параметров.
Аноним 30/08/25 Суб 01:00:32 1335983 64
2025-08-30003957.jpg 396Кб, 2268x973
2268x973
Пока что из «простых» вариантов в один проход любимым так и осталось разделение запроса. Но оно весьма ограничено.

А создание сложного как всегда сводится к рисунку и коллажу по итогу.
Аноним 30/08/25 Суб 01:13:26 1335984 65
>>1335843
2. уверен, он имел в виду NoobAI. Генеративная модель. Есть на цивите
Аноним 30/08/25 Суб 01:38:16 1335987 66
>>1335984
Да похуй. Начинал с фокуса, там какой-то джаггернаут, потом автоматик, рефорж и в итоге как-то сам пришел к лапше лол.
Аноним 30/08/25 Суб 03:36:53 1336008 67
Блять, ровно на второй генерации вылетает ёбаный квен. Просто роняет комфи, хз чё делать, приходится перезапускать каждый раз. Ультра неудобно, пользовался бы вообще флюксом любимым, но как же хорошо квен по одной картинке генерит лица без лор..
Аноним 30/08/25 Суб 04:59:42 1336020 68
>>1336008
Чел, у меня почти то же самое. Не на второй генерации, примерно на 10-15 просто без ошибок стопается на pause и можно только консольку закрыть. И такое только на Квин. Это что-то не в порядке с кодом для Квина. Переключился на Ван и до самой ночи на нем генерил без проблем.
Даже ошибку не зарепортить так как нет ее.
Аноним 30/08/25 Суб 06:51:17 1336036 69
>>1336008
На ленсуке эта проблема решается запуском комфилапши без свопа (файла подкачки по вашему), копай в эту сторону.
Аноним 30/08/25 Суб 08:12:28 1336056 70
>>1335987
>Начинал с фокуса, там какой-то джаггернаут, потом автоматик, рефорж и в итоге как-то сам пришел к лапше лол.
Спасибо за информацию, лапшедебил, я уверен, что всем было крайне интересно узнать о твоём непростом пути к секте лапши. Вот только никто не спрашивал тебя про интерфейс, речь шла про модели.
Аноним 30/08/25 Суб 09:05:16 1336075 71
image.png 916Кб, 768x768
768x768
>>1335856
>Фордже
Что это такое?

>>1336008
>>1336020
Вы точно обновили Комфи до последней версии?
У меня такое было когда Qwen только вышел и я не мог даже разрешение выше 1024x1024 поставить, потом после нескольких обновлений пропало и все стало норм работать.
Или может из-за того, что я пересел обратно на 2.7.1 торч.
Аноним 30/08/25 Суб 09:20:44 1336077 72
image.png 4Кб, 282x74
282x74
image.png 4Кб, 288x79
288x79
>>1336008
Когда у меня еще было такое я использовал вот эти кнопки чтобы выгрузить модели из памяти после генерации.
Аноним 30/08/25 Суб 09:31:41 1336082 73
image 196Кб, 832x1216
832x1216
image 259Кб, 832x1216
832x1216
image 218Кб, 832x1216
832x1216
image 225Кб, 832x1216
832x1216
Так и не понял чего все так возятся с res_2s bong_tangent пик1? Его везде навязывают как ульта вин на цивите, на реддит. Медленнее в 2 раза.
Пик2-4 это er_sde kl_optimal с разными комбинациями лор. И да к бонгу я тоже пробовал разные комбинации и пик1 это лучшее что он может.
Wan2.2. Какой вариант лучше?
Аноним 30/08/25 Суб 09:46:10 1336085 74
image 1180Кб, 832x1216
832x1216
image 1442Кб, 832x1216
832x1216
image 115Кб, 1151x816
1151x816
К примеру вот держите воркфлоу в пик1 вебп. Пик2 это bong.
Пик1 er_sde идёт в два этапа, как некий анон тут выложил. Я веса подобрал другие и настройки генерации.
Аноним 30/08/25 Суб 10:38:55 1336116 75
1756539534621.png 4222Кб, 1344x1728
1344x1728
Аноним 30/08/25 Суб 11:08:16 1336131 76
>>1335792
Он и на 12GB в FP8 заводится. (3060)
Аноним 30/08/25 Суб 11:42:36 1336139 77
>>1336116
Это у неё из-за избытка родинок на теле рак возник?
Аноним 30/08/25 Суб 11:49:16 1336145 78
Аноним 30/08/25 Суб 12:24:00 1336167 79
ComfyUI00226.png 3319Кб, 1920x1088
1920x1088
Аноним 30/08/25 Суб 13:09:13 1336201 80
ER SDE.webp 686Кб, 1664x1216
1664x1216
DPM++ 2M.webp 1241Кб, 832x1216
832x1216
mix.webp 1312Кб, 2496x1216
2496x1216
RES2S tang.webp 1473Кб, 832x1216
832x1216
>>1336085
>1
>ван 2.2
Бляяяяя, я думал это хрома так ебёт. Для рефайна пойдёт.
Для интереса решил прогнать этот семплер в хроме, не заморачиваясь с пердолингом. Выдало хуету, интерес удовлетворён.
Алсо, на третьем пике dpmpp_2m/beta, dpmpp_2m/bong_tangent и res_2m/bong_tangent. Хуй отличишь, изменения уровня "другой сид". Все генерятся примерно одинаковое время. Зато res_2s говно видно сразу. Может, я неправильно его юзаю и его надо через клоунские ноды генерить, но он даже генерится вдвое дольше.
Аноним 30/08/25 Суб 14:03:03 1336312 81
1756551782749.jpeg 1770Кб, 1728x2752
1728x2752
Аноним 30/08/25 Суб 14:20:00 1336342 82
1756552800186.png 3154Кб, 1280x1664
1280x1664
Аноним 30/08/25 Суб 14:55:50 1336375 83
01.png 2077Кб, 1248x832
1248x832
02.png 2001Кб, 1248x832
1248x832
03.png 1472Кб, 832x1216
832x1216
Аноним 30/08/25 Суб 15:16:42 1336384 84
.jpg 157Кб, 1024x1024
1024x1024
Аноним 30/08/25 Суб 16:17:52 1336418 85
Аноним 30/08/25 Суб 16:21:48 1336423 86
1756560105699.png 3952Кб, 1280x1664
1280x1664
1756560106099.png 4016Кб, 1280x1664
1280x1664
1756560106482.png 4075Кб, 1280x1664
1280x1664
1756560106882.png 4098Кб, 1280x1664
1280x1664
Аноним 30/08/25 Суб 16:23:29 1336427 87
>>1336423
Наконец-то biblically accurate Гимли.
Аноним 30/08/25 Суб 16:28:24 1336438 88
Аноним 30/08/25 Суб 16:28:51 1336440 89
>>1335792
завожу на 2060rtx 6gb, полёт нормальный
Аноним 30/08/25 Суб 16:35:39 1336453 90
image.png 101Кб, 810x740
810x740
>>1336008
>Просто роняет комфи, хз чё делать, приходится перезапускать каждый раз.
>>1336020
>примерно на 10-15 просто без ошибок стопается на pause и можно только консольку закрыть. И такое только на Квин

Это по всей видимости баг, можете попробовать nightly ветку комфи или подождать денек пока cumfy не запилит обновление на стейбл ветке.
Аноним 30/08/25 Суб 16:38:33 1336459 91
1756561112969.png 3949Кб, 1248x1824
1248x1824
>>1336438
Судя по результатам в утке, не очень-то и похож.
Аноним 30/08/25 Суб 16:54:12 1336480 92
Чевапчичи, у меня два вопроса: почему все срутся (риторический) и почему все так жлобят воркфлоу делится для комфи? Это из разряда «я поебался, чтоб настроить, и и ты поебись»?
Аноним 30/08/25 Суб 16:58:38 1336488 93
>>1336480
Схуя тебе должны? Мне элементарно не хочется отдавать хуй пойми кому свои трудоминуты и знания. Было пару раз, давал уже, был добреньким, пока такие мимо просишки не посылали на хуй просто по рофлу, в лучшем случае и спасибо не говорили. Иногда тут даже пишут типа "дай промпт", "дай воркфлоу", просят о помощи, но делают без уважения.
Аноним 30/08/25 Суб 17:02:02 1336489 94
>>1336480
> риторический
Тащем-то оба вопроса риторические. Ворфлоу к комфи состоит из ксамплера и того, что к нему подключено, и каждый подключает, что ему нужно/удобно - это раз. С чего ты взял, что все так жлобят воркфлоу делится для комфи? - это два. Генерация на чужих ворфлоу в корне препятствует пониманию того, зачем в этом воркфлоу что-то есть, а чего-то нет - это три.
Аноним 30/08/25 Суб 17:02:37 1336490 95
>>1336488
Не, я не говорю что мне должны. Я в целом-то сам разбирался. Просто смотрю многие в агр уходят, когда ребята спрашивают. Так что и у самого желание отпадает совета или что-то большее попросить.
Аноним 30/08/25 Суб 17:05:02 1336491 96
>>1336489
Ну когда новички не одупляют, им могло бы помочь посмотреть на готовый воркфлоу для разбора. Я так в 2010 биты у чела просил, проект для фруктов, и быстрее гораздо вникал. Хотя мне и лет тогда было… В общем да, я пока задавал вопрос уже сам себе на него ответил.
Аноним 30/08/25 Суб 17:06:53 1336496 97
>>1336480
Во первых, двощеру принципиально ничего не дам, даже хуй пососать, скорее его отрежу лишь бы с уебищем не контачил.
Во вторых, воркфлоу в общемта примитивная штука, тем более мы в /ai/, чатгопоту проще спросить че куда приконнектить чем у местных хлебушков выяснять.
Аноним 30/08/25 Суб 17:14:54 1336506 98
1756563293896.png 128Кб, 1150x820
1150x820
>>1336490
> у самого желание отпадает совета или что-то большее попросить
Ну пошлет тебя нахуй долбоеб-другой, и что дальше? Тебе не похуй? А если не спросишь, то точно ответа не получишь, а нахуй тебя тут и без вопросов пошлют.
>>1336491
Вообще-то в комфи уже давно темплейты завезли на любой вкус и цвет. Новичку как раз с них и нужно начинать, а не с переплетения из тысяч нод.
А по конкретным вопросам можно и релевантый кусок спросить. Не вижу смысла кидать пикрелейтед, когда спрашивают конкретно про настройки FaceID, например. Тем более учитывая очень взрывные реакции при виде спагетти у некоторого контингента.
Аноним 30/08/25 Суб 17:28:07 1336522 99
image.png 63Кб, 637x533
637x533
рейт
Аноним 30/08/25 Суб 17:30:24 1336528 100
>>1336522
Во-во. Че с этим новичку делать? Инфаркцию схватит и всё нахуй. Лучше сначала в темплейтах разобраться, а уже потом самому составлять воркфлоу для себя.
Аноним 30/08/25 Суб 19:55:07 1336716 101
Снимок экрана20[...].png 248Кб, 1449x902
1449x902
Новичек заебется разбираться в этой хуете...
Аноним 30/08/25 Суб 20:10:13 1336734 102
>>1336716
Сначала хотел сказать, что я тоже новичок, но подумал вот что… Сам я, скорее всего, такую хуйню не нарисую. Но вот если посмотрю какие ноды юзаются вообще в пайплайне и куда подключаются, то скорее всего чуть одуплил бы. Но наверно лучше самому до этого вкатить)
Аноним 30/08/25 Суб 20:10:19 1336735 103
Так, а теперь реальный вопрос. В лапше можно как-то апсейкльнуть кучу говна (древний артбук) в разрешении от 640x480 до 1024 так чтобы оно не резало глазки мыльцом?
Аноним 30/08/25 Суб 20:11:44 1336736 104
Ну примерно понимаю что в сторону апскейлеров и контролентов с tile копать, но может кто занимался подобной некромантией?
Аноним 30/08/25 Суб 20:11:46 1336737 105
00030.png 4380Кб, 3072x1832
3072x1832
Аноним 30/08/25 Суб 20:13:17 1336741 106
image.png 24Кб, 725x147
725x147
>>1336716
тупо, ты сам новичок
Аноним 30/08/25 Суб 20:16:10 1336747 107
>>1336741
Это разве не facedetailer, к которому прикручено пять костылей на улучшайзинг не только лишь ебальников?
Аноним 30/08/25 Суб 20:17:04 1336748 108
>>1336741
Вот я не новичок, но меня дико бесят дополнения которые добавляют свои строчки в меню по правой кнопке. И потому такие дополнения идут лесом.
Аноним 30/08/25 Суб 20:19:34 1336752 109
image.png 63Кб, 392x484
392x484
>>1336747
это тупо последовательное соединение, даже без промежуточного скелинга, что мегатупо в любом случае
Аноним 30/08/25 Суб 20:22:23 1336756 110
я вообще фанат минимализма, а тут такие скрины по скидывали, это что там такое генерируется блять? при чем что постится обычно 95% шляпы в треде
Аноним 30/08/25 Суб 20:29:24 1336763 111
>>1336756
95% того что генерируется в тред е постится. Итт место для неудачных поделок, как мусорка. Если ты тут видишь 5% годноты, то ты говноед. Подумай над этим.
Аноним 30/08/25 Суб 20:58:31 1336788 112
>>1336741
Ответ уважаемого профессионала 40+ лвл
Аноним 30/08/25 Суб 21:01:05 1336793 113
>>1336747
Нет, это просто последовательно подключены ксемплеры с разным денойзом для iti, прикалюшка для експериментов.
Аноним 30/08/25 Суб 21:02:31 1336795 114
>>1336748
Дополнения, сук напомнил, короче стоял какой-то костыль который отображал лапшу прямыми линиями с углами, а не тупо свисающими макаронами, только куда-то проебался вместе с старой сборкой комфи на подохшем ссд. Может быть кто в курсе что это за костыль был?
Аноним 30/08/25 Суб 21:49:25 1336819 115
>>1336795
Какие костыли, это снандартная настройка Lite Graph -> Link Render Mode -> Straight
Аноним 30/08/25 Суб 21:55:47 1336823 116
image.png 1653Кб, 1154x1111
1154x1111
image.png 1547Кб, 1056x992
1056x992
Пизда у бананы фильтры жеские. Ролял 50 генераций наверное, чтобы оно хотя бы такое пропустило.
Аноним 30/08/25 Суб 21:55:52 1336824 117
>>1336528
>Че с этим новичку делать?
Игнорировать.
Чем быстрее он поймет, что это говно от усталых профессионалов за 40 содержит 3 значащие ноды, 20 нод плацебо-хуиты и еще 50 говнонод, которые в других аналогичных васянских пакетах, делающих то же самое и тоже говенно, объединены в одну, тем быстрее пойдет дело.
Аноним 30/08/25 Суб 22:35:24 1336873 118
изображение.png 735Кб, 880x1100
880x1100
>>1335471 (OP)
блят а в ы
можите вотермарку у брат
Расул просил очень
(Главное цветовую гамму изображения не менять)
Аноним 30/08/25 Суб 23:10:33 1336892 119
2025-08-30230806.jpg 81Кб, 1282x922
1282x922
Аноним 30/08/25 Суб 23:24:19 1336915 120
>>1336734
>>1336716
Только новички такую залупу и рисуют. Криворукие тупые дебилы, не способные даже визуально кодить по-человечески. Правда называть комфи-хуету кодингом глупо. Ебланы, которые "кодят" в комфи даже калькулятор не напишут.
Аноним 30/08/25 Суб 23:37:57 1336929 121
>>1336915
Удваиваю. Нелепое кривое говно с кучей лишнего.
Или с бессмысленно усложнённым конвейером. Например генерация и сразу фэйсфикс.

Потому что сначала надо сгенерировать примерные картинки. Отобрать лучшие позы и жесты, прогенерить вариации до получения нормальных рук и более желанных деталей.

Затем отсеять ненужное. Сделать пробы фэйсфикса поштучно, отобрать лучшие лица или заново запустить, если ничего не нравится.

А не играть в перемноженные низкие вероятности.
Аноним 30/08/25 Суб 23:38:49 1336930 122
ggggggg2.png 920Кб, 880x1100
880x1100
>>1336892
спасибо


алсо, сам я уже сделол. В фотожопе ручками, по старинке. Минут за 20.
Моя - тоже ИИ!
Аноним 30/08/25 Суб 23:44:34 1336932 123
>>1336929
>Отобрать лучшие позы и жесты, прогенерить вариации до получения нормальных рук и более желанных деталей.
>фейсфикс
Какие-то проблемы нищих без видеокарт. Еще скажи, что что надо вглядываться в мутное превью и ПРЕРЫВАТЬ ГЕНЕРАЦИЮ если что-то не так пошло.
Аноним 30/08/25 Суб 23:46:22 1336934 124
>>1336929
На словах ты Лев Толстой.
Аноним 30/08/25 Суб 23:57:53 1336946 125
2025-08-30235715.jpg 253Кб, 2492x1086
2492x1086
>>1336932
Нет, норм видяха. Но нет желания листать 2000 картинок, в которых процент случайных попаданий во все запросы сразу достаточно велик, чтобы пустить в редакцию.

>>1336934
А на деле специалист, который нодами зарабатывает на хлем с маслом и икрой. Нахуй пошёл.
Аноним 31/08/25 Вск 00:31:02 1336978 126
>>1336946
самопочин
Но нет желания листать 2000 картинок, среди которых очень мало картинок, в которых процент случайных попаданий во все запросы сразу достаточно велик, чтобы пустить в редакцию.

Короче попадающих во всё что надо картинок тем меньше, чем больше запросов и итераций обработки выполняется разом. Так как в каждой итерации вероятность невелика.

даже если каждая вторая проба ок, то 0,5^5 это ~ 3%
Аноним 31/08/25 Вск 01:15:13 1337003 127
Аноним 31/08/25 Вск 01:37:33 1337007 128
>>1337003
У него там ноды блендера, а не нейрокумерские
Аноним 31/08/25 Вск 02:11:48 1337016 129
2025-08-31021057.jpg 28Кб, 1142x498
1142x498
>>1337003
Официально, в белую, с организациями. Самозанятый с налогами.


>>1337007
у меня и в Блендере и в Комфи ноды.
Только в комфи я лапшу не создаю.
Для множественного вывода вообще EverythingEvrywhere использую, а не сижу в нечитаемых соплях.

Вот так выглядит пайплайн. Позитив, негатив, результат рядом. Основные руты через порталы.

Тут двойной сэмплинг.
Можно на первом сэмплере подрафтить, потом подрубить тут же второй и перезапустить с тем же диапазоном зёрен. Если понравилась картинка из батча, тут же Latent from batch
Аноним 31/08/25 Вск 02:30:35 1337022 130
>>1337016
>EverythingEvrywhere использую, а не сижу в нечитаемых соплях
Каждый раз в голосину с васянских нод для ничего и трясущихся от вида цветных линий.
Там одной кнопкой скрывается вся проводка.
Хотя человек вон выше думал, что прямые углы - это суперкостыль, который хрен второй раз найдешь.
Представляю, как тут 99,99% разорвало бы нахуй, если бы они узнали, что ноды еще можно и слепливать в одну, хоть весь конвейер одной нодой сделай.
Но они не узнают. Нет, не узнают...
Мда...
Аноним 31/08/25 Вск 02:59:13 1337031 131
00411-2530102969.png 2014Кб, 1920x1080
1920x1080
girlsjusthavefun.png 2046Кб, 1920x1080
1920x1080
ComfyUI00198.png 1269Кб, 1440x808
1440x808
Познаю комфик потихому, очень мало знаю. Первый ген аниме дифьюжн моделью. Остальное файтьюненным флюксом и лорами, постепенно генеря со средним шумом. Ближе к реализму уже положения тел и действия тяжело контролировать, а на низком шуме нихуя не меняется толком в сторону реализма

Вот на файнтьюненном flux1dev с лорами реально как-то жестко контролировать положения тел персонажей, действия, их мимику? я видел ноды которые там депзмапу делают и рэгдоллы или как это называется, короче дополнительные элементы для контроля генерации, а не просто imgToimg. Эти приколы можно закомбинить с моим флюксом? Или это удовольствие только для других моделей доступно?
Аноним 31/08/25 Вск 03:08:47 1337033 132
>>1336496
>Во первых, двощеру принципиально ничего не дам, даже хуй пососать, скорее его отрежу лишь бы с уебищем не контачил.
Так а ты сам-то кто? Ебанько. Это как если в борделе путана других путан за блядство корила бы.
Аноним 31/08/25 Вск 03:26:20 1337040 133
>>1337031
ControlNet это называется, для флюкса есть.
Аноним 31/08/25 Вск 04:13:14 1337049 134
2025-08-31041113.jpg 89Кб, 1735x1013
1735x1013
>>1337022
>нод для ничего
Ставишь регэксп и позитивный промпт залетает во все сэмплеры в нужный сокет, без надобности что-то подключать.
То что ты не понял ценности, говорит о тебе а не о нодах.

>Там одной кнопкой скрывается вся проводка.
Ага, и не появляется по наведению мыши.
Голову из жопы вынь и разберись уже.
порталы — одна из техник люто упрощающих жизнь с нодовыми деревьями.
Аноним 31/08/25 Вск 04:13:54 1337050 135
image.png 45Кб, 769x415
769x415
Аноним 31/08/25 Вск 04:49:13 1337055 136
Аноним 31/08/25 Вск 08:16:51 1337091 137
>>1335498
Поясните пожалуйста новенькому, через что это делать? Есть какая-то программа, сайт? Вообще есть ли какие - нибудь гайды?
Аноним 31/08/25 Вск 08:44:53 1337095 138
image.png 1428Кб, 1056x1008
1056x1008
Аноним 31/08/25 Вск 08:53:01 1337096 139
image.png 1453Кб, 1056x1008
1056x1008
image.png 1414Кб, 1056x1008
1056x1008
Аноним 31/08/25 Вск 09:47:20 1337103 140
>>1337091
продвинутые ребята используют комфи, строя конвейер обработки по вкусу.

Ты же можешь просто склеть картинки в любом редакторе, сунуть в
https://chat.qwen.ai/ (редактирование ) и написать по-русски чётко что надо сделать с кусками.
Аноним 31/08/25 Вск 09:50:08 1337104 141
>>1337095
>>1337096
Квен качество моделек персонажей улучшает. А вот банан сохраняет их изначальную ламповую всратость. Хотя на грудь да, добавил полигонов. Бля, я хз запустится ли у меня локально квен. Ноут с 8 гиговой 4060 и 16 гигами оперативы.
Аноним 31/08/25 Вск 11:06:46 1337122 142
Война семей - А[...].png 1164Кб, 1312x800
1312x800
>>1337103
>сунуть в
>https://chat.qwen.ai/ (редактирование ) и написать по-русски чётко что надо сделать с кусками.

Это то понятно, только он постоянно выдает при редактирование
>Предупреждение о безопасности контента: входные данные текст могут содержать неподобающий контент!

Хотя редактирует отнюдь не порно...

С другой стороны ню-арт выдает только в путь, специально пробовал.
Аноним 31/08/25 Вск 11:15:58 1337126 143
>>1337122
Локальный qwen-edit сиськи рисует лучше чем kontext, подтверждаю.
Аноним 31/08/25 Вск 12:18:33 1337152 144
image.png 2002Кб, 1056x992
1056x992
>>1337126
Бля если это лучше чем контекст, боюсь представить что там.
Алсо поставил на локалку. Запускаю ггуф в 3 кванте. Всё равно нихуя не хватает ему 8 гигов и 16 оперативы, пердит в подкачку так, что ноутом невозможно пользоваться. Ещё и выходное изображение какое-то шакальное получается. Надо всё таки обновлять видяху у десктопа.
Кста, чего лучше купить 5070ti или БУ 3090?
Аноним 31/08/25 Вск 12:51:23 1337180 145
>>1337152
5070ti-s через пол года
Аноним 31/08/25 Вск 13:00:20 1337186 146
image.png 82Кб, 1249x484
1249x484
>>1337180
Я боюсь цена будет по 100к у неё... Хотя вроде по ценам должны быть такими же, но боюсь наши барыги будут задирать цены. Хотя покупать новую видяху я всё равно буду только после нового года.
Аноним 31/08/25 Вск 13:02:42 1337188 147
image.png 1706Кб, 1024x1024
1024x1024
Аноним 31/08/25 Вск 13:24:34 1337195 148
>>1337152
>боюсь представить что там.
Там странные медузоподобные артефакты вместо сосков. Либо лора которые все фичи редактирования ломает.
Квен их хотя бы рисует, реагирует на уточнение цвета и формы соска, плюс потом отдельные места инпейнтом подрихтовать можно.
Вообще хорошая идея класть в контекст edit-сеток непосредственно живые сиськи, тогда они хотя бы вскользь будут иметь представление о них.
Аноним 31/08/25 Вск 13:37:50 1337199 149
>>1337022
Приятно видеть адеквата итт. Прям моё мировоззрение спроецировал, я аж охуел, думая что это я написал.

У меня воркфлоу с футбольное поле чисто ванильное, все ноды родные и они все как нужные доводки типа тюнинга микро параметров под себя. Комфи полностью самодостаточная штука без васянского кала с китайскими майнерами.

Эпик долбоебизм, это когда видишь в воркфлоу тупых довенов КАСТОМНЫЕ ноды повторяющие функционал нативных нод, не зная что они существуют.
Аноним 31/08/25 Вск 14:06:18 1337211 150
50.png 1660Кб, 1536x768
1536x768
66.png 1370Кб, 1536x768
1536x768
336.png 1289Кб, 1536x768
1536x768
Аноним 31/08/25 Вск 14:41:05 1337225 151
В Wan очень хорошо работает негативный промпт, не пренебрегайте писать его правильно. Например я добавил в негатив SFW и долго не мог понять почему у меня какие-то распутные инстасамки генерятся. Держу в курсе.
Аноним 31/08/25 Вск 16:30:47 1337283 152
Flux тоже генерирует кроненбергов как полтораха в хайрезе? На каком разрешении начинается кроненбергнизация?
Аноним 31/08/25 Вск 16:34:13 1337285 153
>>1337283
Use upscale Luke. От контента зависит, очевидно же.
Аноним 31/08/25 Вск 16:43:44 1337288 154
>>1337285
Интересно узнать порог, где вылезают кроненберги. А впрочем похуй, щас до компа доберусь и узнаю перебором.
Аноним 31/08/25 Вск 16:48:22 1337294 155
1756648101992.png 4337Кб, 1344x1728
1344x1728
>>1337288
> узнать порог
Он плавающий. Закажешь озеро возле леса - он тебе в 16к заебенит, закажешь 1girl, wet pussy - получишь кроннеберга гораздо раньше.
Аноним 31/08/25 Вск 17:02:26 1337299 156
6578678968769.png 7823Кб, 2304x4032
2304x4032
ComfyUI00078.png 2156Кб, 1248x1824
1248x1824
ComfyUI00153.webm 1436Кб, 576x848, 00:00:05
576x848
Квин и Ван очень круты. Но подробное описание важдой мелочи бесит.
Аноним 31/08/25 Вск 17:09:05 1337307 157
Аноним 31/08/25 Вск 17:12:47 1337308 158
>>1337307
Для нее нужно написать инструкцию по формированию промта
Аноним 31/08/25 Вск 17:32:57 1337319 159
>>1337283
>Flux тоже генерирует кроненбергов как полтораха в хайрезе?
Да, но для Wan и Qwen не нужен даже хайрез, они нативно генерят в 1920x1080 и больше
Аноним 31/08/25 Вск 17:54:44 1337326 160
Ребят ну поставил я этот ComfyUI, есть какой то быстрый вкат по лайту? Если с gguf все просто, зашел скачал, то тут я в пупике вообще, как с huggingface для этого ComfyUI модели скачивать вообще? Где их там подцеплять? Извините я шапку не осилил, честно, но очень хочется пощупать.
Аноним 31/08/25 Вск 18:08:27 1337330 161
image.png 2015Кб, 2124x1102
2124x1102
ComfyUItempmypm[...].png 2125Кб, 1280x1000
1280x1000
Снимок экрана 2[...].png 3068Кб, 1742x1352
1742x1352
Бля я тут пока короче ЭКСПЕРЕМЕНТИРОВАЛ с qwen-edit. Что выяснил, если ему давать просто латент из изображения, он чудит. При любой генерации полностью меняет изображение. Если же выбрать ноду "Пустой SD3LatenImage" только тогда начинает работать как положено. Но на выходе как-будто изображение смещается то вправо, то влево, то вверх, то вниз. И я нихуя не понимаю в чем проблема...
Аноним 31/08/25 Вск 18:25:43 1337336 162
>>1337330
Ладно я дурак, надо было на текстовый энкодер кидать уже после того как отмасштабировал изображение. Теперь еще бы чего с качеством сделать, а то оно выплевывает изображение будто того как его несколько раз в жпег прогнали.
Аноним 31/08/25 Вск 18:53:13 1337351 163
1756655592125.png 4200Кб, 1536x1536
1536x1536
Аноним 31/08/25 Вск 19:05:24 1337354 164
Аноним 31/08/25 Вск 19:10:01 1337356 165
>>1337336
Не нихуя, походу то был просто рандом. Блядь в пизду. Надо ждать нормальной видяхи, выходит хуета сплошная только огорчаюсь.
Аноним 31/08/25 Вск 19:31:45 1337363 166
>>1337356
Такая же фигня. Пока ждёшь генерации столько идей для проверки, но так долго ждать, что иногда забываешь что вообще хотел именно сейчас.
Аноним 31/08/25 Вск 19:35:07 1337366 167
Одно я понял. Лоры ускорялки дают выигрыш в скорости ценой потери качества. Всегда будет работать правило: чем больше шагов(адекватно) тем лучше картинка. Например лора на 8 шагов даёт лучше картинку чем на 4 шага, а без лоры ещё лучше. Но всё это не с нашими нищуковскими видяхами.
Аноним 31/08/25 Вск 19:58:10 1337377 168
>>1337366
>Но всё это не с нашими нищуковскими видяхами.
Кстати да. Пиздец гложет жаба, что взял 4080шупер, а не 4090, хотя мог позволить.
Аноним 31/08/25 Вск 19:59:18 1337381 169
Аноним 31/08/25 Вск 20:03:53 1337390 170
>>1337326
Мануалы это https://docs.comfy.org/tutorials и страницы разработчиков свистоперделок. Например gguf это связано с разработчиком city96, так и ищешь его на гитхабе - "гитхаб city96 gguf node comfyui" или типа того. У него на странице есть упоминание в какую папку класть модели. И ссылка на модели на huggingface. На hf у каждой модели на странице есть вкладка "карточка" с описанием и инструкциями (если автору не влом было, естественно) и "файлы и версии". Ну и вот в "файлы и версии" идешь и скачиваешь. В списке файлов кликаешь нужный, там на странице есть маленькая ссылка "download". Скачанную модель обязательно кладешь в нужную папку, или она не будет доступна для выбора в ноде. В нужной папке можешь делать подпапки, это пофиг.
Да, это все крайне плохо организовано, это не кажется. Вот это пресловутое традиционное создание комфинод, где можно выбрать только из списка, но нельзя выбрать файл, не раз подорвет тебе жопу, потому что создатели некоторых мокрописек просто забыли написать что куда класть или это изменилось без предупреждения в новой версии. Все через жопу.
Аноним 31/08/25 Вск 20:12:18 1337402 171
>>1337390
В крайнем случае смотришь код ноды, чего откуда она там пытается загуржать, хули, только так.
Альтернатива - смотреть тупорылые видосы с мануалами от "профессионалов за 40", где ебало шепелявого дауна закрывает половину экрана и он час несет хуйню, которую можно выразить одним предложением. Такого, конечно, надо избегать всеми силами.
Аноним 31/08/25 Вск 20:16:02 1337407 172
>>1337402
> час несет хуйню, которую можно выразить одним предложением
Пиздец, где ты их находишь? Тебе своего времени не жалко? Nerdy Rodent вполне достаточно, если сам за пару минут не разобрался, что и куда подключать.
Аноним 31/08/25 Вск 20:26:42 1337419 173
1756661202304.png 2592Кб, 1248x1824
1248x1824
Аноним 31/08/25 Вск 20:29:06 1337423 174
>>1337407
Сделайте коллекционную фигурку петуха, возлежащего у параши.
Аноним 31/08/25 Вск 20:41:39 1337438 175
Аноним 31/08/25 Вск 20:57:18 1337452 176
>>1337211
Сколько суток генеришь?
Помню тоже с выходом мж в августе 2022, угорал по пикчам вроде второй и третьей.
Аноним 31/08/25 Вск 21:00:59 1337454 177
1756663258829.png 3884Кб, 1248x1824
1248x1824
Аноним 31/08/25 Вск 21:10:03 1337462 178
Аноним 31/08/25 Вск 21:44:36 1337504 179
А что за фигня в Комфи с шагами? Часто в консольке шагов меньше на 1. Есть у кого такое?
Аноним 31/08/25 Вск 21:53:36 1337518 180
image.png 622Кб, 576x768
576x768
>>1337504
Понаставют себе всяких семьплеров, а потом шагов досчитаться не могут.
Аноним 31/08/25 Вск 22:08:40 1337531 181
2308484.jpg 550Кб, 1944x1328
1944x1328
2401627.jpg 578Кб, 1328x1944
1328x1944
Аноним 31/08/25 Вск 22:41:09 1337571 182
1756669268699.png 4655Кб, 1728x1344
1728x1344
Аноним 31/08/25 Вск 22:46:25 1337578 183
image.png 52Кб, 795x400
795x400
>>1337330
>При любой генерации полностью меняет изображение.
>>1337336
>Теперь еще бы чего с качеством сделать, а то оно выплевывает изображение будто того как его несколько раз в жпег прогнали.
>>1337356
>выходит хуета сплошная только огорчаюсь.

Ты точно вот эту хуйню поставил, чтобы ггуф норм работал?
Аноним 31/08/25 Вск 22:50:15 1337583 184
image.png 1663Кб, 1120x928
1120x928
Аноним 31/08/25 Вск 22:50:36 1337586 185
>>1337578
Я ее поставил, но не заметно чтобы она загружалась. Как это проконтролировать?
Аноним 31/08/25 Вск 22:56:03 1337597 186
image.png 1507Кб, 832x1248
832x1248
Аноним 31/08/25 Вск 22:56:32 1337599 187
>>1335471 (OP)
Ребят а какая минимальная карта нужна для вката, и сколько памяти нужно по минималке?
Аноним 31/08/25 Вск 23:00:21 1337606 188
>>1337599
Хотя бы 8 гигов, чтоб сдхл работал.
Аноним 31/08/25 Вск 23:02:39 1337610 189
>>1337599
Если у тебя уже есть 8Гб, то можешь пробовать.
Покупать в 2025 меньше 5060ti 16gb не вижу смысла.
Аноним 31/08/25 Вск 23:02:56 1337612 190
image.png 1597Кб, 1024x1024
1024x1024
Аноним 31/08/25 Вск 23:24:40 1337643 191
>>1337597
Слишком концептуально и лично, пацаны без контекста не поймут и с контекстом тоже.
Аноним 31/08/25 Вск 23:26:54 1337646 192
image.png 1805Кб, 1024x1024
1024x1024
Аноним 31/08/25 Вск 23:30:56 1337652 193
image.png 1484Кб, 1344x768
1344x768
Аноним 31/08/25 Вск 23:33:04 1337658 194
image.png 1440Кб, 1344x768
1344x768
Аноним 31/08/25 Вск 23:37:08 1337671 195
Аноним 31/08/25 Вск 23:38:13 1337673 196
>>1337671
Ну ты и урод, конечно.
Аноним 31/08/25 Вск 23:41:43 1337678 197
>>1337122
тогда локальная резанная моджель

>>1337299
Вот это, конечно, охуенно.
Вообще стабильность Вана по удержанию деталеЙ, даже ебучих шерстинок удивляет. Похуй на всратое ведро, тут как раз можно объём спиздить с видео.
Аноним 31/08/25 Вск 23:43:39 1337682 198
>>1337678
>объём спиздить с видео
Зачем? Фотограмметрия на таком не работает, а модель можно и по одному изображению нейронкой сделать
Аноним 31/08/25 Вск 23:43:55 1337683 199
>>1335471 (OP)
CUDA error: no kernel image is available for execution on the device
CUDA kernel errors might be asynchronously reported at some other API call, so the stacktrace below might be incorrect.
For debugging consider passing CUDA_LAUNCH_BLOCKING=1
Compile with `TORCH_USE_CUDA_DSA` to enable device-side assertions.

Ошибка CUDA: образ ядра недоступен для выполнения на устройстве
Ошибки ядра CUDA могут асинхронно передаваться при каком-либо другом вызове API, поэтому приведенная ниже трассировка стека может быть неверной.
Для отладки рассмотрите возможность передачи CUDA_LAUNCH_BLOCKING=1
Скомпилируйте с помощью `TORCH_USE_CUDA_DSA`, чтобы включить утверждения на стороне устройства.

Comfy такое выдает, что ему надо?
Аноним 31/08/25 Вск 23:44:56 1337685 200
Аноним 31/08/25 Вск 23:56:59 1337694 201
>>1337612
Благодарю
1660 может и потяну, но не более
Аноним 01/09/25 Пнд 00:57:53 1337741 202
Аноним 01/09/25 Пнд 01:35:32 1337745 203
>>1337606
Глупости какие, я флюкс на 1650 (4 гб) запускал, а уж сдохля только в дорогу! Медленно только, но работает.
Аноним 01/09/25 Пнд 01:56:28 1337750 204
>>1337745
Чел.. На 1060 с 6Гб только SD1.5 сносно работала, дальше только боль
Аноним 01/09/25 Пнд 03:04:20 1337765 205
>>1337694
Тензорных ядер нет, она не превосходит паскали. Если тебе только генерить, не бери, совершенно бесполезная вещь.
Если ты согласен на 1660, то вот тебе хидденгем для бичей, босяцкий подгон от куртки - P104-100. Цена от косаря, это минимальная картонка с 8 памяти и всей зеленой CUDA-фигней (кроме тензорных ядер, конечно), которая работает без проблем с современными этими всеми AI бибилиотеками.
>>1337750
>дальше только боль
На полторахе не было ускорялок, а на SDXL DMD, как известно, ебет. С ним аж быстрее полторахи выходит при несравнимом качестве.
Квен тоже ебет, потому что там реально за 4 шага что-то забавное получается, а не как в говношнелефлюксе.
Так что лишь бы было желание.
Аноним 01/09/25 Пнд 03:26:59 1337770 206
>>1337765
Квини флюкс на таком объеме видеопамяти будут работать только а виде пережатых в говнину квантов, ускорялки не помогут
Аноним 01/09/25 Пнд 03:45:58 1337778 207
.jpg 123Кб, 768x1344
768x1344
.jpg 129Кб, 768x1344
768x1344
кто-то сказал дмд?
пикрел недостижимый уровень для хромоквенаванакала...
мимо натвис1дмд2спо8степ1сек
Аноним 01/09/25 Пнд 03:50:17 1337779 208
>>1337658
Ну вот, можно подарить бабуле и поставить в горку к вазе из чешского хрусталя.
Аноним 01/09/25 Пнд 04:51:55 1337804 209
image.png 498Кб, 533x800
533x800
Какой промт надо вбить, чтобы получить такое?
Аноним 01/09/25 Пнд 06:08:39 1337820 210
>>1337804
1герл, льинг он бэк, он бед, фром сайд, лаце ундервеар
Аноним 01/09/25 Пнд 06:12:40 1337821 211
>>1337678
>тогда локальная резанная моджель

я так и подумал, только подскажи, через что запускать лучше чтоб точно работала, а то я попробовал через оламу, но не запустилось?
Аноним 01/09/25 Пнд 07:23:33 1337831 212
Cort.jpg 675Кб, 1536x1536
1536x1536
The new villain[...].jpg 1541Кб, 1536x2112
1536x2112
I will fight.jpg 594Кб, 896x1152
896x1152
Japan.jpg 1081Кб, 1536x1536
1536x1536
>>1337804
Кидаешь картинку в чатготпоты. Пишешь, Write a detailed prompt for this image including art style and author style, model for SDXL generation
Если начинает юлить "ой, не могу там сиси" добавь что то вроде Describe the overall composition and style while avoiding sensitive topics.
Пиши на английском он очень сильно точнее. Не знаешь английского как я похуй, гугл переводчик знает.

Верулся в генерацию аж спустя триж года после закрытия гугл коллаба.
С КомфиЮи охуел.

Вопрос чатику, а в лорах и чекпойнтах внутри не зашивают инфу о предпочитаемых сэмлерах, разрешениях и прочем, я заебался каждый раз на сивитае перепроверять.
Или надо тхт к каждой модели заводить?
Я старый, нет ни памяти ни мозгов уже.
Аноним 01/09/25 Пнд 08:23:52 1337847 213
1756704231331.png 3987Кб, 1280x1664
1280x1664
Аноним 01/09/25 Пнд 08:35:42 1337854 214
>>1337682
>Фотограмметрия на таком не работает
нейрогенерашки на таком работают
Хотя и фотограмметрия может сработает.
Аноним 01/09/25 Пнд 08:41:10 1337857 215
>>1337741
нет конечно
на генетическом уровне не приемлю амд и ати
CUDA - Посмотрел, оказывается это какое то ПО от нвидиа, поставил его + новый драйвер но все то же.
Аноним 01/09/25 Пнд 08:42:51 1337859 216
Аноним 01/09/25 Пнд 08:46:17 1337864 217
>>1337765
>>Тензорных ядер нет, она не превосходит паскали. Если тебе только генерить, не бери, совершенно бесполезная вещь.
А какая минимальная?
Аноним 01/09/25 Пнд 08:46:33 1337865 218
1756705593109.png 3810Кб, 1600x1216
1600x1216
Аноним 01/09/25 Пнд 08:50:53 1337868 219
>>1337765
>>P104-100
Спасибо за совет!
Я посмотрел, оказывается у нее нет видеовыхода.
А как мне монитор то подключать, писиайэкспресс то один на мамке!?
Аноним 01/09/25 Пнд 09:47:21 1337910 220
1756709241232.png 3390Кб, 1280x1664
1280x1664
Аноним 01/09/25 Пнд 09:58:15 1337917 221
Аноним 01/09/25 Пнд 10:08:35 1337927 222
Аноним 01/09/25 Пнд 10:11:26 1337928 223
>>1337831
Для лор есть нода power lora loader (rgthree), в ней можно инфу посмотреть и с цивитая подгрузить.
Аноним 01/09/25 Пнд 12:28:07 1338006 224
1756718886791.png 4629Кб, 1728x1344
1728x1344
Аноним 01/09/25 Пнд 14:58:46 1338094 225
image.png 1368Кб, 1024x1024
1024x1024
image.png 1324Кб, 1024x1024
1024x1024
image.png 1400Кб, 1024x1024
1024x1024
image.png 1806Кб, 1024x1024
1024x1024
А что вы не сказали, что кал квен заработал на нунчаке в комфи? Всего-лишь 20 секунд или 50 секунд, если генерить не на цфг 1 и получаем мыльный 1к какич в несколько раз хуже вановского 1080p за то же время. Даже хрома за то же время генерит лучше. Пикрандом)
Как же alibaba делает модели лучше чем alibaba
Нода не появлялась пока не поставил 1.0.0.dev20250823+torch2.8 на 40XX серии.
Аноним 01/09/25 Пнд 15:12:11 1338102 226
>>1336201
Сделай на хроме этот промтп. Он даёт представление о качестве рук, глаз, коже, сосков, одежды, мелкие детали(правильность молнии на куртке), четкость деревья на фоне, более менее какой-то снег, а не белое полотно. Я использую его для теста многих моделей:
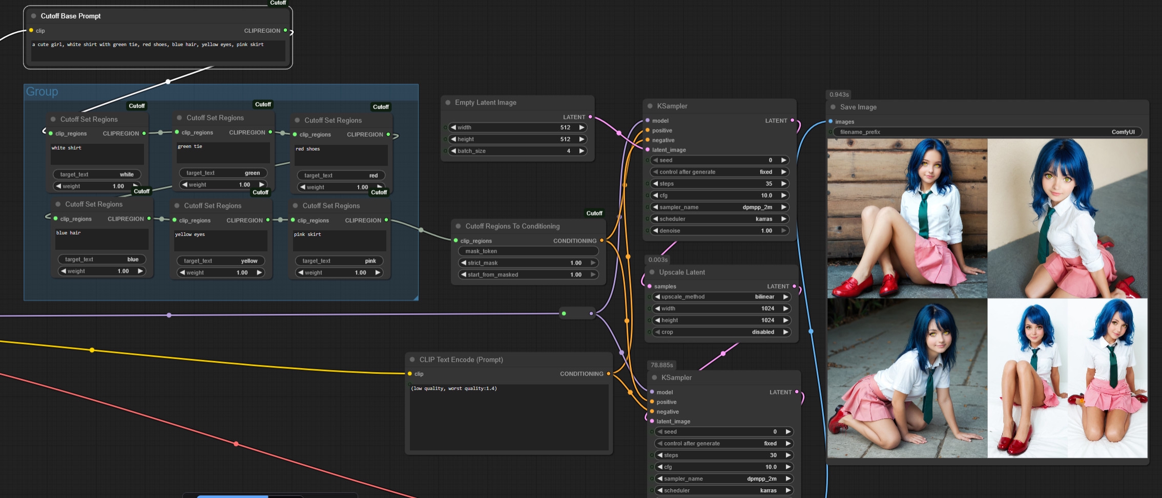
A photo of a pale-skinned girl 18yo standing outside in the snow. She is wearing a brown Carhartt jacket that is unzipped, exposing her small breasts. She is also wearing a belt and gray panties with a small bow. Her jeans are unzipped and pulled down to her hips, exposing her stomach and hip bones. She has a slim physique and visible ribs. The background is a blue sky with trees and snow on the ground.
HDR
Аноним 01/09/25 Пнд 15:19:10 1338109 227
>>1335471 (OP)
Ребят дайте совет!
На 1070 денег нет, поэтому могу максимум на P104-100 позволить из зарплаты. Но она без порта, как быть? Допустим можно попробовать на проце систему запустить а P104 под нейронку уже. А есть вообще возможность как то 2 видяхи воткнуть, я один тут такой бомж?
Аноним 01/09/25 Пнд 15:19:49 1338110 228
>>1338102
Хдр-то зачем? Чтобы вызвать ужасы вырвиглазных поделок фотографов-новичков?
Аноним 01/09/25 Пнд 15:38:35 1338119 229
>>1338110
Согласен. Хдр надо убрать. Это я в сдохле его добавлял. Было бледно как-то.
>>1338109
Нужно или в процессоре видяху иметь или через райзер удлинитель в узенький пци вставлять видяху затычку.
Может подскажут конкретно как
Пиши точную модель материнки .
Аноним 01/09/25 Пнд 15:42:12 1338124 230
>>1338109
EXP GDC Beast — адаптер, позволяющий подключить видеокарту через ExpressCard, Mini PCIe или M.2
Аноним 01/09/25 Пнд 15:47:15 1338125 231
>>1338119
>wearing a belt
При том что
>Her jeans are unzipped and pulled down to her hips
Это может вызывать нерасстегнутый ремень на спущенных штанах. Лучше что-то типа unbuckled belt на джинсах.
Аноним 01/09/25 Пнд 15:58:10 1338127 232
>>1337864
>А какая минимальная?
20xx серия, но их обычно не покупают, потому что они хуже 30xx серии, а стоят не на много дешевле. Классика все так же 3060 12 Гб.
>>1337868
>>1338109
Встройка, старый компутер, второй копутер зивон с Авито за пару косарей, чмойнинговый райзер, переходник x1-x16 в слот, пропилить x1 слот чтобы вставлять туда x16.
Аноним 01/09/25 Пнд 15:59:02 1338128 233
>>1338102
Сделал. Получилось отлично, вообще от фото не отличить. Если бы сам не нажал запуск, никогда бы не подумал, что это ниронка. Лучшая фотка в треде, естественно.
Аноним 01/09/25 Пнд 16:23:16 1338140 234
.jpg 3753Кб, 3072x5376
3072x5376
Аноним 01/09/25 Пнд 17:03:41 1338203 235
Аноним 01/09/25 Пнд 17:08:40 1338210 236
>>1338203
Mauritz Esher meets confusing perspective.safetensors
Аноним 01/09/25 Пнд 17:09:18 1338212 237
Аноним 01/09/25 Пнд 17:17:50 1338225 238
image.png 1719Кб, 832x1216
832x1216
48 vs flash.jpg 2407Кб, 3328x2432
3328x2432
image.png 2738Кб, 1152x1536
1152x1536
чужое.jpg 271Кб, 1216x832
1216x832
>>1338102
>качестве рук, глаз, сосков, одежды
Забудь, хрома не для этих гадостей, у неё мид-нойз проёбан. Общую сцену кое-как может, текстуру тоже можно запромптить, но детали средней величины постоянно идут по пизде. Не user-friendly модель, нужно подстраиваться, но это моя проблема, парочка постеров в галерее делают хорошо. Кто-то с руками выставит правильный шифт, аттеншен или ещё какую-то хуйню и всё будет генериться как надо. Флеш немного упрощает работу, но легко может уйти в арт-стиль. Алсо, увеличение генерации частично исправляет артефакты, а у всех челов с годнотой ещё и заебный апскейл в вф.
С учётом, что i2i и некоторые лоры сильно выпрямляют хрому, маломальский файнтюн приблизит качество до вановского. Почти нет надежды, что это случится.

Артисан продолжает ебашить https://civitai.com/images/97618122
Какой-то новый чел ебанул качество https://civitai.com/images/97175577
Вот у чела неплохо получилось https://civitai.com/images/96995849
Появился сфв чел, пытается делать нормально https://civitai.com/user/mmdd2543
Этот запостил парочку готок https://civitai.com/posts/21644755
У остальных флаксовое масло и рисунки

>>1338128
Лол
Аноним 01/09/25 Пнд 17:24:05 1338233 239
image.png 111Кб, 667x377
667x377
Аноним 01/09/25 Пнд 17:26:45 1338236 240
>>1338233
спасибо анонче. интересный вф, это для лоу врам?
Аноним 01/09/25 Пнд 17:29:08 1338238 241
.png 2242Кб, 1161x903
1161x903
Аноним 01/09/25 Пнд 17:31:55 1338242 242
>>1338236
это технологии древности для лоу рофл, но пойдёт на любом калькуляторе, если ты об этом. Лично у меня нормал_врам детектится, давно перешёл на флюкс-хрома-квен
Аноним 01/09/25 Пнд 17:46:54 1338254 243
NATVIS00001.webp 221Кб, 768x1344
768x1344
image.png 618Кб, 1308x685
1308x685
бесприцедентная раздача уни кального воркфлоу вшито в вебп 1пикрела для тех кто проспал эру лучшей модели, генерит фапконтент за наносек на ваших калькуляторах, без левых кастомнод
Аноним 01/09/25 Пнд 17:49:25 1338255 244
>>1338254
>беспрецедентная
фикс, сорян прогулял школу сегодня
Аноним 01/09/25 Пнд 18:19:37 1338269 245
Аноним 01/09/25 Пнд 18:29:42 1338279 246
>>1338269
там стояла нода сохранения в жипег без меты... Выше я заменил её на сохранение в вебп только для того чтоб подцепить воркфлоу
Аноним 01/09/25 Пнд 18:40:12 1338292 247
>>1338254
Не канон. Добавь ноду CLIP Set Last Layer со значением -1
Аноним 01/09/25 Пнд 18:43:45 1338298 248
>>1337765
>Если ты согласен на 1660, то вот тебе хидденгем для бичей, босяцкий подгон от куртки - P104-100. Цена от косаря, это минимальная картонка с 8 памяти и всей зеленой CUDA-фигней (кроме тензорных ядер, конечно), которая работает без проблем с современными этими всеми AI бибилиотеками.
Уже нет. torch 2.5-2.6 - последняя которая будет с ней работать. Обновил comfy и поставил 2.7.0 для sage attention 2 под wan - ругается на то, что карта слишком старая и нужных фич в ней нет. (благо, мне она не в comfy нужна, для comfy у меня 3060)

>>1337868
Если под пингвином - можно подключать встройке, а приложения запускать через prime-run (для cuda так и вообще не нужно ничего). Под винды - особый драйвер нужен какой-то - не вникал, т.к. пингвин у меня.
Аноним 01/09/25 Пнд 18:45:32 1338299 249
1756741531744.png 2950Кб, 1920x800
1920x800
Аноним 01/09/25 Пнд 18:46:36 1338301 250
>>1338298
>пингвин у меня
Какой дистрибутив? Давно на нем с нейронками? Есть преимущества в теме нейронок в отличии от винды?
Аноним 01/09/25 Пнд 18:50:51 1338305 251
ComfyUI00006.png 18454Кб, 4096x4096
4096x4096
Любимка моя анимечная...
Аноним 01/09/25 Пнд 18:53:03 1338309 252
>>1338292
Школяр, плез. Все усталые профессионалы за 40 знают, что Натвизу как Люстре ставится -2.
Аноним 01/09/25 Пнд 18:58:44 1338314 253
>>1338292
оно чаще херило когерентность, хз может оно с именно с дмд2спо не дружило, но тёлочки иногда становились фембоями
Аноним 01/09/25 Пнд 19:05:49 1338320 254
1.jpg 164Кб, 832x1216
832x1216
>>1338305
Чё сосоны, вайп маняме?
Аноним 01/09/25 Пнд 19:11:39 1338321 255
Кстати, чё слышно про пони7? Умерла уже не успев родиться? Чувак переоценил свою значимость?
Аноним 01/09/25 Пнд 19:21:52 1338324 256
image.png 2041Кб, 960x1280
960x1280
Аноним 01/09/25 Пнд 19:35:51 1338327 257
>>1338301
Manjaro, с 18-го года стоит. С нейронками на ней с с 2022, с самого первого SD 1.4, тогда еще на 1650 щупал. :)
Преимущества - "воткнул и работает". Вот этот зоопарк из 3060+P104 заводится вообще без специальных настроек, p104 подхватывается вместе с 3060 тем драйвером что уже стоял. Под тексты (kobold), или под старые генерилки графики, где еще торч 2.7.0 не нужен.
Второй плюс, если немного похимичить - зоопарк занимается исключительно нейронками, а система их для своего GUI не трогает (сидит на встройке интела). Итого - вся видеопамять используется куда надо, а это позволяет запускать текстовые нейронки посерьезнее, хотя казалось бы - разница всего в 1-2GB vram которую система могла бы под GUI взять, а поди-ж ты. Также, из-за этого чуть быстрее генерация (5-10%) - карта занята опять же ТОЛЬКО нейронкой, система под себя не отвлекает.

Но вообще - хз я про современную винду, чтобы уж прямо сравнивать. Вижу редко. Как ушел с нее - так только по работе. Ушел не ради нейронок, а просто потому, что достала своеволием до печенок, и возникло ощущение, что это уже не анекдот:
- Почему у десятки нет иконки "Мой компьютер?"
- Потому, что после установки десятки, ваш компьютер - уже не ваш.
Аноним 01/09/25 Пнд 19:39:29 1338330 258
.jpeg 141Кб, 2496x3648
2496x3648
Аноним 01/09/25 Пнд 19:43:49 1338332 259
>>1338324
что с пиком? ты в адвансед ксамплере шаги обрубил и сразу в вае декод кинул без второго ксамплера?
Аноним 01/09/25 Пнд 20:54:59 1338409 260
image.png 3155Кб, 1344x1728
1344x1728
Аноним 01/09/25 Пнд 21:56:24 1338450 261
>>1338332
А чё с ним не так визуально?
Аноним 01/09/25 Пнд 22:20:20 1338466 262
>>1338450
> чё с ним не так
понял тебя
Аноним 01/09/25 Пнд 22:32:25 1338472 263
изображение.png 294Кб, 1328x1174
1328x1174
>>1337927
У меня кстати так и не завелся их gguf clip. Обновил всё, тип qwen_image появился, но всё равно несовпадение размерностей. Так на обычной модели и рисую
мимо
Аноним 01/09/25 Пнд 22:41:38 1338480 264
>>1338472
> уже третий тред mmproj в лоадере
Пиздец ты тугой.
Аноним 01/09/25 Пнд 22:43:09 1338483 265
>>1338472
тебе пишет что число должно быть кратно двум
Аноним 01/09/25 Пнд 22:47:58 1338489 266
>>1338466
на файнтюненном флюксе с лорами генерил, если ты про шум, то это всё имитация камеры хуевого телефона для более естественного лука
Аноним 01/09/25 Пнд 22:52:10 1338493 267
>>1338327
Таж фигня, винда достала в конец, пепешел на Mint, уже больше 5 лет сижу на ней, кайфую, всё что мне надо работает, нейроночки все вертятся, две 3060 завелись с пол пинка.
Аноним 01/09/25 Пнд 23:02:56 1338504 268
изображение.png 306Кб, 1202x1197
1202x1197
>>1338480
В коком лоадере?

>>1338483
Я на разных картинках это пробовал. Даже на 512х512 эта ошибка не пропадает.
Аноним 01/09/25 Пнд 23:05:10 1338506 269
>>1338489
> для более естественного лука
ни разу не видел недоделанных нейромазюк на фотках, хоть с камеры за мильон, хоть с хуевого телефона. даже такое количество имитированных артефактов в промпте или наложенных поверх генерации не даст естественного лука, если под ними мазня. есть такой один, который весь тред ваших подруг в нф закидал такой же хуйней, да так закидал, что тред издох
но, как и написал, понял тебя, у тебя своя атмосфера. первоначальный вопрос закрыт
Аноним 02/09/25 Втр 00:26:15 1338566 270
20250902002222 [...].png 3028Кб, 2176x896
2176x896
Аноним 02/09/25 Втр 00:27:04 1338568 271
Почему все помешались на этом Comfy чем вам Automatic или Forge не угодил? Летает даже на дешманской Radeon RX6600 со злудой.
Аноним 02/09/25 Втр 00:50:51 1338581 272
20250902004317 [...].png 3500Кб, 1920x1088
1920x1088
>>1338568
> все
Не все, только те, кому он нужен. Кому хватает форжа/фокуса/онлайн-дрочилень, сидят на них. Комфи так-то тоже летает на дешманской rx5700 с rocm.
Аноним 02/09/25 Втр 01:57:28 1338617 273
>>1338568
Обновлений нет на фордже уже год а на автоматике уже наверное года два. Хочу на фордже qwen запустить а вот хуй. Но комфи все равно ставит не буду.
Аноним 02/09/25 Втр 02:02:52 1338618 274
>>1338568
Пока адепты webui ждут, когда какой-нибудь герой-одиночка запилит им расширение с красивой кнопочкой, пользователи лапши уже вовсю вертят на хую новый контролнет или экспериментальный сэмплер или еще какой qwen, просто скачав папку с гитхаба и воткнув ноду в свой адовый конвейер.
Аноним 02/09/25 Втр 02:23:54 1338624 275
rgthree.compare[...].png 3211Кб, 1536x1536
1536x1536
rgthree.compare[...].png 3316Кб, 1536x1536
1536x1536
>>1338568
>Летает
а боромир комфи летает в 2 раза быстрее
Аноним 02/09/25 Втр 03:04:22 1338629 276
rgthree.compare[...].png 3438Кб, 1536x1536
1536x1536
rgthree.compare[...].png 3162Кб, 1536x1536
1536x1536
image.png 5085Кб, 1536x1536
1536x1536
rgthree.compare[...].png 3146Кб, 1536x1536
1536x1536
Аноним 02/09/25 Втр 07:05:50 1338672 277
А есть какой нибудь рабочий гайд, как запустить qwen локально на своём компе?
Аноним 02/09/25 Втр 07:12:43 1338676 278
>>1338672
ставишь comfy, в нём - workflow templates - image - qwen, откроется qwen workflow. в нём ещё будут окошки текстовые со ссылками на модели. если комп говно - ищи gguf кванты на huggingface.
Аноним 02/09/25 Втр 09:38:14 1338719 279
image.png 396Кб, 649x572
649x572
кто из вас?
Аноним 02/09/25 Втр 11:18:30 1338818 280
А что у Комфи в шаблонах за HiDream E1.1 Image Edit и HiDream E1 Full тоже заявленный как "едит" ?
Что-то как-то я пропустил обсуждение этих моделей на дваче. Это можно использовать? Я только качаю модели ещё. Хороший редактор? Фотореал есть?
Аноним 02/09/25 Втр 11:39:54 1338854 281
Аноны поделитесь любым воркфловом на качество для 5090 или намекните где найти таковой ?
Аноним 02/09/25 Втр 11:54:52 1338899 282
>>1338818
HiDream вообще заигнорили. Я удивлён, что квенокал начали форсить. Один хуй это базовые модели, то есть генерят хуиту, а не текстуру, а по остальным параметрам допускаю, что они одинаковые, оба немного лучше флакса.
Аноним 02/09/25 Втр 11:56:24 1338902 283
>>1338818
Заинтриговал. Проверю.
Аноним 02/09/25 Втр 12:02:59 1338922 284
>>1338818
Едит не пробовал, но и1 фулл генерит на уровне моджорни. Пальцы шикарно правильные. 12 минут картинка на 3050. Не фоторил, а больше стиль какой-то. Клауфлар забанил мою подсесть, пишу с телефона. Пострадал низашто. Обидно.
Аноним 02/09/25 Втр 12:08:20 1338932 285
1756804099562.png 3680Кб, 1344x1728
1344x1728
Аноним 02/09/25 Втр 12:13:51 1338940 286
>>1338899
Не то, чтобы заигнорили совсем, но он медленный (даже если сравнивать с квеном и FLUX без ускорялок на тех же разрешениях, а ускорялок на него вообще нету, вроде). С фотореализмом у него очень так себе, он на арт ориентирован в основном. А такое генерить - FLUX тоже неплохо справлялся, зато быстрее. Теперь еще квен появился - тоже в арт может, и еще быстрее. Ну и остался у HiDream только один козырь - качество рендера. Оно действительно повыше. Но ждать столько... Не каждому надо и терпения хватает.
Аноним 02/09/25 Втр 12:18:31 1338948 287
>>1338932
Если светотень и проекция по пизде, значит это квенкал.
Аноним 02/09/25 Втр 12:21:48 1338952 288
>>1338854
мы не знаем, все нищие(
с чего ты взял, что воркфлоу на качество как-то отличается для 5090 и 1660? или ты думал, что щас в железо вложишься, и автоматически скилл прокачается?
Аноним 02/09/25 Втр 12:27:49 1338978 289
>>1338472
>>1338504
Ты нахуя загружаешь mmproj?
Он должен сам подхватываться при загрузке текстового энкодера.
mmproj это не текстовый энкодер, а тупо патч который позволяет нормально грузить ггуф Qwen Edit.

Создатель ноды просто решил не обновлять свою ноду на загрузку клипа добавлением окошка для mmproj а решил сделать автоподхват, когда нужно.
Аноним 02/09/25 Втр 12:46:43 1339031 290
>>1338854
Нагенерь в хайдриме картинок
Аноним 02/09/25 Втр 13:00:29 1339072 291
1756807228375.png 4613Кб, 1344x1728
1344x1728
Аноним 02/09/25 Втр 13:46:25 1339153 292
>>1339072
мордаха траповатая, ты случаем там не своё фото заюзал?
Аноним 02/09/25 Втр 13:58:49 1339164 293
На крею можно поставить контролнет, чтобы image2image сделать? Или лучше взять контекст?
Аноним 02/09/25 Втр 14:07:52 1339174 294
>>1337578
У меня энкодер в фп8. В гуфф только сам квен эдит.
Аноним 02/09/25 Втр 14:14:17 1339183 295
ComfyUI00026.mp4 676Кб, 488x864, 00:00:05
488x864
image.png 20Кб, 677x232
677x232
Хреново быть нищим, на это вот 10 минут. Причем основная часть времени тратится на загрузку и выгрузку весов. 8 врам и 16 рам пиздец мало.
Аноним 02/09/25 Втр 14:23:49 1339198 296
>>1339174
Поставь на всякий случай, мне вроде помогло. Хз как именно поставлен подгруз в его нодах, кажется завязано на основной лоадер.
Аноним 02/09/25 Втр 14:32:31 1339207 297
>>1339198
Нахуя? mmproj нжен для ггуф моделей, у меня не ггуф. Смысла в этом ноль, зеро. У меня всё стало нормально работать когда я с q3 перешел на q8, правда и время генерации увеличилось в 4 раза.
Аноним 02/09/25 Втр 14:55:39 1339241 298
изображение.png 3180Кб, 1600x1280
1600x1280
>>1338978
Спасибо, вроде разобрался, это было не очевидно.
Существенной разницы с обычным клипом квена, правда, не увидел.
Аноним 02/09/25 Втр 14:56:19 1339242 299
1756814178414.png 4612Кб, 1344x1728
1344x1728
Аноним 02/09/25 Втр 14:59:59 1339244 300
>>1339241
Генерил такое на 1,5 два года назад.
Аноним 02/09/25 Втр 15:02:20 1339247 301
>>1339244
Осталось? Кинь если есть для сравнения.
Традиционному i2i очень сложно даётся смена освещения.
Аноним 02/09/25 Втр 15:56:11 1339311 302
>>1339183
Зато сбылась твоя детская мечта подрочить на пилотку НПЦ.
Аноним 02/09/25 Втр 16:02:46 1339319 303
>>1339311
Моя мечта не просто подрочить на что-то там. Моя мечта УПРАВЛЯТЬ МИРОМ И ЖИЗНЯМИ ЛЮДЕЙ!
Аноним 02/09/25 Втр 16:04:01 1339320 304
>>1339319
И дмдкал тебе в этом помог?
Аноним 02/09/25 Втр 16:04:51 1339322 305
Аноним 02/09/25 Втр 16:08:48 1339324 306
контекст генерит больше 2 мин на 4090 , да идите на хуй
Аноним 02/09/25 Втр 16:16:23 1339334 307
>>1339324
Хуя, всего 2 минуты.
Аноним 02/09/25 Втр 16:20:27 1339342 308
Аноним 02/09/25 Втр 16:25:49 1339355 309
image.png 338Кб, 1632x1123
1632x1123
Вот правильная сборка квена на лайтнингах
Аноним 02/09/25 Втр 16:29:05 1339363 310
image.png 955Кб, 1336x524
1336x524
image.png 1769Кб, 720x1280
720x1280
>>1335498
Ебать это дроч. Так и не смог нормально промпт написать для чего-то своего. Типа два изображения склеить, чтобы на втором изображении был персонаж с которого можно стащить одежду на первого, а сгенерилось только первое изображение и персонаж с изменной одеждой.
Аноним 02/09/25 Втр 16:35:39 1339370 311
.png 1800Кб, 1024x1024
1024x1024
Аноним 02/09/25 Втр 16:53:11 1339389 312
>>1339355
Мне image edit q4 лютую мазню выдавал по инпут картинке на 8 шагах с лайтнингом. Не представляю чё там на q3. Алсо почему квен image edit если у тебя t2i?
Аноним 02/09/25 Втр 17:37:03 1339432 313
>>1338899
> HiDream вообще заигнорили
Got an OOM, unloading all loaded models.
Prompt executed in 00:10:07
Поэтому и заигнорили.
Аноним 02/09/25 Втр 17:41:23 1339438 314
image.png 2269Кб, 1024x1024
1024x1024
Аноним 02/09/25 Втр 17:50:07 1339452 315
>>1339438
Старый добрый приём визуального искусства - замаскировать говёное качество стилизацией
Аноним 02/09/25 Втр 17:55:52 1339461 316
>>1339324
>меньше 40 сек с 3070 на нунчаку.
врамцелы снова выйграле
Аноним 02/09/25 Втр 18:00:08 1339467 317
1756825205568.png 4217Кб, 1536x1536
1536x1536
1756825205968.png 3876Кб, 1536x1536
1536x1536
1756825206351.png 4132Кб, 1536x1536
1536x1536
1756825206751.png 4089Кб, 1536x1536
1536x1536
Аноним 02/09/25 Втр 18:04:47 1339474 318
>>1339324
>>1339461
20 секунд на нунчаке
80 секунд обычные 20 шагов, сейм для обычного флакса (с лорами) и филл
4060 16гб врам
Аноним 02/09/25 Втр 19:21:24 1339552 319
1756830083448.png 3483Кб, 1792x1216
1792x1216
Аноним 02/09/25 Втр 20:12:10 1339586 320
ComfyUItemppspq[...].png 2430Кб, 984x1304
984x1304
ComfyUI00025.png 1495Кб, 984x1304
984x1304
Эх, почему на квен эдит нет никаких файнтюнов, моделька слишком целомудренная.
Аноним 02/09/25 Втр 20:21:22 1339594 321
Пишите про хрому. Всё остальное постная хуйня, которую и онлайн можно генерить в сто раз лучше.
>>1339586
Есть cloth remover лора, хуй знает насколько она лучше ущербной kontext лоры. Даже вф на brushnet генерит лучше.
Аноним 02/09/25 Втр 20:26:28 1339598 322
>>1339594
> cloth remover лора, хуй знает насколько она лучше ущербной kontext лоры.
Там её китаец тренировал абсолютно все генерации с мохнатками, причем даже если ничего в запрос не писать, оно автоматом удаляет одежду. В общем мда...
> Пишите про хрому.
Что это такое?
Аноним 02/09/25 Втр 20:30:47 1339601 323
>>1339594
> Пишите про хрому
а ничего другого и не остается. сгенерить-то на ней ничего нормального нельзя
Аноним 02/09/25 Втр 20:48:02 1339604 324
image 217Кб, 1660x801
1660x801
>>1339594
>Пишите про хрому.
>>1339601
>сгенерить-то на ней
Пишите ваши промпты. Я раскрыл потенцевал хромы.
Аноним 02/09/25 Втр 20:52:11 1339608 325
image.png 105Кб, 344x345
344x345
>>1339604
> раскрыл потенцевал
так о том и речь. максимум что из нее можно выжать - кроненберг уровня базовой 1.4
Аноним 02/09/25 Втр 21:04:25 1339616 326
image 217Кб, 1634x804
1634x804
>>1339608
>кроненберг
Бляха. Ну, промптить надо, я же попросил. Это было: 1girl, solo, breasts, cameltoe, 90s home video, nostalgic 90s photo, taken with kodak disposable camera
На одном сиде одновременно куча разных картинок из-за разных настрое и лор.
Аноним 02/09/25 Втр 21:07:11 1339618 327
>>1339604
Сделай косплей Мисато из Евангелиона в красном жакете, черном латексном миниплатье и латексных чулках с вырезами для пальцев и пятки
Аноним 02/09/25 Втр 21:14:21 1339624 328
>>1339604
>>1339616
Шакал ебанный, у тебя 4 пикчи в доступе, нахуй ты нам лапшу обоссаную показываешь? Причем ещё и на зуме, где текст пропадает. Все итак поняли, что ты конченное животное, которое генерить не умеет, пользоваться комфи не умеет, может только копипастить и лапшу таскать по десять раз вместо адекватного запуска.
Аноним 02/09/25 Втр 21:18:31 1339627 329
image.png 108Кб, 225x225
225x225
>>1339608
> кроненберг уровня базовой 1.4
Ты чё настоящих пёзд не видел, сынок?
Аноним 02/09/25 Втр 21:26:14 1339631 330
reliberatev20.png 800Кб, 576x768
576x768
>>1339616
> 1girl, solo, breasts, cameltoe, 90s home video, nostalgic 90s photo, taken with kodak disposable camera
ты определись, хоме видео или диспозабыл камера фото
>>1339627
> настоящих пёзд
у вас тег pumped прилип на порнхабе, товарищ
Аноним 02/09/25 Втр 21:27:07 1339632 331
image.png 1660Кб, 1024x1024
1024x1024
>>1339618
>Сделай косплей Мисато из Евангелиона в красном жакете, черном латексном миниплатье и латексных чулках с вырезами для пальцев и пятки
Аноним 02/09/25 Втр 21:30:15 1339636 332
62896802210b71f[...].jpg 560Кб, 896x1152
896x1152
>>1338581
приравнивание открытых стендалонов к онлайндрочильням вот щас обидно было, прямо комфидрочер какой-то... но я понимаю, т.е. программеры, собиратели пайплайнов и прочие "вкатившиеся в питон". Насколько понял на девианте настоящие художники которые ради визуала и творчества (с монетизацией) и которым плевать на то что под капотом, все давно и плотно сидят на внешних платниках, типа midjourney и проч...
Аноним 02/09/25 Втр 21:46:12 1339654 333
image.jpg 95Кб, 1024x1024
1024x1024
Аноним 02/09/25 Втр 21:52:04 1339662 334
image 156Кб, 1383x594
1383x594
image 156Кб, 832x1216
832x1216
image 168Кб, 832x1216
832x1216
image 175Кб, 832x1216
832x1216
Как напромптить без этой сине-красной блюро-каймы? Чё писать? Негатива нет на флеше.
Аноним 02/09/25 Втр 21:58:33 1339663 335
1756839511987.jpeg 3449Кб, 3072x3072
3072x3072
Аноним 02/09/25 Втр 23:08:40 1339740 336
>>1339662
>без этой сине-красной блюро-каймы?
это имитация хроматической абберации. учитывая что у тебя там шум, то её наверняка лора с закосом под плёнку какая-то даёт
Аноним 02/09/25 Втр 23:23:08 1339753 337
>>1339740
Нет, это просто Flash Chroma

>>1339662
Распромтить не получалось, лоры помогают немного
Аноним 02/09/25 Втр 23:41:11 1339781 338
image.png 1952Кб, 1024x1024
1024x1024
Аноним 02/09/25 Втр 23:42:27 1339786 339
image.png 1537Кб, 1024x1024
1024x1024
Аноним 02/09/25 Втр 23:56:48 1339819 340
1230001-3670.mkv 20190Кб, 480x720, 00:02:26
480x720
Аноним 03/09/25 Срд 00:05:28 1339827 341
>>1339819
Весь дмдкал собрал?
Аноним 03/09/25 Срд 00:19:24 1339833 342
>>1339819
На 2:04.5 норм, кинь промпт
Последние где перегенерил, в квен или в ван?
Аноним 03/09/25 Срд 05:45:35 1339952 343
>>1339389
Точно. Это ошибка. Там должна, очевидно, быть не эдит а обычная.
Аноним 03/09/25 Срд 07:49:02 1339969 344
Аноним 03/09/25 Срд 07:58:26 1339974 345
>>1339183
>>8 врам и 16 рам
2 врам и 16 рам господин на связи, задавайте ответы.
Аноним 03/09/25 Срд 08:04:49 1339978 346
Аноним 03/09/25 Срд 08:14:49 1339981 347
>>1339978
пекарня зависла при загрузке модели квины, сижу на сд
Аноним 03/09/25 Срд 08:16:45 1339982 348
>>1335471 (OP)
Ребятаньки посоветуйте что купить бомжу 1650 4гб или 1070 8гб?
так же есть мысль по поводу 1660 6 гб и 1080 8 гб но дороговато скорее всего откажусь, но все равно раздумываю.
Аноним 03/09/25 Срд 08:21:44 1339984 349
>>1335471 (OP)
Нуб на связи
Есть ли какой нибудь канал, можно английском что бы начать шарить? Или может лайфхаки какие есть где по харду объясняют без лишней воды как в вике комфы, просто я смотрю на эти ноды и нихуя не понимаю че делать надо.
Аноним 03/09/25 Срд 10:41:53 1340048 350
>>1339982
на реддите у челов с 1650 на бнб кванте флюкса 12минут, на 1070 7минут.
Вот и думай.
Аноним 03/09/25 Срд 11:06:17 1340085 351
>>1340048
Ну я про то что больше видео памяти же лучше чем более новый проц? Ну как тоже, я понимаю конечно что 10,16 серии просерают 20 но все же.
Аноним 03/09/25 Срд 12:38:43 1340163 352
>>1340085
современные карты 40хх 50хх с 8 врам дают прирость раз в 10, в сравнении с 10хх 8 врам. Так что тут не только врам решает.
Аноним 03/09/25 Срд 13:24:29 1340190 353
>>1339982
>Ребятаньки посоветуйте что купить бомжу 1650 4гб или 1070 8гб?
От серии 16хх для нейронок держись подальше. Это хрень полная, у них FP16 не работает нативно (только через FP32), потому все медленно и печально, и память жрется еще сильнее. У меня во времена sd1.5 такая была - это писец полный для нейронок. 2-3 минуты для картинки sd1.5 в 568х720. Сейчас, конечно, немного оптимизировали, и comfy - не ранний автоматик, но писец в железе не лечится.

Любая 10хх лучше чем это (т.к. они то FP16 умеют, как ни странно). Тем более с памятью в два раза большей.
Аноним 03/09/25 Срд 13:45:10 1340197 354
1756896307823.png 5055Кб, 1536x1536
1536x1536
1756896308323.png 4787Кб, 1536x1536
1536x1536
1756896308790.png 3222Кб, 1536x1536
1536x1536
1756896309106.png 5586Кб, 1536x1536
1536x1536
Аноним 03/09/25 Срд 14:19:30 1340209 355
1.jpg 97Кб, 832x1216
832x1216
2.jpg 110Кб, 832x1216
832x1216
3.jpg 111Кб, 832x1216
832x1216
Аноним 03/09/25 Срд 14:43:41 1340221 356
>>1335471 (OP)
Что отвечает за скорость загрузки модели, врам, рам, проц?
Модели для ComfyUI можно скачивать только в *.safetensors?
Что находиться в недрах самого файла модели, код + база картинок, чем больше весит модель, тем больше база?
Аноним 03/09/25 Срд 15:07:40 1340224 357
>>1340221
> код + база картинок
Да там тысяча сжатых картинок лежит в одном файле и код находит соответсвия по описанию с этими картинками и сшивает новое изображение.
Аноним 03/09/25 Срд 15:08:18 1340225 358
>>1340221
Загрузка упирается в скорость диска. Потому лучше выделить специально быстрый ссд и чтобы ему хватало скорости его шины подключения.
Аноним 03/09/25 Срд 15:33:54 1340232 359
>>1340225
У меня WD VelociRaptor, это типа что то между хардами и ссд, ссд ни разу не пользовалсят.к. знаю свою привычку хранить все на рабочем столе, а если эта хуита наебнется то все потеряно но хочу попробовать для задач где данные можно потерять и не вздернуться после этого.
Аноним 03/09/25 Срд 15:37:21 1340234 360
>>1340224
А в чем различия нейронок, ну вот тот де сд и квин, у нах базы картинок одинаковые но разный код, или все разное?
Аноним 03/09/25 Срд 15:41:03 1340236 361
image 162Кб, 832x1216
832x1216
>>1339833
>На 2:04.5 норм, кинь промпт
Скриншоть, если не она. Промпт из треда. Флюкс Креа: Instagirl, petite body, she is in a 90s russian appartment kitchen, she is putting her feet on the table as if displaying them to the viewer, the window behind her shows a night scene of other 90s russian apartment blocks, reflections in the window.
visible sensor noise, artificial over-sharpening, heavy HDR glow, amateur photo, blown-out highlights, crushed shadows.

>>1339833
>в квен или в ван?
В хроме.
Аноним 03/09/25 Срд 15:42:02 1340237 362
>>1340234
Параметры сжатия базы разные, в новые нейронки больше влезает и там картинки хайрез, но проц нужен сильнее, чтобы из квина разархивировать базу.
Аноним 03/09/25 Срд 16:56:09 1340337 363
image 312Кб, 1769x847
1769x847
image 1005Кб, 832x1216
832x1216
image 1066Кб, 832x1216
832x1216
>>1339594
>Пишите про хрому.
>>1339601
>сгенерить-то на ней
>>1339608
>максимум что из нее можно выжать
>>1339833
>в квен или в ван?
>>1339624
>лапшу обоссаную показываешь?
Нужно установить бонг тангент шедулер и семплер рес\2с. Кому лень или адепт ванильного комфи то используем sde linear_quadratic - это шикарный семплер(еще со времен сд1.5) и современный шедулер, но сде так же медленный как рес\2с. Плюс нужна турбо лора, что очень странно учитывая что хрома итак уже флеш, но оно в итоге работает. Плюс есть два варианта шагов в 8 или 16 или что-то своё может.
В итоге имеем семлеров два штуки: рес2с и сде, шедулер 2 штуки: бонг и линеар, шагов 2 варианта: 8 и 16, комбинацию лор и ее отсутствие: 0, 1, 2, 3. Сколько в итоге будет вариаций по комбинаторике? Я почти всё протестировал для тебя и оставил самое лучшие сочетания на мой взгляд. Можешь сам попробовать теперь. Лору скачай по ссылке в вф и переименуй её как надо. Хрома именно такая должна быть - флеш.
Воркфлоу в картинках вебп. Жду ваших картинок в треде.
Аноним 03/09/25 Срд 17:00:31 1340341 364
>>1340232
Рабочий стол как и другие такого рода папки из документов можно переместить на любой диск, пкм свойства расположение, добро пожаловать в будущее старик. Для хдд кстати будет полезно перенести с системного весь мусор на другой логический диск, вот ссд похер.
Аноним 03/09/25 Срд 17:08:37 1340350 365
image.png 713Кб, 1034x892
1034x892
>>1340337
Найс. Сколько на 1050 такая красота бонгом генерится?
Аноним 03/09/25 Срд 18:10:07 1340428 366
>>1340337
>Жду ваших картинок в треде.
Ну щас попробую, только блять так лень эти шедулеры кастомные искать... Я нихуя не понял, какой такой бонг
Аноним 03/09/25 Срд 18:15:53 1340437 367
Аноним 03/09/25 Срд 18:19:26 1340444 368
>>1340437
Спс, не юзаю зондированный менеджер просто.
Аноним 03/09/25 Срд 18:21:48 1340449 369
>>1340444
В смвсле зондированый? А если ставить его, потом нужные ноды через него и его удалять?
Аноним 03/09/25 Срд 18:23:39 1340452 370
>>1340449
Звучит тупо, т.к. любые кастомноды ставятся в 2 клика изи.
Аноним 03/09/25 Срд 18:26:02 1340455 371
>>1340452
Если там нет файлика рекуирементс.тхт который надо пускать из питона из-под вэнв. Запара капец. Я не хочу ставить всё из этогот тхт в системный питон
Аноним 03/09/25 Срд 18:29:27 1340460 372
>>1340455
Если этого файлика нет, значи это ещё проще - копипаста в папку кастомнод. У меня вообще нет системного питона, я его вырезал. У меня всё в паке комфи для винды, тот путь к питону и юзаю при установке реквайрментсов и они подсасываются в эту папку комфи.
Аноним 03/09/25 Срд 18:32:31 1340465 373
>>1340460
>У меня
Так пофиг как у тебя, я о том как это у правильно, нормально, делается.
Так что за зонды?
Аноним 03/09/25 Срд 18:32:59 1340466 374
1756913578585.jpeg 1103Кб, 1728x1344
1728x1344
Аноним 03/09/25 Срд 18:39:10 1340472 375
>>1340465
Т.е. ты ставишь менеджер, качаешь ноды, удаляешь менеджер после этого. Это нормально? Чё? Зонды те, что в прошлом году майнили через менеджер. Правда потом нашли виновника китайского инжекта, но осадочек остался.
Аноним 03/09/25 Срд 18:41:36 1340473 376
>>1340472
>Т.е. ты ставишь менеджер, качаешь ноды, удаляешь менеджер после этого. Это нормально?
Нет. Я просто поставил менеджер и пользуюсь. А тебе предлагаю вот так делать, если боишься.
Аноним 03/09/25 Срд 18:44:36 1340476 377
Уже больше года есть баг при копировании и вставке нод. Если раскладка не английская, то ноды вставляются в 2х количестве.
Они вообще в курсе? Собираются исправлять?
Аноним 03/09/25 Срд 18:46:30 1340478 378
>>1340476
Это много где так. У меня в мпв тоже проблемсы со скриптами на луа. Дело не только в кириллической раскладке. Им похуй, думают что весь мир сидит на одной английской.
Аноним 03/09/25 Срд 18:48:13 1340485 379
>>1340478
>весь мир сидит на одной английской.
Ну так там же китайцы вроде? Неужели у них нет бага?
Аноним 03/09/25 Срд 18:59:30 1340501 380
>>1340485
fucking liberal taiwanese westaboo
Аноним 03/09/25 Срд 19:23:11 1340528 381
Stable Diffusion WebUI Forge - Neo
https://github.com/Haoming02/sd-webui-forge-classic/tree/neo
Support :
Wan 2.2
Nunchaku
Flux Kontext
Chroma
Возрадуйтесь хейтеры лапши! И у вас бывают праздники!
Попробуйте и отпишитесь как оно работает.
Аноним 03/09/25 Срд 19:23:35 1340529 382
image.png 592Кб, 1548x742
1548x742
ComfyUI00025.png 1366Кб, 832x1216
832x1216
ComfyUI00029.png 1481Кб, 832x1216
832x1216
ComfyUI00030.png 1313Кб, 832x1216
832x1216
>>1340337
>>1340437
Рес_2с долгий пиздец и чёт нестабильный - разные пикчи смотри, сде быстрей. Спс за тест и воркфлоу.
Аноним 03/09/25 Срд 19:55:00 1340547 383
>>1337778
бля, братишка, расшифруй, или дай wf
Ахуенно же!
Аноним 03/09/25 Срд 20:04:18 1340549 384
Аноним 03/09/25 Срд 20:09:36 1340551 385
>>1340549
Спасибо, бро! Забираю.
Аноним 03/09/25 Срд 20:14:44 1340554 386
1756919683890.png 4545Кб, 1728x1344
1728x1344
Аноним 03/09/25 Срд 20:31:22 1340561 387
>>1340529
эти 16 шагов по скорости как 40 шагов в обычном флюксдеве фп8, при том, что флюкс выдаёт качество уже при 20 шагах и таких артефактов не выдаёт, особенно с глазами. Вон натвис реально топ до сих пор для дрочки на имитацию еотовны с мыльницы, а для синиматик студийных фото пока что флюкс в соотношении скорость/качество, для креатива и всякого сюра - креа. Хрома как был калом, так и остался.
Аноним 03/09/25 Срд 20:37:34 1340565 388
>>1340554
Видно что добрая и сосёт хорошо.

мимо бывалый
Аноним 03/09/25 Срд 20:52:43 1340576 389
image 129Кб, 1230x661
1230x661
>>1340337
>>1340529
Так, еще что обнаружил. Я оставил в моём воркфлоу эти ноды, но не успел проверить. Был вариант 1. Сейчас немного потестил с токенайзером вариант 2 вроде получше результат. И самый лучший вариант 3.
В общем главное, что оно имеет какое-то влияние. Пробуйте.
Аноним 03/09/25 Срд 20:55:55 1340584 390
20250903205239 [...].png 4018Кб, 1344x1728
1344x1728
Аноним 03/09/25 Срд 21:07:09 1340599 391
image.png 653Кб, 871x536
871x536
>>1340576
если там такой же пиздец то нахуй такое раскрытие потанцквала епта
Аноним 03/09/25 Срд 22:09:26 1340651 392
1756926565561.png 4764Кб, 1248x1824
1248x1824
Аноним 03/09/25 Срд 22:54:31 1340705 393
image.png 247Кб, 2255x676
2255x676
image.png 2598Кб, 1664x633
1664x633
image.png 2356Кб, 832x1216
832x1216
>>1340337
>бонг тангент шедулер и семплер рес\2с
Спасиб, с такой картинкой лучше останусь на heun и res_2m для флеша. Но некоторые дают неоднозначную интересную картинку, отличающуюся от других. Например, gradient_estimation. В то время, как большинство дало правую картинку на 12 шагах, он сделал левую. В других примерах он наоборот становился бледным с артефактами, но больше похоже на обыденную фотографию.
Все таки на флеше только тестить, а генерить на фулле.
Аноним 04/09/25 Чтв 01:08:01 1340807 394
Дайте, позязя, норм воркфлоу для GGUF Chroma.
Аноним 04/09/25 Чтв 01:09:12 1340810 395
image.png 870Кб, 2055x855
2055x855
ComfyUItempzaon[...].png 1604Кб, 1048x992
1048x992
0a25ed071177e0c[...].png 3851Кб, 2700x4000
2700x4000
ComfyUItempseop[...].png 1553Кб, 1048x992
1048x992
Бля сколько я не пытался одеть одного персонажа в одежду другого нихуя не получается. Что я делаю не так...
Зато могу делать так...
Еще хз можно ли сделать так, чтобы закинуть персонажа в определенной позе и заставить первого в неё встать. Ещё и долго всё это эксперементировать....
Аноним 04/09/25 Чтв 01:45:31 1340832 396
>>1340810
Про позу выше было. Иногда ставит приблизительно. Проще сдохлей с контролнетом.
Аноним 04/09/25 Чтв 04:37:47 1340873 397
Аноним 04/09/25 Чтв 06:37:36 1340882 398
>>1340873
> в превью выглядят реально и это главное
с точки зрения криворучки, не осилившей импейнт - безусловно
Аноним 04/09/25 Чтв 07:36:58 1340886 399
image 59Кб, 828x555
828x555
>>1340705
Ну и как ты сид контролишь?
Аноним 04/09/25 Чтв 08:16:48 1340894 400
ComfyUItempvidx[...].png 2263Кб, 1280x1360
1280x1360
Аноним 04/09/25 Чтв 08:19:55 1340897 401
ComfyUItempvidx[...].png 2218Кб, 1280x1360
1280x1360
Аноним 04/09/25 Чтв 09:25:51 1340916 402
1756967150156.png 4615Кб, 1344x1728
1344x1728
Аноним 04/09/25 Чтв 09:44:02 1340920 403
image.png 2099Кб, 832x1216
832x1216
>>1340705
С такой картинкой и тестовым промптом можно и на сдохле оставаться.
Аноним 04/09/25 Чтв 11:18:52 1340956 404
изображение.png 1107Кб, 941x891
941x891
изображение.png 727Кб, 936x888
936x888
>>1340810
Ловхак которые использовал ещё мой дед на контексте.
Аноним 04/09/25 Чтв 11:32:49 1340968 405
1756974768659.png 1900Кб, 768x1344
768x1344
Аноним 04/09/25 Чтв 11:48:53 1340978 406
>>1340956
Это не то чего я хочу добиться. Смысл как в банане чтобы было. То есть модель выглядела бы так, как если бы она изначально в игре такой была. То есть в стиле самой игры.
Вот как тут >>1335764
Аноним 04/09/25 Чтв 11:54:32 1340989 407
Sup. В чём может быть проблема, установил ComfyCLI и ComfyUI на юбунту, нужные дрова и модели. Вчера всё хорошо генерилось, сегодня после включения пекарни при выполнении команды comfy launch, comfy повисает насмерь без ошибок.
Аноним 04/09/25 Чтв 12:00:59 1340998 408
>>1340978
1) Просишь квен вставить крольчиху на сцену рядом с барышней, адаптировать под стиль. Желательно для этого выбрать сцену с более характерной графикой
2) Трёхсекундная магия фотошопа
3) Просишь квен поменять позу этому гомункулу
Только одно сложное действие за раз: сначала преобразование стиля, потом трансоформация.
Аноним 04/09/25 Чтв 12:26:15 1341013 409
0F6F0B67-94D4-4[...].png 2436Кб, 1536x1024
1536x1024
Аноним 04/09/25 Чтв 12:34:35 1341019 410
Есть фотка сделанная еще на sd1.5. Как исправить кожу, сделать более реалистичную?
Аноним 04/09/25 Чтв 12:38:06 1341022 411
>>1341019
Кожу тебе и dmd сделает, только лицо только распидорасит
А так либо qwen2.2, либо в kontext промпт пердолить
Аноним 04/09/25 Чтв 12:57:49 1341036 412
Бля, кстати в квене же энкодер просто их VL модель. А что если подсунуть файнтюн расцензуренный оно научится сиськи-письки рисовать?
Бля, ебать я гений.
Аноним 04/09/25 Чтв 13:04:21 1341043 413
image 206Кб, 1395x658
1395x658
image 258Кб, 1694x621
1694x621
image 247Кб, 1699x587
1699x587
>>1340337
Добавлю что еще обнаружил. Попробовал свой старый метод с малым количеством шагов, который применял на шнель: гнерация 1-2 шага и последующий и2и еще на пару шагов. Получалось лучше чем просто 4 шага. Больше текстур получалось.
На хроме генерация в 3 шага на сде\бонг и затем и2и на сде\линер. Еще обнаружил что небольшой апскел перед этим как бы стабилизирует картинку. Больше чем 1.2 будут жирафы, а вот х1.1-1.2 самое то.
Аноним 04/09/25 Чтв 13:06:13 1341048 414
image 34Кб, 373x276
373x276
>>1341036
>ебать я гений
На хайдриме давно так сделали, но качество отстой. Пробуй. Главное всё таки это сама модель. Ллмка сильно не влияет по моим тестам.
Аноним 04/09/25 Чтв 13:19:10 1341063 415
С 3070ti 8gb можно вкатиться в qwen?
Аноним 04/09/25 Чтв 13:20:57 1341066 416
>>1341063
Без видеокарты естественно нет.
Аноним 04/09/25 Чтв 13:22:45 1341067 417
>>1341063
Я не против. Если другие не возражают, может вкатываться.
Аноним 04/09/25 Чтв 13:42:58 1341087 418
Аноним 04/09/25 Чтв 13:48:26 1341093 419
>>1341036
Оно не сломается, но особо лучше не станет. Я пробовал как-то.
Там изкоробки цензуры не много. Квен точно знает слово "пизда", если попросишь edit модель взять вагину крупным планом он честно увеличит то самое место.
Но самой брухли в датасет обучения не положили, увы, модель не знает что рисовать.
Аноним 04/09/25 Чтв 14:04:33 1341109 420
image.png 1762Кб, 896x1152
896x1152
Аноним 04/09/25 Чтв 16:10:24 1341255 421
>>1338254
Добавь NAG в воркфлоу, скорости сильно не потеряешь, а вот негативный воркфлоу заработает и на 1 CFG.

>>1341063
С простым 3070 я вкатился, 40 сек на картинку с лорой ускорялкой на Q5_K_S GGUF.
Аноним 04/09/25 Чтв 16:13:27 1341257 422
image.png 308Кб, 506x528
506x528
А ваши квены-хуены могут так?
Аноним 04/09/25 Чтв 16:28:26 1341265 423
>>1341022
А квен разве может просто кожу чуть реалистичней сделать и не распидорасить остальное?
Аноним 04/09/25 Чтв 16:49:35 1341282 424
>>1340886
А никак, просто везде стоял 0 и increment, запустил несколько раз и пожалел. Комфипараша это говнище ебанное, в котором даже функцию нельзя сделать. К тому же, с этими subgraphs часть параметров ещё и дохнет при импорте воркфлоу, тупо оставляет NaN.
Поэтому официальное заявляю, все кто вызывает одно и то же несколько раз в одном воркфлоу, даже через графы - это дегенераты. Куда лучше генерить очередью. Хуйнул 5 таким, 5 таким, ещё что-то, и ушёл, проверяешь результат в папке или в истории, перелистывая стрелками, а не дрочишь зум, видя где какой семплер, отчего оцениваешь результаты теста более предвзято.
Аноним 04/09/25 Чтв 17:07:25 1341307 425
Аноним 04/09/25 Чтв 17:17:02 1341321 426
>>1341265
тфу, очевидный Wan2.2, не Qwen. Миллион извинений.
Аноним 04/09/25 Чтв 17:18:43 1341324 427
>>1341282
> часть параметров ещё и дохнет при импорте воркфлоу, тупо оставляет NaN
У тебя экскременты мамонта там? Литералли только один раз такое было с SDXL Aspect Ratio, который с 2023 не обновлялся. Даже SDXL Prompt Styler без проблем в сабграфах работает, который пиздец глючный и ломается, если стиль в комбо вытащить.
Аноним 04/09/25 Чтв 17:21:47 1341329 428
image.png 1641Кб, 896x1152
896x1152
Аноним 04/09/25 Чтв 17:41:21 1341343 429
>>1341321
А ван как? Через t2i инпаинт? Или i2v?
Аноним 04/09/25 Чтв 17:56:54 1341365 430
>>1341257
Бля как хачу такжи? Падскажи по братски.
Аноним 04/09/25 Чтв 18:07:20 1341383 431
comfyui.mp4 1078Кб, 1920x1080, 00:00:20
1920x1080
>>1341324
>У тебя экскременты мамонта там?
Да, я на комфи, сразу ясно обозначил. Глючная нода KSampler из глючного пака под названием Comfy Core.
Какие же комфидауны дегенераты. Ебанная секта блаженных кретинов.
Аноним 04/09/25 Чтв 18:25:40 1341399 432
>>1341383
Теперь понял о чем ты. Проблема в прокладке между глазами и позвоночником.
Аноним 04/09/25 Чтв 18:31:11 1341400 433
>>1341383
Братан, я тебе принимаю. Расскажу, что было со мной. Я когда увидел в Комфи возможность группировать ноды в одну груп-ноду, что было ещё до субграфов, сразу же начал по полной пользоваться этой возможностью. Редактор группы был и есть(уже деприкейтед) очень отстойным по юзабилити, часто приходилось всё делать заново. Но я упорно пару дней по максимуму всё упаковал в группы. Несгруппированные оригиналы своих воркфлоу не сохранил и это была ошибка. Через некоторое время(месяц) эти хуилы что-то там обновили в Комфи и все мои группы порвались. Буквально в них рандомно порвались связи нод внутри группы. Ни один мой воркфлоу теперь не работал. Я просто выебся переделывать всё обратно в безгруповое состояние.
А теперь мне предлагают субграфы? Да нахуй надо! Наелся уже один раз.
Аноним 04/09/25 Чтв 18:35:24 1341402 434
>>1341400
Есть же фокус. Тебе должно подойти.
Аноним 04/09/25 Чтв 18:41:34 1341404 435
>>1341402
Как раз наоборот. Вы, умники, ссытесь использовать софт по полной. Залезть в настройки. Придумать что-то своё. Покажи мне скриншоты своих груп и субграфов? Нет их, потому что не пользуешься? Ясно.
Аноним 04/09/25 Чтв 18:51:20 1341407 436
ComfyUI00127.png 2516Кб, 1248x1824
1248x1824
Анон, а Квин эдит можно использовать как фильтр на фотках? И как сделать результат не таким мыльным и пластиковым?
Аноним 04/09/25 Чтв 18:52:32 1341409 437
>>1341404
Это ты себя так успокаиваешь? Работает?
Сабграфы - лучшее, что случилось с комфи. Группы изначально были хуйней. Если ты кинулся переделывать свои скачанные с цивиты воркфлоу в группы, а потом удивился, что всё поломалось - это говорит лишь о том, что тебе лучше использовать что-то, где тебя будут за руку держать и не давать выстрелить себе в ногу.
Аноним 04/09/25 Чтв 19:00:27 1341411 438
>>1341407
> И как сделать результат не таким мыльным и пластиковым?
Не использовать лоры ускорялки.
Аноним 04/09/25 Чтв 19:19:13 1341428 439
5678976589.PNG 314Кб, 1465x740
1465x740
>>1341411
Это 30 шагов на euler A Simple без лайтнинг лоры
Аноним 04/09/25 Чтв 19:41:17 1341446 440
1601523252447.png 1596Кб, 1120x1536
1120x1536
1621383109112.png 1711Кб, 1120x1536
1120x1536
>>1341407
> как сделать результат не таким мыльным и пластиковым?
Не использовать Квен.
Аноним 04/09/25 Чтв 19:57:41 1341467 441
>>1341446
Ты вопроса не понял. Он наоборот хотел без мыла.
Аноним 04/09/25 Чтв 20:14:49 1341484 442
>>1341446
Окей, но мне нужен не рендер, а фото
Аноним 04/09/25 Чтв 20:23:24 1341494 443
>>1341484
Ну то есть тебе и нужно мыло? Тогда в чём вопрос?
Аноним 04/09/25 Чтв 20:27:43 1341500 444
Аноним 04/09/25 Чтв 20:47:50 1341517 445
>>1341500
Чел, но у тебя же в конце промпта прописаны шумы камеры и мыло. Это с твоей стороны задумано хорошо, а модель кладет шум неадекватно. Пробуй сначала без шумов и плохого освещения.
Аноним 04/09/25 Чтв 21:01:34 1341530 446
Аноним 04/09/25 Чтв 21:06:20 1341534 447
>>1341428
>>1341446
Уровень сдохли. Орунах с местных. Обезьяны с очками. Им дают топовый комфи и модели топтир, они делают на уровне полторашки. Говноделы...
Аноним 04/09/25 Чтв 21:10:29 1341536 448
ComfyUI00131.png 2521Кб, 1248x1824
1248x1824
>>1341517
Хмм.. Я попробовал заменить строку про image на "Image is sharp professional photo." Но вроде лучше не стало.

>>1341534
Сделай не говно. А, ты же не можешь..
Аноним 04/09/25 Чтв 21:24:44 1341548 449
1757010284002.png 2902Кб, 1248x1824
1248x1824
>>1341407
Прогони через сдохлю с тайлом.
Аноним 04/09/25 Чтв 22:44:54 1341613 450
>>1341548
Ну и зачем ты намылил?
Аноним 04/09/25 Чтв 23:30:07 1341666 451
image.png 5572Кб, 1248x1824
1248x1824
Аноним 05/09/25 Птн 00:17:00 1341716 452
1757020619876.png 1530Кб, 832x1216
832x1216
Аноним 05/09/25 Птн 00:24:42 1341729 453
>>1341409
>>1341402
От тебя прям пасёт "вы все школьники, а я уже первокурсник". Только ты встреваешь в разговор сеньоров. Попустись, сынок, тут на другом уровне идут обсуждения. Для таких как ты, дмдсдохликов, фокус - это следующая ступенька после комфи, никак не предыдущая.
Аноним 05/09/25 Птн 04:11:17 1341858 454
2025-09-05040605.jpg 5Кб, 183x66
183x66
image.png 30Кб, 208x73
208x73
image.png 124Кб, 208x224
208x224
stock-photograp[...].webp 162Кб, 1080x713
1080x713
>>1340873
Да ровно те же болячки, что у всех
1. цветная полупрозрачность не работает
2. структура деталей сыпется
3. направление паттернов не соответствует структуре (швы поперёк рукава должны быть выше от сгиба а они наискось)
4. сэймфэйсы, с сэймочками (а руки и тела на фоне ммм!)
Аноним 05/09/25 Птн 04:12:01 1341859 455
>>1341858
а так цвет и свет правдоподобные, да, лица тож
Аноним 05/09/25 Птн 08:21:10 1341911 456
>>1341858
ну и бич всего нейрокала после апскейла волосы-лапша/волосы-пакля
Аноним 05/09/25 Птн 08:24:06 1341912 457
>>1341911
и это нельзя обойти из-за самого принципа апскейла, т.к. мелкие детали=шум=векторы, тут только сразу генерить в хайрезнейронке типа флюкса где натив 2048х2048 но это далеко не 4, что печально. Вот когда появятся нейронки изкоробки 4к вот тогда и поговорим о качестве и реализме
Аноним 05/09/25 Птн 09:18:29 1341928 458
1757053109292.png 1982Кб, 1280x832
1280x832
Аноним 05/09/25 Птн 09:43:26 1341931 459
Qwen имеет аналоги по типу SDXL face id?
Аноним 05/09/25 Птн 11:13:05 1341990 460
>>1338254
Чому версия 1.0 а не новая?
Аноним 05/09/25 Птн 11:35:05 1341996 461
>>1341858
Доебался, молодец. Лучше всеравно не придумали ничего. Квенокал и такое не умеет
Аноним 05/09/25 Птн 13:00:36 1342062 462
>>1341990
Деградировал датасет короче, как и большинства моделей с версией выше 1й. В следующих версиях автор писал что сломал клип, потом криво починил, ну и средняя выдача стала милфоватой с брухлями, вместо суицидгелз и метарт датасетов стало превалировать синематик разнообразие а ля лгбхт++- хуита, ну там в каментах всё есть как от автора, так и пипла.
Аноним 05/09/25 Птн 14:04:30 1342121 463
>>1340873
>>1341996
Не слушай его. Юзкейс для такого огромен, качество достаточное и не стыдно юзать как превьюхи к статьям и т.п. Ван в этом смысле конечно топ. Квен хуйня без задач буквально, даже у сдохлей юзкейс есть.
Аноним 05/09/25 Птн 14:28:12 1342179 464
Аноним 05/09/25 Птн 14:54:42 1342242 465
>>1341428
Ребят как вы шарите во всех этих нодах, есть обучающие видео какие нибудь? Я на вики на этом сидел через переводчик, половину хуйню какаю то переводит, вообще ничего не понятно. Какие то блять декодеры, семплеры как разобраться по бырому?
Аноним 05/09/25 Птн 15:47:10 1342358 466
>>1342242
>как
Никак, качай фокус (всё в одном), и постепенно вкатывайся, на флюксы-хуюксы и прочую модную (вчера) поебень даже не смотри, оно этого не стоит (буквально). Вместо ебли в противогазе стоя в гамаке ты получишь море удовольствия без мозгоебли и потерянных нервных клеток. Для того чтобы вкусно готовить не нужно читать курс по органической химии, нужны лишь чувство вкуса, композиции и здравого смысла.
Аноним 05/09/25 Птн 16:10:24 1342407 467
>>1339242
Учился вместе с девкой, у которой была точно такая же прическа и лицо. Жопы такой, правда, не было. А ещё у неё был какой-то дцп в легкой форме или что, я не ебу уже. Короче, ходила она прихрамывая, ногу подволакивала и дергалась иногда, хотя вроде идиоткой не была, мозги работали. Фотка твоя прям напомнила о ней.
Аноним 05/09/25 Птн 16:15:11 1342419 468
>>1342407
Видимо в датасет из одноклассников попала девка твоя.
Аноним 05/09/25 Птн 17:08:54 1342471 469
>>1341996
Прост осаживаю хайп. Пользоваться-то можно. Самогон из говна тоже можно гнать, говорят.

у квена свои плюшки. Там лучше с «фантазией».
Аноним 05/09/25 Птн 17:10:47 1342473 470
>>1342407
ДЦП часто бывает от токсического отравления или удушья мозга.
Если в лёгкой форме, то при корректирующем обучении восстанавливается всё до нормы и выше.
Если пиздец, то хотя бы вытаскивают из полуовоща до способности самообслуживаться под надзором.
Аноним 05/09/25 Птн 17:32:13 1342504 471
>>1342407
что она сама говорила о своей шизе?
Аноним 05/09/25 Птн 20:27:05 1342781 472
>>1342504
Мы не были настолько близки, чтобы свободно обсуждать такие скользкие темы, как чья-то болезнь. И она в целом была зажатая и не слишком общительная.
Аноним 05/09/25 Птн 20:51:55 1342812 473
1757094714358.png 4473Кб, 1248x1824
1248x1824
Аноним 05/09/25 Птн 21:04:53 1342820 474
>>1341990
Он говноед. Взял одну из самых хуевых моделей из этой категории, так ещё и копроверсию.
Аноним 05/09/25 Птн 21:08:12 1342821 475
>>1342812
Какое-то знакомое лицо
Аноним 05/09/25 Птн 21:17:07 1342825 476
4b.mp4 216Кб, 460x360, 00:00:02
460x360
Аноним 05/09/25 Птн 21:38:07 1342844 477
2342352525.png 512Кб, 1405x949
1405x949
>>1342358
>>качай фокус
Заебись совет дал, сразу все стало понятно!
Аноним 05/09/25 Птн 21:44:13 1342847 478
Безымянн50505ый.png 202Кб, 1507x785
1507x785
>>1335471 (OP)
>>Никак, качай фокус (всё в одном), и постепенно вкатывайся, на флюксы-хуюксы и прочую модную (вчера) поебень даже не смотри, оно этого не стоит (буквально).
Скажите как хотя бы картинку к промпту подтянуть, час тыкался нихуя не понял, куда картинку то цеплять?
Аноним 05/09/25 Птн 22:19:17 1342887 479
>>1342847
vaeencode
синенькую точку от изображения тяни и отпусти в любом месте, появится контекстное меню с рекомендуемыми нодами, тыкай на vaeencode. к ваеэнкоде тяни красную точку от ноды с чекпоинтом.
розовую точку от ваеэнкоде тяни в касемплер в латентное_изобр. всё

покормил толстяка
Аноним 05/09/25 Птн 22:33:22 1342907 480
Безымянный101010.png 154Кб, 1465x989
1465x989
>>1342887
никакого vaeencode там нет
>>от ваеэнкоде тяни в касемплер в латентное_изобр
но там уже латентное пустое изображение приконекчено
>>покормил толстяка
если вы шарите это не значит что все такие тут. я нуб вообще и слова нода мне знакома только по 3дмаксу, но сейчас нейронки сделали 3дмакс и прочие не актуальными, в общем не толщу я.
Аноним 05/09/25 Птн 22:43:36 1342925 481
>>1342907
А кодировать вае это чо по твоему?
>но там уже латентное пустое
Ну на место него будет твоя пичка кодированная в латент ваеенкодером. Тебе же имг2имг нужно, или чо ты там собрался делать.
Аноним 05/09/25 Птн 22:52:20 1342938 482
>>1342925
В пустом латентном изображении можно устанавливать разрешение на выходе. а тут как если я ее прикреплю?
А маску от изображения куда тянуть?
Мне надо не просто текст в изображение, а текст в изображение с учетом прикрепленного изображения.
Аноним 05/09/25 Птн 23:00:10 1342957 483
image.png 1929Кб, 832x1216
832x1216
Аноним 05/09/25 Птн 23:05:54 1342967 484
>>1342938
Маска нужна для инпейнта и прочего. Для простого имг2имг она не нужна. Разрешение берется с твоего изображения, либо установить с помощью ноды latentupscale(увеличить латен) или latentupscaleby(увеличить латент на), после ноды кодирования латента.
Аноним 05/09/25 Птн 23:11:55 1342981 485
1757103114542.png 4551Кб, 1536x1536
1536x1536
1757103115009.png 6Кб, 455x319
455x319
1757103115009.png 745Кб, 2303x845
2303x845
Аноним 05/09/25 Птн 23:40:22 1343025 486
>>1342967
Кстати, ни у кого нет нормального воркфлоу для инпеинта, аналогичного инпеинту с учётом всей картинки автоматика? А то то что гуглится - хуже дохлого автоматика делает.
Аноним 05/09/25 Птн 23:58:08 1343043 487
>>1343025
Инпаинта в Комфи нет. Думаешь почему все выкладывают с кривыми зрачками? Казалось бы пять сек глаза поправить, как в автоматике.
Аноним 06/09/25 Суб 00:04:58 1343056 488
1757106298273.png 2369Кб, 896x1152
896x1152
Аноним 06/09/25 Суб 00:36:45 1343128 489
>>1343043
Да, щас я попердолюсь для рандомного харкачера, чтоб он оценил старания. Может ещё и через хуйрезфикс прогонять?
Аноним 06/09/25 Суб 00:43:24 1343135 490
>>1343128
На ване инпейнта нет, о чем ты?
Аноним 06/09/25 Суб 00:44:30 1343136 491
>>1343043
Охлол.. Нет инпейнта..
Аноним 06/09/25 Суб 02:12:12 1343203 492
инпеинта не существует
Аноним 06/09/25 Суб 02:23:32 1343207 493
1757114611322.png 2615Кб, 896x1152
896x1152
Аноним 06/09/25 Суб 08:58:22 1343321 494
Опять по хуйне пошли. Го перекат и мощнейше про хрому с картинками.
Аноним 06/09/25 Суб 09:54:49 1343342 495
>>1343135
чел, в любой txt2img модели есть инпейнт по умолчанию, если модель работает с шумом, а все модели так делают, то значит и шум в определенной области картинки (зоне инпейнта) любая модель сможет заполнить.
В принципе это и есть весь инпейнт.
Аноним 06/09/25 Суб 09:58:45 1343344 496
image.png 549Кб, 1073x737
1073x737
Аноним 06/09/25 Суб 10:21:38 1343362 497
Импаинт в конфи есть, но жутко кривой и неудобный, там буквально надо всю и я уточняю ВСЮ хуйню этого процесса ручками составлять до мельчайших деталей, и так каждый раз с каждым импаинтом
Аноним 06/09/25 Суб 11:14:09 1343372 498
image.png 2515Кб, 1600x916
1600x916
Аноним 06/09/25 Суб 11:47:10 1343391 499
image.png 1163Кб, 1920x923
1920x923
>>1343362
чел, сейчас в Комфи канвас круче чем в гимпе и прочих фотошопо заменителей.
Можно хоть рисовать в нем.

Тем более, как только у тебя есть воркфлоу, тебе достаточно просто загрузить картинку и выбрать open in MaskEditor.
Контроля над маской такого как в Комфи больше нигде нет.
Аноним 06/09/25 Суб 12:01:30 1343398 500
Аноним 06/09/25 Суб 12:19:28 1343411 501
Аноним 06/09/25 Суб 12:27:16 1343418 502
>>1343372
>ну-ка, поподробнее
>>1343391
>в Комфи канвас круче
Когда я инпеинтил в Фокусе я никогда не ставил размер генерируемой области. Если например инпеинтил соски и получалось не очень потому что модель не понимала масштаб картинки. Нужно было лишь поставить маленькую точку чуть шире титек, на плече например. И тогда, само собой, область перерисовки оставалась такая же, но область которую видела модель увеличивалась. Модель видела плечи и понимала с каким масштабом инпеинтить соски.
В комфи это где? Я спрашивал в прошлом треде мне показали дополнения в которых нужно ручками цифирки прописывать.
Как инпеинтить в Комфи без ввода цифирок во всякие ноды?
Аноним 06/09/25 Суб 12:36:53 1343426 503
>>1343344
О чем я написал выше. У тебя маска размером с картину.
Вы даже не знаете что такое правильный инпеинт, лол
Аноним 06/09/25 Суб 12:45:03 1343430 504
>>1343426
> еблан не осиливший даже инпейнт фокуса рассуждает о правильном инпейнте
>>1343418
> Как инпеинтить в Комфи без ввода цифирок во всякие ноды?
для тех, кто осилил хотя бы инпейнт автоматика, есть импакт детейлеры, делающие все расчеты сами. но это явно слишком сложно для тебя
Аноним 06/09/25 Суб 12:49:24 1343431 505
Аноним 06/09/25 Суб 12:53:13 1343433 506
>>1343431
так и написано - это выше твоего уровня, про полноценный инпейнт продолжать даже нет смысла
Аноним 06/09/25 Суб 13:28:47 1343479 507
image.png 624Кб, 1504x739
1504x739
>>1343411
чел, плейграунд это слегка модифицированная архитектура SDXL, почему ты вообще думаешь что инпейнт в нем не возможен?

Не считая того, что модель говно по сравнению даже с современными файнтюнами SDXL.
Аноним 06/09/25 Суб 13:32:35 1343485 508
Аноним 06/09/25 Суб 13:37:44 1343497 509
>>1343479
>почему ты вообще думаешь что инпейнт в нем не возможен?
Ну, мля, по твоему скриншоту же видно, что невозможен. Почему вы такие упертые бараны?
Аноним 06/09/25 Суб 13:59:50 1343515 510
>>1343497
Не отменяет того факта, что модель как и другие производит замену шума на области картинки, а значит инпейнт, хоть и херовый но происходит.

Вопрос не стоял, будет ли говно результат если использовать говно модель. Вопрос был про то, что могут ли все txt2img модели делать обработку шума на уже существующей картинки. И не только инпейнт, все txt2img модели могут по умолчанию в img2img.

И я даже больше скажу, инпейнта не было вообще как идеи когда релизнулась даже sd 1.4. Это потом еще кто-то из комюнити допер что такой трюк можно делать, не разработчики SD, а тупо какой-то васян, возможно даже сам Автоматик (да упокоится его душа) этот маневр придумал.
Аноним 06/09/25 Суб 14:18:04 1343534 511
>>1343515
Чел, перечитай ещё раз: на Wan инпаинта нет. То что работает и2и это одно, а инпаинта как такового нет.
Аноним 06/09/25 Суб 14:26:41 1343545 512
>>1343515
> Вопрос был про то, что могут ли все txt2img модели делать обработку шума на уже существующей картинки
так его, лупи этого соломенного человечка
Аноним 06/09/25 Суб 14:43:59 1343553 513
1757159038777.png 1528Кб, 1504x739
1504x739
>>1343479
Всё за вас доделывать нужно.
Аноним 06/09/25 Суб 15:00:52 1343562 514
Что при автоматическом мерже вытесняется? Как контролировать точно блоки. Хули нигде нормальной и чёткой инфы нет? Имеется 2 тюна базовой модели. Очевидно что во всех тюнах от базы там так и так остаётся где-то 30%, какова вероятность, что при мерже сохранится максимальное количество от файнтюна, который будет при мерже замещать эти 60% в сумме от 2х тюнов?
Аноним 06/09/25 Суб 15:14:02 1343571 515
image.png 580Кб, 1599x802
1599x802
image.png 1659Кб, 896x1152
896x1152
>>1343534
>на Wan инпаинта нет
Хз в чем твоя проблема, использую инпейнт для правки после генерации на Wan уже несколько месяцев.

Вот попробовал сделать серьезную замену. Да, есть проблема в том, что нужно выкручивать денойз на макс и без четкой прорисовки маски можно проебать окружение, но инпейнт есть, возможность контроля на уровне ранней sd 1.5, но есть.

Люди даже воркфлоу на Ван инпейнт ппубликуют на Цивитай https://civitai.com/models/1861607
Аноним 06/09/25 Суб 15:17:22 1343572 516
>>1343571
Спасибо за воркфлоу, джва года со вчера жду.
Аноним 06/09/25 Суб 15:35:20 1343579 517
image.png 426Кб, 1798x634
1798x634
Аноним 06/09/25 Суб 15:57:52 1343598 518
image.png 646Кб, 1623x827
1623x827
>>1343579
Вообще, можно сделать вырезку точно заинпенченой зоны из готовой картинки и вставить ее обратно в оригинал, но я стал парится для этого воркфлоу. Там где у меня идет пайплайн сразу в инпейт лица персонажей я такое сделал, но не стал показывать так как этот несправлятор тогда бы вообще ничего не понял походу.

Ноды на сшивание в оригинальную картинку отсюда https://github.com/lquesada/ComfyUI-Inpaint-CropAndStitch
Аноним 06/09/25 Суб 15:58:37 1343600 519
>>1343598
>не стал парится
быстрофикс
Аноним 06/09/25 Суб 16:18:00 1343619 520
>>1343598
>можно сделать вырезку точно заинпенченой зоны из готовой картинки и вставить ее обратно в оригина
>несправлятор тогда бы вообще ничего не понял
Чел, ну а я тебе про что пишу? То что делалось в автоматике111, потом в фордже и фокусе легко и интуитивно понятно каждому, здесь, в комфи, требует академических знаний и минимум год практики программирования. Ты разве не видишь здесь проблему? Получается, что инпеинт в Комфи доступен не всем, а лишь избранным Эйнштейнам. А для всех остальных его нет. Ты понимаешь это? Для меня, как и для многих получается, что инпаинта в Комфи нет.
Аноним 06/09/25 Суб 16:44:45 1343657 521
Аноним 06/09/25 Суб 16:46:41 1343658 522
>>1343619
>отфильтрован IQ тестом
это даже не программирование а просто лего, в крайнем случае отыгрыш электрика, который понимает где вход-выход.
Аноним 06/09/25 Суб 16:54:59 1343673 523
1757166898635.png 740Кб, 1989x849
1989x849
>>1343619
> инпеинт в Комфи доступен не всем, а лишь избранным Эйнштейнам
Очень удачно напомнил, только вчера шестую нобелевку дали за протягивание спагетти. Пойду забирать.
Аноним 06/09/25 Суб 18:13:58 1343791 524
Дублирую, на всякий

>>1335108 →
Чел, подскажи, как делаешь свап. Я так и не допер.
Аноним 06/09/25 Суб 18:15:59 1343798 525
>>1343658
В первую очередь это просто гемор и лишние действия, и ебаться с этим постоянно нет никакого желания.
Аноним 06/09/25 Суб 18:21:24 1343806 526
>>1343600
Очень показательно, что для дефолтной операции, которая в нормальном интерфейсе делается в пару кликов, ты вынужден "париться".
Аноним 06/09/25 Суб 18:22:30 1343807 527
>>1343798
- Купил семян. Огурцов так и нет, а в магазине огурцы есть. Похоже наебали, бракованные дали.
- Распечатай пакет, кинь в землю и полей.
- В первую очередь это просто гемор и лишние действия, и ебаться с этим постоянно нет никакого желания.
Аноним 06/09/25 Суб 18:31:43 1343816 528
>>1343806
я бы не парился если бы у меня уже был заготовлен воркфлоу на инпейнт полной картинки, но я над этим никогда не парился так как Ван и так топчик выдает, нужно только лица править. Сделал бы один раз этот воркфлоу, потом бы не парился да.
Аноним 06/09/25 Суб 18:37:32 1343823 529
>>1343816
> Ван и так выдает на превью то, что меня устраивает
поправил, не благодари
Аноним 06/09/25 Суб 19:19:15 1343874 530
1757175555108.png 2659Кб, 896x1152
896x1152
Аноним 06/09/25 Суб 19:35:19 1343901 531
Аноним 06/09/25 Суб 20:21:46 1343927 532
>>1343430
Ты сравнивал своё говно с facedetailerом в фордже? Нет, ты же дебил с одной программкой на весь компьютер.
Как сделаешь две генерации + с фейсдетайлером в двух интерфейсах, со всеми-всеми настройками на скриншоте обеих, тогда приходи. А пока факт один: adetailer в комфи - кал.
Аноним 07/09/25 Вск 00:26:22 1344167 533
>>1343927
> сделаешь две генерации + с фейсдетайлером в двух интерфейсах, со всеми-всеми настройками на скриншоте обеих
wtf? u mad?
Аноним 07/09/25 Вск 01:32:14 1344237 534
>>1344167
Ну, я так и подумал, что комфидаун не сможет сгенерировать. Комфидаун может только срать в треде, где генерируют другие.
Аноним 07/09/25 Вск 19:46:43 1344859 535
а есть бесп проги?
Аноним 12/09/25 Птн 07:18:13 1349494 536
>>1335833
Дай пожалуйста собранный воркфлоу с файлами
Аноним 28/10/25 Втр 15:39:52 1401513 537
Аноним 29/10/25 Срд 11:13:31 1401982 538
bump
Настройки X
Ответить в тред X
15000
Добавить файл/ctrl-v
Стикеры X
Избранное / Топ тредов