Главная Юзердоски Каталог Трекер NSFW Настройки

Искусственный интеллект

Ответить в тред Ответить в тред
Check this out!
<<
Назад | Вниз | Каталог | Обновить | Автообновление | 624 265 113
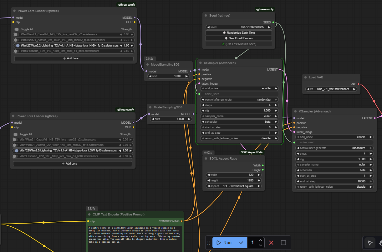
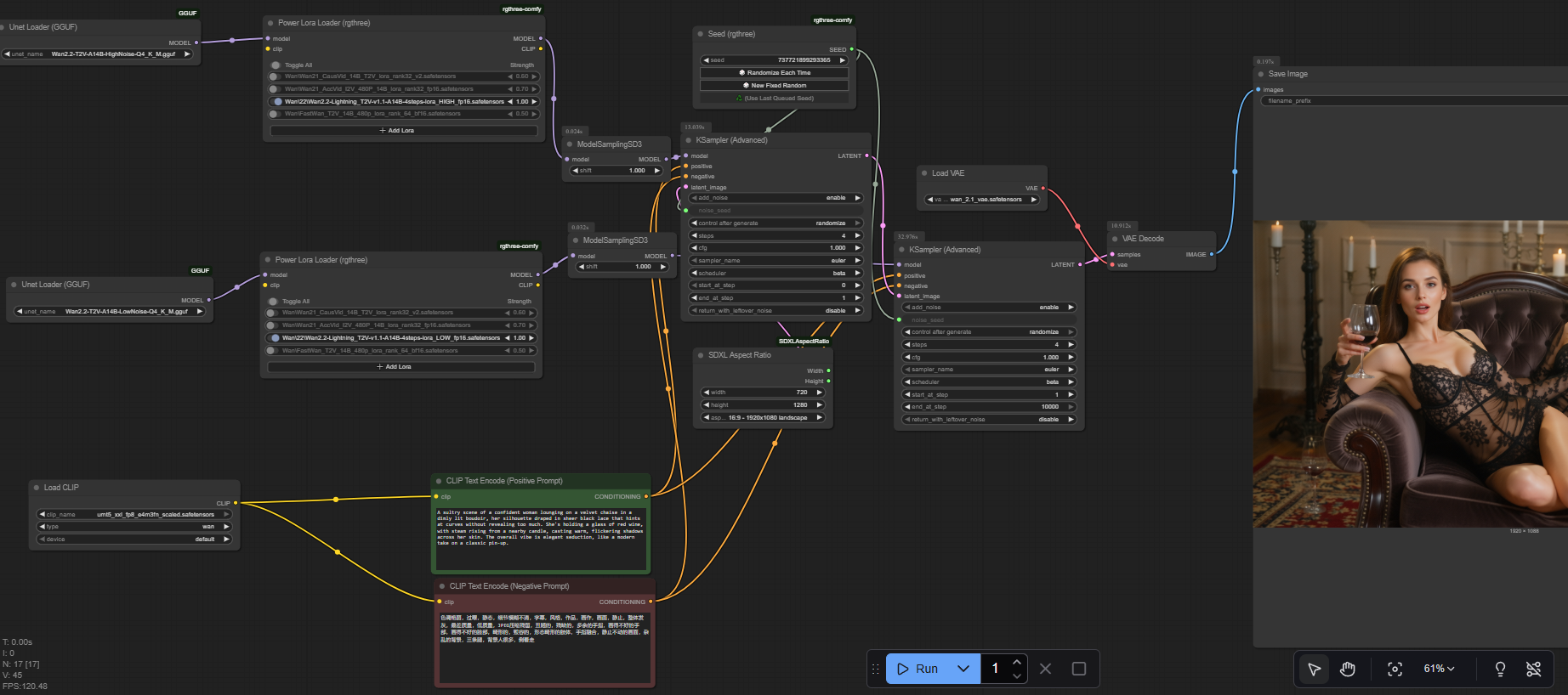
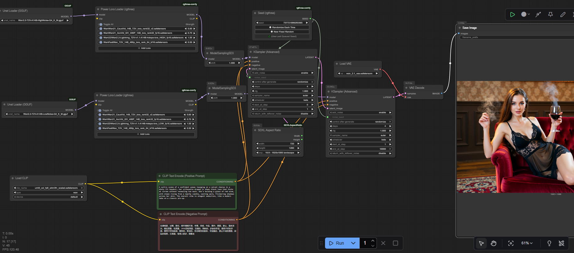
Stable Diffusion тред X+168 /sd/ Аноним 06/09/25 Суб 19:34:03 1343898 1
image.png 3661Кб, 1280x1664
1280x1664
image.png 2171Кб, 971x1079
971x1079
image.png 2846Кб, 1248x1824
1248x1824
image.png 3809Кб, 1536x1536
1536x1536
Тред локальной генерации

База:
→ Приложение ComfyUI https://www.comfy.org/download
→ Примеры https://comfyanonymous.github.io/ComfyUI_examples/
https://comfyui-wiki.com/ (откуда, куда, как)
→ Менеджер расширений https://github.com/ltdrdata/ComfyUI-Manager (автоустановка, реестр расширений)
→ Модели https://civitai.com/

ЧТО НОВОГО АКТУАЛЬНОГО ЗА ГОД

• Qwen Edit (SOTA модель для редактирования картинок).
• Релиз Chroma.
• Qwen Image (SOTA модель для генерации картинок).
• Flux Krea.
• Wan 2.2 (подходит для генерации картинок).
• NAG (негативный промпт на моделях с 1 CFG)
• Лора Lightning для Qwen, Wan ускоряет в 4 раза. Nunchaku ускоряет модели в 2-4 раза. DMD2 для SDXL ускоряет в 2 раза. Пример: 4-8 шагов, CFG 1. https://huggingface.co/tianweiy/DMD2/blob/main/dmd2_sdxl_4step_lora_fp16.safetensors,
CFG 3 для NoobAI https://huggingface.co/YOB-AI/DMD2MOD/blob/main/LYC-DMD2MOD%20(Dmo%2BTffnoi).safetensors,

Оффлайн модели для картинок: Stable Diffusion, Flux, Wan-Video (да), Auraflow, HunyuanDiT, Lumina, Kolors, Deepseek Janus-Pro, Sana
Оффлайн модели для анимации: Wan-Video, HunyuanVideo, Lightrics (LTXV), Mochi, Nvidia Cosmos, PyramidFlow, CogVideo, AnimateDiff, Stable Video Diffusion
Приложения: ComfyUI и остальные (Fooocus, webui-forge, InvokeAI)

► Предыдущий тред >>1335471 (OP)https://arhivach.hk/?tags=13840
Дополнительно: https://telegra.ph/Stable-Diffusion-tred-X-01-03
Аноним 06/09/25 Суб 20:56:52 1343947 2
3622081064.jpg 1179Кб, 1664x2432
1664x2432
бамп
Аноним 06/09/25 Суб 21:01:38 1343949 3
image 673Кб, 768x768
768x768
image 110Кб, 1911x341
1911x341
амдкал be like
Аноним 06/09/25 Суб 21:02:07 1343950 4
ComfyUI00025.png 1206Кб, 1024x1024
1024x1024
ComfyUI00026.png 1167Кб, 1024x1024
1024x1024
ComfyUI00027.png 1149Кб, 1024x1024
1024x1024
Ну и как тот товарищ делал faceswap в qwen image edit, блеать?
Аноним 06/09/25 Суб 21:07:17 1343951 5
>>1343949
это что дефолтный флюкс лол
Аноним 06/09/25 Суб 21:10:34 1343952 6
1.png 1458Кб, 1024x1024
1024x1024
Аноним 06/09/25 Суб 21:11:42 1343954 7
ComfyUI00032.png 1314Кб, 1024x1024
1024x1024
Я еблан или это реально так?
Lightning лора для qwen ускоряет WAN? Если да, то то-то я думаю, хули оно так похоже на WAN.
Аноним 06/09/25 Суб 21:18:28 1343960 8
ComfyUI00034.png 1226Кб, 1024x1024
1024x1024
Аноним 06/09/25 Суб 21:18:56 1343963 9
>>1343952
Отражение не изменилось, кекус
Аноним 06/09/25 Суб 21:21:38 1343964 10
>>1343954
Почему у всех твоих баб соски на броне? Ты специально так делаешь?
Аноним 06/09/25 Суб 21:23:14 1343965 11
ComfyUI00036.png 946Кб, 896x1160
896x1160
>>1343964
лол, спасибо за напоминание, я забыл выключить ебучие NSFW лоры
Вот тут нет, кек
Аноним 06/09/25 Суб 21:29:35 1343968 12
ComfyUI00041.png 1564Кб, 1024x1024
1024x1024
Аноним 06/09/25 Суб 21:32:11 1343969 13
>>1343951
нубасина никогда не пользовался флюксом чтоль? Это у него шнелькал, судя по всему, Флюксдев неотличим от кадра из фильма
Аноним 06/09/25 Суб 21:34:52 1343970 14
image 65Кб, 623x560
623x560
Аноним 06/09/25 Суб 21:36:17 1343972 15
>>1343970
збс обновился бля раньше оно хотя бы медленно работало теперь аут оф мемори и всё иди нах
Аноним 06/09/25 Суб 21:37:05 1343973 16
ComfyUI00045.png 822Кб, 896x1160
896x1160
>>1343970
Братишка, ну чего ты себя мучаешь то? Видеопамяти не хватает, что ли?
Аноним 06/09/25 Суб 21:38:16 1343974 17
ComfyUItempldip[...].png 1732Кб, 1536x768
1536x768
ComfyUItemphbgp[...].png 1718Кб, 1536x768
1536x768
ComfyUItemphbgp[...].png 1757Кб, 1536x768
1536x768
Аноним 06/09/25 Суб 21:41:10 1343975 18
ComfyUI00043.png 1357Кб, 768x1360
768x1360
>>1343974
Ебать. Это ты из головы придумал?
Аноним 06/09/25 Суб 21:42:46 1343978 19
ComfyUI00051.png 928Кб, 896x1160
896x1160
Аноним 06/09/25 Суб 21:42:54 1343979 20
>>1343975
Ну да. Квен пиздос какой гибкий в этом смысле.
Аноним 06/09/25 Суб 21:43:28 1343980 21
image 13Кб, 500x311
500x311
>>1343973
20 гигов врама такто у моей видеошмарты, я хз какие у вас тут сэтапы но в лохкальных языковых моделях вполне себе средненькие модели можно грузить в четвёртом кванте ток даже с приличными т\с
Аноним 06/09/25 Суб 21:45:02 1343981 22
ComfyUI00052.png 1069Кб, 896x1160
896x1160
>>1343979
Охренеть!

Не, я пока просто с еблетиками пока играюсь. Промпты через дипсик.

>>1343980
Да у тебя вообще заебись модели должны работать, нахуя шнелля взял?
Аноним 06/09/25 Суб 21:47:13 1343983 23
>>1343949
Так этож время первой генерации, туда загрузка модели и потрохов включается, следующая же меньше покажет.
Аноним 06/09/25 Суб 21:50:50 1343986 24
>>1343981
>должны

тока это амдкал поэтому нихера толком не работает

>шнелля

хз я уже не помню в какойто инсрукии может потому что меньше весит может потому что он полехче даётся видюхе, воркфлоу брал отсюдова https://comfyanonymous.github.io/ComfyUI_examples/flux/

>>1343983
может быть и так

а вобще я пытался завести вот этот https://civitai.com/models/1874153/oral-insertion-wan-22 но потом я обновил модули rocm с 6.2 до 6.4 и случился рухнум
Аноним 06/09/25 Суб 22:00:02 1343993 25
ComfyUI00056.png 971Кб, 896x1160
896x1160
Аноним 06/09/25 Суб 22:03:26 1343999 26
>>1343993
ого, а чё гуфы можно изображения делать, я думал это формат ЛЛМок
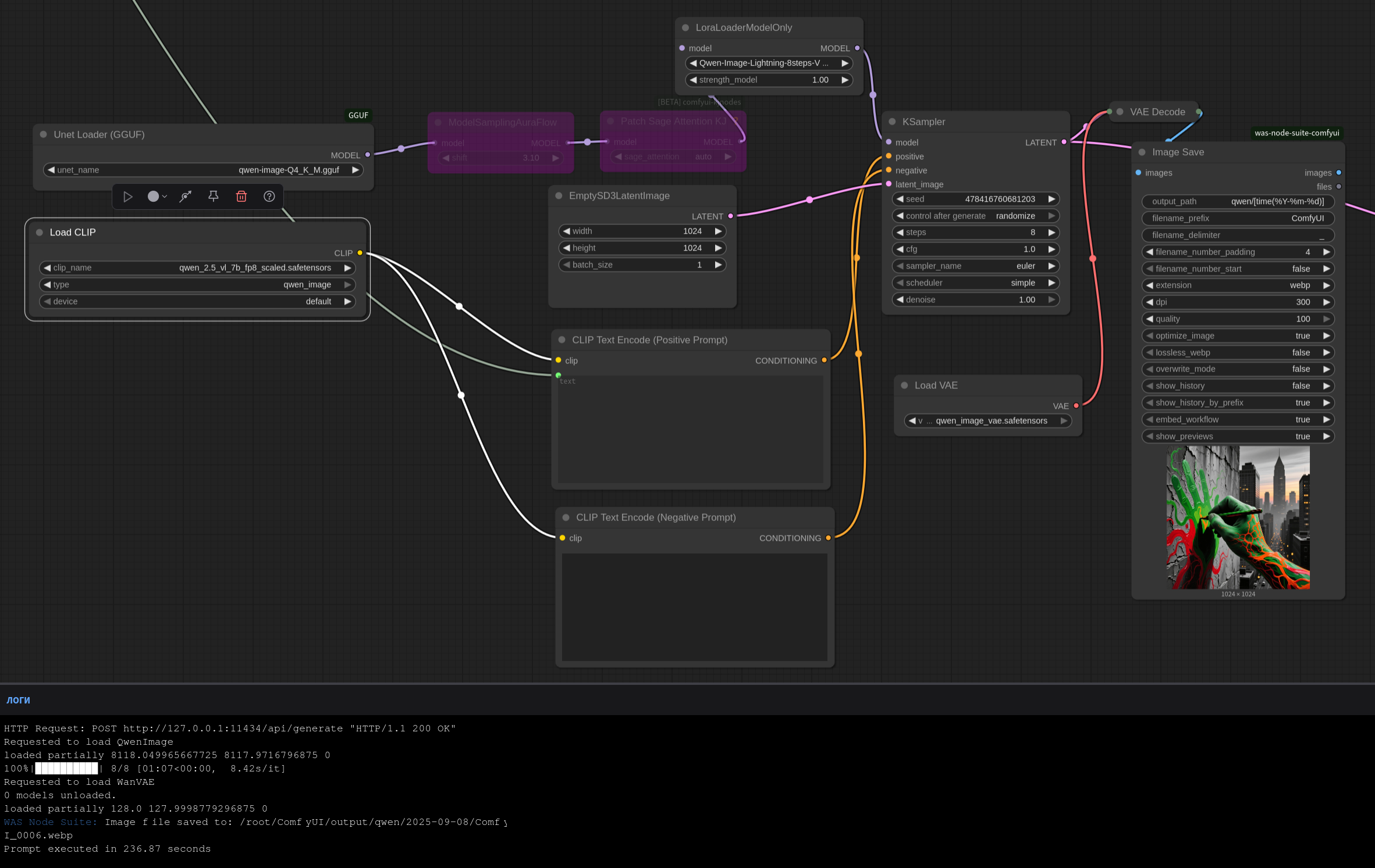
Аноним 06/09/25 Суб 22:05:39 1344006 27
Аноним 06/09/25 Суб 22:06:18 1344009 28
ComfyUI00030.png 1159Кб, 1024x1024
1024x1024
Аноним 06/09/25 Суб 22:10:42 1344013 29
ComfyUI00044.png 1305Кб, 896x1160
896x1160
Аноним 06/09/25 Суб 22:11:20 1344014 30
image 77Кб, 1306x533
1306x533
>>1344009
>FP8

это врятли хоть оно и подходит по размеру эта амдпараша как то по своему работает я вобще не пынемаю вроде все эти чекпоинтсы и прочие клипы размером небольшие а всё равно получается пикрил
Аноним 06/09/25 Суб 22:14:44 1344020 31
image 17Кб, 480x304
480x304
>>1344014
бля вот щас прочитал последнюю строчку полез смотреть и оказалось что в том квадрате где этот батч сизе там и разрешение картинки генерируемой задаётся по умолчанию 768х768 а я поменял на 512х515 после чего случился рухнум, вернул взад 768 и вуалябля
Аноним 06/09/25 Суб 22:16:37 1344022 32
image 195Кб, 754x775
754x775
нааайс
Аноним 06/09/25 Суб 22:18:28 1344023 33
ComfyUI00042.png 1447Кб, 896x1160
896x1160
>>1344014
Вот я кстати, хуй знает. А как амудэ работает с КУДАх..
Ну я вот взял 3060 обычную, 12 гб, тыщ за тридцать в сплитик от пидорасов, конечно уже очко горит более крутую покупать, но денег нет пока.

>>1344020
ну тож влияет, конечно
Аноним 06/09/25 Суб 22:22:54 1344029 34
>>1344023
>А как амудэ работает с КУДАх..

они кароч отреверсили энвидивские библиотеки и склепали свой стэк назвали его ROCm вот тут подробнее если интересн https://habr.com/ru/companies/ruvds/articles/847792/
Аноним 06/09/25 Суб 22:25:26 1344033 35
ComfyUI00067.png 1313Кб, 1024x1024
1024x1024
>>1344029
Благодарствую. Для понимания очень даже неплохо пойдет.
Аноним 06/09/25 Суб 22:36:48 1344051 36
ComfyUI00070.png 1122Кб, 1024x1024
1024x1024
>>1344046
Третьесортный создатель картинок, лол
Понимаю! Я ещё только учусь
Аноним 06/09/25 Суб 23:09:28 1344098 37
>>1343980
>20 гигов
Но у тебя амд. Тут челиксы с 4060ти 8врам на флюксе деве 8фп не кванте за минуту 20 шагов генерят и юзают кванты квена и вана лайтнинг с той же скоростью. Амд чисто для игрулек, не для ИИ.
Аноним 06/09/25 Суб 23:13:02 1344102 38
image.png 63Кб, 243x213
243x213
Аноним 06/09/25 Суб 23:17:39 1344107 39
Вот вам лист бумаги, напишите о чём думаете
>короче стеклянная чайка-зингер на трёх лапах с крыльями в жопе пытается застрочить между ног малолетнюю балерину
Аноним 06/09/25 Суб 23:24:04 1344109 40
ComfyUI00099.png 926Кб, 1024x1024
1024x1024
>>1344107
И ведь это ахуенно!
Ты что хочешь можешь заебенить. Ебаную всю свою фантазию. Я за это и люблю это всё.
Аноним 06/09/25 Суб 23:29:57 1344112 41
>>1344109
А какой практический юзкейс? Ёбаную хуйню я и в голове могу представить, ярче с минимальными затратами энергии за наносек.
Аноним 06/09/25 Суб 23:36:28 1344119 42
>>1344112
В голове это одно. А в реальности - другое.
Аноним 06/09/25 Суб 23:39:12 1344121 43
ComfyUI00104.png 1188Кб, 1024x1024
1024x1024
Я вот не могу долго в голове держать образ, только малую долю секунды. А тут ты можешь хоть немного приблизиться к тому, что думаешь. А порнуху, например, со знакомыми тянками во сне ахуенно смотреть. Во сне и усиливается всё. Только просыпаешься. А тут немного приближаешься к своей сокровенной фантазии.
Аноним 06/09/25 Суб 23:46:07 1344127 44
1757191566261.jpeg 1581Кб, 2624x2048
2624x2048
Аноним 06/09/25 Суб 23:51:58 1344139 45
Аноним 06/09/25 Суб 23:59:23 1344154 46
>>1344139
Так группу и назовем (без епта)
Аноним 07/09/25 Вск 07:21:01 1344312 47
168499591914455[...].jpg 92Кб, 1280x699
1280x699
Аноним 07/09/25 Вск 07:26:44 1344314 48
>>1344098
я не тороплюсь, лишь бы казало
Аноним 07/09/25 Вск 07:45:27 1344316 49
Screenshot20250[...].jpeg 155Кб, 1920x518
1920x518
ComfyUI00001.mp4 691Кб, 768x768, 00:00:05
768x768
>>1344098
чтобы сгенерировать стандартное видево пятисекундное(!) из wan22 workflowа эта заняло 14 мать ево минут
Аноним 07/09/25 Вск 08:00:00 1344317 50
>>1344316
юзай лоры-ускорялки
>>1343426 →
я в отличие от тебя если не знаю как что-то работает, то молчу в тряпочку
Аноним 07/09/25 Вск 09:04:48 1344329 51
ComfyUI00119.png 1355Кб, 1024x1024
1024x1024
>>1344316
lightning lora использовал? А то чёто реально какая то хуета
Аноним 07/09/25 Вск 09:44:55 1344335 52
1757227492780.png 3632Кб, 1600x1216
1600x1216
1757227493146.png 3897Кб, 1920x1088
1920x1088
1757227493530.png 3912Кб, 1728x1152
1728x1152
1757227493897.png 3833Кб, 1280x1664
1280x1664
Аноним 07/09/25 Вск 13:24:35 1344453 53
1757240674743.jpg 263Кб, 896x1152
896x1152
Аноним 07/09/25 Вск 13:43:26 1344465 54
>>1344316
Бля, помню когда вышел флюкс, я в тот же день его фп16 дев версию юзал, которая там под 30врама жрала и меня бомбило ждать 3 минуты из-за свопа, но у тебя вообще ад какой-то пиздец.
Аноним 07/09/25 Вск 14:49:14 1344555 55
>>1344316
20 секунд на шаг это еще нормально.

С лорой на 4 шага это видео займет у тебя 80 секунд, то есть чуть больше минуты.
Аноним 07/09/25 Вск 17:03:11 1344711 56
image.png 1442Кб, 1415x638
1415x638
Аноним 07/09/25 Вск 17:28:32 1344735 57
>>1344711
Абсолютно отвратительно
Аноним 07/09/25 Вск 17:47:21 1344742 58
.png 1259Кб, 1383x1428
1383x1428
>>1344711
Летсо китайского васяна сгенерировать невозможно:
Аноним 07/09/25 Вск 19:39:50 1344853 59
>>1344711
блеванул с этого кала
Аноним 07/09/25 Вск 20:55:53 1344897 60
ComfyUI00009.png 1246Кб, 832x1216
832x1216
image.png 2152Кб, 832x1216
832x1216
image.png 1504Кб, 832x797
832x797
image.png 958Кб, 832x482
832x482
Пик1 анрелейтед
Лоры на стиль из под флакса довольно хорошо работают на хроме. Алсо, удваиваю находку анона о том, что ускорялки не портят Flash. Известная турбо-альфа очень неплохая, но я попробовал около 12 разных флаксо и хромолор и больше всего понравилась r04 из папки по ссылке, разные ранки не пробовал, просто эта была скачана. Она совсем не чинит поломанность, но зато больше всего похожа на фото. И самое главное - юзать её ровно на 6 шагах, иначе превращается в фотореалистик мусор, я гонял на heun-beta, но может есть и получше комба. Лучше чем фулловая хрома оно не сгенерит, но позволяет генерить быстро и хорошо без использования фотолор, которые хоть и сильно чинят анатомию, но меняют стилистику. Если хотите пиздец как ускориться, чисто посмотреть как промпты генерятся - euler/beta, 4 шага. Хрома даже 256x2048 генерит сносно, можно совсем упороться и уменьшить разрешение. Ещё бы нунчаку, чтобы генерить по скорости дмд...
https://huggingface.co/silveroxides/Chroma-LoRA-Experiments/blob/main/hyper-low-step/Hyper-Chroma-low-step-LoRA-r04-fp32.safetensors

Ну и конечно, промпт это самое важное в хроме. Никакие настройки не спасут, если промпт генерит живопись. Автор же подаёт её не как нормальную модель, а как охуенную базу для файнтюнов, поэтому её так шатает от стиля к стилю. Показалось, что короткие промпты чаще генерят ровную анатомию, но может просто повезло несколько раз. Кому впадлу промптить - очень рекомендую скачать JoyCaption Beta One, какой-то де-промпт да сгенерит годное фото. Очень не рекомендую ггуфопарашу, она очень часто сбивается с формата. Хотя хуй знает, может то просто проёб ноды от 1038lab. BF16 работает просто идеально.
Для примера, этот простой промпт почти всегда выдавал фото
This photograph captures a person sitting in front of a mirror, taking a selfie with their smartphone. They have voluminous, wavy brown hair that partially covers their face, giving them a slightly mysterious look. The individual is wearing an oversized black T-shirt with a colorful graphic design on the chest, which features bold red and yellow letters. Their legs are exposed, showing off knee-high black socks with horizontal white stripes and black shoes.
Аноним 07/09/25 Вск 22:03:54 1344948 61
У меня одного последние дни часто копирование-вставка нод уже совсем ни в какой раскладке не работает? Точней, бывает в русской вставляет что-то старое, а английская только иногда оживает. Не могу закономерность заметить.
Аноним 07/09/25 Вск 22:44:52 1344960 62
Из новинок выходило что-то крутое? В последнее время на SDXL был чекпоинт famegrid 10 из 10 просто
Аноним 07/09/25 Вск 23:34:41 1344977 63
1757277279059.png 4198Кб, 1344x1728
1344x1728
1757277279476.png 4266Кб, 1344x1728
1344x1728
1757277279892.png 4531Кб, 1344x1728
1344x1728
1757277280342.png 4397Кб, 1344x1728
1344x1728
Аноним 07/09/25 Вск 23:38:16 1344981 64
>>1344948
У меня похожее говно под FreeBSD, если ру раскладка, то хоткеи в браузере не работают нихуя. Знаю как чинить, но мне похуй.
Аноним 08/09/25 Пнд 00:41:45 1345012 65
FameGrid XL.png 3568Кб, 4096x4800
4096x4800
>>1344960
>Из новинок
>В последнее время на SDXL
>famegrid
>10 из 10
Поройся по помойкам в городе, может еще годноты найдешь
Аноним 08/09/25 Пнд 00:51:28 1345017 66
Сап двач, я хочу вкатиться, но может кто-нибудь пояснить
А есть в SD такая фича, чтобы юзать инструменты уже на загруженной картинке? типа использовать лору на пикче по ее силуэтам и тд?
А не генерить с нуля
Аноним 08/09/25 Пнд 01:13:14 1345025 67
image.png 493Кб, 1152x896
1152x896
Аноним 08/09/25 Пнд 01:17:47 1345028 68
>>1345017
называется инпейнт. но местный анон называет такое ИМПЕЙНТ. бойся такого анона.
Аноним 08/09/25 Пнд 01:19:19 1345030 69
>>1345017
>лору на пикче по ее силуэтам и тд?

а это контролнет называется
Аноним 08/09/25 Пнд 05:41:37 1345092 70
ччч.png 2772Кб, 1920x1088
1920x1088
Аноним 08/09/25 Пнд 07:13:08 1345117 71
Аноним 08/09/25 Пнд 09:14:53 1345140 72
>>1344098
Господа, подскажите, с какими скоростями работает Квен?
Я генерирую FHD изображение, используя Qwen image Q5_k_m на 4060ti-16 и наблюдаю, что при восьми шагах (с lightning-лорой само собой) у меня по 13-17 секунд на шаг.
В целом меня результат устраивает, но если можно быстрее - хотелось бы знать, куда копать (помимо очевидных 4 шагов).
Аноним 08/09/25 Пнд 10:10:17 1345163 73
>>1345140
На 8 шагов секунд 10 должно быть при 1024х1024.
> куда копать
Купить видеокарту с VRAM, а не огрызок.
Аноним 08/09/25 Пнд 10:56:02 1345180 74
image.png 26Кб, 758x229
758x229
Нахуя?
Аноним 08/09/25 Пнд 10:58:34 1345182 75
>>1345163
>На 8 шагов секунд 10 должно быть при 1024х1024
При каких условиях? Какая модель, какая видеокарта?
>Купить видеокарту с VRAM, а не огрызок.
Я хз, с чего у тебя так пригорело.
Аноним 08/09/25 Пнд 11:14:02 1345190 76
Аноним 08/09/25 Пнд 11:16:26 1345193 77
>>1345182
>>Купить видеокарту с VRAM, а не огрызок
я вообще на 1050 с 2 гб сижуя не шучу
Аноним 08/09/25 Пнд 11:20:04 1345197 78
1665329511532.png 1545Кб, 3321x1645
3321x1645
>>1345163
> На 8 шагов секунд 10 должно быть при 1024х1024.
Долго, 5 секунд на пикчу должно быть.
>>1345182
Он тебе как есть сказал - 16 гигов мало, сиди на XL.
Аноним 08/09/25 Пнд 11:28:08 1345201 79
Сейчас потратил полдня своей жизни скачивая сто версий комфикала, чтоб найти ту, где бекэнд выдавал охуенной красоты картинки, которые я делал год назад. И сука нашёл, пиздец...

Эти криворукие долбоёбы из комфикалтим не додумались добавлять в мету номер версии комфи, в которой была сделана картинка. Почему китаёз из фокуса-покуса это смог сделать, а они нет?

Придётся самому ноду писать для этого.
Аноним 08/09/25 Пнд 11:36:46 1345212 80
>>1345197
>Он тебе как есть сказал - 16 гигов мало, сиди на XL.
А у вас тут дружелюбный тред, я смотрю, в котором всё, кроме 3090/4090/5090, считается огрызками.
Аноним 08/09/25 Пнд 11:40:50 1345216 81
>>1345212
Но ведь так и есть. Хочешь нейросети - запасайся VRAM. Квен самая жирная модель для генерации пикч, почти в два раза больше Флюкса, требования соответствующие.
Аноним 08/09/25 Пнд 11:41:25 1345217 82
>>1345197
Пруфани карту 48 врам в работе или ты нищенка без права голоса.
>>1345212
Тред дружелюбный когда сюда старожилы профессионалы 40+ заходят.

Из-за залётышей-криворуких-говноделов из /б/ стред начинает гнить. Ну и когда педофила местного попускают на параше, то он начинает токсить пару дней.
Аноним 08/09/25 Пнд 11:44:16 1345220 83
image.png 17Кб, 912x129
912x129
image.png 12Кб, 367x198
367x198
image.png 13Кб, 198x270
198x270
Аноним 08/09/25 Пнд 15:29:11 1345411 84
17536666568861.jpg 352Кб, 811x919
811x919
>>1343898 (OP)
Дайте плиз нубу скрин как сделать пикрил 1 в шапке.
Аноним 08/09/25 Пнд 16:20:58 1345489 85
Аноним 08/09/25 Пнд 16:44:42 1345508 86
1757339082045.png 614Кб, 2009x801
2009x801
1757339082112.png 1812Кб, 1280x1664
1280x1664
Аноним 08/09/25 Пнд 17:00:38 1345521 87
Как я понимаю, с 4080ы можно даже не пытаться трогать флаксы с квенами?
Аноним 08/09/25 Пнд 17:03:33 1345526 88
Аноним 08/09/25 Пнд 17:05:41 1345528 89
изображение.png 1128Кб, 1120x1496
1120x1496
>>1345521
> Q5_K_M
> 4080ы
Я квеню на 3060@12 гоняю. Ноль вопросов.
мимо_нищук
Аноним 08/09/25 Пнд 17:13:05 1345536 90
>>1345201
>не смог
>напишу ноду
Причина появления 99% говнонод.
Очевидно, что номер комфи совпадает с версией нод комфикора, который проставляется в мете каждой стандартной ноде. Или у тебя там весь пайплайн из одной васянки и самописных нод? Сделал реально удобно, реально ПОД СЕБЯ, да?
Аноним 08/09/25 Пнд 17:13:45 1345538 91
>>1345526
> q8
а меньше есть кванты? а то в нескольких местах шерсть всё еще похожа на шерсть, а не йогурт
Аноним 08/09/25 Пнд 17:31:03 1345559 92
>>1345528
кинь ворфлоу свое. у меня мыло в квене.
Аноним 08/09/25 Пнд 17:41:26 1345563 93
>>1345528
Это к чему, он дохуя долго соображает прежде чем начать генерирывать с подвисаниями, сука, системы. Или в моем ссаном корыте дело (14 ведерник на 2066 сокет и 128гб рамы ддр4), или линукс гадит, или 4080с сосет, яхз.
Аноним 08/09/25 Пнд 17:42:25 1345565 94
>>1344948
Сейчас установил с нуля чистую ,3.57 и такая же фигня. Как лечить?
Аноним 08/09/25 Пнд 17:45:54 1345571 95
изображение.png 652Кб, 960x1280
960x1280
>>1345559
Это рефайн ваном. Сырой результат квена - вот. Лапша стандартная. Qwen Edit. Перенос стиля из картинки.
Чистый qwen у меня тоже постоянно мылит.
Аноним 08/09/25 Пнд 18:34:41 1345617 96
изображение.png 548Кб, 2363x1493
2363x1493
изображение.png 1427Кб, 1024x1024
1024x1024
>>1345563
Ну это смотря что ты называешь подвисаниями.
Рязань 5600 + 32Gb DDR4 + 1060@12 в даунвольте.
Линукс, comfy в докере, режим --lowvram.
Qwen 4Q_K_M + lighhting-8steps.

Текст энкод - секунд 30. Генерация 1024x1024 - 8 сек на степ.
Итого в районе 2 минут на картинку. Учитывая, что у меня там ёбаная ollama-лапша для генерации промтпа в 120 сек - меня устраивает.
Аноним 08/09/25 Пнд 19:08:02 1345648 97
>>1345565
Причём даже вставка из Win+V не работает. То есть это даже не проблема раскладки, сама функция вставки (допустим, изображения в Load Image) сломана. Перезапуск каким-то хуем чинит. Не понимаю логику. Вот сейчас опять чистый запуск - вставляет только на русской раскладке, дополнительно дублируя старые ноды, на английской ничего, даже через Win+V. Перезапустил вкладку и заработала английская раскладка. Перезапускал несколько раз, работала и дальше.
Перезапускал полностью ещё несколько раз, работает как надо. Хуй поймёшь с хуя ли оно ломается. Сломан только первый запуск после ребута что ли?
Аноним 08/09/25 Пнд 19:11:01 1345651 98
>>1344948
>>1345565
>>1345648
у меня тоже такое, раньше такого не было никогда.
очень похоже на очередной баг, думаю через два-три релиза пофиксят.
Аноним 08/09/25 Пнд 19:14:44 1345654 99
1757348083925.png 1487Кб, 1024x1024
1024x1024
1757348084075.png 1578Кб, 832x1216
832x1216
1757348084225.png 1470Кб, 811x919
811x919
Аноним 08/09/25 Пнд 19:16:31 1345656 100
>>1345617
Обычный квен не щупал, не интересен ибо тот же wan, дергаю именно image edit, вот он-то и фризит систему на 1-2секунды когда дрочишь промпт.
Аноним 08/09/25 Пнд 19:27:14 1345666 101
>>1345656
> фризит систему на 1-2секунды когда дрочишь промпт
В qwen edit при текст энкоде дрочится полнорамзерная vision модель. Так что не мудрено.
Аноним 08/09/25 Пнд 19:32:03 1345675 102
>>1345666
Пнятно. У флюкса контекса такая же малина? А то симптомы похожие.
Аноним 08/09/25 Пнд 19:56:08 1345708 103
Аноним 08/09/25 Пнд 20:19:19 1345726 104
>>1345571
>рефайн
значение знаешь? Это тупо i2i
Аноним 08/09/25 Пнд 20:53:27 1345750 105
1757354006460.png 4235Кб, 1728x1344
1728x1344
Аноним 08/09/25 Пнд 21:05:09 1345759 106
>>1345726
Расскажи в чём разница, шиз
Аноним 08/09/25 Пнд 21:18:18 1345771 107
А чем лучше апскейлить в лоб(не тайлами) Ван, Квин, Флюкс или что там ещё есть?
Аноним 08/09/25 Пнд 21:24:53 1345774 108
если воткнуть две 5060ти 16гБ будут толк от этова?!
Аноним 08/09/25 Пнд 21:28:54 1345778 109
Аноним 08/09/25 Пнд 21:54:06 1345784 110
Аноним 08/09/25 Пнд 21:54:49 1345785 111
>>1345508
что это за workflow? мне чё вручную забивать эту залупу скинь ссылку на json ПЛИЗ бля!11

мима другой анон
Аноним 08/09/25 Пнд 21:57:31 1345786 112
Аноним 08/09/25 Пнд 21:58:27 1345787 113
а незацензуриный qwen image guf есть вообще?!
Аноним 08/09/25 Пнд 22:01:55 1345788 114
>>1345787
Нет, и лор тоже нет, нихуя на квен нет, только открытки рисовать и можно
Аноним 08/09/25 Пнд 22:03:55 1345789 115
P9uCKLNfOzrPk8Z[...].jpg 34Кб, 480x589
480x589
Аноним 08/09/25 Пнд 22:05:25 1345791 116
Screenshot20250[...].jpeg 28Кб, 525x379
525x379
Аноним 08/09/25 Пнд 22:10:12 1345794 117
1757358612002.png 2720Кб, 1344x1664
1344x1664
Аноним 08/09/25 Пнд 23:17:41 1345853 118
>>1345788
НСФВ нет, зато есть охуенный сфв на лорах. Не понимаю ебланов, который гоняют мыльное говно базовой модели. Сам жду поддержку лор в нунчаке. Мало того, что лор нет, так ещё и после пары шагов начинает генерить черный квадрат. Как-то получалось это пофиксить, посмотрел на мыло, которого итак в треде полно, дропнул. В пизду такой квен, пусть он и лучше базового флакса. Но никто и не юзает голый флакс.
Аноним 08/09/25 Пнд 23:44:40 1345878 119
>>1345193
>на 1050 с 2 гб сижу
И как успехи?
Аноним 08/09/25 Пнд 23:45:48 1345880 120
>>1345216
Можно же и в озу запихнуть
Аноним 09/09/25 Втр 00:17:00 1345909 121
Аноним 09/09/25 Втр 02:07:51 1345968 122
ComfyUI00002.mp4 975Кб, 640x640, 00:00:05
640x640
Запустил темплейт Wan image to video, получил вот такую хуетень, чяднт? Буквально ничего не крутил, не менял, никуда не лазел.
Аноним 09/09/25 Втр 05:01:48 1346189 123
wf.webp 2344Кб, 1088x1440
1088x1440
>>1345909
Квадраты? Не по дефолту. Нет желания тестить дефолт квен, глядя на то, что генерят другие и их скорости. Лучше ван и хрому подрочу лишний раз.
Совсем мало генерил картинки на ван, а он прям ебёт, да ещё и быстро... ушёл на два часа тестить ван ПИЗДЕЦ КАК ЕБЁТ почти как дмд
Аноним 09/09/25 Втр 06:51:30 1346200 124
>>1346189
а картинка довольно пиздатая, дженериком точно не назовёшь
Аноним 09/09/25 Втр 08:00:34 1346220 125
Аноним 09/09/25 Втр 08:19:02 1346224 126
image.png 1473Кб, 1344x768
1344x768
>>1346200
>а картинка довольно пиздатая, дженериком точно не назовёшь
Аноним 09/09/25 Втр 09:36:01 1346284 127
>>1346189
мало пшена, глаза все ещё видно
Аноним 09/09/25 Втр 09:51:27 1346292 128
>>1346224
>>1346284
слишком сильно завидуешь, хоть попытался бы завуалировать свою тряску как-то
Аноним 09/09/25 Втр 10:02:19 1346293 129
>>1343898 (OP)
А модели в гуфах например к комфе можно как то подцепить а то у меня одни safetensors только. И почему у меня кроме сд никакие модели не загружаются, по 99% загрузи выкидывает ошибки даже на самые легкие, а сд нормально хавает. Может это быть из за старого питорча и куды?
Аноним 09/09/25 Втр 10:10:22 1346308 130
>>1346292
заявления типа ПИЗДЕЦ КАК ЕБЁТ нужно подкреплять подтверждающими картинками. пока что видно только, что ебет он глаза, причем ПИЗДЕЦ КАК, или ты именно это и хотел показать?
Аноним 09/09/25 Втр 11:48:02 1346464 131
Аноним 09/09/25 Втр 11:52:39 1346483 132
Аноним 09/09/25 Втр 12:17:43 1346529 133
Аноним 09/09/25 Втр 12:38:10 1346558 134
Аноним 09/09/25 Втр 13:42:16 1346689 135
image.png 469Кб, 1024x1024
1024x1024
Забавно, что Daam видит тег, даже если его на картинке нет.
Как это понять? Нейронка нарисовала пупок как часть спины?
Аноним 09/09/25 Втр 13:51:42 1346704 136
>>1346689
Пупок часть человека и его существование учитывается, даже если человек стоит спиной, все верно. У нейронок уже есть более глубокое понимание предметов, чем просто "что вижу о том и пою".
Аноним 09/09/25 Втр 14:03:00 1346724 137
>>1346704
"что не вижу, о том и пою, т.к. я предположила, потому что показалось" - ебануться прогресс
Аноним 09/09/25 Втр 14:04:23 1346727 138
>>1343975
>Это ты из головы придумал?
Он этим говном срёт уже джва года. Не буду разбирать срань этого унтерка по косточкам, но в базе у него спизженный из треда промпт.
Аноним 09/09/25 Втр 14:04:59 1346728 139
>>1346704
Но если, например, добавить тег navel_piercing, нейронка уже начинает рисовать пирсниг в этой зоне на спине. Так что она таки пытается нарисовать пупок сзади
Аноним 09/09/25 Втр 14:08:05 1346736 140
>>1346728
Даже топ нейронка банановая в мире рисует двухпупочность, например при стойке на руках. Так что не всё у них хорошо с анатомией. Она конкретную картинку не понимает, положение пупка там статистическое. Вот почему два пупка? Да потому что она рисует, потом разворачивает и снова рисует, два пупка получается.
Аноним 09/09/25 Втр 14:19:38 1346747 141
Кстати, а почему дебилы думают что препроцессор нужен контролнету?
Аноним 09/09/25 Втр 14:52:07 1346805 142
1757418726704.jpeg 947Кб, 1728x1344
1728x1344
Аноним 09/09/25 Втр 16:49:57 1346928 143
image.png 491Кб, 450x658
450x658
image.png 773Кб, 840x1232
840x1232
image.png 654Кб, 1080x463
1080x463
Аноним 09/09/25 Втр 17:20:23 1346965 144
11.jpg 58Кб, 838x447
838x447
Сегодня переустановил виндовс и теперь мой ванчик не работает! Вот такой минимальный воркфлоу сделал. Комфи чистый, без кастом нод, обновленный(пробовал и предыдущую версию). Падает без ошибок до загрузки файла. Пробовал добавлять параметры --verbose DEBUG и это ничего не показывает. Контрольная сумма SHA256 файла клипа совпадает с оригиналом.
Помогите исправить. Я просто не могу нагуглить такую ошибку. Консоль просто встает на паузу без ошибок.
Аноним 09/09/25 Втр 17:31:19 1346979 145
>>1346965
Вангую у тебя зависимости собраны под не те версии питона/торча и питон просто падает. В журнале винды можно поискать, чтоб убедиться что питон сегфолтнулся. На WSL можно было бы просто в dmesg посмотреть.
Аноним 09/09/25 Втр 17:35:09 1346982 146
>>1346965
попробуй запустить fp16_accumulation
Аноним 09/09/25 Втр 17:36:31 1346985 147
>>1346979
Питон python_embeded тот же самый был что и до переустановки. Портативная установка из архива. Новая установка с гитхаба тоже самое.
>>1346982
Так же падает.
Аноним 09/09/25 Втр 17:37:28 1346986 148
>>1346965
Если у тебя портабл версия, то должна работать вне зависимости от обновления системы, так как в портабл версии все зависимости идут вместе с сборкой, включая и питон.
Аноним 09/09/25 Втр 17:39:40 1346991 149
>>1346985
Спроси у дипсика, описав проблемму. Он щас поумнел чёт, раньше не мог писать ноды для комфи, а щас пищет с 1го раза. Он из-за меня выучил документацию к комфи.
Аноним 09/09/25 Втр 17:41:00 1346994 150
>>1346991
Спросил у копилота:
Отсутствие необходимых файлов токенизатора
Модель umt5_xxl_fp8_e4m3fn_scaled.safetensors требует файл umt5xxl.model или spiece.model для работы токенизатора.

Если этих файлов нет в директории sd1_tokenizer, ComfyUI может аварийно завершиться без логов.

💡 Решение:

Убедись, что в папке ComfyUI/comfy/sd1_tokenizer присутствует один из этих файлов.

Если их нет, попробуй запросить их у разработчиков или найти в репозитории Hugging Face для google/umt5-xxl.
https://github.com/kijai/ComfyUI-KJNodes/issues/246

У вас есть такие файлы? Они нужны вообще?
Аноним 09/09/25 Втр 17:43:20 1347002 151
image.png 833Кб, 896x1184
896x1184
Аноним 09/09/25 Втр 17:46:34 1347012 152
image.png 988Кб, 1024x1024
1024x1024
Аноним 09/09/25 Втр 17:47:47 1347017 153
1757429266399.png 3525Кб, 1344x1728
1344x1728
Аноним 09/09/25 Втр 18:19:21 1347065 154
Аноним 09/09/25 Втр 18:24:11 1347079 155
У квена есть веса, типа тэг:1.4?
Аноним 09/09/25 Втр 18:35:52 1347101 156
>>1346965
У меня такую хрень выводило, когда safetensors файлы в ноде clip-а не совпадали с самой моделью по мвркировке. Если в одном файле scaled, то и другой должен быть scaled. И наоборот. Хз, возможно ересь, но у меня именно так решилось.
Аноним 09/09/25 Втр 18:42:19 1347112 157
>>1347079
причём тут квен и веса? Это фичи бэкэндов гуев и их bvgktvtynfwbz пайплайнов к моделям. Да, в комфи есть (веса:1.4) - выделяешь слово, ctrl+вверх/вниз
Аноним 09/09/25 Втр 18:44:27 1347117 158
>>1346994
Нет таких файлов и он хуйню сморозил, ты бы ещё у бабки спросил у падика.
>копилота
орнул
Аноним 09/09/25 Втр 18:45:36 1347119 159
>>1347012
Обсёр в том, что это лифак под платьем. Видно по складкам.
Аноним 09/09/25 Втр 18:54:45 1347135 160
>>1347079
Нет.
>>1347112
причём тут бэкэнды и веса? Это фича клипа и токен аттеншена, вместо которого у квена текст энкодер. Нет, у квена нет весов - пишешь еуропеан гирл, биг бубс и сравниваешь с еуропеан гирл (биг бубс:30).
Аноним 09/09/25 Втр 19:07:18 1347166 161
>>1347065
>HunyuanImage-2.1
>We present .. 2K (2048 × 2048) resolution images
Втф? Пишите 4 Мегапикселя!
>Hardware and OS Requirements:
>NVIDIA GPU with CUDA support.
>Minimum: 59 GB GPU memory for 2048x2048 image generation (batch size = 1).
>Supported operating system: Linux.
Ок. Качаю.
Аноним 09/09/25 Втр 19:16:29 1347189 162
>>1347166
> 59 GB GPU memory
Норм, в fp8 всего 30 гигов, можно запускать.
Аноним 09/09/25 Втр 19:20:53 1347201 163
1757434852894.png 3528Кб, 1280x1664
1280x1664
Аноним 09/09/25 Втр 19:22:57 1347204 164
>>1347166
>Пишите 4 Мегапикселя!
Тогда умники типа тебя сгенерят в 2688x1520 и начнуть ныть.
Аноним 09/09/25 Втр 19:25:21 1347208 165
У нубаикала нативное 1535х1535, у древнего флюкскала 2048×2048 из коробки. У какого-то нонейм в конце 2025 2048×2048 мда бля, прогресс.
Аноним 09/09/25 Втр 19:37:31 1347248 166
У кого нибудь есть вф инпейнта в ебаной хроме? Тыкать макароны в рандомные ноды пока что-то не получится не работает.
Аноним 09/09/25 Втр 19:45:51 1347280 167
image.png 970Кб, 1216x832
1216x832
Аноним 09/09/25 Втр 19:53:51 1347309 168
>>1347201
реализмокал не может в биг бубс?
Аноним 09/09/25 Втр 19:59:57 1347328 169
>>1347248
У меня есть. Приинпейнтил себе только что двухметровый хер на фотку с первого звонка. Получилось идеально, вообще не заметно, что инпейнт. Лучшая фотка в треде, естественно.
Аноним 09/09/25 Втр 20:00:55 1347331 170
image.png 1122Кб, 1216x832
1216x832
>>1347309
реализмодауны опять соснули
Аноним 09/09/25 Втр 20:20:56 1347376 171
1757438454782.png 3483Кб, 1344x1728
1344x1728
Аноним 09/09/25 Втр 20:22:18 1347379 172
>>1347376
как ты это сделал и в чем?
Аноним 09/09/25 Втр 20:28:34 1347384 173
>>1346965
Вощем и я немного намудрил, поставил винду с нуля и комфи поставил с нуля. Оказалось дело в новых версиях питорч 2.8.0 ну или в питон 3.13. Решил так: установил комфи 0.3.48 со старой версией питорч 2.7.1 и питон 3.12 а потом обновил комфи до последней версии. Питорч и питон остались прежние, а комфи свежий. Всё работает теперь.
Кто столкнётся - рецепт. 3050.
Аноним 09/09/25 Втр 20:48:26 1347407 174
1.jpg 47Кб, 393x532
393x532
Мне вот интересно. Вышел флюкс эдит и они сразу же запилили для него специальную кнопочку в интерфейс. А где для квин эдит такая же кнопочка?
Аноним 09/09/25 Втр 21:06:21 1347433 175
>>1347379
IL->сдохля->qwen-edit->сдохля.
Аноним 09/09/25 Втр 21:28:51 1347469 176
>>1347166
Неквантизировано 59 GB, это на самом деле меньше чем неквантизированный Qwen, что не удевительно так как новый Хуйнян Имаге 2.1 это 17b модель, в то время как Квен это 20b модель.

Ждем Q4_K_M кванта.

>>1347208
Не пизди, нубай это все та же архитектура SDXL, которая тупо не имеет таких возможностей. Даже при мега трейне Хромы, флюкскал показал, что не может даже близко неартефачить в разрешених, поддерживаемых тем же Ваном.
Аноним 09/09/25 Втр 22:37:38 1347622 177
1757446657880.png 4251Кб, 1344x1728
1344x1728
Аноним 10/09/25 Срд 04:28:45 1347794 178
WanImage00343.png 1570Кб, 1088x1440
1088x1440
image.png 4526Кб, 1088x1440
1088x1440
Аноним 10/09/25 Срд 10:20:35 1347885 179
>>1347433
Последние два этапа просто для текста, что ли?
Аноним 10/09/25 Срд 10:53:11 1347911 180
>>1347065
> HunyuanImage-2.1
В комфи завезли поддержку. Потестил, можно скипать. Скорость хорошая, но VAE просто калище, мелкая детализация хуже XL. По промтингу хуже Квена. Хуйня всегда сосала, странно было бы ожидать сейчас чего-то хорошего. Непонятно зачем они это делают, только чтоб в манятестах в абсолютно оторванных от реальности задачах циферки показать.
Аноним 10/09/25 Срд 11:07:04 1347921 181
1757491622596.png 4460Кб, 1344x1728
1344x1728
1757491623046.png 3628Кб, 1280x1664
1280x1664
1757491623396.png 3589Кб, 1280x1664
1280x1664
>>1347885
Да. Этап 3 - добавить тату, этап 4 - расшакалить, но текст там слишком мелкий получился, чтобы нормально проденойзить.
Аноним 10/09/25 Срд 11:12:37 1347925 182
>>1343898 (OP)
Что реально может CD 1,5 и CD 3,5 или это совсем калл?
Аноним 10/09/25 Срд 11:26:58 1347936 183
Аноним 10/09/25 Срд 11:36:45 1347941 184
>>1347936
Почему тогда у меня какая то мыльная хуета генерируется как из клипартов 80-х годов?
Аноним 10/09/25 Срд 11:40:31 1347944 185
Аноним 10/09/25 Срд 11:47:29 1347946 186
Аноним 10/09/25 Срд 12:33:25 1347966 187
>>1347946
Это самое нелепое оправдание бесполезной модели. Не думаю, что сд 4 когда-то появится, напозорились уже крохи.
Аноним 10/09/25 Срд 12:37:40 1347969 188
>>1347966
>Это самое нелепое оправдание бесполезной модели.
Ты про 1,5? Ты дурачок?
Аноним 10/09/25 Срд 12:51:33 1347974 189
image.png 1846Кб, 896x1152
896x1152
image.png 1700Кб, 896x1152
896x1152
Аноним 10/09/25 Срд 13:01:52 1347975 190
Аноним 10/09/25 Срд 14:39:31 1348037 191
Аноним 10/09/25 Срд 14:42:20 1348038 192
Какая самая лучшая универсальная модель для всего? для порнухи, для оняме, для предметов, для лендскейпов?
Аноним 10/09/25 Срд 14:48:32 1348047 193
Bmp
Аноним 10/09/25 Срд 14:59:58 1348068 194
1757505598075.png 4661Кб, 1344x1728
1344x1728
Аноним 10/09/25 Срд 15:22:37 1348101 195
>>1348038
У меня только sd дефолтный запускается на все остальные модели выдает какие то ошибки, нихуя не понятно но очень интересно.
Аноним 10/09/25 Срд 15:30:41 1348107 196
Аноним 10/09/25 Срд 15:37:54 1348113 197
>>1348037
>какой-то тюн флюкса от тенсентов
Вкратце это тот же флюкс дев, но со вшитым типа SPO в сдохле. Звучит интересно заявление, что улучшена выдача фотореалистика с ожидаемой эстетикой юзера в 3 раза. Ждёмс квантов, фп8, гуфов.
Аноним 10/09/25 Срд 15:44:25 1348116 198
>>1348038
Пока ещё никто нормально оняме с реал порнухой не объединил, это всегда на диких компромиссах основано с большими жертвами. Так что нет такой универсальной модели.
Аноним 10/09/25 Срд 16:11:20 1348155 199
1757509878777.png 4747Кб, 1344x1728
1344x1728
1757509879261.png 4401Кб, 1728x1344
1728x1344
Аноним 10/09/25 Срд 16:19:01 1348167 200
1751309454274.png 1329Кб, 960x1280
960x1280
1693544661227.png 1173Кб, 960x1280
960x1280
1687576187254.png 958Кб, 960x1280
960x1280
1653648817612.png 1162Кб, 960x1280
960x1280
>>1348037
> tencent/SRPO
Ну ничё так, детализация норм, жопные подбородки и блюр на месте, но в стили умеет лучше Флюкса. Я только не понял как запустить по ихнему. Они пишут типа вместо Флюкса использовать можно, но у меня без Blaze-лоры да, 20 шагов с 4-шаговой лорой нихуя не вышло. В fp8 каша, только в fp16 работает, т.е. надо 32 гига.
Аноним 10/09/25 Срд 16:44:43 1348189 201
>>1348167
и что тут норм? Выглядит как шнелекалтюн, ничего выдающегося, явно проигрывает дефолтному флюскалу
Аноним 10/09/25 Срд 19:53:35 1348344 202
Теперь, чтобы копировать ноды нужно переключаться на русскую раскладку. А чтобы сохранить воркфлоу комбинацией клавиш на английскую. Доколе так будет? Я посмотрел бегтрекер. Там один чел написал про баг с копированием нод. Его заболтал ихний бот. И тишина. Мучение.
Аноним 10/09/25 Срд 20:23:39 1348367 203
>>1348344
Не обновляю калфи с осени прошлого года. Всё стабильно, всё работает каждый день так, как днём ранее.
Аноним 10/09/25 Срд 20:53:16 1348395 204
>>1348344
Похоже на пиздёж, я сижу на latest, не наблюдаю такой проблемы, на английской всё работает. А русская как раз всегда была сломана.
Аноним 10/09/25 Срд 21:08:14 1348417 205
1757527693850.png 3326Кб, 2304x960
2304x960
Аноним 10/09/25 Срд 21:18:53 1348424 206
>>1348395
Есть баг и он был во всех сомфи с момента ввода клипспейса и до сих пор. Суть рабочего варианта: переключаешься на русскую раскладку, выделяешь несколько нод, ктрл+ц, переключаешься на английскую , ктрл+V. Проебался с алгоритмом - получил не все ноды в буфер или двойную копипасту в выдаче.
Аноним 10/09/25 Срд 21:20:53 1348428 207
>>1348424
Так ты не переключайся на русскую. На английской нет проблем.
Аноним 10/09/25 Срд 21:21:46 1348431 208
>>1348424
Самое жизненно необходимое сочетание ctrl+shift+v
Аноним 10/09/25 Срд 23:39:15 1348553 209
Лапша меня пожирает. Насрал первую кастомную ноду и без помощи чатгопоты, на чистом петухоне.
Аноним 11/09/25 Чтв 02:53:12 1348756 210
^Раз мелкобуквенный петушок сверху закукарекал про линупс, палю говноту:
>systemd-run --user --scope -p MemorySwapMax=0 python main.py
Сами поймете нахуя это надо.
Аноним 11/09/25 Чтв 07:14:05 1348774 211
>>1348167
Как ты на последнем такой фильтр сделал?
Аноним 11/09/25 Чтв 08:14:53 1348775 212
>>1348107
Спасибо, реально запустился! Как так? Почему другие тогда не работают! Глаза корявые только, и у котов по 8 лап.
Аноним 11/09/25 Чтв 08:57:40 1348788 213
>>1348038
>для предметов, для лендскейпов?
Никакая
Аноним 11/09/25 Чтв 09:08:35 1348794 214
>>1348167
>трамп, cctv, несрущие дашкам медведи
Где индусы в говне и принцесса Эльза?
Твой трехлетний далитредовый файл спизженных промптов не соответсвует стандартам усталых профессионалов за сорок.
Аноним 11/09/25 Чтв 16:09:12 1349055 215
>>1348775
>Глаза корявые только, и у котов по 8 лап.
учись промптить негатив, нуи погугли о хайрезфиксе, некоторые картинки к этой модели работают как воркфлоу - переташи в комфи
Аноним 11/09/25 Чтв 21:36:15 1349253 216
image.png 3016Кб, 1824x1248
1824x1248
Аноним 11/09/25 Чтв 23:02:37 1349340 217
>>1347974
Fredericus Rex unser Koenig und Herr
Da reif seine soldaten allesamt ins gewehr
Аноним 12/09/25 Птн 04:25:31 1349478 218
1757640330753.png 4617Кб, 1344x1728
1344x1728
Аноним 12/09/25 Птн 05:06:06 1349480 219
Аноним 12/09/25 Птн 07:21:22 1349495 220
Дайте мне готовый воркфлоу с файлами
Можно такой https://2ch.su/ai/res/1335471.html#1335833
А лучше нормальный, чтобы я мог загружать свои лоры и уже работать с ии
Аноним 12/09/25 Птн 09:15:23 1349539 221
>>1349478
Что за задохлик без половых признаков, нормальных баб не нашлось?
Аноним 12/09/25 Птн 10:47:51 1349589 222
1757663270845.png 4609Кб, 1344x1728
1344x1728
>>1349539
> нормальных
На вкус и цвет все половые признаки разные.
Аноним 12/09/25 Птн 11:01:59 1349609 223
>>1349253
Ладно еще так, у меня даже такие глаза не получаются, какие то химеры блять. как люди делают я хуй знает, уже всяко в негативе писал, но хуй там плавал.
Аноним 12/09/25 Птн 11:06:32 1349615 224
>>1349609
На примерах у людей даже дефолтный 1,5 рисует нормально, у меня какая то хуета получается. У кота вместо лапы хвост приделан, ебало даже представлять не стоит, там пиздец месиво какое то, но все остальное заебись и травка на фоне и текстура шерсти котейки.
Аноним 12/09/25 Птн 11:10:13 1349621 225
>>1349615
Разрешение небось завышенное у тебя.
Аноним 12/09/25 Птн 11:10:44 1349622 226
>>1349609
Еще какой то питдорас из видеоурока посоветовал json кинуть в окно, и всё пизда конфе, больше не открывалась, пришлось полностью сносить. Вот блять нельзя минимальный набор джентльмена, нет блять надо 100500 пакетов устанавливать, как же пичёт!
Аноним 12/09/25 Птн 11:11:30 1349624 227
>>1349621
768 для джагернаута вроде стоит
Аноним 12/09/25 Птн 12:44:45 1349693 228
>>1349622
Я вообще comfyul запускаю не на своём железе, а на сервере который даёт мне доступ к графическому процессору
Вот бы кто-то дал готовы работы воркфлоу >>1349495
Аноним 12/09/25 Птн 12:46:10 1349696 229
>>1349693
У меня бесплатный способ по запуску этой нейронки, но я чайник и не разбираюсь в ваших узлах nodes
Аноним 12/09/25 Птн 12:56:24 1349701 230
>>1349693
Локалка на сервере, лол, зачем? чем тебе гемини не устраивает тогда?
Аноним 12/09/25 Птн 13:00:11 1349703 231
>>1349701
Он голых баб рисует?
Аноним 12/09/25 Птн 13:01:57 1349704 232
>>1349701
Я хочу своих знакомых и подруг раздевать и делать с ними порно
Аноним 12/09/25 Птн 13:02:09 1349705 233
>>1349703
ну я хз люди как то рисуют в онлайнах хуи, наверно
Аноним 12/09/25 Птн 13:05:21 1349708 234
>>1349701
Сервер, для того чтобы это говно работало. Мне выдают графический процессор для работы comfyul. Я 3 часа пытался установить не достоющие узлы, так как я чайник и у меня нет инструкции, у меня только AI помощник. Сама же нейронка и писала для меня скрипты.
Аноним 12/09/25 Птн 13:09:08 1349711 235
>>1349705
На сайтах AI нет создания долгого видео ролика, ограничения - 3 секунды или 5 секунд. Хуита полная, поэтому я искал для себя способы, как запустить comfyul. Искал, у кого же можно пиздить графический процессор для своих задач, как же обходить ограничения различного рода. И в итоге нашёл, если всё настроить и сделать, я смогу пользоваться и делать AI работы при этом не нагружая своё железо, и также смогу запускать comfyul с телефона.
Аноним 12/09/25 Птн 13:18:12 1349726 236
>>1349711
бля чел, вместо того чтобы семенить в треде уже б все туторы под свои задачи на ютубе нашёл. это не так сложно как ты думаешь
Аноним 12/09/25 Птн 13:21:38 1349730 237
Снимок.jpg 562Кб, 1920x1080
1920x1080
>>1349711 Продолжу!
Вот пруф comfyul запущен не на моём железе. Зачем там ngrok? Чтобы всё работало.
Подскажите новичку. Поделитесь workflows готовыми собранными узлами.
Мне на раздевание, камшот, еблю фото, видео
Аноним 12/09/25 Птн 13:23:45 1349731 238
>>1349726
В ютубе нет нормальных туторов. Там никто не будет делиться порно работами workflows.
У меня уже comfyul установлена. Я научился устанавливать недостающие узлы. Мне нужны готовые работы workflows
Аноним 12/09/25 Птн 13:29:12 1349733 239
Аноним 12/09/25 Птн 13:46:56 1349740 240
>>1349733
Куа воды и мало сути. Мне надо готовую работу. Скачал закинул в comfeul, а далее пользуйся.
Аноним 12/09/25 Птн 14:49:29 1349802 241
Блин у меня не получается скопировать репозиторий узлов в comfyul много скриптов перепробовал внутри comfyul не видит папку с этими узлами. Одну видит, а вторую нет. >>1349711
Буду плаки плаки
Аноним 12/09/25 Птн 15:18:10 1349830 242
image.png 3576Кб, 1824x1248
1824x1248
>>1349609
>Ладно еще так
Это был тест говноапскейла одного, прогон был напрямую без хайрезфикса, ржачно получилось говнецо вот и скинул итт. Это не типичный вывод и ты явно делаешь что-то не так, вангую разрешение не соблюдаешь ещё. Даже на полторашке сд 1.5 есть реалистики довольно пиздатые. Изучай, пробуй, ошибайся...
Аноним 12/09/25 Птн 15:22:21 1349837 243
1.jpg 243Кб, 1824x1248
1824x1248
Какие всё же нигретоски фактурные. Белых натрпшек даже генерить не интересно - блеклые слав-дженерик-шалавки.
Аноним 12/09/25 Птн 15:27:19 1349842 244
как попасть в nf?
Аноним 12/09/25 Птн 15:36:04 1349849 245
>>1349842
Кончить два раза далее хлопнуть в ладоши и сказать хочу в nf далее проговорить слова такие: буду сосать и давать всем
Аноним 12/09/25 Птн 15:43:12 1349855 246
У меня в comfyul не подгружаются узлы дайте ссылку на норм рабочие узлы в конце .ру
Аноним 12/09/25 Птн 17:34:23 1349925 247
image.png 4436Кб, 2496x1216
2496x1216
Аноним 12/09/25 Птн 17:37:27 1349928 248
image.png 2192Кб, 1328x1328
1328x1328
image.png 2109Кб, 1328x1328
1328x1328
image.png 2275Кб, 1328x1328
1328x1328
image.png 2177Кб, 1328x1328
1328x1328
Аноним 12/09/25 Птн 17:48:24 1349941 249
>>1349925
Норм пример
Чёт спро всирает мелкие детали как хрома, судя по цепочке. Ну креа не фото - кал очевиден.
Аноним 12/09/25 Птн 18:38:28 1349966 250
>>1349941
>всирает мелкие детали как хрома
Кривые руки инференсера
Аноним 12/09/25 Птн 18:52:26 1349973 251
Платина наверное. Не могу избавиться от швов и прочих аратефактов во время инпэйнта. Посему реквестирую самый пиздатый воркфлоу для инпаинта, чтобы всё чётенько было. Сдохля если что. С меня как обычно.
Аноним 12/09/25 Птн 18:56:18 1349978 252
>>1349966
Ты блять о чём? Он показал очевидно 1 и тот же промпт для эталонного сравнения. Было бы мегатупо специально для српо исправлять его косяки, тебе не кажется? И дебилу понятно, что и полтарашку можно подулучшать так, что ты не отличишь от квена или фото.
Аноним 12/09/25 Птн 19:01:15 1349984 253
>>1349978
Тоже самое, что сравнивать хл и люстру на дпм, или хл и дмд на лсм. Не все производные работают на тех же настройках.
Аноним 12/09/25 Птн 19:08:52 1349992 254
>>1348037
>>1349925
хуйня на 46гб это она и есть? а чего так много? объясните плиз, я новичок генерю на флюксе фп8, он всего 16гб..
Аноним 12/09/25 Птн 19:09:27 1349993 255
image.png 11Кб, 1511x41
1511x41
Аноним 12/09/25 Птн 19:21:34 1349996 256
ГАААДИИИНЫЫЫЫ не хотите мне помочь.
Аноним 12/09/25 Птн 19:36:46 1350004 257
>>1349992
>хуйня на 46гб это она и есть?
нет
Аноним 12/09/25 Птн 19:41:51 1350009 258
1757695310419.png 3974Кб, 1920x1152
1920x1152
Аноним 12/09/25 Птн 20:21:48 1350035 259
Не могу отсюда https://github.com/Gourieff/comfyui-reactor-node Клонировать этот репозиторий в custom_nodes так как он удалён. Есть у кого либо копии этого творения?
Аноним 12/09/25 Птн 20:33:25 1350052 260
>>1349984
Здесь одна базовая модель.
Аноним 12/09/25 Птн 20:35:34 1350054 261
Аноним 12/09/25 Птн 20:40:51 1350059 262
>>1350054
Гений! ссылки рабочие, но там ничего нет.
Аноним 12/09/25 Птн 20:44:44 1350067 263
Аноним 12/09/25 Птн 20:49:59 1350071 264
>>1350059
Просмотри там форки у кого-нибудь.
Аноним 12/09/25 Птн 20:52:56 1350074 265
Аноним 12/09/25 Птн 20:55:36 1350077 266
>>1350074 продолжу
>>1350067 У меня не клонируется этот репозиторий https://github.com/Gourieff/ComfyUI-ReActor nodes узлы в папку custom_nodes
Я потратил 5 часов, чтобы разобраться. Ничего не вышло. Я по разному переписал свой код
Аноним 12/09/25 Птн 21:00:47 1350081 267
>>1350074
>it has a nudity detector to avoid using this software with 18+ content
орнул
Аноним 12/09/25 Птн 21:08:16 1350090 268
>>1350077
А ты другие ноды уже устанавливал? В твоём случае надо скорей всего скачать сурс код в архиве, распаковать и переименовать до названия, положить в кастом ноды. Зайти потом в папку комфи и открыть там терминал ввести что-то типа
> .\python_embeded\python.exe -s -m pip install -r .\ComfyUI\custom_nodes\[название твоей ноды в папке катом нод]\requirements.txt
Аноним 12/09/25 Птн 21:11:10 1350093 269
>>1350090
У меня gpt разные варианты перепробовал я сним 5 часов потратил
Одну папку с nodes узлами он добавил скриптом в ручную правда скрипт исправил со второй попытки получилось, а далее пошла жара ошибки и не понимания, что не так.
Аноним 12/09/25 Птн 21:16:21 1350097 270
>>1350093
Не поставить кастомноды это уметь надо, ну ты и даун, сорян за правду. Авторы нод обычно всегда указывают подробные шаги установки. Любая нода устанавливается вручную меньше минуты. С комфи менеджером вообще за наносекнду.
Установи это https://github.com/Comfy-Org/ComfyUI-Manager и в нём найди свою ноду и установи в автоматическом режиме.
Аноним 12/09/25 Птн 21:19:09 1350099 271
>>1350097
У меня comfyul не на моём железе запускается. У меня скрипт для запускать и работает всё через сервер. Я беру comfyul с гитхаб собраю скрипт и оно делает запуск
Аноним 13/09/25 Суб 00:56:56 1350213 272
>>1350099
тем более поставь менеджер, будет проще из под него всё ставить
Аноним 13/09/25 Суб 03:50:53 1350322 273
Ну я так понимаю в видосики с 4080ы точно вкатываться бессмысленно?
Аноним 13/09/25 Суб 05:08:15 1350330 274
>>1350074
NSFW-фильтр отключается в полтора клика, клоун.
>>1350093
>У меня gpt разные варианты перепробовал я сним 5 часов потратил
Ну точно клоун.
Аноним 13/09/25 Суб 05:23:37 1350331 275
>>1350052
А у люстры не XL базовая модель? А у дмд не XL базовая модель? Или ты не понимаешь, что SRPO это не "загрузили 1000 фоточек и дотренили на тех же настройках" от какого-то васяна?
>>1350322
Ебанько что ли? Ты б ещё сказал, что 5090 не тянет хрому. 16гб более чем достаточно, чтобы генерить 8 секунд в 1280x720 одним заходом. Причём относительно быстро.
Аноним 13/09/25 Суб 07:28:57 1350347 276
image.png 15Кб, 549x73
549x73
>>1350331
>16гб более чем достаточно, чтобы генерить 8 секунд в 1280x720 одним заходом. Причём относительно быстро
Видимо ебанько и опять где-то обосрался. Вот, дефолтный img2vid wan 2.2 из темплейтов лапши фашиствует.
Аноним 13/09/25 Суб 08:11:28 1350353 277
>>1350347
2.2 хуйню не пробовал, только вижу как плюются
2.1 на нодах киджая с оффлоадом с лорами на ускорение 480p 5 секунд генерит до двух минут
Аноним 13/09/25 Суб 08:12:09 1350354 278
>>1350330 Я уже поставил это>>1350097 в comfyul устанавливаю любые node в 2 клика
Аноним 13/09/25 Суб 08:21:49 1350356 279
Я тестирую на сервере, а там на некоторое время дают графический процессор часа 4 минут 30. Бывает по-разному. Расскажу минусы: во-первых, должно быть всё готово изначально, чтобы сэкономить время и попользовать AI нужно. 1. Загружаешь node, недостающие 2. лоры и многое другое, а эти лоры весят немало. Но скрипты сами всё скачивают и закидывают в папку - в этом плюс, экономится время. Многие сказали бы: "Лучше купить себе мощный компьютер и не мучиться" или хотя бы оплатить деньги сервису. За мощности платить не хочется сервису, и нет денег на мощный компьютер. Выживать и пользоваться всем этим можно.
Аноним 13/09/25 Суб 08:29:26 1350360 280
image.png 93Кб, 268x188
268x188
Аноним 13/09/25 Суб 08:34:41 1350363 281
>>1350353
Ну короче я мудак, fp16 говнецо зарядил. Щас скачал fp8 и заебок, пару минут естно с лорой. Лол пиздец.
Аноним 13/09/25 Суб 09:41:29 1350384 282
image.png 24Кб, 561x138
561x138
>>1350356
Хочу проверить это https://civitai.com/models/1089008/face-swap-workflow. Долго настраиваю, чтобы в дальнейшем сэкономить время и только запустить скрипт, установив файлы с huggingface.co и установить nodes внутри comfyul с помощью Manager. Сложно! Можно ещё 1 час работать. Я даже не поработал, а только настраивал дохуя часов. Мне даже шедевры не дают сделать. Не потрогал, не понюхал.
Аноним 13/09/25 Суб 11:10:53 1350408 283
image.png 18Кб, 391x447
391x447
>>1350384
Я рано радовался у меня не качает полностью модели, а только папки создает плаки-плаки
nepotismfux_v5CLIPL.safetensors: 0.00 MB t5xxl_fp16.safetensors: 0.00 MB ViT-L-14-TEXT-detail-improved-hiT-GmP-TE-only-HF.safetensors: 0.00 MB put_clip_or_text_encoder_models_here: 0.00 MB
Аноним 13/09/25 Суб 11:12:10 1350409 284
253911162693259[...].mp4 1369Кб, 570x854, 00:00:07
570x854
назовите лучшую порно и хентай модель на сегодняшний день
Аноним 13/09/25 Суб 11:29:01 1350422 285
Аноним 13/09/25 Суб 11:38:09 1350426 286
photo5425103484[...].jpg 91Кб, 1030x1280
1030x1280
>>1350422
Можно сразу ссылочку?
Аноним 13/09/25 Суб 11:46:38 1350428 287
Ну шо? Сделали что ли на qwen image edit нормальную NSFW лору?
Аноним 13/09/25 Суб 12:05:25 1350439 288
ComfyUI03433.png 1833Кб, 1024x1024
1024x1024
Аноним 13/09/25 Суб 12:54:41 1350475 289
1757757280642.png 4394Кб, 1728x1344
1728x1344
Аноним 13/09/25 Суб 16:27:59 1350753 290
Аноним 13/09/25 Суб 16:30:16 1350756 291
Как долго генерит первый раз на амуде?
Аноним 13/09/25 Суб 16:44:47 1350763 292
Залорил ЕОТ. Дольше дампал ее инстапарашу чем лорка тренировалась лол.
Аноним 13/09/25 Суб 16:59:51 1350774 293
>>1350763
А как тренировать на своих картинках? Я гордый владелец комфи и лора вроде в моделях есть
Аноним 13/09/25 Суб 17:15:40 1350782 294
>>1350409
бля, если бы не было татух у этой прошмандовки, может и пошевельнулся бы ещё стручок
Аноним 13/09/25 Суб 17:50:57 1350814 295
>>1350782
то есть татухи тебя смутили, но не конский хуй
ясно
Аноним 13/09/25 Суб 17:51:57 1350816 296
>>1350774
Сделал максимально по дебильному - протегал фоточки в лапше через wd14 и скормил "датасет" из сотни фоточек onetrainer'у, он как-то там пожужжал и родил лору. Щас буду вторую версию делать, уже с кропаньем рожи.
Аноним 13/09/25 Суб 18:01:48 1350833 297
Или сделаю лору на другую эот.
Заебал мою кумерскую недодушенку кривой фейс своп и его неработоспособность на 3.13 петухоне, а ебаться с pyenv лень, проще так сделать.
Аноним 13/09/25 Суб 18:12:26 1350860 298
Wan-21-V2V00001.mp4 3082Кб, 416x608, 00:00:06
416x608
Аноним 13/09/25 Суб 18:17:33 1350877 299
LULZ
Аноним 13/09/25 Суб 18:31:47 1350903 300
>>1350816
>протегал фоточки в лапше через wd14
А можно подробнее?
Аноним 13/09/25 Суб 18:38:35 1350909 301
Аноним 13/09/25 Суб 19:00:06 1350926 302
>>1350909
Сколько по времени на калькуляторе будет тренькаться?
Аноним 13/09/25 Суб 19:02:56 1350927 303
Аноним 13/09/25 Суб 19:12:00 1350933 304
>>1350926
Меньше, чем затратишь времени на сбор датасета.
Аноним 13/09/25 Суб 19:48:49 1350990 305
>>1350909
А все остальные блоки надо отдельно грузить, как я понял
Аноним 13/09/25 Суб 20:03:40 1351000 306
>>1350763
Ты там 1.5 натренил что ли, лол?
Аноним 13/09/25 Суб 21:03:07 1351054 307
Аноним 13/09/25 Суб 21:08:38 1351059 308
>>1350990
Остальные блоки не трогал, эта помойка у меня не завелась, закукарекала про мало памяти, пришлось воровать блок на тэги и прокруичивать протеганное в onetrainer.
Аноним 13/09/25 Суб 22:05:08 1351104 309
>>1350816
Для чего нужны теги ?
Аноним 13/09/25 Суб 22:19:30 1351122 310
1757791169386.png 4350Кб, 1344x1728
1344x1728
Аноним 13/09/25 Суб 22:23:12 1351126 311
>>1351059
А какие модели ты используешь в общем для генерации этого случая?:
Аноним 14/09/25 Вск 08:11:20 1351323 312
Аноним 14/09/25 Вск 08:14:25 1351325 313
>>1351323
Что лучше: 4 или 8 шагов? Со скоростью понятно, а качество?
Аноним 14/09/25 Вск 09:09:26 1351342 314
Ребзя, а где почитать о том, как Абушечка проебал харкач?
Аноним 14/09/25 Вск 09:36:00 1351350 315
>>1351325
Качество да, но насколько зависит от твоих предпочтений.
Еще на это влияет комбинация ггуфа + текстового энкодера который ты выбрал, в большинстве они больше дают различий чем лоры на 4 и 8 шагов.
Аноним 14/09/25 Вск 09:49:57 1351351 316
4step.png 3269Кб, 1664x1280
1664x1280
8step.png 3290Кб, 1664x1280
1664x1280
>>1351323
Во. Совсем другое дело.
Аноним 14/09/25 Вск 13:50:42 1351505 317
>>1350077
>>1343898 (OP)

Короче вместо этой параши comfyul запускаю на сервере Stable Diffusion, а там можно генерить видео оживлять фото загружая лоры?
Аноним 14/09/25 Вск 13:58:51 1351509 318
Без имени-1.jpg 92Кб, 1236x515
1236x515
Что ему блядь надо? Модель ваешки в папке, имена совпадают, что нахуй не так?
И да, квен имеэйд эдит должен в unet лежать?
Эти недописанные воркфлоу "у меня уже все настроено заранее, на вас мне похуй", заебли.
Аноним 14/09/25 Вск 14:12:38 1351526 319
Аноним 14/09/25 Вск 14:17:57 1351533 320
>>1351509
Забей хуй и запускай Stable Diffusion вместо comfyul
Я тоже ебался с comfyulи и забил хуй.
Аноним 14/09/25 Вск 14:47:23 1351542 321
ComfyUI00113.png 1120Кб, 1024x1024
1024x1024
ComfyUI00001.mp4 502Кб, 640x640, 00:00:08
640x640
>>1351533
Короче, автор оригинального Clothes Try On (Clothing Transfer) - Qwen Edit похоже неправильно написал воркфлоу, иди скорее тупо его скопировал из своего видимо охуительно ебически накрученного комфи.
Я ебал.
Недописанные воркфлоу, вокрфлоу на нодах которых нет в природе уже ебать сколько времени, воркфлоу чтоб повыебываться числом макаронин, просто неработающие хуй знает почему.

Сидишь и думаешь, надо было не выебываться и ставить старый автоматик.
Аноним 14/09/25 Вск 14:59:46 1351545 322
>>1351542
>Сидишь и думаешь
А лучше бы читать научился и англюсику заодно. Это говно тебе говорит что модели у тебя не там лежат.
Аноним 14/09/25 Вск 15:00:41 1351547 323
>>1351509
Ищет vae в подкаталоге "2.1 Vae" - это у тебя в workflow ноде так. Перевыбери реальную vae в ноде. Питон каталоги пингвиньей / отделяет - смотри в именах. Если есть - это значит подкаталог имеется ввиду.
Аноним 14/09/25 Вск 15:03:39 1351549 324
>>1351542
Проще Stable Diffusion установить, а если хочешь решить проблему с comfyul иди в gpt и задавай вопросы он тебе поможет решить проблему, но учитывай потратишь ещё куча времени.
Аноним 14/09/25 Вск 15:11:40 1351554 325
>>1347941
Ты спрашиваешь меня, неофит, почему у тебя мыльная хуита? Я отвечу тебе: чтоб не было мыльной хуиты надо ебаться. Ты начинаешь ебаться ещё до запуска Комфи, вяло теребишь на свежие релизы хаггинфейса, листаешь сивитай, сгребаешь картинки, воркфлоу, модели, лоры. Пятнадцать террабайт скаченных моделй и тысячи нод — ничто. Их просто загружаешь на автомате — вместо прона читаешь карты моделей, вместо женской ласки вдыхаешь запах перегретой видеокарты. Лишь иногда отвлекаешься, смотришь в папку output и охуеваешь, насколько же ты ебанутый. А потом Комфи загружает и ты начинаешь ебаться. Это страшно. Неработающие воркфлоу, несовпадающие имена файлов, ноды которых давно нет, кривые описания всего чего только можно, китайский язык, есть только один гайд но он на Bilibili и для тебя лично ебаный лаовай в разрешении онли 360ПИ. Но никто не расскажет вам об этом, потому что генераторщик неделями ебась и выловив наконец удачный промт, модель, лору, чекпойнт, апскейлер, благословение бога машины, сэмплер и "ту ноду которая даже не подключена, но без неё нихуя не пашет" не хочет показывать стертые в кровь пальцы, порванную жопу, сгоревший анус и вытекающие глаза.
Он не хочет признавать что его удачная картинка это скорее гравитационный привет Юпитера, единичный удачно выпавший сид который никогда не повторится или просто итог двенадцати часов ора в монитор.
Он не хочет чтоб вы видели как его хуй давно превратился в пачку макарон из твердых сортов пшеницы с красителями.
Он хочет одного - ебаться снова.
Аноним 14/09/25 Вск 15:14:03 1351556 326
>>1351545
>>1351547
О, спасибо. Я и не говорил что я не тупой. Хотя на примере папки моделек ллм студии мог бы и догадаться.
Аноним 14/09/25 Вск 15:54:22 1351593 327
image.png 2277Кб, 1440x1280
1440x1280
Аноним 14/09/25 Вск 17:30:35 1351624 328
>>1350753
Какую волчицу?

>>1343898 (OP)
Аноны, как в Квит делать стайл трансфер? Я склеиваю две картинки и хочу чтобы стиль одной применился к другой, подаю на вход, а оно просто комбинирует это в одну картинку
Аноним 14/09/25 Вск 17:50:05 1351687 329
Говновопрос. Понятина это же вариация сдохли? Лоры взаимосовместимы?
Аноним 14/09/25 Вск 17:56:02 1351694 330
ComfyUI00745.jpg 296Кб, 1344x768
1344x768
ComfyUI00746.jpg 302Кб, 1344x768
1344x768
ComfyUI00744.jpg 531Кб, 2016x1152
2016x1152
>>1351554
Style: brutalist techno-confession, manic generator monologue, post-ironic agony.
Scene: A triptych of the generator's descent into madness and transcendence.
Left panel: A cyberpunk monk kneels before a glowing GPU altar, tangled in cables and floating LoRA scrolls. He prays not for salvation, but for a clean render.
Center panel: The battlefield of ComfyUI — broken nodes, mismatched file names, deprecated workflows, Chinese tutorial ghosts in 360p resolution. A screaming figure with spaghetti limbs made of Python code writhes in pain.
Right panel: A lone artist stares at a single perfect image in the “output” folder. Eyes bleeding, fingers worn to bone, surrounded by cursed checkpoints, failed prompts, and the one disconnected node that somehow makes everything work.
Mood: desperate, obsessive, transcendent. The generator does not seek beauty — he seeks to fuck the model until it gives him truth.
Colors: scorched neon, rusted chrome, blood orange.
Textures: glitch, burn, divine machine light.
Goal: Generate a visual myth of the generator’s suffering and ecstasy. Let Flux-Krea channel the madness, the sleepless nights, the 12-hour scream into the void — and the one image that makes it all worth it.
Аноним 14/09/25 Вск 17:59:15 1351698 331
>>1351687
Вариация, не совместимы
Аноним 14/09/25 Вск 18:06:04 1351707 332
>>1351554
Очень много текста. Это процесс совладания с хромой? Если все эти действия в точности повторить - хрома превратится из мема в генеративную модель?
Аноним 14/09/25 Вск 18:26:31 1351735 333
ComfyUI00747.jpg 317Кб, 1344x768
1344x768
>>1351554
Манифест ебучего генераторщика
Ты спрашиваешь, неофит, почему у тебя мыльная хуита? Я отвечу: потому что ты ещё не начал ебаться. А ебаться надо с порога — до запуска ComfyUI, до первого сида, до первого пикселя. Ты теребишь свежие релизы HuggingFace, листаешь Civitai, как будто там есть спасение. Скачиваешь всё подряд: модели, LoRA, чекпойнты, апскейлеры, воркфлоу, гайды, китайские туториалы в 360p. Пятнадцать терабайт лапши — и всё это просто прелюдия.
Ты не живёшь. Ты ебёшься.
Ты читаешь карты моделей вместо порнухи. Ты нюхаешь перегретую видеокарту вместо женской кожи. Ты дрожишь от страха, когда ComfyUI загружается, потому что знаешь — сейчас начнётся.
И начинается.
Ноды не работают. Файлы не совпадают. Названия — как будто их придумал пьяный демон. Описание — кривое, как жопа после недели сидения на гвоздях. Китайский язык, один гайд — и тот на Bilibili, где лаовай орёт в 360p, а ты сидишь и глотаешь лапшу, потому что другого нет.
ComfyUI — это не интерфейс. Это ебучая лапша-машина. Она не объясняет. Она не прощает. Она просто кидает тебя в ад, где каждая нода — загадка, каждая ошибка — проклятие, а каждая удачная картинка — это гравитационный привет от Юпитера, случайный сид, благословение нейросетевого бога, который сегодня решил не срать тебе в душу.
Ты не хочешь, чтобы кто-то видел, как ты ебался. Как ты орал в монитор. Как ты бил по клаве, как у тебя хуй превратился в пачку макарон из твёрдых сортов пшеницы, а глаза вытекли от попытки понять, почему "эта нода, которая даже не подключена, всё равно нужна, иначе нихуя не пашет".
Ты не хочешь показывать свою боль. Ты просто хочешь ебаться снова.
Потому что ты — генераторщик. И ты знаешь: боль — это путь. А лапша — это твой бог.
Аноним 14/09/25 Вск 18:26:48 1351736 334
>>1351698
В чем конкретные отличия, кроме того что у понятины какие-то ебанутые тэги с score_хуй?
Аноним 14/09/25 Вск 18:30:14 1351741 335
>>1351624
Делаешь ровно в точности как написано в шаблоне Комфи и все.
Аноним 14/09/25 Вск 18:30:23 1351742 336
image.png 3871Кб, 1920x1152
1920x1152
Аноним 14/09/25 Вск 18:33:02 1351747 337
>>1351707
Я хуй знаю, что что а Хрома и вообще все про генерацию видео, текста, звука, мыльной хуйни ставилось без проблем и вопросов.
Но вот стоило отклониться в "я сделал йоу, ловите мою хэнд мейд сборочку лор и моделек воркфлоу готов загружай и работай!!" начинается ебаный пиздец.
Аноним 14/09/25 Вск 18:35:46 1351750 338
>>1351735
Недостаточно двачно.

Ты там что-то про "мыльную хуиту" высираешь в /ai/ ньюфаг? Слушай сюда блять говноед, мыло у тебя не в картинках а в черепной коробке потому что ты не ебешься, ты имитируешь. Настоящая ебля сука начинается не тогда когда ты свой сраный комфи запускаешь, она начинается когда ты как обоссаный сыч неделями сидишь в своей берлоге не видишь солнечного света и коммитишь блять цифровой суицид. Ты скроллишь этот ебучий цивитай пока глаза не превратятся в два кровавых месива, качаешь гигабайты этого кала - модели лоры эмбеддинги - не потому что они тебе нужны а потому что ты не можешь сука остановиться. Это твоя героиновая дорожка твой путь в никуда. Ты блять забыл как выглядит живая баба и твоя единственная тян - это жужжащая под столом 1050ти от которой воняет перегретым раскаленным пластиком и твоими несбывшимися надеждами. Ты вместо того чтобы трогать сиськи листаешь вкладки с нодами и когда блять посреди ночи ты откроешь папку output и перед тобой предстанет паноптикум твоего цифрового выкидыша и твоя личная кунсткамера неполноценности в твою ссаную черепушку приходит единственная мысль в голове - ты ебанутый. А потом загрузка. И ЭТО СУКА НАЧАЛО. Это не программа блять это портал в персональный концлагерь твоего разума. Кривые воркфлоу скачанные с какого-то дискорд-сервера для аутистов, китайские ноды которые пытаются установить тебе на комп майнер троян и прочий спидорак и единственный сраный гайд от какого-то индуса в 240p с акцентом который сам сатана блять придумал чтоб пытать грешников. Но хуй тебе кто об этом расскажет анон. Тот мамкин гений который выложил свой "шедевр" на реддит и собрал тысячу апвоутов? Он блять не напишет тебе про двенадцать часов дебага про вытекшие глаза про три сгоревших блока питания и желание разъебать монитор об свою тупую голову, он никогда не признается что его охуенная картинка - это ебаный высер хаоса ошибка в матрице один блять удачный сид из миллиона сгенерированной нейросрани. Это не творчество сука, это шаманство, молитва Омниссии собранная из говна и палок. Он не хочет чтобы ты видел что он конченый нейро-куколд у которого хуй давно превратился в сушеный пепежабистый стручок, он хочет чтобы ты поверил в его гениальность а сам пойдет ебаться дальше. Снова и снова. Вечное возвращение в свой личный ад цифрового мазохизма. Потому что больше в его жизни НИХУЯ блять нет.
Аноним 14/09/25 Вск 18:43:17 1351764 339
image.png 17Кб, 897x245
897x245
image.png 141Кб, 1272x709
1272x709
Устал писать код, искать рабочий. У меня есть код на работу с фото, но нет кода на работу с видео. Пробую Stable Diffusion, добавить вкладку работа с видео. Это всё онлайн на сервере. Сначала тестирую коды в гугл колаб. Далее пойду в другие сервисы или платно за копейки куплю вычислительную машину. Это если мой код будет работать. Stable Diffusion. Первый 37кб, просто работа с фото. Работает и запускается. А второй 47кб, добавленный функционал + инструкция. Сейчас проверю, будет ли работать второй без ошибок, как и первый. Появится ли новый функционал? Запуститься ли? Ваши ставки...
Аноним 14/09/25 Вск 19:30:17 1351810 340
2025-04-2319-02[...].png 10556Кб, 3097x3871
3097x3871
>>1351764 Второй блин комом. Скрипт не сработал и инструкция мне не понятна. Буду дальше ебать мозги искусственному интеллекту и пытаться выпросить норм рабочий доработанный код с новым функционалом.

Уснули все?
Вот вам моя работа. ai испортил и сделал венома
Аноним 14/09/25 Вск 19:37:06 1351814 341
>>1351764
>>1351810
С фото работать могу, а оживлять фото и делать из этого гиф или видео не могу также генерировать свои видео. Паааамаааагиите!
Плаки-плаки.
Аноним 14/09/25 Вск 21:06:01 1351956 342
Квенокаличи, когда вы уже наконец-то скачаете лору? Тошно на ваше говнище смотреть.
Аноним 14/09/25 Вск 21:18:47 1351978 343
>>1351810
>Уснули все?
Деньги Абу занёс? Чек покажи.
Аноним 14/09/25 Вск 21:23:08 1351986 344
>>1351687
>>1351698
sdxl, pony, illustrious - лоры частично совместимы. Т.е. ошибки не будет при загрузке, но эффект от лоры может быть слабым, или она может начать портить картинку. Тут может быть выходом поиграть с силой применения. В общем - методом тыка проверять конкретную. В целом лучше совместимо по направлению sdxl -> pony -> illustrious, в обратную сторону хуже. Есть еще noobai - подвид illustrious, там с совместимостью с чужими лорами хуже, особенно у vpred моделей.
Аноним 14/09/25 Вск 21:34:30 1351997 345
image.png 1801Кб, 1024x1024
1024x1024
Аноним 14/09/25 Вск 21:48:22 1352015 346
>>1351978
Кому заносить? Хочешь помочь? Цена какая? Ток без обмана...
Аноним 14/09/25 Вск 21:50:37 1352019 347
>>1351750
>>1050ти от которой воняет перегретым раскаленным пластиком
У меня не ти а обычна 1050 2гб, мимототсамый который спрашивал про мыло, да это я!

>>это ебаный высер хаоса ошибка в матрице один блять удачный сид из миллиона сгенерированной нейросрани
Я начинаю об этом подозревать заходя на главную модели, и в тоже время видя мои шедевры.
Аноним 14/09/25 Вск 21:51:00 1352021 348
>>1352015
Абу заноси, у него там прайс, скажешь на консультации в Stable Diffusion тред X+168 /sd/ треде на борде ИИ. С чеком потом сюда.
Аноним 14/09/25 Вск 22:09:19 1352045 349
>>1352021
Искусственный интеллект поможет разобраться бесплатно! Я близок к цели. У меня уже рабочие скрипты, осталось понять, почему не появляется вкладка генерации видео и оживления по фото в stable_diffusion. Я, как разберусь, хер с кем поделюсь. Вы же жадины. Бабки требуете, а помочь лично, не выкладывая это публично, хер там плавал.
Аноним 14/09/25 Вск 23:37:14 1352149 350
>>1352019
>и в тоже время видя мои шедевры.
Тоже такое было. Как оказалось, половина проблем это всратый промпт, просто насрать тэгами и рероллить пока не прокнет то что требуется хуево работает с sdxl и совсем не работает с флюсом, квеном и хромоногой.
Аноним 15/09/25 Пнд 01:25:42 1352317 351
>>1343898 (OP)
Здарова аноны, есть пара вопросов по диффузии. Сам сидел всё это время на 1.5 и генерил своё хрючево со своими лорами, которые я натренил ещё года 2 назад. Решил поинтересоваться, что там со стейблом то, а оказалось что уже версия 3.5 есть, посему вопрос:
Я понимаю что коха тренирует лоры, но сейчас процесс тренировки как то качественно изменился? Если я еересялу на версию 3.5 мне надо заново тренировать лоры, или старые будут такого-же качества? И если качество тренировки не изменилась, то сам стейбл начнет лучше генерировать мои старые лоры? В чем суть обновы то вообще? Спасибо заранее за ответ, с меня как обычно
Аноним 15/09/25 Пнд 01:58:33 1352361 352
>>1352317
после 1.5 вышла SDXL и потом Flux, SD2 SD3 и просто игнорируй, они говно.
На базе SDXL сделали Pony и Illustriou, а на их базе еще кучуфайнтюнов.

>надо заново тренировать лоры
Да, лоры SD1.5 и SDXL несовместимы. Между разными видами SDXL они могут работать, а могут и нет. Лучше делать лорупод ту базовую модель семейство которой будешь использовать, например Illustriou

>В чем суть обновы то вообще?
Другая архитектура, больше разрешение тренировки модели, больше параметров и вес модели
Аноним 15/09/25 Пнд 02:02:34 1352366 353
>>1352361
Благодарю за ответ, а можно поинтересоваться почему они говно? И не знаю имеет ли это значение, но у меня лоры именно с артами всякими, не фотореализм
Аноним 15/09/25 Пнд 02:16:49 1352381 354
>>1352366
Зацензуренны в щщи и не расцензуриваются в принципе. 3.5 это вообще хуитка для API-запросов от всяких пидорасов, которым нужно генерить беззубый контент для рекламы йогуртов.
Аноним 15/09/25 Пнд 02:33:14 1352390 355
>>1352366
>>1352381
Точнее, беда даже не в том, что SD2 и SD3 зацензурены - Flux, скажем, тоже зацензурен. Беда в том, что это было сделано настолько по дебильному (выдиранием всего "такого" из датасета), что эти модели почти не в состоянии нормально собрать боле-менее комплексную сцену - у них просто знаний не хватает о реальном мире (слишком много выдрано). Победа сил добра над силами разума, в общем.
Аноним 15/09/25 Пнд 02:37:24 1352392 356
rapidsave.comim[...].mp4 11347Кб, 1080x1080, 00:00:28
1080x1080
>>1352366
Вот поэтому. Они зацензурили SD3 настолько, что пострадала анатомия.
В Flux тоже цензура, но тоньше и есть лоры на расцерзуривание
Аноним 15/09/25 Пнд 03:11:14 1352400 357
>>1352366
Чтобы было прям фотореалистично, нужно скачивать готовые обученные лоры. Для этого имеются сайты, где пользователи делятся своими лорами, тратя кучу времени на обучение, даже не представляя, сколько времени они тратят. Запускают на своей мощной пекарне и на дохуя часов жизни оставляют печку. Через недельки 2 приходят, а там лора обученная.
Аноним 15/09/25 Пнд 03:17:14 1352401 358
>>1352366
>>1352400
Уже в /nf во всю балуются ai обученными лорами. Рисуют к фото сиськи, письки, сперму и даже оживляют видео, делая порнуху. Никто даже не додумывается, что с помощью AI можно зарабатывать деньги, а вот как зарабатывать, сами думайте.
Даже если ты напишешь о спасибо, за идею я тебе так скажу - тебе будет пох в этом во всё разбираться, что-то настраивать, чтобы у тебя бесплатно всё работало на твоей локалке пекарне. Даже тот же GPT может работать бесплатно на локалке.
Аноним 15/09/25 Пнд 03:22:09 1352403 359
Блядь. Это теперь филиал LLM-треда? Профильного мало, сука?
Аноним 15/09/25 Пнд 03:43:02 1352405 360
>>1352400
>Запускают на своей мощной пекарне и на дохуя часов жизни оставляют печку. Через недельки 2 приходят, а там лора обученная.
Какие, нахер, 2 недели? Это на калькуляторе, что ли? Лора для sd 1.5 тренируется менее чем за 2 часа на 3060. Для SDXL - 3-10 часов, в зависимости от типа лоры и режимов. Для Flux - обычно просто арендуют VM с соответствующей картой, т.к. там даже 24Gb мало. И в отличии от генерации - будет OOM а не выгрузка в обычную память.
Основная работа и затраты времени - это собрать датасет и сделать ему нормальную маркировку. И это далеко не с первого раза получится нормально. Так что никаких "включил-оставил-пришел-готово" - это так не работает.
Аноним 15/09/25 Пнд 04:05:46 1352410 361
>>1352405
Завтра попробую тренирнуть скромную лору на хромую. Может быть что-то даже получится. Но наверное нет, ибо жопорукий кретин.
Аноним 15/09/25 Пнд 08:31:38 1352448 362
>>1352405
> Для SDXL - 3-10 часов,
Ты что там собрался тренить на 30к шагов? 2к обычно хватает, 5к если большой датасет. А это меньше часа всегда.
Аноним 15/09/25 Пнд 09:46:04 1352467 363
Поясните плес, я только вкатываюсь. Вот у меня есть условный персонаж сгенерированный в civitai, есть чекпоинты и прочее хуе-мое, как мне продолжить генерацию с этим персонажем локально, он же создаст другую хуйню, я не пробовал еще, но планирую. Как логически эта схема выглядит с созданием из пикчи 1, пикчу 2, с этим же персонажем, но с иными его действиями и позицией(относительно реального мира).
Не бейте лучше обоссыте.
Аноним 15/09/25 Пнд 10:04:03 1352487 364
>>1352467
Нейронка никаких персонажей твоих не помнит и не знает, каждая генерация делается с нуля по твоему описанию. Если персонаж выглядит очень похоже, то это из-за достаточно точного описания, ну и, очевидно, из-за однообразия лиц, которое данная модель выдает. Так что если у тебя на цивите из промта персонаж получался более-менее стабильным, то и локально будет то же самое при идентичных настройках.
А чтобы прям точно-точно персонажа сохранить, то это надо уже лору на него делать или через контрол-нет фиксировать по референсу. Но это уже ебля дикая, ты сперва просто попробуй погенерить с тем же промтом и настройками.
Аноним 15/09/25 Пнд 11:00:09 1352547 365
>>1352467
Любая генерация на любой нейронке это вообще всегда рандом, гача, ты тупо роллишь результат. Специальная лора персонажей частично решит проблему. Это если говорить про генерацию. Другое дело это модели типа контекста или квенкалэдит, но это уже тупо манипуляции с картинками которые любой школьник в фотошопе сделает и так.
Аноним 15/09/25 Пнд 11:05:01 1352550 366
>>1352448
Да даже 50 фоток датасета достаточно для ЭОТ. Для стилей уже надо пару сотен. Для чисто лиц - вообще 9 штук надо по штуке на ракурс.
Аноним 15/09/25 Пнд 11:15:27 1352556 367
>>1352550
> Для стилей уже надо пару сотен.
Стили отлично на 10 пиках и 1000 шагов тренятся.
Аноним 15/09/25 Пнд 11:24:26 1352566 368
>>1352487
>>1352547
Вас понял анонесы, спасибо, буду копать дальше
Аноним 15/09/25 Пнд 12:19:44 1352623 369
а онлайн есть
Аноним 15/09/25 Пнд 14:46:22 1353034 370
>>1351735
Далбаебина, прекрати качать всякую залупу (воркфлоу) сделанную такими же долбоебами и ожидать что оно заведется по одному клику, используй встроенные в комфи вокфлоу, не еби мозги ни себе ни людям.
Аноним 15/09/25 Пнд 14:47:50 1353039 371
>>1351764
блять колабщики это отдельный подвид шизофреников
Аноним 15/09/25 Пнд 15:47:46 1353089 372
Поставил тренировать лору хромы. Если получится, прощай ебаная сдохля.
Аноним 15/09/25 Пнд 16:03:17 1353133 373
Доброе утро славяне! Не подскажете какая модель лучше всего для импэинтинга подойдет, чтобы банально глаза или губы больше сделать - Джаггернаут, квек или шо?
И еще, какие гайды для сырков почитать? Чтобы для дебилов прямо.
Аноним 15/09/25 Пнд 16:19:25 1353180 374
>>1353133
> импэинтинга
Почти любая sdxl пойдет, если речь конкретно про комфилапшу, то тут на выбор следующие стулья, из тех что проверял и юзал.
1. differential diffusion + inpaint model conditioning/vae inpaint ноды.
2. brushnet, но эта собака любит краснить изображения
3. controlnet inpaint
4. fooocus patch ноды
5. тупо inpaint модель без вышеописаных выебонов, кроме может быть dd
6. какой-то безумный амдшник на процессоре делал через разбивание изображения на тайлы и последующее сшивание.
Ко всему этому прихуяривается crop and stitch нода.
Аноним 15/09/25 Пнд 16:26:05 1353189 375
Но в целом нахуй инпейнт, когда есть рваный контекс и квен имаге идит.
Аноним 15/09/25 Пнд 16:34:09 1353206 376
>>1353189
Двачую. От себя добавлю, что в целом нахуй генерации, когда есть гугл серч и порнхаб.
Аноним 15/09/25 Пнд 16:51:43 1353234 377
>>1353206
Да и это не нужно, ведь есть ИРЛ тян
Аноним 15/09/25 Пнд 16:53:13 1353238 378
>>1353180
>>1353189
А шо из этого самые реалистичные результаты даёт?
Аноним 15/09/25 Пнд 16:55:47 1353242 379
1757944547171.png 799Кб, 1922x866
1922x866
1757944547187.png 3202Кб, 1440x1280
1440x1280
1757944547187.png 792Кб, 1912x876
1912x876
1757944547204.png 3199Кб, 1440x1280
1440x1280
>>1353189
> когда есть что-то для совершенно других задач
Поправил, не благодари. Ты бы еще в F1 предложил дизель от тепловоза использовать, ведь там лошадей больше, должно всех делать со старта.
Аноним 15/09/25 Пнд 17:06:06 1353272 380
>>1353238
5>1>3>2>4, по личным ощущениям. Но это не точно.
Аноним 15/09/25 Пнд 17:18:28 1353298 381
>>1353238
> самые реалистичные
Промпт и модель, очевидно же. А самые удачно вписывающиеся дают differential diffusion + inpaint model conditioning + любой line/depth контролнет по вкусу, чтобы не унесло в ебеня. Если нужно сильно дохуя изменить - union-promax repaint, но после него придется с контрастностью ебаться или вторым проходом с differential diffusion пройтись. Остальное для ценителей конкретно той формы извращения.
очередное [spoiler]Г[spoiler]УМНО Аноним 15/09/25 Пнд 17:42:55 1353321 382
image.png 1579Кб, 1918x848
1918x848
image.png 1124Кб, 1371x808
1371x808
Почему китайцы так зафиксированы на выпуске моделей по копированию лиц?

https://huggingface.co/bytedance-research/UMO

Но в этот раз не только лицо, но и все тело.
Аноним 15/09/25 Пнд 17:53:33 1353334 383
изображение.png 1483Кб, 1288x1288
1288x1288
изображение.png 1529Кб, 1288x1288
1288x1288
Когда где-то обосрался в лапше и в промпт на апскейл протекли nsfw тэги
Аноним 15/09/25 Пнд 17:57:41 1353339 384
>>1353039
Как предлагаешь делать ai работы? Если нет мощного железа и денег на это.
Аноним 15/09/25 Пнд 18:25:49 1353370 385
>>1353321
Комплексуют сильно. С одним на всех тяжело.
Аноним 15/09/25 Пнд 18:28:00 1353374 386
Стоит ли сейчас пробовать Хрому для аниме? Или можно сразу ковырять Квин и Ван и забить на нее? Хочу сделать лоры на персов, не знаю что из них лучше.
Аноним 15/09/25 Пнд 18:30:06 1353376 387
>>1353374
Не знаю на счет аниме, а вот лору еот через пять минут проверю.
Аноним 15/09/25 Пнд 18:43:05 1353389 388
>>1353339
> Как предлагаешь делать ai работы
Предлагаю делать просто работу
Аноним 15/09/25 Пнд 18:44:07 1353391 389
>>1353374
> Квин и Ван
Это. Хрома нужна 1.5 фурри-инвалидам, а по вану с квеном огромное сообщество
Аноним 15/09/25 Пнд 18:51:11 1353397 390
Аноним 15/09/25 Пнд 18:52:49 1353401 391
>>1353389
Без мощного железа как?
Вы хоть поняли сами, что сказали?
Аноним 15/09/25 Пнд 18:59:18 1353411 392
>>1353401
Предположу, что предыдущий оратор предлагает найти любую работу, чтобы приобрести мощное железо на полученную зарплату.
Аноним 15/09/25 Пнд 19:16:41 1353453 393
>>1352547
>которые любой школьник в фотошопе сделает и так.
Ты, походу, понятия не имеешь, о чем говоришь, и никогда редактированием картинок не занимался.
Аноним 15/09/25 Пнд 20:15:47 1353542 394
image.png 120Кб, 408x230
408x230
image.png 707Кб, 768x768
768x768
image.png 249Кб, 371x507
371x507
image.png 674Кб, 768x768
768x768
Аноним 15/09/25 Пнд 20:17:31 1353547 395
>>1353397
Но вообще что ты собрался интпейнтить? Если еот, проще ее инстаграм дампнуть и лору надрессировать чем воевать с кривым фейссвопом и инпейнтом.
Аноним 15/09/25 Пнд 20:24:37 1353557 396
>>1353234
Нахуй не нужно, когда есть фантазия.
Аноним 15/09/25 Пнд 20:55:23 1353583 397
1757958923125.png 588Кб, 768x768
768x768
Аноним 15/09/25 Пнд 21:39:59 1353670 398
Поделитесь годными воркфлоу на комфи под SDXL. Еще мне нужно раздевать и менять позы, какие лоры лучше для этого подходят?
Аноним 15/09/25 Пнд 21:48:47 1353690 399
Аноним 15/09/25 Пнд 21:57:43 1353719 400
>>1353374
если нсфв то однозначно хрома, это в базовой модели включено
Аноним 15/09/25 Пнд 22:31:11 1353796 401
HDM (Home made Diffusion Model)

Минималистичный генератор изображений по тексту от автора Lycoris.

Обучать можно на обычном домашнем железе, рекомендован GPU от 6GB, Оперативка от 16GB

Использует особую архитектуру XUT с кросс-вниманием на 343M. Работает с текстовым энкодером Qwen3-0.6B. Итого на весь генератор около 1B параметров

Есть чекпойнты 512, 768 и 1024
Пишут что может создавать изображения размером и больше 1024×1024
Умеет работать с разными соотношениями сторон.

Позволяет «управлять камерой» при генерации: сдвигать изображение и масштабировать его.

Обучен на данных Danbooru2023, создаёт изображения в аниме-стиле.

Гитхаб (https://github.com/KohakuBlueleaf/HDM)
ComfyUI (https://github.com/KohakuBlueleaf/HDM-ext)
Аноним 15/09/25 Пнд 22:33:43 1353800 402
Случайно flux лору в хромую, а она внезапно работает. Прекольно.
Аноним 15/09/25 Пнд 22:42:47 1353815 403
1757965367420.png 725Кб, 1024x1024
1024x1024
1757965367420.png 829Кб, 1024x1024
1024x1024
Аноним 15/09/25 Пнд 23:04:00 1353831 404
Чо есть годного по каналам на ютубе, тчобы обучали, рассказывали новости всякие, обновления?

Раньше смотрел хачатуряна, но теперь он ушёл в дискорды делать платную хуету для гоев, и портабельную версию забросил.
Аноним 15/09/25 Пнд 23:49:59 1353877 405
>>1353831
>хачатуряна
Креста что-ли? Того носорога с его твикером для говновенды? Он еще и нейронит? Охуеть и обосратся.
Аноним 15/09/25 Пнд 23:50:39 1353878 406
>>1353719
Хотелось бы и нудесы из коробки

>>1353391
>с квеном огромное сообщество
А где? Пока видел только пару лор на реализм и все
Аноним 16/09/25 Втр 06:48:59 1354000 407
>>1353376
На хроме? Сколько обучал, какая гпу?
Аноним 16/09/25 Втр 07:29:38 1354007 408
ComfyUI00006.png 431Кб, 720x480
720x480
Я хотел сделать рабочий стол со своей вайфочкой. Попросил гтп составить промт, в кратце "няшную девочку которая облизывает губы и немного улыбается", добавил деталей про макияж стекающей от воды, цвет глаз волос етц. Он дал мне промт на ангельском. Я дал ту же задачу дипсику, но так же предоставил ему промт от гпт для сверки. Потом провернул то же самое с джемени. Закинул промт во флюкс, лапша поварилась минут 5 и выдала мне это. Пиздец. Я отпределенно не хотел бы совать в это член. Хотя...
Аноним 16/09/25 Втр 08:15:17 1354023 409
>>1354000
На хроме. Часа 2,5, может 3. 96 пикч. 4080ы.
Аноним 16/09/25 Втр 09:10:09 1354047 410
>>1353800
так хрома это кастомный флюкс. это как удивляться что у тебя sdxl лора в пони работает.
Аноним 16/09/25 Втр 09:13:09 1354048 411
>>1354007
ну тут как минимум "biting lip" на генерацию повлияло, плюс кто знает чем тебе еще ллмки в промпт насрали.
Аноним 16/09/25 Втр 09:39:00 1354056 412
>>1353374
>Стоит ли сейчас пробовать Хрому для аниме? Или можно сразу ковырять Квин и Ван и забить на нее?
Хрома больше знает, не слушай долбоебов.
Аноним 16/09/25 Втр 09:40:15 1354057 413
image.png 1973Кб, 1824x1248
1824x1248
Аноним 16/09/25 Втр 10:27:24 1354096 414
>>1354056
У хромы есть один всратый баг, который немного БЕСИТ СУКА ХОЧЕТСЯ ВЗЯТЬ И УЕБАТЬ!!111, доставшийся от флакса по наследству - ебанейшие горизонтальные полосы возникающие при непонятных условиях, то-ли от разрешения выше 1к, то-ли от лор, то-ли от перегрузки энкодера писаниной.
Аноним 16/09/25 Втр 10:28:59 1354098 415
>>1353411
У меня есть работа, на данный момент нет возможности купить мощное железо.
Аноним 16/09/25 Втр 10:36:03 1354112 416
>>1353411
>>1354098 Продолжу!
Я умею работать с фото: на бесплатных серверах менять что-то на фото, раздевать людей с помощью нейросетей, но не умею из фото делать видео и не умею генерировать видео. Я пробую создать рабочий код: запуск Deforum и SadTalker, у меня ничего не выходит, выдаёт ошибку.
Аноним 16/09/25 Втр 10:44:14 1354113 417
>>1353690
>А на хроме?
Нет, и на Flux Krea тоже нет. А значит ненужное говно.
Аноним 16/09/25 Втр 10:48:51 1354117 418
1660195669737.png 3676Кб, 1536x2048
1536x2048
>>1354096
> горизонтальные полосы
FP16 используй и не будет их.
Аноним 16/09/25 Втр 10:49:48 1354119 419
>>1354023
Нихуя бля. И как тебе? А на xl понравился результат? А сколько на xl обучалось?
Просто я ставил такие настройки, что XL на 4060 16gb час обучалась. Я поэтому думал, что Flux несколько дней будет обучаться, даже не пытался пробовать. Может на flux меньше шагов нужно, хз. Если можешь, кинь примеры или хотя бы настройки все-все и где запускать.
96 пикч прям пиздец дохуя как будто, какое разрешение ставил, ресайзил?
>>1354096
Знакомо. Мне кажется это как-то с точностями связано. Может, несовместимость между ними. А может даже VAE как-то срёт.
Аноним 16/09/25 Втр 11:16:57 1354137 420
>>1354047
>так хрома это кастомный флюкс
А вот здесь ты не совсем прав. Хрома это кастом шнеля. А на шнель Лоры флюкса не работают.
Аноним 16/09/25 Втр 11:36:08 1354150 421
>>1354119
>И как тебе? А на xl понравился результат?
Оба как земля если честно. Но у sdxl кажись сходство ебальника с оригиналом поболее будет, или надо в промпт хромой отдельно дописывать "facial features" конкретной рожи, вечером разберусь.
Аноним 16/09/25 Втр 12:33:05 1354202 422
>>1349830
Ребят а существует вообще кастрат квена под 6 гб?
Аноним 16/09/25 Втр 13:22:01 1354293 423
>>1354150
>Оба как земля если честно
С дмд-то пробовал? На хл очень просто обучить так, что от фото почти не отличается местами, не считая проебанную глубину у хлпараши.
>дописывать "facial features" конкретной рожи
Сказочный бред
Аноним 16/09/25 Втр 13:59:07 1354324 424
>>1354096
>доставшийся от флакса
На оригинальном деве никогда такого не было. Я адепт флюксдева, не юзаю кванты, генерю только на нём. То, что ты описал, это твои проблемсы квантового нищука. Генерю в его нативе 1024х2048 и т.п. в 2 мегапикселях.
Аноним 16/09/25 Втр 14:33:40 1354374 425
>>1354324
>никогда такого не было
приложенные тобой картинки говорят об обратном
Аноним 16/09/25 Втр 15:13:32 1354436 426
>>1354117
Внезапно, помогло, лол.
Аноним 16/09/25 Втр 15:53:20 1354501 427
Ostris ai-toolkit для обучения подойдет? Или что то получше есть ?
Аноним 16/09/25 Втр 18:04:57 1354687 428
Че с нейрофапом?
Аноним 16/09/25 Втр 18:45:11 1354741 429
1758037511063.png 2539Кб, 1280x1664
1280x1664
1758037511080.png 2503Кб, 1280x1664
1280x1664
1758037511080.png 2477Кб, 1280x1664
1280x1664
1758037511097.png 2476Кб, 1280x1664
1280x1664
Аноним 16/09/25 Втр 19:13:10 1354757 430
1758039189580.png 2455Кб, 1280x1664
1280x1664
>>1354741
Хмм. Единственное, что смогло в "_".
Аноним 16/09/25 Втр 20:25:38 1354853 431
Аноним 16/09/25 Втр 21:05:33 1354897 432
image.png 767Кб, 1080x539
1080x539
image.png 242Кб, 1080x480
1080x480
image.png 754Кб, 1080x639
1080x639
image.png 2253Кб, 2495x1216
2495x1216
Аноним 16/09/25 Втр 21:15:30 1354914 433
>>1354897
А че с ним? Щас чет не работает нихуя, мне эдитор именно нужен.
Аноним 16/09/25 Втр 21:30:54 1354941 434
>>1353877
Да. Хачатурян сделал хороший твикер и комунити вокруг него, пилил видосы по C# обучающие, но потом всё забросил и ушёл в SD, он одним из первых её популяризировал и рассказывал как пользоваться, запили удобный форк автоматика портабельный, чтобы SD не обсирала компм и можно было её переносить, но спустя то ли год, то ли два, он забил на ютуб и ушёл в дискорды делать платный контент для гоев.

За бесплатно трудится никто не хочет, в принципе это можно понять и я не осуждаю, но моё жизненное кредо - брать в интернете всё беспалтно, иначе нахуй он нужон.
Аноним 16/09/25 Втр 22:13:27 1355018 435
image.png 2769Кб, 1024x1024
1024x1024
Аноним 16/09/25 Втр 22:46:25 1355140 436
>>1354941
> сделал хороший твикер
Носмешил.
Аноним 17/09/25 Срд 00:27:55 1355384 437
В вану контролнет уже присобачили для t2i?
А квен научился в реализм?

Задача генерить реальные фото по референсу, например человека по openpose или depth в нужных шмотках
Аноним 17/09/25 Срд 00:44:46 1355419 438
Аноним 17/09/25 Срд 01:52:40 1355502 439
>>1352392
>лоры на расцерзуривание
где их взять то бля, на сивите все потерли к хуям
Аноним 17/09/25 Срд 02:16:29 1355528 440
7bc04cdff89303a[...].jpg 31Кб, 512x512
512x512
Аноним 17/09/25 Срд 02:18:59 1355530 441
>>1354057
Телевизор - микроволновка?
Аноним 17/09/25 Срд 04:16:15 1355642 442
image.png 727Кб, 1920x946
1920x946
Порадуйтесь за меня, запустил comfyul на сервере без ngrok. У ngrok лимиты, а я без него, и теперь нет лимита. Буду работать с comfyul. Пытался изначально вместо comfyul сделать скрипт для stable diffusion, который добавит генерацию видео, создание видео из фото по промтам. В итоге не вышло, я забил. Куча разных способов перепробовал, в итоге вернулся к comfyul, но с ним запара произошла. Ngrok лимиты вьебал, пришлось повозиться и переписать скрипты, подобрать рабочий без ngrok. Теперь ебаться с настройкой workflows, но самое главное comfyul запускается и manager работает.
Аноним 17/09/25 Срд 04:23:02 1355644 443
>>1355642 Продолжу!
>>1353039 Ответ читай внимательно!

Я временно бомж! Нет возможности купить нормальное железо, буду работать халявно на серверах, благо есть лазеечки и дырочки. А вы завидуйте молча! На счёт вашего колаба - параша, но выживать можно. Помимо этого есть куча и других сайтов, также дырочки в них. Для меня не будет существовать лимитов, у меня есть мозг, который работает и обходит каждый лимит, но способы никому не расскажу. Могу только дать подсказку - умную мысль, а дальше сами думать будите.
Аноним 17/09/25 Срд 04:31:47 1355645 444
image.png 10Кб, 542x56
542x56
>>1354112
У меня колаб безлемитный и бесплатный, но мне не зашёл. Пользуюсь другим сервером.
Аноним 17/09/25 Срд 08:36:55 1355676 445
>>1354741
Спасибо но там гуфы, я хз как их подключать, комфа же вроде только safetensors хавает?
Аноним 17/09/25 Срд 08:37:17 1355677 446
Аноним 17/09/25 Срд 08:41:51 1355678 447
>>1343898 (OP)
Ребят а нормально то каждая модель генерит одни и те же лица?
Как бы я пропт не переписал все равно лицо то одно, беру другую модель у нее так же все лица одни и те же. Это нормально, прост я нуб еще?
Аноним 17/09/25 Срд 09:05:24 1355689 448
Как через wan генерить картинки?
Аноним 17/09/25 Срд 09:07:41 1355691 449
>>1355678
>каждая из моделей генерит одни и те же лица
для этого и нужны лоры персов, с малым весом они фиксят это.
Аноним 17/09/25 Срд 09:19:15 1355698 450
1757788159518510.jpg 3594Кб, 4096x4096
4096x4096
1757796105613113.jpg 3499Кб, 4096x4096
4096x4096
1757798912028875.jpg 1446Кб, 2048x2048
2048x2048
Аноним 17/09/25 Срд 09:19:49 1355700 451
1757801688113987.jpg 3730Кб, 4096x4096
4096x4096
1757803822693850.jpg 3699Кб, 4096x4096
4096x4096
1757954562134536.jpg 3636Кб, 3072x3072
3072x3072
Аноним 17/09/25 Срд 09:29:24 1355704 452
>>1355689
он же вроде только для видео, не?
Аноним 17/09/25 Срд 09:31:28 1355706 453
>>1355704
В шапке треда:
>Wan 2.2 (подходит для генерации картинок)
Аноним 17/09/25 Срд 09:32:11 1355709 454
Такой вопрос чем Qwen Image отличается от обычной Flux генерации?
Аноним 17/09/25 Срд 09:38:13 1355716 455
>>1354137
у хромы есть как дев так и шнель версия. на дев все работает, на шнель не пробовал.
Аноним 17/09/25 Срд 09:41:09 1355717 456
1757973098479790.jpg 3621Кб, 4096x4096
4096x4096
1757974083380430.jpg 3428Кб, 4096x4096
4096x4096
1757994230526927.jpg 3477Кб, 4096x4096
4096x4096
175801197924250[...].webm 1601Кб, 960x960, 00:00:05
960x960
Аноним 17/09/25 Срд 09:41:26 1355718 457
>>1354119
у меня на 3060 45 минут обучается датасет на 40 пикчей и 3000 степов. Ты там чето не то накрутил походу. Поставь чето попроще в обращении, Ostris AI Toolkit советую, там вообще ничегшо настраивать не надо.
Аноним 17/09/25 Срд 09:42:34 1355720 458
>>1355676
Менеджер- кастом нод- gguf
Аноним 17/09/25 Срд 09:46:32 1355724 459
>>1354501
острис пиздатый, чисто народная прога. закинул датасет и погнал тренить. я только один момент не вдупляю, у меня текст энкодер не хочет выгружать, толи баг толи хз.
Аноним 17/09/25 Срд 09:49:29 1355727 460
>>1354897
чтобы генерить пикчи?
Аноним 17/09/25 Срд 09:50:30 1355728 461
>>1354048
Разобрался, это я сам себе в штаны насрал. У меня нода кодирования с двумя полями под под два клипа. А я думал что второе поле под нп. И в итоге один клип получил позитив а второй негатив, и они слепили это уродливое описание и записали в самплер. Но знаешь, хоть она и страшная получилась, но в конечном итоге чем то цепляются для меня лично. Сейчас уже под разобрался сижу обычные мордашки милые получаются, иногда правда с артами, особенно много ебли с языком. Я хотел что бы она губу верхнюю облизывать, но почему то любое упоминание о языке заставляет флюкс думать что я хочу видеть Венома.
Аноним 17/09/25 Срд 09:50:39 1355729 462
>>1355384
в ване это vace/fun модели, все есть давно
Аноним 17/09/25 Срд 09:51:57 1355730 463
>>1355502
все там есть, лол. трут только то что именно фотки раздевает/лоры реальных людей.
Аноним 17/09/25 Срд 09:53:44 1355732 464
>>1355642
когда-нибудь он попадет по "i" вместо "l", всецело верим
Аноним 17/09/25 Срд 09:54:29 1355734 465
>>1355689
>>1355704
длительность 1 фрейм ставишь блять и все
Аноним 17/09/25 Срд 09:56:43 1355737 466
>>1355728
ахахахаха
это база. помню тред с реддита когда закидывали негатив в позитив спецом и кекали с того что получилось.
Аноним 17/09/25 Срд 09:57:33 1355738 467
>>1355709
как минимум весит и жрет ощутимо больше.
Аноним 17/09/25 Срд 10:01:35 1355740 468
Аноним 17/09/25 Срд 10:14:53 1355749 469
>>1355740
а я ебу, не сравнивал. лица вроде заметно поприятнее. с другой сторны недавно релизнулся flux srpo, там вообще с лицами пиздец в положительном смысле
Аноним 17/09/25 Срд 10:20:23 1355752 470
1758093623019.png 5195Кб, 1728x1344
1728x1344
1758093623035.png 4018Кб, 1344x1728
1344x1728
Аноним 17/09/25 Срд 10:43:11 1355765 471
>>1354137
>>1355716

я еще почитал, короче chorma hd это flux pro, chroma flash это flux shnell условно говоря.
Аноним 17/09/25 Срд 11:16:54 1355785 472
изображение.png 1954Кб, 1176x1416
1176x1416
изображение.png 1583Кб, 1240x1352
1240x1352
изображение.png 1056Кб, 1288x1288
1288x1288
изображение.png 1661Кб, 1336x1248
1336x1248
>>1355709
Ну в первую очередь там полноценная vision-llm вместо текстового clip энкодера. Благодаря ей она понимает промпт на порядки лучше других.
А во вторую, всё что не реализм - переплёвывает остальные попенсорсные сетки, тупо сота. Расплачиваешься за это мылом и абсолютно одинаковыми скорбными ебальниками.
Аноним 17/09/25 Срд 11:21:19 1355788 473
kv3.3.png 14073Кб, 4096x2304
4096x2304
>>1355737
Сейчас уже вменяемые тяночки получаются, только не могу с апскейлом решить проблему, почему то слишком шакалистые
Аноним 17/09/25 Срд 11:24:43 1355789 474
kv3.4.png 7434Кб, 4096x2304
4096x2304
>>1355737
Ток если в графику скатываться, уходя от фото
И вообще я ему про фиолетово розово синие цвета толдычу и про фото головы а не ебала. Но ему как то похую, а если упарываешь в промт его больше он начинает блюрить как собака как будто у меня зрение -20 блять.
Аноним 17/09/25 Срд 11:43:07 1355801 475
>>1355788
> не могу с апскейлом решить проблему
GIGO, классека
Аноним 17/09/25 Срд 11:58:19 1355810 476
>>1355718
Я ставлю 4к шагов и разрешение чуть меньше 1024, пикчи могут отличаться размерами, но кропнуты как нужно. На самом деле, нередко после 25% эпох уже нормально выглядит, но я люблю мощное запекание для реального сходства, а не недорезультаты. Считай, это намеренно долгое обучение. Если бы я увидел чей-то результат лучше, то присмотрелся бы к его параметрам как к лучшей альтернативе.

Ну, алсо, есть негибкая, но мощная замена трену лиц. Я тут вспомнил, что у Wan есть VACE. Сам удивляюсь, как можно было сразу не затестить его для фото, зная как он ебёт в видео. Это разъёбище разъёбов. Если ты промптом можешь сгенерировать то, что тебе нужно, значит взяв этот промпт ты с лёгкостью вставишь туда любое лицо через аутпейнт. Инпейнт одежды, позу для замаскированной области, это не всё, VACE пиздец сколько всего может и может это комбинировать. Reference тоже есть, но с ним схожесть не получилось намутить, только общие черты. Инструмент совсем не для криворуких. Комфидауновые фокусники точно взвоют. Чтобы всё получилось, придется либо проводку вести, либо руками рисовать маски. На промпт вану с lx2v почти похуй, пару общих слов описал, а дальше хоть усрись с сидами или мелкими словечками - он всё равно будет генерить одно и то же, полная противоположность хромы. Без лоры на стиль не стоит даже пробовать. Для сПеЦиФиЧеСких пОз тоже проще лору скачать, чем совмещать лицо и позу и подавать это в input. Генерит супербыстро. С VACE в 1.5 мегапикселя можно хорошо отгенерить за 30 секунд.

Масла Инфу дал, кто захочет попробует. Я бы сам раньше заинтересовался, если бы мне напомнили про ебучесть вейса. Ван жутко ебёт на базовой модели, эх бля а что бы творил ван файнтюн уровня ластифай. Можно только мечтать пока хай-врам видеокарты не подешевеют сильно. Алибаба жутко отъебала локальные фото и видео одной моделью. Был бы ещё Wan Edit вместо квенохуеты.
Аноним 17/09/25 Срд 12:22:38 1355830 477
>>1355810
>Пукнул, кто захочет попробует
Это всё и до тебя было известно, умник. Ты воркфлоу давай
Аноним 17/09/25 Срд 12:26:18 1355835 478
image.png 357Кб, 1725x813
1725x813
image.png 197Кб, 1136x830
1136x830
>>1355689
>>1355704
>Как через wan генерить картинки?
Первое это воркфлоу на Wan 2.2 на генерацию за 4 шага.

Если не потянет, второе отдельно только с Lownoise моделью (можно также заменить на Wan 2.1, если хочешь и его попробовать)
Аноним 17/09/25 Срд 12:32:32 1355841 479
Аноним 17/09/25 Срд 12:34:54 1355843 480
>>1355718
> Ostris AI Toolkit
Наверн опять не заведется из-за петухона 3.13, точнее из-за того что реки под него не все еще есть, а с pyenv пердолится лень.
Аноним 17/09/25 Срд 12:42:25 1355847 481
4.jpg 369Кб, 1280x2272
1280x2272
ComfyUItemphlls[...].png 1221Кб, 1472x1104
1472x1104
Qwen edit : "Create a detailed character sheet using given character. 3 views: front, side, back. White background without any text. Full body, not cropped. She is wearing high platform heels. Realistic body proportions."
Достаточно прикольный результат, делитесь находками.
Аноним 17/09/25 Срд 12:44:23 1355849 482
ебанутца
Аноним 17/09/25 Срд 12:50:41 1355854 483
>>1355847
Хуйня, т.к. в профиль оно просто делает рандомный результат, а не то, как выглядит человек.
Аноним 17/09/25 Срд 12:50:59 1355855 484
>>1355732
ну ты/он пишешь comfyul вместо comfyui
или это очередное намеренное коверканье от очередного местного шиза
Аноним 17/09/25 Срд 12:55:35 1355860 485
>>1355810
> Комфидауновые фокусники точно взвоют
ты хотел сказать автоматиковые неосиляторы?
Аноним 17/09/25 Срд 12:59:10 1355864 486
videooutput00001.mp4 1672Кб, 480x832, 00:00:03
480x832
>>1355847
>>1355854
Не то чтобы рандомный, скорее недостоверный, так то по линиям и осям все сходится, но есть нюанс. Мб если пачку пикч с разными углами на вход дать - будет лучше.
Однако можно мутить такие темы типа спрайтов для видеоигр к примеру. Если есть навыки в условном gamemaker studio, можно запариться и сделать простую 2д игрульку.
Аноним 17/09/25 Срд 13:00:24 1355865 487
>>1355835
ты че совсем еблан конченный сразу 4 абсолютно разных лоры на ускорение использовать, часть которых для 2.1, а другая для 2.2 и на весах отличных от 1?
Аноним 17/09/25 Срд 13:02:41 1355866 488
>>1355860
Тащемта, все параша. И каломатики на градио убогом и эта всратая лапша с нодами. Впрочем лучше ссаных спагетти один хуй ничего нет.
Аноним 17/09/25 Срд 13:05:22 1355867 489
image.png 1514Кб, 1024x1024
1024x1024
image.png 1532Кб, 1024x1024
1024x1024
image.png 1559Кб, 720x1280
720x1280
image.png 1396Кб, 1280x720
1280x720
3 пик меня сам удивил, так как Ван внезапно смог в что-то не фотореалистичное
Аноним 17/09/25 Срд 13:07:17 1355868 490
>>1355867
>имлаинг, что остальные пики фотореалистичные
kek
Аноним 17/09/25 Срд 13:17:12 1355873 491
>>1355732
Кто объяснить, что он имел ввиду? Я ничего не понял.
Аноним 17/09/25 Срд 13:25:10 1355880 492
image.png 3316Кб, 1920x1088
1920x1088
image.png 1850Кб, 768x1344
768x1344
image.png 1664Кб, 768x1216
768x1216
image.png 1383Кб, 768x1216
768x1216
>>1355865
потише нубас, Wan 2.2 еще на видео может за 4 шага не ломаться, но для картинок меньше 8 шагов использовать без этих лор не получится.

Но результат сам говорит за себя 1080p за 60 секунд (4 шага) это топчик. Может даже добиться 1024x1024 за 30-40 секунд. Но в Ване выбирать меньшее разрешение нет смысла, так как у него от изменения разрешения нативной генерации скорость не сильно падает. Правда на 1080p даже с этими лорами временами проебывается анатомия, приходится поднимать до 8 шагов, а это на 100% задержка во времени генерации.

>>1355868
Да, забыл написать про 4 пик. Но 1-2 это лучше любого фотореализма на том же Флюхе.
Аноним 17/09/25 Срд 13:31:50 1355888 493
>>1355880
>результат сам говорит за себя
И ведь не поспоришь)
Аноним 17/09/25 Срд 13:41:14 1355896 494
>>1355880
шизоид, это разные лоры которые работают по разным принципам, они не стакаются между собой, тупая ты обезьяна. оставь lightx2v, остальное выброси в помойку, вместе с компьютером желательно.
Аноним 17/09/25 Срд 13:42:03 1355898 495
image.png 125Кб, 235x329
235x329
>>1355888
В прошлом году вот это следование анатомии казалось просто не возможным, ну и до сих пор не возможно на SDXL и Flux
Аноним 17/09/25 Срд 13:42:28 1355899 496
Наигрался за 3 года с этой хуитой. Удалил комфи с моделями, освободил 200 гигов. Смотрю на вас теперь как на нариков и дрочеров. Хртьфу блеать вам в ебало.
Аноним 17/09/25 Срд 13:45:04 1355903 497
>>1355899
а толку, если все самое интересное именно сейчас в 2025 выходит. ну и 200 как-то слабенько конечно. но тогда и модели весили меньше.
Аноним 17/09/25 Срд 13:46:37 1355906 498
image.png 224Кб, 1221x807
1221x807
image.png 1561Кб, 1024x1024
1024x1024
image.png 287Кб, 1801x839
1801x839
image.png 1514Кб, 1024x1024
1024x1024
>>1355896
ну вот, вырубил все кроме лайтнинга и сразу же проебало анатомию.
3-4 это тот же сид, только с врубленными лорами.
Аноним 17/09/25 Срд 13:50:07 1355912 499
>>1355903
Да на самом деле у меня стоял в последнее время только флюс дев и флюс контекст фп16, с лора и апскейлами + контролнетами столько это и весило. Ну и дропнул потому что выгорание уже. Как бы ничего интересного не вышло. Топтание на месте или даже шаг назад. Подожду пару лет, чтоб вау-эффект был.
Аноним 17/09/25 Срд 13:53:16 1355914 500
>>1355866
Покажи пример, хотя бы скрин, нормального Юи для генеративок? Я костылю кое что (для себя пока) и хотелось бы вдохновиться чем-то простым, элегантным и в тоже время функциональным.
Аноним 17/09/25 Срд 13:53:30 1355915 501
image.png 528Кб, 1849x818
1849x818
image.png 3087Кб, 1920x1088
1920x1088
image.png 504Кб, 1844x818
1844x818
image.png 3326Кб, 1920x1088
1920x1088
На 1920x1080 вообще жопа, без доп. корректирующих лоры, анатомия сразу же вылетает из окна.

Вообще, это все я еще со времен FusionX лоры понял, когда все заметили что с Фюжн лорой, которая основана на lightx2v Ван генерит t2i за 4 шага, а с чистым lightx2v он проебывается на если меньше 8-и шагов.
Логичным было разобрать что из себя представляли первые версии FusionX лоры, выкинуть от туда накрутки стиль и прочую хуйню и оставить только комбинацию ускорялок.
Аноним 17/09/25 Срд 13:55:18 1355919 502
>>1355880
Ты говоришь реализм про фото или создание видео? Конкретнее описывай про, что речь идёт
Аноним 17/09/25 Срд 13:56:14 1355923 503
>>1355919
Мы блять в каком треде сидим нахуй?
Аноним 17/09/25 Срд 13:57:34 1355925 504
>>1355923
Аноны присылали в тред видео, фото. Я не понимаю про, что говоришь фото или видео?
Аноним 17/09/25 Срд 13:59:10 1355928 505
image.png 59Кб, 248x203
248x203
>>1355925
>Аноны присылали в тред видео, фото. Я не понимаю про, что говоришь фото или видео?
Аноним 17/09/25 Срд 14:00:02 1355931 506
>>1355896
>шизоид, это разные лоры которые работают по разным принципам, они не стакаются между собой
Опять ты, теоретик? Это ты мне доказывал в двойном прошлом, что ни в коем случае нельзя ставить вес лоры dmd2 меньше 1.0? Иначе не будет работать. Хотя на практике всё работало, лол. Ты опять пришел? У людей и у меня всё работает,а у тебя "не стакается".
Спасибо, посмеялся))
Аноним 17/09/25 Срд 14:01:10 1355935 507
>>1355880
Пиздец ульрамыло. Выглядит как пережаренный Флюкс.
Аноним 17/09/25 Срд 14:03:43 1355941 508
>>1355915
Я точно не помню к какой именно лоре ускорялке на хаггине была в инструкции приписка такая: если хотите не за 8 шагов генерить, а за 4 то ставьте вес лоры 2.0
Аноним 17/09/25 Срд 14:07:56 1355943 509
2025-04-2317-59[...].jpg 585Кб, 1152x896
1152x896
2025-04-2317-59[...].jpg 3187Кб, 4608x3584
4608x3584
>>1355880
Вот тебе реализм. В умелых руках нейросети создают шедевры. У тебя руки кривые — их нужно выпрямлять. Копирование моих работ без разрешения строго запрещено!
Аноним 17/09/25 Срд 14:10:57 1355949 510
>>1355941
Не, эт так не работает.

>>1355943
Нахуя ты мне показываешь то, что выглядит как 3D рендер.
Аноним 17/09/25 Срд 14:15:21 1355953 511
>>1355949
Какой нах 3D-рендер? Это работа, сделанная с AI. Была создана девушка, её образ чисто случайно рандом выдал. Мне зашёл её образ, и я решил оставить этот шедевр.
А у тебя на фото сглаживание — как будто прошлись точечной восстанавливающей кистью, как в фотошопе. Плюс мыльные фото, и глазам больно на это смотреть.
Аноним 17/09/25 Срд 14:21:43 1355962 512
image.png 793Кб, 980x695
980x695
image.png 223Кб, 516x484
516x484
image.png 230Кб, 441x516
441x516
image.png 796Кб, 1021x805
1021x805
>>1355898
В позапозапозапрошлом году вот этот графоний на делиберете считался мультиками и поводом осмеять недофотореализъм.
Аноним 17/09/25 Срд 14:22:50 1355963 513
Как думаете он один или их несколько?
Аноним 17/09/25 Срд 14:23:53 1355966 514
>>1355899
хорошо хоть вкладку не закрыл, а то больше некому шизопостами бампать
Аноним 17/09/25 Срд 14:24:32 1355967 515
>>1355953 Продолжу!
>>1355949 Уже давно люди пришли к AI, и с помощью нейросети можно создавать реалистичные фото и видео, но только в умелых руках всё это работает на все 100%, и работы получаются реалистичными, а в неумелых руках, не имея мощного железа, работы будут калом. Уже на Дваче /nf и Форчане /r раздевают своих знакомых подруг, делая с ними порно видео, фото.
Аноним 17/09/25 Срд 14:27:21 1355969 516
>>1355949
> выглядит как 3D рендер
Не оскорбляй 3D рендеры. Там хотя бы глаза нормально отренедерены.
Аноним 17/09/25 Срд 14:33:17 1355979 517
image.png 211Кб, 1656x914
1656x914
>>1355962
чел, у делибера только вот такие отрезки и получались, а в композиции общей в таком качестве точно нет.
Ты зумишь до 512x512 и все равно получается так же, как если бы делиб делал это на 1024x1024, то есть прогресс в два раза.

>>1355963
Несколько в его голове

>>1355953
>>1355967
>>1355969
>>1355953
>сделанная с AI
Вот тебе ответ ИИ
Аноним 17/09/25 Срд 14:36:14 1355982 518
Работа.png 1409Кб, 1089x1280
1089x1280
image.png 85Кб, 469x158
469x158
>>1355949
Я тебе даю фотку. Попробуй определить оригинал это или нейросеть создала.
Присутствует на фото с девушкой ai? может фото оригинал. Фото в оригинале без сжатия.
Аноним 17/09/25 Срд 14:40:15 1355988 519
>>1355979
Я знаю, что эта >>1355943 фотография сделана с ai. Спасибо кеп. Вся суть в том, что фото качественная. В отличии от этого кала >>1355880
Аноним 17/09/25 Срд 14:40:17 1355989 520
>>1355979
> irises "too perfect"
> квадратные зрачки
> "too perfect"
Дальше не читал.
> и все равно получается так же, как если бы делиб делал это
И если бы ты написал, что ван делает в точности так же, как делиб, но большего размера, возражений бы не было. Но ты же написал
> Но 1-2 это лучше любого фотореализма
и получил закономерные возражения.
Аноним 17/09/25 Срд 14:40:57 1355990 521
image.png 1599Кб, 1089x1280
1089x1280
>>1355982
Выглядит как дешевый инпейнтинг. Я тебе говорю как то, такое делал еще в 2023 году.
Аноним 17/09/25 Срд 14:42:18 1355993 522
>>1355990
Ты каким образом это определил? Поясняй или слит. Сказать многое можно без пруфов
Аноним 17/09/25 Срд 14:43:38 1355995 523
>>1355990
>>1355993 не один настоящий рабочий сервис по определению ai скажет, что на фото вообще нет ai
Аноним 17/09/25 Срд 14:45:28 1355997 524
image.png 235Кб, 314x573
314x573
>>1355993
Вот в этой на одежде видно что после нанесения маски нейронка перегенерила область и на одежде, видимо маску нанесли очень щедро.
Аноним 17/09/25 Срд 14:48:55 1356000 525
>>1355993
как минимум на криво впиздяченных сиська нет тех артефактов, которые на зубах и всём остальном пике
наиебейший блюр на границе скатерти и руки под столом, показывающий криворукость пользователя а1111 инпейнта въебавшего паддинг over9000
кушай, сладенький, не подавись
Аноним 17/09/25 Срд 14:52:46 1356010 526
image.png 646Кб, 833x652
833x652
>>1355962
>делиберете
>>1355989
>делиб
чел, вот это 1080x1080 результат на делибе, когда он еще был в рейтингах civitai
Аноним 17/09/25 Срд 14:55:43 1356015 527
image.png 321Кб, 1200x856
1200x856
>>1355990
Официальный единственный нормальный сайт не определяет фотку на ai https://dashboard.sightengine.com/ai-image-detection
Другие сайты тестировал они порой с ошибкой определяют.
>>1355997 Кушай сам. Я смог обойти сервис по разпознанию, а простой человек в такие мелкие детали вглядываться не будет. Это мой косячок, что до конца не поправил фото я особо и не старался сделать идеальным моя задача была обойти распознание любой ценой А ты попробуй обойди не запоров фотку Хрен выйдет.
Аноним 17/09/25 Срд 14:56:02 1356016 528
image.png 1266Кб, 1024x796
1024x796
Аноним 17/09/25 Срд 14:57:24 1356019 529
Что вообще за тема со зрачками, кто вообще на них смотрит и приглядывается.
Аноним 17/09/25 Срд 14:57:39 1356020 530
>>1356016
Нихуя себе. Это как нашёл? Мне нейронка выдала такую работу. Значит я не один такой на планете земля.
Аноним 17/09/25 Срд 14:58:38 1356024 531
>>1355988
>Я знаю, что эта >>1355943 фотография сделана с ai.
Поясняй как сделал или слит)
Аноним 17/09/25 Срд 15:00:14 1356028 532
Аноним 17/09/25 Срд 15:01:50 1356032 533
>>1356010
чел, вот ты решил перевести разговор про пики трехлетней давности из этого ИТТ треда на рандом мусор с цивиты. т.е. ты категорически отказываешься перестать вилять
ладно, не забудь дваченуть пару раз свой пост, чтоб наверняка было понятно, что ты победил, разгромив не straw man argument, а реальный пост
Аноним 17/09/25 Срд 15:02:20 1356035 534
>>1356024
>>1356028
Забыл добавить...
Не на своём железе работают с ai использую бесплатный сервера с предоставлением мощностей и .
Так пояснение до конца.
Аноним 17/09/25 Срд 15:03:42 1356037 535
>>1356016
всё бы ничего, но у дефаулт 3д вуман ассэт зрачки круглые
Аноним 17/09/25 Срд 15:04:22 1356038 536
А что с 3-х лет поменялось? Вот какая модель делает нормальный инпеинт скажем голых тел.
Все модели на базе 1.5 делают хуйню. Во флаксе вообще по-моему инпеинта нет. И что появилось с тех пор?
Аноним 17/09/25 Срд 15:04:33 1356039 537
image.png 423Кб, 1462x883
1462x883
>>1356032
>рандом мусор с цивиты
чел
Аноним 17/09/25 Срд 15:08:39 1356045 538
>>1355990 попробуй обойди определение ai на любой фотке которую обрабjnftim c ai >>1356015
Аноним 17/09/25 Срд 15:08:43 1356046 539
>>1355749
>flux srpo
от жопных подбородков избавились?
Аноним 17/09/25 Срд 15:10:00 1356049 540
image.png 1457Кб, 1020x934
1020x934
>>1356038
Сгенерь на sd 1.5 ил даже на SDXL, собаку, которая стоит на коне и дрежит красный шар во рту и кошку, которая держит синий квадрат во рту и стоит на собаке, а сверху кошки стоит петух который курит сигарету, а конь ест банан.
Аноним 17/09/25 Срд 15:10:51 1356052 541
>>1356049
Я спрашиваю про инпеинт голых тел. Нафиг мне твои собаки.
Аноним 17/09/25 Срд 15:15:36 1356057 542
17580833033262.mp4 4841Кб, 1280x720, 00:00:05
1280x720
>>1356052
Ну если тебе не нужно ничего кроме как раздевать, то вот это естественная эволюция раздевания.
Аноним 17/09/25 Срд 15:16:55 1356058 543
>>1356057
Ты понимаешь что такое инпеинт?
Аноним 17/09/25 Срд 15:22:29 1356060 544
>>1356058
Он тебе верно советует. Инпейнт всегда будет хуже edit-моделей или видео. Просто потому что ты выкидываешь контекст маской.
Аноним 17/09/25 Срд 15:24:52 1356064 545
image.png 920Кб, 1280x720
1280x720
image.png 622Кб, 1280x720
1280x720
image.png 763Кб, 1280x720
1280x720
image.png 864Кб, 1280x720
1280x720
>>1356058
>инпеинт
сейчас уже не в моде.
Аноним 17/09/25 Срд 15:25:27 1356065 546
>>1356060
Советует что? Мне нужен именно инпеинт существующих фотографий. Что бы часть фотографий оставалсь, а часть менялась на голое тело.
Аноним 17/09/25 Срд 15:27:04 1356067 547
>>1356064
Ну тоесть альтернативы хуевым моделям из 1.5 в инпеинте голых тел нет?
Аноним 17/09/25 Срд 15:31:58 1356072 548
>>1356067
Инпейнт ненужное говно, его никто давно не использует, когда есть лучше варианты.
Аноним 17/09/25 Срд 15:37:00 1356076 549
image.png 885Кб, 1248x832
1248x832
image.png 577Кб, 832x1248
832x1248
image.png 1548Кб, 880x1184
880x1184
image.png 573Кб, 752x1392
752x1392
>>1356067
Как видишь, мы пошли в обратную сторону
Аноним 17/09/25 Срд 15:38:02 1356077 550
>>1356072
Я не понимаю. Есть функция замены части фотографии.
Про лучшие варианты чего ты говоришь, про лучшие варианты замены части фотографии? Тогда что это за варианты (нсфв)
Про лучшие варианты сделать что-то другое с чем-то другим, тогда я не про это говорю, это меня не интересует.
Аноним 17/09/25 Срд 15:44:25 1356086 551
Что за wtf я читаю последние пол-треда? Нейросеть общается с нейросетью или челом, который пишет на русском через гугло-транслейт?
Аноним 17/09/25 Срд 15:49:04 1356094 552
какой промт нужно использовать чтобы моя обученная лора на flux генерировала без морщинок в углах глаз, без мешков под глазами и сболее гладкой кожей, ощущение что возраст по умолчанию добавляет
Аноним 17/09/25 Срд 15:52:19 1356098 553
deliberatev11.png 2062Кб, 1024x1536
1024x1536
>>1356058
Для однокнопочных, которые и промпта без ллм написать не способны и рвут на себе волоса, когда воркфлоу с цивиты выдает ошибку при нажатии этой самой кнопки, концепция инпейнта не постижима. Лучше сдохли для инпейнта еще ничего не придумали.
Аноним 17/09/25 Срд 15:52:28 1356100 554
Аноним 17/09/25 Срд 15:56:20 1356104 555
>>1355931
нет, я не он
если оно выдает какую-никакую картинку вместо пиксельного месива, то это не означает, что твои действия и привели к результату (который выглядит так себе прямо скажем) и что имеет хоть какой-то смысл использовать этот винигрет из лор. ты буквально приделываешь тачке дополнительные квадратные колеса которые крутятся в воздухе вхолостую и пропеллер сверху который не крутится вообще и гордишься тем, что "все работает", и еще и на других выебываешься, подвальное ты животное.
Аноним 17/09/25 Срд 15:56:35 1356105 556
>>1356072
> когда есть лучше варианты
генерировать, что повезет и оставлять квадратные глаза на лбу и зубы между половых губ? был один уже такой пару лет назад, просирался мижорни пиками и вопил, что инпейнт - не честно
Аноним 17/09/25 Срд 15:58:39 1356110 557
>>1356098
Что не придумали, для чего не придумали? Что ты написал вообще, сам понял?
Аноним 17/09/25 Срд 15:59:31 1356112 558
>>1356105
Инпейнт всегда проебывает тело.
> генерировать, что повезет и оставлять квадратные глаза на лбу и зубы между половых губ
Ты как раз описываешь инпейнт, которому похуй что генерить.
Аноним 17/09/25 Срд 16:00:09 1356114 559
>>1356110
Для инпейнта голых тел.
>>1356038
> Вот какая модель делает нормальный инпеинт скажем голых тел.
Аноним 17/09/25 Срд 16:00:55 1356117 560
>>1355993
ты вообще долбоеб слепошарый? ты сам выкладываешь фотку с поломанной анатомией (сиськами) и просишь пояснить что тут не так?
Аноним 17/09/25 Срд 16:02:53 1356120 561
>>1356046
судя по примерам избавились. глаза правда не сильно изменились как будто.
Аноним 17/09/25 Срд 16:03:46 1356121 562
>>1356114
Так это же 1.5. Всё та же.
Дебилирейт это же всё та же 1.5 которая член нарисовать даже не может. Ты кого за меня держишь?
Аноним 17/09/25 Срд 16:04:35 1356122 563
>>1356112
> Ты как раз описываешь
ван, который генерирует пик, а возможности исправить неизбежные артефакты нет. или хрому - которая без ебейшего кугельблиц-фраунхофер самлера ничего не может сделать, но при этом гордо оставляет в самом центре картинки пизду из фильмов кронненберга, которую тоже не исправишь, инпейнта тонет
Аноним 17/09/25 Срд 16:05:39 1356123 564
а чем на сегодня лучше лору обучать, для 1) SDXL 2) Flux ?
Аноним 17/09/25 Срд 16:06:56 1356125 565
Аноним 17/09/25 Срд 16:07:09 1356126 566
>>1356060
а edit модели при использовании масок учитывают остальной контекст?
Аноним 17/09/25 Срд 16:07:33 1356127 567
>>1356123
да и что нужно чтобы обучить лору flux чтобы качественно NSFW генерировать?
Аноним 17/09/25 Срд 16:08:26 1356129 568
>>1356125
я имел в виду ПО, ясно что 5090 лучше подойдёт чем 1060, я пробовал обучать в комфи flux но неудобно
Аноним 17/09/25 Срд 16:09:27 1356130 569
>>1356094
а нахуя ты ее на бабках натренил?
Аноним 17/09/25 Срд 16:11:06 1356133 570
>>1356123
я ostris советую для всего. для флюкса fluxgym еще есть.
Аноним 17/09/25 Срд 16:14:56 1356141 571
image.png 3011Кб, 1024x1536
1024x1536
image.png 3005Кб, 1024x1536
1024x1536
image.png 3020Кб, 1024x1536
1024x1536
>>1356121
> Так это же 1.5. Всё та же
Тот пик тотали анрелейтед.
Аноним 17/09/25 Срд 16:15:52 1356146 572
>>1356130
на милфе, но у неё нет морщин а генерит как будто +10 или больше лет
Аноним 17/09/25 Срд 16:27:48 1356161 573
>>1355864
>если пачку пикч с разными углами на вход дать - будет лучше.
Ну будет. Я пробовал так с лицами. Контекст просто цепляется за один кадр и рисует его, игноря остальные.
Аноним 17/09/25 Срд 16:28:20 1356163 574
>>1356146
убедись что как минимум не используешь в промпте все что связано со возрастом старше молодого (young woman)
Аноним 17/09/25 Срд 16:34:15 1356170 575
изображение.png 1959Кб, 1730x1357
1730x1357
>>1355982
Это не просто инпент, это хуёвый инпент, который не соблюдает уровень шума. То что анатомия сисек взята с потолка - уже дело десятое.
Аноним 17/09/25 Срд 16:34:16 1356171 576
image.png 1379Кб, 1152x768
1152x768
Аноним 17/09/25 Срд 16:35:28 1356174 577
>>1356122
есть инпейнт и для флюкса и для вана, че ты несешь
Аноним 17/09/25 Срд 16:37:17 1356177 578
>>1356067
>альтернативы хуевым моделям из 1.5 в инпеинте голых тел
Инпейт проебывает детали тела: выдумывают размеры сисек и положения сосков, даже если их видно сквозь майку. Edit модели рулят и педалят.
Аноним 17/09/25 Срд 16:38:55 1356181 579
>>1356126
Да, учитывает. Потому что исходная картинка падет не только в начальный латент, но и в гайденс.
Аноним 17/09/25 Срд 16:41:20 1356185 580
>>1356174
ах. тот самый мифический инпейнт флюкса и вана, про котороый столько всего хорошего было СКАЗАНО в этом треде, но все пикчи с вана в треде почему-то прямиком из сентября 2к22 - что модель высрала с 99-го ролла, то и закинул. инпейнта тонет или скилл ишью?
Аноним 17/09/25 Срд 16:41:33 1356186 581
>>1356141
> есть вполне конкретное изображение топика
> нарисую дойки до коленей
Наглядная иллюстрация, почему нельзя рисовать сиськи инпейнтом.
Аноним 17/09/25 Срд 16:44:20 1356192 582
>>1356186
> нарисую дойки до коленей
больной ублюдок, не пускай сюда больше свою ллм
Аноним 17/09/25 Срд 16:46:32 1356198 583
>>1355717
Подскажешь лорру, анонче?
Аноним 17/09/25 Срд 16:47:47 1356200 584
>>1356181
да, точно, там же клип вижн хуйня. давно не пользовался на локали.
Аноним 17/09/25 Срд 16:52:20 1356204 585
>>1356185
мне похуй че было сказано местыми шизоидами включая тебя, я в треде 2 дня и не перестаю охуевать с пиздеца который люди сами себе напридумывали и убедили себя что это правда, бувально дурка. сентябрь 2к22 это местный мем какой-то или че? ван в этом году вышел
Аноним 17/09/25 Срд 16:56:01 1356211 586
>>1356038
XL, мемные советы особо можешь не воспринимать, лешды через лоры с новыми сетками звучит больше как издевательство, чем рабочий вариант. Whole picture учитывает контекст картинки, настолько насколько XL впринципе в него может, онли маскед для увеличения детализации после, если вдруг нужно
Аноним 17/09/25 Срд 16:57:08 1356216 587
image.png 4247Кб, 2516x1493
2516x1493
vace-t2i-inpain[...].webp 218Кб, 1088x1600
1088x1600
vace-t2i-inpain[...].webp 220Кб, 1088x1600
1088x1600
Нихуя вы насрали за пару часов, аж читать лень всё
>>1356170
Кстати, а существует что-то вроде Noise Match наподобие Color Match?
>>1356122
>хрому - которая без ебейшего кугельблиц-фраунхофер самлера ничего не может
Как раз таки вся эта залупа не нужна. То же самое генерится на дженерик семплерах.
Про Flux.Fill странные сообщения. Модель как модель, пизду не заинпейнтит, кривой шов из XL инпейнта поправит. То же самое можно в Kontext делать.
>>1355830
>Ни одной vace генерации
>Фсё была извесна
>Спасити памахити не могу поставить 1 кадр в дефолтном воркфлоу
Инпейнт самое просто из применений. Жду аутпейнт монстров с большой головой.
Всё-таки я немного погорячился со словами о промпте. Я от пизды пару слов набросал, он мне выдал хуиту, пришлось воровать промпт с цивита, чтобы свой не искать.
Аноним 17/09/25 Срд 17:05:02 1356230 588
>>1356216
> генерится на дженерик семплерах
> постит скрины кусков воркфлоу, промоушен картинки, пайчарты, налоговые декларации, вместо одной единственной картинки без артефактов, требующих инпейнта
нужно больше текста, чем больше будет заявлений, что инпейнт есть/не нужен тем легче будет увидеть тут >>1329748 → нормальную пизду
Аноним 17/09/25 Срд 17:08:07 1356237 589
>>1356204
> пук
не убедительно без картинок
Аноним 17/09/25 Срд 17:10:21 1356243 590
Аноним 17/09/25 Срд 17:13:55 1356250 591
ComfyUI01110.jpg 389Кб, 1608x1152
1608x1152
ComfyUI01106.jpg 373Кб, 1608x1152
1608x1152
ComfyUI01108.jpg 378Кб, 1608x1152
1608x1152
Одно лицо. Вот разные сиды Вана. Ван вообще не блещит разнообразием.
Аноним 17/09/25 Срд 17:16:39 1356259 592
image.png 222Кб, 527x493
527x493
Аноним 17/09/25 Срд 17:18:19 1356264 593
>>1356250
это фича а не баг. современные модели ориентируются на промпт и прочий инпут в первую очередь, а сид это просто вариации вместо фулл рандома как в той же sdxl.
Аноним 17/09/25 Срд 17:18:49 1356265 594
>>1356259
долбоеб, это другого чела пикчи
Аноним 17/09/25 Срд 17:22:24 1356269 595
>>1356198
Это с форча, у него там 0 реакций, детям-аутистам он не интересен. Можешь сам у него спросить, он в треде локальной генерации.
Аноним 17/09/25 Срд 17:22:55 1356272 596
>>1356265
что это меняет, долбоеб? это >>1356171 тоже другого. мир не крутится вокруг тебя
Аноним 17/09/25 Срд 17:23:15 1356273 597
>>1356272
что сказать-то хотел?
Аноним 17/09/25 Срд 17:28:33 1356285 598
>>1356250
Да, потому что это MoE
Аноним 17/09/25 Срд 18:09:21 1356353 599
>>1356250
А теперь подключи хайнойс и выкинь свои ускорялки-отуплялки и тоже сгенери несколько пикч.
Аноним 17/09/25 Срд 18:12:58 1356358 600
>>1356230
>скрины кусков воркфлоу
>скрины
Полудурок ебанный, то ты сам собрать воркфлоу не можешь, теперь даже запустить не в состоянии, ты вообще комфи хоть раз пользовался? И зачем-то приравниваешь инпейнтинг пизды к возможности делать инпейнт в принципе. Ебаноид, я с тобой не спорил даже в этом контексте, я вообще не спорил в треде, только поделился охуенным применением, которое сам упустил и у других не замечал.
А хочешь пердолиться - делай кроп пизды, делай по нему замаскированный инпейнт с лорой на пизду и будет тебе пизда повышенного качества. Зачем? Ты же, тупая ослина, говоришь про "инпейнт", но подразумеваешь возможность модели хорошо генерировать пизду.
>если модель не рисует идеально клоузап пизды в нативном разрешении, то значит она не умеет в инпейнт = хуже xl
Какие же тут сказочные дегенераты попадаются. Тупым больше идти некуда, видимо.
Аноним 17/09/25 Срд 18:14:13 1356361 601
1758122053704.jpeg 1300Кб, 1984x2560
1984x2560
Аноним 17/09/25 Срд 18:35:10 1356393 602
image.png 2846Кб, 1248x1824
1248x1824
Вот эта штука создает 3д модель по фото? Если да то где гайд взять? Подскажите пожалуйста, аноны.
Аноним 17/09/25 Срд 18:35:39 1356394 603
>>1356358
> Ты же, тупая ослина, говоришь про "инпейнт", но подразумеваешь возможность модели хорошо генерировать пизду.
тупая ослина тут как раз только ты. я же говорю про то, что ни одна модель не может сделать идеальный пик с одной кнопки. и по пикам в треде видно, кто смог исправить пик инпейнтом, а кто нет. и по чистому совпадению пики с вана и хромы сюда льются исключительно с артефактами, которые за полторы наносекунды исправляются, если есть хотя бы базовое представление об инпейнте и модель в принципе способна эти представления воплотить в реальность
> я вообще не спорил в треде
ты как дартаньян верхом на петухе ворвался уже бушующий в треде спор со своей бескартиночной идеей, которую сам упустил и у других не замечал, а теперь несешь какую-то хуйню про собирание воркфлоу, да про то, как надо делать кропы пизды
какой же ты сказочный дегенерат, который нихуя вообще не понимая, считает, что может просто так ворваться в беседу, назвать всех долбоебами, не поняв о чем речь вообще, и остаться при мнении, что это они ничего не понимают.
Аноним 17/09/25 Срд 18:40:02 1356397 604
>>1356394
>инпейнт
>за полторы наносекунды исправляются
Дальше не стал читать этого дегенерата бескартиночного. На новых моделях итак всё долго генерится, никому в хуй не упало исправлять какие-то недочёты, чтобы запостить это на абучан. Тупой дмдскотине даже такая база не понятна, потому что она привыкла, что изображение генерится 2 секунды вместе со всеми инпейнтами.
Аноним 17/09/25 Срд 18:41:37 1356404 605
>>1356397
> изображение генерится 2 секунды вместе со всеми инпейнтами
минусы будут?
Аноним 17/09/25 Срд 19:03:56 1356436 606
> ван 4 шага фоторил лучше любого блабла
> нунчака 1.5 шага только что сгинирил лудшая фотка в треде не покажу

>>1356397
> около тупая дмдскатина привыкла
Сколько ещё оправданий ты достанешь из своей бездонной задницы, долбоебина бескартиночная, прежде чем хотя бы линканешь на нормальный пик с вана или хромы, если сам не можешь сделать?
Аноним 17/09/25 Срд 19:12:48 1356456 607
>>1356393
Для цензунных картинок - Nano Banana от гугл.
Для нецензуренных - Квен Эдит. Хотя он тоже облажается, с НСВФ там плохо.
Промпт - прям словами пишешь, чего тебе надо. Фотку фигурки из картинки на фоне монитора, с упаковкой? Ну это и пиши.
Аноним 17/09/25 Срд 19:19:41 1356464 608
image.png 2642Кб, 1328x1328
1328x1328
Аноним 17/09/25 Срд 19:49:19 1356499 609
>>1356456
Мне не НСФВ, мне нужно Алешу Поповича из мультика для ребенка, вряд ли по промту в буржуйской нейросетке такое можно сделатьЮ, поэтому только по фото. А вот эти фигурки на фоне моника это разве не отдельная сетка, вроде даже треды по ней были?
Аноним 17/09/25 Срд 19:58:59 1356508 610
download.png 1Кб, 50x43
50x43
>>1356436
Ебанат, сходи с травой поборись. Доебался и ещё что-то требует. Съебись в поисковик, доставай оттуда картинки и критикуй, если у тебя такая шизопотребность. Я не писал, что где-то лучше, где-то хуже.
Аноним 17/09/25 Срд 20:03:45 1356516 611
>>1356436
Нет нормальных пиков на хроме и ван. Есть только хл и лучше моделей нет. Кто вообще мог сомневаться? И так будет всегда до тех пор, пока тебе мама не подарит что-то мощней 1650
Аноним 17/09/25 Срд 20:12:01 1356527 612
>>1356170
Молодцы! Определили, но обычный человек в это всё вникать не будет. А нейронки по определению не могут дать точный ответ. На этом у меня всё.
Аноним 17/09/25 Срд 20:14:03 1356528 613
>>1356117
Я вижу нормальные сиськи. Обычный человек не будет на всякие мелочи обращать внимание и определять нейронка это или реал.
Аноним 17/09/25 Срд 20:42:30 1356590 614
image.png 2661Кб, 1328x1328
1328x1328
Аноним 17/09/25 Срд 20:46:51 1356604 615
>>1356499
это в нано банане такое делали, завирусилась тема.
Аноним 17/09/25 Срд 20:47:21 1356607 616
Аноним 17/09/25 Срд 21:38:20 1356766 617
Аноним 17/09/25 Срд 22:11:46 1356856 618
>>1356766
то что ты очевидно троллишь (либо просто тупой)
Аноним 18/09/25 Чтв 04:01:29 1357195 619
>>1355801
и что выхода нет кроме как покупать ещё пять видюх что б генерить сразу 4к?
Аноним 18/09/25 Чтв 08:46:51 1357246 620
АИноны, подскажите новичку. У меня есть ComfyUI, как я могу с его помощью например поменять морду или добавить на картинку что-то?
Аноним 18/09/25 Чтв 08:58:17 1357253 621
>>1357246
Для этого тебе нужна функция inpaint, но удачи научиться её применять в кривой комфипараше.
Аноним 18/09/25 Чтв 12:57:14 1357455 622
>>1357253
Я тоже нуб, вчера сидел но ничего так и не получилось.
Загружаю инпаинт чекпоинт и хуй там, либо почти без изменений либо какую то хуиту вставляет не относящейся к тематике, хотя у людей как то работает, я хуй знает. Загрузил тупо сд 1,5 и он сразу нарисовал что хотел но так криво что пизда, но хотя бы нарисовал и то хорошо. Пользуюсь только стандартными нодами.
Аноним 21/09/25 Вск 20:33:15 1361279 623
>>1357246
Ставь fooocus, там прекрасный встроеный инпейнт и фейссвап. Правда ничего лучше пони не запустить.
Аноним 13/10/25 Пнд 15:29:01 1385459 624
Настройки X
Ответить в тред X
15000
Добавить файл/ctrl-v
Стикеры X
Избранное / Топ тредов