Главная Юзердоски Каталог Трекер NSFW Настройки

Трёхмерная графика

Ответить в тред Ответить в тред
Check this out!
<<
Назад | Вниз | Каталог | Обновить | Автообновление | 515 168 92
Blender-тред #228 Аноним 25/10/22 Втр 00:42:49 309528 1
75990920.png 485Кб, 1240x914
1240x914
изображение.png 11Кб, 828x112
828x112
Тред посвящен прогрессивному, определённо лучшему открытому 3D ПО!
Blender — профессиональный пакет 3D разработки.
Бесплатный, с открытым кодом. Есть моделинг, скульпт, развёртка, покраска, анимация 3D+2D, композитинг, монтаж, трекинг и много чего ещё. Широкое сообщество, множество аддонов как в поставке, так и в сети.

Просьба активно репортить политсрачи (да и любые срачи) и не участвовать в них! От говна в треде хуже по итогу всем, кроме лиц, не заинтересованных в существовании треда.

Исключения: влияние политики на софт, зловреды в смежном CG-опенсорсе. Один из списков опенсорсного ПО пострадавшего от политоты:
https://docs.google.com/spreadsheets/d/1H3xPB4PgWeFcHjZ7NOPtrcya_Ua4jUolWm-7z9-jSpQ/htmlview?pru=AAABf8BafYQ*Trt-CUcCSnQuOgK4c-6BQQ

Основные версии на момент открытия треда:
Релиз 3.3.1 LTS https://www.blender.org/download/
LTS 2.93.11 https://www.blender.org/download/lts/2-93/
LTS 2.83 завершил свой путь, более не поддерживается, апдейтов не будет.

Сборки (например от Bonestudio): https://blender.community/c/graphicall/
Альфы/беты https://builder.blender.org/download/daily/

Обновы и ответы на вопросы с латиносом по понедельникам (в основном) в 19:00 МСК на официальном канале блендера: https://www.youtube.com/c/BlenderFoundation
Задавать можно заранее в треде на https://blender.community/c/today/ Там же выходят анонсы релизов и подобное.

Хочешь вкатиться?
Обязательно посмотри пару вводных уроков по интерфейсу и навигации. Своё устройство окон/панелей: необычно, но очень удобно. И в целом не пытайся освоить тыком — будешь бессмысленно страдать. 3Д-курсор отключается в оверлеях, но он полезный так-то.

Не умеешь моделировать?
Делай пончик, наковальню, шамана по урокам. Читай про моделирование, смотри как делают другие. Сначала сложновато, но если освоишься, будешь как боженька. Учи хоткеи — с ними сильно быстрее. Есть менюшки и быстропоиск всех функций. Найди мотивацию в том, что хочешь создать. Придерживайся идеи, и придёшь к успеху.

Не бойся постить свои работы!
Расценивай агрессивные бессодержательные выкрики как шум из соседнего дурдома: неприятно, но смысла не несёт. Игнорируй.

Осваивай курсы, проходи туториалы, выкладывай работы и доминируй над местными неосиляторами. Не забывай пилить свои проекты, что нравится и хочется, применяя то, что узнал на уроках. Только повторять гайдики — путь в никуда.

Рекомендуемые (анонами) ютуб-каналы.
На русском:
https://www.youtube.com/channel/UCLYrT1051M_6XkbEc5Te8PA
https://www.youtube.com/channel/UCuFIe_lhJuWwVdaguqNP6_A
https://www.youtube.com/user/fastaboutblender/videos
https://www.youtube.com/channel/UCTsJ31POjQwlPWJvxurINXA

На английском:
https://www.youtube.com/channel/UC9VayT7q3pQ7tdF-TG4Q0yQ
https://www.youtube.com/channel/UCOOmTjuGS9VwH3rziflB7Xg
https://www.youtube.com/channel/UCbmxZRQk-X0p-TOxd6PEYJA
https://www.youtube.com/channel/UCp7EwodJcppc6GqiRcnCpOw
https://www.youtube.com/c/Erindale — матан, геоноды, усложнёнка

Сборник полезных ссылок по теме и рядом: https://anon.to/wBZdex

Список популярных аддонов с краткими аннотациями:
https://github.com/agmmnn/awesome-blender


Предыдущий: >>308244 (OP) (OP)
пик2: решение по треду с политсрачами.
##Mod## Аноним 25/10/22 Втр 00:55:05 309539 2
oKrisvw.jpeg 71Кб, 406x390
406x390
Удолите нахуй дуболь или я за себя не отвечаю.
Вы будете забанены, если не удолите.
Аноним 25/10/22 Втр 00:55:09 309540 3
Аноним 25/10/22 Втр 00:55:28 309541 4
Аноним 25/10/22 Втр 00:55:48 309542 5
Пиздец мочухана порвало, любо дорого
Аноним ## Mod ## 25/10/22 Втр 00:56:30 309543 6
16105703575983.jpg 134Кб, 1080x1080
1080x1080
Аноним 25/10/22 Втр 00:56:38 309544 7
Заебца!
Аноним 25/10/22 Втр 00:57:38 309545 8
>>309543
Так ты объяснишь, почему ты за 10 минут переобулся на 180 градусов?
Аноним 25/10/22 Втр 00:58:43 309546 9
>>309545
получил пизды от абуняши очевидно чел...
Аноним 25/10/22 Втр 01:00:13 309547 10
фуф… бля…
С какой попытки нормально перекатились?
Штош не как у людей всё?

Ну ладно, перекатились.
Мод, не зевай, реагируй на репорты и есть шанс, что раздел оживёт и ребята с работами вернутся.
Аноним 25/10/22 Втр 01:01:51 309550 11
>>309547
Лол, ты дебил?
Это мод все и устроил.
Аноним 25/10/22 Втр 01:01:55 309551 12
Грязная кружка [...].jpg 1421Кб, 1920x1080
1920x1080
Мой совет.

У всего политизированного говна просите сетку, рендеры разные, если этого нет, то сносите эту хуету. Будет постоянный наброс говна, в том числе проплаченного и кто хоть что-то своё нёс будет ливать с треда.
Аноним 25/10/22 Втр 01:02:51 309553 13
Блендер треды на дваче популярнее чем на форчане и уходят в бамплимит за неделю.
Аноним 25/10/22 Втр 01:04:44 309555 14
изображение.png 25Кб, 545x174
545x174
Так… раз тредик воскресили, пока что вернусь.
Я был прав, хоткея на вертекс-кризы нет.
А вот оператор есть и они поиск по операторам впилили.
Потому изи настроить свой хоткей
Вот так (в меш эдит, естественно)

>>309551
Да сетку и рендеры он тебе накинет. Взял же модели со стоков, накидал в Блендер.

>>309553
Жаль, что от трёпа а не от работ.
Аноним 25/10/22 Втр 01:06:43 309556 15
>>309553
Это последние треды иншааллах, лично я ливаю после всего этого цирка от мочи, заебало, Гундяй ,если не спиздел ,то тоже.
Хуй теперь я кому помогу тут советом, нарисую оверпеинт и запишу видео.
Аноним 25/10/22 Втр 01:07:18 309557 16
2022-10-2500-18[...].mp4 17530Кб, 1680x1050, 00:02:06
1680x1050
ответ про кризы антоше с островом
Аноним 25/10/22 Втр 01:07:41 309558 17
>>309556
пиздуй, всем похуй на тебя, клоун.
Аноним 25/10/22 Втр 01:08:24 309559 18
2022-10-2501-07[...].mp4 183Кб, 1680x1050, 00:00:11
1680x1050
Аноним 25/10/22 Втр 01:09:05 309560 19
>>309558
Ок.
А не гундя походу остается, вниманиеблядство ето наркотик тащемто
Аноним 25/10/22 Втр 01:09:35 309561 20
>>309558
Как же тебя рвёт. Туши пердак.
Аноним 25/10/22 Втр 01:10:24 309563 21
2022-10-2501-09[...].mp4 2216Кб, 1680x1050, 00:00:27
1680x1050
>>309559
звук не прописал
Аноним 25/10/22 Втр 01:11:51 309564 22
>>309560
Если будете репортить а модератор будет его регулярно опиздюливать — не останется.
Проксей не так уж и много
Аноним 25/10/22 Втр 01:14:59 309565 23
>>309562
Я давал ответы в треде.
Ты постишь стокосвинью в стокостиралке.
Кто же из нас камушек?
Аноним 25/10/22 Втр 01:16:31 309566 24
>>309562
Ты бы хоть в материалы попытался, ну и уровень сабдива накинул. Выглядиш как хуйня.
Аноним 25/10/22 Втр 01:18:54 309568 25
>>309563
лол, так тут даже не в политсраче дело, а в произволе мочи, охуевший черт охуел
ты вообще уверен что это не тот самый гундыня?
Аноним 25/10/22 Втр 01:22:20 309572 26
Мод, спасибо, вот теперь вижу, что работаешь.
Аноним 25/10/22 Втр 01:23:02 309573 27
1-2.mp4 628Кб, 614x608, 00:00:15
614x608
Нужно пояснение почему проходят проскоки через констреинты.
Аноним 25/10/22 Втр 01:23:40 309574 28
Стикер 184Кб, 56x56
56x56
>>309572
>Мод, спасибо
сам себя не похвалишь никто не похвалит
Аноним 25/10/22 Втр 01:25:34 309576 29
>>309573
Потому что констрейны так устроены.
Они тупые, но эффективные. То есть призваны крутить сотни и тысячи объектов быстро, но примерно в рамках границ.

В данном случае или используй пустышку-цель для вращения руки, которая не заходит далеко за пределы и не вызывает перескока. Плюс подстраивай ротейшн, чтобы он не был на границе 180°
Либо используй драйвер, который отсекает всё, то за пределами.
Аноним 25/10/22 Втр 01:27:45 309578 30
4305740pepe-the[...].jpg 4Кб, 200x180
200x180
>>309551
>в том числе проплаченного и кто хоть что-то своё нёс будет ливать с треда
Ёбана врот, никак разрабы маи плотят залетным козачка,. что бы те тут в треде политотой срали, что бы вашу священную корову загубить.
П.С. я кстати вкатывальщик в 3д, поставил Блендер. Начал в нем скульптить - хуита дикая, перешел на Зебру. Решил покрасить ув карты, говнина не работала, местные токсики не хотели говорить про цветовой код - перешел на Сабстанс Пейнтер. Брат жив, зависимость есть.
Я не знаю, по ощущениям ваша корова может все, но хуже, с устаревшим интерфейсом и говеннейшей оптимизацией.
Оправдываться будите?
Аноним 25/10/22 Втр 01:27:52 309580 31
Аноним 25/10/22 Втр 01:29:36 309582 32
>>309578
>но хуже
Хуже специализированного софта, так будет почти всегда.
На то он и специализированный.

>с устаревшим интерфейсом
Как раз наиболее современный, особенно по сравнению с Зеброй и Максом.
Аноним 25/10/22 Втр 01:30:09 309583 33
>>309578
Ты спросил про цветовой код и тебе тут же принесли цветовой код
Аноним 25/10/22 Втр 01:30:37 309585 34
>>309582
>Как раз наиболее современный, особенно по сравнению с Зеброй и Максом.
Иди в другое место тупостью троллить
Аноним 25/10/22 Втр 01:34:24 309588 35
image.png 182Кб, 720x405
720x405
Аноним 25/10/22 Втр 01:37:49 309589 36
>>309582
>Как раз наиболее современный, особенно по сравнению с Зеброй и Максом.
Завалено все, а СП я зашел, все как у Эпела, красиво аккуратно. Так же интуитивно методом тыка ничего не работает, но хотя бы окна остаются на своих местах, в Блендере не туда кликнешь и все разваливается или говниная какая то вылезает.
>Хуже специализированного софта, так будет почти всегда.
Ну если без троллинга, Блендер тогда получается игрушка и полезна только нищим индюшникам которым совесть не позваляет спиздить софт у биг корпов либо студентам опыт набить?
>>309583
Чел, ну вот вы меня ебанатом называли, но я закидываю обж в СП и он совершенно не ебя мозги, не делая модельку прозрачной или фиалетовой, просто дает мне с ней работать. Как тебе такое?
Я понимаю у вас красноглазиков фетишь такой ебаться с этими кнопками. Но передайте там своим разрабам, что бы вместо говна сделали как у людей. И люди к вам потянутся.
Аноним 25/10/22 Втр 01:40:01 309592 37
>>309585
Ну вот тебе один пруф простой.
В зебре силуэтное окошко всегда повторяет вьюпорт, даже если это неудобный ракурс или зум, который выглядит как чернота.
В блендере без аддона силуэт независим от вьюпорта, можно выставить несколько вьюпортов с силуэтом.
С бесплатным аддоном или пристёгиванию к камере вьюпорты будут связаны. Причём могут быть связаны пропорционально.

С платным аддоном пачка настраиваемых видов-оверлеев.

Вопрос: кто из них софт для комфортного скульпта?

>>309589
>Завалено все
Да где бля? Ну и допустим завалено. Ты сравнивашь ножик и швейцарский ножик. Второй очевидно менее удобный, более громоздкий и заваленный. Нет вопросов.

>>309589
> получается игрушка и полезна только
Мультитул.
Да, в мастерской удобно, но в поход мастерскую не возьмёшь, а многим она нахуй не нужна.
Аноним 25/10/22 Втр 01:40:37 309594 38
image.png 222Кб, 999x705
999x705
>>309528 (OP)
форму черепа гения кто это говно слепил вообразили?
Аноним 25/10/22 Втр 01:49:33 309604 39
>>309599
>как
изучить/собрать референсы, анатомию,
накидать блокингом пропорции, заскульптить, ретопо,
раскрасить грубо, детализировать,
кинуть простой риг.

>>309602
Накинуть систему частиц, причёсывать, груминг — отдельная тема.
Аноним 25/10/22 Втр 01:53:24 309606 40
>>309592
Чел, силуэтное окошко год или два назад добавили, нах этим перемогать?
Аноним 25/10/22 Втр 01:53:49 309607 41
>>309592
>В зебре силуэтное окошко всегда повторяет вьюпорт, даже если это неудобный ракурс или зум, который выглядит как чернота
Ну а как алгоритм должен знать, какой тебе ракурс нужен. Ты же все равно редко на силует смотришь и когда нужно увидеть его модель можно повернуть.
>Вопрос: кто из них софт для комфортного скульпта?

>С бесплатным аддоном или пристёгиванию к камере вьюпорты будут связаны. Причём могут быть связаны пропорционально.
>С платным аддоном пачка настраиваемых видов-оверлеев.
Просто для скульпта это не нужно, тут очевидно самоцель прыщавым красноглазикам поебаться с переусложненным интерфейсом.
Как бы ты взял и указал на главный проёб Блендера.
Блендер это гоночное авто которое собирают механики, они засовывают какие то свои ахуенные свистелко пирделки, какие то датчики хитровыебаные. Месяцами это болид надрачивают, полируют. Наступает день гонки, в нее садится гонщик и ахуевает что руль треугольный а рычаг передач находится под сидением но зато иумеет подсветку, настройку по высоте и подогреватель ручки, над которым механники ебались пол года...
>В блендере без аддона силуэт независим от вьюпорта, можно выставить несколько вьюпортов с силуэтом.
Маленькая аккуратная иконка в углу и ее спокойно можено двигать.
Как бы что ты собрался на силуэте в отдельном окне делать. Выдрачивать нос в зуме и на силуэте смотреть профиль?

>Да, в мастерской удобно, но в поход мастерскую не возьмёшь
Чет я не понял твою ахуенную метафору. Ты как за зеброй так и за брашем сидишь жопой на кресле у пекарни, какой еще поход?
>Нет вопросов.
Вопрос например а нахуя его было делать таким.
Могли же как все сделать
Блендер Скульпт
Блендер Моделинг
Блендер Пейнтер
Блендер Анимейшин
...
Аноним 25/10/22 Втр 03:09:14 309610 42
Где брать продвинутые туториалы по geo nodes? В ютубе один бред постят: распространить точки по поверхности, побаловаться с шумом чтобы сделать так называемый "abstract art" - это они могут.
И кстати советую канал и показываю пример того, что я ищу. Много новой информации от него узнал:
https://www.youtube.com/watch?v=rF-ZSxUKpf8
Аноним 25/10/22 Втр 03:30:40 309611 43
>>309610
Я учился по урокам гудини (до этого не открывал ни разу). Точнее матан по нему учил. Суть одна.
Без знания матана сам не сможешь что то нормально собрать.

https://youtu.be/-pL8SJffWOA
Аноним 25/10/22 Втр 03:32:20 309612 44
>>309607
видеоответ
https://disk.yandex.ru/i/-qjr-YSVn6YpiQ

>для скульпта это не нужно
Не нужно тебе — охеренно нужно другим.

> в отдельном окне делать
глобально подправить силуэт не теряя удобноголокального ракурса

>>309610
Хороший видос, да.
В ютубе делают то, что будет максимально популярно, на широчайшую аудиторию. Делать что-то специализированное дико не выгодно просто так бесплатно на ютуб. Все, кто может в усложнёнку, зазывают к себе на курсы, уроки, гамроуды, чтобы хоть как-то это окупить.
Я не исключение.

Вот тебе плейлист, например видосы про анимацию текста или про молекулы куда сложнее всякого «давайте раскидаем камни»
https://www.youtube.com/watch?v=cHGNDIyWzvM&list=PLIMU9w2JuTwO7rbtk-19LafYSOstnakZZ


>>309611
Совершенно верно. Без понимания матана и устройства 3д-объектов (индексы-хуиндексы) ничего сложного не сделать.
Из-за этого я записывал «Фундаментальное 3д».
Лушнота, но без неё никак.
Аноним 25/10/22 Втр 03:35:59 309613 45
>>309610
Celestimaze делает охуенные короткие демки и шейдеры для порционного изучения
https://twitter.com/cmzw_

Эриндейл (есть в шапке) делает долгую душноту, но углублёнку.

Вообще как только подписываешься на нескольких ребят с эриндейловского сервера в твиттере (late as usual, Gabe, celestimaze, Simon tommes), начинаешь получать ленту с таким количеством всяких интересных штук, что некогда изучить всё.

А ютуб с его политикой «заинтересуй ребёнка, получи три копейки» идёт лесом.
Аноним 25/10/22 Втр 03:38:49 309614 46
>>309610
и да, готовься смотреть двухчасовые видео и стримы (если не хочешь платить), на английском зачастую, периодически их останавливать и идти смотреть «а чем отличается векторное произведение векторов от скалярного?»

Советую вот этого автора, у него прям на превьюшках отличные памятки, если чуток в курсе, можно не смотреть видос, например. И ещё объясняет основные свойства, варианты прочтения (например как определить правую или левую тройку векторов)
https://www.youtube.com/c/ValeryVolkov
Аноним 25/10/22 Втр 03:38:55 309615 47
image.png 464Кб, 600x1194
600x1194
>>309611
>Я учился по урокам гудини (до этого не открывал ни разу)
>>309612
>Совершенно верно.
Аноним 25/10/22 Втр 03:40:15 309616 48
Аноним 25/10/22 Втр 03:40:47 309617 49
>>309615
Не, ты меня путаешь с гудыней, а я еда кун.
Аноним 25/10/22 Втр 03:51:10 309618 50
изображение.png 175Кб, 417x749
417x749
Для понимания, почему твиттер.
Огромный разрыв лайков для визуализации и рабочей схемы.
То есть посмотреть, как оно устроено спускаются единицы из сотен.
На ютубе спускаться некуда, видео или не смотрят или дропают, что понижает его рейтинг
Аноним 25/10/22 Втр 05:52:07 309619 51
И все же 3д это не про деньги
Аноним 25/10/22 Втр 05:59:19 309620 52
>>309619
Ничто не про деньги, пока ты не научишься это продавать подороже.
Аноним 25/10/22 Втр 08:46:10 309623 53
Аноним 25/10/22 Втр 08:58:27 309624 54
>>309623
Добро и усилия сделали свое дело. Очередная победа света!
Аноним 25/10/22 Втр 09:00:36 309625 55
image.png 26Кб, 200x141
200x141
Аноним 25/10/22 Втр 10:30:34 309634 56
>>309618
>То есть посмотреть, как оно устроено спускаются единицы из сотен.
Не факт. Я вот не лайкаю вложенные посты, потому что оцениваю весь тред и оценивать в нем отдельные посты это тупо.
Аноним 25/10/22 Втр 10:36:20 309638 57
Аноним 25/10/22 Втр 10:41:13 309639 58
>>309638
Проще всего рипнуть из тридэшного атласа анатомии.

Я бы базу сделал серией рёбер, а остальное в геонодах.

Есть ещё вариант нарисовать в ГП, а потом аккуратно посращивать через геоноды, прилепляя начальный конец каждой кривой к ближайшей точке ближайшей другой кривой.
Аноним 25/10/22 Втр 11:05:44 309640 59
>>309639
А нет какого-нибудь генератора вен или что-то такое? Бывает нужна какая-нибудь такая штука.
Аноним 25/10/22 Втр 11:08:39 309641 60
>>309640
прям чтоб вен не знаю, но есть ивиген встроенный, лозу генерит по поверхности, возможно он подойдёт.
Аноним 25/10/22 Втр 11:38:09 309643 61
>>309555
>пока что вернусь
А я ведь говорил что хуй ты из блендертреда уйдешь, пиздоболина.
Аноним 25/10/22 Втр 11:40:06 309644 62
>>309612
Хорошо да убедил, полезная штука.
Но подобная фича вызывает мысль, вот бы в зебре подобное сделоли, а не круто перекатываюсь скульптить в блендере. По сути просто потерянный потенциал.
Я нуб и вот такие ситуации имеют место быть.

Из зебры в сп кидаю скульпт и сразу могу с ним полноценно работать. В блендере я так и не смог адекватно начать красить обьект.

Имеется неинтуитивный слайдер размера вокселей, задал немного не то значение происходит краш или фриз. За час тестирования блендера 5-6 полных крашей. В зебре уже часов за 50 ни одного разрыва.

Скульпт в блендере это третьестепичная функция, иногда модельку немного поправить. Для свой фунции он слишком хорош, так что может показаться что это полноценная прога для скульпта. Но это не так. На данный момент блендер не может заменить зебру а это значит что весь функционал который в блендере сделан лучшее - пустая трата потенциала
Аноним 25/10/22 Втр 11:40:27 309645 63
>>309551
>проплаченного
Обратись к доктору.
Аноним 25/10/22 Втр 11:45:59 309647 64
>>309640
Я ж не тупой, чтобы не меняться при изменяющейся среде.

>>309644
У меня претензии к блендероскулюпту лютые есть. Но я это с разрабами перетираю.
Зебра хороша, но лично для меня интерфейс и навигации блевотные и раздражающие. Я не могу…
Расписал один раз, чтобы не повторяться
https://www.youtube.com/watch?v=6WcuBOohauk
Счастливые люди, кому оно норм. Движок офигенный,кисти тоже.

>неинтуитивный слайдер размера вокселей
Там же во-первых наглядный размер, во-вторых цифра.
Но если у тебя есть предложение, как улучшить — давай обсудим и я передам разрабам.
Аноним 25/10/22 Втр 11:49:12 309650 65
>>309647
Покажи свои работы в зебре. Очень охота увидеть нассколько ты ей овладел. Пока что классическое "открыл, блеванул, удолил".
Аноним 25/10/22 Втр 11:50:04 309651 66
>>309650
Именно так. Открыл в третий раз, блеванул от интерфейса, работать не захотелось.
Повторюсь, движок заебись, кисти заебись.
Аноним 25/10/22 Втр 11:56:51 309652 67
>>309651
Тогда зачем видео записываешь, если вообще никакого опыта нет?
Аноним 25/10/22 Втр 12:02:13 309653 68
>>309652
Есть опыт взаимодействия с интерфейсом здорового человека.
Есть опыт разработки интерфейсов.
Я понимаю, каким образом принимались решения в Зебре и почему некоторые вещи там таковы.
Но это старые решения, например, расчитанные на мышь или на перо планшета без кнопок
Аноним 25/10/22 Втр 12:03:20 309654 69
>>309653
ах да, часть людей, работающих в Зебре со мной согласны.
Для них альтернатив нет, но интерфейс не радует.
Аноним 25/10/22 Втр 12:22:33 309657 70
>>309647
>Я ж не тупой
Как бы тебе это сказать...
Аноним 25/10/22 Втр 12:23:49 309658 71
>>309657
Сказать и я могу что угодно. Ты пруфани.
Аноним 25/10/22 Втр 13:03:44 309660 72
BlenderPepe.png 2014Кб, 847x810
847x810
>>309647
> интерфейс и навигации блевотные и раздражающие

Может и так, но я давно уже в зебре, что не замечаю этого. Более того в блендере полностью переделал навигацию под планшет идентичную зебре. Охуенно.

Мимо из ридонли.
Аноним 25/10/22 Втр 13:07:38 309661 73
>>309660
>но я давно уже в зебре, что не замечаю этого
Везёт.
Был популярный твит когда-то. Давний пользователь Зебры (и Блендера) написал. Мол согласился помочь другу и объяснить, как всё работает. И в процессе объяснений осознал/вспомнил насколько всё ебануто, как он сам мучался, когда вкатывался.
И посожалел, что годами ничего не меняется в Зебре.

Навигация-то ладно. Но десять контекстов на клик кончиком планшета это пезда
Аноним 25/10/22 Втр 13:08:51 309662 74
>>309647
Видево посмотрел, согласен.
Но это все цветочки, если бы ты ей поработал то ахуел бы от внутренней логики. Ну как блядь логики от бреда шизофреника.
Например загрузил тул, случайно повернул его ВСЕ кнопка эдит заблочены и ты попадаешь в ебаное лимбо.
Это никак не показывается, до этой хуйни никак не догадаешься. Просто ты об этом узнаешь и придерживаешься этой шизологике иначе все идет по пизде.
Или дайнамеш. Он не работает пока ты не изменишь хотя бы один пиксель на туле. Это никак не понять, никакое окно не вылазит это хуй загуглишь, как правило на это натыкаешься чисто случайно…
И там все в такой ебате шизанутой.
Олды говорят что ногу у этого росту. Из 2.5д времен. 99.99999% пользевателей 2,5д никак не пользует…
Т при всем при этом, Блендер не заменяет зебру. Ибо когда ты себя переломал и заставил ебаться с этой шизой сам скульп значительно, ощутимо и заметно лучше. Вот и вся суть.
Аноним 25/10/22 Втр 13:12:01 309663 75
>>30966
>тул
Ебаный лолд, я с нормальными людьми использую слово Тул - даже не замечаю уже, хотя называть обьекты инструментами это сам в себе роизног шизофазии разрабов.
Аноним 25/10/22 Втр 13:17:59 309664 76
>>309662
Я хорошо помню первый раз, когда ей воспользовался.
Мне пердак разворотило просто.

Добавил я какую-то фигуру, точнее намял, что-то нажал (не хоткей и может даже не кнопку, типа переключился на другой объект) и всё. Скульптить могу, а вертеть не могу фигуру. Она стала 2,5D. Я проебал 20 минут работы!

Да, ноги растут из старой концепции, из идеи, что на пере кнопок нет, а у мыши нет скролла, что монитор 14 дюймов ЭЛТ, что фуллскрин средний комп не вывозит.
Всё это держится за какое-то неактуальное старьё. Я бы нахуй выпилил 2.5Д в отдельный софт. В который 3д-кисти подгружаются просто.

>>309663
И это тоже из 2,5д, потому что каждый объект 3д может использоваться как кисточка в 2,5д сцене.
Большинству уже похуй, используют лучшую и сильнейшую сторону — скульпт. Но нет, продолжаем звать объекты САБТУЛАМИ
Аноним 25/10/22 Втр 13:21:14 309666 77
>>309643
Ну полегче, полегче
Мимонегундяй
Аноним 25/10/22 Втр 13:22:09 309667 78
Аноним 25/10/22 Втр 13:23:24 309668 79
>>309643
А ты прям так ждёшь, что я уйду?
Какая разница? Захожу раз-два в неделю. Ты хочешь скакать с голой попой и меня стесняешься?
Аноним 25/10/22 Втр 14:12:51 309672 80
16666276775640.jpg 11Кб, 170x170
170x170
Аноним 25/10/22 Втр 14:57:02 309676 81
>>309672
Псикнул тебе на ебало своим письрунчиком, иди обсяхай Маня токсичная а то попрошу тебя сейчас свои работы скинуть так ты весь на говно изойдешь.
Аноним 25/10/22 Втр 15:17:34 309680 82
image 148Кб, 810x406
810x406
image 486Кб, 828x1030
828x1030
image 253Кб, 749x544
749x544
Нвидиа сделала нейросетку, которая из 2д изображений делает 3д модели.

Ебало тупоголового мартыхана, который тут месяц назад рвал жопу, доказывая, что нейросети никогда не смогут в 3д, имадженируйте
Аноним 25/10/22 Втр 15:20:43 309681 83
>>309680
Когда нейросети смогут генерить 3д по тексту это даже не вопрос лет, это вопрос нескольких месяцев.
Аноним 25/10/22 Втр 15:22:50 309682 84
>>309680
Как же технари выебали представителей творческих профессий. говорила мне мама учи математику :(
Аноним 25/10/22 Втр 15:24:24 309683 85
>>309680
Как вы заебали. Только с политотой покончили - нейрошизик активизировался.
Аноним 25/10/22 Втр 15:33:52 309684 86
1. Хорошая ли программа Блендер?
2. Рады ли вы развитию Блендера с версиюю 2.8 до 3.1.1?
3. Что вы считаете нужно улучшить в следующих версиях Блендера в первую очередь?
4. Какой редактор изображений вы используете?
Аноним 25/10/22 Втр 15:39:34 309685 87
>>309680
Фотограмметрию нормально сделать не могут.
А тут качество пиздосе.
Ещё 5 лет на более или менее продукт, при условии что возьмётся большая студия и объединит с десяток нейросеток.
Одна нейронка не вывезет.

>>309681
Одна нет, две да.
Первая генерит картинку/картинки, вторая по ним 3д.

>>309684
Развитию рад, деградации не рад.
Редакторы по задачам, sai, krita, xnView (потоком посжимать картинки)
Аноним 25/10/22 Втр 15:44:13 309687 88
76505442.png 58Кб, 197x231
197x231
76495042.png 50Кб, 169x232
169x232
>>309680
пока это даже под очистку не годится.
Аноним 25/10/22 Втр 15:44:26 309688 89
Аноним 25/10/22 Втр 15:46:44 309689 90
>>309684
Хорошая.
Развития не заметил, для меня ничего не изменилось. Хотелось бы улучшений скульпта и работы с пивотами/ориджинами и т.п.
CLipStudio, PS.
Аноним 25/10/22 Втр 15:48:32 309690 91
>>309683
Это он и есть. Его рвёт с того, что он ничего не может и он приносит нейросетки тем, кто может что-то.
Аноним 25/10/22 Втр 15:51:07 309691 92
изображение.png 25Кб, 174x202
174x202
Аноним 25/10/22 Втр 15:53:41 309692 93
Нубовопрос - а планшет это маст хэв для скульптинга, особенно в персонажке, или можно жить с мышью?
Аноним 25/10/22 Втр 15:59:36 309693 94
>>309692
Шас тебе местный шиз расскажет, как он Мону Лизу нарисовал мышкой.
Аноним 25/10/22 Втр 16:00:53 309694 95
>>309692
>планшет это маст хэв для скульптинга
yes
Аноним 25/10/22 Втр 16:03:42 309695 96
>>309692
С мышкой можно, но не комфортно и ограниченно.
Аноним 25/10/22 Втр 16:06:00 309696 97
>>309680
3д сделанное по куче фотографий одного обьекта, с соблюдемием света, расстояний и всего такого - сорт говна. О чем вообще речь?
Аноним 25/10/22 Втр 16:07:08 309697 98
>>309693
>>309694
>>309695
Тогда второй нубовопрос - какой на рф рынке лучший по соотношению цена/качество за который не жалко отдать денег? если сильно поверить в себя после домиков и пончиков
Аноним 25/10/22 Втр 16:10:26 309698 99
>>309697
Huion, вроде, топчик.
Аноним 25/10/22 Втр 16:16:41 309699 100
>Нвидья: смотрите мы сделоли говнину которая вас всех заменит
>разрабы перестают покупать карты
>курс нвидьи падает ниже плинтуса
>Нвидья: ох тыж блядь а как так получилось?
Какие же кодеры тупорылые аутисты.
Аноним 25/10/22 Втр 16:17:28 309700 101
>>309697
Ваком интус. Китайский кал не нужен.
Аноним 25/10/22 Втр 16:19:24 309701 102
>>309697
>какой на рф рынке лучший по соотношению цена/качество
Интус 3 а4 вай
Аноним 25/10/22 Втр 16:19:43 309702 103
Аноним 25/10/22 Втр 16:23:59 309704 104
Аноним 25/10/22 Втр 16:28:02 309705 105
>>309691
Да. Новых нодов вообще по пачке в неделю бывает


>>309692
С мышью можно моделить и скульпт через мультирез делать всяких обмылков. А так планшет, даже а6 дешёвый с 20 уровнями давления сразу улучшит процесс.
>>309697
Из недорогих Huion из дорогих Wacom про версий только.
дешёвые вакомы говно. Б/у вакомы профессиональной 3ей серии хорошие

>>309700
они ща под маркой интуос гонят кал, а норм под маркой интуос про
Аноним 25/10/22 Втр 16:35:27 309706 106
f95195f03c6bd8c[...].jpg 84Кб, 666x662
666x662
Аноним 25/10/22 Втр 17:17:05 309708 107
Аноним 25/10/22 Втр 17:59:58 309712 108
Я охуеваю с бесплатных контрибьюторов блендера. Во первых они знают программирование, а во вторых знают блендер, а в третьих они делают всё бесплатно.
Аноним 25/10/22 Втр 18:04:39 309713 109
изображение.png 186Кб, 1056x757
1056x757
изображение.png 26Кб, 789x185
789x185
Аноним 25/10/22 Втр 18:19:16 309714 110
>>309712
>а в третьих они делают всё бесплатно
Ну это какой-то повсеместный кокулдизм. Стемтарды сливают тонны денех на всяких проституток с твича, бирднеков оттудава же, проституток в вебкема, проституток с онлика... Не знаю наверное нам стобой просто стоит использывать их труд в свою пользу и никогда не донанить им никаких денег и средств.
Хотя собственно с платным софтом то все так же.
Одни куколды пишут код. Другие куколды делают кряк. Третьи куколды раздают софт на торрентах. А я просто кликаю на кнопку и получаю все абсолютно бесплатно.
Ощущаю себя победителем по жизни.
Аноним 25/10/22 Втр 18:27:44 309715 111
Аноним 25/10/22 Втр 18:32:24 309716 112
>>309714
>бесплатно
Создают экономическую нишу, спрос, среду, называй как хочешь - как побочный продукт "открытой" философии. Выгодно тебе = выгодно всем кто как ты.
>куколды
Проблема в мировоззрении "я хочу однажды владеть ботинком, а не быть под ним" в том что ты внизу пищевой цепочки и никогда не будешь владеть самым большим, или даже средним ботом. Желание не быть под ботинком хотя бы чуток рассматривать как куколдизм - это ссать себе в колодец на перспективе.
Аноним 25/10/22 Втр 18:46:21 309717 113
1.mp4 358Кб, 640x360, 00:00:18
640x360
Аноним 25/10/22 Втр 19:00:31 309718 114
>>309714
>>309712
Заурядное мышление потреблядей, ничего нового.
Аноним 25/10/22 Втр 19:02:18 309719 115
>>309716
В системе где либо ебешь ты, либо ебут тебя встать в позу и начать кукарекать, мол я паламаю систему и ебать будут абсолютно всех - ну такое, вероятность что тебя при этом выебут крайне высока.
Аноним 25/10/22 Втр 19:05:29 309720 116
>>309715
Yes.
>>309718
>Заурядное мышление потреблядей, ничего нового.
Ну не нзнаю, раньше мужик сделал полезное дело в древне, словил социальный респект, ему баба няшная дала. Профит. А вот его сын кто эти альтруистические гены получил, в век комьютеризации письку за разработку Блендера не получает.
Аноним 25/10/22 Втр 19:09:37 309721 117
901596mc4w781.png 763Кб, 960x800
960x800
Я просто оставлю это тута.
Аноним 25/10/22 Втр 19:48:29 309722 118
407523ylHB2gBhR[...].jpg 32Кб, 576x256
576x256
>>309684
1. Да
2. Да
3.
а)Повысить производительность во вьюпорте для анимации
б)Допилить тектурирование, чтобы уже наконец можно было материалами раскрашивать, а не только текстурами.
в)Вернутть аддон Атлас, чтобы по одному клику можно было генерировать любые текстуры от карт нормалей, до освещения.
г)Доработать раскрашивание весов, как это было в 2.79, в 2.3 это стало невыносимо трудно.
3)Сделать адекватную симуляцию частиц. Не ну серьёзно, в блендере симуляция огня это всегда или дефолтная хрень или такая хрень которая целый день занимает и всё равно гавно получается.
4)Доработать физику твёрдых тел, почему я до сих пор могу только одну сцену запекать с физикой? А если в следующей мне опять нужна физика, то приходится заново запекать, причём старая сцена с физикой уже не работает.
5)Да и вообще может уже хвать добавлять новые тупый фичи гавна, типа геннодов, которыми пользуются единицы, а вернуться и доделать старые наработки?
4. ArtFree5
Аноним 25/10/22 Втр 19:49:14 309723 119
>>309717
Как сделал?
Брат просит.
Аноним 25/10/22 Втр 21:18:15 309724 120
ruynuvannya.webm 472Кб, 600x600, 00:00:05
600x600
Насимил.
Аноним 25/10/22 Втр 21:28:07 309725 121
>>309724
Лучше бы вместо желтой штуки, сделол лого блендера. Как зебро бояре унижают блендеро холопов.
Аноним 25/10/22 Втр 21:45:07 309726 122
Аноним 25/10/22 Втр 21:56:40 309727 123
Аноним 25/10/22 Втр 21:58:07 309728 124
image.png 252Кб, 601x553
601x553
>>309724
А хули он уже сломан до импакта? Переделывай.
Аноним 25/10/22 Втр 22:11:40 309729 125
Аноним 25/10/22 Втр 22:31:13 309730 126
1bd.gif 3050Кб, 600x338
600x338
Аноним 25/10/22 Втр 22:41:43 309731 127
>>309728
Двачую
>>309724
Если не можешь сделать разрыв с картой весов, то хотя бы сделай второй трезубец и в момент удара подменяй целый на сломанный иначе во всей твоей композиции изначально выветривается интрига.
Аноним 25/10/22 Втр 22:44:09 309732 128
>>309729
Почему все более менее толковые программисты с сексуальными отклонениями?
Аноним 25/10/22 Втр 22:45:46 309733 129
>>309729
есть переводы на русский этой тян?
Аноним 25/10/22 Втр 22:51:20 309734 130
>>309733
>этой тян?
He don't know? Don't tell him, guys.
Аноним 25/10/22 Втр 23:09:29 309735 131
>>309734
Оня няшка из геймдева, но к сожалению у неё уже есть девушка.
Аноним 25/10/22 Втр 23:29:21 309736 132
>>309728
>>309731
Объясняю: поставил рендерить в гугл колабе и съебал пить пиво. Пока пил пиво колаб все срендерил и закрыл сессию. Вернувшись обнаружил что колаб закрывая сессию схуяривает нахуй все в воркспейсе включая дистр блендака который я в воркспейс и засунул. Поэтому планировавшуюся подмену неломаного на ломаное я тупо послал нахуй потому что в лом было ебаться с дистром.
И да: весами это не провернуть. Еще: ебанутые разрабы сломали анимацию видимости объектов, с которой можно было бы отрендерить все в один заход. Желаю им рака жопы. в 2.79 все работало как положено. а еще иви-хуиви тупо крашит весь блендак при выводе в файл анимации с этими мизерными 500ми обломками. суки безрукие меня сегодня бесанули в очередной раз
Аноним 25/10/22 Втр 23:37:39 309738 133
>>309735
Стать трансом что бы ебать девочку. Кокой хитрый план....
Аноним 25/10/22 Втр 23:45:08 309739 134
>>309736
>в 2.79 все работало как положено.
Я до сих на ней сижу.
Аноним 25/10/22 Втр 23:57:54 309740 135
>>309738
Она такая же транс девушка, но всрата пиздец просто. Фрея богиня лучше.
Аноним 26/10/22 Срд 00:00:45 309741 136
>>309734
>He don't know
Пиздец, дегенерат, открой учебник по английскому за 1 класс
Аноним 26/10/22 Срд 00:05:39 309742 137
>>309735
>но к сожалению у неё уже есть девушка
Вот сучка, набухались бы с пацанами, подловили в подезде и сделали бы из нее реальную девочку конечно же в майнкрафте я имею в виду
>>309741
Fick dich, Hund.
Аноним 26/10/22 Срд 00:12:12 309744 138
>>309740
Стать трансом чтобы ебать транса. По факту оба просто пидары. В чем тогда хитрый план?
Аноним 26/10/22 Срд 00:12:34 309745 139
>>309740
Стать трансом чтобы ебать транса. По факту оба просто пидары. В чем тогда хитрый план?
Аноним 26/10/22 Срд 00:13:53 309746 140
Аноним 26/10/22 Срд 00:15:14 309747 141
>>309744
>В чем тогда хитрый план?
Можно носить юбочки и говорить голосом как тяночки в маняме.
А еще можно доить инцелов в интернете на инфоциганстве по Блендеру
Аноним 26/10/22 Срд 00:16:47 309748 142
>>309747
У неё нет роликов про блендер.
Аноним 26/10/22 Срд 00:18:29 309749 143
Аноним 26/10/22 Срд 00:22:43 309750 144
>>309748
Зато ЭТО порой весьма доходчиво преподносит етиматеку. А етиматеку 3дшнику все-таки стоит знать.
Аноним 26/10/22 Срд 02:10:44 309756 145
Аноним 26/10/22 Срд 02:12:44 309757 146
>>309754
В Substance Painter текстурил?
Аноним 26/10/22 Срд 04:36:46 309759 147
>>309712
>они делают всё бесплатно.
Они используют свои ресурсы или сверхдоход, для того чтобы прокачать свою программу для себя в том числе, чтобы поделиться с другими и получить делёжку в ответ.
>>309720
> письку за разработку Блендера не получает.
письку мож и нет, а профит — да.

Та же команда гризпенсила, это программёр, который пилит для аниматора всякие фишки по запросу. Аниматор зарабатывает школой анимации и работой.

Допустим,они пилили бы закрыто для себя.
Но тогда у них сразу минус поддержка остальных разрабов, ревью, вот это всё. Минус совместимость.
Минус армия тестеров.
Минус респект и популярность в сети.
Аноним 26/10/22 Срд 04:39:39 309760 148
>>309722
> чтобы уже наконец можно было материалами раскрашивать, а не только текстурами.
Пускаешь материал через маску, рисуешь маску.
Такое есть. Отсутствует рисование сразу в несколько текстур материалом.

г) поподробнее расскажи, постараюсь пнуть

3,4) на физику разрабов нет на это увы. дорогие они наверное и их сманивают компании побогаче.

5) отъебись от геонодов, мегафича хоть на уровне нуба траву раскидать или волосики подстроить, хоть на уровне продакшена генератор домов делать
Аноним 26/10/22 Срд 04:59:35 309761 149
>>309732
Да хуй знает, может мозги от напряга клинит, а может наоборот странные мозги способны на большее.
Или это всё вовсе не отклонение а сексуальная свобода, недоступная задроченным пролам.
Аноним 26/10/22 Срд 05:01:49 309762 150
>>309736
>ебанутые разрабы сломали анимацию видимости объектов
дай ссылку на багрепорт
Аноним 26/10/22 Срд 05:02:58 309763 151
>>309750
Удваиваю. Хорошо объясняет, хорошо иллюстрирует, потому его/её пол и сексуальные предпочтения на последнем месте.
Аноним 26/10/22 Срд 08:44:14 309768 152
Screenshot547.png 445Кб, 654x519
654x519
Screenshot548.png 430Кб, 646x597
646x597
>>309528 (OP)
Еще немного "жопу" ему подскульптил.
Аноним 26/10/22 Срд 09:05:41 309769 153
>>309768
рандомный высер нейросети
Аноним 26/10/22 Срд 09:44:03 309771 154
>>309769
Ну и зачем ты его запостил камушек задребезжал
Аноним 26/10/22 Срд 09:59:00 309772 155
>>309771
я эту >>309768 нелепость, слепленную двухгодовалым ребенком, не постил
Аноним 26/10/22 Срд 10:11:03 309773 156
>>309772
камушек задребезжал
Аноним 26/10/22 Срд 11:42:48 309774 157
>>309768
Ты камни каменными собираешься делать?
Аноним 26/10/22 Срд 11:55:34 309775 158
Аноним 26/10/22 Срд 12:20:35 309776 159
Аноны нубский вопрос, а какой этам модельки реалистично продать в какойнибуть стор для игорь?
Если я умею только скульптить, я могу что-то продавать или скульптеры работают лишь на заказ?
Или что бы продавать ассеты из скульпта нужно делать полноценнэй элемент для юшнити например?
Аноним 26/10/22 Срд 12:22:52 309777 160
>>309776
Смотря как скульптишь. Покажи пример своих работ.
Аноним 26/10/22 Срд 12:44:47 309778 161
>>309777
Только учусь, потом могу скинуть с пекарни.
Спрашиваю что бы знать на будущее. Мне в первую очередь по кайфу скульпт технические аспекты 3д не особо. Вот и спрашиваю какие возможности будут только со скульптом.
Аноним 26/10/22 Срд 12:55:17 309779 162
>>309775
Ну ты сказал, что разрабы что-то сломали.
Очевидно, чтобы починить, нужен багрепорт.
И его сделал или ты или кто-то другой.
Дай ссылку.
А если никто не зарепортил, оно так и будет сломано и нехуй ныть тогда.
Аноним 26/10/22 Срд 12:57:23 309780 163
>>309778
Только со скульптом — это нужно оч хорошо скульптить и либо торговать под печать либо работать на студию.
В игры нужны как раз технически проработанные модели (ретоп, перепечка).

Так что да, полноценную игровую модель с картами материалов. В юнити не надо, надо универсальную.
Аноним 26/10/22 Срд 13:12:23 309781 164
>>309779
"Сломался" - это было образное выражение. На самом деле сломаны мозги у разрабов, если они с нихуя убирают что-то полезное.
Аноним 26/10/22 Срд 13:27:10 309782 165
А есть годные туторы полного пайплайна как запилить готовый ассет для игори? Желательно что то полегче проп или лоуполи
>>309780
Понятно, ну так примерно и думал. Тогда буду вникать.
П.С. А какой этотпиимерно уровень сто бы считаться хорошим скульпиром. Реалистичные лица?
Аноним 26/10/22 Срд 13:43:42 309783 166
>>309782
>А какой этотпиимерно уровень
Посмотри, что продают.
Аноним 26/10/22 Срд 13:49:16 309784 167
>>309781
Ну ок, убрали, что конкретно, покажи.

>>309782
Лучше поотдельности туторы брать.
Скульпт, ретоп, развёртка, покраска, запеканка, докраска по запеканке.

>какой
Уровень игровых минек вахи под покраску, например или уровень персонажа со стилизованными волосами, одеждой, бижутерией, то есть такого, который продаётся фигуркой.
Не обязательно по своему дизайну
Аноним 26/10/22 Срд 14:03:02 309786 168
>>309783
Скорее надо смотреть, что покупают. Продают любую поебень.
Аноним 26/10/22 Срд 15:08:21 309787 169
DASH480.mp4 508Кб, 480x480, 00:00:03
480x480
Смотрите что с блендер реддита притащил вам. Охуенчик.
Аноним 26/10/22 Срд 15:15:36 309788 170
>>309787
Как же он этот пиджачок анимировал? Страшное дело.
Аноним 26/10/22 Срд 15:28:54 309789 171
>>309787
Руки всратые, уноси :(
Аноним 26/10/22 Срд 15:31:25 309790 172
>>309788
Сим ткани на свободных частях и несколько пустышек, вестимо
Аноним 26/10/22 Срд 15:53:04 309793 173
>>309774
Ну конечно. Там еще ни одного материала нет.
Аноним 26/10/22 Срд 16:02:04 309794 174
1656004998025.webm 1830Кб, 1280x720, 00:00:05
1280x720
А есть вообще какая то статистика, сколько людей зарабатывает на Бландере и в каких сферах?
Аноним 26/10/22 Срд 16:02:36 309795 175
>>309793
Я не про материал. У тебя камни будто ложкой выскреблены.
Аноним 26/10/22 Срд 16:20:14 309796 176
>>309528 (OP)
так стопэ, вы все же закрыли эту збрашевскую суку постящую Z говном в нашем прекрасном морровинде блендере?
Аноним 26/10/22 Срд 16:31:17 309797 177
Аноним 26/10/22 Срд 16:42:31 309798 178
поскребыш.jpg 177Кб, 654x519
654x519
>>309797
Нет, не так. Покажи, где на рефе такие же, вылепленные руками ободочки и выскребленные канавки?
Аноним 26/10/22 Срд 17:15:07 309799 179
Screenshot557.png 51Кб, 460x754
460x754
Аноним 26/10/22 Срд 17:31:51 309800 180
>>309528 (OP)
Давно не было моего ебаного ныться и вот оно вернулось.
Решил накатить quadremesher. Не накатывается. Уебок-блендер пиздит что все установилось, даже в директории нужной файл лежит, но нихуя в списке адонов не находится. Так же было с мешмашин. Версия квадремешера 1.0, версии Блендера 2.8, 2.93 b 3.0. Рот ебал блядь, хуесосы. Программисты хуесосы.
НУ спецаильно же бесплатным блендером пользуюсь чтобы не было отмазок типа "пиратка твоя ебаная не должна работать", но и блендер меня нахуй посылает.
Аноним 26/10/22 Срд 17:33:54 309801 181
>>309800
Хочется даже заплатить этим пидарасам за лицензию на квадремешер и ебать им мозги видосами в которых он не запускается нихуя.
Аноним 26/10/22 Срд 17:36:49 309802 182
>>309800
У пиратки ремешера обычно такая хуйня происходит.
Аноним 26/10/22 Срд 17:41:17 309803 183
>>309802
Да у любого адона такая хуйня происходит блядь. У меня не ставится ни один ебаный адон ни на одну версию блендера.
Аноним 26/10/22 Срд 17:44:06 309804 184
>>309803
Короче, зря 32 гига качал с рутрекера, это мусор.
Аноним 26/10/22 Срд 17:48:26 309805 185
изображение.png 102Кб, 859x493
859x493
Аноны, помогите
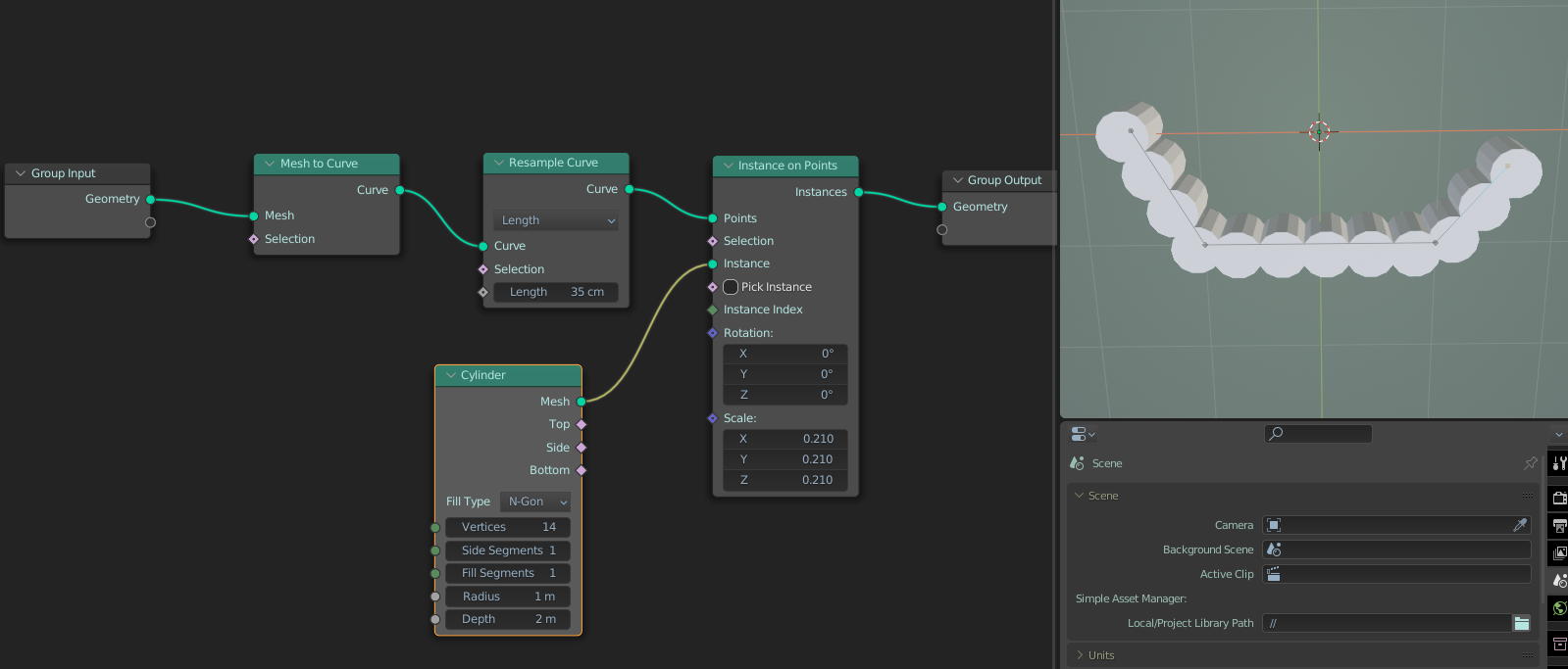
Дано:
А - там находится цилиндр
Б - то, до куда нужно наarrayить цилиндр
Жёлтая линия - кривая

Как сделать так, чтобы копии цилиндра нормально расчитались на кривой? Сколько не пробовал, то цилиндр рандомно перемещается, то копии не на одном уровне с оригинальным цилиндром до конца доходят
Аноним 26/10/22 Срд 17:59:03 309806 186
>>309799
Блин, у него тоже не очень. Ну ладно, сорямба.
Аноним 26/10/22 Срд 18:08:28 309807 187
>>309803
>У меня не ставится ни один ебаный адон ни на одну версию блендера
Ахаха. Как ты это делаешь?
Аноним 26/10/22 Срд 18:10:22 309808 188
>>309806
Все равно это черновое все.
Только лицо окончено, я его сейчас ретоположу.
Аноним 26/10/22 Срд 18:10:52 309809 189
>>309807
На рутрекере 52 страницы про то как у них ничего не работает.
Аноним 26/10/22 Срд 18:14:43 309810 190
>>309796
Ну он где-то тут затерялся, делает свою Z работу для переката)
Аноним 26/10/22 Срд 18:19:23 309812 191
image.png 319Кб, 639x697
639x697
моделька из прикольной сцены которую так и не зарендерил на тему срачей на дваче, жаль что сюда теперь видос не залить даже если зарандерю ибо шизы начнут репортить за политоту ведь им не приятно на свободной доске сидеть.
Аноним 26/10/22 Срд 18:22:04 309813 192
>>309809
Хз. Я оттуда только Xdraw и EdgeFlow ставил. Квадремешер 1.1 или 1.2 с Персии скачивал. Залить тебе?
Аноним 26/10/22 Срд 18:22:57 309814 193
>>309813
Спасибо, не надо.
Аноним 26/10/22 Срд 18:24:01 309815 194
>>309812
Чел. Репортили за политоту в шапке, не имеющую отношения к блендеру.
Аноним 26/10/22 Срд 18:24:43 309816 195
>>309815
в моей сцене как раз есть часть полит юмора с двух сторон, но тут такое потрут кабанчиком из-за злых чмох
Аноним 26/10/22 Срд 18:25:45 309817 196
>>309812
Заливай. Этого>>309728 же не удалили. Лишь бы работа твоя была
Аноним 26/10/22 Срд 18:25:47 309818 197
>>309812
Да рендерь уже и заливай. Вот тебе не похуй на шизов. В любом случае пророссийский анон не опустится до репортов если ты что-нить прохохлятсякое запилишь.
Аноним 26/10/22 Срд 18:26:10 309819 198
Аноним 26/10/22 Срд 18:30:27 309820 199
>>309812
Охуенный чубатый пепа у тебя, я умру если не увижу мульт с ним!
Аноним 26/10/22 Срд 18:32:54 309821 200
Аноним 26/10/22 Срд 18:36:11 309822 201
>>309820
>>309818
>>309817
хуй с ним, приеду домой поставлю на рейндер на своей говно печки, глядишь за день зарендерит
Аноним 26/10/22 Срд 18:39:02 309823 202
>>309822
Научись уже в гугол колаб.
Аноним 26/10/22 Срд 18:41:37 309824 203
>>309823
Колаб для нищих. У хороших артистов есть нормальное железо.
Аноним 26/10/22 Срд 18:45:52 309825 204
Кароч, зиремерером заретоположил
Аноним 26/10/22 Срд 18:46:18 309826 205
Screenshot558.png 922Кб, 1575x800
1575x800
Аноним 26/10/22 Срд 18:48:51 309827 206
>>309826
Такое ты и стандартным ремешером мог сделать.
Аноним 26/10/22 Срд 18:50:17 309828 207
>>309827
Я перед переносом ремешил и пришлось пол-часа децимейтом уменьшать модель чтобы в зебру влезала.
Аноним 26/10/22 Срд 19:25:41 309831 208
clearcoat это второй specular?
Аноним 26/10/22 Срд 20:03:43 309833 209
eey.mp4 1073Кб, 540x540, 00:00:10
540x540
принято?
Аноним 26/10/22 Срд 20:11:54 309834 210
norm.png 3292Кб, 2048x2048
2048x2048
blue.jpg 397Кб, 2048x2048
2048x2048
alpha.jpg 205Кб, 2048x2048
2048x2048
Короч, у рипнутой модельки есть две карты: диф и нормалка, но нормалка хитрая, у нее красный и зеленый каналы стандартные, а синий разделен на четыре. Я так понимаю слева внизу метал, а справа вверху рафнес. А как тогда саму нормалку юзать, у нее же в синем канале тоже карта должна быть?
Аноним 26/10/22 Срд 20:15:29 309835 211
>>309834
Синий канал не так важен, для рельефа, как р и г. Поэтому сини можно заюзать для других карт. Это дайсовая моделька? У них такой пайплайн.
Аноним 26/10/22 Срд 20:18:25 309836 212
>>309835
>Синий канал не так важен
Ну я так же решил, просто может есть способ но я не в курсе. Это из гран саги моделька. Альфа канал какой-то странный, для чего вообще он тут нужен и для чего остальные квадраты
Аноним 26/10/22 Срд 20:20:43 309838 213
Аноним 26/10/22 Срд 20:22:55 309839 214
image.png 257Кб, 2078x871
2078x871
Аноним 26/10/22 Срд 20:32:57 309843 215
>>309833
Видел на гудини вики
Аноним 26/10/22 Срд 20:46:05 309844 216
>>309843
Кто-то в тред скидывал, я и зделол просто так
Аноним 26/10/22 Срд 20:54:31 309845 217
Аноним 26/10/22 Срд 20:59:07 309846 218
>>309839
Это другой вариант.
Блин, куча моделек и везде альфа канал непонятно, что с ним делать, без него вроде все хорошо
Аноним 26/10/22 Срд 21:57:02 309848 219
>>309844
Ну это я скидывал.
Алсо, хорошо получилось
Аноним 26/10/22 Срд 22:21:52 309849 220
image.png 1240Кб, 1824x1227
1824x1227
В продолжение темы про разделенную на четыре части текстуру, какие ноды нужно замутить, чтоб норм работало? Я увеличил скейл в 2 раза, но у модели юви разнесено пополам, и получается что только одна половина правильная, а вторая ловит другую четверть. Можно как-то одну четверть затайлить, чтобы остальные были скрыты? Без исправления юви, потому что много моделей.
Аноним 26/10/22 Срд 22:43:35 309850 221
>>309805
Проблема решилась, но цилиндры кривые! Как задать фиксированную форму, чтобы их не косоёбило?
Аноним 26/10/22 Срд 22:46:12 309851 222
изображение.png 82Кб, 751x539
751x539
Аноним 26/10/22 Срд 22:58:58 309852 223
Аноним 26/10/22 Срд 23:48:37 309854 224
>>309851
Учи геометрики. В них всё чётко получается. Славик, помоги ему.
Аноним 27/10/22 Чтв 00:15:19 309858 225
>>309851
Ну там какой то трюк был, тип на плейне раскопировать или еще как то, это если без гн
Аноним 27/10/22 Чтв 00:23:55 309859 226
2022-10-2700-20[...].mp4 4160Кб, 1680x1050, 00:00:24
1680x1050
Аноним 27/10/22 Чтв 00:26:06 309860 227
изображение.png 381Кб, 1599x683
1599x683
Аноним 27/10/22 Чтв 00:37:02 309861 228
110137-0525.mp4 1437Кб, 960x540, 00:00:12
960x540
Почему нету 3д звука? Раньше получалось
Аноним 27/10/22 Чтв 00:48:31 309862 229
2022-10-2700-47[...].mp4 3039Кб, 1680x1050, 00:00:19
1680x1050
>>309861
тупо слишком близко звук и слишком засранный (высокий динамический диапазон и слишком часто громкость скачет), разницы не слышишь.

ещё стоит отключить play every frame чтобы мусора в звуке не было
Аноним 27/10/22 Чтв 00:49:35 309863 230
>>309862
кек, записал в моно
Аноним 27/10/22 Чтв 00:51:16 309864 231
2022-10-2700-50[...].mp4 3050Кб, 1680x1050, 00:00:32
1680x1050
Аноним 27/10/22 Чтв 01:03:06 309865 232
Лол бля. Зашёл к давно знакомому тлидемонстлю
https://www.youtube.com/watch?v=kSFnHTDD3Sg
>«создание 3д модели»
>40 минут видео
>просто крутит модельку, пиздит

Телега: репост, репост, я покушал, я покакал
Бусти: правдивые видео о тридэшке (тоже пиздаболия)

Не верю, что вся его аудитория настолько тупая.
Вангую, просто накручивают комментарии и подписоту.
2 патрона на патреоне, 16 на бусти. Из 24 тысяч подписчиков? Ну да, ну да.
Аноним 27/10/22 Чтв 01:04:24 309866 233
изображение.png 14Кб, 415x95
415x95
Аноним 27/10/22 Чтв 01:51:36 309868 234
Аноним 27/10/22 Чтв 07:50:49 309871 235
76730907.png 191Кб, 236x331
236x331
Когда давно съебал в Европку, но всё равно с возрастом мутируешь в БУЛЬБУ
Аноним 27/10/22 Чтв 08:09:57 309872 236
>>309871
протыклассник твой?
Аноним 27/10/22 Чтв 08:31:02 309873 237
>>309871
Время не щадит никого.
>>309865
Я хрен знаю, вроде работы топовые, коммменты исключительно положительные, но пиздит как то натужно, как будто ему там сзади стоит кто и спрашивает с него.
Аноним 27/10/22 Чтв 08:48:58 309874 238
>>309873
>пиздит как то натужно
Ну бывает. Не все любят языком молоть.
Аноним 27/10/22 Чтв 09:43:08 309875 239
>>309873
>вроде работы топовые
Так к работам особо вопросов и нет.
Просто у него ноль пруфов, что он их делает. Они их только во вьюпорте крутит, даже не притрагивается, чтобы ничего не наебнуть..
Аноним 27/10/22 Чтв 09:48:35 309876 240
Аноним 27/10/22 Чтв 09:51:23 309877 241
>>309859
32 гига это пак с пиратскими адонами. Конечно именно ни не работают.
Аноним 27/10/22 Чтв 11:20:34 309878 242
>>309865
Хахаха, это ты вечно обиженный до сих пор не успокоился? Зайди на мой Артстейшон, там все "пруфы" которые тебе нужно.
Аноним 27/10/22 Чтв 11:23:35 309879 243
alex-savelev-fr[...].jpg 1755Кб, 2844x2844
2844x2844
Это считается топ уровнем?
Аноним 27/10/22 Чтв 11:32:52 309880 244
>>309878
Пруф — это моделить на стриме. На станции даже сеток нет зачастую.

>>309879
Топ — это Иан Сприггс. Но это для многих уже оверкиль
Аноним 27/10/22 Чтв 11:34:22 309881 245
Аноним 27/10/22 Чтв 11:41:56 309882 246
Аноним 27/10/22 Чтв 11:45:53 309883 247
>>309879
>cartoonish пресное говно
>Это считается топ уровнем?
Хуя ты дегенерат
Аноним 27/10/22 Чтв 11:47:18 309884 248
image.png 215Кб, 519x739
519x739
>>309879
Я когда впервые пейнт отрыл в 6 лет примерно такое же карандашом малюкал.

"Топ уровень", блять... Это тред продолжает пробивать дно.
Аноним 27/10/22 Чтв 11:51:11 309885 249
>>309884
И как сильно ты прокачал свои скиллы с 6 лет в рисовании, мамкин пиздун?
Аноним 27/10/22 Чтв 11:53:09 309886 250
Аноним 27/10/22 Чтв 11:54:58 309887 251
>>309879
Это троллинг? Даже в анриаловском метахьюмане модели на порядок реалистичнее.
Аноним 27/10/22 Чтв 12:12:15 309888 252
>>309886
Ну и зачем же ты разбанился, шиз?
Аноним 27/10/22 Чтв 12:20:13 309889 253
>>309886
Забей. Ты своим "зарепортите" ещё больше подбадриваешь троллить тебя оскорбляя всё подряд.
Аноним 27/10/22 Чтв 12:20:36 309890 254
>>309881
Гиперреализм разве показатель крутости? Если бы там для кено человеку голову разрубили ибо это ирл не сделать. А людей то миллиарда и красивых тоже, зачем это?
Аноним 27/10/22 Чтв 12:23:16 309891 255
>>309882
Почему ты такой тупой?
Нажми да посмотри.
Аноним 27/10/22 Чтв 12:24:20 309892 256
>>309890
в 3д да, показатель.
Разруб головы куда проще сделать, потому что там не требуется так чётко соблюдать форму и пропорции.
Аноним 27/10/22 Чтв 12:25:15 309893 257
В мире 3д[...].mp4 2916Кб, 720x1280, 00:00:53
720x1280
Аноним 27/10/22 Чтв 12:39:06 309894 258
изображение.png 27Кб, 648x370
648x370
Аноним 27/10/22 Чтв 13:07:49 309896 259
>>309889
Шитпостинг надо тереть, а шитпостеров банить. Иначе никогда порядка не будет и борда снова скатится. Так что не говори глупостей.

Тебе что трудно кнопочку репорта нажать?
Аноним 27/10/22 Чтв 13:07:54 309897 260
dcd.jpg 29Кб, 417x355
417x355
Аноним 27/10/22 Чтв 13:09:51 309898 261
>>309893
Кончался 2022, в тридемакс наконец добавили ремешер... Стандарт индустрии.
Аноним 27/10/22 Чтв 13:10:57 309899 262
>>309896
Так молча зарепорти. Ну или безоценочно.
Типа «репорт, щитпостинг»
Аноним 27/10/22 Чтв 13:11:42 309900 263
>>309894
Я сравнивал с ремешером, в максе решение лучше работает

мимо
Аноним 27/10/22 Чтв 13:12:29 309901 264
>>309896
Ты подрываешься от просто оскорблений. Любой уважающий себя тролль продолжил бы дальше, чтобы видеть твоё горение.
Аноним 27/10/22 Чтв 13:13:28 309902 265
>>309899
Я тут не один, нужно общее решение, чтоб мод заметил. Короче не пизди, репорти побольше!
Аноним 27/10/22 Чтв 13:14:11 309903 266
>>309902
я уже зарепортил.
Меньше трёпа, больше дела.
Аноним 27/10/22 Чтв 13:15:21 309904 267
>>309900
Чем? Один и тот же ремешер же.
В Блендере управление им не вполне очевидно. Но результата можно добиться ровно того же.
Аноним 27/10/22 Чтв 13:15:33 309905 268
>>309897
В блендаке же есть свой ремешер из коробки
Аноним 27/10/22 Чтв 13:17:15 309906 269
>>309898
Причем в Майю тот же Автодеск добавил ремешер на несколько лет раньше. Странно.
Аноним 27/10/22 Чтв 13:17:24 309907 270
>>309904
Не, настроек меньше, результат хуже. Его словно сделали на отъебись, чтобы он был
Аноним 27/10/22 Чтв 13:20:40 309908 271
>>309905
Это ваще не то.
Топремешер сейчас лишь один, всё остальное слабее.
Есть:
воксельный (варианты: смягчённый, с притяжением к острым рёбрам)
десимейт
quadriflow
InstantMeshes
Quadremesh

Лишь последний умеет одновременно в адаптивный размер фэйсов и лупфлоу.
Аноним 27/10/22 Чтв 13:20:54 309909 272
>>309907
каких настроек не хватает?
Аноним 27/10/22 Чтв 13:21:19 309910 273
>>309905
Гавно, а не ремешь. Проще самому сетку чистить.
Аноним 27/10/22 Чтв 13:34:39 309911 274
>>309898
В блендер его в 2030 добавят, а пока жрите всратые аддоны от индусов.
Аноним 27/10/22 Чтв 13:38:18 309913 275
2022-10-27 13-3[...].mp4 21758Кб, 1280x720, 00:01:13
1280x720
>>309904
Там сейчас улучшенный алгоритм, болеее новый чем в збрашевском ремешере, который сейчас в аддоне.


>>309905
>В блендаке же есть свой ремешер из коробки

Ты ебобо?
Аноним 27/10/22 Чтв 13:39:01 309914 276
>>309879
Троллинг тупостью с утреца пораньше?
Аноним 27/10/22 Чтв 13:39:34 309915 277
>>309911
Ремешер в блендаке появился 6 лет назад
Аноним 27/10/22 Чтв 13:40:24 309916 278
>>309907
> Его словно сделали на отъебись, чтобы он был
В этом вся философия блендера.
Аноним 27/10/22 Чтв 13:41:41 309917 279
>>309915
Давай, хуесосина, покажи чтоб он работал так же как в видосе выше
Аноним 27/10/22 Чтв 13:43:07 309918 280
>>309913
Хочу облизать такую сетку.
Ждал что ты хуй из булей слепишь в конце но разачаровался
Аноним 27/10/22 Чтв 13:44:12 309919 281
>>309917
Он так не работает и вряд ли будет, увы.
Аноним 27/10/22 Чтв 13:58:24 309920 282
изображение.png 327Кб, 672x623
672x623
>>309913
Увидел только эту штуку, такое у нас есть.
Вроде даже в бесплатном аддоне было.
Что касается квадремеша, вроде всё то же.

Попробуй вот это заремешить https://dropmefiles.com/unBpP
Аноним 27/10/22 Чтв 14:01:24 309921 283
>>309893
Вот поэтому корпорации и тратят миллионы долларов на лицензии 3dmax. По итогу это дешевле, чем платить толпе блендермартых, которые будут над той же задачей пыхтеть в 2 раза дольше.
Аноним 27/10/22 Чтв 14:09:53 309922 284
>>309921
На автодеск работают профи, а в блендаке дилетанты.
Аноним 27/10/22 Чтв 14:11:47 309923 285
>>309922
Над максом индусы работают, там тоже пиздосе.
Профессионалов пускают точечно.
Профессионалы работают где-нибудь в SideFX или ILM, или Black Magic
Аноним 27/10/22 Чтв 14:12:49 309924 286
>>309921
Двачую. И всем свидетелям аддонов: крупная студия никогда не будет их использовать, ибо это сопряженно с гигантскими рисками. Перейдут рокстары на блендер, обмажутся аддонами, выпустят гта6, и куча ахмедов побегут в суд, ведь за их аддон им заплатили 2 доллара, а Рокстар заработал миллиарды, НИСПРАВЕДЛИВА! Проше юзать макс, майу, где все есть из коробки, и контракт у тебя с одной надежной компанией, а не с тысячей джамшутов, с каждым из которых нужно будет заключать индивидуальный договор, чтоб себя юридически обезопасить.
Аноним 27/10/22 Чтв 14:13:34 309925 287
image.png 217Кб, 1132x724
1132x724
Аноним 27/10/22 Чтв 14:28:16 309926 288
В блендере самый лучший ремешер из коробки
Аноним 27/10/22 Чтв 14:32:18 309927 289
image.png 470Кб, 1211x735
1211x735
image.png 363Кб, 1358x757
1358x757
image.png 507Кб, 1457x738
1457x738
image.png 366Кб, 1552x762
1552x762
Аддон и модификатор в максе
Аноним 27/10/22 Чтв 14:38:42 309928 290
>>309927
3дмакс лучший ремешер какашек
Аноним 27/10/22 Чтв 14:44:50 309929 291
изображение.png 488Кб, 829x714
829x714
76820328.png 153Кб, 677x565
677x565
76814627.png 98Кб, 375x333
375x333
>>309925
Ну ок, это он, тот же самый ремешер.
Одна из его проблем — пикрил.
Заспираливание лупов.
И это не решается полностью даже ручными подсказками.

Ты вот в максе как подсказки этому ремешеру расставишь? В Зебре можно и удобнее всего, в Блендере можно.
Аноним 27/10/22 Чтв 14:49:42 309930 292
image.png 19Кб, 222x583
222x583
>>309929
Да, спиральные лупы на органике пока нигде не решаются.

В самом модификаторе есть такие настройки
Аноним 27/10/22 Чтв 14:56:52 309931 293
>>309930
Понял. Минимум половина настроек не относится к ремешеру. Это обработка до него и после. В Блендере это всё отдельно накидывается.
Аноним 27/10/22 Чтв 14:58:39 309932 294
>>309930
Либо я неправильно понял и auto edge это как раз и есть подсказка лупам.
Но остаётся вопрос, как делать на сырой хайпольке оные.
Аноним 27/10/22 Чтв 15:02:42 309933 295
>>309923
>Над максом индусы работают
Мимо. Разрабы родные и их на самом деле не так уж много. Где-то когда-то читал об этом, но за давностью лет проебал статью.

>Black Magic
Ага. Правда они студийное оборудование разрабатывают. А поддержкой софта занимаются купленные когда-то разрабы софта, тоже небольшие по штату. Но таки профессионалы, да.

Еще вот пиксар стоит добавить.
Аноним 27/10/22 Чтв 15:04:22 309934 296
>>309932
Да, это всё к подсказкам относится. Ну и трансфер вертекс колора, хз зачем они так называли. Можно маску денсити указать, ну в аддоне так же
Аноним 27/10/22 Чтв 15:11:38 309937 297
>>309933
>Мимо
Ну хуй знает. То в максе какие-то точечные вины, то дичь лупят и поддерживают на регулярной основе.
Аноним 27/10/22 Чтв 15:12:51 309938 298
>>309934
Вопрос остаётся открыт. Как наносить ровненькие лупы на хайполи, где лупов нет?
Аноним 27/10/22 Чтв 15:18:53 309939 299
Почему в блендере нельзя крутить курсор гизмой как в этом видео, блендер что настолько говно?
https://youtu.be/YVFjEmUD3L0
Аноним 27/10/22 Чтв 15:23:17 309942 300
>>309939
Курсору относительно недавно дали вращение.
После чего сразу же в нескольких аддонах для этого появилась гизма.
Ну и разработчики хуй поклали. Типа гизма у вас есть, используется по факту очень редко. Норм. Есть дела поважнее.
Они и правда есть. И гизма для курсора общая — это задача по дизайну интерфейса, не самая простая.
Аноним 27/10/22 Чтв 15:29:59 309944 301
>>309942
>Есть дела поважнее.
Там делов с гулькин хуй, сделали простое вращение, сделали бы и гизмой вращение, сволочи, блендер говно и точка
Аноним 27/10/22 Чтв 15:32:19 309945 302
>>309944
Окей
1. когда включать и выключать гизму?
2. Если вручную, куда совать переключатель?
3. если включён твик и гизма, то что делать?
4. Как реагировать на кнопки типа GRS? Блокировать или нет?
это буквально навскидку вопросы.
Аноним 27/10/22 Чтв 15:38:26 309946 303
image.png 265Кб, 1434x793
1434x793
>>309938
Дважды пройтись, перед этим сделать правильный луп
Аноним 27/10/22 Чтв 15:38:55 309947 304
image.png 2Кб, 68x68
68x68
Аноним 27/10/22 Чтв 15:44:52 309948 305
>>309946
Короче разбить спираль надрезав одно ребро
Аноним 27/10/22 Чтв 15:49:55 309949 306
чет мармосет таким простым и жозеньким показался в сравнении с сабстенс пеинтером
или я тупой прост для сабстенса хз
Аноним 27/10/22 Чтв 15:50:52 309950 307
>>309949
Мне больше квиксель миксер нравится.
Аноним 27/10/22 Чтв 15:51:27 309951 308
16079757674750.jpg 11Кб, 320x320
320x320
>>309947
То есть они сделали отдельный режим для курсора, сделали возможность перемещать и вращать его, и они не сделали ему гизму? Потому что это самое сложное на тысячи строчек кода? Хуя блендур гомно каловое пидарское
Аноним 27/10/22 Чтв 15:52:05 309952 309
Аноним 27/10/22 Чтв 15:53:36 309953 310
>>309946
Не катит, сетка может получиться наискось, хуй там ты луп поставишь. Нужно на исходном меше разметить. Желательно быстро

>>309930 по сравнению с Блендером пропущена модуляция плотности сетки.

>>309947
Инструменты для нубья. Должно работать без них.
Аноним 27/10/22 Чтв 15:55:34 309954 311
>>309953
>ининужна, плевать что в зебре можно вращать гизму, в майе и 3дсмаксе можна, НИНУЖНА, ЗАЧЕМ ВООБЩЕ СДЕЛАЛИ ВОЗМОЖНАСТЬ ВРАЩАТЬ КУРСАР И ЭТАТ РЕЖИМ НИПАНЯТНА
Пидар блендераст обоссанный ты ахуел свали
Аноним 27/10/22 Чтв 15:59:17 309955 312
>>309937
А сейчас какие вообще могут быть вины? В плане полимоделинга уже хуй что нового придумаешь.
Аноним 27/10/22 Чтв 15:59:48 309956 313
>>309953
>Не катит, сетка может получиться наискось, хуй там ты луп поставишь. Нужно на исходном меше разметить. Желательно быстро

Перенаправить поток, как не хуй. Можно ножом прям грязно резануть. Затем указать, что учитывать выделенный луп в стеке.

>Желательно быстро

Быстро это ретоп руками, причем в блендаке.
Аноним 27/10/22 Чтв 16:05:14 309957 314
Обидно и больно.png 1077Кб, 1280x718
1280x718
>>309956
>ретоп руками в блендаке.
Ошалелый блендераст-убийца
Аноним 27/10/22 Чтв 16:05:44 309958 315
Ебало трясущегося дурачка к осмотру >>309954
Аноним 27/10/22 Чтв 16:06:40 309959 316
>>309950
Фу, отрыжка костыльная.
Аноним 27/10/22 Чтв 16:12:27 309960 317
>>309955
Автоматизация, контекстность, гибкость к контексту.

Например добавление рёбер или квадов было чуть ли не с начала всегда. А F2 (контекстное заполнение квада) появилось гораздо позже.
Аноним 27/10/22 Чтв 16:44:06 309963 318
Аноны, Блендер полностью заменяет Даз или у Даза есть функции, которых ба не было в Блендере или которые были бы лучше/легче исполнены?
Аноним 27/10/22 Чтв 16:54:11 309964 319
>>309963
А в дазе можно видео редактировать? Геометрические ноды в дазе есть?
Аноним 27/10/22 Чтв 16:56:39 309965 320
Аноним 27/10/22 Чтв 16:57:21 309966 321
>>309960
Скажи человеческими словами.
Аноним 27/10/22 Чтв 17:00:11 309967 322
>>309964
Ты не так понял вопрос. Я спрашиваю есть ли в Дазе, чего нет в Блендере или он полностью заменяется Блендером.
>>309965
Чего такой токсичный, я же нормально спросил?
Аноним 27/10/22 Чтв 17:10:38 309968 323
>>309963
Даз програма для позинга готовых моделек.
Аноним 27/10/22 Чтв 17:13:48 309969 324
>>309967
>есть ли в Дазе, чего нет в Блендере
iRay движка нет. Все остальное есть в Блендере и даже лучше. Хотя можно и на блендак ирей навернуть, но зачем?
Аноним 27/10/22 Чтв 17:18:36 309970 325
>>309968
Да я раньше пользывался для порно. Но отвратная программа. Вот я и не хотел бы ее опять использывать.
>>309969
>Все остальное есть в Блендере и даже лучше.
ПОнятно, думал может в Дазе просто именно риг какой то продвинутый.
А в чем особенности iray перед другими рендерами?
Аноним 27/10/22 Чтв 17:51:53 309971 326
>>309970
Ничего особенного
Аноним 27/10/22 Чтв 18:03:04 309972 327
чяднт.png 1872Кб, 3661x1995
3661x1995
Окей, я закачал готовую модельку в Блендер. После апгрейда машины он даже при этом не крашится.
Но что это я совершенно не пойму? Что это за кубики вокруг тела, почему я не могу ими двигать?
Как это вообще называется, что это такое?
15 видево на ютубе сейчас посмотрел как ригать фигуру в блендере, там все одно и тоже, Ригефай включают, потом скелет приделывают и скелетом двигают. Такого вот я нигде не нашел.
Подскажите тутор как этим манипулировать. Обычные шорткаты G, r не работают.
Аноним 27/10/22 Чтв 18:03:11 309973 328
>>309970
>iray

Говно. Но положняк такой (для артиста по удобству и прочему):

корона > сайклс > редшифт > вирей > говно .....остальное.......
Аноним 27/10/22 Чтв 18:06:01 309974 329
Студийный положняк:

арнольд > рендермэны > мантра > вирей
Аноним 27/10/22 Чтв 18:08:07 309975 330
>>309971
Ясно.
>>309973
А какой стандартный рендер в Блендере стоит?
Я вот жму на рендер и у меня полностью забивается цпу но гпу не нагружается.
Аноним 27/10/22 Чтв 18:15:44 309976 331
>>309972
>Как это вообще называется, что это такое?
Это контроллеры. Только риг не Ригифай. Они двигаются в позе моде.
Аноним 27/10/22 Чтв 18:17:12 309977 332
>>309975
Переключай на гпу, тебе нянька нужна что ли?
Аноним 27/10/22 Чтв 18:23:46 309978 333
sdfdsfdsf.png 2277Кб, 2811x2023
2811x2023
>>309976
>Они двигаются в позе моде.
Так он отвалилкся, я и не заметил.
Но все равно не могу найти где бы обьяснялись значения всех этих стрелок и кубиков и как наиболее органично ими ставить позу.
Или это настолько азы что никто не обьясняет?
>>309977
Так нету такой кнопки я уже смотрел.
Аноним 27/10/22 Чтв 18:36:20 309979 334
>>309978
>не могу найти где бы обьяснялись значения всех этих стрелок и кубиков
И не найдешь. Это же кастомный риг. Ригер сделал по своему усмотрению. Проверяй методом тыка.
Аноним 27/10/22 Чтв 18:37:46 309980 335
IMG202210271744[...].jpg 65Кб, 774x476
774x476
IMG202210271744[...].jpg 104Кб, 1280x724
1280x724
Почему с подключением эмишна у меня такой эффект? тыщу раз перепроверил ноды, все точно так сделал как надо.
Аноним 27/10/22 Чтв 18:45:26 309981 336
>>309980
Осталось понять как оно выглядит без mix shader на который подключен эмишн
Аноним 27/10/22 Чтв 18:50:14 309982 337
2022-10-2718-48[...].png 240Кб, 956x811
956x811
2022-10-2718-49[...].png 198Кб, 726x747
726x747
Аноним 27/10/22 Чтв 18:55:05 309983 338
>>309978
>Так нету такой кнопки я уже смотрел.
Есть, гугли
Аноним 27/10/22 Чтв 19:10:41 309984 339
2022-10-2719-09[...].png 162Кб, 833x495
833x495
Допускаю что это изменится со след нодами, но я забыл насчет мультиплай, сел за блендер спустя время, подскажите как вызвать молю.
Аноним 27/10/22 Чтв 19:31:55 309985 340
untitled.png 1476Кб, 1080x1920
1080x1920
>>309979
>И не найдешь. Это же кастомный риг. Ригер сделал по своему усмотрению. Проверяй методом тыка.
Понятно.
С ней прям в Блендере открылся длинный ридми - может в нем чего полезного стоит.
>>309983
Лолд какая же Блендер говнина, Включил гпу и вместо нескольких часов рендер длился буквально 10 секунд.
Аноним 27/10/22 Чтв 19:34:32 309986 341
>>309985
Так это ты говнина
Аноним 27/10/22 Чтв 19:39:14 309987 342
>>309986
Зачем так говорить, ну реально же раз в 100 быстрее зарендерилось. Я там хуй знает сколько ждал что бы только силуэт накапал.
Аноним 27/10/22 Чтв 19:42:14 309988 343
Нормально делай[...].jpg 142Кб, 1080x1080
1080x1080
>>309987
>Зачем так говорить
Одно дело когда у курсора гизмы нет, это да блендер говно, другое когда ты сам не настроил сцену, это уже ты говнёшка
Аноним 27/10/22 Чтв 19:47:39 309989 344
>>309988
>Одно дело когда у курсора гизмы нет, это да блендер говно
Так гизмы же тута есть или о чем ты? >>309972
>другое когда ты сам не настроил сцену
Ну я думал, в 2к22 прога сможет задетектить мою гпу и додуматься, что скорее всего я предпочту рендерить буквально в 100 раз быстрее с ее помощью.
Аноним 27/10/22 Чтв 19:53:23 309990 345
>>309972
Лучше в дазе оставайся с такими навыками
Аноним 27/10/22 Чтв 20:12:14 309991 346
image.png 181Кб, 637x742
637x742
>>309909
>каких настроек не хватает?
многих. слева блендаковский квад ремешер. справа платный
Аноним 27/10/22 Чтв 20:14:19 309992 347
>>309989
>Ну я думал, в 2к22 прога сможет задетектить мою гпу и додуматься, что скорее всего я предпочту рендерить буквально в 100 раз быстрее с ее помощью.
В блендере много "особенностей". На твой справедливый довод у блендерастов есть один ответ - у них много других дел. Зачем такое делать, если нужно делать геометринодс. Ведь твоя хуйня гпушная никому не нужна, никто этим не пользуется, а вот геометринодами каждый блендераст обмазывается, как жили без них с девяностых
Аноним 27/10/22 Чтв 20:19:11 309993 348
>>309992
Пока хейтеры жаловались на "нинужные обновления", блендер благодаря им набирал популярность.
Аноним 27/10/22 Чтв 20:20:14 309994 349
untitled.png 1402Кб, 1080x1920
1080x1920
>>309990
>Лучше в дазе оставайся с такими навыками
Nein!
Аноним 27/10/22 Чтв 20:24:22 309995 350
>>309992
Блендер собирает каку то стату с пользователей? Сколько процентов скачавших сидят в нем дольше часа, сколько процентов делает моделинг или анимацию етц?
Вообще какая то инфа у вас есть?
Или аткедава берутся данные по обновлениям етц. как известно всякие багрепорты и прочий интерактив в свободных комьюнити и эпсах итд пишет очень маленький процент особо упоротых юзеров.
Аноним 27/10/22 Чтв 20:27:28 309996 351
>>309993
Ну набирает и хорошо, с бОльшими деньгами могли бы выделить пару людей допиливать брошенное, юви кастрированное, гизмы нету. Ведь серьезно, почему по умолчанию включается рендер на цпу? Что это за позор? Через десять лет то же самое все останется, хоть тысячу человек новых наймут
Аноним 27/10/22 Чтв 20:29:28 309997 352
>>309996
ты что в игру зашел чтоли где автоматические настройки?
Аноним 27/10/22 Чтв 20:32:15 309998 353
>>309996
Через 10 лет блендер будет настоящим стандартом индустрии
Аноним 27/10/22 Чтв 20:34:41 309999 354
1122112.png 1291Кб, 1920x1027
1920x1027
>>309985
Это рендер чтоле? У меня в реалтайме лучше выглядит кек
Аноним 27/10/22 Чтв 20:34:42 310000 355
>>309998
Через десять лет никто уже не будет ручками модельки делать, нейронка сама сгенерит и любой приказ выполнит
Аноним 27/10/22 Чтв 20:51:29 310001 356
>>310000
Гудинирасты будут.
Аноним 27/10/22 Чтв 20:53:09 310002 357
>>309999
А че у тебя так лучше?
>>310000
>нейронка
Ебало представили?
Аноним 27/10/22 Чтв 21:08:13 310004 358
изображение.png 19Кб, 628x320
628x320
Если я переключаюсь на полноэкранный режим в редакторе геонодс(сtrl alt space), и если скролльнуть для увеличения, то получается вот такое. Зарепортите баг в багрепорт.
Аноним 27/10/22 Чтв 21:14:17 310005 359
untitled.png 15097Кб, 3840x3840
3840x3840
>>309999
А так у тебя моделька свежее.
Аноним 27/10/22 Чтв 21:32:43 310006 360
image.png 362Кб, 1024x576
1024x576
Аноним 27/10/22 Чтв 21:42:14 310007 361
изображение.png 16Кб, 669x65
669x65
Узнал что есть такая вот интересная штука. Не хочу смотреть что там. Пускай будет тайной для меня.
Аноним 27/10/22 Чтв 22:33:36 310008 362
1.png 1173Кб, 873x1080
873x1080
Аноним 27/10/22 Чтв 22:39:23 310009 363
untitled.png 13063Кб, 3840x3840
3840x3840
>>310008
Ой ну все не выебывайся, я только разбираюсь.
Аноним 27/10/22 Чтв 22:50:47 310010 364
Опять мамкины порноделы в треде...
Аноним 27/10/22 Чтв 22:53:17 310011 365
Screenshot560.png 1136Кб, 1086x1087
1086x1087
>>309528 (OP)
Заретоположил все кроме ушей.
Аноним 27/10/22 Чтв 23:21:13 310013 366
ван.png 821Кб, 1520x853
1520x853
нычка.jpg 1676Кб, 4624x3472
4624x3472
Крч, вкатился почти неделю назад и делаю всякую всячину.
Аноним 27/10/22 Чтв 23:22:43 310014 367
>>310013
Я как вкатился, так всячину делаю только раз в полгода
Аноним 28/10/22 Птн 01:02:16 310016 368
>>309970
>Но отвратная программа
Просто в ней есть настроенные болваны из коробки и не требуется быть технарём, чтобы начать и зарендерить голую бабу.

Но программа непрофессиональная и никогда ей не была.

>>309995
Сама программа — не собирает. Тон и компания за приватность и независимость от подключения к интернету.
Собирает Стим (скачивания/часы) или сайт их (скачивания, страны).
Добровольно можно предоставить инфу по рендеру.

>>309996
> почему по умолчанию включается рендер на цпу? Что это за позор?
Потому что у всех есть CPU, но не у всех GPU быстрый. Потому что на фермах в основном CPU. Потому что цпу точно заработает, если ты запустил Блендер. Потому что первое впечатление важно. И впечатление «вообще не рендерит» гораздо хуже чем «рендерит, но медленно».
Аноним 28/10/22 Птн 06:48:07 310018 369
Аноним 28/10/22 Птн 07:14:10 310019 370
>>310016
>Потому что у всех есть CPU,
Потому что чекни какой гпу и от этой инфы пляши, поехавший ебанько, несешь хуйню абсолютную, на слабых картах блендер вообще не работает, любая затычка рендерит быстрее проца
Аноним 28/10/22 Птн 07:48:20 310020 371
EB-4047.jpg 118Кб, 639x1000
639x1000
>>310019
Зачем ты так его? У тебя что-ли каждый человек который не прав это "поехавший ебанько"? Ты не следишь за своим поведением в интернете, бессознательно оправдываясь "свободой", но свобода человека, это свобода быть законодателем собственных императивов. Поступил ли ты в данном случае исходя из собственного разумного закона? Видишь ли ты сам смысл в своём поступке? Или ты считаешь что можешь поступать как хочешь и когда хочешь, исходя из сиюминутного порыва? Тогда почему это он "поехавший ебанько", а не ты? Я не хочу тебя оскорбить, но хочу чтобы ты сам осознал свое намерение быть свободным, свободным от чужих нравов в собственном моральном правосудии. Это высшая инстанция, которой прислуживает самый верный прислужник - совесть. Надеюсь до тебя дойдёт смысл моих слов, иначе я назову тебя неразумным. И да, я буду в отличии от тебя совершенно в своём праве!
Аноним 28/10/22 Птн 08:25:30 310022 372
>>310020
>Зачем ты так его?
Потому что он тупой фанатик, у которого любовь к блендаку затмевает голос разума. Ему говоришь, что там дописать одно условие, если карта позже 2010 вышла то юзать гпу. Он игнорирует сам факт возможности такого чекинга. Так же как с гизмой курсора, что-то пиздел, а когда ему в рыло сунули что уже есть режим курсора обосрасля и слился. Слово не скажи этому блендерасту, на святое покусились, там уже все идеально, ничего не улучшить. И ты заткнись нахуй, клоун-адвокат
Аноним 28/10/22 Птн 10:17:01 310025 373
>>310013
Молодец! Чтоза нычка? К чему это?
Аноним 28/10/22 Птн 10:37:12 310026 374
>>309822
Анон, как дела? Закончил рендер?
Аноним 28/10/22 Птн 11:19:56 310027 375
lou-ll-asuka-08[...].jpg 1083Кб, 3440x1935
3440x1935
lou-ll-headshot[...].jpg 705Кб, 3440x1935
3440x1935
Анонимусы почему Аска крутая получилась, а Рей кака ято крипота.
П.С. работы не мои если что.
Аноним 28/10/22 Птн 11:31:29 310028 376
>>310018
Чего рррякаешь-то? На всю презентацию всего два примера: 350 кадров для провального би-муви и один шот из хуй знает откуда. Все как раньше, короче.
Аноним 28/10/22 Птн 11:36:41 310029 377
>>310027
Потому что у аски европейская ебасоска, а у рей азиатская.
Аноним 28/10/22 Птн 11:41:34 310030 378
>>310029
>а у рей азиатская
Так выгледят азиаты?
Аноним 28/10/22 Птн 11:42:03 310031 379
lou-ll-headshot[...].jpg 643Кб, 3440x1935
3440x1935
Аноним 28/10/22 Птн 11:45:11 310032 380
>>310018
>2:42
>доказательство ахуенности Блендера на примере уууубанческого дей фор найт кадра, где блядь видны длиннющие летние тении
Ооор. Вся суть, просто пиздец,
Аноним 28/10/22 Птн 11:48:24 310033 381
>>310027
Потому что модельки соответствуют оригиналам. Аска яркая и живая, а Рэй безэмоциональная кукла.
Аноним 28/10/22 Птн 11:54:38 310035 382
>>310030
Так выглядит какая-то японская актриса. Аска, к слову, с русской косплейщицы замоделена.
Аноним 28/10/22 Птн 12:19:07 310037 383
>>310033
>а Рэй безэмоциональная кукла
Блядь чел, куда ты лезишь если даже лор не знаешь. Рей это человек, дебич а не андроид.
Аноним 28/10/22 Птн 12:38:45 310038 384
chera-rei-portf[...].jpg 400Кб, 1920x1080
1920x1080
ayanamireineong[...].jpg 328Кб, 900x900
900x900
index.jpg 5Кб, 237x213
237x213
Пиздец, чаму никто не может сделать Рей с красивым лицом, что за пиздец они лепят. Вангую это спланированая акция шлюхо-фагов, что бы зтапятнать репутацию богини.
Аноним 28/10/22 Птн 12:47:24 310039 385
4773355.jpg 37Кб, 225x309
225x309
Аноним 28/10/22 Птн 12:53:25 310040 386
>>310038
Справа же красиво.
Аноним 28/10/22 Птн 13:07:32 310041 387
4gdzt9.jpg 92Кб, 776x1280
776x1280
Аноним 28/10/22 Птн 13:11:15 310042 388
>>310026
в доте батлпас дали, вчера качал, зарендерил 4 шота, остались 3
Аноним 28/10/22 Птн 13:22:19 310043 389
>>310041
Прикольно, скинь ссылку на магаз - дочке своей куплю.
Аноним 28/10/22 Птн 13:40:52 310044 390
>>310019
>чекни
1. По сети нельзя, противоречит независимости от сети.
2. Поставлять списки бенчмарков? Ок. А когда чекать, при каждой загрузке? И при каждой загрузке во все юзерские темплейты вхуяривать гпу?
А как насчёт рендерить дома превьюхи на гпу, а отправлять на ферму под цпу?
Ты понимаешь, дурилка, что эта настройка пофайловая?
Чекается и подрубается автоматом видяха в системных настройках.

К тому же наличие видяхи не означает корректный рендер на ней.

а. gtx700 слабее зиона за 2 килорубля
б. Поддерживать куду в этих картах невидия перестала, а со старыми дровами не сработают некоторые мелочи во вьюпорте, получается надо чекать актуальность дров к каждой карте.

У тебя там с дивана всё легко и просто, потому что дальше своего носа не видишь
Аноним 28/10/22 Птн 13:43:26 310045 391
>>310027
Справа сильно поломанные пропорции
Зауженный рот, ущербные челюсти (малая высота, неразвитый подбородок).
В то время как слева пропорции хорошенькой девчоночки с преувеличенными глазами.
Ах да, ещё на европеоидный глазной сокет попытались натянуть азиатское верхнее веко и шею забыли уменьшить подстать подбородку.
Аноним 28/10/22 Птн 13:46:16 310046 392
>>310032
>длиннющие летние тении
Ты не поверишь, но длинные тени бывают от ясной луны.
>>310038
тому шо пропорции изначально всратые, нужно полностью переосмыслять. На первой почти получилось, но шейдеры пластиковые а следующие просто ле гранд кринге
Аноним 28/10/22 Птн 14:48:04 310049 393
image.png 60Кб, 524x222
524x222
>>310044
Что ты несешь, животное? Разговор про первый запуск у новичка, который не знает, почему же у него кубик десять минут рендерится и где гпу включать. Сказал же, дура, если видяха, например, после 1050, то гпу, иначе проц, или иметь их спеки сравнивать, остальное сам настраивает юзер. Какое же ты чмо больное, пиздец
Аноним 28/10/22 Птн 14:50:25 310050 394
chera-rei-portf[...].jpg 279Кб, 1920x1080
1920x1080
>>310046
>На первой почти получилось
Чееел!
Аноним 28/10/22 Птн 14:56:38 310051 395
entei-ryu-ask07.jpg 662Кб, 2236x1697
2236x1697
entei-ryu-entei[...].jpg 742Кб, 1600x1600
1600x1600
entei-ryu-wecha[...].jpg 2499Кб, 3840x5752
3840x5752
entei-ryu-wecha[...].jpg 219Кб, 1500x2247
1500x2247
Вот еединственная пока из того что нашел тянка сделал более менее.
На оверпейнте попала в Рей, в Асуку попала а 3д Рей опять же не плохо, но отдает крипотой.
Аноним 28/10/22 Птн 14:59:20 310052 396
Я кажется понимаю примерно понимать почему.- В начальном концепте Асука и Рей былёи нарисованы в одном стиле, Рей как обычная девочка.
А потом Рей сделали более анимешной, необычной и экзотической. В 2д это относительно легко работает, а в 3д люде на понимают как их соместить.
Аноним 28/10/22 Птн 15:01:38 310053 397
pphsltx7fd841.jpg 1635Кб, 4400x2839
4400x2839
Аноним 28/10/22 Птн 15:02:24 310054 398
eunji-lee-1.jpg 915Кб, 1800x2400
1800x2400
eunji-lee-22.jpg 367Кб, 1800x2400
1800x2400
Аноним 28/10/22 Птн 15:08:23 310055 399
>>310053
Этот пик подтверждение или опровержение? Не пойму.
Аноним 28/10/22 Птн 15:10:26 310056 400
upl163958431865[...].jpg 152Кб, 960x696
960x696
>Нижняя честь лица кавказкая
>Верхняя монголоидноя
Аноним 28/10/22 Птн 15:11:44 310057 401
2ea0647b854bb3f[...].jpg 33Кб, 300x300
300x300
>>310037
>эмоциональный спектр Рей
Аноним 28/10/22 Птн 15:13:37 310058 402
>>310055
>Этот пик подтверждение или опровержение? Не пойму.
Этот пик показывает проблему почему все обсираются: Аску делают реалистичной, как буд-то бы реальная тянка в фильме играла роль. А Рей пытаются натянуть на глобус выходит не ирл тян, а аниме фильм в сигэ рендере.
Аноним 28/10/22 Птн 15:18:39 310059 403
Я добираю сейчас рефпак и сделаю идеальную Рей по крайней мере в теории в 3д то я нихуя не умею конечно
Думаю самый главный момент, это
1 проёбаная анатомия волос
2 этнический франкенштей - либо делаем кавказку либо монголоида, а не адовую смесь. За счет синих волос и красных глаз она уже будет смотреться необычно, этот пиздец с лёицо НЕНУЖОН
Аноним 28/10/22 Птн 15:22:45 310060 404
>>310058
Иными словами делают разную стилизацию для буквально школьницы японки и японо-американки. Чтобы проебать этнографию персонажки нужно ее хотя бы понимать, чем большинство 3д художников не может похвастаться. У 2д рисовак есть чит в виде стилистики аниме, где достаточно передать каноны ебл формой и углами, озвучка и персонаж сделают все остальное.
Аноним 28/10/22 Птн 15:32:05 310061 405
Самое смешной что для большинства иностранных варваров скорее всего будет нихуя не ясно кто из них больше японка, а для любого местного обрыгана в их моноэтничной среде Аска может сильно выделяться, примерно как айны или рюкусцы.
Аноним 28/10/22 Птн 15:51:59 310063 406
index.jpg 7Кб, 259x194
259x194
63d0934b6f8bf33[...].png 705Кб, 698x968
698x968
63e4430f8ca8b78[...].jpg 32Кб, 500x583
500x583
>>310060
>Иными словами делают разную стилизацию для буквально школьницы японки и японо-американки.
Щето, вообще не разу не видел что бы из Аски делали хафу.
Делают полноценную кавказку, с рыжими волосами.
Рей полноценной японкой делают иногда, но пиздец коряво.
К тому же волосы у Рей не азиатские.
У Рей вообще нет признаков японки в маняме.
Прическа Рей ирл выглядела бы примерно вот так, если мы отходит от того что у нее фенотип азиатки.
Аноним 28/10/22 Птн 15:54:26 310064 407
Аноним 28/10/22 Птн 15:56:11 310065 408
e87c6c2f14b0089[...].jpg 190Кб, 1200x900
1200x900
Ну либо если мы учитываем что на дворте был 95 год, может быть имелось в виду нечто подобное.
>>310064
Asian cuck.
Аноним 28/10/22 Птн 16:09:37 310068 409
image.png 509Кб, 671x773
671x773
Аноним 28/10/22 Птн 16:10:28 310070 410
cosplay.jpg 38Кб, 640x427
640x427
Вот кстати нашел один из немногих косплеев которые по моему годные.
Волосы выгледят натурально не как парик. По своей структуре и цвет не супер пластиковый.
Глаза не слишком красные.
Единственно слишком много макияжа, что не в тему. И костюм конечно совсем не красивый.
Но пока что лучше всего что я видле в 3д
Аноним 28/10/22 Птн 16:11:21 310071 411
Аноним 28/10/22 Птн 16:26:00 310077 412
>>310068
Хаха, эти гранатки!
Когда мультик?
Аноним 28/10/22 Птн 16:38:18 310080 413
image.png 33Кб, 373x99
373x99
>>310077
скорее всего вечером, остались 2 сцены, но это без скеча с русским пепой.
Аноним 28/10/22 Птн 16:42:13 310081 414
Аноним 28/10/22 Птн 16:47:21 310085 415
>>310081
хз, кому то да, кому то нет
Аноним 28/10/22 Птн 17:15:09 310088 416
>>310085
Окей, отписался в личку.
Аноним 28/10/22 Птн 17:17:17 310089 417
Z-шизик, смотри и учись. Вот как надо: >>310068
А не пиздить чужие работы с зибраша.
Аноним 28/10/22 Птн 17:30:11 310091 418
>>310089
>Z-шизик, смотри и учись.
Пиздец, ватника послали нахуй сейчас чубатые будут тут своей перемогой срать?
Slaveянины были ёбаной ошибкой...
Аноним 28/10/22 Птн 17:31:24 310092 419
>>310091
БаZовый перекат будет через 80 постов. Спокойно.
Аноним 28/10/22 Птн 17:36:06 310094 420
>>310092
На тебя опять напишут кляузу и ты отправишься на парашу и твой чубатый Семен туда же. Зачем тебе это?
Аноним 28/10/22 Птн 17:39:25 310095 421
>>310094
Блендер аноны обленились. Треду нужна революция. БаZовые перекаты нужны, чтобы тред перекатывали надлежащим образом и делали коллажи. Напомни как давно делали коллажи. А после баZы сделали.
Аноним 28/10/22 Птн 17:42:10 310097 422
Это можно включить что бы всегда резрешало?
Аноним 28/10/22 Птн 17:52:17 310098 423
Unbenannt.png 76Кб, 1073x351
1073x351
Аноним 28/10/22 Птн 18:06:12 310101 424
>>310098
На чекбокс нажми
Аноним 28/10/22 Птн 18:12:39 310102 425
>>310089
В твоем воспаленном сознании к шизику и гудыне теперь присоединился z-шизик? Или это все одна сущность? Это у тебя сезонное и с окончанием осени пройдет, или ты просто таблетки перестал принимать?
Аноним 28/10/22 Птн 18:14:06 310103 426
>>310102
Все эти личности существуют в треде объективно
Аноним 28/10/22 Птн 18:37:24 310106 427
>>310103
Объективно в треде пара-тройка с потекшей кукухой которые на каких попало анонов гавкают называя их шизиком или гудиней.
Аноним 28/10/22 Птн 18:58:58 310108 428
>>310106
Тем временем ты сам задетектил какого-то поехавшего кукухой (шизика)
Аноним 28/10/22 Птн 19:03:32 310110 429
>>310101
Это я понимаю, в смысле стоит это делать, майнер мне там кулхацкеры не загонят?
Аноним 28/10/22 Птн 19:19:07 310111 430
>>310097
Нихуя. То есть ты спрашивал разрешения
Аноним 28/10/22 Птн 19:24:48 310112 431
2022-10-28 23-1[...].mp4 12102Кб, 1000x538, 00:00:24
1000x538
Аноним 28/10/22 Птн 19:27:16 310113 432
>>310112
Пидрилка сказал, что 35 человек над блендаком трудятся, большинство разработчики
Аноним 28/10/22 Птн 19:38:11 310114 433
>>310113
Вот почему дизайн такой хуевый
Аноним 28/10/22 Птн 19:47:19 310115 434
image.png 1747Кб, 1675x863
1675x863
image.png 20Кб, 405x152
405x152
image.png 40Кб, 576x251
576x251
>>310102
Z-шизик перекатывал тред работой из Зибраша трижды. Я предложил ему сделать свою Z работу для переката. Он согласился, начал чтото ваять из пизженных ассетов, потом жидко пернул и обмяк.
А другой чел сделал пепу. Два разных анона короче.
Аноним 28/10/22 Птн 20:28:58 310116 435
Peepe.mp4 4169Кб, 1920x1080, 00:00:33
1920x1080
Кароче вот, к сожалению была проебана часть про рф солдата, возможно позже попробую её оживить. Мимократкой мой скил блендера месяц, начал вот только учить по микро гайдам, знаю что для многих это будет говном, ну почему бы нет.
Моча не бань пожалуйста.....
Аноним 28/10/22 Птн 20:38:50 310117 436
>>310112
Вон андрюху-то посередке сидит тут какой-то ыксперд попускал в треде. А он настолько гигант блендака, что разрабы сами его на конфы и интервью выписывают аж с другого конца света. для нюфагов и просто дурачков: тему с переделыванием интерфейса именно он протоолкнул, в итоге блендеркомунете получило 2,8+ вместо 2,5+ и заляпало кончой от нового юи уже полинтернета
Аноним 28/10/22 Птн 20:42:44 310118 437
>>310116
Шедевр. Скинул маме, она сказала молодец.
Аноним 28/10/22 Птн 20:45:15 310119 438
>>310116
Для начало годно.
1. Претензия к монтажу, сделай взрыв за окном конечным, чтобы спрайт не зависал,
Сделай спрайт выстрела.
2. Мелочи типо проваливающиеся руки в клавиатуру и на брюхе.
3.Задумка прикольная, но концовка несколько мрачновата, каким бы не был хохол, и как бы не считал великодушие - слабостью, но даже он человек и не стоит в него стрелять. Пусть стреляет в воздух.
Аноним 28/10/22 Птн 20:47:04 310120 439
>>310108
Я задетектил одного из пары пара - это не количественное а образное число, если чо.

>>310115
А кто сказал что перекотщик и башер - это один и тот же человек? А вдруг вот этот >>309724 и этот >>310068 - тоже он? Или это четыре разных анона? Или кто-то из них тот самый шизик? Или вдруг еще и гудиня туда к ним затесался?
Аноним 28/10/22 Птн 20:49:06 310121 440
>>310116
Скажу тебе только одно: не останавливайся, продолжай. было бы забавно если бы после взрыва свет и комплюхтер отключились

>мой скил блендера месяц
Ты только что что гундоса и его анального друга мальчика некисло так опустил.
Аноним 28/10/22 Птн 20:54:54 310122 441
>>310116
В перекат следующий. Это баZа.
Аноним 28/10/22 Птн 20:55:22 310123 442
Аноны я загружаю больие комнаты в Блендер и хочу камерой залететь внутрь и она застревает. Смотреть вокруг могу но вперед назад либо супер медленно либо вообще никак. Что за хуйня. С некоторыми моделями вообще жопа, с теме где комнаты попросторнее получше вроде.
>>310116
Для месяца годно я считаю. Хотя конечно много проёбов. Но что на мой взгляд именно портит этот видево как мемас:
Плохо видно текст, сделай зум.
Финальный панчлайн не нравится.
Как бы человек боится бомбардировки, к нему заходит солдат и просто убивает.
Как бы что смешного?
Можно например хотя бы оставить немного недосказанности. Например закончить зумом на лицо. Либо показать как он банку вазика из штанов достает.
Либо вообще сделать, мол ватник заходит, смотрит по комнате. А внезаптно выпрыгивает свидомый, в майке с буквой z, с русским флагом и начинает орать как он рад освободителям.
Аноним 28/10/22 Птн 20:55:31 310124 443
image.png 15Кб, 978x142
978x142
>>310119
>Мелочи типо проваливающиеся руки в клавиатуру и на брюхе.
Да я в миксамо кидал модель ибо до анимации мне еще жевать и жевать базу.
концовка по факту не та что была изначально, эта та которая была первая и только она осталась рабочая, изначальная сцена побита буду щас восстанавливать, но в краце там был наезд на рф пепу черный экран и его воспоминания, тип как он попал сюда, шот с отдалением от лица, и мирная концовка, замысел тип что вроде бы он и должен, но это не его война. Хорошо что мемная отсылка с стиральной машинкой осталась в этом файле.
>>310120
разные люди.
Аноним 28/10/22 Птн 21:00:00 310125 444
>>310124
Тебе как бы сама вселенная дала знак, что с убийством хохла это правильная концовка.
Аноним 28/10/22 Птн 21:02:30 310126 445
>>310125
Может проголосуем?
Кто за то что бы хохла в конце убилти пусть ставит -, если нет, то +.
Аноним 28/10/22 Птн 21:02:39 310127 446
Blured Raven Ba[...].png 2489Кб, 1920x1080
1920x1080
Немного разобрался с ригом, камерами и рендером.
Аноним 28/10/22 Птн 21:02:45 310128 447
image.png 561Кб, 778x743
778x743
image.png 320Кб, 626x679
626x679
image.png 531Кб, 732x710
732x710
image.png 436Кб, 718x746
718x746
Немного сетки, знаю тут такое любят, все кроме ак, стиралки делал сам.
Аноним 28/10/22 Птн 21:03:39 310129 448
16105717835663.png 361Кб, 512x495
512x495
>>310126
ДА НЕ УБИЛИ ХОХЛА В КОНЦЕ ВЕБМКИ!!!!
Аноним 28/10/22 Птн 21:04:37 310130 449
>>310126
>Кто за то что бы хохла в конце убилти пусть ставит -, если нет, то +.
Я против.
t. khohol
Аноним 28/10/22 Птн 21:13:58 310131 450
>>310127
Блядь, бро на носу недрочабрь, а ты тут голую тью постишь, тьфу на тебя.
Аноним 28/10/22 Птн 21:16:08 310132 451
>>310126
>Кто за то что бы хохла в конце убили пусть ставит -, если нет, то +.
Против -
миролюбивый орк
Аноним 28/10/22 Птн 21:27:16 310133 452
image.png 57Кб, 200x200
200x200
>>310116
Пепу жалко, за что убил
Аноним 28/10/22 Птн 21:30:53 310134 453
>>310124
>разные люди
Это ты об этом знаешь. А потекшие кукухой - нет.
Аноним 28/10/22 Птн 21:31:55 310135 454
>>310119
>но даже он человек и не стоит в него стрелять
А вот пан хохол думает о тебе иначе.
Аноним 28/10/22 Птн 21:32:58 310136 455
>>310133
Чубатый пепа забыл что он пепа. Его с детсства учили что он не пепа и пепу должен ненавидеть.
Аноним 28/10/22 Птн 21:38:24 310137 456
>>310135
Хохол забыл, что Россия это самая миролюбивая страна.
Аноним 28/10/22 Птн 21:42:34 310138 457
>>310126
Я против. Он еще пригодится.
Аноним 28/10/22 Птн 21:45:58 310139 458
>>310126
Не надо никого убивать
Аноним 28/10/22 Птн 22:22:30 310142 459
Цена Победы RUS.mp4 1049Кб, 320x240, 00:00:15
320x240
>>309528 (OP)
Кароче анонасы посоветуйте какой лучше взять?
Аноним 28/10/22 Птн 22:25:02 310143 460
Цена Победы ENG.mp4 1049Кб, 320x240, 00:00:15
320x240
Или лучше не выёбываться?
Аноним 28/10/22 Птн 22:27:35 310144 461
Аноним 28/10/22 Птн 22:54:19 310145 462
>>310142
Голос рычащего омежки - это вообще не то.
Аноним 29/10/22 Суб 00:55:51 310148 463
111111.png 1304Кб, 1920x1080
1920x1080
Короче это максимум што можно выжать из иви, в рендере персонажей.

Глаза, контактные тени под верхним веком надо фейковать геометрией.
Анизотропку на волосне только фейканул.

За пластиковую фигурку сойдёт
Аноним 29/10/22 Суб 02:18:21 310150 464
PepeDrive.mp4 8585Кб, 1920x1080, 00:00:37
1920x1080
>>310133
>>310129 (You)
>>310119
>>310123
Сделал очевидно лучшую концовку для вас аноны, а вы думайте умер ли он или нет в конце!
Аноним 29/10/22 Суб 07:15:52 310151 465
08393077.jpg 46Кб, 720x416
720x416
>>310148
>это максимум што можно выжать из иви
Аноним 29/10/22 Суб 07:47:01 310152 466
>>310150
А можно сделать чтобы никто не умирал?
Аноним 29/10/22 Суб 07:57:01 310154 467
>>310038
Да никто никогда персонажей евы не сможет сделать в триде. Там же гениальная 2d-графика, вот прям как на специальности "графика" в универе учат. Она никак в другой формат не перенесется.
Аноним 29/10/22 Суб 08:00:54 310155 468
Screenshot564.png 1790Кб, 675x1061
675x1061
Screenshot565.png 350Кб, 642x440
642x440
Аноним 29/10/22 Суб 08:02:45 310156 469
>>310011
Хотел вчера все доделать, но вспомнил что верх головы у него немисимметричный.
Аноним 29/10/22 Суб 08:03:03 310157 470
Screenshot566.png 387Кб, 722x582
722x582
Screenshot567.png 822Кб, 1040x807
1040x807
Аноним 29/10/22 Суб 08:24:07 310158 471
>>310152
Тогда не будет драмы
Аноним 29/10/22 Суб 08:39:09 310159 472
изображение.png 28Кб, 639x102
639x102
77013331.png 160Кб, 500x681
500x681
>>310070
Плюсую про волосы.

>>310091
Если рассуждать вне политики и содержания, то всё по факту: один немощный дебил, который только картинки да модельки может воровать.
А второй чё-то может.

>>310095
Коллаж и перекат делал я, но не из-за «бомбежа про Z» (хотя мне это всё не по душе), а из-за того что во-первых вы регулярно проёбываете апдейт шапки. Во-вторых позволяете какому-то уёбку угонять тред, обленились и пассивные тряпочки, от чего я охуел.
«Ой, наш тредик какой-то дебил топит в говне, ну потерпим-помолчим. Ой, какая то мразота говняет любую работу, которую постишь, ну не будем постить…» Терпилы блядь! «Ой, ну не мне же делать коллажик, пусть кто-нибудь другой», «А зачем репортить щитпостинг?».
Да и политота с религией в тематике не нужны, срачи одни от них.
Хуле такие амёбы?
Я перекатывать не буду, коллаж делать не буду. Просрёте тред — я уйду.

>>310115
Вот это картинки поехавшей немощи как раз.

>>310098
Вот тут прожми. Пик1

>>310110
Если качаешь с доверенных источников, или хотя бы там, где скачали сотни и никто не пожаловался, то включай.
В целом я ни разу не слышал истории, чтобы кто-то что-то подцепил таким путём. Со стороны кулхацкера сеять заразу в модель, которую два человека в месяц качают — вообще неэффективно. Ещё и в питон, который можно прочесть заранее. Вот в игру свеженькую — самое оно.

>>310116
Спорно. С одной стороны политота, с другой ты сам запилил и оно даже не агрессивное, депрессивное скорее. Банить тут не за что.
Если бы был изображён предствитель одних как герой и представитель других, как говно — была бы пропаганда и повод для бана. А так — нет.

>>310123
Потому что ты скорее не летаешь (fly/walk) а крутишь зум, а он итеративно приближается к поверхности.


>>310126
Я против, пусть живёт же. Пусть все живут!

>>310128
У тебя стилизация, делай гранату одну-две, сильно крупнее и может быть почти шариком. Сейчас масштаб не тот. Типа пик2

>>310135
Панове хохлы разные. Но даже отбитых нужно или перевоспитывать или изолировать и применять на пользу.

В моём кругу нормальные люди, все поперёк горла эта хуйня. Нормально работали вместе и хотели бы и дальше, но теперь банки и платёжки поблокированные.

>>310142
будто пьяным роботом начитано, точно не годится.

>>310148
Весьма неплохо, на ткань можно sheen и какой-то шум, слишком пластиково, без просвечивания.
Когда-то сливали эту анимедевку, вот там подсматривай.
https://www.artstation.com/marketplace/p/X9P5/kama-blend-file

>>310158
дык и не надо. Драм и так дофига…
Аноним 29/10/22 Суб 08:41:26 310160 473
>>310159
>все поперёк горла
всем
самопочин
Аноним 29/10/22 Суб 08:48:28 310161 474
>>310049
Ещё раз.
Когда и как переключать на гпу?
Переписывать темплейт-файлы все при первом запуске?
> Какое же ты чмо больное, пиздец
взаимно
Аноним 29/10/22 Суб 08:49:15 310162 475
>>310050
што? Пластик заменит на нормальный шейдер, будет вполне приемлемое лицо.
Аноним 29/10/22 Суб 08:49:59 310163 476
>>310051
Своеобразные, типа кукол.
Но хорошие. Но одноликие.
Аноним 29/10/22 Суб 08:54:57 310164 477
image.png 641Кб, 1200x628
1200x628
Аноним 29/10/22 Суб 08:57:32 310165 478
>>310161
Настройки сохранить забыл
Аноним 29/10/22 Суб 08:59:29 310166 479
Готовьте перекат, ато шиз опять угонит тред и перекатит левой шапкой из зебраша
Аноним 29/10/22 Суб 09:01:51 310167 480
77022301.png 1315Кб, 837x852
837x852
>>310054
просто реалистичное лицо и недостаточный объём причёски всё рубят нахуй. Ещё и губы пухлые, совершенно нехарактерные для персонажа.
Аноним 29/10/22 Суб 09:05:45 310168 481
>>310113
Это он посчитал, походу, и внештатных или не полностью оплачиваемых. Типа программёра ГП. Фонд в состоянии потянуть на полную ставку человек 25 сейчас при зарплате 4-5к евро.
Аноним 29/10/22 Суб 09:25:59 310169 482
>>310157
нормали выверни. И у тебя сетка слишком детальная, имхо. Ну то есть детализацию нужно наращивать когда в целом голова готова.

А ещё drawxray юзай вместо инфронта
Аноним 29/10/22 Суб 10:52:48 310172 483
>>310159
На сиджипирсе эти материалы есть?
Аноним 29/10/22 Суб 11:00:44 310173 484
>>310169
>ещё drawxray юзай вместо инфронта
Не, уже привык
>>310169
>у тебя сетка слишком детальная, имхо
Есть такое, у тренера в видео в 4 раза меньше поликов на этой стадии. Но так получается...
Аноним 29/10/22 Суб 11:06:07 310174 485
image.png 176Кб, 498x297
498x297
>>310157
Какой-то хуйней сдрадаешь. Ремешер бы не худшую сетку дал.
Аноним 29/10/22 Суб 12:01:33 310175 486
>>310159
>Просрёте тред — я уйду
https://coub.com/view/o94kg

как же ты заебал, говно чсвшное. без тебя тред ничего не потеряет, пиздуй смело отсюда. но ты полюбому не уйдешь, потому что тут единственное место где на тебя внимание обращают
Аноним 29/10/22 Суб 12:07:21 310176 487
>>310159
Репортнул тебя за порашу, обсуждение модерации и нерелейтед. Иди в другим треде перемогай, долбоеб.
Аноним 29/10/22 Суб 12:37:56 310177 488
>>310175
>>310176
Два идиота. Ну и свалит очередной активный блендер-анон, который иногда помогает советами другим страждущими и что по итогу то останется, если так каждого вышвыривать? Дегенераты с распухшим чсв. Но впрочем хуй с этой помойкой, много чести.
Аноним 29/10/22 Суб 13:01:47 310178 489
qi-sheng-luo-rm9.jpg 282Кб, 2600x1917
2600x1917
Господа аноны, мне по кайфу скульптить демонов, орков, мутантов, зомбаков, прешельцов и вообще практически любых монстров и дичь. Типа приклейтед. Кроме хуиты по типу насекомых етц.
Какому вектору развития мне стоит следовать? Сконцежнтрироваться на скульпте. Или нужно делать полностью весь пайплайн от скульпта, до текстуры, риг итд?
Мне в 98% кажется, что после того как на скульпты накинули текстуры и свет они превращаются в безвкусное говно.
Аноним 29/10/22 Суб 13:04:16 310179 490
>>310150
Ну сейчас марадера жалко, он так и не поряадовался стеральной машине о которой мечтал всю жизнь.
Аноним 29/10/22 Суб 13:04:39 310180 491
>>310178
>после того как на скульпты накинули текстуры и свет
>накинули свет
>накинули свет
...

А покажи мне модель, на которую не накинули свет, идиот.
Аноним 29/10/22 Суб 13:08:23 310181 492
Аноним 29/10/22 Суб 13:09:44 310182 493
>>310178
Выше отвечали. Под печать достаточно скульпта. Под гейдев и т.п. придется как минимум ретопологию делать. Как максимум еще и текстурить. Риг уже отдельная тема, этим другие люди заниматься должны.
Аноним 29/10/22 Суб 13:23:05 310183 494
image.png 263Кб, 348x496
348x496
image.png 305Кб, 624x725
624x725
>>310159
>У тебя стилизация, делай гранату одну-две, сильно крупнее и может быть почти шариком. Сейчас масштаб не тот. Типа пик2
Я делал ргд-5, она как раз как у меня, на счёт размера да касяк, но не сильный ргд-5 по размеру как половина магазина ак +-.
Аноним 29/10/22 Суб 13:26:16 310184 495
>>310182
Мне не совсем понятно как лучше всего развиваться.
Делать сперва скульпты пока не будет получаться хорошо.
Или лучше сразу каждый скульпт доводить до финала?
Еще было бы интересно как можно быстрее делать реальные проекты. Какието деньги мелкие получать на лоубаджет проектах, что бы как можно быстрее был какойто движ, опыт и ощущение развития.
Я много лет рисовал в стол - депоесивное занятие
Аноним 29/10/22 Суб 13:39:57 310185 496
>>310177
>помогает советами другим
Он не единственный.

>что по итогу то останется
Тот же самый тред минус один душный чсвшник бредоносец.

Хотя гундя все равно не уйдет, даже если заявит об этом. Несколько раз уже такое было.
Аноним 29/10/22 Суб 15:12:46 310188 497
>>310177
Останется шизик. Он думает (на подсознательном уровне), что если останется одним среди нубов, всё внимание достанется ему и так он будет счастливее.
А по факту народ будет съёбывать из треда, где лишь срачи и никто не постит.
Аноним 29/10/22 Суб 15:13:04 310189 498
грибочекрендр.png 1058Кб, 1920x1080
1920x1080
коллажикгриб.jpg 1078Кб, 4096x4096
4096x4096
После нычки сделал грибочек по референсу с кухни. Очень всё криво, куча косяков, но энивей результат получился прикольным.
Аноним 29/10/22 Суб 15:13:38 310190 499
>>310178
Значит ебошь скульпты, будешь хорошо уметь, дальше от тебя максимум захотят ретоп и печку нормалей. Умельцев мало. Конвейерных работников валом.
Аноним 29/10/22 Суб 15:14:25 310191 500
image.png 396Кб, 485x532
485x532
>>310167
>аниме гуманоид с огромной башкой
>реалистичное лицо
Ты троллишь блять?

> недостаточный объём причёски
Ты сука блять троллишь? На первом уроке художки объясняют азы, что глаза делят голову пополам. У этой хуйни на пике глаза в нижей 1/3 головы.
Аноним 29/10/22 Суб 15:15:16 310193 501
>>310183
Когда стилизуешь, нужно сильно менять пропорции под стиль, оставляя ключевые приметы. Тут ключевые — форма капсулы, поясок и цвет. Саму же капсулу можно толще, поясок жирнее, всё подстать пепану
Аноним 29/10/22 Суб 15:15:45 310194 502
image.png 124Кб, 515x290
515x290
Аноним 29/10/22 Суб 15:15:56 310195 503
Аноним 29/10/22 Суб 15:17:58 310199 504
изображение.png 1977Кб, 1920x1440
1920x1440
>>310191
>что глаза делят голову
А, понятно, ну вот лови ещё одну нереалистичную хуйню. Тут глаза слишком низко
ты или ёбаный кретин или камушек-уёбок
Аноним 29/10/22 Суб 15:19:13 310201 505
image.png 330Кб, 395x523
395x523
>>310199
У тебя на пике объемная прическа, на пикриле нет, ебанашка
Аноним 29/10/22 Суб 15:25:46 310206 506
nope.JPG 53Кб, 762x455
762x455
>>310201
Не настолько объемная.
Аноним 29/10/22 Суб 15:26:08 310207 507
Аноним 29/10/22 Суб 15:29:21 310210 508
77063725.png 376Кб, 575x652
575x652
77074327.png 397Кб, 603x679
603x679
>>310201
Вот твоё «посередине» на 1й
И вот пропорции от высоты носа и подбородка на 2й плюс причёска.
Люблю, когда олухи, которые только картинки смотрели в рисовальных книжках, рассказывают, как делать аниму в 3д и как рисовать
Аноним 29/10/22 Суб 15:35:55 310213 509
77115334.png 446Кб, 610x748
610x748
77105034.png 221Кб, 460x579
460x579
77094634.png 146Кб, 394x535
394x535
>>310194
Пошёл нахуй со своими таблицами, кретиномыслящий.
У няшных тяночек орех больше и глаза ниже центра головы.
Аноним 29/10/22 Суб 15:38:33 310215 510
>>310194
Это идеалистические пропорции для удобства построения. Во-первых далеко не все в них вписываются на все 100%. Во-вторых у детей и подростков они немного другие, у них лицо немного ниже расположено.
Аноним 29/10/22 Суб 15:44:09 310219 511
>>310215
Да ладно, правда штоле?
А мы-то тут думали, что когда юную анимебабу в 3д делаешь, надо брать таблицу для иллюстраторов 50х (ещё и взрослого мужика)
Аноним 29/10/22 Суб 15:46:13 310222 512
>>310193
ну если делать как ты писал то выйдет что у русского солдата-пепы нихуя не русская граната, а американская, а ту что я слепил сразу видно что ргд-5, ага знач наступательная, а не амуриканская. ну а так похуй тащемта, её не так сильно видно.
Аноним 29/10/22 Суб 15:46:43 310224 513
>>310219
Ну вон чел так и подумал, хули ты на меня бычишь-то?
Аноним 30/10/22 Вск 23:01:27 310431 514
Вот я пальчик круто ригнул, могу ли я теперь как-то все эти веса перенести на соседние пальцы, если у них точно такая же топология?
Аноним 01/11/22 Втр 20:01:34 310650 515
>>310431
Не в тот тред пишешь
Настройки X
Ответить в тред X
15000
Добавить файл/ctrl-v
Стикеры X
Избранное / Топ тредов