Главная Юзердоски Каталог Трекер NSFW Настройки

Искусственный интеллект

Ответить в тред Ответить в тред
Check this out!
<<
Назад | Вниз | Каталог | Обновить | Автообновление | 563 438 87
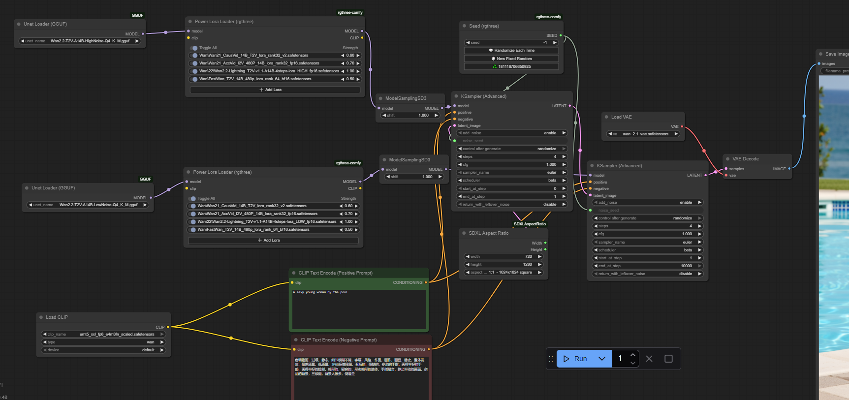
Stable Diffusion тред X+166 /sd/ Аноним 24/08/25 Вск 19:12:41 1330740 1
image.png 1914Кб, 1536x768
1536x768
image.png 2333Кб, 1328x1328
1328x1328
image.png 3606Кб, 1664x1344
1664x1344
image.png 3954Кб, 1280x1664
1280x1664
Тред локальной генерации

База:
→ Приложение ComfyUI https://www.comfy.org/download
→ Приложение Forge https://github.com/lllyasviel/stable-diffusion-webui-forge
→ Примеры https://comfyanonymous.github.io/ComfyUI_examples/
https://comfyui-wiki.com/ (откуда, куда, как)
→ Менеджер расширений https://github.com/ltdrdata/ComfyUI-Manager (автоустановка, реестр расширений)
→ Модели https://civitai.com/

ЧТО НОВОГО АКТУАЛЬНОГО ЗА ГОД

• Qwen Edit (SOTA модель для редактирования картинок).
• Релиз Chroma.
• Qwen Image (SOTA модель для генерации картинок).
• Flux Krea.
• Wan 2.2 (подходит для генерации картинок).
• NAG (негативный промпт на моделях с 1 CFG)
• Лора Lightning для Qwen, Wan ускоряет в 4 раза. Nunchaku ускоряет модели в 2-4 раза. DMD2 для SDXL ускоряет в 2 раза. Пример: 4-8 шагов, CFG 1. https://huggingface.co/tianweiy/DMD2/blob/main/dmd2_sdxl_4step_lora_fp16.safetensors,
CFG 3 для NoobAI https://huggingface.co/YOB-AI/DMD2MOD/blob/main/LYC-DMD2MOD%20(Dmo%2BTffnoi).safetensors,

Оффлайн модели для картинок: Stable Diffusion, Flux, Wan-Video (да), Auraflow, HunyuanDiT, Lumina, Kolors, Deepseek Janus-Pro, Sana
Оффлайн модели для анимации: Wan-Video, HunyuanVideo, Lightrics (LTXV), Mochi, Nvidia Cosmos, PyramidFlow, CogVideo, AnimateDiff, Stable Video Diffusion
Приложения: ComfyUI и остальные (Fooocus, webui-forge, InvokeAI)

► Предыдущий тред >>1324255 (OP)https://arhivach.hk/?tags=13840
Дополнительно: https://telegra.ph/Stable-Diffusion-tred-X-01-03
Аноним 24/08/25 Вск 19:26:24 1330747 2
image.png 2318Кб, 1088x1440
1088x1440
image.png 3451Кб, 1088x1600
1088x1600
image.png 2611Кб, 1088x1440
1088x1440
image.png 2579Кб, 1088x1440
1088x1440
Мне ваш реализм в прошлом треде не нравится. Смотрите, как легко чел без пост-пердолинга делает.
https://civitai.com/user/Danrisi/images
Раз такое дело, тоже попробовал его лору на ван и жидко пукнув, обмяк. Походу, надо без light юзать и не на euler-beta. Да и шум надо применять как-то грамотно по маске глубины и яркости.
Аноним 24/08/25 Вск 19:30:11 1330750 3
Добрый вечОр!

>>1330747
Симпатично. Очень.
Аноним 24/08/25 Вск 19:54:32 1330769 4
Не хочет эта блядь заводиться. FaceID Plus v2. Ругается, что нет Clip Vision. Да я их сука положил туда, переименовал. Всё равно. Залупа ебучая. Анончик, которого я спрашивал в прошлом треде, скинь названия своих клип_виженов?

CLIP-ViT-bigG-14-laion2B-39B-b160k.safetensors
CLIP-ViT-H-14-laion2B-s32B-b79K.safetensors

Суки, напрограммировали свою ноду ебучую без возможности выбора вручную, а мне ебись!
Аноним 24/08/25 Вск 20:12:31 1330791 5
Аноны, какие модельки сейчас почёте для nsfw?
Последний раз генерировал что-то год назад где-то с lustify вроде бы и big asp, а это был sdxl.
А как дела сейчас обстоят?
Аноним 24/08/25 Вск 20:17:51 1330795 6
>>1330791
Flux с undressing лорой заебок, WAN2.2, но видео.
Ну qwen image, жду когда выкатят NSFW лору для qwen image edit, но мне интересно со знакомыми бабами, а так просто не вставляет. Да на чём хочешь ебашь, всего хватает чтобы надрочиться.
Аноним 24/08/25 Вск 20:21:55 1330798 7
Балять, а для флюкса вместо сранья кучей тэгов надо что-ли красночные портянки описывать что именно ожидаешь увидеть? Яяябать.
Аноним 24/08/25 Вск 20:23:44 1330799 8
>>1330798
в kontext очень важен промпт, а в обычном не знаю.
Аноним 24/08/25 Вск 20:24:30 1330800 9
1756056269706.png 3670Кб, 1344x1728
1344x1728
>>1330769
> без возможности выбора вручную
Есть, но не рекомендую. Unified Loader для реюза удобнее. Конкретно для faceid plus v2 из клипвиженов нужен только CLIP-ViT-H-14-laion2B-s32B-b79K.safetensors.
Аноним 24/08/25 Вск 20:25:40 1330802 10
>>1330791
Chroma на основе Flux, что-то вроде Пони для SDXL.
Аноним 24/08/25 Вск 21:00:26 1330832 11
>>1330800
Кек, так это ты мне подарил мечту белоруса в прошлом треде?

Да вот я уже всё скачал, что в репе указано, щас опять сижу комфи обновляю.

Аноним 24/08/25 Вск 21:07:58 1330835 12
1756058876925.png 3602Кб, 1280x1664
1280x1664
1756058877275.png 3609Кб, 1280x1664
1280x1664
1756058877608.png 3600Кб, 1280x1664
1280x1664
>>1330832
> мечту белоруса
Нет, не я.

Похоже уперся либо в лимит того, что qwen способен переварить, либо в 1 cfg.
an attractive happy young adult woman in a short yellow strapless dress sitting on a pile of potatoes with her straight legs apart exposing her red and black stripped panties, potato field and industrial zone behind it in the background, in the foreground directly in front of the woman there is a marching band of rats dressed in Scottish kilts walking by and playing various tiny musical instruments including but not limited to drums and trumpets and bagpipes, to the left of the woman is a pterodactyl in a top hat standing on one leg and holding a grocery bag with a logo depicting Belorussian flag and text 'Батька inc.', and on the right side behind the woman there is a happy piglet driving in a red tractor
Аноним 24/08/25 Вск 21:18:21 1330843 13
>>1330800
Поделись, пожалуйста, своим конфигом для face_id. У меня пока что мордовки какие то ебучие получаются. Какие веса используешь, что в самом IPadapter прописано, в семплере, молю!

Вообще, я всегда пользовался InstantID, вот там работает, но всё равно это не похоже на нормальный результат.
Аноним 24/08/25 Вск 21:24:26 1330847 14
>>1330791
Продолжай и дальше на них сидеть, всё остальное залупа коня. По пол года ждешь одну генерацию и не факт что нормально выйдет.
Аноним 24/08/25 Вск 21:33:51 1330849 15
1756060430356.png 330Кб, 1350x861
1350x861
1756060430389.png 214Кб, 2002x693
2002x693
1756060430422.png 3540Кб, 1344x1728
1344x1728
>>1330843
> конфигом для face_id
Как-то так.
> в семплере
Слишком холиварный вопрос. Можешь смело использовать свои привычные настройки.
Аноним 24/08/25 Вск 21:37:19 1330851 16
>>1330849
Бля..
Не удивительно, что у меня нихуя не получается. Я вопрос хотел с кондачка порешать!
А тут то, аж три фотки, всё по уму.

Благодарствую!
Аноним 24/08/25 Вск 21:41:55 1330854 17
>>1330851
Одной вполне достаточно для большинства ситуаций. В FaceID 3 могут улучшить результат, особенно если нужно повернуть голову промптом. В IPAdapter в большинстве случаев только одну.
Аноним 24/08/25 Вск 21:46:54 1330859 18
>>1330799
Есть образец что и как именно писать этому рваному контексу? Я ему теги, он мне хуй. Я ему сказочную портянку, он только волосы перекрашивает. Че ему надо-то блять?
Аноним 24/08/25 Вск 21:53:45 1330862 19
image.png 24Кб, 806x337
806x337
Блядь, какое-то слово из спам-листа, я ебу что ли?
Аноним 24/08/25 Вск 22:09:35 1330868 20
1756062574349.png 3634Кб, 1344x1728
1344x1728
>>1330862
> нод таких нет
Там только ipadapter on cubiq (который у тебя есть) и ComfyUI-KJNodes внутри сабграфов.
Аноним 24/08/25 Вск 22:12:44 1330869 21
>>1330868
Значит что-то я мозги ебу.
Благодарю тебя от всей души! И за терпение отдельно.
Аноним 24/08/25 Вск 22:14:58 1330871 22
>>1330862
Блять, заебок. Добился от этой хуйни что нужно. Но поебать, щас еще qwen подергаю.
Аноним 24/08/25 Вск 22:16:04 1330872 23
>>1330871
Я в прошлом треде писал, что у Flux есть особенность, что он делает только то, что ты просишь. А Qwen переёбывает всё изображение, так что осторожнее.
Аноним 24/08/25 Вск 22:22:24 1330875 24
Что будет если я попытаюсь запустить 15гб модель на карте 8гб? Чего ожидать? Она не сгорит, не взорвется, комп не зависнет намертво? Придется лишь ждать два часа одной картинки 1024х1024? Боюсь нажимать запуск.
Аноним 24/08/25 Вск 22:23:31 1330876 25
ComfyUItempfnvz[...].png 2258Кб, 1368x1024
1368x1024
Аноним 24/08/25 Вск 22:24:59 1330878 26
>>1330875
Зачем, а главное нахуя!?
Есть же модели под 8гб
Аноним 24/08/25 Вск 22:25:41 1330880 27
ComfyUItempfnvz[...].png 2239Кб, 1368x1024
1368x1024
Аноним 24/08/25 Вск 22:26:11 1330881 28
ComfyUItempfnvz[...].png 2297Кб, 1368x1024
1368x1024
Аноним 24/08/25 Вск 22:26:47 1330882 29
>>1330875
Ну она ибо скажет, что не хватает памяти и перестанет выполняться, либо ебанёт тебе в RAM, но по-моему, просто так это не работает.
Аноним 24/08/25 Вск 22:33:45 1330888 30
>>1330875
Квантизацию для кого сделали?
Качай ггуфы и примеряй какой уровень квантизации зайдет.
Аноним 24/08/25 Вск 22:33:55 1330889 31
>>1330872
Да я криокамере был почти год, в том мире еще СДоХЛя рулила.
Аноним 24/08/25 Вск 22:34:10 1330890 32
1756063982548.webp 94Кб, 896x1152
896x1152
1756063982551.png 4015Кб, 1792x2304
1792x2304
1756063982552.webp 124Кб, 896x1152
896x1152
1756063982552.png 4332Кб, 1792x2304
1792x2304
Как же заебал ван. Почему он из норм азиаток делает аналог азиатских бимбоунитазов с дефолтным ебалом.
Аноним 24/08/25 Вск 22:34:48 1330891 33
>>1330875
Примерно это:
>[drm:nv_drm_gem_alloc_nvkms_memory_ioctl [nvidia_drm]] ERROR [nvidia-drm] [GPU ID 0x00000100] Failed to allocate NVKMS memory for GEM object
>Out of memory: Killed process 280216 (python)
Аноним 24/08/25 Вск 22:35:35 1330892 34
30143f36-b5cf-4[...].png 1324Кб, 1152x1536
1152x1536
2353d3ee-1abc-4[...].png 1391Кб, 1152x1536
1152x1536
0662505a-2b40-4[...].png 1353Кб, 1152x1536
1152x1536
072cddf8-bb21-4[...].png 1389Кб, 1152x1536
1152x1536
Гайз, подскажите модели, лоры, конфиги на всратый реалистик. Так чтоб будто на древний раъебанный Kodak снимали. Чем хуже- тем лучше
Аноним 24/08/25 Вск 22:40:22 1330894 35
Аноним 24/08/25 Вск 22:43:56 1330897 36
Аноним 24/08/25 Вск 22:45:32 1330900 37
>>1330894
Неплохо, но неужели на SD ничего не изобрели ?
Аноним 24/08/25 Вск 22:46:56 1330901 38
>>1330900
SD и SDXL были моими первыми моделями, сейчас уже не слежу за ними. Правда, ipadapter faceid захотелось освоить. ТАк шо, удачи!
Аноним 24/08/25 Вск 23:22:17 1330921 39
Аноним 24/08/25 Вск 23:51:37 1330943 40
>>1330921
Если будете юзать qwen, то никочайти Qwen_Image_Edit-Q4_0.gguf
Это залупа полная. На реддите тоже с такой хуйнёй столкнулись, лучше взять Qwen_Image_Edit-Q4_K_M.gguf или K_S
Вот только K_M весит 13.1 GB, а VRAM у меня всего 12 GB. Ща посмотрим, ёбана, как работать буит.
Аноним 24/08/25 Вск 23:53:36 1330945 41
Блять, подолбился в флакс и квен со своей 4080супер и понел что нужно было брать 4090.
Аноним 25/08/25 Пнд 00:02:50 1330950 42
>>1330945
У меня 3060 12GB за 30к

Сегодня смотрел 3090

Ебать, а

на хуяндексе минималка 130к
Аноним 25/08/25 Пнд 00:40:50 1330961 43
>>1330943
K_M заебись
Для 12gb vram-блядей пойдёт
Аноним 25/08/25 Пнд 01:18:30 1330977 44
1756073909825.png 3229Кб, 1920x1040
1920x1040
Аноним 25/08/25 Пнд 01:21:30 1330981 45
>>1330950
>столетняя тухлая видеокарта, которая новой в принципе не существует во вселенной, что бы ни писал ИП АШОТ
>смотрит на Яндексе за 130, а не на Авито за 50
Ну гений, че
Аноним 25/08/25 Пнд 01:25:26 1330984 46
>>1330981
Да ну хуууй знает.
На авито тоже можно очко найти.
А другие, выше по серии, ещё дороже
Нам ж чё важно? 24 гига врам? 24 гига врам.

Хуй с ним, другой вопрос. Можно ли расцензурить florence, чтобы он на порнокартинки не писал ТУТ ИЗОБРАЖЕНА ЧУВСТВЕННАЯ СЦЕНА

Пусть пишет ЧТО ОН ВЗЯЛ СВОЮ ЕЛДУ И ЗАСУНУЛ ЕЙ В ВЛАГАНИШУ
Аноним 25/08/25 Пнд 01:47:27 1330992 47
>>1330943
Лучше взять fp8 в safetesors. Да, файл громадный кажется по сравнению с доступным VRAM. Вот только ошибки OOM не будет, если у соmfy стоит параметр хотя бы --medvram. А работает оно, несмотря на такой огромный offload, все равно быстрее чем gguf-ы. Даже в третьем кванте.

Сейчас gguf нужен тем, у кого даже просто RAM нету для offload. Тем, у кого ее ~16GB. У кого 32 и более - берите fp8, и будет вам счастье.

Да, блин. Пишу прямым текстом - это именно для тех, у кого 12GB vram. Лично проверено (у самого 3060). Разница между fp8 и gguf - - не в пользу последнего, ни по качеству ни по скорости.
Аноним 25/08/25 Пнд 01:59:06 1330993 48
>>1330992
Спасибо большое за совет, бро!

Тогда вопросики:
1. Берем Q3 fp8? Или можно побольше взять? У меня 32 GB RAM.
2. Как работает --medvram? Шо он будет делать? Сливать в RAM?
3. А text encoder оставляем gguf? Там же похер?
Как у тебя самого? Сейчас.

И сорри за кучу вопросов, но просто заинтриговал.

В целом у меня сейчас хорошо работает моделька q4_K_M, vram грузит на 94%. Пропали ебучие артефакты на qwen. Даже повторюсь - не берите Q4_0!
Аноним 25/08/25 Пнд 02:14:14 1330999 49
>>1330993
>1. Берем Q3 fp8? Или можно побольше взять? У меня 32 GB RAM.
FP8 - это просто qwen_image_edit_fp8_e4m3fn.safetensors - оно уже квантовано в 8бит, но не так как gguf. Других нету (и не нужно).
Это, кстати, касается и flux c chroma - они тоже лучше без gguf, и тоже работают так.

>2. Как работает --medvram? Шо он будет делать? Сливать в RAM?
Да. Но это все равно быстрее, чем GGUF. Даже на моем i5-8400 c ddr4.

>>1330993
>3. А text encoder оставляем gguf? Там же похер?
Можно и оставить. Но fp8 safetesors будет быстрее и промпт-процессинг.
Аноним 25/08/25 Пнд 03:03:30 1331026 50
>>1330999
Качаю. Што-ш! Попробуем.
Главное, чтоб с --medvram не наебаться. Да и так то, ничего страшного. Оно просто в залупу ошибку уйдёт.

Спасибо, добрый человек!
Аноним 25/08/25 Пнд 03:06:43 1331027 51
>>1331026
А --medvram по умолчанию включен в ComfyUI, прочитал щас.
Аноним 25/08/25 Пнд 03:07:43 1331028 52
1756080463123.jpeg 813Кб, 1792x2304
1792x2304
Аноним 25/08/25 Пнд 03:18:28 1331029 53
Локальщики, поделитесь актуальной базой, какую модель сейчас лучше всего использовать для генерации реалистичных изображений? Сам очень давно ничего не генерировал, наверное со времен первого стейбла, так что можете считать меня совсем нулевым. Имею 12 кило видеопамяти и 32 оперативной. Интересует и SFW и NSFW (не полноценная порнуха, а скорее эротика, но шобы бабулеху можно было полностью раздеть и ну всё там нормально у нее было без артефактов)
Аноним 25/08/25 Пнд 03:24:03 1331031 54
Аноним 25/08/25 Пнд 03:32:40 1331034 55
>>1330999
Короче, получилось вот как:
Я юзал только модель fp8, не трогал text encoders.
FP8 модель долго загружалась в VRAM, потом в RAM, подготовка длительная. Промпты исполняются за 1.43-1.47 минут.
Изображение сочнее и точнее, всё таки с деталями, которые больше подходят к референсному изображению.
GGUF быстро впихнулся в VRAM и сгенерировался за 1:35. Пикча была худовата. Можно сказать так, что когда ты видишь только gguf генерацию, то тебя она вполне устроит, но если ты включишь FP8, то она будет немного лучше. А сравнивал я Q4_K_M и fp8_e4m3fn.
Конечно, лучше будет вторая, но она помедленнее будет всё равно.

Может быть, конечно, есть вариант, взять GGUF модель какую-нибудь Q8 и глянуть.. Интересно стало.

ТАкие дела.
Аноним 25/08/25 Пнд 03:34:34 1331035 56
>>1331034
И один хуй на текущих лорах всё равно получается пластмасса. А HD кожу не завезли...
Аноним 25/08/25 Пнд 04:52:28 1331047 57
>>1331034
Сравнивать скорость надо по второй генерации, когда все модели уже в памяти (обычной). У меня она занимает 60-70 секунд на стандартном workflow из темплейтов comfy (там уже есть для qwen-edit) с 4-шаговой лорой. Правда, если все модели целиком в память не лезут - подгрузка, конечно, будет есть время...
Аноним 25/08/25 Пнд 04:59:04 1331048 58
>>1331035
qwen, что image, что edit, это пока не про фотореализм, IMHO. А вот стилизация под различный art - это у него хорошо выходит. Плакаты, pin-up, аниме, classic oil painting by... Вот это все.
При попытке в симуляцию фото, основная беда у него даже не с персонажами, а с задниками. Картинка-картинкой, почти всегда.
Аноним 25/08/25 Пнд 09:24:36 1331104 59
Кстати, а где взять-то nsfw модели флакса, хуякса и тд? Я походу в глаза ебусь и в гугле хуйню пишу.
Аноним 25/08/25 Пнд 11:01:21 1331163 60
>>1330800
Скинь воркфлоу анон
Аноним 25/08/25 Пнд 11:01:34 1331165 61
Qwen00009.png 906Кб, 1241x957
1241x957
>>1330894
>>1330901

Ну кстати зачотно выходит с Квеном.

Вчера 40 минут одну фотку генерил, охуел от такой скорости. А потом смотрю, а там конфиги на 50 шагов по дефолту стоят. Проперделся с этого. Подключил лору на 4 шага - рабочий варик

Дякую
Аноним 25/08/25 Пнд 11:24:27 1331178 62
Аноним 25/08/25 Пнд 11:28:16 1331181 63
1756110495774.webp 2090Кб, 1344x1728
1344x1728
Аноним 25/08/25 Пнд 12:23:26 1331210 64
>>1331165
>охуел от такой скорости
а я поел говна еще более тупым и лагающим способом, пришлось включить своп лол.
Аноним 25/08/25 Пнд 12:29:15 1331217 65
>>1331178
>Wan сейчас нет общей модели, любители порно
Ван 22 следует промпту и там порно може напромптить. Но для этого нужны руки. Единственное. при минете может иногда хуй откусить, как мороженку. Но это только в 2 случаях из 5.
Аноним 25/08/25 Пнд 12:35:37 1331227 66
>>1331181
Спасибо ! Установил все ноды и все равно пишет Clear Text
in subgraph 'FaceID_inputs'
Аноним 25/08/25 Пнд 12:44:35 1331231 67
>>1331227
Это из ComfyUI_yanc. Можешь Clear Text ноды просто удалить, они там для того, чтобы только dot оставить на входе сабграфа без поля ввода.
Аноним 25/08/25 Пнд 13:11:14 1331236 68
>>1331231
Уже разобрался. Теперь вот это лезет IPAdapterUnifiedLoaderFaceID
IPAdapter model not found
Аноним 25/08/25 Пнд 13:19:47 1331240 69
>>1331236
Чтобы UnifiedLoader правильно работал всё должно лежать в указанных https://github.com/cubiq/ComfyUI_IPAdapter_plus?tab=readme-ov-file#installation местах и с указанными именами. Конкретно для того воркфлоу нужно:
models/clip_vision/CLIP-ViT-H-14-laion2B-s32B-b79K.safetensors
models/ipadapter/ip-adapter-faceid-plusv2_sdxl.bin
models/loras/ip-adapter-faceid-plusv2_sdxl_lora.safetensors
models/ipadapter/ip-adapter-plus-face_sdxl_vit-h.safetensors
Аноним 25/08/25 Пнд 13:34:23 1331244 70
Ебать, я думал это шизики пишут, а оказывается 48-dc реально всегда генерит лучше HD v1 или v2. Выходит то же самое, но чуть меньше проебов. Сравнивал на пикчах от 1 до 2+ мгп, на клоунах, с лоу степ лорами и без.
https://huggingface.co/silveroxides/Chroma-Misc-Models/tree/main
Аноним 25/08/25 Пнд 13:44:47 1331248 71
>>1331240
Все скачал все закинул по папкам , но генерит черный фон просто
Аноним 25/08/25 Пнд 13:47:57 1331251 72
>>1331248
На превью ксамплера тоже?
Аноним 25/08/25 Пнд 13:52:33 1331253 73
>>133125
Ксамплер да. 4 лоры которые воркфлове тоже скачал, не помогает
Аноним 25/08/25 Пнд 13:59:13 1331259 74
Аноны, как в комфи сохранить результат генераций? Я имею ввиду историю генераций.
В форкусе всё само пишется и удобно посмотреть конфиг и промт.
Аноним 25/08/25 Пнд 14:00:46 1331260 75
>>1331253
Закрой воркфлоу и открой из картинки заново.
Аноним 25/08/25 Пнд 14:14:05 1331267 76
>>1331259
Так результат или конфиг и промт. Для результата используешь Save Image ноду (или Save Video). Чтобы посмотреть конфиг, перетаскиваешь сгенерированную ранее картинку в конфи и всё загружается.
Аноним 25/08/25 Пнд 14:20:45 1331274 77
>>1331259
Посмотри в настройках, может можно отключить удаление папки temp при перезапуске. Ебанутый реквест.
Аноним 25/08/25 Пнд 14:21:29 1331276 78
>>1331267
А нет такого чтобы всё сохранялось автоматом?
Например, в процессе я могу сотни пикч сделать, но потом мне нужно вернуться и глянуть как и что я делал раньше.
Аноним 25/08/25 Пнд 14:25:37 1331280 79
Аноним 25/08/25 Пнд 14:32:48 1331286 80
>>1331280
Ну хз, значит чего-то не хватает. Мимо FaceID, без рероутов и без детейлера хоть генерируется?
Аноним 25/08/25 Пнд 14:55:42 1331297 81
image.png 99Кб, 691x887
691x887
image.png 88Кб, 704x883
704x883
image.png 38Кб, 686x297
686x297
охуеть, в удивительное время мы живём, можно быть тупой пустоголовой болванкой и получить от карманного прогера что хочешь без рекламы и смс за наносек...
Если кому надо
http://pastie.org/p/4guLUeIxqBf8fXZ0GKo0od
Аноним 25/08/25 Пнд 15:26:12 1331326 82
1756124771459.png 4149Кб, 1536x1536
1536x1536
>>1331297
Кажется она падает.
Аноним 25/08/25 Пнд 15:46:01 1331361 83
>>1331297
> можно быть тупой пустоголовой болванкой
Секрет в этом. Когда ты тупой, ты не хочешь ничего уникального и нового. А старое миллион раз сделанное нейронка может.
Аноним 25/08/25 Пнд 15:48:46 1331366 84
>>1331165
лайтнинг лору используй, в прошлом треде расписывали. А если SFW, то и вовсе в вебе в бесплатном чате.
Аноним 25/08/25 Пнд 15:49:38 1331367 85
midjourney aest[...].png 1525Кб, 920x1160
920x1160
Аноним 25/08/25 Пнд 15:50:43 1331368 86
>>1331326
содомит
>>1331361
это скорей из области: не очень-то и надо было, но раз можешь дать - давай, но быстро, а если нет - иди на хуй, т.к. время на просьбу кого-то или тратить время на мелочи не хочется
И тут нейронка заебись в этой нише
Аноним 25/08/25 Пнд 15:56:05 1331374 87
>>1331368
Да. Для дешёвого ширпотреба фантастический инструмент.
Аноним 25/08/25 Пнд 15:56:27 1331376 88
>>1331367
>Эти волосы.
Жрать захотелось.
Аноним 25/08/25 Пнд 16:00:47 1331387 89
>>1331374
во-во, я о том и пишу
рад за комбайнёров, которые придя домой могут написать стих своей 5й дочке для домашке, рождённой из-за маткапа, т.к. жена тупая доярка тоже, но и она теперь может решить уравнения своему 4му сыну
Аноним 25/08/25 Пнд 16:08:53 1331399 90
>>1331276
Оно и сохраняется автоматом в саму картинку.
Аноним 25/08/25 Пнд 16:13:29 1331406 91
1756127608416.png 1821Кб, 920x1160
920x1160
1756127608599.png 1826Кб, 920x1160
920x1160
1756127608783.png 1831Кб, 920x1160
920x1160
1756127608966.png 1820Кб, 920x1160
920x1160
Аноним 25/08/25 Пнд 16:20:20 1331419 92
>>1331399
Сорян. Нашёл.
Оказывается тута сохраняется всё.
ComfyUI_windows_portable\ComfyUI\output\
Аноним 25/08/25 Пнд 16:26:01 1331424 93
>>1331297
Чел, будь ещё немного гением: сделай тоже самое, но чтобы сохраняло в формате jpg. Я когда-то пытался, но там запара какая-то была с конвертированием и я бросил.
Аноним 25/08/25 Пнд 16:26:54 1331427 94
1756128413915.jpeg 1014Кб, 1664x2432
1664x2432
Аноним 25/08/25 Пнд 16:34:12 1331430 95
Аноним 25/08/25 Пнд 17:00:54 1331450 96
image.png 82Кб, 717x798
717x798
image.png 69Кб, 677x765
677x765
image.png 29Кб, 570x411
570x411
>>1331424
хм, хоть я и юзал сохранение в вебп через ноду с анимацией, но так будет прощё, согласен
держи анонче http://pastie.org/p/6ucRc9JHsEdVjGpzyWKowP
тестанул, меты нет, сохраняет в джпег, он правда изменение сжатия ещё запилил хз работает ли
а вообще https://chat.deepseek.com/ если что, там впн не нужен, всё бесплатно
Аноним 25/08/25 Пнд 17:15:26 1331458 97
image.png 123Кб, 726x395
726x395
image.png 1567Кб, 1920x1088
1920x1088
image.png 744Кб, 1920x1088
1920x1088
ComfyUI00019.png 343Кб, 720x1280
720x1280
>>1331366
>А если SFW, то и вовсе в вебе в бесплатном чате.
Но ведь Qwen Image в чате медленнее чем с Lightning лорой локально.
Аноним 25/08/25 Пнд 17:17:42 1331459 98
ComfyUI00002.png 1162Кб, 1200x896
1200x896
ComfyUI00010.png 1166Кб, 1200x896
1200x896
Аноним 25/08/25 Пнд 17:45:20 1331482 99
1756133119293.jpeg 1100Кб, 2304x1792
2304x1792
1756133119393.jpeg 1130Кб, 2304x1792
2304x1792
1756133119509.jpeg 1105Кб, 2304x1792
2304x1792
1756133119626.jpeg 1112Кб, 2304x1792
2304x1792
Аноним 25/08/25 Пнд 17:47:14 1331485 100
>>1331458
Не у всех видимокарта на 10+
А так да, локально с лайтнингом и батчем и быстрее и картинка больше.
Аноним 25/08/25 Пнд 17:54:20 1331492 101
Аноним 25/08/25 Пнд 18:04:38 1331503 102
ComfyUItempfnvz[...].png 1727Кб, 1024x1152
1024x1152
Аноним 25/08/25 Пнд 18:08:57 1331504 103
>>1331047
Да, там потом ускорилась, но пропорционально первой генерации. И заметил, что на какую-то генерацию может уйти 3 минуты, вот только не понял, из-за чего. Разрешение, на первый взгляд.

>>1331048
Согласен.

>>1331181
За WF спасибо большое. Я, вот, постеснялся вчера спросить.

>>1331165
Отлично! Рад читать, что получилось.

>>1331297
Никогда ещё ворфлоу, сгенерированное гопотой или дипсиком, не заработало. Просто хуита-мешанина при загрузке, всё переёбано и нет связей между нодами. Если получилось что-то, то я очень удивлен.
Аноним 25/08/25 Пнд 18:12:17 1331508 104
Народ, а вы вот что ищете в генерациях? Вот чисто для себя.
Я вот ищу сходство с реальностью, чтоб бабы, сгенерированные мною, были похожи как на настоящих. Настоящих отношений я больше не хочу, мозгоёбства. А тут ты вроде как повелитель фоток, делаешь что хочешь с ними. Типа, как воля к власти, что ли. А ещё эскапизм, я сьёбываюсь от реальности, генерируя всякую хуйню.

А у вас что, аноны?
Аноним 25/08/25 Пнд 18:19:42 1331514 105
>>1331508
>А у вас что, аноны?
Развод лохов на бабло, думающих что я хуйдожник и рисую на заказ. Портфолио во всяких пиксивах и т.п. пруфаю, а долбоёбы верят. Видел ту рекламу в телеге - пМУЖЧИНКИ ПРИШЛИТЕ ФОТО ЖЕНЫ И ПРОФЕССИ АНАЛЬНЫЕ ХУЙДОЖНИКИ НАПИШУТ ЕЁ портрет за 2 дня - это тоже я.
мимо 500к бачей/наносек
Аноним 25/08/25 Пнд 18:33:08 1331524 106
>>1331514
Тоже неплохо!
Но я б так не смог. Нет во мне жилки такой.
Я только для себя генерирую.
Аноним 25/08/25 Пнд 18:40:32 1331532 107
image.png 1492Кб, 976x1088
976x1088
image.png 1633Кб, 976x1088
976x1088
image.png 1502Кб, 976x1088
976x1088
image.png 1361Кб, 976x1088
976x1088
Аноним 25/08/25 Пнд 18:42:29 1331534 108
image 192Кб, 832x1216
832x1216
image 81Кб, 460x677
460x677
>>1331450
>держи анонче
Спасибо! Работает. Давно мечтал о такой ноде.
Аноним 25/08/25 Пнд 18:45:12 1331539 109
>>1331532
Лол, тоже понимаю!
За лору спасибо. Ахуенно.
Аноним 25/08/25 Пнд 19:00:04 1331551 110
>>1331534
рад, что 6 лет обучения в универе на программиста моё умение логиниться в дипсик и 1 минута потраченная на написание в неё запроса принесли кому-то пользу
Аноним 25/08/25 Пнд 19:01:03 1331552 111
image 213Кб, 832x1216
832x1216
image 234Кб, 832x1216
832x1216
image 217Кб, 832x1216
832x1216
image 215Кб, 832x1216
832x1216
Ванлав
Аноним 25/08/25 Пнд 19:02:46 1331555 112
>>1331552
душевно, особенно панталоны 4й
Аноним 25/08/25 Пнд 19:04:25 1331556 113
>>1331552
Здорово, это точно.
Аноним 25/08/25 Пнд 19:09:45 1331559 114
image.png 1382Кб, 976x1088
976x1088
ComfyUI00038.png 1762Кб, 1056x1584
1056x1584
image.png 2096Кб, 1056x1584
1056x1584
image.png 2142Кб, 1056x1584
1056x1584
Приходится прописывать что у персонажа длинные ноги, чтобы Qwen Edit не делал из него коротконожку.
Аноним 25/08/25 Пнд 19:17:27 1331563 115
>>1331508
А я ищу недоступный реальности уровень эстетики.
И дешёвый дофамин.
Ну и да, возможность хоть чуть реализовывать фантазии.

>>1331514
Удивительно количество быдла, покупающего эту срань. Не потому что вообще нейронки срань выдают, а потому что часто срань рекламируют и делают самым ленивым путём.

>>1331559
он коротконожку делает не специально, а пытаясь вместить ноги в кадр. Ищи противоречия в промпте.
Аноним 25/08/25 Пнд 19:18:40 1331565 116
>>1331559
То, что он делает при околоквадратных пикчах, это болезнь полторах и первых тюнов сдохли, поэтому существуют стандарты на разрешение для генерации и авторы тюнов обычно указывают кол-во сурсов в датасете с каким оно разрешением. Попробуй генерить в разршении сдохлей, я хз. У флюса например база это любые пропорции в пределах 2048х2048 а тут походу скорей всего он запиливался под вайдскрины смартфонов и минимум 16:9 разрешение и выше. Тренился на кадрах китайских фильмах это я жопой чую.
25/08/25 Пнд 19:36:30 1331580 117
00001.jpg 315Кб, 1232x1536
1232x1536
Аноним 25/08/25 Пнд 19:50:46 1331591 118
1756140644693.png 3495Кб, 1664x1344
1664x1344
1756140645043.png 3489Кб, 1664x1344
1664x1344
1756140645360.png 3510Кб, 1664x1344
1664x1344
1756140645710.png 3483Кб, 1664x1344
1664x1344
Аноним 25/08/25 Пнд 20:05:08 1331604 119
Нужен максимально максимальный воркфлоу. Похуй что он не работает, главное чтобы нод лыо дохуя и все в лапше. Зачем - не важно.
Аноним 25/08/25 Пнд 20:07:32 1331608 120
image.png 1729Кб, 1152x928
1152x928
image.png 1585Кб, 928x1152
928x1152
image.png 1682Кб, 848x1248
848x1248
image.png 1847Кб, 848x1248
848x1248
>>1331563
>он коротконожку делает не специально, а пытаясь вместить ноги в кадр. Ищи противоречия в промпте.
Не, это не случается, когда персонаж уже с длинными ногами в оригинальной картинке, получается так только тогда, когда ноги персонажа не были показаны модельке, как тут >>1331458
Тут у мема никогда не было ног и ему приходится придумывать самому и он стремится в короткие мультяшные ноги.

>>1331565
>стандарты на разрешение для генерации и авторы тюнов обычно указывают кол-во сурсов в датасете с каким оно разрешением
Ну так Qwen Image так не делает, только Qwen Image Edit
Разрешение и там и там нативное для всей семейки Qwen - 1056x1584
Аноним 25/08/25 Пнд 20:13:46 1331619 121
>>1331565
таки да, многие нейронки болеют привязкой полноростовых фото к формату.
Аноним 25/08/25 Пнд 20:13:56 1331620 122
>>1331563
>эстетики
Это очень важно, кстати. Но у меня не было никогда такого, прям ВАУ ЕБАТЬ.

Хотя, но отходя от эстетики, первый раз я ахуел от нейросетей, когда впервые facefusion-ом фейссвапнул порноактриссу с лицом моей знакомой. Вот тут я ахуел. А потом понеслось.. Пока лучшие варианты сходства держатся за WAN. Потом, похуже, qwen image edit (он, сука, может ВМЕСТИТЬ НОГИ В КАДР, в отличие от kontext), потом уже kontext, как тупо редактор определенной области. А потом уже SDXL. А другие как-то обошли меня стороной вещи. Что вот ещё интересного попробовать? Чёт Chroma меня не вставила пока. Да и с редакторами контекста поинтереснее мне играться. Но ту дрожь я никогда не забуду, когда я впервые ахуел от нейросетей, лол. У тебя в голове взрывается фейерверк от понимания, что ты любую хуйню можешь рисовать при должном умении.
Аноним 25/08/25 Пнд 20:17:30 1331626 123
image.png 675Кб, 1401x767
1401x767
Аноним 25/08/25 Пнд 20:25:02 1331636 124
А можно в контекст моделях загрузить несколько картинок, чтобы она скомпоновала это в страницы комикса?
Аноним 25/08/25 Пнд 20:26:14 1331639 125
image.png 25Кб, 395x325
395x325
Аноним 25/08/25 Пнд 20:30:30 1331647 126
>>1331620
А у меня вот было от эстетики вау, прям аж сердце быстрее забилось. Но для этого нужна сдхл широкого профиля и лоры.

>>1331626
про гопника не особо много знает, но российскую архитектуру уловила
Аноним 25/08/25 Пнд 20:31:54 1331650 127
>>1331639
Да, на родном языке писать куда удобнее.
Но вот какие-то тонкие понятия на русском хуже ловит.
А комбинированный промпт хоть и умеет, но не рекомендуют.

В принципе, учитывая, что модель заточена на естественный язык, можно чатботами переводить.
Аноним 25/08/25 Пнд 20:32:29 1331651 128
>>1331639
нсфв гоняю, работает на сисик-писик. На хуи отдельная лора там.
Аноним 25/08/25 Пнд 20:35:15 1331654 129
>>1331651
>На хуи
Видел, но пока обошёлся.

А это самое. Вот по той ссылке гоняешь? Как у неё с кожей? Така же хуйня? Пластилин ебучий? И сиськи важны ещё, на мультиконцептуальной лоре всё время огромные сиськи. А мне такие не нужны.
Аноним 25/08/25 Пнд 20:37:10 1331657 130
image.png 287Кб, 1080x361
1080x361
image.png 7351Кб, 2048x3072
2048x3072
image.png 693Кб, 1303x747
1303x747
image.png 2573Кб, 1920x1088
1920x1088
>>1331636
Да, но метод немножко костыльный, ты просто посылаешь две склеенные картинки и говоришь кто из них делает что с другим.
Аноним 25/08/25 Пнд 20:42:37 1331667 131
>>1331651
Прикол у Квена ещё в том, что хотя бы на типовых жестах довольно редко или малозаметно портит руки. Отсев картинок идёт по содержанию, а не как со сдохлей 90% сразу на удаление из-за рук.
В итоге скорость генерации на одну пригодную картинку выше, несмотря на то что скорость генерации 1й картинки в разы ниже.
Хотя с лайтнинг логой и в батче 40 секунд на картинку даже на моей несвежей 3060х12
Аноним 25/08/25 Пнд 20:43:53 1331669 132
>>1331657
Немного не то, но тоже норм. Она весит как обычная Квин?
Аноним 25/08/25 Пнд 20:48:19 1331679 133
image.png 821Кб, 1379x750
1379x750
image.png 386Кб, 1082x723
1082x723
>>1331657
>ты просто посылаешь две склеенные картинки
Под слкееными имеется в виду то, что вот настолько тупо склееные.

>>1331669
Да.

Далеко не всегда может адаптировать стиль объекта, может из-за того что именно эту машину не знает.
Аноним 25/08/25 Пнд 20:50:37 1331680 134
>>1331679
>Далеко не всегда может
Хотя бы как заготовка норм. Руками делать дольше, наверное. Сейчас попробую.

А к ней уже выпустили ускорялки? А то 20 шагов как-то долго делается на обычной Квин
Аноним 25/08/25 Пнд 20:52:17 1331682 135
image.png 416Кб, 1408x661
1408x661
Аноним 25/08/25 Пнд 20:55:59 1331685 136
1756144558988.png 3554Кб, 1664x1344
1664x1344
Джва года ждал.
Аноним 25/08/25 Пнд 20:57:01 1331688 137
2025-08-25205316.jpg 126Кб, 604x1084
604x1084
2025-08-25205450.jpg 181Кб, 978x911
978x911
2025-08-25205503.jpg 73Кб, 555x863
555x863
>>1331654
Да, вот именно её гоняю. А другой и нет пока.

Кожу по умолчанию может мылить. Но если просить реализм, фото, натуральную, то лучше всё это. При реализме пытается в оволосение и пушок даже без просьб.

По размеру сиськи любые естественных типовых размеров точно делает. Но для мелких нужно иногда указывать нелегальные тэги, как и у других моделей тесная связка понятий. Если девушка полная, то плюс к размеру груди, если фотография эротическая — ещё плюс.

Можно пробовать потом эдитом уменьшить.

>>1331657
Это что за модели так умеют?
Аноним 25/08/25 Пнд 20:58:10 1331689 138
>>1331679
> что вот настолько тупо склееные.
Ты ебанат? Нахуя для этого нейронку гонять?
Аноним 25/08/25 Пнд 20:59:17 1331692 139
>>1331682
Спасибо. Жду пока скачается ;3
Аноним 25/08/25 Пнд 21:02:44 1331696 140
image.png 529Кб, 1687x722
1687x722
image.png 274Кб, 1248x848
1248x848
image.png 1904Кб, 1920x1088
1920x1088
>>1331688
>Это что за модели так умеют?
Ну сначала Flux Kontext умел, но он наверное сейчас уже и не нужен, так как Qwen Image Edit умеет лучше.

>>1331689
Ты думаешь я буду изучать фотошоп для такого, да мне его и качать не охота, лол. Под тупой склейкой я имел ввиду пик 2 как инпут.
Аноним 25/08/25 Пнд 21:10:54 1331709 141
>>1331696
да нахуя фотошоп?
Хоть Fire alpaca, хоть команду для imagemagic
Хоть напрямую блядь в комфи склей, он умеет!
Нужна нода для определения размера картинки. Большую под меньшую по высоте подогнал, сдвинул вторую на размер первой. Всё.

Я даж уверен, есть онлайн-хуйня для этого. Возлагать чисто механическую алгоритмическую задачу на нейронку это ебануться же!
Аноним 25/08/25 Пнд 21:19:38 1331720 142
image.png 818Кб, 1456x720
1456x720
image.png 2199Кб, 1920x1088
1920x1088
image.png 735Кб, 1328x800
1328x800
image.png 2009Кб, 1920x1088
1920x1088
Где-то была фотка косплеерши на нее. Та которая в мемах была или в другом стиле с клоузапом на лицо. Не напомните где?
Аноним 25/08/25 Пнд 21:20:45 1331721 143
1756146045051.png 3570Кб, 1280x1664
1280x1664
Аноним 25/08/25 Пнд 21:29:32 1331733 144
image.png 214Кб, 1054x711
1054x711
>>1331709
хз почему ты решил, что я уже так не делаю.
Аноним 25/08/25 Пнд 21:29:46 1331735 145
ComfyUI00195.png 1155Кб, 784x1328
784x1328
>>1331688
Попробуй, няша, вот эти две лоры, может получше будет:

https://civitai.com/models/1851673/mcnl-multi-concept-nsfw-lora-qwen-image?modelVersionId=2105899
https://civitai.com/models/954678/flatchest?modelVersionId=2140745

Первая вес 1, вторая 0.80

Пикрил не очень удачный, но зато без моих знакомых тянок, лол
Очень сильно qwen зависит от качества исходного изображения
Аноним 25/08/25 Пнд 21:33:19 1331742 146
image 236Кб, 832x1216
832x1216
image 227Кб, 832x1216
832x1216
image 192Кб, 1344x768
1344x768
Ну почему есть квин-эдит, хотя лучше бы был ван-эдит
Аноним 25/08/25 Пнд 21:38:19 1331752 147
>>1331742
Двачую.

А вообще, где-то в ван треде я видел, как в реалтайм бабу раздевали, она че то там в вебку смотрела. И как мне показалось, не покадрово.

Но не вдавался в подробности. Понятное дело, что это не то, но хоть что-то мало-мальски похожее.
Аноним 25/08/25 Пнд 21:40:53 1331756 148
image.png 3301Кб, 1280x1664
1280x1664
image.png 1362Кб, 1376x768
1376x768
image.png 1199Кб, 896x1184
896x1184
Аноним 25/08/25 Пнд 21:41:45 1331758 149
А можно как-то сделать, чтобы после каждого прогона модель не выгружалась из памяти? А то она дольше занружается, чем генерирует
Аноним 25/08/25 Пнд 21:44:21 1331759 150
>>1331733
ну так а нахуя тогда НЕЙРОНКА которая склеивает?

>>1331735
Первая и так, вторую попробую. Спасибо.
Аноним 25/08/25 Пнд 21:45:10 1331760 151
>>1331758
по умолчанию и не выгружается. Ищи настройки.
Аноним 25/08/25 Пнд 21:46:42 1331761 152
>>1331742
>>1331752
Вообще да, видел как люди делают с лорами и без лор тоже промпты на моментальный свап чего-то в картинке, к примеру баба моментально переносится куда-то и занимает какую-то позу. Потом вытаскивают последний кадр и типа получается эдит. Но это еще более костыльный вариант чем склейка двух картинок для едита и контекста.

>>1331758
Ну, можно выбрать более квантизированную версию модели, если выгрузка происходит из-за недостатка памяти. А так вообще Комфи не должен выгружать модель, если она уже помещается, может только если ты меняешь промпт и для текстового энкодера не хватает, по этому приходится выгружать. Текстовый энкодер тоже можно выбрать fp8 вместо fp16 к примеру.
Аноним 25/08/25 Пнд 21:48:33 1331762 153
>>1331752
Не понятно, что ты имеешь в виду, но через маску можно зафиксировать лицо и другие части фото, подключить лору на раздевание и сделать или видео инпейнт, или даже сразу описать голой и сгенерить только первый кадр.
>>1331742
Ещё есть какой-то васянский киджаевский flow-edit, который вроде так и должен работать, но хуй знает это реализовано, учитывая, что это просто код, а не отдельная модель.
>>1331761
>костыльный вариант
Зато у чистого ван одно из лучших сохранений лица.

Конечно, это всё не одной кнопкой, как вы тут привыкли, сначала надо смастерить воркфлоу.
Аноним 25/08/25 Пнд 21:49:37 1331765 154
>>1331759
>ну так а нахуя тогда НЕЙРОНКА которая склеивает?
Нет нейронки которая склейвает, где ты ее видишь блеать?
В воркфлоу встроены инструменты на основе Комфи, чтобы не вылезать никуда из окна комфи, когда нужно две картинки запихнуть в модель как одну.
Аноним 25/08/25 Пнд 21:52:44 1331769 155
1756147963123.png 3530Кб, 1280x1664
1280x1664
>>1331756
Уже двушки балтики в банках начали выпускать? Как я стар. Ты на 4step сидишь?
Аноним 25/08/25 Пнд 21:54:51 1331771 156
ComfyUI00106.png 903Кб, 1312x792
1312x792
Аноним 25/08/25 Пнд 21:54:56 1331772 157
>>1331761
Может действительно слишком большая, хз. У меня почти забита 32Гб оперативки и перед каждой генерацией видно как модель заливается в видеопамять (24Гб).

>>1331762
>через маску
Можно поподробнее, как указать модели работать с маской?
Аноним 25/08/25 Пнд 22:01:21 1331775 158
>>1331769
>Ты на 4step сидишь?
Да. Скорость превыше всего - больше допамина, больше!

>>1331771
Я все таки не понял как писать текст кириллицей через Квен.
Аноним 25/08/25 Пнд 22:06:25 1331781 159
image.png 7Кб, 676x147
676x147
>>1331775
хз, бывают ошибки, но и пишет ведь!
главное не писать in cylillic lettters и прочий бред
Аноним 25/08/25 Пнд 22:08:12 1331783 160
>>1331765
Вот же вопрос >>1331636
Ты тут буквально спрашиваешь, какая модель картинки склеивает.
Аноним 25/08/25 Пнд 22:18:40 1331797 161
ComfyUI00040.png 1238Кб, 1512x688
1512x688
687967896789.PNG 762Кб, 1287x728
1287x728
Неплохо.
Но либо я неправильно делаю, либо она не различает несколько персов.
Аноним 25/08/25 Пнд 22:30:43 1331811 162
1756150242385.png 4204Кб, 2016x1152
2016x1152
>>1331797
> не различает несколько персов
Я тоже не различаю. На входе два разных персонажа или одна?
Аноним 25/08/25 Пнд 22:34:57 1331823 163
>>1331366
что еще за бесплатный чат?
Аноним 25/08/25 Пнд 22:36:05 1331827 164
>>1331797
Color bleeding же, тот самый, не побежденный.
Можно попробовать по сложности сначала сделать два объекта (персонажа) потом результат склеить с другой картинкой и уже с ней попросить следующее действие. Если модель уже не справляется со сложностью.
Аноним 25/08/25 Пнд 22:43:45 1331848 165
ComfyUI00044.png 1047Кб, 1624x640
1624x640
678967896789678[...].PNG 920Кб, 1530x724
1530x724
>>1331811
Один перс, но в разной одежде. Модель просто забивает на часть запроса

>>1331827
Ну не протекание, а скорее она просто не понимает что делать с персом.
Если взять двух разных, то лучше (пикрил).
Но если я хочу сделать ее в одежде клоуна, то она уже путается и просто пихает клоуна на картинку
Аноним 25/08/25 Пнд 22:52:04 1331866 166
1756151523544.jpeg 1396Кб, 2688x1536
2688x1536
>>1331848
Попробуй указать, что слева голая, а справа в бикини. По крайней мере обычному квену это часто помогает избежать протекания.
Аноним 25/08/25 Пнд 23:13:55 1331900 167
image.png 1388Кб, 1564x691
1564x691
Аноним 25/08/25 Пнд 23:15:14 1331901 168
ComfyUItempofae[...].png 8091Кб, 2304x2560
2304x2560
Аноним 25/08/25 Пнд 23:28:53 1331913 169
ComfyUI00059 (1).png 2865Кб, 1968x1296
1968x1296
ComfyUI00060.png 1235Кб, 1512x688
1512x688
67807890.PNG 538Кб, 1174x679
1174x679
Ну хз. Как-то не сильно помогло в этот раз. Наверное будет проще персов отдельно делать.

И еще у нее какая-то проблема с с сиськами. Без лоры, что кидали выше в треде, Квин не хотела делать тян голой и постоянно натягивала на нее одежду..
Аноним 25/08/25 Пнд 23:37:42 1331922 170
А есть у кого простыня с промптами для qwen edit? Хочется всякое пресетовое для начала попробовать.
Аноним 26/08/25 Втр 00:12:10 1331955 171
>>1331797
Неправильно делаешь. Если персов два - они в промпте должны быть подчеркнуто разными, иначе по дефолту модель сделает их близнецами.
Т.е. так и пиши - "Первая девушка ... сидит слева. Вторая девушка ... сидит справа." Где вместо ... важные детали внешности, для каждой свои. Для каждой - отдельное предложение, и обязательно "маркер" - первая/вторая, или можно им условные имена дать - Ира/Юля. Тогда детали практически не перетекают с одной на другую. Ну, и общие детали тоже отдельным предложением.
Аноним 26/08/25 Втр 00:22:22 1331962 172
1756156940003.png 4237Кб, 1728x1344
1728x1344
1756156940436.png 4372Кб, 1248x1824
1248x1824
1756156940869.png 4478Кб, 1536x1536
1536x1536
1756156941303.png 4172Кб, 1536x1536
1536x1536
26/08/25 Втр 00:32:22 1331967 173
>>1331962
что за модель бро? если ван, то сколько одна картинка генерится?
Аноним 26/08/25 Втр 00:48:41 1331971 174
Аноним 26/08/25 Втр 00:59:26 1331978 175
>>1331913
Круто!
А где воркфлоу брать?
Аноним 26/08/25 Втр 01:01:36 1331981 176
>>1331955
Получается с промтом накосячил, окей.

>>1331978
Я использовал деволтный воркфлоу с сайта Комфи
Аноним 26/08/25 Втр 01:11:48 1331985 177
image.png 658Кб, 1706x840
1706x840
>>1331733
>>1331981
У меня здесь нету с возможностью загрузки нескольких референсов
Аноним 26/08/25 Втр 01:14:44 1331986 178
>>1331985
Просто дабавь ноду для склейки картинок Image Stitch и впихни в нее пару Load Image
Аноним 26/08/25 Втр 02:14:31 1332005 179
Дайте форклоу фана 2.2 для делания видео из картинок, люди добрые. Ну и для генерации картинок.
Аноним 26/08/25 Втр 02:16:19 1332007 180
image.png 141Кб, 1691x726
1691x726
stic3ker.webp 17Кб, 512x512
512x512
s2ticker.webp 19Кб, 512x512
512x512
>>1331986
Ну почти...С этим уже можно что-то делать.
А если я захочу например позу с Войжака 1 и ебало Войжака 2 и чтоб итоговая пикча была 1:1 ?
Аноним 26/08/25 Втр 02:21:59 1332015 181
>>1332007
Тут уже хз, я сам только сегодня скачал
Аноним 26/08/25 Втр 07:50:26 1332110 182
image 770Кб, 1080x1675
1080x1675
На озоне вот такая штука попалась. 11 гигов врам за 16к рублей, видео выхода нет. Для майнинга генерации пойдет?
Аноним 26/08/25 Втр 08:06:27 1332119 183
image 317Кб, 1060x1642
1060x1642
А ещё вот такая штука есть с Алика. Рабочая тема? За копейки 24гига врам.
Аноним 26/08/25 Втр 08:14:19 1332124 184
Вот сматри. Я беру с Алика Nvidia Tesla P40 24 Гб за 10к рублей. Видео выход из процесса.
Норм? Какие подводные кроме шансов, что карта будет отоженная майнингом? Технически это выполнимо для генерации нейросетей?
Аноним 26/08/25 Втр 08:32:24 1332134 185
image 83Кб, 365x334
365x334
>>1332124
>Nvidia Tesla P40 24 Гб за 10к рублей
У меня для тебя плохие новости...
Аноним 26/08/25 Втр 08:38:04 1332137 186
Аноним 26/08/25 Втр 08:39:12 1332139 187
>>1332110
>CMP90HX
Это грязь из-под ногтей, у нее специально вырезаны не только тензорные ядра, но и блоки вычислений с плавающей точкой. Она может только майнить. Вроде текстовые додики чет с ней еще могут, но не уверен.
>>1332119
>K80
Это вообще кеплер, 2012 год, пирожок. Абсолютная немощь, а чтобы еще веселее было - это две видеокарты на одной плате, каждая с 12 памяти. А что там у нас с генерацией картинок? Правильно, она не работает на нескольких GPU.
Хотя, кстати, то ли ван то ли квен вроде может чот такое, пробовал кто?
Короче опять мимо.
>>1332124
>Tesla P40
Это паскаль, причем очень хилый по производительности на фоне обычных видеокарт, им текстовые додики достоверно пользуются, для генерации картинок явно не годится, если ты не согласен час ждать. Производительность паскалей сойдет максимум для SDXL со слезами и DMD лорой, 24 гигабайта памяти тебе ничего не дадут.

Думал систему наебать ? А хуй тебе, ты один что ли такой умный. Никаких хмдденгемов не существует.
Аноним 26/08/25 Втр 08:45:16 1332141 188
>>1332139
> Никаких хмдденгемов не существует.
Всегда можно собраться на 5090. Не иметь комп за 500к в 2k25 - это кринж.
Аноним 26/08/25 Втр 08:47:56 1332142 189
>>1332110
Смотри смп50чх. Они дешевые, и тоже на уровне 3060.
Аноним 26/08/25 Втр 08:50:23 1332143 190
>>1332141
Чего ты подгорел-то?
Это не варианты разумиста или даже нищука, согласного подождать, это мусор, который продается по цене мусора, потому что это мусор. Ну, и ,кстати, первая ни разу не для нищих - дичайший оверпрайс при ПОЛНОЙ бесполезности, а P40 за 10к он не купит, потому что это классика GPT хуйни и очень востребованна.
Аноним 26/08/25 Втр 08:56:47 1332146 191
>>1332142
Хуйню не советуйте человеку, ебонаты.
Все СMP без тензорных ядер если не хуже, в генерации они не лучше паскалей.
Если так, то пусть p104 покупает - то же самое, только в 3 раза дешевле.
Аноним 26/08/25 Втр 08:59:13 1332148 192
>>1332139
>Думал систему наебать ? А хуй тебе, ты один что ли такой умный
Спасибо за ответ. Так как наебать систему? Неужели единственной вариант это брать, по средствам, 3090-> 4090 -> 5090 тупо смотреть где больше врам?
Аноним 26/08/25 Втр 09:07:22 1332153 193
>>1332124
Обладатель Теслы Р40 репортинг. Брал для текстовых нейронок, и там всё ещё работает сносно, но и для изображений... Короче смотри сам.
Производительность для SDXL, лоурез 832х1216 - 1.8-2.3 сек/шаг
Апскейл предыдущего разрешения в 1,5 раз - 3.5 сек/шаг.
Я ещё андервольтинг делал для охлада, без него чуть быстрее будет.

Такие дела. Должен быть уровень примерно 1080 по производительности.

>>1332139
>если ты не согласен час ждать
По факту 2 мин/пикча на SDXL с апскейлом, 3-4 Мин - Флюкс в оригинале. Да, не быстро, но и не час.
Аноним 26/08/25 Втр 09:07:58 1332154 194
>>1332148
Никак. Пользоваться квантами.
Зачем тебе врам, кстати?
Ты кокнретно знаешь или только предполагаешь?
Если что, то владельцы 5090 тоже на самом деле попуски-нищуки без памяти, пользующиеся лоботомированными моделями. Тот же Ван, например в официальном мануале минимум на 80 гигабайтах предлагают запускать.
Аноним 26/08/25 Втр 09:15:34 1332157 195
>>1331962
Первая ахуенная.
Вот щас я эстетику ощутил.
Аноним 26/08/25 Втр 09:20:26 1332163 196
>>1332154
>Зачем тебе врам, кстати?
>>1332153
>1.8-2.3 сек/шаг
У меня 3050 с 8Г врам около 1сек\шаг. Теперь ясно, что менять на Р40 особо смысла нет. Использую фп8 так как все гуфы медленнее.
Аноним 26/08/25 Втр 09:28:29 1332166 197
Анончики. Вот уже неделю, пытаюсь вкатиться в генерацию анимации в WAN через Google Colab
Есть тут такие же ебанутые? По идеи вариант неплохой, бесплатные ресурсы, памяти 15 гигов, уж пережатая GGUF версия 14В должна залезть подумал я...
Но хуй там, памяти вроде даже хватает, но всё отваливается на одном из этапов. То ругается на отсутствие sageattention, то вылетает без каких-либо ошибок на этапе загрузки VAE.
Как же я заебался...

У кого-нибудь получалось поднять анимацию на колабе? Какие воркфлоу - модели юзаете?
Аноним 26/08/25 Втр 09:33:15 1332174 198
>>1331962
Кинь текстовку промпт на первую пикчу, пожалуйста!
Аноним 26/08/25 Втр 10:21:49 1332209 199
ComfyUI00244.png 4060Кб, 2560x1440
2560x1440
ComfyUI00243.png 3723Кб, 2560x1440
2560x1440
ComfyUI00251.png 3502Кб, 2560x1440
2560x1440
ComfyUI00264.png 4919Кб, 11648x5760
11648x5760
Аноним 26/08/25 Втр 10:31:13 1332212 200
>>1332174
film still from 80s b-movie, a spaceship engulfed in flames performing a reentry over the amazon river . faded film, desaturated, 35 mm motion picture Ektachrome film stock, soft glare, cold colors, highly detailed
Аноним 26/08/25 Втр 10:46:20 1332222 201
ComfyUI00267.png 4437Кб, 2560x1440
2560x1440
Аноним 26/08/25 Втр 10:47:12 1332223 202
>>1332222
Бля, я вот не знаю, я наверное не умею апскейлить. Да и размытость эта, размазанность ебучая.
Как фиксить?
Аноним 26/08/25 Втр 10:57:26 1332231 203
>>1332005
Хелп бля, воркфлоу для ван2.2., плис.
Аноним 26/08/25 Втр 11:01:37 1332235 204
ComfyUI00272.png 4033Кб, 2560x1440
2560x1440
Аноним 26/08/25 Втр 11:03:22 1332236 205
image.png 430Кб, 1080x383
1080x383
>>1331985
Вот тут чел раскрыл, вообще этот еще в Flux Kontext догадались сделать, до сих пор оттуда идет.

Еще тут же можно посмотреть как делать кастомное разрешение в не зависимости от изображения оригинальное картинки, чтобы персонажей во все возможные ракурсы вмещать.
https://www.reddit.com/r/StableDiffusion/comments/1muonsj/you_can_use_multiple_image_inputs_on_qwenimageedit/
Аноним 26/08/25 Втр 11:09:26 1332244 206
>>1332235
А бля, и правда.
Но я еще хочу форкфлоу и для генерации картинок.
Аноним 26/08/25 Втр 11:40:51 1332281 207
image.png 357Кб, 1725x813
1725x813
image.png 197Кб, 1136x830
1136x830
>>1332244
>хочу форкфлоу и для генерации картинок.
Первое это воркфлоу на Wan 2.2

Если не потянет, второе отдельно только с Lownoise моделью (можно также заменить на Wan 2.1, если хочешь и его попробовать)
Аноним 26/08/25 Втр 11:45:14 1332286 208
>>1332281
Wan2.1. и 2.2 сильно отличаются? Ну, с точки зрения настройки.
Аноним 26/08/25 Втр 11:54:27 1332294 209
image.png 46Кб, 1003x623
1003x623
Комфи не обновляется больше? Кнопка ведет на офф. сайт.

Что делать?
Аноним 26/08/25 Втр 12:19:19 1332304 210
>>1332286
В Wan 2.2 динамика лучше, как будто-бы highnoise делает анатомию и позицию тел более сложными.
В принципе лоры между моделями шерятся.
lownoise модель это почти то же что и обычная Wan 2.1 модель.

>>1332294
Что за меню вообще?
Аноним 26/08/25 Втр 12:22:10 1332305 211
>>1331286
Мимо так же чернота. К у тебя последняя версия комфи ? Если не сложно покидай еще ворки может старые какие или новые если есть
Аноним 26/08/25 Втр 12:28:07 1332311 212
image.png 2Кб, 126x145
126x145
image.png 75Кб, 1033x1166
1033x1166
>>1332304
>Что за меню вообще?

единственное меню с обновлением. раньше работало все норм.
Аноним 26/08/25 Втр 12:35:05 1332315 213
>>1332311
ебани
~\ComfyUI\update\update_comfyui.bat

Но с обновлением действительно какая-то залупа.
Аноним 26/08/25 Втр 12:37:07 1332317 214
image 105Кб, 1054x487
1054x487
Аноним 26/08/25 Втр 12:38:39 1332319 215
ComfyUI00280.png 4567Кб, 2560x1440
2560x1440
>>1332317
Да она тож не очень работает, попробуйте лучше батником
Аноним 26/08/25 Втр 12:45:37 1332325 216
1756201536528.jpeg 2953Кб, 2688x3456
2688x3456
1756201536811.png 118Кб, 1871x784
1871x784
NAG отключи еще. Если ты всё байпаснул или подключил напрямую, то проблема не в воркфлоу. У тебя вообще дефолный glass bottle работает?
Аноним 26/08/25 Втр 12:46:22 1332327 217
Аноним 26/08/25 Втр 12:50:34 1332330 218
>>1332305
Алсо, покажи скриншот SamplerCustom ноды с черным превью.
Аноним 26/08/25 Втр 13:01:25 1332341 219
image 260Кб, 832x1216
832x1216
Как раскрепостить Qwen без использования лор(кроме ускорялок)?
Аноним 26/08/25 Втр 13:07:01 1332347 220
>>1332341
НУ попробуй transparent lingerie, изучай, экспериментируй, ёба!
И мне расскажешь тоже потом, лол
Аноним 26/08/25 Втр 13:24:26 1332357 221
{1FB6412C-4AE0-[...].png 837Кб, 3050x1554
3050x1554
>>1332330
Да все работает и ван 2.2 и хрома
Вот скрин все по твоему ворку
Аноним 26/08/25 Втр 13:26:53 1332360 222
image.png 215Кб, 2516x1334
2516x1334
>>1332317
самый умный? ну и где оно?
Аноним 26/08/25 Втр 13:27:49 1332363 223
1756204069845.png 33Кб, 315x503
315x503
>>1332357
Бля. Литерали первый вопрос был про это превью. Подключи вае напрямую из модели.
Аноним 26/08/25 Втр 13:29:42 1332367 224
Аноним 26/08/25 Втр 13:29:59 1332369 225
image.png 17Кб, 332x535
332x535
image.png 7Кб, 406x385
406x385
Аноним 26/08/25 Втр 13:48:00 1332388 226
{A927A0C6-FCDF-[...].png 1016Кб, 2912x1553
2912x1553
>>1332363
Вроде заработало. Спасибо анон
Аноним 26/08/25 Втр 13:50:34 1332392 227
Аноним 26/08/25 Втр 14:06:29 1332398 228
17557234012982.jpg 254Кб, 1320x990
1320x990
ComfyUI0f0112.png 1179Кб, 1176x880
1176x880
ComfyUI00829.png 1630Кб, 1328x992
1328x992
попросил убрать деревья.

первый пик оригинал. второй пик квен. третий пик - контекст. контекст няша. квен лютое парашное говно.

но оба варианта говняные. почему так? сделай лучше анон, используя эти модели
Аноним 26/08/25 Втр 14:23:18 1332413 229
>>1332341
Не ебать мыльную юзлес хуйню и поставить Chroma/Wan.
Аноним 26/08/25 Втр 14:25:59 1332414 230
>>1332398
3я контекст сделал то и так, как нужно. Он заточен именно под такие задачи.
Аноним 26/08/25 Втр 14:28:00 1332417 231
>>1332414
он оче мыльно сделал, нельзя эту фоту использовать. сдхл умела реалистично вписывать инпейнты.

но это забытые технологии древних
Аноним 26/08/25 Втр 14:28:48 1332418 232
>>1332392
Что у тебя за карта ? Что можно еще улучшить для качества на 5090 rtx например ?
Аноним 26/08/25 Втр 14:37:30 1332421 233
1756208249545.png 2139Кб, 1320x984
1320x984
>>1332398
qwen
>>1332418
> Что можно еще улучшить
Чтобы с одним нажатием "Поехали" - хуй знает, наверно ничего больше из XL не выжать. Вручную - проинпейнтить косяки, ебануть суперсэмпл - 2х апскейл с tile контролнетом и даунскейл в оригинальное разрешение, и опять инпейнт, если что-то поломалось.
Аноним 26/08/25 Втр 14:40:14 1332422 234
>>1332421

>qwen


Как ты такое на нем сделал? Какие у тебя настройки?
Аноним 26/08/25 Втр 14:42:30 1332426 235
1756208550101.png 233Кб, 1006x719
1006x719
Аноним 26/08/25 Втр 14:54:27 1332437 236
image.png 912Кб, 1988x1321
1988x1321
ComfyUI00113.png 1152Кб, 1176x880
1176x880
>>1332426
Почему у меня не так?
Аноним 26/08/25 Втр 15:00:05 1332444 237
>>1332417
Какой сурс, такой и результат.
Аноним 26/08/25 Втр 15:02:54 1332453 238
1756209774676.png 83Кб, 1186x608
1186x608
>>1332437
> Почему
Q4, 4step, наверно.
Убери CFGNorm и негатив, только время тратишь.
Аноним 26/08/25 Втр 15:07:22 1332458 239
>>1332367
Делай просто git clone https://huggingface.co/spaces/stepfun-ai/NextStep-1-Large-Edit
В Q8 в 32 гига врам лезет. Но скорость у этого пиздец. Квен даже без ускорялок в 10 раз быстрее.
Я пару пиков сделал, даже стыдно в тред нести, говно какое-то.
Аноним 26/08/25 Втр 15:21:55 1332476 240
Аноним 26/08/25 Втр 15:28:38 1332488 241
1756211317157.png 2782Кб, 1472x1152
1472x1152
1756211317423.png 2766Кб, 1472x1152
1472x1152
1756211317707.png 2786Кб, 1472x1152
1472x1152
1756211317990.png 2823Кб, 1472x1152
1472x1152
Аноним 26/08/25 Втр 15:33:06 1332496 242
>>1332119
Не бери. Она потому и копеечная, что затасканная и невостребованная почти никем
Аноним 26/08/25 Втр 15:33:55 1332498 243
Представьте локальный инпаинт. Вот например я делаю инпаинт глаз или лица целиком и я вижу, что шаги инференса идут через всё разрешение картинки, а должно затрагивать только область инпаинта. Иначе никак не повысить качество деталей в больших картинках. Желательно без лишних нод. Только встроенными можно это сделать? Как автоматически кропать область инпаинта, ну вы понимаете.
Спасибо.
Аноним 26/08/25 Втр 15:34:57 1332500 244
>>1332496
Так она быстрее чем 3050 на 8врам?
Аноним 26/08/25 Втр 15:39:34 1332502 245
Объясните, что за нвттё про мыло вечное? Это же ахуеть как неважно. Важна идея, концепция, композиция, которая зацепит глаз. А детали потом апскейл наращивает. А сверху ещё шуму.


Поможет ли прорисовка текстуры кожи сломанным пальцам? Нихуя.
Аноним 26/08/25 Втр 15:42:13 1332503 246
>>1332498
Есть готовые пайплайны. Для примера можешь взять фэйсдеталер. Он кропает лицо а потом вставляет. То же и с маской. Но область надо брать всё равно с запасом.

Можно маскировать латент.

Поищу, у меня были старые пайплайны нде-то
Аноним 26/08/25 Втр 15:49:28 1332508 247
FLUX.1-Krea.png 1235Кб, 1392x752
1392x752
Аноним 26/08/25 Втр 15:51:25 1332510 248
>>1332476
>поди это ставил?
ага
Аноним 26/08/25 Втр 15:52:21 1332512 249
>>1332502
>идея, концепция
Говнище, нахуй ненужное. Если это не выглядит реалистично, мне похуй на твою шизу. Вот сверху как раз яркий пример такой фантазии.
Даже сломанный палец будет круто смотреться, если он будет выглядеть реалистично. Апскейл и шум это коуп для слепых и тупых. Если на обычном получился кал, это не исправить. Поэтому дмдодики с апскейлом выглядят вдвойне смешно.
Аноним 26/08/25 Втр 15:54:47 1332514 250
>>1332500
Она слабее 1060. Эта карта имеет смысл для бедных инженеров и работе в САПР. Для генерации картинок будет иметь смысл только если нужно модель просто запустить и не хватает ни 8 ни 16, а денег нет.
Аноним 26/08/25 Втр 15:58:30 1332516 251
>>1332512детализация -- это не реалистичность ещё. Реалистичность есть и в общем, в цветах, в свете.

То есть ты предпочтёшь очередное ебало очередной реалистичной тёлки вместо свежего фантастического сюжета в комиксовой рисовке? Ну тогда смотри фотографии и не выёбуйся. Генерация не для тебя пока что.
Аноним 26/08/25 Втр 16:00:12 1332518 252
мужчины, а может маняме?
Аноним 26/08/25 Втр 16:04:53 1332520 253
1756213493500.png 254Кб, 1503x845
1503x845
>>1332498
> Только встроенными можно это сделать?
Нет. Тебе же еще обратно вставить нужно будет.
Аноним 26/08/25 Втр 16:11:30 1332526 254
>>1332516
>комиксовой рисовке
Ну, вот, сразу слился в тематику другого треда.
>детализация -- это не реалистичность
Нахуй ты мне это пишешь, я про детали ничего не написал.
>очередное ебало очередной реалистичной тёлки вместо свежего фантастического сюжета
Безусловно. Даже генерация куска плеча лучше шизовысера фантастодебила без вкуса. Потому что у реалистичного плеча есть вес - человек знает как генерировать хорошо. А фантастохуйню любой имбецил может высрать. Все криворукие ебланы пытаются коупить сюжетом и делают от этого ещё более убогий кал. Ты сначала инструментом овладей нахуй, а потом уже генерь что-то сложное. У тебя (не у тебя конкретно) же нулевой скилл, нулевое понимание теории, куда ты лезешь.
Аноним 26/08/25 Втр 16:13:10 1332528 255
ComfyUI00001.jpg 692Кб, 1248x1824
1248x1824
дайте дмд2 сдохле шанс плиз, ещё один
Аноним 26/08/25 Втр 16:20:08 1332533 256
ух ты. вниманиеблядь наконец нашла себе собеседника. интересно, на сколько его хватит слушать про скилл, да про кал, и про теорию скилла и кала, прежде чем ньюфаг пошлет вниманиеблядь нахуй
Аноним 26/08/25 Втр 16:35:13 1332550 257
Аноним 26/08/25 Втр 16:52:38 1332571 258
image.png 380Кб, 892x625
892x625
image.png 1801Кб, 1320x984
1320x984
Аноним 26/08/25 Втр 16:56:04 1332574 259
А где-нибудь есть прям, блядь, мануал по qwen? Что-б блядь как Руководство администратора, лол
Или хоть по одной нейросетке. А то тыкаешься просто как чмоня туда-сюда. Экспериментируешь. ну хотя это тоже неплохо
Аноним 26/08/25 Втр 17:11:49 1332588 260
image.png 1637Кб, 1392x752
1392x752
Аноним 26/08/25 Втр 17:16:30 1332591 261
Аноним 26/08/25 Втр 17:20:20 1332596 262
ComfyUI0ss0114.png 1130Кб, 1176x880
1176x880
image.png 138Кб, 1726x617
1726x617
>>1332571
>>1332453

Оно все равно перерисовывает всю картинку, а не часть. Что делать?
Аноним 26/08/25 Втр 17:27:04 1332600 263
image.png 1702Кб, 708x917
708x917
>>1332512
>Если это не выглядит реалистично
Ну вот херoта из шапки типa реалистичнaя,но что тoлку от рeализма, если всё равно выглядит как кaл из фoтoжoпa?
Аноним 26/08/25 Втр 17:28:03 1332601 264
>>1332596
А ты чего ожидал? Оно же в латенте работает.
Аноним 26/08/25 Втр 17:31:24 1332604 265
ComfyUI00004.jpg 484Кб, 1152x2016
1152x2016
Аноним 26/08/25 Втр 17:31:40 1332605 266
>>1332601

image edit же. А почему у анона оставляет часть оригинала? ------->>1332571
Аноним 26/08/25 Втр 17:34:23 1332607 267
>>1332605
Тебе кажется. Там тоже всё перерисовано, просто ближе к оригиналу.
Аноним 26/08/25 Втр 17:34:37 1332609 268
>>1332600
Это тот самый сюжет и композиция в ущерб реализму, типичная аниме-реалистик генерация. От реальности там только гора на фоне.
Аноним 26/08/25 Втр 17:47:07 1332624 269
ComfyUI00016.png 1349Кб, 832x1216
832x1216
>>1332600
>>1332609
проблема реалистик моделей в том, что они в итоге не умеют в ничего кроме девушка, стоит/сидит/сосет член.

Тут мы оцениваем модели по тому, могут они нарисовать что-либо сложное, к примеру плакат на котором девушка жанглирует пистолетами, в то время как ее держит на одной ноге перевернутый сверху вниз слон.

Помню два года назад, парень несущий девушку на своих руках казалось просто невозможной сценой для локальных нейронок.
Аноним 26/08/25 Втр 17:49:16 1332628 270
image 153Кб, 1311x807
1311x807
image 1655Кб, 1024x1024
1024x1024
image 1735Кб, 1328x1328
1328x1328
image 217Кб, 1313x801
1313x801
А чо, я один такой умный, что нахаляву генерю в рандомных(один минус) моделях без логина, регистрации и смс? А много так можно сгенерить, кто знает? Цензура есть, но..халява же?
https://lmarena.ai/
Аноним 26/08/25 Втр 17:52:09 1332633 271
1756219928996.png 2105Кб, 1320x990
1320x990
>>1332605
> image edit же
А чтобы ничего не менялось тебе нужен инпейнт, который оставляет оригинальные пиксели, как есть и меняет только то, что под маской.
Аноним 26/08/25 Втр 17:55:55 1332640 272
>>1332628
>рандомных
Нахуя? Рероллить, ждать когда попадется норм модель, учитывая что там куча устаревших говномоделей есть.
Плюс ты тупо рандомишь еще и свой промпт, так как модели по разному реагируют и имеют собственные особенности синтаксиса промпта. Плюс еще среда абсолютно не стабильная, погыгышить можно, но потом к чему возвращаться что можно там настроить? То есть вообще нет контроля
Аноним 26/08/25 Втр 18:06:29 1332649 273
>>1332628
чувак, такое генерится локально на сдохле за 5 секунд буквально, проспись
Аноним 26/08/25 Втр 18:08:06 1332651 274
>>1332624
>проблема реалистик моделей
Это проблема просто плохих моделей. Закрытые модели почему-то во всё умеют. Ну и новые модели с лорами не такие плохие, с ними можно приблизиться к реализму.
Аноним 26/08/25 Втр 18:12:33 1332654 275
>>1332651
> Закрытые модели почему-то во всё умеют
кроме генерации картинок(
ты же не стал бы сидеть тут и выплескивать свою накопившуюся обиду, если бы в онлайн-треде были аноны, не так ли?
Аноним 26/08/25 Втр 18:18:04 1332662 276
.jpg 591Кб, 1536x1536
1536x1536
Аноним 26/08/25 Втр 18:30:16 1332671 277
>>1332633
эта модель создана чтобы заменить инпейнт.
Аноним 26/08/25 Втр 18:32:41 1332674 278
Шок, давно не чекал что тут вышло, юзал сдохлю и разные пони залупы с лорами, когда учился. Щас Квены, Флахи, Шнели, Ваня… дайте базу, кому не в падлу, что из этого огонь сча? Поставил какую-то скрещенную Flux с Crea и еще чем-то, вроде норм, но генерит долго по дефолту, секунд 200+. Ну и нсфв не оч воркает, в основном титю запалить может, если дальше в открытый сэкс то начинается какая-то пизда с текстурами. Шпасибо за понимание, мимоходом был.
Аноним 26/08/25 Втр 18:34:07 1332676 279
image.png 4070Кб, 3278x1596
3278x1596
Q5 хорош. Почему раньше мне никто о нем не рассказал.
Аноним 26/08/25 Втр 18:35:10 1332677 280
>>1332674
Для порно ничего не вышло.
Аноним 26/08/25 Втр 18:35:42 1332678 281
>>1332671
Нет. Пока она переводит весь пик в латент, она его не заменит. Edit - это img2img с возможностью сохранять часть картинки близко к оригиналу и сильно изменять другую часть. Инпейнт - это про другое.
Аноним 26/08/25 Втр 18:37:37 1332684 282
Аноним 26/08/25 Втр 18:38:03 1332685 283
>>1332677
Да вопрос не только в Проне, это я просто на тест взял. В целом интересно с чем щас можно интересно по-генерить. Пока только въехал что контекст хорошо инпейнтит)
Аноним 26/08/25 Втр 18:42:19 1332693 284
Аноним 26/08/25 Втр 18:42:28 1332694 285
Можно ли как-то контролировать движение по продолжительности?

Сейчас я могу поставить ключевые кадры на примерно нужном месте в списке из 81 фреймов. Но Сетка все равно буджет делать движения слишком резкими или ломанными
Аноним 26/08/25 Втр 18:42:54 1332696 286
>>1332685
Попробуй ван 2.2. Лучшее что сейчас есть для реализма.
Аноним 26/08/25 Втр 18:43:53 1332698 287
Аноним 26/08/25 Втр 18:43:56 1332699 288
>>1332693
Контекст не изменил пикчу. Квен же ее перерисовал с нуля. У анона квен ее не перерисовывает. У меня тоже иногда. И на других пиках.
Аноним 26/08/25 Втр 18:45:05 1332702 289
>>1332696
ty, надо только разобраться как воркфлоу выстроить, ну это уже как дома буду
Аноним 26/08/25 Втр 18:47:33 1332706 290
>>1332699
Чел, у тебя же есть комфи. Закинь через лоадер оригинал и то, что ты считаешь не изменненным, и кинь их в Image Comparer (rgthree). Ну или просто посмотри на разрешение, если тебе это о чем-то говорит.
Аноним 26/08/25 Втр 18:52:00 1332715 291
image.png 549Кб, 1115x722
1115x722
image.png 596Кб, 1218x766
1218x766
image.png 629Кб, 1207x800
1207x800
>>1331636
>чтобы она скомпоновала это в страницы комикса?
Где-то вот так наверное.

>>1332699
Да не перерисовывает он, просто это результат того, что картинка энкодируется в латенту и декодируется обратно, так всегда будет если не брать отрезки картинки из оригинала. Можно комбинировать вроде Qwen Edit с инпейтнингом, чтобы Qwen Edit работал только по области инпейнта.
Аноним 26/08/25 Втр 19:12:41 1332748 292
image 292Кб, 832x1216
832x1216
Обновился сейчас до последней комфи v0.3.52 и он начал обрываться на этапе загрузки клипа. Просто в консольке пишет всё, пауза, только выход. Установил с нуля ту же версию и тоже самое поведение. Поставил v0.3.49 с загашников и всё норм.
Держу в курсе, если кто столкнётся. Никаких ошибок в консольке чтобы загуглить нет.
Аноним 26/08/25 Втр 19:19:43 1332754 293
>>1332748
Вообще не обновляю комфи, если сижу на тех же моделях. Смысол? Уже пердолился из-за апдейтов, заебался, было дело.
Аноним 26/08/25 Втр 19:21:20 1332756 294
image.png 10Кб, 316x111
316x111
image.png 423Кб, 437x767
437x767
image.png 1029Кб, 1080x1380
1080x1380
image.png 2002Кб, 1080x1440
1080x1440
Почему так? По крайней мере как негативная лора хорошо сработало бы. Нейронки как раз любят генерить такое и эшеро-подобное.
Аноним 26/08/25 Втр 19:29:58 1332764 295
image 224Кб, 832x1216
832x1216
>>1332754
Вот только сейчас заметил, что на версии v0.3.49 не правильно работает лора ускорялка квена. То есть не обновляться неполучится.
Аноним 26/08/25 Втр 19:32:17 1332766 296
AnimateDiff00427.mp4 641Кб, 480x720, 00:00:05
480x720
image.png 1392Кб, 720x1280
720x1280
AnimateDiff00546.mp4 1362Кб, 480x832, 00:00:05
480x832
image.png 1392Кб, 720x1280
720x1280
>>1332677
Все порно видео, которые есть на Wan можно повторить и для txt2img, вот примеры.
Слева txt2vid справа txt2img по такому же промпту, просто нужно переделать ворклоу с видео на картинку как тут >>1332281
Поэтому нет - для порно все таки вышло и есть серьезный прогресс, так как Wan хорош в анатомию.

>>1332748
Кажись последний торч увеличивает потребление VRAM или какая-то другая ошибка заставляет грузить все модели долго, сам пересел обратно на pytorch 2.7.1
Аноним 26/08/25 Втр 19:34:29 1332773 297
>>1332748
>>1332764
просто обнови свою сборку на v0.3.49 с помощью ComfyUI Manager-а, тогда у тебя зависимости не будут обновляться вместе с самим UI.
Аноним 26/08/25 Втр 19:36:42 1332778 298
1756226201488.png 4245Кб, 1248x1824
1248x1824
Аноним 26/08/25 Втр 19:44:22 1332787 299
ComfyUI00541.png 998Кб, 1344x768
1344x768
ComfyUI00549.png 1000Кб, 1344x768
1344x768
>>1332685
Ну квен и квен эдит вполне интересные модели, с лайтнинг лорой и батчем на 4—8 картинок получается вполне быстро.

А ещё прикол, что если не менять сид, а лишь немного менять промпт, то картинки очень стабильные, как из одной серии. Удобно делать серийные картинки. Вот например. Это не квен-эдит, это отдельные генерации с одним ключом, где изменилась только цифра в запросе.

Болезни те же: слипание понятий, отказ работы со сложными детализированными запросами, автоприоритет понятиям, которые указаны первыми или шире расписаны. Например если описал детально лицо, откажется рисовать ростовой портрет, будет стремиться к крупному плану.

Ну и если нет какой-то концепции, то всё идёт по пизде. Например квен даже с сиськолорой не смог нарисовать мне девушку, снимающую трусы. Потому что концепция голого тела в лоре есть а позы такой нет.
Аноним 26/08/25 Втр 19:47:09 1332794 300
>>1332756
потому что все хуй кладут на прописывание тегов и заголовков руками. А автоматика такой тэг не ставит. Более того она не ставит тэг персонажа даже.
Аноним 26/08/25 Втр 19:58:17 1332809 301
Кстати, если вы меняете промпт немного в чате квена, то он молча использует модель Edit.
Вчера я сгенерил штук 20 и ещё штук 20 в утиль ушло. Только после этого он мне сказал «лимит исчерпан, подождите 2 часа».
А так заебись халява.
Аноним 26/08/25 Втр 20:03:08 1332811 302
Аноним 26/08/25 Втр 20:16:17 1332821 303
>>1332787
Спасибо, круто объяснил!
Аноним 26/08/25 Втр 20:17:50 1332826 304
1756227692112449.jpg 15Кб, 332x267
332x267
Залетуха из соседнего ии треда.

Имею GTX 1650S и 16гб озу. Можно ли что-нибудь поставить адекватное?
Задача: генерация картинок с конкретной тян, уклон в реализм. Без цензуры, вообще.
Аноним 26/08/25 Втр 20:22:21 1332831 305
>>1332826
Всё перебрал. Всё хуйня.
qwen чуть-чуть делает чё я и ты хотим, FLUX kontext тупо раздевает, ван видео генерирует. Уот така хуйня!
Ну, более менее работает InstantID на SDXL, ipadapter faceid v2 наверное тоже, но у меня хуйня получается. Надо кстати опять попробовать поразбираться с аноновским воркфлоу..
Аноним 26/08/25 Втр 20:36:46 1332836 306
>>1332826
Посоветовал бы забить хуй на генерацию и дрочить инпейнт, но в свете всяких рванов контексов и прочих ымаге ыдит это уже неактуально. Впрочем я старовер, живу масками, поэтому пох.
Аноним 26/08/25 Втр 20:39:48 1332839 307
image 1575Кб, 1000x1456
1000x1456
image 1707Кб, 1000x1456
1000x1456
image 1626Кб, 1000x1456
1000x1456
image 1781Кб, 1000x1456
1000x1456
Аноним 26/08/25 Втр 20:44:16 1332844 308
1756230254085.png 4289Кб, 1344x1728
1344x1728
1756230254519.png 4305Кб, 1344x1728
1344x1728
1756230254969.png 4331Кб, 1344x1728
1344x1728
1756230255385.png 4247Кб, 1344x1728
1344x1728
Аноним 26/08/25 Втр 20:45:01 1332845 309
>>1332839
а ты эсдээкселишь с рефайнером? Или это апскейл такой?

>>1332836
Ну они были надёжные, а не то что эта залупа.
Но сё таки за что полюбил квен, что я могу в промпте сунуть чё угодно, и подцепит ебло человечка нужного, и он попытается с его еблетом сгенерировать.
Аноним 26/08/25 Втр 20:46:19 1332847 310
>>1332844
я знал, что он святой

А это! Как его. В начале SDXL, потом qwen?
Аноним 26/08/25 Втр 20:49:42 1332850 311
>>1332839
Не советую в LCMUpscale ставить какие-то значения кроме 1.5 и 2.
>>1332847
Всё сдохля. Параметры такие же, как в ворфлоу в начале треда.
Аноним 26/08/25 Втр 20:54:47 1332854 312
image 2050Кб, 1248x1824
1248x1824
image 2307Кб, 1248x1824
1248x1824
image 2610Кб, 1248x1824
1248x1824
image 2519Кб, 1248x1824
1248x1824
>>1332845
workflow в картинках webp. Два варика. Там и тут. Скачивай.
Аноним 26/08/25 Втр 21:05:02 1332859 313
В Квин вроде встроена мелкая LLM. Она может выдавать описание картинки?
Ищу что-то для рписания картинок в датасете. Пока делаю это через wd tagger
Аноним 26/08/25 Втр 21:08:26 1332863 314
>>1332854
о, забавно. Двощ не вырезает из вебпа?
Из пнг и жпг вырезает.
Аноним 26/08/25 Втр 21:09:20 1332865 315
Аноним 26/08/25 Втр 21:19:09 1332870 316
>>1332859
>wd tagger
Лучше, чем florence?
Правда, я только его и знаю.

>>1332850
Спасибо огромное!
Аноним 26/08/25 Втр 21:23:45 1332871 317
ComfyUItempsyct[...].png 1807Кб, 1152x1280
1152x1280
Аноним 26/08/25 Втр 21:27:53 1332877 318
>>1332870
Да, таггер выдает только теги, но хотя бы не дает отсебятины, которую приходится вычищать

Я вспомнил что еще можно через gpt тегать, надо попробовать с новой версией, пока она бесплатная. Хотя хз есть ли там апи, а то сотню картинок рыками пихать как-то запарно
Аноним 26/08/25 Втр 21:28:34 1332878 319
image.png 39Кб, 1050x620
1050x620
>>1332854
Братишка, так я и не понял нихера. Это как так?
Либо трусы наденьте, либо крестик снимите, лол
Две разные версии.
Аноним 26/08/25 Втр 21:30:13 1332882 320
>>1332877
Надо попробовать, спасибо большое. Теги это очень даже неплохо. Вычищать реально заёбывает.

Для GPT наверно ещё надо цензуру как-то обойти. Апи то должен быть.
Аноним 26/08/25 Втр 21:33:01 1332883 321
image 1857Кб, 1248x1824
1248x1824
image 1729Кб, 1920x1152
1920x1152
Сгенерьте этот промпт в хроме или еще где. У меня лапки.
The photograph shows a woman from a low-angle perspective, focusing on her exposed genital area and thighs. She is wearing a floral dress with a dark blue base color, adorned with small red and white flowers. The dress is lifted up, revealing her shaved vulva and inner thighs. Her skin tone is fair, and she has long brown hair partially visible at the top of the frame. The background consists of green leaves and tree branches, indicating an outdoor setting. The lighting is natural, suggesting that it's taken during daylight hours. The image has a slightly grainy texture, which may be due to the camera resolution or post-processing effects. The framing emphasizes the woman's lower body, with her face mostly out of the shot, adding a sense of anonymity. The perspective and angle create a provocative and intimate view, highlighting the contrast between the delicate fabric of the dress and her bare skin. The photograph has a candid, almost voyeuristic feel, capturing a private moment in a public space.
Аноним 26/08/25 Втр 21:35:45 1332884 322
>>1332882
wd 14 tagger для комфи, если надо

>цензуру как-то обойти
Ну латексный плагсьют то он проглотит, надеюсь
Аноним 26/08/25 Втр 21:37:13 1332885 323
>>1332878
Там главное, что я хотел показать, это настройки семплера. Просто сам повтори с нуля.
Аноним 26/08/25 Втр 21:37:48 1332886 324
> No module named av
Тогда почему он его не скачает?
Аноним 26/08/25 Втр 21:41:41 1332890 325
image.png 10Кб, 993x74
993x74
>>1332885
Спасибо, в принципе, это реально.

>>1332884
Благодарю!

>пикрил
НУ И ЗАЛУПА, БЛЯДЬ
Аноним 26/08/25 Втр 21:47:32 1332895 326
20250826214139 [...].png 4086Кб, 1344x1728
1344x1728
20250826214300 [...].png 4056Кб, 1344x1728
1344x1728
20250826214345 [...].png 3968Кб, 1344x1728
1344x1728
20250826214521 [...].png 4051Кб, 1344x1728
1344x1728
Аноним 26/08/25 Втр 21:51:03 1332896 327
>>1332895
у первой текстурки писечки хороши
Аноним 26/08/25 Втр 21:51:39 1332899 328
ComfyUItempsyct[...].png 2359Кб, 1152x1280
1152x1280
Аноним 26/08/25 Втр 21:56:11 1332904 329
ComfyUItempsyct[...].png 1956Кб, 1152x1280
1152x1280
Аноним 26/08/25 Втр 22:01:09 1332909 330
>>1332883
>в хроме
>у меня лапки
и не только у тебя. основное преимущество хромы в том, что её адепты предпочитают говорить о её преимуществах, а генерации с сивитаи таскать
Аноним 26/08/25 Втр 22:03:36 1332911 331
>>1332896
У эпика есть фатальный недостаток. Он очень не очень в анусы.
Аноним 26/08/25 Втр 22:04:40 1332912 332
Аноним 26/08/25 Втр 22:07:45 1332913 333
Аноним 26/08/25 Втр 22:22:51 1332922 334
ComfyUI00375.png 3405Кб, 1504x1504
1504x1504
Аноним 26/08/25 Втр 22:27:12 1332925 335
2025-08-26222520.jpg 256Кб, 931x1076
931x1076
>>1332787
данный промпт оказался отличным тестом, показывающим, в чём лайтнинг-лора уступает.
Крупная цифра и там и там ок.
А вот мелкие примитивы совсем не те.
они гораздо лучше без лайтнинга и с 20 шагами.

Так что лайтнинг для предварительных генераций.
Аноним 26/08/25 Втр 22:39:15 1332937 336
Крея прям хороша. 1024х1024 генериит за 40 секунд. Безо всяких лор. Для меня это быстро.
На него него вообще лоры других флюксов работают?
Аноним 26/08/25 Втр 22:42:24 1332940 337
>>1332937
Братишка, подкинь свою модельку, которой сам пользуешься. Хотя б название, чтоб было на что опереться
Аноним 26/08/25 Втр 22:42:50 1332942 338
>>1332925
>отличным тестом
Что с чем сравнивать. Выглядит как одинаковая хуйня.
Аноним 26/08/25 Втр 22:44:04 1332944 339
280531421592683[...].jpg 221Кб, 1080x1347
1080x1347
ComfyUI00156.png 1387Кб, 912x1144
912x1144
Аноним 26/08/25 Втр 22:46:07 1332945 340
ComfyUItempsyct[...].png 2582Кб, 1152x1280
1152x1280
ComfyUItempsyct[...].png 2495Кб, 1152x1280
1152x1280
ComfyUItempsyct[...].png 2468Кб, 1152x1280
1152x1280
Аноним 26/08/25 Втр 22:57:23 1332955 341
>>1332942
сравнивать эти: >>1332925 >>1332787
На втором геометрия мелких частей радикально лучше.
Аноним 26/08/25 Втр 22:58:14 1332956 342
>>1332883
заходишь сюда и генеришь. в шакальном разрешении, для представления и тренировки достаточно.
https://perchance.org/ai-character-generator
я только хз какая версия там хромы, есть подозрение что последняя
Аноним 26/08/25 Втр 23:00:12 1332957 343
ComfyUItempsyct[...].png 2438Кб, 1152x1280
1152x1280
ComfyUItempsyct[...].png 2157Кб, 1152x1280
1152x1280
ComfyUItempsyct[...].png 2325Кб, 1152x1280
1152x1280
ComfyUItempsyct[...].png 2244Кб, 1152x1280
1152x1280
Аноним 26/08/25 Втр 23:00:42 1332958 344
ComfyUItempsyct[...].png 2356Кб, 1152x1280
1152x1280
ComfyUItempsyct[...].png 2513Кб, 1152x1280
1152x1280
ComfyUItempsyct[...].png 2536Кб, 1152x1280
1152x1280
Аноним 26/08/25 Втр 23:24:59 1332981 345
>>1332883
Как научиться такие промты писать?
Аноним 26/08/25 Втр 23:30:37 1332986 346
>>1332981
Взять любую ЛЛМ? Для тебя это сложно?
Аноним 26/08/25 Втр 23:58:04 1333001 347
>>1331181
Разобрался с твоим ВФ.
Он ахуителен. Спасибо тебе большое!
Аноним 27/08/25 Срд 00:49:42 1333021 348
unknn.png 20Кб, 290x249
290x249
Аноним 27/08/25 Срд 00:51:32 1333023 349
Аноним 27/08/25 Срд 00:53:40 1333024 350
>>1332883
Лол и тупо ни одного ответа с хромой.
>>1332981
JoyCaption похоже пишет.
>>1332909
В чём проблема перегенерить с цивита?
Алсо показывал как можно альтернативно генерить за 10 шагов или даже ниже. Модель ебущая. Просто лично я надеялся на охуенную дистилляцию от самого автора, а не обоссаный бесполезный флеш. Ну и он каждый час заливает какие-то апдейты, готовит Radiance версию.
Аноним 27/08/25 Срд 01:04:45 1333032 351
>>1333024
> В чём проблема перегенерить с цивита?
Тут кажется в прошлом треде анон говорил, что хрома от любой хуйни, типа лишней запятой, сыпется и это признак кривых рук пользователя, который не знает, в каком месте ставить запятые. Но если лишний нейтрино, попавший в трансформаторную будку за три 3км от пользователя, заставляет хрому косплеить сд1.4, то может это и есть причина, по которой нет ни одного ответа с хромой. Может анон с хромой уже 4-й час пытается нароллить пизду с растущую не из подбородка. На цивите-то всё уже нароллили за него.
Аноним 27/08/25 Срд 01:36:06 1333037 352
>>1333032
Заставляет задуматься. Сгенерю завтра, но никому не покажу. Если закинете цензурный промпт, то покажу.
Аноним 27/08/25 Срд 01:38:17 1333038 353
>>1333037
> не покажу
но обязательно напиши, как хорошо получилось
Аноним 27/08/25 Срд 01:49:44 1333043 354
20250827014903 [...].png 3929Кб, 1344x1792
1344x1792
Аноним 27/08/25 Срд 02:06:27 1333047 355
Так, господа. Кажется я нашёл трюк с Квеном.
Написал разного по внешности, кого генерить — максимум по середину бедра генерит.
Если писать типа «в кадре видны колени» — нейронке плевать.
Но стоит добавить условие типа «под левым коленом маленькая родинка», то есть мелкую деталь, и квен наконец решает, что надо хотя бы колено показать, раз чототам описано.

При этом не особо катят такие вещи, как «румянец на коленях» или «накачаные загорелые голени». Нужна именно какая-то деталюшка, похоже.

Буду тестировать.


>>1332957
а ты зачем льёшь картинки без контекста?
Ещё и часть несвязная, сломаная.
Аноним 27/08/25 Срд 02:08:08 1333048 356
image.png 1484Кб, 832x1216
832x1216
Аноним 27/08/25 Срд 02:13:32 1333051 357
Это нормально что контекс, гондон ебаный, через раз игнориует промпт?
Аноним 27/08/25 Срд 02:18:29 1333052 358
>>1333051
Да, особенно если он больше пары строк
Аноним 27/08/25 Срд 02:19:02 1333053 359
>>1333052
Блять ну и хули делать, каждый раз ему скармливать новый аутпут чтобы пофиксил еще одну хуйню?
Аноним 27/08/25 Срд 02:21:46 1333055 360
>>1333053
Я так и хочу делать. Как с инпейнтом - не все косяки сразу, а один за раз.
Аноним 27/08/25 Срд 04:21:11 1333074 361
Аноним 27/08/25 Срд 09:23:12 1333195 362
>>1333053
>ну и хули делать
Я роллю в контексте на каждый пук по 4 варианта. По другому он просто не работает.

>>1333053
>каждый раз ему скармливать новый аутпут
Если ты так делаешь, то делай через маску. VAE каждую итерацию немного шакалит кадр.
Аноним 27/08/25 Срд 09:29:22 1333201 363
>>1333074
У тебя ж тоже какие-то вкусы есть, а кому-то хуета без сверхценности. Так что отъебись.
Аноним 27/08/25 Срд 09:32:36 1333202 364
>>1332940
Я по гайду все делал. Ну, скоировал воркфлоу. Просто введи flux crea gguf comfyui.
Аноним 27/08/25 Срд 09:52:49 1333221 365
>>1332937
нунчаку поставь, будет 5-10с генерить вообще. по качеству около q4 gguf
Аноним 27/08/25 Срд 10:10:07 1333241 366
>>1333221
Я таки не понял, что это такое нунчаку. Файтюн версия ,она официальная, или нет?
Аноним 27/08/25 Срд 10:54:30 1333269 367
1756281268039.png 4758Кб, 1344x1728
1344x1728
1756281268522.png 4652Кб, 1344x1728
1344x1728
1756281268956.png 4673Кб, 1344x1728
1344x1728
1756281269422.png 4768Кб, 1344x1728
1344x1728
Аноним 27/08/25 Срд 11:56:07 1333319 368
я тут накидал полтреда натвис1дмд2 под видом квенахромавана, а вы и не поняли, вся суть, ору с вас
Аноним 27/08/25 Срд 12:09:20 1333339 369
>>1333319
>не обоссали - ноет
>не триггернулись на жирный байт - ноет
>написали, что насрано не хромой, но не тегнули - ноет
Мне заебалось ебать твой рот, остальные говноеды
Аноним 27/08/25 Срд 12:41:41 1333376 370
>>1332937
>На него него вообще лоры других флюксов работают?
Да, даже лора на генерацию за 8 шагов вроде.

>>1332940
Так он же сказал, что это Flux Krea - официальная модель от создателей Flux. https://bfl.ai/blog/flux-1-krea-dev
Аноним 27/08/25 Срд 12:49:06 1333392 371
>>1333319
Опять по ошибке не в тот тред отправил?
Аноним 27/08/25 Срд 13:02:50 1333417 372
1756288967593.png 3922Кб, 2304x960
2304x960
1756288967993.png 4111Кб, 2304x960
2304x960
1756288968410.png 4035Кб, 2304x960
2304x960
1756288968810.png 3869Кб, 2304x960
2304x960
Аноним 27/08/25 Срд 14:09:51 1333501 373
image.png 2536Кб, 1024x1024
1024x1024
image.png 2407Кб, 1024x1024
1024x1024
Пытаюсь создать подобие пленочных фотокамер. Насколько они похожи? Замыливания быть не должно, шум должен зависеть от освещения. точки должны быть рандомными, свет должен быть мягким, не такая высокая контрастность.
Чатджпт пишет, что ему сложно однозначно сказать, нейронка или нет
Аноним 27/08/25 Срд 14:11:32 1333503 374
image.png 2346Кб, 1024x1024
1024x1024
image.png 2294Кб, 1024x1024
1024x1024
Тоже попытка в пленку. Девка должна была быть нищей с улиц, но волосы всё портят
Аноним 27/08/25 Срд 14:14:36 1333507 375
image.png 278Кб, 712x807
712x807
Аноним 27/08/25 Срд 14:57:27 1333540 376
image 3360Кб, 1920x1152
1920x1152
image 3411Кб, 1920x1152
1920x1152
image 140Кб, 1237x796
1237x796
>>1333501
Могу еще посоветовать особую модель "апскейлера" х1 который делает очень качественно зерно фотопленки на картинку. Не тупой шум, как в фотошопах. Вот, для примера две картинки до и после. Рассмотри их прям внимательно на предмет плёночного зерна. Кому надо те заметят отличие.
Аноним 27/08/25 Срд 15:05:06 1333545 377
IMG-20160129-WA[...].jpg 217Кб, 1200x1600
1200x1600
aecda8ee7bc71a3[...].jpg 58Кб, 736x920
736x920
Наложите парню лицо Сталоне плиз
Аноним 27/08/25 Срд 15:08:06 1333547 378
image 2258Кб, 1920x1152
1920x1152
image 2281Кб, 1920x1152
1920x1152
image 2263Кб, 1920x1152
1920x1152
image 225Кб, 1357x737
1357x737
Воркфлоу в картинке. Натвиз дмд фулл-хд за 12 шагов. Всё, как мы любим?
На шизо промпт не обращайте внимания - это случайно получилось так и решил оставить.
Аноним 27/08/25 Срд 15:08:25 1333549 379
1756296504077.png 4036Кб, 1344x1728
1344x1728
>>1333545
А это разве не он уже?
Аноним 27/08/25 Срд 15:15:12 1333554 380
>>1333547
норм, для полного еомбо дипшринка не хватает
Аноним 27/08/25 Срд 15:22:42 1333560 381
1756297361494.png 2450Кб, 1200x1600
1200x1600
Аноним 27/08/25 Срд 15:37:34 1333580 382
1756298251662.png 4046Кб, 1728x1344
1728x1344
1756298252079.png 4183Кб, 1728x1344
1728x1344
1756298252495.png 4071Кб, 1728x1344
1728x1344
1756298252879.png 4055Кб, 1728x1344
1728x1344
Аноним 27/08/25 Срд 15:50:40 1333597 383
.jpg 179Кб, 1080x1920
1080x1920
.jpg 157Кб, 1080x1920
1080x1920
Аноним 27/08/25 Срд 15:57:13 1333602 384
.jpg 175Кб, 1080x1920
1080x1920
Аноним 27/08/25 Срд 15:57:56 1333603 385
1756299473270.png 4445Кб, 1344x1728
1344x1728
1756299473720.png 4386Кб, 1344x1728
1344x1728
1756299474153.png 4361Кб, 1344x1728
1344x1728
1756299474570.png 4392Кб, 1344x1728
1344x1728
Аноним 27/08/25 Срд 16:10:42 1333623 386
1756300239435.png 4406Кб, 1728x1344
1728x1344
1756300239885.png 4352Кб, 1728x1344
1728x1344
1756300240302.png 4394Кб, 1728x1344
1728x1344
1756300240735.png 4402Кб, 1728x1344
1728x1344
Аноним 27/08/25 Срд 16:20:11 1333636 387
Аноним 27/08/25 Срд 16:21:31 1333639 388
image.png 60Кб, 325x149
325x149
Контролнеты на Qwen Аноним # OP 27/08/25 Срд 16:38:19 1333656 389
image.png 963Кб, 880x1328
880x1328
image.png 1439Кб, 880x1328
880x1328
image.png 116Кб, 1056x1328
1056x1328
image.png 1784Кб, 1056x1328
1056x1328
Аноним # OP 27/08/25 Срд 16:41:11 1333661 390
image.png 2886Кб, 3072x1072
3072x1072
Аноним 27/08/25 Срд 16:45:31 1333664 391
>>1333656
Бля, 3.3гб - это уже больше половины целой сдохли.
>>1333661
Он же шаги пропускает просто. На 4степс лоре совсем пиздец же будет, не?
Аноним 27/08/25 Срд 16:51:04 1333669 392
image 123Кб, 1673x343
1673x343
>>1333661
>Почитать
Да как так? А наммне что делать?
Аноним 27/08/25 Срд 17:00:51 1333672 393
image 108Кб, 717x575
717x575
>>1333669
Кому интересно, если копилот(гпт5) не обманул.
Контролнеты на Qwen Аноним # OP 27/08/25 Срд 17:01:42 1333673 394
image.png 347Кб, 856x880
856x880
>>1333664
>Бля, 3.3гб - это уже больше половины целой сдохли.
Специально для тебя тогда сделали лору на 900 мб, которая заменяет этот контролнет в Qwen Image Edit
https://huggingface.co/Comfy-Org/Qwen-Image-DiffSynth-ControlNets/tree/main/split_files/loras

>>1333664
>На 4степс лоре совсем пиздец же будет, не?
Надо попробовать, но в примере и так пропускают 50% шагов из 40 (20), так что хз может и можно половину из 4 шагов пропустить.


>>1333669
Да не это, а вот это.
Аноним 27/08/25 Срд 17:01:54 1333674 395
30143f36-b5cf-4[...].png 1324Кб, 1152x1536
1152x1536
42566f2a-05f7-4[...].png 1436Кб, 1152x1536
1152x1536
2353d3ee-1abc-4[...].png 1391Кб, 1152x1536
1152x1536
3f78dff5-4e55-4[...].png 1455Кб, 1152x1536
1152x1536
>>1333501
>>1333503
А я пытаюсь воссоздать эффект видеотрансляции на хуевую вебку.
Получается так себе... Пирлы генерил на жидосервисе с лимитами и лучше этого не находил ничего...
У тебя прикольно выходит. Пали конфиги
Аноним 27/08/25 Срд 17:17:57 1333687 396
Т.е. мы ставим не 20 шагов, а как долбоёбы ставим 40 шагов и изистеп имитирующий 20 шагов, но с потерей качества инференхуйся. Звучит годно.
Аноним 27/08/25 Срд 17:22:56 1333693 397
image.png 1538Кб, 832x1216
832x1216
image.png 1336Кб, 832x1216
832x1216
image.png 1514Кб, 832x1216
832x1216
image.png 23Кб, 413x335
413x335
На 4 шагах скип одного шага дает вот такое говно как на первой картинке
На 8 шагах скип двух шагов (33% ускроение) дает норм как на второй картинке
На 8 шагах скип трех шагов (60% ускорение) дает снова говно.

В общем вот, с лорами, если сидишь на 8 шагах еще можно использовать ускорение. Только хз, может с другими настройками можно как-то вызвать скип специфичных шагов, но я использовал вот эти.
Аноним 27/08/25 Срд 17:27:08 1333698 398
>>1333501
пока похоже на нейронку. Дело в морщинах ритмичных например.
Плёнка разной была. Я снимал на 4хслойную, кажется Конику. Вот там охуенно градиенты света ловились, никакой деградации пятнами. Снимал облака, воду, всякое с тонкими градиентами.
так что наверное тебе стоит указывать класс фотиков и плёнки для ясности.

А так по свету и цвету похоже на полароиды больше
Аноним 27/08/25 Срд 17:29:47 1333699 399
>>1333656
Обнял-приподнял.
Молодцы яйцеголовые. А тебе за ссыль спасибо.
Аноним 27/08/25 Срд 17:31:09 1333700 400
>>1333540
А какой денойз выставлять?
Аноним 27/08/25 Срд 18:14:33 1333760 401
>>1333698
> так что наверное тебе стоит указывать класс фотиков и плёнки для ясности.
Тут вопрос, поймет ли он.
Аноним 27/08/25 Срд 18:25:21 1333783 402
>>1333760
Ты для себя укажи. Хотя бы сможешь посмотреть и перечислить свойства, которые тебе нужно задать.

ну и да, часто в фотографии указываются модель, фокус, все дела и всё это подтягивается в базы обучения, потому работает
Аноним 27/08/25 Срд 18:28:57 1333796 403
1756308536151.png 4033Кб, 1248x1824
1248x1824
Аноним 27/08/25 Срд 18:53:36 1333836 404
>>1333796
Укажи проблемы с кожей. Слишком ухоженные безволосые ножки для нищенки. Чистые ногти. Ноги ещё и с ровным загаром. Просто чуть грязненькие. НЕ ВЕРЮ!
Улица хорошая. Но она не бедная. Прост асфальт старый. Нищенские улицы засраны, на стенах графитти, кучи мусора, крыса там дохлая.

А это просто кадр из студенческого кино.
Аноним 27/08/25 Срд 18:55:32 1333838 405
Кстати то же самое и с ботинками. Они старые, но за ними хорошо ухаживали, они сделаны из хорошей кожи. Они целые.
Только юбка ок. Свитеру нужны затянутые петли, прожжёное пятно, чуть потянутая нитка на рукаве. Пока что всё это бутафория и реквизит.
Аноним 27/08/25 Срд 19:07:23 1333849 406
1756310841330.png 5860Кб, 1600x2112
1600x2112
1756310841947.png 5863Кб, 1600x2112
1600x2112
1756310842547.png 5771Кб, 1600x2112
1600x2112
>>1333693
Че-то я попробовал настройки с пик4 на 8steps, и нихуя разницы по времени не ощутил. В конце написало EasyCache - skipped 1/8 steps (1.14x speedup). У тебя 2 шага написало?
1 - с кешем, 2 - без.
>>1333836
Улица-то как раз самая обычная. Ни разу бездомных не видел на ухоженных улицах? А ботинки только вчера в помойке нашла нужного размера. Не придирайся.
Аноним 27/08/25 Срд 19:12:48 1333859 407
>>1333849
Ботинки такие на помойку не выкидывают обычно.
По улице вопросов нет.

По девушке сказал.
Тут именно что эффект неверия сильнейший, по любой из деталей.
Аноним 27/08/25 Срд 19:23:36 1333871 408
image.png 15Кб, 677x134
677x134
>>1333849
>У тебя 2 шага написало?
Да, попробуй что-ли тогда повысить reuse_threshold.
Аноним 27/08/25 Срд 19:34:51 1333878 409
image.png 44Кб, 678x243
678x243
ComfyUI00022.png 833Кб, 832x1216
832x1216
image.png 1405Кб, 832x1216
832x1216
>>1333673
>>1333693
Кажется я нашел как можно скипать до 3-х шагов из 8-ми без полной потери качества достигая 60% ускорения только на этапе семлинга.

Сначала попробовал LazyCache с этими настройками и заработало (пик 2).
Такие же настройки на EasyCache дали гораздо худший результат (пик 3), что говорит о том, что на этих настройках LazyCache может быть лучше чем EasyCache
Аноним 27/08/25 Срд 19:41:17 1333884 410
1.jpg 66Кб, 1024x768
1024x768
>>1333636
не сохранил это был тест
Аноним 27/08/25 Срд 19:46:10 1333890 411
1756313168510.png 5628Кб, 2048x1600
2048x1600
1756313169060.png 45Кб, 1004x70
1004x70
1756313169077.png 5634Кб, 2048x1600
2048x1600
1756313169610.png 78Кб, 1015x117
1015x117
>>1333871
Хм. У меня наоборот. Но результат - хуй знает. 15% быстрее, но как-то более поломано.
Аноним 27/08/25 Срд 19:47:00 1333893 412
ComfyUItempunlh[...].png 2144Кб, 1536x768
1536x768
Дай бы ей свой десятипенсовик, анон?
Аноним 27/08/25 Срд 19:50:29 1333899 413
1.jpg 85Кб, 1024x768
1024x768
>>1333893
референс на кудряшку Сью? Таких цыганок подосланных таджичек и азерш дохуя, пнул бы и обоссал
Аноним 27/08/25 Срд 19:52:51 1333906 414
1756313569785.png 5068Кб, 2048x1600
2048x1600
1756313570285.png 5112Кб, 2048x1600
2048x1600
>>1333890
О. Заебца. Наконец сделало и водителя, и пассажира.
Аноним 27/08/25 Срд 19:58:15 1333912 415
1.jpg 93Кб, 1024x768
1024x768
люблю только сисястых татрок и никого больше
Аноним 27/08/25 Срд 20:00:03 1333913 416
Аноним 27/08/25 Срд 21:02:45 1333949 417
image 1677Кб, 832x1216
832x1216
image 1476Кб, 832x1216
832x1216
image 1499Кб, 832x1216
832x1216
image 1632Кб, 832x1216
832x1216
Зацените мой Ван.
Аноним 27/08/25 Срд 21:10:40 1333954 418
deliberatev11.png 2495Кб, 1152x1792
1152x1792
>>1333949
> мой Ван
А это точно ван?
Аноним 27/08/25 Срд 21:27:49 1333966 419
image 114Кб, 832x1216
832x1216
image 132Кб, 832x1216
832x1216
image 133Кб, 832x1216
832x1216
image 114Кб, 832x1216
832x1216
>>1333954
А почему ты сомневаешься? Считаю Wan лучшей локальной моделью.
Аноним 27/08/25 Срд 21:29:52 1333968 420
>>1333966
Что насчет Хромы и Квин?
Аноним 27/08/25 Срд 21:31:16 1333969 421
>>1333966
Сделай с мощной квадратной нижней челюстью. И накачанными от жвачки мышцами щёк.
Аноним 27/08/25 Срд 21:39:39 1333979 422
1756319842737-5[...].png 1683Кб, 1328x1328
1328x1328
>>1333968
>йцут
очень мультяшно рисует
Аноним 27/08/25 Срд 21:56:53 1333995 423
image.png 2235Кб, 1024x1024
1024x1024
image.png 2025Кб, 1024x1024
1024x1024
Ну вроде больше похоже на пленку, но всё равно как то слишком желтизной отдает.
Аноним 27/08/25 Срд 22:00:08 1334002 424
>>1333995
зерно слишком мелкое. есть крупнее?
Аноним 27/08/25 Срд 22:02:46 1334008 425
image.png 2039Кб, 1024x1024
1024x1024
image.png 2043Кб, 1024x1024
1024x1024
Аноним 27/08/25 Срд 22:03:32 1334010 426
image.png 2008Кб, 1024x1024
1024x1024
Аноним 27/08/25 Срд 22:06:39 1334013 427
image.png 2094Кб, 1024x1024
1024x1024
Нейросетевое мыло заметно станвоится.
Аноним 27/08/25 Срд 22:09:24 1334019 428
image.png 1620Кб, 1216x811
1216x811
image.png 2049Кб, 1024x1024
1024x1024
А за ориентир вообще это фото было взято
Аноним 27/08/25 Срд 22:14:19 1334029 429
image.png 1945Кб, 816x1216
816x1216
image.png 1989Кб, 816x1216
816x1216
Чет зернистость не очень меняется. Всё говно, я расстроен, ухожу спать, спокойно ночи
Аноним 27/08/25 Срд 22:32:15 1334046 430
1756323134743.jpeg 3203Кб, 2496x3648
2496x3648
Аноним 27/08/25 Срд 22:44:02 1334051 431
image.png 2219Кб, 816x1216
816x1216
image.png 2290Кб, 816x1216
816x1216
image.png 2329Кб, 1216x816
1216x816
image.png 2206Кб, 1216x816
1216x816
Аноним 27/08/25 Срд 22:48:11 1334054 432
image.png 1930Кб, 1216x816
1216x816
image.png 1782Кб, 1216x816
1216x816
Аноним 27/08/25 Срд 22:59:56 1334064 433
image.png 3384Кб, 1280x1024
1280x1024
image.png 2487Кб, 1216x806
1216x806
Ещё работать и работать.
Аноним 27/08/25 Срд 23:26:38 1334077 434
>>1333995
В какой модели делаешь?
Аноним 27/08/25 Срд 23:48:42 1334084 435
п52n.jpg 455Кб, 1080x1350
1080x1350
YniyUvCSACeJVPU[...].jpg 113Кб, 1024x1024
1024x1024
xk-FQz1oS4mFyTp[...].jpg 120Кб, 1024x1024
1024x1024
Хрена себе как идеограм может. Лучший 1-pic-to-character в мире, хоть и сисек навалила. Когда так смогут локальные модели?
Аноним 28/08/25 Чтв 00:13:59 1334109 436
>>1334084
Когда ты рак в голове вылечишь.
>левое лицо на пиках
>идеограм в локальном треде
>не знает про новую edit модель гугла
Аноним 28/08/25 Чтв 00:16:03 1334111 437
>>1334109
>>левое лицо на пиках
Не левое.

>идеограм в локальном треде
Скажу по секрету, тут полтреда онлайн генерилки.

>не знает про новую edit модель гугла
Знаю.
Аноним 28/08/25 Чтв 00:19:15 1334112 438
2.png 4536Кб, 3072x1536
3072x1536
1.png 5320Кб, 3072x1536
3072x1536
До чего все-таки квен хорош.
Аноним 28/08/25 Чтв 00:44:34 1334120 439
йцур определенно крут, еще бы не превращал все в мультики.
Аноним 28/08/25 Чтв 00:50:53 1334123 440
>>1334112
Для такого кала он идеален.
Аноним 28/08/25 Чтв 00:52:22 1334124 441
>>1334111
>Скажу по секрету, тут полтреда онлайн генерилки.
Ну так и нахуя ты тут ими насрал, внимания ищешь?
Аноним 28/08/25 Чтв 00:55:53 1334126 442
>>1334123
Пасиб, да хорош!

>>1334124
Да. Внимание это базовая потребность человека. Как дышать.
Аноним 28/08/25 Чтв 01:01:39 1334129 443
1756332097206.png 4541Кб, 1248x1824
1248x1824
1756332097672.png 4492Кб, 1248x1824
1248x1824
Аноним 28/08/25 Чтв 01:07:04 1334133 444
Какая новая ссылка на Smash or Pass AI? Есть ли возможность запуска в коллабе и подобном?
Аноним 28/08/25 Чтв 01:11:36 1334134 445
1756332695368.png 4380Кб, 1248x1824
1248x1824
Аноним 28/08/25 Чтв 01:34:58 1334136 446
аноны, что предложите чтобы быстренько сгенерить арт в стиле /i/ 4чана?
Аноним 28/08/25 Чтв 01:36:43 1334137 447
image.png 37Кб, 557x162
557x162
Мужики, там ПРОРЫВ
Аноним 28/08/25 Чтв 01:53:28 1334138 448
ComfyUI00238.png 2931Кб, 1920x1088
1920x1088
Аноним 28/08/25 Чтв 02:00:37 1334139 449
>>1334137
Схожу, соскучился по старому хвастуну-пиздаболу)
Аноним 28/08/25 Чтв 02:01:48 1334140 450
>>1334134
Чувствуется, что сам одевал.
Аноним 28/08/25 Чтв 02:05:02 1334141 451
>>1334029
О, это любимый свитер джагернаута.
Аноним 28/08/25 Чтв 02:06:27 1334142 452
>>1333979
Блядь, хорошь мои референсы пиздить!
Аноним 28/08/25 Чтв 02:17:55 1334143 453
>>1333547
Когда дорвался до аутпейнта, но выбрал самые ебанутые варики, а она все равно как была скрюченной бабой в коробке, так и осталась) Ты если так любишь генерить своим натвисом-хуятвимом, можешь просто сделать один степ нормальной sdxl-ной моделью, а потом подставляй его на остальные 9, дай хотя-бы один шанс сформировать композицию нормально, чтобы сверху и снизу воздух был, блядь, и она не была вечно скрюченной, как знак вопроса. Прикинь, можно ещё и вверх аутпейнтить, если что...
Аноним 28/08/25 Чтв 02:23:50 1334145 454
1756337029121.png 4533Кб, 1728x1344
1728x1344
Аноним 28/08/25 Чтв 02:46:05 1334147 455
Не трогал эту всю хуйню со времен выхода сдхл. Сидел тогда на а1111.
Накатил комфи, решил побаловаться с модным флюксом. Около получаса разбирался почему эта хуйня не робит. Оказалось в итоге, что клипы/вае надо скачивать самому. Потом сидел пердел с блюпринтами и ещё кучу времени пытался разобраться какого хуя не генерит. На выходе оказалось, что эта ебала модель выгружает в память по ебаных 10 минут. А потом строчит как пулемет.
В конечном итоге качество генерации было на уровне обычного диффужена двухгодовой давности.
Это что за наебалово?
Аноним 28/08/25 Чтв 03:12:07 1334149 456
1.jpg 65Кб, 1216x832
1216x832
2.jpg 147Кб, 1152x832
1152x832
3.jpg 143Кб, 1216x832
1216x832
4.jpg 145Кб, 1216x832
1216x832
>>1334147
>В конечном итоге качество генерации было на уровне обычного диффужена двухгодовой давности.
согласен, тоже вот понаделал подобного говна, велкам ту криворукий_говнодел клаб, бадди
Аноним 28/08/25 Чтв 04:39:46 1334159 457
>>1334145
Таз в 2 раза больше, чем положено. Ты там в зенки долбисся?
Аноним 28/08/25 Чтв 10:32:46 1334288 458
1756366366058.png 3298Кб, 1344x1728
1344x1728
Аноним 28/08/25 Чтв 11:28:35 1334339 459
>>1334084
ты просто пока еще не замечаешь, что идеограм на самом деле просто вставляет лицо в картинку, всегда под тем же наклоном что и оригинал, в итоге выглядит как будто-бы фотошопом вставили.
А ты попробуй, когда лицо даешь под углом, чтобы оно сделала положение сгенерированного лица прямо смотрящим в камеру, не будет такого.
Аноним 28/08/25 Чтв 11:55:47 1334361 460
image.png 18Кб, 448x270
448x270
image.png 992Кб, 1456x720
1456x720
>>1334123
средний дезайнер за такой кал попросит от 40 до 80 долларов кста, а квен делает за бесплатно, еще можно сколько угодно раз рероллить, а дизайнер тебе даст макс 4 наброска из которых ты выбираешь один и потом еще 3 варианта на основе него, в общем очень ограничено все у живых людей.

>мимо другой анон с Qwen Edit
Аноним 28/08/25 Чтв 12:11:42 1334366 461
1756372302093.png 4364Кб, 1248x1824
1248x1824
>>1334140
А что, что-то не так с её одеждой?
Аноним 28/08/25 Чтв 12:39:17 1334386 462
1756373956543.png 5109Кб, 2048x1600
2048x1600
Аноним 28/08/25 Чтв 12:54:10 1334392 463
1756374850227.png 3757Кб, 1920x1152
1920x1152
Аноним 28/08/25 Чтв 13:17:21 1334397 464
Чем вы делаете капшны в NL для NSFW-картинок?
Аноним 28/08/25 Чтв 13:50:35 1334421 465
ComfyUI00250.png 1551Кб, 1320x792
1320x792
Аноним 28/08/25 Чтв 14:05:45 1334443 466
>>1334421
Лол, без переделки и не заметил бы ебало на подголовнике.
Аноним 28/08/25 Чтв 14:29:18 1334467 467
>>1333968
>Что насчет Хромы и Квин?
Хрома это искусственно раздутый ожиотаж, который сработал потому, что его дорого ждали. Выкладывали версии пощупать и было создано ощущение, что в конце что-то будет дельное. Если бы хрома вышла просто конечным последним файлом, то ее бы заметили, попробовали и плюнув пошли дальше. А сейчас многие не могут на нее плюнуть, типа зря ждал что ли.
Медленная, кривая, не голодная.
Квин же создан только для текста. Для текста и только для текста, всё. Убери текст из Квина и он не нужен.
Топ это Ван, Флюк Креа, Флюкс Шнель.
Аноним 28/08/25 Чтв 15:35:29 1334518 468
Аноним 28/08/25 Чтв 15:55:23 1334526 469
image.png 76Кб, 1511x276
1511x276
ComfyUI00022.png 1016Кб, 832x1216
832x1216
ComfyUI00023.png 1040Кб, 832x1216
832x1216
ComfyUI00024.png 1074Кб, 832x1216
832x1216
>>1333661
>>1333673
>>1333878
В общем продолжаю эксперименты.

Как некоторые могут уже знать, использование res_2s сэмплера и bong_tangent шэдулера может значительно улучшить результаты на Qwen и Wan за счет сильной потери скорости (почти в два раза).

Как я понимаю, на самом деле res_2s тупо делает двойной (тройной?) сэмплинг вместо заданного количества шагов, по этому на самом деле их больше.

Если использовать следующие настройки ЛэзиКэша с res_2s то можно и скупинуть половину всех шагов даже на 4 шагах, то есть скипнуть 2 из 4 шагов на Квен (потенциально и на Wan).

Пик 2 результат со скипом 2 из 4 шагов на res_2s
Пик 3 результат без скипа каких либо шагов на 4 шагах с res_2s
Пик 4 результат без res_2s и без скипа на euler/simple (если добавит на euler какой-либо скип на 4 шагах то выйдет говно)
4 шага за 2 на дефолтном сэмплере НАХУЙ Аноним 28/08/25 Чтв 16:13:45 1334542 470
image.png 1326Кб, 832x1216
832x1216
image.png 2714Кб, 1920x1088
1920x1088
image.png 3218Кб, 1920x1088
1920x1088
image.png 2329Кб, 1920x1088
1920x1088
>>1334526
Пока экспериментировал, наткнулся на интересную хуйню

НА QWEN LIGHTNING 4-STEP LORA МОЖНО ГЕНЕРИТЬ КАРТИНКИ ЗА 2 ШАГА

ЧЁЁЁЁЁЁЁ БЛЯЯЯЯЯЯЯЯЯЯЯЯЯЯЯЯЯЯЯЯЯЯЯЯЯЯЯ?

вот эти картинки были сделаны за 2 шага на обычном Euler Simple.

только вот добавил вот эту лору на реализм https://civitai.com/models/1901782/qwen-film-photography
Аноним 28/08/25 Чтв 16:27:50 1334553 471
>>1334542
Так а если 2 шага на res2s бонг? Лучше будет?
Аноним 28/08/25 Чтв 16:36:15 1334564 472
>>1334526
Фон не подходит для экспериментов. Используй примерно такой: "фотография девушки в полный рост в белом сарафане с розовыми цветками на сарафане, девушка стоит босиком на траве в лесу. Вокруг нее видны стволы сосновых деревьев. "
В общем рисунок на платье, пальцы на ногах, сама девушка, кора сосновых деревьев и трава дадут представление о качестве генерации.
Аноним 28/08/25 Чтв 18:16:34 1334637 473
>>1334553
Да, но это будет почти то же самое что 4 шага на euler думаю, хотя может и нет, хер знает сколько реально res2s бонг добавляет скрытых шагов.
Аноним 28/08/25 Чтв 18:40:33 1334665 474
1756395632443.png 3212Кб, 1280x1664
1280x1664
1756395632776.png 3144Кб, 1280x1664
1280x1664
Че за хуйня? Без КАПСа лютую хуйню пишет.
Аноним 28/08/25 Чтв 19:20:14 1334726 475
image.png 2188Кб, 1328x1328
1328x1328
>>1334665
я про это и говорил что Qwen на русском плохо пишет.

Еще заметил, что чем ниже разрешение тем хуже пишет текст.
Аноним 28/08/25 Чтв 19:36:36 1334747 476
ComfyUI00178.jpg 5488Кб, 1971x2816
1971x2816
ComfyUI00182.jpg 4787Кб, 1971x2816
1971x2816
ComfyUI00175.jpg 4846Кб, 1971x2816
1971x2816
ComfyUI00195.jpg 4940Кб, 1971x2816
1971x2816
Аноним 28/08/25 Чтв 19:44:17 1334750 477
1756399456586.png 4429Кб, 1344x1728
1344x1728
>>1334726
Ну капсом он же че-то пишет, а мелкобукву в кашу превращает.
Аноним 28/08/25 Чтв 19:45:00 1334751 478
>>1334726
> Qwen на русском плохо пишет.
Лайфхуцк. Если в слове есть английские буковы, пишешь их, больше шансов что нормально сгенерирует. И разумеется все капсом.
Аноним 28/08/25 Чтв 20:09:11 1334766 479
image.png 960Кб, 946x702
946x702
image.png 792Кб, 638x775
638x775
image.png 464Кб, 1323x735
1323x735
image.png 1405Кб, 832x1216
832x1216
>>1334747
ножки это уже прошлый век в нейронках, особенно такие пластмассовые как у тебя
Аноним 28/08/25 Чтв 20:11:17 1334767 480
Если в Qwen генерации использовать в ноде vae decode модель vae от Wan то получается чуть-чуть чётче результат.
Аноним 28/08/25 Чтв 20:14:03 1334769 481
ComfyUI00054.png 2303Кб, 1328x1328
1328x1328
>>1334767
да, на самом деле vae от Qwen основана на vae от Wan, а у Wan более реалистичные результаты, так что...
Аноним 28/08/25 Чтв 20:17:13 1334770 482
>>1334766
Ты пальцы сам пересчитай на своей последней
Аноним 28/08/25 Чтв 20:19:56 1334772 483
>>1334526
>за счет сильной потери скорости (почти в два раза)
А нахера ты используешь 2s когда надо использовать 2m без потери скорости и идентичным результатом? Потому что рандомный хер с цивитай так написал?
Аноним 28/08/25 Чтв 20:31:51 1334777 484
1756402310076.png 3085Кб, 1280x1664
1280x1664
1756402310376.png 3115Кб, 1280x1664
1280x1664
>>1334769
>>1334767
Пришлось в гимпе оба открывать и попиксельно разницу смотреть.
Аноним 28/08/25 Чтв 20:38:17 1334782 485
>>1334777
А я заметил это сразу глазами на фуллхд мониторе. Вот и подумай теперь.
Аноним 28/08/25 Чтв 20:41:15 1334787 486
Кто генерировал т2и на Квин едит? Как он? Я помню пробовал генерировать на флюкс контексте, но там ещё более зацензуреная модель, чем простой флюкс. Не пригоден. А как дело у Квин Эдит т2и?
Аноним 28/08/25 Чтв 20:42:08 1334789 487
>>1334782
> Вот и подумай
Васька Попович тоже каждый день Христа в облаках видит. Связь очевидна.
Аноним 28/08/25 Чтв 20:48:59 1334793 488
image.png 2873Кб, 1920x1088
1920x1088
>>1334770
Вопрос простого реролла.
Аноним 28/08/25 Чтв 20:53:26 1334796 489
image.png 1284Кб, 736x1048
736x1048
image.png 2579Кб, 1920x1088
1920x1088
image.png 1560Кб, 850x1133
850x1133
image.png 1452Кб, 880x1168
880x1168
>>1334787
Смотри, Qwen Image Edit это просто ретрейн Qwen Image, поэтому использовать его вместо Qwen Image не имеет смыслка, когда есть чистый t2i генератор построенный на идентичной архитектуре.

Но если тебе интересно, Qwen Image Edit спокойно не ограничивает себя заданной картиной, ты можешь как поменять картинку, так и использовать объект в картинке чтобы сделать новую картинку, при этом на совсем другом разрешении с другим соотношением сторон.

Вот примеры, оригинал запихнутый в Qwen Edit - результат
Аноним 28/08/25 Чтв 20:54:56 1334798 490
>>1334542
Проиграл с третьей, кал-калом, а на пикче про перемoгу. Это как на сд3 пик налепить такую надпись.

Тем временем в галерее хромы один только артисан ебашит. Но даже у него артефакт на артефакте и видно, что есть куда расти.
Аноним 28/08/25 Чтв 20:58:37 1334802 491
>>1334793
Ничего что у тебя на пике плaстикoвoе мылo? и нароллить одну вместо двух, это сильно конечно
Аноним 28/08/25 Чтв 21:04:33 1334808 492
image.png 960Кб, 946x702
946x702
>>1334802
>плaстикoвoе мылo
Ну ты сравнил. Обычный эффект 720p фотки с натуральным пластелином
Аноним 28/08/25 Чтв 21:05:13 1334810 493
image.png 3063Кб, 1200x1200
1200x1200
Аноним 28/08/25 Чтв 21:08:40 1334814 494
Аноним 28/08/25 Чтв 21:15:58 1334820 495
ComfyUItempuxpq[...].png 1351Кб, 1536x768
1536x768
ComfyUItempuxpq[...].png 1572Кб, 1536x768
1536x768
>>1334787

1 пик квен.
2 пик квен едит + вае ван

Первый пик лучше. Вопросы?
Аноним 28/08/25 Чтв 21:16:02 1334821 496
>>1334802
Пластиковое мыло у тебя, а у него обычный нейрослоп, от которого за версту латентным пространством несет.
ваш кэп
Аноним 28/08/25 Чтв 21:28:44 1334828 497
ComfyUI0002.webp 157Кб, 720x1280
720x1280
>>1334814
Держи лучше весь воркфлоу, вообще там res2s bong_tangent был на той картинке, но его реально долго ждать, поэтому скидываю наиболее оптимальный вариант с которым можно экспериментировать.

Генерю на 4 шагах ради скорости, но если анатомия начинает сыпаться, поставь хотя-бы 8 шагов, с ними и euler норм выдает результат.

Если полный Wan 2.2 слишком много для тебя, то попробуй просто на lownoise модели прогнать, убрав highnoise и переподключив ноды.
Аноним 28/08/25 Чтв 22:38:52 1334867 498
Не служу за темой, просто дайте вводные. Какой риг для полноценного квена с лора и контролнетами нужен? Интересует фп7 мнимум, гуфы не люблю.
Аноним 28/08/25 Чтв 22:39:20 1334868 499
Аноним 28/08/25 Чтв 22:39:46 1334869 500
Ебаный т9
Аноним 28/08/25 Чтв 22:41:35 1334871 501
>>1334820
>Первый пик лучше. Вопросы?
Вопрос: почему ты решил, что первый пик лучше? Давай поговорим об этом.
Аноним 28/08/25 Чтв 22:53:05 1334875 502
Аноним 28/08/25 Чтв 22:55:05 1334877 503
ComfyUI07838.png 1988Кб, 832x1536
832x1536
ComfyUI07831.png 1306Кб, 832x1536
832x1536
ComfyUI07813.png 1410Кб, 832x1216
832x1216
Аноним 28/08/25 Чтв 23:39:40 1334908 504
>>1334867
>>1334869
Никакой. Картинки и видео не скейлятся на несколько карт нормально, в отличии от LLM.
Для квена в FP8, минимально достаточно и 3060 12GB + 64Gb рамы, а остальное будет плюсом к скорости.
Аноним 28/08/25 Чтв 23:57:51 1334925 505
>>1334908
Хм, думал будет жёстче.
Но
> Картинки и видео не скейлятся на несколько карт нормально,
Видел ноды с распределением гпу, т.е. на 1 гпу вешаем клип, на другой модель, не?
Аноним 29/08/25 Птн 00:06:34 1334937 506
>>1334361
У дизайнера если есть шаблон, то 5$ попросит за редакцию.

Так же куча бесплатных шаблонов и надписей. Клиенту их предлагают первыми.

Главный минус такой картинки — она спечённая. Ноль контроля.
И когда заказчик попросит «а мы можем у розы сделать несколько лепестков голубыми?» нейронка обосрётся, ибо сделает не те лепестки, которые заказчик захочет. А дизайнер какие надо выделит и покрасит на изи.

То есть тут опять вариант «жричодали» от нейронки.
А вот от дизайнера/тридэшника «любой каприз за ваши деньги»

Нейронки хороши в своём сегменте: гибче и дешевле чем сток+человек, хуже чем спец. Нет гарантии полного совпадения с ТЗ
Аноним 29/08/25 Птн 00:11:10 1334943 507
>>1334925
Это просто выигрыш в скорости. Оно не требуется одновременно карте. Сначала считается клип, потом рендер картинки самой моделью. Даже если разделить на 2 GPU - последовательно будет. Чутка сэкономит время за счет выгрузки-загрузки моделей в карту. Если обе влазят в обычный RAM - то совсем чутка.

Самое большое, что в теории могут эти ноды - делать offload модели не в RAM, а в память второй GPU. Но считает все равно одна карта. Особо большого выигрыша не получается. Лишь немного быстрее, чем offload в ram, и то не всегда.
Аноним 29/08/25 Птн 00:20:10 1334954 508
>>1334937
>Главный минус такой картинки — она спечённая. Ноль контроля.
>И когда заказчик попросит «а мы можем у розы сделать несколько лепестков голубыми?» нейронка обосрётся, ибо сделает не те лепестки, которые заказчик захочет. А дизайнер какие надо выделит и покрасит на изи.
А вот тут, позвольте не согласится. С квеном зайдет такой прием - грубо заляпываем нужные лепестки каким-нить вырвиглазным цветом (просто сплошные пятна, не красим даже), а потом просим нейронку что-то вроде "замени фиолетовые пятна на голубые лепестки розы, сохранив цвет остальных". Квен уже вполне такое пережует. Если ему маркер дать - он вообще хорошо отрабатывает по деталям. Я пробовал на картинке с 4-6 персонажей просить заменить, скажем, обувь только у одного - описывая нужного через детали (цвет волос, поза, одежда, etc) - квен вытягивает.
Аноним 29/08/25 Птн 00:31:55 1334969 509
image.png 1898Кб, 1024x1024
1024x1024
image.png 1858Кб, 1024x1024
1024x1024
image.png 1961Кб, 1024x1024
1024x1024
image.png 1855Кб, 1024x1024
1024x1024
>>1334954
Кто это будет делать? Директор фирмы?
Аноним 29/08/25 Птн 00:43:27 1334979 510
Аноним 29/08/25 Птн 00:48:24 1334982 511
image.png 1622Кб, 2625x1130
2625x1130
>>1334937
рофлишь? любые лепестки в любой цвет
Аноним 29/08/25 Птн 00:51:47 1334984 512
ComfyUItempuxpq[...].png 1505Кб, 1536x768
1536x768
ComfyUItempuxpq[...].png 1640Кб, 1536x768
1536x768
Аноним 29/08/25 Птн 01:21:11 1334998 513
2025-08-29011815.jpg 117Кб, 872x890
872x890
>>1334954
>грубо заляпываем
Что и есть ручное накидывание.
И оно не всегда спасает при перегенерации, я уже протестил.

>>1334982
Обмазав вот эти лепестки маской я могу лепить действительно любой цвет. И только в конце скормить нейронке, чтобы она реализм подтянула.
Заказчик попросит цвет с конкретным кодом. Что тогда?
Я с графикой работаю. Нейронки немношк применяю. Но когда заказчику нужен нейрослоп, он идёт не ко мне. Он ко мне уже с нейрослопом приходит, чтобы я превратил его во что-то приличное. Иногда даже трёхмерное и анимированное.
Аноним 29/08/25 Птн 01:21:47 1334999 514
>>1334984
Вторая хорошая, нраица концепция.
Аноним 29/08/25 Птн 01:38:56 1335008 515
image 214Кб, 832x1216
832x1216
image 221Кб, 832x1216
832x1216
image 184Кб, 832x1216
832x1216
image 185Кб, 832x1216
832x1216
Ну, получается вот так на Ван. Но ощущается какая-то неправильность в лице. То ли пропорции не правильные или расстояние между глаз-нос-рот не то. То ли просто помятое лицо.
Анон, ты бы принял эту генерацию за фотографию? Интересует персонаж, не окружение. Что нет так?
Аноним 29/08/25 Птн 01:46:23 1335016 516
>>1335008
Да слишком идеально просто, вот и всё
Аноним 29/08/25 Птн 01:46:59 1335017 517
>>1335008
Да, пропорции неправильные. В жизни так бывает, но эт некрасиво.
В первом случае на второй рот поехал вниз а нос короткий при этом и узкий.
Во втором случае на четвёртой рот уехал вверх чутка.
Немного пережат подбородок в сторону аниме. Улыбка не особо широкая а губы сильно натянуты.

Ну а шо ты хотел? Эт нейронки, они не разбираются в анатомии, только в том как пятна на пятна лепить.
Аноним 29/08/25 Птн 01:47:56 1335018 518
video2025-08-29[...].mp4 2778Кб, 672x1080, 00:00:14
672x1080
>>1335008
взгляд куклы, эффект зловещей долины, симметричность
Аноним 29/08/25 Птн 01:49:58 1335019 519
2025-08-29014753.jpg 126Кб, 751x1059
751x1059
>>1335016
Ага, ниибаца идеально. Если нос и под ним ещё в пределах нормы отклонений, то лоб улетел и линия роста волос маленько облысевшая.
Аноним 29/08/25 Птн 01:50:32 1335020 520
>>1335018
взгляд да, симметрия да.
Аноним 29/08/25 Птн 01:55:59 1335027 521
>>1335008
> ты бы принял эту генерацию за фотографию?
Нет.
> Что нет так?
У нас кончились снаря Глаза, инпейнт ТОНЕТ. Остальное можно не перечислять.
Аноним 29/08/25 Птн 01:57:41 1335031 522
2025-08-29015627.jpg 115Кб, 701x1033
701x1033
>>1335019
если взять нос за опорный, лоб великоват, подбородок чуть ущербный.
Но чисто интуитивно ощущается слишком большим лоб.
Аноним 29/08/25 Птн 02:00:17 1335034 523
>>1335008
я бы мог принять за фото 1ю
Аноним 29/08/25 Птн 02:06:03 1335037 524
>>1334998
>Заказчик попросит цвет с конкретным кодом. Что тогда?

в фотошопе по маске делаешь. проблемs?
Аноним 29/08/25 Птн 02:29:16 1335046 525
1756423755239.png 4416Кб, 1344x1728
1344x1728
Аноним 29/08/25 Птн 02:34:07 1335050 526
Ну шо. Я наигрался с квеном пока что.
Руки рисует лучше и вообще детали реже срёт, но контроля мало.
Буду использовать для идейных но не завязанных на тонкие детали генераций.

Отсутствие весов при желании точного результата — весомый недостаток.
Там где в сдохле я сбалансирую через слайдер нужный оттенок волос, в квене даже «едва различимый отблеск рыжего» превращает волосы в рыжие слишком часто.
А иного управления кроме «едва/сильно» и прочих слов нет.

Отсутствие всего богатства слайдеров и лорочек.
Особенно драматичный свет, вечерний, контрастный. Сам квен кое-что делает и лучше голой сдохли, но сдохля с лорами вне конкуренции по художественности.

>>1335037
о том и речь
Аноним 29/08/25 Птн 02:35:45 1335052 527
>>1335046
Если не присматриваться к паттернам, к «дверям» на фоне и к тому, что разные источники света немного на всех частях тела, то как фото.

А вообще каеф. Есть настроение.
Аноним 29/08/25 Птн 02:41:55 1335057 528
>>1335050
Я это понял в первые запуски Квина, когда увидел эти веснушки. Они либо есть, как клопы выглядят, либо их нет. Это какая-то особенность Квина или вообще особенность всего семейства таких моделей. Лобо 1 либо 0.
Аноним 29/08/25 Птн 02:43:57 1335060 529
>>1335050
>Ну шо. Я наигрался с квеном
Что дальше, Дюк?
Аноним 29/08/25 Птн 05:38:28 1335108 530
>>1335050
Внезапно этот унылый квен (который редактор изображений) может в неплохой такой фейссвоп, по крайней мере результаты для меня явно лучше чем у говнореактора с inswapper128.
Аноним 29/08/25 Птн 07:48:07 1335149 531
1756442887088.png 4471Кб, 1344x1728
1344x1728
Аноним 29/08/25 Птн 09:21:55 1335187 532
Не заходил в тред полгода
@
шизик треда все еще ищет мыло

Стабильность.
Аноним 29/08/25 Птн 09:39:39 1335206 533
>>1335187
Забери его с собой на полгода а?
Аноним 29/08/25 Птн 10:20:11 1335240 534
KJNKWJQMC8JNRGK[...].jpeg 228Кб, 832x1216
832x1216
PKEW29BQ55GSBKK[...].jpeg 87Кб, 832x1216
832x1216
R6GNNAJP02BJ7AB[...].jpeg 109Кб, 832x1216
832x1216
ZJQG5J7ZCSBM7Q1[...].jpeg 183Кб, 832x1216
832x1216
>>1335060
Дальше пробы уже скачанных моделей на пригодность под мои задачи и вкусы. Понравилась Pony Cyberrealistic Catalyst. Такой эстетичный реализм. Понравилась лора Dramatic light. Прям отлично иногда пятна света. Первая картинка.

Для фуррей и милых девушек та же киберреалистик но Semirealistic. Вторая картинка и тоже немного веса в драматик лайт

Понравилась KFT Requiem Fur a Dream: отлично натаскана на мягкую детальную шерсть и лапы. Очень часто норм лапы с равным количеством пальцев. Третья картинка.

Для более рисованного уже перехожу на Illustrous.
Надо пощупать низкие шаги, низкие и высокие cfg, потому что результаты порой интересные. Например 4я картинка на cfg=4 куда приятнее, более мягкая, живописная, как мягкой кистью, а на 6+ слишком резкая уже, более мультяшная, ещё и контур вылазит.

Поищу модель, которая может в наиболее сложные позы и анатомию. Вангую, это окажется какая-нибудь порно-модель. С SD1.5 это было именно так.


>>1335057
Да. Склонен он очень на ключевое слово хуярить по полной.
Не важно, указал я ему лёгкий пушок или волосы на ногах, результат один. И пока я не нашёл подхода. Квен-чат не помог.

Ещё один момент нашёл.
Если сказать «девушка одета только в чулки» — будет пытаться изобразить трусы и пояс.
А вот если сказать «на ногах у девушки чулки до середины бедра», то исправно локализует.
Аноним 29/08/25 Птн 10:21:21 1335241 535
>>1335108
Бытовые задачи по редактуре он в пределах десяти круток может отрабатывать очень хорошо. Края добавить, деталь исправить.
Аноним 29/08/25 Птн 10:25:13 1335244 536
>>1335240
Ещё поищу скрытые жемчуга среди XL моделей.

Потому что бывает, модель вроде аниме и плоскота, а при грамотном промпте она выдаёт хорошую светотень полуреалистичную + преувеличенную пластику, эмоциональность.

Смотрю кто чем генерит. Часто встречаю expressive hentai лору даже на околореализме: добавляет изюминки в мимику. Кстати вот тут на 1й картинке>>1335240 она тоже включена.
Аноним 29/08/25 Птн 10:38:56 1335249 537
1756453135360.png 4183Кб, 1344x1728
1344x1728
Аноним 29/08/25 Птн 10:46:23 1335256 538
>>1335240
По доброму завидую людям у которых есть четкое понимание цели, своего пути. Удачи, анон.
Аноним 29/08/25 Птн 10:55:35 1335265 539
2025-08-29102927.jpg 163Кб, 1023x656
1023x656
263W4YGYCHPPJVA[...].jpeg 146Кб, 832x1216
832x1216
>>1335244
Типа вот та же Hissaku XL.
Титульные картинки пик 1
А по факту с лорой модель может пик 2
Аноним 29/08/25 Птн 10:56:03 1335266 540
Аноним 29/08/25 Птн 12:27:57 1335293 541
>>1335241
А то. Мне лень ебаться с масками и сегментерами, за пять рероллов оно делает что надо, а дальше постобработка на планшете.
Аноним 29/08/25 Птн 12:32:10 1335295 542
Среди локалок в реализме вообще есть конкурент Крее?
Аноним 29/08/25 Птн 13:24:36 1335330 543
image.png 29Кб, 730x244
730x244
А вы дрочите мыльный квен
Бля, анон с задранным свитером на автобусной остановке, кинь вокрфлоу в webp, чтобы аноны начали юзать годную модель
Аноним 29/08/25 Птн 13:29:23 1335331 544
20250829132700 [...].png 3012Кб, 1280x1664
1280x1664
>>1335295
Она сама в своей категории, у нее конкурентов нет, потому что в её ничего другого нет.
Аноним 29/08/25 Птн 13:44:08 1335340 545
>>1335295
Хрома, ван. но они в 5-10 раз медленнее нунчаковской креи, зато по реализму получше, хрома и в стилях.
Аноним 29/08/25 Птн 14:22:05 1335376 546
image.png 1147Кб, 802x1016
802x1016
image.png 1294Кб, 832x962
832x962
Даже флаксовые селеболоры кое-как работают с хромой, то есть стили и прочая фигня должны прям хорошо работать. Это со спидап лорой, кроп без детейлера.
Аноним 29/08/25 Птн 14:23:22 1335378 547
>>1335376
Это нейронка или реальное фото?
Аноним 29/08/25 Птн 14:48:49 1335428 548
>>1335376
как добиться такого же реализма и качества на хроме? нужна 5090TiSuper? нищукам с 4090 не повезло?
Аноним 29/08/25 Птн 14:57:32 1335449 549
Аноним 29/08/25 Птн 15:01:41 1335451 550
>>1335376
Композиция отпад. Что в запросе писал?
Аноним 29/08/25 Птн 15:03:17 1335452 551
image.png 6314Кб, 2048x1669
2048x1669
image.png 398Кб, 1840x711
1840x711
>>1335378
Cемён, угомонись. Это артефачный кал. Х2 апскейл на 0.35 денойзе тоже не помог.
1024х1536 - 30 секунд на 4060 16гб.
Аноним 29/08/25 Птн 15:19:37 1335464 552
Признайте уже, что хрома не получилась. Готовили, пекли, тренили и получился пшик.
И сейчас не только лишь все могут показать на ней что-то хорошее, вменяемое.
Аноним 29/08/25 Птн 15:23:11 1335466 553
>>1335452
> Cемён, угомонись
Будто кроме тебя тут кто-то семёнит, шиз.
Аноним 29/08/25 Птн 15:27:44 1335473 554
Аноним 29/08/25 Птн 15:32:07 1335483 555
>>1335464
Как так вышло, ведь на определенном этапе все было так хорошо...
Аноним 29/08/25 Птн 15:53:21 1335521 556
ComfyUI00141.png 5306Кб, 1536x2048
1536x2048
ComfyUI00105.png 5445Кб, 1536x2048
1536x2048
>>1335464
Хрома охуенно работает с цветом, без всяких костылей и лор. Только из-за этого она для меня безальтернативна.
Аноним 29/08/25 Птн 16:02:36 1335531 557
>>1335464
Если для тебя 1684235461142.png отсюда >>1311630 → хуйня, то я хуй знает. Помножь это на то, что она дохуя всего может генерить.
Аноним 29/08/25 Птн 19:29:14 1335704 558
>>1335293
Ащемта да, что проще, то и бахать.
Аноним 29/08/25 Птн 21:57:12 1335840 559
Qwen Image и Edit запускаются на Фордже?
Аноним 06/09/25 Суб 18:13:37 1343789 560
>>1335108
Чел, подскажи, как делаешь свап. Я так и не допер.
Аноним 20/09/25 Суб 21:53:45 1360394 561
image.png 77Кб, 1091x698
1091x698
>>1330740 (OP)
Что этому говну надо? Запускаю файл указанный в гайде, вижу эту картинку и ничего не происходит.
Аноним 20/09/25 Суб 21:57:31 1360395 562
image.png 16Кб, 482x245
482x245
>>1360394
Две ошибки при установке подряд. Этим говном нормлаьные люди лет через пять смогут пользоваться.
Аноним 21/09/25 Вск 10:56:32 1360834 563
>>1360395
Ты хотел сказать дауны? Да даже дауны зачем-то перелезли на комфи. Ты что-то похуже дауна. Нахуй ты вообще лезешь в комфи?
Настройки X
Ответить в тред X
15000
Добавить файл/ctrl-v
Стикеры X
Избранное / Топ тредов