Главная Юзердоски Каталог Трекер NSFW Настройки

Gamedev

Ответить в тред Ответить в тред
Check this out!
<<
Назад | Вниз | Каталог | Обновить | Автообновление | 531 159 141
Unreal Engine № 26 Аноним 22/05/25 Чтв 16:53:49 1022583 1
UE Logo.png 152Кб, 3840x2160
3840x2160
1.jpg 2852Кб, 2560x1440
2560x1440
2.jpg 839Кб, 2560x1440
2560x1440
3.jpg 765Кб, 1920x1080
1920x1080
4.jpg 444Кб, 1920x1080
1920x1080
5.jpg 1357Кб, 3254x1831
3254x1831
Добро пожаловать в обитель анрилобогов!

Видео треда. Применение рантаймовых виртуальных текстур:
https://www.youtube.com/watch?v=RLEPA16QDRw

Новичок? Начни приключение отсюда:
https://dev.epicgames.com/community/unreal-engine/getting-started/games

Официальное англоязычное коммьюнити движка.
https://discord.gg/unrealsource

Учебный портал-хаб с туториалами и официальными курсами.
https://dev.epicgames.com/community/learning/

Канал на Ютубе. 97% воды, 3% чистого золота. Тут зарыта инфа, которой больше нигде не найдёшь.
https://www.youtube.com/@UnrealEngine

Курс по разработке игр на C++ и Анриле с нуля.
https://courses.tomlooman.com/p/unrealengine-cpp?coupon_code=CPPGUIDE
https://rutracker.org/forum/viewtopic.php?t=6553228

Когда использовать Блюпринты, а когда C++, от глубоко шарящего челика.
https://www.youtube.com/watch?v=VMZftEVDuCE

Учебные материалы на русском.
https://vk.com/@-170449269-uchebnye-materialy-po-unreal-engine-4-na-russkom

Объемная справка по C++ макросам и аргументам запуска. Много интересных статей по движку.
https://benui.ca/unreal/docs/

Мэттью Вадстейн. Хорошие микро-туторы по нодам.
https://www.youtube.com/@MathewWadsteinTutorials

Призматика. Интересные видео по разным продвинутым техникам.
https://www.youtube.com/@PrismaticaDev


Предыдущий: >>1010787 (OP)
Аноним # OP 22/05/25 Чтв 16:59:14 1022584 2
ss2a93310666f49[...].jpg 2957Кб, 3840x2160
3840x2160
ss6ee1710c233c3[...].jpg 885Кб, 1920x1080
1920x1080
ss80e873fa9f710[...].jpg 513Кб, 1920x1080
1920x1080
ss60a9bf52ff3b7[...].jpg 1588Кб, 3840x2160
3840x2160
ssb19fe0a2fb5e2[...].jpg 455Кб, 1920x1080
1920x1080
ss027295124d982[...].jpg 640Кб, 1920x1080
1920x1080
Традиционно призываю новичков делиться свежей годнотой, которая помогла им хорошо вкатиться в движок. Для Анрила минимум версии 5.3, желательно 5.5.

Если нашли что-то лучше, чем в шапке, кидайте ответом сюда или на оп-пост.
Аноним 22/05/25 Чтв 17:07:14 1022587 3
image.png 50Кб, 400x386
400x386
очередную халяву забираем
Аноним 22/05/25 Чтв 17:08:31 1022588 4
Аноним 23/05/25 Птн 03:01:05 1022653 5
image.png 205Кб, 801x1368
801x1368
image.png 95Кб, 828x827
828x827
Чел за неделю выложил 41 тысячу ассетов.

Нейронка генерила промпты для ассетов

Другая нейронка по этим промптам генерила изображения

Другая нейронка по этим изображениям генерила 3д модели с миллионом полигонов

И все это скриптом автоматом загружалось на маркетплейс

Но в. итоге его забанили. Чел был близок к успеху.
Аноним 23/05/25 Птн 16:24:41 1022712 6
>>1022653
падажжите, если бы он галку Created with AI поставил, то всё ок бы было?
Аноним 23/05/25 Птн 22:17:48 1022757 7
>>1022653
>выложил 41 тысячу ассетов
Там же модер смотрит вроде 3 дня?
Аноним 23/05/25 Птн 22:22:52 1022759 8
>>1022587
ЛОл я только месяц назад делал пропсы для улицы что ж разнообразие
Аноним 23/05/25 Птн 22:46:30 1022762 9
>>1022757
Модера тоже заменили нейронкой!
Аноним 24/05/25 Суб 23:20:02 1022958 10
Почему некоторые игры условно Stellar Blade - на 4.26 анриле? Да и в целом некоторые отзываются, что условно 4.26- это последняя стабильная версия (не 4.27).
Почему-так?
Аноним 24/05/25 Суб 23:27:42 1022961 11
>>1022958
в крупном продакшне версии софта замораживаются
Аноним 25/05/25 Вск 12:01:56 1022993 12
>>1022958
>Почему-так?
Может начали разработку 150 лет назад
Аноним 28/05/25 Срд 03:09:53 1023399 13
Анон, в СД уже смотрю по вакансиям уже во всю юзают анрил в архивизе, когда уже эта тенденция дойдет и до регионов типа моего Краснодара, как думаешь?
Аноним 28/05/25 Срд 03:39:35 1023400 14
>>1022958
Потому что 4.27 это переходной мутант между 4 и 5 версиями. API обновили, изменения критические. Многое из того, что работало на четвёрке - на 4.27 не работает. Но и то, что работает на пятёрке - на 4.27 не работает тоже.
Аноним 03/06/25 Втр 10:14:19 1023987 15
image.png 272Кб, 801x880
801x880
Аноним 03/06/25 Втр 12:35:33 1024002 16
>>1023987
Ничему менеджеров жизнь не учит. В прошлом году давали 100 процентов на шесть месяцев за экслюзив игры в их магазин. В этом году менеджеры решили без экслюзива 100% давать. Чисто что бы начальство видело что менеджеры работают.
Аноним 03/06/25 Втр 12:39:47 1024003 17
>>1024002
в следующем году приплачивать начнут сверху с каждой продажи. а потом эту богадельню нахуй закроют и может быть появится надежда на нормальный лаунчер
Аноним 03/06/25 Втр 21:55:39 1024060 18
image.png 356Кб, 1063x380
1063x380
очередную халяву забираем
https://www.fab.com/limited-time-free

к слову, брашифаевские ландшафтные материалы - хорошее начало, если нужно процедурно закрасить околореалистичный террейн на карте. только свои текстурки подставить
Аноним 04/06/25 Срд 21:34:56 1024581 19
1749062095499.jpg 9Кб, 225x225
225x225
Бамп
Аноним 05/06/25 Чтв 14:25:17 1024670 20
не рухнум жокир.mp4 1037Кб, 640x360, 00:00:22
640x360
Учу анрил с гопотой. Спрашиваю как прожектайл сделать побырому в блюпринте он говорит ну вот юзай тик или таймлайн, говорю тик нельзя не хочу привязывать к фпс, он говорит тогда таймлайн. Ок, сделол, всё равно привязано к фпс, он такой ну да надо было юзать PROJECTILE MOVEMENT COMPONENT - сука если в анриле есть встроенный компонент для этого нахуя ты мне советуешь сперва что угодно кроме него? Ебанись блять.
Аноним 05/06/25 Чтв 15:41:37 1024684 21
>>1024060
А накой хуй вы все время в тред кидаете бесплатные ассеты?
Вы тут все асетфлипы что ли собираете?
Аноним 05/06/25 Чтв 16:00:27 1024690 22
>>1024670
>Учу анрил с гопотой.
ебало этого мамкиного прОгромиста представили?
Аноним 05/06/25 Чтв 16:01:42 1024691 23
17337468724240.mp4 773Кб, 854x480, 00:00:03
854x480
>>1024684
твои ассуты кинули? чего бугуртишь асеты можно ковырять на их основе делать свое удобно ведь ну или делать солянку говна, кому что
Аноним 05/06/25 Чтв 16:50:38 1024699 24
>>1024684
это временная раздача платных ассетов
Аноним 05/06/25 Чтв 17:36:46 1024705 25
>>1024684
Минусы? Это практика древнего гейдева. Студии тоже ассетфлипают много чего, просто на фоне хорошей игры на это не обращают внимание. А на фоне хуевости хуевой игры - цепляются сразу, чтобы закопать колосса в голове из соломы поглубже.

Грамотный ассетфлип ты почти не отличишь от остального на фоне.
Аноним 05/06/25 Чтв 17:59:06 1024713 26
>>1024705
ассет флип это когда покупают ассет, минимальными усилиями допиливают, чтобы стало похоже на игру, и выкладывают на площадки. пошло со времен когда в ассет сторах появились заготовки почти законченных игр. флип это по-русски перекуп

нормальное использование ассетов не является ассет флипом. даже если 100% контента это ассеты из магазина
Аноним 05/06/25 Чтв 23:51:38 1024756 27
Есть математики в треде? Есть на сцене актор, я хочу его вращать вокруг локальных Y и Z осей. Как только не пробовал считать, если вращение идет по двум осям, то обязательно добавляется паразитный ролл.

На углах ейлера паразитный ролл получалось убирать, но тут был трахнут гимбал локом.

Нейросети по кругу одно и тоже неработающее решение гоняют, нужны кожаные математики.
Аноним 06/06/25 Птн 00:35:27 1024759 28
image.png 218Кб, 1363x659
1363x659
>>1024756
ролл и должен появляться при вращении по двум локальным осям

вытяни правую руку вперед ладошкой вверх, это нулевой угол
поверни плечо на 90 по локальному Yaw - рука вытянута вправо ладошкой вверх
поверни плечо на 90 по локальному Pitch - рука вытянута вверх ладошкой налево
поверни плечо на -90 по локальному Yaw. вот твоя рука снова торчит вперед, а ладошка вверх не смотрит, она смотрит влево. сам собой получился Roll на 90 градусов

если тебе нужен two-axis как у турели на лафете, то яв делай по мировой оси Z, а питч по actor right vector. таким образом ты избежишь полностью добавления roll. пикрил
Аноним 06/06/25 Птн 00:50:33 1024762 29
>>1024759

Больше поверю в накопление ошибок числами с плавающей точкой, чем кручение ладошкой. Ты сам то подумай, что сказал, если я изменяю локально яу и питч, откуда локальный ролл появится? Ось сместилась, а не положения актора на ней.
Аноним 06/06/25 Птн 01:12:52 1024765 30
>>1024762

я говорю именно о локальном вращении. вокруг ап и райт вектора актора. которое работает как локальный режим вращения во вьюпорте

если ты о компонентах ротатора на акторе, который просто висит в мире, то это его мировое вращение, а не локальное
Аноним 06/06/25 Птн 02:03:52 1024770 31
>>1024765
ты чет походу вообще не шаришь. Кватернион поворота вычисляется относительно локальной оси и вычисления эти это работает абсолютно так же как дрочить локальный ротатор дочернего актора. Например, сделав ролл на 45 и начав после этогодобавлять яу, актор не вращается вокруг мирового ап вектора, он вращается вокруг локального. Ладно, впизду я тут ебал чет спрашивать, кроме блюпринтодебила никто никогда не ответит, а с этого взятки гладки.
Аноним 06/06/25 Птн 02:49:49 1024774 32
>>1024756
>Есть математики в треде? Есть на сцене актор, я хочу его вращать вокруг локальных Y и Z осей. Как только не пробовал считать, если вращение идет по двум осям, то обязательно добавляется паразитный ролл.
>На углах ейлера паразитный ролл получалось убирать, но тут был трахнут гимбал локом.
Юзай кватеринион ёпта. Че ты сделать то пытаешься?
Аноним 06/06/25 Птн 11:20:30 1024788 33
>>1024770
не за что, пидорашка
Аноним 06/06/25 Птн 19:34:35 1024862 34
image.png 59Кб, 589x661
589x661
GssmAgDWsAA9QuN.jpg 161Кб, 1115x1126
1115x1126
новая система координат грядет, чтобы соответстовать промышленному стандарту
Аноним 06/06/25 Птн 21:09:21 1024873 35
>>1024862
Ну в целом похуй, но надеюсь они плагин Blender to Unreal апдейтнут чтобы я также портировал одной кнопкой, а не по-старинке ебался с настройками экспорта.
Аноним 06/06/25 Птн 21:18:30 1024875 36
>>1024873
плагин сдох. но васьки какие-то поддерживают форк
Аноним 06/06/25 Птн 21:22:32 1024876 37
Что там уже 5 урину использовать можно? Или ещё нет? Её вообще можно даунгрейднуть чтобы запускалась на калькуляторах и старых компах?

Большая часть людей даже сейчас сидят на калькуляторах, хотя у меня и новая пека, но всё ровно как-то не очень терять потенциальных покупателей из-за того, что урина5 откажется запускаться у какого-то мимокрока со старым компом. Даже если всё оптимизировать адекватно.

Так вот на 5ке это возможно вообще?
Аноним 06/06/25 Птн 21:23:46 1024877 38
>>1024876
люмин нанит всм вырубил и вот у тебя рендер 2014 года
Аноним 06/06/25 Птн 21:46:41 1024881 39
>>1024877
Так там ещё и другие вещи срут в производительность. Условно в 4ке можно оптимизировать рендер под кучу скелетал-мешей в кадре, анимированных с логикой и тд. И это не будет лагать.

В 5ке пиздец с этим. Супертяжелый скелетал-меш.
На 4ке выходит 100к юнитов без проблем переварить, а на 5ке уже на 20к уже будет 60 фпс вместо 120 4ки.
Аноним 06/06/25 Птн 22:03:18 1024884 40
>>1024881
просто не делай игры где 20к скелетал мешей в кадре
Аноним 06/06/25 Птн 22:16:53 1024886 41
>>1024881
Хуйню несешь. Все такое же как в 4ке у скелетал мешей, делай нормальный многопоточный анимбп а не хуйню что ты там высрал.
Аноним 07/06/25 Суб 00:58:21 1024911 42
>>1024881
>100к юнитов
Ты че там в соло убийцу тотал вара делаешь? Я блять даже сходу не вспомню игру с 100к юнитов в кадре.
Аноним 07/06/25 Суб 05:05:28 1024916 43
>>1024881
100к юнитов конечно делаются не скелетами, а вертекс анимациями, лол.
Аноним 07/06/25 Суб 05:10:16 1024917 44
Аноним 07/06/25 Суб 16:25:15 1024968 45
Аноним 07/06/25 Суб 16:51:14 1024971 46
>>1024968
в твоем случае это 5-50 юнитов, тут нишевых оптимизаций не требуется. при этом всё еще сможешь достаточно просто делать тысячные свармы каких-нибудь однообразных жуков через меш партиклы. плагины не требуются
Аноним 10/06/25 Втр 18:28:53 1025305 47
ПРИМЕРЫ РЕАЛЬНЫХ ИГР С ЛЮМЕНОМ

Покажи плиз пару примеров реальных успешных релизов, где свет люмен это не дополнение, которое можно включить, а основной тип освещения.
Аноним 10/06/25 Втр 20:34:45 1025322 48
Аноним 10/06/25 Втр 23:15:06 1025350 49
NoFlowersGrowHe[...].webm 10371Кб, 1920x1056, 00:00:27
1920x1056
>>1024774
Я кватернионы и считаю. Прототипирую космосим. В конце видео я не меняю локальный ролл, но по луне сразу видно, что ролл меняется. Т.к. оси я считаю отдельно, то кроме накопления ошибок в кватернионе из-за ограничений чисел с плавающей точкой я не вижу. Но отклонения слишком значительны для double, поэтому я скорее всего ошибаюсь. хз карочи.
Аноним 10/06/25 Втр 23:17:44 1025351 50
>>1025350
>то кроме накопления ошибок в кватернионе из-за ограничений чисел с плавающей точкой других причин я не вижу
Аноним 10/06/25 Втр 23:26:14 1025352 51
2025-06-10 23-2[...].mp4 6491Кб, 1920x1080, 00:00:16
1920x1080
Почему такие жесткие артефакты люмена, если меш засунуть в блупринт?
Аноним 11/06/25 Срд 00:03:26 1025353 52
>>1025350
>кретин неделю ходит по граблям
гы
Аноним 11/06/25 Срд 01:16:16 1025363 53
>>1025352
А кстати лол у меня такое было, как узнаешь расскажи. Я тогда хуй забил ибо игру в помойку выбрасывал всё равно.
Аноним 11/06/25 Срд 02:22:30 1025366 54
>>1025352
Хз, могу предположить что моушн векторы отваливаются
Аноним 15/06/25 Вск 19:49:46 1026036 55
У меня изъебистый вопрос: как можно как-то поместить глобальный источник света (тот же люмен) не абстрактно где-то в небе, а внутри куба с стенками 1км на 1км? Чтобы это условное солнце светило изнутри, но глобально и динамично.
Аноним 15/06/25 Вск 20:01:37 1026037 56
>>1026036
поинт лайт называется
Аноним 15/06/25 Вск 20:04:11 1026038 57
>>1026037
Збс, и я смогу им точно так же осветить весь этот километр кубический с динамическими тенями и прочим мусором с той же производительностью и с полностью теми же настройками постэффектов?
Аноним 15/06/25 Вск 20:15:05 1026039 58
Показывайте скриншоты из своих игр
Аноним 15/06/25 Вск 21:54:34 1026045 59
>>1026038
производительность будет ниже, но насколько критично для одного главного ИС я не знаю
Аноним 15/06/25 Вск 22:33:24 1026047 60
Аноним 16/06/25 Пнд 01:34:11 1026051 61
>>1026039

в шапке прошлого треда было
Аноним 16/06/25 Пнд 04:10:14 1026055 62
image.png 344Кб, 504x659
504x659
image.png 265Кб, 417x390
417x390
Пилю тут модельку для игры (текстуры пока временные набросал, развертка там тоже уг) и встало два вопроса:
1) на одежде планирую сделать два вида фактуры, как на первом скрине: где 1- косые линии, где 2- вертикальные. И мне надо чтобы фактура была видна не всегда, а по принципу как втором скрине: только в тени. Не знает никто как такую фактуру настроить, делается ли это в блендере или уже в анриле и через текстуру или можно как- то программными методами?
2) Как вам по полигонам? Не маловато?
Аноним 16/06/25 Пнд 05:40:31 1026057 63
>>1026055
Жопа немного квадратная, лучше чуть скруглить
Аноним 16/06/25 Пнд 06:20:48 1026058 64
>>1026055

вообще-то на втором скрине фактура видна только на свету. фактуру проявляет свет, падающий на внешние стороны микрорельефа, и тень в его впадинах, где свет не попадает. на теневой стороне же нечему проявлять фактуру, потому что свет не попадает никуда, и всё плоское

можно попробовать "обратить процесс" через оверлей материал, но это будет заебно, и смотреться странно
Аноним 16/06/25 Пнд 10:38:28 1026078 65
>>1026055
Сам моделил или генерировал где-то?
Аноним 16/06/25 Пнд 13:39:46 1026101 66
>>1026055
>делается ли это в блендере или уже в анриле
С такими вопросами просто забей. Это делается путем написания собственной модели освещения на шейдерах в анриле.
Аноним 16/06/25 Пнд 16:04:39 1026117 67
>>1026078
сам, но я 2д художник. То есть, в 3д вкатываюсь не с нуля, прост нарисовал себе скетчик и по нему строил.
>>1026101
Оке, спасибо.
Аноним 17/06/25 Втр 00:23:50 1026187 68
15530947178890.png 326Кб, 1400x609
1400x609
Аноним 17/06/25 Втр 02:54:39 1026201 69
image.png 160Кб, 1331x501
1331x501
image.png 12Кб, 1075x53
1075x53
Почему он в принципе вызывает логику A и выдает ошибку, когда мне надо B? Код работает, но потом все логи засраны ошибками. Какого хуя ресурсы компьютера тратятся на вычисление ненужной хуйни?
Аноним 17/06/25 Втр 03:36:43 1026203 70
>>1026201
Такого, что селект ноды всегда выполняют все варианты. А так же пюре-функции выполняются каждый раз заново если их подключать в несколько пинов. С подключением.
Аноним 17/06/25 Втр 03:39:09 1026204 71
>>1026203
Есть альтернативы, кроме бранча?
Аноним 17/06/25 Втр 04:09:40 1026205 72
Аноним 17/06/25 Втр 05:14:02 1026208 73
>>1026204
Селект по-хорошему нужно использовать для выбора из переменных, а не из кусков кода.
Аноним 17/06/25 Втр 14:43:35 1026261 74
Всем здаров
Прохожу сейчас урок чела на ютубе, по созданию острова в Анриале. Так вот, он там бодро из маркета пихает материалы и объекты. Урок двухлетней давности, и как вижу щас все по другому, и все платно. Есть возможность в маркете/фабе что-то использовать условным драг-дропом, или все покпать надо теперь?
Аноним 17/06/25 Втр 16:07:22 1026276 75
>>1026208
кстати подскажи раз шаришь валид функция производительней бранча? именно та которая с двумя выводами не булеан
Аноним 17/06/25 Втр 19:33:43 1026284 76
2.mkv 3813Кб, 1920x1080, 00:00:05
1920x1080
Пиздец грустно, что даже огромная мульти миллионная AAA студия не может пофиксить эти всратые анриаловские шлейфы от антиалайзинга.
Аноним 17/06/25 Втр 19:44:17 1026285 77
>>1026284
Ты совсем там ебнутый уже гостинг от длсса к анрилу приписывать?
Аноним 17/06/25 Втр 21:04:46 1026293 78
>>1026285
На юнити я такого ни разу не видел
Аноним 17/06/25 Втр 22:51:04 1026301 79
1635031466778.MP4 3529Кб, 1280x720, 00:00:09
1280x720
>>1026284
Ого, на иксбоксе тоже длсс завезли? Круто!
Аноним 17/06/25 Втр 23:49:07 1026311 80
Как в 5.6 показывать фпс во вьюпорте? Нихуя не могу нагуглить, везде до 5.2 где было интуитивно понятно, теперь хуй знает куда они это засунули.
Аноним 18/06/25 Срд 00:05:33 1026312 81
>>1026276
Загляни внутрь, это блюпринт макрос вроде.
Аноним 18/06/25 Срд 00:19:08 1026317 82
123.png 135Кб, 1477x588
1477x588
Аноним 18/06/25 Срд 00:45:30 1026322 83
>>1026261
он наверное мегаскансы использовал, их платными сделали
Аноним 18/06/25 Срд 00:46:28 1026323 84
Че за пиздец с C++ классами?
Создаю класс персонажа, собираю проект, все ок, клаcс появляется в редакторе, наследую от него блюпринт.
Закрываю редактор, открываю - все мои с++ классы пропали, блюпринт закоррапчен, редактор предлагает "пофиксить" - удалить с карты все акторы с этим блюпринтом. Пересобираю проект опять из редактора, классы появляются, надо переоткрыть карту, чтобы акторы с блюпринтом просрались и заработали.
Че за бред? Как с этим вообще работать, постоянно переоткрывать/пересобирать? Как вообще делают игры на этом с таким процессом работы?
Аноним 18/06/25 Срд 01:24:47 1026326 85
>>1026322
Да, мегасканы через квиксель-бридж.
Я так понимаю, все это в прошлом теперь и надо самому вручную закидывать материалы с моделями?
Аноним 18/06/25 Срд 01:25:13 1026327 86
>>1026317
>>1026312
бля я баганул я же его сам открывал..мде шиза
Аноним 18/06/25 Срд 01:25:49 1026328 87
image.png 1198Кб, 1926x631
1926x631
очередную халяву забираем
Аноним 18/06/25 Срд 01:43:13 1026335 88
image.png 10Кб, 208x190
208x190
>>1026326
фаб сейчас заменяет квиксель бридж
Аноним 18/06/25 Срд 02:06:06 1026338 89
>>1026328
Раньше эпики $5к платили за месяц размещения бесплатно, теперь $2к но 2 недели
Аноним 18/06/25 Срд 07:58:49 1026378 90
>>1026323
Скорее всего ты в IDE в Debug режиме компилируешь и все созданные классы уходят в Debug dll'ки. При запуске редактора вручную он загружается в Development режиме, библиотеки которого не содержат твоих новых классов
Аноним 19/06/25 Чтв 04:14:29 1026506 91
Я один сижу на 4.27 потому что он UI тупо приятнее?
Аноним 19/06/25 Чтв 12:21:16 1026542 92
image.png 2397Кб, 914x1280
914x1280
>>1026506
Судя по всему 4.27 будет ещё очень долго актуальна. Как и 4.26 или 4.25. И их до сих пор выбирают крупные студии вместо 5ки.
Тем более это ММО какая-нибудь.

Неужели всё настолько плохо у 5ки? Типа норм игры выходят конечно, но, либо с ебанутым дилеем как вуконг параша та-же.
И количество пререндеров чтобы забайтить - просто зашкаливает.
Особенно это заметно по ММО, где очень важна производительность, но, всё прекрасно знают что у UE5 с этим пиздец какие проблемы.
И по сути это уже на ранней стадии - мертворождённые шекелесосатели.

Или может это иллюзия и уже можно на уе5 переходить? Реди ор нот с переходом на 5 версию стал выглядеть хуже. Некоторые места конечно похожие, но, кто-то спиздил 40 фпс при том что ничего не поменялось. И это на 3070 ти в паре с инцел кор ультра.

И оно того стоило? Что вообще происходит?
Аноним 19/06/25 Чтв 16:17:09 1026595 93
>>1026542
>но, либо с ебанутым дилеем
Блять, что значит ебанутый дилей? Ты дегенерат ебаный, хорошие игры делаются ГОДАМИ, ГОДЫ нахуй сука требуются чтобы сделать и красиво, и оптимизированно, не говоря уже про опыт студии с движком. Малолетние 78iq типа тебя ожидают что сразу через неделю после выхода 5.5 нужно 3 пиздатые ААААА игры 120фпс, и еще столько же на 5.6, да?
Аноним 19/06/25 Чтв 17:25:11 1026607 94
>>1026595
>Блять, что значит ебанутый дилей? Ты дегенерат ебаный, хорошие игры делаются ГОДАМИ, ГОДЫ нахуй сука

Не рвись ты так щенок ебаный. Никто запрещает тебе использовать движок.

Много кто позволяет офнуть люмен и наниты в играх на 5ке? Меньшинство.
А реальность такова, что большая часть игр заставляет тебя использовать эти технологии + генератор кадров в играх которые нихуя не ААААААААААА уровня, поскольку по размерам они меньше чем любой из игр бабадзаки. Супер экспириенс неповторимый, ААААААААБЛЯТЬ той же макаки, особенно с топорным управлением из-за так называемого генератора кадров + статтеров + дилея который вызван этим генератором кадров. Когда у тебя стабильные казалось бы 130 фпс на ультрах в 2к на топ сисиди.

При этом от генератора кадров тебя и всех твоих друзей начинает тошнить после 40 минут игры или укачивать. Либо и то и другое одновременно.

Настоящее свиночудо наверное поможет в виде патчей на айкью, чтобы перестать замечать хуевую работу движка, а после хуевую работу ленивых свиней разрабов.
Аноним 19/06/25 Чтв 19:08:47 1026619 95
>>1026542
>И их до сих пор выбирают крупные студии вместо 5ки.
Можно примеры, кроме ШифтАп со Стеллар блэйдом. И то их сложно назвать крупной студией
Аноним 19/06/25 Чтв 19:40:50 1026622 96
image.png 686Кб, 797x939
797x939
Как же нас высмеивают(
Теперь делать игру на анриале это зашквар как раньше было на юнити.
Аноним 19/06/25 Чтв 19:42:02 1026623 97
image.png 98Кб, 822x534
822x534
Аноним 19/06/25 Чтв 19:59:56 1026625 98
>>1026622
Будто что-то мешает делать на уе4. Вы как гои повелись на две абсолютно нахуй ненужные техи. Хотя трассировка, лпв, ссги и автогенерация лодов есть и в четверке. Вон степлер блейд, дейз ган, ремейки финалок, атомик харт делались на уе4. Всем все нравится, никто не бухтит.
Аноним 20/06/25 Птн 00:33:15 1026640 99
147651769016357[...].png 1310Кб, 810x1080
810x1080
>>1026619
Китайцы Kuro Games(Wuthering waves),
Бриташки Dambuster Studios(Dead Island 2),
Корейцы Neowiz Games/Round8 Studio(Lies Of P),
Корейцы Neople(The First Berserker: Khazan),
Корейцы NCSoft(Throne and Liberty) Но они уже полезли на UE5 из-за финансовых проблем, обсёр может быть фатальным для компании.

>>1026625
> атомик харт
Эти тоже уже полезли на 5ку, и ладно если они сделают толково, так как у них там ебанутые программисты есть. Но, типа, уже в трейлере есть факап с окном которое разбивается а кровь остаётся висеть дальше в воздухе.
И это конечно доёб уровня б, но, может быть всё что угодно.

Мандфиши ещё и помогают ILL доделывать теперь. Пока что не понятно что выйдет по итогу. Очень сомнительный проект, из тех кто донатил ранее много кто успели переварить это как скам и забыть. Хотя и хорошего мнения о Чувабаке и Верёхине.
Аноним 20/06/25 Птн 00:37:15 1026641 100
>>1026640
> Но, типа, уже в трейлере есть факап
Вспомни трейлеры к 1 части которые общего с игрой имели почти нихуя кроме самого последнего релизного.
Аноним 20/06/25 Птн 01:00:04 1026642 101
>>1026640
>о Чувабаке и Верёхине.
О теперь понятно. Пасиб что напомнил, даже обосраной палкой этот "проект" трогать не буду
Аноним 20/06/25 Птн 05:14:37 1026651 102
набег школия
Аноним 20/06/25 Птн 06:25:48 1026657 103
Аноним 20/06/25 Птн 21:35:49 1026828 104
>>1026625
Как будто что-то мешает отключить наниты и люмен в уе5 и получить более хороший движок, чем уе4 при таком же (или даже получше) перфомансе
Аноним 20/06/25 Птн 21:50:26 1026832 105
1683541006181.webp 54Кб, 1080x600
1080x600
Аноним 20/06/25 Птн 22:18:57 1026839 106
>>1026828
Но так почему-то никто не делает, кроме автора псевдорегалии
Аноним 20/06/25 Птн 23:21:42 1026849 107
>>1026839
> никто не делает
Инди хорроры ,но пруфов не будет
Аноним 21/06/25 Суб 03:50:48 1026899 108
>>1026849
>Инди хорроры
В Funeralopolis на уе5 пиздец с фпсом для такой игры.
Аноним 21/06/25 Суб 08:14:23 1026910 109
17485416267011.jpg 256Кб, 540x666
540x666
Хочу выложить свой проекта на Fab. Там можно выложить играбельную демку проекта, то есть билд. Насколько сложно его декомпилировать и спиздить все ассеты?
Аноним 21/06/25 Суб 08:38:19 1026916 110
>>1026910
Я простоянно качаю оттуда проекты и достаю из них ассеты и использую у себя.
Аноним 21/06/25 Суб 09:53:26 1026923 111
>>1026910
вытащить ассеты очень просто, но сами ассеты запечены, с ними нельзя нормально работать
Аноним 22/06/25 Вск 08:55:46 1027068 112
image.png 162Кб, 349x281
349x281
image.png 32Кб, 1222x127
1222x127
В паке 800 ассетов если что. Там текстура 500к на 500к пикселей что ли? Это нормально в плане оптимизации?
Аноним 22/06/25 Вск 10:16:45 1027071 113
>>1027068
Кармаковская мегатекстура, лол
С точки зрения оптимизации, только так и надо делать
Компу гораздо проще и удобнее подгружать один большой файл, а не много маленьких
Но это не оч удобно в плане редактирования
Типа каждый раз перерисовывать маленький кусок огромного полотна.
И отдельный ассет спиздить из общей кучки не получится
Аноним 22/06/25 Вск 10:27:33 1027072 114
>>1027071
А почему движок при билде сам не может совместить UV всех ассетов и совместить все текстуры в мегатекстуру? Это ж простейшим скриптом делается.
Аноним 22/06/25 Вск 10:37:20 1027073 115
>>1027068
это говно для оптимизации, но это художник, а не оптимизатор
Аноним 22/06/25 Вск 12:44:58 1027095 116
>>1027073
>но это художник, а не оптимизатор
Чтоб продавать ассеты, нужно быть оптимизатором. Никто не купит для игры диван с 30кк полигонами.
Аноним 22/06/25 Вск 12:50:11 1027096 117
>>1027095
как показывает 98% контента на маркетплейсе - не нужно
между неделаньем 30кк полигонов и настоящей оптимизацией очень длинный путь, а тебе и 95% других юзеров уже достаточно, чтобы не было 30кк полигонов
Аноним 22/06/25 Вск 14:17:38 1027106 118
>>1027072
Так Урина вроде может, не? я по крайней мере видел какой-то урок на ютабе, где чел ремешил объекты в 1 и у них там получалась общая ЮВ. Пруф конечно не найду
Аноним 22/06/25 Вск 16:39:25 1027128 119
>>1027068
>текстура 500к на 500к пикселей что ли? Это нормально в плане оптимизации?
Так огромный атлас чтоб везде был один текстель
Аноним 22/06/25 Вск 17:10:35 1027138 120
image.png 11Кб, 867x107
867x107
Я правильно понимаю, что для этого достижения надо собрать вообще все в обычной игре, а не игра+ ?
банки, модули тела, оружку прокачать и т.д.
Аноним 22/06/25 Вск 17:25:14 1027143 121
>>1027138
сори, тред перепутал
Аноним 23/06/25 Пнд 07:23:21 1027292 122
17178679853600n.webm 3969Кб, 1110x1226, 00:00:09
1110x1226
Аноним 23/06/25 Пнд 08:09:32 1027297 123
>>1027292
Силиконовый монстр
Аноним 23/06/25 Пнд 08:56:29 1027302 124
>>1027292
Урина4 сила. На 5ке даже такого нету. А то что есть имеет негативные отзывы.
Думаем.
Аноним 23/06/25 Пнд 13:46:19 1027383 125
>>1027302
Ну неправда. Банишерс были на Уе5
Аноним 24/06/25 Втр 06:11:30 1027566 126
image.png 139Кб, 1066x614
1066x614
Что это такое "Call Update Villagers"? Это интерфейс? Но он не ссылается ни на какой эктор. Принимает только int. Нигде в блупринте нет где его дефайнят, только вызывают.

Эпиковский проект Cropout
Аноним 24/06/25 Втр 06:12:27 1027567 127
>>1027566
Точнее ссылается на себя, но там нихуя нет, я не понимаю что он вызывает.
Аноним 24/06/25 Втр 06:47:46 1027568 128
image.png 80Кб, 403x1140
403x1140
А че нет никакого стандарта как называть переменные? Вот в проекте у эпиков где-то ставят пробелы, где-то без пробела с заглавной буквы, где-то вместо пробела underscore.
Аноним 24/06/25 Втр 10:47:01 1027579 129
>>1027566
читай что такое ивент диспетчер и ивенты...
Аноним 24/06/25 Втр 11:42:05 1027590 130
>>1027566
Это делегат. В тулзах есть поиск по блюпринтам, можешь найти кто к нему обращается.
Аноним 24/06/25 Втр 12:40:33 1027602 131
image.png 158Кб, 1686x630
1686x630
image.png 162Кб, 1054x929
1054x929
>>1027566
это эвент диспатчер, он определяется в этом акторе в самом конце списка, и там же его инпуты

другие акторы могут на него подписать свою функцию через BindEvent to Pook. и у них сработает их локальная функция/эвент, когда подписат сделает Call Pook

удобно оповещать всякую мелочевку о том, что что-то произошло (например, "игра загрузилась, алло"), а та пусть сама разбирается, если ей так нужно
Аноним 24/06/25 Втр 12:46:20 1027604 132
>>1027568
в блюпринтах прям жесткого стандарта нет. 99% используют CamelCase без пробелов. конкретно кропаут какие-то чуханы-интерны делали. он еще и пердит-тормозит нанитами и люменами которые никак на картинку не влияют, зато еле идут в 60 фпс на 4060. выключаешь этот хлам, фпс увеличивается в 5 раз
Аноним 25/06/25 Срд 02:16:33 1027771 133
Аноним 27/06/25 Птн 23:58:15 1028277 134
image.png 91Кб, 465x291
465x291
Анон, разъясни момент, это че, эпикам надо будет 88% дохода отсёгивать если свыше ляма заработал?
Аноним 28/06/25 Суб 00:01:37 1028278 135
>>1028277
12% от суммы свыше миллиона из валовой прибыли за год
Аноним 28/06/25 Суб 18:36:12 1028389 136
>>1022583 (OP)
Недавно случился какой-то ебический баг. У меня заспавнился второй инстанс уровня и его никак не получалось убрать. Вместе с ним дублировалась вся логика уровня, счетчики и прочие ивенты срабатывали дважды. Я проверил логику и никаких вызовов доп копии не было. Нигде. Зато было видно в списке инстансов уровень_нейм0 и уровень_нейм109. В менеджере уровней нихуя не видно, стриминг уровней отключен. Попробовал через getallofactors убить - почти получилось. Не все нормально заработало, но это хоть что-то. Копия исчезла. Но не всегда та, которая нужна. Потом просто создал новый уровень и скопировал в него всю логику. Вторая копия исчезла.

Вопрос. Че это за хуйня была?
Аноним 28/06/25 Суб 20:43:23 1028414 137
>>1028389
у тебя случамба произошла
забей, было и было
Аноним 01/07/25 Втр 22:59:03 1029157 138
image.png 1129Кб, 1908x641
1908x641
очередную халяву забираем
Аноним 02/07/25 Срд 10:26:06 1029179 139
image.png 1Кб, 103x38
103x38
>>1029157
Какое же там говно, что даже за бесплатно минусуют
Аноним 02/07/25 Срд 11:24:46 1029194 140
>>1029179
так халявщики это всегда самая придирчивая аудитория
Аноним 02/07/25 Срд 15:22:50 1029251 141
>>1029179
Забыл подумать? Эти оценки могли быть от тех кто покупал за деньни, особенно если там были какие то баги или несоответствие описанию
Аноним 02/07/25 Срд 20:41:25 1029349 142
>>1029179
Просто такое обычно никому не нужно. Инвентарь костылится по гайдам с ютуба за пару часов. Как и большинство других базовых игровых механик. К тому же везде своя специфика. Сделал сам - знаешь как подойти к своей системе и как глубже интегрировать во все остальное. В чужой еще разбираться надо.

Иногда бывают классные штуки, типа DoNs pathfinding, которые костылить лапшой заебешься, а тут тебе дают черный ящик, написанный на плюсах, который шустро работает и с лапшой вяжется хорошо. Такое норм.

А вот наборы моделек с текстурками - это супер вкуснятина, такое забираем, лайкаем, просим добавки. Всегда.
Аноним 02/07/25 Срд 20:56:24 1029357 143
youtubeD9MTxLSJ[...].mp4 32455Кб, 1920x1080, 00:00:03
1920x1080
Что лучше для оптимизации: сделать один материал с кучей Switch параметров и использовать только его инстансы для всех мешей или для каждого типа мешей делать отдельный материал? Например у меня в игре 1% мешей с эмиссивами. Мне сделать мастер материл со свитчом, включающим emissive, но для 99% он не нужен будет?
Аноним 02/07/25 Срд 21:03:01 1029361 144
>>1029357
Первое конечно же. Сам как думаешь, откуда эти вечные пропуки от компиляции шейдеров в ааа проектах? А оттуда. Ебланы в студиях на каждый камень отдельный материал вешают и он у них при подгрузке компилируется, фризя на пару кадров всю систему.
Аноним 02/07/25 Срд 21:09:13 1029363 145
>>1029357
материал со статик свитчем равнозначен двум отдельным материалам
в твоем случае лучше использовать свитч, но если ты через свитчи превращаешь пластик в стекло, то просто сделай пластик и стекло отдельными материалами
Аноним 02/07/25 Срд 22:40:10 1029375 146
>>1029361
Дегенерат, промолчал бы. Мат с кучей свичей точно так же генерирует миллион отдельных шейдеров на каждую вариацию, которые как раз и компилируются.
Аноним 02/07/25 Срд 22:46:22 1029379 147
>>1029357
Лучше использовать material layers, итог один хуй будет одинаковый, но лапши будет меньше, и добавляй там свой эмиссив в слой. Вопрос по оптимизации в данном случае имеет мало смысла, будем честны, врядли ты там ААА качество высрешь, зато головной боли с лапшой поубавится.
Аноним 02/07/25 Срд 22:52:13 1029382 148
>>1029375
Ага блять, на каждую. Все 4ккк вариации из-за одного инта в скаляр параметре пересчитывает заранее, ага. Нет блять, иначе материалы с динамическими параметрами не работали бы в реалтайме. Нахуй иди, сын шлюхи.
Аноним 02/07/25 Срд 22:58:22 1029383 149
>>1029379
Нахуй вообще переживать за эмиссив. Это самая легкая часть шейдеров. Пееживать надо за прозрачность, ссс, параллакс. А эмиссив это тупо unlit слой, к которому в постпроцессе дорисовывают ауру свечения блумом.
Аноним 02/07/25 Срд 23:39:48 1029399 150
>>1029382
Дебил малолетний, читай еще раз.
>с кучей Switch параметров
Начнем с того, что динамик свич выполняет ОБЕ ветки кода, сразу отпадает. Закончим тем что статик свич = новый шейдер. 10 разных мастер материалов = 1 мат с 10 статик свичами.
Аноним 02/07/25 Срд 23:42:03 1029400 151
а че орать-то
Аноним 02/07/25 Срд 23:42:17 1029401 152
>>1029399
>1 мат с 10 статик свичами.
Тут я хуйню конечно сказал. Количество использованных комбинаций этих свичей может быть куда больше 10, а значит и шейдеров будет еще больше.
Аноним 03/07/25 Чтв 07:06:38 1029430 153
>>1029400
Это оч важная хуйня. Компиляция шейдеров это самая блядская часть урины, ведущая к статтерам. Если есть способы как-то снизить влияние этой хуйни на игровой процесс, то это супер охуенно. Ключ к успеху.
Аноним 03/07/25 Чтв 07:11:16 1029431 154
А шо если сделать не просто мастерматериал. А сделать мега материал. Из мега текстуры. Огромное полотно лям на лям со всеми доп картами. В зависимости от положения ювишки мы можем иметь как прозрачное блестючее стекло, так и матовое дерево какое-нибудь. Один материал, чтобы править всеми мешами.
Аноним 03/07/25 Чтв 12:08:04 1029449 155
>>1029430
> ведущая к статтерам
Ты че дебил?
Аноним 03/07/25 Чтв 13:53:45 1029464 156
>>1029431
Попробуй найди текстурщиков и моделлеров которые будут заниматься этой мегатекстурой
Аноним 03/07/25 Чтв 19:49:51 1029529 157
>>1029431
Это называется Streaming Virtual Texture и с нормальным разрешением эта хуйня будет подгружаться по 5 секунд при каждом пуке камеры
Аноним 03/07/25 Чтв 20:57:28 1029548 158
>>1029430
компилируй всё на старте
Аноним 10/07/25 Чтв 01:07:48 1031238 159
image.png 35Кб, 471x247
471x247
image.png 554Кб, 1048x703
1048x703
Вот тут по таймкоду (должен быть в ссылке) чел говорит, что слоеный материал не очень хорош для настоящей разработки и геймдева. Для портфолио - да, для продакта - нет. Потому что там дополнительные дроуколы.

Поясните, это так? И если так, то какие альтернативы?
Вертекс пейнт? но он не робит с нанитами, меш-декали? они создают так же дроуколы.
Я чет не понял...
https://youtu.be/gsxh-J2rOgA?si=L3PxwjMezU_1HG9c&t=4064
Аноним 10/07/25 Чтв 02:06:07 1031240 160
>>1031238
материал леер это кусок шейдерного кода (точнее, это кусок графа материал эдитора) который вставялется in-place и потом из этого всего компилируется шейдер. он не создает дополнительные дроуколлы, а меняет статический шейдерный код

имеется в виду, что для каждого объекта понадобится свой материал инстанс с собственной текстурой, даже если это одинаковые объекты. каждый будет иметь свой материал инстанс с уникальной текстурой, и поэтому свой дроуколл

он показывает как с новой системой меш пеинта на базе виртуальной текстуры использовать общий шейдер и систему, где всё рисуется в одну гигатекстуру и не требует уникальных материал инстансов

>Вертекс пейнт?
вертекс пеинт тоже создает уникальные дроуколлы. 5 стенок с разным вертекс пеинтом - 5 дроуколлов, даже если шейдер одинаковый

фраза "это не подходит для реальных проектов, только для портфолио" это его личное мнение, такое обычно принимаешь на веру будучи новичком, и спустя годы на практике выясняешь, что тебе сказали хуйню. зависит от проекта
Аноним 10/07/25 Чтв 04:56:28 1031244 161
>>1031238
>>1031240
>материал леер это кусок шейдерного кода
Откуда-то пошел миф о том что леер это доп дроуколл, хотя логично было бы на уровне компилятора такую хуйню делать, есть где более точная инфа? Говнодока эпиков как обычно важные моменты упускает.
Аноним 10/07/25 Чтв 10:41:39 1031256 162
>>1031240
Я правильно понимаю, что в таком случае Меш-пейнт предпочтительнее, так как для адекватного качества вертекс-пейнта нужна плотная геометрия модели?
тоесть вот у меня бетонный блок. Условно это просто прямоугольник с 4 вершинами и 6 фейсами. И в мешпейнте я могу его раскрасить нормально несколькими материалами. А для вертекспейнта, мне нужно его подразделить, достаточно чтобы рисунок выглядел не градиентно-угловатым
Аноним 10/07/25 Чтв 11:57:59 1031259 163
33233.png 3043Кб, 1639x882
1639x882
666445.png 1317Кб, 1134x637
1134x637
Есть ли какие-нибудь гайды, как такого графона окружения добиться в юнити?
Хочу собрать подобную сцену, но пока куча вопросов.
Аноним 10/07/25 Чтв 15:15:33 1031276 164
>>1031256
>плотная геометрия модели
да хуй его знает, учитывая что на дереве 30-50к поликов - это типа норм считается, то от того что ты стеночку разобъешь на сотню-другую квадратиков 10х10 см, фпс вообще скорее всего не почувтсвуешь. Ну тоесть 2 фпс у тебя в любом случае в иготе получится, но это будет не из-за вертекс пеинта и тех лишник 500-1000 вертексов.
Аноним 10/07/25 Чтв 15:23:24 1031279 165
>>1031276
Во-первых, вертекс пеинт априори говнище для игр с фикс камерой и без лодов. Пора уже прекратить обсуждать это говно из 90ых в контексте текстуринга. Во вторых овердроу у тебя все равно будет повышаться с твоими лишними вертексами.
Аноним 10/07/25 Чтв 15:52:40 1031287 166
>>1031276
Плотная геометрия всем нашим
Аноним 10/07/25 Чтв 16:06:53 1031290 167
>>1031244
>миф о том что леер это доп дроуколл
может, путают с overlay material
Аноним 10/07/25 Чтв 16:12:42 1031291 168
>>1031256
для дефолтного левелдизайна да. вертекс пеинт тебе еще и на лодах придется повторить, ведь лод это другая моделька. под вертекс пеинт этот блок придется накромсать

а так вертекс пеинт остается полезен в узких задачах. просто, быстро, бесплатно
Аноним 10/07/25 Чтв 18:16:47 1031311 169
>>1031279
Тем не менее им активно пользуются вроде как. И в вакансиях по 3Д специальностям мелькает "понимание/умение вертекс-пейнта
Аноним 10/07/25 Чтв 18:32:28 1031314 170
>>1031259
Ты спрашиваешь как рисовать пиксельные стенки или что?
Аноним 10/07/25 Чтв 18:47:03 1031319 171
>>1031314
ему лукдев нужен, дешево, взял и скопировал
но тут мне кажется тот случай, когда воссоздать сложнее, чем создать. создатель на глаз накрутил ползунками в постпроцессе доф, блум, контраст, гамму и т.д. воссоздающему придется это плотно реверсить
Аноним 12/07/25 Суб 03:03:45 1031774 172
изображение.png 11Кб, 345x97
345x97
Бляяяяяя, вы чё угараете, нельзя на одну клотхинг дату назначить меш с болше чем одним материалом? Какой дифиченто ебаный придумал симуляцию одежды по материалслотам разделять вообще?
Аноним 12/07/25 Суб 03:29:12 1031776 173
>>1031774
материалслот это дроуколл. может с этим как-то связано - тканевая симуляция пуляется в шейдер или типа того
Аноним 12/07/25 Суб 04:04:21 1031780 174
>>1031776
Так с симуляцией всё норм - она на лоурезном проксимеше с одним материалом. Но схуя-то скопировать его движения даёт только на одну секцию хайполи меши. Я не представляю какое здесь может быть непреодолимое техническое ограничение.
Походу придётся мержить материалы, пасиб дядь Свыни
Аноним 12/07/25 Суб 13:53:48 1031825 175
>>1031780
тогда хз. видимо в фортнайте не нужно такого
Аноним 14/07/25 Пнд 11:27:33 1032967 176
>>1031774
Можешь использовать материал лаеры.
А вообще, кто нибудь добился от анрила нормальной симуляции одежды по итогу? Не тряпочку повесить на палку как в туторах, а именно чтобы на персонаже это адекватно смотрелось?
Аноним 14/07/25 Пнд 19:26:53 1033229 177
>>1032967
физон либо быстрый, либо качественный

футболку на теле симулировать не стоит. а нижний край футболки в виде трубы мотыляющейся на отдельной капсуле - можно
Аноним 14/07/25 Пнд 19:50:26 1033243 178
Одежка.mp4 12348Кб, 1920x1080, 00:00:09
1920x1080
>>1032967
>Можешь использовать материал лаеры.
Типа пародию на юдим или какую-то вертексную маску для выбора текстурсета сделать? Первый вариант отпал у меня изза тайлинга на втором материале, а второй слишком заебно звучит. Да и мастерматериал из автоимпорта трогать не хотелось, поэтому прост забейкал в один сет.
>А вообще, кто нибудь добился от анрила нормальной симуляции одежды по итогу? Не тряпочку повесить на палку как в туторах, а именно чтобы на персонаже это адекватно смотрелось?
Чёт такое получилось. Вроде норм, хотя клиппинг всё равно происходит иногда, видимо из-за лоуреза исходного меша симуляции. Волосы тож на клотхсиме, но таа их покушал на видосе.

Ну и на капюшон не получилось нормально накинуть проксимеш, ибо биндинг ненужные вертексы с другой стороны подбирал.
И на это никак вообще никак повлиять невозможно, насколько я понял. Мб ток в panel clothовской хуйне по увхе почище бы забиндилось, но я увху на проксимеше похерил да и разбираться в этом панел клотхе лень как-то
Аноним 14/07/25 Пнд 19:56:51 1033249 179
Волосы.mp4 33261Кб, 1920x1080, 00:00:26
1920x1080
Аноним 14/07/25 Пнд 20:04:30 1033252 180
>>1033243
Чтобы клипинг глаза не ебал, сделай depth offset. Верхняя одежда всегда будет рендериться сверху, а нижняя и тело снизу.
Аноним 14/07/25 Пнд 20:19:58 1033255 181
>>1033249
Долго ебались с этими волосами, в плане коллизий с телами и окружением, в итоге забили лол.
Аноним 14/07/25 Пнд 20:41:28 1033267 182
Аноним 14/07/25 Пнд 22:06:01 1033287 183
234242.mp4 11733Кб, 1116x720, 00:01:06
1116x720
>>1032967
>А вообще, кто нибудь добился от анрила нормальной симуляции одежды по итогу? Не тряпочку повесить на палку как в туторах, а именно чтобы на персонаже это адекватно смотрелось?
Вот такую хуйню делал давным-давно на 4-ке. Вроде бы еще до выхода 5 урины. Пытался сделать свой элис мэднесс ретёрнс. Хз насколько норм. Мне тогда казалось, что я ёбаный гений и сотворил из костылей утерянный некстген. Но потом случился февраль 22 года и я приуныл от осознания того, что даже если доделаю, то продать в стиме и заработать себе на еду не смогу, а потому бросил это всё.

Помнится, я даже частично решил проблему с проваливанием ткани сквозь персонажа. У меня было две копии юбки. И они чередовались, если персонаж бегал или прыгал, то есть когда дергался. А потому переключение оставалось незаметным. При переключении одна копия деспавнилась, а когда спавнилась снова, то ее отображение включалось только через пару сек, когда симуляция уже устаканилась. Без симуляции юбка висит полукругом в горизонтальной плоскости и потом опадает вниз конусом со складками.
Аноним 15/07/25 Втр 11:25:49 1033460 184
>>1033243
Я пытался юбку сделать, и оно вроде как работает, но сам солвер одежды мне в принципе не особо нравится как выглядит. Он дерганный какой-то, клипящий. По итогу если просто прискинить юбку обычным методом, то при ходьбе это выглядить почему-то лучше, чем с симуляцией.
А у тебя анимация тянки мокапная?
Аноним 15/07/25 Втр 11:31:05 1033462 185
>>1033243
>Типа пародию на юдим или какую-то вертексную маску для выбора текстурсета сделать?
Материал Лайерс это и есть система слоев по маскам из коробки от анрила. Можно по вертекс колору, можно по текстуре, можно вообще процедурно вычислить. В вобщем как напишешь так и будет. Я так одежду делаю и не только. Если не юзал никогда, советую глянуть.
Аноним 15/07/25 Втр 19:45:57 1033746 186
>>1033460
>сам солвер одежды мне в принципе не особо нравится как выглядит. Он дерганный какой-то, клипящий
Параметры/маски курил? У меня тоже похожее ощущение было, пока anim drive stiffness не настроил нормально
>А у тебя анимация тянки мокапная?
Наверное. Это стандартная анимашка из карактер креатора 4
>>1033462
> Если не юзал никогда, советую глянуть.
Да недавно изучил эту тему, материалы архитектурные с помощью них мешаю.
Но мне интересно как люди их юзают для текстурирования ассетов. Смотрел разбор модельки какой-то пушки из киберпука и там буквально всё в миллионе масок и блендинге тайлящихся текстур.
Еще не до конца представляю как такое организовать без проеба уникальных текстурных деталек. Ну разве что миллиардом декалей всё обмазывать.
Аноним 15/07/25 Втр 21:54:23 1033823 187
image.png 1048Кб, 1918x620
1918x620
очередную халяву забираем
Аноним 15/07/25 Втр 23:15:28 1033869 188
chunks.jpg 365Кб, 1980x727
1980x727
holes.jpg 363Кб, 1135x600
1135x600
180921173541597[...].jpg 373Кб, 1130x649
1130x649
breakdownanimop[...].gif 823Кб, 523x445
523x445
как думаете можно ли в анриле такое замутить чисто на деферред шейдерах с кастомдепсом?
Аноним 15/07/25 Втр 23:29:12 1033872 189
image.png 154Кб, 919x521
919x521
>>1033869
имею в виду типа классической 3д графики. но там это делается медленно: бросают рейкаст от точки до глаза, и считают количество пересечений с вырезающим объектом. если чет, то поверхность не вырезана и рисуем её, если нечет, то пиксель находится внутри вырезателя, и будет отрисована стенка вырезателя вывернутого наизнанку
Аноним 16/07/25 Срд 00:24:10 1033885 190
Аноним 16/07/25 Срд 02:06:37 1033908 191
Аноним 17/07/25 Чтв 11:59:10 1034431 192
>>1033746
>Но мне интересно как люди их юзают для текстурирования ассетов. Смотрел разбор модельки какой-то пушки из киберпука и там буквально всё в миллионе масок и блендинге тайлящихся текстур.
Еще не до конца представляю как такое организовать без проеба уникальных текстурных деталек. Ну разве что миллиардом декалей всё обмазывать.
А в чем сложность? Это обычный ассет материала, где ты точно так же можешь использовать карточки самого меша. Разница в том, что у тебя добавляются ноды, которые передают тебе МатериалАтрибуты с верхих слоев. Ты можешь сделать слой со своими уникальными надписями и альфа каналом, по этому альфа каналу сблендить с тайлиными материалами. Ну ты в любом случае без заливки тайлами норм тексель не получишь. Тем более одежда. Даже в 4к текстуре нитки швов могут быть мыльными, как и нормалка фактуры самой ткани.
По сути ты повторяешь как будто красишь в Субстанс Пеинтере. У тебя есть какой-то слой базвый. Растайлил например ждинсу на штаны, потом по маске АО+гранж добавил всякие заляпаности следующим слоем, потом по разгранжеванй курватуре дал потертостей в другом слое и.т.д. Но можно это и не в слоях делать а в основном материале. Слоями получил раскрашенный ассет в базовые чистые материалы, а потом в основном метериале домножил результат на свои гранжи/потеки, оверлеил высветления и.т.д. В общем куча вариантов. Как напишешь так и будет.
Аноним 17/07/25 Чтв 13:06:56 1034454 193
>>1034431
Это все таки не выглядит как оптимальное решение для текстурирования ассета. По крайней мере чего-то вроде пушек, одежды, пропсов. Обычный подход с уникальными готовыми атласами кажется понятнее в данном случае. Хз, может я законсервировался конечно.
мимо
Аноним 17/07/25 Чтв 13:11:12 1034459 194
>>1034431
мимо проходил я так понял есть материал пбр 4-5 текстур
с помощью нодов можно добавив еще технические текстуры типо кавити тикнесс итд к этому готовому материалу по ним добавлять говняк? это типа "пост" субстанс пеинтер обработка получается...как с производительностью то
Аноним 17/07/25 Чтв 13:12:28 1034461 195
>>1034454
Если у тебя все цвета захардкожены в текстуру и один материал на ассет тебе хватает, то лучше да. А если тебе приходится на ассет назначать кучу материалов, и плюс ты хочешь получить хороший тексель без 4к текстур, то сборка материала в шейдаке через слои и тайлинги является обычной практикой.
Аноним 17/07/25 Чтв 13:16:17 1034462 196
>>1034461
Вместе с тем, компиляция сложного шейдера дело более ресурсоемкое, так ведь?
Аноним 17/07/25 Чтв 13:17:09 1034463 197
>>1034462
*причем процессорозависимое
Аноним 17/07/25 Чтв 13:20:33 1034465 198
>>1034459
>итд к этому готовому материалу по ним добавлять говняк?
Ну выгрузил из пента те маски по которым ты там говняк добаляешь, собрал упаковал их в одну тестуру по RGB каналам, и шейдаке подмешиваешь. Говняку 4к не надо, можно 1к на ассет развера автомобиля ебашить. Из-за фильтрации текстур маски размылит, но смотрется это будет норм в целом. Тем более если ты по максе этого говняка дашь растайленную грязь с микрорельефом.
>как с производительностью то
собственно ради неё и делают один слоеный материал вместо нескольких материалов на меше. Ну конечно еще от скила зависит, если сделать в лоб в тупую, то можно и кал 2 фпсный получить. Но это и в обычном материале можно.
Аноним 17/07/25 Чтв 13:22:57 1034467 199
>>1034462
Не понимаю при чем тут компиляция, но да. Сложное компилировать дольше, прстое быстрее.
Аноним 17/07/25 Чтв 15:51:47 1034586 200
Аноним 17/07/25 Чтв 17:36:21 1034631 201
>>1034586
да ты охуел? я столько делал, старался, хотел анончика порадовать
Аноним 17/07/25 Чтв 18:56:03 1034662 202
>>1034586
Я в курсе. Он напомнил про раздачу, за то и благодарю
Аноним 18/07/25 Птн 00:23:17 1034755 203
Нужно разрушить зафракченый шэйп осыпая его слева на право. Как правильно это сделать? Вроде должна быть в мастерфилд где-то настройка по пробуждению костей и просто включать физику кускам шейпа двигая сферу, найти никак не могу. Или проще можно?
Аноним 19/07/25 Суб 01:22:17 1035090 204
Аноним 19/07/25 Суб 17:40:56 1035564 205
https://forums.unrealengine.com/t/error-during-cooking-to-the-rescue-custom-property-list-not-initialized/2540438/8

короче у меня с++ компонент с инвентарем
и виджет обычный который имеет на него ссылку чтобы подписаться на ивент
сам копонент не ссылается никуда
и ебучий виджет фейлит билд с Error: Custom Property List Not Initialized

как побороть? то что на форуме предложили не катит, да и как без ссылки подписаться на ивент хуй знает
Аноним 19/07/25 Суб 20:32:45 1035629 206
>>1035564
На кофейной гуще предлагаешь гадать? Код где?
Аноним 20/07/25 Вск 01:08:15 1035685 207
>>1035629
это такая общая проблема с циркулярными зависимостями, тут код уже не важен, оказалось дело было в кастомном defaultengine.ini
Аноним 21/07/25 Пнд 18:45:10 1036487 208
Хочу зарелизить свой ассет в Fab и чтоб он работал на всех версиях 5 движка. Мне же достаточно сделать на самой первой версии 5.0.3 и он автоматом будет работать на всех остальных? Или мне надо скачивать все версии и проверять на каждой, что ничего не поломалось?
Аноним 22/07/25 Втр 01:18:59 1036612 209
>>1036487
придется проверить на каждой, но скорей всего хватит убедиться, что работает на 5.0 и на 5.6

и я бы с 5.3 начинал, смысл поддерживать бетатест-некроту, сейчас этим никто не пользуется
Аноним 22/07/25 Втр 11:45:27 1036656 210
Planar reflection дико тормозит игру. В 4.27 120 фпс, переношу на пятерку 30 фпс. Люмен отключен, использую статический свет. В чем может быть дело?
Аноним 22/07/25 Втр 16:32:13 1036738 211
>>1036656
по-бырику если, то ctrl+shift+,
Аноним 27/07/25 Вск 00:46:59 1038189 212
1.png 158Кб, 1597x376
1597x376
Что за хуйня происходит когда я просто спавню НЕреплицируемый актор на клиенте локально? Че он хочет от меня?
Аноним 27/07/25 Вск 00:48:55 1038191 213
>>1038189
А бля, это был SmoothSync плагин
Аноним 28/07/25 Пнд 12:07:30 1039062 214
Сап, Уечь. Есть теоретический вопрос по крестам. Могу ли я использовать наследование структур так же как наследование классов? Если я сделаю некую базовую структуру заэкспоженную в блюплринт, а потом сделаю наследника этой структуры с дополнительными полями, то смогу ли я эту чаилд структуру пихать в методы, которые написаны под использование базовой струкруры? Теоретически, для ванильных крестов, разницы между структурами и классами особой нет, но как себя поведет именно уечь с его рефлексией? Интуиция подсказывает, что обосрусь, но хотелось бы мнения знатоков.
Аноним 29/07/25 Втр 19:57:03 1039779 215
image.png 1049Кб, 1929x612
1929x612
очередную халяву забираем
Аноним 30/07/25 Срд 02:32:43 1039922 216
Аноним 31/07/25 Чтв 15:49:04 1040516 217
image.png 3489Кб, 2559x1246
2559x1246
image.png 4726Кб, 2559x1242
2559x1242
image.png 5185Кб, 2559x1251
2559x1251
image.png 5646Кб, 2559x1249
2559x1249
Карточка 3060ti, 2к разрешение

Стандартная пустая сцена с одним источником освещения

В наивысшем качестве - 26 фпс

В Epic качестве - 47 фпс.

В High качестве - 71 фпс

Все что ниже high выглядит хуже чем старый анриаловский GI.

И вот нахуй нужен этот люмен, если большинство даже пустую сцену в минимальных 60фпс не смогут поиграть? Если начать добавлять еще источники освещения, то фпс падает до 40 на high.
На четвертом сцена еле работает в 30фпс на хае, при этом куча артефактов отражения, все мерцает, всрато бликает. На epic становится гораздо лучше, но и фпс уже 15.
Аноним 31/07/25 Чтв 16:09:08 1040527 218
>>1040516
нахуй не нужон люмен и нанит
по крайней мере по такой цене
припиздь корпораций, не более
Аноним 31/07/25 Чтв 20:45:40 1040591 219
image.png 355Кб, 1024x350
1024x350
image.png 1366Кб, 1400x700
1400x700
image.png 390Кб, 870x648
870x648
Как снизить нагрузку на глаза, вопрос о шрифтах.

Короче у меня экран 34дюйма, 3440х1440, curved
На 125% масштабае.

В хроме норм, читать пдфки норм - но вот я работаю в анриле 5 редакторе, и там очень много мини-окон с кучей текста, пунктами меню и описаниями и характеристиками. И текст этот прямо зернится на моем PPI, 110 ppi.

Если что это такой же ppi как 27 дюймов 2560х1440


Есть какой варик как уменьшить нагрузку на глаза, чтобы весь этот мелкий текст был smoother кроме как купить 5120x2160 моник? Что-то со шрифтами или настройками Моника поколдовать?

Лампу поставить над монитором?
Аноним 31/07/25 Чтв 22:44:00 1040601 220
>>1040591
на 5.6 application scale в настройках
Аноним 01/08/25 Птн 17:29:45 1040777 221
image.png 86Кб, 1546x216
1546x216
А какие версии движка у вас установлены?
Аноним 01/08/25 Птн 20:14:05 1040830 222
>>1040777
Ты игру делай, а не версии устанавливай, дурачек.
Аноним 01/08/25 Птн 20:53:15 1040839 223
>>1040777
все от 5.1 до 5.6, ибо работа, а там версии зафиксированы
сам на 5.6 сижу
Аноним 02/08/25 Суб 17:46:19 1041085 224
>>1040839
Сколько гигов все вместе занимает?
Аноним 02/08/25 Суб 20:31:44 1041155 225
Аноним 03/08/25 Вск 14:34:21 1041384 226
image.png 65Кб, 1253x231
1253x231
Аноним 03/08/25 Вск 15:18:03 1041393 227
лучший
Аноним 03/08/25 Вск 20:39:06 1041756 228
image.png 6Кб, 815x91
815x91
Нигде же больше нет ссылок на путь файлов, кроме как в details мешей и текстур? Собираюсь выложить ассет на Fab, не хочу чтоб где-то была личная инфа.
Аноним 03/08/25 Вск 22:15:06 1041804 229
>>1040516
> И вот нахуй нужен этот люмен

Для архитектурной визуализации например, синематиков и проч
Аноним 03/08/25 Вск 23:34:12 1041837 230
>>1022583 (OP)
Кому не лень откройте в вк dark knight rises 4k и посмотрите на своем 1440р Монике с hdr и высокой яркостью, чтобы понять что такое film vs digital. Откройте любой современный серич нетфликса - там digital, цифровая камера.
А вот любое кино Нолана(особен рекомендую темного рыцаря, начало), Тарантино, Схватка 1995, на гребне волны 1991 - плёнка. Сравните картинку Миссии невыполнима 2 и 7 - пленка против цифры, явное сравнение.

Плёнка дает особый вайб, словами не описать, нужно увидеть. Цвет, свет, глубина света и цвета - не такие как на цифре.


Короче у меня вопрос. Как сделать чтобы игра на уе5+ выглядела как Dark Knight Rises? Конкретно посмотрите там отрывок где Бейн после ограбления биржи едет на мотиках по городу, вот та часть до туннеля которая в 4к с hdr меня прямо зацепила, такая картинка классная, цвет свет сепия микро-дисторшены в пикселях, глубина оттенков серого пленочная, не диджиатльная. Класс.
Аноним 04/08/25 Пнд 07:26:27 1041893 231
>>1041837
вебемок хоть нарежь
хотя один хуй тут мало чем помочь
кино в немалой степени выглядит как кино из-за 24 фпс и конского моушн-блюра
Аноним 04/08/25 Пнд 11:59:00 1042031 232
2025-08-04 1154[...].jpg 549Кб, 1920x1080
1920x1080
2025-08-04 1154[...].jpg 622Кб, 1920x1080
1920x1080
2025-08-04 1155[...].jpg 1180Кб, 1920x1080
1920x1080
2025-08-04 1155[...].jpg 769Кб, 1920x1080
1920x1080
>>1041893
>вебемок хоть нарежь
ну вот тут с 45:16 по 45:36 отрезок - https://vk.com/video-218359460_456239465

открывай в 1440р или 4к если у тебя 1080р моник или 4к если у тебя 1440р. ну чтобы полноценно.
Аноним 04/08/25 Пнд 12:00:04 1042032 233
2025-08-04 1154[...].jpg 622Кб, 1920x1080
1920x1080
2025-08-04 1154[...].jpg 682Кб, 1920x1080
1920x1080
Кстати, вот тут - имхо вайб(по свету и цветам) технодемки matrix awakening
Аноним 04/08/25 Пнд 12:05:39 1042033 234
>>1042031
первое что бросается в глаза teal & orange цветокор
Аноним 04/08/25 Пнд 12:11:08 1042035 235
>>1042032
сам хотел написать это, глянув твои фотки, еще до того как прочитал сам текст
Аноним 04/08/25 Пнд 12:14:07 1042036 236
Аноним 04/08/25 Пнд 12:16:43 1042037 237
Аноним 04/08/25 Пнд 12:24:46 1042045 238
>>1042037
> в глаза teal & orange цветокор
Аноним 04/08/25 Пнд 12:31:10 1042049 239
>>1042045
ладно. надеюсь это какой-то рандомный дебил с нулевой пытается выдавить из своей черепной жопы какую-то мысль, но ввиду отсутствия извилин не в состоянии сформулировать мысль в четкое предложение. а не анон который начал дискуссию вот так разговаривает двусложными одноизвилинными гринтекстами
Аноним 04/08/25 Пнд 12:37:33 1042055 240
>>1042049
Тебе вполне внятно написали, не неси хуйни. Уж загуглить фразу можно.
Аноним 04/08/25 Пнд 12:40:35 1042058 241
>>1042049
Вот этот пост >>1041837 написан "ГТА СПб"-шизом, который такое тут уже как минимум 5 лет пишет... В прошлом ограничивался ньюфаготредом, но теперь растекается своими постами по всей доске.

Ему бесполезно писать, он как заевшая пластинка...
Аноним 04/08/25 Пнд 13:54:06 1042115 242
>>1042055
>Уж загуглить фразу можно.
максимум, что мог сделать адекват - обратить внимание на выделенное слово fabric. ладно. ок. вылезла тетка, которая за 40 лет жизни в англоязычной стране забыла русские слова. в целом прояснилось. уебан увидел в моем посте киноиндустрийный термин teal & orange, решив, что я говорю о просто названиях цветов и нарочито пишу их не по-русски с целью оскорбить его патриотические чувства и испоганить язык, который, как известно, должен застрять в 1938. и в попытке взять свой великолепный могучий русский язык и мощно меня им приложить, самопровозглашенный прыщ-народник начал давить из себя одноизвилинные пуки трехсловными фразами и подтекстами-гринтекстами. это комично, когда в подобной ситуации идиот не в состоянии оформить мысль в цельное предложение и вынужден помогать себе подобными "жестами". да, вот эти трехсловные недофразы - это же живая пародия на гамадрила, который вместо языка жестикулирует пальцами и помогает себе словом-другим

>>1042058
ну лично мне в том посте всё понятно и развернуто. человек интересуется цветокором, и как достичь некой цели. я такое люблю, и сам интересуюсь. но изначально он многовато запросил. мы же поколение тиктока. покажи мне шорт, поясни где смеяться, я покажу пальцем, где мне было прикольно. не стоит ссылать людей за тридевять земель и словесно описывать то, что нужно показывать. то есть если бы тут затесался профи который этот цветокор 5/8 дрочит на работе, он бы скорее обломался че-то там искать и высматривать с такой-то минуты по такую
Аноним 04/08/25 Пнд 14:01:49 1042118 243
>>1042115
> это комично, когда в подобной ситуации идиот не в состоянии оформить мысль в цельное предложение
Может быть это ты слегка дегенерат раз не способен осознать зачем тебе конкретную фразу выделили?
Аноним 04/08/25 Пнд 14:03:12 1042119 244
>>1042032
И это плохо, я считаю. Я эту технолемку видел и она никакая. Чисто показать технологии - окей, но город какой-то пустой и при всей технологичности он выглядит "беднее" чем лос Сантос из 2013. Это к тому что полигоны детали отражения - сами по себе ничтожны. Нужен вайб мира, нужен правильный баланс мультяшности, нужны цвет свет физикиаа и кинематика мира(нпс, машин) которые делают картинку прикольной. Вот в гта са зайдите - и там жизнь блять, при том что технически игра на уровне 2001-2002 года. Но все сделано с душой, свет и цвет разных районов разных городов каждый свой, звуки машин клаксонов пешеходов, радио. Игра из 2004 с графикой 2002 которая идет кинематографичные 30 фпс на 512 ОЗУ и 128 vram - в ней приятнее находиться чем в еба технодемке 2023 года для 4090
Аноним 04/08/25 Пнд 14:21:03 1042137 245
>>1042118
зачем мне это? ковыряться в голове у дебила - дело гиблое
Аноним 04/08/25 Пнд 14:23:54 1042138 246
>>1042115
>нарочито пишу их не по-русски с целью оскорбить
Этот конкретный шиз регулярно вставляет слова на английском, совершенно бессистемно, скорее чтобы "круто" звучало. Не обращай внимания. Раньше в /gd/ Фруфи сидел, так он даже японские слова вставлял - разобраться в его речи было очень тяжело.

Вот даже из его первого поста:
>понять что такое film vs digital.
>там digital, цифровая камера.
Он просто так вставил "film" (съёмка на киноплёнку) и "digital" (электронная киносъёмка). Зачем? Да прост))

>изначально он многовато запросил
Суть поста: "как сделать эффект киноплёнки в UE?"

Ему будет достаточно ACES включить и добавить зернистость какую-нибудь. Проблема этого шиза - он хочет АААА графон, но у него совершенно нет денег. Обсуждали уже тыщу раз в ньюфаготреде. Никакой игровой движок ему с его хотелками не поможет.

Вот опять он: >>1042119
>нужны цвет свет физикиаа и кинематика мира
>все сделано с душой, свет и цвет разных районов
Да-да, с душоооой, только ты этого никогда сам не сделаешь, пока продолжаешь растекаться своими отстранёнными от жизни фантазиями здесь, а не пытаешься сам что-то в реальности сделать.
Аноним 04/08/25 Пнд 14:48:00 1042174 247
>>1042138
вдвойне странно, что ебан стриггерился на меня, а не на него. но да ладно, что-то discussion о цветокоре went south

>достаточно ACES включить
а вот я бы хотел узнать как его выключить. если постпроцесс материалом тонемаппер вырубить, то линейная хдр картинка темная (она такой и должна быть). я конвертировал её в сргб, вроде по уму с рейнхардом и кусочной функцией. но картинка блеклая и не соответствует даже цвету текстуры.

хотя, наверное, сргб текстуры нужно через Linear Color семплить, а не Color, а я точно не помню, что у меня было в последний раз
Аноним 04/08/25 Пнд 15:13:48 1042208 248
Как переключаться между уровнями в редакторе? Создал проект -> создал новый уровень в нем -> поделал всякое -> сохранил (почему-то предложили сохранить как отдельный файл) и вышел. Открываю свой проект, а мне снова показывают изначальный 3rd person шаблон и не знаю куда жать.

Или левела сохраняются как отдельные, не привязанные к проекту файлы?
Аноним 04/08/25 Пнд 15:26:11 1042216 249
image.png 14Кб, 282x302
282x302
>>1042208
> Как переключаться между уровнями в редакторе?
самый быстрый способ через File - Recent


в папке движка есть своя папка Content, твои уровни лежат в /Maps/Templates, наряду с разным другим дефолтным контентом, и используются как темплейты и дефолтные карты

в maps and modes дефолтные карты можешь (точнее, должен) заменить на свои
Аноним 04/08/25 Пнд 16:47:57 1042275 250
А че 5.6 дейтвительно больше фпс имеет при прочих равных? С нанитами и люменом естественно.
Аноним 04/08/25 Пнд 18:29:38 1042334 251
Screenshot2025-[...].jpg 328Кб, 1080x2054
1080x2054
>>1042208
Элементарный вопрос
Мог бы у нейросетки спросить
И нет, я не с такой позиции, что типа нефиг людей теребить
Просто нейросеть отвечает почти моментально, не нужно ждать
Пользуйся
Аноним 05/08/25 Втр 01:09:59 1042422 252
>>1042334
двачую, сам пользуюсь
жаль что нейросетка не парсит дискорды, вся актуальная инфа похоронена там
Аноним 05/08/25 Втр 04:02:37 1042439 253
image.png 9Кб, 397x198
397x198
image.png 17Кб, 614x352
614x352
image.png 73Кб, 620x889
620x889
image.png 12Кб, 601x87
601x87
Тут есть кто релизил ассеты на Fab?

Что значит separately? Добавить несколько ссылок на файлы проекта разных версий? Запихать всё в одну ссылку, но разными архивами? Для каждой отдельной версии создавать "новый формат"? Выбирать снова анриал или в additional files? Нихуя не понятно.
Аноним 05/08/25 Втр 08:43:09 1042465 254
>>1042439
я не релизил, но вроде как понятно, что для каждой отдельной несовместимой версии нужно пройти эту процедуру. то есть если у тебя есть ассет для 5.2, который не работает (без ошибок) на 5.3+, и отдельная версия для 5.3-5.6, ты заполняешь эту анкету 2 раза, заливая проект 2 раза
Аноним 05/08/25 Втр 08:49:21 1042466 255
>>1042465
это, кстати, косвенно объясняет, почему некоторые страницы ассетов так глупо отображают поддержку версий: "5.1-5.2, 5.3-5.6".

не объясняет, почему всё равно нельзя это склеить в 5.1-5.6 (это объясняется говнорукостью разрабов фаба), но объясняет, откуда это берётся
Аноним 05/08/25 Втр 12:32:24 1042522 256
>>1042422
>>1042334
>>1042216
Большое спасибо.

>>1042334
Долго гуглил, подошел к окну, плакал, но в ответе были лишь бесконечные туторы как сделать портал из лвла А в лвл Б, а ответа на мой вопрос не было.
Аноним 05/08/25 Втр 14:29:16 1042605 257
image.png 47Кб, 597x357
597x357
image.png 50Кб, 685x327
685x327
годноту подвездли. видали?
теперь можно добавлять ехе пины зеленым функциям
Аноним 05/08/25 Втр 15:32:54 1042634 258
image.png 96Кб, 1289x172
1289x172
>>1042466
Я вот открываю на 5.6 проект сделанный на 5.1 и там запеченное освещение идет по пизде, нужно перебилдивать на новой версии. Ошибок никаких нет, все работает, просто карты запеченного света неправильно наложились. Это считается основанием чтоб загрузить отдельно или нахуй пошлют? Не хотелось чтоб покупатель открыл проект и увидел каловый свет.
Аноним 05/08/25 Втр 15:43:41 1042640 259
>>1042634
лично я ожидаю, что освещение нужно будет сбилдить самому
Аноним 05/08/25 Втр 19:32:08 1042737 260
>>1042605
Хуета
Пусть лучше verse доделают
Заебался уже эту лапшу вязать
Аноним 05/08/25 Втр 20:05:11 1042754 261
>>1042737
судя по тому, что уже начали уе6 потихоньку рекламить, а верс и ныне там - там всё не так сказочно. возможно этим говном и пользоваться-то нельзя
Аноним 05/08/25 Втр 22:15:50 1042894 262
>>1042754
Ну это пиздец. Хуле там делать? Просто превратите блюпринты в куски текста. Тем более у них и так свой код есть, состоящий из мусора на 99%. Копипастишь блюпринт в блокнот и там получается том войны и мира. Надо так же, только не так мусорно. Как минимум инфа о позиционировании на полотне - нахуй. Что с чем стыкуется - тоже нахуй. Можно порядком комманд очередь экзекюта сделать (как во всех япах).
Крч свынья пидорас и нарочно поганит свое двигло, загоняя его в болото.
Аноним 06/08/25 Срд 04:49:13 1043017 263
image.png 1155Кб, 828x1401
828x1401
Ну и кто там пиздел на Fab? Мега удобный магазин, все плавно, красиво, куча настроек сортировки. Просто небо и земля по сравнению с анриаловским маркетплейсом.
Сейчас листаю на смартфоне и охуеть как все пиздато работает, я будто в приложении нахожусь, но нет, это все в браузере. В общем эпики большие молодцы.
Аноним 06/08/25 Срд 07:51:54 1043046 264
>>1043017
> Мега удобный магазин
сильное заявление
Аноним 06/08/25 Срд 13:12:47 1043160 265
YesVid11.png 70Кб, 490x189
490x189
No111.png 140Кб, 616x305
616x305
Всем привет. Подскажите, почему не показывается Пикрил 1 зона?

Движок последней версии
Пробовал в разных проектах
Консольную команду пробовал
Alt+C пробовал
Сбрасывать раскладку окон пробовал
В гугле и чатежипити спрашивать пробовал

Может эпики просто спрятали этот дефолт где-то? Обучающий видос для версии примерно 5.2-4, где-то. Заранее спасибо.
Аноним 06/08/25 Срд 13:16:03 1043162 266
BPtraps.png 144Кб, 560x293
560x293
>>1043160
Делал 1в1 по тутору, у автора видоса тут есть окно - у меня нет.
Аноним 06/08/25 Срд 13:27:13 1043166 267
image.png 13Кб, 506x71
506x71
>>1043160
в 5.6 поменяли юи тулбаров. можно старый врубить где-то в настройках, но в принципе мало что изменилось, просто кнопочки уехали вправо, что-то реструктурировалось. но вроде как всё, что было доступно с этих кнопок, осталось доступным
Аноним 07/08/25 Чтв 07:33:30 1043465 268
на первой минуте хак для нвидии, как дровами сбросить кэш скомпилированных шейдеров на девелоперском компе

https://www.youtube.com/watch?v=QLI7pCxe0QA
Аноним 07/08/25 Чтв 17:18:40 1043700 269
Аноны как начинать проект, сначало сделать всеобщую датабазу, потом интерфейс, потом уже акторс добавлять? С чего начать бляяяя
Аноним 07/08/25 Чтв 18:59:35 1043743 270
>>1043700
для однопользовательского блюпринт проекта:
- наследуешь GameModeBase. в геймоде можно ничего не держать, а можно какие-то общие данные игры
- наследуешь PlayerController. тут подключаешь и обрабатываешь общий инпут (такой как пауза по Escape), создаешь и хранишь гуй, задаешь инпут мод и видимость курсора
- наследуешь Character или Pawn. тут обрабатываешь инпут персонажа (ходить, крутить головой, прыгать)
- если нужно что-то хранить между уровнями то создаешь свой GameInstance. в проджект сеттингс Maps & Modes
- если нужно хранить между сессиями, то SaveGame (его можно загружать и сохранять через GameInstance)

создаешь дефолтную карту, накидываешь геймплей, главное меню на widget blueprint. вот тебе и вся игра
Аноним 07/08/25 Чтв 19:14:55 1043759 271
image.png 330Кб, 593x822
593x822
нормиес...
Аноним 07/08/25 Чтв 21:45:09 1043876 272
>>1043743
Как понять наследуешь? Это отличается от создания?
Гейммод можно базовый отредактировать для своих нужд типо thirdperson gamemode?
Аноним 08/08/25 Птн 08:09:43 1043990 273
>>1043876
да почти синонимы. чтобы создать бп тебе нужно отнаследоваться от какого-то класса, наследуешь Х значит создаешь бп и выбираешь родителем класс Х

>Гейммод можно базовый отредактировать для своих нужд типо thirdperson gamemode?
можно без проблем
Аноним 08/08/25 Птн 09:55:17 1044053 274
>>1042894
>Просто превратите блюпринты в куски текста.
Уже есть С++.
Аноним 08/08/25 Птн 10:10:56 1044057 275
>>1044053
Ебучее говно мамонта. Компилируется долго. Синтаксис сложный и громоздский. Писать приходится в отдельной иде, а не в самом движке.
Надо шоб как в годоте гдскриптом хуяк хуяк прямо в движке.
Аноним 08/08/25 Птн 10:29:41 1044062 276
Аноним 08/08/25 Птн 12:42:32 1044150 277
>>1044057
>Писать приходится в отдельной иде
Считаю это громадным плюсом. Еще не видел ни одного встроенного иде, который бы по функционалу мог конкурировать с приложением, которое для этого предназначено.

Всегда если есть возможность указать внешний редактор, указываю вижуал студию. Пробовал и блендер, и корел, и майю, и макс, и сториборд — везде строенный иде это кусок говна, который порой настолько урезан, что даже не может выводить подсказки собственной библиотеки, не говоря уже о чем-то еще, например обозревателе объектов, инструментах дебага, сниппетах.

Ну и в целом, в нашей процессии уже давно можно привыкнуть держать руку на alt + tab для переключения между несколькими приложениями.

>Компилируется долго.
Тоже плюс. Есть время подумать и не развивает рефлекс частого нажатия на Run. Но да, вариант запуска чего нибудь быстрого иногда хочется иметь, но если это будет какой-то другой язык, то ну ег ов пизду. Больше всего меня бесит не переключение приложений, а прыжок с одного языка на другой.
Аноним 08/08/25 Птн 12:43:24 1044151 278
>>1044150
>процессии
профессии*
Аноним 08/08/25 Птн 14:45:59 1044237 279
>>1044150

а еще С++ требует установки компилятора на компе и девелоперского сетапа, а это тот еще головняк для многих

БП проект билдится просто из ванильного редактора
Аноним 08/08/25 Птн 16:22:45 1044281 280
>>1044150
>Считаю это громадным плюсом. Еще не видел ни одного встроенного иде, который бы по функционалу мог конкурировать с приложением, которое для этого предназначено.
Так блюпринты по сути во встроенной иде делаются. Или блюпринты теперь говно и нинужны?

>Пробовал и блендер, и корел, и майю, и макс, и сториборд — везде строенный иде это кусок говна, который порой настолько урезан, что даже не может выводить подсказки собственной библиотеки
Про майку не пизди. Там каждое действие в юай выводится в истории действий. Его можно скопипастить и повторить. Про другие редакторы хз. Хуй ты повторишь какие-либо действия в редакторе уе сиплюсовым кодом. Для этого тебе придётся городить костыли накатыванием питона.

>Есть время подумать и не развивает рефлекс частого нажатия на Run.
А, ну так бы сразу и сказал, что ты рофлишь.

>Но да, вариант запуска чего нибудь быстрого иногда хочется иметь, но если это будет какой-то другой язык, то ну ег ов пизду
А если блюпринты?
Аноним 08/08/25 Птн 16:57:59 1044289 281
>>1044281
>Так блюпринты по сути во встроенной иде делаются.
Делаются, но если была бы отдельная приложуха для работы с нодами, то она была бы в миллиард раз круче встроенного редактора блупринтов UE. Просто тебе не с чем сравнить.

Вот я работал и с ComfyUI, и с Houdini, и с Grasshopper. Каждый изобретает велосипед, но изобретает он его так сказать побочно, тратя силы на что-то еще. В итоге у всех эти велосипеды работают через пень-колоду. У одного коллапс нод работает с багами, у другого проблемы с хитбоксами, у третьего не реализован базовый функционал. Я бы хотел, чтобы для всех них был наконец единый редактор.
Аноним 08/08/25 Птн 17:12:47 1044303 282
>>1044281
>Про майку не пизди. Там каждое действие в юай выводится в истории действий. Его можно скопипастить и повторить.
Это все выводится в окно интерпретации. Копируй сколько влезет. Даже выпуск расширения с отдельным окном истории потребовало бы в сотню раз меньше сил, чем поддерживать собственный иде.

>А, ну так бы сразу и сказал, что ты рофлишь.
Нет, я серьезно. Я недавно заметил, что смог потратить полдня на написание кода и запустил компиляцию всего один раз, и у меня не возникло ни одной ошибки или бага. Я как будто бы преисполнился.

>А если блюпринты?
1. Набросок не перенести в разработку, придется воссоздавать логику заново.
2. Псевдопростота. Даже элементарные вещи требуют паутины нод. Мне просто больно осознавать сколько сил и времени я трачу на что-то абсолютно банальное.
Аноним 08/08/25 Птн 17:14:58 1044304 283
>>1044289
в анриле превосходный редактор нод. в гудини есть свои годные плюшки типа клавиши которая инпуты меняет или ножниц. в конфи пиздец, проиграл с этого дерьма, даже нельзя из нод сделать сабнет, нахуя они вообще ноды сделали
Аноним 08/08/25 Птн 17:16:49 1044305 284
>>1044150
>сториборд
что за сториборд?
Аноним 08/08/25 Птн 17:24:34 1044308 285
>>1044304
>в анриле превосходный редактор нод
Не спорю, что хороший. Один из лучших, наравне с гудини. Но ты не сможешь отрицать, что Эпик Геймс вынуждены распределять силы и на другой функционал. Если бы над редактором нод работала отдельная команда, как над Visual Studio, то кто знает насколько крутым был бы этот редактор?

>в конфи пиздец, проиграл с этого дерьма, даже нельзя из нод сделать сабнет, нахуя они вообще ноды сделали
Изобретают велосипед. Можно сделать и даже несколькими способами, но из-за кривости работает настолько плохо, что лучше не пользоваться вовсе.

Но они щас пошли по интересной дороге, щас комфи это не просто место для генерации картинок, ты можешь там делать что угодно и связывать с чем угодно при помощи нод. Им надо конкретно пойти по пути нодового ИДЕ. Ну а пока что это самый худший редактор из всех, что я видел.
Аноним 08/08/25 Птн 17:27:55 1044312 286
>>1044305
Storyboard Pro, это приложение для создания раскадровок. У них есть скриптинг, я так связал его с ComfyUI.
Аноним 08/08/25 Птн 18:01:39 1044333 287
68747470733a2f2[...].png 319Кб, 1630x880
1630x880
в общем всё что им надо - это превратить блюпринты в язык программирования, который можно набирать текстом
тогда можно будет писать небольшие скрипты на 20-30 строк и инлайнить их

примерно как это делает меджик нодес
Аноним 08/08/25 Птн 18:17:11 1044344 288
>>1044333
>меджик нодес
Напомни че это
Это плагин за деньги?
Аноним 08/08/25 Птн 18:19:15 1044346 289
Аноним 08/08/25 Птн 18:22:58 1044348 290
>>1044346
А почему так? Выглядит вроде бы полезно. Вместо паутины на 10 экранов сотня строчек кода.
Аноним 08/08/25 Птн 18:29:33 1044349 291
>>1044348
потому что сочетает минусы и С++ проектов, и блюпринтов. с одной стороны нужно иметь компилятор и кодить на С++, с другой невнятный соурс контроль и как писал анон выше - говноредактор текста, в который потом будешь просто копипастить из нормального редактора, и уже проще писать сразу там
Аноним 08/08/25 Птн 19:00:49 1044353 292
>>1044349
>в который потом будешь просто копипастить из нормального редактора
А если из нейронки?
Кстати да, блюпринты сосут жопу в том плане, что нейронками их не поделать.
Аноним 08/08/25 Птн 19:15:31 1044355 293
>>1044353
нейронки говно для кодинга
Аноним 08/08/25 Птн 20:11:42 1044379 294
Какие есть игры с мутной сепией как в фильме Близнецы 1988? как в фильмах 80ых в целом. Любой. сейчас они выглядт мутными офицованные на 1440р экранах.
интересно, в игру с такой графикой будет игать приятно или больно глазам?

в гта 4 помоему такой графон был. и в x men wolverine слешере из 2009
Аноним 08/08/25 Птн 20:23:45 1044385 295
bottom.mp4 16517Кб, 1920x1080, 00:00:28
1920x1080
Аноним 08/08/25 Птн 20:34:27 1044387 296
>>1044379
>Какие есть игры с мутной сепией как в фильме Близнецы 1988? как в фильмах 80ых в целом.
Большинство игор эпохи пс360.

>интересно, в игру с такой графикой будет игать приятно или больно глазам?
Скорее да, чем нет. Нынешние разрабы ебут глаза игроков выкрученной насыщенностью. Если ты приглушишь ее, то получишь как минимум отличающийся и выделяющий твою игру эффект.
Аноним 08/08/25 Птн 20:34:57 1044389 297
piss-filter-era[...].webp 115Кб, 640x887
640x887
>>1044387
>Большинство игор эпохи пс360.
Отклеилось
Аноним 08/08/25 Птн 20:49:39 1044396 298
>>1044389
>Unreal Engine 3 era of video games
Аноним 10/08/25 Вск 05:49:10 1045210 299
image.png 26Кб, 419x226
419x226
какой для анриала лучше качать драйвер? гейминг или студио?
Аноним 10/08/25 Вск 08:08:47 1045212 300
>>1045210
Одно время была проблема с дропом фпс в интерфейсе эдитора. Поменял драйвер на студио - проблема исчезла.
Ставь студийный.
Аноним 10/08/25 Вск 11:29:11 1045244 301
>>1045210
как я понимаю это что-то типа LTS. то есть версии выходят реже и стабильней, как-то так: gggSgggSgggS
Аноним 10/08/25 Вск 23:57:01 1045916 302
Есть какие-то аналоги навмеша в плагинах или возможность его запечь? То что в ваниле пиздец параша, они еще и не меняли со времен хуй знает каких его.
Аноним 11/08/25 Пнд 02:19:56 1046013 303
Аноним 11/08/25 Пнд 22:58:41 1046677 304
>>1022583 (OP)
Почему в играх на анриле такие плохие управления машинами? Вот в гта 4 и 5 на физической базе 2005 года у всех машин свои вес и инецрия, наклоны в бок, бульдозеры, полуприцепы и бич багги ведут себя все по-разному но приятно в духе игры

М еще вопрос, насколько сложно на анриле сделать механику перестрелок чтобы круче чем в Heat фильме? Короче игра типа гта 4/5, открытый мир в сетиинге 2000ых, и перестрелки чтобы были мясные прямо, чтобы чувствовалась ярость каждой пули, чтобы стекла и бетон и метал скрежетали, чтобы разница между 7.62, 5.45,9, 12..7 была, чтобы анимация и кинематике персонажей была как в анчартеде. Чтобы когда вражеский нпс стреляет по тее из 12.7 у тебя аж поджилки тряслись от мощности каждой пули, бетон крошился, пыль, осколки
Аноним 12/08/25 Втр 00:23:54 1046737 305
>>1046677
Ничего из этого не связано с движком
Аноним 12/08/25 Втр 11:44:36 1046801 306
>>1046737
Связано. Все игры на аниле очень похожи друг на друга потому что там есть общие паттерны физики и света/цветы и общие паттерны градиента их регулировок и зависимостей которые видимо не изменить
Аноним 12/08/25 Втр 11:59:30 1046806 307
>>1046801
Клоун ебаный, в в хуями накормили и сюда пришел?
Аноним 12/08/25 Втр 12:39:45 1046820 308
>>1046806
Это не я
Ссылку на в
Аноним 12/08/25 Втр 12:45:50 1046824 309
>>1046801

в анриле есть только контроллер движения персонажа встроенный, машинки сам разработчик велосипедит

>Все игры на аниле очень похожи друг на друга потому что там есть общие паттерны физики и света/цветы и общие паттерны градиента их регулировок и зависимостей которые видимо не изменить
частично правда, но машинки тут не при чем
Аноним 13/08/25 Срд 10:27:09 1047263 310
image.png 2657Кб, 1080x1920
1080x1920
image.png 4195Кб, 1080x1919
1080x1919
image.png 3317Кб, 1080x1919
1080x1919
как сделат гта а питере
чтобы 60 фпс 1440п на высоких красиво на 4060 шло.
а чтобынпс было много и все они с индивидуальным пведением и анимациями и чтобы на 10400 не тормозило
Аноним 13/08/25 Срд 10:32:17 1047267 311
>>1047263
еще вопросы: как спланировать улицы и каналы? Какой баланс мультящности и реализма, чтобы игра была меду гта 4 и гта 5?
насколько широкие улицы? тротуары? какой трафик людей и машин? светофоры?
делать игру более или менее вязкой?
как созранить дух города и движения и жизни в городе, но чтобы и двигаться на тачке по грооду легко было, и трафик не был слишком пустым?
каким fluid motion сделать чтобы игрок мог быстро из тачки спешаться, прыгануть через забор и за руль лодки попасть - и не будет ли вайба "дешивизны" типа джаст коз, если сделать так? но если сделать все меделнно и инертно, как в гта 4 движения и прыжки персонажа, не будет ли людей раздражать кисельность кинематики? как должен в целом ощущаться мир игры, вайб радио и сюжета, геймплея, соотноситься между собой цвет-свет-дух компонентном сощдающих вайб?
Аноним 13/08/25 Срд 14:41:22 1047344 312
>>1047263
>чтобы 60 фпс 1440п на высоких красиво на 4060 шло.
отключаешь люмен и нанит, готово
Аноним 13/08/25 Срд 14:42:32 1047345 313
>>1047267
заебашь город в ситис сканлайнс
Аноним 13/08/25 Срд 18:24:58 1047412 314
>>1047267
Без агалога эйфории убийцу гта6 ты не сделаешь, забей.
Аноним 13/08/25 Срд 18:25:20 1047413 315
>>1046677
Ассетфлипперы флипают 1 ассет во все игры.

>>1047344
>отключаешь ... нанит
Стоп, что? Разве нанит нужен не для оптимизации?

А можно его отключить в экспортированой игре?
Аноним 13/08/25 Срд 18:32:21 1047419 316
>>1047413
нанит это оптимизация полигональных супов, а не классических моделей с настроенными лодами

>можно его отключить в экспортированой игре?
ну вообще опция есть. но вряд ли в этом есть смысл (нанит-объекты скорей всего пропадут)
Аноним 14/08/25 Чтв 02:18:45 1047541 317
123.png 27Кб, 309x947
309x947
>на серьезных щах отвечают на кирилловопросы
Ебанутые, а могли игры делать. У меня вон скоро уже две тыщи коммитов будет.
Аноним 14/08/25 Чтв 15:41:57 1047658 318
image.png 94Кб, 1251x137
1251x137
>>1047541
я под проекты отдельный том сделал, удобно
Аноним 15/08/25 Птн 01:37:25 1047836 319
>>1046801
>Все игры на аниле очень похожи друг на друга
Потому, что их разработчики берут готовые ассеты и системы. Если бы каждый делал сам, то все было бы разным. Масла в огонь подливают сами эпик геймс, которые фаршируют УЕ свистоперделками, чтобы делать хуйню нейм в пару кликов.
Аноним 15/08/25 Птн 15:43:25 1047923 320
Безымянный.png 3850Кб, 2801x1132
2801x1132
Сколько анрилов из 10?
Аноним 15/08/25 Птн 20:11:21 1047969 321
image 786Кб, 826x968
826x968
Аноним 15/08/25 Птн 20:13:02 1047970 322
Аноним 15/08/25 Птн 20:30:42 1047973 323
Безымянный.png 2224Кб, 1824x1054
1824x1054
>>1047969
Это какой-то упоротоый дфао или типа того, хуй знает пока что.
Аноним 16/08/25 Суб 09:49:31 1048008 324
>>1047412
Почему?
а че в опенсорсе нет плагинов для уе5.6 типа эйфории? че там так сложно накодить живой ragdoll на скелете НПС?
просто создать скелет с суставами, ограничением углов сгиба/поворота, придать массу и значения инерции/ускорения в мире игры относиетльно других персонажей/машин/грузовиков - и все
нет?
Аноним 16/08/25 Суб 10:28:51 1048012 325
>>1046801
>Все игры на аниле очень похожи друг на друга потому что там есть общие паттерны физики и света/цветы и общие паттерны градиента их регулировок и зависимостей которые видимо не изменить
Ну давай, расскажи мне, как гилти гир похож на псевдорегалию, а псевдорегалия похожа на хай фай раш, а хай фай раш похож на ремейк финалки.
Аноним 16/08/25 Суб 10:41:39 1048014 326
>>1048008
>Почему?
>а че в опенсорсе нет плагинов для уе5.6 типа эйфории? че там так сложно накодить живой ragdoll на скелете НПС?
В самой урине есть physical animation. На его основе можно попытаться собрать что-то похожее. В advanced locomotion system когда включается рэгдолл, у тебя одновременно проигрывается анимация махания ручками в полете и группирования тушки. Почти как в гта. Но это 5% проделанной работы. Эйфория это не хуем деланная хуйня. Это урезанный и имплементированный в движок endorphin. Погугли про эту софтину. Это софт изначально для анимирования массовки в спецэффектах голливудских фильмов. Там неебически сложная система из различных параметров, которая призвана реалистично имитировать поведение мышц и скелета человека. Если бы это просто было реализовать, то таких систем было бы больше одной. Но увы.
Аноним 16/08/25 Суб 12:44:12 1048031 327
st-petersburg-m[...].jpg 233Кб, 771x1080
771x1080
я вообще думаю разработка игры типа гта в current year это суть геймдева. все остальное это урезанные фронты работы. как с мерседесами: есть s класс с v8(s500), который база и центральная штука, а все остальные с200, е300 классы - урезанный s класс.

вот как интересно было бы разработать генплан гта спб!
вот как разрабатывали гта вс, са, 4, 5, 6, чтобы они передавали дух игры, дух места, чтобы landmarks были на своих местах(катушки тесла в восточном Лос Сантосе в гта са и проч), но при этом не стесняться ге-то что-то срезать, сжать, не дотошно воспроизвести карту, но и не мультяшно. идеанльо попасть в баланс. потом еще вопрос flow. как совместить вид, жизнь улиц, трафик и плотность потока - с тем чтобы игра ощущалась и жИво, и ездить/гонять там было flawless удобно. сместить относиетльные размеры тротуаров, ширину улиц идорог относительно друг друга , высоту туннелеы чтобы камера не задевала, чтобы выглядело не резав глаза, сместить относительный размер зданий относительно размеров машин, высоту "этажей" в зданиях и их окна относительно персонажей чтобы не "симулятор гибдд в 1:1 городе" и не мультяшно и не uncanny valley. Чтоы и когда бежишь, и идешь и на велике и на тачке и на вертике город выглядел классно и ощущался в плане дивжения классно

и создать такой город, чтобы игроки сразу понимали и реальное место, но и не ожидали что там будет все как в ирл. Условно, чтобы игроки НЕ разочарлвоаись, когда объект А есть, объект Б есть, а обьъека В нет и тут на фоне высокихэмоций - рахочарование. Такого быть не должно. Но при жтом не сделать мульяшную мини-копию города.
условно лос сантов с гта са и релаьный , и в 5ке, разные, но все - отличные. там смещены объекты и районы, там не то чтобы реальное расположени мест и относительно друг друга и проч - но вайб прекрасный.
Вот как бы сделать гта спб, чтоб не тупо карту перевести в 1:10, а что-то повернуть, чтото ужать друг к другу и проч. Но чтобы вайб сохранить и насытить,но не мультяшно но и не "просто сняли мерки , ужали, перенесли"
Аноним 16/08/25 Суб 12:49:56 1048032 328
Аноним 16/08/25 Суб 14:25:42 1048049 329
image.png 1144Кб, 1916x631
1916x631
очередную халяву забираем
гта питер сам себя не сделает
Аноним 16/08/25 Суб 16:42:50 1048078 330
>>1048049
Оборотень пиздец всратый
Качать такое и юзать в серьёзных проектах - зашквар
Я глянул содержимое и там даже базовых анимаций нет
Свыня потихоньку начинает зажимать норм ассеты
Скоро и вовсе по 2 штуки будет раздавать
Аноним 16/08/25 Суб 17:09:12 1048080 331
>>1048078
>глянул содержимое и там даже базовых анимаций нет
как глянул?
Аноним 16/08/25 Суб 17:50:21 1048085 332
>>1048078
>базовых анимаций
Зигу не кидает?
Аноним 16/08/25 Суб 22:05:49 1048139 333
17348139458377.jpg 375Кб, 1280x849
1280x849
>>1022583 (OP)
анончики подскажите
есть в консоле группа команд SlateDebugger-а

SlateDebugger.Event
SlateDebugger.Invalidate
SlateDebugger.Paint
SlateDebugger.Update

вопрос что яне так понимаю или делаю. почему при старте любого отладчика отладчик работает но экран заливает сплошным цветом, раньше не заливало вроде не? искал может команда какая дополнительная так и не понял в чем фишка..пиздец нужен отладчик виджетов без жопоебли а тут такое
Аноним 18/08/25 Пнд 06:26:57 1048275 334
image.png 83Кб, 616x571
616x571
А профессиональная лицензия включает в себя персональную? Если у меня доход ниже $100к, то я могу воспользоваться проф лицензией или нужно выбирать персональную?
Аноним 18/08/25 Пнд 07:00:26 1048276 335
>>1048275
уже выяснили, что это относится только к самой транзакции
такой способ побольше бабок стрясти с тех, кто может себе позволить

но в итоге после оплаты все получают одну и ту же Standard License, никаких дальнейших обязательств нет
Аноним 18/08/25 Пнд 07:59:32 1048279 336
Аноним 18/08/25 Пнд 08:49:37 1048283 337
Аноним 19/08/25 Втр 21:00:42 1048500 338
Версия 5.6
После добавления с++ actor-а проекту приходит пизда в виде запроса на ребилд и неудачи в его исполнении.Нахуй я в этот кал полез.
Аноним 19/08/25 Втр 22:11:48 1048505 339
>>1048500
Руки выпрями и нормально будет.
Аноним 19/08/25 Втр 22:35:50 1048510 340
>>1048500
короче 5 лет работаешь с движком, и само всё перестаёт так ломаться
Аноним 20/08/25 Срд 16:35:43 1048587 341
>>1044385
Зачем такой ебанутый FOV, всю картинку пидорасит как под грибами. Как в гугл мап погулял.
Аноним 20/08/25 Срд 21:03:05 1048596 342
>>1048587
обычные пека-боярские 90 градусов
Аноним 21/08/25 Чтв 11:25:45 1048903 343
image.png 14Кб, 256x256
256x256
>>1048596
Хз ка вы с таким бегаете. Если там графений типа кваков и думов 20 летней давности, то наверн еще ок. Но с современным графением это ппц странно выглядит. Как будто на тессеракт(четырехмерный куб) смотришь. Я ставлю для первого лица 60-70
Аноним 21/08/25 Чтв 15:11:39 1048945 344
>>1048903
Ради интереса проверил как у нас на работке. все те же 90, и никаких эффектов подобных нет, все выглядит отлично.
Аноним 21/08/25 Чтв 20:30:59 1048976 345
image.png 970Кб, 1201x676
1201x676
>>1048903
>Я ставлю для первого лица 60-70
Мне не комфортно лол,100 вот комфортно
>>1048587
Это квест где решаешь пространственные головоломки
Аноним 21/08/25 Чтв 20:34:57 1048977 346
>>1048078
>Оборотень пиздец всратый
Можно как декор заюзать типо на вход кинотеатра поставить
Аноним 22/08/25 Птн 00:08:09 1049000 347
>>1048903
меньше 90 получается клаустрофобненько, будто через смотровую щель смотришь
Аноним 22/08/25 Птн 00:19:31 1049001 348
>>1048596
>>1048903
Вы че ебнутые добровольно не 110 ставить?
Аноним 22/08/25 Птн 05:00:10 1049005 349
>>1048500
Отмени в настройках едитора компил новых с++ классов. А в идеале создавай их из IDE, а не из самого движка. Гораздо быстрее и удобнее
Аноним 22/08/25 Птн 11:29:50 1049027 350
>>1049005
Ему иде надо настроить а не эрзац хуйней заниматься. Скорее всего перешел на 5.6 с версии 5.4 или моложе и у него банально компилятор не тот. У меня из коробки тоже нихуя не работало, хотя все по гайду от эпиков настроено было для пятерки.
Аноним 23/08/25 Суб 00:48:47 1049131 351
Untitled Project.mp4 24866Кб, 1096x832, 00:00:19
1096x832
пиздатый енжин
Аноним 23/08/25 Суб 04:40:35 1049140 352
>>1049131
меш-коллизии?

деды-пердеды до сих пор используют сферы, капсулы, k-DOP, и, если хочется извращений, даже целые боксы
Аноним 23/08/25 Суб 12:19:50 1049174 353
>>1049131
Ccd включи в настройках
Аноним 23/08/25 Суб 17:35:01 1049233 354
>>1049140
>>1049174
Там нихуя не поможет, и ккд и бокс жирный (в рамках разумного чтоб не висело над землей), просто слишком маленький объект, а thickness коллижена лендскейпа выпилили еще где-то в 4.*, ничего не сделав взамен.
Аноним 23/08/25 Суб 18:01:43 1049236 355
>>1049233
чего-то не похоже на бокс на 15 секунде
Аноним 23/08/25 Суб 18:08:03 1049238 356
>>1049236
Бокс я пробовал потом.
Аноним 24/08/25 Вск 13:30:05 1049322 357
>>1049233
>Там нихуя не поможет, и ккд
С хуяли ккд не поможет. Это ультимативное решение, ликвидирующее коллижн пенетрейшн полностью. Возможно ещё где-то придётся галку в самом меше ткнуть, чтобы ккд работал с комплекс мешем. Ох уж эти маняоптимизации. На каждую доп операцию галка с доп разрешениями посчитать дополнительную проверку. Экономия на спичках.
Аноним 24/08/25 Вск 15:09:49 1049338 358
>>1049322
Ну сам можешь попробовать. Дело в том что с обычными мешами все норм работает и так, без ккд. А с ккд и на лендскейпе все равно не работает. Там еще на форуме кто-то пробовал максимальный сабстеппинг влепить, и все навно в 1 из 10 случаев проваливалось, потому что у лендскейпа особый коллижен.
Аноним 24/08/25 Вск 17:33:27 1049370 359
>>1049338
Бля
А если спавнить плейн под обьект, когда тот падает на лендскейп?
Аноним 24/08/25 Вск 18:43:29 1049378 360
>>1049370
Тоже думал про такой вариант, но скорее я после завершения скульпта игровой зоны просто запеку в невидимый меш кусок лендскейпа.
Аноним 24/08/25 Вск 22:43:29 1049407 361
wat.png 481Кб, 1721x1358
1721x1358
чё
Аноним 25/08/25 Пнд 01:38:46 1049422 362
>>1049407
Открой исходники, да посмотри.
Аноним 25/08/25 Пнд 11:41:49 1049452 363
>>1049131
Ну наконец хоть кто-то обратил внимание на эту проблему. Года 2 уже её носил и спрашивал, что за хуйня. В итоге - "не знаю, что там у тебя не работает - у меня все работает".
Аноним 25/08/25 Пнд 13:54:13 1049476 364
>>1049452
за 2 года мог бы хотя бы изолировать проблему
Аноним 25/08/25 Пнд 15:06:18 1049484 365
>>1049476
Так я изолировал и костылей кучу разных писал. Остановился на трейсе поверхности и анальным огораживанием физики, чтобы предмет не летел бесконечное время. Потому что в моем проекте недопустимо чтобы ты уронил какой-то ценный предмет, а он тупо провалился с концами. Но это все равно все Васянство, я был уерен что это где-то галочкой фиксится на уровне самого анрила. Но никакие галки не помогли. Тоесть надо проверять самому провалилось или нет, а дальше уже доставать руками.
Аноним 25/08/25 Пнд 15:23:50 1049486 366
>>1049452
>"не знаю, что там у тебя не работает - у меня все работает"
Прост большинство отвечающих не заходит дальше комнаты из боксов для экспериментов.
Аноним 25/08/25 Пнд 15:59:23 1049493 367
>>1049484
понятно. бывает, хули
тут еще надо смотреть что васянство. мне кажется рассчитывать на физон когда у тебя критические предметы падают на пол (а могут застрять между анимированными коллизиями улететь в стратосферу) тоже своего рода васянство
Аноним 25/08/25 Пнд 16:12:48 1049496 368
>>1049493
Я не делю их на критические и не критические. Есть просто предмет, который может упасть. И может случится так, что он для игрока модет быть ценным в данный момент. Но даже если и не ценный, а он его проебал из-за бага - то все равно возникает вопрос, а с хуя ли? Что бы полностью предотвратить потерю, надо чтобы предмет существовал только витруально. Просто иконка в инвентаре без возможности выложить в мир. Но это совсем хуйня тогда. Для таикх игр не нужен анрил и 3Д. Можно тогда новеллу писать.
Аноним 25/08/25 Пнд 19:16:16 1049522 369
>>1049496
я больше имел в виду косметику. разрушил ящик, заспавнил несколько короткоживущих физонных обломков. в твоем случае все предметы критические
Аноним 26/08/25 Втр 11:46:45 1049581 370
>>1049522
Если б осколки от ящика, то и пусть проваливались бы.
Аноним 26/08/25 Втр 11:56:18 1049583 371
>>1049522
Ну в любом случае у меня физон анально огорожен. Он включается отдельным АкторКомпонентом этого предмета на определенное время, и перед включением запоминает его положение. Если в процессе работы физона алгоритм решит, что что-то пошло не так, он может просто вернуть все в зад, как до включения физона. Если предмет оказался слишком далеко от ПреФизикТрансформ или задрыгался между коллизиями, когда отведенное время для физики вышло, а предмет продолжает менять свой ротейт или транслейт. В общем у физона есть автоматический Ctrl+Z.
Аноним 27/08/25 Срд 22:21:46 1049807 372
image.png 46Кб, 1706x105
1706x105
image.png 34Кб, 309x292
309x292
Что означает данное предложение? Я не могу сделать только для 5.6, мне нужно делать поддержку от 5.0 до 5.6?
Или типа если делаю для 5.5.4, то нужна поддержка для 5.5.0, 5.5.1, 5.5.2, 5.5.3?
Если так, то я даже не могу скачать 5.5.0, 5.5.1, 5.5.2, 5.5.3, доступно для скачивания только 5.5.4
Аноним 27/08/25 Срд 22:38:35 1049810 373
>>1049807
допустим, ты хочешь поддерживать 5.2-5.6

1) делаешь проект на 5.2
2) тестишь его на всех версиях вплоть до 5.6
3) обнаруживаешь, что на 5.5 проект ломается
3.1) модифицируешь проект на 5.2 так, чтобы оно проходило тесты на 5.5 без ошибок
3.2) если не удалось починить 5.2, чинишь проблему в 5.5. и это будет твой второй проект для этого ассета

после чего заливаешь 2 проекта: 5.2-5.4 и 5.5-5.6

патч (третья цифра версии) не имеет значения. можешь подразумевать, что у пользователей стоит версия с последним патчем
Аноним 27/08/25 Срд 22:47:57 1049812 374
Аноним 28/08/25 Чтв 02:57:56 1049826 375
Аноним 28/08/25 Чтв 03:03:21 1049827 376
image.png 1258Кб, 1944x611
1944x611
очередную халяву забираем
Аноним 31/08/25 Вск 23:13:13 1050408 377
582935956739.mp4 2653Кб, 1280x720, 00:00:24
1280x720
Алилуя я сделал сохранения массива из всех нпс одного класса на карте. Осталось сделать сохранения масивов других акторов. Все сам делал даже в ахуе с себя, чат гпт нёс полную хуйню поэтому пришлось разбираться самому.
мб позже в плюсы перенесу когда их наконец пойму
Аноним 01/09/25 Пнд 00:13:25 1050414 378
>>1050408
Вот тебе делать нехуй, на фабе до жопы плагинов за копейки которые всё делают только на основе проставленной галочки "save game", нахуй ее вообще эпики сделали если надо костылять все вручную не понятно.
Аноним 01/09/25 Пнд 00:19:31 1050415 379
>>1050408
Хуйня полная. Начиная с того, что все завязано на класс, даже не на какой-то интерфейс, заканчивая тем, что у эпиков уже есть инструмент сериализующий любой uobject в биты и обратно.
Аноним 01/09/25 Пнд 01:26:49 1050428 380
>>1050414
как по мне лучше иметь полный контроль над сейвгеймом, чем акторы туда сериализовать
Аноним 01/09/25 Пнд 01:43:41 1050429 381
Аноним 01/09/25 Пнд 01:45:45 1050430 382
>>1050414
Это у тебя 20 фпс на ртх 4090? Владик признавайся
Аноним 01/09/25 Пнд 01:51:27 1050431 383
>>1050430
>Владик
так у него всё заебок
Аноним 01/09/25 Пнд 02:12:54 1050437 384
>>1050428
Ну если в твоей игре два типа акторов, то наверное. В целом подход на видео за гранью позорности, это что-то типо первых шагов по ознакомлению с движком. Что ты там усиленно контролируешь вручную вбивая каждую переменную каждого класса в целом не очень понятно если в конечно итоге все все равно идет в сейв файл, который сериализуется.


еще и цикл загрузки невменяемо тяжелый. каждый раз при загрузке актора прогонять полный луп по акторам на карте для каждого актора. Ты вообще здоров?
Аноним 01/09/25 Пнд 02:15:28 1050439 385
>>1050437
ну тут как говорил мой наставник - чем больше таких как вы, тем более ценен я как специалист
Аноним 01/09/25 Пнд 02:43:27 1050447 386
>>1050437
Капец ты душнила
Каждый делает как может, че раскис то
01/09/25 Пнд 02:44:43 1050448 387
Ладно идите на хуй ебаные душнилы. Никогда сюда больше не зайду в загон для душных ворчунов дизморальных упырей
Аноним 01/09/25 Пнд 10:09:22 1050463 388
>>1050447
Но когда ты делаешь хуйню - ты должен знать, что сделал хуйню. Иначе никакого развития не будет.
Аноним 01/09/25 Пнд 11:10:57 1050481 389
>>1050463
зная двочи могу предположить что чаще всего это затваривание по типу РЯЯ НИПРАВИЛЬНА А ВОТ ПРАВИЛЬНО Я ЗНАЮ КАК чаще всего правильно оказывается неработает или имеет подводные камни..вообще нельзя слушать всерьез не мнение ЭКСПЕРТОВ не мнение ЧАТГПТ и тем более КОНКУРЕНТОВ...
мимо другой анон похуй правильно неправильно
Аноним 01/09/25 Пнд 11:52:13 1050483 390
>>1050448
Ну сходи к маме, пусть она скажет, что ты чемпион у нее я хз. Вырастешь вторым блюпринтодебилом в дополнение к местному первому.
Аноним 01/09/25 Пнд 12:44:01 1050496 391
>>1050481
Тогда ты рискуешь оказаться в своём пузыре из неправильных решений, которые тебе самому кажутся правильными. Знаешь, как в музыкалке есть термин "испортить слух" тем что ты привыкаешь к неправильным нотам, и тебе кажется что ты играешь правильно. Люди учатся на своих ошибках, но только тогда когда они понимают что налажали и работают над этим.
Анон с сейвом молодец что сделал сохранение, но теперь он должен подумать как сделать его ПРАВИЛЬНО.
Аноним 01/09/25 Пнд 12:46:48 1050497 392
>>1050496
Структуры классов для сейвов это кал получается?
Аноним 01/09/25 Пнд 13:14:39 1050501 393
>>1050497
Есть варианты еще +- рабочие со структурами, когда структура у тебя одна на всех и класс сам определяет как в эту структуру данные залить и как из нее восстановиться. Но в целом сознательно не использовать сериализацию будет только ебанько.
Визуальное программирование Аноним 01/09/25 Пнд 13:43:34 1050508 394
IMG202509011343[...].jpg 402Кб, 903x1096
903x1096
Аноны, кто знаком с аноиалом, насколько не реально делать игры ТОЛЬКО на блюпринтах без кода? Есть примеры таких? Кто делал?
Аноним 01/09/25 Пнд 15:37:17 1050522 395
>>1050463
так он не хуйню делает, это вы хуйню предлагаете (срать сериализованными акторами в сейв)
Аноним 01/09/25 Пнд 15:40:16 1050523 396
>>1050508
не нереально, опенворлд эрпогэ без кода вряд ли получится, ну или костылями придется насрать лютыми

также есть возможность делать с минимумом крестов, в том числе на основе GAS - написал 100 строк обвязки, скомилил и забыл
Аноним 01/09/25 Пнд 15:53:37 1050525 397
>>1050481
всё верно, дурачки мало того что плохо себя ведут ИТТ, так еще и хуйни вредной насоветовали
Аноним 01/09/25 Пнд 18:31:07 1050548 398
>>1050508
Реально но с ограничениями, я начал и достиг достаточно большого прогресса только на бп. Но, неизбежно появятся хотелки для которых нужен минимальный с++ (например экспоузнуть различные методы которые и так существуют, но не доступны для бп) + я со всех сторон обмазался плагинами, которые еще нужно выбрать хорошие. Это должны быть +- абстрактные системы, как например вместо GAS я использую Able Ability, пиздатая хуйня и 100% ее функционала доступно в бп, НО у меня все равно дописано под себя в некоторых местах (больше косметических) или вот MissNoHit пиздатая замена пресловутому рама мили, дописывал под себя + автор по моему запросу нихуево тоже дописал нужных фич. Дефолтный аи на бехевиор деревьях это просто кал, был заменен на HTN и даже эту хуйню чуть-чуть дописал под свои цели.
Еще у эпиков из коробки есть плагин Soundscape, задумка хорошая, на практике недоработанное говно (ну впрочем у него написано что бета), туда было допилено несколько очень важных фич и теперь у меня пиздатый звук с птичками которые могут двигаться в пространстве или шишками которые падают с сосен где они реально стоят, а не из воздуха.

Короче без плюсов тебе придется уметь усмирять свои хотелки и на ходу подстраиваться под невозможность что-то реализовать вменяемым способом, но если твоя игра это очередной сингловый говнохоррор то блюпринтов хватит за глаза.
Анимация Аноним 01/09/25 Пнд 18:37:27 1050554 399
Стоит ли лезть в анимации без уже готовых моделей персонажей? Можно ли сделать анимации для стандартных скелетов (MM_Manny) и потом ни их основе сделать модельки?
Аноним 01/09/25 Пнд 18:57:17 1050557 400
>>1050554
додрачивать текстурки до финала смысла нет для анимирования, но лучше замоделить и заригать пропорциональную болванку, если хочешь качественные анимации.

либо сделай модельку, которая 1 в 1 повторяет скелет и пропорции мэнни/квинн, и можешь анимировать манекены
Аноним 01/09/25 Пнд 21:26:23 1050581 401
>>1050496
пузырь если работает то это не пузырь а уже игра. если не работает то хороший опыт
Аноним 02/09/25 Втр 09:28:07 1050629 402
>>1050497
Да. Там где можно использовать сериализацию (галку Сейв Гейм) - нужно использовать её и метод Сериалайз (но его нет в бп). Там где не получается - ну штош, ручками присваивать.
Скачай какой-нибудь плагин для сохранений типа EasyMultySave и посмотри как там сделано.
Аноним 02/09/25 Втр 11:30:41 1050640 403
Аноны как добавить систему дневника и квестов? Хватит ли попросить у чат гпт код на с++ или там вообще пиздец сложно все?
Аноним 02/09/25 Втр 11:54:25 1050643 404
>>1050640
Чел, это слишком общий вопрос по слишком большой системе. Глянь на ютубе Rayan Laley - Making a Quest System
Аноним 02/09/25 Втр 12:23:57 1050646 405
>>1050640
Ты можешь просить у чата гпт если ты и сам бы написал, но лениво кнопки нажимать. А если не шаришь, что гпт тебе никак не поможет. Скопируешь ты код, запустишь - не работает, или работает но не так, и че будешь делать?
Аноним 02/09/25 Втр 12:34:38 1050648 406
>>1050497
Вот видос который рекомендую к просмотру. Это чел из Эпиков, он рассказывает как вам сериализовать всю вашу хуйню. Есть бесплатный проект который он сам сделал и выложил. Я его скачал, изучил, выпилил половину левых новоротов, и сделал свой плагин сейв гейм. Для тех кто хочет именно понять, как все равботает - хороший вариант. Если нужно просто чтобы сохранялось и похуй как - ну тогда скачайте готовый плагин.

https://dev.epicgames.com/community/learning/talks-and-demos/4ORW/unreal-engine-serialization-best-practices-and-techniques
Аноним 02/09/25 Втр 12:51:28 1050650 407
>>1050646
> Скопируешь ты код, запустишь - не работает, или работает но не так, и че будешь делать?
Чатгпт хули не работает?
Аноним 02/09/25 Втр 12:54:26 1050651 408
>>1050650
Анон:
-Чатгпт, хули не работает?
Чатгпт:
-Не знаю, что там у тебя не работает, у меня все работает.
Аноним 02/09/25 Втр 16:54:47 1050664 409
Аноним 02/09/25 Втр 17:01:34 1050666 410
>>1050640
попроси у чатгпт структуру классов и методов для квестовой системы, описав свой проект. зачем тебе С++ если ты его не знаешь? ты не сможешь ничего толком допилить и исправить, когда нейросеть обосрётся
Аноним 02/09/25 Втр 17:02:55 1050667 411
>>1050651
не работает, потому что рандомная хуйня, я насру еще 1800 строк кода, вот теперь всё исправлено и работает, проверяй. (код по-прежнему не работает)
Аноним 02/09/25 Втр 17:07:45 1050668 412
>>1050666
В этот момент в дело вступает вторая нейросеть
Анимации Аноним 02/09/25 Втр 18:32:19 1050677 413
image.png 200Кб, 1115x647
1115x647
АНОНЫ МОЛЮ ПОМОГИТЕ. У меня в Аним монтаж анимация разворота персонажа на 180 градусов (анимка надевания наручников). И короче у меня из-за того что включен controller pitch Yaw rotation камера остается на месте и персонаж не поворачивается. Пробовал отключать в блупринте на время эту галочку, но потом камера на месте остается.
А потом я насрал как на пике поворот player controller на 180 градусов в ручную и все заработало.
Но сука как без костылей сделать то блять? Анимка правильная, с поворотом root и со всеми настройками.
Но ебаный player controller не дает развернуться, а если на вермя отключить yaw, то камера не крутиться. Неужели нельзя без скрипта для ручного поворота контролера или камеры?
Хелп
Аноним 02/09/25 Втр 20:37:09 1050689 414
image.png 521Кб, 3162x911
3162x911
>>1050677
вот так тебя устраивает?

работает так: ты управляешь камерой, запускаешь монтаж, камера следует за рут моушном, монтаж заканчивается, камера отпускается. установки ротейшнов нужны, чтобы камера не перескакивала с одного ротейта на другой, а продолжала со своего места

если устраивает, то заверни эти ветки в эвенты например DisableCamera/EnableCamera, создай блупринт Anim Notify State, добавь его в монтаж, и из его функций триггери эти ветки на павне. можешь интерфейс запилить
Аноним 02/09/25 Втр 21:52:42 1050696 415
Аноним 03/09/25 Срд 00:44:29 1050716 416
image.png 13Кб, 911x284
911x284
Почему префикс у структуры это "F_" ?
Аноним 03/09/25 Срд 00:51:57 1050717 417
image.png 18Кб, 594x178
594x178
>>1050716
отвечает александр друзь
Аноним 03/09/25 Срд 02:15:24 1050724 418
image.png 68Кб, 749x289
749x289
Как добавить такую ноду с boolean из control rig?
Аноним 03/09/25 Срд 11:26:36 1050761 419
>>1050724
В самом контрол риге нажми на глазик у переменной. Потом в аним блюпринте в ноде контрол лира зайди в свойства и постав галочку напротив этой заэкспоженной переменной.
Аноним 03/09/25 Срд 11:27:46 1050762 420
Аноним 03/09/25 Срд 21:08:34 1050807 421
image.png 227Кб, 544x358
544x358
Гайз, а не подскажите, у такой камеры можно корректировать линзы? надо искажение добавить, но никак не могу найти как, чат жпт предлагает создавать post process volume видимый для одной камеры и не видимый для другой и через него настраивать. Не подскажите, нет ли менее пердольного способа?
Аноним 03/09/25 Срд 21:19:57 1050808 422
>>1050807
на камере есть свой полнофункциональный постпроцесс
лучше скажи что именно ты не можешь сделать, редактируя пропы на камере
Аноним 03/09/25 Срд 21:47:11 1050809 423
image.png 338Кб, 980x380
980x380
>>1050808
Мне надо сделать искажение камеры, как будто киношной линзой снимают, вот я не могу найти эту функцию. Я совсем зеленый, мб не туда смотрю. В настройках камеры постпроцесс не нашел нигде, работаю в 4.27
Аноним 03/09/25 Срд 21:56:44 1050812 424
>>1050809
в общем, я хз что такое "киношная линза"
попробуй cinematic camera, но не факт, что и там будет то, что ты ищешь
Аноним 03/09/25 Срд 22:33:18 1050820 425
>>1050812
там нашлось, спасибо. Я не чет затупил и не понимал как эту cinema камера назначить чтобы она перключась в игре по тригерам как обычные камеры а-ля рез, но сейчас попробовал создать синема камеру внутри обычной камеры, и все как надо стало,выбор линз и настройка искажения появляется. Не знаю насколько это извращение, правда, мб потом аукнется
Аноним 03/09/25 Срд 22:53:11 1050829 426
Сука почему у меня .h не все в красных и ошибках. Rebuild solution делал, refresh делал, ребилдил проект все равно не ищет. Код правильный
Аноним 03/09/25 Срд 23:16:39 1050831 427
>>1050829
Гайд от эпиков по настройке студии посмотри, там доп настройки, чтобы убрать некритичные предупреждения есть. Или райдер ставь, там из коробки все настроено.
Аноним 04/09/25 Чтв 02:00:21 1050837 428
>>1050820
Оглавление глава наказание.
Аноним 04/09/25 Чтв 07:02:16 1050842 429
>>1050831
я вас ебаных програмистов в рот ебись ненавижу. Недостаточно просто уметь писать код ебаный красноглазый
НУЖНО СНАЧАЛО БЛЯТЬ СУКА РАЗОБРАТЬСЯ ИЗ 100500 ДОПОЛНЕНИЙ КАКИЕ НАДО СУКА И РЕБИЛДЫ ЕБУЧИЕ ДЕЛАТЬ
Аноним 04/09/25 Чтв 07:12:53 1050843 430
>>1050842
Ладно извините что сгорел. Пойду читать инструкции от эпиков
Аноним 04/09/25 Чтв 11:28:21 1050857 431
>>1050843
Поставь райдер. Он бесплатный. Нервов сэкономишь кучу.
Аноним 04/09/25 Чтв 18:44:11 1050902 432
>>1050857
С сентября этого года блокируют бесплатные учетки у россиян
Аноним 04/09/25 Чтв 20:54:39 1050908 433
>>1050902
Чет гугл ничего такого не дает. есть источник?
Аноним 04/09/25 Чтв 22:18:18 1050913 434
Снимок.JPG 60Кб, 833x643
833x643
>>1050908
Мне на почту просто пришло уведомление.
Они может не разово всем разослали, а потихоньку гасят народ по тихому.
В новостях об этом не напишут, понятное дело, они же добренькие-хорошенькие для цивилизованного мира.
Аноним 04/09/25 Чтв 23:07:44 1050917 435
>>1050913
Ууу пидарасы сука. Ууу сука гандоны. Меня студия то всем устраивала, кроме какой-то не интуитивной работы с папками, я чет вообще не врубился в эту залупу ебаную. Придется разбираться.
Аноним 05/09/25 Птн 00:01:39 1050920 436
VSCode ставьте, кому не нужна йоба для С++
Правда билд тулс всё равно скачать и установить придется, но VSCode хотя бы запускается всего полчаса, а не 10 лет как Студия
Аноним 05/09/25 Птн 00:04:16 1050921 437
>>1050913
У меня учетка до декабря, я так понимаю, они за 30 дней карочи мне такую же пришлют шляпу.
Аноним 08/09/25 Пнд 11:24:51 1051156 438
>>1050913
А у меня учетки получается нет, я скачал с торрента пока он еще был платным, а в процессе обновил до бесплатного.
Аноним 12/09/25 Птн 02:28:13 1051567 439
69854+.PNG 251Кб, 836x731
836x731
>>1022583 (OP)
чат гпт такая параша в ue5 пиздец просто. путает все мешает в кашу придумывает функуии на ходу потом когда спрашиваешь что нет в блюпринтах такой функции пишет ой извините это из с++ или вообще из питона лол..а рисунки еще предлагает рисовать типо узлы и рисует сны под температурой 39...я орал как сучка какуюже дичь советует нейронка пиздец просто...
Аноним 12/09/25 Птн 13:28:28 1051594 440
image.png 1156Кб, 1919x623
1919x623
очередную халяву забираем
Аноним 13/09/25 Суб 09:36:20 1051692 441
Как поменять проект на обычный GI вместо доступных сейчас. Просто у меня всрато пиздец всё мигает, камера двигается и в темной комнате у которой окно со светом дохуя бликов на стене
Аноним 17/09/25 Срд 22:45:22 1052449 442
>>1040591
Перестать использовать темные скины, которые грузят глаза сильнее.
Аноним 17/09/25 Срд 23:34:17 1052475 443
>>1052449
мои глаза больше всего ебет переключение между темным и светлым ПО. стоит минут 10 почитать светлый сайт и попользоваться темным софтом, переключаясь через альт-таб, и пиздец. глаза слезятся, зрение падает на пару пунктов, и сидишь до конца дня как грустный крот
Аноним 18/09/25 Чтв 09:39:15 1052516 444
ue5.3.2.webm 7344Кб, 1280x720, 00:00:21
1280x720
>>1022583 (OP)
хы, модель создал, а редактировать как?
Аноним 18/09/25 Чтв 11:49:23 1052525 445
>>1052449
В анриле нет нормальной светлой темы.
Находил где-то конфиг, но с ним половина текста в принципе переставала быть читаемой из-за неправильно подобранных цветов
Аноним 18/09/25 Чтв 11:50:03 1052526 446
>>1051567
Вайб петушня должна страдать.
Не можешь какать - не мучай попу, геймдев не твое
Аноним 18/09/25 Чтв 11:54:16 1052528 447
>>1052526
Просто надо было делать на юнити
Аноним 18/09/25 Чтв 12:49:16 1052533 448
>>1052528
либо на питоне и просто портировать
муторно, а что поделать
Аноним 18/09/25 Чтв 14:24:02 1052546 449
image.png 778Кб, 1049x662
1049x662
Аноним 18/09/25 Чтв 14:46:38 1052549 450
Сап, анриляч. Я хочу свои наработки из прошлых проектов паковать по тематическим плагинам, чтобы потом на изи это мигрировать в другие проекты или перекатываться на новую версию движка. Вопрос, как правильно прописать конфигурационные зависимости?Как прописывать зависимости от других плагинов и модулей, я подсмотрел в самом коде анрила. Но есть еще конфигурация самого движка. Например, когда раньше мы в голый проект добавляли метахумана, справа всплывали варнинги, что нужно поменять переменные в конфике и двжок сам предлагал это все добавить и рестарнуть двигло. И я так и не понял куда эти переменные конфига писать. Ну давайте конкретный пример. У меня есть плагин - набор мастер метриалов которые работают с ЮДИМами. То есть мне надо чтобы в конфиге была установлена галка ВиртуалТекстур, по дефолту она выключена. Как сделать так, чтобы когда я свой плагин добавлял к любому совместимому проекту, справа всплывал тот самый варниг "бла-бла-бла миссинг конфигурайшен" с кнопкой "Включить и рестартнуть".
Аноним 18/09/25 Чтв 14:51:29 1052551 451
>>1052526
лол а причем тут геймдев, мое не мое? набор слов лишь бы высраться, ты свидетель нейронок которые всех заменили что ли? а откуда тряска такая?
Аноним 18/09/25 Чтв 16:55:37 1052562 452
>>1052546
Юнити какой-то ущербный двиг после анрила, не знаю почему.
Пробовал несколько раз дать шанс, что-то поделать, но каждый раз плевался. И от интерфейса, какое-то все мерзенькое, противненькое, и в целом от ощущений, как будто пересел с мерса на жигули после анрила.
Хз, может я утенок (с анрилом первой версии познакомился еще в детстве, увлекался маппингом/модами на нем), но вообще не понимаю, как этим можно пользоваться, ноль удовольствия
Аноним 18/09/25 Чтв 17:12:28 1052564 453
>>1052562
Интерфейс действительно несколько уебищен, но в целом похуй.
Аноним 18/09/25 Чтв 17:19:08 1052565 454
>>1052562
>Пробовал несколько раз дать шанс, что-то поделать, но каждый раз плевался.
Да я кстати, даже шанса не давал даже. Просто смысла не вижу. Даже если он и норм двигло и с норм интерфейсом, и даже технических претензий к нему, допустим, нет. Нахуя туда перекатываться? Чтобы что?
Аноним 18/09/25 Чтв 17:25:34 1052566 455
>>1052562
Никогда не испытывал удовольствий от интерфейса, у меня либо я привык, либо еще нет.
Странно у вас головы работают, мне чаще везде неудобно, так как не хватает рабочего пространства экрана.

Вот в 11 винде навернули жирнющую панель - ну нафига? И так везде вертикальное пространство крадут (особенно сайты).
Аноним 18/09/25 Чтв 18:27:31 1052572 456
>>1052565
Ну типа говорят, что поддерживает более широкий парк устройств. Если делать игру в ретро стиле, то у анрила сходу будут более высокие минималки по системным требованиям
Аноним 18/09/25 Чтв 21:23:05 1052611 457
>>1052549
в .uplugin
посмотри как дефолтные плагины устроены в папке анрила
Аноним 19/09/25 Птн 10:44:47 1052658 458
image.png 648Кб, 1125x933
1125x933
Срочно молю помогите. У меня перестала при клике на кость в3д вьюпорте автоматически наводиться на её панель с кейфреймами. Как вернуть?
Аноним 19/09/25 Птн 10:46:52 1052660 459
.png 2Кб, 87x94
87x94
Аноним 19/09/25 Птн 10:54:24 1052662 460
Аноним 19/09/25 Птн 10:55:23 1052663 461
Аноним 19/09/25 Птн 15:22:51 1052711 462
>>1052611
Оки, гляну повнимательнее
Аноним 19/09/25 Птн 16:40:41 1052722 463
Аноны, как вы делаете триггеры чтобы они работали при загрузках/сохранениях? Вы их уничтожаете или булевой переменной проверяете сыграл он или нет за уровень, а в сохранении булевую возращаете
Аноним 19/09/25 Птн 16:46:43 1052724 464
Куда пропал анон да/нет/наверное?
Аноним 20/09/25 Суб 05:24:40 1052790 465
>>1052724
кто такой? чем знаменит?
Аноним 20/09/25 Суб 09:56:41 1052800 466
>>1052722
При загрузке сохраненной булевой переменной проверяю сыграл или нет. Если да - то уничтожаю.
Аноним 20/09/25 Суб 10:15:12 1052801 467
>>1052722
Будет зависеть от контекста.

В текущей игре сохраняю состояние всех игровых объектов на уровне. Если триггер сработал во время игры и был удален, он будет удален во время загрузки уровня. Если он при этом не был дефолтным объектом уровня, то не будет заспавнен.
размеры в метрах Аноним 20/09/25 Суб 15:04:59 1052846 468
Снимок экрана о[...].png 1212Кб, 1854x1048
1854x1048
решил увековечить свою сычевальню, облазил с рулеткой, начал ставить стены и внезапно понял что нельзя как в блендере ввести размер объекта. Как быть?
Аноним 20/09/25 Суб 15:24:01 1052854 469
>>1052790
Парнишка всем помогал в этом треде, сеньор с++
Аноним 21/09/25 Вск 01:45:12 1052908 470
>>1052846
очевидно создать нужного размера коробку

и вообще не мучайся, сделай в блендере
эта хуйня годится чисто коробасов накидать
Аноним 21/09/25 Вск 05:08:33 1052916 471
>>1052846
Согласен с выше. Сделай в блендере где есть метры и сантиметры, так же удобное отображение размеров граней

В стиме бесплатный
Аноним 21/09/25 Вск 18:02:41 1052974 472
>>1052908
>сделай в блендере
как правильнее делать всю комнату одним объектом, ну кроме тех которые не прибиты к стенам.
Или лучше каждую стенку делать разными кубами.
Третье чё интересует: когда сделаю стенку , можно же на неё наложить разные текстуры с разных сторон?
Аноним 22/09/25 Пнд 01:46:35 1053021 473
>>1052974
так тебе наружная сторона не нужна. делаешь стенки отдельными плоскостями с вырезанными в них дверями и окнами. если нужны разные текстурки, то сделай их разными материалами

если нужны коллизии, то делай их вольюмами в движке
Аноним 22/09/25 Пнд 11:39:43 1053073 474
>>1052974
Вообще лучше сделать халупа-кит. Чтобы из него можно было не только сычева хату сделать, но и еотовы при желании. Делаешь набор из мешей для стен, дверных проемов, полов, потолков, окон, плинтусов и.т.д. Открываешь чистый левел, собираешь свою сычевальню по центру мира, потом выделяешь все и создаешь ЛевелИнстнсБлюпринт. Штука автоматически делает твою сычевальню одним ассетом, с возможность редактирвать, но главное, если ты разместил много одинаковых мешей они будут рендериться как инстансы, то есть почти по цене одного меша. Поэтому нет причин хардкодить планировку сычевальни в один монолитный меш, а можно строить как ИРЛ - из плит, и чуть ли не из отдельных кирпичей, если угодно.
Аноним 22/09/25 Пнд 11:40:09 1053074 475
пиздец, хрюкает фаерволл с попыткой curl.exe подключиться к десятку частных серваков на амазоне

обосрался, полез логи читать, что за зловреда поставил, а это оказывается был самый главный малварь на компе - егс лаунчер
Аноним 23/09/25 Втр 00:00:14 1053214 476
>>1053073
я про это тоже думал, думал потом дальше идти, построить мегахрущь
Аноним 23/09/25 Втр 12:49:17 1053249 477
image.png 415Кб, 2076x720
2076x720
Как можно сократить это? У меня есть тележка с 4 подносами, при выборе нужного происходит пикрил. Пробовал в массив добавлять все подносы для начало, но вытащить нужный ума не хватило
Аноним 23/09/25 Втр 14:22:07 1053268 478
image.png 135Кб, 1322x587
1322x587
Аноним 23/09/25 Втр 14:26:22 1053269 479
image.png 122Кб, 1276x527
1276x527
>>1053268
фикс галок
и массив тоже не нужен
Аноним 23/09/25 Втр 16:58:51 1053307 480
>>1053249
Во-первых ссылки можно сравнивать как есть, не обязательно сравнивать имена. Ссылка - это под капотом просто адрес в памяти - просто 64 битное число. Если они равны значит эта ссылка на один и тот же объект. Во вторых можно не делать секвенс, а тянуть макарон из фолса верхнево ифа сразу на вход нижнего. Получется аналог свича. Если один из вариантов дал тру, то остальные проверять смысла нет. Ну и впринципе если тебе приходится копипастить логику, значит это функция.
Не знаю, нужен ли тут массив, тебе ж надо просто показать выбранный и скрыть остальные, значит у тебя где-то хранится старый выбранный, а на вход мы подаем новый. Значит у старого выбранного надо погасить визибилити,а у нового включить. Всем выключать не обязательно.
Аноним 23/09/25 Втр 17:36:45 1053311 481
>>1053269
>>1053307
Спасибо, ждите скоро скину видео моей механики
Аноним 23/09/25 Втр 19:14:05 1053330 482
Screenshot 2025[...].png 222Кб, 1512x753
1512x753
Зацените мой первый скрипт (дает рандомный цвет при добавлении на сцену, и переменная, чтобы изменять цвет вручную). Вот только не пойму почему у меня в случае false сеттер отрабатывает как геттер
Аноним 24/09/25 Срд 10:51:50 1053373 483
>>1053330
на статик меше есть шорткат-нода Set ... Parameter Value on Materials. сама создаёт и назначает MID, если необходимо

а сеттер в блюпринтах это еще и геттер. добавили сахарка, потому что часто приходится устанавливать и сразу читать это же значение
Аноним 24/09/25 Срд 11:28:22 1053375 484
>>1053373
МатериалИнстансДинамик - такое себе. Если тебе флоаты просто менять или цвет, а не текстуры, то лучше КустомПримитивДата пользоваться. Он производительнее и не надо держать в блюпринте ссылку на матераил.
Аноним 24/09/25 Срд 11:40:58 1053376 485
>>1053375
кастом примитив дата умеет только в 4-флоуты и предоставляет довольно неудобный интерфейс
если нужно кастомизировать инстансы, это единственный способ, но для обычных мешей правильно пользоваться именно MID
Аноним 24/09/25 Срд 15:20:52 1053410 486
image.png 816Кб, 1491x511
1491x511
очередную халяву забираем
Аноним 24/09/25 Срд 20:24:22 1053462 487
Почему у меня движение компонента через timeline плавное в 30 фпс, а когда нет ограничения фпс он моментально на точку тп делает
Аноним 24/09/25 Срд 21:17:06 1053469 488
Мб есть шарящие люди в этом, нужна хелпа срочная
Я с одногруппником пытаюсь выбрать тему для ВКР (диплома) и мы решили связать с анрилом её
Мы профаны в этом деле, но хотим изучать (я простенькую игру на блюпринтах накалякал за недельку)
В общем к сути:
Нужно чтобы обязательно было связано с программированием (то бишь на с++ под анрил написать что-то)
Пока пару тем придумали это:
Процедурная генерация, её использование оптимизация и т.д
И создание серверной части игры, опять же оптимизированное
Можете посоветовать, стоит ли туда лезть, и как преподу донести что эти темы норм?
Аноним 24/09/25 Срд 21:20:14 1053470 489
>>1053469
обычно преподы не любят игры в кач-ве дипломов
продукт должен быть полезен в народном хозяйстве
значит, какая-то визуализация, симуляция, обучение чему-то
Аноним 24/09/25 Срд 21:23:16 1053471 490
>>1053469
Для процедурки вышмат нужен. Если потянешь то делай процедурку, проканает
Аноним 24/09/25 Срд 22:56:56 1053480 491
>>1053470
Ну суть должна быть не в самой игре, а в реализации так сказать модуля который можно использовать для игры
Игры может и вообще не быть, главное показать какую-нибудь работу по программированию, нежели дизайну
Мне ещё предложили "переписать репликацию" но сказали что это сложно прям может быть, а процедурную генерацию вроде как можно потянуть
Но вот надо две темы, а это звучит как одна, и надо как-то или её разбить на два пула задач именно для программиста, или ещё какую-то придумать
Аноним 24/09/25 Срд 23:01:42 1053481 492
>>1053471
Это правда настолько сложно?
Я опять же напоминаю профан в этом, но мы как бы 4-й курс, проходили и вышмат и алгем и матанализ и вероятности, статистику и т.д ну и ооп языки всякие
Просто условно сдача диплома перед летом где-то, и до того времени можно же разобраться в теме, или я не прав?
Аноним 25/09/25 Чтв 00:33:28 1053490 493
>>1053469
Небольшой апдейт
Посовещались с какими-то типами в чате по анрилу
И лучше будет сделать так: одному человеку процедурная генерация к примеру дома, а второму генерация уже из этого города процедурно
Вопрос, нам лучше использовать готовые библиотеки или что-то самим переписывать? Я не знаком ещё с процедуркой, но тема заинтересовала, можете дать советы кто шарит и как-то конкретизировать задачу может
Надо чтобы препод одобрил
Аноним 25/09/25 Чтв 08:33:57 1053520 494
>>1053469
>>1053490

слишком амбициозная задача, напоминающая грандиозные планы школьников зделоть своего убийцу ЖТА к лету

смотрите в сторону узких изолированных задач. например, программирование робо-руки. писать придется датчики, контроллеры моторов, ПИД регуляторы, какое-то базовое машинное зрение. главное и тут не уходить в какие-то совсем дебри, которые потребуют изобретения неизвестных йоба-алгоритмов и супер-пупер нейросетевых моделей

если кажется, что слишком просто, с высокой долей вероятности это будет в 10 раз сложнее, чем ты думаешь. всё как в геймдеве
Аноним 25/09/25 Чтв 08:38:58 1053521 495
image.png 7Кб, 159x108
159x108
>>1053462
проблема в другом чем-то. возможно банально в том, что ты делаешь Play вместо Play from Start. самый распространенный выстрел в ногу
Аноним 25/09/25 Чтв 08:49:08 1053524 496
>>1053520
Ну какая робо-рука... Мне хочется связанное с анрильчиком а не с созданием роботизированной армии
Аноним 25/09/25 Чтв 10:13:51 1053531 497
>>1053524
это пример посильной задачи. а процедурная генерация городов чайником с нуля - непосильная
Аноним 25/09/25 Чтв 10:15:47 1053532 498
>>1053524
Неубедительно. Одно дело если бы у тебя была чёткая идея, план, и предоставил бы преподу уже почти готовый диплом. Мол, вот, тема - генерация того-то и того-то по таким-то алгоритмам, вот я прочёл литературу, существуют такие-то методы, вот ссылки на работы. Предлагаю попробовать алгоритм, который никогда не применялся для этого.

Другое дело, ты ведь сам не знаешь, чего ты хочешь.
Аноним 25/09/25 Чтв 10:54:59 1053535 499
>>1053521
Поменял, ниче не поменялось. Время в таймере менял, ниче не поменялось
Аноним 25/09/25 Чтв 11:30:17 1053537 500
>>1053469
>то бишь на с++ под анрил написать что-то
ты уже писал под анрил что-то на C++ ? Просто там свои библухи и свои типы данных. Писать так в стиле #include <iostream> и использовать прочие стандарные вещи в анриле не принято. Анриловский С++ это что-то типа самодельного шарпа, с делегатами, интерфейсами, гарбадж коллектором и.т.д. Чтобы писать под анрил, надо знать не столько С++ , сколько сам анрил и его положняки.
Ну а вообще если удастся пропихнуть преподу Анрил, то в принципе весь гитхаб в вашем распоряженнии, можете скачать какой-то самописный плагин на крестах, и сделать по нему диплом.
Аноним 25/09/25 Чтв 11:39:46 1053538 501
>>1053481
>Я опять же напоминаю профан в этом, но мы как бы 4-й курс
а нах ты лезешь в процедурку и репликации? Возьми какую нить утилитарную вещь. По геометрии детали, определить её объем, вес(зная материал), площадь поверхности и.т.д. Или можешь сделать симуляцию расчета эффективности радиатора, например. Чел загружает модель, указывает точку приложения наревания, мощность, вводит температуру окружающей среды итд. А ты считаешь тепловое сопротивление, и для любого введенного промежутка времени показываешь температуру. Вот это преподам должно хорошо зайти.
Аноним 25/09/25 Чтв 13:30:43 1053542 502
>>1053490
>процедурная генерация к примеру дома
Вручную ты это не сделаешь, нужна либа для твердотельного моделирования от CGAL (чисто треугольники) до OpenCascade (произвольные кривые и поверхности, фактически движок КАДа), с которыми вы проебетесь большую часть времени, еще даже не потрогав анрил. Проще тогда плагин для блендера написать, там для процедурного моделирования куча инструментов уже есть, включая геометрические ноды.
Аноним 25/09/25 Чтв 13:40:30 1053543 503
>>1053520
>программирование робо-руки
Это сразу обратная кинематика. Даже с либой довольно нетривиальная вещь.
Аноним 25/09/25 Чтв 14:08:03 1053545 504
image.png 3239Кб, 1920x1038
1920x1038
Квест развоза баланды готов, (на с++ и блупринтах). Щас надо только модели доделать на скелет
Аноним 25/09/25 Чтв 14:45:26 1053550 505
>>1053545
Зачем пол жиром намазал? Сам делал ассеты и текстуры с субстансе или ассетфлип?
Аноним 25/09/25 Чтв 14:54:43 1053553 506
image.png 222Кб, 720x307
720x307
>>1053550
Я ему roughness позже подкоректирую. А так это бетонный пол полированный вот этой штукой
Аноним 25/09/25 Чтв 15:43:26 1053565 507
>>1053553
тогда уж и нормалку надо более плоскую.
Аноним 25/09/25 Чтв 17:06:33 1053574 508
Аноним 25/09/25 Чтв 19:32:08 1053590 509
XYQIX-Sukdun6iE[...].jpg 2808Кб, 2560x1951
2560x1951
>>1053545
плинтуса сделай простейшие...
и насколько я знаю потолки в тюрьмах высокие ну и вообще высота потолков у тебя слишком низкая квадрат вон даже..золотое сечение пизды изучай...без негатива
мимо дизанйер обоссаный
Аноним 25/09/25 Чтв 19:45:38 1053591 510
>>1053538
Бля ну для меня любая задача будет одинаковой, ибо я ни в какие области не углублялся, а лишь поверхностно базу знаю языков
Тип мне хочется что-то связанное с анрилом, можно и не проц ген, я прост не могу придумать другую тему с программированием и анрилом связанную
Была идея сделать оптимизированную серверную часть, но в анриле дохуя готового встроенного, а оптимизировать то что оптимизировали огромная студия эпиков это будто что-то невозможное
Тип сделать просто игрушку какую-нибудь мб и прокатит, но нужна какая-то идейность, а с креативом беды
Аноним 25/09/25 Чтв 19:47:33 1053592 511
>>1053532
Ну в этом и есть главная проблема
Мне не дают возможности углубиться в тему чтобы понять что возможно реализовать
Поэтому я и спрашиваю тут какие идеи подошли бы
Это максимально тупо утверждать тему диплома до его написания, если ты вдруг в стену уперся и там нихуя не сделать, то что диплом все сжигать
Аноним 25/09/25 Чтв 19:48:46 1053594 512
И вообще можете накидать любых тем с анрилом связанных подходящих для ВКР
Главное чтобы главная задача была не в графической части или блюпринтиках а в программировании или исследования оптимизации оценки и т.д
Аноним 25/09/25 Чтв 22:09:29 1053603 513
>>1053590
Я сделал низкие потолки для давления на психику. А плинтуса может добавлю какие нибудь типо пластиковых
Аноним 26/09/25 Птн 00:28:09 1053612 514
image.png 239Кб, 1268x899
1268x899
image.png 5604Кб, 2048x1365
2048x1365
Спрошу пока на этапе моделирования. Вот свечение этих диодов как лучше реализовывать в движке? добавить карту эмишен к материалу? или сделать их немного прозрачными а внутрь загнать источник света? или еще как?
Аноним 26/09/25 Птн 09:44:54 1053619 515
>>1053612
>добавить карту эмишен к материалу
это
Аноним 26/09/25 Птн 12:02:34 1053623 516
image.png 805Кб, 1125x799
1125x799
Аноним 26/09/25 Птн 13:06:34 1053628 517
>>1053623
норм стиль, ностальжи моделирование с фототекстурами без прб материалов и нормалей
Аноним 26/09/25 Птн 14:03:02 1053634 518
>>1053594
>И вообще можете накидать любых тем с анрилом связанных подходящих для ВКР
Любой симулятор. Самый простой, хоть замена колеса в автомобиле. Возьми, что у тебя хоть немного близко по профилю твоей шараги. Можно то же самое в ВР. Сетевой, с пультом инструктора, с которого управляется процесс занятия, и с которого можно посмотреть, что каждый обучаемый делает.
Типа такого:
https://www.youtube.com/watch?v=HHCbeJqHio0
Аноним 26/09/25 Птн 14:17:19 1053637 519
Аноним 26/09/25 Птн 18:18:17 1053687 520
image.png 285Кб, 663x350
663x350
Почему тут в треде никто не кидает свои скрины проекта или просто о нем не говорит
Делать игры нахуй никому я так понял не интересно?
Аноним 26/09/25 Птн 18:20:18 1053688 521
>>1053687
ща бы дианониться на дваче
Аноним 26/09/25 Птн 19:09:17 1053692 522
>>1053688
Ути пути наш творожник
Аноним 26/09/25 Птн 19:10:30 1053693 523
>>1053687
Надо чтобы чатгпт мог выдать блюпринты рабочие
Аноним 26/09/25 Птн 19:57:52 1053696 524
image.png 58Кб, 860x451
860x451
image.png 38Кб, 836x332
836x332
Поясните за отмеченные пункты? Это действительно так?
я щас столкнулся с тем, что мой сетевой фильтр адекватно выглядит в блендере и сабстансе, но в анриале, если просто подключить карту, поверхность как будто становится глянцевой слишком. Я поправил лерпом, но суть происходящего не уловил
Аноним 26/09/25 Птн 20:38:31 1053698 525
>>1053696
сними с текстуры галку sRGB и замени в шейдере семплер на Linear Color
Аноним 26/09/25 Птн 22:53:06 1053703 526
>>1053687
В этом треде только я делаю игру, выше есть скрины.
Аноним 27/09/25 Суб 01:48:29 1053715 527
image.png 814Кб, 1050x675
1050x675
>>1053698
Спасибо, теперь все отлично
Аноним 27/09/25 Суб 11:06:33 1053732 528
Снимок экрана о[...].png 41Кб, 525x251
525x251
когда игры отправляете на конкурсы разные так пакуете как на скрине?
Там в паке исходники unreal проекта не лежат? Игру не доработают и не стырят?
ПЕРЕКАТ ПЕРЕКАТ ПЕРЕКАТ Аноним 27/09/25 Суб 11:15:04 1053735 529
ss27bff0e5581d3[...].jpg 1624Кб, 3840x2160
3840x2160
Аноним 27/09/25 Суб 13:38:08 1053756 530
GettyImages-969[...].jpg 315Кб, 1200x800
1200x800
Аноним 29/09/25 Пнд 11:36:41 1053958 531
>>1053612
Не надо никакую отдельную текстуру для мелкой свистульки добавлять. Дай вертексам кнопки какой-то другой цвет, так получишь эту макску. Если вертекс колоры уже заняты, размести в ЮВ пространстве в какой нить питушиный угол, и в шейдаке по координатам её найди, типа если U < a && V < b , то это наш эмиисив. Ну или ceil(U-a) * ceil(V - b) - если без Ифов.
Настройки X
Ответить в тред X
15000
Добавить файл/ctrl-v
Стикеры X
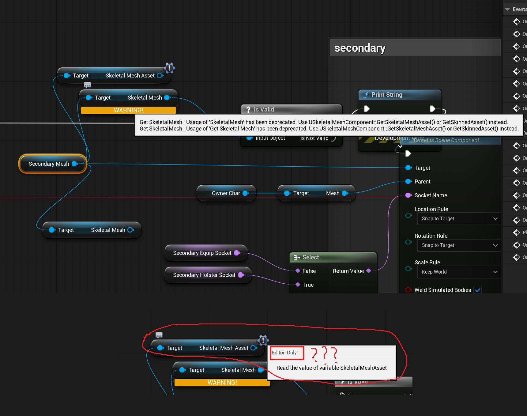
Избранное / Топ тредов